항목
이 장에서는 다음 섹션을 다룹니다.
Oracle Scorecard and Strategy Management는 업무 전략을 설명하고 주고받을 수 있는 성과 관리 도구입니다.
기업 전략 및 성과를 조직의 상향식으로 또는 하향식으로 진행하고 평가할 수 있습니다.
또한 Oracle Scorecard and Strategy Management를 통해 목표 및 시책을 일반적인 Balanced Scorecard 관심 사항과 연계하거나 기본적인 업무 역량을 반영하는 자신의 목표 및 시책을 생성할 수 있습니다. Balanced Scorecard란?을(를) 참조하십시오.
Oracle Scorecard and Strategy Management에서는 다음 작업을 수행할 수 있습니다.
진행률 및 성과를 측정하기 위해 KPI를 지정할 전략을 형성하는 목표(운영 비용 감소와 같은 목표) 및 시책(비용 최소화 팀 구성과 같은 프로세스 또는 작업)을 동시에 정의합니다. 참조할 항목은 다음과 같습니다.
목표는 목표란?을(를) 참조하십시오.
시책은 시책이란?을(를) 참조하십시오.
KPI는 KPI 및 KPI 감시 목록 사용을(를) 참조하십시오.
목표 및 시책을 사용자정의 또는 일반적인 관심 사항(기본 업무 역량 및 재무 또는 고객 관계와 같은 영역)에 연계합니다. 나중에 이를 통해 기업 전략에서 해당 관심 사항을 지원하는 범위를 나타낼 수 있습니다. 관심 사항이란?을(를) 참조하십시오.
기업별 또는 부서별 목표 및 시책 내에서 KPI 값을 평가하도록 대상 숫자 범위를 정의합니다. 스코어카드에 대한 평가 매핑 정의을(를) 참조하십시오.
전략 맵, 원인 및 결과 맵, 사용자정의 뷰, 전략 트리를 사용하여 전략 및 전략적 역학 관계를 그래픽으로 주고받습니다. 다음을 참조하십시오.
설명을 추가, 읽기 및 회신하여 목표 및 시책의 구현 및 상태에 대해 토론합니다. 설명 정보을(를) 참조하십시오.
스코어카드에서 KPI를 사용하여 진행률 및 성과를 시간별로 측정하므로 스코어카드 내에서 사용할 KPI를 정의할 때 적합한 시간 차원을 포함해야 합니다. 시간 차원에 대한 자세한 내용은 관리자에게 문의하십시오.
Balanced Scorecard를 생성하면 조직의 다양한 측면을 명확하게 확인할 수 있습니다.
기존에 회사에서는 관련된 다른 관심 사항을 충분히 고려하지 않고 재무 기반 전략에만 중점을 두었습니다. 일반적으로 재무 목표는 과거 지향적이며 과거 수치를 기준으로 성장이라는 개념이 정의되는 경향이 있으므로 미래 시장의 상태나 차입금 이용 목표를 고려하지 않습니다. Balanced Scorecard는 조직의 전략을 명확한 목표, 측정항목, 대상 및 시책에 매핑하는 전략 관리 시스템으로, 재무, 고객, 내부 업무 프로세스, 학습 및 성장이라는 네 개의 관심 사항으로 구성됩니다. 해당 관심 사항은 일반적으로 "비전을 달성하기 위해 고객에게 어떻게 보여야 합니까?" 또는 "재무적으로 성공하기 위해서는 주주들에게 어떻게 보여야 합니까?"와 같은 질문으로 나타낼 수 있습니다. 방법론으로서, Balanced Scorecard는 관련된 여러 관심 사항을 충족하는 전략을 정의할 수 있는 언어를 기업에 제공합니다. 재무제표(손익 계산서, 현금 흐름표, 대차 대조표)가 조직의 재무 건전성을 설명하는 것처럼, Balanced Scorecard는 일관되고 통찰력 있는 방식으로 전략을 전달하는 프레임워크를 제공합니다. 이 그림은 해당 네 가지 관심 사항의 표현을 나타냅니다.
"스코어카드의 네 가지 관심 사항은 단기 목표와 장기 목표 간, 원하는 결과와 해당 결과의 성과 동인 간, 견고한 목표 측정항목과 보다 유연하고 보다 주관적인 측정항목 간에 균형을 이룰 수 있도록 해줍니다." (Robert S. Kaplan, David P. Norton, "Linking the Balanced Scorecard to Strategy," California Management Review Reprint Series, 1996 by the Regents of the University of California CMR, Vol 39, Number 1, Fall 1996).
Oracle Scorecard and Strategy Management는 전체적으로 관련된 모든 관심 사항을 포함하는 전략을 정의하고 모든 관심 사항의 안정성과 성공을 보장하는 전략 구조를 정의하는 데 사용할 수 있는 네 가지 기본 관심 사항을 제공합니다.
Robert Kaplan 박사와 David Norton 박사가 고안한 Balanced Scorecard 방법론을 지원하는 네 가지 기본 관심 사항은 다음과 같습니다.
재무 - "주주를 목표로 하려면 어떻게 해야 하나?"라는 질문에 대한 답을 얻을 수 있는 재무 측정항목을 식별하는 데 사용됩니다.
고객 - "고객이 우리를 어떻게 평가하나?"라는 질문에 대한 답을 얻을 수 있는 측정항목을 식별하는 데 사용됩니다.
내부 프로세스 - "남들보다 뛰어나야 하는 프로세스는?"이라는 질문에 대한 답을 얻을 수 있는 측정항목을 식별하는 데 사용됩니다.
학습 및 성장 - "지속적으로 가치를 향상시키고 조성할 수 있는 방법은?"이라는 질문에 대한 답을 얻을 수 있는 측정항목을 식별하는 데 사용됩니다.
제공된 관심 사항을 사용자가 정의할 수도 있고, 목표, 핵심 시책 및 KPI를 업무 역량에 맞춰 고유의 관심 사항을 생성할 수도 있습니다.
Kaplan과 Norton의 네 가지 관심 사항은 특정 조직의 전략을 반영합니다. 해당 관심 사항과 전략이 반드시 정부, 공공 부문 또는 비영리 조직에 적합할 필요는 없습니다. 따라서 목표와 주요 질문은 원하는 전략에 알맞도록 수정하고 보완해야 합니다.
Balanced Scorecard는 살아 있는 문서처럼 다루십시오. 목표, 시책 등을 평가하는 프로세스는 반복됩니다. 따라서 이 프로세스는 조직의 건전성에 대한 양적 및 질적인 식견을 제공하고, 원하는 결과를 달성할 수 있도록 시기 적절한 방식으로 조직을 안내해야 합니다.
Oracle Scorecard and Strategy Management란?을(를) 참조하십시오.
[스코어카드] 편집기를 사용하여 전체 조직 또는 개별 부서의 스코어카드를 생성할 수 있습니다.
스코어카드 편집기는 여러 창 및 탭으로 구성됩니다.
편집기의 왼쪽에는 스코어카드를 구성하는 객체를 생성할 수 있는 창이 있습니다. 예를 들어, 전략 창에서 평가할 기업 엔티티(예: 부서)의 전략 구조(전략 트리라고도 함)를 형성하는 목표를 생성, 구성, 활용할 수 있습니다.
편집기의 오른쪽은 탭 영역입니다. 처음 스코어카드를 생성할 때 개요 탭이 제시됩니다. 이 탭에서 선택한 시책, 목표 또는 KPI에 대한 요약 정보를 볼 수 있습니다.
스코어카드 객체를 생성하면서 각 객체에 대한 세부 탭들이 동적으로 생성됩니다. 예를 들어, 목표를 생성할 때 해당 목표에 대한 탭이 생성됩니다. 이 탭을 사용하여 목표를 정의하고, 어떤 KPI가 목표를 평가하는 데 사용되고 어떤 시책이 목표를 구동하는지 등의 세부정보를 볼 수 있습니다.
편집기의 위쪽은 도구모음 단추와 POV 영역입니다. POV 영역은 스코어카드에서 시책 및 목표의 진행과 성과를 측정하는 데 사용할 KPI의 차원을 표시합니다. 이 영역을 사용하여 차원에 대한 값을 고정(또는 설정)할 수 있습니다. 차원을 고정할 때 스코어카드의 데이터가 필터링되어 새 POV(즉, 데이터에 대한 새로운 관점)를 제시하게 됩니다. POV 영역 정보을(를) 참조하십시오.
그림은 Sample Scorecard-Lite에 대한 스코어카드 편집기의 예를 보여줍니다.
스코어카드 객체는 여러 기능을 수행할 수 있습니다.
스코어카드 객체는 다음 목적을 위해 생성하거나 마련할 항목입니다.
기업 전략 표현 및 평가
목표. 목표란?을(를) 참조하십시오.
시책. 시책이란?을(를) 참조하십시오.
관심 사항. 관심 사항이란?을(를) 참조하십시오.
KPI. KPI(주요 성과 지표)란?을(를) 참조하십시오.
기업 전략 제시 및 분석
비전 선언문. 비전 선언문이란?을(를) 참조하십시오.
미션 선언문. 미션 선언문이란?을(를) 참조하십시오.
전략 트리. 전략 트리란?을(를) 참조하십시오.
전략 맵. 전략 맵이란?을(를) 참조하십시오.
원인 및 결과 맵. 원인 및 결과 맵이란?을(를) 참조하십시오.
사용자정의 뷰 사용자정의 뷰란?을(를) 참조하십시오.
KPI 감시 목록. KPI 감시 목록이란?을(를) 참조하십시오.
스마트 감시 목록. 스마트 감시 목록이란?을(를) 참조하십시오.
에이전트. KPI에서 에이전트 생성을(를) 참조하십시오.
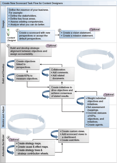
Oracle Scorecard and Strategy Management는 스코어카드를 작성하기 위한 다양한 스코어카드 객체를 제공하므로 사용자를 위한 전반적인 프로세스 플로우 및 설명이 제공됩니다.
각 작업은 순서대로 프로세스 플로우에 따라 수행하는 것이 좋습니다. 그림은 스코어카드 생성을 위한 전체 프로세스 플로우의 그래픽 표현을 나타냅니다.

KPI 및 KPI 감시 목록을 작성할 때 또는 Oracle 스코어카드 및 전략 관리에서 특정 작업(예: 스코어카드 생성 또는 소유자에게 문의)을 수행할 수 있는지 여부는 권한에 따라 달라집니다.
권한은 관리자가 관리합니다. 자세한 내용은 Oracle Business Intelligence Enterprise Edition용 보안 설명서의 Presentation Services 권한 관리을(를) 참조하십시오.
많은 태스크에 여러 권한 조합이 필요합니다. Oracle Business Intelligence Enterprise Edition용 보안 설명서의 KPI에 대한 권한, KPI 감시 목록 및 스코어카드 식별에는 다음 세 개의 테이블이 있습니다.
태스크 객체(예: 작업 링크 또는 관련 문서)를 나열합니다.
관리할 수 있는 태스크 및 해당 권한을 나열합니다.
관리자가 사용자 ID 또는 그룹에게 필요한 카탈로그 객체와 폴더를 읽거나 쓸 수 있는 권한 설정을 부여했다고 가정합니다.
주:
이들 표에서는 권한 설정에 대해 다루지 않습니다. 스코어카드나 스코어카드 내의 요소에 대한 권한 설정(사용자가 스코어카드나 스코어카드 내의 요소에 액세스할 수 있는 권한)을 변경하려면 스코어카드에 대한 [전체 제어] 권한 설정이 필요합니다. Oracle BI 프리젠테이션 카탈로그에서 객체 관리을(를) 참조하십시오.다음을 수행해야 합니다.
KPI 작업에 필요한 권한 및 Oracle Business Intelligence Enterprise Edition용 보안 설명서의 스코어카드 및 스코어카드 객체 작업에 필요한 권한을 검토해서 작업 수행에 필요한 권한이 충분한지 확인하고, 필요한 경우 관리자에게 문의해서 추가 권한을 부여 받아야 합니다.
Oracle BI Presentation Services 층 객체에 적합한 권한 설정을 보유하여 카탈로그 브라우저를 사용해 스코어카드, KPI 감시 목록 또는 KPI 객체를 삭제합니다. Oracle Business Intelligence Enterprise Edition용 메타데이터 저장소 생성자 설명서의 Setting Permissions for Presentation Layer Objects을(를) 참조하십시오.
스코어카드 편집기에서 사용하는 편집 모드는 수행하려는 작업에 따라 달라집니다.
[스코어카드] 편집기의 두 가지 모드는 다음과 같습니다.
편집 모드 — 미션 선언문, 비전 선언문, 시책, 관심 사항, 목표, KPI, KPI 감시 목록, 스마트 감시 목록, 뷰 등을 생성하거나 편집하고 KPI에서 에이전트를 생성할 수 있습니다.
[스코어카드] 편집기 밖에서 스코어카드 목표, 시책 또는 관심 사항을 삭제하면 문제가 발생할 수 있으므로 삭제하지 않아야 합니다.
보기 모드 — 미션 선언문, 비전 선언문, 시책, 관심 사항, 목표, KPI, KPI 감시 목록, 뷰 등을 탐색하고 확인하도록 설정하지만 추가하거나 수정할 수는 없습니다. 또한 설명을 추가하고, 상태를 무효화하고, KPI에서 에이전트를 생성하고, 스마트 감시 목록과 상호작용할 수 있습니다.
또한 해당 모드에서 액세스할 수 있는 정보와 수행할 수 있는 작업은 다음에 따라 달라집니다.
계정에 지정된 권한
개별 스코어카드 객체 및 폴더와 연관된 권한
스코어카드 권한 및 권한 설정 정보을(를) 참조하십시오.
스코어카드는 설명할 데이터 분석을 표시하고 비즈니스 전략을 알리는 데 도움이 됩니다.
스코어카드를 생성하면 대상자가 성과와 목표의 상호 관련성을 이해하는 데 도움이 됩니다.
스코어카드를 열거나 편집하기 위한 절차는 동일합니다.
스코어카드를 편집하면 정보의 현재성을 보장할 수 있습니다.
관리자를 통해 메타데이터를 변경해야 할 경우(예: 차원 이름을 바꾸거나 주제 영역 삭제) KPI 및 스코어카드에 대한 참조를 모두 제거한 후 관리자에게 문의하십시오.
스코어카드 편집기에서 편집 및 보기 모드 사용을(를) 참조하십시오.
시책, 목표 또는 KPI에 대한 요약 정보를 볼 수 있습니다.
표시되는 요약 정보는 [시책] 창 또는 [전략] 창에서 마지막으로 선택한 객체에 따라 달라집니다. 마지막으로 선택한 객체:
시책 또는 목표일 경우, KPI 및 시책 수 또는 각 성과 평가 범위에서 진행 상황을 평가하는 KPI 및 목표를 보여주는 상태 요약과 함께 시책 또는 목표에 대한 기본 설정(예: 상태, 업무 소유자 등)이 표시됩니다.
특정 상태에 대한 하위 또는 종속 목표, 시책 또는 KPI가 하나라도 있는 경우, 상태 이름은 [스코어카드 편집기: 분석] 탭을 표시하는 하이퍼링크입니다. 이 탭에는 하위 또는 종속 목표, 시책 또는 KPI가 표시됩니다.
KPI일 경우, KPI에 대한 기본 설정(예: 상태, 업무 소유자 등) 및 성과 데이터와 성과 그래프가 표시됩니다.
[스코어카드] 편집기의 POV 영역은 스코어카드에서 시책 및 목표의 진행과 성과를 측정하는 데 사용할 KPI의 차원에 대한 콘트롤을 표시합니다.
차원 및 고정된 차원 값이란?을(를) 참조하십시오.
명시적으로 표시되지 않도록 설정한 콘트롤을 제외하고, 스코어카드에서 참조한 각 KPI 차원에 대한 콘트롤이 표시됩니다. 여러 개의 KPI에서 동일한 차원을 참조하는 경우 여러 KPI에서 콘트롤을 공유할 수 있습니다. POV 제어 설정을(를) 참조하십시오.
이 그림은 Region Hierarchy, Customer Segments, Offices Hierarchy, Products Hierarchy 및 2010/Q3 차원을 표시하는 POV 영역을 보여줍니다.
각 콘트롤에는 레이블 및 선택할 수 있는 차원 값 목록을 표시하는 아래쪽 화살표 단추 및 검색 링크가 있습니다. 자세한 내용은 [멤버 검색] 대화상자를 참조하십시오. 레이블은 차원의 데이터베이스 이름(기본값) 또는 사용자 친화적 이름(콘트롤에 지정된 경우) 또는 하나 이상의 값(차원이 특정 값이나 여러 값에 고정된 경우)입니다.
이 영역을 사용하여 차원 값을 일시적으로 고정하거나 설정할 수 있습니다. 차원을 고정할 때 스코어카드의 데이터가 필터링되어 새 POV(즉, 데이터에 대한 새로운 관점)를 제시하게 됩니다. 이렇게 하면 담당 업무 영역과 같이 관심 있는 특정 데이터에 포커스를 맞출 수 있습니다.
POV 영역 설정은 임시적이며 스코어카드를 저장할 때 지속되지 않습니다. 고정을 지속하려면 다음 조치를 취할 수 있습니다.
스코어 카드 내의 모든 KPI 사용에 영향을 주기 위한 [설정] 대화상자의 [차원 설정] 탭
특정 KPI 사용에 대한 값을 고정하기 위한 스코어카드 편집기의 [KPI 세부정보] 탭의 [분석] 창에 있는 차원영역
[KPI 감시 목록] 편집기의 [KPI 추가] 대화상자([감시 목록 항목 편집] 대화상자로 표시되기도 함)에서 개별 KPI에 대한 값을 고정할 수 있습니다.
[차원 고정] 대화상자에서 대시보드에 추가한 뷰의 값을 고정할 수 있습니다.
KPI 정의의 값을 고정하기 위한 KPI 편집기의 [차원] 페이지(또한 스코어카드 편집기의 [KPI] 탭으로 표시되기도 함). 이 접근법은 KPI 정의를 여러 컨텍스트에서 재사용할 때보다 융통성이 떨어지고 KPI를 참조하는 뷰 내에서만 고정할 수 있습니다.
스코어카드 편집기에는 뒤로 및 앞으로 단추가 있어서 POV 내역을 앞뒤로 이동하면서 이전 POV나 처음 시작한 POV를 선택할 수 있습니다.
차원을 일시적으로 고정하려면 다음과 같이 하십시오.
차원 오른쪽의 아래쪽 화살표 단추를 누릅니다.
목적:
특정 값 하나를 선택하고 값을 누릅니다.
여러 값을 선택하고 검색 링크를 눌러 [멤버 검색] 대화상자를 표시하고 선택한 후 확인 단추를 누릅니다. Ctrl 키를 누른 채 원하는 값을 눌러 여러 값을 선택할 수도 있습니다.
값이 계층 열이면 측면의 삼각형 단추를 눌러 레벨을 확장합니다. Ctrl 키를 누른 채 원하는 값을 누릅니다.
아래쪽 화살표 또는 대화상자 밖을 눌러 대화상자를 닫습니다.
데이터가 필터링되고 새 POV가 표시됩니다.
[설정] 대화상자의 [차원 설정] 탭을 사용해서 스코어카드의 POV 영역에 있는 차원에 대한 제어를 설정합니다.
구체적으로 다음을 지정할 수 있습니다.
차원에 대한 하나 이상의 기본값
차원에 대한 콘트롤을 POV 영역에 표시할지 여부
차원에 대한 POV 영역에 표시할 레이블.
비전 선언문은 조직이 미래에 이루고자 하는 내용을 기술하는 간단한 선언문입니다.
예를 들어, 비전 선언문은 남미 폴리프로필렌 시장에서 가장 성공한 기업이 되기 위해 작성하는 것일 수 있습니다. 비전 선언문은 선택사항입니다.
이 선언문을 기반으로 미션 선언문을 구성하는 핵심 목표와 우선순위를 정의하기도 합니다. 미션 선언문이란? 및 비전 선언문 정의을(를) 참조하십시오.
비전 및 미션 선언문을 생성하려면 매우 구체적인 권한 집합이 필요합니다. 비전 또는 미션 선언문 도구모음 단추를 사용할 수 없는 경우 관리자에게 문의하십시오. 자세한 내용은 Oracle Business Intelligence Enterprise Edition용 보안 설명서의 KPI에 대한 권한, KPI 감시 목록 및 스코어카드 식별을(를) 참조하십시오.
관심 사항은 시책, 목표 및 KPI를 연관시킬 조직 내 범주입니다.
관심 사항은 주요 이해 당사자(예: 고객, 사원, 주주) 또는 주요 역량 분야(예: 시간, 비용, 품질)를 나타낼 수 있습니다.
시책 및 목표를 생성 또는 편집할 때 관심 사항과 연관시킬 수 있습니다. 시책 생성 및 목표 생성을(를) 참조하십시오. KPI의 세부정보를 편집할 때 KPI를 관심 사항과 연관시켰습니다. KPI 세부정보 작업을(를) 참조하십시오.
예를 들어, "클라이언트 응답 시간 향상"이라는 목표를 생성할 때 목표가 지속되고 고객 관련 작업을 지원하도록 이 목표를 고객 관심 사항과 연관시킬 수 있습니다.
다음은 Balanced Scorecard 방법론에 따라 정의된 네 가지 표준 관심 사항입니다.
재무 - 조직의 재정 또는 경제적인 건전성 및 개발과 관련되거나 이를 지원하는 목표, 시책 및 KPI를 그룹화합니다.
고객 - 클라이언트 베이스에 속하거나 이를 지원하는 목표, 시책 및 KPI를 그룹화합니다.
내부 프로세스 - 회사 내부 정책 및 절차를 분류하고 지원하는 목표, 시책 및 KPI를 그룹화합니다.
학습 및 성장 - 사원 교육 및 개발과 관련되거나 이를 지원하는 목표, 시책 및 KPI를 그룹화합니다.
또한 스코어카드에 대한 사용자정의 관심 사항을 생성할 수 있습니다.
사용자정의 관심 사항 생성을(를) 참조하십시오.
스코어카드를 생성할 때 기본 관심 사항을 사용하겠습니까? 체크박스를 사용해서 Balanced Scorecard 방법론으로 정의된 기본 관심 사항을 사용할지 여부를 지정합니다.
예를 들어, 다음과 같습니다.
기본 관심 사항을 사용하지 않으려면 고유의 사용자정의 관심 사항을 생성해야 합니다.
기본 관심 사항을 사용하지 않으려면 하나 이상의 사용자정의 관심 사항을 생성하여 기본 관심 사항과 함께 사용할 수 있습니다.
이제 시책, 목표 및 KPI를 이 사용자정의 관심 사항과 연관시킬 수 있습니다. 시책 또는 목표를 생성하거나 편집할 때 시책과 목표를 관심 사항과 연관시킵니다. KPI의 세부정보를 편집할 때 KPI를 관심 사항과 연관시켰습니다.
KPI는 비즈니스 측정항목(예: 제품 판매 또는 운영 비용)를 해당 측정항목의 목표와 비교하여 평가한 결과를 나타냅니다.
KPI를 사용하여 조직적 전략의 레벨을 형성하는 목표 및 시책의 진행률을 평가할 수 있습니다.
다음과 같이 KPI를 생성할 수 있습니다.
스코어카드 내부. 스코어카드를 생성/편집하면서 KPI를 생성할 수 있습니다.
스코어카드 외부. 스코어카드를 생성/편집하기 전에 미리 KPI를 생성할 수 있습니다.
KPI 및 KPI 감시 목록 사용을(를) 참조하십시오.
목표는 필요하거나 적합한 결과로, 회사 전략을 구성합니다.
다음에 대한 목표를 생성할 수 있습니다.
전체 조직(예: Oracle Corporation)
부서(예: 영업 부서)
목표를 생성할 때 목표의 진행 상황 및 성과를 측정하는 데 사용할 하나 이상의 KPI에 목표를 지정합니다. 예를 들어, 다음 KPI에 목표를 지정하여 "고객 만족도 향상"이라는 목표의 진행 상황 및 성과를 측정할 수 있습니다.
평균 고객 설문 조사 만족도 점수
고객 불만 수 KPI
KPI 및 KPI 감시 목록 사용을(를) 참조하십시오.
스코어카드 내에서 목표 달성에 필요한 시책도 생성합니다. 시책이란?을(를) 참조하십시오.
생성한 목표는 [전략] 창에 계층적으로 표시됩니다. 루트 목표는 스코어카드를 적용 중인 엔티티, 즉 전체 조직 또는 부서를 나타냅니다. 목표의 성과를 평가하기 위해 지정된 KPI는 [전략] 창의 목표 아래에 표시됩니다.
[전략] 창에는 평가 매핑을 위해 지정된 적합한 색상 및 아이콘이 사용되는 목표와 KPI의 상태도 표시됩니다. 스코어카드에 대한 평가 매핑 정의을(를) 참조하십시오.
목표를 생성할 때는 가급적 KPI로 측정되는 하위 목표를 사용하여 결과를 모니터링하십시오. 해결 조치는 증분되며, 반복되고, 수행 가능성이 높아집니다. 예를 들어, 재무 결과 향상이라는 목표는 판매량 증가, 비용 절감, 직원 효율성 증대 및 운영 간소화를 하위 목표로 포함할 수 있습니다. 관련 문서를 사용하여 목표, 시책 등의 지원 정보를 제공합니다.
목표 생성을(를) 참조하십시오.
시책은 목표를 이루는 데 필요한 시간 특정 작업 또는 프로젝트입니다.
목표를 지원하는 시책은 전략 목표를 향한 진행률을 반영하는 마일스톤처럼 사용할 수 있습니다. 예를 들어, '고객 만족도 향상'이라는 목표를 구현하려면 다음 시책을 생성할 수 있습니다.
온라인 피드백 포럼 생성
대응팀 구성
일반적으로 한 시책은 여러 목표를 지원합니다.
시책을 생성할 때 진행 상황을 측정하는 데 사용할 KPI를 지정합니다. KPI 및 KPI 감시 목록 사용을(를) 참조하십시오.
생성한 시책은 [시책] 창에 계층적으로 표시됩니다 루트 시책은 목표 및 목적을 이루기 위해 구현하는 모든 시책을 대표합니다. 시책에 지정된 KPI는 시책 창에서 시책 아래에 표시됩니다.
또한 시책 창은 평가 매핑용으로 지정된 적절한 색상과 아이콘을 사용하여 시책 및 KPI의 상태를 표시합니다. 스코어카드에 대한 평가 매핑 정의 및 시책 생성을(를) 참조하십시오.
시책을 하나 이상 생성할 수 있습니다.
전략 목표를 지정하고, KPI 목표와 측정 결과를 모니터링하여 해결 조치를 수행하며, 공동 작업의 주석 및 관련 문서를 사용하여 시책을 사용해 닫힌 루프로 주요 마일스톤을 추적합니다.
생성한 시책은 KPI를 사용하여 측정이 가능하며 전략적으로 관련성이 있어야 합니다.
시책이란?을(를) 참조하십시오.
스코어카드 객체의 업무 소유자에게 메시지를 보낼 수 있습니다.
업무 소유자는 스코어카드 객체의 비즈니스 가치와 성과에 대한 관리 및 향상을 책임지는 사람입니다. (업무 소유자가 스코어카드 또는 KPI를 생성한 사람과 같을 수도 있고 아닐 수도 있습니다.) 객체를 생성할 때 객체의 업무 소유자를 지정할 수 있습니다.
소유자 문의 단추나 메뉴 옵션을 사용하여 업무 소유자에 연락할 수 있습니다. 이 단추는 스코어카드의 여러 곳에서, 예를 들어, 스코어카드 편집기의 [목표 세부정보] 탭과 같은 대부분의 탭의 도구모음에서 사용할 수 있습니다.
Oracle BI EE는 에이전트 및 업무 소유자가 [내 계정] 대화상자의 [전달 옵션] 탭에 지정한 전달 장치와 프로파일을 사용하여 메시지를 전달할 곳(예: 전자메일, 전화, 페이저)을 결정합니다.
설명은 사용자가 시책, 목표 또는 KPI에 대해 논의할 수 있는 방법을 제공합니다.
명시된 원하는 결과를 얻기 위한 동의를 얻으려면 사용자 간 공동 작업이 필요합니다. 설명(주석이라고도 함)을 사용하여 특정 차원 값 집합(즉, 특정 POV)에 대한 시책, 목표, KPI의 성과와 진행 변화에 관해 토론할 수 있습니다. 주석과 무효화를 사용하여 직원 공동 작업, 참여 및 책임감을 강화하고 앞으로 결함이 발생할 가능성을 예방합니다.
스코어카드의 여러 곳에서 설명을 추가, 확인, 회신할 수 있습니다. 예를 들어, [스코어카드 편집기: 목표 세부정보] 탭에서 목표에 직접 설명을 추가할 수 있습니다. 또한 참조된 뷰, 스마트 감시 목록, 관심 사항의 다이어그램 탭에서 목표에 설명을 추가할 수 있습니다. KPI 주석을 삭제할 수 없습니다.
설명은 다음과 연관됩니다.
시책, 목표 또는 시책과 목표의 진행 상황을 측정하는 KPI
설명이 연관된 시책, 목표, KPI가 스코어카드의 다른 곳에서 참조되고 표시 중인 POV가 설명의 POV와 일치하는 경우 다음과 같이 설명 표시기가 표시됩니다.
감시 목록에서 시책, 목표 또는 KPI가 포함된 행에 파란색 삼각형이 표시됩니다.
뷰의 [다이어그램] 탭 노드에서 노드의 오른쪽 맨 위에 설명 단추가 표시됩니다.
특정 열
추세 또는 편차와 같은 다른 열에 설명을 추가하지 않는 한(KPI만 해당), 설명은 보통 목표, 시책, KPI의 상태 열과 연관됩니다.
특정 POV
현재 보고 있는 객체에 유효한, 스코어카드 편집기의 POV 영역 값으로 설명이 필터링됩니다. 그 결과, 동부 지역 매출의 설명은 서부 지역 매출의 설명과 다를 수 있습니다. POV 영역 정보을(를) 참조하십시오.
KPI의 차원 고정
(KPI, 스코어카드, 스코어카드 다이어그램, 대시보드 프롬프트, KPI 감시 목록에서) 유효한 다른 차원 고정으로 설명이 필터링됩니다.
설명 작업을 하기 전에 관리자가 이 기능을 사용으로 설정해야 합니다. Oracle Business Intelligence Enterprise Edition용 메타데이터 저장소 생성자 설명서의 Oracle Scorecard and Strategy Management용 저장소 구성을(를) 참조하십시오.
설명 작업을(를) 참조하십시오.
설명을 사용하면 스코어카드의 항목에 대한 설명을 추가할 수 있습니다.
다음을 비롯하여 스코어카드 내 여러 위치에서 설명 작업을 수행할 수 있습니다.
스코어카드 편집기의 [시책 세부정보] 탭, [목표 세부정보] 탭 및 [KPI 세부정보] 탭의 [공동 작업] 창 공동 작업 창에서 설명 작업을(를) 참조하십시오.
감시 목록. 감시 목록에서 설명 작업을(를) 참조하십시오.
뷰의 [다이어그램] 탭 뷰의 다이어그램 탭에서 설명 작업을(를) 참조하십시오.
주:
하나 이상의 KPI가 시책 또는 목표에 지정되어 있어야만 시책 또는 목표에 설명을 추가할 수 있습니다.설명 작업을 수행할 때는 설명이 특정 POV와 연관되어 있음에 유념하십시오. POV 영역 정보 및 설명 정보을(를) 참조하십시오.
설명은 [공동 작업] 창에서 추가 및 편집할 수 있습니다.
스코어카드 편집기의 [시책 세부정보] 탭, [목표 세부정보] 탭, [KPI 세부정보] 탭의 [공동 작업] 창에서 특정 시책이나 목표, KPI에 대한 설명을 확인 또는 추가하거나 이에 응답할 수 있습니다.
감시 목록에서, 감시 목록에 표시되는 시책, 목표, KPI에 대한 설명을 확인 또는 추가하거나 이에 응답할 수 있습니다.
서부 지역 KPI 상태와 같이 감시 목록의 특정 영역에 대한 설명을 추가할 수 있습니다.
다이어그램 탭에서 뷰에 표시되는 목표와 KPI에 대한 설명을 확인 및 추가하고 이에 응답할 수 있습니다.
예를 들어, [전략 트리] 탭의 [다이어그램] 탭에서 설명 작업을 수행할 수 있습니다.
뷰가 대시보드에서 다이어그램으로 렌더링되는 경우에도 위와 동일한 방법으로 설명 작업을 수행할 수 있습니다.
시책 또는 목표 성능 평가를 보면 시책 또는 목표 계열을 전체적으로 확인할 수 있습니다.
Oracle Business Intelligence는 하위 항목의 평가를 집계하여 시책 또는 목표의 성과를 평가합니다. 이 과정에서 다음이 사용됩니다.
정의한 스코어카드 평가 매핑. 평가 매핑 정보을(를) 참조하십시오.
모든 목표 및 시책에 지정된 평가 공식(예: 가중치 또는 최적 사례). 평가 공식은 다음과 같습니다.
최악의 사례 - 성과가 가장 나쁜 하위 KPI 또는 목표의 상태가 사용되도록 지정합니다.
최적 사례 - 성과가 가장 좋은 하위 KPI 또는 목표의 상태가 사용되도록 지정합니다.
가장 자주 사용하는 항목(최악의 사례) - 하위 KPI 및 목표 중 절반은 성과가 좋고 절반은 성과가 좋지 않을 경우 성과가 가장 나쁜 하위 KPI 또는 목표의 상태가 사용되도록 지정합니다.
가장 자주 사용하는 항목(최적 사례) - 하위 KPI 및 목표 중 절반은 성과가 좋고 절반은 성과가 좋지 않을 경우 성과가 가장 좋은 하위 KPI 또는 목표의 상태가 사용되도록 지정합니다.
가중치 - 하위 KPI 및 목표에 지정된 가중치를 기반으로 가중치 평균을 사용하도록 지정합니다. 하위 목표, 시책 및 KPI에 가중치 지정을(를) 참조하십시오.
하위 KPI에 데이터가 없을 경우 해당 KPI가 집계에 포함되지 않습니다. 대신 가중치가 다른 하위 KPI 및 목표에 분배됩니다.
각 하위 항목이 상위의 전반적인 성과에 기여하는 범위를 식별하기 위해 하위 시책, 목표 및 KPI(단, 상위의 평가 규칙이 가중치로 설정된 경우에만)에 지정한 가중치. 하위 목표, 시책 및 KPI에 가중치 지정을(를) 참조하십시오.
하위 목표를 기반으로 한 목표 성과 평가 확인 예 및 하위 KPI를 기반으로 한 목표 성과 평가 확인 예을(를) 참조하십시오.
평가 매핑은 Oracle Business Intelligence가 목표와 시책의 성과를 평가하는 데 사용하는 점수 임계값 및 평가 범위입니다.
Oracle Business Intelligence는 해당 점수 임계값 및 평가 범위를 사용하여 다음 작업을 수행합니다.
하위 항목 평가의 집계를 기반으로 목표 또는 시책의 상태 및 점수를 확인합니다.
목표 또는 시책의 평가 공식이 [최적 사례], [최악의 사례], [가장 자주 사용하는 항목(최악의 사례)] 또는 [가장 자주 사용하는 항목(최적 사례)]일 경우 점수는 정의된 점수 임계값(예: 0, 33 또는 66) 중 하나입니다. 평가 공식이 [가중치]일 경우 하위 항목에 지정된 가중치를 기반으로 점수가 계산됩니다.
시책 및 목표의 진행 상황을 측정하는 데 사용되는 KPI의 KPI 점수를 스코어카드 점수에 매핑하여 목표 또는 시책의 성과를 측정하는 데 사용될 수 있도록 합니다.
그림은 특정 평가 범위에 속하는 점수 임계값의 예를 보여줍니다. 평가 범위는 다음과 같이 정의됩니다.
67 ~ 100은 정상 평가 범위에 속합니다.
34 ~ 66은 경고 평가 범위에 속합니다.
0 ~ 33은 위기 평가 범위에 속합니다.
시책 및 목표 성능 평가에 대한 자세한 내용은 시책 또는 목표 성과 평가 이해을(를) 참조하십시오.
평가 매핑 정의 방법에 대한 자세한 내용은 스코어카드에 대한 평가 매핑 정의을(를) 참조하십시오.
하위 목표는 성능 평가를 계산하는데 도움이 될 수 있습니다.
"재무 결과 향상"이라는 목표에 대해 다음을 가정합니다.
평가 규칙이 [최악의 사례]입니다.
객체가 포함된 스코어카드에 대해 정의된 평가 매핑이 평가 매핑 정보의 평가 매핑과 동일합니다.
다음과 같은 두 개의 하위 목표가 있습니다.
상태가 [위기]이며 점수가 0인 "판매량 증가"
상태가 [경고]이며 점수가 50인 "비용 절감"
이 경우 "재무 결과 향상" 목표의 성과 평가는 상태와 점수가 최악인 하위 항목(스코어카드 상태가 [위기]이며 점수가 0인 "판매량 증가")의 상태 및 점수가 됩니다.
하위 KPI를 사용하여 성과를 평가할 수 있습니다.
"주주 만족도 향상"이라는 목표에 대해 다음을 가정합니다.
평가 공식이 [최적 사례]입니다.
객체를 포함하는 스코어카드에 정의된 평가 매핑은 그림에 나와 있는 것과 동일합니다.
스코어카드 상태가 [정상]이며 점수가 66인 "수익 KPI"라는 하위 KPI가 있습니다.
그림에 표시된 다음 KPI 임계값 및 점수를 기반으로 수익 KPI의 KPI 상태는 별 4개이며 점수는 80입니다.
"수익 KPI"가 "주주 만족도 향상" 목표에 추가되었을 때 Oracle Business Intelligence는 목표의 성과를 측정하는 데 사용될 수 있도록 KPI 점수를 스코어카드 점수에 매핑했습니다. KPI 점수 80은 스코어카드 평가 범위 66-100에 속하므로 스코어카드 점수 66과 [정상] 상태에 매핑되었습니다.
이 경우 "주주 만족도 향상" 목표의 성과 평가는 상태와 점수가 최상인 하위 항목(스코어카드 상태가 [정상]이며 점수가 66인 "수익 KPI")(이 경우 하위 항목만)의 상태 및 점수가 됩니다.
목표 또는 시책의 하위 목표, 시책 및 KPI에 가중치를 지정하여 상위 목표의 성과에 얼마나 영향을 주는지 나타낼 수 있습니다.
하위 목표, 시책 및 KPI에 가중치를 지정하려면 상위 목표 또는 시책의 평가 규칙을 가중치로 설정해야 합니다.
시책 또는 목표 성과 평가 이해을(를) 참조하십시오.
시책, 목표 또는 시책과 목표의 성과를 측정하는 KPI의 상태를 무효화할 수 있습니다.
상태를 무효화하려면 시책, 목표 또는 KPI의 업무 소유자여야 합니다. 무효화를 취소할 수도 있습니다.
관리자가 이 기능을 사용으로 설정해야만 상태 무효화 작업을 수행할 수 있습니다. Oracle Business Intelligence Enterprise Edition용 메타데이터 저장소 생성자 설명서의 Oracle Scorecard and Strategy Management용 저장소 구성을(를) 참조하십시오.
스코어카드 내 여러 위치에서 상태 무효화 작업을 수행할 수 있습니다. 예를 들어, 스코어카드 편집기의 [목표 세부정보] 탭에서 목표에 상태 무효화를 적용할 수 있습니다. 또한 참조된 뷰, 스마트 감시 목록, 관심 사항의 다이어그램 탭에서 목표에 상태 무효화를 적용할 수 있습니다.
상태 무효화는 다음과 연관됩니다.
시책, 목표 또는 시책과 목표의 진행 상황을 측정하는 KPI
상태 무효화가 연관된 시책, 목표 또는 KPI가 스코어카드 내 다른 위치에서 참조되며 표시 중인 POV가 상태 무효화의 POV와 일치하는 경우 상태 무효화 표시기, 즉 빨간색 별표(*)가 다음과 같이 표시됩니다.
감시 목록에서 시책, 목표 또는 KPI가 포함된 행의 상태 기호 오른쪽에 표시됩니다.
뷰의 [다이어그램] 탭에 있는 노드에서 노드 왼쪽 맨 아래의 상태 기호 오른쪽에 표시됩니다.
목표, 시책 또는 KPI의 상태 열
특정 POV
표시 중인 객체에 대해 현재 적용되는 값 중 스코어카드 편집기의 POV 영역에 있는 값을 기준으로 상태 무효화가 필터링됩니다. 따라서 Eastern Region Sales에 대한 상태 무효화는 Western Region Sales에 대한 상태 무효화와 다를 수 있습니다. POV 영역 정보을(를) 참조하십시오.
KPI의 차원 고정
KPI, 스코어카드, 스코어카드 다이어그램, 대시보드 프롬프트 또는 KPI 감시 목록에서 적용되는 다른 차원 고정을 기준으로 상태 무효화가 필터링됩니다.
상태 무효화 작업을(를) 참조하십시오.
특정 영역의 상태를 무효화할 수 있습니다.
다음을 비롯하여 스코어카드 내 여러 위치에서 상태 무효화 작업을 수행할 수 있습니다.
감시 목록. 감시 목록에서 설명 작업을(를) 참조하십시오.
뷰의 [다이어그램] 탭 뷰의 다이어그램 탭에서 상태 무효화 작업을(를) 참조하십시오.
상태 무효화 작업을 수행할 때는 상태 무효화가 특정 POV와 연관되어 있음에 유념하십시오. POV 영역 정보을(를) 참조하십시오.
팁:
상태를 무효화하기 전에 업무 소유자가 KPI, 시책 또는 목표에 대해 설정되었는지 확인하십시오. KPI 생성을(를) 참조하십시오.상태 무효화 정보을(를) 참조하십시오.
상태 우선 적용을 유지 관리하면 올바르게 적용되도록 보장할 수 있습니다.
감시 목록에서 이전에 적용된 상태 무효화 및 무효화 취소를 확인하고, 감시 목록의 시책, 목표, KPI에 새 무효화 및 무효화 취소를 적용할 수 있습니다.
상태 무효화는 원래 상태와 상관없이 상태가 표시되도록 층을 지정할 수 있습니다.
뷰의 [다이어그램] 탭에서 이전에 적용된 상태 무효화 및 무효화 취소를 확인하고, 뷰에 표시되는 목표와 KPI에 새 무효화 및 무효화 취소를 적용할 수 있습니다. 예를 들어, [전략 트리] 탭의 [다이어그램] 탭에서 상태 무효화 작업을 수행할 수 있습니다.
전략 트리는 목표 및 뒷받침하는 하위 목표와 KPI를 계층적으로 보여줍니다.
전략 트리는 업무 소유자 및 관련 문서와 같은 목표에 대한 지원 정보도 제공합니다.
전략 트리에서 다음과 같은 전략을 탐색할 수 있습니다.
전체 스코어카드, 즉 루트 목표에 대한 전략(예: ABC Corporation)
개별 목표에 대한 전략(예: 지원 소요 시간 감소)
전략 트리의 다이어그램은 다음 두 가지 유형이 있습니다.
전략 트리 다이어그램. 전략 트리 다이어그램 이해을(를) 참조하십시오.
전략 기여 휠 다이어그램. 전략 기여 휠 다이어그램 이해을(를) 참조하십시오.
전략 트리 생성을(를) 참조하십시오.
전략 트리 다이어그램을 사용하면 목표와 해당 지원 하위 목표 및 KPI를 트리 다이어그램에서 계층적으로 확인할 수 있습니다.
전략 트리 다이어그램에는 다음 구성요소가 포함됩니다.
트리 다이어그램 — 목표와 해당 지원 목표 및 KPI를 나타내는 노드로 구성됩니다. 각 노드에서는 평가 범위를 나타내는 아이콘 및 색상을 표시하여 목표 또는 KPI의 상태를 표시합니다. 또한 KPI 노드는 KPI의 실제 값 및 목표의 편차 비율도 표시합니다.
조감도 — 트리 다이어그램의 오버헤드 뷰를 제공합니다.
그림은 전략 트리 다이어그램의 예를 보여줍니다.
전략 기여 휠 다이어그램을 사용하면 목표와 해당 지원 하위 목표 및 KPI를 전략 기여 휠 다이어그램이라고 부르는 순환적 다이어그램에서 계층적으로 확인할 수 있습니다.
전략 기여 휠 다이어그램을 사용하면 특정 목표 또는 KPI가 상위 목표에서 갖고 있는 기여도(또는 영향)를 쉽게 확인할 수 있습니다. 여기에는 다음 구성요소가 포함됩니다.
전략 기여 휠 — 다이어그램의 시작 목표를 나타내는 가운데 원(또는 포커스 노드)으로 구성됩니다. 이 구성요소는 섹터로 구분된 중앙 원들로 둘러쌓여 있습니다. 각 섹터는 하위 목표 또는 KPI를 나타내는 노드입니다.
섹터 크기는 상위 가중 평가 규칙에서 표시된 목표 또는 KPI에 지정된 가중치에 의해 결정됩니다. 하위 목표, 시책 및 KPI에 가중치 지정을(를) 참조하십시오. 상위 항목에 가중 평가 규칙이 없으면 상위 항목의 하위 섹터 크기가 모두 동일합니다.
[정보] 창 — 현재 노드에 대한 다음 정보를 표시합니다.
상태 아이콘 및 점수(목표) 또는 실제 값과 편차 비율(KPI)
해당 하위 항목의 상태
해당 상위 항목의 가중 평가 규칙에 지정된 가중치
포커스 트레일 — 전략 기여 휠 가운데에 있는 노드 및 다이어그램에 포함된 모든 조상을 나타내는 작은 원 그룹으로 구성됩니다. 각 원은 해당 노드의 상태 색상을 표시합니다.
그림에서는 재무 결과 향상 목표에 대한 전략 기여 휠 다이어그램의 예를 보여줍니다. 비용 절감 하급 목표가 강조 표시되어 있습니다.
전략 트리는 목표 및 뒷받침하는 하위 목표와 KPI를 계층적으로 보여줍니다.
다음과 같이 전체 스코어카드 또는 특정 목표에 대한 전략 트리를 생성할 수 있습니다.
편집 모드에서 전체 스코어카드 및 특정 목표에 대한 전략 트리를 생성 및 저장할 수 있습니다.
보기 모드에서 특정 목표에 대해서만 임시의 읽기 전용 전략 트리를 생성할 수 있습니다. 전략 트리를 저장할 수 없습니다.
스코어카드 편집기에서 편집 및 보기 모드 사용을(를) 참조하십시오.
전략 맵은 스코어카드에 대해 정의된 목표 및 목표의 진행 상황을 측정하는 KPI를 관심 사항에 맞추는 방법을 보여 줍니다.
전략 맵은 또한 목표와 다른 목표 또는 연결 라인이 있는 KPI 간의 원인과 결과 관계를 나타냅니다. 목표를 생성(또는 편집)하거나(목표 생성 참조) KPI 세부정보를 사용할 때(KPI 세부정보 작업 참조) 원인과 결과 관계를 생성합니다. 전략 맵에서도 원인과 결과 관계를 생성할 수 있습니다.
그림은 전략 맵의 예를 보여줍니다.
조직의 영역별 전략을 나타낼 전략 맵을 여러 개 생성할 수 있습니다.
전략 맵은 편집 모드에서만 생성할 수 있습니다. 스코어카드 편집기에서 편집 및 보기 모드 사용을(를) 참조하십시오.
연관된 목표 및 KPI가 서로 관련되어 있고 원인 및 결과 관계를 식별하는지 확인하십시오. 해당 관계를 정기적으로 검토하여 공동 작업과 커뮤니케이션을 높이기 위해 개선이 필요한 영역을 식별함으로써, 기존 목표 및 KPI에 영향을 줄 수 있습니다.
전략 맵 생성을(를) 참조하십시오.
전략 맵은 스코어카드에 대해 정의된 목표 및 목표의 진행 상황을 측정하는 KPI를 관심 사항에 맞추는 방법을 보여 줍니다.
전략 맵에서 사용자는 실제 결과를 목표와 비교하여 볼 수 있습니다.
목표 또는 KPI가 특정 관심 사항에 맞춰진 경우 목표 또는 KPI를 다이어그램의 원하는 위치로 끌어 놓습니다. 그러면 목표 또는 KPI가 연관된 관심 사항에 대한 섹션에 자동으로 표시됩니다.
목표 또는 KPI를 생성(또는 편집)할 때 목표 또는 KPI를 관심 사항에 맞춥니다.
목표 또는 KPI가 관심 사항과 연관되지 않은 경우 목표 또는 KPI를 연관시킬 관심 사항에 대한 섹션에서 목표 또는 KPI를 끌어 놓습니다. 이 작업을 통해서는 관심 사항이 해당 목표 또는 KPI에 영구적으로 지정되지 않습니다.
원인과 결과 관계를 추가하려면 전략 맵 탭 도구모음에서 두 목표 간의 인과관계 도출 단추를 누르고 노드 중 하나를 선택한 다음 두번째 노드를 선택합니다. 그러면 노드를 연결하는 라인이 표시됩니다.
맵에서 노드를 삭제하려면 노드를 마우스 오른쪽 단추로 누르고 다이어그램에서 제거를 선택합니다.
노드의 오른쪽 상단 모서리에 있는 설명 단추 위로 마우스 포인터를 가져가서 [상태] 창을 표시합니다. 여기서 이전에 추가한 설명을 읽거나 다른 설명을 추가하거나 설명에 회신할 수 있습니다.
설명을 추가할 노드 오른쪽에 있는 옵션 단추를 누르고 [노드 옵션] 메뉴에서 설명 추가를 선택합니다. [새 설명] 대화상자가 표시됩니다. 여기서 설명을 추가하거나 이전에 추가된 설명을 읽을 수 있습니다.
노드의 빨간색 별표(사용 가능한 경우) 위로 마우스 커서를 가져가서 [상태] 창을 표시합니다. 여기서 이전에 적용한 무효화를 보거나 다른 무효화를 적용할 수 있습니다.
상태 무효화를 적용할 노드 오른쪽에 있는 옵션 단추를 누르고 [노드 옵션] 메뉴에서 상태 무효화를 선택합니다. [상태 무효화] 대화상자가 표시됩니다. 여기서 다른 무효화 설정을 적용하거나 이전에 적용된 무효화 설정을 볼 수 있습니다.
원인 및 결과 맵은 전략 창에 나열된 목표 또는 KPI의 원인-결과 관계를 보여줍니다. 원인 및 결과 맵은 스코어카드에 사용되는 다이어그램이며 맵 뷰와 관련이 없습니다. 대시보드에 표시할 뷰 추가을(를) 참조하십시오.
그림은 재무 결과 향상 목표에 대한 원인 및 결과 맵의 예를 보여줍니다.
다음과 같은 원인-결과 관계를 생성합니다.
목표를 생성/편집하고 식별할 때 목표의 원인-결과 관계
이 목표에 영향을 주거나 지원하는 다른 목표 또는 KPI (원인)
이 목표가 영향을 주거나 지원하는 다른 목표 또는 KPI (결과)
목표 생성을(를) 참조하십시오.
KPI 세부정보를 작업할 때 KPI의 원인-결과 관계
이 KPI에 영향을 주거나 지원하는 다른 목표 또는 KPI (원인)
이 KPI가 영향을 주거나 지원하는 다른 목표 또는 KPI (결과)
KPI 세부정보 작업을(를) 참조하십시오.
원인 및 결과 맵은 원인-결과 관계에서 성과나 값의 변화가 정비례(직접) 또는 반비례(역)하는지 나타내고, 기호를 사용하여 원인-결과 관계의 강도(강함, 보통, 약함)를 나타내기도 합니다.
원인 및 결과 맵을 통해 미래의 전략적 변화에 함축된 사항을 정확히 이해할 수 있습니다.
원인과 결과 연결을 생성하여 운영 측정항목과 종속성을 자동으로 표시합니다.
편집 또는 보기 모드로 원인 및 결과 맵을 생성할 수 있습니다.
편집 모드에서 원인 및 결과 맵을 생성 및 저장할 수 있습니다.
보기 모드에서 임시의 읽기 전용 원인 및 결과 맵을 생성할 수 있습니다. 저장은 불가능합니다.
스코어카드 편집기에서 편집 및 보기 모드 사용을(를) 참조하십시오.
원인 및 결과 맵 생성을(를) 참조하십시오.
감시 목록은 스코어카드의 특정 부분에 관련되거나 특정 목적상 함께 묶인 스코어카드 객체(시책, 목표, KPI)를 나열하는 테이블입니다.
일부 감시 목록은 스코어카드 객체의 구성요소입니다. 여기에는 다음 감시 목록이 포함됩니다.
시책 및 KPI 감시 목록 — 시책의 성과를 평가하는 데 사용되는 하위 시책 및 KPI를 나열합니다.
이 감시 목록은 [시책 세부정보] 탭의 [분석] 창에 표시됩니다.
목표 및 KPI 감시 목록 — 목표의 성과를 평가하는 데 사용되거나 뷰(원인 및 결과 맵, 사용자정의 뷰, 전략 트리, 전략 맵)에 표시되는 하위 목표 및 KPI를 나열합니다.
이 감시 목록은 다음 탭에 표시됩니다.
스코어카드 편집기의 [목표 세부정보] 탭의 [분석] 창
[원인 및 결과 맵] 탭의 [세부정보] 탭
[사용자정의 뷰] 탭의 [세부정보] 탭
[전략 맵] 탭의 [세부정보] 탭
[전략 트리] 탭의 [세부정보] 탭
목표, 시책 및 KPI 감시 목록 — 관심 사항과 연관된 시책, 목표 및 KPI를 나열합니다.
이 감시 목록은 스코어카드 편집기의 [관심 사항] 탭에 표시됩니다.
다른 감시 목록은 특정 목적으로 제공됩니다. 여기에는 다음 감시 목록이 포함됩니다.
KPI 감시 목록 — 성과를 모니터할 KPI를 나열합니다.
이 감시 목록은 KPI 감시 목록 편집기의 [성과] 탭에 표시됩니다. KPI 감시 목록이란?을(를) 참조하십시오.
스마트 감시 목록 — 지정한 조건을 충족하는 스코어카드 내의 시책, 목표, KPI를 나열합니다.
이 감시 목록은 스코어카드 편집기의 [스마트 감시 목록] 탭에 표시됩니다. 스마트 감시 목록이란?을(를) 참조하십시오.
분석 감시 목록 — 시책 또는 목표의 성과를 평가하는 데 사용되는 하위 또는 종속 시책/목표 및 KPI를 나열합니다.
이 감시 목록은 스코어카드 편집기의 [분석] 탭에 표시됩니다.
감시 목록에는 상태, 편차 비율(%) 등의 스코어카드 객체와 해당 객체를 보고 관리할 수 있는 구성요소(예: 보기 또는 요약)를 설명하는 열이 있습니다.
예를 들어, 고객 만족도 강화라는 목표의 성과를 평가할 때 사용되는 두 가지 목표(% 조기 달성 및 달성 일)로 구성되는 [목표 및 KPI] 감시 목록을 생성할 수 있습니다.
[스코어카드 설정] 대화상자의 [감시 목록 스타일] 탭에서 스코어카드, 목표, 시책, 관심 사항, 스마트 감시 목록, 사용자정의 뷰, 전략 트리 뷰, 전략 맵, 원인 및 결과 맵에서 사용되는 감시 목록을 사용자가 정의할 수 있습니다.
스코어카드에서 각 감시 목록에 대해 감시 목록 스타일을 사용자가 정의하고, 열 순서를 변경하고, 열을 표시하거나 숨기고, 다음 레벨에서 열 레이블을 변경할 수 있습니다.
스코어카드: 고유한 개별 스타일 또는 열 사용자정의가 없는 스코어카드에 대한 모든 감시 목록에 적용합니다.
개별 감시 목록: 개별 감시 목록에 적용합니다. 개별 감시 목록 스타일은 스코어카드 레벨 스타일을 무효화합니다.
설정된 감시 목록 스타일이 없을 경우 기본 스타일이 사용됩니다.
다음 형식 옵션을 포함시켜 감시 목록을 사용자가 정의할 수 있습니다.
글꼴 이름 - 수동으로 글꼴 이름을 입력해야 합니다. 환경에서 사용되는 웹 브라우저가 지원하는 글꼴 이름을 사용해야 합니다.
굵은체 - 예, 아니오 또는 기본값
기울임꼴 - 예, 아니오 또는 기본값
테두리 스타일
테두리 색상
글꼴 색상
배경색
별도로 개별 셀(행 및 열) 유형에 대한 위 형식을 설정할 수 있으며 감시 목록의 대체 행에 대해 다른 스타일을 적용할 수 있습니다.
셀 간에 스타일을 복사하여 붙여 넣을 수 있으며 한 번 누르기를 통해 전체 행에 셀의 스타일을 적용할 수 있습니다. 또한 머리글 행 및 선택한(누른) 행에 대한 스타일을 설정할 수 있습니다.
감시 목록을 사용자가 정의하려면 다음과 같이 하십시오.
KPI 감시 목록은 성과를 모니터할 KPI 모음입니다.
다음과 같이 KPI 감시 목록을 생성할 수 있습니다.
스코어카드 내부. KPI 감시 목록을 스코어카드 내부에 생성하면 목표 및 시책의 진행률을 보고 조사할 수 있습니다. 스코어카드 안에 생성한 KPI 감시 목록은 스코어카드의 일부로 저장됩니다. 스마트 감시 목록이란?을(를) 참조하십시오.
스코어카드 외부. 스코어카드를 생성/편집하기 전에 미리 KPI 감시 목록을 생성할 수 있습니다. 스코어카드 밖에 생성한 KPI 감시 목록은 Oracle BI 프리젠테이션 카탈로그에 독립형 객체로 저장됩니다.
KPI 및 KPI 감시 목록 사용을(를) 참조하십시오.
시책 및 목표를 생성할 때 진행과 성과를 측정하기 위해 KPI를 지정할 수 있습니다.
해당 KPI는 스코어카드 편집기의 [KPI 세부정보] 탭을 사용하여 스코어카드 내에서 작업할 수 있습니다.
특히 다음을 수행할 수 있습니다.
기본 KPI 설정을 확인하고 실제 값과 목표 값을 나타내는 그래프를 봅니다.
KPI에 정의된 레이블, 설명, 업무 소유자를 무효화합니다.
차원을 고정합니다. 차원 및 고정된 차원 값이란?을(를) 참조하십시오.
KPI에 대한 지원 정보를 제공하는 문서를 봅니다.
KPI와 연관된 작업을 실행합니다.
KPI를 관심 사항과 연관시킵니다.
표시기 유형(예: 초과)을 지정하여 KPI의 성과가 다른 KPI를 이끌거나, 다른 KPI나 다른 데이터/프로세스의 성과에 영향을 받는지 나타냅니다.
설명을 확인, 추가, 회신합니다.
KPI의 원인/결과가 되는 시책 및 KPI([시책] 창에 나열된 KPI의 경우)와 목표 및 KPI([전력] 창에 나열된 KPI의 경우)를 식별합니다.
Label 필드를 사용하여 레이블 무효화
설명 필드를 사용하여 설명 무효화
[공동 작업] 창의 업무 소유자 필드를 사용하여 업무 소유자 무효화
스마트 감시 목록은 지정한 조건을 기반으로 특정 스코어카드로 삽입한 뷰입니다.
예를 들어, 스마트 감시 목록이 최고 성능을 기준으로 상위 10개 KPI를 스코어카드에 표시하거나 특정 업무 소유자가 소유한 목표, 시책, KPI를 스코어카드에 표시할 수 있습니다.
그림은 재무 결과 향상 목표 및 모든 하위 목표에 대한 스마트 감시 목록의 예를 보여줍니다.
스마트 감시 목록은 다음 구성요소로 구성됩니다.
필터 창 — [스마트 감시 목록 속성] 대화상자의 필터 조건 표시 구성요소 설정에 따라, 이 창은 제어판 또는 텍스트 요약으로 표시되거나 숨겨집니다. 표시 형식은 다음과 같습니다.
제어판 - 스마트 감시 목록을 필터링하는 데 사용할 조건을 지정할 수 있는 탭이 있습니다. 객체 관계, 객체 유형, 관심 사항 연관, 성과, 업무 소유자 지정을 기준으로 필터링할 수 있습니다.
텍스트 요약 - 현재 필터 조건의 읽기 전용 텍스트 요약을 표시합니다.
스마트 감시 목록 — 필터 창에서 지정한 조건을 충족하는 스코어카드 내의 시책, 목표, KPI를 나열합니다.
스마트 감시 목록 도구모음 — 스마트 감시 목록을 저장하고 필터 창의 표시 방법(제어판, 읽기 전용 텍스트 요약 또는 숨겨짐)과 같은 스마트 감시 목록 속성을 지정할 수 있는 단추를 포함합니다.
성과 동인(목표 및 시책)을 적절한 업무 소유자에게 올바르게 지정하고, 명시된 원하는 결과를 얻기 위해 목표 및 목표 설정 이동에 대한 약속을 이행할 이해 당사자 간 합의에 도달할 수 있도록 스마트 감시 목록을 매개체로 생성하십시오.
스마트 감시 목록은 편집 모드에서만 생성할 수 있습니다.
보기 모드에서는 스마트 감시 목록을 볼 수 있고, 제어판으로 표시된 필터 창에서 스마트 감시 목록이 저장된 경우, 스마트 감시 목록에 표시되는 내용이 동적으로 변경되도록 필터 조건을 지정할 수 있습니다.
스코어카드 편집기에서 편집 및 보기 모드 사용을(를) 참조하십시오.
스마트 감시 목록은 대시보드에도 추가할 수 있습니다. 제어판으로 표시된 필터 창에서 스마트 감시 목록이 저장된 경우, 일반 사용자가 스마트 감시 목록에 표시되는 내용이 동적으로 변경되도록 필터 조건을 지정할 수 있습니다.
스마트 감시 목록 생성을(를) 참조하십시오.
사용자정의 뷰를 통해 비즈니스 및 전략 데이터의 사용자정의된 뷰를 표시할 수 있습니다.
예를 들어, 선택한 배경 이미지(예: 회사 로고)에 목표 및 KPI에 대한 정보를 표시할 수 있습니다. 사용자정의 뷰 생성을(를) 참조하십시오.
사용자정의 뷰는 편집 모드에서만 생성할 수 있습니다. 스코어카드 편집기에서 편집 및 보기 모드 사용을(를) 참조하십시오.
스코어카드 객체를 열 때 여러 옵션을 사용할 수 있습니다.
스코어카드 객체를 열려면 다음과 같이 하십시오.
원인 및 결과 맵 탭
사용자정의 뷰 탭
전략 맵 탭
전략 트리 탭
KPI 감시 목록 탭
스마트 감시 목록 탭
미션 탭
비전 탭
[전략] 창 또는 [시책] 창에서 두 번 누릅니다. [KPI 세부정보] 탭이 표시됩니다.
스코어카드에 대한 카탈로그 창. [KPI] 탭이 표시됩니다.
[스코어카드] 편집기에서 스코어카드 객체를 편집할 수 있습니다.
[카탈로그] 페이지에서 스코어카드 객체를 편집할 수도 있습니다. Oracle BI 프리젠테이션 카탈로그에서 객체 관리을(를) 참조하십시오.
[스코어카드] 편집기에서 스코어카드 객체를 삭제할 수 있습니다.
[카탈로그] 페이지에서 스코어카드 객체를 삭제할 수도 있습니다. Oracle BI 프리젠테이션 카탈로그에서 객체 관리을(를) 참조하십시오.
주의:
시책을 삭제하기 전에 시책이 완료되었는지, 더 이상 목표를 이루는 데 필요 없는지 확인하십시오. 목표를 삭제하기 전에 하위 목표나 다른 링크된 목표가 있는지 조사하고 제거로 인해 해당 목표에 부정적 영향을 미치지 않는지 확인하십시오.특정 유형의 스코어카드 객체를 대시보드에 추가할 수 있습니다.
다음 스코어카드 객체를 대시보드에 추가할 수 있습니다.
원인 및 결과 맵. 원인 및 결과 맵이란?을(를) 참조하십시오.
사용자정의 뷰 사용자정의 뷰란?을(를) 참조하십시오.
전략 맵. 전략 맵이란?을(를) 참조하십시오.
전략 트리. 전략 트리란?을(를) 참조하십시오.
KPI 감시 목록. KPI 감시 목록이란?을(를) 참조하십시오.
스마트 감시 목록. 스마트 감시 목록이란?을(를) 참조하십시오.
주:
대화식 분석 위탁을 위해 포함된 스코어카드 시각화(예: 스마트 감시 목록 또는 원인 및 결과 맵)를 대시보드에 포함합니다.자세한 내용은 대시보드에 콘텐츠 추가을(를) 참조하십시오.
다양한 소스에서 문제 해결 정보를 찾을 수 있습니다.
Oracle Scorecard and Strategy Management를 사용하면서 발생할 수 있는 문제를 해결하려면 다음과 같은 유용한 정보를 참조하십시오.
로깅에 대한 자세한 내용은 Oracle Business Intelligence Enterprise Edition용 시스템 관리자 설명서의 Oracle Business Intelligence에서 문제 진단 및 해결을(를) 참조하십시오.
설명을 추가하고 상태를 무효화하는 기능이 사용으로 설정되어 있지 않은 경우 Oracle Business Intelligence Enterprise Edition용 메타데이터 저장소 생성자 설명서의 Oracle Scorecard and Strategy Management용 저장소 구성을(를) 참조하십시오.
스코어카드 객체 생성 또는 액세스 기능과 관련된 문제는 Oracle Business Intelligence Enterprise Edition용 보안 설명서의 Oracle BI 프리젠테이션 카탈로그에서 객체 관리 및 Presentation Services 권한 관리에서 권한 및 권한 설정에 대한 정보를 참조하십시오.