Onderwerpen
Dit hoofdstuk bevat de volgende secties:
Oracle Scorecard and Strategy Management is een hulpmiddel voor prestatiebeheer waarmee u uw bedrijfsstrategie kunt beschrijven en bekendmaken.
U kunt uw bedrijfsstrategie en prestaties aansturen en evalueren van boven naar beneden in de organisatie of van beneden naar boven.
Met Oracle Scorecard and Strategy Management kunt u ook uw doelstellingen en initiatieven afstemmen op traditionele balanced scorecardperspectieven of uw eigen scorecardperspectieven maken die uw fundamentele bedrijfscompetenties weerspiegelen. Zie Wat is een balanced scorecard?.
Met Oracle Scorecard and Strategy Management kunt u het volgende doen:
Gelijktijdig de doelstellingen (zoals lagere bedrijfskosten), en initiatieven (zoals processen of taken zoals kostenbesparingsteam instellen) definiëren. Deze doelstellingen en initiatieven vormen tezamen uw strategie. Aan de doelstellingen en initiatieven kunt u prestatiekengetallen toewijzen om de voortgang en prestaties te meten. Voor meer informatie over:
Zie Wat zijn doelstellingen? voor meer informatie over doelstellingen.
Zie Wat zijn initiatieven? voor meer informatie over initiatieven.
Zie Prestatiekengetallen en watchlijsten met prestatiekengetallen gebruiken voor meer informatie over prestatiekengetallen.
Doelstellingen en initiatieven afstemmen op aangepaste of traditionele perspectieven (fundamentele bedrijfscompetenties en gebieden zoals financiën of klantbeheer). Hiermee kunt u later de mate bepalen waarin de bedrijfsstrategie deze perspectieven ondersteunt. Zie Wat zijn perspectieven?.
Numerieke doelbereikwaarden definiëren om de waarden van prestatiekengetallen voor doelstellingen en initiatieven op bedrijfs- of afdelingsniveau te evalueren. Zie Beoordelingstoewijzingen voor scorecards definiëren.
Strategie en strategische ontwikkelingen grafisch weergeven met behulp van strategiekaarten, oorzaak-en-gevolgkaarten, aangepaste weergaven en strategiestructuren. Zie voor meer informatie:
De implementatie en status van doelstellingen en initiatieven bespreken door toelichtingen toe te voegen, te lezen en erop te reageren. Zie Toelichtingen.
Aangezien u prestatiekengetallen in scorecards gebruikt om de voortgang en prestaties gedurende een bepaalde periode te meten, moet u toepasselijke tijddimensies gebruiken bij de definitie van prestatiekengetallen die in scorecards worden gebruikt. Raadpleeg de beheerder voor informatie over tijddimensies.
Als u een balanced scorecard maakt, krijgt u een duidelijk beeld van diverse aspecten van een organisatie.
Bedrijven concentreren zich traditioneel gezien grotendeels op financieel gestuurde strategieën zonder voldoende rekening te houden met andere belangrijke perspectieven. Omdat er bij financiële doelen doorgaans achteruit wordt gekeken en ze meestal worden gedefinieerd met betrekking tot groei ten opzichte van cijfers uit het verleden, houden ze geen rekening met toekomstige marktomstandigheden of hergebruiksdoelstellingen. Balanced Scorecard is een systeem voor strategisch beheer waarmee de strategie van een organisatie wordt onderverdeeld in duidelijke doelstellingen, eenheden, doelen en initiatieven, die zijn onderverdeeld in vier perspectieven: 'Financieel', 'Klant', 'Interne bedrijfsprocessen' en 'Leren en groeien'. Deze perspectieven komen gewoonlijk tot stand aan de hand van vragen zoals 'Hoe moeten we overkomen bij onze klanten om onze visie te kunnen realiseren?' of 'Hoe moeten we overkomen bij onze aandeelhouders om financieel te slagen?' Met Balanced Scorecard beschikken bedrijven over de taal om strategieën te definiëren die tegemoetkomen aan meerdere, relevante perspectieven. Zoals financiële verslagen (winst- en verliesrekening, cashflowoverzicht en balans) inzicht geven in de financiële gezondheid van een organisatie, zo biedt Balanced Scorecard een kader om de strategie op een consistente, inzichtelijke manier te communiceren. In de afbeelding ziet u deze vier perspectieven.
"De vier perspectieven van de scorecard maken een balans mogelijk tussen doelstellingen voor de korte en de lange termijn, tussen gewenste resultaten en de prestatiefactoren die deze uitkomsten bepalen, en tussen harde objectieve eenheden en zachtere, subjectievere eenheden." (Robert S. Kaplan, David P. Norton, “Linking the Balanced Scorecard to Strategy,” California Management Review Reprint Series, 1996 door Regents of the University of California CMR, Vol. 39, Nummer 1, Najaar 1996).
Oracle Scorecard and Strategy Management biedt vier standaardperspectieven die u kunt gebruiken voor het definiëren van strategieën die alle relevante perspectieven omvatten, en voor het definiëren van strategiestructuren die stabiliteit en succes verzekeren in alle perspectieven.
Deze vier standaardperspectieven, die de Balanced Scorecard-methodologie (bedacht door dr. Robert Kaplan en dr. David Norton) ondersteunen, zijn:
Financieel: gebruikt om financiële meeteenheden te bepalen die deze vraag kunnen helpen beantwoorden: 'Hoe zien we eruit voor onze aandeelhouders?'
Klant: gebruikt om meeteenheden te bepalen die deze vraag kunnen helpen beantwoorden: 'Hoe zien onze klanten ons?'
Intern proces: gebruikt om meeteenheden te bepalen die deze vraag kunnen helpen beantwoorden: 'In welke processen moeten we uitblinken?'
Leren en groeien: gebruikt om meeteenheden te bepalen die helpen deze vraag te beantwoorden: 'Hoe kunnen we ons blijven verbeteren en waarde creëren?'
U kunt de geleverde perspectieven aanpassen of uw eigen perspectieven maken om doelstellingen, hoofdinitiatieven en prestatiekengetallen zo veel mogelijk op een lijn te brengen met uw bedrijfscompetenties.
De vier perspectieven van Kaplan en Norton weerspiegelen een specifieke organisatiestrategie. Deze perspectieven en strategieën zijn niet per definitie geschikt voor overheids- of non-profitorganisaties. De doelstellingen en belangrijkste vragen moeten dan ook worden aangepast en aangevuld om de gewenste strategieën vast te leggen.
Behandel de balanced scorecard als een levend document. Het proces waarbij doelstellingen, initiatieven, enzovoort worden beoordeeld, herhaalt zich. Het proces moet niet alleen een kwantitatief maar ook een kwalitatief inzicht bieden in de gezondheid van uw organisatie en moet uw organisatie ondersteunen bij het realiseren van de gewenste resultaten.
Met de Scorecardeditor kunt u een scorecard van uw hele organisatie of van afzonderlijke afdelingen maken.
De Scorecardeditor bestaat uit verschillende deelvensters en tabbladen:
Aan de linkerzijde van de editor zijn de vensters die u gebruikt om de objecten te maken die uw scorecard vormen. Hier bevindt zich bijvoorbeeld het deelvenster 'Strategie', dat u gebruikt om de doelstellingen te maken, in te delen en te gebruiken die de strategische structuur (ook wel strategiestructuur genaamd) vormen van de bedrijfsentiteit (bijvoorbeeld afdeling) die u wilt evalueren.
Aan de rechterzijde van de editor bevindt zich het gebied met tabbladen. Wanneer u voor de eerste keer een scorecard maakt, krijgt u het tabblad 'Overzicht' te zien. Op dit tabblad kunt u overzichtsgegevens bekijken voor het initiatief, de doelstelling of het prestatiekengetal dat u hebt geselecteerd.
Terwijl u scorecardobjecten maakt, worden dynamisch tabbladen gegenereerd voor elk object. Als u bijvoorbeeld een doelstelling maakt, wordt een tabblad gegenereerd voor dat object. U gebruikt dit tabblad om de doelstelling te definiëren en gedetailleerde informatie te bekijken over de doelstellingen, zoals welke prestatiekengetallen worden gebruikt om deze te evalueren en welke initiatieven deze aansturen.
Boven in de editor bevinden zich werkbalkknoppen en het point-of-viewgebied. Het point-of-viewgebied geeft de dimensies weer van de prestatiekengetallen die in de scorecard worden gebruikt om de voortgang en resultaten van initiatieven en objecten te meten. U gebruikt dit gebied om waarden voor de dimensies vast te zetten (of in te stellen). Wanneer u een dimensie vastzet, worden de gegevens in de scorecard gefilterd om u een nieuw point-of-view te geven (dat wil zeggen: een nieuwe weergave van de gegevens). Zie Het point-of-viewgebied.
In de afbeelding ziet u een voorbeeld van de Scorecardeditor voor 'Voorbeeldscorecard - Licht'.
Met scorecardobjecten kunnen verschillende functies worden uitgevoerd.
Scorecardobjecten zijn items die u maakt of indeelt voor het volgende:
De bedrijfsstrategie aanduiden en evalueren, waaronder:
Doelstellingen. Zie Wat zijn doelstellingen?.
Initiatieven. Zie Wat zijn initiatieven?.
Perspectieven. Zie Wat zijn perspectieven?.
Prestatiekengetallen. Zie Wat zijn prestatiekengetallen?.
De bedrijfsstrategie presenteren en analyseren, waaronder
Visies. Zie Wat zijn visies?.
Missies. Zie Wat zijn missies?.
Strategiestructuren. Zie Wat zijn strategiestructuren?.
Strategiekaarten. Zie Wat zijn strategiekaarten?.
Oorzaak-en-gevolgkaarten. Zie Wat zijn oorzaak-en-gevolgkaarten?.
Aangepaste weergaven. Zie Wat zijn aangepaste weergaven?.
Watchlijsten met prestatiekengetallen. Zie Wat zijn watchlijsten met prestatiekengetallen?.
Slimme watchlijsten. Zie Wat zijn slimme watchlijsten?.
Agenten. Zie Agenten maken op basis van prestatiekengetallen.
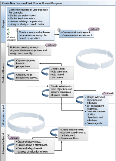
Met Oracle Scorecard and Strategy Management beschikt u over een breed scala aan scorecardobjecten om een scorecard op te bouwen. Ter ondersteuning kunt u gebruik maken van een algemene processtroom en beschrijving.
Het wordt aanbevolen elke taak binnen de processtroom in de aangewezen volgorde uit te voeren. In de afbeelding ziet u een grafische voorstelling van de algehele processtroom om een scorecard te maken.

De mogelijkheid om bepaalde taken uit te voeren tijdens het samenstellen van prestatiekengetallen en watchlijsten met prestatiekengetalbijdragen, of binnen Oracle Scorecard and Strategy Management (zoals het maken van scorecards of het contact opnemen met eigenaren) wordt bepaald door rechten.
Rechten worden beheerd door de beheerder. Zie Rechten voor Presentation Services beheren in Security Guide for Oracle Business Intelligence Enterprise Edition voor algemene informatie.
Voor veel taken is een combinatie van rechten vereist. In deze drie tabellen in Rechten identificeren voor prestatiekengetallen, watchlijsten met prestatiekengetallen en scorecards in Security Guide for Oracle Business Intelligence Enterprise Edition:
Wordt het taakobject (bijvoorbeeld actiekoppeling of gerelateerd document) vermeld.
Worden de taken en bijbehorende rechten vermeld die u kunt beheren.
Wordt aangenomen dat uw beheerder uw gebruikers-ID of groep de machtigingen heeft gegeven om de noodzakelijke catalogusobjecten en -mappen te lezen of er naar te schrijven.
Opmerking:
In deze tabellen komen machtigingen niet aan de orde. Om de machtigingen voor de scorecard of elementen binnen de scorecard te wijzigen (ofwel welke gebruikers toegang hebben tot de scorecard of elementen binnen de scorecard) hebt u de machtiging 'Volledige controle' voor de scorecard nodig. Zie Objecten beheren in de Oracle BI presentatiecatalogus.U moet het volgende doen:
Bekijk Rechten vereist voor prestatiekengetaltaken en Rechten vereist voor scorecard- en scorecardobjecttaken in Security Guide for Oracle Business Intelligence Enterprise Edition om ervoor te zorgen dat u over voldoende rechten beschikt om uw taak te kunnen uitvoeren en vraag de beheerder zo nodig aanvullende rechten aan u te verlenen.
De juiste machtigingen hebben voor het Oracle BI Presentation Services laagobject om iets uit de scorecard, watchlijst met prestatiekengetallen of prestatiekengetalobjecten te verwijderen met behulp van de catalogusbrowser. Zie Machtigingen instellen voor presentatielaagobjecten in Metadata Repository Builder's Guide for Oracle Business Intelligence Enterprise Edition.
Welke modus u gebruikt in de Scorecardeditor is afhankelijk van wat u probeert te bereiken.
De Scorecardeditor heeft twee modi:
Bewerkmodus: hiermee kunt u missies, visies, initiatieven, perspectieven, doelstellingen, prestatiekengetallen, watchlijsten met prestatiekengetallen, slimme watchlijsten en weergaven maken of bewerken, en agenten maken op basis van prestatiekengetallen.
U mag scorecarddoelstellingen, -initiatieven en -perspectieven niet buiten de Scorecardeditor om verwijderen, want dat kan leiden tot problemen met de scorecard.
Weergavemodus: hiermee kunt u door missies, visies, initiatieven, perspectieven, doelstellingen, prestatiekengetallen, watchlijsten met prestatiekengetallen en weergaven navigeren en deze bekijken, maar u kunt ze niet toevoegen of wijzigen. Verder kunt u toelichtingen toevoegen, statuswaarden overschrijven, agenten maken op basis van prestatiekengetallen en werken met slimme watchlijsten.
De informatie waartoe u toegang hebt en de taken die u kunt uitvoeren in deze modi hangen ook van het volgende af:
De rechten die aan uw account zijn toegewezen
De machtigingen die aan de afzonderlijke scorecardobjecten en -mappen zijn gekoppeld
Met scorecards kunnen gegevensanalysen beter worden weergegeven om bedrijfsstrategieën te beschrijven en te communiceren.
Door een scorecard te maken, kunt u uw doelgroep duidelijk maken wat de relatie is tussen prestaties en doelstellingen.
De procedures voor het openen of bewerken van scorecards zijn identiek.
Door een scorecard te bewerken, zorgt u ervoor dat de informatie hierop actueel is.
Als u wilt dat de beheerder een wijziging aanbrengt in uw metagegevens (bijvoorbeeld een dimensie een andere naam geven of een onderwerpgebied verwijderen), verwijdert u alle verwijzingen naar het object binnen uw prestatiekengetallen en scorecards voordat u contact opneemt met de beheerder.
Zie Bewerkmodus en weergavemodus in de Scorecardeditor gebruiken.
U kunt overzichtsgegevens voor initiatieven, doelstellingen of prestatiekengetallen bekijken.
Welke overzichtsgegevens er worden weergegeven, is afhankelijk van welk object u het laatst hebt geselecteerd in het deelvenster 'Initiatieven' of 'Strategie'. Laatst geselecteerd:
Een initiatief of doel: de basisinstellingen voor het initiatief of doel worden weergegeven (bijvoorbeeld status, bedrijfseigenaar enzovoort). Daarnaast wordt er een statusoverzicht met het aantal prestatiekengetallen en initiatieven of prestatiekengetallen en doelen weergegeven waarmee de voortgang voor elk prestatiebeoordelingsbereik wordt geëvalueerd.
Als er één of meer onderliggende of afhankelijke doelstellingen, initiatieven of prestatiekengetallen zijn voor een bepaalde status, is de statusnaam een hyperlink die verwijst naar het tabblad 'Onderverdeling' van de Scorecardeditor. Dat tabblad bevat de onderliggende of afhankelijke doelstellingen, initiatieven en prestatiekengetallen.
Een prestatiekengetal: de basisinstellingen voor het prestatiekengetal worden weergegeven (bijvoorbeeld status, bedrijfseigenaar enzovoort), plus de prestatiegegevens en een prestatiegrafiek.
Het point-of-viewgebied van de Scorecardeditor geeft besturingselementen voor de dimensies weer van prestatiekengetallen die in de scorecard worden gebruikt om de voortgang en resultaten van initiatieven en objecten te meten.
Zie Wat zijn dimensies en vastgezette dimensiewaarden?.
Er worden besturingselementen weergegeven voor elke prestatiekengetaldimensie waarnaar in een scorecard wordt verwezen, behalve voor de dimensies die u expliciet uitsluit van weergave. Als dezelfde dimensie wordt gebruikt in meer dan één prestatiekengetal, kan een besturingselement door de prestatiekengetallen worden gedeeld. Zie Besturingselementen voor point-of-view instellen.
In deze afbeelding ziet u een point-of-viewgebied waarin de dimensies 'Region Hierarchy' (Regiohiërarchie), 'Customer Segments' (Klantsegmenten), 'Offices Hierarchy' (Vestigingenhiërarchie), 'Product Hierarchy' (Producthiërarchie) en '2010/Q3' (2013/Kw3) zijn weergegeven.
Elk besturingselement heeft een label en een knop met een pijl omlaag waarmee u een lijst kunt weergeven van de dimensiewaarden waaruit u kunt selecteren en een koppeling Zoeken (zie het dialoogvenster 'Leden zoeken' voor meer informatie). Het label is de databasenaam voor de dimensie (dit is de standaardwaarde), een gebruikersvriendelijk label als dit is opgegeven, of een of meer waarden (als de dimensie is vastgezet op een specifieke waarde of meerdere waarden).
U gebruikt dit gebied om waarden voor de dimensies tijdelijk vast te zetten (of in te stellen). Wanneer u een dimensie vastzet, worden de gegevens in de scorecard gefilterd om u een nieuw point-of-view te geven (dat wil zeggen: een nieuwe weergave van de gegevens). Hierdoor kunt u de aandacht vestigen op bepaalde gegevens die voor u van belang zijn, zoals het bedrijfsgebied waarvoor u verantwoordelijk bent.
De instellingen in het point-of-viewgebied zijn tijdelijk en blijven niet behouden wanneer de scorecard wordt opgeslagen. Als u vastzettingen persistent wilt maken, kunt u het volgende doen:
Het tabblad 'Dimensie-instellingen' van het dialoogvenster 'Instellingen' gebruiken om elk gebruik van prestatiekengetallen binnen een scorecard te beïnvloeden.
Het gebied Dimensionaliteit in het deelvenster 'Analyse' van het tabblad 'Prestatiekengetaldetails' van de Scorecardeditor selecteren om de waarden voor een bepaald gebruik van prestatiekengetallen vast te zetten.
Het dialoogvenster 'Prestatiekengetal toevoegen' (ook weergegeven als het dialoogvenster 'Watchlijstitem bewerken') in de editor 'Watchlijst met prestatiekengetallen' gebruiken om waarden voor afzonderlijke prestatiekengetallen vast te zetten.
Het dialoogvenster 'Vastgezette dimensies' gebruiken om waarden vast te zetten in een weergave die aan een dashboard is toegevoegd.
De pagina 'Dimensionaliteit' van de Prestatiekengetaleditor (ook weergegeven als het tabblad 'Prestatiekengetal' van de Scorecardeditor) om waarden vast te zetten in een definitie van prestatiekengetallen. Deze benadering is minder flexibel dan wanneer u de definitie van een prestatiekengetal herbruikbaar laat zijn in verschillende contexten en alleen vastzet in weergaven die naar het prestatiekengetal verwijzen.
De Scorecardeditor bevat ook de knoppen Terug en Verder, waarmee u vooruit of achteruit kunt bladeren door uw point-of-viewhistorie om een eerder point-of-view te selecteren of het point-of-view waarmee u bent begonnen.
Ga als volgt te werk om een dimensie tijdelijk vast te zetten:
Klik op de knop met de pijl omlaag rechts van de dimensie.
Ga als volgt te werk:
Selecteer een specifieke enkele waarde en klik op de waarde.
Selecteer meerdere waarden, klik op de koppeling Zoeken om het dialoogvenster 'Leden zoeken' weer te geven, maak uw selecties en klik vervolgens op de knop OK. U kunt ook meerdere waarden selecteren door de toets 'Ctrl' ingedrukt te houden en op de gewenste waarden te klikken.
Als de waarde een hiërarchische kolom is, klikt u op de knop met de opzij wijzende driehoek om de niveaus uit te vouwen. Druk op de toets 'Ctrl', houd deze ingedrukt en klik op de gewenste waarden.
Klik op de pijl omlaag of buiten het dialoogvenster om het dialoogvenster te sluiten.
De gegevens worden gefilterd en er wordt een nieuw point-of-view weergegeven.
U gebruikt het tabblad 'Dimensie-instellingen' in het dialoogvenster 'Instellingen' om de besturingselementen voor dimensies in het point-of-viewgebied van een scorecard in te stellen.
U kunt hier het volgende instellen:
Een of meer standaardwaarden voor de dimensie.
Of een besturingselement voor de dimensie moet worden weergegeven in het point-of-viewgebied
Het label dat in het point-of-viewgebied voor de dimensie moet worden weergegeven.
Een visie is een korte verklaring waarin wordt beschreven tot wat uw organisatie wil uitgroeien in de toekomst.
Een voorbeeld van een visie is om het succesvolste bedrijf op de Zuid-Amerikaanse polypropyleenmarkt te worden. (Een visie is optioneel.)
Vaak definieert u vanuit deze verklaring de hoofddoelen en prioriteiten die uw missie vormen. Zie Wat zijn missies? en Visies definiëren.
Voor het maken van visies en missies is een zeer specifieke set rechten vereist. Als de werkbalkknop voor visies en missies inactief is, neemt u contact op met de systeembeheerder. Zie voor meer informatie: Rechten identificeren voor prestatiekengetallen, watchlijsten met prestatiekengetallen en scorecards in Security Guide for Oracle Business Intelligence Enterprise Edition.
Een visie is een korte verklaring waarin wordt beschreven tot wat uw organisatie wil uitgroeien in de toekomst.
Definieer een visie om gegevensresultaten af te stemmen op de doelstellingen van de organisatie.
Een missie geeft de belangrijkste bedrijfsdoelstellingen en prioriteiten aan die volgens uw visie moeten worden gehaald.
Een missie is optioneel. Zie Missies definiëren.
U definieert uw visie in een visie. Zie Wat zijn visies?.
Wanneer u een missie definieert, stelt u een algemene doelstelling waarmee gegevensanalysen worden vergeleken.
U kunt een missie maken om gebruikers af te stemmen op de algemene doelstellingen van de organisatie.
Perspectieven zijn categorieën in uw organisatie waaraan initiatieven, doelstellingen en prestatiekengetallen kunnen worden gekoppeld.
Een perspectief kan een hoofdbelanghebbende (zoals een klant, werknemer of aandeelhouder/financieel) vertegenwoordigen of een hoofdcompetentiegebied (zoals tijd, kosten of kwaliteit).
U koppelt een initiatief en doelstelling aan een perspectief wanneer u dit maakt of bewerkt. Zie Initiatieven maken en Doelstellingen maken. U koppelt een prestatiekengetal aan een perspectief wanneer u de details van het prestatiekengetal bewerkt. Zie Werken met details van prestatiekengetallen.
Bijvoorbeeld: wanneer u een doelstelling maakt genaamd 'Verbeterde responstijd voor klanten', kunt u deze koppelen aan het perspectief 'Klant' omdat de doelstelling klantgerelateerde bewerkingen ondersteunt.
Er zijn vier standaardperspectieven die worden gedefinieerd door de balanced scorecard-methodologie:
Financieel: hiermee worden doelstellingen, initiatieven en prestatiekengetallen gegroepeerd die betrekking hebben op de monetaire of economische gezondheid en ontwikkeling van uw organisatie of deze ondersteunen.
Klant: hiermee worden doelstellingen, initiatieven en prestatiekengetallen gegroepeerd die betrekking hebben op uw klantenkring of deze ondersteunen.
Intern proces: hiermee worden doelstellingen, initiatieven en prestatiekengetallen gegroepeerd die uw interne bedrijfsbeleid en -procedures categoriseren en ondersteunen.
Leren en groeien: hiermee worden doelstellingen, initiatieven en prestatiekengetallen gegroepeerd die betrekking hebben op training en ontwikkeling van werknemers of deze ondersteunen.
U kunt ook aangepaste perspectieven maken voor uw scorecard.
Wanneer u een scorecard maakt, geeft u op of u de standaardperspectieven wilt gebruiken die zijn gedefinieerd door de balanced scorecard-methodologie met behulp van het selectievakje Standaardperspectieven gebruiken?
Het volgende is van toepassing:
Als u niet de standaardperspectieven gebruikt, moet u uw eigen aangepaste perspectieven maken.
Als u de standaardperspectieven gebruikt, kunt u een of meer aangepaste perspectieven gebruiken om in combinatie met de standaardperspectieven te gebruiken.
U kunt nu initiatieven, doelstellingen en prestatiekengetallen aan dit aangepaste perspectief koppelen. U koppelt een initiatief en doelstelling aan een perspectief wanneer u het initiatief of de doelstelling maakt of bewerkt. U koppelt een prestatiekengetal aan een perspectief wanneer u de details van het prestatiekengetal bewerkt.
Een prestatiekengetal duidt het resultaat van een bedrijfseenheid aan (bijvoorbeeld productverkoop of operationele kosten) die wordt geëvalueerd op basis van een doel voor die eenheid.
U kunt prestatiekengetallen gebruiken om de voortgang van de doelstellingen en initiatieven die niveaus van organisatiestrategie omvatten te evalueren.
U kunt de prestatiekengetallen maken die u nodig hebt:
Binnen een scorecard. Hiermee kunt u de prestatiekengetallen maken terwijl u de scorecard maakt of bewerkt.
Buiten een scorecard. Hiermee kunt u de prestatiekengetallen maken voordat u een scorecard maakt of bewerkt.
Zie Prestatiekengetallen en watchlijsten met prestatiekengetallen gebruiken.
Doelstellingen zijn de vereiste of gewenste resultaten die uw bedrijfsstrategie vormen.
U kunt een doelstelling maken voor:
Een volledige organisatie, bijvoorbeeld Oracle Corporation
Een afdeling, bijvoorbeeld de afdeling Verkoop
Wanneer u een doelstelling maakt, wijst u deze toe aan een of meer prestatiekengetallen die moeten worden gebruikt om de voortgang en prestaties te meten. Bijvoorbeeld: u kunt de voortgang en prestaties meten van een doelstelling genaamd 'Verbeterde klanttevredenheid' door er de volgende prestatiekengetallen aan toe te wijzen:
Gemiddelde tevredenheidsscore klantenonderzoek
Prestatiekengetallen voor aantal klachten van klanten
Zie Prestatiekengetallen en watchlijsten met prestatiekengetallen gebruiken.
In een scorecard maakt u ook de initiatieven die aan de doelstellingen moeten voldoen. Zie Wat zijn initiatieven?.
Doelstellingen die u maakt, worden hiërarchisch weergegeven in het deelvenster 'Strategie'. De basisdoelstelling vertegenwoordigt de entiteit waarvoor u een scorecard maakt, dat wil zeggen: de gehele organisatie of een afdeling. De prestatiekengetallen die worden toegewezen voor het beoordelen van de prestaties van doelstellingen worden onder de doelstellingen in het deelvenster 'Strategie' weergegeven.
Het deelvenster 'Strategie' laat ook de status van doelstellingen en prestatiekengetallen zien met de kleuren en pictogrammen die u hebt opgegeven voor beoordelingstoewijzingen. Zie Beoordelingstoewijzingen voor scorecards definiëren.
Gebruik wanneer u doelstellingen maakt indien mogelijk subdoelstellingen die worden gemeten door prestatiekengetallen om resultaten te bewaken. Correctieve acties kunnen dan sneller, vaker en beter worden uitgevoerd. Bijvoorbeeld: de doelstelling 'Financieel resultaat verbeteren' bevat mogelijk Verkoop verhogen', 'Kosten verlagen', 'Effectiviteit werknemers verhogen' en 'Activiteiten stroomlijnen' als subdoelstellingen. Gebruik gerelateerde documenten om ondersteunende informatie te verstrekken voor de doelstelling, het initiatief, enzovoort.
Zie Doelstellingen maken.
U kunt een of meer doelstellingen maken.
De doelstellingen die u maakt, moeten strategisch relevant zijn en meetbaar zijn met prestatiekengetallen. Zie Wat zijn doelstellingen?.
Wanneer u een doelstelling of initiatief maakt, moet u de analysegegevens voor de doelstelling of het initiatief opgeven door het deelvenster 'Analyse' in te vullen
Gebruik het deelvenster 'Analyse' om de verschillende parameters voor een doelstelling of initiatief op te geven.
Initiatieven zijn tijdspecifieke taken of projecten die nodig zijn voor het bereiken van doelstellingen.
U kunt initiatieven die doelstellingen ondersteunen gebruiken als mijlpalen, omdat zij de voortgang naar strategische doelen weerspiegelen. Als u bijvoorbeeld de doelstelling 'Verbeterde klanttevredenheid' wilt implementeren, kunt u de volgende initiatieven maken:
Onlinefeedbackforum maken
Responsteam vormen
Een initiatief ondersteunt over het algemeen meerdere doelstellingen.
Wanneer u een initiatief maakt, wijst u er prestatiekengetallen aan toe die worden gebruikt om de voortgang ervan te meten. Zie Prestatiekengetallen en watchlijsten met prestatiekengetallen gebruiken.
Doelstellingen die u maakt, worden hiërarchisch weergegeven in het deelvenster 'Initiatieven'. Het basisinitiatief vertegenwoordigt alle initiatieven die u implementeert om doelstellingen en doelen te bereiken. De prestatiekengetallen die aan een initiatief worden toegewezen, worden onder het initiatief in het deelvenster Initiatieven weergegeven.
Het deelvenster Initiatieven laat ook de status van initiatieven en prestatiekengetallen zien met de kleuren en pictogrammen die u hebt opgegeven voor beoordelingstoewijzingen. Zie Beoordelingstoewijzingen voor scorecards definiëren en Initiatieven maken.
U kunt een of meer initiatieven maken.
Gebruik initiatieven om belangrijke mijlpalen bij te houden als een gesloten lus door strategische doelstellingen toe te wijzen, herstelacties uit te voeren door prestatiekengetaldoelen en metricsresultaten te bewaken en aantekeningen en gerelateerde documenten te gebruiken voor samenwerking.
De initiatieven die u maakt moeten meetbaar zijn met prestatiekengetallen en strategisch relevant zijn.
U kunt een bericht sturen naar de bedrijfseigenaar van een scorecardobject.
De bedrijfseigenaar is de persoon die verantwoordelijk is voor het beheren en verbeteren van de bedrijfswaarde en prestaties van een scorecardobject. (De bedrijfseigenaar kan hetzelfde zijn als de persoon die de scorecard of het prestatiekengetal maakt, maar dat hoeft niet.) U geeft de bedrijfseigenaar van een object op wanneer u dit maakt.
U gebruikt de knop of menuoptie Contact opnemen met eigenaar om contact op te nemen met de bedrijfseigenaar. Deze knop is beschikbaar op veel plaatsen in een scorecard, bijvoorbeeld op de werkbalk van de meeste tabbladen, zoals het tabblad 'Doelstellingsdetails' van de Scorecardeditor.
In Oracle BI EE worden een agent en de bezorgingsapparaten en -profielen gebruikt die de bedrijfseigenaar heeft opgegeven op het tabblad 'Bezorgingsopties' van het dialoogvenster 'Mijn account' om te bepalen waar het bericht moet worden bezorgd (bijvoorbeeld: e-mail, telefoon of semafoon).
Aan de hand van toelichtingen kunnen gebruikers initiatieven, doelstellingen of prestatiekengetallen bespreken.
Samenwerking tussen gebruikers is van essentieel belang om een consensus te bereiken en de aangegeven en gewenste resultaten te behalen. Met toelichtingen (ook aantekeningen genoemd) kunt u wijzigingen bespreken in de prestaties of de voortgang van een initiatief, doelstelling of prestatiekengetal voor een bepaalde set dimensiewaarden (dat wil zeggen: voor een bepaald point-of-view). Gebruik aantekeningen en overschrijvingen om de samenwerking, deelname en verantwoordelijkheid van werknemers te vergroten en toekomstige gevallen van gesignaleerde gebreken te voorkomen.
U kunt op veel plaatsen binnen een scorecard toelichtingen toevoegen, bekijken en beantwoorden. U kunt een toelichting bijvoorbeeld rechtstreeks aan een doelstelling toevoegen op het tabblad 'Doelstellingsdetails' van de Scorecardeditor. U kunt ook een toelichting toevoegen aan een doelstelling op het tabblad 'Diagram' in een weergave, een slimme watchlijst, of een perspectief waarin naar de doelstelling wordt verwezen. U kunt aantekeningen bij prestatiekengetallen niet verwijderen.
Een toelichting wordt gekoppeld aan:
Een initiatief, doelstelling of prestatiekengetal die/dat de voortgang van een initiatief en doelstelling meet.
Wanneer een initiatief, doelstelling of prestatiekengetal waaraan een toelichting is gekoppeld, elders in een scorecard wordt vermeld en het weergegeven point-of-view overeenkomt met dat van de toelichting, wordt er als volgt een toelichtingsindicator weergegeven:
In watchlijsten wordt een blauwe driehoek weergegeven in de rij met het initiatief, de doelstelling of het prestatiekengetal.
In een node op het tabblad 'Diagram' van een weergave wordt de knop Toelichting weergegeven in de rechterbovenhoek van de node.
Een bepaalde kolom.
Een toelichting wordt normaal gesproken gekoppeld aan de kolom 'Status' van een doelstelling, initiatief of prestatiekengetal, tenzij (alleen bij prestatiekengetallen) de toelichting wordt gekoppeld aan een andere kolom, zoals 'Trend' of 'Variantie'.
Een specifiek point-of-view.
Toelichtingen worden gefilterd op de waarden in het point-of-viewgebied in de Scorecardeditor die momenteel gelden voor het object dat wordt bekeken. Als gevolg hiervan kan de toelichting voor de oostelijke verkoopregio anders zijn dan die voor de westelijke verkoopregio. Zie Het point-of-viewgebied.
Vastgezette dimensies in het prestatiekengetal.
Toelichtingen worden gefilterd op vastgezette dimensies die van kracht zijn (in een prestatiekengetal, scorecard, scorecarddiagram, dashboardprompt of watchlijst met prestatiekengetallen).
U kunt pas met toelichtingen werken als uw beheerder deze functionaliteit heeft geactiveerd. Zie voor meer informatie: Configuring the Repository for Oracle Scorecard and Strategy Management in Metadata Repository Builder's Guide for Oracle Business Intelligence Enterprise Edition.
Via toelichtingen kan aanvullend commentaar worden gegeven op items in een scorecard.
U kunt op veel plaatsen binnen een scorecard met toelichtingen werken, onder andere in:
Het deelvenster 'Samenwerking' van het tabblad 'Details initiatief', het tabblad 'Doelstellingdetails' en het tabblad 'Prestatiekengetaldetails' van de Scorecardeditor. Zie Werken met toelichtingen in het deelvenster Samenwerking.
Watchlijsten. Zie Werken met toelichtingen in watchlijsten.
Het tabblad 'Diagram' van een weergave Zie Werken met toelichtingen in het tabblad Diagram van een weergave.
Opmerking:
Voordat u toelichtingen aan een initiatief of doelstelling kunt toevoegen, moet er minimaal één prestatiekengetal aan het initiatief of de doelstelling zijn toegewezen.Denk er terwijl u met toelichtingen werkt aan dat een toelichting aan een specifiek point-of-view is gekoppeld. Zie Het point-of-viewgebied en Toelichtingen.
Toelichtingen kunnen worden toegevoegd en bewerkt in het deelvenster 'Samenwerking'.
In het deelvenster 'Samenwerking' van het tabblad 'Initiatiefdetails', het tabblad 'Doelstellingsdetails' en het tabblad 'Prestatiekengetaldetails' van de Scorecardeditor kunt u toelichtingen voor dat bepaalde initiatief, die bepaalde doelstelling of dat bepaalde prestatiekengetal bekijken, toevoegen of beantwoorden.
In een watchlijst kunt u toelichtingen bekijken, toevoegen en beantwoorden voor initiatieven, doelstellingen en prestatiekengetallen die in de watchlijst worden weergegeven.
U kunt toelichtingen toevoegen voor bepaalde gebieden van de watchlijst, bijvoorbeeld de prestatiekengetalstatus van de westelijke regio.
Op het tabblad 'Diagram' van een weergave kunt u toelichtingen bekijken, toevoegen en beantwoorden voor doelstellingen en prestatiekengetallen die in de weergave worden getoond.
Bijvoorbeeld: u kunt werken met toelichtingen op het tabblad 'Diagram' van het tabblad 'Strategiestructuur'.
U kunt ook op dezelfde manier met toelichtingen werken wanneer een weergave als een diagram in een dashboard wordt getoond.
Als u prestatiebeoordelingen voor initiatieven of doelstellingen bekijkt, krijgt u een totaaloverzicht van een serie initiatieven of doelstellingen.
Met Oracle Business Intelligence worden de prestaties van een initiatief of doelstelling beoordeeld door de beoordelingen van de onderliggende niveaus te aggregeren. Bij het proces wordt het volgende gebruikt:
Beoordelingstoewijzingen van scorecards die u definieert. Zie Beoordelingstoewijzingen.
Beoordelingsformules (zoals Gewogen of Gunstigst) die aan alle doelstellingen en initiatieven zijn toegewezen. De beoordelingsformules omvatten:
Ongunstigst: hiermee geeft u op dat de status van het slechtst presterende onderliggende prestatiekengetal of de slechtst presterende onderliggende doelstelling moet worden gebruikt.
Gunstigst: hiermee geeft u op dat de status van het best presterende onderliggende prestatiekengetal of de best presterende onderliggende doelstelling moet worden gebruikt.
Meest voorkomend (ongunstigst): hiermee geeft u op dat als de helft van de onderliggende prestatiekengetallen en doelstellingen een goede prestatie hebben en de helft een slechte, de status van het slechtst presterende onderliggende prestatiekengetal of de slechtst presterende onderliggende doelstelling moet worden gebruikt.
Meest voorkomend (gunstigst): hiermee geeft u op dat als de helft van de onderliggende prestatiekengetallen en doelstellingen een goede prestatie hebben en de helft een slechte, de status van het best presterende onderliggende prestatiekengetal of de best presterende onderliggende doelstelling moet worden gebruikt.
Gewogen: hiermee geeft u op dat er een gewogen gemiddelde moet worden gebruikt op basis van de gewichten die u hebt toegewezen aan de onderliggende prestatiekengetallen en doelstellingen. Zie Gewichten toewijzen aan onderliggende doelstellingen, initiatieven en prestatiekengetallen.
Als een onderliggend prestatiekengetal geen gegevens bevat, wordt het niet in de aggregatie opgenomen. In plaats daarvan wordt het gewicht ervan verdeeld onder de overige onderliggende prestatiekengetallen en doelstellingen.
U wijst beoordelingsformules toe wanneer u een doelstelling of initiatief maakt. Zie voor meer informatie: Doelstellingen maken of Initiatieven maken.
Gewichten die u toewijst aan onderliggende initiatieven, doelstellingen en prestatiekengetallen (maar alleen als de beoordelingsregel van het bovenliggende niveau is ingesteld op Gewogen) om de mate te bepalen waarin elk onderliggend niveau bijdraagt aan de algehele prestaties van het bovenliggende niveau. Zie Gewichten toewijzen aan onderliggende doelstellingen, initiatieven en prestatiekengetallen.
Zie voor meer informatie: Voorbeeld van het bepalen van de prestatiebeoordeling voor een doelstelling op basis van onderliggende doelstellingen en Voorbeeld van het bepalen van de prestatiebeoordeling voor een doelstelling op basis van een onderliggend prestatiekengetal.
Beoordelingstoewijzingen zijn de scoredrempels en beoordelingsbereikwaarden die in Oracle Business Intelligence worden gebruikt om de prestaties van doelstellingen en initiatieven te beoordelen.
In Oracle Business Intelligence worden deze scoredrempels en beoordelingsbereikwaarden voor het volgende gebruikt:
Het bepalen van de status en score van een doelstelling of initiatief op basis van de aggregatie van de beoordelingen van de onderliggende niveaus.
Als de beoordelingsformule van een doelstelling of initiatief 'Gunstigst', 'Ongunstigst', 'Meest voorkomend (ongunstigst)' of 'Meest voorkomend (gunstigst)' is, is de score een van de gedefinieerde scoredrempels, bijvoorbeeld 0, 33 of 66. Als de beoordelingsformule 'Gewogen' is, wordt de score berekend op basis van de gewichten die aan de onderliggende niveaus zijn toegewezen.
Het aan scorecardscores toewijzen van de prestatiekengetalscores van prestatiekengetallen die worden gebruikt om de voortgang van initiatieven en doelstellingen te meten, zodat hiermee de prestaties van de doelstellingen of initiatieven kunnen worden gemeten.
In de afbeelding ziet u een voorbeeld van scoredrempels die in een specifiek beoordelingsbereik vallen. De beoordelingsbereikwaarden worden als volgt gedefinieerd:
67 tot 100 vallen in het beoordelingsbereik OK.
34 tot 66 vallen in het beoordelingsbereik Waarschuwing.
0 tot 33 vallen in het beoordelingsbereik Kritiek.
Zie Prestaties van initiatieven of doelstellingen beoordelen voor aanvullende informatie over de prestatiebeoordeling van initiatieven en doelstellingen.
Zie Beoordelingstoewijzingen voor scorecards definiëren voor informatie over het definiëren van beoordelingstoewijzingen.
Onderliggende doelstellingen kunnen helpen bij het berekenen van een prestatiebeoordeling.
Stel het volgende over een doelstelling genaamd 'Financieel resultaat verbeteren':
Deze heeft de beoordelingsregel 'Ongunstigst'.
De beoordelingstoewijzingen die zijn gedefinieerd voor de scorecard die de doelstelling bevat, zijn dezelfde als die in Beoordelingstoewijzingen.
De doelstelling heeft de volgende twee onderliggende doelstellingen:
'Verkoop verhogen', waarvan de status 'Kritiek' is en de score 0 is.
'Kosten verlagen', waarvan de status 'Waarschuwing' is en de score 50 is.
In dit geval is de prestatiebeoordeling van de doelstelling 'Financieel resultaat verbeteren' de status en de score van het onderliggende niveau met de slechtste status en score. Dit is 'Verkoop verhogen', dat de scorecardstatus 'Kritiek' heeft en een score van 0.
U kunt onderliggende prestatiekengetallen gebruiken om prestaties te beoordelen.
Stel het volgende over een doelstelling genaamd 'Tevredenheid aandeelhouders vergroten':
Deze heeft de beoordelingsformule 'Gunstigst'.
De beoordelingstoewijzingen die zijn gedefinieerd voor de scorecard die de doelstelling bevat, zijn dezelfde als die in de afbeelding.
De doelstelling heeft een onderliggend prestatiekengetal genaamd 'Prestatiekengetal Opbrengst', waarvan de scorecardstatus 'OK' is en de score 66.
Het prestatiekengetal 'Opbrengsten' heeft een prestatiekengetalstatus van 4 sterren en een score van 80 op basis van de volgende drempels en scores voor het prestatiekengetal, zoals u ziet in de afbeelding:
Toen prestatiekengetal 'Opbrengst' werd toegevoegd aan de doelstelling 'Tevredenheid aandeelhouders vergroten', werd door Oracle Business Intelligence de prestatiekengetalscore toegewezen aan een scorecardscore zodat deze kon worden gebruikt om de prestaties van de doelstelling te meten. Omdat de prestatiekengetalscore van 80 in het beoordelingsbereik van de scorecard van 66 tot 100 viel, werd deze toegewezen aan een scorecardscore van 66 en de status 'OK'.
In dit geval is de prestatiebeoordeling van de doelstelling 'Tevredenheid aandeelhouders vergroten' de status en de score van het onderliggende niveau met de beste status en score. Dit is prestatiekengetal 'Opbrengst' (in dit geval het enige onderliggende niveau), dat de scorecardstatus 'OK' heeft en een score van 66.
U kunt de beoordelingstoewijzingen voor een scorecard definiëren op het tabblad 'Beoordelingstoewijzingen' van het dialoogvenster 'Instellingen'.
U wijst gewichten toe aan de onderliggende doelstellingen, initiatieven en prestatiekengetallen van een doelstelling of initiatief om aan te geven hoeveel invloed deze hebben op de prestaties van de bovenliggende doelstelling.
Als u gewichten wilt toewijzen aan onderliggende doelstellingen, initiatieven en prestatiekengetallen, moet de beoordelingsregel voor de bovenliggende doelstelling of het bovenliggende initiatief zijn ingesteld op Gewogen.
Zie Prestaties van initiatieven of doelstellingen beoordelen.
U kunt de statuswaarden van initiatieven, doelstellingen of prestatiekengetallen die de prestaties van initiatieven en doelstellingen meten overschrijven.
Voor het overschrijven van een status moet u de bedrijfseigenaar zijn van het initiatief, de doelstelling of het prestatiekengetal. U kunt een overschrijving ook annuleren.
U kunt pas met statusoverschrijvingen werken als uw beheerder deze functionaliteit heeft geactiveerd. Zie voor meer informatie: Configuring the Repository for Oracle Scorecard and Strategy Management in Metadata Repository Builder's Guide for Oracle Business Intelligence Enterprise Edition.
U kunt op veel plaatsen binnen een scorecard met statusoverschrijvingen werken. U kunt bijvoorbeeld een statusoverschrijving toepassen op een doelstelling via het tabblad 'Doelstellingsdetails' van de Scorecardeditor. U kunt ook een statusoverschrijving op een doelstelling toepassen op het tabblad 'Diagram' in een weergave, een slimme watchlijst, of een perspectief waarin naar de doelstelling wordt verwezen.
Een statusoverschrijving wordt gekoppeld aan:
Een initiatief, doelstelling of prestatiekengetal die/dat de voortgang van een initiatief en doelstelling meet.
Wanneer een initiatief, doelstelling of prestatiekengetal waaraan een statusoverschrijving is gekoppeld, elders in een scorecard wordt vermeld en het weergegeven point-of-view overeenkomt met dat van de statusoverschrijving, wordt er als volgt een statusoverschrijvingsindicator (een rood sterretje (*)) weergegeven:
In een watchlijst wordt deze weergegeven rechts van het statussymbool in de rij die het initiatief, de doelstelling of het prestatiekengetal bevat.
In een node op het tabblad 'Diagram' van een weergave wordt de indicator rechts van het statussymbool in de linkeronderhoek van de node weergegeven.
De statuskolom van een doelstelling, initiatief of prestatiekengetal.
Een specifiek point-of-view.
Statusoverschrijvingen worden gefilterd op de waarden in het point-of-viewgebied in de Scorecardeditor die momenteel gelden voor het object dat wordt bekeken. Als gevolg hiervan kan de statusoverschrijving voor de oostelijke verkoopregio anders zijn dan die voor de westelijke verkoopregio. Zie Het point-of-viewgebied.
Vastgezette dimensies in het prestatiekengetal.
Statusoverschrijvingen worden gefilterd op andere vastgezette dimensies die van kracht zijn (in een prestatiekengetal, scorecard, scorecarddiagram, dashboardprompt of watchlijst met prestatiekengetallen).
In specifieke gebieden kan een status worden overschreven.
U kunt op veel plaatsen binnen een scorecard met statusoverschrijvingen werken, onder andere in:
Watchlijsten. Zie Werken met toelichtingen in watchlijsten.
Het tabblad 'Diagram' van een weergave Zie voor meer informatie: Werken met statusoverschrijvingen in het tabblad Diagram van een weergave.
Denk er terwijl u met statusoverschrijvingen werkt aan dat een statusoverschrijving aan een specifiek point-of-view is gekoppeld. Zie Het point-of-viewgebied.
Tip:
Voordat u een status overschrijft, moet u ervoor zorgen dat de bedrijfseigenaar is ingesteld voor het prestatiekengetal, het initiatief of de doelstelling. Zie Prestatiekengetallen maken.Door statusoverschrijvingen te onderhouden zorgt u ervoor dat ze correct worden toegepast.
In een watchlijst kunt u statusoverschrijvingen en overschrijvingsannuleringen bekijken die eerder zijn toegepast, en nieuwe overschrijvingen en overschrijvingsannuleringen toepassen op de initiatieven of doelstellingen en prestatiekengetallen in de watchlijst.
Statusoverschrijvingen kunnen lagen bevatten om ervoor te zorgen dat er een status wordt weergegeven ongeacht de oorspronkelijke status.
Op het tabblad 'Diagram' van een weergave, kunt u statusoverschrijvingen en overschrijvingsannuleringen bekijken die eerder zijn toegepast, en kunt u nieuwe statusoverschrijvingen en overschrijvingsannuleringen toepassen op doelstellingen en prestatiekengetallen die worden getoond in de weergave. U kunt bijvoorbeeld werken met statusoverschrijvingen op het tabblad 'Diagram' van het tabblad 'Strategiestructuur'.
In een strategiestructuur worden een doelstelling en de ondersteunende onderliggende doelstellingen en prestatiekengetallen hiërarchisch weergegeven.
Een strategiestructuur bevat ook ondersteunende gegevens voor de doelstelling, zoals de bedrijfseigenaar en gerelateerde documenten.
Met een strategiestructuur kunt u verkennen en navigeren in:
De strategie voor een gehele scorecard (dat wil zeggen: de basisdoelstelling) bijvoorbeeld Bedrijf ABC.
De strategie voor een afzonderlijke doelstelling, bijvoorbeeld 'Doorlooptijd bij ondersteuning verminderen'.
Er zijn twee typen diagrammen voor een strategiestructuur:
Strategiestructuurdiagram. Zie Strategiestructuurdiagrammen.
Strategiebijdragewieldiagram. Zie Strategiebijdragewieldiagrammen.
In een strategiestructuurdiagram worden een doelstelling en de ondersteunende onderliggende doelstellingen en prestatiekengetallen hiërarchisch in een boomstructuur weergegeven.
Een strategiestructuurdiagram bestaat uit de volgende onderdelen:
De structuurdiagram : bestaat uit nodes die een doelstelling en de bijbehorende ondersteunende doelstellingen en prestatiekengetallen weergeven. Met elke node wordt de status getoond van de doelstelling of het prestatiekengetal door middel van het pictogram en de kleur die het beoordelingsbereik aangeven. Een node voor een prestatiekengetal toont ook de werkelijke waarde van het prestatiekengetal en het variantiepercentage ten opzichte van het doel.
De panoramische weergave: biedt een bovenaanzicht van het structuurdiagram.
In de afbeelding ziet u een voorbeeld van een strategiestructuurdiagram.
In een strategiebijdragewieldiagram worden een doelstelling en de ondersteunende onderliggende doelstellingen en prestatiekengetallen hiërarchisch weergegeven in een cirkeldiagram dat een strategiebijdragewieldiagram wordt genoemd.
Met het strategiebijdragewieldiagram kunt u gemakkelijk zien wat de bijdrage (of invloed) van een bepaalde doelstelling of een bepaald prestatiekengetal is aan een bovenliggende doelstelling. Het gedeelte bevat onderstaande componenten:
Strategiebijdragewiel: bestaat uit een cirkel (of focusnode) in het midden die de begindoelstelling van het diagram weergeeft. Deze cirkel wordt omgeven door concentrische cirkels die zijn onderverdeeld in sectoren. Elke sector is een node die een onderliggende doelstelling of onderliggend prestatiekengetal weergeeft.
De grootte van een sector wordt bepaald door het gewicht dat is toegewezen aan de voorstelling van de doelstelling die of het prestatiekengetal dat wordt vertegenwoordigd in de gewogen-beoordelingsregel van het bovenliggende niveau. Zie Gewichten toewijzen aan onderliggende doelstellingen, initiatieven en prestatiekengetallen. Als het bovenliggende niveau geen gewogen-beoordelingsregel heeft, zijn de onderliggende sectoren van een bovenliggend niveau allemaal even groot.
Informatievenster: bevat de volgende informatie over de huidige node:
Het statuspictogram en ofwel de score (voor een doelstelling) of de werkelijke waarden en het variantiepercentage (voor een prestatiekengetal)
De status van de onderliggende niveaus
Het gewicht dat aan de node is toegewezen in de gewogen-beoordelingsregel van het bovenliggende niveau
Focustraject: bestaat uit een groep kleine cirkels die de node in het midden van het strategiebijdragewiel weergeven en alle eventuele hogere niveaus die zijn opgenomen in het diagram. Met elke cirkel wordt de statuskleur van de bijbehorende node weergegeven.
In de afbeelding ziet u een voorbeeld van een strategiebijdragenwieldiagram voor de doelstelling 'Improve Financial Results' (Financieel resultaat verbeteren). De onderliggende doelstelling 'Kosten verminderen' wordt gemarkeerd.
In een strategiestructuur worden een doelstelling en de ondersteunende onderliggende doelstellingen en prestatiekengetallen hiërarchisch weergegeven.
U kunt als volgt een strategiestructuur maken voor de gehele scorecard of voor een bepaalde doelstelling:
In de bewerkmodus kunt u een strategiestructuur maken en opslaan voor een gehele scorecard en voor bepaalde doelstellingen.
In de weergavemodus kunt u een tijdelijke, alleen-lezen strategiestructuur maken voor bepaalde doelstellingen. U kunt de strategiestructuur niet opslaan.
Zie Bewerkmodus en weergavemodus in de Scorecardeditor gebruiken.
Een strategiekaart toont hoe de doelstellingen die zijn gedefinieerd voor een scorecard en de prestatiekengetallen die hun voortgang meten op één lijn worden gebracht door perspectieven.
Een strategiekaart geeft ook met verbindingslijnen oorzaak-gevolgrelaties aan tussen doelstellingen en andere doelstellingen of prestatiekengetallen. U maakt oorzaak-gevolgrelaties wanneer u een doelstelling maakt (of bewerkt) (zie Doelstellingen maken) of werkt met prestatiekengetaldetails (zie Werken met details van prestatiekengetallen). U kunt ook oorzaak-gevolgrelaties maken in een strategiekaart.
In de afbeelding ziet u een voorbeeld van een strategiekaart.
U kunt meerdere strategiekaarten maken om de strategie van verschillende gebieden van uw organisatie weer te geven.
U kunt strategiekaarten alleen in de bewerkmodus maken. Zie Bewerkmodus en weergavemodus in de Scorecardeditor gebruiken.
Zorg ervoor dat de gekoppelde doelstellingen en prestatiekengetallen aan elkaar zijn gekoppeld en identificeer oorzaak-gevolgrelaties. Beoordeel deze relaties regelmatig om te bepalen welke gebieden moeten worden verbeterd om de samenwerking en communicatie te verbeteren en zodoende eveneens de bestaande doelstellingen en prestatiekengetallen.
Een strategiekaart toont hoe de doelstellingen die zijn gedefinieerd voor een scorecard en de prestatiekengetallen die hun voortgang meten op één lijn worden gebracht door perspectieven.
Met behulp van strategiekaarten kunnen gebruikers de verschillen en overeenkomsten tussen werkelijke resultaten en doelstellingen zien.
Als de doelstelling of het prestatiekengetal op één lijn is gebracht met een bepaald perspectief, dan kunt u de doelstelling of het prestatiekengetal op een willekeurige plaats in het diagram neerzetten. De doelstelling of het prestatiekengetal wordt dan automatisch weergegeven in de sectie voor het perspectief waaraan de doelstelling of het prestatiekengetal is gekoppeld.
U stemt een doelstelling of prestatiekengetal af op een perspectief wanneer u de doelstelling of het prestatiekengetal maakt (of bewerkt).
Als de doelstelling of het prestatiekengetal niet aan een perspectief is gekoppeld, dan zet u de doelstelling of het prestatiekengetal neer in de sectie voor het perspectief waaraan de doelstelling of het prestatiekengetal moet worden gekoppeld. Hierdoor wordt het perspectief niet permanent aan deze doelstelling of dit prestatiekengetal toegewezen.
Voor het toevoegen van een oorzaak-gevolgrelatie klikt u op de knop Een oorzakelijk verband tussen twee doelstellingen tekenen op de werkbalk van het tabblad Strategiekaart, selecteert u een van de nodes en selecteert u vervolgens de tweede node. Er wordt een lijn weergegeven die de nodes verbindt.
Als u een node uit de kaart wilt verwijderen, klikt u met de rechtermuisknop op de node en selecteert u Verwijderen uit diagram.
Houd de muisaanwijzer op de knop Toelichting in de rechterbovenhoek van een node om het venster 'Status' weer te geven. Hierin kunt u de eerder toegevoegde toelichtingen lezen, een nieuwe toelichting toevoegen of reageren op een toelichting.
Klik op de knop Opties aan de rechterzijde van de node waaraan u de toelichting wilt toevoegen en selecteer Toelichting toevoegen in het menu 'Nodeopties'. Het dialoogvenster 'Nieuwe toelichting' wordt weergegeven. In dit venster kunt u een toelichting toevoegen of toelichtingen lezen die eerder zijn toegevoegd.
Houd de muisaanwijzer boven het rode sterretje in een node (indien beschikbaar) om het venster 'Status' weer te geven, waar u eerdere overschrijvingen kunt zien of nog een status kunt overschrijven.
Klik op de knop Opties aan de rechterzijde van de node waaraan u de status wilt toevoegen en selecteer Status overschrijven in het menu 'Nodeopties'. Het dialoogvenster 'Status overschrijven' wordt weergegeven, waar u nog een status kunt overschrijven of eerdere overschrijvingen kunt bekijken.
Met een oorzaak-en-gevolgkaart kunt u de oorzaak-gevolgrelaties van een doelstelling of prestatiekengetal in het deelvenster 'Strategie' illustreren. Oorzaak-en-gevolgkaarten zijn diagrammen die worden gebruikt in scorecards. Ze hebben niets te maken met kaartweergaven. Zie Weergaven toevoegen voor dashboards.
In de afbeelding ziet u een voorbeeld van een oorzaak-en-gevolgkaart voor de doelstelling 'Improve Financial Results' (Financieel resultaat verbeteren).
U kunt de volgende oorzaak-gevolgrelaties maken:
Voor een doelstelling wanneer u de doelstelling maakt of bewerkt en:
andere doelstellingen of prestatiekengetallen identificeert die de doelstelling nadelig beïnvloeden of ondersteunen (oorzaken).
andere doelstellingen of prestatiekengetallen identificeert die nadelig worden beïnvloed of worden ondersteund door deze doelstelling (oorzaken).
Zie Doelstellingen maken.
Voor een prestatiekengetal wanneer u werkt met details van prestatiekengetallen en:
andere doelstellingen of prestatiekengetallen identificeert die het prestatiekengetal nadelig beïnvloeden of ondersteunen (oorzaken).
andere doelstellingen of prestatiekengetallen identificeert die nadelig worden beïnvloed of worden ondersteund door dit prestatiekengetal (oorzaken).
Een oorzaak-en-gevolgkaart bevat ook symbolen waarmee de evenredigheid van oorzaak-gevolgrelaties (dat wil zeggen: of veranderingen in een prestatie of waarde in de oorzaak-gevolgrelatie direct evenredig (evenredig) of omgekeerd evenredig (omgekeerd) zijn) en de sterkte ervan (sterk, gemiddeld of zwak) worden aangegeven.
Een oorzaak-en-gevolgkaart helpt u inzicht te krijgen in de implicaties van toekomstige strategiewijzigingen.
Oorzaak-en-gevolgkoppelingen maken om automatisch operationele metrics en afhankelijkheden te tonen.
U kunt een oorzaak-en-gevolgkaart maken in de bewerk- of weergavemodus:
In de bewerkmodus kunt u een oorzaak-en-gevolgkaart maken en opslaan.
In de weergavemodus kunt u een tijdelijke, alleen-lezen oorzaak-en-gevolgkaart maken. U kunt deze niet opslaan.
Zie Bewerkmodus en weergavemodus in de Scorecardeditor gebruiken.
U kunt oorzaak-en-gevolgkaarten maken voor alle doelstellingen of prestatiekengetallen die in het deelvenster 'Strategie' worden weergegeven.
Wachtlijsten zijn tabellen met scorecardobjecten (ofwel initiatieven, doelstellingen en prestatiekengetallen) die betrekking hebben op een bepaald aspect van een scorecard, of die voor een bepaald doel zijn gegroepeerd.
Sommige watchlijsten zijn een component van scorecardobjecten. Dit zijn onder meer de volgende watchlijsten:
Watchlijst Initiatieven en prestatiekengetallen: een overzicht van de onderliggende initiatieven en de prestatiekengetallen waarmee de prestatie van het initiatief wordt beoordeeld.
Deze watchlijst wordt weergegeven in het deelvenster 'Analyse' van het tabblad 'Initiatiefdetails'.
Watchlijst Doelstellingen en prestatiekengetallen: een overzicht van de onderliggende initiatieven en de prestatiekengetallen waarmee de prestatie van een doelstelling wordt beoordeeld of die worden getoond in een weergave (ofwel oorzaak-en-gevolgkaart, aangepaste weergave, strategiekaart of strategiestructuur).
Deze watchlijst wordt weergegeven op de volgende tabbladen:
Deelvenster 'Analyse' van het tabblad 'Doelstellingsdetails' in de Scorecardeditor
Tabblad 'Details' van het tabblad 'Oorzaak-en-gevolgkaart'
Tabblad 'Details' van het tabblad 'Aangepaste weergave'
Tabblad 'Details' van het tabblad 'Strategiekaart'
Tabblad 'Details' van het tabblad 'Strategiestructuur'
Watchlijst Doelstellingen, initiatieven en prestatiekengetallen: een overzicht van de initiatieven, doelstellingen en prestatiekengetallen die aan een perspectief zijn gekoppeld.
Deze watchlijst wordt weergegeven op het tabblad 'Perspectief' van de Scorecardeditor.
Andere watchlijsten maakt u voor een specifiek doel. Dit zijn onder meer de volgende watchlijsten:
Watchlijst Prestatiekengetallen: een overzicht van de prestatiekengetallen waarvan u de prestaties wilt controleren.
Deze watchlijst wordt weergegeven op het tabblad 'Prestaties' van de editor 'Watchlijst met prestatiekengetallen'. Zie Wat zijn watchlijsten met prestatiekengetallen?.
Slimme watchlijst: een overzicht van de initiatieven, doelstellingen en prestatiekengetallen binnen een scorecard die voldoen aan door u opgegeven criteria.
Deze watchlijst wordt weergegeven op het tabblad 'Slimme watchlijst' van de Scorecardeditor. Zie Wat zijn slimme watchlijsten?.
Watchlijst Onderverdeling: een overzicht van de onderliggende of afhankelijke initiatieven of doelstellingen en prestatiekengetallen waarmee de prestatie van een initiatief of doelstelling wordt beoordeeld.
Deze watchlijst wordt weergegeven op het tabblad 'Onderverdeling' van de Scorecardeditor.
Een watchlijst omvat kolommen die de scorecardobjecten beschrijven (zoals 'Status', 'Variantie (%)' , enzovoort) en componenten (zoals Weergave of Overzicht) waarmee u deze objecten kunt bekijken en beheren.
U kunt bijvoorbeeld een watchlijst met doelstellingen en prestatiekengetallen maken die uit twee doelstellingen bestaat: '% vroeg verzonden' en 'Afhandelingsdagen'. Deze doelstellingen worden gebruikt om de prestaties te beoordelen van een doelstelling met de naam 'Klanttevredenheid verbeteren'.
Op het tabblad 'Watchlijststijlen' van het dialoogvenster 'Scorecardinstellingen' kunt u de watchlijststijlen voor scorecards, doelstellingen, initiatieven, perspectieven, slimme watchlijsten, aangepaste weergaven, strategiestructuurweergaven, strategiekaarten en oorzaak-en-gevolgkaarten aanpassen.
Voor elke watchlijst in een scorecard kunt u de watchlijststijlen aanpassen, de kolomvolgorde wijzigen, kolommen weergeven of verbergen en de kolomlabels wijzigen op de volgende niveaus:
Scorecard: is van toepassing op alle watchlijsten voor de scorecard die niet over individuele stijlen of aangepaste kolommen beschikken.
Afzonderlijke watchlijst: is van toepassing op een afzonderlijke watchlijst. De stijl van een afzonderlijke watchlijst overschrijft de stijl op scorecardniveau.
Als er geen watchlijststijlen zijn ingesteld, wordt de standaardstijl gebruikt.
U kunt de volgende opmaakopties gebruiken om de watchlijsten aan te passen:
Lettertypenaam: u moet de lettertypenaam handmatig invoeren. U moet een lettertypenaam gebruiken die wordt ondersteund door de webbrowsers die in uw omgeving worden gebruikt.
Vet: Ja of Nee of Standaard.
Cursief: Ja of Nee of Standaard.
Kaderstijl
Kaderkleur
Lettertypekleur
Achtergrondkleur
U kunt bovenstaande opmaken voor afzonderlijke celtypen (rij en kolom) afzonderlijk instellen en u kunt verschillende stijlen instellen voor alternatieve rijen van de watchlijst.
U kunt stijlen van de ene cel naar de andere kopiëren en plakken en met één klik de stijl van een cel op een volledige rij toepassen. U kunt ook de stijlen instellen voor de koptekstrij en de geselecteerde rij (de rij waarop u hebt geklikt).
Ga als volgt te werk om watchlijsten aan te passen:
Een watchlijst met prestatiekengetallen is een verzameling prestatiekengetallen waarvan u de prestaties wilt controleren.
U kunt watchlijsten met prestatiekengetallen maken:
Binnen een scorecard. U maakt een watchlijst met prestatiekengetallen binnen een scorecard om u te helpen de voortgang van de doelstellingen en initiatieven te bekijken en te onderzoeken. Watchlijsten met prestatiekengetallen die u binnen een scorecard maakt, worden opgeslagen als onderdeel van de scorecard. Zie Wat zijn slimme watchlijsten?.
Buiten een scorecard. Hiermee kunt u een watchlijst met prestatiekengetallen maken voordat u een scorecard maakt of bewerkt. Watchlijsten met prestatiekengetallen die u buiten een scorecard maakt, worden opgeslagen als zelfstandige objecten in de Oracle BI presentatiecatalogus.
Zie Prestatiekengetallen en watchlijsten met prestatiekengetallen gebruiken.
Wanneer u initiatieven en doelstellingen maakt, kunt u er prestatiekengetallen aan toewijzen om de prestaties en voortgang ervan te meten.
U kunt met deze prestatiekengetallen in een scorecard werken met behulp van het tabblad 'Prestatiekengetaldetails' van de Scorecardeditor.
U kunt met name het volgende doen:
Basisinstellingen voor prestatiekengetallen bekijken, alsmede een grafiek met werkelijke waarden en doelwaarden.
Het label, de beschrijving en de bedrijfseigenaar overschrijven die voor het prestatiekengetal zijn gedefinieerd.
Dimensies vastzetten. Zie Wat zijn dimensies en vastgezette dimensiewaarden?.
Documenten met ondersteunende gegevens voor het prestatiekengetal bekijken.
Aan het prestatiekengetal gekoppelde acties uitvoeren.
Het prestatiekengetal aan een perspectief koppelen.
Een indicatortype (bijvoorbeeld 'Leidend') opgeven om aan te geven of de prestatie van het prestatiekengetal andere prestatiekengetallen aanstuurt of wordt beïnvloed door andere prestatiekengetallen of andere gegevens en processen.
Toelichtingen bekijken en toevoegen of erop reageren.
Initiatieven en prestatiekengetallen (voor een in het deelvenster 'Initiatieven' vermeld prestatiekengetal) of doelstellingen en prestatiekengetallen (voor een in het deelvenster 'Strategie' vermeld prestatiekengetal) identificeren die het prestatiekengetal veroorzaken of beïnvloeden.
Label, met het veld Label
Beschrijving in het veld Beschrijving
Bedrijfseigenaar, met het veld Bedrijfseigenaar in het deelvenster 'Samenwerking'
Een slimme watchlijst is een inzage in een bepaalde scorecard op basis van door u opgegeven criteria.
Een slimme watchlijst kan bijvoorbeeld de tien beste prestatiekengetallen in een scorecard tonen, gebaseerd op de beste prestaties of op alle doelstellingen, initiatieven en prestatiekengetallen in een scorecard voor een specifieke bedrijfseigenaar.
In de afbeelding ziet u een voorbeeld van een slimme watchlijst voor de doelstelling 'Financieel resultaat verbeteren' plus alle afhankelijke niveaus.
Een slimme watchlijst bestaat uit de volgende onderdelen:
Deelvenster Filters: dit deelvenster wordt weergegeven als besturingspaneel, als tekstoverzicht, of is verborgen, afhankelijk van de instelling van de component Weergave Filtercriteria in het dialoogvenster 'Eigenschappen slimme watchlijst'. Wanneer het wordt weergegeven als een:
besturingspaneel. Dit bevat tabbladen waarmee u kunt opgeven welke criteria moeten worden gebruikt om de slimme watchlijst te filteren. U kunt filteren op objectrelaties, op objecttypen, op perspectiefkoppelingen, op prestaties en op bedrijfseigenaartoewijzingen.
tekstoverzicht. Hierin wordt een alleen-lezen-tekstoverzicht van de huidige filtercriteria weergegeven.
Slimme watchlijst: een overzicht van de doelstellingen, initiatieven en prestatiekengetallen in een scorecard die voldoen aan de door u opgegeven criteria in het deelvenster 'Filters'.
Werkbalk Slimme watchlijst: deze werkbalk bevat knoppen waarmee u de slimme watchlijst kunt opslaan en de eigenschappen van de slimme watchlijst kunt opgeven, zoals de manier waarop het deelvenster 'Filters' moet worden weergegeven (als besturingspaneel, als tekstoverzicht of verborgen).
Maak slimme watchlijsten om prestatiefactoren (doelstellingen en initiatieven) goed af te stemmen op de bijbehorende bedrijfseigenaren en om gemakkelijker een consensus te bereiken tussen belanghebbenden, zodat er voldoende betrokkenheid is om doelen en doelstellingen te realiseren en zo de vastgestelde gewenste resultaten te bereiken.
U kunt alleen slimme watchlijsten maken in de bewerkmodus.
In de weergavemodus kunt u een slimme watchlijst bekijken en, als de slimme watchlijst was opgeslagen met het deelvenster 'Filters' weergegeven als besturingspaneel, kunt u filtercriteria opgeven waarmee de getoonde inhoud van de slimme watchlijst dynamisch verandert.
Zie Bewerkmodus en weergavemodus in de Scorecardeditor gebruiken.
U kunt slimme watchlijsten ook toevoegen aan dashboards. Als de slimme watchlijst is opgeslagen met het deelvenster 'Filters' weergegeven als besturingspaneel, kunnen eindgebruikers filtercriteria opgeven waarmee de getoonde inhoud van de slimme watchlijst dynamisch verandert.
Een slimme watchlijst is een inzage in een bepaalde scorecard op basis van door u opgegeven criteria.
Met slimme watchlijsten worden gebruikers op de hoogte gebracht van belangrijke wijzigingen in gegevens.
Met een aangepaste weergave kunt u een aangepaste weergave van uw bedrijfs- en strategiegegevens tonen.
Bijvoorbeeld: u kunt gegevens over doelstellingen en prestatiekengetallen tegen een achtergrond naar keuze weergeven, zoals uw bedrijfslogo. Zie Aangepaste weergaven maken.
U kunt aangepaste weergaven alleen in de bewerkmodus maken. Zie Bewerkmodus en weergavemodus in de Scorecardeditor gebruiken.
Scorecards kunnen aangepaste weergaven hebben om te wijzigen hoe gegevensanalysen worden weergegeven.
U kunt een weergave maken voor een scorecard die is aangepast voor uw doelgroep.
Bij het openen van scorecardobjecten zijn enkele opties beschikbaar.
Ga als volgt te werk om een scorecardobject te openen:
Tabblad 'Oorzaak-en-gevolgkaart'
Tabblad 'Aangepaste weergave'
Tabblad 'Strategiekaart'
Tabblad 'Strategiestructuur'
Tabblad 'Watchlijst met prestatiekengetallen'
Tabblad 'Slimme watchlijst'
Tabblad 'Missie'
Tabblad 'Visie'
Het deelvenster 'Strategie' of het deelvenster 'Initiatieven'. Het tabblad 'Prestatiekengetaldetails' wordt weergegeven.
Het deelvenster 'Catalogus' voor de scorecard. Het tabblad 'Prestatiekengetal' wordt weergegeven.
U kunt scorecardobjecten bewerken in de Scorecardeditor.
U kunt scorecardobjecten ook bewerken op de pagina 'Catalogus'. Zie Objecten beheren in de Oracle BI presentatiecatalogus.
U kunt scorecardobjecten verwijderen uit de Scorecardeditor.
U kunt scorecardobjecten ook verwijderen van de pagina 'Catalogus'. Zie Objecten beheren in de Oracle BI presentatiecatalogus.
Let op:
Verzeker u er voordat u een initiatief verwijdert, van dat het voltooid is of dat het niet meer nodig is voor het behalen van een doelstelling. Bekijk voor het verwijderen van een doelstelling eventuele onderliggende doelstellingen of andere doelstellingen waaraan de te verwijderen doelstelling is gekoppeld, om ervoor te zorgen dat het verwijderen ervan geen nadelige invloed heeft op die andere doelstellingen.Aan dashboards kunnen specifieke typen scorecardobjecten worden toegevoegd.
U kunt de volgende scorecardobjecten aan dashboards toevoegen:
Oorzaak-en-gevolgkaarten. Zie Wat zijn oorzaak-en-gevolgkaarten?.
Aangepaste weergaven. Zie Wat zijn aangepaste weergaven?.
Strategiekaarten. Zie Wat zijn strategiekaarten?.
Strategiestructuren. Zie Wat zijn strategiestructuren?.
Watchlijsten met prestatiekengetallen. Zie Wat zijn watchlijsten met prestatiekengetallen?.
Slimme watchlijsten. Zie Wat zijn slimme watchlijsten?.
Opmerking:
Sluit scorecardvisualisaties (bijvoorbeeld slimme watchlijsten en oorzaak-en-gevolgkaarten) in dashboards in om interactieve analyse te bevorderen.Zie Inhoud aan dashboards toevoegen voor aanvullende informatie.
In diverse bronnen is informatie over het oplossen van problemen te vinden.
Als u problemen hebt bij het werken met Oracle Scorecard and Strategy Management, kan de volgende informatie nuttig zijn:
Zie Diagnosing and Resolving Issues in Oracle Business Intelligence in System Administrator's Guide for Oracle Business Intelligence Enterprise Edition voor informatie over loggen.
Zie Configuring the Repository for Oracle Scorecard and Strategy Management in Metadata Repository Builder's Guide for Oracle Business Intelligence Enterprise Edition als de functies voor het toevoegen van toelichtingen en het overschrijven van statuswaarden niet zijn geactiveerd.
Bij problemen met het maken of openen van scorecardobjecten raadpleegt u de informatie over rechten en machtigingen in Objecten beheren in de Oracle BI presentatiecatalogus en Rechten voor Presentation Services beheren in Security Guide for Oracle Business Intelligence Enterprise Edition.