主题
本章包含以下部分:
Oracle 记分卡和策略管理是用于描述和交流您的业务策略的性能管理工具。
您可以在组织内按从上到下或从下到上的顺序推动和评估公司策略和性能。
通过 Oracle 记分卡和策略管理,您还可以使您的目标和计划与传统平衡记分卡视角一致,或者创建您自己的记分卡视角以便反映基本业务能力。请参阅什么是平衡记分卡?
使用 Oracle 记分卡和策略管理可以:
同时定义构成您的策略的目标(即降低运营成本等目标)和计划(即成立最低成本团队等流程或任务),您可以向策略分配 KPI 以便度量进度和性能。有关:
目标的详细信息,请参阅什么是目标?
计划的详细信息,请参阅什么是计划?
KPI 的详细信息,请参阅使用 KPI 和 KPI 监视列表
使目标和计划与定制或传统视角(基本业务能力和财务或客户关系等领域)相一致。这样,您可以在以后描述公司策略对这些视角的支持程度。请参阅什么是视角?
定义目标数字范围,以便对公司或部门级别的目标和计划中的 KPI 进行求值。请参阅为记分卡定义评估映射
使用策略映射、因果映射、定制视图和策略树以图形方式交流策略和策略态势。请参阅:
通过添加、阅读和答复注释来讨论目标和计划的实施和状态。请参阅关于注释。
由于您在记分卡中使用 KPI 来度量一段时间内的进度和性能,应在定义要在记分卡中使用的 KPI 时包含适当的时间维。有关时间维的信息,请与管理员联系。
创建平衡记分卡可以提供组织中各个方面的明确视图。
传统上来说,公司主要关注财务推动策略,而不会充分考虑其他有利视角。由于财务目标通常是保守的,往往根据历史数字的增长进行定义,而未考虑未来市场情况或杠杆目标。平衡记分卡是一个策略管理系统,它将组织的策略映射到明确的目标、度量、对象和计划,从而被组织为四个视角:“财务”、“客户”、“内部业务流程”以及“学习和增长”。这些视角通常由问题表达,如“要实现我们的愿景,我们在客户面前应如何表现?”或“要在财务方面取得成功,我们在股东面前应如何表现?”作为一种方法,平衡记分卡为企业提供了语言来定义迎合多个相关视角的策略。与财务报表(损益表、现金流量表和资产负债表)描述组织的财务健康状况的方式类似,平衡记分卡提供了一个框架,用于以具有一致性且富有洞察力的方式传达策略。该插图描述了这四种视角的表示形式。
“通过记分卡的四种视角可以在短期目标和长期目标之间、在所需结果和这些结果的性能驱动因素之间、在严格的客观度量和更宽松、更主观的度量之间取得平衡。”(摘自 1996 年秋天由加利福尼亚大学 CMR 评议员 Robert S.Kaplan 和 David P.Norton 编写的 California Management Review Reprint Series,第 1 版第 39 卷中的“Linking the Balanced Scorecard to Strategy”)。
Oracle 记分卡和策略管理提供四种默认视角,这些视角可用于定义全面包含各种相关视角的策略,并可用于定义确保各种视角中的稳定性和成功的策略结构。
这四种默认视角如下所示,它们支持由 Robert Kaplan 和 David Norton 博士发明的平衡记分卡方法:
财务 - 用于标识帮助回答以下问题的财务度量:“如何为我们的股东着想?”
客户 - 用于标识帮助回答以下问题的度量:“客户怎样看我们?”
内部流程 - 用于标识帮助回答以下问题的度量:“我们必须在哪些流程中表现出色?”
学习和增长 - 用于标识帮助回答以下问题的度量:“我们怎样才能持续改进并创造价值?”
您可以定制系统提供的视角,也可以创建自己的视角,在目标、关键计划及 KPI 与您的业务能力之间实现最佳平衡。
Kaplan 和 Norton 的四种视角反映了特定的组织策略。这些视角和策略不一定适合政府、公共部门或非营利组织;因此,应修正和补充目标和关键问题来捕获所需的策略。
将平衡记分卡视为一个实时文档。评估目标、计划等的过程是反复进行的。该过程应针对您组织的健康状况提供不仅定量而且定性的深入分析,并应指导您的组织及时获取所需的结果。
“记分卡”编辑器可用于创建整个组织或各个部门的记分卡。
“记分卡”编辑器包含许多窗格和选项卡:
该编辑器的左侧是用于创建构成记分卡的对象的窗格。例如,该编辑器包含“策略”窗格,使用该窗格可以创建、组织和使用目标,这些目标构成了要进行评估的公司实体(例如部门)的策略结构(也称为策略树)。
该编辑器的右侧是选项卡区域。在首次创建记分卡时,将呈现“概览”选项卡。使用此选项卡可以查看所选计划、目标或 KPI 的概要文件。
在创建记分卡对象时,将会为每个对象动态生成详细选项卡。例如,在创建目标时,将会为该目标生成一个选项卡。使用此选项卡可以定义目标并查看有关目标的详细信息,例如要使用哪些 KPI 评估目标以及要使用哪些计划驱动目标。
该编辑器的顶部是工具栏按钮和视点区域。视点区域显示记分卡中使用的 KPI(用于度量计划和目标的进度和性能)的维。使用此区域可以固定(或设置)维的值。在固定维时,将对记分卡中的数据进行过滤以提供一个新的视点(即新的数据视图)。请参阅关于视点区域。
此插图显示了示例 Scorecard-Lite 的“记分卡”编辑器示例。
记分卡对象可以执行各种功能。
记分卡对象是为以下目的创建或排列的项:
表示和评估公司策略,包括:
目标。请参阅什么是目标?
计划。请参阅什么是计划?
视角。请参阅什么是视角?
KPI。请参阅什么是关键性能指标 (KPI)?
呈现和分析公司策略,包括:
愿景陈述。请参阅什么是愿景陈述?
任务陈述。请参阅什么是任务陈述?
策略树。请参阅什么是策略树?
策略映射。请参阅什么是策略映射?
因果映射。请参阅什么是因果映射?
定制视图。请参阅什么是定制视图?
KPI 监视列表。请参阅什么是 KPI 监视列表?
智能监视列表。请参阅什么是智能监视列表?
代理。请参阅根据 KPI 创建代理
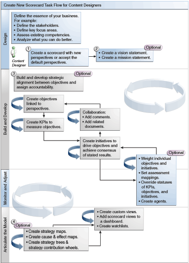
由于 Oracle 记分卡和策略管理为您提供了丰富的记分卡对象以用于构建记分卡,因此这里提供了完整的流程和全面的说明以便可以指导您完成相应的操作。
建议您按顺序执行流程中的每个任务。该插图以图形表示形式显示了构建记分卡的完整流程。

构建 KPI 和 KPI 监视列表时或者在 Oracle 记分卡和策略管理(例如,创建记分卡或联系所有者)中执行特定任务的能力受权限控制。
权限由管理员管理。有关一般信息,请参阅《Security Guide for Oracle Business Intelligence Enterprise Edition》中的 Managing Presentation Services Privileges。
许多任务都需要权限的组合。《Security Guide for Oracle Business Intelligence Enterprise Edition》中的 Identifying Privileges for KPIs, KPI Watchlists, and Scorecarding 中包含三个表,其中:
列出任务对象(例如,操作链接或相关文档)。
列出任务和可以管理的对应权限。
假定管理员向您的用户 ID 或组提供了读取和写入所需目录对象及文件夹的权限。
注:
这些表不处理权限。要变更对记分卡或记分卡内元素的权限(即,哪些用户有权访问记分卡或记分卡内元素),您需要记分卡的“完全控制”权限。请参见管理 Oracle BI 表示目录中的对象。需要:
复查《Security Guide for Oracle Business Intelligence Enterprise Edition》中的 Privileges Required for KPI Tasks 和 Privileges Required for Scorecard and Scorecard Object Tasks 以确保您拥有足够的权限可以完成任务,如有必要,与您的管理员联系以向您授予其他权限。
具有适当的 Oracle BI Presentation Services 层对象权限以使用目录浏览器删除任意记分卡、KPI 监视列表或 KPI 对象。请参见《Metadata Repository Builder's Guide for Oracle Business Intelligence Enterprise Edition》中的 Setting Permissions for Presentation Layer Objects。
在“记分卡”编辑器中使用的编辑模式取决于您尝试完成的任务。
“记分卡”编辑器具有两种模式:
编辑模式 - 用于创建或编辑任务陈述、愿景陈述、计划、视角、目标、KPI、KPI 监视列表、智能监视列表和视图以及根据 KPI 创建代理。
不可在“记分卡”编辑器之外删除记分卡目标、计划或视角,因为这可能会导致记分卡问题。
查看模式 - 用于导航和查看任务陈述、愿景陈述、计划、视角、目标、KPI、KPI 监视列表和视图,但不能进行添加或修改。您也可以添加注释、覆盖状态、根据 KPI 创建代理以及与智能监视列表交互。
此外,您在这些模式下可访问的信息以及可执行的任务还依赖于以下项:
分配给您帐户的权限
与各记分卡对象和文件夹关联的权限
请参阅关于记分卡权限和许可。
记分卡帮助显示数据分析以描述和传达业务策略。
创建记分卡可帮助目标读者了解性能与目标之间的关系。
打开或编辑记分卡的过程是相同的。
编辑记分卡可确保其中的信息为最新信息。
如果需要管理员更改您的元数据(例如,重命名维或删除主题区域),请首先删除 KPI 和记分卡中对该对象的所有引用,然后再联系管理员。
可以查看计划、目标或 KPI 的概要文件。
显示的概要文件依赖于上次在“计划”窗格或“策略”窗格中选择的对象。如果上次选择的内容为:
计划或目标,则将显示计划或目标的基本设置(例如,状态、业务所有者等等)及状态摘要(显示 KPI 和计划的数量,或者 KPI 和目标的数量,用于评估每个性能评估范围中的进度)。
如果某个特定状态至少有一个子级或子项目标、计划或 KPI,则状态名称将是超链接,使用该超链接可以显示“记分卡”编辑器:“细分”选项卡,其中带有子级或子项目标、计划和 KPI。
KPI,则将显示 KPI 的基本设置(例如,状态、业务所有者等等)以及性能数据和性能图。
“记分卡”编辑器的视点区域显示 KPI 维的控件,在记分卡中用于度量计划和目标的进度和性能。
请参阅什么是维和固定维值?
将为记分卡中引用的每个 KPI 维显示控制,但您明确禁止显示的控制除外。如果在多个 KPI 中引用同一维,则这些 KPI 可共享控制。请参阅设置视点控制。
此图显示了一个视点区域,其中显示“Region Hierarchy”、“Customer Segments”、“Offices Hierarchy”、“Products Hierarchy”和“2010/Q3”维。
每个控件包括一个标签和一个下箭头按钮,用于显示可供您选择的维值列表,以及一个搜索链接(有关其他信息,请参阅“搜索成员”对话框)。该标签是维的数据库名称(默认)、用户友好的标签(如果为控件指定)或者一个或多个值(如果将维固定到某个特定值或多个值)。
使用此区域可以暂时固定或设置维的值。在固定维时,将对记分卡中的数据进行过滤以提供一个新的视点(即新的数据视图)。这使您可以重点关注您所感兴趣的特定数据,例如您所负责的业务领域。
视点区域设置是临时性的,在保存记分卡时不会保存。要保存固定值,您可以使用:
“设置”对话框的“维设置”选项卡来影响记分卡中的所有 KPI 用法。
“记分卡”编辑器的“KPI 详细信息”选项卡的“分析”窗格中维数区域来固定特定 KPI 用法的值。
“KPI 监视列表”编辑器中的“添加 KPI”对话框(也显示为“编辑监视列表条目”对话框)来固定各 KPI 的值。
“维固定”对话框来固定已添加到仪表盘的视图中的值。
KPI 编辑器的“维数”页(也显示为“记分卡”编辑器的 "KPI" 选项卡)来固定 KPI 定义中的值。要使 KPI 定义可在不同上下文中重用时,此方法不太灵活,它仅在引用 KPI 的视图中固定值。
“记分卡”编辑器还包含后退和前进按钮,这些按钮可用于在视点历史记录中前后移动,以供选择上一个视点或开始时使用的视点。
要临时固定维,请执行以下操作:
单击维右侧的下箭头按钮。
要执行以下操作:
选择特定单值,单击该值。
选择多个值,单击搜索链接以显示“搜索成员”对话框,进行选择,然后单击确定按钮。还可以按住 Ctrl 键然后单击所需的值来选择多个值。
如果值为分层列,则单击侧三角形按钮可展开级别。按住 Ctrl 键,然后单击所需的值。
单击下箭头或在对话框外部点击以关闭对话框。
将对数据进行过滤并显示一个新的视点。
愿景陈述是描述组织在未来某个阶段的发展蓝图的简短陈述。
例如,愿景陈述可能是成为南美聚丙烯市场中最成功的企业。(愿景陈述是可选的。)
通常,通过此陈述定义构成任务陈述的关键目标和优先级。请参阅什么是任务陈述?和定义愿景陈述。
创建愿景和任务陈述需要一组非常具体的权限。如果禁用了愿景或任务陈述工具栏按钮,请与您的管理员联系。有关其他信息,请参阅《Security Guide for Oracle Business Intelligence Enterprise Edition》中的 Identifying Privileges for KPIs, KPI Watchlists, and Scorecarding。
视角是组织中与计划、目标和 KPI 关联的类别。
视角可以表示关键利益相关者(例如客户、员工或股东/财务人员)或关键能力领域(例如时间、成本或质量)。
在创建或编辑计划或目标时,可将计划或目标与视角相关联。请参阅创建计划和创建目标。在编辑 KPI 的详细信息时,可以将该 KPI 与视角相关联。请参阅使用 KPI 详细信息。
例如,在创建一个名为“改进的客户响应时间”的目标时,您可能会将该目标与“客户”视角相关联,因为该目标可以维护和支持与客户相关的业务运营。
有四种标准视角,它们由平衡记分卡方法定义:
财务 - 与组织的货币或财务健康状况和发展相关或提供相应支持的组目标、计划和 KPI。
客户 - 与客户群相关或提供相应支持的组目标、计划和 KPI。
内部流程 - 为公司内部策略和程序进行分类及提供支持的组目标、计划和 KPI。
学习和增长 - 与员工培训和提升相关或提供相应支持的组目标、计划和 KPI。
此外,您还可以为记分卡创建定制视角。
请参阅创建定制视角。
创建记分卡时,可以指定是否要使用“平衡记分卡方法”定义的默认视角(使用是否使用默认视角?复选框)。
如果:
不使用默认视角,则必须创建自己的定制视角。
不使用默认视角,则可以创建要与默认视角一起使用的一个或多个定制视角。
现在可以将计划、目标和 KPI 与此定制视角相关联。在创建或编辑计划或目标时,将该计划和目标与视角相关联。在编辑 KPI 的详细信息时,可以将该 KPI 与视角相关联。
KPI 表示根据业务度量(例如产品销售额或运营成本)的目标针对该业务度量进行评估的结果。
可以使用 KPI 评估构成组织策略级别的目标和计划的进度。
可以在以下位置创建所需的 KPI:
在记分卡内部。这使您可以在创建或编辑记分卡时创建 KPI。
在记分卡外部。这使您可以在创建或编辑记分卡之前创建 KPI。
目标是构成公司策略的必需或所需结果。
可以为以下项创建目标:
整个组织,例如 Oracle Corporation
部门,例如销售部门
在创建目标时,可以为其分配一个或多个用于度量其进度和性能的 KPI。例如,通过为目标分配以下 KPI,可以度量名为“改进的客户满意度”的目标的进度和性能:
平均客户调查满意度分数
客户投诉数量 KPI
在记分卡中,也可以创建实现目标所需的计划。请参阅什么是计划?
所创建的目标以分层形式显示在“策略”窗格中。根目标表示记分卡实体,也就是整个组织或某个部门。为评估目标性能而分配的 KPI 显示在“策略”窗格中目标的下方。
此外,“策略”窗格还使用为评估映射指定的相应颜色和图标来显示目标和 KPI 的状态。请参阅为记分卡定义评估映射。
创建目标时,如果可能,请使用由 KPI 度量的子目标来监视结果。这样更正操作就成为增量式、可反复以及更可达成。例如:目标“改善财务结果”可能包含“增加销售额”、“减少成本”、“提升员工效率”以及“简化运营”作为子目标。使用相关的文档可以为目标、计划等提供支持信息。
请参阅创建目标。
计划是实现目标所需的特定于时间的任务或项目。
可以将支持目标的计划用作里程碑,因为它们反映了实现策略目标的进度。例如,为实施一个名为“提高客户满意度”的目标,可以创建以下这些计划:
创建联机反馈论坛
建立响应小组
计划通常支持多个目标。
在创建计划时,可向该计划分配用于度量其进度的 KPI。请参阅使用 KPI 和 KPI 监视列表。
所创建的计划以分层形式显示在“计划”窗格中。根计划代表为实现目标而实施的所有计划。在“计划”窗格中,分配给计划的 KPI 显示在该计划下方。
此外,“计划”窗格还使用为评估映射指定的相应颜色和图标来显示计划和 KPI 的状态。请参阅为记分卡定义评估映射和创建计划。
可以创建一个或多个计划。
通过分配策略目标、借助监视 KPI 目标和度量结果来采取补救措施以及使用注释和相关文档进行协作,利用计划以闭环形式跟踪重大里程碑。
所创建的计划应当可使用 KPI 进行度量并与策略相关。
请参阅什么是计划?
可以向记分卡对象的业务所有者发送消息。
业务所有者是负责管理和改进记分卡对象的业务价值和性能的人员。(业务所有者可能是也可能不是记分卡或 KPI 的创建者)。在创建对象时,可以指定其业务所有者。
使用联系所有者按钮或菜单选项可以联系业务所有者。此按钮在记分卡中的许多位置提供,例如大多数选项卡(例如“记分卡”编辑器的“目标详细信息”选项卡)的工具栏上。
Oracle BI EE 使用代理以及业务所有者在“我的帐户”对话框的“传送选项”选项卡中指定的传送设备和概要文件来确定将消息传送到何处(例如,电子邮件、电话或寻呼机)。
注释为用户提供了一种讨论计划、目标或 KPI 的方式。
用户之间的协作对于达成共识以获得既定的所需结果至关重要。通过注释(也称为注解),可以针对一组特定的维值(即特定视点)讨论计划、目标或 KPI 的性能和进度的变化。使用注释和覆盖来增强员工的协作、参与和责任,并防止未来再出现已标识的漏洞。
可以在记分卡中的许多位置添加、查看和答复注释。例如,可以在“记分卡”编辑器:“目标详细信息”选项卡中直接将注释添加到目标。您也可以在引用目标的视图、智能监视列表和视角的“图表”选项卡中向目标添加注释。不能删除 KPI 注释。
注释与以下对象关联:
计划、目标或 KPI(用于度量计划和目标的进度)。
当具有关联注释的计划、目标或 KPI 在记分卡的其他位置引用并且所显示的视点与该注释的视点匹配时,将按以下所示显示一个注释指示器:
在监视列表中,包含计划、目标或 KPI 的行中将显示蓝色三角形。
在视图的“图表”选项卡的节点中,在节点右上角显示注释按钮。
一个特定列。
注释通常与目标、计划或 KPI 的“状态”列关联,除非(仅限 KPI)将注释添加到其他列(例如“趋势”或“差异”)。
一个特定视点。
注释按“记分卡”编辑器的视点区域中的值进行过滤,这些值是所查看对象的有效值。因此,“东部区域销售额”的注释可能不同于“西部区域销售额”的注释。请参阅关于视点区域。
KPI 上的任何维固定。
注释按有效的任何其他维固定(在 KPI、记分卡、记分卡图表、仪表盘提示或 KPI 监视列表上)进行过滤。
管理员必须先启用注释,然后您才能使用此功能。请参阅《Metadata Repository Builder's Guide for Oracle Business Intelligence Enterprise Edition》中的 Configuring the Repository for Oracle Scorecard and Strategy Management。
请参阅使用注释。
通过注释可以在记分卡中添加有关项的附加注释。
可以在记分卡中的许多位置使用注释,这些位置包括:
“记分卡”编辑器的“计划详细信息”选项卡、“目标详细信息”选项卡和“KPI 详细信息”选项卡的“协作”窗格。请参阅在“协作”窗格中使用注释。
监视列表。请参阅在监视列表中使用注释
视图的“图表”选项卡。请参阅在视图的“图表”选项卡中使用注释。
注:
在向计划或目标添加注释之前,该计划或目标必须至少有一个分配的 KPI。可以在“协作”窗格中添加和编辑注释。
在“记分卡”编辑器的“计划详细信息”选项卡、“目标详细信息”选项卡和“KPI 详细信息”选项卡的“协作”窗格中,可以查看、添加或答复该特定计划、目标或 KPI 的注释。
在监视列表中,可以查看、添加和回复监视列表中所显示计划、目标和 KPI 的注释。
您可以为监视列表的特定区域添加注释,例如西部区域 KPI 状态。
在视图的“图表”选项卡中,可以查看、添加和答复显示在视图中的目标和 KPI 的注释。
例如,可以在“策略树”选项卡的“图表”选项卡中使用注释。
当视图在仪表盘中呈现为图表时,也可以通过这一相同方式使用注释。
通过查看计划或目标性能评估,可总体了解一系列计划或目标。
Oracle Business Intelligence 通过聚合计划或目标的子级的评估情况,来评估计划或目标的性能。在该过程中,它使用:
您所定义的记分卡评估映射。请参阅关于评估映射。
分配给所有目标和计划的评估公式(例如加权或最佳情况)。评估公式包括:
最差情况 - 指定将使用性能最差的子 KPI 或子目标的状态。
最佳情况 - 指定将使用性能最佳的子 KPI 或子目标的状态。
最常见情况(最差情况) - 指定如果一半的子 KPI 和子目标具有较高性能,另一半的子 KPI 和子目标具有较低性能,则使用性能最差的子 KPI 或子目标的状态。
最常见情况(最佳情况) - 指定如果一半的子 KPI 和子目标具有较高性能,另一半的子 KPI 和子目标具有较低性能,则使用性能最佳的子 KPI 或子目标的状态。
加权 - 指定根据为子 KPI 和子目标分配的权重来使用加权平均值。请参阅向子目标、计划和 KPI 分配权重。
如果子 KPI 没有任何数据,则将不包括在聚合中。相反,其权重将在其他子 KPI 和目标之间分布。
分配给子计划、对象和 KPI 的权重(父级的评估规则必须设置为加权)用于标识各子级影响父级总体性能的程度。请参阅向子目标、计划和 KPI 分配权重。
评估映射是 Oracle Business Intelligence 用于评估目标和计划性能的分数阈值和评估范围。
Oracle Business Intelligence 使用这些分数阈值和评估范围来实现以下目的:
根据目标或计划子级的评估情况的聚合,确定目标或计划的状态和分数。
如果目标或计划的评估公式为“最佳情况”、“最差情况”、“最常见情况(最差情况)”或“最常见情况(最佳情况)”,则分数将为已定义的分数阈值之一,例如 0、33 或 66。如果评估公式为“加权”,则将根据分配给子级的权重计算分数。
将用于度量计划和目标进度的 KPI 的 KPI 分数映射到记分卡分数,以便使用这些 KPI 来度量目标或计划的性能。
此插图显示了特定评估范围内的分数阈值示例。评估范围定义如下:
67 至 100 属于正常评估范围
34 至 66 属于警告评估范围
0 至 33 属于严重评估范围
有关计划和目标性能评估的其他信息,请参阅了解计划或目标性能评估。
请参阅为记分卡定义评估映射,了解如何定义评估映射。
子目标可以帮助计算性能评估。
假设名为“改善财务结果”的目标的相关信息如下:
它使用“最差情况”评估规则。
为目标所在记分卡定义的评估映射与关于评估映射中相同。
它具有以下两个子目标:
一个是“增加销售额”,其状态为“严重”,分数为 0。
另一个是“降低成本”,其状态为“警告”,分数为 50。
在此示例中,“改善财务结果”目标的性能评估将是具有最差状态和分数子级的状态和分数,该子级也就是其记分卡状态为“严重”、分数为 0 的“增加销售额”。
可以使用子 KPI 来评估性能。
假设名为“Enhance Stockholder Satisfaction”的目标的相关信息如下:
它使用“Best Case”评估公式。
为目标所在记分卡定义的评估映射与插图中相同。
它有一个名为“Revenue KPI”的子 KPI,该子 KPI 的记分卡状态为“OK”,分数为 66。
根据插图中显示的 KPI 阈值和分数,收入 KPI 的 KPI 状态为 4 颗星,分数为 80:
在向“Enhance Stockholder Satisfaction”目标添加“收入 KPI”后,Oracle Business Intelligence 将该 KPI 的分数映射到记分卡分数,以便使用该 KPI 来度量目标的性能。由于该 KPI 的分数 80 位于记分卡评估范围 66 到 100 内,因此映射到记分卡分数 66 和状态“正常”。
在此示例中,“Enhanced Stockholder Satisfaction”目标的性能评估将是具有最佳状态和分数的子级的状态和分数,该子级也就是记分卡状态为“OK”、分数为 66 的“Revenue KPI”(本示例中的唯一子级)。
可以向某个目标或计划的子目标、计划和 KPI 分配权重以指示它对其父目标性能的影响程度。
要向子目标、计划和 KPI 分配权重,必须将父目标或计划的“评估规则”设置为加权。
请参阅了解计划或目标性能评估。
可以覆盖计划、目标或 KPI(用于度量计划和目标的性能)的状态。
要覆盖状态,您必须是计划、目标或 KPI 的业务所有者。您也可以取消覆盖。
管理员必须先启用状态覆盖,然后您才能使用此功能。请参阅《Metadata Repository Builder's Guide for Oracle Business Intelligence Enterprise Edition》中的 Configuring the Repository for Oracle Scorecard and Strategy Management。
可以在记分卡中的许多位置使用状态覆盖。例如,可以在“记分卡”编辑器“目标详细信息”选项卡中向目标应用状态覆盖。您也可以在引用目标的视图、智能监视列表和视角的“图表”选项卡中向目标应用状态覆盖。
状态覆盖与以下对象相关联:
计划、目标或 KPI(用于度量计划和目标的进度)。
当计划、目标或 KPI 具有关联的状态覆盖时,它将在记分卡中的其他位置被引用,并且所显示的视点将与该状态覆盖的视点相匹配,将按如下所示显示状态覆盖指示器(红色星号 (*)):
在监视列表中,它显示在包含计划、目标或 KPI 的行中状态符号的右侧。
在视图的“图表”选项卡的节点中,该指示器显示在该节点左下角的状态符号的右侧。
目标、计划或 KPI 的状态列。
一个特定视点。
状态覆盖按“记分卡”编辑器的视点区域中的值进行过滤,这些值是所查看对象的当前有效值。因此,“东部区域销售额”的状态覆盖可能不同于“西部区域销售额”的状态覆盖。请参阅关于视点区域。
KPI 上的任何维固定。
状态覆盖按有效的任何其他维固定(在 KPI、记分卡、记分卡图表、仪表盘提示或 KPI 监视列表上)进行过滤。
请参阅使用状态覆盖。
可以覆盖特定区域中的状态。
可以在记分卡中的许多位置使用状态覆盖,这些位置包括:
监视列表。请参阅在监视列表中使用注释。
视图的“图表”选项卡。请参阅在视图的“图表”选项卡中使用状态覆盖。
在使用状态覆盖时,请记住状态覆盖与特定的视点相关联。请参阅关于视点区域。
提示:
在覆盖状态之前,请确保已经为 KPI、计划或目标设置了业务所有者。请参阅创建 KPI。请参阅关于状态覆盖。
维护状态覆盖可确保正确应用它们。
在监视列表中,可以查看以前应用的状态覆盖和覆盖取消,还可以向监视列表中的计划或目标和 KPI 应用新覆盖和覆盖取消。
可以对状态覆盖进行分层,确保无论原始状态如何都会显示状态。
在视图的“图表”选项卡中,可以查看以前应用的状态覆盖和覆盖取消,还可以向显示在视图中的目标和 KPI 应用新的覆盖和覆盖取消。例如,可以在“策略树”选项卡的“图表”选项卡中使用状态覆盖。
策略树以分层方式显示目标及其支持子目标和 KPI。
策略树还提供该目标的支持信息,例如业务所有者和相关文档。
使用策略树可以浏览和导航:
整个记分卡(即根目标,例如 ABC 公司)的策略
单个目标(例如,减少支持周转)的策略。
有两种类型的策略树图表:
请参阅创建策略树。
使用策略树图表可以查看树图表中以分层方式显示的目标及其支持子目标和 KPI。
策略树图表包含以下组件:
树图表 - 由表示目标及其支持目标和 KPI 的节点构成。每个节点通过显示表示评估范围的图标和颜色来显示目标或 KPI 的状态。KPI 节点还会显示 KPI 的实际值以及与目标的差异百分比。
鸟瞰图 - 提供树图表的俯视图。
该插图显示了策略树图表的示例。
使用策略贡献轮图表可以分层方式查看圆形图表(称为策略贡献轮图表)中的目标及其支持子目标和 KPI。
使用策略贡献轮图表可易于查看特定目标或 KPI 对父目标所具有的贡献(或影响)。它包含下列组件:
策略贡献轮图 - 由表示图表的起始目标的中心圆形(或焦点节点)组成。它由划分成多个扇区的同心圆环绕。每个扇区是表示子目标或 KPI 的节点。
一个扇区的大小由在其父级的加权评估规则中分配给其表示的目标或 KPI 的权重所确定。请参阅向子目标、计划和 KPI 分配权重。如果该父级没有加权评估规则,则该父级的所有子扇区大小相同。
“信息”窗格 - 显示有关当前节点的以下信息:
状态图标和得分(用于目标)或实际值和差异百分比(用于 KPI)
其子级的状态
在其父级的加权评估规则中分配给它的权重
焦点轨迹 - 由一组小圆形组成,这些小圆形表示策略贡献轮图中心的节点和图表中包含的该节点的任何原级。每个圆形均显示其对应节点的状态颜色。
此插图显示了“改善财务结果”目标的策略贡献轮图表示例。突出显示了“降低成本”从属目标。
策略树以分层方式显示目标及其支持子目标和 KPI。
您可以按如下所示为整个记分卡或特定目标创建策略树:
在编辑模式中,可以为整个记分卡和特定目标创建和保存策略树。
在查看模式中,只能为特定目标创建临时的只读策略树。不能保存策略树。
策略映射显示为记分卡定义目标的方式以及按视角调整度量其进度的 KPI 的方式。
此外,策略映射还通过连线指示目标与其他目标或目标与 KPI 之间的因果关系。在创建(或编辑)目标(请参阅创建目标)或使用 KPI 详细信息(请参阅使用 KPI 详细信息)时,可以创建因果关系。您也可以在策略映射中创建因果关系。
此插图显示了策略映射的示例。
可以创建多个策略映射来表示组织的不同领域的策略。
只能在编辑模式下创建策略映射。请参阅在“记分卡”编辑器中使用编辑和查看模式。
确保关联的目标和 KPI 彼此相关,并确定因果关系。定期复查这些关系以确定可能需要改进以增进协作和交流,从而影响现有目标和 KPI 的方面。
请参阅创建策略映射。
策略映射显示为记分卡定义目标的方式以及按视角调整度量其进度的 KPI 的方式。
策略映射可帮助用户查看实际结果与目标的比较。
如果目标或 KPI 与特定视角保持一致,则将其放在图表中的任意位置。它将自动显示在与该目标或 KPI 关联的视角区域中。
在创建(或编辑)目标或 KPI 时,使该目标或 KPI 与视角保持一致。
如果目标或 KPI 不与视角关联,则将其放在要与该目标或 KPI 关联的视角区域中。这不会将视角永久分配给此目标或 KPI。
要添加因果关系,请在“策略映射”选项卡工具栏上单击在两个目标之间绘制因果联系按钮,选择其中一个节点,然后选择另一个节点。此时将显示一条连接这两个节点的线条。
要从映射中删除节点,请右键单击该节点,然后选择从图表中删除。
将鼠标指针悬停在节点右上角的注释按钮上以显示“状态”窗口,在其中可以阅读以前添加的注释、添加其他注释或答复注释。
单击要添加注释的节点右侧的选项按钮,然后从“节点选项”菜单中选择添加注释。此时将显示“新注释”对话框,在其中可以添加注释或阅读以前添加的任意注释。
将鼠标悬停在节点中的红色星号(如果可用)上以显示“状态”窗口,在其中可以查看以前应用的覆盖或应用其他覆盖。
单击要应用状态覆盖的节点右侧的选项按钮,然后从“节点选项”菜单中选择覆盖状态。此时将显示“状态覆盖”对话框,在其中可以应用其他覆盖或查看以前应用的任意覆盖。
使用因果映射可以阐释“策略”窗格中所列出的目标或 KPI 的因果关系。因果映射是在记分卡中使用的图表,与地图视图无关。请参阅添加在仪表盘中显示的视图。
此插图显示了“改善财务结果”目标的因果映射示例。
可以为以下对象创建因果关系:
目标;在创建或编辑该目标时创建此关系并标识:
影响或支持该目标的其他目标或 KPI(原因)
此目标影响或支持的其他目标或 KPI(结果)
请参阅创建目标。
KPI;在使用 KPI 详细信息时创建此关系。
影响或支持该 KPI 的其他目标或 KPI(原因)
此 KPI 影响或支持的其他目标或 KPI(结果)
请参阅使用 KPI 详细信息。
此外,因果映射还使用符号指示比例,也就是说,性能更改或因果关系中的值与因果关系强度(强、适度或弱)成正比(正向)还是反比(反向)。
因果映射可帮助您更好地了解隐含的未来策略变化。
创建因果联系以自动显示操作度量和相关性。
可以在编辑或查看模式中创建因果映射:
在编辑模式中,可以创建和保存因果映射。
在查看模式中,可以创建临时的只读因果映射。不能保存该映射。
请参阅创建因果映射。
监视列表是一个列出记分卡对象(即计划、目标和 KPI)的表,这些对象与记分卡的特定方面相关或组合在一起用于特定目的。
一些监视列表是记分卡对象的组件。其中包括以下监视列表:
计划和 KPI 监视列表 - 列出用于评估计划性能的子计划和 KPI。
此监视列表显示在“计划详细信息”选项卡的“分析”窗格中。
目标和 KPI 监视列表 - 列出用于评估目标性能或显示在视图(即因果映射、定制视图、策略树或策略映射)中的子目标和 KPI。
此监视列表显示在以下选项卡中:
“记分卡”编辑器中“目标详细信息”选项卡的“分析”窗格
“因果映射”选项卡的“详细信息”选项卡
“定制视图”选项卡的“详细信息”选项卡
“策略映射”选项卡的“详细信息”选项卡
“策略树”选项卡的“详细信息”选项卡
目标、计划和 KPI 监视列表 - 列出与视角关联的计划、目标和 KPI。
此监视列表显示在“记分卡”编辑器的“视角”选项卡中。
您创建用于特定用途的其他监视列表。其中包括以下监视列表:
KPI 监视列表 - 列出要监视其性能的 KPI。
此监视列表显示在“KPI 监视列表”编辑器的“性能”选项卡中。请参阅什么是 KPI 监视列表?
智能监视列表 - 列出记分卡中满足所指定标准的计划、目标和 KPI。
此监视列表显示在“记分卡”编辑器的“智能监视列表”选项卡中。请参阅什么是智能监视列表?
细分监视列表 - 列出用于评估计划或目标性能的子级/子项计划或目标以及 KPI。
此监视列表显示在“记分卡”编辑器的“细分”选项卡中。
监视列表包含说明记分卡对象(例如状态、差异百分比等)的列以及用于查看和管理这些对象的组件(例如视图或概要)。
例如,可以创建包含两个目标(“早期发运百分比”和“履行天数”)的“目标和 KPI”监视列表,用于评估名为“提高客户满意度”的目标的性能。
可以使用“记分卡设置”对话框的“监视列表样式”选项卡定制记分卡、目标、计划、视角、智能监视列表、定制视图、策略树视图、策略映射和因果映射中使用的各个监视列表。
对于记分卡中的每个监视列表,可以在以下级别定制监视列表样式、更改列顺序、显示或隐藏列以及更改列标签:
记分卡:适用于不具有其自己的单个样式或列定制的记分卡的所有监视列表。
单个监视列表:适用于单个监视列表。单个监视列表样式覆盖记分卡级别样式
如果未设置监视列表样式,将使用默认样式。
可以包括以下格式选项来定制监视列表:
字体名称 - 必须手动输入字体名称。您的环境中使用的 Web 浏览器必须支持字体名称。
粗体 -“是”或“否”或“默认值”
斜体 -“是”或“否”或“默认值”
边框样式
边框颜色
字体颜色
背景色
可以单独为各个单元(行和列)类型设置以上格式,并且可以为监视列表的替代行应用不同样式。
可以复制一个单元的样式并粘贴到另一个单元,而且只需单击一次就可以将单元的样式应用到整行。还可以设置标题行和所选(单击点中)行的样式。
要定制监视列表,请执行以下操作:
KPI 监视列表是要监视其性能的 KPI 集合。
可以在以下位置创建 KPI 监视列表:
在记分卡内部。在记分卡内部创建 KPI 监视列表可以帮助您查看和调查目标和计划的进度。在记分卡内部创建的 KPI 监视列表将保存为记分卡的一部分。请参阅什么是智能监视列表?
在记分卡外部。这使您可以在创建或编辑记分卡之前创建 KPI 监视列表。在记分卡外部创建的 KPI 监视列表将在 Oracle BI 表示目录中保存为独立对象。
创建计划和目标时,可以向它们分配 KPI 以度量其进度和性能。
可以通过“记分卡”编辑器的“KPI 详细信息”选项卡在记分卡中使用这些 KPI。
具体来说,可以执行以下操作:
查看基本 KPI 设置以及显示实际值和目标值的图形。
覆盖为 KPI 定义的标签、说明和业务所有者。
固定维。请参阅什么是维和固定维值?
查看为 KPI 提供支持信息的文档。
运行与 KPI 关联的操作。
将 KPI 与视角关联。
指定指标类型(例如前导),以便指示 KPI 的性能是否可驱动其他 KPI 的性能,或者是否受其他 KPI 的性能、其他数据或流程的影响。
查看、添加或答复注释。
对于“计划”窗格中列出的 KPI,标识作为此 KPI 的原因或结果的计划和 KPI;对于“策略”窗格中列出的 KPI,标识作为此 KPI 的原因或结果的目标和 KPI。
标签,使用标签字段
说明;使用说明字段
业务所有者;使用“协作”窗格中的业务所有者字段
智能监视列表是根据您所指定标准而显示的特定记分卡的视图。
例如,智能监视列表可以在记分卡中基于最佳性能显示前 10 个 KPI,也可以在记分卡中显示由特定业务所有者拥有的所有目标、计划和 KPI。
该插图显示了“改善财务结果”目标的智能监视列表及其所有子项的示例。
智能监视列表包含以下组件:
“过滤器”窗格 - 根据“智能监视列表属性”对话框中过滤标准显示组件的设置,此窗格显示为控制面板、文本概要或隐藏。如果显示为:
控制面板,则其中包含可用于指定过滤智能监视列表时所用标准的选项卡。可以按对象关系、对象类型、视角关联、性能以及业务所有者分配来过滤。
文本概要,则其中显示当前过滤标准的只读文本概要。
智能监视列表 - 列出记分卡中满足在“过滤器”窗格内指定的标准的目标、计划和 KPI。
智能监视列表工具栏 - 包含可用于保存智能监视列表以及指定智能监视列表属性的按钮,例如“过滤器”窗格的显示方式(即显示为控制面板、只读文本概要还是隐藏)。
将智能监视列表作为管道创建可以将性能驱动因素(目标和计划)与其相应的业务所有者恰当地保持一致,并有助于在利益相关方之间达成共识,从而建立承诺,不断调整目标和对象设置以获得既定的所需结果。
只能在编辑模式下创建智能监视列表。
在查看模式下,可以查看智能监视列表;如果在保存该智能监视列表时“过滤器”窗格显示为控制面板,则您可以指定过滤标准以动态更改智能监视列表中显示的内容。
还可以将智能监视列表添加到仪表盘。如果在保存智能监视列表时“过滤器”窗格显示为控制面板,则最终用户将可以指定过滤标准以动态更改智能监视列表中显示的内容。
请参阅创建智能监视列表。
定制视图可以显示为业务和策略数据量身定做的视图。
例如,可以在所选的背景图像(例如公司徽标)中提供有关目标和 KPI 的信息。请参阅创建定制视图。
只能在编辑模式下创建定制视图。请参阅在“记分卡”编辑器中使用编辑和查看模式。
打开记分卡对象时有若干选项可用。
要打开记分卡对象,请执行以下操作:
“因果映射”选项卡
“定制视图”选项卡
“策略映射”选项卡
“策略树”选项卡
“KPI 监视列表”选项卡
“智能监视列表”选项卡
“任务”选项卡
“愿景”选项卡
“策略”窗格或“计划”窗格。此时将显示“KPI 详细信息”选项卡。
记分卡的“目录”窗格。显示 KPI 选项卡。
可以从“记分卡”编辑器删除记分卡对象。
也可以从“目录”页删除记分卡对象。请参阅管理 Oracle BI 表示目录中的对象。
注意:
在删除计划之前,请确保它已完成或者不再是实现目标所需的计划。在删除目标之前,请检查它是否链接到任何子目标或其他目标,从而确保其删除不会对这些目标产生负面影响。可以添加到仪表盘的记分卡对象的特定类型。
可以将以下记分卡对象添加到仪表盘:
因果映射。请参阅什么是因果映射?
定制视图。请参阅什么是定制视图?
策略映射。请参阅什么是策略映射?
策略树。请参阅什么是策略树?
KPI 监视列表。请参阅什么是 KPI 监视列表?
智能监视列表。请参阅什么是智能监视列表?
注:
将记分卡显示形式(例如,智能监视列表或因果映射)嵌入到仪表盘中以便进行交互式分析。有关其他信息,请参阅将内容添加到仪表盘。
您可以通过各种来源找到故障排除信息。
在解决使用 Oracle 记分卡和策略管理期间可能会遇到的问题期间,您会发现以下信息非常有用:
有关日志记录的信息,请参阅《System Administrator's Guide for Oracle Business Intelligence Enterprise Edition》中的 Diagnosing and Resolving Issues in Oracle Business Intelligence。
如果未启用添加注释和覆盖状态的功能,请参阅《Metadata Repository Builder's Guide for Oracle Business Intelligence Enterprise Edition》中的 Configuring the Repository for Oracle Scorecard and Strategy Management。
有关创建或访问记分卡对象的能力的问题,请参阅管理 Oracle BI 表示目录中的对象中的特权和权限信息以及《Security Guide for Oracle Business Intelligence Enterprise Edition》中的 Managing Presentation Services Privileges。