Oracle8i Parallel Server Setup and Configuration Guide
Release 2 (8.1.6)

A76934-01

Library

Product

Contents

Index

Prev Next

7
Administering Oracle Parallel Server with Oracle Parallel Server Management

This chapter describes how multiple instances are managed through initialization files and Oracle Parallel Server Management.

Specific topics covered in this chapter are:

Overview

Oracle Parallel Server Management allows you to perform a variety of management tasks on your Oracle Parallel Servers, distributed systems, and databases. Oracle Enterprise Manager Console provides a central point of control for the Oracle environment through an intuitive graphical user interface (GUI) that provides drag-and-drop system management.

The Console enables you to manage a heterogeneous environment as easily as a homogeneous one. You can schedule jobs on multiple nodes simultaneously or monitor groups of services together.

A database or system administrator can thus control all nodes in an Oracle Parallel Server as a single entity. For example, you can configure Oracle Enterprise Manager to execute a job across all nodes of an Oracle Parallel Server.

This section is meant to only describe Oracle Enterprise Manager administration for Oracle Parallel Server. Use this section as a supplement to general information contained in the Oracle Enterprise Manager Administrator's Guide.

See Also:

Chapter 5, "Configuring High-Availability Features" for configuration information 

Starting the Console

To use the Console, start the following components:

Displaying Oracle Parallel Server Objects in the Navigator Window

From the Navigator window, you can view and manage both single- and multiple-instance databases. The information available for Oracle Parallel Servers is the same as for single-instance databases.

The Navigator displays all the network objects and their relationships to other objects including a direct view of objects such as user-defined groups, nodes, listeners, servers, databases, and database objects.

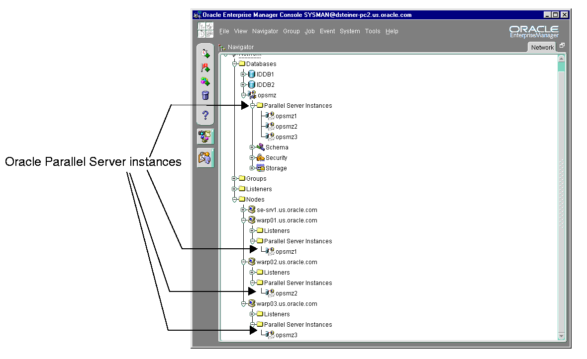
From the Navigator window, Oracle Parallel Servers are located in the Databases folder which contains entries for single-instance and Oracle Parallel Server databases. Each Oracle Parallel Server folder contains the instances and sub-folders for schema, security and file storage.


Note:

If you did not set preferred credentials for the database, as described in "Task 4: Specify Preferred Credentials for Nodes and Oracle Parallel Server Database", the Database Connect Information dialog prompts you to enter database connect information. 


An Oracle Parallel Server database's subfolders behave just as they do for single-instance databases. By right-clicking the mouse on these objects, property sheets can be accessed to inspect and modify properties of these objects just as for single-instance databases. For example, right-clicking on the Redo Log Groups folder and choosing Create can add a new redo log group.


The Oracle Parallel Server database and each discovered Oracle Parallel Server node contains a Parallel Server Instances folder that you can expand to display the instances belonging to the database or node.


Using the Right-Mouse Menu

Right-clicking on a Oracle Parallel Server database displays the Oracle Parallel Server right-mouse menu:


This menu contains entries for the following functions:

Option  Description 

Connect 

Connects to the database. In the Database Connect Information dialog box, enter the database user name, password and privileges. If you want to perform a startup or shutdown, you must specify a user with SYSDBA privileges.  

Disconnect 

Terminates a connection to the database 

Startup 

Starts the database

See Also: "Starting an Oracle Parallel Server Database" 

Shutdown 

Shuts down the database

See Also: "Shutting Down an Oracle Parallel Server Database" 

Results 

Displays startup and shutdown results

See Also: "Viewing the Parallel Server Operation Results"

Edit 

Allows inspection of the state of the Oracle Parallel Server, including which instances are active.

See Also: "Viewing Oracle Parallel Server Status"  

Remove 

Deletes the database object and its related services. This should only be performed if it is no longer necessary to monitor or manage a database from Oracle Enterprise Manager. 

Related Tools 

Contains access to other tools which have been enabled for Oracle Parallel Server 

Starting an Oracle Parallel Server Database

The Console allows you to start an Oracle Parallel Server database or individual instances.

Once all Oracle Parallel Server instances are started, the Oracle Parallel Server database is considered to be up.

To start up an Oracle Parallel Server database:

  1. In the Navigator window, expand Databases.

  2. Right-click on an Oracle Parallel Server database.

    A menu appears with options for the database.

  3. Choose Startup from the menu.

    The Parallel Server Startup dialog box appears.


  4. Select the startup type:

    Option   Description 

    No Mount 

    Does not mount the database upon instance startup 

    Mount 

    Mounts a database but does not open it 

    Open 

    (default) Opens the database 

    Force the instance(s) to start 

    Shuts down the currently running Oracle instances with the SHUTDOWN mode, ABORT, before restarting them. If the instances are running and FORCE is not specified, an error results.

    Warning: You should not use the FORCE mode under normal circumstances. Use the FORCE mode only while debugging and under abnormal circumstances.  

    Restrict access to the database 

    Makes the started instances accessible only to users with the RESTRICTED SESSION system privilege. Users already connected are not affected. 

  5. If you want to start up all instances, click Startup. If you want to start up only selected instances, follow these steps:

    1. Select Instances.

      The Select Instances to Start dialog box appears:


    2. Select the instances to start up in the Available list, then click Add.

    3. Click OK to close the Select Instances to Start dialog box.

    4. Click Startup from the Parallel Server Startup dialog box.

    The Parallel Server Startup Results dialog box displays the progress of the startup operation, as described in "Viewing the Parallel Server Operation Results".

    If the instances were started successfully, the Parallel Server Started message box appears with a successful message:


    Click OK in the Parallel Server Started message to acknowledge the message, then click Close in the Parallel Server Startup Results.

    If the startup fails, the Parallel Server Started message box appears with a failure message. Click View Details to view more information in the Parallel Server Startup Results dialog box about why the startup failed, then click Close.

Shutting Down an Oracle Parallel Server Database

The Console allows you to shut down an Oracle Parallel Server database or individual instances.

Once all Oracle Parallel Server instances are shut down, the Oracle Parallel Server is also considered to be shut down.


Note:

Occasionally, an Oracle Parallel Server database may be completely down, but some of its services, such as the database listener, may remain running.  


To shut down an Oracle Parallel Server database:

  1. In the Navigator window, expand Databases.

  2. Right-click on an Oracle Parallel Server database.

    A menu appears with options for the database.

  3. Choose Shutdown from the menu.

    The Parallel Server Shutdown dialog box appears.


  4. Select the shutdown type:

    Option   Description 

    Normal 

    Waits for the currently connected users to disconnect from the database, prohibits further connects, and closes and dismounts the database before shutting down the instance. Instance recovery is not required on next startup. 

    Immediate 

    (default) Does not wait for current calls to complete, prohibits further connects, and closes and dismounts the database.The instance is immediately shut down. Connected users are not required to disconnect and instance recovery is not required on next startup.  

    Abort 

    Proceeds with the fastest possible shutdown. Connected users are not required to disconnect. The database is not closed or dismounted, but the instances are shut down. Instance recovery is required on next startup.

    Warning: You must use this option if a background process terminates abnormally. 

    Transactional 

    Waits for transaction to complete before shutting down 

    Shutdown Database Only 

    (default) Shuts down the database only. The services required for an instance, such as the listener, remain up and available.  

    Shutdown Database And Other Services 

    Shuts down the database and associated services, such as the listener 

  5. To shut down all instances, click Shutdown.

    To shut down only selected instances, follow these additional steps:

    1. Select Instances.

      The Select Instances to Stop dialog box appears:


    2. Select the instances to stop in the Available list, then click Add.

    3. Click OK to close the Select Instances to Stop dialog box.

    4. Click Shutdown from the Parallel Server Shutdown dialog box.

    The Parallel Server Shutdown Progress dialog box displays the progress of the shutdown operation.

    See Also:

    "Viewing the Parallel Server Operation Results" 

    If the instances were shut down successfully, the Parallel Server Stopped message box appears with a successful message.:


    Click OK in the Parallel Server Stopped message to acknowledge the message, then click Close in the Parallel Server Shutdown Results.

    If the shutdown fails, the Parallel Server Stopped message box appears with a failure message. Click View Details to view more information in the Parallel Server Shutdown Progress dialog box about why the shutdown failed, then click Close.

Viewing the Parallel Server Operation Results

The Parallel Server Startup/Shutdown Results dialog displays information about the progress of the instance startup or shutdown operation you selected:

The operation results are presented in two views:

The Parallel Server Startup/Shutdown Results dialog box automatically displays during a startup or shutdown operation. You can also initiate it with the following steps:

  1. In the Navigator window, expand Databases.

  2. Right-click on an Oracle Parallel Server database.

    A menu appears with options for the database.

  3. Choose Results from the menu.

Status Details Tab


Note:

This tab is not available for Windows NT Oracle Parallel Servers, because OPSCTL on Windows NT does not generate status details. 


While a startup or shutdown operation is running against an Oracle Parallel Server, the Status Details tab progress display is shown and updated dynamically as the operation progresses.

A successful startup operation for a three-node cluster looks like the following in the Status Details tab:


The services managed by Oracle Parallel Server Management vary by operating system and by version. The Oracle Parallel Server being managed in this example is release 8.0.5, so the GMS (Group Membership Service) is being started. In release 8.1, the GMS is built into the RDBMS kernel, so only the instance and listener columns display.

A successful shutdown operation for a three-node cluster looks like the following in the Status Details tab:


The following are the possible states that each component may experience:

State  Description 

Up (green flag) 

The component is running. 

Down (red flag) 

The component is not running. 

In Progress (timer) 

Oracle Enterprise Manager cannot determine the state of the component. This state occurs typically when the component startup or shutdown operation has not completed.  

Component does not exist on this node (blank background) 

The component was not configured on the node.

Not all components (listener, instance) are required on every node. 

Output Tab

The Output tab displays the commands executed by the Oracle Parallel Server node and any associated error messages in textual format.

A successful startup for a three-node cluster looks like the following in the Output tab:


A successful shutdown operation for a three-node cluster looks like the following in the Output tab:


Viewing Oracle Parallel Server Status

The Edit Parallel Server dialog box displays status information about the Oracle Parallel Server database, such as instances available in the Oracle Parallel Server and status of Oracle Parallel Server components.


Note:

Because this dialog box requires a connection to an Oracle Parallel Server, this dialog box will not appear if the Oracle Parallel Server is down. 


To view status information about an Oracle Parallel Server database:

  1. In the Navigator window, expand Databases > database_name.

  2. Right-click on an Oracle Parallel Server database under the Databases folder in the Navigator window.

    A menu appears with options for the database.

  3. Choose Edit from the menu.

    The Edit Parallel Server dialog box appears.

The operation results are presented in two views:

General Tab

The Status tab displays information about the currently running instances by querying V$ACTIVE_INSTANCES table. Oracle Enterprise Manager makes a connection to the Oracle Parallel Server; therefore, this tab will not appear if the Oracle Parallel Server is down.

Column Name  Description 

Instance Number 

Identifies the instance number 

Instance Name 

The name specified for the instance and the node it is running on. This name has the following format: node:instance_name

Secondary 

Indicates if the node is an secondary instance in a primary and secondary instance configuration 

Status Details Tab


Note:

This tab is not available for a Windows NT Oracle Parallel Server, because OPSCTL on Windows NT does not generate status details. 


Displays an overall view of the state of the Oracle Parallel Server and related components. This tab displays the status of the various components, such as listeners and instances, for all nodes.


The following are the possible states that each component may experience:

State  Description 

Up (green flag) 

The component is running. 

Down (red flag) 

The component is not running. 

In Progress (timer) 

Oracle Enterprise Manager cannot determine the state of the component. This state occurs typically when the component startup or shutdown operation has not completed.  

Component does not exist on this node (blank background) 

The component was not configured on the node.

Not all components (listener, instance) are required to exist on every node. 

Creating a Job for a Parallel Server or Parallel Server Instance

The job scheduling system provides a highly reliable and flexible mechanism for DBAs to schedule and automate repetitive jobs on both the Oracle Parallel Server database and Oracle Parallel Server instances.

The Console contains a full-featured scheduling tool that allows DBAs to develop a customized schedule. This provides DBAs with actual "lights out" management capability so the DBAs can focus on other tasks. A rich selection of jobs is provided for Oracle Parallel Servers.

You can create a job with an Oracle Parallel Server database or an Oracle Parallel Server instance as the destination. To create a new job, follow these steps:

  1. Choose Job > Create Job.

  2. Complete the tabs of the Create Job property sheet.

  3. When you are satisfied with your job settings, click the Submit button to submit the job to Oracle Intelligent Agent. The job appears in the Active Jobs window.

  4. Click the Save button to save the job. The job appears in the Job Library window. You can modify or submit a saved job at a later time.


    Note: :

    There is usually a slight delay between submitting the job and notification by Oracle Intelligent Agent.  


Specifying Job Details

From the Create Job property sheet, you can specify the details of a new job. The Create Job property sheet contains these tabs:

Tab  Description 

General 

Specify the job name, description, destination type, and destination. 

Tasks 

Choose the task(s) that you want the job to perform. 

Parameters 

Set the run-time parameters for the tasks. The parameters that appear on this tab depend on which task(s) you chose on the Task list box. 

Schedule 

Schedule the time and frequency you want Oracle Enterprise Manager to run the job.  

Permissions 

Specify the administrator to perform the job. 

The following tabs contain Oracle Parallel Server-specific options:

General Tab

From the General tab, specify the:

The General tab contains these options:

Parameter  Description 

Job Name 

Enter the name of the new job. 

Description 

Enter a description of the job. 

Destination Type 

Select a destination type from the drop-down list box. You can select from the following options: parallel server, parallel server instance, database, listener, or node. 

Available Destinations 

The destinations are determined by your selection of the Destination Type. The destinations include parallel servers, parallel server instances, databases, listeners, and nodes.

Click the destinations of the job in the Available Destinations list, then click Add to move the destination to the Selected Destinations list. To remove a destination from a job, click the destination in the Selected Destinations list, then click Remove. 

Fixit Job 

Select this check box if you want to use this job as the fixit job for an event occurrence. The job cannot be scheduled.  

Tasks Tab

From the Tasks tab, choose the task(s) that you want the job to perform. The list of tasks that appear is different depending on whether you select an Oracle Parallel Server or an Oracle Parallel Server instance as your Destination Type from the General tab.


Move the tasks between the Available Tasks and Selected Tasks lists with the Add and Remove buttons.

Tasks for Parallel Server Destinations

If your Destination Type is a Parallel Server, you can select from these tasks:

Tasks for Parallel Server Instance Destinations

If your Destination Type is a Parallel Server Instance, you can select from these tasks:

Parameters Tab

From the Parameters tab, you can specify parameter settings for the job tasks you selected on the Tasks tab. The parameters that display vary according to the job task. Parameters for Oracle Parallel Server startup and shutdown tasks are described below.

See Also:

Oracle Enterprise Manager Administrator's Guide for a description of parameters to set for instance tasks 

Parallel Server Startup Task

When you select the Startup Parallel Server task on the Tasks tab, the following display appears:


Complete the parameters on the tab and click the Submit button to run the Oracle Parallel Server startup task.

The Parameters tab for Startup contains these options:

Parameters  Description 

Startup 

Select the startup modes for the job from the drop-down list box. 

Connect As 

Specify the role.

Only Normal is allowed for Oracle7. For Oracle8i, SYSOPER and SYSDBA roles allow you the maximum database administration privileges. You require SYSDBA or SYSOPER privileges to run job tasks such as shutdown or startup on the database.

See Also: Oracle8i Administrator's Guide for more information about SYSOPER and SYSDBA roles

If you attempt to connect as SYSDBA and do not have SYSDBA privileges, an error message states that an invalid user name or password was entered.  

Override Preferred Credentials 

You can use the preferred credentials that have been set up for the database, or you can enter another database user name and password. 

Parameters for the Parallel Server Shutdown Task

When you select the Shutdown Parallel Server task on the Tasks tab, the following display appears.


Complete the parameter entries on the tab and click the Submit button to run the Oracle Parallel Server shutdown task.

The Parameters tab for Shutdown contains these options:

Parameter  Description 

Mode 

Click the Immediate button (default) or the Abort button. 

Connect As 

Click the SYSDBA button (default) or the SYSOPER button. 

Override Preferred Credentials 

You can use the preferred credentials that have been set up for the database, or you can use another database user name and password.  



Prev Next
Oracle
Copyright © 1999 Oracle Corporation.

All Rights Reserved.

Library

Product

Contents

Index