| Oracle® Application Server High Availability Guide 10g Release 3 (10.1.3.1.0) Part Number B28941-03 |
|
|
View PDF |
This chapter describes how to configure and manage active-passive topologies. It contains the following sections:
An active-passive topology consists of the following:
A virtual hostname and IP address
A shared storage, to be shared between the two nodes
You install the Oracle home on the shared storage. During runtime in an active-passive topology, only one node is active. The other node is passive. The active node mounts the shared storage so that it can access the files and runs all the processes and handles all the requests. Clients access the active node through the virtual hostname. Clients do not need to know the physical hostnames of the nodes in the topology.
If the active node fails for any reason, a failover event occurs and the passive node takes over and becomes the active node. It mounts the shared storage and runs all the processes and handles all the requests. The virtual hostname and IP now point to the passive node. Clients, because they access the nodes using the virtual hostname, do not know that it is the passive node that is servicing their requests.
The nodes need to be in hardware cluster to enable failover.
|
Note: Installing the Oracle home on the local storage of each node in the OracleAS Cold Failover Cluster topology is not supported. You have to install it on the shared storage. |
The two nodes in an active-passive topology are in a hardware cluster, which typically includes some vendor clusterware. For a list of certified clusterware, visit the Oracle Technology Network website (http://www.oracle.com/technology).
If you are running on Windows, you need the following products for the cluster:
These products must be installed on both nodes (active and passive) in the topology.
Active-Passive Topologies: Advantages
Easier to implement because they do not require a load balancer, which is required in active-active topologies
Easier to configure than active-active topologies because you do not have to configure options such as load balancing algorithms, clustering, and replication.
Better simulates a one-instance topology than active-active topologies
Active-Passive Topologies: Disadvantages
Does not scale as well as active-active topologies. You cannot add nodes to the topology to increase capacity.
State information (from HTTP session state and EJB stateful session bean) is not replicated, and thus becomes lost when a node terminates unexpectedly unless you save the state information to persistent storage such as a database.
Figures of Active-Passive Topologies
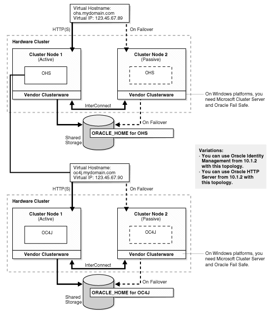
Figure 4-1 shows a diagram of an active-passive topology with the Oracle Application Server Oracle home installed on the shared storage. The Oracle home contains both Oracle HTTP Server and OC4J. Figure 4-2 shows a distributed active-passive topology, where Oracle HTTP Server and OC4Jare installed on different Oracle home.
Figure 4-1 Active-Passive Topology with Oracle HTTP Server and OC4J in the Same Oracle Home

Figure 4-2 Active-Passive Topology with Oracle HTTP Server and OC4J in Separate Oracle Homes

Managing active-passive topologies is very similar to managing single instance Oracle Application Server topologies because there is only one Oracle home to manage.
Topics covered in this section:
You can use Application Server Control Console to manage active-passive topologies. To access Application Server Control Console, use the virtual hostname instead of the physical hostname.
You can use the opmnctl command to start and stop components in the topology. For example:
opmnctl startall
You can also use the Application Server Control Console to perform the start and stop operations.
You deploy applications in the normal manner. You just deploy the applications through the active node.
For details on deploying applications, see the Oracle Containers for J2EE Deployment Guide.
Table 4-1 summarizes some of the high availability features in Oracle HTTP Server and OC4J in active-passive topologies.
Table 4-1 Summary of High Availability Features in Oracle HTTP Server and OC4J in Active-Passive Topologies
| Item | Description |
|---|---|
|
Protection from Node Failure |
Oracle HTTP Server: If the active node fails, the passive node takes over and runs the Oracle HTTP Server processes. OC4J: If the active node fails, the passive node takes over and runs the OC4J processes. |
|
Protection from Service Failure |
Oracle HTTP Server and OC4J: On Windows, Oracle Fail Safe monitors the services on the active node. If a service goes down, Oracle Fail Safe tries to restart the service. If the service fails to start, then Oracle Fail Safe fails over the instance to node 2 (the passive node) and starts the services. On UNIX, vendor clusterware provides similar services as Oracle Fail Safe. |
|
Protection from Process Failure |
Oracle HTTP Server: OPMN monitors Oracle HTTP Server processes and restarts them upon process failure. Each Oracle HTTP Server is also notified by OPMN when another Oracle HTTP Server process in the topology fails. OC4J: OPMN monitors OC4J processes and restarts them upon process failure. OPMN also notifies mod_oc4j if the restart was not successful so that mod_oc4j will send requests only to OC4J processes that are alive. See Section 2.1, "Process Management through OPMN" for more information on OPMN. |