| Oracle® Application Development Framework Developer's Guide For Forms/4GL Developers 10g (10.1.3.1.0) Part Number B25947-01 |
|
|
View PDF |
The processing of your JSF page in combination with Oracle ADF Model is controlled by two classes:
oracle.adf.controller.faces.lifecycle.FacesPageLifecycle class
oracle.adf.controller.v2.lifecycle.PageLifecycleImpl class
FacesPageLifecycle implements certain methods of PageLifecycleImpl to provide customized error-handling behavior for ADF Faces applications. Generally, however, you will set breakpoints on PageLifecycleImpl, as this class provides the starting point for creating the objects of the Oracle ADF binding context.
|
Tip: TheFacesPageLifecycle class provides the default implementation of the phase of the ADF Lifecycle. A good place to set a breakpoint is on the prepareModel() method, as it initiates the first phase of the ADF lifecycle. For details about the Oracle ADF lifecycle, see Section 13.2.3, "What Happens at Runtime: The JSF and ADF Lifecycles". |
The successful interaction between the web page and these objects of the Oracle ADF binding context ensures that the page's components display with correct and complete data, that methods and actions produce the desired result, and that the page renders properly with the appropriate validation errors.
At runtime, several things must happen before the ADF lifecycle can prepare the model and display the web page. When the first request for an ADF databound web page occurs, the servlet registers the Oracle ADF servlet filter ADFBindingFilter, named in the web.xml file. The method ADFBindingFilter.doFilter() sets up the ADF processing state, and the method ADFBindingFilter.initializeBindingContext() creates an instance of oracle.adf.model.BindingContext by reading the CpxFileName init parameter from the web.xml file.
Immediately after ADFBindingFilter.initializeBindingContext() is called, BindingContext is an empty container object that will define a hierarchy of the Oracle ADF Model layer objects. However, as the container object, BindingContext must exist in order for the page's binding to be created. If it does not, an internal servlet error for the Container /oracle/<path>/DataBinding.cpx will be thrown:
oracle.jbo.NoXMLFileException: JBO-26001: XML File not found
To debug creating the binding context for the web application:
In the oracle.adf.model.servlet.ADFBindingFilter class, set a break on chain.doFilter() and step into this method.

Set another break on ctx.get(BindingContext.IS_INITIALIZED) and step into this method.

In the oracle.jbo.uicli.mom.JUMetaObjectManager class, set a break on chain.getClientProjectExtension() and step into this method.

When processing pauses, look in slot0 for a file with the expected package name in the Data window.

If the DataBindings.cpx file is not found, then check that the servlet context parameter element correctly defines the fully qualified name for the .cpx file and verify that the file exists in your project in the location specified by the qualified name path. Example 24-2 shows the context parameter for the SRDemo application.
|
Tip: The name specified in theparam-value element of the context parameter must be the fully qualified name of the .cpx file. |
After BindingContext is created by ADFBindingFilter, the method PageLifeCycle.xXX() passes the request's web page URL to the method BindingContext.findBindingContainer() to find a page definition from the <pageMap> element in the DataBindings.cpx file that matches the web page. This becomes the BindingContainer. This BindingContainer object is the runtime instance object with all bindings created on it. If page definition file is not found, an internal servlet error will be thrown:
oracle.jbo.NoDefException: JBO-25002: Definition oracle.<path>.pageDefs.<pagedefinitionName> of type Form Binding Definition not found
To debug creating the binding container for the web page:
In the oracle.adf.model.BindingContext class, set a break on findBindingContainerIdByPath() and step into this method.

Look for the name of the databound web page associated with the binding container in the Data window.

In the Smart Data window, look for a matching entry for the expected databound web page file name.

In the Data window, there should be a matching page definition entry for the databound web page.

If the <pagename>PageDef.xml file is not found, then check that the <pageMap> element in the DataBindings.cpx file specifies the correct name and path to the web page in your project. Example 24-3 shows a sample DataBindings.cpx file for the SRDemo application. Notice that the <pageMap> element maps the JSF page to its page definition file.
|
CAUTION: If you change the name of a JSF page or a page definition file, the.cpx file is not automatically refactored. You must manually update the page mapping in the .cpx to reflect the new page name. |
Example 24-3 Sample Databinding.cpx Page Definitions
<?xml version="1.0" encoding="UTF-8" ?>
<Application xmlns="http://xmlns.oracle.com/adfm/application"
version="10.1.3.34.12" id="DataBindings" SeparateXMLFiles="false"
Package="oracle.srdemo.view" ClientType="Generic">
<pageMap>
<page path="/app/SRList.jspx" usageId="app_SRListPageDef"/>
...>
</pageMap>
<pageDefinitionUsages>
<page id="SRListPageDef" path="oracle.srdemo.view.pageDefs.
app_SRListPageDef"/>
...
</pageDefinitionUsages>
<dataControlUsages>
<dc id="SRDemoFAQ" path="oracle.srdemo.faq.SRDemoFAQ"/>
<BC4JDataControl id="SRService" Package="oracle.srdemo.model"
FactoryClass="oracle.adf.model.bc4j.DataControlFactoryImpl"
SupportsTransactions="true" SupportsFindMode="true"
SupportsRangesize="true" SupportsResetState="true"
SupportsSortCollection="true"
Configuration="SRServiceLocal" syncMode="Immediate"
xmlns="http://xmlns.oracle.com/adfm/datacontrol"/>
</dataControlUsages>
</Application>
After BindingContainer is created by BindingContext, the ADF lifecycle initiates the Prepare Model and the Render Model phases before data can be displayed in the web page. Several things must happen before the bindings are resolved and data can appear in the web page:
Page parameters must be set.
Iterator and Method executables must be get refreshed by executing named service methods and ADF iterator bindings.
The ADF lifecycle enters the Prepare Model phase by calling BindingContainer.refresh(PREPARE_MODEL). During the Prepare Model phase, BindingContainer page parameters get prepared and then evaluated. Next, BindingContainer executables get refreshed based on the order of entry in the pagedef.xml file's <executables> section and on the evaluation of their Refresh and RefreshCondition properties (if present). When an executable leads to an iterator binding refresh, the corresponding data control will be executed, and that leads to execution of one or more collections in the service objects. If an iterator binding fails to refresh, a JBO exception will be thrown and the data will not be available to display.
To debug all executables for the binding container:
In the oracle.adf.model.binding.DCBindingContainer class, set a break on internalRefreshControl(int, boolean) as the entry point to debug the executables.

Tip: In the DCBindingContainer.internalRefreshControl() method, you can determine whether the executable will be refreshed by checking the outcome of the condition if (/*execute ||*/ execDef == null || execDef.isRefreshable(this, iterObj, refreshFlag)). If the condition evaluates to true, then the executable is refreshed and processing will continue to initSourceRSI().
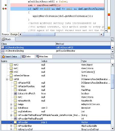
In the oracle.adf.model.binding.DCIteratorBinding class, set a break on callInitSourceRSI() to halt processing and step into the method.

When processing pauses, look for callInitSourceRSI() in the Stack window. The result displayed in the Smart Data window should show the result that you expect.

When your web page fails to display data from a method iterator binding, you can drill down to the entry point in JUMethodIteratorDef.java and its nested class JUMethodIteratorBinding to debug its execution.
To debug the method iterator executable for the binding container:
In the oracle.jbo.uicli.binding.JUMethodIteratorDef class, set a break on initSourceRSI() as the entry point to debug a method iterator binding executable.

Set a break on invokeMethodAction() to halt processing and step into the method.

Note that if the method returns a valid collection or a bean, then that object becomes the datasource for the rowset iterator that this iterator binding is bound to. For bean data controls, an instance of DCRowSetIteratorImpl is created to provide the rowset iterator functionality for the iterator binding to work with. (Note that for ADF Business Components, this method would ideally return a ADF Business Components rowset iterator so that ADF Business Components can manage the state of the collection.)
When initSourceRSI() returns a rowset iterator, pause processing and look for mProvider in the Smart Data window. The mProvider variable is the datasource fetched for this rowset iterator. If the method returned successfully, it should show a collection bound to an iterator or a bean.

|
Tip: If the debugger does not reach a breakpoint that you set on an executable in the binding container, then the error is most likely a result of the way the executable'sRefresh and RefreshCondition attribute was defined. Examine the attribute definition. For details about the Refresh and RefreshCondition attribute values, see Section A.6.1, "PageDef.xml Syntax". |
When the executable that produced the exception is identified, check that the <executables> element in the pagedef.xml file specifies the correct attribute settings.
Whether the executable is refreshed during the Prepare Model phase, depends on the value of Refresh and RefreshCondition (if they exist). If Refresh is set to prepareModel, or if no value is supplied (meaning it uses the default, ifneeded), then the RefreshCondition attribute value is evaluated. If no RefreshCondition value exists, the executable is invoked. If a value for RefreshCondition exists, then that value is evaluated, and if the return value of the evaluation is true, then the executable is invoked. If the value evaluates to false, the executable is not invoked. The default value always enforces execution.
Example 24-4 shows a sample pagedef.xml file from the SRDemo application. Notice that the <executables> element lists the executables in the order in which they should be executed, with the detail iterator positioned after its master binding iterator.
During the prepareRender phase of the ADF lifecycle, the bindings determine the data to display, and properties on the bindings determine the conditions in which to display the data. When the web page is rendered the first time, each EL expression that points to a binding gets resolved by the BindingContainer instance for that page. Based on the expression appropriate values like format, isEnabled, and isViewable, the data value for a binding is returned from BindingContainer. If the binding is unable to return the data, a JBO exception is thrown.
To debug the binding resolution for the binding container:
In the oracle.jbo.uicli.binding.JUCtrlValueBinding class, set a break in getInputValue() and step into the method.

If getInputValue() returns an error, pause processing and look for the binding name in the Data window.

Continue stepping into getInputValue(), and look for a return value in the Data window that you expect for the current row that this binding represents.

When the binding that produced the exception is identified, check that the <bindings> element in the pagedef.xml file specifies the correct attribute settings. Example 24-5 shows a sample pagedef.xml file for the SRDemo application.
Example 24-5 Sample Page Definition Value Bindings
<bindings>
<attributeValues IterBinding="GlobalsIterator" id="ProblemDescription">
<AttrNames>
<Item Value="ProblemDescription"/>
</AttrNames>
</attributeValues>
<attributeValues IterBinding="GlobalsIterator" id="ProductId">
<AttrNames>
<Item Value="ProductId"/>
</AttrNames>
</attributeValues>
<attributeValues IterBinding="GlobalsIterator" id="ProductName">
<AttrNames>
<Item Value="ProductName"/>
</AttrNames>
</attributeValues>
<attributeValues id="FirstName"
IterBinding="LoggedInUserIterator">
<AttrNames>
<Item Value="FirstName"/>
</AttrNames>
</attributeValues>
<attributeValues id="LastName"
IterBinding="LoggedInUserIterator">
<AttrNames>
<Item Value="LastName"/>
</AttrNames>
</attributeValues>
...
</bindings>
In case of submit, again, the lifecycle first looks up and prepares the BindingContainer instance. If the lifecycle finds a state token that was persisted for this BindingContainer, it asks the BindingContainer to process this state token. Processing the state token restores the variable values that were saved out in previous the render. If you need to debug processing the state token, break in DCIteratorBinding.processFormToken() and DCIteratorBinding.buildFormToken().
After this, all posts are applied to the bindings through setInputValue() on the value bindings.
When the executables are refreshed, actions and custom methods may be invoked on the page. At this stage, the corresponding action or method binding is refreshed. If an executable or its target binding is not executed, the action will be ignored.
The entry point for action and method execution is the DCDataControl.invokeOperation() method. Although JUCtrlActionBinding.invoke() is another potential entry point, method iterator bindings also use it to invoke methods implicitly. Instead, debugging on DCDataControl.invokeOperation() allows you to work with the same method that the data control uses to invoke the method. This is preferred because some adapter data controls can interpret the method name in a custom way rather than leave it to ADF to call the method.
To debug the action or method invocation for the binding container:
In the oracle.adf.model.binding.DCDataControl class, set a break on invokeOperation() as the entry point to debug an action or method invocation.

When processing pauses, step though the method to verify instanceName in the Data window shows the method being invoked is the intended method on the desired object.

Verify args in the Data window shows the parameter value for each parameter being passed into your method is as expected. The parameter value below shows null.

To debug a custom method invocation for the binding container:
In your class, set a breakpoint on the desired custom method.
In oracle.adf.model.generic.DCGenericDataControl class, set a break on invokeMethod() to halt processing before looking into the Data window.

When processing pauses, step though the method to verify instanceName in the Data window shows the method being invoked is the intended method on the desired object.

Verify args in the Data window shows the parameter value for each parameter being passed into your method is as expected. The parameter value below shows null.

When the ignored action or custom method is identified, check that the <invokeAction> definitions in <executables> element and their corresponding <action> and <methodAction> definitions in the <bindings> element of the pagedef.xml file specifies the correct attribute settings.
|
Tip: If the debugger does not reach a breakpoint that you set on an action in the binding container, then the error is most likely a result of the way the executable'sRefresh and RefreshCondition attribute was defined. Examine the attribute definition. For details about the Refresh and RefreshCondition attribute values, see Section A.6.1, "PageDef.xml Syntax". |
Whether the <invokeAction> executable is refreshed during the Prepare Model phase, depends on the value of Refresh and RefreshCondition (if they exist). If Refresh is set to prepareModel, or if no value is supplied (meaning it uses the default, ifneeded), then the RefreshCondition attribute value is evaluated. If no RefreshCondition value exists, the executable is invoked. If a value for RefreshCondition exists, then that value is evaluated, and if the return value of the evaluation is true, then the executable is invoked. If the value evaluates to false, the executable is not invoked. The default value always enforces execution.
Example 24-6 shows a sample of the custom method binding definitions in the pagedef.xml file for the SRDemo application.
Example 24-6 Sample Page Definition Executables and Action Bindings
<executables>
<invokeAction id="AlwaysFind" Binds="Find" Refresh="ifNeeded"
RefreshCondition=
"${bindings.SearchServiceRequestsIterator.findMode == false}"/>
<invokeAction id="insertBlankViewCriteriaRowIfThereAreNone" Binds="Create"
Refresh="renderModel"
RefreshCondition=
"${bindings.SearchServiceRequestsIterator.findMode and
bindings.SearchServiceRequestsIterator.estimatedRowCount == 0}"/>
...
</executables>