| Oracle® Identity Manager Connector Guide for Microsoft Active Directory User Management Release 9.1.1 Part Number E11197-07  | 
  | 
  | 
View PDF | 
This chapter describes procedures that you can perform to extend the functionality of the connector for addressing your specific business requirements.
This chapter discusses the following optional procedures:
See "Modifying Existing Field Mappings" if you want to modify the default field mappings between Oracle Identity Manager and the target system.
The following sections describe procedures that are aimed at extending the target resource reconciliation functionality of the connector:
The "Adding New Fields for Target Resource Reconciliation" section describes the procedure to add mappings between fields of the target system and Oracle Identity Manager.
The "Adding New Multivalued Fields for Target Resource Reconciliation" section describes the procedure to add mappings between multivalued fields of the target system and Oracle Identity Manager.
The following sections describe procedures that are aimed at extending the provisioning functionality of the connector:
The "Adding New Fields for Provisioning" section describes the procedure to add mappings between fields of the target system and Oracle Identity Manager.
The "Adding New Multivalued Fields for Provisioning" section describes the procedure to add mappings between multivalued fields of the target system and Oracle Identity Manager.
The "Adding Mappings for New Object Classes" section describes the procedure to add mappings for object classes that you create on the target system.
The "Enabling the Auto Pre-populate and Auto Save Options" section describes the procedure to enable the Auto Pre-populate and Auto Save options of the resource object.
The "Using Your Own Provisioning Script" section provides instructions on extending or changing the functionality of the default provisioning script.
The "Removing the ExecuteRemoteScripts Process Task" section describes the procedure to disable the ADCS Execute Remote Script adapter. This adapter is run by default at the end of a successful Create User provisioning operation.
The "Adding New Fields for Trusted Source Reconciliation" section describes the procedure to add mappings between fields of the target system and Oracle Identity Manager.
The "Transforming Data Reconciled Into Oracle Identity Manager" section describes the procedure to modify data that is fetched into Oracle Identity Manager for reconciliation.
The "Configuring the Connector for Multiple Trusted Source Reconciliation" section describes the procedure for using the target system as one of the trusted sources of identity data in your organization.
The "Configuring the Connector for Multiple Installations of the Target System" section describes the procedure to configure the connector for multiple installations of the target system.
Default mappings between fields of the target system and Oracle Identity Manager are listed in the following sections:
If you want to modify these mappings, then:
Log in to the Design Console.
Expand Administration, and double-click Lookup Definition.
Search for and open the lookup definition that you want to modify.
Table 4-1 describes the contents of the lookup definitions that store field mapping information for reconciliation and provisioning.
Table 4-1 Lookup Definitions That Store Field Mapping Information
Make the required change in the field mappings by modifying the Code Key and Decode values.
Click Save.
Note:
This procedure can be applied to add either user or group fields.
You must ensure that new fields you add for reconciliation contain only string-format data. Binary fields must not be brought into Oracle Identity Manager natively.
If you want to add a multivalued field for target resource reconciliation, then see "Adding New Multivalued Fields for Target Resource Reconciliation".
By default, the fields listed in Table 1-4 are mapped for reconciliation between Oracle Identity Manager and the target system. If required, you can add new fields for target resource reconciliation.
By default, the connector provides mappings for the Terminal Services Profile fields of the target system. You can add mappings for fields of the Environment, Remote Control, and Sessions categories.
Before you add a new field for target resource reconciliation, you must first determine the target system name of the field as follows:
Note:
Do not perform the procedure to determine the target system name of the field if it belongs to one of the following user data categories:Remote Control
Sessions
Environment
Instead, refer to Appendix C, "Terminal Services Profile Field Names for Reconciliation and Provisioning" for information about a replacement for the target system field name.
Install the target system schema, if it is not already installed.
Refer to the Microsoft Web site for information about installing the schema.
Note:
The ADSIEdit tool provides an alternative to installing and using the target system schema for determining the name of the field that you want to add. The Microsoft Web site provides information about using this tool.Open the target system schema.
Expand the Console Root folder, expand the target system schema, and then double-click Classes.
Right-click user, and then select Properties.
The Attributes tab displays the attributes (that is, fields) that are currently in use on the target system.
Note down the name of the field that you want to add, and then click Cancel.
For example, if you want to add the Employee ID field for reconciliation, then note down employeeID.
To add a new field for target resource reconciliation:
See Also:
Oracle Identity Manager Design Console Guide for detailed information about these stepsLog in to the Oracle Identity Manager Design Console.
Add the new field on the process form as follows:
Expand Development Tools.
Double-click Form Designer.
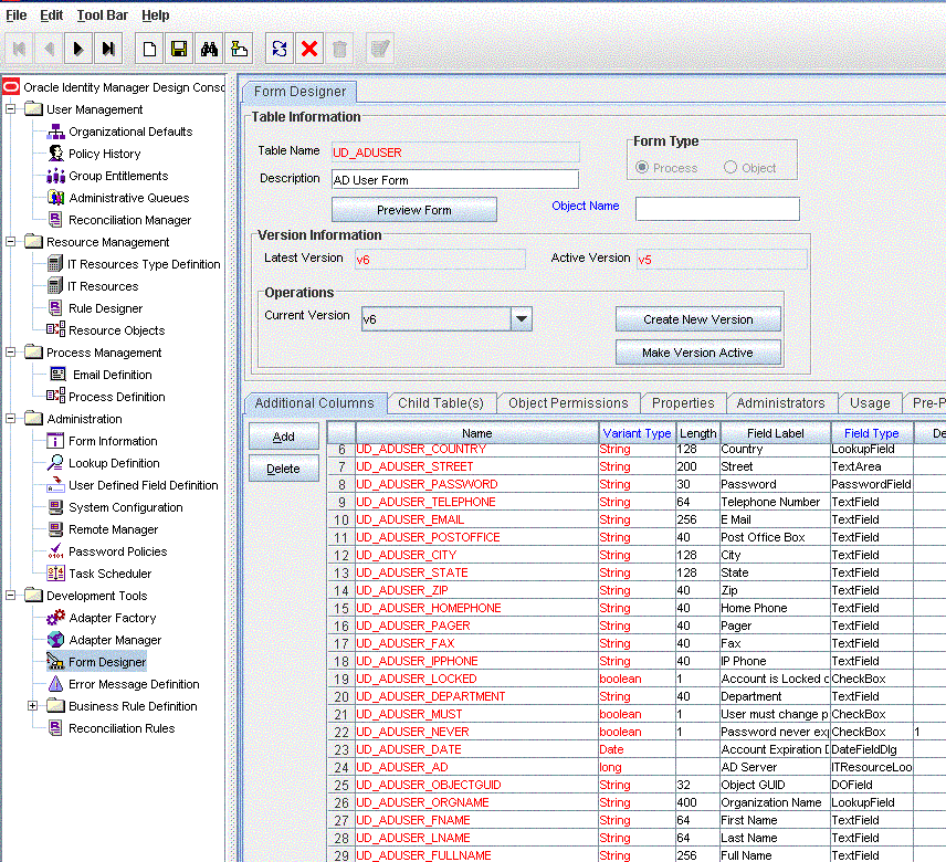
Search for and open the UD_ADUSER process form. For groups, search for UD_ADGRP process form.
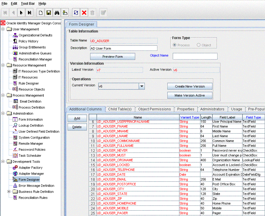
Click Create New Version, and then click Add.
Enter the details of the field.
For example, if you are adding the Employee ID field, enter UD_ADUSER_EMPLOYEE_ID in the Name field and then enter other details such as Variable Type, Length, Field Label, and Field Type.
Click Save, and then click Make Version Active. Figure 4-1 shows the new field added to the process form.
Figure 4-1 New Field Added to the Process Form

Add the new field to the list of reconciliation fields in the resource object as follows:
Expand Resource Management.
Double-click Resource Objects.
Search for and open the AD User resource object. For groups, search for and open the AD Group resource object
On the Object Reconciliation tab, click Add Field.
Enter the details of the field.
For example, enter Employee ID in the Field Name field and select String from the Field Type list.
Later in this procedure, you will enter the field name as the Decode value of the entry that you create in the lookup definition for reconciliation.
Click Save. Figure 4-2 shows the new reconciliation field added to the resource object.
Figure 4-2 New Reconciliation Field Added in the Resource Object

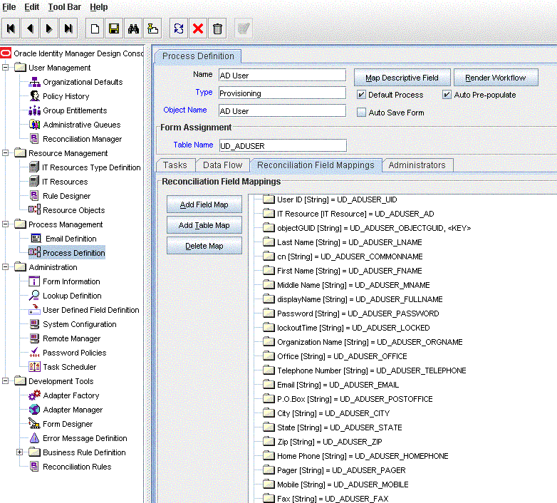
Create a reconciliation field mapping for the new field in the process definition as follows:
Expand Process Management.
Double-click Process Definition.
Search for and open the AD User process definition. For groups, search for and open the AD Group process definition.
On the Reconciliation Field Mappings tab of the AD User (or AD Group) process definition, click Add Field Map.
In the Field Name field, select the value for the field that you want to add.
Double-click the Process Data Field field, and then select UD_ADUSER_EMPLOYEE_ID.
Click Save. Figure 4-3 shows the new reconciliation field mapped to a process data field in the process definition.
Figure 4-3 New Reconciliation Field Mapped to the Process Data Field

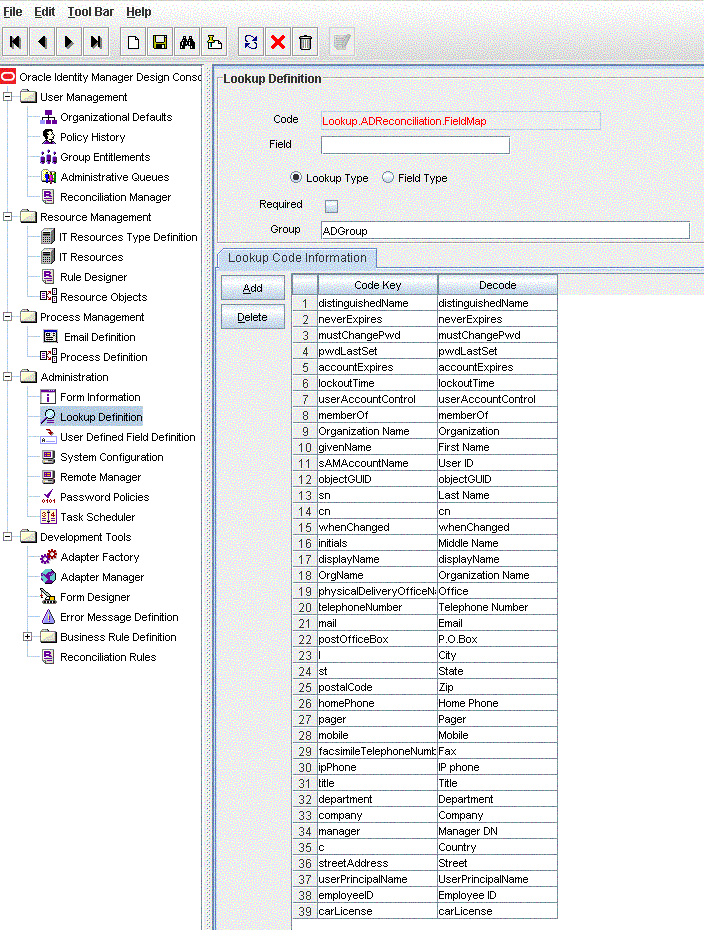
Create an entry for the field in the lookup definition for reconciliation as follows:
Expand Administration.
Double-click Lookup Definition.
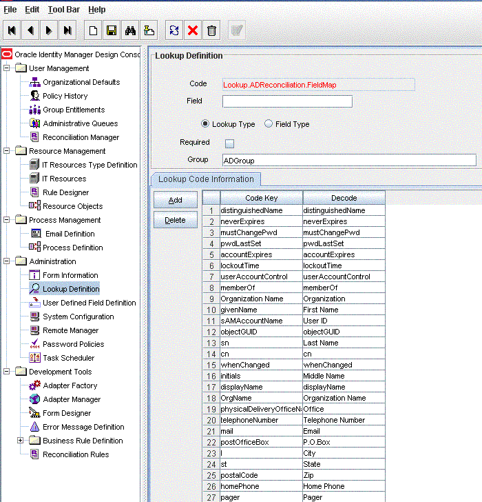
If the field that you want to add is not an Environment, Remote Control, or Sessions field, then search for and open the following lookup definition:
Note:
For the target system fields, you must use the same case (uppercase or lowercase) as given on the target system. This is because the field names are case-sensitive.For a user field on Microsoft Active Directory, open Lookup.ADReconciliation.FieldMap.
For a user field on Microsoft ADAM, open Lookup.ADAMReconciliation.FieldMap.
For a group field on Microsoft Active Directory, open Lookup.ADGroupReconciliation.FieldMap.
For a group field on Microsoft ADAM, open Lookup.ADAMGroupReconciliation.FieldMap.
For a user field, if the field that you want to add is an Environment, Remote Control, or Sessions field, then search for and open the Lookup.AD.BLOBAttribute.Values lookup definition.
Note:
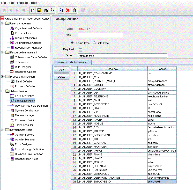
You need not make any change in the VBScript file run by the Remote Manager during provisioning operations.Click Add and enter the Code Key and Decode values for the field. The Code Key value must be the name of the field on the target system, which you determined at the start of this procedure. The Decode value is the name that you provide for the reconciliation field in Step 3.e.
For example, enter employeeID in the Code Key field and then enter Employee ID in the Decode field.
Click Save. Figure 4-4 shows the lookup code added to the lookup definition.
Figure 4-4 Entry Added in the Lookup Definition

Note:
This procedure can be applied to add either user or group fields.
You must ensure that new fields you add for reconciliation contain only string-format data. Binary fields must not be brought into Oracle Identity Manager natively.
By default, the multivalued fields listed in Table 1-4 are mapped for reconciliation between Oracle Identity Manager and the target system. If required, you can add new multivalued fields for target resource reconciliation.
To add a new multivalued field for target resource reconciliation:
Log in to the Oracle Identity Manager Design Console.
Create a form for the multivalued field as follows:
Expand Development Tools.
Double-click Form Designer.
Create a form by specifying a table name and description, and then click Save.
Click Add and enter the details of the field.
Click Save and then click Make Version Active. Figure 4-5 shows the multivalued field added on a new form.
Figure 4-5 Multivalued Field Added on a New Form

Add the form created for the multivalued field as a child form of the process form as follows:
Search for and open the UD_ADUSER process form. For groups, search for and open the UD_ADGRP process form.
Click Create New Version.
Click the Child Table(s) tab.
Click Assign.
In the Assign Child Tables dialog box, select the newly created child form, click the right arrow, and then click OK.
Click Save and then click Make Version Active. Figure 4-6 shows the child form added to the process form.
Figure 4-6 Child Form Added to the Process Form

Add the new field to the list of reconciliation fields in the resource object as follows:
Expand Resource Management.
Double-click Resource Objects.
Search for and open the AD User resource object. For groups, search for and open the AD Group resource object.
On the Object Reconciliation tab, click Add Field.
In the Add Reconciliation Fields dialog box, enter the details of the field.
For example, enter carLicense in the Field Name field and select Multi Valued Attribute from the Field Type list.
Click Save and then close the dialog box.
Right-click the newly created field.
Select Define Property Fields.
In the Add Reconciliation Fields dialog box, enter the details of the newly created field.
For example, enter carLicense in the Field Name field and select String from the Field Type list.
Click Save, and then close the dialog box. Figure 4-7 shows the new reconciliation field added in the resource object.
Figure 4-7 New Reconciliation Field Added in the Resource Object

Create a reconciliation field mapping for the new field as follows:
Expand Process Management.
Double-click Process Definition.
Search for and open the AD User process definition. For groups, search for and open the AD Group process definition.
On the Reconciliation Field Mappings tab of the AD User (or AD Group) process definition, click Add Table Map.
In the Add Reconciliation Table Mapping dialog box, select the field name and table name from the list, click Save, and then close the dialog box.
Right-click the newly created field, and select Define Property Field Map.
In the Field Name field, select the value for the field that you want to add.
Double-click the Process Data Field field, and then select UD_CAR_LICENSE.
Select Key Field for Reconciliation Field Matching and click Save. Figure 4-8 shows the new reconciliation field mapped to a process data field in the process definition.
Figure 4-8 New Reconciliation Field Mapped to a Process Data Field

Create an entry for the field in the lookup definition for reconciliation as follows:
Expand Administration.
Double-click Lookup Definition.
Search for and open the Lookup.ADReconciliation.FieldMap (or Lookup.ADGroupReconciliation.FieldMap) lookup definition if the target system is Microsoft Active Directory.
Note:
For the target system fields, you must use the same case (uppercase or lowercase) as given on the target system. This is because the field names are case-sensitive.Search for and open the Lookup.ADAMReconciliation.FieldMap (or Lookup.ADAMGroupReconciliation.FieldMap) lookup definition if the target system is Microsoft ADAM.
Cick Add and enter the Code Key and Decode values for the field, and then Click Save. The Code Key value must be the name of the attribute field on the target system.
For example, enter carLicense in the Code Key field and then enter carLicense in the Decode field. Figure 4-9 shows the lookup code added to the lookup definition.
Figure 4-9 Entry Added in the Lookup Definition

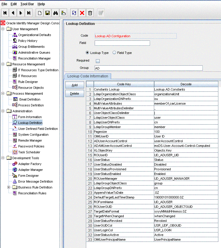
For a user field, add the multivalued field to the Lookup.AD.Configuration lookup definition as follows:
Double-click Lookup Definition.
Search for and open the Lookup.AD.Configuration lookup definition.
Add multivalued attributes that are to be reconciled in the Decode field and click Save. The attributes must be separated by the Decode value entered in the MultiValueAttributesDelimiter field.
For example, if MultiValueAttributesDelimiter contains the semicolon (;) as the Decode value, then the Decode value of MultiValueAttributes must be memberOf;carLicense. In this value, the semicolon has been used as the delimiter character. Figure 4-10 shows the multivalued field added to the Lookup.AD.Configuration lookup definition.
Figure 4-10 Multivalued Field Added to the Lookup Definition

By default, the fields listed in Table 1-8 are mapped for provisioning between Oracle Identity Manager and the target system. If required, you can map additional fields for provisioning.
By default, the connector provides mappings for the Terminal Services Profile fields of the target system. You can add mappings for fields of the Environment, Remote Control, and Sessions categories.
Before you add a new field for provisioning, you must first determine the target system name of the field as follows:
Note:
Do not perform the procedure to determine the target system name of the field if it belongs to one of the following user data categories:Remote Control
Sessions
Environment
Instead, refer to Appendix C, "Terminal Services Profile Field Names for Reconciliation and Provisioning" for information about a replacement for the target system field name.
Install the target system schema, if it is not already installed.
Refer to the Microsoft Web site for information about installing the schema.
Note:
The ADSIEdit tool provides an alternative to installing and using the target system schema for determining the name of the field that you want to add. The Microsoft Web site provides information about using this tool.Open the target system schema.
Expand the Console Root folder, expand the target system schema, and then double-click Classes.
Right-click user, and then select Properties.
The Attributes tab displays the attributes (that is, fields) that are currently in use on the target system.
Note down the name of the field that you want to add, and then click Cancel.
For example, if you want to add the Employee ID field for reconciliation, then note down employeeID.
To add a new field for provisioning:
See Also:
Oracle Identity Manager Design Console Guide for detailed information about these stepsLog in to the Oracle Identity Manager Design Console.
Add the new field on the process form.
If you have added the field on the process form by performing Step 2 of "Adding New Fields for Target Resource Reconciliation", then you need not add the field again. If you have not added the field, then:
Expand Development Tools.
Double-click Form Designer.
Search for and open the UD_ADUSER process form. For groups, search for and open the UD_ADGRP process form.
Click Create New Version, and then click Add.
Enter the details of the field.
For example, if you are adding the Employee ID field, enter UD_ADUSER_EMPLOYEE_ID in the Name field, and then enter the rest of the details of this field.
Click Save and then click Make Version Active. Figure 4-11 shows the new field added to the process form.
Figure 4-11 New Field Added to the Process Form

Create an entry for the field in the lookup definition for provisioning as follows:
Expand Administration.
Double-click Lookup Definition.
If the field that you want to add is not an Environment, Remote Control, or Sessions field, then search for and open one of the lookup definitions:
If the field that you want to add is an Environment, Remote Control, or Sessions field, then search for and open the AtMap.AD.RemoteScriptlookUp lookup definition.
Note:
You need not make any change in the VBScript file run by the Remote Manager during provisioning operations.Cick Add and then enter the Code Key and Decode values for the field. The Decode value must be the name of the field on the target system, which you determined at the start of this procedure.
Note:
For the target system fields, you must use the same case (uppercase or lowercase) as given on the target system. This is because the field names are case-sensitive.For example, enter UD_ADUSER_EMPLOYEE_ID in the Code Key field and then enter employeeID in the Decode field. Figure 4-12 shows the entry added to the lookup definition.
Figure 4-12 Entry Added to the Lookup Definition

Enabling Update of New Fields for Provisioning
After you add a field for provisioning, you must enable update operations on the field. If you do not perform this procedure, then you will not be able to modify the value of the field after you set a value for it during the Create User provisioning operation.
To enable the update of a new field for provisioning:
See Also:
Oracle Identity Manager Design Console Guide for detailed information about these stepsLog in to the Oracle Identity Manager Design Console.
In the process definition, add a new task for updating the field as follows:
Expand Process Management.
Double-click Process Definition, and then open the AD User process definition for a user attribute or the AD Group process definition for a group attribute.
Click Add and enter the task name and the task description.
In the Task Properties section, select the following fields:
Conditional
Required for Completion
Allow Cancellation while Pending
Allow Multiple Instances
Click Save. Figure 4-13 shows the new task added to the process definition.
Figure 4-13 New Task Added to the Provisioning Process

In the AD User process definition, select the adapter name in the Handler Type section as follows:
Go to the Integration tab, click Add and select Adapter.
In the Handler Type section, select adpADCSCHANGEATTRIBUTE for a user attribute or adpADCSGROUPCHANGEATTRIBUTE for a group attribute.
Click Save. Figure 4-14 shows the adapter added to the handler.
Double-click the Variable Name field to get the value and map the adapter variable to Response Code Figure 4-15 shows the variable name mapped to Response Code.
Figure 4-15 Adapter Return Value Mapped to Response Code

Double-click the Variable Name field to get the value and map the adapter variable to a process data field. Figure 4-16 shows the variable name mapped to a process data field.
Figure 4-16 Adapter Variable Mapped to a Process Data Field

Double-click the Variable Name field to get the value and map the adapter variable to a process data field. Figure 4-17 shows the adapter variable mapped to a process data field.
Figure 4-17 Adapter Variable Mapped to a Process Data Field

Double-click the Variable Name field to get the value and map the adapter variable with the corresponding field on the target system, which you determined in the "Adding New Fields for Provisioning". For example, enter employeeID for updating Employee ID. Figure 4-18 shows the adapter variable mapped to a target system field.
Figure 4-18 Adapter Variable Mapped to a Target System Field

If you create a copy of the Lookup.AD.Configuration lookup definition, then:
Double-click the Variable Name field and select the sConfigurationLookUp variable.
Map the variable to the literal value Lookup.AD.Configuration.
Figure 4-18 shows the adapter variable mapped to the literal.
Figure 4-19 Adapter Variable Mapped to a Literal

Click Save.
To add new multivalued fields for provisioning:
Note:
Before starting the following procedure, perform Steps 1 through 3 as described in the section "Adding New Multivalued Fields for Target Resource Reconciliation". If these steps have been performed while adding new multivalued fields for target resource reconciliation, then you need not repeat the steps.Log in to the Oracle Identity Manager Design Console.
Expand Process Management.
In the process definition, add the task for provisioning multivalued attributes as follows:
Double-click Process Definition.
Search for and open the AD User process definition. For groups, open the AD Group process definition.
Click Add and enter the task name and the description.
In the Task Properties section, select the following:
Conditional
Required for Completion
Retry Count
Allow Multiple Instances
Child table name from the Child Table list
Insert, if you want to add the data, from the Trigger Type list
Delete, if you want to remove the data, from the Trigger Type list.
Click Save. Figure 4-20 shows the multivalued task added to the process.
Figure 4-20 Multivalued Field Added to the AD User Provisioning Process

Select the adapter as follows:
On the Integration tab in the AD User provisioning Process, click Add and then select Adapter. From the list of adapters:
If you want to add multivalued data, then select adpADCSAddMultiAttributeData and click Save.
If you want to remove multivalued data, then select adpADCSRemoveMultiAttributeData and click Save.
Double-click and map the adapter variable to a process data field and click Save. Figure 4-21 shows the adapter variable name mapped to a process data field.
Figure 4-21 Adapter Variable Mapped to a Process Data Field

Double-click and map the adapter variable to a literal and specify the name of the attribute to be updated in the Literal Value field, and then click Save. Figure 4-22 shows the adapter variable mapped to a literal.
Figure 4-22 Adapter Variable Mapped to a Literal

Double-click and map the adapter variable to a process data field of the newly created form. If you are removing the attribute, then select Old Value and click Save. Figure 4-23 shows the adapter variable mapped to a process data field.
Figure 4-23 Adapter Variable Mapped to a Process Data Field

Double-click and map the adapter variable to a process data field and click Save. Figure 4-24 shows the adapter variable name mapped to a process data field.
Figure 4-24 Adapter Variable Mapped to a Process Data Field

Double-click and map the adapter variable to a response code field and click Save. Figure 4-25 shows the adapter variable name mapped to a response code field.
Figure 4-25 Adapter Variable Mapped to a Response Code Field

If you create a copy of the Lookup.AD.Configuration lookup definition, then:
Double-click the Variable Name field and select the sConfigurationLookUp variable.
Map the variable to the literal value Lookup.AD.Configuration.
Figure 4-18 shows the adapter variable mapped to the literal.
Figure 4-26 Adapter Variable Mapped to a Literal

Click Save on Process Task.
Note:
During a provisioning operation, you can either add or remove values of multivalued fields. You cannot update these values.To create an object class and add fields of the object class for provisioning:
Create the object class and assign mandatory and optional attributes to the object class.
Refer to Microsoft documentation for information about creating the object class.
Note:
Assign the user object class as the parent of the object class that you create.Refresh the schema.
To add the mandatory and optional attributes of the object class for provisioning, perform the procedure described in "Adding New Fields for Provisioning".
Open the Lookup.AD.Configuration lookup definition and change the decode value of the LdapUserObjectClass code key value to include the new object class name.
Refer to "Configuring the Lookup.AD.Configuration Lookup Definition" for detailed information about performing this step.
Auto Pre-populate and Auto Save are two of the options available in the resource object. You use the Auto Pre-populate option to specify whether a custom form will be populated by Oracle Identity Manager or a user. You use the Auto Save option to specify that Oracle Identity Manager must save the data, without user intervention, in any resource-specific form that was created using the Form Designer form.
See Also:
Oracle Identity Manager Design Console Guide for more information about both optionsIf you want to use either of these options, then specify default values for mandatory check boxes of the process definition as follows:
Log in to the Design Console.
Expand Development Tools, and double-click Form Designer.
Search for and open the AD User process definition.
On the Additional Columns tab:
For the UD_ADUSER_MUST field, enter a value (0 or 1) in the Default column.
For the UD_ADUSER_NEVER field, enter a value (0 or 1) in the Default column.
Click Save.
Figure 4-27 shows the default values specified for the Checkbox field types on the process form.
Figure 4-27 Default Values Specified for the Checkbox Field Types on the Process Form

Note:
The information in this section does not apply to Microsoft ADAM.The default provisioning script, ProvTerminalServiceAttr.vbs, is described in "Connector Architecture". As mentioned in that section, this script is used to work with the Terminal Services Profile fields of the target system. During a Create User provisioning operation, the Remote Manager calls the provisioning script regardless of whether or not you enter a value for any of the Terminal Services Profile fields of the process form. During an Update User provisioning operation, the Remote Manager calls the provisioning script only if any of the Terminal Services Profile fields is updated.
If you want to extend or change the functionality of the default provisioning script, then you can replace it with your own script. For example, you can create a script that manipulates the Terminal Services Profile fields and the Remote Control fields.
To use your own provisioning script:
Create the script.
Place the script in any directory on the target system computer.
Note:
Ensure that the directory into which you copy the scripts has the required read and write permissions for the target system user account that you create by performing the procedure described in "Creating a Target System User Account for Connector Operations".Edit the ADITResource IT resource, and enter the full path and name of the script as the value of the Remote Manager Prov Script Path parameter.
See Also:
The "Managing IT Resources" section of Oracle Identity Manager Administrative and User Console GuideWhile creating the script, you can apply the following information about parameters in the default provisioning script:
UserID
During a provisioning operation, this parameter accepts the user ID in the following format:
LDAP://cn=CN_VALUE,ou=OU_VLAUE,dc=DC_VALUE,dc=DC_VALUE
The following is a sample value for the UserID parameter:
LDAP://cn=john,ou=sales,dc=globalv,dc=com
UserLookupdecodeValues
Note:
Although this parameter is defined in the script, the script does not use this parameter in the current release of the connector.During a provisioning operation, this parameter accepts a list of the following key-value pairs:
The key is the field name from the Decode column of the AtMap.AD lookup definition.
The value is the value of the field entered on the process form.
The vertical bar (|) is used as the delimiting character in this list.
The following is a sample value for the UserLookupdecodeValues parameter:
givenName=John|depart=accounts|homePhone=123456 . . .
TerminalLookupDecodeValues
During a provisioning operation, this parameter accepts a list of the following key-value pairs:
The key is the field name from the Decode column of the AtMap.AD.RemoteScriptlookUp lookup definition.
The value is the value of the field entered on the process form.
The vertical bar (|) is used as the delimiting character in this list.
The following is a sample value for the TerminalLookupDecodeValues parameter:
TerminalServicesProfilePath =C:\test|TerminalServicesHomeDirectory=C:\test1|AllowLogon=0
BlobAttrName
During a provisioning operation, this parameter accepts one of the following values:
ALL
This value is passed to the parameter during a Create User provisioning operation. The ALL value indicates that values for all of the Terminal Services Profile fields must be updated by the script.
The name of a specific field that must be updated by the script.
Note:
If more than one Terminal Services Profile field is updated during a provisioning operation, then each field is passed to the Remote Manager one call at a time.The following is a sample value for the BlobAttrName parameter:
TerminalServicesProfilePath
Click Save.
During a provisioning operation, the ExecuteRemoteScripts process task is used to set values for the Terminal Services Profile fields of the target system. This process task is triggered after successful completion of the Create User process task, even if values are not entered for the Terminal Services Profile fields on the process form. If you do not want the ExecuteRemoteScripts process task to be triggered, then:
Log in to the Oracle Identity Manager Design Console.
Expand Process Management.
Double-click Process Definition.
Search and open the AD User process definition.
Search for and open the Create User process task.
On the Responses tab, select AD.USER_CREATION_SUCCESSFUL.
From the Task Name list, select ExecuteRemoteScript and then click Delete.
Click Save. Figure 4-28 shows ExecuteRemoteScript deleted from the process form.
Figure 4-28 ExecuteRemoteScript Deleted from the Process Form

Note:
You must ensure that new fields you add for reconciliation contain only string-format data. Binary fields must not be brought into Oracle Identity Manager natively.By default, the attributes listed in Table 1-11 are mapped for reconciliation between Oracle Identity Manager and the target system. If required, you can add new fields for trusted source reconciliation.
Before you add a new field for trusted source reconciliation, you must first determine the target system name of the field as follows:
Install the target system schema, if it is not already installed.
Refer to the Microsoft Web site for information about installing the schema.
Note:
The ADSIEdit tool provides an alternative to installing and using the target system schema for determining the name of the field that you want to add. The Microsoft Web site provides information about using this tool.Open the target system schema.
Expand the Console Root folder, expand the target system schema, and then double-click Classes.
Right-click user, and then select Properties.
The Attributes tab displays the attributes (that is, fields) that are currently in use on the target system
Note down the name of the field that you want to add, and then click Cancel.
For example, if you want to add the Employee ID field for reconciliation, then note down employeeID.
To add a new field for trusted source reconciliation:
See Also:
Oracle Identity Manager Design Console Guide for detailed information about these stepsLog in to the Oracle Identity Manager Design Console.
Add the new field on the OIM User process form as follows:
Expand Administration.
Double-click User Defined Field Definition.
Search for and open the Users form.
Click Add and enter the details of the field.
For example, if you are adding the Employee ID field, then enter Employee ID in the Name field, set the data type to String, enter USR_UDF_EMPLOYEE_ID as the column name, and enter a field size value.
Click Save. Figure 4-29 shows the new field added on the User Defined Columns tab of the Users form.
Figure 4-29 New Field Added to the Users Form

Add the new field to the list of reconciliation fields in the resource object as follows:
Expand the Resource Management folder.
Double-click Resource Objects.
Search for and open the AD User Trusted resource object.
On the Object Reconciliation tab, click Add Field.
Enter the details of the field and click Save.
For example, enter Employee ID in the Field Name field and select String from the Field Type list.
Later in this procedure, you will enter the field name as the Decode value of the entry that you create in the lookup definition for reconciliation. Figure 4-30 shows the new field added to the process data field in the process form.
Figure 4-30 New Field Added to the Resource Object

Create a reconciliation field mapping for the new field as follows:
Expand Process Management.
Double-click Process Definition.
Search for and open the AD User Trusted process definition.
On the Reconciliation Field Mappings tab, click Add Field Map.
In the Field Name field, select the value for the field that you want to add.
For example, select Employee ID = Employee ID.
Click Save. Figure 4-31 shows the new reconciliation field mapped to a process data field in the process definition.
Figure 4-31 New Reconciliation Field Mapped to a Process Data Field

Create an entry for the field in the lookup definition for reconciliation as follows:
Expand Administration.
Double-click Lookup Definition.
Search for and open the Lookup.ADReconciliation.FieldMap lookup definition.
Search for and open the Lookup.ADAMReconciliation.FieldMap lookup definition if you are using Microsoft ADAM.
Cick Add and then enter the Code Key and Decode values for the field. The Code Key value must be the name of the field on the target system, which you determined at the start of this procedure. The Decode value is the name that you provide for the reconciliation field in Step 3.e.
Note:
For the target system fields, you must use the same case (uppercase or lowercase) as given on the target system. This is because the field names are case-sensitive.For example, enter employeeID in the Code Key field and then enter Employee ID in the Decode field.
Click Save.
Select Field Type and click Save. Figure 4-32 shows the entry added to the lookup definition.
Figure 4-32 Entry Added to the Lookup Definition

This section discusses the Transform Lookup Code and Use Transform Mapping attributes of the scheduled tasks for target resource and trusted source reconciliation, AD User Target Recon and AD User Trusted Recon.
During reconciliation, you may want to transform the values of some target system fields before they are stored in Oracle Identity Manager. Appending a number at the end of the user ID is an example of a data transformation.
The Transform Lookup Code and Use Transform Mapping attributes provide a method for implementing such transformations. To use these attributes:
Identify the fields that you want to transform.
Create the Java file containing the code implementation of the transformation that must be performed during reconciliation.
Compile the Java file. While compiling the file, you must reference the xliADRecon.jar in the OIM_HOME/xellerate/ScheduleTask directory.
Create JAR files containing the code to implement the required transformations on the fields.
Copy the JAR files into the following directory:
OIM_HOME/xellerate/ScheduleTask
In the Lookup.ADReconciliation.TransformationMap lookup definition, add an entry for the transformation. In the Code Key column, enter the name of the reconciliation field (in the resource object) on which you want the transformation to be performed. In the Decode column, enter the name of the class file. For example:
Note:
You can use this lookup definition for both Microsoft Active Directory and Microsoft ADAM.Code Key: First Name
Decode: AppendNumber
See Also:
Oracle Identity Manager Design Console Guide for information about creating lookup definitionsWhile configuring the AD User Target Recon scheduled task by performing the procedure described in "Scheduled Tasks for Target Resource Reconciliation" and AD User Trusted Recon scheduled task by performing the procedure described in "Scheduled Tasks for Trusted Source Reconciliation":
Enter the name of the lookup definition as the value of the Transform Lookup Code attribute.
Enter yes as the value of the Use Transform Mapping attribute to specify that you want transformations to be applied. If you enter no as the value, then the transformations are not applied.
The following are examples of scenarios in which there is more than one trusted source for user data in an organization:
One of the target systems is a trusted source for data about employees. The second target system is a trusted source for data about contractors. The third target system is a trusted source for data about interns.
One target system holds the data of some of the identity fields that constitute an OIM User. Two other systems hold data for the remaining identity fields. In other words, to create an OIM User, data from all three systems would need to be reconciled.
If the operating environment of your organization is similar to that described in either one of these scenarios, then this connector enables you to use the target system as one of the trusted sources of user data in your organization.
Refer to Oracle Identity Manager Design Console Guide for detailed information about multiple trusted source reconciliation.
Note:
The information in this section also applies to Microsoft ADAM.You may want to configure the connector for multiple installations of Microsoft Active Directory. The following example illustrates this requirement:
The Tokyo, London, and New York offices of Example Multinational Inc. have their own installations of Microsoft Active Directory. The company has recently installed Oracle Identity Manager, and they want to configure Oracle Identity Manager to link all the installations of Microsoft Active Directory.
To meet the requirement posed by such a scenario, you must configure the connector for multiple installations of Microsoft Active Directory.
To configure the connector for multiple installations of the target system:
See Also:
Oracle Identity Manager Design Console Guide for detailed instructions on performing each step of this procedureCreate IT resources of the AD Server IT resource type so that there is one IT resource for each installation of the target system.
Refer to "Configuring the IT Resource for the Target System" for information about the values to be specified for the IT resource parameters.
Create copies of the reconciliation scheduled tasks for each installation of the target system. While creating a scheduled task, specify attribute values corresponding to the target system installation for which you are creating the scheduled task.
Refer to "Reconciliation Scheduled Tasks" for information about the values to be specified for the scheduled task attributes.
Manually synchronize the lookup definitions in Oracle Identity Manager with the lookup field values on the target system.
If you are using Oracle Identity Manager release 9.1.0, then you can configure the target system installations as attribute-level trusted sources. To achieve this:
See Also:
The "Multiple Trusted Source Reconciliation" section in Oracle Identity Manager Design Console GuideCreate a trusted resource object for each target system installation.
Create a reconciliation rule for each resource object.
Before you perform provisioning operations:
The User Principal Name field on the process form is pre-populated with values from the User ID field and the UPN Domain IT resource parameter. Before you switch to a different IT resource during a provisioning operation, you must change the IT resource to which the User Principal Name field is mapped.
Expand Development Tools, and double-click Form designer.
Search for and open the AD User form.
On the Pre-Populate tab, double-click the User Principal Name row.
In the Pre-Population adapter dialog box, double-click the IT resource that you are currently using (for example, ADITResource).
From the Qualifier list in the Map Adapter Variables dialog box, select the IT resource that you want to use. For example, select ADITResource2. Then, click the Save icon and close the dialog box.
In the Pre-Population adapter dialog box, click the Save icon and close the dialog box.
Click the Save icon on the Form Designer form.
When you perform provisioning operations:
When you use the Administrative and User Console to perform provisioning, you can specify the IT resource corresponding to the Microsoft Active Directory installation to which you want to provision the user.
To create a copy of the connector:
Create copies of the IT resource, resource object, process form, provisioning process, scheduled tasks, and lookup definitions that hold attribute mappings.
Create a copy of the Lookup.AD.Configuration lookup definition. In the copy that you create, change the values of the following entries to match the details of the process form copy that you create.
ROUserID
ROUserManager
ROFormName
ROUserGUID
See "Configuring the Lookup.AD.Configuration Lookup Definition" for information about these entries.
Map the new process tasks to the copy of the Lookup.AD.Configuration lookup definition.