C H A P T E R  1

Setting Up the Sun Blade 2500 Workstation

This chapter includes information about the following topics:


Safety and Compliance Information

Read the document, Important Safety Information for Sun Hardware Systems (816-7190). The document is included with the Sun Blade 2500 workstation.

More safety and compliance information can be found in the Sun Blade 2500 Safety and Compliance Guide (817-5120). This guide is available online at:

http://www.sun.com/documentation/


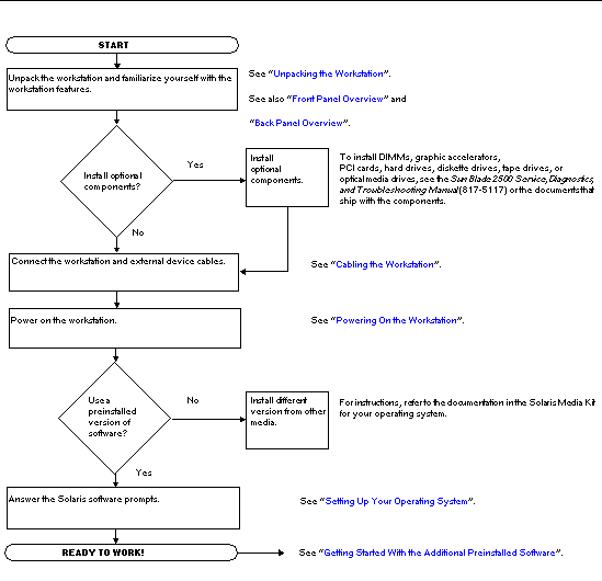
Planning the Installation Process

Use the following flowchart as a process tool to assist you with installation of the Sun Blade 2500 workstation.


FIGURE 1-1 Process for Installing the Sun Blade 2500 Workstation

Figure shows a flowchart describing the installation process and where to find more information.




Note - Solaris 8 2/04 and Solaris 9 9/04 and several additional software applications are preinstalled on your hard drive. See Setting Up the Preinstalled Solaris Operating System Software.




Unpacking the Workstation

Carefully unpack all workstation components from the packing cartons. Your workstation configuration might not contain all the components shown in FIGURE 1-2.


FIGURE 1-2 Unpacking the Workstation

Figure shows the packing order from top to bottom.[ D ]


Front Panel Overview


FIGURE 1-3 Front Panel Overview

Figure shows an overview of the workstation front panel.[ D ]


Back Panel Overview


FIGURE 1-4 Back Panel Overview

Figure identifies all connectors on the workstation back panel, from top to bottom.[ D ]



FIGURE 1-5 Optional Graphics Accelerators and Installed IEEE 1394 and USB Card

Figure shows the connectors on the graphics accelerators.[ D ]



Cabling the Workstation

FIGURE 1-6 illustrates the cable connections for the workstation.


FIGURE 1-6 Cabling the Sun Blade 2500 Workstation

This figure shows the mouse and keyboard connected to the USB 1.1 connectors.[ D ]


Connect the workstation and external devices in this order (FIGURE 1-6):

1. Connect the workstation power cord to a grounded electrical outlet.

2. Connect the keyboard and mouse to the on-board USB 1.1 connectors (the connectors near the fan FIGURE 1-4).



Note - The on-board connectors are USB 1.1. You must connect the mouse and keyboard to the USB 1.1 connectors, not the USB 2.x connectors. The IEEE 1394 and USB 2.x card connectors are more appropriate for devices that require faster data transfer.



3. Connect the monitor power cord to a grounded electrical outlet.

4. Connect the monitor cable to the video connector on the filler panel of the graphics accelerator.



Note - Your Sun Blade 2500 workstation might contain a different graphics accelerator than the one shown in FIGURE 1-6. Read the Sun Blade 2500 Product Notes (817-5121) to determine if your graphics accelerator must be installed in a specific PCI slot.





Note - Monitors that have 13W3 connectors require a Sun 13W3-to-VGA adapter cable for proper connection. This adapter cable (Sun store part no. X471A) can be obtained from your Sun sales representative or the Sun store at: http://store.sun.com/
To find the cable, search for both the part number and cable description.



5. Connect the Ethernet cable to the TPE connector.

6. Connect any additional external devices to the workstation's other connectors.


Powering On the Workstation



Tip - If you are installing optional internal components such as additional memory DIMMs, PCI cards, optical drives, or hard drives, see the Sun Blade 2500 Service, Diagnostics, and Troubleshooting Manual (817-5117) or the installation document that was provided with the components, before you power on the workstation. If you are not installing optional components, you are ready to power on the workstation.





Tip - ShowMetrademark How video animations are located on the Sun Blade 2500 Hardware Documentation CD (705-1198). These video animations demonstrate installation and removal procedures for DIMMs, PCI cards, hard drives, and optical media drives.



1. Turn on power to the monitor and to all external devices.

2. Press and release the workstation Power button on the front panel (FIGURE 1-3).

3. After several seconds, verify that the power-indicator LED on the Power button lights.

The power-indicator LED on the Power button lights after the workstation begins the internal booting process (FIGURE 1-3).

If you experience problems during power on, see Troubleshooting the Sun Blade 2500 Workstation.



Tip - After you power on the workstation for the first time, you are ready to set up the preinstalled Solaris 8 2/04 and Solaris 9 9/04 Operating System software. Go to Planning the Installation Process for Solaris.




Powering Off the Workstation

TABLE 1-1 describes two methods for powering off the workstation.


TABLE 1-1 Powering Off the Workstation

Method

Instructions


Method 1

  1. Close and save any open applications.
  2. Press the Sleep key (or press and release the Power button).
  3. Select Shutdown.

Method 2

  1. Close and save any open applications.
  2. As superuser, type: shutdown



Note - After powering off the workstation, always wait at least four seconds before powering on the workstation again.