サンのロゴ

 

 
 

Sun[tm] ONE Application Server 7
サーバーの起動と停止
前へ 開始 次へ

 

インストールが完了してもアプリケーションサーバーは自動的に起動されません。サンプルアプリケーションを配備したり、実行したりする前に、アプリケーションサーバーを起動し、問題なく稼動することを確認する必要があります。 この項では、アプリケーションサーバーの起動に先立って、管理ドメインの機能について解説し、アプリケーションサーバー環境を構成するプロセスについて簡単に説明します。

  » 管理ドメイン機能
  » アプリケーションサーバーのプロセス
  » インストールディレクトリの構造
  » アプリケーションサーバーの起動と停止に使用するツール

管理ドメイン機能

Sun ONE Application Server 7 には管理ドメインという機能が導入されています。この機能を使うことで、同じインストールイメージを再利用する独立した複数のアプリケーション実行時環境を定義できます。それぞれの管理ドメインは管理サーバーとして扱われ、1 つまたは複数のサーバーインスタンスの制御はこの管理サーバーによって行われます。管理ドメインの設定情報は、マシン上のどの場所にも配備できます。

独自にワークステーションを所有する開発者の多くは日常の開発業務に 1 つの管理ドメインを使います。複数ドメインを使用すると、開発用の共用サーバーと運用環境の両方に利点があります。共用の開発用サーバーでは、開発者ごとに管理ドメインを作成することで、サーバーマシンを共用する開発者別に使用領域を区分けできます。運用環境では、複数の管理ドメインを使うことによってシステム管理者は複数のインストールする必要はなくなり、独立したセキュリティの保護された実行時設定を定義できます。

次の例では、単一の管理ドメインを使用します。このドメインは、製品のインストール時に設定したものでも、Soralis 9 のインストール時に同時にアプリケーションサーバーをインストールし、その後の作業で設定したものでもかまいません。

アプリケーションサーバーのプロセス

アプリケーションサーバーを起動する前に、各管理ドメインの背後で実行されるプロセスについて説明します。

  » アプリケーションサーバーデーモン
  » アプリケーションサーバーウォッチドッグ
  » メッセージキューブローカー
  » メッセージキューブローカーラッパー

アプリケーションサーバーデーモン

アプリケーションサーバーデーモン appservd は、アプリケーションサーバー実行時の中核となるプロセスです。このプロセスには、組み込み型の HTTP サーバー、ORB、J2EE[tm] コンテナ、およびトランザクションマネージャや持続マネージャなどのサポートサブシステムが格納されます。各 appservd には、Java[tm] 仮想マシン (JVM[tm]) が格納されています。

各管理ドメインには、そのドメインの管理サーバーを格納する appservd プロセスが用意されています。このため、このプロセスは「管理サーバーインスタンス」と呼ばれています。アプリケーションサーバーの個々のインスタンスを表すその他の appservd プロセスの制御および管理は、管理サーバーによって行われます。

情報アイコンUNIX プラットフォーム上の appservd プロセス : Windows 環境ではアプリケーションサーバーのインスタンスごとに appservd プロセスが 1 つ起動しますが、UNIX 環境ではインスタンスごとに appservd プロセスが 2 つ起動します。

UNIX 環境で起動する appservd プロセスのうち 1 つは「基本」プロセス、もう 1 つは「ワーカー」プロセスと呼ばれます。ワーカープロセスはアプリケーションからの要求を実際に処理し、基本プロセスは全体を制御するコントローラとして機能します。アプリケーションサーバーの将来のリリースでは、アプリケーションサーバーインスタンスごとにワーカープロセス数を定義するオプションを用意する予定です。今回のリリースでは、アプリケーションサーバーインスタンスに定義できるワーカープロセスは 1 つだけです。

アプリケーションサーバーウォッチドッグ

アプリケーションサーバーウォッチドッグ appservd-wdog は、アプリケーションサーバーデーモンを監視するネイティブ言語プロセスです。アプリケーションサーバーデーモンに障害が発生すると、対応するウォッチドッグがそのデーモンを再起動します。それぞれのアプリケーションサーバーデーモンには、対応するウォッチドッグプロセスが個別に割り当てられています。

メッセージキューブローカー

デフォルトの設定では、アプリケーションサーバーの各インスタンスに Sun ONE Message Queue Message Broker プロセスが割り当てられます。 メッセージブローカープロセスは、アプリケーションサーバーの Java Message Service (JMS) で中心的な役割を果たします。

インストール時に作成されるアプリケーションサーバーインスタンスは 1 つだけなので、アプリケーションサーバーの起動時に開始されるメッセージブローカープロセスも 1 つだけです。

アプリケーションサーバーのインスタンスを新たに定義すると、それに対応するメッセージブローカープロセスが自動的に新規作成されます。 アプリケーションサーバーインスタンスを作成した後で、そのインスタンスに対応するメッセージブローカープロセスを無効にできます。これは、アプリケーションに Java Message Service (JMS) の機能を使用させない場合や、アプリケーションサーバーに含まれないメッセージサービスを使用する場合に有効です。

メッセージキューブローカーラッパー

このプロセスはメッセージブローカープロセスに付随する軽量のラッパーです。ラッパープロセスはメッセージブローカープロセスの再起動を制御します。

次に、アプリケーションサーバープロセス間の関係図を示します。

プロセスの図

この項では、管理ドメインを構成するプロセスについて学びました。次の項では、インストールディレクトリの構造について確認します。その後、アプリケーションサーバーを起動します。

インストールディレクトリの構造

アプリケーションサーバーが単一のルートディレクトリパスにインストールされるか、複数のルートディレクトリパスに渡ってインストールされるかは、インストールするアプリケーションサーバー製品のバージョンによって異なります。

Solaris 9 でのバンドル版のインストール

Solaris 環境で Solaris 9 のインストール時にパッケージベースのアプリケーションサーバーを同時にインストールすると、複数のルートディレクトリに渡って製品がインストールされます。

Solaris 9 に含まれるアプリケーションサーバーがインストールされるディレクトリは次のとおりです。

/usr/appserver - インストールイメージの静的な要素が格納されます。ユーティリティ、実行可能ファイル、およびアプリケーションサーバーを構成するライブラリは、すべてここに格納されます。パッチのインストールや、製品のアップグレードを行なった場合を除き、この領域に格納された内容が変化することはありません。このディレクトリには次のサブディレクトリがあります。

bin/ - 実行可能ファイルとユーティリティが格納されます。これらの一部には、/usr/bin からシンボリックリンクが張られています。

include/ - レガシーヘッダーファイルが格納されます。

lib/ - ネイティブライブラリと Java ライブラリが格納されます。

/etc/appserver/ - ライセンスやそのインストール用に設定した管理ドメインのマスターリストなど、インストール全体に適用される設定情報が格納されます。

/var/appserver/domains - 作成した管理ドメインが格納されるデフォルトの領域です。Solaris 9 の一部としてアプリケーションサーバーをインストールしても、ドメインは作成されません。このため、最初のドメインを作成するまでこのディレクトリは存在しません。作成した管理ドメインは、システム上の任意の場所に移動できます。この領域は、ドメイン作成時のデフォルトの格納場所に過ぎません。

Solaris 8 および Solaris 9 でのパッケージからのインストール

デフォルトの設定では、Solaris のパッケージに含まれるアプリケーションサーバーをインストールすると、バンドル版のインストールの場合と同様に複数のルートディレクトリに渡って製品がインストールされます。

/opt/SUNWappserver7 - インストールイメージの静的な要素が格納されます。ユーティリティ、実行可能ファイル、およびアプリケーションサーバーを構成するライブラリは、すべてここに格納されます。パッチのインストールや、製品のアップグレードを行なった場合を除き、この領域に格納された内容が変化することはありません。

/etc/opt/SUNWappserver7 - ライセンスやそのインストール用に設定した管理ドメインのマスターリストなど、インストール全体に適用される設定情報が格納されます。

/var/opt/SUNWappserver7/domains - 作成した管理ドメインが格納されるデフォルトの領域です。Solaris 9 の一部としてアプリケーションサーバーをインストールしても、ドメインは作成されません。このため、最初のドメインを作成するまでこのディレクトリは存在しません。作成した管理ドメインは、システム上の任意の場所に移動できます。この領域は、ドメイン作成時のデフォルトの格納場所に過ぎません。

Windows 環境でのインストールと評価バージョンのインストール

Windows 環境では、アプリケーションサーバーは単一のディレクトリパスにインストールされます。また、Solaris のパッケージに含まれないアプリケーションサーバーの評価バージョンも単一のディレクトリパスにインストールされます。次に例を示します。

c:¥Sun¥AppServer7 - Windows 環境でのインストールディレクトリです。

<home_dir>/sun/appserver7 - Solaris のパッケージに含まれない評価バージョンを Solaris 環境にインストールした場合のインストールディレクトリです。

いずれの場合も、インストールディレクトリ内に config/ ディレクトリと domains/ ディレクトリが作成されます。

ディレクトリ名の表記規則

このマニュアルでは、アプリケーションサーバーのインストールディレクトリに含まれる主要ディレクトリを次の規則に従って表記します。

<install_dir> - ユーティリティ、実行可能ファイル、アプリケーションサーバーを構成するライブラリなど、インストールイメージの静的な要素を格納するディレクトリです。ファイルシステム内のこの領域は読み込み専用です。パッチのインストールや、製品のアップグレードを行なった場合を除き、この領域に格納された内容が変化することはありません。たとえば、次のディレクトリがこれにあたります。

/usr/appserver

/opt/SUNWappserver7

<home_dir>/sun/appserver7/

c:¥Sun¥AppServer7

<install_config_dir> - ライセンスや管理ドメインのマスターリストを格納するディレクトリです。たとえば、次のディレクトリがこれにあたります。

/etc/appserver

/etc/opt/SUNWappserver7

<home_dir>/sun/appserver7/config

c:¥Sun¥AppServer7¥config

<domain_config_dir> - 作成した管理ドメインが格納されるディレクトリです。たとえば、次のディレクトリがこれにあたります。

/var/appserver/domains

/var/opt/SUNWappserver7/domains

<home_dir>/sun/appserver7/domains

c:¥Sun¥AppServer7¥domains

アプリケーションサーバーの起動と停止に使用するツール

アプリケーションサーバーを起動してみましょう。ここでは、管理サーバーの起動と、最初に設定したアプリケーションサーバーインスタンスの起動を行います。アプリケーションサーバーのインスタンスは管理ドメインに定義されています。

アプリケーションサーバーは、次のいずれかの方法で起動します。

  » コマンド行の使用 (UNIX および Windows)
  » 管理コンソールの使用 (UNIX および Windows)
  » Windows プログラムグループの使用
  » Windows サービスの使用

コマンド行の使用

コマンド行ユーティリティ asadmin は、すべての OS プラットフォームで使用できます。このユーティリティでは、アプリケーションサーバー全体、特定の管理ドメイン、アプリケーションサーバーの個々のインスタンスの起動および停止を実行できます。起動および停止には、次の asadmin サブコマンドを使用します。

サブコマンド 説明
start-domain

特定の管理ドメインに定義されたアプリケーションサーバーインスタンスおよび管理サーバーを起動する

stop-domain 特定の管理ドメインに定義されたアプリケーションサーバーインスタンスおよび管理サーバーを停止する
start-instance 特定のアプリケーションサーバーインスタンスを起動する。ローカルまたはリモートどちらのモードでも実行可能。ローカルモードで実行する場合は、管理サーバーが稼動している必要はない
stop-instance 特定のアプリケーションサーバーインスタンスを停止する。このサブコマンドの実行に関しては start-instance と同様

start-domain と stop-domain の使用

アプリケーションサーバーが稼動中の場合、次のコマンドを使って管理サーバーと最初に設定したドメインのアプリケーションサーバーインスタンスを起動します。

asadmin start-domain --domain domain1

domain1」は、アプリケーションサーバーのインストール時に定義された管理ドメインの名前です。

処理が完了すると、次のようなメッセージが表示されます。

asadmin start-domain --domain domain1
インスタンス domain1:admin-server が起動しました
インスタンス domain1:server1 が起動しました
ドメイン domain1 が起動しました。

情報アイコンWindows 環境の場合 : Windows 環境では、ドメインの起動時にデスクトップにコマンドウィンドウが表示されます。この読み込み専用のコマンドウィンドウには、アプリケーションサーバーインスタンスのイベントログファイルの内容が表示されます。関連するアプリケーションサーバーインスタンスの稼動中は、常にデスクトップに表示されます。最初に設定したサーバーを起動すると、別のコマンドウィンドウが表示され、そこにイベントメッセージが表示されます。サーバーインスタンスが問題なく起動すれば、数秒後に起動が成功したことを知らせるメッセージが表示されます。

起動メッセージを表示するコマンドウィンドウが表示されない場合 :一部の Windows 2000 環境には Windows の net コマンドが含まれていないので、操作環境でこのコマンドを使用できることを確認してください。 コマンドプロンプトから net コマンドを実行できない場合は修正が必要です。詳細については、「環境設定」を参照してください。

同様に、次のコマンドで、最初に設定した管理ドメインを停止できます。

asadmin stop-domain --domain domain1

処理が完了すると、次のようなメッセージが表示されます。

asadmin start-domain --domain domain1
インスタンス domain1:admin-server が停止しました
インスタンス domain1:server1 が停止しました
ドメイン domain1 が停止しました。

情報アイコンローカルモードの asadmin: asadmin ユーティリティのほとんどのサブコマンドでは、実行時にターゲットの管理サーバーと適切な管理者のユーザー名およびパスワードを指定する必要があります。ただし、一部のサブコマンドは、ローカルモードだけ、あるいはローカルモードとリモートモードの両方で実行できます。start-domain サブコマンドは、管理サーバーの起動だけでなく特定の管理ドメインに定義されているすべてのアプリケーションサーバーインスタンスの起動に関与しています。サブコマンド start-instance および stop-instance は、ローカルモードまたはリモートモードのどちらでも実行できます。リモートモードで使用できるオプション --user および --password を指定せずに実行した場合は、サブコマンドはローカルモードで実行されたことになります。

--local=true オプションまたは --local オプションを指定することで、サブコマンドを強制的にローカルモードで実行することもできます。

日常の作業では、管理サーバーの起動と停止を何度も繰り返すことは少ないので、ドメイン全体に適用される start|stop-domain コマンドよりも、インスタンスの起動と停止に適用されるサブコマンドを使用する場合のほうが多くなります。次の項では、アプリケーションサーバーの個々のインスタンスをコマンド行から起動および停止する方法について説明します。

start-instance と stop-instance の使用

管理サーバーの稼動状態に関係なくアプリケーションサーバーの特定のインスタンスを停止するには、次のコマンドを実行します。

asadmin stop-instance server1

server1 は、アプリケーションサーバーのインスタンス名です。複数の管理ドメインが存在する環境では、stop-instance コマンドの実行時に管理ドメインの名前を指定する必要があります。次に例を示します。

asadmin stop-instance --domain domain1 server1

アプリケーションサーバーの特定のインスタンスをローカルモードで起動するには、次のコマンドを実行します。

asadmin start-instance server1

インスタンスをリモートモードで起動または停止する場合は、start-instance コマンドおよび stop-instance コマンドにターゲットの管理サーバーと管理ユーザーの名前およびパスワードを指定します。どちらのコマンドも、パラメータを指定せずに実行すると使用方法が表示されます。詳しい使用方法を確認したいときは、--help オプションを指定してサブコマンドを実行します。

情報アイコン基盤となるインスタンスレベルの起動および停止スクリプト : UNIX と Windows のいずれの環境でも、インスタンスレベルの起動および停止スクリプトは <domain_config_dir>/domain1/<instance name>/bin/ ディレクトリに格納されます。スクリプトファイルの名前は、それぞれ startserv(.bat) および stopserv(.bat) です。このスクリプトを実行すると、UNIX 環境ではアプリケーションサーバーの実際のプロセスが直接起動および停止するのに対し、Windows 環境では対応する Windows サービスだけが起動および停止します。 asadmin コマンドは、PATH 環境変数を設定するだけで使用できる場合が多いので、通常はインスタンスレベルのスクリプトを実行するよりも、サブコマンド asadmin start-instance および stop-instance を使うほうが便利です。


情報アイコン管理サーバーとアプリケーションサーバーインスタンスの関係: 最初に管理サーバーを起動せずに、アプリケーションサーバーのインスタンスを起動することができます。管理サーバーの起動と、それに関連するインスタンスの起動は、相互に依存していません。ただし、管理サーバーが稼動していない状態では、アプリケーションサーバーインスタンスに対する管理作業は実行できません。管理サーバーが稼動していない状態でアプリケーションサーバーインスタンスを実行しても、アプリケーションは正常に読み込まれ、要求も正しく処理されます。

プロセス起動後、アプリケーションサーバーが正常に起動したかどうか確認する方法がいくつかあります。 正常に起動した場合は、そのメッセージがアプリケーションサーバーのイベントログウィンドウに表示されます。ここでは、アプリケーションサーバーの起動状態を確認するためのその他の方法について説明します。デスクトップに表示されるサーバーインスタンスのイベントログのほかに、次のいずれかの方法でサーバーが正常に起動したことを確認できます。

  » サーバーイベントログファイルの確認
  » 初期設定済みアプリケーションサーバーインスタンスの HTTP サーバーへのアクセス

サーバーイベントログファイルの確認

デフォルトの設定では、アプリケーションサーバーインスタンスのイベントログファイルはデスクトップに表示されますが、管理サーバーのイベントログは表示されません。通常は管理サーバーからの出力を確認する必要がないためです。しかし、問題が発生し、その原因を探る必要があるときは、次の手順で管理サーバーのイベントログを表示できます。

1. Windows エクスプローラを起動し、管理サーバーのイベントログファイルが格納されているディレクトリに移動します。

<domain_config_dir>¥domain1¥admin-server¥logs¥

次に例を示します。

c:¥Sun¥AppServer7¥domains¥domain1¥admin-server¥logs¥

管理ログファイル

2. server.log ファイルをダブルクリックし、エディタでファイルを開きます。ログファイルの最後に「successful server startup」というメッセージが記録されています。

サーバーの起動メッセージ

正常な起動を示すメッセージが表示されないときは、管理サーバーが起動手続きを完了する前にイベントログファイルを開いてしまった可能性があります。ログファイルを閉じてから開き直し、最新のイベントメッセージを確認してください。

アプリケーションサーバーの通常操作では、管理サーバーが正常に起動されたかどうかを頻繁に確認する必要はありません。主な作業対象は、J2EE 開発作業の対象となるアプリケーションサーバーインスタンスのほうです。

情報アイコンドメインおよびインスタンスディレクトリ : 管理サーバーのログファイルにアクセスすると、Windows エクスプローラに、domains/ ディレクトリと、このディレクトリに関連付けられている domains1/ ディレクトリが表示されていました。domains1/ ディレクトリには、製品のインストール時に作成された管理ドメインが格納されています。管理ドメインを新規作成する方法については後述しますが、新たに作成したドメインの設定は、デフォルトでは domains/ ディレクトリに格納されます。

<domain_config_dir>/domain1/ ディレクトリの admin-server/ ディレクトリと同じ階層には、server1/ というディレクトリが含まれています。 このディレクトリには、製品のインストール時に設定したアプリケーションサーバーインスタンスの設定情報、ログファイル、配備したアプリケーションが格納されています。アプリケーションサーバーのインスタンスを追加すると、domain1/ ディレクトリ内の server1/admin-server/ と同じ階層に新しいディレクトリが作成されます。インスタンスには、作成時に任意の名前をつけることができます。

デフォルトの設定では、アプリケーションサーバーインスタンスのイベントログファイルの内容はデスクトップに表示されます。これらのイベントログファイルには、実際には次の場所に格納されています。

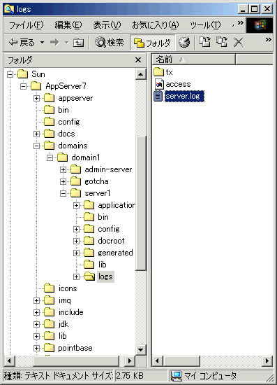
アプリケーションサーバーインスタンスのログ格納ディレクトリを開き、server.log ファイルを開きます。

<domain_config_dir>/domain1/server1/logs/server1.log

アプリケーションサーバーインスタンスのログファイル

アプリケーションサーバーインスタンスのログファイルを開くと、デスクトップ上のイベントログウィンドウの表示内容と同じメッセージが表示されます。

情報アイコンイベントログの属性 : イベントログファイルに記録されるログレコードの構造について説明します。それぞれのレコードには、重要度のあとに固有のメッセージ ID が記録されます。メッセージ ID は、サブシステム ID の略号とメッセージ番号から構成されています。この情報は、参考文献で詳細な情報を調べるときに便利です。

情報アイコンHTTP サーバーのアクセスログ :内蔵の HTTP サーバーのアクセスログは、デフォルトの設定ではサーバーのイベントログと同じディレクトリに格納されます。このファイルに記録される情報は、HTTP サーバーに関する問題の解決に役立ちます。また、アプリケーションサーバーのインスタンスに送られる HTTP 要求のアクティビティを追跡する場合にも便利です。HTTP アクセスログファイルは管理サーバーによっても管理されていますが、通常の開発作業ではこのファイルを開く必要はほとんどありません。

アプリケーションサーバーインスタンスの HTTP サーバーへのアクセス

Web ブラウザからアプリケーションサーバーインスタンスの HTTP サーバーリスナーにアクセスすることで、インスタンスが正常に起動したかどうかを簡単に確認できます。アプリケーションサーバーのインスタンスを新規作成したときは、そのアプリケーションサーバーが起動したことをこの方法で素早く確認できます。

ブラウザで次のディレクトリに移動します。

http://<host name>:<port number>

<port number> は、インストール時に指定した HTTP サーバーのポート番号です。HTTP サーバーのデフォルトのポート番号は 80 ですが、これはインストール時に使っていたポートによって異なります。

警告アイコンポート番号を忘れたとき : HTTP サーバーのポート番号を忘れてしまったときは、アプリケーションサーバーインスタンスの設定ファイルを調べます。

1. <domain_config_dir>/domain1/server1/config/ ディレクトリに移動し、任意のエディタで server.xml ファイルを開きます。

2. 次の項目を確認します。

<http-listener id="http-listener-1" address="0.0.0.0" port="80"...

この例では、使用中の HTTP ポートの番号は 80 です。

アプリケーションサーバーの管理コンソールの使用方法に慣れたら、管理コンソールから HTTP リスナーのポート番号を特定できます。

アプリケーションサーバーのインスタンスが正常に稼動している状態では、HTTP サーバーのデフォルトのトップページがブラウザに表示されます。

HTTP サーバーのトップページ

情報アイコンHTTP サーバーのトップページ : HTTP サーバーのトップページは、index.html という HTML ファイルです。このファイルは、アプリケーションサーバーインスタンスのデフォルトのドキュメントディレクトリに保存されています。アプリケーションサーバーインスタンスのデフォルトのドキュメントルートは、そのインスタンスの server.xml 設定ファイルに設定されています。 インストールが完了すると、インスタンスのドキュメントルートである「server1」は <domain_config_dir>/domain1/server1/docroot/ に設定されます。トップページはこの場所にあります。アプリケーションサーバーのインスタンスは HTTP サーバーとしても十分に機能するので、静的なコンテンツだけでなく CGI 実行可能ファイルやサーバー側のインクルードファイルから生成される動的なコンテンツに対応するように設定できます。 詳細については、『管理者ガイド』を参照してください。

次の項では、アプリケーションサーバーの管理コンソールを使ってアプリケーションサーバーを起動および停止する方法を説明します。

管理コンソールの使用

管理サーバーが稼動している状態であれば、Web ベースの管理コンソールからもアプリケーションサーバーインスタンスを起動および停止できます。

1. 管理コンソールを起動します。

警告アイコン対応ブラウザ : 管理コンソールへのアクセス用として正式にサポートされているブラウザは、Netscape 4.79 以降および Internet Explorer 5.5 以降です。

Solaris 環境では、Netscape 4.78 以前のバージョンがデフォルトのブラウザとしてインストールされている場合があります。このような環境では、netscape コマンドを実行すると、Netscape 4 が起動します。Solaris 9 環境では、次のコマンドを実行することにより、対応ブラウザである Netscape 6 を起動できます。

/usr/dt/bin/netscape6

その他の一般的なブラウザ (Mozilla など) でも管理コンソールを使用できますが、管理コンソールを実行できるブラウザとして正式にサポートされているのは上で挙げたブラウザだけです。

Windows 環境では、Windows のデスクトップから Web ベースの管理コンソールに簡単にアクセスできます。次の順に選択します。

「スタート」->「プログラム」->「Sun Microsystems」->「Sun ONE Application Server 7」 ->「Start Admin Console」

「Start Admin Console」を選択すると、デフォルトのブラウザのウィンドウが開き、製品のインストール時に設定した管理サーバーのコンソールの場所が表示されます。

UNIX 環境では、ブラウザを開いて管理サーバーのコンソールアプリケーションが格納されている場所を指定します。 管理サーバーのデフォルトポート番号は 4848 です。インストール時に別のポート番号を選択した場合は、そのポート番号を指定します。次に例を示します。

http://localhost:4848

2. 製品のインストール時に指定した管理ユーザー名とパスワードを使って、管理コンソールにサインインします。

警告アイコン管理サーバーのポート番号を忘れたとき : 管理サーバーの HTTP サーバーポート番号を忘れてしまったときは、管理サーバーの設定ファイルを確認します。

1. <domain_config_dir>/domain1/admin-server/config/ ディレクトリに移動します。

2. 任意のエディタで server.xml ファイルを開きます。次の項目を確認します。

<http-listener id="http-listener-1" address="0.0.0.0" port="4848"...

この例では、使用中の HTTP ポートの番号は 4848 です。


警告アイコンユーザー名やパスワードを忘れたとき : インストール時に指定した管理ユーザー名を忘れてしまったときは、ユーザー名「admin」を使用してみてください。これは、インストール時にサーバーの設定ダイアログに表示されるデフォルトのユーザー名です。それでもユーザー名を特定できないときは、次のファイルの内容を確認します。

<domain_config_dir>/domain1/admin-server/config/admpw

このファイルには管理者のユーザー名とパスワードが記録されています。ただし、パスワードは暗号化されています。

管理ユーザーのパスワードがわからないときは、asadmin のサブコマンド delete-domain を使って管理ドメインを削除し、新しい管理ユーザーパスワードを設定して新しいドメインを作成できます。


警告アイコンポートにアクセスできないとき : 管理サーバーの管理コンソールアプリケーションにアクセスしようとすると接続が拒否される場合は、管理サーバーが稼動していない可能性があります。この項の最初に戻って起動手順と管理サーバーのログファイルの内容を確認し、サーバーが稼動していない理由を調べます。

認証に成功すると、管理コンソールの初期画面が表示されます。

管理コンソールのユーザーインタフェース

情報アイコン管理サーバーとアプリケーションサーバーインスタンスのノード : 管理コンソールには、管理サーバーのノード (Admin Server) と、「server1」というアプリケーションサーバーインスタンスのノードが表示されます。この 2 つのノードは、<domain_config_dir>/domain1/ ディレクトリの下の 2 つのディレクトリに相当します。管理コンソールの主な目的は、各インスタンスの config/server.xml ファイルに記録されているサーバーの設定情報を簡単に管理できるようにすることです。

3. server1 ノードを選択して、起動機能および停止機能にアクセスします。

アプリケーションサーバーインスタンスの起動および停止

アプリケーションサーバーインスタンスの状態を確認します。状態は「稼動中」または「停止中」のいずれかです。

4. サーバーインスタンスの状態によって、「起動」または「停止」ボタンをクリックし、アプリケーションサーバーインスタンスを起動または停止します。UNIX システムを実行しているアプリケーションサーバーインスタンスにアクセスする場合は、「再起動」ボタンも表示されます。

UNIX システムをご使用の場合は、サンプルアプリケーションを配備して実行する前に、「サンプルアプリケーションの使用方法」で概要を確認してください。

Windows システムをご使用の場合は、次の項で、Windows プログラムグループおよびサービスによるアプリケーションサーバーの起動方法を確認してください。

Windows プログラムグループの使用

Windows のデスクトップの「スタート」ボタンから、アプリケーションサーバー全体に簡単にアクセスできます。

1. 次のプログラムグループにアクセスして、アプリケーションサーバーを起動します。

「スタート」->「プログラム」->「Sun Microsystems」->「Sun ONE Application Server 7」->「Start Application Server」

「Start Application Server」を選択すると、起動プロセスの状態を示すコマンドウィンドウが表示されます。

次にもう 1 つのコマンドウィンドウが表示されます。この読み込み専用のコマンドウィンドウには、アプリケーションサーバーインスタンスのイベントログファイルの内容が表示されます。関連するアプリケーションサーバーインスタンスの稼動中は、常にデスクトップに表示されます。最初に設定したサーバーを起動すると、別のコマンドウィンドウが表示され、そこにイベントメッセージが表示されます。サーバーインスタンスが問題なく起動すれば、数秒後に起動が成功したことを知らせるメッセージが表示されます。

INFO:CORE3274:successful server startup

警告アイコン2 番目のウィンドウに起動メッセージが表示されないとき : 一部の Windows 2000 環境には、Windows の net コマンドが含まれていないので、操作環境でこのコマンドを使用できることを確認してください。コマンドプロンプトから net コマンドを実行できない場合は修正が必要です。詳細については、「環境設定」を参照してください。

次に示すのは、アプリケーションサーバーインスタンスのコマンドウィンドウの例です。この例では、ウィンドウのタイトルが「server1」になっています。これはアプリケーションサーバーのインスタンス名です。

アプリケーションサーバーインスタンスのログメッセージが表示された Windows コンソール

情報アイコンヒント :「Start Application Server」を選択すると、asadmin コマンド行ユーティリティのサブコマンド「start-appserv」が実行されます。このサブコマンドは、現在使用中のアプリケーションサーバーに定義されているすべての管理ドメインの管理サーバーとアプリケーションサーバーインスタンスを起動しようとします。ただし、現在の環境は単一のアプリケーションサーバーをインスタンス含む単一の管理ドメインで初期設定されているので、「Start Application Server」プログラムグループを選択しても、起動するのは単一の管理サーバーと単一のアプリケーションサーバーインスタンスだけです。

アプリケーションサーバーの使用時に「domain1」ドメイン内に新しいアプリケーションサーバーインスタンスを作成した場合は、新しく定義したインスタンスも起動します。サブコマンド start-appserv および stop-appserv は、システム上のすべてのドメインを起動または停止しようとするので、慎重に使用する必要があります。たとえば、新しいドメインを作成すると、「Start Application Server」プログラムグループは、現在使用中のアプリケーションサーバーに定義されているすべての管理ドメインを起動します。複数の管理ドメインを起動および停止することによるオーバーヘッドを考慮すると、通常は、start-appservstop-appserv よりも、効果の範囲が限定された start-domainstop-domainstart-instancestop-instance を使用したほうが便利です。

最初に設定したサーバー「server1」を起動すると、デスクトップ上のコマンドウィンドウにイベントログの内容が表示されます。アプリケーションサーバーインスタンスのイベントログの内容をデスクトップに表示するかどうかは、インスタンスごとに設定できます。この機能を無効にする方法については後述します。

2. アプリケーションサーバーの起動中に、「Windows タスクマネージャ」を開いて起動プロセスが完了することを確認します。アプリケーションサーバーの通常操作ではこの作業を行う必要はありません。 これは、アプリケーションサーバーの起動時に実際に行われている処理を確認する際に必要なだけです。

「Windows タスクマネージャ」を起動する手順は次のとおりです。

2a. タスクバーの何も表示されていない場所を右クリックし、「タスクマネージャ」を選択します。

Ctrl、Alt、Delete の各キーを同時に押して「タスクマネージャ」を選択します。Ctrl、Shift、Esc の各キーを同時に押しても、「Windows タスクマネージャ」を起動できます。

2b. 「Windows タスクマネージャ」が起動したら、「プロセス」タブをクリックしてシステムで実行中のすべてのプロセスを表示します。

2c. 「イメージ名」列のタイトルをクリックすると、プロセスがアルファベット順にソートされます。次の図では、最初に設定したアプリケーションサーバーの環境が 6 つのプロセスから構成されていることがわかります。

Windows タスクマネージャに表示されたアプリケーションサーバープロセス

アプリケーションサーバーを完全に停止するには、次のプログラムグループにアクセスします。

「スタート」->「プログラム」->「Sun Microsystems」->「Sun ONE Application Server 7」->「Stop Application Server」

これにより、管理サーバーと設定済みアプリケーションサーバーインスタンスの両方が停止します。

情報アイコンヒント :「Stop Application Server」を選択すると、asadmin コマンド行ユーティリティのサブコマンド「stop-appserv」が実行されます。このサブコマンドは、マシン上のすべての管理ドメインの管理サーバーとアプリケーションサーバーインスタンスを両方とも停止しようとします。

次の項では、Windows サービスを使ってアプリケーションサーバーを起動する方法について説明します。

Windows サービスの使用

アプリケーションサーバーをインストールすると、管理サーバー、および最初に定義した「server1」アプリケーションサーバーインスタンスの起動および停止を制御する複数の Windows サービスが定義されます。この項では、これらのサービスを使ってアプリケーションサーバープロセスを制御する方法について説明します。

1. Windows のデスクトップで「スタート」->「設定」->「コントロールパネル」を選択します。

2. コントロールパネルが表示されたら、「管理ツール」をダブルクリックします。

Windows のコントロールパネル

3.「サービス」をダブルクリックし、システムにインストールされているサービスを表示します。

Windows 管理ツール

4. システムに定義されているすべてのサービスが表示されます。 下方向にスクロールして Sun Application Server のエントリを表示します。

Windows サービス

管理サーバー用の Windows サービスと最初に設定したアプリケーションサーバーインスタンス (「server1」) のサービスがある点に注目してください。前の練習で起動した管理サーバーとアプリケーションサーバーインスタンスが稼動中であれば、「状態」列に表示される各サービスの状態は「開始」となります。

5. 「Windows タスクマネージャ」を起動し、システム上で実行中のプロセスを確認します。

6. 「サービス」ウィンドウで管理サーバーとして「Sun Application Server 7」を選択し、右クリックして「停止」を選択します。

関連するプロセスが終了することを「Windows タスクマネージャ」で確認します。

7. アプリケーションサーバーインスタンス「server1」についても同じ手順を繰り返します。

アプリケーションサーバーインスタンス「server1」を停止すると、デスクトップのイベントログウィンドウが非表示になります。

8. 管理サーバーとアプリケーションサーバーのインスタンスを停止し、Windows サービスを使って起動し直します。サービスを右クリックしたとき「停止」コマンドの代わりに「開始」コマンドを選択します。

「Windows タスクマネージャ」を起動しておけば、関連するプロセスが開始されることを確認できます。

アプリケーションサーバーインスタンス「server1」のサービスを開始すると、そのインスタンスのイベントログウィンドウがデスクトップに表示されます。

情報アイコンWindows サービスの作成 :アプリケーションサーバーのインスタンスを作成または削除すると、それに対応する Windows サービスも作成または削除されます。作成直後の Windows サービスの「スタートアップの種類」は、「手動」に設定されています。つまり、Windows を再起動したときにそのサービスは自動的に起動されません。 必要に応じて「スタートアップの種類」を「自動」に変更してください。こうすることにより、Windows を再起動したときにアプリケーションサーバーに関連するプロセスが自動的に開始されます。このためには、サービスを 1 つ選択して右クリックし、「プロパティ」を選択します。「スタートアップの種類」で「自動」を選び、「OK」をクリックします。

サンプルアプリケーションを配備して実行する前に、「サンプルアプリケーションの使用方法」で概要を確認してください。

前へ 開始 次へ