| Oracle® Business Intelligence Applications Informatica PowerCenterユーザーのためのインストレーション・ガイド リリース7.9.6.3 B66690-01 |
|
![]() 前 |
![]() 次 |
この項では、バージョン管理されたInformaticaリポジトリ(Oracle BI Applicationsに含まれます)について説明します。この項の内容は次のとおりです。
リリース7.9.6.3のOracle BI Applicationsでは、次の2つのInformaticaリポジトリ・ファイルがインストールされます。
Oracle_BI_DW_Base.rep
Oracle_BI_DW_Teradata.rep
バージョン管理されたファイルを使用するには、「Team based Development」オプションが必要です。このオプションはオラクル社が提供するOEMライセンスに含まれています。また、標準マッピングを拡張または変更する場合、チェックアウトしてInformaticaリポジトリへの変更を確認する必要があります。DACでは有効なチェックイン・オブジェクトのみをInformaticaリポジトリから選択して実行します。
Oracle BI Applicationsでは、オブジェクトのラベル付けに標準的な方法が使用されるようになりました。たとえば、標準のInformaticaオブジェクトには「Oracle Business Intelligence Applications Release 7.9.x」というラベルが付けられます。このラベルは、リリースの更新で行われた変更を追跡および比較する際に役立ちます。Informaticaでは、バージョン管理されたリポジトリ・ファイルを他の場所でバージョン管理されていないリポジトリとして復元することはできません。そのため、この変更は一方向にのみ有効です。
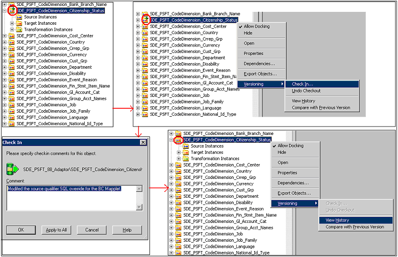
バージョン管理されているInformaticaリポジトリで作業する際には、リポジトリ・オブジェクトをチェックアウトしてから変更し、変更内容をチェックインする必要があります。また、標準マッピングを拡張または変更する場合は、変更対象リポジトリ・オブジェクトをチェックアウトして適切な変更を行ってから、変更内容をチェックインする必要があります。この処理については次で説明し、次のスクリーンショットに示されています。赤い矢印はアクション・フローを示します。
Informaticaリポジトリでの変更内容のチェックアウトおよびチェックインのワークフローは次のとおりです。
開発者は、修正するオブジェクトをチェックアウトします。
次のスクリーンショットのオブジェクト上で表示されている緑色の矢印を確認してください。
開発者は変更を行い、オブジェクトを検証して保存すると、その変更をチェックインできます。
緑色の矢印の表示は、そのオブジェクトがまだチェックアウト中であることを示しています。
開発者は強制チェックイン・コマンドを入力して、最終的にチェックインします。
ここで、オブジェクトはチェックインされます。
ここで緑色の矢印が消えて、現在のバージョンがチェックインされ、(DACなどで)他の開発者が使用および表示できることが示されます。さらに、開発者がバージョンを比較したり、このオブジェクトの履歴を表示できます。
この変更より前のバージョンも、追跡のためにリポジトリに保存されます。リポジトリ・オブジェクトの変更の追跡以外に、Informaticaではバージョン管理リポジトリでのクエリーやラベリングなどのさらに有用な機能が用意されています。バージョン管理オブジェクトで作業する方法の詳細は、Informatica製品ガイドを参照してください。
