| Oracle® Fusion Middleware Oracle Warehouse BuilderからOracle Data Integratorへの移行 12c (12.1.3) E59398-01 |
|
![]() 前 |
![]() 次 |
この章では移行の要件をリスト表示し、移行に使用する構成ファイルの作成方法を説明します。
内容は次のとおりです。
移行はLinuxおよびWindows (64-bit x86)システムでのみサポートされています。移行前に、次の要件を満たしていることを確認してください。
OWB 11.2.0.3または11.2.0.4がインストールされていること(さらに、移行パッチが適用されていること。注意: 環境に適用する最新の移行パッチを取得するには、Oracleサポートに問い合せてください。)
ODI 12.1.2.0.1バンドル・パッチ(パッチ番号17836908)が適用されたODI 12.1.2、またはODI 12.1.3があること
OWBワークスペースがあること
ODIリポジトリがあること(移行モードがFAST_CHECKの場合、この前提条件は省略可能です。)
ODI_HOMEおよびJAVA_HOME環境変数が設定されていること。ODI_HOME変数は、/home/oracle/MiddlewareなどODIインストール・ディレクトリに設定する必要があります。JAVA_HOME変数は、/java/jdk1.7.0_25/などJDKインストール・ディレクトリに設定する必要があります。OWBのスタンドアロン・バージョンを使用している場合、JAVA_HOME環境を設定する必要はありません。
移行ユーティリティ構成ファイルが作成されていること
また、次の情報があるか確認してください。
ODIマスター・リポジトリ・パスワード(移行モードがFAST_CHECKの場合、この前提条件は省略可能です。)
ODIユーザー・パスワード(移行モードがFAST_CHECKの場合、この前提条件は省略可能です。)
OWBワークスペース所有者のパスワード
移行ユーティリティ構成ファイルのフルパスおよびファイル名
|
注意: 必要なパッチはMy Oracle Support ( |
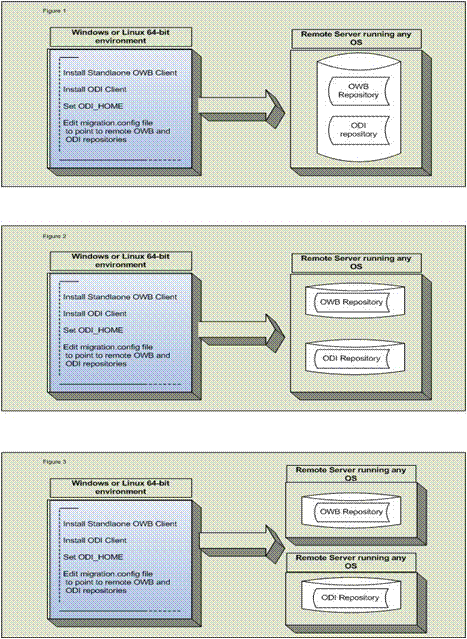
OWBリポジトリがWindows 64ビットでもLinux 64ビットでもない環境に存在する場合は、OWBクライアントとODIクライアントの両方を同じマシンにインストールする必要があります。ODIホームを指すようにODI_HOME環境変数を設定します。migration.configファイルですべてのパラメータが正しく設定され、リポジトリの正しい場所を指している必要があります。
リモート・リポジトリに対して実行される移行ユーティリティ
次の図に示すようにリポジトリがリモートにある場合、3つの異なるシナリオが考えられます。

最初の場合は、リポジトリを同じサーバーおよび同じデータベース上に配置できます。
2つ目の場合は、リポジトリを同じサーバーの異なるデータベース上に配置できます。
3つ目の場合は、リポジトリを異なるサーバー上に配置できます。
移行前に、移行の実行に使用する構成ファイルをまず作成する必要があります。構成ファイルはテキストベースのプロパティ・ファイルで、接続情報とその他の詳細が含まれています。
内容は次のとおりです。
移行ユーティリティ構成ファイルがより簡単に作成できるように、テンプレート・ファイルが提供されています。手始めにこのテンプレートを使用して、特定の環境および必要性にあわせて設定を編集します。
テンプレート・ファイルの名前はmigration.configで、OWB_HOME/bin/adminディレクトリにあります。OWB_HOMEはOWBのインストール・ディレクトリです。
移行ユーティリティ構成ファイルの作成方法は、次のとおりです。
テキスト・エディタでmigration.configファイルを開きます。
特定の環境および必要性にあわせて設定を編集します。各パラメータの詳細は、「構成ファイルのパラメータ」を参照してください。
ファイルを保存します。ファイルには好きな名前を付けることができ、好みの場所に保存できます。
ファイル名とファイル・パスをメモします。この情報は移行ユーティリティを実行する際に必要です。
表2-1に、移行ユーティリティ構成ファイルのパラメータをリストします。
表2-1 移行ユーティリティ構成ファイルのパラメータ
| パラメータ | Mandatory | 説明 |
|---|---|---|
|
|
はい |
ODIマスター・リポジトリ接続用のユーザー名。 |
|
|
はい |
ODIマスター・リポジトリへの接続に使用するJDBC URL。このURLは、次のいずれかの文字を含む場合、引用符を付ける必要があります。
デフォルト値は |
|
|
はい |
ODIマスター・リポジトリへの接続に使用するJDBCドライバ。 デフォルト値は |
|
|
はい |
ODIのスーパーバイザ・ユーザー名。 デフォルト値は |
|
|
はい |
ODI作業リポジトリへの接続に使用するユーザー名。 デフォルト値は |
|
|
はい |
OWBワークスペース所有者。 |
|
|
はい |
OWBワークスペースへの接続に使用するURL。 デフォルト値は |
|
|
はい |
接続先のOWBワークスペースの名前。次の形式の1つを使用して指定します。
移行ユーティリティを使用して一度に移行できるワークスペースは1つです。このパラメータ(および必要に応じて他のパラメータ)を編集して、移行する各ワークスペースに対して移行ユーティリティを実行します。 ワークスペース所有者が所有するワークスペースが1つのみの場合は、このパラメータを指定する必要はありません。 ワークスペース所有者が複数のワークスペースを所有しており、このパラメータに値が指定されていない場合は、エラーが返されます。ワークスペースにワークスペース所有者と同じ名前がある場合は、ワークスペースが移行されます。 指定したワークスペースが存在しない場合、接続に失敗します。 |
|
|
いいえ |
移行ユーティリティ・ログ・ファイルへのフルパスで、移行ユーティリティの実行時に生成されます。 ログ・ファイルと同じ接頭辞に このパラメータは、ログ・ファイルとレポート・ファイルの両方の名前と場所を指定するために使用します。パスを指定しない場合は、ログ・ファイルとレポート・ファイルが同じディレクトリに生成され、そこから移行ユーティリティが実行されます。たとえば、OWB_HOME これらのファイルの詳細は、「ログ・ファイルおよびレポート・ファイルの確認」を参照してください。 |
|
|
いいえ |
移行ユーティリティ除外レポートに含まれるコンテンツ。次のオプションがあります。
デフォルト値は |
|
|
いいえ |
移行モード。次のオプションがあります。
デフォルト値は テスト移行を実行するための |
|
|
いいえ |
ODIリポジトリに同じ名前のオブジェクトがすでに存在する場合にオブジェクトを移行するかどうかを示します。このパラメータには、2つのオプション(
|
|
|
いいえ |
依存オブジェクトを移行対象として選択したオブジェクトとともに移行するかどうかを制御します。 デフォルト値は 再帰的依存性は、 マッピング |
|
|
いいえ |
エラーの発生時に移行プロセスを続行するか、停止するかを示します。
デフォルト値は |
|
|
いいえ |
OWBマッピングのプロパティ デフォルト値は |
|
|
いいえ |
バインドされていない演算子(コード・テンプレート・マッピングを除く)を含むマッピングを移行するかどうかを決定します。バインドされていない演算子には、外部表、表、ビュー、マテリアライズド・ビュー、参照およびプラガブル・マッピングが含まれます。
バインドされていないプラガブル・マッピング演算子の場合は、ODI再使用可能マッピングが デフォルト値は |
|
|
いいえ |
移行するOWBオブジェクトを指定します。 デフォルト値はワイルド・カード・アスタリスク( 特定のオブジェクトの移行に関する詳細は、「OWBワークスペースの特定のオブジェクトの移行」を参照してください。 |
|
|
いいえ |
一度に処理または移行されるマッピングの数を示します。 OWBワークスペースにあるマッピングの数が非常に多い場合に、このパラメータを使用してメモリー不足の問題が発生しないようにします。 デフォルト値は |
サンプルの移行ユーティリティ構成ファイルの値の例を次に示します。
2-1 移行ユーティリティ構成ファイルのサンプル
ODI_MASTER_USER=ODIREP ODI_MASTER_URL=jdbc:oracle:thin:@localhost:1521:machine ODI_MASTER_DRIVER=oracle.jdbc.OracleDriver ODI_USERNAME=SUPERVISOR ODI_WORK_REPOSITORY_NAME=WORK0 OWB_WORKSPACE_OWNER=rep_0 OWB_URL=localhost:1521:machine.oracle.com OWB_WORKSPACE_NAME=REP_0_WS_0 MIGRATION_LOG_FILE=/tmp/migration.log MIGRATION_REPORT_INCLUDE=ALL MIGRATION_MODE=RUN MIGRATION_STRATEGY=CREATE MIGRATE_DEPENDENCIES=TRUE STOP_ON_ERROR=FALSE SPLIT_JOIN_FOR_ANSI_SYNTAX=TRUE MIGRATE_UNBOUND_OPERATOR=TRUE MIGRATION_OBJECTS=PROJECT.MY_PROJECT FLUSH_BATCH_SIZE=50