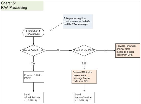
RAA Processing Error Resolution Flowchart
Figure 1
shows an error resolution flowchart that illustrates where RAA Processing errors can occur.
Note:
See
Policy DRA Error Resolution Flowchart Summary
for the entire business logic flowchart summary.
RAA Processing Error Resolution Flowchart
Parent topic:
Policy DRA Error Resolution Flowchart Summary