Configuring Siebel Business Applications > Configuring Multi-Value Group, Association, and Shuttle Applets > About Association Applets >

How Siebel CRM Calls an Association Applet from a Master-Detail View


Siebel CRM can call an association applet from a master-detail view where the underlying business components possess a many-to-many relationship. The association applet lists the records from the business component. The user can use the Find or Starting With control to choose one or more records, and then click OK to associate the chosen records with the parent record.

Viewing an Example of an Association Applet That Siebel CRM Calls from a Master-Detail View

You can view an example of an association applet that Siebel CRM calls in a master-detail view.

To view an example of an association applet that Siebel CRM calls from a master-detail view

  1. In the Siebel client, click the Opportunities screen tab, and then click the Opportunities List link.
  2. In the My Opportunities list, click a link in the Opportunity Name column.
  3. In the Contacts list, click Menu, and then click New Record.

    Siebel CRM displays the Add Contacts dialog box. This dialog box is defined as the Contact Assoc Applet association applet.

  4. Click the application menu, click Help, and then click About View.

    Note that the Opportunity Detail - Contacts View is the master-detail view.

  5. Click OK.
  6. Click the Contacts screen tab, and then click the Contacts List link.
  7. In the My Contacts list, click a link in the Last Name column.
  8. Click the More Views down arrow, and then choose Opportunities.
  9. Click the application menu, click Help, and then click About View.

    Note that the Contacts Detail - Opportunities View is a master-detail view that displays the inverse of the parent-child relationship you viewed in Step 4.

  10. Click OK.
  11. In the Opportunities list, click Menu, and then click New Record.

    If you click New Record, then Siebel CRM displays the Add Opportunities dialog box that allows you to choose an existing opportunity record and insert it, or to create a new opportunity record. If you click New, then Siebel CRM creates a new opportunity and allows you to enter data for the new record in the Opportunities list.

How Siebel CRM Creates an Association Applet It Calls from a Multi-Value Group Applet

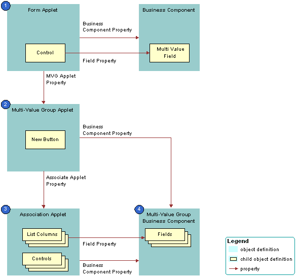
Figure 53 describes how Siebel CRM creates an association applet that it calls from a multi-value group applet.

Figure 53. How Siebel CRM Creates an Association Applet It Calls from a Multi-Value Group Applet
Explanation of Callouts

Siebel CRM uses the following objects to create an association applet that it calls from a multi-value group applet:

  1. Form applet. Contains one or more text box controls that display a multi-value field. If the user clicks the MVG button, then the MVG Applet property of each of these text box controls identifies the multi-value group applet that Siebel CRM calls.
  2. Multi-value group applet. Includes the list of records that Siebel CRM assigns to the multi-value field in the form applet. The Associate Applet property in the multi-value group applet identifies the association applet that Siebel CRM calls.
  3. Association applet. Includes the list of records that are available to associate to the parent record. The association applet includes the following properties:
    • Type property set to Association List. Indicates the applet is an association applet.
    • Class property set to CSSFrameList. Indicates the applet is a list applet. The association applet is configured as a predefined list applet, with a List child object that includes List Object child objects.
  4. Multi-value group business component. Stores the detail multi-value group records for each parent business component record. The multi-value group business component supplies records to the multi-value group applet and the association applet.
Configuring Siebel Business Applications Copyright © 2016, Oracle and/or its affiliates. All rights reserved. Legal Notices.