Siebel Field Service Integration to Oracle Real-Time Scheduler Implementation Guide > How the Connector Updates Employee Data in Real Time > Integration Flows That Update Employee Data in Real Time >

Integration Flow That Updates or Inserts an Employee Record


If Oracle Real-Time Scheduler is optimizing a service region, and if a new employee record is added to the service region, or if an update is made to an existing employee record, then Siebel CRM makes a Web service call to Oracle Fusion Middleware. This middleware creates or updates the employee record in Oracle Real-Time Scheduler.

Figure 8 illustrates the integration flow to update or insert an employee record. This flow uses Simple Object Access Protocol (SOAP) over Hypertext Transfer Protocol (HTTP) for all interactions with Siebel CRM and Oracle Real-Time Scheduler.

Figure 8. Integration Flow to Update or Insert an Employee Record

Explanation of Callouts

To transfer an employee record, a significant amount of processing occurs in the composite. For brevity, this topic describes an overview of this flow. To transfer an employee record, Siebel Field Service Integration to Oracle Real-Time Scheduler does the following:

  1. Receives input from Siebel CRM.
  2. Determines if the employee record is associated with a valid start and end location:
    • If the address association is present on the employee record, then it continues to Step 3.
    • If a valid start or end location are not present, then it sends a reply that the start address or end address is not valid, and then immediately exits this process. This integration assumes the following:
      • It is sufficient to check if the employee is associated with a start address and end address, and that it is not necessary to examine the address for authenticity.
  3. Determines if the employee time zone is present in the input data, and then does one of the following:
  4. Determines if the employee schedule ID is present in the input data, and then does one of the following:
    1. If the employee schedule ID is present, then it refers to the cross reference table to verify whether the Schedule has been transferred to Oracle Real-Time Scheduler.
    2. If not, then the integration will call the Siebel inbound web service to get the Schedule details and transfer the Schedule to Oracle Real-Time Scheduler by invoking another composite. An entry will be made in the Cross Reference table for this Schedule ID.
  5. Calls the M1-EmployeeMaintenance Web service method to update the employee in Oracle Real-Time Scheduler.

    If the start date of the scheduling availability of the employee is not present in the request, then the flow sets the employee start date to the current system date before it makes the Web service call to Oracle Real-Time Scheduler.

    The Employee Address to be transferred will be decided based on the Start Shift From and End Shift At fields in the employee record. If the Start Shift From field value is Home, then the integration will transfer the Start Home Address. If the Start Shift From field value is Depot, then the integration will transfer Start Depot Address. Similarly, the End Home Address or End Depot Address values will be transferred based on the End Shift At field value.

  6. Sends the output from the M1-EmployeeMaintenance Web Service to Siebel CRM.

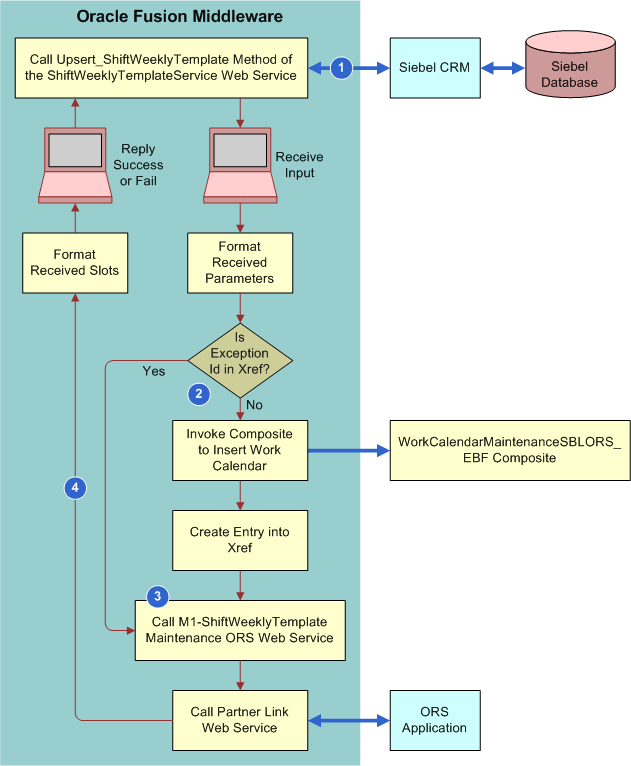
Figure 9 illustrates the integration flow to update or insert a Shift Weekly Template. This flow uses Simple Object Access Protocol (SOAP) over Hypertext Transfer Protocol (HTTP) for all interactions with Siebel CRM and Oracle Real-Time Scheduler.

Figure 9. Integration Flow That Updates or Inserts a Shift Weekly Template

Explanation of Callouts

  1. Receives input from Siebel CRM.
  2. Determines if the Exception Id is present in the input data and then does one of the following:
    • If the Exception Id is present, then it refers to the cross reference table to verify whether the Exception has been transferred to Oracle Real-Time Scheduler.
    • If not, then the integration will call the Siebel Inbound web service to get the Exception Details along with Exception hours and transfer the Exception to Oracle Real-Time Scheduler by invoking another composite. An entry will be made in the Cross Reference table for this Exception Id.
  3. Calls M1-ShiftWeeklyTemplateMaintenance Service to create Shift Weekly Template in Oracle Real-Time Scheduler based on the following logic:
    • For each day, integration will consider the Shift Start time of the record with Shift Start Flag set to Y and consider the Shift End Time of the last record of that same day.
    • Any time gap between the same day records will be considered as Breaks and the Shift Weekly Template will be updated accordingly at Oracle Real-Time Scheduler.
  4. Sends the output from the M1-ShiftWeeklyTemplateMaintenance Web Service to Siebel CRM.

Figure 10 illustrates the integration flow to update or insert a work calendar. This flow uses Simple Object Access Protocol (SOAP) over Hypertext Transfer Protocol (HTTP) for all interactions with Siebel CRM and Oracle Real-Time Scheduler.

Figure 10. Integration Flow to Update or Insert a Work Calendar

Explanation of Callouts

  1. Receives input from Siebel CRM.
  2. Calls M1-WorkCalendarMaintenance Service to create a Work Calendar in Oracle Real-Time Scheduler. This integration supports only Non-working exceptions at the Schedule level. Exception Hours with Working Flag set to Y will not be synchronized to Oracle-Real Time Scheduler.
  3. Sends the output from the M1-WorkCalendarMaintenance Web Service to Siebel CRM.

How Oracle Real-Time Scheduler Determines Whether or Not to Synchronize a Schedule

The cross reference stores the Schedule ID of those Schedules which are already transferred to Oracle Real-Time Scheduler.

When Siebel Field Service Integration to Oracle Real-Time Scheduler transfers an employee record from Siebel CRM to Oracle Real-Time Scheduler, it determines whether the Schedule ID associated with the Employee exists in the cross reference and then does the following:

  • If it finds an entry, then it does not invoke the flow to transfer the Schedule to Oracle Real-Time Scheduler.
  • If it does not find an entry, then it does the following:
    • Calls a Siebel Inbound Web Service by passing the Schedule ID as an input parameter to get the details of that Schedule.
    • Invokes the integration flow with the Schedule details received to transfer the Schedule to Oracle Real-Time Scheduler.
    • Writes an entry into the cross reference that states whether this integration created the schedule in Oracle Real-Time Scheduler.

How Oracle Real-Time Scheduler Handles the Time Zone

This integration maps the Standard Abbreviation as well as the Name of the Siebel side Time Zone for the corresponding Time Zone code in the SBL_ORS_TimeZoneMapping.dvm in Oracle Real-Time Scheduler.

How Oracle Real-Time Scheduler Associates an Employee Record with a Service Area

This integration uses the ORS Default Service Area with Srv regn parameter in the domain value map (DVM). This integration does the following:

  • If you set this parameter to YES, then this integration associates the transferred employee to a Service Area with the same name as the service region.
  • If you set this parameter to NO, then this integration does not associate the transferred employee to a Service Area.
  • If this parameter is not defined, then this integration will associate the employee with the Service Area that is the same as the Service Region defined in the Preferred Service Area.

How Oracle Real-Time Scheduler Uniquely Identifies an Employee Record

This integration maps the Siebel ROW_ID to the Host External ID in Oracle Real-Time Scheduler to uniquely identify an employee record.

How Oracle Real-Time Scheduler Synchronizes Employee Exceptions

Employee Exceptions are sent along with the Employee details, but they are handled differently in Oracle Real-Time Scheduler based on their type.

  • Non-working Exception Without Address. Non-working exceptions without any address associated with it will be considered as Leaves in Oracle Real-Time Scheduler.
  • Non-working Exceptions With Address. Non-working exceptions with an address associated with it are considered as a Meeting type Period of unavailable in Oracle Real-Time Scheduler.
  • Working Exception. For Working exceptions (with Working flag set to Y in Siebel CRM), new Shifts will be created for that Crew in Oracle Real-Time Scheduler.

How Oracle Real-Time Scheduler Synchronizes Employee Skills

Employee Skills are sent along with the Employee details but they are handled differently in Oracle Real-time Scheduler. Skills will be created as Attributes first in Oracle Real-time Scheduler and then will be associated with an Employee or Crew. If no expertise Level is defined in Siebel CRM for a Skill Item, then this integration will use SBL_Expertise_Code_Definition.dvm to look up the value provided for DEFAULT parameter and pass that skill level to Oracle Real-time Scheduler.

DVM That Updates or Inserts an Employee Record

Table 35 describes the DVM to update or insert an employee record.

Table 35. DVM That Updates or Inserts an Employee Record
DVM
Description

SBL_ORS_Parameter_Definition.dvm

This integration uses the following DVM parameters:

  • ORS-Default Service Area with Srv Regn
  • ORS-Relative Rank of DEFAULT Expertise

SBL_Expertise_Code_Definition.dvm

This integration uses this DVM to get the expertise level for corresponding expertise code from Siebel CRM.

WSDL That Updates or Inserts an Employee Record

This integration uses the Upsert_Employee WSDL operation to update or insert an employee record. For more information, see Integration Services.

Siebel Field Service Integration to Oracle Real-Time Scheduler Implementation Guide Copyright © 2018, Oracle and/or its affiliates. All rights reserved. Legal Notices.