Go to main content

Oracle® Developer Studio 12.6 发行版的新增功能

退出打印视图

更新时间: 2017 年 7 月
 
 

与 Docker 进行交互

本节介绍了使用 Oracle Developer Studio IDE 与 Docker 进行交互的步骤。

如何使用 Oracle Developer Studio IDE 与 Docker 进行交互。

用户可以对在其本地计算机上或在远程计算机上运行的 Docker 守护进程执行以下任务。不过,与在远程计算机上运行的 Docker 守护进程进行交互提供了将 Oracle Developer Studio IDE 用于云环境的其他机会。

  1. 使用 http 连接到 Docker 守护进程。
    image:使用 IDE 连接到 Docker

    分别在 Name(名称)URL 字段下指定 Docker 的名称和 URL,然后单击 Finish(完成)

  2. Services(服务)视图中,将会显示新节点,可以使用该节点从 Docker Hub 中搜索和下载任何映像。
    image:从 Docker Hub 中下载映像
  3. Projects(项目)视图中,右键单击 Dockerfile,然后单击 Build(构建)来构建映像。在 Build Image(构建映像)窗口中,选择 Build Context(构建上下文)并输入详细信息。
    image:构建映像
  4. 运行 Docker 容器。使用 IDE 终端与容器进行交互。
    image:运行 Docker 容器
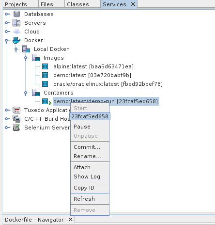
  5. Services(服务)视图中,右键单击容器来管理容器。
    image:管理容器