この章では、Oracle Enterprise Manager Cloud Control (Cloud Control)を使用してベアメタル・サーバー上のLinuxをプロビジョニングする方法を説明します。この章の具体的な内容は次のとおりです。
ヒント:
ベアメタル・ボックス上のLinuxのプロビジョニングを開始する前に、ステージング・サーバーの優先資格証明を設定することをお薦めします。そうしない場合は、資格証明の設定の手順に従って優先資格証明を設定します。参照ホストを使用する場合は、参照ホストの資格証明も設定します。Linuxをプロビジョニングするデプロイメント・プロシージャを構成するときに、優先資格証明も設定できます。
注意:
Linuxのプロビジョニング操作を開始する前に、sudo権限を構成してください。sudo権限の構成の詳細は、資格証明の設定を参照してください。
このセクションでは、この章に取り組むための手引きとして、Linuxオペレーティング・システムのプロビジョニング手順の概要を説明します。このセクションは、Linuxオペレーティング・システムのプロビジョニングを成功させるために必要な一連の処理を理解するためのドキュメント・マップと考えてください。各手順の参照リンクをクリックすると、詳細情報が説明されている関連セクションが表示されます。
表37-1 Linuxオペレーティング・システムのプロビジョニングの概要
| 手順 | 説明 | 参照リンク |
|---|---|---|
手順1 |
サポートされているリリースの把握 プロビジョニングがサポートされているLinuxのリリースを確認します。 |
|
手順2 |
ユースケースの把握 この章ではLinuxのプロビジョニングについて説明します。Linuxのプロビジョニングのユースケースを理解します。 |
|
手順3 |
インフラストラクチャの設定 Linuxのプロビジョニングを実行する前に、プロビジョニング環境の設定、必須パッチの適用およびOracleソフトウェア・ライブラリの設定などの前提条件を満たす必要があります。 |
|
手順4 |
Linuxのプロビジョニング ベアメタル・ボックス上のLinuxをプロビジョニングします。 |
|
弊社のデータ・センターにおいて低コストのサーバーが普及したことにより、一連の管理上の課題が新たに発生しました。一般に認められている問題には、オペレーティング・システムとソフトウェアのデプロイ全体にわたる整合性および互換性の管理の難しさ、サーバー・ドリフトおよびセキュリティの脆弱性によるコンプライアンスの欠如、ソフトウェアのデプロイの難しさ、業務のコストの高さ、環境のワークロード変化への適応の難しさがあります。これらの結果として、システム管理者およびDBAはソフトウェアとサーバーのプロビジョニング業務に多大な時間を費やすことが余儀なくされます。
ソフトウェアおよびサーバー管理の課題に対するオラクル社の答えは、Enterprise Manager Cloud Controlに組み込まれるアプリケーションである、ベア・メタル・プロビジョニング・アプリケーションです。このアプリケーションは、ソフトウェアおよびサーバーを迅速かつ効率的にプロビジョニングすることで、すべてのデータ・センターおよびサーバー・ファームの課題に対応します。ベアメタル・サーバーとライブ・サーバーの両方をプロビジョニングするために標準化されたPXE (Pre Boot Execution環境)ブート・プロセスが使用されます。このプロセスにはロール・ベースのユーザー・インタフェースが用意されているため、ゴールド・イメージの作成、無人の自動インストールの開始が容易になります。
この項の内容は次のとおりです。
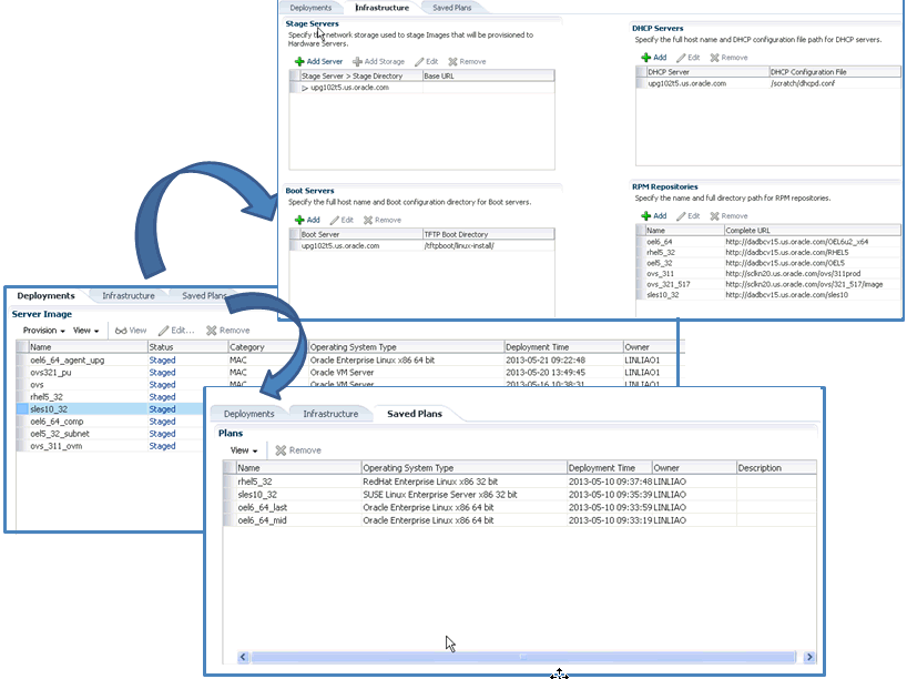
「ベアメタル・プロビジョニング」ページにアクセスするには、「エンタープライズ」メニューから「プロビジョニングとパッチ適用」を選択し、「ベアメタル・プロビジョニング」をクリックします。「ベアメタル・プロビジョニング」ホームページに、次のタブが表示されます。
図37-1 「ベアメタル・プロビジョニング」ホームページ

「デプロイ」タブでは、ベアメタル・ボックス上のLinuxオペレーティング・システムまたはOracle VM Serverをプロビジョニングできます。このページの「サーバー・イメージ」セクションには、プロビジョニングされたサーバーがすべて表示されます。
「インフラストラクチャ」では、ベアメタル・マシンのプロビジョニングに必要なインフラストラクチャを設定できます。ステージング・サーバー、ブート・サーバー、DHCPサーバーおよびRPMリポジトリの詳細は、ベアメタルのプロビジョニング環境を参照してください。これらの各サーバーの設定および構成方法の詳細は、「ベアメタル・プロビジョニングで使用するインフラストラクチャの設定」を参照してください。
「保存済計画」タブでは、将来実行する場合に備えて、必須属性値をすべて含むテンプレートとして保存されているデプロイメント・プロシージャをすべて表示できます。ただし、これらの計画はこのタブでのみ表示できます。この保存済計画を実行するには、「ベアメタル・サーバー上のLinuxオペレーティング・システムのプロビジョニングにおける保存済計画の使用」を参照してください。
プロビジョニング・アプリケーションをサポートするために、データ・センター内のデプロイメント環境を一定の方法で設定する必要があります。プロビジョニング・アプリケーションを使用する前に、Cloud Controlおよびプロビジョニング・アプリケーションをホスティングするOracle Management Server (OMS)以外にも、次を設定および構成する必要があります。
アプリケーションの主要要件の1つには、ハードウェア・サーバーが(ローカル・ブート・デバイスからではなく)ネットワークを介して起動するための機能があります。ブート・サーバーは、指定されたハードウェア・サーバーがネットワークを介して起動することを求めるリクエストを処理できるよう設定する必要があります。ブート・サーバーは、Cloud Controlターゲットであるとともに、ネットワークを介してハードウェア・サーバーからのBOOTPおよびTFTP (Trivial File Transfer Protocol)リクエストを受信できる必要があります。DHCP/TFTPの組合せを使用したブート・サーバーの設定の詳細は、ブート・サーバーとDHCPサーバーの設定を参照してください。また、ブート・サーバーの構成を参照してください。また、ブート・サーバーの設定を行う前に、DHCP、PXEおよびRedhat Kickstartテクノロジについても確認することをお薦めします。PXEの詳細は、PXEブートおよびKickstartテクノロジについてを参照してください。
ハードウェア・サーバーのイメージのプロビジョニング中、必要なバイナリおよびファイルがステージング・サーバーに最初に転送されます。これはステージング・フェーズと呼ばれ、ネットワークを介してインストールされるイメージの準備を行い、インストール可能または実行可能なソフトウェア要素を、ネットワークを介してプロビジョニングされるターゲットのハードウェア・サーバーに公開します。
プロビジョニング・アプリケーションには、ステージングに関連するすべてのアクティビティを実行できるステージング・サーバーが少なくとも1つ必要です。ステージング・サーバーもCloud Controlターゲットである必要があります。ステージング・サーバーの設定の詳細は、「ステージング・サーバーの設定」を参照してください。また、ステージング・サーバーの構成を参照してください。
プロビジョニング・アプリケーションは、オペレーティング・システムとしてRPMリポジトリからRPMを取得します。プロビジョニング・アプリケーションで使用するために少なくとも1つのリポジトリを設定する必要があります。ネットワークの観点からは、RPMリポジトリはターゲット・マシンにできるだけ近づけることをお薦めします。これで、RPMをRPMリポジトリからハードウェア・サーバーに転送する時間を短縮することにより、インストール時間を大幅に短縮できます。物理的に異なる場所に複数のハードウェア・サーバー・グループが点在する場合、これらの場所ごとに1つのRPMリポジトリを配置することをお薦めします。RPMリポジトリの設定の詳細は、「RPMリポジトリの設定」を参照してください。また、「RPMリポジトリの構成」も参照してください。
Cloud Controlでは、次のオペレーティング・システムの32ビット版および64ビット版のベアメタル・プロビジョニングがサポートされます。
SuSE Linux (SLES) 10
Oracle VM Server (OVS) 3.0.x、Oracle VM Server 3.1.x、Oracle VM Server 3.2.x、Oracle VM Server 3.3.x、Oracle VM Server 3.4.x
ここでは、ベアメタル・マシンをプロビジョニングするために必要なインフラストラクチャの設定方法について説明します。特に、次の項目について説明します。
この項の内容は次のとおりです。
次の前提条件が満たされていることを確認してから、ステージング・サーバーを設定してください。
エージェントRPMをステージングする最上位ディレクトリ(ステージング・ディレクトリ)の作成に使用するユーザーまたはロールには、rootへのSudoアクセス権が必要です。ステージング・ストレージでのSudoアクセス権を確実にするには、Cloud Controlコンソールにログインして、Sudo権限を設定します。
注意:
ステージング・サーバーがホスティングするデータの重要性および機密性のため、ステージング・サーバーに対するアクセスは最小限に制限することをお薦めします。スーパー管理者は、ステージング・サーバー上で1つのアカウントを作成し、このアカウントをCloud Control内のすべてのプロビジョニング・ユーザーが使用する優先資格証明として設定することにより、この制限を徹底できます。また、この優先資格証明は、(ORACLE_HOME所有者のグループに属する)有効なORACLE_HOME資格証明であることも必要です。
最上位ディレクトリを作成するユーザーは、ディレクトリへの書込み権限が必要です。ステージング・サーバーでの書込み権限を確実にするには、Cloud Controlコンソールにログインして、ステージング・サーバー・ホストに特権優先資格証明を設定します。
ステージング・ディレクトリの最低領域要件は、100 MBです。
ステージング・サーバーを設定し管理エージェントのRPMファイルにアクセスするには、次の手順に従います。
NFSステージング・サーバーまたはHTTPサーバーを設定します。
NFSステージング・サーバーを設定するには、「NFSステージング・サーバーの設定」を参照してください。
HTTPサーバーを設定するには、HTTPステージング・サーバーの設定を参照してください。
管理エージェントで実行しているステージング・サーバーにログインして、最上位ディレクトリを作成し、すべての管理エージェント・インストール・ファイルを格納します。
この項では、変数STAGE_TOP_LEVEL_DIRECTORYがステージング・サーバーの最上位ディレクトリの参照に使用されます。
次に例を示します。
User: aime Stage Server: upsgc.example.com Stage Directory: /scratch/stage
注意:
この場合、aimeユーザーはrootへのSudoアクセス権を持ち、/scratch/stageディレクトリでの書込み権限を持っている必要があります。管理エージェント・ファイルを作成してステージングの場所にコピーするには、OMSで次のコマンドを実行します。
For using the NFS Stage Server:
STAGE_TOP_LEVEL_DIRECTORY=/scratch/stage
For using the HTTP based Stage Server:
#STAGE_TOP_LEVEL_DIRECTORY=/var/www/html/stage
emcli get_agentimage_rpm -destination="${STAGE_TOP_LEVEL_DIRECTORY:?}" -platform="Linux x86-64"
[root@upgps1t12 stage]# pwd
/scratch/stage
[root@upgps1t12 stage]# ls
1 10 21 6 9 oracle-agt-12.1.0.2.0-1.0.x86_64.rpm
注意:
NFSが使用されている場合、ステージング・プロセスにより自動的にエージェントRPMが検出されるため、RPMのURLを指定する必要はありません。
HTTPが使用されている場合、エージェントRPMを参照するためにURLが必要です。エージェントのURLはhttp://host.example.com/agent_dir/oracle-agt-12.1.0.4.0-1.0.x86_64.rpmです。HTTPステージング・サーバーの設定の詳細は、HTTPステージング・サーバーの設定を参照してください。
インストール時には、ハードウェア・サーバーは、インストールに必要なすべてのファイルがローカル・ファイルとなるようステージング・ディレクトリをマウントします。この場合、ステージング・サーバーはNFSサーバーとして、ハードウェア・サーバーはそのクライアントとして機能します。ステージング・サーバーがNFSサーバーの場合、NFSがエクスポートするすべてのファイルは、そのクライアントで使用できる必要があり、これに対応するために、NASストレージ上のファイルに対してNASの構成が必要な場合があります。
ステージング・サーバーで次の手順を実行してください。
次のコマンドを実行して、NFSサービスをインストールします。
rpm --quiet -q nfs || yum -y install nfs
次のコマンドを実行して、ステージング・サーバーの最上位ディレクトリ(STAGE_TOP_LEVEL_DIRECTORY)をエクスポートするようNFSを構成します。
STAGE_TOP_LEVEL_DIRECTORY=/scratch/stage
echo "${STAGE_TOP_LEVEL_DIRECTORY}*(ro,sync)" >>/etc/exports
これらの変更をNFSデーモンで反映するには、次のコマンドを実行します。
service nfs restart
再起動時にNFSが起動し、稼働中であることを確認します。
chkconfig nfs on
管理エージェントをインストールします。
関連項目:
『Oracle Enterprise Manager Cloud Control基本インストレーション・ガイド』 を参照して、12.1.0.1.0以上のバージョンの管理エージェントをインストールします。
HTTPステージング・サーバーを設定するには、次の手順に従ってください。
次のコマンドを実行して、ステージング・サーバーをインストールして起動します。
rpm --quiet -q httpd || yum -y install httpd service httpd restart chkconfig httpd on
次のようにHTTPステージング・ディレクトリを作成します。
mkdir /var/www/html/stage
HTTPステージング・サーバーにアクセスするURLは次のとおりです。
http://host.example.com/stage
管理エージェントをインストールします。
関連項目:
『Oracle Enterprise Manager Cloud Control基本インストレーション・ガイド』を参照して、12.1.0.1.0以上のバージョンの管理エージェントをインストールします。
注意:
/var/www/html/stageはステージング・ディレクトリで、http://host.example.com/stageはベースURLです。注意:
ブート・サーバー、ステージング・サーバーおよびRPMリポジトリ・サーバーでは2GBのRAMを用意してください。
必要なブート・サーバー、ステージング・サーバーおよびRPMリポジトリがすでに作成されている場合、優先資格証明を設定します。
次のステップを実行し、ブート・サーバーとしてのマシンを設定します。
注意:
12.1.0.1.0以上のバージョンの管理エージェントをブート・サーバーにインストールするには、Oracle Enterprise Manager Cloud Control基本インストレーション・ガイドを参照してください。
注意:
2GBのRAMを使用することをお薦めします。
Oracle Linux RPMリポジトリには、次に示すインストール・ツリー構造が必要です。

次のようにOracle Linuxインストール・メディアを使用することにより、Oracle Linuxリポジトリを設定できます。
Oracle Linuxをhttp://edelivery.oracle.com/linuxからダウンロードします。
最初のCDのすべてのコンテンツをRoot Directoryなどのディレクトリにコピーします。
他のCD内のCluster、ClusterStorage、ServerおよびVTディレクトリのすべてのコンテンツを各ディレクトリにコピーします。
4つすべてのディレクトリに対してcreaterepoを実行します。次に例を示します。
createrepo <Root Directory>/cluster
次のようにカスタムRPMをリポジトリに追加します。
ベアメタル・マシンでプロビジョニングする必要がある参照ホストにカスタムRPMがインストールされている場合、Cluster、VT、ClusterStorageおよびServerなどのRPMが含まれるディレクトリにこれらをコピーするようにしてください。
このディレクトリでcreaterepoコマンドを実行します。次に例を示します。
createrepo ClusterStorage
/var/www/htmlに<Root Directory>ディレクトリへのシンボリック・リンクを作成します。
Apacheサーバーが実行されている場合、これで、HTTPを介してリポジトリを使用できるようになります。
ハードウェア・サーバーのイメージのプロビジョニング中、必要なバイナリおよびファイルがステージング・サーバーに最初に転送されます。これはステージング・フェーズと呼ばれ、ネットワークを介してインストールされるイメージの準備を行い、インストール可能または実行可能なソフトウェア要素を、ネットワークを介してプロビジョニングされるターゲットのハードウェア・サーバーに公開します。
プロビジョニング・アプリケーションには、ステージングに関連するすべてのアクティビティを実行できるステージング・サーバーが少なくとも1つ必要です。ネットワークの観点からは、ステージング・サーバーはターゲット・マシンにできるだけ近づけることをお薦めします。これで、イメージ・データをステージング・サーバーからハードウェア・サーバーに転送する時間を短縮することにより、インストール時間を大幅に短縮できます。物理的に異なる場所に複数のハードウェア・サーバー・グループが点在する場合、これらの場所ごとに1つのステージング・サーバーを配置することをお薦めします。ステージング・サーバーもCloud Controlターゲットである必要があります。
次の手順を実行します。
アプリケーションの主要要件の1つには、ハードウェア・サーバーが(ローカル・ブート・デバイスからではなく)ネットワークを介して起動するための機能があります。ブート・サーバーは、指定されたハードウェア・サーバーがネットワークを介して起動することを求めるリクエストを処理できるよう設定する必要があります。ブート・サーバーは、Cloud Controlターゲットであるとともに、ネットワークを介してハードウェア・サーバーからのBOOTPおよびTFTP (Trivial File Transfer Protocol)リクエストを受信できる必要があります。DHCP/TFTPの組合せを使用したブート・サーバーの設定の詳細は、「ブート・サーバーの設定」を参照してください。
次の手順を実行します。
次の手順を実行します。
/etc/dhcpd.confなど)を指定します。「OK」をクリックしますプロビジョニング・アプリケーションは、オペレーティング・システムとしてRPMリポジトリからRPMを取得します。プロビジョニング・アプリケーションで使用するために少なくとも1つのリポジトリを設定する必要があります。
次の手順を実行します。
プロビジョニング前に、次の基準が満たされていることを確認してください。
表37-2 ブート・サーバー、ステージング・サーバー、RPMリポジトリ、参照ホストのチェックリスト
| リソース名 | チェックリスト |
|---|---|
ブート・サーバー |
DHCPサーバーが起動して実行されています。
TFTPが起動して実行されています。 ブート・サーバーが、プロビジョニングするターゲット・マシンが配置されているか配置される予定の同じサブネット内にあります。 管理エージェントがインストールされています。 ブート・サーバー・マシンがCloud Control内で管理ターゲットとして表示されています。 新規PXEブート可能ボックスがブート・サーバーを実際に検出し、(イメージがまだインストールされていなくても)この起動を開始します。 |
ステージング・サーバー |
大規模な記憶域、大量かつ十分なメモリーがあります。 NASサーバーが記憶域として使用されている場合、このサーバーにはNFSのサポートが必要です。 管理エージェントがインストールされています。 ブート・サーバー・マシンがCloud Control内で管理ターゲットとして表示されています。 ターゲットにエージェントをインストールするために必要なエージェントRPMがステージングされています。 優先資格証明が設定されています。 プロビジョニングするボックス(または同じサブネット)からステージング・サーバーに到達可能です。 |
RPMリポジトリ |
RPMリポジトリがターゲット・サーバーとできるだけ近い場所にあります。 インストール・ツリー構造が「RPMリポジトリの構成」の項の説明どおりです。 RPMリポジトリがHTTPを介して使用可能です。 正確なURLを指定し、HTTPを介したRPMリポジトリのアクセスをテストします。 |
参照ホスト |
エージェントが、NFSがマウントされたディレクトリではなくローカル・ディスクにインストールされています。 優先資格証明が設定されています。 |
ソフトウェア・ライブラリ |
ソフトウェア・ライブラリに使用される共有記憶域がNFSマウント・ポイントを介してすべてのOMSサーバーからアクセスできます。 |
ソフトウェア・ライブラリを設定および構成するには、「Oracleソフトウェア・ライブラリの設定」を参照してください。
次のベアメタル・プロビジョニング・エンティティを作成して、ソフトウェア・ライブラリに格納できます。
「Oracleソフトウェア・ライブラリの設定」で説明されている前提条件を満たしていることを確認します。
「ベアメタル・プロビジョニングのインフラストラクチャの設定」に従って、ベアメタル・プロビジョニング・インフラストラクチャを設定したことを確認します。
Cloud Controlの管理者権限があることを確認します。
次の各項では、ベアメタル・ボックスでのLinuxのプロビジョニング方法について説明します。
次の手順を実行します。
「エンタープライズ」メニューから「プロビジョニングとパッチ適用」を選択し、「ベアメタル・プロビジョニング」を選択します。
サーバー・イメージセクションで、「プロビジョニング」メニューから「オペレーティング・システム」を選択します。
一般/ターゲットの選択ページの「一般」セクションで、「デプロイメント名」を指定します。プロビジョニングし説明を入力する「オペレーティング・システム」を選択します。システムに関連付ける「パッチ適用グループ」と「モニタリング・テンプレート」を選択します。
「ターゲット選択」セクションで「プロビジョニング・カテゴリ」に次のいずれかを選択します。
「MACアドレス」(MACアドレスを指定してベアメタル・システムをプロビジョニングする場合)。「追加」をクリックして、MACアドレスのリストを指定します。「MACの追加」ダイアログ・ボックスでMACアドレスを指定します。「OK」をクリックします。
オプションで、「ファイルから追加」をクリックして、ファイルからMACアドレスを追加します。「ファイルから追加」ダイアログ・ボックスで、「参照」をクリックし、格納した場所からファイルを選択します。
「サブネット」(ベアメタル・プロビジョニングのサブネットを指定する場合)。「プロビジョニングするサブネット」セクションで、「サブネットIP」、「ネットマスク」、「ネットワーク・インタフェース数」および「ブート可能ネットワーク・インタフェース」を指定します。
「EMホスト・ターゲットの再イメージ化」(既存のCloud Controlホスト・ターゲットを再プロビジョニングする場合)。プロビジョニングするEnterprise Managerホスト・セクションで、「追加」をクリックし、ホスト・ターゲットを検索および選択します。「OK」をクリックします。「ブート可能ネットワーク・インタフェース」を選択します。
オプションで、「プランとして保存」をクリックして指定した構成詳細を保存できます。名前および説明を指定し、「OK」をクリックしてプランを保存します。保存されたプランを後で使用してベアメタル・ボックスをプロビジョニングできます。ウィザードの任意のページにプランとして保存するか、ウィザードを完全に構成して、ウィザードの最後のページにプランを保存できます。
「次」をクリックします。
デプロイ・ページの「インフラストラクチャ」セクションで、次を指定します。
「ステージング・サーバー」を指定し、「記憶域」を選択します。「ステージング・サーバーの前提条件チェックを実行」を選択し、ステージング・サーバーが正しく構成されているかどうかを確認します。
「ブート・サーバー」を指定し、「ブート・サーバーの前提条件チェックを実行」を選択し、ブート・サーバーが正しく構成されているかどうかを確認します。
「DHCPサーバー」を指定し、「DHCPサーバーの前提条件チェックを実行」を選択し、DHCPサーバーが正しく構成されているかどうかを確認します。
「ローカルRPMリポジトリ」を指定します。
「事前作成されたコンポーネントから構成プロパティをフェッチします」セクションで、ソフトウェア・ライブラリから、「オペレーティング・システム・コンポーネント」、「ディスク・レイアウト・コンポーネント」および「プロビジョニング・ディレクティブ」を選択します。さもなければ、オペレーティング・システム、ディスク・レイアウトおよびその他のプロパティをそれぞれのページで指定できます。
「次」をクリックします。
基本OS詳細ページで、「タイムゾーン」および「OSのルート・パスワード」を設定します。オペレーティング・システム・ユーザー・リストの追加セクションで、「追加」をクリックします。「ユーザー名」、「パスワード」、「プライマリ・グループ」および追加グループを指定して、オペレーティング・システム・ユーザーを追加します。sudoアクセスを有効または無効にします。「OK」をクリックします。
ベア・メタル・サーバーのプロビジョニング元の参照ホストがある場合、「参照Enterprise Managerホスト・ターゲットからプロパティをフェッチします」セクションで、「プロパティのフェッチ」を選択し、参照ホスト・プロパティを選択します。参照ホストを選択し、フェッチするプロパティを選択します。参照ホスト資格証明を指定します。指定する資格証明にルート・アクセス権があるか、ターゲットにsudo権限が付与されている必要があります。
優先資格証明か名前付き資格証明を使用する、または独自の資格証明を入力するよう選択できます。独自の資格証明を入力するよう選択した場合、ユーザー名およびパスワードを指定して、「実行権限」を選択します。将来のデプロイメントでこれらの資格証明を使用するために、「資格証明の保存」を選択します。
「次」をクリックします。
「追加のOSの詳細」ページで、表37-8、表37-9および表37-10の説明にあるようにエージェント設定、構成スクリプト、パッケージ選択、追加のオペレーティング・システム構成およびブート構成を指定します。
「パッケージ選択の構成」セクションに、動作中のコンポーネントまたは前の画面で指定した参照ホストからのパッケージが表示されます。プロビジョニング操作用としてこれらのパッケージを保持または削除できます。
ステップ4でOSコンポーネントを選択した場合、これらの設定がここに表示されます。これらの値を編集または保持できます。
「次」をクリックします。
ディスク・レイアウト・ページで、ハードディスク・プロファイル、パーティション構成、RAID構成、論理ボリューム・グループ構成および論理ボリューム構成を指定します。
ハードディスク・プロファイルを指定するには、「追加」をクリックします。「デバイス名」および「容量」を指定します。
パーティション構成を指定するには、「追加」をクリックします。「マウント・ポイント」、「デバイス名」、「ファイルシステム・タイプ」および「サイズ(MB)」を指定します。
RAID構成を指定するには、「追加」をクリックします。「マウント・ポイント」、「RAIDレベル」、「パーティション」、「ファイルシステム・タイプ」を指定します。RAIDを構成するには、ハードディスクに少なくとも2つのパーティションがあることを確認してください。
論理ボリューム・グループ構成を指定するには、「追加」をクリックします。「グループ名」、「パーティション」および「RAID」を指定します。
論理ボリューム構成を指定するには、「追加」をクリックします。「マウント・ポイント」、「論理ボリューム名」、「論理グループ名」、「ファイルシステム・タイプ」および「サイズ(MB)」を指定します。
ステップ4でディスク・レイアウト・コンポーネントを選択した場合、これらの設定がここに表示されます。これらの値を編集、削除または保持できます。
「次」をクリックします。
ネットワーク・ページに、ターゲット選択で指定したMACアドレスまたはサブネットのネットワーク・プロパティが表示されます。
「追加」をクリックして、ネットワーク・インタフェースを構成します。「入力ネットワーク・インタフェース・プロパティ」ダイアログ・ボックスで、「インタフェース名」を指定します。「構成タイプ」を次のように選択します。
IPアドレスを指定する場合、「静的」を選択します。
DHCPサーバーがネットワーク・アドレスの割当てを行う場合、「DHCP」を選択します。
ネットワーク・プロファイルからネットワーク・アドレスを割り当てる場合、「ネットワーク・プロファイル」を選択します。
「インタフェース・タイプ」に、結合マスター、スレーブまたは「非結合」を選択します。
「次」をクリックします。
スケジュール/資格証明ページで、ジョブのスケジュールを即時または後日のいずれかで指定します。ステージング・サーバーおよびブート・サーバーの資格証明を指定します。優先資格証明か名前付き資格証明を使用する、または独自の資格証明を入力するよう選択できます。独自の資格証明を入力するよう選択した場合、ユーザー名およびパスワードを指定して、「実行権限」を選択します。将来のデプロイメントでこれらの資格証明を使用するために、「資格証明の保存」を選択します。
「次」をクリックします。
確認ページで、選択した詳細が正しく表示されることを確認し、デプロイメントのジョブを発行します。詳細を変更する場合は、変更を加えるページに到達するまで、「戻る」をクリックします。「プランとして保存」をクリックして指定した構成詳細を保存します。名前および説明を指定し、「OK」をクリックしてプランを保存します。保存されたプランを後で使用してベアメタル・ボックスをプロビジョニングできます。詳細は、「ベアメタル・サーバー上のLinuxオペレーティング・システムのプロビジョニングにおける保存済計画の使用」を参照してください。
「発行」をクリックします。
「デプロイメント・プロシージャ」が、ベアメタル・プロビジョニング・ページに表示されます(「ステータス」が「実行中」)。ステータス・メッセージをクリックします。
プロシージャ・アクティビティ・ページにジョブ・ステップが表示されます。「ステータス」が「成功」であることを確認します。ステータスが「失敗」の場合はこれを修正し、ジョブを再発行します。
ベアメタル・システムがプロビジョニングされた後で、すべてのターゲット・ページに表示されることを確認します。
表37-8 エージェント設定
| 項目 | 説明 |
|---|---|
インストール・ユーザー |
エージェントをインストールするユーザー名。 |
インストール・グループ |
エージェントのインストール・グループ。 |
エージェント登録パスワード |
Oracle Management Serverにエージェントを登録するために使用するパスワードを指定します。 |
エージェントRPM URL |
エージェントRPMの場所。 |
表37-9 追加OS構成
| 項目 | 説明 |
|---|---|
TTYが必要 |
sudoユーザーが個々の端末にログインする場合、このオプションを選択します。 |
SELinux |
SELinuxを有効または無効にするよう選択できます。 |
マウント・ポイントの設定 |
/etc/fstabファイルのエントリを指定します。新規にプロビジョニングしたLinuxマシンにマウント・ポイントを指定できます。デフォルトでは、参照用のLinuxマシンからマウント・ポイントの設定が継承されます。 |
NIS設定 |
/etc/yp.confファイルのエントリを指定します。新規にプロビジョニングしたLinuxマシンのNIS設定を指定できます。デフォルトでは、参照用のLinuxマシンからNIS設定が継承されます。 |
NTP設定 |
/etc/ntp.confファイルのエントリを指定します。新規にプロビジョニングしたLinuxマシンのNTP設定を指定できます。デフォルトでは、参照用のLinuxマシンからNTP設定が継承されます。 |
カーネル・パラメータ設定 |
カーネル・パラメータのスクリプトを指定します。 |
initab設定 |
/etc/inittabファイルの設定を指定します。すべてのプロセスは、ブート・プロセスで初期化操作の一部として開始されます。初期化操作により、マシンの起動時または実行レベルの変更時に開始されるプロセスが決まります。 |
ファイアウォール設定 |
Linuxターゲットのファイアウォール設定を指定します。ファイアウォール設定はデフォルトでは無効で、構成可能です。管理エージェントで使用されるポートが管理サービスとの通信に対してオープンであることを確認してください。デフォルトでは、他のポートを使用するよう構成されていない場合、管理エージェントはポート3872または1830-1849の範囲のポート番号を使用します。 |
表37-10 ブート構成および構成スクリプト
| 項目 | 説明 |
|---|---|
電力制御インタフェース |
/boot/grub/grub.confファイル内のカーネル(ACPI)のブート時パラメータの設定を指定します。 |
パラメータ仮想化されたカーネルを使用 |
パラメータ仮想化されたカーネルを使用する場合に選択します。 |
インストール後スクリプト |
新規にプロビジョニングしたマシンで実行する必要のあるコマンドのセットを指定します。これらのコマンドは、kickstartファイルのポスト・セクションに追加されます。 |
初回ブート・スクリプト |
最初に起動されたときに新規にプロビジョニングしたマシンで実行する必要のあるコマンドのセットを指定します。 |
注意:
ベアメタル・システム上にLinuxをプロビジョニングすると、即時利用可能なデプロイメント・プロシージャを使用して、データベースやその他のOracle製品をそのサーバーにプロビジョニングできます。
ベアメタル・ボックス上のOracle VM Serverをプロビジョニングするには、次の手順を実行します。
「エンタープライズ」メニューから「プロビジョニングとパッチ適用」を選択し、「ベアメタル・プロビジョニング」を選択します。
「サーバー・イメージ」セクションで、「プロビジョニング」メニューから「Oracle VM Server」を選択します。
一般/ターゲットの選択ページの「一般」セクションで、一意の「デプロイメント名」を指定します。
「ターゲット選択」セクションで、次の「プロビジョニング・カテゴリ」のいずれかを選択します。
「MACアドレス」(MACアドレスを指定してベアメタル・システムをプロビジョニングする場合)。「追加」をクリックして、MACアドレスのリストを指定します。または、ファイルからアドレスを追加するには、「ファイルから追加」をクリックします。「ファイルから追加」ダイアログ・ボックスで、アドレスを含むファイルを選択して、「OK」をクリックします。
「サブネット」(ベアメタル・プロビジョニングのサブネットを指定する場合)。「プロビジョニングするサブネット」セクションで、「サブネットIP」、「ネットマスク」、「ネットワーク・インタフェース数」および「ブート可能ネットワーク・インタフェース」を指定します。
Oracle VMの登録セクションでは、クラウド内に登録されているOVMマネージャを選択して、プロビジョニングしているOracle VM Serverを管理できます。これを実行するには、検索アイコンをクリックします。「ターゲットの選択」ダイアログ・ボックスで、ターゲットのVMマシンを選択して、「選択」をクリックします。
「次」をクリックします。
「デプロイ」ページの「インフラストラクチャ」セクションで、次を指定します。
「ステージング・サーバー」、およびネットワークを介してインストールするイメージを準備するためのステージング・サーバー上の場所を選択します。「ステージング・サーバーの前提条件チェックを実行」を選択し、ステージング・サーバーが正しく構成されているかどうかを確認します。
「ブート・サーバー」を選択してから、「ブート・サーバーの前提条件チェックを実行」を選択し、ブート・サーバーが正しく構成されているかどうかを確認します。
「DHCPサーバー」を選択してから、「DHCPサーバーの前提条件チェックを実行」を選択し、DHCPサーバーが正しく構成されているかどうかを確認します。
提供されているリストから「ローカルRPMリポジトリ」を選択します。
「事前作成されたコンポーネントから構成プロパティをフェッチします」セクションで、ソフトウェア・ライブラリ・ホームページから、既存の「オペレーティング・システム・コンポーネント」、「ディスク・レイアウト・コンポーネント」および「プロビジョニング・ディレクティブ」を選択します。これを実行すると、選択したエンティティのプロパティ値がソフトウェア・ライブラリからフェッチされてから、移入されます。また、ウィザードで残りのページの更新をスキップして、スケジューリング・ページに直接移動できます。ただし、ソフトウェア・ライブラリに必要なエンティティが存在しない場合は、後続のページでオペレーティング・システム、ディスク・レイアウトおよびその他のプロパティを指定できます。
「次」をクリックします。
「基本OSの詳細」ページで、「タイムゾーン」、「OSのルート・パスワード」およびOracle VMエージェントのパスワードを設定します。「オペレーティング・システム・ユーザー・リスト」セクションで、「追加」をクリックします。「ユーザー名」、「パスワード」、「プライマリ・グループ」および追加グループを指定して、オペレーティング・システム・ユーザーを追加します。sudoアクセスを有効または無効にします。「OK」をクリックします。
「次」をクリックします。
「追加のOSの詳細」ページで、次の手順を実行します。
「Dom0構成」セクションでは、プロビジョニングされるターゲットのメモリーおよび処理能力の要件を指定できます。
「追加のOSの詳細」では、構成アイコンをクリックして、その他の特定の構成詳細(「マウント・ポイントの設定」、「NIS設定」、「NTP設定」、「カーネル・パラメータ設定」、「Inittab設定」、「ファイアウォール設定」など)を追加できます。
「ブート構成」セクションで、初回ブートをクリックして、インストール後の初回ブート時にシステムで実行する必要があるコマンド/スクリプトを追加します。「インストール後」をクリックして、インストール完了時にシステムで実行するコマンドを指定します。
「次」をクリックします。
「ディスク・レイアウト」ページで、「ハードディスク・プロファイル」、「RAID構成」および「論理構成」を指定します。
ハードディスク・プロファイルを指定するには、「追加」をクリックします。「デバイス名」および「容量」を指定します。
パーティション構成を指定するには、「追加」をクリックします。「マウント・ポイント」、「デバイス名」、「ファイルシステム・タイプ」および「サイズ(MB)」を指定します。
RAID構成を指定するには、「追加」をクリックします。「マウント・ポイント」、「RAIDレベル」、「パーティション」、「ファイルシステム・タイプ」を指定します。RAIDを構成するには、ハードディスクに少なくとも2つのパーティションがあることを確認してください。
論理ボリューム・グループ構成を指定するには、「追加」をクリックします。「グループ名」、「パーティション」および「RAID」を指定します。
論理ボリューム構成を指定するには、「追加」をクリックします。「マウント・ポイント」、「論理ボリューム名」、「論理グループ名」、「ファイルシステム・タイプ」および「サイズ(MB)」を指定します。
ステップ4でディスク・レイアウト・コンポーネントを選択した場合、これらの設定がここに表示されます。これらの値を編集、削除または保持できます。
「次」をクリックします。
ネットワーク・ページに、ターゲット選択で指定したMACアドレスまたはサブネットのネットワーク・プロパティが表示されます。
「追加」をクリックして、ネットワーク・インタフェースを構成します。「ネットワーク・インタフェースの追加」ダイアログ・ボックスで、「インタフェース名」を指定します。「構成タイプ」を次のように選択します。
IPアドレスを指定する場合、「静的」を選択します。
DHCPサーバーがネットワーク・アドレスの割当てを行う場合、「DHCP」を選択します。
ネットワーク・プロファイルからネットワーク・アドレスを割り当てる場合、「ネットワーク・プロファイル」を選択します。
「インタフェース・タイプ」に、結合マスター、スレーブまたは「非結合」を選択します。
「次」をクリックします。
スケジュール/資格証明ページで、ジョブのスケジュールを即時または後日のいずれかで指定します。ステージング・サーバーおよびブート・サーバーの資格証明を指定します。優先資格証明か名前付き資格証明を使用する、または独自の資格証明を入力するよう選択できます。独自の資格証明を入力するよう選択した場合、ユーザー名およびパスワードを指定して、「実行権限」を選択します。将来のデプロイメントでこれらの資格証明を使用するために、「資格証明の保存」を選択します。
「次」をクリックします。
確認ページで、選択した詳細が正しく表示されることを確認し、デプロイメントのジョブを発行します。詳細を変更する場合は、変更を加えるページに到達するまで、「戻る」をクリックします。
「発行」をクリックします。
「デプロイメント・プロシージャ」が、ベアメタル・プロビジョニング・ページに表示されます(「ステータス」が「実行中」)。確認メッセージをクリックします。
プロシージャ・アクティビティ・ページにジョブ・ステップが表示されます。「ステータス」が「成功」であることを確認します。ステータスが「失敗」の場合はこれを修正し、ジョブを再発行します。
ベアメタル・システムがプロビジョニングされた後で、すべてのターゲット・ページに表示されることを確認します。
表37-11 追加OS構成
| 項目 | 説明 |
|---|---|
マウント・ポイントの設定 |
/etc/fstabファイルのエントリを指定します。新規にプロビジョニングしたLinuxマシンにマウント・ポイントを指定できます。デフォルトでは、参照用のLinuxマシンからマウント・ポイントの設定が継承されます。 |
NIS設定 |
/etc/yp.confファイルのエントリを指定します。新規にプロビジョニングしたLinuxマシンのNIS設定を指定できます。デフォルトでは、参照用のLinuxマシンからNIS設定が継承されます。 |
NTP設定 |
/etc/ntp.confファイルのエントリを指定します。新規にプロビジョニングしたLinuxマシンのNTP設定を指定できます。デフォルトでは、参照用のLinuxマシンからNTP設定が継承されます。 |
カーネル・パラメータ設定 |
カーネル・パラメータのスクリプトを指定します。 |
initab設定 |
/etc/inittabファイルの設定を指定します。すべてのプロセスは、ブート・プロセスで初期化操作の一部として開始されます。初期化操作により、マシンの起動時または実行レベルの変更時に開始されるプロセスが決まります。 |
ファイアウォール設定 |
Linuxターゲットのファイアウォール設定を指定します。ファイアウォール設定はデフォルトでは無効で、構成可能です。管理エージェントで使用されるポートが管理サービスとの通信に対してオープンであることを確認してください。デフォルトでは、他のポートを使用するよう構成されていない場合、管理エージェントはポート3872または1830-1849の範囲のポート番号を使用します。 |
表37-12 ブート構成および構成スクリプト
| 項目 | 説明 |
|---|---|
インストール後スクリプト |
新規にプロビジョニングしたマシンで実行する必要のあるコマンドのセットを指定します。これらのコマンドは、kickstartファイルのポスト・セクションに追加されます。 |
初回ブート・スクリプト |
最初に起動されたときに新規にプロビジョニングしたマシンで実行する必要のあるコマンドのセットを指定します。 |
保存済計画を表示するには、次の手順を実行します。
注意:
保存済計画を編集するには、「ベアメタル・サーバー上のLinuxオペレーティング・システムのプロビジョニングにおける保存済計画の使用」を参照してください。
保存済計画を編集するには、次の手順を実行します。