3 NEF Features
Note:
- The performance and capacity of the NEF system may vary based on the call model, feature or interface configuration, and underlying CNE and hardware environment.
- Following are the guidelines on mandatory and optional
parameters validation in NEF as per the
specification 3GPP TS 29.500, section 5.2.7.4:
- Every request message is checked for presence of all the mandatory parameters. If a mandatory parameter is missing, that request is rejected.
- NEF validates only those parameters (mandatory or optional) coming from external entity like AF that impacts NEF processing or call flow (involves making some decision, db lookup, creating subscription, and so on).
- For all remaining parameters, NEF acts as pass-through and will not validate. If these parameters impact any processing by subsequent NFs in the call flow, NEF expects error to come from those NFs and that will be propagated to AF.
- NEF will not validate any messages that are coming from trusted 5GC entities (like internal NFs), it will only rely on 5GC entities to send correct messages or parameters. In any case, if a 5GC entity sends some wrong parameter then that results in failed lookups at NEF (example, invalid correlation id) and a appropriate error response gets generated.
3.1 Support for MSISDN-Less MO-SMS
The Support for MSISDN-Less-MO-SMS feature enables NEF to deliver the MSISDN-less MO-SMS notification message from Short Message Service - Service Center (SMSSC) to Application Function (AF).
With this feature, user equipment (UE) can send messages to AF without using Mobile Station International Subscriber Directory Number (MSISDN) through T4 interface, which is an interface between SMS-SC and NEF. NEF uses the Nnef_MSISDN-Less-MO-SMS API to send UE messages to AF.
- protect subscribers’ data.
- expand the capabilities of IoT devices.
- enhance the security and efficiency of messaging across various applications.
Note:
- AF addresses are pre-configured in NEF.
- The Supported-Features attribute in N33 interface is set to 0, which implies that there are no features defined towards AF.
Call Flows
This section describes the call flow of the MSISDN-Less-MO-SMS feature.Notification Flow
Figure 3-1 MSISDN-Less MO-SMS Notification Call Flow

- SMSSC sends the OF-Request message to NEF.
Sample Notification Message Request
SUCCESS: Diameter Message: OFR Version: 1 Msg Length: 296 Cmd Flags: REQ,PXY Cmd Code: 8388645 App-Id: 16777313 Hop-By-Hop-Id: 2196095456 End-To-End-Id: 1868559833 Origin-Host (264,M,l=17) = T6-client Origin-Realm (296,M,l=22) = mme.oracle.com Session-Id (263,M,l=17) = sesion123 User-Identifier (3102,VM,v=10415,l=40) = External-Identifier (3111,VM,v=10415,l=27) = 1234@oracle.com SC-Address (3300,VM,v=10415,l=22) = 8967452301 SM-RP-UI (3301,VM,v=10415,l=82) = 710D0B911326880736F40000A91506050412121213F7FBDD454E87CDE1B0DB357EB701 Auth-Session-State (277,M,l=12) = NO_STATE_MAINTAINED (1) Vendor-Specific-Application-Id (260,M,l=32) = Vendor-Id (266,M,l=12) = 10415 Auth-Application-Id (258,M,l=12) = 16777313 Destination-Realm (283,M,l=18) = oracle.comTable 3-1 Parameters for Request Message
Attribute Name Data Type Description Origin-Host DiameterIdentity The Origin-Host AVP identifies the endpoint that originated the Diameter message. Relay agents must not modify this AVP. The value of the Origin-Host AVP is guaranteed to be unique within a single host. Origin-Realm DiameterIdentity This AVP contains the Realm of the originator of any Diameter message and must be present in all messages. This AVP should be placed as close to the Diameter header as possible. Session-Id UTF8String The Session-Id AVP is used to identify a specific session. All messages pertaining to a specific session must include only one Session-Id AVP and the same value must be used throughout the life of a session. Each Session-Id is eternally unique. When present, the Session-Id should appear immediately following the Diameter Header. User-Identifier Grouped The User-Identifier AVP contains the different identifiers used by the UE. User-Identifier.External-Identifier UTF8String This information element contains External-Identifier.User-Identifier.User-Name UTF8String This information element contains IMSI. User-Identifier.MSISDN OctetString This information element contains MSISDN. SC-Address OctetString The SC-Address AVP contains the E164 number of the SMS-SC and is encoded as TBCD-string This AVP shall not include leading indicators for the nature of address and the numbering plan; it shall contain only the TBCD-encoded digits of the address. SM-RP-UI OctetString The SM-RP-UI contains a short message transfer protocol data uni and represents the user data field carried by the short message service relay sub-layer protocol. Its maximum length is of 200 octets. Note: For further details on SMS-SUBMIT message, refer to TS 23.040.
The shortcode and applicationPort are extracted from this field.
Note:The
1 0 1destination address type (coded according to 3GPP TS 23.038 [9] GSM 7-bit default alphabet) is not supported. The data type for this is alphanumeric.Auth-Session-State Enumerated The Auth-Session-State AVP specifies whether state is maintained for a particular session. The client may include this AVP in requests as a hint to the server, but the value in the server's answer message is binding. - NEF uses the Diameter-GW
microservice to translate the message and sends it to MSISDNless_MO_SMS microservice.
The MSISDNless_MO_SMS microservice matches short code in the notification message with the pre-configured short codes in the NEF microservices to obtain the AF URL. If the short code does not match, NEF returns the error response with SM-Delivery-Failure-Cause is set to UNKNOWN_SERVICE_CENTRE and Experimental-Result is set to SM_DELIVERY_FAILUR_CAUSE_EXPERIMENTAL_RESULT_CODE = 5555.
- external ID is present in the notification message, NEF sends the message to AF.
- If the external ID is absent, NEF sends the Nudm_SDM_Get (Identifier Translation) message to UDM to obtain the external ID. If UDM sends an error response, Experimental-Result is set to SM_DELIVERY_FAILUR_CAUSE_EXPERIMENTAL_RESULT_CODE = 5555 and SM-Delivery-Failure-Cause is set to USER_NOT_SC-USER. If UDM responds with success code, NEF sends the message to AF.
- AF responds with success code, NEF responds with OF-Answer message
to SMSSC.
Sample Notification Message Response
SUCCESS: Diameter Message: OFA Version: 1 Msg Length: 236 Cmd Flags: PXY Cmd Code: 8388645 App-Id: 16777313 Hop-By-Hop-Id: 2196095456 End-To-End-Id: 1868559833 Session-Id (263,M,l=17) = sesion123 Result-Code (268,M,l=12) = DIAMETER_SUCCESS (2001) Origin-Host (264,M,l=26) = ocnef-diam-gateway Origin-Realm (296,M,l=18) = oracle.com Auth-Session-State (277,M,l=12) = NO_STATE_MAINTAINED (1) SM-RP-UI (3301,VM,v=10415,l=82) = 710D0B911326880736F40000A91506050412121213F7FBDD454E87CDE1B0DB357EB701 External-Identifier (3111,VM,v=10415,l=27) = 1234@oracle.com Auth-Session-State (277,M,l=12) = NO_STATE_MAINTAINED (1)Table 3-2 Parameters for Response Message
Attribute Name Data Type Description Origin-Host DiameterIdentity The Origin-Host AVP identifies the endpoint that originated the Diameter message. Relay agents must not modify this AVP. The value of the Origin-Host AVP is guaranteed to be unique within a single host. Origin-Realm DiameterIdentity This AVP contains the Realm of the originator of any Diameter message and must be present in all messages. This AVP should be placed as close to the Diameter header as possible. Session-Id UTF8String The Session-Id AVP is used to identify a specific session. All messages pertaining to a specific session must include only one Session-Id AVP and the same value must be used throughout the life of a session. Each session id is eternally unique. When present, the Session-Id should appear immediately following the Diameter Header. Result-Code Unsigned32 The Result-Code AVP indicates whether a particular request was completed successfully or whether an error occurred. Experimental-Result Grouped The Experimental-Result AVP indicates whether a particular vendor-specific request was completed successfully or whether an error occurred Supported Experimental-Result:
SM_DELIVERY_FAILUR_CAUSE_EXPERIMENTAL_RESULT_CODE = 5555
SM-Delivery-Failure-Cause Grouped The SM-Delivery-Failure-Cause AVP is of type Grouped, and contains information about the cause of the failure of a SM delivery with an optional Diagnostic information Supported SM-Delivery-Failure-Cause:
when short code doesnt match -> UNKNOWN_SERVICE_CENTRE when getGpsi from udm returns error -> USER_NOT_SC-USER
Auth-Session-State Enumerated The Auth-Session-State AVP specifies whether state is maintained for a particular session. The client may include this AVP in requests as a hint to the server, but the value in the server's answer message is binding. SM-RP-UI OctetString The SM-RP-UI contains a short message transfer protocol data uni and represents the user data field carried by the short message service relay sub-layer protocol. Its maximum length is of 200 octets. External-Identifier UTF8String The External-Identifier AVP shall contain an external identifier of the UE.
Managing Support for MSISDN-Less-MO-SMS for NEF
Enable
You can enable the MSISDN-Less-MO-SMS service by setting msisdnless_mo_sms parameter to true. For more information, see Oracle Communications Cloud Native Core, Network Exposure Function Installation, Upgrade, and Fault Recovery Guide.
Configure
You can configure this feature using Helm parameters. You can create
the Model A, B, and D communication profiles using the
custom-values.yaml file.
For information about configuring the
msisdnlessmosms microservice parameters, see Oracle Communications Cloud Native Core, Network Exposure
Function Installation, Upgrade, and Fault Recovery Guide.
For information about configuring this feature through CNC Console, see Oracle Communications Cloud Native Core, Network Exposure Function User Guide.
NEF provides the MSISDN-Less-MO-SMS service related metrics for observing AF Session with this feature. For more information about the metrics, see Diameter Gateway Metrics and MSISDNless MO SMS Metrics.
3.2 Converged Charging Support for NEF
This feature facilitates NEF with charging capabilities for its northbound API invocation. This allows NEF to engage in converged charging through interaction with CHF NF using Network Charging Function (Nchf).
Note:
For further information, refer to TS 32.290 and TS 32.291 documents.For northbound API access, NEF performs convergent charging in collaboration with CHF.
Note:
- NEF uses Nchf_ConvergedCharging API only for PEC scenarios.
- The selection of the CHF can be configured in NEF by relying on NRF.
Call Flows
For invocation, after creating a AS Session with Quality of Service (QoS) call flow, NEF interacts with CHF to create a Call Detail Record (CDR) of API Invocation. It then processes the QoS payload to create a CDR and then passes the CDR message to 5G Core (5GC) with necessary headers. 5GC forwards the same request to CHF and allows NEF to create a CDR message on CHF for all the successful and failed call flows.
For notification, after notifying a AS Session with QoS call flow, NEF interacts with CHF to create a CDR of API Notification. It then processes the QoS payload to create a CDR in 5GC. The actual notification message in 5GC is asynchronously passed to CHF. 5GC then creates the CDR message and forwards the same request to CHF. NEF then creates CDR for all the successfully processed as well as failed notifications. The apiContent parameter holds the JSON sent to AF for the notification.
Note:
- This feature can be enabled through qualityofservice.converged.pe.charging parameter. For further information, see Oracle Communications Cloud Native Core, Network Exposure Function Installation and Upgrade Guide.
- The call flows are valid only if the feature is enabled.
- Currently, this feature is implemented only for QoS service API (3gpp-as-session-with-qos). For QoS service, the PRODUCER_NF is PCF for 5G and PCRF for 4G fallback. For further information on QoS call flow, refer to Support for AF Session with QoS section in Oracle Communications Cloud Native Core, Network Exposure Function User Guide.
API Invocation Call Flow in Converged Charging
Note:
- In case of an invocation, the message reaching QoS service is the confirmation for CDR generation.
- This call flow is not applicable for GET method.
In this following scenario, once the actual request from AF is complete, NEF initiates a one time charging request towards CHF using Nchf-convergedcharging_create API. This creates a converged charging request at CHF, which then can be used for further billing and other charging related functionalities.
Figure 3-2 API Invocation Call Flow

- AF initiates a POST 3gpp-as-session-with-qos service request to
northbound NEF Ingress Gateway.
Note:
Currently, only the 3gpp-as-session-with-qos service API is supported. - After completing create request, NEF processes the payload to create a CDR (asynchronously).
- NEF sends the request to APIRouter.
- APIRouter validates the request and sends it to NEF service.
- NEF service then passes the CDR message to FiveGCAgent with the
necessary headers.
Note:
NEF creates CDR message on CHF for all the successful and failed call flows. - The request is then sent to southbound NEF Egress Gateway.
- The message then reaches the PRODUCER_NF, where the request is processed.
- Post processing, the PRODUCER_NF returns the response to NEF service through NEF Egress Gateway and FiveGCAgent.
- Once the response is received by NEF service, it initiates a charging request and a asynchronous converged post event charging request to CHF.
- The asynchronous call reaches FiveGCAgent, which is then translated to a charging request and sent to southbound NEF egress gateway.
- Southbound NEF Egress Gateway sends the request to CHF.
- CHF processes the request and sends the response to NEF Service.
API Notification Call Flow in Converged Charging
Any request sent from PRODUCER_NF is a Notification request. This call flow scenario represents how an NEF interacts with CHF to create a CDR of API Notification, post completion of notification AS Session with the QoS call flow.
Note:
In case of notification, the message reaching AF is the confirmation for CDR generation.In this following scenario, once the PRODUCER_NF sends a request towards NEF, NEF notifies the request to AF. NEF initiates a one time converged charging request towards CHF using Nchf-convergedcharging_create API, after the notification request is received. This creates a converged charging request at CHF, which then can be used for further billing and other charging related functionalities.
Figure 3-3 API Notification Call Flow

The above call flow represents an API notification request being processed by Converged Charging scenario in NEF:
- PRODUCER_NF initiates a POST notification request to southbound NEF Ingress Gateway.
- Southbound NEF ingress gateway sends this request to FiveGCAgent.
- FiveGCAgent sends this request to NEF Service.
- NEF Service sends this request to AF and also sends a response to PRODUCER_NF.
- After completing the notification request, NEF processes the payload to create a CDR in FiveGCAgent. The actual notification message is with FiveGCAgent, which needs to be passed to CHF (asynchronous).
- 5GC then creates the CDR message and forwards the same request to CHF.
- NEF Service initiates a asynchronous converged post event charging request and charging request to CHF.
- The asynchronous call reaches FiveGCAgent, which is then translated to a charging request and sent to southbound NEF Egress Gateway.
- Southbound NEF Egress Gateway sends the request to CHF.
- CHF processes the request and sends the response to NEF Service.
- NEF creates CDR for all successfully processed as well as failed notifications. The apiContent parameter holds the JSON sent to AF for the notification.
Managing Converged Charging Support for NEF
Enable
You can enable the Converged Charging service by setting qualityofservice.converged.pe.charging parameter to true. For more information, see Oracle Communications Cloud Native Core, Network Exposure Function Installation, Upgrade, and Fault Recovery Guide.
Configure
You can configure this feature using Helm parameters. You can create
the Model A, B, and D communication profiles using the
custom-values.yaml file.
For information about configuring the
targetNfCommunicationProfileMapping.CHF,
fivegcagent.chfBaseUrl,
communicationProfiles, and egress-gateway
microservice parameters. See Oracle Communications Cloud
Native Core, Network Exposure Function Installation, Upgrade, and Fault
Recovery Guide.
NEF provides the Traffic Influence related metrics for observing AF Session with this feature. For more information about the metrics, see QoS Service Metrics.
3.3 Support for Device Trigger
The Device Trigger feature enables an Application Function (AF) to notify a particular User Equipment (UE) to perform application-specific tasks such as initiating communication with AFs, by sending a device trigger request through 5G core (5GC).
Device triggering is required when an AF does not contain information of IP address for the UE or if the UE is not reachable. Device trigger requests contain information required for an AF to send a message request to an appropriate UE and to route the message to the required application. This information processing method is known as trigger payload.
When an AF sends the device trigger message to an application at the UE side, the PDU Session establishment request is triggered. This is done by using the payload in the message, which contains information about the application at the UE side. After receiving this request, the application on the UE side initiates the PDU Session Establishment procedure.
Note:
This feature is required when AF is unable to establish communication with the UE.Device Trigger Call flow
The following call flow scenario represents how an AF sends a Device Trigger (DT) request to NEF to notify a particular UE.
Figure 3-4 Device Trigger Call flow

- AF sends a Nnef_Trigger request, which includes either External ID or MSISDN of the UE to which the message must be sent, to NEF. This request consists of additional information such as Application Port ID, the Validity Period of the payload in the network, Priority, and the message content.
- NEF validates this request by verifying if the AF is allowed to use the requested service. Then, it interacts with UDM to get the corresponding internal IDs and SMSF identities.
- After receiving the required information from UDM, NEF sends a diameter request, which contains AF information, to SMS-SC.
- When the diameter request is acknowledged with a DTA response to
NEF, the request is sent to AF and the transaction is marked as complete.
Note:
In case the UE is unavailable in the Device Trigger, the SMS-SC retains the data until the UE is available. When the UE is available, the payload is sent. - If payload is successful, it provides a DRR notification (either success or failure of message delivery) from SMS-SC to NEF.
- Once NEF provides notification to AF, then it sends a DRA acknowledgment to SMS-SC.
Based on the reference number in the DRR, it can be identified for which Device Trigger request, the response is received.
Note:
There can be failures due to validity being expired or UE being unreachable.Managing the Device Trigger Feature
Enable
global.enableFeature.deviceTrigger parameter to true. For more
information, see Oracle Communications Cloud Native Core, Network
Exposure Function Installation, Upgrade, and Fault Recovery Guide.
Note:
Theglobal.enableFeature.convergedScefNef parameter must be
enabled in Helm configuration for this feature.
Configure
You can configure this feature using Helm parameters.
For information about configuring the
global.enableFeature.convergedScefNef,
global.enableFeature.deviceTrigger,
global.networkConfiguration.scsShortMessageEntity, and
ocnef-diam-gateway.peerNodes parameters, see Oracle Communications Cloud Native Core, Network Exposure
Function Installation, Upgrade, and Fault Recovery Guide.
NEF provides the Device Trigger related metrics and alerts for observing AF Session with this feature. For more information about the metrics, see NEF Metrics. For more information about the alerts, see Alerts.
3.4 API Invoker Onboarding and Offboarding
The API Invoker Onboarding and Offboarding feature enables Oracle Communications Cloud Native Core Network Exposure Function (NEF) to manage the exposure of the service APIs to different applications.
As per the 3GPP standard, API Invoker onboarding is the process of establishing trust between an API Invoker and an API Provider (NEF) to initiate a communication path. This process enables the API invoker application (external third-party applications or internal AF) to onboard the NEF system. Once the onboarding is complete, the invoker application is enabled to discover NEF and send service requests. The NEF services are provided based on the discovery group assigned to the invoker. For information related to discovery groups, see Oracle Communications Cloud Native Core, Network Exposure Function REST Specification Guide.
- API Invoker Onboarding: A one time process facilitated by CAPIF to enroll API invoker as a recognized application. The invoker negotiates the security methods and obtains authorizations from CAPIF for accessing the NEF services based on the discovery group assigned to it. For more information about discovery group, see Oracle Communications Cloud Native Core, Network Exposure Function REST Specification Guide.
- API Invoker Offboarding: The process to remove the API invoker as a recognized application of CAPIF. The API invoker triggers the offboarding procedure.
Example
Figure 3-5 Example of Communication Establishment between AF and NEF

- Pre provisioning of AF: The operator sends a pre provisioning
request to CAPIF. The request contains the key details of the AF along with the
discovery group ID that needs to be assigned to the API invoker. For more
information about discovery group, see Oracle Communications Cloud Native
Core, Network Exposure Function REST Specification Guide.
As a response to this request, AF receives an access token to be included in the onboarding request (onboardingSecret) and the onboarding URI. For more information, see Oracle Communications Cloud Native Core, Network Exposure Function REST Specification Guide.
- Onboarding Request: AF sends the onboardedInvokers POST request to CAPIF for onboarding. For more information, see Oracle Communications Cloud Native Core, Network Exposure Function REST Specification Guide.
- Security Method Negotiation: NEF supports OAuth for service
API invocation. Therefore, AF sends the capif-security PUT request to CAPIF.
The API returns OAuth as the security method, in response. For more information, see Oracle Communications Cloud Native Core, Network Exposure Function REST Specification Guide.
- Obtain Authorization: The AF sends a capif-security POST request to CAPIF.
The API returns the authorization code. For more information, see Oracle Communications Cloud Native Core, Network Exposure Function REST Specification Guide.
Note:
The Authorization code must be included in each service request sent from AF to NEF through CAPIF.For more information about the onboarding procedure, see the "Security procedures for API invoker onboarding" section in 3GPP Technical Specification 33.122, Release 16.
- After the successful onboarding, AF starts sending service requests to NEF.
Managing API Invoker Onboarding and Offboarding
API Invoker Onboarding and Offboarding is a core functionality of NEF. It remains enabled by default.
Observe
CAPIF provides the metrics for observing API Invoker Onboarding and Offboarding feature. For more information about the metrics, see CAPIF Metrics.
3.5 Support for Model D Communication
As per the 3GPP 23.501 specifications, Network Functions (NFs) and services use different communication models to interact with each other. As a consumer NF, NEF communicates with different producer NFs, such as GMLC and UDM to handle the service requests coming from Application Functions (AFs). It supports the direct communication models and the Model D of the indirect communication method.
Support for Model D
In this model, NEF interacts with producer NFs through Service Communication Proxy (SCP).
The Model D Support functionality enables NEF to configure the necessary discovery and selection parameters required to find a suitable producer NF for handling a service request through SCP. SCP uses the discovery or selection parameters available in the request message to route the request to a suitable producer instance.
Model D Headers
Table 3-3 Supported Model D Headers
| Header Name | Description |
|---|---|
| 3gpp-Sbi-Target-Apiroot |
This header enables routing through SCP. The header contains the apiRoot of the target URI in a request sent to SCP during indirect communication. The header is used to indicate the apiRoot of the target URI when communicating indirectly with the HTTP server through SCP. This header is also used by SCP to indicate the apiRoot of the target URI if a new HTTP server is selected or reselected and there is no location header included in the response. Note: NEF does not include the 3gpp-Sbi-Target-apiRoot header in the initial requests as it does not discover a producer NF. In subsequent requests, the header value is set to the apiRoot received earlier in the location header of the service responses from the NF Service Producer. |
| 3gpp-Sbi-Binding |
This header is used to communicate the binding information from an HTTP server for storage and subsequent use by an HTTP client. This header contains a comma-delimited list of Binding Indications from an HTTP server for storage and use of HTTP clients. The absence of this parameter in a Binding Indication in a service request is interpreted as "callback". |
| 3gpp-Sbi-Routing-Binding |
This header is used in a service request to send the binding information (3gpp-Sbi-Binding header) to direct the service request to an HTTP server, which has the targeted NF Service Resource context. This header enables alternate routing for subsequent requests at SCP. It contains a routing binding Indication to direct a service request to an HTTP server, which has the targeted NF service resource context. |
| 3gpp-Sbi-Producer-Id | This header is used in a service response from SCP to NEF. As a consumer NF, NEF uses this header to identify the producer NF. |
| 3gpp-Sbi-Target-Nf-Id | The identity of the target NF that is being discovered. |
| 3gpp-Sbi-Discovery-target-nf-type |
The header indicating the type of the consumer NF |
| 3gpp-Sbi-Discovery-requester-nf-type | The NF type of the Requester NF. |
| 3gpp-Sbi-Discovery-service-names |
This header contains the service names used by the discovery NF. For example: when the target NF type is UDM, the
when the target NF type is GMLC, the
|
| 3gpp-Sbi-Discovery-supported-features |
List of features required to be supported by the target NF. This IE may be present only if the service-names attribute is present and if it contains a single service-name. It shall be ignored by the NRF otherwise. |
| 3gpp-Sbi-Access-Scope | This header indicates the access scope of the service request for NF service access authorization. |
| 3gpp-Sbi-Discovery-preferred-locality | This header indicates the preferred target NF location. For example, geographic location and data center. |
Example
The following call flow describes an example of indirect communication between NEF and UDM using Model D functionality to cater to an ME Subscription request from AF:
Figure 3-6 Call Flow for ME subscription creation request through Model D indirect communication between NEF and UDM

- To subscribe to the location monitoring service, AF sends a
3gpp-monitoring-eventPOST request to NEF. - The request routes through the external Ingress Gateway to CAPIF.
After successful authorization, the CAPIF sends the
3gpp-monitoring-eventPOST request to the ME service with the AF identity (afid). - The ME service validates the request, creates a record in the
database, generates a subscription, and sends the subscription details to the
NEF 5GC Agent service. The 5GC Agent service processes and sends the following
discovery and selection parameters to SCP through the 5GC Egress GW service:
- parameters received through the NEF configuration
- (only for subsequent messages) parameters received through the binding headers
- SCP performs the NF discovery through NRF and receives the FQDN for the available UDM instances.
- SCP sends the
Nudm_EventExposurePOST request to UDM. The request contains the UE identity for which location reporting is to be enabled. - On successful processing, UDM sends the
HTTP/201 <CreatedEeSubscription>response to the SCP with the subscription details. - The SCP processes and sends the following information to ME Service
through the 5GC Egress GW service:
<CreatedEeSubscription>response- The binding headers containing the UDM instances details for subsequent requests
- ME service updates the NEF database with the following records:
- The updated subscription records
- The SBI information corresponding to the subscription ID. This information is used while routing the subsequent requests to the same UDM.
- ME service sends the
201/HTTP <MonitoringEventSubscriptionCreated>response to the AF.
Managing Support for Model D Communication
- Enable SBI routing by setting the values of all the flags in
routesConfig.metadatato true and configuring the sbiRoutingfilterName1underroutesConfig. For more information, see SbiRouting Configuration. - Create NF Communication profile for Model D communication. For more information, see Communication Profile Configuration.
- Assign the communication profile created for Model D communication to a target NF, such as UDM or GMLC. For more information, see Traget NF Communication Profile Mapping.
-
Configure SCP
To integrate NEF with the SCP for Model D communication, perform the
sbiRouting,routesConfig,sbiRoutingErrorCriteriaSets, andsbiRoutingErrorActionSetsconfigurations for the Egress GW section of the custom values file for NEF.Table 3-4 SCP Configuration
Parameter Description sbiRouting.sbiRoutingDefaultScheme The value specified in this field is considered when
3gpp-sbi-target-apirootheader is missing.The default value is http.
peerConfiguration Configurations for the list of peers. Each peer must contain the following: - id
- host
- port
- apiPrefix
peerConfiguration.peerSetConfiguration Configurations for the list of peer sets. Each peer set must contain the following: - id
- httpConfiguration
- httpsConfiguration
- apiPrefix
peerConfiguration.No two instances should have same priority for a given HTTP or HTTPS configuration. In addition, more than one virtual FQDN should not be configured for a given HTTP or HTTPS configuration.
routesConfig.id Specifies the ID of the route. routesConfig.uri Provide any dummy url, or leave the existing url with existing value routesConfig.path Specifies the path to be matched routesConfig.order Specifies the order of the execution of this route. routesConfig.metadata.httpRuriOnly Flag to enable httpRuriOnly functionality. When value is set to true, the RURI scheme is changed to http. For the value given as false, no changes are made to the scheme. routesConfig.metadata.httpsTargetOnly Flag to enable httpsTargetOnly functionality. When the value is set to true, SBI instances are selected for HTTPS list only (if 3gpp sbitarget root header is http). When the value is set to false, no changes are made to the existing scheme. routesConfig.metadata.sbiRoutingEnabled Flag to enable the sbiRouting for the selected route. routesConfig.filterName1.name Provide name as SBIRouting. routesConfig.filterName1.args.peerSetIdentifier Specifies the ID of the peerSetConfiguration. routesConfig.filterName1.args.customPeerSelectorEnabled routesConfig.filterName1.args.errorHandling The errorHandling section contains an array of errorcriteriaset and actionset mapping with priority. The errorcriteriaset and actionset are configured through Helm using
sbiRoutingErrorCriteriaSetsandsbiRoutingErrorActionSets.Note: To disable the rerouting under SBIRouting, delete the
errorHandlingconfigurations underroutesConfig.sbiRoutingErrorCriteriaSets The
sbiRoutingErrorCriteriaSetscontains an array of errorCriteriaSet , where each errorCriteriaSet depicts an ID, set of HTTP Methods, set of HTTP Response status codes, set of exceptions with headerMatching functionality.sbiRoutingErrorActionSets The
sbiRoutingErrorActionSetscontains an array of actionset, where each depicts an ID, action to be performed (Currently on REROUTE action is supported) and blocklist configurations.Note:
Note: The Model D functionality is based on SBIRouting. To enable SBI routing, the values of all the flags in
routesConfig.metadatamust be set to true and sbiRoutingfilterName1must be configured. -
Configure Communication Profiles
To configure the Model D communication profiles, perform the communicationProfiles configurations for the 5GCAgent section of the custom values file for NEF.
Table 3-5 Communication Profiles Configuration
Parameter Description customModelD.discoveryHeaderParams.targetNfType The target NF, with which NEF is going to have the indirect communication. This parameter is mapped with the
3gpp-Sbi-Discovery-target-nf-typediscovery header. The parameter remains available only in the subsequent requests.customModelD.discoveryHeaderParams.discoveryServices The service names for the discovery NF. This parameter is mapped with the
3gpp-Sbi-Discovery-service-namesheader.customModelD.discoveryHeaderParams.supportedFeatures This parameter is mapped with the 3gpp-Sbi-Discovery-supported-featuresheadercustomModelD.sendDiscoverHeaderInitMsg Indicates if the discovery headers must be sent in initial messages. customModelD.sendDiscoverHeaderSubsMsg Indicates if the discovery headers must be sent in subsequent messages. customModelD.sendRoutingBindingHeader Indicates if the routing binding header must be included or not customModel.discoveryHeaderParams.preferredLocality Preferred target NF location for the discovery NF. This parameter is mapped with 3gpp-Sbi-Discovery-preferred-locality. - Map Communication Profiles
To enable the Model D communication with specific NF, assign the Model D profiles created in above configurations to the requied NF. The following Helm parameters allows you to map the target NF type with the active profiles:
Table 3-6 Target NF Communication Profile Mapping
Parameter Description targetNfCommunicationProfileMapping.UDM The supported communication method for UDM
Possible values are:- model A
- model B
- The communication profile configured for Model D in the communicationProfiles configuration. For more details about configuring Model D profiles, see nef-features1.html#GUID-68F62D2D-3DC8-4619-BD51-2927E4701655__UL_ZTL_3VD_QTB.
targetNfCommunicationProfileMapping.GMLC The supported communication method for GMLC
Possible values are:- model A
- model B
- The communication profile configured for Model D in the communicationProfiles configuration. For more details about configuring Model D profiles, see nef-features1.html#GUID-68F62D2D-3DC8-4619-BD51-2927E4701655__UL_ZTL_3VD_QTB.
For more details related to configurations, see Oracle Communications Cloud Native Core, Network Exposure Function Installation, Upgrade, and Fault Recovery Guide.
- ocnef_5gc_agent_srv_req_total
- ocnef_5gc_agent_srv_resp_total
- ocnef_5gc_agent_srv_latency_seconds
- ocnef_translation_count
- ocnef_translation_failure_count
For more information about the metrics, see NEF Metrics.
3.6 Support for Security Token Generation
NEF supports the OAuth security method for service API invocation. This security procedure ensures that only authenticated service requests are directed to the core microservices for processing the request.
Note:
NEF supports only OAUTH security method for service
API invocation. There is no direct interface between AF and
the NEF, hence, all the security procedures are handled by
the CAPIF. The functionality returns only
OAUTH security method by invoking a
PUT operation.
The following diagram depicts an example of OAuth token generation by AF Manager service of CAPIF:
Figure 3-7 Security Token Generation

The API Invoker or AF attaches the received OAuth token with every service request sent to NEF. The OAuth token gets authenticated by the API Router service before the processing of the request at NEF.
The AF obtains authorization by sending a POST request to CAPIF.
The following diagram shows a call flow where NEF receives an authentication token request from AF, and the AF Manager service generates the token to provide authorization:
Figure 3-8 Call Flow for Security Token Generation by AF Manager

Note:
The registration ID or API Exposing Function (AEF) ID changes during uninstallation of NEF. In such scenario, the manual deletion of security context and creation of new security context is necessary in order to generate new OAuth token. The AEF ID for security context can be obtained from NEF database.For more information, see Oracle Communications Cloud Native Core, Network Exposure Function REST Specification Guide.
Managing Security Token Generation
Security Token Generation is a core functionality of NEF. It remains enabled by default.
NEF provides the ME service related metrics for observing security functionality. For more information about the metrics, see CAPIF Metrics.
3.7 Monitoring Event Service in NEF
In the network deployments, operators must track the events of User Equipment (UE) to provide customized and enhanced network services. Any change in the UE location is considered as an event and NEF facilitates third-party applications or internal Application Functions (AFs) to monitor and get the report about such events.
- Unified Data Management (UDM)
- Access and Mobility Management Function (AMF)
- Session Management Function (SMF)
Depending on the specific monitoring event or information, UDM and AMF collects the information and sends it through NEF.
Monitoring Event Service
- Current location of UE
- Last known location of UE with time stamp
- PDU Session status
- Loss of Connectivity Event
- UE Reachability Event
- One-time reporting
- Maximum number of reports
- Maximum duration of reporting
- Monitoring type
Note:
- NEF scope for handling externalGroupId and maximumNumberOfReports:
- If a UE is part of multiple externalGroupId across multiple subscriptions, then NEF does not aggregate and sends one report for each UE. Instead, NEF forwards all the reports received from SMF to AF.
- NEF tracks only the number of UEs in a group and not the individual UE. NEF accepts a total of either (maximumNumberOfReports * numberOfUEs) cumulatively or until the subscription expiration based on the monitorExpireTime parameter, whichever is earlier.
- NEF does not track the number of reports at individual UE level in case of externalGroupId subscription.
- NEF scope for handling externalGroupId and groupReportGuardTime:
- For PDN_CONNECTIVITY_STATUS, NEF does not aggregate the reports based on the guard time. SMFs aggregate the reports and send them to NEF. Then, NEF forwards the same report to AF.
- For UE_REACHABILITY and LOSS_OF_CONNECTIVITY, NEF does not aggregate the reports based on the guard time. AMF forwards the request for each UE in the group and the same is forwarded to AF. There is no aggregation of reports occurs at NEF.
To provide the monitoring service to AF, NEF interacts with UDM by using the
Nudm_EventExposure service. For more information about this
service, see 3GPP Technical Specification, Unified
Data Management Services, Release 17.
The following diagram represents a high-level call flow where NEF receives a location tracking request from AF and interacts with UDM to obtain the required information:
Figure 3-9 Call Flow for Monitoring Event Subscription

- The NRF Client communicates with NRF for UDM Discovery
(
Nnrf_NFDiscovery) and receives a list of available UDMs with their Subscriber IDs or Group IDs.Note:
The UDM discovery is performed even before NEF starts receiving any subscription requests from AF. - AF sends a POST request (
3gpp-monitoring-event) for monitoring event subscription to NEF. - After the authentication of the request through CAPIF, the request reaches the ME service.
- The ME service processes the request and sends a POST request
(
Nudm_EventExposure) for event notification subscription to the selected UDM from the list available through UDM discovery.NEF subscribes to this event to receive the monitoring event of a UE, and Updated Location of the UE when UDM becomes aware of a location change of the UE. For more information about
Nudm_EventExposure, see 3GPP Technical Specification, Release 16, Access and Mobility Management Services.
After successful subscription with the UDM, NEF starts receiving the event reports from AMF and sends it to AF.
The following diagram represents a high-level call flow where NEF receives a event report from AMF and forwards it to AF:
Figure 3-10 Call Flow for Monitoring Event Reporting

- AMF sends a POST request (
AMF-event-notification) for monitoring event notification to NEF. - After the processing of the request NEF sends the event report to AF.
ME Subscription Creation
Figure 3-11 Example of Monitoring Event Subscription for Creation

- After successful registration and onboarding, the AF sends a
POST request (
3gpp-monitoring-event) to create a subscription for the supported monitoring event toward NEF. - When the request is authenticated by NEF Exposure Gateway (EG),
the ME service processes the request based on the type of the event.
For any monitoring type event, NEF sends a POST request (
Nudm_EventExposure) to create a subscription to UDM.NEF subscribes to the event in order to receive the notification for the event based on the monitoring type. For more details related to the
Nudm_EventExposureservice, see 3GPP Technical Specification, Unified Data Management Services, Release 17. - On successful processing of the request, UDM sends an acknowledgment for subscription creation. In case of failure, the error response is sent.
- After receiving the successful response from the UDM, the ME
service sends the subscription creation acknowledgment response to the AF.
This creates the ME service subscription.
Note:
The expired ME subscriptions get deleted by the NEF Audit service.
Create ME Subscription
Figure 3-12 Example of ME Subscription Call Flow

- By default, the NRF Client communicates with NRF for UDM
Discovery (
Nnrf_NFDiscovery) and receives a list of available UDMs with their Subscriber IDs or Group IDs.Note:
The UDM discovery is performed even before NEF starts receiving any subscription requests from AF. - To subscribe to ME service, AF sends a
3gpp-monitoring-eventPOST request to NEF. - NEF performs the following steps:
- The request routes through the external Ingress Gateway
to NEF Exposure Gateway (EG). The API Router performs the
authentication process and checks if the AF is authorized to access
the requested service. Based on the authentication result, one of
the following actions is performed:
- If the authorization fails, then API Router
sends the
HTTP/403 <Unauthorised>response to AF and closes the request. - If the authorization is successful, then API
Router sends the
HTTP/200 <Authorized>response to the API Manager.
- If the authorization fails, then API Router
sends the
- After successful authorization, the API Router service
sends the
3gpp-monitoring-eventPOST request to the ME service with the AF identity (afid). - The ME Service validates the request, creates a record in database, generates a subscription, and sends the subscription details to the 5GC Agent service.
- The 5GC Agent service processes the subscription information, interacts with the Config-Server service, and receives the list of UDMs available through NRF discovery.
- After successful UDM discovery, 5GC Agent sends the
Nudm_EventExposurePOST request to UDM through the 5GC Egress Gateway. The request contains the UE identity for which location reporting can be enabled.
- The request routes through the external Ingress Gateway
to NEF Exposure Gateway (EG). The API Router performs the
authentication process and checks if the AF is authorized to access
the requested service. Based on the authentication result, one of
the following actions is performed:
- After the processing is complete, UDM sends the
HTTP/200 <CreatedEeSubscription>response to the NEF with the subscription details. - The 5GC Agent service in NEF routes the
HTTP/200 <CreatedEeSubscription>response to ME Service. The service updates the NEF database with the updated subscription records and sends the200/HTTP <MonitoringEventSubscriptionCreated>response to the AF through the external Ingress Gateway. - This creates the monitoring event subscription in NEF for the
AF to monitor the location of the specified UE.
The subscription remains valid for the number of days defined in the POST request through the
monitorExpireTimeparameter.
Sending Notifications to AF
Figure 3-13 Example of Sending Event Reports through ME Notification

- After successful creation of the ME subscription, the AMF or
SMF sends POST request (
AMF-event-notification) for creating a monitoring event notification to NEF. - After processing the request, NEF starts sending the response to AF.
Send ME Notification
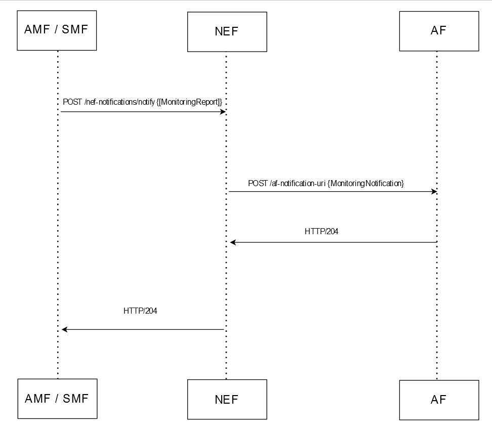
Figure 3-14 Example of ME Notification Call Flow

- AMF or SMF sends a
nef-notifications/notifyPOST request to NEF with the subscriber details corresponding to the ME subscription created in the above mentioned call flow. - The request routes through the 5GC Ingress Gateway and 5GC Agent services in NEF to ME Service.
- The ME Service processes the request, creates a record in
database, and sends the
ME NotificationPOST request to the corresponding AF with the subscriber location details. - This sends the response of the specified UE to the AF.
For more information, see Oracle Communications Cloud Native Core, Network Exposure Function REST Specification Guide.
Update ME Subscription
Figure 3-15 Example of Updating a ME Subscription - Call Flow

- By default, the NRF Client communicates with NRF for UDM
Discovery (
Nnrf_NFDiscovery) and receives a list of available UDMs with their Subscriber IDs or Group IDs.Note:
The UDM discovery is performed even before NEF starts receiving any subscription requests from AF. - To update an ME subscription, AF sends a
3gpp-monitoring-eventPUT request to NEF. - NEF performs the following steps:
- The request routes through the external Ingress Gateway
to NEF Exposure Gateway (EG). The API Router performs the
authentication process and checks if the AF is authorized to access
the requested service. Based on the authentication result, one of
the following actions is performed:
- If the authorization fails, then API Router
sends the
HTTP/403 <Unauthorised>response to AF and closes the request. - If the authorization is successful, then API
Router sends the
HTTP/200 <Authorized>response to the API Manager.
- If the authorization fails, then API Router
sends the
- After successful authorization, the API Router service
sends the
3gpp-monitoring-eventPUT request to the ME service with the AF identity (afid). - The ME Service validates the request, updates the subscription, and sends the details to the 5GC Agent service.
- The 5GC Agent service processes the subscription information, interacts with the Config-Server service, and receives the list of UDMs available through NRF discovery.
- After successful UDM discovery, 5GC Agent sends the
Nudm_EventExposurePATCH request to UDM through the 5GC Egress Gateway. The request contains the UE identity for which location reporting can be enabled.
Note:
PUT functionality is supported from AF to NEF. PATCH functionality is supported from NEF to UDM. Hence, here PUT is converted to PATCH and then send through UDM. - The request routes through the external Ingress Gateway
to NEF Exposure Gateway (EG). The API Router performs the
authentication process and checks if the AF is authorized to access
the requested service. Based on the authentication result, one of
the following actions is performed:
- After the processing is complete, UDM sends the
HTTP/201 <UpdatedEeSubscription>response to the NEF with the subscription details. - The 5GC Agent service in NEF routes the
HTTP/201 <UpdatedEeSubscription>response to ME Service. The service updates the NEF database with the updated subscription records and sends the201/HTTP <MonitoringEventSubscriptionUpdated>response to the AF through the external Ingress Gateway. - This creates the monitoring event subscription in NEF for the
AF to monitor the location of the specified UE.
The subscription remains valid for the number of days defined in the PATCH request through the
monitorExpireTimeparameter. For more information about this parameter, see Oracle Communications Cloud Native Core, Network Exposure Function REST Specification Guide.
Monitoring Event Reporting
Monitoring Events Reporting is a core functionality of NEF. It remains enabled by default.
NEF provides the ME service related metrics for ME Service feature. For more information about the metrics, see NEF Metrics.
3.7.1 Converged SCEF NEF Model for Monitoring Event
- AF sends request to NEF.
- NEF creates subscription on UDM.
- UDM sends the send request to AMF.
- On event detection, AMF sends notification to NEF.
If in case the UE is latched to a 4G network, then NEF cannot create subscription or receive notification from that network. NEF needs to be enabled with the Converged SCEF-NEF solution for specific services where interaction between the Service Capability Exposure Function (SCEF) and NEF is required.
When there is a UE capable of mobility between Evolved Packet Core (EPS) and 5G Core (5GC), the network is expected to associate the UE with an SCEF+NEF node for Service Capability Exposure.
Note:
- The remaining notification flow is similar to the existing flow from NEF to AF.
- The
convergedScefNefEnabledparameter:- introduces
enableFeature.convergedScefNefdiameter gateway for receiving diameter traffic from EPC network nodes. - enables EPC subscription parameters for subscriptions towards UDM (currently monitoringEvents Location reporting subscriptions).
- introduces
ocnef-diam-gateway:
clientPeers: |
- name: 'mme'
realm: 'mme.oracle.com'
identity: 'T6-client'
where,
MME is a client diameter node.Note:
- During upgrade, only the subscription request on the new pod
creates subscription on HSS (epc network). This does not apply for Gateway
Mobile Location Centre (GMLC).
If GMLC returns fail, based on the
switchToUdmOnFailureparameter, NEF performs failover to UDM, then NEF sends the parameter to UDM to create subscription on Evolved Packet Core (EPC) when converged_scef_nef is enabled. SCEF-Reference-IDis the identifier for the notification from MME to find the corresponding subscription.- If subscription creation at UDM is successful, but there was
failure while creating subscription at HSS then the NEF considers the
subscription creation to be successful.
MeEPCAddSubscriptionFailureRateCrossedThresholdalert is triggered when this failure happens at EPC.
Monitoring Events Call Flow in Converged SCEF-NEF
This section provides call flow supported for Converged SCEF-NEF functionality with separate UDM and HSS.
- If the UE request is from 5G network
- Application Function (AF) sends request to NEF for ME subscription.
- NEF sends EeSubscription request to UDM.
- UDM creates the subscription on AMF.
- AMF sends this event notification to NEF directly.
-
If the UE request is from 4G network
- Application Function (AF) sends request to NEF for ME subscription.
- NEF sends EeSubscription request to UDM. If the epcAppliedInd parameter is set to True, the request also applies to 4G.
- UDM creates the subscription on HSS along with AMF.
- HSS creates subscription in MME.
- MME sends RIR message T6X interface event notification to NEF through DiameterGw.
In the following scenario, SCEF+NEF configures events at UDM, indicating that the event may occur in 5GC as well as EPC. Based on this information, UDM configures events at 5GC and also invokes event subscription at HSS, which in turn configures events at EPC.
Figure 3-16 Monitoring Events - SCEF-NEF Call Flow

- AF sends a MonitoringEventSubscription request to ME.
- ME forwards the request to 5GC.
- 5GC sends subscription request to UDM.
- UDM creates subscription on AMF and HSS. HSS sends information to MME.
- If the event detected is at 5G network, then AMF sends this response notification to 5GC. If the event detected is at 4G network, then MME sends this response notification to NEF through DiameterGw. Diameter is translated to HTTP internally in NEF.
- NEF sends the notification to AF.
- AF sends a success response to NEF.
- NEF sends this response directly to AMF and to MME through DiameterGw.
3.8 GMLC Based Location Monitoring
In the network deployments, there are certain scenarios when operators need highly accurate location details of subscribers that contains the geographic information. Such requests cannot be processed using the UDM or AMF based location monitoring. To cater to these type of requests, NEF supports the Gateway Mobile Location Center (GMLC) based location monitoring along with UDM and AMF based monitoing.
NEF selects the GMLC or UDM/AMF based location service as per the service requirements, such as location QoS, whether an immediate or deferred subscriber location is requested, and the availability of GMLC, UDM, or AMF.
The GMLC Based Location Monitoring feature enables NEF to monitor the current or last known location of subscribers or User Equipment (UE) based on the requests received from AFs. The feature caters to the following types of location monitoring requests:
- Immediate Requests: One time request for location monitoring of a subscriber
- Deferred Requests: Request to monitor the subscriber location
for:
- a specific number of location updates
- specific duration
To setup GMLC based location monitoring, NEF invokes the Home GMLC that is responsible to control the privacy checking of the target subscriber. The invoked GMLC further interacts with the core NFs to provide the subscriber location details.
NEF exposes the location information as and when received from GMLC to the AF. The information is exposed based on the 3GPP specifications provided for the Northbound APIs towards the AF. For more information about the specifications, see 3GPP TS 29.522 Rel. 16.9.
Immediate Requests
The following diagram shows a high-level call flow where NEF receives a subscription request for the immediate location of a subscriber from AF. NEF processes the request, evaluates the location service provider as GMLC, and interacts with GMLC to get the information:
Figure 3-17 Call Flow for GMLC Based Monitoring Event Subscription for Immediate Request

- AF sends a
3gpp-monitoring-eventPOST request to NEF to subscribe to an immediate location monitoring service.Note:
For an immediate location monitoring request, the MaximumNumberOfReports parameter value remains 1 and ldrType must not be present. For more information about the parameters, see Oracle Communications Cloud Native Core, Network Exposure Function REST Specification Guide. - The request routes through the external Ingress Gateway to NEF ME service after a successful authentication process in NEF CAPIF.
- The ME service performs the following tasks:
- validates the request
- evaluates the Location Provider as GMLC
For more information about how NEF determines the location provider, see Table 3-7.
- generates a subscription
- sends the subscription details to the 5GC Agent service.
- The 5GC Agent service processes the subscription information, interacts with the Config-Server service, and performs the discovery of the GMLCs deployed within the network through NRF or SCP, based on the selected communication model.
- After successful GMLC discovery, the 5GC Agent sends the
Ngmlc_Location_Provide_LocationPOST request to GMLC through the 5GC Egress Gateway. The request contains the UE identity for which location reporting is to be enabled. - On successful processing, GMLC sends the
HTTP/200response to the 5GC Agent service. The response contains the subscriber location information. - NEF translates and forwards the location information to AF without storing the data
in the database.
Note:
NEF clears the database before sending the location information to the AF.
Deferred Requests
The following diagram shows a high-level call flow where NEF receives a subscriber location information for a defined period or based on the geographic area of a subscriber from AF. NEF processes the request, evaluates the location service provider as GMLC, and interacts with GMLC to get the information:
Figure 3-18 Call Flow for GMLC Based Monitoring Event Subscription for Deferred Request

- AF sends a
3gpp-monitoring-eventPOST request to NEF to subscribe to a deferred location monitoring service.Note:
For a deferred location monitoring request, the ldrType parameter must be present. For more information about the parameters, see Oracle Communications Cloud Native Core, Network Exposure Function REST Specification Guide. - The request routes through the external Ingress Gateway to NEF ME service after a successful authentication process in CAPIF.
- The ME service performs the following tasks:
- validates the request
- evaluates the Location Provider as GMLC
For more information about how NEF determines the location provider, see Table 3-7.
- generates a subscription
- sends the subscription details to the 5GC Agent service.
- The 5GC Agent service processes the subscription information, interacts with the Config-Server service, and performs the discovery of the GMLCs deployed within the network through NRF or SCP, based on the selected communication model.
- After successful GMLC discovery, the 5GC Agent sends the
Ngmlc_Location_Provide_LocationPOST request to GMLC through the 5GC Egress Gateway. The request contains the UE identity for which location reporting is to be enabled. - On successful processing, GMLC sends the
HTTP/200response to the 5GC Agent service. The response contains the subscriber location information. - NEF translates and forwards the location information to AF without storing the data
in the database.
Note:
NEF clears the database before sending the location information to the AF. - GMLC uses the
Ngmlc_Location_Event Notifyservice to send further subscriber location information to NEF as per the deferred request.
NEF selects GMLC based location monitoring as per the operator configurations and the presence of the LocQos parameter in AF location monitoring request. The following table describes the logic used by NEF to select the GMLC based monitoring over the UDM/AMF based monitoring:
Table 3-7 Evaluation of Location Provider
| Is GMLC Feature Enabled | If LocQoS parameter is present in the ME Subscription Request | Selected Location Monitoring Destination |
|---|---|---|
| No | Yes | UDM/AMF |
| No | No | UDM/AMF |
| Yes | Yes | GMLC |
| Yes | No |
Based on operator configuration for destIfLocQosAbsent parameter in Custom YAML file. For more details about the configurations, see Managing GMLC Based Location Monitoring. |
On receiving the subscription request from AF, NEF verifies the configuration for the gmlcDeployed parameter in the helm configurations. For more details about the configurations, see Managing GMLC Based Location Monitoring.
- If the value for gmlcEnabled parameter is false, then the location tracking request is sent to UDM
- If the value for gmlcDeployed parameter
is true, then NEF checks if the subscription request contains the locQOS parameter. For more information about the request
parameters, see Oracle Communications Cloud Native Core, Network Exposure Function
REST Specification Guide.
- If the request does not contain the locQos parameter, NEF checks the configuration of the destIfLocQosAbsent parameter in the HELM
configurations:
- If the value of destIfLocQosAbsent is UDM, then the subscription request is sent to UDM
- If the value of destIfLocQosAbsent is GMLC, then the subscription request is sent to GMLC
- If the request contains the locQos
parameter, then NEF compares the values of hAccuracy and vAccuracy parameters of
the subscription request with the gmlchAccuracy
and gmlcVaccuracy parameters configured in HELM
chart.
- If the values of subscription request parameters are same or greater than the HELM configuration values, then the request is forwarded to GMLC.
- If the values of subscription request parameters are smaller than the HELM configuration values, then the request is forwarded to UDM.
- If the request does not contain the locQos parameter, NEF checks the configuration of the destIfLocQosAbsent parameter in the HELM
configurations:
For more information, see Oracle Communications Cloud Native Core, Network Exposure Function REST Specification Guide.
Managing GMLC Based Location Monitoring
The GMLC Based Location Monitoring functionality can be enabled during NEF deployment using the custom calue.yaml file.
To enable this feature, set the gmlcEnabled parameter to true under the global configurations in the custom-values.yaml file for NEF.
The gmlcEnabled parameter values can have the following values:
- true: The value states that GMLC is deployed in the current deployment and GMLC based location monitoring can be considered when NEF receives a location tracking request from AF
- false: The GMLC based location monitoring is not considered when NEF receives a location tracking request from AF.
The GMLC Based Location Monitoring functionality can be configured during NEF deployment using the custom-values.yaml file. The following parameters must be updated in the custom values file for NEF:
Table 3-8 GMLC Based Location Monitoring Parameters
| Parameter | Description |
|---|---|
| monitoringevents.gmlc.destIfLocQosAbsent | Indicates the location provider when LocQos is not present in the request. For more details about the LocQos parameter, see Oracle Communications Cloud Native Core, Network Exposure Function REST Specification Guide. |
| monitoringevents.gmlc.switchToUdmOnFailure | Specifies if the location reporting event request must be sent to UDM when NEF receives failure from GMLC. |
| monitoringevents.gmlc.switchOnErrorCodes | Contains a list of error codes, based on which NEF switches to UDM. |
| monitoringevents.gmlc.explicitCancellation |
Indicates whether an explicit Cancel Location request should
be sent to GMLC in the following scenarios:
|
| monitoringevents.gmlc.gmlchAccuracy | Specifies the horizontal accuracy to select eLCS |
| monitoringevents.gmlc.gmlcVaccuracy | Specifies the vertical accuracy to chose eLCS |
| fivegcagent.gmlc.baseUrl | The base URL of GMLC |
| fivegcagent.gmlc.externalClientType | Default value to be sent to GMLC in externalClientType parameter in ProvideLocation Request. |
| fivegcagent.gmlc.reportingInterval | Indicates the time interval between each event report in seconds. |
NEF provides the metrics for observing GMLC Based Location Monitoring feature. For more information about the metrics, see NEF Metrics.
The NEF logs include the GMLC Based Location Monitoring information for the requests received or responses sent by NEF. To get this information, the log levels must be set to debug.
The logs
messages for the feature contain the GMLCRequestProcessing prefix.
The following table lists the logs that can be used for verifying the GMLC Based Location Monitoring functionality:
Table 3-9 Logs to Verify GMLC Based Location Monitoring Functionality
| Description | Log Message | Log Level |
|---|---|---|
| NEF Identifies that the request is for GMLC | GMLCRequestProcessing: LocationProvide identified as
GMLC |
INFO |
| Request translated from T8 to GMLC format | GMLCRequestProcessing: Request translated to GMLC
(Translated request) |
INFO |
| Response received from GMLC | GMLCRequestProcessing: Response received
(Response) |
INFO |
| GMLC not reachable | GMLCRequestProcessing: Communication with GMLC failed,
(Error details) |
ERROR |
| Request to be handled by UDM | GMLCRequestProcessing: Forwarding the subscription
request to UDM on GMLC failure |
INFO |
| Cancel Initiated by GMLC | GMLCRequestProcessing: Cancel Location from
GMLC |
INFO |
| Cancel Notify sent to AF | GMLCRequestProcessing: Request to cancel subscription
sent to AF |
INFO |
For more information about the logs, see Oracle Communications Cloud Native Core, Network Exposure Function Troubleshooting Guide.
Enable GMLC to UDM Failover
NEF allows you to enable failover to UDM when GMLC subscription fails for a specific reason.
- Set value of the gmlc.switchToUdmOnFailure parameter. For further information on
configuring, refer to Update GMLC Configuration section in Oracle
Communications Cloud Native Core, Network Exposure Function REST Specification
Guide. The applicable values are:
- IMMEDIATE: To enable the failover for subscription of Immediate Location Request.
- DEFERRED: To enable the failover for subscription of Deferred Location Request.
- ALL: To enable the failover for subscription of both Immediate and Deferred request.
- NONE: To disable the failover.
- Configure the gmlc.switchOnErrorCodes parameter to define the error codes and causes for which the failover must be performed. For further information on configuring, refer to Update GMLC Configuration section in Oracle Communications Cloud Native Core, Network Exposure Function REST Specification Guide.
- Configure the global.configurableErrorCodes parameters for Egress gateway with the same
error code details that are provided in the gmlc.switchOnErrorCodes.
The following code snippet shows an example to set the parameters in the global configuration section to do the failover:
global: configurableErrorCodes: enabled: true errorScenarios: - exceptionType: "ConnectException" errorCode: "503" errorDescription: "Connection failure" errorCause: "Connection Refused" errorTitle: "ConnectException" - exceptionType: "UnknownHostException" errorCode: "503" errorDescription: "Connection failure" errorCause: "Unknown Host Exception" errorTitle: "UnknownHostException"
Note:
The values provided for the gmlc.switchOnErrorCodes parameters must also be configured in the global.configurableErrorCodes configurations of Egress GW to enable the successful failover.For more information about the configurations, see Oracle Communications Cloud Native Core, Network Exposure Function Installation, Upgrade, and Fault Recovery Guide
3.9 CAPIF Event Management
The CAPIF Event Management feature enables NEF to notify AFs or other services about the events occurring at CAPIF through the NEF Event Manager service.
- Supports AFs and other NEF services to subscribe to CAPIF event notifications.
- Sends notifications to the subscribers in case of an event.
- Unsubscribes AFs or NEF services from the CAPIF event notifications.
For more information about the Event Management functionality, see "Subscription, unsubscription and notifications for the CAPIF events" in 3GPP Technical Specification 23.222, Release 16.
Supported Events
Table 3-10 Supported CAPIF Events
| Event Name | Description |
|---|---|
| SERVICE_API_AVAILABLE | Events related to the availability of a service API
after the service APIs are published.
Consumer: AF Producer: API Manager |
| SERVICE_API_UNAVAILABLE | Events related to the unavailability of a service
API after the service APIs are unpublished.
Consumer: AF Producer: API Manager |
| API_INVOKER_ONBOARDED | Events related to API invoker status when the invoker
is onboarded to CAPIF
Consumer: AEF Producer: AF |
| API_INVOKER_OFFBOARDED | Events related to API invoker status when the
invoker is offboarded from CAPIF
Consumer: API Exposing Function (AEF) Producer: AF |
| SERVICE_API_INVOCATION_SUCCESS | Events related to the successful invocation of
service APIs
Consumer: Audit Service Producer: Security Manager |
| SERVICE_API_INVOCATION_FAILURE | Events related to the failed invocation of service
APIs
Consumer: Audit Service Producer: Security Manager |
| API_INVOKER_AUTHORIZATION_REVOKED | Events related to the revocation of the authorization
of API invokers to access a service API
Consumer: Security Manager Producer: OAM |
Note:
Currently, only for theAPI_INVOKER_OFFBOARDED event, subscription, unsubscription, and
notification is supported. For other events, only subscription and unsubscription is
supported.
Example- Subscribing to Event
The following diagram shows a high-level call flow where the Event Manager service manages the subscription requests coming from the different event's consumers and sends notifications based on the event occurred at the producer:
Figure 3-19 Call Flow for CAPIF Event Management- Subscribe

- An external event consumer (Event Consumer1) sends a POST
capif-eventssubscription request to the Event Manager service through the external Ingress GW in NEF deployment. - The Event Manager service authenticates the request and creates a subscription.
- Similarly, an internal NEF service (Event Consumer2) sends a POST
capif-eventssubscription request to Event Manager and creates an event notification subscription. - The Event Manager receives a POST
capif-eventspublish request from the Event Producer. - The Event Manager processes the request and based on the parameter values received in the subscription requests, sends the notifications to both Event Consumer1 and the Event Consumer2 for the requested event.
Example- Unsubscribing Event
The following diagram shows a high-level call flow where the Event Manager service manages the delete subscription request coming from an event consumer and deletes the subscription:
Figure 3-20 Call Flow for CAPIF Event Management - Unsubscribe

- A subscriber (Event Consumer1) sends a DELKET
capif-eventssubscription request to the Event Manager service through the external Ingress GW in NEF deployment. - The Event Manager service processes the request and validates the subscriber identity.
- After successful validation, the Event Manager deletes the subscription from NEF database.
For more information, see Oracle Communications Cloud Native Core, Network Exposure Function REST Specification Guide.
Managing CAPIF Event Management
The CAPIF Event Management is a core functionality of NEF. It remains enabled by default.
NEF provides the metrics for observing the CAPIF Event Management feature. For more information about the metrics, see the "Event Manager Metrics" in CAPIF Metrics.
3.10 Support for AF Session with QoS
In network deployments, operators have the requirement to offer services of a certain quality. There are scenarios when operators need to provide different Quality of Services (QoS) to different types of subscribers or UEs.
NEF enables the operators to manage the QoS using a set of parameters related to the traffic performance on networks. It also provides the capability to set up different QoS standards for different UE sessions based on the service requirements and other specifications. To perform this functionality, the NEF QoS service communicates with Policy Control Function (PCF) to set up, modify, and revoke an AF session with the required QoS.
The AF session with the QoS service feature allows AF to request a data session for a UE with a specific QoS.
The AF sends a request to NEF to provide QoS for the AF session using a QoS reference parameter, which refers to the predefined QoS information. NEF authorizes the request and communicates with the PCF. When the PCF authorizes the service information from the AF and generates a PCC rule, it derives the QoS parameters of the PCC rule based on the service information and the indicated QoS reference parameter. The AF may change the QoS by providing a different QoS reference parameter for an ongoing session. If this happens, the PCF updates the related QoS parameter sets in the PCC rule accordingly.
The AF Session with QoS Service functionality enables NEF to perform the following functionality:
- Set up an AF session with the required QoS
- Get the QoS session details for an AF
- Update the QoS subscription for an AF
- Delete an AF session with QoS
- Receive the QoS notifications, such as QoS Monitoring or Usage reports from the PCF and forward it to the subscribed AF
To set up AF sessions with QoS, NEF invokes the PCF that controls the privacy checking of the target subscriber. The invoked PCF authorizes the subscription or notification request, performs the required operation, and sends response to NEF. NEF exposes the information as and when received from the PCF to the AF.
Create Subscription Call Flow
The following diagram is a high-level call flow where NEF receives a subscription request for QoS session from AF and interacts with a PCF to get the relevant information:
Figure 3-21 Call Flow for AF Session with QoS Subscription

- To set up a session with required QoS, AF sends a
3gpp-as-session-with-qosPOST request to NEF. - The request routes through the external Ingress Gateway to NEF QoS service after a successful authentication process at the CAPIF.
- The QoS service performs the following tasks:
- Retrieves the PCF session binding information for
the requested UE. The QoS service sends the
nbsf-managementGET request to the BSF and receives the SUPI, GPSI, PCF Fqdn, and binding level information in response. - Sends
npcf-policyauthorizationPOST request to the PCF to get the AF request authorized and create policies as requested for the associated PDU session.
Note:
In case, BSF is not enabled then the QoS service sends thenpcf-policyauthorizationPOST request to the PCF as per the pcfBaseUrl parameter value configured in the helm configurations. For more information about the configurations, see Managing AF Session with QoS. - Retrieves the PCF session binding information for
the requested UE. The QoS service sends the
- On successful processing, PCF creates an individual
session resource with the QoS monitoring subscription and sends the
HTTP/201 Createdresponse to the 5GC Agent service. - NEF forwards the
HTTP/201 Createdresponse to the AF.
Get Subscription Call Flow
The following diagram is a high-level call flow where NEF receives a get subscription request for QoS session from AF and processes the request:
Figure 3-22 Call Flow for GET AF Session with QoS Subscription

- To retrieve a QoS subscription details AF sends a
3gpp-as-session-with-qosGET request to NEF. - The request routes through the external Ingress Gateway to NEF QoS service after a successful authentication process at the CAPIF.
- The QoS service retrieves the application session resource
from the NEF database and sends the
HTTP/200 OKresponse to the AF.
Update Subscription Call Flow
The following diagram is a high-level call flow where NEF receives a PUT or PATCH request for modifying a QoS subscription resource from AF and processes the request:
Figure 3-23 Call Flow for Update AF Session with QoS Subscription

- To modify a QoS subscription resource, AF sends a
3gpp-as-session-with-qosPATCH request to NEF.Note:
NEF allows AFs to perform both PATCH and PUT operations to modify the QoS subscription resources. - The request routes through the external Ingress Gateway to NEF QoS service after a successful authentication process at the CAPIF.
- The QoS service sends
npcf-policyauthorizationPATCH request to the PCF to get the AF request authorized and update policies as requested for the associated PDU session. - On successful processing, PCF updates the session
resources with the QoS monitoring subscription and sends the
HTTP/201 Updatedresponse to the 5GC Agent service. - NEF forwards the
HTTP/201 Updatedresponse to the AF.
Note:
Thenpcf-policyauthorization REST API supports only
PATCH operation. As a result, the Update QoS Subscription (PUT or PATCH)
operation does not support the removal of any exisiting parameter. It only
supports the addition of new parameters or updating the value of an existing
parameter.
Notification Call Flow
The following diagram shows a high-level call flow where NEF receives a QoS notification report from PCF and forwards it to the AF:
Figure 3-24 Call Flow for QoS Event Notification

- PCF sends the QoS notifications
npcf-policyauthorization notifyPOST request to NEF with the notification destination information.The request routes through the 5GC Ingress Gateway and 5GC Agent services to QoS Service.
- The QoS Service processes the request and sends
HTTP/204response to the PCF. - The QoS service forwards the POST request with the
notification to the corresponding AF.
This sends the QoS notification report of the specified UE to the AF.
Delete Subscription Call Flow
The following diagram is a high-level call flow where NEF receives a request to delete a QoS subscription from AF and interacts with a PCF to process the request:
Figure 3-25 Call Flow for Delete AF Session with QoS Subscription

- To delete a session with required QoS, AF sends a
3gpp-as-session-with-qosDELETE request to NEF. - The request routes through the external Ingress Gateway to NEF QoS service after a successful authentication process at the CAPIF.
- The QoS service sends the
npcf-policyauthorizationDELETE request to the PCF. - On successful processing, PCF deletes the session resource
subscription and sends the
HTTP/200 OKorHTTP/204 No Contentresponse to NEF. - NEF forwards the response to the AF.
After successful deletion, the AF stops receiving the QoS event notifcations.
For more information, see Oracle Communications Cloud Native Core, Network Exposure Function REST Specification Guide.
Managing AF Session with QoS
AF Session with QoS is a core functionality of NEF. It remains enabled
by default. You must configure the qualityofservice parameters for
QoS service in the ocnef-custom-values.yaml file.
This section explains the configuration parameters required for this feature.
Note:
NEF allows AFSessionWithQOS procedure to support the mediaType parameter in the PCF Npcf_PolicyAuthorisation API. For more information on this API, see Oracle Communications Cloud Native Core, Policy User Guide.The configurations required are as follows:
Set up the Base URL for PCF and BSF
ocnef-custom-values.yaml:
fivegcagent.pcfBaseUrlfivegcagent.bsfBaseUrl
Enable BSF
NEF allows you to obtain address information of the selected PCF for a PDU session through the BSF.
To set up a communication with PCF through BSF, set the
bsfEnabled parameter to true, under the fivegcagent service
configurations in the ocnef-custom-values.yaml file.
Configure Direct Communication with PCF
fivegcagent configurations:
Table 3-11 fivegcagent Configuration
| Parameter | Description |
|---|---|
| pcfBaseUrl | Base URL of the PCF with which NEF communicates. |
| targetNfCommunicationProfileMapping | The supported communication method for PCF.
Possible values are:
|
Note:
In the case of Model B - Direct communication, add BSF and PCF to thenrfClientSubscribeTypes parameter under the
nrfclient configurations:
Configure Indirect Communication with PCF
fivegcagent configurations.
Table 3-12 Configurations for Model D Indirect Communication
| Parameter | Description |
|---|---|
| customBSFModelD.discoveryHeaderParams.targetNfType | The target NF, with which NEF is going to have the indirect communication. |
| customBSFModelD.discoveryHeaderParams.discoveryServices | The service names for the discovery NF. |
| customBSFModelD.discoveryHeaderParams.supportedFeatures | This parameter is mapped with the 3gpp-Sbi-Discovery-supported-features discovery header |
| customBSFModelD.sendDiscoverHeaderInitMsg | Flag to control whether to send discovery headers in initial message or not |
| customBSFModelD.sendDiscoverHeaderSubsMsg | Flag to control whether to send discovery headers in subsequent message or not |
| customBSFModelD.sendRoutingBindingHeader | Indicates if the routing binding header must be included or not |
| customPCFModelD.discoveryHeaderParams.targetNfType | The target NF, with which NEF is going to have the indirect communication. |
| customPCFModelD.discoveryHeaderParams.discoveryServices | The service names for the discovery NF. This parameter is mapped with the 3gpp-Sbi-Discovery-service-names header |
| customPCFModelD.discoveryHeaderParams.supportedFeatures | This parameter is mapped with the 3gpp-Sbi-Discovery-supported-features discovery header |
| customPCFModelD.sendDiscoverHeaderInitMsg | Flag to control whether to send discovery headers in initial message or not |
| customPCFModelD.sendDiscoverHeaderSubsMsg | Flag to control whether to send discovery headers in subsequent message or not |
| customPCFModelD.sendRoutingBindingHeader | Indicates if the routing binding header must be included or not |
| targetNfCommunicationProfileMapping.BSF | The supported communication method for PCF.
Value: model D |
| targetNfCommunicationProfileMapping.PCF | The supported communication method for PCF.
Value: model D |
| customModel.discoveryHeaderParams.preferredLocality | Preferred target NF location for the
discovery NF. This parameter is mapped with
3gpp-Sbi-Discovery-preferred-locality.
|
For more information about the configurations, see Oracle Communications Cloud Native Core, Network Exposure Function Installation, Upgrade, and Fault Recovery Guide.
Once the parameter values are set, you can configure the session with the NEF that has the required QoS using the REST API for NEF. For more information, see Oracle Communications Cloud Native Core, Network Exposure Function REST Specification Guide.
NEF provides the Quality of Service related metrics for observing AF Session with QoS feature. For more information about the metrics, see NEF Metrics.
3.10.1 Converged SCEF NEF for QoS
The Converged SCEF-NEF for Quality of Services (QoS) feature sets up an AF Session with the required QoS in the 4G system as a fallback solution in case AF sessions with QoS subscription fail with the 5G system. The same AFSessionWithQos API is used in the 4G system to set up an AS session with the required QoS for the service for 4G.
When NEF receives an Nnef_AFSessionwithQos request from AF, it initiates N5 based QoS call flow with PCF+PCRF. If PCF+PCRF returns an error response, that indicates that the incoming request for a specific PDU session is not for 5G [example, 404 error response], then NEF initiates the Rx based QoS call flow with the same PCF+PCRF a 4G diameter host of PCF.
If in case the UE is latched to a 4G network, then NEF cannot create subscription or receive notification from that network. NEF needs to be enabled with the Converged SCEF-NEF solution for specific services where interaction between the Service Capability Exposure Function (SCEF) and NEF is required.
When there is a UE capable of mobility between Evolved Packet Core (EPS) and 5G Core (5GC), the network is expected to associate the UE with an SCEF+NEF node for Service Capability Exposure.
qualityofservice.switchToPCRFOnAuthFailure flag must be
enabled for this feature.
Note:
- This switchover based on configured code and cause values is not applicable if the AFSessionWithQos has 5G specific attributes.
- The remaining notification flow is similar to the existing flow from NEF to AF.
Converged SCEF-NEF feature allows NEF to communicate with 4G network nodes using the diameter based southbound interfaces.
AFSessionWithQos Converged SCEF-NEF Call Flow
Figure 3-26 Call Flow for Error Code based N5 to Rx Failover for 4G Subscriber

- To create a session with required QoS, AF sends a AFSessionwithQOS Create request to NEF+SCEF.
- NEF sends Npcf_PolicyAuthorization_Create request to PCF.
- PCF rejects the request with an error code. This is caused here due to a PDU session being not found.
- If NEF is enabled for Converged SCEF NEF QoS and failover configurations matches the error response, then AAR diameter request is sent to the configured PCRF peer node over Rx interface.
- On successful validation of authorization request, PCRF responds with a RAR diameter success response.
- NEF receives the diameter response and propagates the response back to AF.
- Whenever PCRF detects an event, it notifies the same in RAR diameter message to NEF.
- NEF translates and forwards it as http notification request to the corresponding AF.
- AF acknowledges the notification request with 204 http response.
Managing Converged SCEF-NEF
Enable
convergedScefNefEnabled parameter to true. For more
information, see Oracle Communications Cloud Native Core, Network
Exposure Function Installation, Upgrade, and Fault Recovery Guide.
Note:
TheconvergedScefNefEnabled parameter:
- introduces Converged_scef_nef diameter gateway for receiving diameter traffic from EPC network nodes.
- enables EPC subscription parameters for subscriptions towards UDM (currently monitoringEvents Location reporting subscriptions).
Configure
You can configure this feature using Helm parameters.
For information about configuring the
convergedScefNefEnabled, scefDiamHost,
envDiameterRealm, envDiameterIdentity and
ocnef-diam-gateway microservice parameters, see Oracle Communication Cloud Native Core, Network Exposure
Function Installation, Upgrade, and Fault Recovery Guide.
NEF provides the Converged SCEF-NEF related metrics and alerts for observing AF Session with this feature. For more information about the metrics, see NEF Metrics. For more information about the alerts, see Alerts.
3.11 Support for Georedundancy
The NEF architecture supports Geographical Redundant (Georedundant) deployments to ensure high availability and redundancy. It offers two-sites georedundancy to ensure service availability when one of the NEF sites is down.
When NEF is deployed in a two-site georedundant setup, both the NEF sites work in an Active state with the following specifications:
- In case of a site failure, the other NEF site startes
serving the NFs or AFs of the failed site.
For example in a two-sites georedundant system with Site A and Site B:
- If Site A fails, NEF (CAPIF and NEF) at Site B starts serving the consumers of Site-A.
- If Site B fails, NEFs (CAPIF and NEF) at Site A start serving the consumers of Site-B.
- The georedundant NEF deployment supports only Model B and Model D communications. NEF does not support the Model A - direct communication model in a georedundant deployment.
- Both the NEF sites remain active and provide service in the active-active mode.
- The NEF instances share the Session State data using DB tier replication service to enable service continuity during a site failure.
- All the NEF instances register with NRF independently and get notified when another instance is down.
Two-Site Georedundancy Deployment
- Every active site contains one instance of CAPIF and NEF
- Each NEF instance registers with each CAPIF instance
The following diagram depicts the topology for two-site georedundant NEF deployment:
Figure 3-27 Two-Site Georedundancy Deployment

The topology has the following configurations:
Site 1: CAPIF 1 and NEF 1
Site 2: CAPIF 2 and NEF 2
Note:
The subscription data from the AF must contain the information of the owner site.Note:
In below cases, the GR configuration at NEF checks if peer site is down and then processes notification:- In case of 5G notification, if the NEF site is down, then the consumer NF queries NRF to get peer NEF and send notification.
- If Converged SCEF-NEF is enabled and the NEF site is down, when notification comes from 4G core, the consumer 4G node may route the request to active NEF site, based on operator configuration or DRA routing policy.
- The consumer NEF ensures that the original
subscribing NEF is down.
This check is performed only if the value of the
geoRedundancyOptions.handleNotification.checkSiteStatusparameter is set to true in theocnef-custom-values.yamlfile.To keep track of peer NEF status, every NEF instance in the georedundant deployment subscribes with NRF for receiving notifications about the change in the status of peer instances. Based on this subscription, whenever the peer NEF comes up or goes down, NRF notifies all the other instances of the deployment.
- The DB replication must be in good
health.
This check is performed only if the value of the
geoRedundancyOptions.handleNotification.checkDBReplicationStatusparameter is set to true in theocnef-custom-values.yamlfile.
Managing Support for Georedundancy
To deploy NEF in a georedundant environment:
- Set up the replicated cnDBTier version 22.3.x or above, on two-sites. For information about installing cnDBTier, see "Installing cnDBTier" in Oracle Communications Cloud Native Core, cnDBTier Installation Guide.
- Deploy NEF over the replicated cnDBTier sites. For information about installing and deploying NEF, see Oracle Communications Cloud Native Core, Network Exposure Function Installation, Upgrade, and Fault Recovery Guide.
To configure georedundancy:
Configure the georedundancy specific parameters while deploying the CAPIF and NEF instances on the replicated sites.
CAPIF Configurations
Table 3-13 Georedundancy Specific Parameters
| Parameter | Description |
|---|---|
| capifInstanceId | The unique identifier of the CAPIF instance. This parameter value is unique per site. |
- Adding CAPIF instance details in
NEF:Configure the following parameters to add the CAPIF specific details in the NEF using the custom values file:
Table 3-14 Configure CAPIF Details
Parameter Description capifInstanceId The unique identifier for the CAPIF instance. type host The hostname for the CAPIF instance. port The CAPIF instance port. scheme certificate secretName secretNamespace certificateName Along with the CAPIF details of the existing site, the NEF configurations must also include the CAPIF details of the other site. When a new site is added to an existing deployment:- The NEF configurations of the existing as well as new site must include details of both the CAPIF instances
- Both the NEF instances register and publishe their services to both the CAPIF instances
- Configuring Georedundancy:Configure the following parameters to enable and configure georedundancy in the custom values file for NEF:
Table 3-15 Georedundancy Specific Parameters
Parameter Description geoRedundancyOptions.featureStatus Specifies if georedundancy feature must be enabled or not.
The value must be set to DISABLED in case of single site.
Note: All the parameters under geoRedundancyOptions are applicable only when the value of this parameter is "ENABLED".
geoRedundancyOptions.monitorDBReplicationStatusInterval Polling interval for monitoring replication status in seconds geoRedundancyOptions.replicationStatusUri URI to get replication status geoRedundancyOptions.maxSecondsBehindRemote Maximum number of seconds behind the mated site in replication geoRedundancyOptions.peerGRSiteList List of the georedundant sites geoRedundancyOptions.peerGRSiteList.siteName The name of the site. The name must be same as the cnDBTier site name geoRedundancyOptions.peerGRSiteList.nefInstanceId NEF Instance Id in that Mated site geoRedundancyOptions.handleNotification.checkSiteStatus Specifies if NEF must validate the status of the owner site before processing notification in a non-owner site. If the value is set to false, the notification is processed without validating the status of owner site. geoRedundancyOptions.handleNotification.checkDBReplicationStatus Specifies if NEF must validate the replication status before processing notification in a non-owner site. If the value is set to false, the notification is processed without verifying the DB replication status.
3.11.1 Adding a Site to an Existing NEF Deployment
This section describes the procedure to add a site to an existing NEF deployment.
Prerequisites
- NEF connected to a cnDBTier is up and running. This is referred as Site-1 (CAPIF-1 and NEF-1).
- The CAPIF, NEF, and cnDBTier versions used for Site-1 installation must be identified and same must be used for adding another site.
Adding a site
- Install a new cnDBTier. This cnDBTier must act as a georedundant database to the cnDBTier in Site-1. For more information to install a cnDBTier, see Oracle Communications Cloud Native Core, cnDBTier User Guide.
- Verify the replication channel between the cnDBTier sites by sending
the following request to the dbMonitor service of both the cnDBTier sites. The
responses from both the cnDBTier sites must show the status of replication
channel as
up:
curl http://<mysql-db-monitor-service>:8080/db-tier/status/replication/realtimeSample command:curl http://mysql-cluster-db-monitor-svc:8080/db-tier/status/replication/realtimeSample output:[{"localSiteName":"Site-1","remoteSiteName":"Site-2","replicationStatus":"UP","secondsBehindRemote": 0}] - Install CAPIF on Site-2. For more information on installation procedure, see "CAPIF Installation" in Oracle Communications Cloud Native Core, Network Exposure Function Installation, Upgrade, and Fault Recovery Guide.
- Perform the upgrade for NEF on Site-1 to add the details of CAPIF-2
in the
ocnef-custom-values.yamlfile.Sample configuration:publicKeyMonitorDelay: 15000 capifDetails: - capifInstanceId: f98b05e0-22d8-11ed-861d-0242ac120002 type: local # this parameter would be used to populate the capif_instance_id column for existing records in upgrade to 22.4.0 host: 10.122.123.123 port: 8080 scheme: http certificate: secretName: certificate-secret secretNamespace: *nefK8NameSpace certificateName: tmp.cer - capifInstanceId: f98b05e0-22d8-11ed-861d-0242ac120003 type: remote host: 10.122.123.223 port: 8080 scheme: http certificate: secretName: certificate-secret secretNamespace: *nefK8NameSpace certificateName: tmp.cer - Install NEF on Site-2 by providing the details about both the CAPIF
instances in the
ocnef-custom-values.yaml. For more information on installation procedure, see "NEF Installation" in Oracle Communications Cloud Native Core, Network Exposure Function Installation and Upgrade Guide.
3.11.2 Removing a Site to from an Existing Georedundant Deployment
Prerequisites
- NEF connected to a cnDBTier is up and running. This is referred as Site-1 (CAPIF-1 and NEF-1).
This section describes the procedure to remove a site (Site-2) from an existing georedundant NEF deployment.
- Offboard all the API invokers from CAPIF of the site that needs to
be removed.
This deletes all the subscriptions related to the API invokers onboarded on the CAPIF that needs to be removed.
- Upgrade the NEF instance on the surviving site to remove the details
of the CAPIF of the site to be removed.
For more information about upgrade procedures, see Oracle Communications Cloud Native Core, Network Exposure Function Installation and Upgrade Guide.
- Uninstall the CAPIF instance from the site to be removed.
Important:
The CAPIF instance removed from a georedundant deployment must not be used in any other NEF deployments or as an standalone CAPIF. It is recommended to uninstall the CAPIF and then install again. - Uninstall the NEF instance from the site to be removed.
For more information on uninstallation procedures, see Oracle Communications Cloud Native Core, Network Exposure Function Installation, Upgrade, and Fault Recovery Guide.
- Remove the DB Replication and the NDBCluster on the site to be removed.
- Offboard all the invokers from CAPIF-2 on Site-2.
- Upgrade NEF-1 to remove details of CAPIF-2 from the
ocnef_custome values.yamlfile during upgrade on Site-1. - Uninstall CAPIF-2 instance from Site-2.
- Uninstall NEF-2 from Site-2.
- Remove the DB Replication and the NDBCluster on Site-2.
3.12 Converged SCEF-NEF
Note:
- For information on Converged SCEF NEF for ME service, refer to Converged SCEF NEF Model for Monitoring Event.
- For information on Converged SCEF NEF for QoS, refer to Converged SCEF NEF for QoS.
Managing Converged SCEF-NEF
Enable
enableFeature.convergedScefNef parameter to true. For more
information, see Oracle Communications Cloud Native Core, Network
Exposure Function Installation, Upgrade, and Fault Recovery Guide.
Note:
TheconvergedScefNefEnabled parameter introduces
enableFeature.convergedScefNef diameter gateway for
receiving diameter traffic from EPC network nodes.
Configure
You can configure this feature using Helm parameters.
For information about configuring the
convergedScefNefEnabled, scefDiamHost,
envDiameterRealm, envDiameterIdentity and
ocnef-diam-gateway microservice parameters, see Oracle Communication Cloud Native Core, Network Exposure
Function Installation, Upgrade, and Fault Recovery Guide.
NEF provides the Converged SCEF-NEF related metrics and alerts for observing AF Session with this feature. For more information about the metrics, see NEF Metrics. For more information about the alerts, see Alerts.
3.13 Support for Application Function Influence on Traffic Routing
An Application Function (AF) can send requests to influence Session Management Function (SMF) routing decisions for user plane traffic of a Protocol Data Unit (PDU) session. If the operator does not allow an AF to access the network directly, then that AF uses the Network Exposure Function (NEF) to interact with the 5G Core (5GC). In this case, the AF sends request to the NEF through the Traffic Influence APIs. To support Traffic Influence to receive and process such requests, NEF functionality is enhanced with the Traffic Influence feature.
With this feature, AFs can influence SMF routing decisions on the user plane traffic of a PDU session for the targeted UE or a group of UEs. It allows an external AF to decide the routing profile and the route for data plane from UE to network in a particular PDU session.
The AF requests can influence User Plane Function (UPF) selections and allow routing of user traffic to a local access (identified by a DNAI) to a Data Network. AF can also provide this in the subscription request sent to SMF events. This helps to enrich the end user experience and monitor the network improvement.
The Traffic Influence decides which NF the AF request should interact with, based on the attributes in the received request.
Managing Application Function Influence on Traffic Routing
Enable
You can enable the Traffic Influence service by setting
trafficInfluenceEnabled parameter to true. For more
information, see Oracle Communications Cloud Native Core, Network
Exposure Function Installation, Upgrade, and Fault Recovery Guide.
Configure
You can configure this feature using Helm parameters. You can create
the Model A, B, and D communication profiles using the
custom-values.yaml file.
For information about configuring the
targetNfCommunicationProfileMapping,
fivegcagent, communicationProfiles, and
trafficinfluence microservice parameters. See Oracle Communications Cloud Native Core, Network Exposure
Function Installation, Upgrade, and Fault Recovery Guide.
NEF provides the Traffic Influence related metrics for observing AF Session with this feature. For more information about the metrics, see NEF Metrics.
3.14 Automated Test Suite Support
NEF provides Automated Test Suite (ATS) for validating the functionalities. ATS allows you to run NEF test cases using an automated testing tool, and then compares the actual results with the expected or predicted results. In this process, there is no intervention from the user. For more information about installing and configuring ATS, see Oracle Communications Cloud Native Core, Automated Test Suite (ATS) Guide.
3.15 Support for Kubernetes Resource
3.15.1 Network Policies
Network Policies are an application-centric construct that allows you to specify how a pod communicates with various network entities. It creates pod-level rules to control communication between the cluster pods and services, and to determine which pods and services can access one another inside a cluster.
Without Network Policy in place, the pods under NEF or CAPIF deployment can be contacted by any other pods in the Kubernetes cluster without any restrictions. This could lead to potential security threat. Network Policy provides namespace-level isolation, which allows secured communications to and from NEF or CAPIF with rules defined in respective Network Policies. For example, NEF or CAPIF internal microservices cannot be contacted directly by any other non-NEF or non-CAPIF pods.
Default Network Policies
The following default network policies are provided in NEF and CAPIF network policy Helm charts. If these are changed in NEF or CAPIF deployment, the default ports here must also be updated.
- deny-ingress-all-nef: Blocks all ingress traffic of pods
present in a NEF deployment. These pods can be identified using the
following
labels:
"app.kubernetes.io/part-of: ocnef" "app.kubernetes.io/part-of: nrf-client" "app.kubernetes.io/part-of: ocats-nef" "app.kubernetes.io/part-of: ocnef-simulator" - allow-ingress-sbi-nef: Allows traffic on the Internet Gateway (IGW) pods on ports 8081 and 8443, which permits SBI traffic
- deny-egress-all-nef: Blocks all egress traffic of pods
having the following
labels:
"app.kubernetes.io/part-of: ocnef" "app.kubernetes.io/part-of: nrf-client" "app.kubernetes.io/part-of: ocats-nef" "app.kubernetes.io/part-of: ocnef-simulator" - allow-egress-egw-nef: Allows all egress for egress gateways.
- allow-ingress-prometheus-nef: Allows the traffic flow from Prometheus service to the NEF with default ports.
- allow-egress-db-nef: Allows the traffic to flow from NEF to db sql port and db monitoring port with default ports.
- allow-egress-k8s-api-nef: Allows the traffic flow from NEF to Kubernetes API server port.
- allow-egress-jaeger-nef: Allows the traffic flow from NEF to Jaegar agent port on default ports.
- allow-egress-dns-nef: Allows the traffic flow from NEF to k8s DNS service with default ports.
- allow-ingress-from-pods-nef: Allows ingress communication between the different microservices of the NEF.
- allow-egress-to-pods-nef: Allows egress communication between the different microservices of the NEF.
- allow-nodeport-for-nef-ocats: Allows accessing the NEF ATS pods from the GUI on default port 8080. By default, this policy is commented, uncomment to access the deployed ATS GUI.
- deny-ingress-all-capif: Blocks all ingress traffic of
pods present in a CAPIF deployment. Pods can be identified using the
following
label:
app.kubernetes.io/part-of: occapif - allow-ingress-sbi-capif: Allows traffic on the IGW pods on ports 8081 and 8443, which permits SBI traffic.
- deny-egress-all-capif: Blocks all egress traffic of pods
having the following
label:
"app.kubernetes.io/part-of: occapif" - allow-egress-egw-nef: Allows all egress for egress gateways.
- allow-ingress-prometheus-capif: Allows the traffic flow from Prometheus service to the CAPIF with default ports.
- allow-egress-db-capif: Allows the traffic flow from CAPIF to db sql port and db monitoring port with default ports.
- allow-egress-k8s-api-capif: Allows the traffic flow from CAPIF to Kubernetes API server port.
- allow-egress-jaeger-capif: Allows the traffic flow from CAPIF to Jaegar agent port on default ports.
- allow-egress-dns: Allows the traffic flow from CAPIF to k8s DNS service with default ports.
- allow-ingress-from-pods-capif: Allows ingress communication between the different microservices of the CAPIF.
- allow-egress-to-pods-capif: Allows egress communication between the different microservices of the CAPIF.
Managing Support for Network Policies
Enable
To use this feature, network policies need to be applied to the namespace wherein NEF or CAPIF is applied.
Configure
You can configure this feature using Helm. For information about Configuring Network Policy for NEF Deployment, see Oracle Communications Cloud Native Core, Network Exposure Function Installation, Upgrade, and Fault Recovery Guide.
Observe
There are no specific metrics and alerts required for the Support of Network Policy functionality.