C ATM Signaling Link Configuration
Appendix C, ATM Signaling Link Configuration, contains general information about the ATM high-speed signaling links and how to provision them.
Introduction
ATM (Asynchronous Transfer Mode) is a transport mechanism that uses virtual connections for transporting information across the network. The ATM layer uses the VPI and VCI fields to define multiple Virtual Channel Connections (VCC). Within each VCC, the PTI field is used to distinguish one type of traffic from another. A true ATM switch can support multiple VPI/VCI combinations. The EAGLE supports only a single VPI/VCI combination.
ATM is a specific packet-oriented transfer mode that uses an asynchronous time division multiplexing technique to multiplex information flow in fixed blocks, called cells. ATM replaces MTP-1 (Signaling Data Link Functions) and MTP-2 (Signaling Link Functions) in the SS7 protocol stack.
Signaling data link functions (MTP-1) are provided by an appropriate physical layer in combination with the ATM layer, signaling link functions (MTP-2) are provided by the Signaling ATM Adaptation Layer (SAAL), and the signaling network functions are provided by MTP level 3. Figure C-1 illustrates the high-speed link protocol model for CCS NEs.
Figure C-1 High-Speed Link Protocol Model for CCS Network Elements

Figure C-2 illustrates some slight differences between the SAAL and ATM layers and the actual protocol stack used in the Oracle implementation. These differences are as a result of 3 reasons:
-
The AATM hardware provides AAL5CP protocol support (primarily segmentation and reassembly of User Data PDUs), thus providing the AAL5CP functionality in hardware not software. The AATM hardware also provides CRC10 support for OAM F5 ATM cell flows.
-
The ATM driver is not a defined block in the protocol model, but is needed in the Oracle implementation to control and interface with the AATM hardware. The ATM driver provides the software interface to the hardware AAL5CP functionality. The ATM driver also provides the ATMM (ATM Layer Management) functions that are supported in the EAGLE.
-
As a part of providing ATM (MTP-level 2 equivalent) functionality into the existing EAGLE software (based on MTP-3 and MTP- 2, not MTP-3 and SAAL), some of the interfaces to and from MTP level 3 will be to and from MAAL (rather than SSCF handling all MTP-3 interaction).
The EAGLE implements an ANSI ATM high-speed signaling link, transmitting at a rate of 1.544 Mbps, and an E1 ATM high-speed signaling link, transmitting at a rate of 2.048 Mbps. Most of the ANSI and E1 ATM implementations are the same, but there are a few differences. The descriptions in this appendix apply to both implementations. Any differences between ANSI and E1 ATM are noted.
Figure C-2 ATM High-Speed Signaling Link Protocol Stack vs. Oracle Implementation in the EAGLE

Another way of viewing the high-speed signaling link implementation is to consider the frame formats of the data that is relevant at the various protocol stack layers. Figure C-3 illustrates the differences between the frame formats for high-speed signaling link layers versus the frame formats for traditional (MTP-2 & MTP-1) low-speed signaling link layers.
Figure C-3 Frame Formats for High-Speed and Low-Speed Signaling Link Protocol Stacks

Based on Figure C-3, the following conclusions can be made regarding the ATM traffic and how ATM is used to carry MTP3 data:
-
The ATM layer uses the VPI and VCI fields to define multiple Virtual Channel Connections (VCC). Within each VCC, the PTI field is used to distinguish 1 type of traffic from another. A true ATM switch can support multiple VPI/VCI combinations. The EAGLE high-speed signaling link implementation needs to support only a single VPI/VCI combination.
-
The ATM stack contains built in fields that are used to check the integrity of the data that is received across the T1 connection. The ATM cell HEC field and the AAL5CP CRC-32 fields are used for data integrity.
-
MTP3 data (or MSUs) is transferred as User Data at the ATM cell level. A single MSU will require 1 or more ATM cells to transfer that MSU.
-
A significant amount of ATM protocol overhead is involved in transferring MSUs. The overhead includes:
-
ATM cell headers
-
AAL5CP layer pad bytes and trailer
-
SSCOP layer pad bytes and trailer
-
-
In addition to transferring MSUs, the ATM stack is capable of transferring
-
SSCOP Peer to Peer Messages - these are used primarily for connection setup and tear down and the acknowledgment of transferred data
-
SSCF Peer to Peer Messages - these are used primarily for high-speed signaling link alignment and proving
-
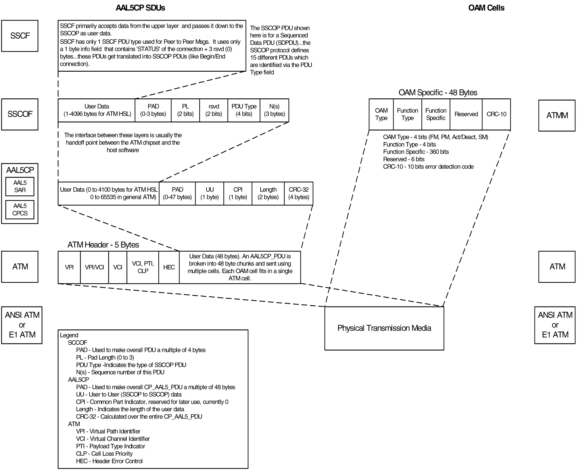
ATM Protocol Encapsulation
Two main types of data are delivered using ATM: SDUs and OAM cells. SDUs provide peer-to-peer information and user data (MSUs). OAM cells are used for operations and maintenance of the ATM connection. Figure C-4 provides the data encapsulation through the ATM stack. MTP3 is a user of SSCF and passes all PDUs directly to it.
Figure C-4 ATM Protocol Encapsulation

Payload Scrambling
Payload scrambling uses the x43+1 scrambling function.
Idle Cells
Idle cells uses the following 5-byte header format:
0x00 0x00 0x00 0x01 0x52.
The content of the information field shall be 0x6A repeated 48 times.
Since idle cells are transmitted on VPI=0, VCI=0, they are immediately discarded by the receiving end.
Overview of the ATM High-Speed Signaling Link LIM Operation
To other cards in the EAGLE , the ANSI ATM and E1 ATM high-speed signaling link cards look and operate similar to any other LIMs (with the exception of subtle differences related to load balancing for SCCP traffic), but has the potential for increased data throughput with respect to traditional EAGLE LIMs.
The ANSI and E1 ATM high-speed signaling link cards can perform gateway screening, copy and redirect, conversion and any of the other EAGLE features that any other LIM can perform (with the exception of link fault sectionalization).
A functional block diagram of the ATM high-speed signaling link is shown in Figure C-5.
Figure C-5 Functional Block Diagram of ATM High-Speed Signaling Link

The following sections provide more details for each of the new applications/processes (indicated by the bold boxes in Figure C-5) required for the ATM high-speed signaling link implementation. These sections will include information such as:
- the specification(s) that defines the layer
- highlights of the functionality provided by the application/process (what problems are being solved here)
- any limitations/restrictions from specifications that apply to the EAGLE implementation
- other information as appropriate
Applique
ANSI ATM
The ANSI ATM hardware consists of an AATM applique connected to an HCAP or HCAP-T main assembly. The AATM hardware provides the following functionality:
- support for the DS1, ATM, and AAL5CP layers of the ATM high-speed signaling link protocol stack as indicated in Figure C-1.
- DS1 Layer support
-
generate DS1 signals
-
support for DS1 defect reporting:
- LOS
- LOF
- LCD
- In-band AIS signals
- support for loopback testing at the DS1 level
- support for DS1 performance measurements and performance monitoring
-
-
ATM Layer support
- idle cell insertion/removal
- provide adequate indications of ATM layer errors:
- invalid ATM header patterns
- unsupported VPI/VCI combinations
- unsupported PTI values
- cells discarded due to header error control
- out of cell delineation anomalies
- header error control field to be automatically inserted/checked by the hardware
- CLP field of cells received is made available to software
- ability to DMA received cells directly to DIMM receive buffers
- ability to DMA cells to transmit directly from DIMM transmit buffers
- needs to support interleaved transmit/reception of data from different VPI/VCI combinations, or from OAM F5 flows as opposed to user data flows, these need to each be passed to higher layers using different queues or data structures
- congestion indications for cells are made available to software; software can set the congestion indications for outbound traffic.
- OAM F5 cell support
- only end to End OAM F5 cells for a VCC need to be supported
- shall support generation (outbound) and processing (inbound) of OAM cell types for VCC F5 flows
- shall indicate reception of these cells in a distinct manner from user data cells
- provide CRC-10 checking/generation for these frames
-
AAL5CP Layer support
- perform the segmentation/reassembly required for user data cells and ability to pass user data to/from the SSCOP in an efficient manner (whether this is via some linked list of ATM cells that together make up 1 AAL5CP_PDU, or via regrouping ATM cells as they arrive into 1 continuous AAL5CP_PDU is implementation dependent).
- provide CRC-32 generation/checking for AAL5CP_PDUs
- should stuff outbound AAL5CP_PDUs with 0 in the CPI field
- appropriate error checking and indications for errors
- CRC errors
- Length errors
- CPI errors
- some fields of the AAL5CP_PDU need to be passed to/from the higher layers
- UU
- CLP
- Congestion indication
E1 ATM
The E1 ATM hardware consists of an E1 ATM applique connected to an HCAP or HCAP-T main assembly. The E1 ATM hardware performs the same functions as the ANSI ATM hardware, with these exceptions:
- support for the E1, ATM, and AAL5CP layers of the ATM high-speed signaling link protocol stack as indicated in Figure C-5.
- E1 layer support
- Support CRC-4
- Support Si and Sn insertion in Channel 0
- Support E1 defect reporting:
- LOS
- LOF
- LCD
- OAM F5 cell support - only end-to-end OAM F5 cells for a VCC are required to be supported
E1 Overview
This section provides an overview of E1, its protocol and characteristics.
Frame Structure
E1 is a 2.048 Mbps interface. It has a frame structure of 256 bits that is repeated at a rate of 8 KHz. The 256-bit frame is broken into 32 eight-bit time timeslots, numbered 0 to 31, as shown in Figure C-6. Timeslots can also be referred to as channels.
Figure C-6 E1 Frame Structure

Timeslot 0
Timeslot 0 is used for frame alignment and CRC functions. Alternating frames contain the Frame Alignment Signal (FAS), X0011011, where X is supplied from the International Usage Spare Bit information (Si). Frames without the FAS carry Si, Alarm, and Sn information. Bit 1 is set to 1 to prevent accidental emulation of the FAS.
Si is reserved for international usage. CRC-4 specified below is one specific use. If no use is specified, Si should be set to 1. Sn is a 5-bit field (value 0 – 31). ‘A’ is an alarm bit. If set, it indicates a remote alarm indication.
CRC-4
A CRC-4 multi-frame structure is shown in Figure C-7. CRC-4 uses timeslot 0 primarily to aid in frame alignment validation but can be used to monitor error performance as well. A CRC multi-frame consists of timeslot 0 information from 16 consecutive frames. Each CRC-4 multi-frame is divided into 2 eight-frame sub-multi-frames (SMF).
Bit 1 is used to carry 3 different pieces of information:
- A multi-frame alignment word is a repeating 6-bit code (001011) that is located in frames 1,3,5,7,9, and 11.
- A 4-bit CRC code word (C1, C2, C3, C4), which is a data check on the previous 8 E1 frames. The check covers the data for all 32 timeslots. (8 frames * 256 bits/frame = 2048 bits) Each SMF has its own code word. The code word for SMF I is in frames 0, 2, 4 and 6. The code word for SMF II is in frames 8, 10, 12, and 14.
- E (CRC-4 Error indication) bits, present in frames 13 and 15.
The Alarm Indication Signal is received in Channel 0, Bit 3 of the non-alignment frame. If this bit is set, it indicates a Remote Alarm Indication. As with the ANSI ATM, this condition is ignored.
Bits 2 through 8 follow the standard E1 frame structure.
If CRC-4 in on, the provisioned Si information is not used. Instead, bit 0 is used for CRC4 information, CRC4 error reporting, and for multiframe alignment (see Figure C-7).
Figure C-7 CRC-4 Multiframe Structure

ATM Mapping into E1
Data channels 1 – 15 and 17 - 31 carries the data for a single ATM channel, as shown in Figure C-8. Note that the ATM cell size does not map directly over the E1 frame format, so the ATM cell can start in any data channel. The data is octet-aligned.
Figure C-8 ATM Cell Mapping into E1 Frames

ATM Driver
The ATM driver is a software module, residing as part of the ATMANSI or ATMITU applications, that provides the code required to interface between the AATM hardware and the SSCOP layer and ATM Layer Management interfaces. The primary functions of the driver include:
- initialization and control of the AATM hardware
- interface between AATM hardware signals and data structures and the relevant messages/data to/from the SSCOP and ATM Layer Management layers
- provide the DIMM buffer management interface required for the AATM hardware for user data received and transmitted (that is, provide free receive buffer lists for the AATM hardware after grabbing buffers from DIMM mgmt, provide information detailing where to transmit user data from, etc.)
- some of the functions listed above in the AATM hardware section (such as providing separate ‘receive channels’ for OAM F5 vs. user data cells to/from higher levels) may actually be performed in this layer based on the actual ATM hardware solution selected
- the only type of AAL service needed is for AAL Type 5 (AAL5)
- the AATM hardware and ATM driver together make up the common part of the SAAL layer, also known as the Common Part Convergence Sublayer (CPCS) or AAL5CP, when the AAL type in question is AAL5.
E1 ATM Driver
The E1 ATM driver is a software module that provides the interface between the E1 ATM hardware, the SSCOP layer, and ATM Layer Management Module. The E1 ATM driver exists only in the ATMITU application. The basic structure is based upon the ANSI ATM driver present in the ATMANSI application. The primary changes to the existing ANSI ATM driver include:
- initialization and control of the new E1 ATM appliqué.
- remove T1 support of 4 Kbps data link (BOCs, including performance reports and T1 loopback tests)
- verify correct E1 ATM appliqué is installed and reboot if not
SSCOP
The primary task of the SSCOP (Service Specific Connection Oriented Protocol) is to provide assured data delivery between AAL connection endpoints. The SSCOP is 1 of 2 parts (the other being the SSCF) of the Service Specific part of the SAAL layer (also known as the SSCS, the Service Specific Convergence Sublayer of the SAAL). The other part of the SAAL Layer is the CPCS (which was just mentioned in the ATM driver). Breaking the SSCS into 2 sublayers allows a common connection oriented protocol with error recovery (the SSCOP) to provide a generic reliable data transfer service for different AAL interfaces defined by different SSCF layers. The primary functions of the SSCOP layer include:
- transfer of user data with sequence integrity
- error correction by selective retransmission
- flow control
- connection control
- error reporting to layer management
- connection maintenance in the prolonged absence of data transfer
- local data retrieval by the user of the SSCOP
- error detection of protocol control information
- status reporting
SSCF
The primary task of the SSCF (Service Specific Coordination Function) is to map the services provided by the lower layers of the SAAL to the needs of a specific higher layer user. For the ATM high-speed signaling link, the higher layer user is the MTP-3 protocol.
- maps signals/primitives from MTP-3 (SSCF user) to SSCOP, and vice versa.
- performs local retrieve function, required by the changeover order.
- flow control on transmit direction (SSCF notifies the user of congestion levels)
- maintains and controls the link status
- generates necessary reports to ATM Layer Management (primarily the cause for the release of the SSCOP connection)
- implements some SSCF to SSCF, peer to peer messages primarily related to connection establishment and release
- controls local and remote processor outage and recovery
- controls the alignment procedure
For an E1 ATM high-speed signaling link, the link proving default values are significantly different compared to an ANSI ATM high-speed signaling link. Table C-1 illustrates the different link proving values.
Table C-1 Link Proving Differences Between ITU and ANSI
|
CHG-ATM-LPS Parameter Name |
Description |
E1 ATM Default Values |
ANSI ATM Default Values |
|
N1 |
Number of PDUs sent during link proving |
1000 |
64552 |
|
TmrT2 |
Time to attempt link proving |
30 sec |
120 sec |
|
maxnrp |
Maximum number of retransmitted PDUs during proving |
0 |
1 |
|
TmrT3 |
Time between proving PDUs |
925 sec |
925 sec |
The time required for normal ANSI proving is approximately 60 seconds (925 sec/pdu * 64552 PDUs = 60 seconds). This time is greater than TmrT2 value for an E1 ATM high-speed signaling link (30 seconds), so a link with E1 ATM defaults would have gone out of service before a link with ANSI ATM defaults finishes proving. Thus, great care must be taken to ensure that compatible proving numbers are assigned to a signaling link.
ATM and SAAL Layer Management Interfaces
The primary task of the ATM and SAAL layer management layers is to map requests and indications between the system management for the EAGLE and the individual ATM, AAL5CP, SSCOP, and SSCF layers. This functionality is actually achieved using two management modules, which both interface to the system management.
ATM Layer Management
ATM layer management is achieved with the ATMM (ATM layer management module). The ATMM provides a supporting role for system management functions which include fault, performance, configuration, security and resource management functions. It is the job of the system management to coordinate with different layers locally to perform all tasks associated with these functions. The ATMM entity uses two types of interactions with the ATM entity to perform its functions. The first type of interaction is for the exchange of info between the ATM and ATMM entity. The second type of interaction is for peer to peer communication between ATMM entities (between the two nodes on both ends of the high-speed signaling link). This second interaction is achieved by sending and receiving and processing OAM F5 cells in the ATM high-speed signaling link implementation. The primary functions provided by the ATMM for an ANSI ATM high-speed signaling link include:
- OAM F5 fault management: includes alarm surveillance, loopback using OAM cells, and continuity check
- OAM F5 performance management: includes activation and deactivation of performance monitoring, forward and backward monitoring and reporting of performance to system management.
Note:
The general ATMM layer is capable of performing performance management functionality. The ATMM layer implemented by ATM high-speed signaling link does not support this capability.
The primary functions provided by the ATMM for an E1 ATM high-speed signaling link include only OAM F5 fault management: loopback by OAM cells. All other forms of OAM F5 management and OAM F5 performance management are not supported.
SAAL Layer Management
The SAAL layer management includes interfaces to and from AAL5CP, SSCOP, SSCF, and system management. SAAL layer management supports the following functions:
- error processing for these layers
- error monitoring for in-service links
- detection of excessive time with no credit
- detection of closely spaced SSCOP recoveries
- measurements
- duration of presence in the in-service state
- signaling link failures
- signaling link restoration
- handling of processor outage conditions
- management of signaling link proving
ATM High-Speed Signaling Link Testing Capability
Local Loopback Support
There are five link testing capabilities for an ATM high-speed signaling link. All five of these tests can be used for an ANSI ATM high-speed signaling link; three of these tests can be used for an E1 ATM high-speed signaling link. Table C-2 gives a description of each test and shows which the type of ATM high-speed signaling link each test can be used. Figure C-9 and Figure C-10 show diagrams of each test.
Table C-2 ATM High-Speed Signaling Link Loopback Support
| Loopback Type | ANSI ATM High-Speed Signaling Link | E1 High-Speed High-Speed Signaling Link | When can the Loopback Test be Performed | How does the Loopback test Work | What is Tested (Assume Near End Unless Specified) |
|---|---|---|---|---|---|
|
SLTC |
Yes |
Yes |
When the link is in service and activated |
MTP-3 exchanges SLTM/SLTA messages with remote MTP-3. Appears as normal MSU traffic to SSCF and SSCOP. |
MTP-3 layer, ATM protocol stack (near end and far end), and wire |
|
OAM |
Yes |
Yes |
When the link is connected to a remote STP. The state of the link is either activated or deactivated. |
ATM driver exchanges OAM F5 Loopback cells with remote ATM driver. One OAM cell per request with a maximum of three attempts made. |
ATM driver (near end and far end) and wire |
|
LXVR |
Yes |
Yes |
When the link is deactivated. |
MTP-3 attempts to align link. If alignment fails, test fails. Appears as normal alignment request to SSCF and SSCOP. |
SSCF, SSCOP, ATM driver and T1 hardware (for an ANSI ATM high-speed link) or E1 hardware (for an E1 ATM high-speed signaling link) on near end |
|
Payload |
Yes |
No |
When the link is deactivated, connected to remote STP and no Yellow Alarm BOC is being transmitted. |
MTP-3 attempts to align link. If alignment fails, test fails. Appears as normal alignment request to SSCF and SSCOP. |
SSCF, SSCOP, ATM driver (near end only) and T1 hardware (near end and far end) and wire |
|
Line |
Yes |
No |
When the link is deactivated and connected to remote STP and no Yellow Alarm BOC is being transmitted. |
MTP-3 attempts to align link. If alignment fails, test fails. Appears as normal alignment request to SSCF and SSCOP. |
SSCF, SSCOP, ATM driver (near end only) and T1 hardware (near end and far end) and wire |
Figure C-9 ANSI ATM High-Speed Signaling Link Loopback Support

Figure C-10 E1 ATM High-Speed Signaling Link Loopback Support

Remote Loopback Support
The LIM containing the ATM high-speed signaling link must provide remote loopback support so that the EAGLE 5 ISS can act as the far end STP as shown in Figure C-9 or Figure C-10. The support provided for ATM high-speed signaling link cards is identical to low-speed signaling link cards by providing the same initialization and detection capabilities.
- initialization - The MTP-3 layer, independent of hardware interface, allows remote loopbacks when the link is deactivated. Upon receiving a bit-oriented code for a line or payload loopback, the ATM high-speed signaling link reprograms the AATM hardware if MTP-3 has determined a remote loopback is allowed.
- detection - Every 500 ms, the hardware is read to determine if remote loopback is in progress and the maintenance block is updated. This generates a UAM to the local node. For DS1 links, an AATM hardware register is read to determine if the T1 layer is currently configured for remote loopback.
Link Status Logging Capability
The Enhanced Link Diagnostics capability stores link status information. The link status information is divided into 2 categories: service data and alignment data. Currently, each logging routine can store up to 69 events, all of which can be displayed using the rept-stat-slk command. The service data and alignment data categories are described in the following sections.
Service Data Category
Service events and their timestamps are buffered during transitions between the In-Service/Data Transfer Ready states and all other states. This buffer contains a history of the link failure reasons (as seen from Level 2’s point of view) and the subsequent realignments. Each entry in the buffer is either the link failure reason and time, or the time the link came back in service. Table C-3 provides a list of all high-speed signaling link failure reasons, however, not all of these failures will show up in the service data. Several types of failure that are recognized by Level 3 (like Changeover Order Received or Failed SLT) are mapped to a Stop Commanded event at Level 2. If the history indicates the link did not realign after the failure, the alignment data buffer shows the reason the link was unable to be realigned.
The service data history contains only the high-speed signaling link failure reason as seen by Level 2. As highlighted above, there actual failure reason can be hidden from the Level 2 Service Data if it is an event that is detected by level 3. For example, there are many reasons why Level 3 sends a Stop command to Level 2, such as link deactivated by user, changeover order received, false link congestion, etc. Therefore, the service data should only be used as a guide in determining a link failure.
Table C-3 High-Speed Signaling Link vs. Low-Speed Signaling Link Unavailability Reasons by Priority
| High-Speed Signaling Link Unavailability Reason | Low-Speed Signaling Link Unavailability Reason |
|---|---|
|
Remote Loopback |
Remote Loopback |
|
LOS |
|
|
LOF |
|
|
LCD |
|
|
Too Many Interrupts |
Too Many Interrupts |
|
Stopped Receiving Data |
|
|
ISERM threshold exceeded |
|
|
SUERM |
|
|
Remote Out of Service |
|
|
Remote Protocol Error |
|
|
Remote Management Initiated |
|
|
Remote Processor Outage |
|
|
Local Processor Outage |
|
|
Timer_No_Credit expired |
|
|
Timer_No_Response expired |
|
|
T1 expired(ready, not ready) |
|
|
T3 expired |
|
|
T2 expired |
|
|
Exceeded Proving Period Count |
|
|
SIO received |
|
|
SIN received |
|
|
SIE received |
|
|
SIOS received |
|
|
SIPO received |
|
|
RC/BSNR link failure |
|
|
RC/FIBR link failure |
|
|
T6 expired |
|
|
T7 expired |
|
|
COO Received |
COO Received |
|
False SLK Congestion |
False SLK Congestion |
|
SLK Restart Delayed |
SLK Restart Delayed |
|
Far End Loopback |
Far End Loopback |
|
Link Not Aligned (default) |
Link Not Aligned (default) |
|
Remote Blocked |
Remote Blocked |
|
Local Blocked |
Local Blocked |
|
Remote Inhibited |
Remote Inhibited |
|
Local Inhibited |
Local Inhibited |
Alignment Data Category
Alignment events are buffered at all times when link is not in service. Only the first unique occurrence of an event and its timestamp is buffered. High-speed signaling link alignment events are divided into:
- SSCOP, SSCF and MAAL state transitions
- SSCOP and SSCF transmitted PDUs
- SSCOP and SSCF received PDUs
- Special level 1 events.
Table C-4 High-Speed Signaling Link State Transition Alignment Events
| SSCOP | SSCF | MAAL |
|---|---|---|
|
Idle |
OOS Idle |
OOS |
|
Outgoing Conn. Pending |
OOS ODP |
Alignment |
|
Incoming Conn. Pending |
Alignment Idle |
Proving |
|
Outgoing Disc. Pending |
Alignment OCP |
Aligned/Ready |
|
Outgoing Resync Pending |
Alignment ODP |
In Service |
|
Incoming Resync Pending |
Proving Data Transfer Ready |
|
|
Outgoing Recovery Pending |
Aligned/Ready Data Transfer Ready |
|
|
Recovery Response Pending |
In Service/Data Transfer Ready |
|
|
Incoming Recovery Pending |
||
|
Data Transfer Ready |
Table C-5 High-Speed Signaling Link Transmitted/Received Alignment PDUs
| SSCOP | SSCF |
|---|---|
|
BGN |
Out of Service |
|
BGAK |
Processor Outage |
|
END |
In Service |
|
ENDAK |
Normal |
|
RS |
Emergency |
|
RSAK |
Alignment Not Successful |
|
BGREJ |
Mgmt Initiated |
|
SD |
Protocol Error |
|
ER |
Proving Not Successful |
|
POLL |
|
|
STAT |
|
|
USTAT |
|
|
UD |
|
|
MD |
|
|
ERAK |
Table C-6 High-Speed Signaling Link Special Level 1 Alignment Events
| Special Events |
|---|
|
LCD |
|
LCD Cleared |
|
LOF |
|
LOF Cleared |
|
LOS |
|
LOS Cleared |
|
Too Many Interrupts |
|
Stop Commanded |
Display of Buffered Data
The buffered data are displayed using the rept-stat-slk command. All events are buffered with the day and time of the event. The buffered timestamp is displayed in a day of year and time of day format (YY-MM-DD HH:MM:SS.sss). The time of day and day of year are passed to the LIM card when polling for the maintenance block. A timer on the LIM card, with a 5 millisecond granularity, provides the millisecond portion of the time displayed. The user has the ability to request either alignment data, service data or both be displayed. A maximum of 69 service and/or alignment events are displayed. However, the user has the ability to display only the last 10 alignment events. See the Commands Manual for a description of the rept-stat-slk command.
Large MSUs
As shown in Figure C-3, a general purpose implementation of the ATM high-speed signaling link protocol stack would allow for large MSUs to be transferred across an ANSI or E1 ATM high-speed signaling link. The SSCOP layer can handle user data from SSCF that is up to 4096 bytes long. Since the SSCF layer does not add a trailer to MTP3 data, the ATM protocol stack is able to transfer MTP3 data packets up to 4096 bytes. When the SSCOP trailer is added, 4100 bytes of user data are handed to the AAL5CP layer.
These MSU sizes are much larger than the MTP3 data size currently supported by a low-speed signaling link. Currently, the largest MSU transferred on a low-speed signaling link is 279 bytes (2 flag bytes, 3 level 2 header bytes, 2 FCS bytes, and 272 bytes of MTP3 data). A large MSU is any MSU that contains 273 to 4096 bytes of MTP data.
The ATM high-speed signaling link (ANSI or E1) does not support large MSUs. Either UIM 1172 or 1173 is generated when a large MSU is received. See the UIMs section for more information on these UIMs.
Unsolicited Messages
There are two types of unsolicited messages that are generated, alarm messages (UAMs) and information messages (UIMs).
Link Unavailability UAMs
The signaling link UAM format includes a CLASS output. This identifies the corresponding link as either an MTP2 or SAAL link class (the SAAL link class is used for high-speed signaling links).
Example:
0044.0200 SLK 1201,A sp1 RCVRY-LKF: link available
SLC=01 FECLLI=A1234567890 CLASS=SAAL
0044.0200 SLK 1202,A sp2 RCVRY-LKF: link available
SLC=01 FECLLI=A1234567890 CLASS=MTP2
Table C-3 provides a summary of high-speed signaling link and low-speed signaling link unavailable reasons listed from highest priority to lowest.
Table C-7 shows the UAMs that correspond link failures on an high-speed signaling link. All signaling link alarms have a severity level of major, except for UAM 200, which shows that the link failure has been cleared. All alarms are output to the Link Maintenance output group.
Table C-7 Signaling Link Unsolicited Alarm Messages
| Link Failure | UAM Number | UAM Text |
|---|---|---|
|
Recovery: Link Available |
0200 |
RCVRY-LKF: link available |
|
Failure: Remote NE Loopback |
0201 |
REPT-LKF: remote NE loopback |
|
Failure: Hardware Problems |
0202 |
REPT-LKF: HWP - too many link interrupts |
|
Failure: Failed Remote FE Loopback |
0202 |
REPT-LKF: remote FE loopback |
|
Failure: MTP3 Changeover Order (COO) Message Received |
0218 |
REPT-LKF: COO - rcvd changeover order |
|
Management Inhibit: Remote |
0234 |
REPT-LKF: RMI remote inhibited |
|
Management Inhibit: Local |
0235 |
REPT-LINK-MGTINH: local inhibited |
|
Failure: Unresolved - Default failure reason |
0236 |
REPT-LKF: not aligned |
|
Failure: False Congestion Restart |
0236 |
REPT-LKF: false congestion restart |
|
Failure: MTP Link Restart Delayed |
0236 |
REPT-LKF: MTP link restart delayed |
|
Excessive Duration of Far End Receiving Congestion |
0237 |
REPT-LKF: LM Timer NO-CREDIT expired |
|
Excessive Delay of Acknowledgment |
0238 |
REPT-LKF: XDA - Timer NO-RESPONSE expired |
|
Local Processor Outage(management initiated) |
0239 |
REPT-LKF: MBL - local processor outage |
|
SSCF Remote Release: Remote Processor Outage |
0240 |
REPT-LKF: rcvd SSCOP END-proc. outage |
|
SSCF Remote Release: Out of Service |
0241 |
REPT-LKF: rcvd SSCOP END-out of service |
|
SSCF Remote Release: Protocol Error |
0242 |
REPT-LKF: rcvd SSCOP END-protocol error |
|
SSCF Remote Release: Management Initiated |
0243 |
REPT-LKF: rcvd SSCOP END-mgmnt initiated |
|
Facility Outage - DS1 Loss of Signal failure |
0244 |
REPT-LKF: FAC - DS1 LOS failure |
|
Facility Outage - DS1 Loss of Frame failure |
0245 |
REPT-LKF: FAC - DS1 LOF failure |
|
Facility Outage - DS1 Loss of Cell Delineation failure |
0246 |
REPT-LKF: FAC - DS1 LCD failure |
|
Excessive In Service Error Rate |
0247 |
REPT-LKF: XER - ISERM threshold exceeded |
UIMs
There are two types UIMs generated with ATM high-speed signaling links, UIMs for large MSUs and UIMs for the loopback tests. UIMs 1172 and 1173 are generated for MTP MSUs (1172) and SCCP MSUs (1173).
The large MSUs are discarded at the receiving ATM high-speed signaling link rather than the outbound link.
UIM 1172 Example
0018.1172 CARD 1103 INFO REPT-OVSZMSG: MTP MSU too large to route.
LEN=279 SIO=03 DPC=001-001-001 OPC=002-002-002
LSN=A1234567
Report Date: 97-10-30 Time: 16:27:19
UIM 1173 Example
0018.1173 CARD 1103 INFO REPT-OVSZMSG: SCCP MSU too large to route.
LEN=279 SIO=03 DPC=001-001-001 OPC=002-002-002 MSG TYPE=09
CDPA: AI=8B PC=003-003-003 SSN=005 TT=250 ADDR=1234567890
CGPA: AI=8B PC=004-004-004 SSN=006 TT=251 ADDR=0123456789
LSN=A1234567
Report Date: 97-10-30 Time: 16:27:19
The UIMs shown in Table C-8 are generated when loopback tests performed on the ATM high-speed signaling link are completed.
Table C-8 Loopback Test UIMs
| UIM # | Severity | Message Text | UIM is Generated When … |
|---|---|---|---|
|
1156 |
None |
Loopback success |
loopback test passes. |
|
1157 |
None |
Loopback failed |
loopback test failed. |
|
1158 |
None |
Loopback aborted |
request to activate link is received while running a loopback. |
|
1159 |
None |
Loopback in progress |
loopback request received while the same loopback test is already in progress. |
|
1170 |
None |
Loopback prevented |
loopback setup was not performed because the specified type of loopback requires a BOC to be transmitted and this function was prevented from transmitting a BOC. |
|
1171 |
None |
Loopback invalid |
loopback setup was not performed because invalid parameters were provided. |
ATM High-Speed Signaling Link Configuration
An ATM high-speed signaling link is configured using these commands:
ent-card- Used to add the either the ANSIATM or E1ATMLIMsent-slk- Used to add the signaling linkchg-atm-lps- Used to change the ATM signaling link parameters. The ATM signaling link parameters control the behavior of the ATM high-speed signaling links. These parameters are not configured with theent-slkcommand and are assigned default values when the ATM high-speed signaling link is added to the database.
To configure an ATM high-speed signaling link, perform these procedures:
- Adding an ATM High-Speed LIM
- Adding an ATM High-Speed Signaling Link
- Changing an ATM High-Speed Signaling Link Parameter Set .
Procedures for configuring the linksets and routes, and for removing SS7 signaling links (which includes ATM high-speed signaling links), are contained in SS7 Configuration. The procedure for removing the LIM containing the ATM high-speed signaling link is contained in the Database Administration Manual - System Management. These procedures contain no information that is specific to ATM high-speed signaling links, therefore, are not included in this appendix.
The procedures contained in this appendix use a variety of commands. If more information on these commands is needed, go to the Commands Manual to find the required information.
Adding an ATM High-Speed LIM
This procedure is used to add an ATM
high-speed LIM to the database using the
ent-card command.
The
ent-card command uses these
parameters.
:loc – The location of the card
being added to the database.
:type – The type of card being
added to the database.
:appl – The application
software that is assigned to the card.
:force – If the global title
translation feature is on, the
force=yes parameter allows the
LIM to be added to the database even if the current
SCCP transactions-per-second threshold is unable to
support the additional
SCCP transaction-per-second capacity created by
adding the
LIM. This parameter is obsolete and is no longer
used.
Note:
As of Release 46.6, E5-ATM refers to the E5-ATM-B (P/N 870-2972-xx) card.
Table C-9
shows the valid card type (type) and card application
(appl)
combinations for the
ATM high-speed
LIMs being added to
the database and the names and part numbers of the hardware. This can be used
to verify that the
ATM high-speed
LIM being added to the database matches the card
physically installed in the
EAGLE. See the
Determining the Number of High-Speed and Low-Speed Signaling Links
section for information on the maximum number of
ATM high-speed
LIMs that can be
configured in the database.
Table C-9 ATM High-Speed LIM Card Type and Card Application Combinations
| Card Name | Part Number | Card Type (:type) | Application Type (:appl) |
|---|---|---|---|
| E5-ATM-B | 870-2972-01 | limatm | atmansi |
| lime1tam | atmitu |
The shelf to which the card is to be
added, must already be in the database. This can be verified with the
rtrv-shlf command. If the shelf
is not in the database, go to the Adding a Shelf procedure in the
Database Administration - System Management User's
Guide and add the shelf.
The examples in this procedure are used to add the cards shown in Table C-10 to the database.
Table C-10 Example Card Configuration
| Card Type | Application | Card Location |
|---|---|---|
| limatm (E5-ATM) | atmansi | 2207 |
| lime1atm (E5-ATM) | atmitu | 2205 |
Note:
If an E5-ATM is being added as the ATM high-speed LIM, verify the temperature alarm threshold settings for the E5-ATM card by performing the Changing the High-Capacity Card Temperature Alarm Thresholds procedure.Figure C-11 Adding an ATM High-Speed LIM
Changing the Three Links per E5-ATM-B Card Quantity
This procedure is used to increase the number of E5-ATM-Bs that can contain three signaling links. There is maximum of 250 E5-ATM-Bs that can contain three signaling links. The EAGLE contains a maximum of 250 card slots for signaling links.
Note:
As of Release 46.6, E5-ATM refers to the E5-ATM-B (P/N 870-2972-xx) card.The
enable-ctrl-feat command
enables the Three Links per E5-ATM Card quantity, in groups of 5 E5-ATMs, by
specifying the part number for the 3 Links per E5-ATM Card quantity and the
Three Links per E5-ATM Card quantity’s feature access key with these
parameters:
:fak – The feature access key
supplied by Oracle. The feature access key contains 13 alphanumeric characters
and is not case sensitive. If you do not have the feature access key for the
Three Links per E5-ATM Card quantity you wish to enable, contact your Oracle
Sales Representative or Account Representative.
:partnum – The Oracle-issued
part number for the Three Links per E5-ATM Card quantity shown in
Table C-11.
Table C-11 3 Links per E5-ATM-B Card Quantities and Part Numbers
| Part Number | 3 Links per E5-ATM Card Quantity | Part Number | 3 Links per E5-ATM Card Quantity |
|---|---|---|---|
| 893039101 | 5 | 893039126 | 130 |
| 893039102 | 10 | 893039127 | 135 |
| 893039103 | 15 | 893039128 | 140 |
| 893039104 | 20 | 893039129 | 145 |
| 893039105 | 25 | 893039130 | 150 |
| 893039106 | 30 | 893039131 | 155 |
| 893039107 | 35 | 893039132 | 160 |
| 893039108 | 40 | 893039133 | 165 |
| 893039109 | 45 | 893039134 | 170 |
| 893039110 | 50 | 893039135 | 175 |
| 893039111 | 55 | 893039136 | 180 |
| 893039112 | 60 | 893039137 | 185 |
| 893039113 | 65 | 893039138 | 190 |
| 893039114 | 70 | 893039139 | 195 |
| 893039115 | 75 | 893039140 | 200 |
| 893039116 | 80 | 893039141 | 205 |
| 893039117 | 85 | 893039142 | 210 |
| 893039118 | 90 | 893039143 | 215 |
| 893039119 | 95 | 893039144 | 220 |
| 893039120 | 100 | 893039145 | 225 |
| 893039121 | 105 | 893039146 | 230 |
| 893039122 | 110 | 893039147 | 235 |
| 893039123 | 115 | 893039148 | 240 |
| 893039124 | 120 | 893039149 | 245 |
| 893039125 | 125 | 893039150 | 250 |
The
enable-ctrl-feat command
requires a valid serial number for the EAGLE to be configured in the database,
and that this serial number is locked. This can be verified with the
rtrv-serial-num command. The
EAGLE is shipped with a serial number in the database, but the serial number is
not locked. The serial number can be changed, if necessary, and locked once the
EAGLE is on-site, by using the
ent-serial-num command. The
ent-serial-num command uses
these parameters.
:serial – The serial number
assigned to the EAGLE. The serial number is not case sensitive.
:lock – Specifies whether or
not the serial number is locked. This parameter has only one value,
yes, which locks the serial
number. Once the serial number is locked, it cannot be changed.
Note:
To enter and lock the EAGLE’s serial number, theent-serial-num command must be
entered twice, once to add the correct serial number to the database with the
serial parameter, then again
with the
serial and the
lock=yes parameters to lock the
serial number. You should verify that the serial number in the database is
correct before locking the serial number. The serial number can be found on a
label affixed to the control shelf (shelf 1100).
Once the proxy point code quantity is
enabled with the
enable-ctrl-feat command, the
proxy point code is also turned on. The
chg-ctrl-feat command is not
necessary to turn on the proxy point code quantity.
A 3 Links per E5-ATM quantity cannot be enabled for the first time if there are any ATM high-speed signaling links in the database whose VCI value is greater than 16383. These signaling links must be removed by performing the Removing an SS7 Signaling Link procedure. These signaling links can be added back to the database by performing the Adding an ATM High-Speed Signaling Link procedure. The VCI value for these signaling links must be 16383 or less. If a 3 Links per E5-ATM quantity is being increased from a currently enabled 3 Links per E5-ATM quantity, then there are no ATM high-speed signaling links in the database whose VCI value is greater than 16383.
Figure C-12 Changing the Three Links per E5-ATM Card Quantity
Sheet 1 of 3
Sheet 2 of 3
Sheet 3 of 3
Adding an ATM High-Speed Signaling Link
This procedure is used to add an ANSI ATM or E1 ATM high-speed signaling link to the database using the ent-slk command. The ent-slk command uses these parameters.
:loc – The card location of the LIM that the ATM high-speed signaling link will be assigned to. The cards specified by this parameter are ATM high-speed LIMs.
:link – The signaling link on the card specified in the loc parameter.
:lsn – The name of the linkset that will contain the signaling link.
:slc – The signaling link code. The SLC must be unique within the linkset. It must be the same at both the EAGLE location and the distant node.
:bps – The transmission rate for the link in bits per second.
:lpset – link parameter set identifier – the ATM signaling parameter set. An ATM signaling link can be assigned to any of 30 parameter sets.
:atmtsel – ATM timing selector – The source of the timing for the ATM signaling link, internal, line, or external. Internal timing for an ANSI ATM signaling link is derived from an internal clock source operating at 1.544 MHz ± 50 ppm. For an E1 ATM signaling link, internal timing is derived from an internal clock source operating at 2.048 MHz ± 50 ppm. Line timing is derived from its received data stream, if present. External timing is derived from a clock source external to the EAGLE. Line timing is the default value for this parameter.
Caution:
Theatmtsel=internal parameter is only supported for lab use and not for live traffic.
Note:
If theatmtsel=external parameter is specified with the ent-slk command, make sure that the correct TDM (P/N 870-0774-10 or later) is installed in card slots 1114 and 1116. Make sure that the external master clock source is connected to the EAGLE.
Note:
To use an external high-speed master clock source other than RS-422, TDMs 870-0774-15 or later must be installed in card locations 1114 and 1116, and the TDM Global Timing Interface options must be configured. For more information, see the Configuring the Options for the TDM Global Timing Interface procedure.:vci – virtual channel identifier – The identifier of the virtual channel used by the ATM signaling link for virtual channel connections.
:vpi – virtual path identifier – The identifier of the virtual path used by the ATM signaling link for virtual path connections.
:ll – The length of the cable used for the ANSI ATM signaling link. The value of the ll parameter is from 0 to 7, with each number representing a range of cable lengths, shown in Table C-12. The default value for this parameter is 0.
Table C-12 ATM Signaling Link Cable Lengths
| LL Parameter Value | ATMSignaling Link Cable Length |
|---|---|
|
0 |
0 to 110 feet |
|
1 |
110 to 220 feet |
|
2 |
220 to 330 feet |
|
3 |
330 to 440 feet |
|
4 |
440 to 550 feet |
|
5 |
550 to 660 feet |
|
6 |
more than 660 feet |
|
7 |
used for external line buildout networks |
:e1atmcrc4 – Specifies whether or not CRC4 is enabled on the E1 ATM high-speed signaling link.
:e1atmsi – Specifies the value of the two spare international bits of NFAS data, from 0 to 3 for the E1 ATM high-speed signaling link.
:e1atmsn – Specifies the value of the five spare national bits of NFAS data, from 0 to 31 for the E1 ATM high-speed signaling link.
The ent-slk command contains other optional parameters that can be used to configure a signaling link. These parameters are not shown here because they cannot be used to provision an ATM high-speed signaling link. These parameters are explained in more detail in the Adding an SS7 Signaling Link procedure, or in the ent-slk command description in the Commands Manual.
These items must be configured in the database before an ATM high-speed signaling link can be added:
- Shelf – see Adding a Shelf in the Database Administration Manual - System Management
- Card – see Adding an ATM High-Speed LIM
- Destination Point Code – see Adding a Destination Point Code
- Linkset – see Adding an SS7 Linkset.
rtrv-tps output. The amount of TPS for an ATM high-speed signaling link is shown in this list.
- ANSI ATM high-speed signaling link - 1630 TPS
- ITU ATM high-speed signaling link - 2038 TPS
- The IP TPS values of some IPGWx linksets have to be changed.
- The MAXSLKTPS values of some IPSG linksets (and the RSVDSLKTPS values if necessary) have to be changed.
- Some ATM high-speed signaling links have to be removed.
- An IPLIMx card that contains signaling links has to be removed.
Verify that the link has been physically installed (all cable connections have been made).
To configure the EAGLE to perform circular routing detection test on the signaling links, Configuring Circular Route Detection procedure.
Note:
Circular route detection is not supported in ITU networks.To provision a EAGLE with more than 1200 signaling links, the EAGLE must have certain levels of hardware installed. See the Requirements for EAGLEs Containing more than 1200 Signaling Links section for more information on these hardware requirements.
The EAGLE can contain a mixture of low-speed, E1, T1, ATM high-speed, and IP signaling links. The Determining the Number of High-Speed and Low-Speed Signaling Links section describes how to determine the quantities of the different types of signaling links the EAGLE can have.
ATM High-Speed Signaling Link Parameter Combinations
Table C-13 shows the parameter combinations that can be specified for ATM high-speed signaling links with the ent-slk command, and the parameters and values that can be used to provision each type of ATM high-speed signaling link.
Table C-13 ATM High-Speed Signaling Link Parameter Combinations
| ATM (ANSI) High-Speed Signaling Link | E1ATM High-Speed Signaling Link |
|---|---|
| Mandatory Parameters | |
| :loc = location of the LIM-ATMor E5-ATM with the ATMANSI application and the LIMATM card type. | :loc = location of the E1HSL card or E5-ATM with the ATMITU application and the LIME1ATM card type. |
| :link = A, B, A1 (See Notes 4 and 5) (See Notes 4, 5, and 6) | :link = A, B, A1 (See Notes 4 and 5) (See Notes 4, 5, and 6) |
| :lsn = linkset name (See Note 1) | :lsn = linkset name (See Notes 1 and 2) |
| :slc = 0 - 15 | :slc = 0 - 15 |
| Optional Parameters | |
|
:bps = 1544000 default value = 1544000 |
:bps = 2048000 default value = 2048000 |
|
:lpset = 1 - 30 default value = 1 |
:lpset = 1 - 30 default value = 1 |
|
:atmtsel = line, internal, external default value = line |
:atmtsel = line, internal, external default value = line |
|
:vci = 0 - 65535 (See Note 3)(See Notes 3 and 7) default value = 5 |
:vci = 0 - 65535 (See Note 3)(See Notes 3 and 7) default value = 5 |
|
:vpi = 0 - 4095 default value = 0 |
:vpi = 0 - 4095 default value = 0 |
|
:ll = 0 - 7 default value = 0 |
:e1atmcrc4 = on, off default value = off |
|
:e1atmsi = 0 - 3 default value = 3 |
|
|
:e1atmsn = 0 - 31 default value = 0 |
|
|
Notes:
|
|
Canceling the REPT-STAT-SLK and RTRV-SLK Commands
Because the rept-stat-slk and rtrv-slk commands used in this procedure can output information for a long period of time, the rept-stat-slk and rtrv-slk commands can be canceled and the output to the terminal stopped. There are three ways that the rept-stat-slk and rtrv-slk commands can be canceled.
- Press the
F9function key on the keyboard at the terminal where therept-stat-slkorrtrv-slkcommands were entered. - Enter the
canc-cmdwithout thetrmparameter at the terminal where therept-stat-slkorrtrv-slkcommands were entered. - Enter the
canc-cmd:trm=<xx>, where<xx>is the terminal where therept-stat-slkorrtrv-slkcommands were entered, from another terminal other that the terminal where therept-stat-slkorrtrv-slkcommands was entered. To enter thecanc-cmd:trm=<xx>command, the terminal must allow Security Administration commands to be entered from it and the user must be allowed to enter Security Administration commands. The terminal’s permissions can be verified with thertrv-secu-trmcommand. The user’s permissions can be verified with thertrv-userorrtrv-secu-usercommands.
For more information about the canc-cmd command, go to the Commands Manual.
Figure C-13 Adding an ATM High-Speed Signaling Link
Sheet 1 of 10
Sheet 2 of 10
Sheet 3 of 10
Sheet 4 of 10
Sheet 5 of 10
Sheet 6 of 10
Sheet 7 of 10
Sheet 8 of 10
Sheet 9 of 10
Sheet 10 of 10
Changing an ATM High-Speed Signaling Link Parameter Set
This procedure is used to change any of the ATM signaling link parameters using the chg-atm-lps command or to copy the values from one link parameter set to another.
Caution:
Changing the values in an ATM link parameter set will impact the performance of all the signaling links using the ATM parameter set being changed.The chg-atm-lps command uses these parameters.
:lpset – the link parameter set being changed.
Range of values – 1 - 30
:action – copy a set of ATM signaling link parameters from one parameter set to another.
Value – copy
:srclpset – the ATM signaling link parameter set used as a source for the action=copy parameter.
Range of values – 1 - 30
:maxcc – the maximum number of transmissions of a BGN, END, ER, or RS PDU
Range of values – 1 - 10
System default – 4
:maxpd – the maximum number of SD PDUs that can be sent before a POLL is sent
Range of values – 5 - 2120
System default – 500
:maxstat – the maximum number of list elements in a STAT PDU
Range of values – 3 - 67
System default – 67
:tmrcc – the timer, in milliseconds, used during the connection phase to guard against unacknowledged BGN, END, ER or RS PDUs
Range of values – 100 - 2000
System default – 200
:tmrkalive – the timer, in milliseconds, used during the transient phase when no SD PDUs are being sent to keep connection up
Range of values – 25 - 500
System default – 100
:tmrnorsp – the timer, in milliseconds, used to check that STAT PDUs are arriving often enough
Range of values – 500 - 2000
System default – 1500
:tmrpoll – the timer, in milliseconds, used to guarantee that POLL PDUs are sent often enough
Range of values – 25 - 500
System default – 100
:tmridle – the timer, in milliseconds, used during the idle phase when no SD PDUs are being sent to limit time in the idle phase
Range of values – 25 - 1000
System default – 100
:tmrt1 – the time, in milliseconds, between link release action and the next link reestablish action during alignment
Range of values – 1000 - 15000
System default – 5000
:tmrt2 – the total time, in milliseconds, that SSCF will attempt alignment
Range of values – 15000 - 180000
System default (ANSI ATM) – 120000
System default (E1 ATM) – 30000
:tmrt3 – the time, in microseconds, between proving PDUs
Range of values – 450 - 23000
System default – 925
:n1 – the number of PDUs sent during proving
Range of values – 500 - 64552
System default (ANSI ATM) – 64552
System default (E1 ATM) – 1000
:maxnrp – the maximum number of retransmitted PDUs during proving
Range of values (ANSI ATM) – 1 - 10
Range of values (E1 ATM) – 0 - 10
System default (ANSI ATM) – 1
System default (E1 ATM) – 0
:tmrsrec – the timer, in milliseconds, used to prohibit closely spaced SSCOP recoveries from occurring
Range of values – 60000 - 10800000
System default – 3600000
:tmrnocred – the timer, in milliseconds, used when no credit exists and PDUs are available to be sent
Range of values – 1000 - 6000
System default – 1500
:tmrerm – the error rate monitor interval, in milliseconds
Range of values – 25 - 500
System default – 100
:nblk – the number of monitoring intervals per block
Range of values – 1 - 10
System default – 3
:tmrprov – the timer, in milliseconds, used to monitor the status of a link after it is placed into service
Range of values – 60000 - 1200000
System default – 600000
Link parameter sets 20 and 30 cannot be changed. The values in link parameter set 20 are set to the ANSI default values. The values in link parameter set 30 are set to the ITU default values. The values in link parameter set 20 and 30 can be copied to another link parameter set.
The values of the lpset and srclpset parameters cannot be the same.
The action and the srclpset parameters must be specified together.
If the action parameter is specified, only the lpset and srclpset parameters can be specified.
For any parameters not specified with the chg-atm-lps command, the values for those parameters are not changed.
The ATM parameter set values applied to ATM high-speed signaling links are displayed with the rtrv-atm-lps and rtrv-atm-prm commands. The values displayed with the rtrv-atm-prm command are not configurable. These values are:
PCR – The maximum or peak cell rate for the VCL (virtual channel link).
DS1 PCR value – 3622
E1 PCR value – 4528
SCR – The average or sustainable cell rate supported on the VCL.
DS1 SCR value – 3622
E1 PCR value – 4528
BT – Burst tolerance. The number of consecutive cells on the VCL permitted on the ATM interface by the enforcement process, given the PCR and the line speed.
Value – 210
CDVT – The amount of cell delay variation, in microseconds, for the VCL in the network ingress direction.
Value – 100
QoS – Quality of service. The performance objectives that must be met by the ATM VCL when it must discard cells during enforcement of the traffic parameters.
Value – 3
MaxVPC – The maximum number of simultaneously active Virtual Path Connections (VPCs) supported (by the ATM interface).
Value – 0
MAXVCC – The maximum number of simultaneously active Virtual Circuit Connections (VCCs) supported.
Value – 1
AllocVPI BITS – The number of bits to be used in the VPIs in the ATM cells for the VPLs terminated on the ATM interface.
Value – 12
AllocVCI BITS – The number of allocated VCI bits to be used in the VPIs in the ATM cells for the VCLs supported on the ATM interface.
Value – 16.
The rtrv-atm-lps command shows parameter values that cannot be configured with the chg-atm-lps command. These values are:
SDU SIZE – The maximum size, in octets, of the SDU
Value – 272
UU SIZE – The size, in octets of the SSCOP UU
Value – 4
N – The monitoring intervals needed to span the time when messages are not released from buffers as a result of a 400 millisecond error event.
Value – 9
FCNR – The moving credit increment value
Value – NULL
FCBC – The moving credit allocation frequency
Value – NULL
TSUP – The superblock timer value, in seconds
Value – 120
TLOSS – the stat loss limit timer value, in seconds
Value – 1.3
ERMSM – The exponential smoothing factor using in ERM
Value – 0.1
THRES – The threshold for comparing the running QoS computation by the ERM
Value – 0.244
For this example, the values ATM link parameter set 5 are being changed to these values.
maxcc = 8 PDUs
maxpd = 2000 PDUs
maxstat = 45 PDUs
tmrcc = 1500 milliseconds
tmrkalive = 500 milliseconds
tmrnorsp = 1000 milliseconds
tmrt1 = 10000 milliseconds
tmrt2 = 19000 milliseconds
tmrt3 = 3000 microseconds
n1 = 10000 PDUs
maxnrp = 7 attempts
tmrsrec = 750000 milliseconds
nblk = 6 monitoring intervals per block
Figure C-14 Changing an ATM High-Speed Signaling Link Parameter Set