10 Integrating OSM
Typical usage of OSM involves the OSM application coordinating activities across multiple peer systems. Several systems interact with OSM for various purposes. This chapter examines the considerations involved in integrating OSM cloud native instances into a larger solution ecosystem.
This section describes the following topics and tasks:
- Connectivity with traditional OSM instances
- Connectivity with OSM cloud native instances
- Configuring SAF
- Applying the WebLogic patch for external systems
- Configuring SAF for External Systems
- Setting up Secure Communication with SSL/TLS
Connectivity With Traditional OSM Instances
OSM interacts with external systems that fall broadly in the following categories:
- Human user interaction
- Upstream systems that inject orders and check status
- Peer systems and downstream systems that receive requests and provide updates
Human User Interaction
- Task Web Client
- Order Management Web Client
Order Submission and Status Check
Order capture systems, CRM systems, and middleware applications such as Application Integration Architecture (AIA) submit orders into OSM. They can sign up for order updates through the event/milestone framework. This interaction can theoretically happen through Web Services API,XML API calls over HTTP/HTTPS. However, for reasons of scalability, resilience and load management, the strong recommendation is to conduct this interaction over JMS. This typically involves SAF as well, to avoid foreign JMS injection. JMS, whether native or with SAF, runs over the T3 protocol.
OSM itself can be the upstream system here. For instance, consider an OSM instance functioning as Central Order Management (COM). This would need to send orders to another OSM instance functioning as Service Order Management (SOM) and receive updates from it. This too would be via JMS with SAF, running over T3.
There are additional use cases where monitoring systems (or similarly tasked components) can query OSM. These typically take the form of searches for orders that fit some business criteria, and reporting back status and perhaps some additional operationally significant information. OSM is optimized to process orders and therefore processes such requests at some impact. However, many deployments still opt for such interactions. These typically happen as WSAPI or XMLAPI calls over HTTP/HTTPS.
Connectivity with Peer Systems
As OSM processes orders, the logic encoded in the cartridges drives requests to other systems, such as those for billing or inventory or workforce management. These requests can be one-way messages but are much more likely to follow a "request - response" pattern, where the remote system sends one or more responses back to OSM. These responses can arrive immediately or at a later (perhaps much later) time. The communication model OSM recommends for this is JMS (with SAF), which runs over T3.
Technical Connectivity
- OSM APIs invoked via HTTP/HTTPS
- OSM APIs invoked via JMS and SAF
- OSM conversing via JMS and SAF
OSM initiates HTTP/HTTPS messages if explicitly coded to do so in cartridges. This is an anti-pattern for OSM cartridge development as it causes high impact to the throughput capability of OSM. Normally, OSM responds to incoming requests over HTTP/HTTPS (API call responses).
With JMS messages, OSM can be both the originator of a "request-response" transaction or the recipient of one. To support this, OSM can host SAF agents that provide the ability to send JMS messages to remote systems, and OSM can host queues that are targeted by SAF agents on those remote systems.
Security Requirements
OSM Cloud Native supports HTTP and T3. In addition, SAF configuration from one WebLogic domain to another domain very often requires additional security arrangements, including the availability of credentials to authenticate such a connection.
Connectivity With OSM Cloud Native
Functionally, the interaction requirements of OSM do not change when OSM is run in a cloud native environment. All of the categories of interaction that are applicable for connectivity with traditional OSM instances are applicable and must be supported for OSM cloud native.
Connectivity Between the Building Blocks
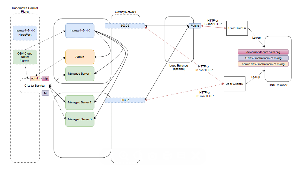
The following diagram illustrates the connectivity between the building blocks in an OSM cloud native environment using an example:
Figure 10-1 Connectivity Between Building Blocks in OSM Cloud Native Environment
Invoking the OSM cloud native Helm chart creates a new OSM instance. In the above illustration, the name of the instance is "dev2" in the project "mobilecom". The instance consists of the WebLogic cluster that has one Admin Server and three Managed Servers and a Kubernetes Cluster Service.
The Cluster Service contains endpoints for both HTTP and T3 traffic. The instance creation script creates the OSM cloud native Ingress object. The Ingress object has metadata to trigger the ingress-NGINX controller as a sample. ingress-NGINX responds by creating new front-ends with the configured "hostnames" for the cluster (dev2.mobilecom.osm.org and t3.dev2.mobilecom.osm.org in the illustration) and the admin server (admin.dev2.mobilecom.osm.org) and links them up to new back-end constructs. Each back-end routes to each member of the Cluster Service (MS1, MS2, and MS3 in the example) or to the Admin Server. The dev2.mobilecom.osm.org front-end is linked to the back-end pointing to the HTTP endpoint of each managed server, while the t3.dev2.mobilecom.osm.org front-end links to the back-end pointing to the T3 endpoint of each managed server.
The prior installation of ingress-NGINX has already exposed ingress-NGINX itself via a selected port number (30305 in the example) on each worker node.
Inbound HTTP Connectivity
An OSM instance is exposed outside of the Kubernetes cluster for HTTP access via an Ingress Controller and potentially a Load Balancer.
Because the ingress-NGINX port (30305) is common to all OSM cloud native instances in the cluster, ingress-NGINX must be able to distinguish between the incoming messages headed for different instances. It does this by differentiating on the basis of the "hostname" mentioned in the HTTP messages. This means that a client (User Client B in the illustration) must believe it is talking to the "host" dev2.mobilecom.osm.org when it sends HTTP messages to port 30305 on the access IP. This might be the Master node IP, or IP address of one of the worker nodes, depending on your cluster setup. The "DNS Resolver" provides this mapping.
In this mode of communication, there are concerns around resiliency and load distribution. For example, If the DNS Resolver always points to the IP address of Worker Node 1 when asked to resolve dev2.mobilecom.osm.org, then that Worker node ends up taking all the inbound traffic for the instance. If the DNS Resolver is configured to respond to any *.mobilecom.osm.org requests with that IP, then that worker node ends up taking all the inbound traffic for all the instances. Since this latter configuration in the DNS Resolver is desired, to minimize per-instance touches, the setup creates a bottleneck on Worker node 1. If Worker node 1 were to fail, the DNS Resolver would have to be updated to point *.mobilecom.osm.org to Worker node 2. This leads to an interruption of access and requires intervention. The recommended pattern to avoid these concerns is for the DNS Resolver to be populated with all the applicable IP addresses as resolution targets (in our example, it would be populated with the IPs of both Worker node 1 and node 2), and have the Resolver return a random selection from that list.
An alternate mode of communication is to introduce a load balancer configured to balance incoming traffic to the ingress-NGINX ports on all the worker nodes. The DNS Resolver is still required, and the entry for *.mobilecom.osm.org points to the load balancer. Your load balancer documentation describes how to achieve resiliency and load management. With this setup, a user (User Client A in our example) sends a message to dev2.mobilecom.osm.org, which actually resolves to the load balancer - for instance, http://dev2.mobilecom.osm.org:8080/OrderManagement/Login.jsp. Here, 8080 is the public port of the load balancer. The load balancer sends this to ingress-NGINX, which routes the message, based on the "hostname" targeted by the message to the HTTP channel of the OSM cloud native instance.
Note:
Access to the WebLogic Remote console is provided for review and debugging use only. Do not use the console to change the system state or configuration. These are maintained independently in the WebLogic Operator, based on the specifications provided when the instance was created or last updated by the OSM cloud native toolkit. As a result, any such manual changes (whether using the console or using WLST or other such mechanisms) are liable to be overwritten without notice by the Operator. The only way to change state or configuration is through the tools and scripts provided in the toolkit.Inbound JMS Connectivity
JMS messages use the T3 protocol. Since Ingress Controllers and Load Balancers do not understand T3 for routing purposes, OSM cloud native requires all incoming JMS traffic to be "T3 over HTTP". Hence, the messages are still HTTP, but contain a T3 message as payload. OSM cloud native requires the clients to target the "t3 hostname" of the instance - t3.dev2.mobilecom.osm.org, in the example. This "t3 hostname" should behave identically as the regular "hostname" in terms of the DNS Resolver and the Load Balancer. ingress-NGINX however not only identifies the instance this message is meant for (dev2.mobilecom) but also that it targets the T3 channel of instance.
The "T3 over HTTP" requirement applies for all inbound JMS messages - whether generated by direct or foreign JMS API calls or generated by SAF. The procedure in SAF QuickStart explains the setup required by the message producer or SAF agent to achieve this encapsulation. If SAF is used, the fact that T3 is riding over HTTP does not affect the semantics of JMS. All the features such as reliable delivery, priority, and TTL, continue to be respected by the system. See "Applying the WebLogic Patch for External Systems".
An OSM instance can be configured for secure access, which includes exposing the T3 endpoint outside the Kubernetes cluster for HTTPS access. See "Configuring Secure Incoming Access with SSL" for details on enabling SSL.
Inbound JMS Connectivity Within the Same Kubernetes Cluster
For all inbound JMS connectivity, use the T3 hostname: t3.dev2.mobilecom.osm.org. This URL applies to clients outside of the
Kubernetes cluster in which OSM cloud native is deployed. This requires configuring
Ingress Controller and DNS Resolver to access the URL.
However, there can be situations where OSM cloud native needs to be accessed from within the same Kubernetes cluster where it is deployed. For example, an upstream application sending orders or a downstream application sending status updates could be deployed in the same Kubernetes cluster. It could also be another OSM cloud native instance deployed in the same Kubernetes cluster either sending or receiving Create Order requests. For such requirements, there is no need for the request to be routed via an Ingress Controller or a load balancer and resolved via a DNS Resolver.
OSM cloud native exposes a T3 channel exclusively for such connections and can be accessed via t3://project-instance-cluster-c1.project.svc.cluster.local:31313.
This saves the various network hops typically involved in routing a request from an external client to OSM cloud native deployed in a Kubernetes cluster.
The following diagram illustrates inbound JMS connectivity within the same Kubernetes cluster using an example.
Note:
The protocol is T3 as there is no need for wrapping in HTTP. Note that the port is different.Figure 10-2 Inbound JMS Connectivity in a Kubernetes Cluster
If SSL is enabled for domains, communication between the domains within the Kubernetes cluster is not secured because the ingress is not involved. See "Setting Up Secure Communication with SSL" for further details.
Outbound HTTP Connectivity
No specific action is required to ensure the HTTP messages from OSM cloud native instance reach out of the Kubernetes Cluster.
When a domain inside a Kubernetes cluster sends REST API or Web Service requests over HTTP to a domain that is outside the cluster that is enabled with SSL, then you should set up some required configuration. For instructions, see "Configuring Access to External SSL-Enabled Systems".
Outbound JMS Connectivity
JMS messages originating from the OSM cloud native instance such as requests to peer systems from cartridge automation plug-ins or event notifications to upstream system from notification plug-ins, always end up on local queues. The OSM cloud native Helm chart allows for the specification of SAF connections to remote systems in order to get these messages to their destinations. The project specification contains all the SAF connections that must exist for the cartridge(s) to do their job. The instance specification provides a specific endpoint for each of these SAF connections. This allows for a canonical expression of the SAF connectivity requirements, which are uniquely fulfilled by each instance by pointing to the appropriate upstream, downstream, peer systems or emulators, and so on.
When a WebLogic domain inside a Kubernetes cluster sends JMS messages to a domain that is outside the cluster that is SSL-enabled, then see "Configuring Access to External SSL-Enabled Systems" for instructions on setting up some required configuration.
Configuring SAF
OSM cloud native requires SAF for the OSM cartridge automation functionality to send messages to external systems through JMS. The SAF configuration in OSM cloud native has two distinct aspects - the project and the instance. At the project level, the project specification can be used to define all the SAF connections that any OSM cloud native instance must make. This list is governed by the cartridges that constitute the project. At the instance level, each of these SAF connections must be given a specific remote endpoint.
Configuring the Project Specification
The project specification lists out all the SAF connections that are required
for the set of solution cartridges that the project requires in order to function. These
are listed under the safDestinationConfig element of the
project specification.
external-system-identifier. It
specifies that the project is interested in accessing two queues on that remote system:
remote-queue-1 and remote-queue-2. On that system, these queues can be addressed using the
JNDI prefix prefix-1. Further, remote-queue-1 is also mapped locally as local-queue-1. Whether this is necessary or not depends on the addressing
system coded into the OSM cartridge's external sender automation plugins. OSM cloud
native supports both local names and remote names for SAF
destinations.safDestinationConfig:
- name: external_system_identifier
destinations:
- jndiPrefix: prefix_1
queues:
- queue:
remoteJndi: remote_queue_1
localJndi: local_queue_1
- queue:
remoteJndi: remote_queue_2If the queues of an external system are spread across more than one JNDI
prefix, the jndiPrefix element can be repeated as many
times as necessary. In this example, prefix_1 applies to
remote_queue_1 and remote_queue_2, while prefix_2 applies to
remote_queue_3.
safDestinationConfig:
- name: external_system_identifier
destinations:
- jndiPrefix: prefix_1
queues:
- queue:
remoteJndi: remote_queue_1
localJndi: local_queue_1
- queue:
remoteJndi: remote_queue_2
- jndiPrefix: prefix_2
queues:
- queue:
remoteJndi: remote_queue_3jndiPrefix.
However, at most, one of the jndiPrefix entries in a
destinations list can be empty, as the jndiPrefixes in
this list have to be unique. If there are more than one external system that the
project's solution cartridges interact with via SAF, these can be named and listed as
follows:safDestinationConfig:
- name: external_system_identifier_1
destinations:
- jndiPrefix: prefix_1
queues:
- queue:
remoteJndi: remote_queue_1
- name: external_system_identifier_2
destinations:
- jndiPrefix: prefix_2
queues:
- queue:
remoteJndi: remote_queue_2Note:
Using the provided configuration, OSM cloud native automatically computesnames for some
entities required for completing the SAF setup. You may find such entities when you log
into WebLogic Remote Console for troubleshooting purposes and are not to be
confused.
Configuring the Instance Specification
The project specification lays out the connectivity requirements of the solution cartridges in the project. However, each instance needs to provide its own set of endpoints to satisfy those connections. For example, the project specification may require connectivity to a remote UIM system to send inventory related commands via JMS and SAF. It is the instance specification that directs this requirement to a specific UIM installation valid for use with this instance. Another instance of the same project might target a different UIM installation or an emulator.
safConnectionConfig:
- name: external_system_identifier
t3Url: t3_url
secretName: secret_t3_user_passwordHere,
the external_system_identifier needs to match the
external_system_identifier specified in the project
specification. The instance specification must have an entry for each of the external_system_identifier entries listed in the project
specification.
If the external system is an OSM cloud native instance deployed in the same Kubernetes cluster, use the T3 URL as described in "Inbound JMS Connectivity Within the Same Kubernetes Cluster".
If SSL is enabled for the external system, use the T3 URL as described in "Configuring Access to External SSL-Enabled Systems".
Usage in OSM Cartridge Automation
The OSM cartridge automation external sender plugins are unaffected by the switch to OSM cloud native. The plugins continue to address their destinations as before, using JNDI prefix and remote queue name, or JNDI prefix and local queue name. The project specification must reflect what the cartridge developer has actually coded into the automation plug-in in Design Studio.
Inbound SAF Requirements
The OSM cloud native Helm charts create all the entities required for inbound
SAF to be processed as T3 over HTTP. No additional configuration is required in the OSM
cloud native specification files. However, if the OSM cartridge automation receiver
plugins are set up to read from local JNDI prefix and queue name, these must be added to
the project specification as standard solution queues under uniformDistributedQueues (not as safConnectionConfig).
Security for Remote SAF and Bridges
- Global Trust
- Cross-domain Security
Configuring Global Trust
For details about global trust, see Oracle Fusion Middleware WebLogic Server documentation.
Because the shared password provides access to all domains that participate in the trust, strict password management is critical. Trust should be enabled when SAF is configured as it is needed for inter-domain communication using distributed destinations. In a Kubernetes cluster where the pods are transient, it is possible that a SAF sender will not know where it can forward messages unless domain trust is configured.
If trust is not configured when using SAF, you may experience unstable SAF behavior when your environment has pods that are growing, shrinking, or restarting.
To enable global trust, in your instance specification file, for domainTrust.globalEnabled, change the default value to
true:
domainTrust:
globalEnabled: true Note:
In previous versions, the configuration in the instance specification file wasdomainTrust.enabled. While this is still supported for backward
compatibility, it is now deprecated in favor of the configuration mentioned above,
domainTrust.globalEnabled. If you are using specification files
from an older version, consider updating it with the new configuration.
Configuring Cross-Domain Security
Note:
When you are using JTA with XA-enabled messaging with either SAF (Store-and-Forward) messaging or JMS bridge messaging (with Exactly-once QoS), it is recommended to enable Cross Domain Trust instead of Global Trust.
Enabling Global Trust introduces security risks, especially for anonymous users and has been observed to cause JMS message rollbacks with errors. To ensure secure and reliable message delivery, always configure Cross Domain Trust.
Configuring the Instance Specification
The instance specification lists out the cross-domain security components that are to be
configured on the OSM domain. These are listed under the
domainTrust.crossDomain element of the instance specification.
To enable cross-domain security, for
domainTrust.crossDomain.enabled, set the default value to true. You
can choose to enable cross-domain security for some, but not all of the remote domains
that OSM communicates with. In that case you need to add the names of the domains for
which cross-domain security is not enabled to the list of excluded domains in the
domainTrust.crossDomain.excludeDomainNames element. For those
remote domains for which you have enabled cross-domain security, you need to specify a
user on the remote domain whose credentials are to be trusted by OSM cloud native. To
map each credential you need the remote domain name and a secret with the credentials of
the remote user who is authorized to interact with the OSM cloud native instance. These
are set using the elements domainTrust.remoteDomains.name and
domainTrust.remoteDomains.secretName respectively.
The following sample shows the cross-domain security configuration for multiple remote domains:
domainTrust:
globalEnabled: false
crossDomain:
enabled: true
excludeDomains:
- remote-domain-1
- remote-domain-2
remoteDomains:
- name: remote-domain-3
secretName: remote-domain-3-secret
- name: remote-domain-4
secretName: remote-domain-4-secretNote:
If you enable cross-domain security to communicate between two domains, then you must not enable global trust. Therefore, forglobalEnabled (or the
deprecated enabled) set the value to false when enabling cross-domain
security.
kubectl create secret generic -n project <remote-domain-secret> --from-literal=username=<username> --from-literal=password=<password>Configuring the Project Specification
The project specification lists out all the cross-domain users that are to be configured
on the OSM cloud native instance. These users must be used while configuring credential
mapping on remote domains that are communicating with OSM cloud native with the
cross-domain security enabled. These are listed under the
crossDomainTrustUsers element of the project specification. There
is no restriction on the number of cross-domain users configured on each domain. There
can be one or 'n' such users tied to specific remote domains in either a '1:1' or a
'1:Many' orientation.
crossDomainTrustUsers:
- user-1
- user-2You
must create the xtrust secret for configuring the user credentials for the
cross-domain trust users in the OSM domain. Run the following script to configure the
secret:$ $OSM_CNTK/scripts/manage-instance-credentials.sh -p $PROJECT -i $INSTANCE -s $SPEC_PATH create xtrustsecret/<project>-<instance>-crossdomain-users configuredNote:
The cross-domain trust users are specifically configured for the purpose of cross-domain security and must not be assigned other roles apart from the defaultCrossDomainConnector.
Configuring WebLogic Messaging Bridges
This section explains the configuration steps required when integrating OSM cloud native with other systems via Messaging Bridges hosted on OSM cloud native.
Use the process described below to set up and configure JMS Bridges in OSM cloud native.
Figure 10-3 Configuring JMS Bridges for OSM Cloud Native
- Building the OSM Image: Use the OSM cloud native image builder to build the required images. Refer to Creating OSM Cloud Native Images for more information about building images. Ensure that you are using the latest manifest and patch list as per the OSM Compatibility Matrix. Note down the image name and tag.
- Adding Vendor Libraries: If your JMS Bridges involve destinations (either source or
target) hosted on non-WebLogic platforms, you may need to make vendor-specific
libraries available to WebLogic. Consult the appropriate vendor documentation to see
if this is needed to obtain the required libraries. Any such libraries need to be
included in the OSM image.
- You need a container image builder, either Docker or Podman for this process. Refer to the Compatibility Matrix for more information about which version to use. You can reuse the main cloud native image build host and environment.
- Copy the vendor libraries to the build host.
- Create a Dockerfile to augment the standard OSM image with the libraries.
You can use the following as an example to modify to your
requirements:
ARG base_image FROM $base_image ARG username=username ARG groupname=groupname ARG vendor_jar1 COPY --chown=$username:$groupname $vendor_jar1 /u01/oracle/wlserver/server/lib/If you have more than one vendor jar, you can add more
ARGandCOPYcommands usingvendor_jar2,vendor_jar3, and so on. - Build an updated image in the same directory as the above Dockerfile:
builder build -tag output-image-name:output-image-tag . --build-arg vendor_jar1=vendor-jarNote:
builderwill be Docker or Podman.You can repeat the--build-argfor each vendor jar you defined the way you did above forvendor_jar. If your image build manifest uses hostname or groupname other than the defaultoracle, provide these values as well:--build-arg username=username --build-arg groupname=groupname - Use the output image name and tag in your project specification as the OSM image.
- Configuring Specifications: You can configure the specifications using the following
process:
- Use your project specification to provide a list of JMS Bridges to be hosted
on each OSM cloud native instance for this project. This takes the form of a
YAML list called
jmsBridges. Refer to the sample project specification in the OSM cloud native ToolKit for details on the format and parameters of each list entry. - Use your instance specification to provide the actual endpoints for each JMS
Bridge to be hosted for this project. This takes the form of a YAML list
called
jmsBridgeDestinations, where each item describes one of the JMS destinations referenced in thejmsBridgeslist in the project specification. Refer to the sample instance specification in the OSM cloud native ToolKit for details on the format and parameters of each list entry.Note:
Each destination will need credentials for access. The OSM destination definition in the instance specification takes the name of secret where these credentials can be found. This secret must be present in the project namespace before the instance is created or upgraded. Each such secret should have the keys "username" and "password" with the appropriate value. Refer to the example given below:kubectl -n project create secret generic project-instance-othersystem \ --from-literal=username=username \ --from-literal=password=
- Use your project specification to provide a list of JMS Bridges to be hosted
on each OSM cloud native instance for this project. This takes the form of a
YAML list called
- Configuring Optional Specifications: You can use the following optional
configurations for the specifications.
- Domain Trust: If one or more of the JMS destinations are on another WebLogic domain, configure domain trust in the instance specification. For more information, refer to Configuring SAF.
- Host Aliasing: If one or more of the JMS destinations use URLs that include
hostnames that cannot be resolved by DNS, provide the hostname-to-IP
mappings using the
hostAliasessection of the instance specification. - RMI Forwarding: If one or more of the JMS destinations are on another
WebLogic domain running in a Kubernetes environment, configure a RMI
forwarding proxy in the project
specification:
managedServers: project: java_options:In the value of the above
java_options, for each foreign domain, add the option-Dweblogic.rjvm.domain.proxy.domainname=url-of-load-balancer, where,domainnameis the name of the domain configured in the remote WebLogic system andurl-of-load-balanceris the URL to reach the remote WebLogic domain. If this is a different Kubernetes cluster from where OSM cloud native is running, it will use protocol http or https and the IP, hostname and port of the load balancer configured for that cluster. If you are using the same Kubernetes cluster as that of OSM cloud native, it will use protocol t3 and the hostname or port of the T3ClustChannel service (<project>-<instance>-cluster-c1.com.svc.cluster.local:31313)
- Applying the Changes: To apply the changes made above, complete the following
steps:
- Create the OSM cloud native instance using the above specification for configuration and secrets. This will automatically create the JMS bridges as specified.
- If you have an existing OSM cloud native instance for this project and it
has been created using an OSM cloud native version older than 7.4.1.0.17, do
the following:
- Delete the instance using the CNTK script delete-instance.sh
- Create the instance using the CNTK script create-instance.sh
- If you are not using an OSM cloud native version older than 7.4.1.0.17, then invoke the CNTK script upgrade-instance.sh.
Applying the WebLogic Patch for External Systems
- For the external system configured with FMW 14.1.x: Apply July 2025 (or later) CPU patches as listed in the OSM Compatibility Matrix. Ensure that you have applied WebLogic patch 37940403 related to SAF.
- For the external system configured with FMW 12.2.1.x:
Apply July 2025 (or later) CPU patches as listed in the OSM Compatibility
Matrix. Ensure that you have applied WebLogic patch 37940403 related to
SAF.
Note:
SAF configuration will not work with any patches, even if you are using the SAF workaround if you are using either the October 2024 or the January 2025 CPU patches. Oracle recommends that you move to July 2025 (or later) CPU patches as listed in the OSM Compatibility Matrix. Ensure that you have applied WebLogic patch 37940403 related to SAF.If you are using CPU patches from prior to October 2024 CPU patches, then each external system that communicates with OSM through SAF must have the WebLogic patch 30656708 installed and configured, by adding: -Dweblogic.rjvm.allowUnknownHost=true to the WebLogic startup parameters.
If you cannot apply any patches to your environment follow the workaround given below. On each host running a Managed Server of the external system, add the following entries to the /etc/hosts file:
0.0.0.0 project-instance-<ms1>.project 0.0.0.0 project-instance-<ms2>.project ... 0.0.0.0 project-instance-<ms17>.project 0.0.0.0 project-instance-<ms18>.project
You need to add these entries for all the OSM cloud native instances that
the external system interacts with. Set the IP address to 0.0.0.0. You need to list all eighteen managed servers possible in your
OSM cloud native instance, regardless of how many you have actually configured in the
instance specification.
Configuring SAF On External Systems
To create SAF and JMS configuration on your external systems to communicate with the OSM cloud native instance, use the configuration samples provided as part of the SAF sample as your guide.
It is important to retain the "Per-JVM" and "Exactly-Once" flags as provided in the sample.
All connection factories must have the "Per-JVM" flag, as must SAF foreign destinations.
Each external queue that is configured to use SAF must have its QoS set to "Exactly-Once".
Enabling Domain Trust
To enable domain trust, in your domain configuration, under Advanced, edit the Credential and ConfirmCredential fields with the same password you used to create the global trust secret in OSM cloud native.
Setting Up Secure Communication with SSL
When OSM cloud native is involved in secure communication with other systems, either as the server or as the client, you should additionally configure SSL/TLS. The configuration may involve the WebLogic domain, the ingress controller or the URL of remote endpoints, but it always involves participating in an SSL handshake with the other system. The procedures for setting up SSL use self-signed certificates for demonstration purposes. However, replace the steps as necessary to use signed certificates.
If an OSM cloud native domain is in the role of the client and the server, where secure communications are coming in as well as going out, then both of the following procedures need to be performed:
- Configuring Secure Incoming Access with SSL
- Configuring Access to External SSL-enabled Systems
Configuring Secure Incoming Access with SSL
This section demonstrates how to secure incoming access to OSM cloud native. In this scenario, SSL termination happens at the ingress. The traffic coming in from external clients must use one of the HTTPS endpoints. When SSL terminates at the ingress, it also means that communication within the cluster, such as SAF between the OSM cloud native instances, is not secured.
Generating SSL Certificates for Incoming Access
The following illustration shows when certificates are generated.
When OSM cloud native dictates secure communication, then it is responsible for generating the SSL certificates. These must be provided to the appropriate client. When an OSM cloud native instance in a different Kubernetes cluster acts as the external client (Domain Z in the illustration), it loads the T3 certificate from Domain A as described in "Configuring Access to External SSL-Enabled Systems".
TLS Secrets
If you have SSL turned on for incoming connections (by setting
ssl.incoming to true in the specification
files), then you must create wlstls and gatewaytls
secrets to provide the required certificate information. This information is
provided to the ingress controller securely.
$OSM_CNTK/scripts/manage-instance-credentials.sh -p project -i instance -s spec_path create wlstls- WLSStore: This is for creating secret for truststore when OSM needs to interact with JMS and SAF securely to external system and needs that system's certificates.
- WLSIngress: This is for creating secret for Ingress when SSL is enabled.
- Both: This is for
WLSIngressandWLSStore.
Setting Up OSM Cloud Native for Incoming Access
The Ingress controller routes unique hostnames to different backend services. You can see this if you look at the Ingress controller YAML file (obtained by running kubectl get ingress -n project ingress_name -o yaml):
For more information on the Service name details, see Using an Alternate Ingress Controller.
To set up OSM cloud native for incoming access:
- Edit the instance specification and set
incomingto true and provide Ingress specific annotations:Note:
Make sure that you remove any incomingWL-Proxy-SSLandWL-Proxy-Client-IPheaders. Also, setX-Forwarded-Proto: httpsandWL-Proxy-SSL: trueWebLogic HTTP headers, to notify WebLogic that SSL terminated at Ingress and that the request came in over SSL. See Oracle Cloud Infrastructure Documentation for more details.The instance specification contains NGINX annotations as an example. The Ingress resource eliminates the
WL-Proxy-Client-IPandWL-Proxy-SSLclient headers and adds theX-Forwarded-Proto: httpsandWL-Proxy-SSL: trueinput headers.For any other Ingress controller, identify the corresponding annotations to achieve the same behavior described here:
To configure NGINX-Ingress for SSL, see Using NGINX Ingress Controller# SSL Configuration ssl: incoming: true ingress: # These annotations are required if project spec ingressController is "GENERIC" and SSL enabled. # Different Ingress controller can have implementation specific annotations and can be added here. # Provided annotations below for nginx and openshift. # These annotations are required if project spec ingressController is "GENERIC" # and the actual ingress controller is nginx with wls custom request headers. annotations: nginx.ingress.kubernetes.io/configuration-snippet: | more_clear_input_headers "WL-Proxy-Client-IP" "WL-Proxy-SSL"; more_set_input_headers "X-Forwarded-Proto: https"; more_set_input_headers "WL-Proxy-SSL: true"; nginx.ingress.kubernetes.io/ingress.allow-http: "false" - Generate key pairs for each hostname corresponding to an endpoint that
OSM cloud native exposes to the outside
world:
Create TLS Secret For Ingress # Create a directory to save your keys and certificates. This is for sample only. Proper management policies should be used to store private keys. mkdir $SPEC_PATH/ssl # Generate key and certificates openssl req -x509 -nodes -days 365 -newkey rsa:2048 -keyout $SPEC_PATH/ssl/osm.key -out $SPEC_PATH/ssl/osm.crt -subj "/CN=instance.project.osm.org" openssl req -x509 -nodes -days 365 -newkey rsa:2048 -keyout $SPEC_PATH/ssl/admin.key -out $SPEC_PATH/ssl/admin.crt -subj "/CN=admin.instance.project.osm.org" openssl req -x509 -nodes -days 365 -newkey rsa:2048 -keyout $SPEC_PATH/ssl/t3.key -out $SPEC_PATH/ssl/t3.crt -subj "/CN=t3.instance.project.osm.org" openssl req -x509 -nodes -days 365 -newkey rsa:2048 -keyout $SPEC_PATH/ssl/osm-gateway.key -out $SPEC_PATH/ssl/osm-gateway.crt -subj "/CN=instance.project.osm.org" # Create secrets to hold each of the certificates. # Run the manage-instance-credentials.sh to create the TLS secrets. $OSM_CNTK/scripts/manage-instance-credentials.sh -p project -i instance -s spec_path create gatewaytls,wlstls Provide Gateway Ingress TLS Credentials for 'project-instance' ... Ingress TLS Certificate Path: /home/path/gateway.crt Ingress TLS Key file Path : /home/path/gateway.key Please select the option to provide TLS Credentials for 'project-instance' ... 1) WLSStore 2) WLSIngress 3) BOTH #? 2 Provide WLS Ingress Keys and Certificates for 'project-instance' ... Do you wish to use one common certificate for Admin Server, Managed Server and T3 (select number from menu) 1) Yes 2) No #? 1 Certificate File Path: /home/path/osm.crt Key File Path : /home/path/osm.key secret/project-instance-app-tls-cert configured secret/project-instance-osm-tls-cert configured secret/project-instance-admin-tls-cert configured secret/project-instance-t3-tls-cert configured - After running create-ingress.sh, you can validate the configuration by
describing the Ingress controller for your instance. You should see each of the
certificates you generated, terminating one of the hostnames:
$kubectl get ingress -n project #Once you have the name of your ingress, run the following command: kubectl describe ingress -n project ingress TLS: project-instance-osm-tls-cert terminates instance.project.osm.org project-instance-t3-tls-cert terminates t3.instance.project.osm.org project-instance-admin-tls-cert terminates admin.instance.project.osm.org project-instance-app-tls-cert terminates - Create your instance as usual.
SSL Termination at the Load Balancer
In this configuration, SSL termination happens at the external Load Balancer which handles all incoming HTTPS traffic and forwards decrypted HTTP traffic to the OSM Cloud Native Ingress. The Ingress resource does not expose TLS certificates in this case, as SSL is terminated at the Load Balancer level before the traffic reaches the cluster.
-
Ensure that SSL certificates are installed and available at the Load Balancer.
-
Confirm that the Load Balancer is configured to forward decrypted traffic to the Ingress service.
You must follow the standard steps to configure secure incoming access with SSL in OSM Cloud Native which includes key pair generation, secrets creation, instance specification updates, ingress creation and instance creation. See, Setting Up Secure Communication with SSL for more information about the configuration steps in OSM Cloud Native specification files.
For SSL pre-termination at the load balancer, you must apply the following changes:- Enable SSL Pre-Termination in Instance SpecificationIn the instance specification file, set:
ssl: incoming: true preTermination: trueThis ensures that TLS certificates are not mounted in the
Ingressresource, since SSL termination is expected at the Load Balancer. - Set SSL Redirect AnnotationIn the instance specification file, configure the following annotation:
nginx.ingress.kubernetes.io/ssl-redirect: "false"Note:
This annotation is provided as an example for NGINX Ingress (ingress-nginx). Other Ingress controllers may use different annotations or configurations.This prevents NGINX Ingress from forcing an HTTPS redirect, as SSL is already terminated at the Load Balancer.
- Final Combined ConfigurationThe
sslsection in your instance specification should now look as follows, assuming use of ingress-NGINX:# SSL Configuration ssl: incoming: true preTermination: true # This needs to be enabled for ssl termination at loadbalancer before ingress ingress: # These annotations are required if project spec ingressController is "GENERIC" and SSL enabled. # Different Ingress controller can have implementation specific annotations and can be added here. # Provided annotations below for nginx and openshift. # These annotations are required if project spec ingressController is "GENERIC" # and the actual ingress controller is nginx with wls custom request headers. annotations: nginx.ingress.kubernetes.io/configuration-snippet: | more_clear_input_headers "WL-Proxy-Client-IP" "WL-Proxy-SSL"; more_set_input_headers "X-Forwarded-Proto: https"; more_set_input_headers "WL-Proxy-SSL: true"; # This annotation is required if SSL enabled with pretermination nginx.ingress.kubernetes.io/ssl-redirect: "false" -
Create the Ingress using
create-ingress.sh. -
Create the OSM instance as usual.
Configuring Incoming HTTP and JMS Connectivity for External Clients
This section describes how to configure incoming HTTP and JMS connectivity for external clients.
Note:
Remember to have your DNS resolution set up on any remote hosts that will connect to the OSM cloud native instance.Incoming HTTPS Connectivity
External Web clients that are connecting to OSM cloud native must be configured to accept the certificates from OSM cloud native. They will then connect using the HTTPS endpoint and port 30443.
Incoming JMS Connectivity
For external servers that are connected to OSM cloud native through SAF, the certificate for the t3 endpoint needs to be copied to the host where the external domain is running.
If your external WebLogic configuration uses "CustomIdentityAndJavaSTandardTrust", then you can follow these instructions exactly to upload the certificate to the Java Standard Trust. If, however, you are using a CustomTrust, then you must upload the certificate into the custom trust keystore.
The keytool is found in the bin directory of your jdk installation. The alias should uniquely describe the environment where this certificate is from.
./keytool -importcert -v -trustcacerts -alias alias -file /path-to-copied-t3-certificate/t3.crt -keystore /path-to-jdk/jdk-21.0.7/lib/security/cacerts -storepass default_password
# For example
./keytool -importcert -v -trustcacerts -alias osmcn -file /scratch/t3.crt -keystore /jdk-21.0.7/lib/security/cacerts -storepass default_passwordUpdate the SAF remote endpoint (on the external OSM instance) to use HTTPS and 30443 port (still t3 hostname).
https://t3.dev.example.osm.org:30443/oracle.communications.ordermanagement.SimpleResponseQueueConfiguring Access to External SSL-Enabled Systems
In order for OSM cloud native to participate successfully in a handshake with an external server for SAF connectivity, the SSL certificates from the external domain must be made available to the OSM cloud native setup. See "Enabling SSL on an External WebLogic Domain" for details about how you could do this for an on-premise WebLogic domain. If you have an external system that is already configured for SSL and working properly, you can skip this procedure and proceed to "Setting Up OSM Cloud Native for Outgoing Access".
Loading Certificates for Outgoing Access
In outgoing SSL, the certificates come from the external domain, whether on-premise or in another Kubernetes cluster. These certificates are then loaded into the OSM cloud native trust.
The following illustration shows information about loading certificates into OSM cloud native setup.
Figure 10-5 SSL Certificates for Outgoing Connectivity
Enabling SSL on an External WebLogic Domain
These instructions are specific to enabling SSL on a WebLogic domain that is external to the Kubernetes cluster where OSM cloud native is running.
To enable SSL on an external WebLogic domain:
- Create the certificates. Perform the following steps on the Linux host that has the
on-premise WebLogic domain:
- Use the Java keytool to generate public and private keys for
the server. When the tool asks for your username, use the FQDN for your
server.
jdk_path/bin/keytool -genkeypair -keyalg RSA -keysize 1024 -alias alias -keystore keystore file -keypass private key password -storepass keystore password -validity 360 - Export the public key. This certificate will then be used in the
OSM cloud native
setup.
jdk_path/bin/keytool -exportcert -rfc -alias alias -storepass password -keystore keystore -file certificate
- Use the Java keytool to generate public and private keys for
the server. When the tool asks for your username, use the FQDN for your
server.
- Configure WebLogic server for SSL. Follow steps 3 to 17 (skip step 7) in the OSM - Encrypting Database Tablespaces and WebLogic Protocols (Doc ID 2399723.1) KM note on My Oracle Support.
- Validate that SSL is configured properly on this server by importing the
certificate to a trust store. For this example, the Java trust store is
used.
jdk_path/bin/keytool -importcert -trustcacerts -alias alias -file certificate -keystore path-to-jdk/jdk-21.0.7/lib/security/cacerts -storepass default_password - Verify that t3s over the specified port is working by connecting
using WLST.
Navigate to the directory where the WLST scripts are located.
# Set the environment variables. Some shells don't set the variables correctly so be sure to check that they are set afterward path-to-FMW/Oracle/Middleware/Oracle_Home/oracle_common/common/bin/setWlsEnv.sh # ensure CLASSPATH and PATH are set echo $CLASSPATH java -Dweblogic.security.JavaStandardTrustKeyStorePassPhrase=default_password weblogic.WLST # once wlst starts, connect using t3s wls:offline> connect('admin_user','admin_password','t3s://server:7002') # If successful you will see the prompt wls:>domain_name/serverConfig> #when finished disconnect disconnect()
Setting Up OSM Cloud Native for Outgoing Access
To set up OSM cloud native for outgoing access:
- (Optional) Set up custom trust using the following steps:
Note:
This step is required when HTTPS/T3S-based SAF connections are configured.Note:
You need to configure a custom identity keystorecustomIdentitywhenever you use a custom trust keystorecustomTrust.- Load the certificate from your remote server into a trust store
and make it available to the OSM cloud native instance.
Use the Java keytool to create a jks file (truststore) that holds the certificate from your SSL server:
keytool -importcert -v -alias alias -file /path-to/certificate.cer -keystore /path-to/truststore.jks -storepass passwordNote:
Repeat this step to add as many trusted certificates as required. - Edit the instance specification, setting the trust
name.
# SSL trust and identity ssl: trust: name: truststore # truststore filename without extension (truststore.jks). This must be commented out or a fixed value of "truststore" as this is deprecated. identity: name: keystore # Identity store filename without extension (keystore.jks).A valid Custom Identity keystore is required when a truststore is used. - Create a Kubernetes secret to hold the truststore file and the
passphrase. The secret name should match the truststore
name.
$OSM_CNTK/scripts/manage-instance-credentials.sh -p project -i instance -s $SPEC_PATH create wlstls Please select the option to provide TLS Credentials for 'project-instance' ... 1) WLSStore 2) WLSIngress 3) BOTH #? 1 Please select the option to create WLS Store for 'project-instance' ... 1) TrustStore 2) KeyStore 3) Both #? 1 Provide WLS Store for 'project-instance' ... The WLS Truststore File Path+Name. This JKS file will be renamed to truststore.jks, and be attached to the --truststoresecret,and be used by the OSM managed servers and Admin server as the truststore. WLS Truststore file Path+Name: /truststore.jks WLS Truststore Passphrase:Note:
If ssl.trust.name isn't populated in the instance specification, a warning will be displayed that the truststore isn't required.
- Load the certificate from your remote server into a trust store
and make it available to the OSM cloud native instance.
- Set up custom identity using the following steps:
Note:
The demo identity keystore is not recommended for production use. If you have not configured a custom identity keystore and you have not enabled secure production mode, the system uses the demo identity keystore by default for non-SSL configurations.- Create the
keystore:
keytool -genkeypair -keyalg RSA -keysize 1024 -alias <alias> -keystore identity.jks -keypass private_key_password -storepass keystore_password -validity 360 - Edit the specification
file:
identity: name: keystore # Identity store filename without extension (keystore.jks). - Create the
secret:
$OSM_CNTK/scripts/manage-instance-credentials.sh -p project -i instance -s $SPEC_PATH create wlstls Please select the option to provide TLS Credentials for 'project-instance' ... 1) WLSStore 2) WLSIngress 3) BOTH #? 1 Please select the option to create WLS Store for 'project-instance' ... 1) TrustStore 2) KeyStore 3) Both #? 2 Provide WLS Store for 'project-instance' ... The WLS keystore File Path+Name. This JKS file will be renamed to keystore.jks, and be attached to the --keystore secret,and be used by the OSM managed servers and Admin server as the keystore. WLS Keystore file Path+Name: /keystore.jks WLS Keystore Passphrase: SSL Key Alias: ssl_key SSL Key Passphrase:
- Create the
keystore:
- Configure SAF by updating the SAF connection configuration in the OSM cloud native
instance specification file to reflect t3s and the SSL
port:
safConnectionConfig: - name: simple t3Url: t3s://remote_server:7002 secretName: simplesecret - Create the OSM cloud native instance as usual.
Adding Additional Certificates to an Existing Trust
You can add additional certificates to an existing trust while an OSM cloud native instance is up and running.
To add additional certificates to an existing trust:
- Set up OSM cloud native for outgoing access. See "Configuring Access to External SSL-Enabled Systems" for instructions.
- Copy the certificates from your remote server and load them into the
existing truststore.jks file you had created:
keytool -importcert -v -alias alias -file /path-to/certificate.cer -keystore /path-to/truststore.jks -storepass password - Re-create your Kubernetes secret using the same name as you did
previously:
4. Upgrade the instance to force WebLogic Operator to re-evaluate:# manually kubectl create secret generic trust_secret_name -n project --from-file=truststore.jks --from-literal=passphrase=password # verify k get secret -n project trust_secret_name -o yaml$OSM_CNTK/scripts/upgrade-instance.sh -p project -i instance -s $SPEC_PATH
Debugging SSL
To debug SSL, do the following:
- Verify Hostname
- Enable SSL logging
Verifying Hostname
When the keystore is generated for the on-premise server, if FQDN is not specified, then you may have to disable hostname verification. This is not secure and should only be done in development environments.
managedServers:
project:
#JAVA_OPTIONS for all managed servers at project level
java_options: "-Dweblogic.security.SSL.ignoreHostnameVerification=true"Enabling SSL Logging
When trying to establish the handshake between servers, it is important to enable SSL specific logging.
managedServers:
project:
#JAVA_OPTIONS for all managed servers at project level
java_options: "-Dweblogic.StdoutDebugEnabled=true -Dssl.debug=true -Dweblogic.security.SSL.verbose=true -Dweblogic.debug.DebugSecuritySSL=true -Djavax.net.debug=ssl"



