About the RDC Configurations
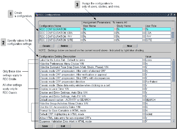
Using the RDC Configurations form in the RDC Administration application, you can create one or more configurations. The screenshot below shows the RDC Configurations form and summarizes the key steps to creating and assigning configurations.
The settings in a configuration let you:
- Specify whether to show or hide the options for changing preferences, for performing group verifications, and for performing group approvals
- Specify whether to show or hide the Save Complete prompt and the Validation Error alert
- Customize the label for the Links section on the home page, the display of time stamps, and the default highlighting scheme for the Data Entry window
- Configure how RDC uses Oracle Clinical rules and entered CRFs
After you create a configuration and define its settings, you use the assignment parameters to assign the configuration to one user, several users, or all users. You assign a configuration based on a combination of user name, study name, and user role.
When a user logs in to the application, RDC checks the assignments and loads the correct configuration for that user.

For more information, see:
Default Configurations
The following table lists the default configurations available after you install RDC Onsite:
| Configuration Name | Description |
|---|---|
|
RDC CONFIGURATION |
Default settings for users, if no other configuration is appropriate. |
|
RDC CONFIGURATION CRA |
Default settings for the Clinical Research Associate (CRA) role. |
|
RDC CONFIGURATION INV |
Default settings for the investigator role. |
|
RDC CONFIGURATION SITE |
Default settings for the site user role. |
Parent topic: About the RDC Configurations
Assignment Parameters
When a user logs in to the application, RDC uses the three assignment parameters to apply the correct configuration:
- User Name
- Study Name
- User Role

For more information, see:
- Default Value (%) for Assignment Parameters
- Assigning Configurations
- Precedence and Parsing of Assignment Parameters
Parent topic: About the RDC Configurations
Default Value (%) for Assignment Parameters
The percent sign (%) is a wildcard character meaning include all. For example, % in the User Name field includes all user names.
The default value for each assignment parameter is the percent sign (%).
Parent topic: Assignment Parameters
Assigning Configurations
After you create a new configuration and define its settings, you assign the configuration to one user, several users, or all users. You can make more than one assignment to a configuration. The configuration uses the same name and the same settings, but the assignment parameters are different for each instance of the configuration.
For example, you can have many instances of a configuration named RDC CONFIGURATION CRA, as long as at least one assignment parameter for each instance is different. See the table below:
Table 3-1 Unique Assignments to the Same Configuration
| Configuration Name | User Name | Study Name | User Role |
|---|---|---|---|
|
RDC CONFIGURATION CRA |
% |
% |
CRA |
|
RDC CONFIGURATION CRA |
% |
STUDY03 |
% |
|
RDC CONFIGURATION CRA |
% |
STUDY11 |
% |
|
RDC CONFIGURATION CRA |
JSMITH |
% |
% |
|
RDC CONFIGURATION CRA |
JDOE |
% |
% |
Based on the assignments defined in Table 3-1, RDC assigns the RDC CONFIGURATION CRA under the following circumstances:
- To all users assigned the CRA role, regardless of the study they access.
- To all users who access STUDY03 or STUDY11, regardless of their assigned role.
- To users JSMITH and JDOE, regardless of the study accessed or their assigned role.
Parent topic: Assignment Parameters
Precedence and Parsing of Assignment Parameters
When a user starts a session, RDC uses the three assignment parameters to apply the correct configuration. RDC parses the assignment parameters for all configurations in the following order:
- First by user name
- Then by study name
- Finally by user role
In other words, study takes precedence over role, and user takes precedence over study and role. As soon as it matches one of the parameters to the user, RDC assigns the corresponding configuration to the user.
For example, suppose you set up the configurations listed in Table 3-2.
Table 3-2 Example of Precedence and Parsing of Assignment Parameters
| Configuration Name | User Name | Study Name | User Role |
|---|---|---|---|
|
RDC CONFIGURATION STUDY03 |
% |
STUDY03 |
% |
|
RDC CONFIGURATION JDOE |
JDOE |
% |
% |
Note that the first configuration, RDC CONFIGURATION STUDY03, is set for all users of any role who access Study03. The second configuration, RDC CONFIGURATION JDOE, is set for the user, JDOE.
When JDOE accesses Study03, the RDC CONFIGURATION JDOE configuration takes precedence because it corresponds at the user name level, and RDC loads that configuration. If another user starts a session and accesses Study03, RDC loads RDC CONFIGURATION STUDY03.
In a similar manner, the default configurations that are installed with RDC are invoked based on the role associated with each user:
- If the user is assigned the CRA, INV, or SITE user role, RDC uses the associated configuration.
- If the user is not associated with one of these roles, RDC uses the RDC CONFIGURATION, which is the default configuration.
Parent topic: Assignment Parameters