3 Integration

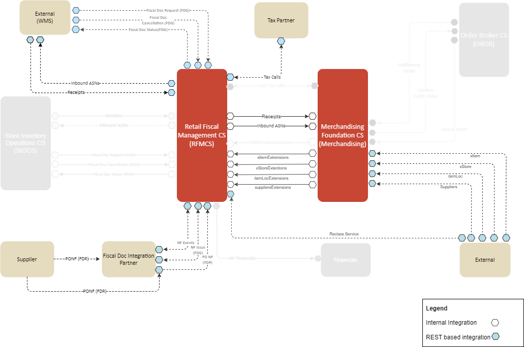
Retail Fiscal Management Integration Overview
Retail Fiscal Management Cloud Service integration flows comprise a set of REST services that support the configuration of fiscal attributes and the fiscal classification of items and entities, as well as the services that support the receiving of fiscal documents.
In addition to these services, the Merchandising Foundation data subscription APIs also have extensions that allow the creation of foundation data already associated with fiscal attributes. The Merchandising APIs with this extension are:
Item Subscription API: This API subscribes to items from external systems to create, update or delete items in Merchandising. It also supports the insertion of data into the Item Induction staging tables.
Item Location Subscription API: This API subscribes to item/location data from external systems to create or modify item location combinations in Merchandising. Item/location relationships are created for an item and a single location, or by using one of the levels of the organizational hierarchy.
Store Subscription API: The Store Subscription API provides the ability to keep store data in Merchandising in sync with an external system if Merchandising is not being used as the system of record for organizational hierarchy information. The store data handled by the API includes basic store data, in addition to addresses, store hours, location traits, up-charges, and walk-through stores.
Vendor Subscription API (Suppliers and Partners): Merchandising subscribes to vendor information that is published from an external financial application; however, this API is not used by Oracle Retail Financial Integration (RFI). “Vendor” can refer to either a partner or a supplier
ReSTful Web Services
Create or Update Fiscal Attributes Service
This section describes the Fiscal Data Management Services
Business Overview
This service creates or updates fiscal attributes and their parameters. It is published to support the creation of user-defined
fiscal attributes and includes a parameter for action with possible values of create (NEW) or update (MOD).
Input
| Parameter Name | Required | Data Type | Description | Valid values |
|---|---|---|---|---|
|
action |
Yes |
String |
Requested action. |
|
|
attributes |
Yes |
List<RestRfmFdmSetFa> |
Collection of Attributes. |
Table 3-1 RestRfmFdmSetFa
| Parameter Name | Required | Data Type | Description | Valid values |
|---|---|---|---|---|
|
code |
Yes |
String |
User-defined code for the attribute in snake case format. This code is normally the
“name” of the attribute. For example, |
|
|
camelCase |
Yes |
String |
User-defined code for the attribute in camel case format. The camel case format is
used when associating the attribute to JSON and/or XML data structures used in RFMCS. For example, |
|
|
label |
Yes |
String |
Contains the name of the attribute displayed on Fiscal Data Management Screens. |
|
|
description |
Yes |
String |
Contains the description of the attribute displayed on Fiscal Data Management Screens. |
|
|
template |
Yes |
String |
Merchandise entity with which the attribute is associated |
|
|
country |
Yes |
String |
Country code from |
|
|
effectiveFromDate |
No |
Date |
Date from when the attribute is made available |
|
|
effectiveToDate |
No |
Date |
Date until when the attribute is made available. |
|
|
systemBehavior |
No |
String |
Indicates a system behavior is applied based on this attribute. The system behaviors associated to fiscal attributes are defined in RFMCS for each workflow/transaction. This parameter is used as a filter for these behaviors to be applied. |
|
|
fiscalDocumentUse |
No |
String |
Indicates the attribute is used in fiscal reporting scenarios as additional information to be included. RFMCS data is made available for fiscal reporting and fiscal attributes with this parameter and is automatically included in the set of data to be exposed. |
|
|
taxCalculation |
No |
String |
Indicates the attribute is used in tax calculation scenarios as additional information to be included. The tax calculation scenario under the scope of RFMCS automatically fetches fiscal attributes with this parameter and includes in the tax request payloads made available for taxation integration. |
|
|
fiscalReporting |
No |
String |
Indicates the attribute is used in fiscal reporting scenarios as additional information to be included. RFMCS data is made available for fiscal reporting and fiscal attributes with this parameter and is automatically included in the set of data to be exposed. |
|
|
userDefinedInd |
No |
String |
Indicates the attribute is user-defined. |
|
|
groupCode |
Yes |
String |
Code from the group code list. It is used to group attributes on Fiscal Data Management screens |
|
|
screenSeq |
Yes |
Number |
The numeric sequence used to order the fiscal attributes on Fiscal Data Management screens. It is recommended to extract the existing attributes, if any, before determining the sequence of new attributes. |
|
|
mandatory |
Yes |
String |
Indicates the attribute is mandatory. All mandatory attributes are required to be included in the association to entities or items for them to be considered ready to use or to be displayed with the green status of “with attributes” on Fiscal Data Management screens. |
|
|
dataType |
Yes |
String |
Attribute data type |
|
|
dataLength |
Yes |
String |
Attribute data length |
|
|
attributeType |
No |
String |
Attribute type to indicate if the attribute has a list of values or if it has a fixed value: |
|
|
listSource |
No |
String |
If the attribute type is |
|
|
listCode |
No |
String |
If the attribute type is |
|
|
listTableName |
No |
String |
If the attribute type is |
|
|
listCodeColumn |
No |
String |
If the attribute type is |
|
|
listDescColumn |
No |
String |
If the attribute type is |
|
|
parentAttribCode |
No |
String |
Code of the parent attribute. This parameter allows the association between attributes in a hierarchical mode. Attributes with this association depend on the parent attribute to be selected for the child attribute to be applied on Fiscal Data Management Screens. |
|
|
functionValidation |
No |
String |
Name of the function which has validation logic to be applied during the
fiscal classification while choosing the attribute. This parameter allows only a pre-defined set of functions to be included.
Anything different from those functions is ignored. Refer to the “List of Functions Available for the |
|
|
levelValidation |
No |
String |
SQL condition to be executed to allow the selection of the attribute. For
example, |
|
|
uniqueInd |
Yes |
String |
Indicates the attribute value is unique and cannot be repeated in any item or entity.
It is possible that the same attribute may be repeated for the same item/entity with different values, but if this parameter
is set to |
|
Table 3-2 List of Functions Available for the functionValidation Parameter
| Function Name | Country | Description |
|---|---|---|
|
rfm_fdm_val_fiscal_content_sql.validate_cnpj_digit |
BR |
Digit calculation for BR corporate taxpayer ID |
|
rfm_fdm_val_fiscal_content_sql.validate_cpf_digit |
BR |
Digit calculation for BR individual taxpayer ID |
|
rfm_fdm_val_fiscal_content_sql.validate_ie |
BR |
Digit calculation for state inscription ID based on Fiscal Address |
|
rfm_fdm_val_fiscal_content_sql.validate_ie_ac |
BR |
Digit calculation for state inscription in the state of Acre-BR |
|
rfm_fdm_val_fiscal_content_sql.validate_ie_al |
BR |
Digit calculation for state inscription in the state of Alagoas-BR |
|
rfm_fdm_val_fiscal_content_sql.validate_ie_am |
BR |
Digit calculation for state inscription in the state of Amazonas-BR |
|
rfm_fdm_val_fiscal_content_sql.validate_ie_ap |
BR |
Digit calculation for state inscription in the state of Amapa-BR |
|
rfm_fdm_val_fiscal_content_sql.validate_ie_ba |
BR |
Digit calculation for state inscription in the state of Bahia-BR |
|
rfm_fdm_val_fiscal_content_sql.validate_ie_ce |
BR |
Digit calculation for state inscription in the state of Ceara-BR |
|
rfm_fdm_val_fiscal_content_sql.validate_ie_df |
BR |
Digit calculation for state inscription in the Federal District-BR |
|
rfm_fdm_val_fiscal_content_sql.validate_ie_es |
BR |
Digit calculation for state inscription in the state of Espirito Santo-BR |
|
rfm_fdm_val_fiscal_content_sql.validate_ie_go |
BR |
Digit calculation for state inscription in the state of Goias-BR |
|
rfm_fdm_val_fiscal_content_sql.validate_ie_ma |
BR |
Digit calculation for state inscription in the state of Maranhao-BR |
|
rfm_fdm_val_fiscal_content_sql.validate_ie_mg |
BR |
Digit calculation for state inscription in the state of Minas Gerais-BR |
|
rfm_fdm_val_fiscal_content_sql.validate_ie_ms |
BR |
Digit calculation for state inscription in the state of Mato Grosso do Sul-BR |
|
rfm_fdm_val_fiscal_content_sql.validate_ie_mt |
BR |
Digit calculation for state inscription in the state of Mato Grosso-BR |
|
rfm_fdm_val_fiscal_content_sql.validate_ie_pa |
BR |
Digit calculation for state inscription in the state of Para-BR |
|
rfm_fdm_val_fiscal_content_sql.validate_ie_pb |
BR |
Digit calculation for state inscription in the state of Paraiba-BR |
|
rfm_fdm_val_fiscal_content_sql.validate_ie_pe |
BR |
Digit calculation for state inscription in the state of Pernambuco-BR |
|
rfm_fdm_val_fiscal_content_sql.validate_ie_pi |
BR |
Digit calculation for state inscription in the state of Piaui-BR |
|
rfm_fdm_val_fiscal_content_sql.validate_ie_pr |
BR |
Digit calculation for state inscription in the state of Parana-BR |
|
rfm_fdm_val_fiscal_content_sql.validate_ie_rj |
BR |
Digit calculation for state inscription in the state of Rio de Janeiro-BR |
|
rfm_fdm_val_fiscal_content_sql.validate_ie_rn |
BR |
Digit calculation for state inscription in the state of Rio Grande do Norte-BR |
|
rfm_fdm_val_fiscal_content_sql.validate_ie_ro |
BR |
Digit calculation for state inscription in the state of Rondonia-BR |
|
rfm_fdm_val_fiscal_content_sql.validate_ie_rr |
BR |
Digit calculation for state inscription in the state of Roraima-BR |
|
rfm_fdm_val_fiscal_content_sql.validate_ie_rs |
BR |
Digit calculation for state inscription in the state of Rio Grande do Sul-BR |
|
rfm_fdm_val_fiscal_content_sql.validate_ie_sc |
BR |
Digit calculation for state inscription in the state of Santa Catarina-BR |
|
rfm_fdm_val_fiscal_content_sql.validate_ie_se |
BR |
Digit calculation for state inscription in the state of Sergipe-BR |
|
rfm_fdm_val_fiscal_content_sql.validate_ie_sp |
BR |
Digit calculation for state inscription in the state of Sao Paulo-BR |
|
rfm_fdm_val_fiscal_content_sql.validate_ie_to |
BR |
Digit calculation for state inscription in the state of Tocantins-BR |
JSON Input Structure
"{
"code": "ABRANGENCIA",
"camelCase": "abrangencia",
"label": "Abrangencia",
"description": "Abrangencia do Item (valido: N - Nacional; E - Estadual; M - Municipal",
"template": "ITEM_MASTER",
"country": "BR",
"availabilityStatus": "ACTIVE",
"effectiveFromDate": "2023-05-16T00:00:00.000Z",
"effectiveToDate": "",
"systemBehavior": null,
"fiscalDocumentUse": null,
"taxCalculation": null,
"fiscalReporting": null,
"userDefinedInd": "N",
"groupCode": "1",
"screenSeq": "14",
"required": "Y",
"mandatory": "Y",
"dataType": "VARCHAR",
"dataLength": "1",
"attributeType": "DATALIST",
"listSource": "FDM",
"listCode": "itemAbrangenciaList",
"listTableName": null,
"listCodeColumn": null,
"listDescColumn": null,
"parentAttribCode": "",
"functionValidation": "",
"levelValidation": "",
"uniqueInd": "Y"
}"Output
| Parameter Name | Data Type | Description |
|---|---|---|
|
status |
String |
Status of the processing executed: |
|
errors |
List<RestRfmFdmError> |
Collection of errors. |
Table 3-3 RestRfmFdmError
| Parameter Name | Data Type | Description |
|---|---|---|
|
errorCode |
String |
This field contains the error code. |
|
errorDesc |
String |
This field contains the error description. |
JSON Structure
"{
"status": "S",
"errors": null
}"Create or Update Fiscal Attribute Lists Service
Business Overview
The processFiscalAttrList service creates or updates the valid list of codes associated with a previously created fiscal attribute.
The service has a parameter for action with the possible values create (NEW) or update (MOD).
Input
| Parameter Name | Required | Data Type | Description | Valid values |
|---|---|---|---|---|
|
action |
Yes |
String |
Requested action. |
|
|
attributes |
Yes |
List<RestRfmFdmList> |
Collection of Attributes List. |
Table 3-4 RestRfmFdmList
| Parameter Name | Required | Data Type | Description | Valid values |
|---|---|---|---|---|
|
codeType |
Yes |
String |
Indicates the code of the list. This is the same code included in the Fiscal Attributes
Creation service in the parameter |
|
|
code |
Yes |
String |
Indicates the code of the attribute value in the list. If the list has values from |
|
|
codeDesc |
Yes |
String |
Contains the description of the value informed. |
|
|
codeSeq |
Yes |
Number |
Contains the numeric sequence of the values in the list. This parameter always starts with 1 and goes up to the last value created. |
|
|
parentCodeType |
No |
String |
Name of the parent list code. This parameter allows the association between attribute lists in a hierarchical mode. Lists with this association depend on the parent list selected for the child list to be applied on Fiscal Data Management Screens. |
|
|
parentCode |
No |
String |
Code of the parent list value. This parameter allows the association between list values in a hierarchical mode. Attributes with this association depend on the parent list value selected for the child attribute to be applied on Fiscal Data Management Screens. |
|
|
userDefinedInd |
Yes |
String |
Indicates the attribute is user-defined. |
|
|
effectiveFromDate |
No |
OffsetDateTime |
Date from when the attribute is made available. |
|
|
effectiveToDate |
No |
OffsetDateTime |
Date until when the attribute is made available. |
JSON Input Structure
"{
"codeType": "itemAbrangenciaList",
"code": "H",
"codeDesc": "Test Doc FDM Services",
"codeSeq": 4,
"parentCodeType": "",
"parentCode": "",
"userDefinedInd": "N",
"effectiveFromDate": "2023-05-16T13:25:23.525Z",
"effectiveToDate": "2023-05-16T13:25:23.525Z"
}"Output
| Parameter Name | Data Type | Description |
|---|---|---|
|
status |
String |
Status of the processing executed: |
|
errors |
List<RestRfmFdmError> |
Collection of errors. |
Table 3-5 RestRfmFdmError
| Parameter Name | Data Type | Description |
|---|---|---|
|
errorCode |
String |
This field contains the error code. |
|
errorDesc |
String |
This field contains the error description. |
JSON Structure
"{
"status": "S",
"errors": null
}"Fiscal Reclassification Request Service
Business Overview
This service performs fiscal classification or reclassification.
It associates fiscal attributes with items and entities and has a parameter for the requested source with the possible
values MFCS, UI and Webservice
Input
| Parameter Name | Required | Data Type | Description | Valid values |
|---|---|---|---|---|
|
requestSource |
Yes |
String |
Reclass origin: |
|
|
attributes |
Yes |
List<RestRfmFdmFiscRecl> |
Collection of |
Table 3-6 RestRfmFdmFiscRecl
| Parameter Name | Required | Data Type | Description | Valid values |
|---|---|---|---|---|
|
reclassId |
Yes |
Number |
For modify or delete actions, the referenced reclass ID must be sent. Not required for new records. |
|
|
seqNo |
Yes |
Number |
For modify or delete actions, the referenced reclass sequence number must be sent. Not required for new records. |
|
|
reclassAction |
Yes |
String |
Drives the process of the service in FDM.
|
|
|
reclassTemplate |
Yes |
String |
Determines the structure with which the attribute is made available. Valid values: |
|
|
country |
Yes |
String |
Country code from |
|
|
item |
No |
String |
For For For For For For |
|
|
loc |
No |
String |
For For For For For For |
|
|
locType |
Yes |
String |
For For For For For For |
|
|
sups |
No |
String |
For For For For For For |
|
|
partner |
No |
String |
For For For For For For |
|
|
partnerType |
No |
String |
For For For For For For |
|
|
attribute |
Yes |
String |
Attribute code. Must be an existing and active attribute. |
|
|
attribValue |
Yes |
String |
Attribute value. Must be an existing and active attribute value. |
|
|
startDate |
Yes |
String |
Date from when the attribute association is made available |
|
|
endDate |
No |
String |
Date from when the attribute association is made available |
JSON Input Structure
"{
"reclassAction": "NEW",
"reclassStatus": "N",
"country": "BR",
"reclassTemplate": "SUPS",
"item": "100000260",
"loc": null,
"locType": null,
"sups": 790011,
"partner": null,
"partnerType": null,
"attribValue": "S",
"attribute": "PESSOA_JURIDICA",
"startDate": "2023-05-16",
"endDate": ""
}"Output
| Parameter Name | Data Type | Description |
|---|---|---|
|
status |
String |
Status of the processing executed: |
|
errors |
List<RestRfmFdmError> |
Collection of errors. |
Table 3-7 RestRfmFdmError
| Parameter Name | Data Type | Description |
|---|---|---|
|
errorCode |
String |
This field contains the error code. |
|
errorDesc |
String |
This field contains the error description. |
JSON Structure
"{
"status": "S",
"errors": null
}"Fiscal Attributes Request Service
ReST URL
{{baseUrl}}/services/private/fdm/fiscalAttributes/get?entity=<string>&country=<string>&groupCode=<string>Input Parameters
| Parameter Name | Required | Data Type | Description | Valid values |
|---|---|---|---|---|
|
entity |
Yes |
String |
Template of fiscal attribute association |
|
|
country |
No |
String |
Country ID. |
|
|
groupCode |
No |
Number |
Group code for fiscal attributes. |
Output
| Parameter Name | Data Type | Description |
|---|---|---|
|
code |
String |
User-defined code for the attribute in snake case format. |
|
camelCase |
String |
User-defined code for the attribute in camel case format. |
|
label |
String |
Attribute label displayed on FDM screens. |
|
description |
String |
Attribute label displayed on FDM screens. |
|
template |
String |
Merchandise entity with which the attribute is associated. |
|
country |
String |
Country code from |
|
effectiveFromDate |
OffsetDateTime |
Date from when the attribute is made available. |
|
effectiveToDate |
OffsetDateTime |
Date until when the attribute is made available. |
|
systemBehavior |
String |
Indicates the attribute has an impact on a specific system behavior or functionality. |
|
fiscalDocumentUse |
String |
Indicates the attribute is used in fiscal document generation processes as additional information to be included. |
|
taxCalculation |
String |
Indicates the attribute is used in tax calculation scenarios as additional information to be included. |
|
fiscalReporting |
String |
Indicates the attribute is used in fiscal reporting scenarios as additional information to be included. |
|
userDefinedInd |
String |
Indicates the attribute is user-defined |
|
groupCode |
String |
Code from the group code list. It is used to group attributes on FDM screens. |
|
screenSeq |
Number |
Numeric sequence used to order the fiscal attributes on FDM screens. |
|
mandatory |
String |
Indicates the attribute is mandatory. |
|
dataType |
String |
Attribute data type. |
|
dataLength |
String |
Attribute data length. |
|
attributeType |
String |
Attribute type to indicate if the attribute has a list of values or if it has a fixed value. |
|
listSource |
String |
Source of the list of values. |
|
listCode |
String |
Name of the list of values. |
|
listTableName |
String |
If the source list is |
|
listCodeColumn |
String |
If the source list is |
|
listDescColumn |
String |
If the source list is |
|
parentAttribCode |
String |
Code of the parent attribute. |
|
functionValidation |
String |
Name of the function that has the validation logic. This field is used for specific blocks of code applied to the attribute when being processed, created, or associated with entities during the Reclass process. |
|
levelValidation |
String |
Conditional validation rules. It is configured based on code, operator, and value. |
|
uniqueInd |
String |
Indicates the attribute value is unique and cannot be repeated in any item or entity. |
JSON Structure
"{
"code": "PESSOA_JURIDICA",
"camelCase": "pessoaJuridica",
"label": "Corporate Taxpayer Ind",
"description": "Corporate taxpayer indicator.",
"template": "SUPS",
"country": "BR",
"effectiveFromDateDisplay": "16-May-2023 13:58:14",
"effectiveFromDate": 1684245494000,
"effectiveToDate": null,
"systemBehavior": null,
"fiscalDocumentUse": null,
"taxCalculation": "Y",
"fiscalReporting": "Y",
"userDefinedInd": "N",
"groupCode": "1",
"screenSeq": 1,
"mandatory": "Y",
"dataType": "VARCHAR",
"dataLength": "1",
"attributeType": "DATALIST",
"listSource": "INTERNAL",
"listCode": "simOuNaoLista",
"listTableName": null,
"listCodeColumn": null,
"listDescColumn": null,
"parentAttribCode": null,
"functionValidation": null,
"levelValidation": null,
"uniqueInd": "N"
}"Fiscal Attributes Lists Request Service
ReST URL
{{baseUrl}}/services/private/fdm/fiscalAttributesLists/get?template=<string>&attribCode=<string>&attribList=<string>&attribListValue=<string>Input Parameters
| Parameter Name | Required | Data Type | Description | Valid values |
|---|---|---|---|---|
|
template |
Yes |
String |
Template of fiscal attribute association. |
|
|
attribCode |
Yes |
String |
Attribute Code. |
|
|
attribList |
No |
String |
Attribute list code. |
|
|
attribListValue |
No |
String |
Attribute list code value. |
Output
| Parameter Name | Data Type | Description |
|---|---|---|
|
O_response |
List<RestRfmFdmAttribLst> |
Collection of List. |
| Parameter Name | Data Type | Description |
|---|---|---|
|
code |
String |
This field contains the code used in Oracle Retail which can be decoded. |
|
code_desc |
String |
This field contains the description associated with the code and code type. |
|
Label |
String |
Field label for screen representation (UI). |
Table 3-8 RestRfmFdmAttribLst
| Parameter Name | Required | Data Type | Description |
|---|---|---|---|
|
codeType |
Yes |
String |
Indicates the code of the list. This is the same code included in the Create or Update Fiscal Attributes Service parameter |
|
code |
Yes |
String |
Indicates the code of the attribute value in the list. If the list has values from 1 to 10, this parameter holds the value 1 and it is repeated up to 10. |
|
codeDesc |
Yes |
String |
Contains the description of the value informed. |
|
codeSeq |
Yes |
Number |
Contains the numeric sequence of the values in the list. This parameter always starts with 1 and goes up to the last value created. |
|
parentCodeType |
No |
String |
Name of the parent list code. This parameter allows the association between attribute lists in a hierarchical mode. Lists with this association depend on the parent list selected for the child list to be applied on Fiscal Data Management Screens. |
|
parentCode |
No |
String |
Code of the parent list value. This parameter allows the association between list values in a hierarchical mode. Attributes with this association depend on the parent list value selected for the child attribute to be applied on Fiscal Data Management Screens. |
|
userDefinedInd |
Yes |
String |
Indicates the attribute is user-defined. |
|
effectiveFromDate |
No |
OffsetDateTime |
Date from when the attribute is made available. |
|
effectiveToDate |
No |
OffsetDateTime |
Date until when the attribute is made available. |
JSON Structure
"[
{
"codeType": "yesOrNoList",
"code": "Y",
"codeDesc": "Yes",
"codeSeq": 1,
"parentCodeType": "yesOrNoList",
"parentCode": "Y",
"userDefinedInd": "N",
"effectiveFromDateDisplay": "11-Jul-2023 19:58:00",
"effectiveFromDate": 1689105480000,
"effectiveToDate": null
},
{
"codeType": "yesOrNoList",
"code": "N",
"codeDesc": "No",
"codeSeq": 2,
"parentCodeType": "yesOrNoList",
"parentCode": "N",
"userDefinedInd": "N",
"effectiveFromDateDisplay": "11-Jul-2023 19:58:00",
"effectiveFromDate": 1689105480000,
"effectiveToDate": null
}
]"Process Flex Integration Create Service
Business Overview
This service creates or updates fiscal documents in the RFMCS Fiscal Document Management feature.
Input
| Parameter Name | Required | Data Type | Description | Valid values |
|---|---|---|---|---|
|
intPrefix |
Yes |
String |
Document`s Workflow Scenario code. |
|
|
intVersion |
Yes |
String |
Integration Flow Version number. |
|
|
intRelease |
Yes |
String |
Integration Flow release number. |
|
|
intCode |
No |
Number |
Internal unique ID for the integration record. |
|
|
intCodeRef |
No |
Number |
Reference integration ID for the integration record used in response flows. |
|
|
intRequestSystem |
No |
String |
This field contains the identification name of system that is requesting the integration. |
|
|
intKeys |
No |
intKeys |
Group of data with status and attributes of the integration record. |
|
|
intBody |
Yes |
String |
Payload of the document or document data in scope for the integration scenario. |
The flxIntegration/IntKeys node has the following parameters:
Table 3-9 IntKeys
| Parameter Name | Required | Description | Valid values |
|---|---|---|---|
|
Status |
Yes |
||
|
msgAttributes |
No |
attribCode/attribValue structure to provide additional information. |
The flxIntegration/intKeys/msgAttributes node has the following parameters:
Table 3-10 msgAttributes
| Parameter Name | Required | Description | Valid values |
|---|---|---|---|
|
attribCode |
No |
||
|
attribValue |
No |
||
|
errors |
No |
Collection of errors |
The flxIntegration/intKeys/msgAttributes/errors node has the following parameters:
Table 3-11 errors
| Parameter Name | Required | Description | Valid values |
|---|---|---|---|
|
errorCode |
No |
This field contains the error code. |
|
|
errorDesc |
No |
This field contains the error description. |
XML Input Structure:
Example for the workflow POFDR, scenario processDocumentReceive that creates a fiscal document in RFMCS for fiscal receiving based on the Brazilian NFE invoice.
<?xml version="1.0" encoding="UTF-8"?>
<flxIntegration xmlns="http://www.oracle.com/retail/flx/integration/v1">
<intPrefix>poFiscalDocumentReceive</intPrefix>
<intVersion>1</intVersion>
<intRelease>24.0.101</intRelease>
<intCode>sourceSystemInternalId</intCode>
<intCodeRef/>
<intRequestSystem>supplierSystem</intRequestSystem>
<intKeys/>
<intBody>BrazilianNFExmlCompletePayload</intBody>
</flxIntegration>Output
| Parameter Name | Data Type | Description |
|---|---|---|
|
Record |
RestRfmOpInt |
Output of operation. |
Table 3-12 RestRfmOpInt
| Parameter Name | Data Type | Description |
|---|---|---|
|
Status |
String |
Status of the processing executed: |
|
intId |
Number |
Unique document code. |
|
docId |
Number |
Document ID. |
|
wfStatusCode |
String |
Processing status.
Valid values are ( |
|
wfStatusDesc |
String |
Description of the processing
status ( |
|
errors |
List<RestRfmError> |
Collection of errors. |
Table 3-13 RestRfmError
| Parameter Name | Data Type | Description |
|---|---|---|
|
errorCode |
String |
This field contains the error code. |
|
errorDesc |
String |
This field contains the error description. |
|
seqNo |
Number |
Error sequence number. |
XML Structure
Example for the workflow POFDR
<Record>
<status>E</status>
<intId>2886</intId>
<docId>914</docId>
<wfStatusCode>ERROR</wfStatusCode>
<wfStatusDesc>Deduce Key Data Technical Exception</wfStatusDesc>
<errors>
<item>
<errorCode>PACKAGE_ERROR</errorCode>
<errorDesc>User <username> does not have required access to perform changes to location 8801. Please contact an administrator user.</errorDesc>
<seqNo/>
</item>
</errors>
</Record>Table Impact
| TABLE | SELECT | INSERT | UPDATE | DELETE |
|---|---|---|---|---|
|
RFM_CODE_DETAIL |
Yes |
No |
No |
No |
|
RFM_CODE_DETAIL_TL |
Yes |
No |
No |
No |
|
RFM_WFLW_ERR |
Yes |
No |
No |
No |
|
RFM_WFLW_SET |
Yes |
No |
No |
No |
|
RFM_WFLW_STA_LOG |
Yes |
Yes |
Yes |
No |
|
RFM_FLX_DOC_FDR |
Yes |
Yes |
Yes |
Yes |
|
RFM_WFLW_DEF |
Yes |
No |
No |
No |
|
RFM_FLX_DOC_FDG |
Yes |
Yes |
Yes |
No |
|
RFM_FLX_DOC_FDR_HIST |
Yes |
Yes |
Yes |
No |
|
RFM_FLX_DOC_FDG_HIST |
Yes |
Yes |
Yes |
Yes |
|
RFM_FLX_DOC_FDR_DATA_XML |
Yes |
Yes |
Yes |
Yes |
|
RFM_FLX_DOC_FDR_DATA_XML_HIST |
No |
Yes |
Yes |
Yes |
|
RFM_FLX_DOC_FDG_DATA |
No |
No |
No |
Yes |
|
RFM_FLX_DOC_FDG_DATA_XML_HIST |
No |
Yes |
Yes |
Yes |
|
RFM_FLX_DOC_FDG_DATA_XML |
No |
Yes |
Yes |
Yes |
|
RFM_FLX_DOC_FDG_DATA_JSON |
No |
Yes |
Yes |
No |
|
RFM_FLX_DOC_FDG_DATA_JSON_HIST |
No |
Yes |
Yes |
Yes |
|
RFM_FLX_DOC_FDR_DATA_JSON |
No |
Yes |
Yes |
Yes |
|
RFM_FLX_DOC_FDR_DATA_JSON_HIST |
No |
Yes |
Yes |
No |
|
RFM_WFLW_SET_VAR |
Yes |
No |
No |
No |
|
RFM_WFLW_EXEC_VAR |
Yes |
No |
No |
No |
|
RFM_WFLW_SET_ACTION |
Yes |
No |
No |
No |
|
RFM_FLX_SET_CONTENT |
Yes |
No |
No |
No |
|
RFM_USER_LOCATION |
Yes |
No |
No |
No |
|
RFM_FLX_DOC_FDR_KEYS |
Yes |
Yes |
Yes |
Yes |
|
RFM_FLX_DOC_FDG_KEYS |
No |
Yes |
Yes |
No |
|
PACKITEM |
Yes |
No |
No |
No |
|
ORDHEAD |
Yes |
No |
No |
No |
|
ORDLOC |
Yes |
No |
No |
No |
|
ORDSKU |
Yes |
No |
No |
No |
|
ORDLOC_DISCOUNT |
Yes |
No |
No |
No |
|
WH |
Yes |
No |
No |
No |
|
ORDER_DISCOUNTS |
Yes |
No |
No |
No |
|
PACK_TOTAL_TEMP |
Yes |
No |
No |
No |
|
ITEM_MASTER |
Yes |
No |
No |
No |
|
RFM_XML_GTT |
Yes |
Yes |
No |
Yes |
|
RFM_FLX_DOC_FDR_KEYS_HIST |
No |
Yes |
No |
No |
|
RFM_FLX_DOC_FDG_KEYS_HIST |
No |
Yes |
No |
No |
Process Flex Integration Get Service
Business Overview
This service exports fiscal documents and/or fiscal document data from the RFMCS Fiscal Document Management feature.
ReST URL
{{baseUrl}}/services/private/flx/integration/get?scenario=<String>&requestType=<String>&fromDate=<Date>&toDate=<Date>&locationCode=<String>&locationType=<String>Input
| Parameter Name | Required | Data Type | Description | Valid values |
|---|---|---|---|---|
|
scenario |
Yes |
String |
Document`s Workflow Scenario code. |
|
|
requestType |
Yes |
String |
It is a type of request that is based on the return of the payload. |
|
|
fromDate |
No |
Datetime |
Start date for the return of data. |
|
|
toDate |
No |
Datetime |
End date for the return of data. |
|
|
locationCode |
No |
String |
Location ID. |
|
|
locationType |
No |
String |
Location type. |
Output
| Parameter Name | Data Type | Description |
|---|---|---|
|
flxIntegrationTbl |
List<RestRfmFlxIntegration> |
Collection of data. |
Table 3-14 RestRfmFlxIntegration
| Parameter Name | Data Type | Description |
|---|---|---|
|
workFlowCode |
String |
Code of workflow as: |
|
intPrefix |
String |
Document`s Workflow Scenario code. |
|
intVersion |
String |
Integration Flow Version number. |
|
intRelease |
String |
Integration Flow release number. |
|
intCode |
Number |
Internal unique ID for the integration record. |
|
intCodeRef |
Number |
Reference integration ID for the integration record used in response flows. |
|
intRequestSystem |
String |
This field contains the identification name of system that is requesting the integration. |
|
intKeys |
intKeys |
Group of data with status and attributes of the integration record. |
|
intBody |
String |
Payload of the document or document data in scope for the integration scenario. |
Table 3-15 intKeys
| Parameter Name | Data Type |
|---|---|
|
status |
String |
|
msgAttributes |
msgAttributes |
Table 3-16 intKeys
| Parameter Name | Data Type |
|---|---|
|
attribCode |
String |
|
attribValue |
String |
|
errors |
List<RestRfmError> |
Table 3-17 RestRfmError
| Parameter Name | Data Type |
|---|---|
|
errorCode |
String |
|
errorDesc |
String |
XML Structure
Example for the workflow POFDR, scenario nfeStatusVerificationRequest:
<?xml version="1.0" encoding="UTF-8"?>
<flxIntegrationTbl>
<flxIntegration>
<workflowCode />
<intPrefix>nfeStatusVerificationRequest</intPrefix>
<intVersion>1</intVersion>
<intRelease>24.0.101.0</intRelease>
<intCode>363</intCode>
<intCodeRef>359</intCodeRef>
<intRequestSystem>RFM</intRequestSystem>
<intKeys />
<intBody>
<flxIntegration xmlns="http://www.oracle.com/retail/flx/integration/v1">
<intScenario>nfeStatusVerificationRequest</intScenario>
<intPrefix>nfeStatusVerificationRequest</intPrefix>
<intVersion>1</intVersion>
<intRelease>24.0.101.0</intRelease>
<intRequestSystem>RFM</intRequestSystem>
<intCode>363</intCode>
<intBody xmlns="">
<consSitNFe>
<versao>4.00</versao>
<tpAmb>1</tpAmb>
<xServ>CONSULTAR</xServ>
<chNFe>32210705570714000825550010112152241240205631</chNFe>
</consSitNFe>
</intBody>
</flxIntegration>
</intBody>
</flxIntegration>
</flxIntegrationTbl>NFE Manifest Service
Business Overview
This service calls the POFDR workflow in RFMCS with the document internal ID that needs to have the specific step nfeManifestRequest executed irrespective of the manifest days parameter set for the location. This supports exceptions
when the document needs to be sent to the government for a receipt manifest. The service execution will be completed once
the workflow step is complete, whether the subsequent steps are successful or not.
Input
| Parameter Name | Required | Data Type | Description | Valid values |
|---|---|---|---|---|
|
docId |
Yes |
String |
Action that will be requested. |
JSON Input Structure
{
"docId": "9999"
}Output
| Parameter Name | Data Type | Description |
|---|---|---|
|
status |
String |
Status of the processing executed: |
|
errors |
List<RestRfmFdmError> |
Collection of errors. |
Table 3-18 RestRfmError
| Parameter Name | Data Type | Description |
|---|---|---|
|
errorCode |
String |
This field contains the error code. |
|
errorDesc |
String |
This field contains the error description. |
JSON Structure
{
"status": "S",
"errors": null
}Table Impact
| TABLE | SELECT | INSERT | UPDATE | DELETE |
|---|---|---|---|---|
|
RFM_CODE_DETAIL |
Yes |
No |
No |
No |
|
RFM_CODE_DETAIL_TL |
Yes |
No |
No |
No |
|
RFM_WFLW_SET |
Yes |
No |
No |
No |
|
RFM_WFLW_EVE_LOG |
Yes |
No |
No |
No |
|
RFM_WFLW_STA_LOG |
Yes |
Yes |
No |
No |
|
RFM_FLX_DOC_FDR |
Yes |
Yes |
Yes |
No |
|
RFM_FLX_DOC_FDR_DATA_XML |
Yes |
Yes |
Yes |
Yes |
|
RFM_WFLW_SET_VAR |
Yes |
No |
No |
No |
|
RFM_WFLW_EXEC_VAR |
Yes |
No |
No |
No |
|
RFM_WFLW_SET_ACTION |
Yes |
No |
No |
No |
|
RFM_WFLW_ERR |
No |
Yes |
No |
No |
|
RFM_WFLW_EVE_LOG |
No |
Yes |
No |
No |
|
RFM_FLX_SET_CONTENT |
Yes |
No |
No |
No |
|
RFM_FLX_DOC_FDR_HIST |
Yes |
Yes |
Yes |
No |
|
RFM_FLX_DOC_FDR_DATA_JSON |
No |
Yes |
Yes |
No |
|
RFM_FLX_DOC_FDR_DATA_XML_HIST |
No |
Yes |
Yes |
No |
|
RFM_FLX_DOC_FDR_KEYS |
Yes |
Yes |
Yes |
No |
Batch Processes
rfmfdmreclass_job
|
Module Name |
rfmfdmreclass_job |
|
Description |
The script calls the RFM in order process all fiscal reclass records in status |
|
Functional Area |
Rfm |
|
Module Type |
Admin – Ad hoc |
|
Module Technology |
Background Processing |
|
Catalog ID |
|
|
Wrapper Script |
rfmfdmreclass.ksh |
Design Overview
This batch processes fiscal reclassification records in RFM for entities and/or item attributes until all steps have been completed. The batch also accounts for the necessary steps to complete the reclassification process, such as verifying the accuracy of the data, executing the necessary validations, and applying the changes to the system. The batch execution will be completed once the reclassification process is complete, whether it is successful or unsuccessful.
Key Tables Affected
| TABLE | SELECT | INSERT | UPDATE | DELETE |
|---|---|---|---|---|
|
SVC_RFM_FDM_FISCAL_RECLASS |
Yes |
No |
No |
No |
|
RFM_WFLW_SET |
Yes |
No |
No |
No |
|
RFM_WFLW_SET_VAR |
Yes |
No |
No |
No |
|
RFM_WFLW_EXEC_VAR |
Yes |
No |
No |
No |
|
RFM_WFLW_SET_ACTION |
Yes |
No |
No |
No |
|
RFM_WFLW_ERR |
No |
Yes |
No |
No |
|
RFM_WFLW_EVE_LOG |
No |
Yes |
No |
No |
|
RFM_WFLW_STA_LOG |
Yes |
Yes |
Yes |
No |
|
RFM_FDM_ATTRIB_ITEM |
Yes |
Yes |
Yes |
No |
|
RFM_FDM_ATTRIB_ITEMLOC |
Yes |
Yes |
Yes |
No |
|
RFM_FDM_ATTRIB_ITEMSUPP |
Yes |
Yes |
Yes |
No |
|
RFM_FDM_ATTRIB_LOCATION |
Yes |
Yes |
Yes |
No |
|
RFM_FDM_ATTRIB_ORDCUST |
Yes |
Yes |
Yes |
No |
|
RFM_FDM_ATTRIB_PARTNER |
Yes |
Yes |
Yes |
No |
|
RFM_FDM_ATTRIB_SUPPLIER |
Yes |
Yes |
Yes |
No |
fdrmanifest_job
|
Module Name |
fdrmanifest_job |
|
Description |
The script identifies invoices that should be sent to SEFAZ for manifest. |
|
Functional Area |
Rfm |
|
Module Type |
Admin – Ad hoc |
|
Module Technology |
Background Processing |
|
Catalog ID |
|
|
Wrapper Script |
fdrmanifest.ksh |
Design Overview
This batch calls the POFDR workflow in RFMCS with the document internal ID that needs to have the specific step nfeManifestRequest executed based on the manifest days parameter set for the location. The batch execution will
be completed once the workflow step is complete, whether the subsequent steps are successful or not.
Key Tables Affected
| Table | Select | Insert | Update | Delete |
|---|---|---|---|---|
|
RFM_CODE_DETAIL |
Yes |
No |
No |
No |
|
RFM_CODE_DETAIL_TL |
Yes |
No |
No |
No |
|
RFM_WFLW_SET |
Yes |
No |
No |
No |
|
RFM_WFLW_EVE_LOG |
Yes |
No |
No |
No |
|
RFM_WFLW_STA_LOG |
Yes |
Yes |
No |
No |
|
RFM_FLX_DOC_FDR |
Yes |
Yes |
Yes |
No |
|
RFM_FLX_DOC_FDR_DATA_XML |
Yes |
Yes |
Yes |
Yes |
|
RFM_WFLW_SET_VAR |
Yes |
No |
No |
No |
|
RFM_WFLW_EXEC_VAR |
Yes |
No |
No |
No |
|
RFM_WFLW_SET_ACTION |
Yes |
No |
No |
No |
|
RFM_WFLW_ERR |
No |
Yes |
No |
No |
|
RFM_WFLW_EVE_LOG |
No |
Yes |
No |
No |
|
RFM_FLX_SET_CONTENT |
Yes |
No |
No |
No |
|
RFM_FLX_DOC_FDR_HIST |
Yes |
Yes |
Yes |
No |
|
RFM_FLX_DOC_FDR_DATA_JSON |
No |
Yes |
Yes |
No |
|
RFM_FLX_DOC_FDR_DATA_XML_HIST |
No |
Yes |
Yes |
No |
|
RFM_FLX_DOC_FDR_KEYS |
Yes |
Yes |
Yes |
No |