Argomenti
Questo capitolo comprende le sezioni riportate di seguito.
Oracle Scorecard and Strategy Management è uno strumento di gestione delle prestazioni che consente di descrivere e comunicare la strategia business dell'azienda.
È possibile gestire e valutare la strategia aziendale e le prestazioni dall'alto verso il basso o dal basso verso l'alto dell'organizzazione.
Oracle Scorecard and Strategy Management consente inoltre di allineare obiettivi e iniziative alle prospettive delle balanced scorecard tradizionali o di crearne di proprie per riflettere le proprie competenze di business fondamentali. Vedere Definizione di balanced scorecard.
Utilizzare Oracle Scorecard and Strategy Management per effettuare le operazioni riportate di seguito.
Definire simultaneamente gli obiettivi (ad esempio Costi operativi ridotti) e le iniziative (cioè processi o task come Formare un team di riduzione costi) che compongono la strategia a cui vengono assegnati i KPI per misurare avanzamento e prestazioni. Per ulteriori informazioni sui singoli elementi, vedere i riferimenti riportati di seguito.
Obiettivi: vedere Informazioni sugli obiettivi.
Iniziative: vedere Informazioni sulle iniziative.
Indicatori KPI: vedere Utilizzo degli indicatori KPI e delle liste di controllo KPI.
Allineare obiettivi e iniziative con prospettive personalizzate o tradizionali (competenze e aree di business fondamentali quali la finanza o le relazioni con i clienti). Questo consentirà in seguito di illustrare la capacità della strategia aziendale adottata di supportare tali prospettive. Vedere Informazioni sulle prospettive.
Definire intervalli numerici di destinazione per valutare i valori dei KPI negli obiettivi e nelle iniziative a livello aziendale o di reparto. Vedere Definizione dei mapping di valutazione per le scorecard
Comunicare graficamente strategia e dinamiche strategiche tramite mappe strategia, mappe causa/effetto, viste personalizzate e strutture strategia. Vedere:
Discutere l'implementazione e lo stato di obiettivi e iniziative aggiungendo, leggendo e rispondendo a commenti. Vedere Informazioni sui commenti.
Poiché si utilizzano i KPI nelle scorecard per misurare l'avanzamento e le prestazioni nel tempo, conviene includere appropriate dimensioni tempo nella definizione dei KPI da utilizzare. Per informazioni sulle dimensioni tempo, consultare il proprio amministratore.
La creazione di una balanced scorecard offre una vista più chiara di vari aspetti dell'organizzazione.
Solitamente, le aziende si concentrano molto sulle strategie finanziarie senza considerare sufficientemente altre influenti prospettive. Poiché gli obiettivi finanziari sono generalmente retrospettivi e tendono a essere definiti in termini di crescita rispetto ai numeri storici, non prendono in considerazione le future condizioni del mercato o gli obiettivi di ottimizzazione. Balanced Scorecard è un sistema di gestione strategica che esegue il mapping della strategia di un'organizzazione mettendone in evidenza gli obiettivi, le misure, gli oggetti e le iniziative, organizzandoli in quattro prospettive: finanziaria, cliente, processi aziendali interni e apprendimento e crescita. A supporto di queste prospettive vengono in genere fornite domande specifiche, ad esempio "Per perseguire il nostro obiettivo, con che immagine dovremmo presentarci ai nostri clienti?" o "Per ottenere successo economico, come dovremmo apparire agli occhi dei nostri azionisti?" Come metodologia, Balanced Scorecard offre alle aziende il linguaggio per poter definire strategie volte al raggiungimento delle multiple prospettive desiderate. Proprio come i rendiconti finanziari (dichiarazioni di reddito, rendiconto del flusso di cassa e bilanci patrimoniali) descrivono la situazione finanziaria di un'organizzazione, Balanced Scorecard fornisce una struttura per comunicare la strategia in modo coerente ed efficace. L'illustrazione descrive una rappresentazione di queste quattro prospettive.
"Le quattro prospettive della scorecard consentono di creare un equilibrio tra gli obiettivi a breve e lungo termine, tra i risultati desiderati e i fattori di impulso delle prestazioni determinanti per il loro raggiungimento e tra misure per il raggiungimento di obiettivi dure e lievi, più soggettive." (Robert S. Kaplan, David P. Norton, "Linking the Balanced Scorecard to Strategy", serie ristampe California Management Review, 1996, Rettorato della University of California CMR, Vol 39, Numero 1, Autunno 1996).
Oracle Scorecard and Strategy Management fornisce quattro prospettive predefinite che è possibile utilizzare per definire strategie che includano tutte le prospettive pertinenti in modo olistico, nonché per definire le strutture in grado di garantire stabilità e riuscita in tutti i casi.
Le quattro prospettive predefinite che supportano la metodologia di balanced scorecard, altrimenti detta scheda di valutazione bilanciata, ideata dal Prof. Robert Kaplan e dal Prof. David Norton, sono quelle descritte di seguito.
Prospettiva finanziaria - Consente di identificare le misure finanziarie che permettono di rispondere alla domanda "Come viene percepita l'impresa dagli azionisti?"
Prospettiva del cliente - Consente di identificare le misure che permettono di rispondere alla domanda "Come viene percepita l'impresa dai clienti?"
Prospettiva dei processi interni - Consente di identificare le misure che permettono di rispondere alla domanda "In che cosa dovremmo eccellere?"
Prospettiva di apprendimento e crescita - Consente di identificare le misure che permettono di rispondere alla domanda "Come possiamo continuare a migliorare e creare valore?"
È possibile personalizzare le prospettive fornite o crearne di nuove per adattare meglio gli obiettivi, le iniziative chiave e gli indicatori KPI alle proprie competenze aziendali.
Le quattro prospettive di Kaplan e Norton riflettono una specifica strategia organizzativa. Queste prospettive e strategie non sono necessariamente adatte agli enti governativi, al settore della pubblica amministrazione o alle organizzazioni senza scopo di lucro. Pertanto gli obiettivi e le domande chiave dovrebbero essere corretti e integrati per inquadrare le strategie appropriate.
Considera la balanced scorecard come un documento in continua evoluzione. Il processo di valutazione degli obiettivi, delle iniziative e così via è iterativo. Il processo dovrebbe fornire una visione approfondita quantitativa e qualitativa sull'integrità dell'organizzazione e dovrebbe guidare l'organizzazione al tempestivo raggiungimento dei risultati desiderati.
Vedere Informazioni su Oracle Scorecard and Strategy Management
L'editor di scorecard consente di creare una scorecard dell'intera organizzazione o di singoli reparti.
L'editor di scorecard è costituito da numerosi riquadri e schede, come descritto di seguito.
Sul lato sinistro dell'editor sono presenti i riquadri che è possibile utilizzare per creare gli oggetti che costituiscono la scorecard. Ad esempio, il riquadro Strategia consente di creare, organizzare e utilizzare gli obiettivi che formano la struttura strategica, denominata anche struttura strategia, dell'entità aziendale (ad esempio, il reparto) che si desidera valutare.
Il lato destro dell'editor è occupato dall'area delle schede. Quando si crea una scorecard per la prima volta, viene visualizzata la scheda Panoramica. Questa scheda consente di visualizzare le informazioni di riepilogo relative all'iniziativa, all'obiettivo o all'indicatore KPI selezionato.
Man mano che si creano gli oggetti della scorecard, vengono generate in modo dinamico schede dettagliate per ciascun oggetto. Ad esempio, quando si crea un obiettivo, viene creata una scheda per l'obiettivo creato. La scheda creata consente di definire l'obiettivo e di visualizzare le relative informazioni dettagliate, ad esempio gli indicatori KPI da utilizzare per valutarlo e le iniziative alla base dell'obiettivo.
Nella parte superiore dell'editor sono disponibili i pulsanti della barra degli strumenti e l'area del punto di vista. Nell'area del punto di vista vengono visualizzate le dimensioni degli indicatori KPI che vengono utilizzate nella scorecard per valutare lo stato di avanzamento e le prestazioni di iniziative e obiettivi. Utilizzare quest'area per fissare in memoria (o impostare) i valori per le dimensioni. Quando si fissa una dimensione, i dati nella scorecard vengono filtrati per fornire un nuovo punto di vista ovvero una nuova vista dei dati. Vedere Informazioni sull'area del punto di vista.
L'illustrazione mostra un esempio dell'editor di scorecard per Sample Scorecard-Lite.
Gli oggetti di scorecard consentono di eseguire numerose funzioni.
Gli oggetti di scorecard sono elementi che è possibile creare o disporre per effettuare le operazioni riportate di seguito.
Rappresentare e valutare la strategia aziendale, incluso quanto segue.
Obiettivi. Vedere Informazioni sugli obiettivi.
Iniziative. Vedere Informazioni sulle iniziative
Prospettive. Vedere Informazioni sulle prospettive.
Indicatori KPI. Vedere Informazioni sugli indicatori di prestazioni chiave (KPI)
Presentare e analizzare la strategia aziendale, includendo:
Dichiarazioni di visione. Vedere Informazioni sulle dichiarazioni di visione.
Dichiarazioni di missione. Vedere Informazioni sulle dichiarazioni di missione
Strutture strategia. Vedere Informazioni sulle strutture di strategia
Mappe strategia. Vedere Informazioni sulle mappe strategia
Mappe causa/effetto. Vedere Informazioni sulle mappe causa/effetto
Viste personalizzate. Vedere Informazioni sulle viste personalizzate
Liste di controllo KPI. Vedere Informazioni sulle liste di controllo KPI
Liste di controllo intelligenti. Vedere Informazioni sulle liste di controllo intelligenti.
Agenti. Vedere Creazione degli agenti dagli indicatori KPI
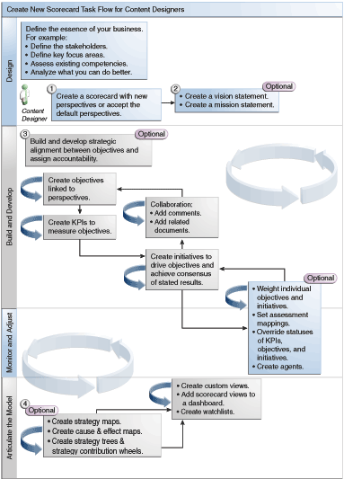
Oracle Scorecard and Strategy Management offre un'ampia gamma di oggetti con cui creare la propria scorecard. In questa sezione vengono illustrati il flusso e la descrizione del processo globale.
Si consiglia di eseguire ogni task all'interno del flusso del processo nell'ordine specificato. L'illustrazione mostra una rappresentazione grafica del flusso di processo generale per creare una scorecard.

I privilegi determinano la possibilità di eseguire task specifici quando si creano gli indicatori KPI e le liste di controllo KPI o all'interno di Oracle Scorecard and Strategy Management, ad esempio per creare le scorecard o contattare i proprietari.
I privilegi sono gestiti dall'amministratore. Per informazioni generali, fare riferimento a Gestione dei privilegi di Presentation Services in Guida alla sicurezza di Oracle Business Intelligence Enterprise Edition.
Molti task richiedono una combinazione di privilegi. Tre tabelle, Privilegi richiesti per i task degli indicatori KPI e Privilegi richiesti per i task delle scorecard e degli oggetti di scorecard in Guida alla sicurezza di Oracle Business Intelligence Enterprise Edition:
Elencano l'oggetto del task, ad esempio un collegamento azione o un documento correlato.
Elencano i task e i privilegi corrispondenti che è possibile gestire.
Si supponga che l'amministratore abbia concesso all'ID utente o al gruppo le autorizzazioni per leggere o scrivere negli oggetti o nelle cartelle necessarie del catalogo.
Nota:
Queste tabelle non trattano le autorizzazioni. Per modificare le autorizzazioni della scorecard o degli elementi al suo interno (ossia, quali utenti possono accedere alla scorecard o agli elementi al suo interno), è necessario disporre dell'autorizzazione Controllo completo per la scorecard. Vedere Gestione degli oggetti in Oracle BI Presentation Catalog.È necessario effettuare quanto segue.
Esaminare Privilegi richiesti per i task degli indicatori KPI e Privilegi richiesti per i task delle scorecard e degli oggetti di scorecard in Guida alla sicurezza di Oracle Business Intelligence Enterprise Edition per assicurarsi di disporre dei privilegi sufficienti per eseguire il task e, se necessario, contattare l'amministratore per la concessione di ulteriori privilegi.
Disporre delle autorizzazioni adeguate per l'oggetto del layer Oracle BI Presentation Services al fine di eliminare qualsiasi oggetto di scorecard, lista di controllo KPI o indicatore KPI utilizzando il browser del catalogo. Vedere Impostazione delle autorizzazioni per gli oggetti del layer di presentazione in Guida della costruzione guidata del repository di metadati per Oracle Business Intelligence Enterprise Edition.
La modalità di modifica utilizzata nell'editor di scorecard dipende dal risultato che si desidera ottenere.
Per l'editor di scorecard sono disponibili le due modalità descritte di seguito.
Modalità di modifica: consente di creare o modificare dichiarazioni di missione, dichiarazioni di visione, iniziative, prospettive, obiettivi, KPI, liste di controllo KPI, liste di controllo intelligenti e viste nonché di creare agenti dagli indicatori KPI.
Si sconsiglia di eliminare obiettivi, iniziative o prospettive delle scorecard al di fuori dell'Editor di scorecard poiché si potrebbero verificare problemi con le scorecard.
Modalità di visualizzazione: consente di visualizzare dichiarazioni di missione, dichiarazioni di visione, iniziative, prospettive, obiettivi, indicatori KPI, liste di controllo KPI e viste e di spostarsi al loro interno, ma non di aggiungere o modificare tali elementi. È inoltre possibile aggiungere commenti, sostituire stati, creare agenti dagli indicatori KPI e interagire con le liste di controllo intelligenti.
Inoltre, le informazioni a cui è consentito l'accesso e i task che è possibile eseguire in queste modalità dipendono da quanto riportato di seguito.
I privilegi assegnati all'account in uso
Le autorizzazioni associate a cartelle e obiettivi di scorecard specifici
Vedere Informazioni su privilegi e autorizzazioni delle scorecard.
Le scorecard facilitano la visualizzazione delle analisi dei dati per descrivere e comunicare la strategia aziendale.
La creazione di una scorecard consente ai destinatari di comprendere in che modo le prestazioni e gli obiettivi sono correlati.
Le procedure di apertura e di modifica delle scorecard sono uguali.
La modifica di una scorecard garantisce che le informazioni siano aggiornate.
Se è necessario che l'amministratore modifiche i metadati dell'utente, ad esempio se deve rinominare una dimensione o eliminare un'area argomenti, rimuovere tutti i riferimenti all'oggetto negli indicatori KPI e nelle scorecard prima di contattare l'amministratore.
Vedere Utilizzo delle modalità di modifica e di visualizzazione nell'editor di scorecard.
È possibile visualizzare informazioni di riepilogo per le iniziative, gli obiettivi o gli indicatori KPI.
Le informazioni di riepilogo visualizzate dipendono dall'ultimo oggetto selezionato nel riquadro Iniziative o nel riquadro Strategia. Se l'ultimo oggetto selezionato è:
Un'iniziativa o un obiettivo, vengono visualizzate le impostazioni di base per l'iniziativa o l'obiettivo, ad esempio lo stato, il proprietario business e così via, insieme a un riepilogo dello stato che mostra il numero di indicatori KPI e iniziative, o di indicatori KPI e obiettivi, che valutano l'avanzamento in ogni intervallo di valutazione delle prestazioni.
Se esiste almeno un obiettivo, un'iniziativa o un KPI figlio o discendente per un determinato stato, il nome dello stato è un collegamento ipertestuale che visualizza la scheda Analisi dell'editor di scorecard, contenente gli obiettivi, le iniziative o i KPI figlio o discendenti.
Un indicatore KPI, vengono visualizzate le relative impostazioni di base, ad esempio lo stato, il proprietario business e così via, nonché i dati delle prestazioni e un grafico delle prestazioni.
Nell'area del punto di vista dell'editor di scorecard vengono visualizzati i controlli per le dimensioni degli indicatori KPI che vengono utilizzati nella scorecard per valutare lo stato di avanzamento e le prestazioni di iniziative e obiettivi.
Vedere Informazioni sulle dimensioni e sui valori di dimensione fissati in memoria.
I controlli vengono visualizzati per ciascuna dimensione KPI cui viene fatto riferimento in una scorecard ad eccezione di quelle cui è stata esplicitamente annullata la visualizzazione. Se in più indicatori KPI viene fatto riferimento alla stessa dimensione, gli indicatori KPI possono condividere un controllo. Vedere Impostazione dei controlli del punto di vista.
La figura mostra un'area del punto di vista che visualizza la gerarchia delle aree, i segmenti di clienti, la gerarchia degli uffici e dei prodotti e le dimensioni per il terzo trimestre del 2010.
Ogni controllo include un'etichetta e un pulsante freccia rivolta verso il basso che consente di visualizzare una lista di valori di dimensioni da cui è possibile effettuare la selezione, oltre a un collegamento Cerca. Per ulteriori informazioni, vedere la finestra di dialogo Cerca membri. L'etichetta può essere il nome del database per la dimensione (per impostazione predefinita), un'etichetta riconoscibile dall'utente, se specificata per il controllo, oppure uno o più valori, se la dimensione è fissata in memoria un valore specifico o su più valori.
Utilizzare quest'area per fissare temporaneamente in memoria o impostare i valori per le dimensioni. Quando si fissa una dimensione, i dati nella scorecard vengono filtrati per fornire un nuovo punto di vista ovvero una nuova vista dei dati. Ciò permette di concentrare l'attenzione su dati specifici di effettivo interesse, ad esempio l'area di attività di cui l'utente è responsabile.
Le impostazioni dell'area del punto di vista sono temporanee e non vengono mantenute quando la scorecard viene salvata. Per rendere persistenti i fissaggi, è possibile utilizzare:
la scheda Impostazioni dimensione della finestra di dialogo Impostazioni per influire su tutti gli utilizzi degli indicatori KPI all'interno di una scorecard;
l'area Dimensionalità nel riquadro Analitica della scheda Dettagli indicatore KPI dell'editor di scorecard per fissare i valori per un determinato utilizzo degli indicatori KPI;
la finestra di dialogo Aggiungi KPI (visualizzata anche come finestra Modifica voce lista di controllo) nell'editor di liste di controllo KPI per fissare i valori per singoli indicatori KPI;
la finestra di dialogo Fissaggi in memoria dimensione per fissare i valori in una vista che è stata aggiunta a un dashboard;
la pagina Dimensionalità dell'editor di indicatori KPI (visualizzata anche come la scheda KPI dell'editor di scorecard) per fissare i valori in una definizione di indicatori KPI. Questo approccio è meno flessibile rispetto alla possibilità di riutilizzo di una definizione di indicatore KPI in contesti diversi e al fissaggio solo all'interno di viste che fanno riferimento all'indicatore KPI.
L'editor di scorecard dispone inoltre dei pulsanti Indietro e Avanti che permettono di spostarsi in avanti e indietro nella cronologia del punto di vista per selezionare un punto di vista precedente o il punto di vista iniziale.
Per fissare temporaneamente una dimensione effettuare le operazioni riportate di seguito.
Fare clic sul pulsante freccia rivolta verso il basso a destra della dimensione.
Azione da eseguire
Selezionare un singolo valore specifico e fare clic su di esso.
Selezionare più valori, fare clic sul collegamento Cerca per visualizzare la finestra di dialogo Cerca membri, effettuare le selezioni e quindi fare clic sul pulsante OK. È possibile anche selezionare più valori tenendo premuto il tasto Ctrl e facendo clic sui valori desiderati.
Se il valore è una colonna gerarchica, fare clic sul pulsante con il triangolo laterale per espandere i livelli. Tenere premuto il tasto Ctrl e fare clic sui valori desiderati.
Fare clic sulla freccia rivolta verso il basso o al di fuori della finestra di dialogo per chiuderla.
I dati vengono filtrati e viene visualizzato un nuovo punto di vista.
Per impostare i controlli per le dimensioni nell'area del punto di vista di una scorecard, viene utilizzata la scheda Impostazioni dimensione della finestra di dialogo Impostazioni.
In particolare, è possibile specificare:
uno o più valori predefiniti per la dimensione;
se un controllo della dimensione deve essere visualizzato nell'area del punto di vista;
l'etichetta da visualizzare nell'area del punto di vista per la dimensione.
Una dichiarazione di visione è una breve dichiarazione che descrive ciò che l'organizzazione alla quale si appartiene intende diventare in futuro.
Ad esempio, la visione potrebbe essere quella di diventare l'azienda di maggior successo nel mercato del polipropilene in Sud America. La dichiarazione di visione è facoltativa.
Questa dichiarazione spesso definisce gli obiettivi principali e le priorità della dichiarazione di missione. Vedere Informazioni sulle dichiarazioni di missione e Definizione delle dichiarazioni di visione.
La creazione di dichiarazioni di visione e di missione richiede un set di privilegi molto specifico. Se il pulsante della barra degli strumenti della dichiarazione di visione o missione è disabilitato, contattare l'amministratore. Per ulteriori informazioni, vedere Identificazione dei privilegi per gli indicatori KPI, le liste di controllo KPI e le scorecard in Guida alla sicurezza di Oracle Business Intelligence Enterprise Edition.
Una dichiarazione di visione è una breve dichiarazione che descrive ciò che l'organizzazione alla quale si appartiene intende diventare in futuro.
La definizione di una dichiarazione di versione consente di allineare i risultati dei dati agli obiettivi dell'organizzazione.
Una dichiarazione di missione specifica gli obiettivi e le priorità aziendali chiave che sono necessari per raggiungere la visione.
La dichiarazione di missione è facoltativa. Vedere Definizione delle dichiarazioni di missione.
È possibile definire la visione in una dichiarazione di visione. Vedere Informazioni sulle dichiarazioni di visione
La definizione di dichiarazione di missione fornisce l'obiettivo globale con il quale confrontare le analisi dei dati.
È possibile creare una dichiarazione di missione per allineare gli utenti agli obiettivi globali dell'organizzazione.
Le prospettive sono categorie dell'organizzazione a cui associare iniziative, obiettivi e indicatori KPI.
Una prospettiva può rappresentare uno stakeholder chiave (ad esempio, un cliente, un dipendente o un azionista/finanziatore) oppure un'area di competenza chiave (ad esempio, tempo, costo o qualità).
Un'iniziativa o un obiettivo vengono associati a una prospettiva al momento della creazione o della modifica. Vedere Creazione delle iniziative e Creazione degli obiettivi. Un indicatore KPI viene associato a una prospettiva durante la modifica dei dettagli del KPI. Vedere Utilizzo dei dettagli degli indicatori KPI.
Ad esempio, quando si crea un obiettivo denominato Tempo di risposta cliente migliorato, è possibile associarlo alla prospettiva del cliente, in quanto tale obiettivo sostiene e supporta le operazioni correlate al cliente.
La metodologia di Balanced Scorecard definisce quattro prospettive standard:
Prospettiva finanziaria - Raggruppa gli obiettivi, le iniziative e gli indicatori KPI correlati allo stato economico o monetario e allo sviluppo dell'organizzazione o in grado di supportare tali aspetti.
Prospettiva del cliente - Raggruppa gli obiettivi, le iniziative e gli indicatori KPI che supportano la base clienti o sono relativi a quest'ultima.
Prospettiva dei processi interni - Raggruppa gli obiettivi, le iniziative e gli indicatori KPI che classificano e supportano i criteri e le procedure interni all'azienda.
Prospettiva di apprendimento e crescita - Raggruppa gli obiettivi, le iniziative e gli indicatori KPI che supportano la formazione e l'avanzamento dei dipendenti o sono ad essi correlati.
È inoltre possibile creare prospettive personalizzate per la propria scorecard.
Quando si crea una scorecard, è necessario specificare se si desidera utilizzare le prospettive predefinite, definite dalla metodologia di balanced scorecard, mediante la casella di controllo Utilizzare le prospettive predefinite?.
Se:
si sceglie di non utilizzare le prospettive predefinite, è necessario creare le proprie prospettive personalizzate;
si sceglie di utilizzare le prospettive predefinite, è possibile creare una o più prospettive personalizzate da utilizzare insieme alle prospettive predefinite.
A questo punto è possibile associare iniziative, obiettivi e indicatori KPI a questa prospettiva personalizzata. Associare un'iniziativa e un obiettivo a una prospettiva quando si crea o modifica l'iniziativa o l'obiettivo. Un indicatore KPI viene associato a una prospettiva durante la modifica dei dettagli del KPI.
Un indicatore KPI rappresenta il risultato di una misura aziendale, ad esempio le vendite dei prodotti o i costi operativi, valutato rispetto a un obiettivo per la misura stessa.
È possibile utilizzare gli indicatori KPI per valutare lo stato di avanzamento degli obiettivi e delle iniziative che formano livelli di strategia organizzativa.
È possibile creare gli indicatori KPI necessari nelle posizioni riportate di seguito.
All'interno di una scorecard. In questo modo è possibile creare gli indicatori KPI durante la creazione o la modifica della scorecard.
All'esterno di una scorecard. In questo modo è possibile creare gli indicatori KPI prima di creare o modificare la scorecard.
Vedere Utilizzo degli indicatori KPI e delle liste di controllo KPI.
Gli obiettivi sono i risultati richiesti o desiderati che costituiscono la strategia aziendale.
È possibile creare un obiettivo per:
un'intera organizzazione, ad esempio Oracle Corporation;
un reparto, ad esempio il reparto vendite.
Quando si crea un obiettivo, ad esso si assegnano uno o più indicatori KPI da utilizzare per misurarne lo stato di avanzamento e le prestazioni. Ad esempio, è possibile misurare lo stato di avanzamento e le prestazioni di un obiettivo denominato Soddisfazione clienti migliorata assegnando ad esso i seguenti KPI:
Punteggio soddisfazione sondaggio cliente medio
KPI numero di reclami cliente
Vedere Utilizzo degli indicatori KPI e delle liste di controllo KPI.
In una scorecard vengono definite anche le iniziative richieste per raggiungere gli obiettivi prefissi. Vedere Informazioni sulle iniziative
Gli obiettivi creati vengono visualizzati in ordine gerarchico nel riquadro Strategia. L'obiettivo principale rappresenta l'entità che viene inserita nella scorecard, ossia l'intera organizzazione o un reparto. Gli indicatori KPI assegnati per valutare le prestazioni degli obiettivi sono visualizzati sotto questi ultimi nel riquadro Strategia.
Nel riquadro Strategia vengono mostrati anche gli stati degli obiettivi e degli indicatori KPI utilizzando i colori e le icone appropriati specificati per il mapping delle valutazioni. Vedere Definizione dei mapping di valutazione per le scorecard.
Durante la creazione degli obiettivi, se possibile, utilizzare obiettivi secondari misurati da indicatori KPI per monitorare i risultati. L'azione correttiva diventa incrementale, iterativa e più semplice da eseguire. Ad esempio, l'obiettivo Migliora risultati finanziari potrebbe includere gli obiettivi secondari Aumenta vendite, Riduci costi, Aumenta efficacia dei dipendenti e Snellisci operazioni. Utilizzare i documenti correlati per fornire informazioni di supporto per l'obiettivo, l'iniziativa e così via.
vedere Creazione degli obiettivi.
È possibile creare uno o più obiettivi.
Gli obiettivi che vengono creati devono essere importanti dal punto di vista strategico e poter essere valutati mediante l'utilizzo degli indicatori KPI. Vedere Informazioni sugli obiettivi.
Quando si crea un obiettivo o un'iniziativa, è necessario specificare l'analitica per l'obiettivo o l'iniziativa completando il riquadro Analitica
Utilizzare il riquadro Analitica per specificare i diversi parametri per un obiettivo o un'iniziativa.
Le iniziative sono attività o progetti a tempo necessari per il conseguimento degli obiettivi.
È possibile utilizzare le iniziative che supportano gli obiettivi come milestone che riflettono l'avanzamento verso gli obiettivi della strategia. Ad esempio, per implementare un obiettivo denominato Migliora soddisfazione clienti è possibile creare le iniziative riportate di seguito.
Crea forum feedback in linea
Forma team risposta
In generale, un'iniziativa supporta più obiettivi.
Quando si crea un'iniziativa, vengono assegnati gli indicatori KPI da utilizzare per valutarne l'avanzamento. Vedere Utilizzo degli indicatori KPI e delle liste di controllo KPI.
Le iniziative create vengono visualizzate in ordine gerarchico nel riquadro Iniziative. L'iniziativa radice rappresenta tutte le iniziative implementate per il conseguimento degli obiettivi. Gli indicatori KPI assegnati a un'iniziativa vengono visualizzati sotto l'iniziativa nel riquadro Iniziative.
Nel riquadro Iniziative viene visualizzato anche lo stato delle iniziative e degli indicatori KPI con i colori e le icone appropriati, specificati per i mapping di valutazione. Vedere Definizione dei mapping di valutazione per le scorecard e Creazione delle iniziative.
È possibile creare una o più iniziative.
Utilizzare le iniziative per tenere traccia dei milestone più importanti, ad esempio un loop chiuso, mediante l'assegnazione di obiettivi strategici, l'applicazione di azioni correttive attraverso il monitoraggio delle destinazioni KPI e i risultati delle metriche e utilizzando annotazioni e documenti correlati per le attività di collaborazione.
Le iniziative create devono essere misurabili utilizzando gli indicatori KPI e strategicamente rilevanti.
Vedere Informazioni sulle iniziative.
È possibile inviare un messaggio al proprietario business di un oggetto di scorecard.
Il proprietario business è la persona responsabile della gestione e del miglioramento del valore e delle prestazioni aziendali di un oggetto di scorecard. Il proprietario business potrebbe essere o meno la stessa persona che crea la scorecard oppure l'indicatore KPI. Specificare il proprietario business di un oggetto al momento della relativa creazione.
Per contattare il proprietario business, utilizzare il pulsante o l'opzione di menu Contatta proprietario. Questo pulsante è disponibile in più posizioni in una scorecard, ad esempio nella barra degli strumenti della maggior parte delle schede, come nella scheda Dettagli obiettivo dell'editor di scorecard.
Oracle BI EE utilizza un agente insieme ai dispositivi e ai profili di distribuzione specificati dal proprietario business nella scheda Opzioni di distribuzione della finestra di dialogo Account personale per determinare dove distribuire il messaggio (ad esempio, posta elettronica, telefono o cercapersone).
I commenti consentono agli utenti di discutere di iniziative, obiettivi o indicatori KPI.
La collaborazione tra utenti è essenziale per ottenere il consenso e realizzare i risultati programmati. I commenti, noti anche come annotazioni, consentono di discutere i cambiamenti a livello di prestazioni e stato di avanzamento di un'iniziativa, un obiettivo o un indicatore KPI per un set specifico di valori di dimensione ovvero per un punto di vista specifico. Utilizzare le annotazioni e le sostituzioni per migliorare la collaborazione, la partecipazione e la responsabilità degli utenti e per impedire che in futuro si verifichino problemi già identificati.
È possibile aggiungere, visualizzare e rispondere ai commenti in più posizioni in una scorecard. Ad esempio, è possibile aggiungere direttamente un commento a un obiettivo nella scheda Dettagli obiettivo dell'editor di scorecard. È inoltre possibile aggiungere un commento a un obiettivo nella scheda Diagramma di una vista, una lista di controllo intelligente o una prospettiva in cui vi viene fatto riferimento. Non è possibile eliminare le annotazioni degli indicatori KPI.
Un commento viene associato:
Un'iniziativa, un obiettivo o un indicatore KPI che misura lo stato di avanzamento di un'iniziativa e di un obiettivo.
Quando a un'iniziativa, un obiettivo o un indicatore KPI che ha un commento associato viene fatto riferimento altrove in una scorecard e il punto di vista visualizzato corrisponde a quello del commento, viene visualizzato un indicatore di commento come descritto di seguito.
In una lista di controllo, viene visualizzato un triangolo blu nella riga contenente l'iniziativa, l'obiettivo o l'indicatore KPI.
In un nodo nella scheda Diagramma di una vista, il pulsante Commento viene visualizzato nell'angolo superiore destro del nodo.
Una determinata colonna.
Un commento viene in genere associato alla colonna Stato di un obiettivo, un'iniziativa o un indicatore KPI, a meno che (solo per gli indicatori KPI) il commento non venga aggiunto a un'altra colonna come Tendenza o Varianza.
Un punto di vista specifico.
I commenti vengono filtrati in base ai valori presenti nell'area del punto di vista nell'Editor di scorecard attualmente effettivi per l'oggetto visualizzato. Di conseguenza, il commento per Vendite area est può essere diverso rispetto al commento per Vendite area ovest. Vedere Informazioni sull'area del punto di vista.
Qualsiasi fissaggio di dimensione nell'indicatore KPI.
I commenti vengono filtrati in base a qualsiasi altro fissaggio in memoria della dimensione attivo (su un indicatore KPI, una scorecard, un diagramma di scorecard, un prompt del dashboard o una lista di controllo KPI).
Prima di poter utilizzare i commenti, è necessario che l'amministratore abiliti questa funzione. Vedere Configurazione del repository per Oracle Scorecard and Strategy Management in Guida della costruzione guidata del repository di metadati per Oracle Business Intelligence Enterprise Edition.
vedere Utilizzo dei commenti.
I commenti consentono di completare le informazioni relative agli elementi di una scorecard.
È possibile utilizzare i commenti in molte aree di una scorecard, comprese quelle indicate di seguito.
Il riquadro Collaborazione nelle schede Dettagli iniziativa, Dettagli obiettivo, Dettagli indicatore KPI dell'editor di scorecard. Vedere Utilizzo dei commenti nel riquadro Collaborazione.
Liste di controllo. Vedere Utilizzo dei commenti nelle liste di controllo
La scheda Diagramma di una vista. Vedere Utilizzo dei commenti nella scheda Diagramma di una vista.
Nota:
Per aggiungere commenti a un'iniziativa o a un obiettivo, è necessario che all'iniziativa o all'obiettivo sia assegnato almeno un indicatore KPI.Quando si utilizzano i commenti tenere presente che un commento è associato a un punto di vista specifico. Vedere Informazioni sull'area del punto di vista e Informazioni sui commenti.
Per aggiungere e modificare i commenti è possibile usare il riquadro Collaborazione.
Nel riquadro Collaborazione delle schede Dettagli iniziativa, Dettagli obiettivo e Dettagli indicatore KPI dell'editor di scorecard è possibile visualizzare e aggiungere commenti oppure rispondere ai commenti per un'iniziativa, un obiettivo o un indicatore KPI specifico.
In una lista di controllo è possibile visualizzare, aggiungere e rispondere ai commenti per le iniziative, gli obiettivi e gli indicatori KPI visualizzati.
È possibile aggiungere commenti per certe aree della lista di controllo, ad esempio lo stato dell'indicatore KPI per l'area occidentale.
Nella scheda Diagramma di una vista è possibile visualizzare e aggiungere commenti, nonché di rispondere ai commenti, per gli obiettivi e gli indicatori KPI visualizzati nella vista.
Ad esempio, è possibile utilizzare i commenti nella scheda Diagramma della scheda Struttura strategia.
È possibile utilizzare i commenti nello stesso modo quando una vista viene visualizzata come lista di controllo in un dashboard.
La visualizzazione delle valutazioni delle prestazioni di iniziative o obiettivi consente di ottenere una vista di insieme su una famiglia di iniziative o obiettivi.
Oracle Business Intelligence consente di valutare le prestazioni di un'iniziativa o di un obiettivo mediante l'aggregazione delle valutazioni dei relativi figli. Nel processo vengono utilizzati gli elementi riportato di seguito.
Mapping delle valutazioni della scorecard definiti dall'utente. Vedere Informazioni sui mapping delle valutazioni.
Formule di valutazione (ad esempio Ponderata o Caso migliore) assegnate a tutti gli obiettivi e le iniziative. Le formule di valutazione includono quelle elencate di seguito.
Caso peggiore - Specifica che è necessario utilizzare lo stato dell'indicatore KPI o dell'obiettivo figlio con le prestazioni peggiori.
Caso migliore - Specifica che è necessario utilizzare lo stato dell'indicatore KPI o dell'obiettivo figlio con le prestazioni migliori.
Più frequente (caso peggiore) - Specifica che, se metà degli indicatori KPI e degli obiettivi hanno prestazioni elevate e l'altra metà hanno prestazioni basse, è necessario utilizzare lo stato dell'indicatore KPI o dell'obiettivo figlio con le prestazioni peggiori.
Più frequente (caso migliore) - Specifica che, se metà degli indicatori KPI e degli obiettivi hanno prestazioni elevate e l'altra metà hanno prestazioni basse, è necessario utilizzare lo stato dell'indicatore KPI o dell'obiettivo figlio con le prestazioni migliori.
Ponderata - Specifica di utilizzare una media ponderata in base alle rilevanze assegnate agli indicatori KPI e agli obiettivi figlio. Vedere Assegnazione della rilevanza agli obiettivi, alle iniziative e agli indicatori KPI figlio.
Se un indicatore KPI figlio è privo di dati, non verrà incluso nell'aggregazione. Al contrario, il peso di tale indicatore verrà distribuito tra gli altri indicatori KPI e gli obiettivi figlio.
Le formule di valutazione vengono assegnate quando si crea un obiettivo o un'iniziativa. Vedere Creazione degli obiettivi o Creazione delle iniziative.
Rilevanze assegnate alle iniziative, agli obiettivi e agli indicatori KPI figlio (solo se la regola di assegnazione del padre è impostata su Ponderata) per identificare il grado in cui ciascun figlio contribuisce alle prestazioni globali del padre. Vedere Assegnazione della rilevanza agli obiettivi, alle iniziative e agli indicatori KPI figlio.
Vedere Esempio di determinazione della valutazione delle prestazioni per un obiettivo in base agli obiettivi figlio e Esempio di determinazione della valutazione delle prestazioni per un obiettivo in base a un indicatore KPI figlio.
I mapping delle valutazioni sono le soglie di punteggio e gli intervalli di valutazione utilizzati da Oracle Business Intelligence per valutare le prestazioni di obiettivi e iniziative.
Oracle Business Intelligence utilizza queste soglie e questi intervalli per effettuare le operazioni riportate di seguito.
Determinare lo stato e il punteggio di un obiettivo o di un'iniziativa in base all'aggregazione delle valutazioni dei relativi figli.
Se la formula di valutazione di un obiettivo o di un'iniziativa è Caso migliore, Caso peggiore, Più frequente (caso peggiore) o Più frequente (caso migliore), il punteggio corrisponderà a una delle soglie di punteggio definite, ad esempio 0, 33 o 66. Se la formula di valutazione è Ponderata, il punteggio viene calcolato in base alle rilevanze assegnate ai figli.
Mappare i punteggi KPI degli indicatori KPI utilizzati per misurare lo stato di avanzamento di iniziative e obiettivi per inserire nella scorecard i punteggi allo scopo di utilizzarli per misurare le prestazioni degli obiettivi e delle iniziative.
L'immagine mostra un esempio delle soglie di punteggio che rientrano in intervalli di valutazione specifici. Gli intervalli di valutazione vengono definiti come segue:
valori compresi tra 67 e 100 rientrano nell'intervallo di valutazione OK;
valori compresi tra 34 e 66 rientrano nell'intervallo di valutazione Avvertenza;
valori compresi tra 0 e 33 rientrano nell'intervallo di valutazione Critico.
Per ulteriori informazioni sulla valutazione delle prestazioni delle iniziative e degli obiettivi, vedere Descrizione della valutazione delle prestazioni delle iniziative o degli obiettivi.
Per informazioni su come definire i mapping di valutazione, vedere Definizione dei mapping di valutazione per le scorecard.
Gli obiettivi figlio possono facilitare il calcolo della valutazione delle prestazioni.
Si supponga che un obiettivo denominato Miglioramento dei risultati finanziari:
abbia la regola di valutazione Caso peggiore;
I mapping di valutazione definiti per la scorecard che contiene l'obiettivo sono uguali a quelli in Informazioni sui mapping delle valutazioni.
abbia i due obiettivi figlio elencati di seguito.
Aumento delle vendite (con stato Critico e punteggio 0).
Riduzione dei costi (con stato Avvertenza e punteggio 50).
In questo caso, la valutazione delle prestazioni dell'obiettivo Migliora risultati finanziari restituirebbe lo stato e il punteggio del figlio con lo stato e il punteggio peggiori, ossia Aumento delle vendite (con stato della scorecard Critico e un punteggio pari a 0).
Per valutare le prestazioni è possibile utilizzare gli indicatori KPI figlio.
Si supponga che un obiettivo denominato Aumento della soddisfazione dei soggetti interessati:
abbia la formula di valutazione Caso migliore;
I mapping di valutazione definiti per la scorecard che contiene l'obiettivo sono uguali a quelli dell'illustrazione.
abbia un indicatore KPI figlio denominato KPI fatturato (con stato della scorecard OK e un punteggio pari a 66).
L'indicatore KPI fatturato ha lo stato KPI con 4 asterischi e un punteggio pari a 80 in base alle soglie e ai punteggi KPI riportati nell'illustrazione:
Quando l'indicatore KPI fatturato è stato aggiunto all'obiettivo Aumento della soddisfazione dei soggetti interessati, Oracle Business Intelligence ha mappato il punteggio KPI a un punteggio scorecard allo scopo di poterlo utilizzare per misurare le prestazioni dell'obiettivo. Poiché il punteggio KPI 80 ricadeva nell'intervallo di valutazione scorecard 66-100, è stato mappato a un punteggio scorecard pari a 66 e allo stato OK.
In questo caso, la valutazione delle prestazioni dell'obiettivo Miglioramento della soddisfazione dei soggetti interessati restituirebbe lo stato e il punteggio del figlio con lo stato e il punteggio migliori, ossia KPI fatturato (l'unico figlio), con lo stato scorecard OK e un punteggio pari a 66.
Utilizzare la scheda Mapping valutazioni della finestra di dialogo Impostazioni per definire i mapping di valutazione per una scorecard.
Assegnare la rilevanza agli obiettivi, alle iniziative e agli indicatori KPI figlio di un obiettivo o di un'iniziativa per indicare la misura in cui influiscono sulle prestazioni del relativo obiettivo padre.
Per assegnare la rilevanza a obiettivi, iniziative e indicatori KPI figlio, è necessario che la regola di valutazione dell'obiettivo o dell'iniziativa padre sia impostata su Ponderata.
Vedere Descrizione della valutazione delle prestazioni delle iniziative o degli obiettivi.
È possibile sostituire gli stati di iniziative, obiettivi o indicatori KPI che consentono di misurare le prestazioni di iniziative e obiettivi.
Per sostituire uno stato, è necessario essere il proprietario business dell'iniziativa, dell'obiettivo o dell'indicatore KPI. È inoltre possibile annullare una sostituzione.
Per utilizzare le sostituzioni dello stato, è necessario che l'amministratore abiliti questa funzione. Vedere Configurazione del repository per Oracle Scorecard and Strategy Management in Guida della costruzione guidata del repository di metadati per Oracle Business Intelligence Enterprise Edition.
È possibile utilizzare le sostituzioni dello stato in molte aree di una scorecard. Ad esempio, è possibile applicare una sostituzione dello stato a un obiettivo nella scheda Dettagli obiettivo dell'editor di scorecard. È inoltre possibile applicare una sostituzione dello stato a un obiettivo nella scheda Diagramma di una vista, una lista di controllo intelligente o una prospettiva in cui vi viene fatto riferimento.
Una sostituzione dello stato è associata agli elementi riportati di seguito.
Un'iniziativa, un obiettivo o un indicatore KPI che misura lo stato di avanzamento di un'iniziativa e di un obiettivo.
Quando per un'iniziativa, un obiettivo o un indicatore KPI a cui è associata una sostituzione dello stato è presente un riferimento in altre parti di una scorecard e il punto di vista visualizzato corrisponde a quello della sostituzione, compare un indicatore specifico, ossia un asterisco rosso (*):
In una lista di controllo, viene visualizzato a destra del simbolo di stato presente nella riga contenente l'iniziativa, l'obiettivo o l'indicatore KPI.
In un nodo nella scheda Diagramma di una vista, viene visualizzato a destra del simbolo dello stato nell'angolo inferiore sinistro.
La colonna dello stato di un obiettivo, un'iniziativa o un indicatore KPI.
Un punto di vista specifico.
Le sostituzioni dello stato vengono filtrate in base ai valori nell'area del punto di vista nell'Editor di scorecard attualmente validi per l'oggetto visualizzato. Di conseguenza, la sostituzione dello stato per le vendite dell'area orientale può essere diversa da quella relativa alle vendite dell'area occidentale. Vedere Informazioni sull'area del punto di vista.
Qualsiasi fissaggio di dimensione nell'indicatore KPI.
Le sostituzioni dello stato vengono filtrate in base a qualsiasi altro fissaggio in memoria della dimensione attivo (su un indicatore KPI, una scorecard, un diagramma di scorecard, un prompt del dashboard o una lista di controllo KPI).
È possibile sostituire uno stato in aree specifiche.
È possibile utilizzare le sostituzioni dello stato in molte aree di una scorecard, comprese quelle indicate di seguito.
Liste di controllo. Vedere Utilizzo dei commenti nelle liste di controllo.
La scheda Diagramma di una vista. Vedere Utilizzo delle sostituzioni dello stato nella scheda Diagramma di una vista.
Quando si utilizzano le sostituzioni dello stato, tenere presente che sono associate a un punto di vista specifico. Vedere Informazioni sull'area del punto di vista.
Suggerimento:
Prima di sostituire uno stato, assicurarsi che il proprietario business sia stato impostato per l'indicatore KPI, l'iniziativa o l'obiettivo. vedere Creazione degli indicatori KPI.Le funzioni di gestione specifiche garantiscono che le sostituzioni dello stato vengano applicate in modo appropriato.
In una lista di controllo è possibile visualizzare le sostituzioni dello stato e gli annullamenti delle sostituzioni applicati in precedenza, nonché applicare nuove sostituzioni stato e annullamenti delle sostituzioni a iniziative, obiettivi e indicatori KPI.
È possibile strutturare le sostituzioni dello stato per garantire che uno stato venga visualizzato indipendentemente dallo stato originale.
Nella scheda Diagramma di una vista è possibile visualizzare le sostituzioni dello stato e gli annullamenti delle sostituzioni applicati in precedenza, nonché applicarne di nuovi agli obiettivi e agli indicatori KPI visualizzati nella vista. Ad esempio, è possibile utilizzare le sostituzioni dello stato nella scheda Diagramma della scheda Struttura strategia.
Una struttura strategia mostra una vista gerarchica di un obiettivo e dei relativi obiettivi e indicatori KPI figlio di supporto.
Fornisce inoltre informazioni di supporto per l'obiettivo, quali il proprietario business e i documenti correlati.
Una struttura strategia consente di esplorare e spostarsi nella strategia:
per una scorecard intera, ovvero l'obiettivo radice, ad esempio ABC Corporation;
per un singolo obiettivo, ad esempio Decrease Support Turnaround.
Esistono due tipi di diagrammi per una struttura strategia:
Diagramma con struttura ad albero della strategia. Vedere Informazioni sul diagramma ad albero della strategia.
Diagramma di grafico a ruota strategia. Vedere Informazioni sul diagramma di grafico a ruota strategia.
Vedere Creazione di strutture strategia.
Il diagramma ad albero della strategia fornisce una vista gerarchica di un obiettivo e dei relativi obiettivi e indicatori KPI figlio di supporto in un diagramma ad albero.
Un diagramma ad albero della strategia contiene gli elementi riportati di seguito.
Diagramma ad albero: è costituito di nodi che rappresentano un obiettivo e i relativi obiettivi e indicatori KPI di supporto. Ogni nodo indica lo stato dell'obiettivo o dell'indicatore KPI mediante la visualizzazione dell'icona e del colore che rappresentano l'intervallo di valutazione. Un nodo KPI visualizza inoltre il valore effettivo dell'indicatore KPI e la varianza percentuale rispetto all'obiettivo.
Vista panoramica: fornisce una panoramica del diagramma ad albero.
L'illustrazione mostra un esempio di diagramma ad albero della strategia.
Il diagramma di grafico a ruota strategia fornisce una vista gerarchica di un obiettivo e dei relativi obiettivi e indicatori KPI figlio di supporto.
Il diagramma di grafico a ruota strategia facilita la visualizzazione del contributo (o impatto) di un obiettivo o indicatore KPI specifico su un obiettivo padre. Le opzioni disponibili sono descritte di seguito.
Grafico a ruota strategia: si tratta di un cerchio centrale (o nodo attivo) che rappresenta l'obiettivo iniziale del diagramma. È circondato da cerchi concentrici suddivisi in settori. Ogni settore è un nodo che rappresenta un obiettivo o un indicatore KPI figlio.
La dimensione di un settore è determinata dalla rilevanza assegnata all'obiettivo rappresentato o indicatore KPI nella regola di valutazione ponderata dell'elemento padre. Vedere Assegnazione della rilevanza agli obiettivi, alle iniziative e agli indicatori KPI figlio. Se l'elemento padre non dispone di una regola di valutazione ponderata, i settori figlio di un elemento padre avranno tutti la stessa dimensione.
Riquadro Informazioni: visualizza le informazioni relative al nodo corrente riportate di seguito.
L'icona di stato e il punteggio (per un obiettivo) oppure i valori effettivi e la varianza percentuale (per un indicatore KPI)
Lo stato dei nodi figlio
La rilevanza assegnata al nodo nella regola di valutazione ponderata dell'elemento padre
Percorso degli elementi attivi: gruppo di cerchi di piccole dimensioni che rappresentano il nodo al centro del diagramma circolare di contributi strategia e gli eventuali predecessori inclusi nel diagramma. Ogni cerchio visualizza il colore di stato del proprio nodo corrispondente.
L'illustrazione mostra un esempio di diagramma di grafico a ruota strategia per l'obiettivo Migliora risultati finanziari. Viene evidenziato l'obiettivo subordinato Riduzione dei costi.
Una struttura strategia mostra una vista gerarchica di un obiettivo e dei relativi obiettivi e indicatori KPI figlio di supporto.
È possibile creare una struttura strategia per l'intera scorecard o per un obiettivo specifico come riportato di seguito.
In modalità di modifica, è possibile creare e salvare una struttura strategia per un'intera scorecard e per obiettivi specifici.
In modalità di visualizzazione, è possibile creare una struttura strategia temporanea e di sola lettura esclusivamente per obiettivi specifici. Non è possibile salvare la struttura strategia.
Vedere Utilizzo delle modalità di modifica e di visualizzazione nell'editor di scorecard.
Una mappa strategia mostra in che modo gli obiettivi definiti per una scorecard e gli indicatori KPI che ne misurano lo stato di avanzamento sono allineati alle prospettive.
Una mappa strategia indica inoltre le relazioni causa-effetto tra gli obiettivi e altri obiettivi o gli indicatori KPI con linee di connessione. Tali relazioni sono definite quando si crea o si modifica un obiettivo (vedere Creazione degli obiettivi) o quando si utilizzano i dettagli degli indicatori KPI (vedere Utilizzo dei dettagli degli indicatori KPI). È inoltre possibile creare le relazioni causa-effetto in una mappa strategia.
L'illustrazione mostra un esempio di mappa strategia.
È possibile creare più mappe strategia per rappresentare la strategia di aree differenti dell'organizzazione.
È possibile creare le mappe strategia solo in modalità di modifica. vedere Utilizzo delle modalità di modifica e di visualizzazione nell'editor di scorecard.
Assicurarsi che gli obiettivi e gli indicatori KPI associati siano reciprocamente correlati e identifichino relazioni di causa/effetto. Rivedere queste relazioni periodicamente per individuare le aree che potrebbero richiedere miglioramenti a livello di collaborazione e comunicazione, con una conseguente influenza sugli obiettivi e i KPI esistenti.
Vedere Creazione di mappe strategia.
Una mappa strategia mostra in che modo gli obiettivi definiti per una scorecard e gli indicatori KPI che ne misurano lo stato di avanzamento sono allineati alle prospettive.
Le mappe strategia consentono agli utenti di visualizzare in che modo i risultati effettivi vengono confrontati con gli obiettivi.
Se l'obiettivo o l'indicatore KPI è allineato a una prospettiva specifica, rilasciarlo in un punto qualsiasi del diagramma. Viene visualizzato automaticamente nella sezione per la prospettiva a cui è associato l'obiettivo o l'indicatore KPI.
Un obiettivo o un indicatore KPI viene allineato a una prospettiva al momento della creazione o della modifica dello stesso.
Se l'obiettivo o l'indicatore KPI non è associato a una prospettiva, rilasciarlo nella sezione per la prospettiva a cui è necessario associarlo. Questa operazione non assegna in modo permanente la prospettiva all'obiettivo o all'indicatore KPI.
Per aggiungere una relazione causa-effetto, fare clic sul pulsante Disegna un collegamento causale tra due obiettivi sulla barra degli strumenti accessibile nella scheda Mappa strategia, selezionare uno dei nodi, quindi selezionare il secondo nodo. Viene visualizzata una linea di connessione tra i nodi.
Per eliminare un nodo dalla mappa, fare clic con il pulsante destro del mouse sul nodo e selezionare Rimuovi da diagramma.
Passare il puntatore del mouse sul pulsante Commento nell'angolo superiore destro di un nodo per visualizzare la finestra Stato, in cui è possibile leggere i commenti aggiunti in precedenza, aggiungere un altro commento o rispondere a un commento.
Fare clic sul pulsante Opzioni nel lato destro del nodo cui si desidera aggiungere un commento e selezionare Aggiungi commento dal menu Opzioni nodo. Viene visualizzata la finestra di dialogo Nuovo commento, in cui è possibile aggiungere un commento o leggere tutti i commenti aggiunti in precedenza.
Passare il mouse sull'asterisco rosso di un nodo, se disponibile, per visualizzare la finestra Stato, in cui è possibile visualizzare le sostituzioni applicate in precedenza o applicare un'altra sostituzione.
Fare clic sul pulsante Opzioni sul lato destro del nodo al quale si desidera applicare la sostituzione dello stato e selezionare Sostituisci stato dal menu Opzioni nodo. Viene visualizzata la finestra di dialogo Sostituzione stato, in cui è possibile applicare un'altra sostituzione o visualizzare tutte le sostituzioni applicate in precedenza.
Una mappa causa/effetto consente di illustrare le relazioni causa ed effetto di un obiettivo o di un indicatore KPI elencato nel riquadro Strategia. Le mappe causa-effetto sono diagrammi utilizzati nella scorecard e non sono correlate alle viste mappa. Vedere Aggiunta di viste per la visualizzazione nei dashboard.
L'illustrazione mostra un esempio di mappa causa/effetto per l'obiettivo Migliora risultati finanziari.
È possibile creare relazioni causa ed effetto per:
un obiettivo quando si crea o modifica l'obiettivo e si identificano:
altri obiettivi o indicatori KPI che influiscono sull'obiettivo o lo supportano (cause);
altri obiettivi o indicatori KPI su cui questo obiettivo influisce o che supporta (effetti).
Vedere Creazione degli obiettivi.
un indicatore KPI quando si utilizzano i dettagli KPI:
altri obiettivi o indicatori KPI che influiscono sull'indicatore KPI o lo supportano (cause);
altri obiettivi o indicatori KPI su cui questo indicatore KPI influisce o che supporta (effetti).
Una mappa causa ed effetto indica inoltre la proporzionalità, ovvero se i cambiamenti a livello di prestazioni o valore nella relazione di causa ed effetto sono direttamente proporzionali (diretti) o inversamente proporzionali (inversi) e la potenza (forte, moderata o debole) delle relazioni causa/effetto mediante l'uso di simboli.
Una mappa causa/effetto facilita la comprensione delle implicazioni delle modifiche strategiche future.
Creare collegamenti di causa ed effetto per visualizzare automaticamente le metriche operative e le dipendenze.
È possibile creare una mappa causa/effetto in modalità di modifica o di visualizzazione.
In modalità di modifica, è possibile creare e salvare una mappa causa/effetto.
In modalità di visualizzazione, è possibile creare una mappa causa/effetto temporanea di sola lettura. Questa mappa non può essere salvata.
Vedere Utilizzo delle modalità di modifica e di visualizzazione nell'editor di scorecard.
Vedere Creazione di mappe causa/effetto.
È possibile creare una mappa causa/effetto per qualsiasi obiettivo o indicatore KPI elencato nel riquadro Strategia.
Le liste di controllo sono tabelle che elencano gli oggetti di scorecard (ovvero iniziative, obiettivi e indicatori KPI) correlati a un particolare aspetto di una scorecard o raggruppati per uno scopo specifico.
Alcune liste di controllo sono componenti degli oggetti di scorecard. Sono incluse le liste di controllo riportate di seguito.
Lista di controllo Iniziative e KPI: elenca le iniziative figlio e gli indicatori KPI utilizzati per valutare le prestazioni di un'iniziativa.
Questa lista di controllo viene visualizzata nel riquadro Analitica della scheda Dettagli iniziativa.
Lista di controllo Obiettivi e KPI: elenca gli obiettivi figlio e gli indicatori KPI utilizzati per valutare le prestazioni di un obiettivo o visualizzati in una vista (ovvero, una mappa causa/effetto, una vista personalizzata, una struttura strategia o una mappa strategia).
Questa lista di controllo viene visualizzata nelle schede riportate di seguito.
Riquadro Analitica della scheda Dettagli obiettivo dell'editor di scorecard
Scheda Dettagli della scheda Mappa causa/effetto
Scheda Dettagli della scheda Vista personalizzata
Scheda Dettagli della scheda Mappa strategia
Scheda Dettagli della scheda Struttura strategia
Lista di controllo Obiettivi, iniziative e KPI: elenca le iniziative, gli obiettivi e gli indicatori KPI associati a una prospettiva.
Questa lista di controllo viene visualizzata nella scheda Prospettiva dell'editor di scorecard.
Le altre liste di controllo vengono create per uno scopo specifico. Sono incluse le liste di controllo riportate di seguito.
Lista di controllo KPI: elenca gli indicatori KPI di cui si desidera monitorare le prestazioni.
Questa lista di controllo viene visualizzata nella scheda Prestazioni dell'editor di liste di controllo KPI. Vedere Informazioni sulle liste di controllo KPI.
Lista di controllo intelligente: elenca le iniziative, gli obiettivi e gli indicatori KPI all'interno di una scorecard che soddisfano i criteri specificati.
Questa lista di controllo viene visualizzata nella scheda Lista di controllo intelligente dell'editor di scorecard. Vedere Informazioni sulle liste di controllo intelligenti.
Lista di controllo Analisi: elenca le iniziative o obiettivi figlio o discendenti e gli indicatori KPI utilizzati per valutare le prestazioni di un'iniziativa o un obiettivo.
Questa lista di controllo viene visualizzata nella scheda Analisi dell'editor di scorecard.
Una lista di controllo include colonne in cui sono descritti gli oggetti (ad esempio, Stato, % varianza e così via) e i componenti (ad esempio, Vista o Riepilogo) di scorecard che consentono di visualizzare e gestire questi oggetti.
È possibile ad esempio creare una lista di controllo per obiettivi e KPI composta da due obiettivi, % consegne anticipate e giorni di evasione, utilizzati per valutare le prestazioni di un obiettivo denominato Migliora soddisfazione clienti.
È possibile utilizzare la scheda Stili lista di controllo della finestra di dialogo Impostazioni della scorecard per personalizzare le liste di controllo utilizzate in scorecard, obiettivi, iniziative, prospettive, liste di controllo intelligenti, viste personalizzate, viste con struttura di strategia, mappe di strategia e mappe causa/effetto.
Per ciascuna lista di controllo in una scorecard, è possibile personalizzare gli stili, modificare l'ordine delle colonne, visualizzare o nascondere le colonne, nonché modificare le etichette di colonna ai livelli indicati di seguito.
Scorecard: viene applicato a tutte le liste di controllo per la scorecard priva di stili personali o personalizzazioni delle colonne.
Singola lista di controllo: viene applicata a una sola lista di controllo. Lo stile della singola lista di controllo sostituisce lo stile a livello di scorecard.
Se non sono impostati stili per la lista di controllo, viene utilizzato lo stile predefinito.
Per personalizzare le liste di controllo, è possibile includere le opzioni di formato elencate di seguito.
Nome carattere: è necessario immettere manualmente il nome del carattere. È necessario specificare un nome di carattere supportato da un browser Web utilizzato nell'ambiente.
Grassetto: Sì, No o Predefinito.
Corsivo: Sì, No o Predefinito.
Stile bordo
Colore bordo
Colore carattere
Colore sfondo
È possibile impostare i formati precedenti per i singoli tipi di cella (riga e colonna) in modo indipendente e applicare stili diversi per le righe alternate della lista di controllo.
È possibile copiare e incollare gli stili da una cella a un'altra e applicare con un clic lo stile di una cella all'intera riga. È anche possibile impostare gli stili per la riga di intestazione e la riga selezionata.
Per personalizzare le liste di controllo, effettuare le operazioni riportate di seguito.
Una lista di controllo KPI è una raccolta di indicatori KPI di cui si desidera monitorare le prestazioni.
È possibile creare liste di controllo KPI nelle posizioni riportate di seguito.
All'interno di una scorecard. È possibile creare una lista di controllo KPI all'interno di una scorecard per semplificare la visualizzazione e l'analisi dello stato di avanzamento degli obiettivi e delle iniziative. Le liste di controllo KPI create all'interno di una scorecard vengono salvate come parte della scorecard. Vedere Informazioni sulle liste di controllo intelligenti.
All'esterno di una scorecard. In questo modo è possibile creare una lista di controllo KPI prima di creare o modificare una scorecard. Le liste di controllo KPI create all'esterno di una scorecard vengono salvate come oggetti standalone in Oracle BI Presentation Catalog.
Vedere Utilizzo degli indicatori KPI e delle liste di controllo KPI.
Durante la creazione di iniziative e obiettivi, è possibile assegnare loro gli indicatori KPI per la misurazione dello stato di avanzamento e delle prestazioni.
È possibile utilizzare questi indicatori KPI all'interno di una scorecard mediante la scheda Dettagli indicatore KPI dell'editor di scorecard.
In particolare, è possibile effettuare le operazioni riportate di seguito.
Visualizzare le impostazioni KPI base nonché un grafico con la rappresentazione dei valori effettivi e dei valori di destinazione.
Sostituire l'etichetta, la descrizione e il proprietario business definiti per l'indicatore KPI.
Fissare le dimensioni. Vedere Informazioni sulle dimensioni e sui valori di dimensione fissati in memoria.
Visualizzare documenti che forniscono informazioni di supporto per l'indicatore KPI.
Eseguire azioni associate all'indicatore KPI.
Associare l'indicatore KPI a una prospettiva.
Specificare un tipo di indicatore (ad esempio, Iniziale) per indicare se sulle prestazioni dell'indicatore KPI si basano altri indicatori KPI o influiscono le prestazioni di altri indicatori KPI o altri dati o processi.
Visualizzare, aggiungere o rispondere ai commenti.
Identificare iniziative e indicatori KPI (per un indicatore KPI elencato nel riquadro Iniziative) o obiettivi e indicatori KPI (per un indicatore KPI elencato nel riquadro Strategia) che costituiscono la causa o l'effetto dell'indicatore KPI.
Etichetta, mediante il campo Etichetta.
Descrizione, mediante il campo Descrizione
Proprietario Business, mediante il campo Proprietario business nel riquadro Collaborazione
Una lista di controllo intelligente è una vista di una scorecard particolare basata sui criteri specificati.
Ad esempio, una lista di controllo intelligente può mostrare i primi dieci indicatori KPI di una scorecard in base alle migliori prestazioni o tutti gli obiettivi, iniziative e indicatori KPI di una scorecard che appartengono a un proprietario business specifico.
L'illustrazione mostra un esempio di lista di controllo intelligente per l'obiettivo Improve Financial Results e tutti i relativi discendenti.
Una lista di controllo intelligente è costituita dai componenti riportati di seguito.
Riquadro Filtro: questo riquadro viene visualizzato come pannello di controllo, riepilogo di testo oppure è nascosto, a seconda dell'impostazione del componente Visualizzazione criteri filtro nella finestra di dialogo Proprietà lista di controllo intelligente. Se viene visualizzato come:
pannello di controllo: contiene le schede in cui è possibile specificare i criteri da utilizzare per filtrare la lista di controllo intelligente. È possibile applicare il filtro in base alle relazioni degli oggetti, ai tipi di oggetto, alle associazioni di prospettive, alle prestazioni e alle assegnazioni del proprietario business.
Riepilogo testo: viene visualizzato un riepilogo di testo di sola lettura dei criteri di filtro correnti.
Lista di controllo intelligente: elenca gli obiettivi, le iniziative e gli indicatori KPI all'interno di una scorecard che soddisfano i criteri specificati nel riquadro Filtro.
Barra degli strumenti della lista di controllo intelligente: contiene i pulsanti che consentono di salvare la lista di controllo intelligente e di specificare le proprietà per tale lista, ad esempio come deve essere visualizzato il riquadro Filtro (ovvero, come pannello di controllo, come riepilogo di testo di sola lettura oppure nascosto).
Le liste di controllo intelligenti costituiscono una valida guida per il corretto allineamento degli elementi di propulsione alle prestazioni (obiettivi e iniziative) ai relativi proprietari business, nonché per realizzare il consenso tra gli stakeholder e consolidarne l'impegno a modificare dinamicamente impostazioni di obiettivi e destinazioni per realizzare i risultati programmati.
Le liste di controllo intelligenti possono essere create solo in modalità di modifica.
In modalità di visualizzazione, è possibile visualizzare una lista di controllo intelligente e, se quest'ultima è stata salvata con il riquadro Filtro visualizzato come pannello di controllo, è possibile specificare i criteri di filtro per modificare in modo dinamico il contenuto della lista di controllo intelligente.
Vedere Utilizzo delle modalità di modifica e di visualizzazione nell'editor di scorecard.
È anche possibile aggiungere le liste di controllo intelligenti ai dashboard. Se la lista di controllo intelligente è stata salvata con il riquadro Filtro visualizzato come pannello di controllo, gli utenti finali potranno specificare i criteri di filtro per modificare in modo dinamico il contenuto della lista di controllo intelligente.
Una lista di controllo intelligente è una vista di una scorecard particolare basata sui criteri specificati.
Le liste di controllo intelligenti avvisano gli utenti della presenza di importanti modifiche ai dati.
Una vista personalizzata consente di personalizzare la visualizzazione dei dati aziendali e delle strategie.
Ad esempio, è possibile presentare le informazioni sugli obiettivi e sugli indicatori KPI sull'immagine di sfondo che si preferisce, come il logo dell'azienda. Vedere Creazione di viste personalizzate.
È possibile creare le viste personalizzate solo in modalità di modifica. Vedere Utilizzo delle modalità di modifica e di visualizzazione nell'editor di scorecard.
Le scorecard possono contenere viste personalizzate per modificare le modalità di presentazione delle analisi dei dati.
È possibile creare una vista per una scorecard personalizzata per il pubblico.
Per l'apertura degli oggetti di scorecard sono disponibili numerose opzioni.
Per aprire un oggetto di scorecard effettuare le operazioni riportate di seguito.
Scheda Mappa causa/effetto
Scheda Vista personalizzata
Scheda Mappa strategia
Scheda Struttura strategia
Scheda Lista di controllo KPI
Scheda Lista di controllo intelligente
Scheda Missione
Scheda Visione
nel riquadro Strategia o nel riquadro Iniziative. Viene visualizzata la scheda Dettagli indicatore KPI.
Riquadro del catalogo per scorecard. Viene visualizzata la scheda Indicatore KPI.
È possibile modificare gli oggetti di scorecard nell'Editor di scorecard.
Per modificare gli oggetti di scorecard è possibile usare anche il riquadro Catalogo. Vedere Gestione degli oggetti in Oracle BI Presentation Catalog.
Per eliminare gli oggetti di scorecard è possibile utilizzare l'editor di scorecard.
Per eliminare gli oggetti di scorecard è possibile utilizzare anche la pagina Catalogo. Vedere Gestione degli oggetti in Oracle BI Presentation Catalog.
Attenzione:
Prima di eliminare un'iniziativa, accertarsi che sia stata completata o non sia più necessaria per raggiungere un obiettivo. Prima di eliminare un obiettivo, esaminare eventuali obiettivi figlio o altri obiettivi cui è collegato per assicurare che la rimozione non incida negativamente sul questi obiettivi.È possibile aggiungere tipi di oggetti di scorecard specifici ai dashboard.
È possibile aggiungere ai dashboard gli oggetti di scorecard riportati di seguito.
Mappe causa/effetto. Vedere Informazioni sulle mappe causa/effetto.
Viste personalizzate. Vedere Informazioni sulle viste personalizzate
Mappe strategia. Vedere Informazioni sulle mappe strategia.
Strutture strategia. Vedere Informazioni sulle strutture di strategia
Liste di controllo KPI. Vedere Informazioni sulle liste di controllo KPI.
Liste di controllo intelligenti. Vedere Informazioni sulle liste di controllo intelligenti
Nota:
incorporare nei dashboard le visualizzazioni di scorecard, ad esempio le liste di controllo intelligenti o le mappe causa/effetto, per sviluppare analisi interattive.Per ulteriori informazioni, vedere Aggiunta di contenuto ai dashboard.
Le informazioni per la risoluzione dei problemi sono disponibili da varie fonti.
Nella risoluzione dei problemi che possono verificarsi durante l'utilizzo di Oracle Scorecard and Strategy Management, potrebbero essere utili le informazioni riportate di seguito.
Per informazioni sull'accesso, vedere Diagnostica e risoluzione dei problemi in Oracle Business Intelligence in Guida per l'amministratore di sistema per Oracle Business Intelligence Enterprise Edition.
Se le funzioni per aggiungere commenti e sostituire gli stati non sono state abilitate, vedere Configurazione del repository per Oracle Scorecard and Strategy Management in Guida della costruzione guidata del repository di metadati per Oracle Business Intelligence Enterprise Edition.
Per problemi relativi alla capacità di creare oggetti di scorecard o di accedervi, vedere le informazioni su privilegi e autorizzazioni in Gestione degli oggetti in Oracle BI Presentation Catalog e Gestione dei privilegi di Presentation Services in Guida alla sicurezza di Oracle Business Intelligence Enterprise Edition.