RIB Messaging Families and Integration Catalog



 






 


Foundation Data


 


Interface ID


Data Passed


Data Source(s)


Data Target(s)


Reference Model


IB07


Items


RMS


RWMS, SIM


RMS-RWMS RIB Fnd,
RMS-SIM RIB Fnd


IB03


Differentiator Groups


RMS


RWMS


RMS-RWMS RIB Fnd


IB04


Differentiator Identifiers


RMS


RWMS, SIM


RMS-RWMS RIB Fnd,
RMS-SIM RIB Fnd


IB17


User Defined Attributes (UDAs)


RMS


RWMS, SIM


RMS-RWMS RIB Fnd,
RMS-SIM RIB Fnd


IB15


Stores


RMS


RWMS, SIM


RMS-RWMS RIB Fnd,
RMS-SIM RIB Fnd


IB10


Partners


RMS


RWMS, SIM


RMS-RWMS RIB Fnd,
RMS-SIM RIB Fnd


IB19


Warehouses


RMS


RWMS, SIM


RMS-RWMS RIB Fnd,
RMS-SIM RIB Fnd


IB18


Vendor


RMS


RWMS, SIM


RMS-RWMS RIB Fnd,
RMS-SIM RIB Fnd


IB08


Merchandising Hierarchy


RMS


SIM


RMS-SIM RIB Fnd


IB06


Item Locations


RMS


SIM


RMS-SIM RIB Fnd


IB13


Seed Data


RMS


SIM


RMS-SIM RIB Fnd


IBx1


Locations


RIB


RWMS


RMS-RWMS RIB Fnd






 


Transaction Data


 


Interface ID


Data Passed


Data Source(s)


Data Target(s)


Reference Model


IB01


Allocations


RMS


RWMS, SIM


RMS-RWMS RIB TXN, RMS-SIM RIB/RSL TXN


IB28


Appointments


RWMS


RMS


RMS-RWMS RIB TXN


IB23


ASN Outbound – Bill of Lading (BOL)


RWMS, SIM, RMS


RMS, SIM, RWMS


RMS-RWMS RIB TXN, RMS-SIM RIB/RSL TXN, ASN


IB22


ASN Inbound


RWMS, External


RMS, SIM, RWMS


RMS-RWMS RIB TXN, RMS-SIM RIB/RSL TXN, ASN


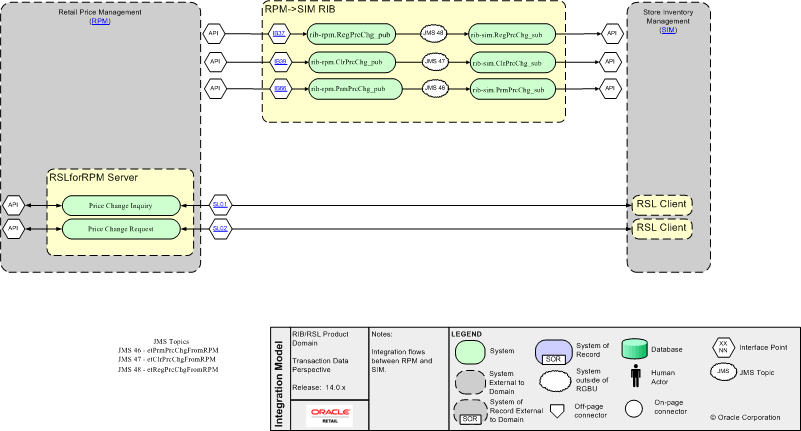
IB39


Clearance Price Changes


RPM


SIM


RPM-SIM RIB/RSL


IB05


Delivery Slot


RMS


RWMS, SIM


RMS-SIM RIB/RSL TXN


IBx25


Direct Store Delivery (DSD) Deals


RMS


RMS


RMS-SIM RIB/RSL TXN


IB33


Direct Store Delivery (DSD) Receipts


SIM


RMS


RMS-SIM RIB/RSL TXN


IB25


Inventory Adjustments


RWMS, SIM


RMS


RMS-RWMS RIB TXN, RMS-SIM RIB/RSL TXN


IB34


Inventory Request


SIM


RMS


RMS-SIM RIB/RSL TXN


IB28


Receipts


RWMS, SIM


RMS


RMS-RWMS RIB TXN, RMS-SIM RIB/RSL TXN


IB09


Purchase Order


RMS, SIM (RSL)


RWMS, SIM


RMS-RWMS RIB TXN, RMS-SIM RIB/RSL TXN


IB37


Price Change


RPM


SIM


RPM-SIM RIB/RSL


IB66


Promotion Price Changes


RPM


SIM


RPM-SIM RIB/RSL


IB11


Receiver Unit Adjustment


RMS


SIM


RMS-SIM RIB/RSL TXN


IB27


Return To Vendor (RTV)


RWMS, SIM


RMS


RMS-RWMS RIB TXN, RMS-SIM RIB/RSL TXN


IB12


Return to Vendor Requests


RMS


SIM


RMS-SIM RIB/RSL TXN


IB35


Stock Count Schedule


SIM


RMS


RMS-SIM RIB/RSL TXN


IBx2


Stock Order (Allocations and Transfers)


RIB


RWMS, SIM


RMS-RWMS RIB TXN, RMS-SIM RIB/RSL TXN


IB29


Stock Order Status


RWMS, SIM


RMS


RMS-RWMS RIB TXN, RMS-SIM RIB/RSL TXN


IB16


Transfers


RMS


RWMS, SIM


RMS-RWMS RIB TXN, RMS-SIM RIB/RSL TXN


IB20


Work Order (Inbound)


RMS


RWMS


RMS-RWMS RIB TXN


IB21


Work Order (Outbound)


RMS


RWMS, SIM


RMS-RWMS RIB TXN, RMS-SIM RIB/RSL TXN


IB69


PO Schedule


RFM


RWMS


  RFM-RWMS RIB TXN


IB70


ASN Outbound – Secondary


RFM


RWMS, SIM


  RFM-RWMS RIB TXN


IB76


Fulfill Order Confirm


RMS, SIM


External (OMS)


  RIBForOMS

IB77

Fulfill Order Confirm Cancel


RMS, SIM


External (OMS)


  RIBForOMS

IB25

ShipInfo

RWMS

RFM

  RFM-RWMS RIB TXN

IB74

Pending Returns

RWMS

External (OMS)

 RIBForOMS

















External Inbound


 


Interface ID


Data Passed


Data Source(s)


Data Target(s)


Reference Model


IB50


Allocations


External


RMS


RMS-External XIntegrationCatalogs RIB


IB51


Cost Changes


External


RMS

RMS-External XIntegrationCatalogs RIB


IB40


Cost of Goods Adjustment 


External


RMS


RMS-External XIntegrationCatalogs RIB


IB68


Customer Order


External


RWMS


RWMS-External RIB


IB41


Customer Order Return Sales


External


RMS


RMS-External XIntegrationCatalogs RIB


IB43


Currency Rates


External


RMS


RMS-External XIntegrationCatalogs RIB


IB52


Differentiator Groups


External


RMS


RMS-External XIntegrationCatalogs RIB


IB53


Differentiator Identifiers


External


RMS


RMS-External XIntegrationCatalogs RIB


IB44


Direct Ship Receipt


External


RMS


RMS-External XIntegrationCatalogs RIB


IB54


Items


External


RMS


RMS-External XIntegrationCatalogs RIB


IB55


Item Location


External


RMS


RMS-External XIntegrationCatalogs RIB


IB56


Item Reclassification


External


RMS


RMS-External XIntegrationCatalogs RIB


IB45


Freight Terms


External


RMS


RMS-External XIntegrationCatalogs RIB


IB46


General Ledger Chart of Accounts (GLCOA)


External


RMS


RMS-External XIntegrationCatalogs RIB


IB57


Location Trait


External


RMS


RMS-External XIntegrationCatalogs RIB


IB59


Merchandise Hierarchy Reclassification


External


RMS


RMS-External XIntegrationCatalogs RIB


IB58


Merchandising Hierarchy


External


RMS


RMS-External XIntegrationCatalogs RIB


IB62


Organizational Hierarchy


External


RMS


RMS-External XIntegrationCatalogs RIB


IB47


Payment Terms


External


RMS


RMS-External XIntegrationCatalogs RIB


IB65


Pending Returns


External


RWMS


RWMS-External RIB


IB60


Purchase Order


External, AIP


RMS


AIP RIB, RMS-External XIntegrationCatalogs RIB


IB63


Stores


External


RMS


RMS-External XIntegrationCatalogs RIB


IB64


SKU Optimization


External


RWMS


RWMS-External RIB


IB61


Transfers (Stock Orders)


External, AIP


RMS


AIP RIB, RMS-External XIntegrationCatalogs RIB


IB48


Vendor (from Financials)


External


RMS


RMS-External XIntegrationCatalogs RIB


IB49


Work Order Status


External


RMS


RMS-External XIntegrationCatalogs RIB


IB75


Fulfill Order


External


RMS, SIM


  RIBForOMS


RSL Data


 


Interface ID


Data Passed


Data Source(s)


Data Target(s)


Reference Model


SL01


Price Change Inquiry/Response


RPM


SIM, Allocation


Allocation RSL, RPM-SIM RIB/RSL


SL02


Price Change Request/Confirmation


RPM


SIM


RPM-SIM RIB/RSL


SL05


Location/Purchase Order


RMS, SIM


RMS,SIM, Allocation


Allocation RSL, RPM-SIM RIB/RSL, RMS-SIM RIB/RSL TXN






 


External Outbound


 


Interface ID


Data Passed


Data Source(s)


Data Target(s)


Reference Model


IB02


Banners/Channels


RMS


External


RMS-External XIntegrationCatalogs RIB


IB14


Seed Object


RMS


External


RMS-External XIntegrationCatalogs RIB






 


RIB TAFR


 


Interface ID


Data Passed


Data Source(s)


Data Target(s)


Reference Model


IBx3


Alloc_tafr


RMS


RWMS


 


IBx4


ASNInToASNInL_tafr


RWMS


RMS, SIM


RMS-RWMS RIB TXN, RMS-SIM RIB/RSL TXN, ASN


IBx5


ASNOutToASNIn_tafr


RWMS


RWMS, SIM


RMS-RWMS RIB TXN, RMS-SIM RIB/RSL TXN, ASN


IBx6


CustOrder_tafr


External


RWMS


RWMS-External RIB


IBx7


ItemLoc_tafr


RMS


SIM


RMS-SIM RIB Fnd


IBx8


ItemsToItmISO_tafr


RMS


SIM


RMS-SIM RIB Fnd


IBx9


ItemsToItmTL_tafr


RMS


RWMS


RMS-RWMS RIB Fnd


IBx10


OrderToOdrWH_tafr


RMS


RWMS


RMS-RWMS RIB Fnd


IBx23


OrderToOdrISO_tafr


RMS


SIM


RMS-SIM RIB Fnd


IBx11


Partner_tafr


RMS


RWMS


RMS-RWMS RIB Fnd


IBx12


PendReturn_tafr


External


RWMS


RWMS-External RIB


IBx13


RTVReq_tafr


RMS


SIM


RMS-SIM RIB/RSL TXN


IBx13


SeedData_tafr


RMS


SIM


RMS-SIM RIB Fnd


IBx14


SOStatus_tafr


RWMS


RMS


RMS-RWMS RIB TXN


IBx15


StoresToLoc_tafr


RMS


RWMS


RMS-RWMS RIB Fnd


IBx16


StoresToStors_tafr


RMS


SIM


RMS-SIM RIB Fnd


IBx17


Transfers_tafr


RMS


RWMS, SIM


RMS-RWMS RIB TXN, RMS-SIM RIB/RSL TXN


IBx18


UDAs_tafr


RMS


RWMS


RMS-RWMS RIB Fnd


IBx19


WHToLocation_tafr


RMS


RWMS


RMS-RWMS RIB Fnd


IBx20


WHToWHPhys_tafr


RMS


RWMS


RMS-RWMS RIB Fnd


IBx21


WOIn_tafr


RMS


RWMS


RMS-RWMS RIB TXN


IBx22


WOOut_tafr


RMS


RWMS


RMS-RWMS RIB TXN