Themen
Dieses Kapitel enthält die folgenden Abschnitte:
Oracle Scorecard und Strategiemanagement ist ein Performancemanagementtool, mit dem Sie Ihre Geschäftsstrategie beschreiben und kommunizieren können.
Sie können Ihre Unternehmensstrategie und -performance von der Unternehmensspitze aus nach unten oder von unten nach oben vorantreiben und bewerten.
Mit Oracle Scorecard und Strategiemanagement können Sie Ihre Zielsetzungen und Initiativen mit traditionellen, ausgewogenen Scorecard-Perspektiven ausrichten oder können eigene Perspektiven erstellen, die den fundamentalen Geschäftsanforderungen gerecht werden. Weitere Informationen finden Sie unter Was ist eine Balanced Scorecard?.
Mit Oracle Scorecard und Strategiemanagement können Sie:
gleichzeitig Zielsetzungen (d.h. Ziele, wie "Geringere Betriebskosten") und Initiativen (wie Prozesse oder Aufgaben, wie "Team zur Kostenreduzierung bilden") definieren, die Ihre Strategie darstellen, der Sie KPIs zuweisen, um Fortschritt und Performance zu messen. Weitere Informationen über:
Zielsetzungen, siehe Was sind Zielsetzungen?
Initiativen, siehe Was sind Initiativen?
KPIs, siehe KPIs und KPI-Überwachungslisten verwenden
Zielsetzungen und Initiativen an benutzerdefinierten oder traditionellen Perspektiven ausrichten (fundamentalen Geschäftsanforderungen und Bereichen wie Finanzen und Debitorenrelationen). Auf diese Weise können Sie später darstellen, wie weit die Unternehmensstrategie diese Perspektiven unterstützt. Weitere Informationen finden Sie unter Was sind Perspektiven?.
numerische Zielbereiche definieren, um die Werte der KPIs innerhalb von Zielsetzungen und Initiativen auf Unternehmens- oder Abteilungsebene auszuwerten. Weitere Informationen finden Sie unter Testzuordnungen für Scorecards festlegen.
Strategie und Strategiedynamik mit Strategiekarten, Ursache-/Wirkungszuordnungen, benutzerdefinierten Ansichten und Strategiebäumen grafisch darlegen. Weitere Informationen finden Sie hier:
Implementierung und Status von Zielsetzungen und Initiativen diskutieren, indem Sie Kommentare hinzufügen, lesen und beantworten. Weitere Informationen finden Sie unter Informationen zu Kommentaren.
Hinweis:
Bevor Sie KPIs in Scorecards zur Messung von Fortschritt und Performance im Laufe der Zeit verwenden, wird empfohlen, dass Sie entsprechende Zeitdimensionen bei der Definition von KPIs einbeziehen, die in Scorecards verwendet werden sollen. Für weitere Informationen über Zeitdimensionen wenden Sie sich an den Administrator.Durch das Erstellen einer Balanced Scorecard können verschiedene Aspekte eines Unternehmens deutlich dargestellt werden.
Normalerweise legen Unternehmen den Schwerpunkt auf finanziell begründete Strategien, ohne dass andere beitragende Perspektiven ausreichend berücksichtigt werden. Da Finanzziele normalerweise rückblickend festgelegt und oft hinsichtlich des Wachstums über historische Zahlen definiert werden, berücksichtigen sie keine zukünftigen Marktbedingungen und nutzen keine Ziele. Balanced Scorecard ist ein strategisches Managementsystem, mit der die Strategie einer Organisation klaren Zielsetzungen, Kennzahlen, Zielen und Initiativen zugeordnet wird, die in vier Perspektiven aufgeteilt werden: Finanzen, Kunde, interne Geschäftsprozesse und Lernen und Wachstum. Diese Perspektiven werden normalerweise anhand von Fragen formuliert, wie "Wie sollten wir unseren Kunden gegenüber auftreten, um unsere Vision zu erreichen?" oder "Wie sollten wir unseren Anteilseignern gegenüber auftreten, um finanziell erfolgreich zu sein?" Als Methodologie bietet Balanced Scorecard Unternehmen die Sprache zum Definieren der Strategien für zahlreiche relevante Perspektiven. So wie Finanzaufstellungen (Erfolgsrechnung, Cashflow-Aufstellung und Bilanz) den finanziellen Erfolg einer Organisation beschreiben, bietet Balanced Scorecard ein Framework für die konsistente und aufschlussreiche Vermittlung der Strategie. Die Abbildung zeigt eine Darstellung dieser vier Perspektiven.
"Die vier Perspektiven der Scorecard ermöglichen einen Ausgleich zwischen kurzfristigen und langfristigen Zielsetzungen, zwischen gewünschten Ergebnissen und den Performancetreibern dieser Ergebnisse und zwischen festen objektiven Kennzahlen und variableren subjektiveren Kennzahlen." (Robert S. Kaplan, David P. Norton, "Linking the Balanced Scorecard to Strategy", California Management Review Reprint Series, 1996 by the Regents of the University of California CMR, Vol 39, Number 1, Fall 1996).
Oracle Scorecard and Strategy Management bietet vier Standardperspektiven, mit denen Sie Strategien definieren können, die alle relevanten Perspektiven ganzheitlich umfassen, sowie Strategiestrukturen, durch die Stabilität und Erfolg in allen Perspektiven sichergestellt werden.
Diese vier Standardperspektiven, die die von Dr. Robert Kaplan und Dr. David Norton konzipierte Balanced Scorecard-Methode unterstützen, lauten:
Finanzen: Damit werden Finanzkennzahlen identifiziert, mit denen diese Frage beantwortet werden kann: "Wie sehen wir für die Aktionäre aus?"
Kunde: Damit werden Kennzahlen identifiziert, mit denen diese Frage beantwortet werden kann: "Wie sehen uns die Kunden?"
Interner Prozess: Damit werden Kennzahlen identifiziert, mit denen diese Frage beantwortet werden kann: "Welche Prozesse müssen optimal ausgelegt sein?"
Lernen und Wachstum: Damit werden Kennzahlen identifiziert, mit denen diese Frage beantwortet werden kann: "Wie können wir uns weiter verbessern und Wert schaffen?"
Sie können die bereitgestellten Perspektiven anpassen oder eigene Perspektiven erstellen, um Ziele, Schlüsselinitiativen und KPIs optimal an den Geschäftskompetenzen auszurichten.
Hinweis:
Die vier Perspektiven von Kaplan und Norton spiegeln eine spezielle Organisationsstrategie wider. Diese Perspektiven und Strategien eignen sich nicht unbedingt für Regierungsbehörden, Organisationen des öffentlichen Sektors oder gemeinnützige Organisationen. Daher sollten die Zielsetzungen und Hauptfragen geändert und ergänzt werden, um die gewünschten Strategien zu erfassen.In Was ist Oracle Scorecard and Strategy Management? finden Sie weitere Informationen zu Oracle Scorecard and Strategy Management.
Hinweis:
Behandeln Sie die Balanced Scorecard wie ein aktives Dokument. Der Prozess zum Testen von Zielsetzungen, Initiativen usw. wiederholt sich. Der Prozess sollte nicht nur quantitative sondern auch qualitative Einblicke in den Erfolg der Organisation geben und eine zeitgerechte Erreichung der gewünschten Ergebnisse unterstützen.Mit dem Scorecard-Editor können Sie eine Scorecard Ihres gesamten Unternehmens oder einzelner Abteilungen erstellen.
Der Scorecard-Editor besteht aus zahlreichen Fensterbereichen und Registerkarten:
Im linken Teil des Editors gibt es Bereiche, in denen Sie Objekte, die Scorecards enthalten, erstellen können. Beispiel: Der Editor umfasst den Bereich "Strategie", in dem Sie Zielsetzungen erstellen, organisieren und nutzen, die ihrerseits die strategische Struktur (den so genannten Strategiebaum) der Unternehmenseinheit (Beispiel: Abteilung) bilden, die Sie bewerten möchten.
Im rechten Teil des Editors gibt es einen Registerkartenbereich. Wenn Sie eine Scorecard erstmals erstellen, wird zunächst die Registerkarte "Übersicht" angezeigt. Hier sehen Sie zusammenfassende Informationen zur gewählten Initiative, der Zielsetzung oder dem KPI.
Wenn Sie Scorecard-Objekte erstellen, werden für jedes Objekt dynamisch detaillierte Registerkarten generiert. Beispiel: Wenn Sie eine Zielsetzung erstellen, wird für diese Zielsetzung eine Registerkarte generiert. Auf dieser Registerkarte können Sie die Zielsetzung festlegen und sehen diesbezügliche detaillierte Informationen, beispielsweise welche KPIs verwendet werden müssen, um die Zielsetzung zu bewerten und welche Initiativen sie vorantreiben.
Oben im Editor befinden sich die Symbolleisten-Schaltflächen sowie der POV-Bereich. Im POV-Bereich werden die Dimensionen der KPIs angezeigt, die in der Scorecard zur Messung des Fortschritts und der Performance von Initiativen und Zielsetzungen verwendet werden. In diesem Bereich können Sie die Dimensionswerte pinnen (oder festlegen). Wenn Sie eine Dimension pinnen, werden die Daten in der Scorecard gefiltert, um einen neuen Point-of-View (eine neue Ansicht der Daten) anzuzeigen. Weitere Informationen finden Sie unter Info zum Bereich "Point-of-View".
Die Abbildung stellt ein Beispiel für den Scorecard-Editor für Sample Scorecard-Lite dar.
Scorecard-Objekte können verschiedene Funktionen ausführen.
Scorecard-Objekte sind Elemente, die Sie zu folgenden Zwecken erstellen oder anordnen:
Unternehmensstrategie darstellen und bewerten, einschließlich:
Zielsetzungen
Weitere Informationen finden Sie unter Was sind Zielsetzungen?.
Initiativen
Weitere Informationen finden Sie unter Was sind Initiativen?.
Perspektiven
Weitere Informationen finden Sie unter Was sind Perspektiven?.
KPIs
Weitere Informationen finden Sie unter Was sind Key Performance-Indikatoren (KPIs)?.
Unternehmensstrategie darstellen und analysieren, einschließlich:
Visionsanweisungen
Weitere Informationen finden Sie unter Was sind Visionsanweisungen?.
Missionserklärungen
Weitere Informationen finden Sie unter Was sind Missionserklärungen?.
Strategiebäume
Weitere Informationen finden Sie unter Was sind Strategiebäume?.
Strategiekarten
Weitere Informationen finden Sie unter Was sind Strategiekarten?.
Ursachen-/Wirkungszuordnungen
Weitere Informationen finden Sie unter Was sind Ursachen-/Wirkungszuordnungen?.
Benutzerdefinierte Ansichten
Weitere Informationen finden Sie unter Was sind benutzerdefinierte Ansichten?.
KPI-Watchlists
Weitere Informationen finden Sie unter Was sind KPI-Überwachungslisten?.
Smart-Watchlists
Weitere Informationen finden Sie unter Was sind Smart-Überwachungslisten?.
Agents
Weitere Informationen finden Sie unter Agents aus KPIs erstellen.
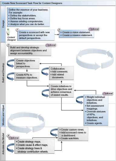
Da Oracle Scorecard and Strategy Management eine Vielzahl an Scorecard-Objekten bereitstellt, mit denen Sie Scorecards erstellen können, erhalten Sie einen allgemeinen Prozessablauf und eine Beschreibung zur Anleitung.
Es wird empfohlen, dass Sie jede Aufgabe im Prozessablauf der Reihe nach ausführen. In der Abbildung wird eine grafische Darstellung des Gesamtprozessflusses zum Erstellen einer Scorecard dargestellt.

Die Fähigkeit, beim Erstellen von KPIs und KPI-Überwachungslisten oder innerhalb von Oracle Scorecard and Strategy Management bestimmte Aufgaben (wie beispielsweise das Erstellen von Scorecards oder das Kontaktieren von Eigentümern) auszuführen, wird über Berechtigungen gesteuert.
Berechtigungen werden vom Administrator verwaltet. Allgemeine Informationen finden Sie unter Presentation Services-Berechtigungen verwalten in Security Guide for Oracle Business Intelligence Enterprise Edition.
Zahlreiche Aufgaben erfordern eine Kombination von Berechtigungen. Drei Tabellen, Erforderliche Berechtigungen für KPI-Aufgaben und Erforderliche Berechtigungen für Aufgaben mit Scorecards und Scorecard-Objekten in Security Guide for Oracle Business Intelligence Enterprise Edition:
Sie listen das Aufgabenobjekt auf (Beispiel: Aktionslink oder zugehöriges Dokument).
Sie listen die Aufgaben und entsprechenden Berechtigungen auf, die Sie verwalten können.
Sie setzen voraus, dass Ihr Administrator Ihrer Benutzer-ID oder Ihrer Gruppe die Berechtigungen zum Lesen oder Schreiben in die erforderlichen Katalogobjekte und Ordner erteilt hat.
Hinweis:
Diese Tabellen liefern keine Informationen zum Festlegen von Berechtigungen. Um die Berechtigungen für die Scorecard oder Elemente in der Scorecard zu ändern (d.h. welche Benutzer Zugriff auf die Scorecard oder deren Elemente haben sollen), benötigen Sie die Berechtigung "Vollzugriff" für die Scorecard. Informationen zu Berechtigungen finden Sie in Objekte im Oracle BI-Darstellungskatalog verwalten.Sie müssen:
Erforderliche Berechtigungen für KPI-Aufgaben und Erforderliche Berechtigungen für Aufgaben mit Scorecards und Scorecard-Objekten in Security Guide for Oracle Business Intelligence Enterprise Edition prüfen, um sicherzustellen, dass Sie ausreichende Berechtigungen zur Ausführung der Aufgabe haben. Gegebenenfalls müssen Sie wegen zusätzlicher Berechtigungen Verbindung mit dem Administrator aufnehmen.
Die entsprechenden Berechtigungen für das Oracle BI Presentation Services-Schichtobjekt haben, um Scorecard-, KPI-Überwachungslisten- oder KPI-Objekte mithilfe des Katalogbrowsers löschen zu können. Siehe Setting Permissions for Presentation Layer Objects in Metadata Repository Builder's Guide for Oracle Business Intelligence Enterprise Edition.
Der Bearbeitungsmodus, den Sie im Scorecard-Editor verwenden, hängt von der durchzuführenden Aufgabe ab.
Der Scorecard-Editor hat zwei Modi:
Bearbeitungsmodus - In diesem Modus können Sie Unternehmenzwecke, Visionsanweisungen, Initiativen, Perspektiven, Zielsetzungen, KPIs, KPI-Watchlists, Smart-Watchlists und Ansichten erstellen oder bearbeiten sowie Agents aus KPIs erstellen.
Hinweis:
Scorecard-Zielsetzungen, Initiativen oder Perspektiven dürfen nur über den Scorecard-Editor gelöscht werden, da es ansonsten zu Problemen mit der Scorecard kommen kann.Ansichtsmodus: In diesem Modus können Sie in Aufgabenanweisungen, Visionsanweisungen, Initiativen, Perspektiven, Zielsetzungen, KPIs, KPI-Watchlists und Ansichten navigieren und diese anzeigen, aber nicht hinzufügen oder ändern. Sie können auch Kommentare hinzufügen, Status außer Kraft setzen, Agents aus KPIs erstellen und mit Smart-Überwachungslisten interagieren.
Des Weiteren hängen die Informationen, auf die Sie zugreifen können, und die Aufgaben, die Sie in diesen Modi ausführen können, von Folgendem ab:
Den Berechtigungen, die Ihrem Account zugewiesen sind
Den Berechtigungen, die mit den einzelnen Scorecard-Objekten und -Ordnern verknüpft sind
Weitere Informationen finden Sie unter Info zu Scorecard-Berechtigungen.
Mit Scorecards können Datenanalysen angezeigt werden, mit denen Geschäftsstrategien beschrieben und kommuniziert werden.
Anhand einer Scorecard kann Ihrer Zielgruppe dargelegt werden, in welcher Beziehung Performance und Ziele stehen.
Die Prozeduren zum Öffnen oder Bearbeiten von Scorecards sind dieselben.
Durch das Bearbeiten einer Scorecard wird sichergestellt, dass die enthaltenen Informationen auf dem neuesten Stand sind.
Hinweis:
Wenn Ihr Administrator Änderungen an Ihren Metadaten vornehmen (beispielsweise eine Dimension umbenennen oder einen Themenbereich löschen) muss, entfernen Sie alle Referenzen auf das Objekt innerhalb Ihrer KPIs und Scorecards, bevor Sie Ihren Administrator kontaktieren.Sie können Überblicksinformationen zu Initiativen, Zielen oder KPIs anzeigen.
Die angezeigten Übersichtsinformationen hängen davon ab, welches Objekt zuletzt im Bereich "Initiativen" oder im Bereich "Strategie" ausgewählt wurde. Wenn Sie zuletzt:
Eine Initiative oder ein Ziel ausgewählt haben, werden die Basiseinstellungen für die Initiative oder das Ziel angezeigt (Beispiel: Status, Geschäftseigentümer usw.) zusammen mit einer Statusübersicht mit der Anzahl der KPIs und Initiativen oder KPIs und Zielen, durch die der Fortschritt in jedem Performancetestbereich ausgewertet wird.
Wenn mindestens ein untergeordnetes Ziel oder eine untergeordnete Initiative bzw. ein untergeordneter KPI für einen bestimmten Status vorliegt, ist der Statusname ein Hyperlink, der den Scorecard-Editor: Registerkarte "Aufgliederung" mit den untergeordneten Zielen, Initiativen und KPIs anzeigt.
Einen KPI ausgewählt haben, werden die Basiseinstellungen für den KPI (Beispiel: Status, Geschäftseigentümer usw.) zusammen mit Performancedaten und einem Performancediagramm angezeigt.
Im Bereich "Point-of-View" des Scorecard-Editors werden Steuerelemente für die Dimensionen von KPIs angezeigt, die in der Scorecard zum Messen des Fortschritts und der Leistung von Initiativen und Zielsetzungen verwendet werden.
Weitere Informationen zu KPI-Dimensionen finden Sie in Was sind Dimensionen und gepinnte Dimensionswerte?.
Die Steuerelemente werden für alle in einer Scorecard referenzierten KPI-Dimensionen angezeigt, mit Ausnahme der Steuerelemente, bei denen Sie explizit festlegen, dass sie nicht angezeigt werden sollen. Wenn dieselbe Dimension in mehr als einem KPI referenziert wird, kann ein Steuerelement von den KPIs gemeinsam verwendet werden. Zusätzliche Informationen zur Einrichtung der Steuerelemente in einem Point-of-View-Bereich finden Sie in Point of View-Steuerelemente einrichten.
Diese Abbildung enthält einen POV-Bereich, in dem die Dimensionen "Region Hierarchy", "Customer Segments", "Offices Hierarchy", "Products Hierarchy" und "2010/Q3" angezeigt werden.
Jedes Steuerelement beinhaltet eine Beschriftung und eine Schaltfläche mit dem Pfeil nach unten, über die eine Liste der wählbaren Dimensionswerte und ein Link Suchen angezeigt werden (weitere Informationen finden Sie unter Dialogfeld "Elemente suchen"). Bei der Beschriftung handelt es sich entweder um den Datenbanknamen für die Dimension (Standard), eine benutzerfreundliche Beschriftung, sofern diese für das Steuerelement angegeben wurde, oder um einen oder mehrere Wert(e), wenn die Dimension auf einen bestimmten Wert oder auf mehrere Werte gepinnt wurde.
In diesem Bereich können Sie die Dimensionen vorübergehend pinnen (oder Werte dafür festlegen). Wenn Sie eine Dimension pinnen, werden die Daten in der Scorecard gefiltert, um einen neuen Point-of-View (eine neue Ansicht der Daten) anzuzeigen. Auf diese Weise können Sie sich auf spezifische Daten konzentrieren, beispielsweise den Geschäftsbereich, für den Sie zuständig sind.
Die Einstellungen des Bereichs "Point-of-View" sind temporär und werden beim Speichern der Scorecard nicht beibehalten. Um die gepinnten Einstellungen beizubehalten, verwenden Sie folgende Elemente:
die Registerkarte "Dimensionseinstellungen" des Dialogfeldes "Einstellungen" für alle KPI-Verwendungen in einer Scorecard auswirkt.
den Bereich Dimensionalität im Bereich "Analytics" der Registerkarte "KPI-Details " des Scorecard-Editors, um die Werte für eine bestimmte KPI-Verwendung zu pinnen.
das Dialogfeld "KPI hinzufügen" (wird auch als Dialogfeld "Watchlisteintrag bearbeiten" angezeigt) im KPI-Watchlisteditor, um Werte für einzelne KPIs zu pinnen.
das Dialogfeld "Dimensions-Pinnings", um Werte in einer Ansicht zu pinnen, die zu einem Dashboard hinzugefügt wurde.
Seite "Dimensionalität" des KPI-Editors (wird auch als KPI-Registerkarte des Scorecard-Editors angezeigt), um Werte in einer KPI-Definition zu pinnen. Dieser Ansatz ist weniger flexibel, als wenn Sie festlegen, dass die Definition eines KPIs in unterschiedlichen Kontexten wiederverwendet werden kann, und diese nur in Ansichten pinnen, die den KPI referenzieren.
Der Scorecard-Editor umfasst darüber hinaus die Schaltflächen Zurück und Weiter, mit denen Sie in der Point-of-View-Historie vorwärts oder zurück blättern können, um einen vorherigen Point-of-View oder den Ausgangs-Point-of-View auszuwählen.
So pinnen Sie vorübergehend eine Dimension:
Klicken Sie auf die Schaltfläche mit dem Nach-unten-Pfeil rechts neben der Dimension.
Zweck:
Wählen Sie einen bestimmten Einzelwert aus, und klicken Sie darauf.
Wählen Sie mehrere Werte aus, klicken Sie auf den Link Suchen, um das Dialogfeld "Elemente suchen" aufzurufen, nehmen Sie die gewünschte Auswahl vor, und klicken Sie anschließend auf die Schaltfläche OK. Sie können auch mehrere Werte wählen, indem Sie beim Klicken auf die gewünschten Werte STRG gedrückt halten.
Wenn es sich bei dem Wert um eine hierarchische Spalte handelt, klicken Sie auf die Schaltfläche mit dem Dreieck, um die Ebenen zu erweitern. Drücken und halten Sie STRG gedrückt, und klicken Sie auf die gewünschten Werte.
Klicken Sie auf die Schaltfläche mit dem Pfeil nach unten oder außerhalb des Dialogfeldes, um dieses zu schließen.
Die Daten werden gefiltert, und ein neuer Point-of-View wird angezeigt.
In der Registerkarte "Dimensionseinstellungen" im Dialogfeld "Einstellungen" können Sie die Steuerelemente für Dimensionen im Point of View-Bereich einer Scorecard einrichten.
Sie können insbesondere Folgendes angeben:
Einen oder mehrere Standardwert(e) für die Dimension.
Ob ein Steuerelement für die Dimension im Point of View-Bereich angezeigt werden soll
Das Label, das im Point of View-Bereich für die Dimension angezeigt werden soll.
Zusätzliche Informationen zu Point of View finden Sie unter Info zum Bereich "Point-of-View".
So richten Sie die Point of View-Steuerelemente ein:
Bearbeiten Sie die Scorecard, für die Sie die Point of View-Steuerelemente einrichten möchten. Weitere Informationen finden Sie unter Scorecards öffnen oder bearbeiten.
Klicken Sie im Scorecard-Editor auf die Schaltfläche Scorecard-Einstellungen.
Die Registerkarte "Testzuordnungen" des Dialogfeldes "Einstellungen" wird angezeigt.
Klicken Sie auf die Registerkarte "Dimensionseinstellungen".
Richten Sie die Steuerelemente für die einzelnen Dimensionen nach Bedarf ein. So richten Sie ein Steuerelement für eine Dimension ein:
Wählen Sie die Dimension aus, und klicken Sie auf die Schaltfläche Zeile bearbeiten, um das Dialogfeld "Dimensionseinstellungen bearbeiten" anzuzeigen.
Geben Sie die gewünschten Einstellungen an.
Klicken Sie auf OK.
Klicken Sie auf OK.
Eine Visionsanweisung ist eine kurze Anweisung, die die Ziele der Organisation für die Zukunft beschreibt.
Beispiel: Möglicherweise möchte ein Unternehmen das erfolgreichste Unternehmen im südamerikanischen Polypropylenmarkt werden. (Eine Visionsanweisung ist optional.)
Häufig werden aus dieser Anweisung die Hauptziele und -prioritäten definiert, aus denen die Aufgabenanweisung besteht. Weitere Informationen finden Sie unter Was sind Missionserklärungen?.
Weitere Informationen zum Definieren einer Visionsanweisung finden Sie unter Visionsanweisungen definieren.
Hinweis:
Für das Erstellen von Visionsanweisungen und Missionserklärungen ist eine ganz bestimmte Menge an Berechtigungen erforderlich. Wenn die Symbolleistenschaltfläche für Visionsanweisungen bzw. Missionserklärungen deaktiviert ist, wenden Sie sich an den Administrator. Weitere Informationen finden Sie unter Berechtigungen für KPIs, KPI-Watchlists und Scorecarding identifizieren in Security Guide for Oracle Business Intelligence Enterprise Edition.Eine Visionsanweisung ist eine kurze Anweisung, die die Ziele der Organisation für die Zukunft beschreibt.
Durch Definition einer Visionsanweisung können Datenergebnisse an den Zielen der Organisation ausgerichtet werden.
Eine Aufgabenanweisung, die die wichtigsten Geschäftsziele und Prioritäten nennt, die zur Erfüllung der Vision des Unternehmens erforderlich sind.
Eine Missionsanweisung ist optional. Weitere Informationen finden Sie unter Unternehmenszweck definieren.
Sie definieren Ihre Vision in einer Visionsanweisung. Weitere Informationen zu Visionsanweisungen finden Sie unter Was sind Visionsanweisungen?.
Mit einer Missionserklärung wird ein Gesamtziel angegeben, mit dem Datenanalysen verglichen werden sollen.
Sie können eine Missionserklärung erstellen, um Benutzer mit den Gesamtzielen der Organisation vertraut zu machen.
Perspektiven sind Kategorien in der Organisation, mit denen Initiativen, Ziele und KPIs verknüpft werden.
Eine Perspektive kann einen wichtigen Stakeholder (beispielsweise einen Kunden, einen Mitarbeiter oder einen Aktionär) oder einen wichtigen Kompetenzbereich (wie Zeit, Kosten oder Qualität) darstellen.
Sie verknüpfen Initiativen und Ziele mit Perspektiven, wenn Sie diese erstellen oder bearbeiten. Weitere Informationen finden Sie unter Initiativen erstellen und Zielsetzungen erstellen. Sie verknüpfen einen KPI mit einer Perspektive, wenn Sie die Details des KPIs bearbeiten. Weitere Informationen finden Sie unter Mit KPI-Details arbeiten.
Beispiel: Wenn Sie ein Ziel namens "Verbesserte Kundenreaktionszeit" erstellen, können Sie dieses mit der Perspektive "Kunde" verknüpfen, da das Ziel kundenbezogene Vorgänge unterstützt.
Vier Standardperspektiven sind durch die Balanced Scorecard-Methode definiert:
Finanzen: Gruppiert Ziele, Initiativen und KPIs, die sich auf die finanzielle oder wirtschaftliche Gesundheit und Entwicklung der Organisation beziehen oder diese unterstützen.
Kunde: Gruppiert Ziele, Initiativen und KPIs, die sich auf den Kundenstamm beziehen oder diesen unterstützen.
Interner Prozess: Gruppiert Ziele, Initiativen und KPIs, die die unternehmensinternen Richtlinien und Verfahren kategorisieren und unterstützen.
Lernen und Wachstum: Gruppiert Ziele, Initiativen und KPIs, die sich auf die Mitarbeiterschulung und -förderung beziehen oder diese unterstützen.
Sie können auch benutzerdefinierte Perspektiven für die Scorecard erstellen.
Weitere Informationen finden Sie unter Benutzerdefinierte Perspektiven erstellen.
Geben Sie beim Erstellen einer Scorecard an, ob Sie die Standardperspektiven verwenden möchten, die mit der Balanced Scorecard-Methodologie (über das Kontrollkästchen Standardperspektiven verwenden?) definiert wurden.
Wenn Sie:
Keine Standardperspektiven verwenden, müssen Sie Ihre eigenen benutzerdefinierten Perspektiven erstellen.
Standardperspektiven verwenden, können Sie eine oder mehrere benutzerdefinierten Perspektiven erstellen und zusammen mit den Standardperspektiven verwenden.
Sie können jetzt Initiativen, Zielsetzungen und KPIs mit dieser benutzerdefinierten Perspektive verknüpfen. Sie verknüpfen eine Initiative und eine Zielsetzung mit einer Perspektive, wenn Sie die Initiative oder die Zielsetzung erstellen oder bearbeiten. Weitere Informationen finden Sie unter Initiativen erstellen und Zielsetzungen erstellen. Sie verknüpfen einen KPI mit einer Perspektive, wenn Sie die Details des KPIs bearbeiten. Weitere Informationen finden Sie unter Mit KPI-Details arbeiten.
Ein KPI stellt das Ergebnis einer Geschäftskennzahl (Beispiel: Produktumsatz oder Betriebskosten) dar, die für ein Ziel dieser Kennzahl ausgewertet wurde.
Sie können KPIs dazu verwenden, den Fortschritt der Zielsetzungen und Initiativen zu bewerten, die Stufen der Unternehmensstrategie darstellen.
Sie können die KPIs erstellen, die Sie benötigen:
Innerhalb einer Scorecard. Damit können Sie KPIs erstellen, während Sie die Scorecard erstellen oder bearbeiten.
Außerhalb einer Scorecard. Damit können Sie KPIs erstellen, bevor Sie eine Scorecard erstellen oder bearbeiten.
Informationen zu KPIs und wie diese erstellt werden, finden Sie unter KPIs und KPI-Überwachungslisten verwenden.
Ziele sind die erforderlichen oder gewünschten Ergebnisse, aus denen die Unternehmensstrategie besteht.
Sie können ein Ziel für Folgendes erstellen:
Eine gesamte Organisation (Beispiel: Oracle Corporation)
Eine Abteilung (Beispiel: Vertriebsabteilung)
Wenn Sie ein Ziel erstellen, weisen Sie ihm einen oder mehrere KPIs zu, mit denen der Fortschritt und die Performance des Ziels gemessen werden sollen. Beispiel: Sie können den Fortschritt und die Performance eines Ziels namens "Verbesserte Kundenzufriedenheit" messen, indem Sie die folgenden KPIs zuweisen:
Durchschnittliche Kundenzufriedenheit - Umfragepunktzahl
Anzahl Kundenbeschwerden - KPIs
Weitere Informationen zu KPIs finden Sie unter KPIs und KPI-Überwachungslisten verwenden.
Innerhalb einer Scorecard erstellen Sie außerdem die Initiativen, die zum Erreichen der Ziele erforderlich sind. Zusätzliche Informationen zu Initiativen finden Sie unter Was sind Initiativen?.
Die von Ihnen erstellten Zielsetzungen werden hierarchisch im Strategiebereich angezeigt Das Stammziel stellt die Entity dar, für die Sie das Scorecarding ausführen (also die gesamte Organisation oder eine Abteilung). Die zum Bewerten der Performance von Zielen zugewiesenen KPIs werden im Strategiebereich unter den Zielen angezeigt.
Im Strategiebereich wird außerdem der Status von Zielen und KPIs mit den entsprechenden Farben und Symbolen angezeigt, die für Testzuordnungen angegeben wurden. Zusätzliche Informationen zu Testzuordnungen finden Sie unter Testzuordnungen für Scorecards festlegen.
Hinweis:
Verwenden Sie beim Erstellen von Zielsetzungen wenn möglich durch KPIs messbare Unterziele, um Ergebnisse zu überwachen. Auf diese Weise werden etwaige Korrekturmaßnahmen inkrementell, wiederholbar und erreichbarer. Beispiel: Die Zielsetzung "Finanzielle Ergebnisse verbessern" kann die Unterziele "Absatz erhöhen", "Kosten reduzieren", "Mitarbeitereffektivität erhöhen" und "Vorgänge verschlanken" enthalten.Verwenden Sie zugehörige Dokumente, um unterstützende Informationen für die Zielsetzung, Initiative usw. bereitzustellen.
Weitere Informationen zum Erstellen von Zielsetzungen finden Sie unter Zielsetzungen erstellen.
Sie können ein oder mehrere Zielsetzungen erstellen.
Die erstellten Ziele müssen mithilfe von KPIs messbar und strategisch relevant sein.
Zusätzliche Informationen zu Zielsetzungen finden Sie unter Was sind Zielsetzungen?.
Wenn Sie eine Zielsetzung oder eine Initiative erstellen, müssen Sie die Analytics für die Zielsetzung oder die Initiative angeben, indem Sie den Bereich "Analytics" ausfüllen
Im Fensterbereich "Analyse" können Sie die verschiedenen Parameter für eine Zielsetzung oder Initiative angeben.
Initiativen sind zeitspezifische Aufgaben oder Projekte, die zum Erreichen einer Zielsetzung erforderlich sind.
Sie können Initiativen, die Objekte unterstützten, als Meilensteine verwenden, da sie den Fortschritt in Bezug auf die strategischen Ziele widerspiegeln. Beispiel: Um eine Zielsetzung mit der Bezeichnung "Kundenzufriedenheit" zu implementieren, müssen Sie folgende Initiativen erstellen:
Online-Feedback-Forum erstellen
Formularantwort-Team
Eine Initiative unterstützt in der Regel mehrere Zielsetzungen.
Beim Erstellen einer Initiative weisen Sie dieser KPIs zu, mit denen der Fortschritt gemessen wird. Weitere Informationen zu KPIs finden Sie unter KPIs und KPI-Überwachungslisten verwenden.
Die von Ihnen erstellen Initiativen werden im Bereich "Initiativen" hierarchisch angezeigt Die Root-Initiative repräsentiert alle Initiativen, die von Ihnen zum Erreichen von Zielsetzungen und Zielen implementiert werden. Die einer Initiative zugewiesenen KPIs werden unterhalb der Initiative im Bereich "Initiativen" angezeigt.
Außerdem werden im Bereich "Initiativen" die Status von Initiativen und KPIs mit den entsprechenden Farben und Symbolen angezeigt, die für Testzuordnungen angegeben wurden. In Testzuordnungen für Scorecards festlegen finden Sie zusätzliche Informationen zu Testzuordnungen.
Weitere Informationen zum Erstellen von Initiativen finden Sie unter Initiativen erstellen.
Sie können eine oder mehrere Initiativen erstellen.
Die erstellten Initiativen müssen mit KPIs messbar und strategisch relevant sein.
Zusätzliche Informationen zu Initiativen finden Sie unter Was sind Initiativen?.
Sie können eine Nachricht an den Geschäftseigentümer eines Scorecard-Objekts senden.
Der Geschäftseigentümer ist die Person, die für die Verwaltung und Verbesserung des Geschäftswertes und der Performance eines Scorecard-Objekts verantwortlich ist. (Der Geschäftseigentümer kann, muss aber nicht, mit der Person identisch sein, die die Scorecard oder den KPI erstellt.) Sie geben den Geschäftseigentümer eines Objekts an, wenn Sie das Objekt erstellen.
Verwenden Sie die Schaltfläche oder Menüoption Eigentümer kontaktieren, um den Geschäftseigentümer zu kontaktieren. Diese Schaltfläche steht an vielen Stellen der Scorecard zur Verfügung, beispielsweise in der Symbolleiste der meisten Registerkarten, darunter der Registerkarte "Zieldetails" des Scorecard-Editors.
Oracle BI EE verwendet einen Agent und die vom Geschäftseigentümer in der Registerkarte "Übermittlungsoptionen" im Dialogfeld "Mein Account" angegebenen Übermittlungseinheiten und -profile, um festzustellen, an welche Art von Empfänger die Nachricht übermittelt werden soll (Beispiele: E-Mail-Adresse, Telefon oder Pager).
Mit Kommentaren können Benutzer Initiativen, Zielsetzungen oder KPIs diskutieren.
Die Zusammenarbeit unter den Benutzern ist unerlässlich, um gemeinsame Entscheidungen zu treffen und die aufgestellten und gewünschten Ergebnisse zu erreichen. Mit Kommentaren (auch als Anmerkungen bezeichnet) können Sie Änderungen in der Performance und im Fortschritt einer Initiative, einer Zielsetzung oder eines KPI für spezifische Mengen von Dimensionswerten (also für einen spezifischen Point-of-View) diskutieren.
Hinweis:
Bevor Sie mit Kommentaren arbeiten können, muss der Administrator diese Funktion aktivieren. Weitere Informationen finden Sie unter Configuring the Repository for Oracle Scorecard and Strategy Management in Metadata Repository Builder's Guide for Oracle Business Intelligence Enterprise Edition.Sie können Kommentare an vielen Stellen in einer Scorecard anzeigen, hinzufügen und auf diese antworten. Beispiel: Sie können einen Kommentar direkt zu einer Zielsetzung im Scorecard-Editor: Registerkarte "Zieldetails" hinzufügen. Sie können auch einen Kommentar zu einer Zielsetzung in der Registerkarte "Diagramm" einer Ansicht, einer Smart-Überwachungsliste und einer Perspektive hinzufügen, in der sie referenziert wird. KPI-Anmerkungen können Sie nicht löschen.
Ein Kommentar ist mit folgenden Elementen verknüpft:
Einer Initiative, einem Ziel oder einem KPI, mit dem der Fortschritt einer Initiative oder eines Ziels gemessen wird.
Wenn eine Initiative, eine Zielsetzung oder ein KPI, mit dem ein Kommentar verknüpft ist, an einer anderen Stelle der Scorecard referenziert wird und der angezeigte Point-of-View mit dem des Kommentars übereinstimmt, wird ein Indikator für den Kommentar wie folgt angezeigt:
In einer Überwachungsliste wird ein blaues Dreieck in der Zeile angezeigt, die die Initiative, die Zielsetzung oder den KPI enthält.
In einem Knoten in der Registerkarte "Diagramm" einer Ansicht wird in der oberen rechten Ecke des Knotens die Schaltfläche Kommentar angezeigt.
Einer bestimmten Spalte.
Ein Kommentar ist in der Regel mit der Spalte "Status" einer Zielsetzung, einer Initiative oder eines KPIs verknüpft, es sei denn, der Kommentar wird zu einer anderen Spalte wie "Trend" oder "Varianz" hinzugefügt (nur bei KPIs).
Einem speziellen Point of View.
Kommentare werden anhand der Werte im Bereich "Point-of-View" im Scorecard-Editor gefiltert, die derzeit für das angezeigte Objekt gültig sind. Aus diesem Grund kann der Kommentar für "Umsatz - Östliche Region" anders als der Kommentar für "Umsatz - Westliche Region" sein. (Weitere Informationen finden Sie unter Info zum Bereich "Point-of-View".)
Alle Dimensions-Pinnings für den KPI.
Kommentare werden durch alle gültigen Dimensions-Pinnings gefiltert (für einen KPI, eine Scorecard, ein Scorecard-Diagramm, einen Dashboard-Prompt oder eine KPI-Überwachungsliste).
Hinweis:
Verwenden Sie Anmerkungen und Überschreibungen, um die Mitarbeiterkollaboration, die Teilnahme und Verantwortung zu stärken und um das erneute Auftreten von erkannten Mängeln zu verhindern.Weitere Informationen zum Arbeiten mit Kommentaren finden Sie unter Mit Kommentaren arbeiten.
Mit Kommentaren können Elemente in einer Scorecard ergänzt werden.
Sie können an zahlreichen Stellen in einer Scorecard mit Kommentaren arbeiten, einschließlich:
Fensterbereich "Kollaboration" der Registerkarte "Initiativendetails", Registerkarte "Zielsetzungsdetails" und Registerkarte "KPI-Details" des Scorecard-Editors.
Weitere Informationen finden Sie unter Im Bereich "Kollaboration" mit Kommentaren arbeiten.
Watchlists
Weitere Informationen finden Sie unter Mit Kommentaren in Überwachungslisten arbeiten.
Registerkarte "Diagramm" einer Ansicht.
Weitere Informationen finden Sie unter In der Registerkarte "Diagramm" einer Ansicht mit Kommentaren arbeiten.
Hinweis:
Bevor Sie einer Initiative oder einem Ziel Kommentare hinzufügen können, muss der Initiative oder dem Ziel mindestens ein KPI zugewiesen sein.Denken Sie bei der Arbeit mit Kommentaren daran, dass ein Kommentar mit einem speziellen Point of View verknüpft ist. Zusätzliche Informationen zu Point of View finden Sie unter Info zum Bereich "Point-of-View".
Zusätzliche Informationen zu Kommentaren finden Sie unter Informationen zu Kommentaren.
Im Fensterbereich "Kollaboration" können Kommentare hinzugefügt und bearbeitet werden.
Sie können im Fensterbereich "Kollaboration" in der Registerkarte "Initiativendetails", "Zielsetzungsdetails" und "KPI-Details" des Scorecard-Editors Kommentare für die betreffende Initiative, die betreffende Zielsetzung oder den betreffenden KPI anzeigen, hinzufügen oder beantworten.
So arbeiten Sie im Bereich "Kollaboration" mit Kommentaren:
In einer Überwachungsliste können Sie Kommentare für Initiativen, Zielsetzungen und KPIs anzeigen, hinzufügen und beantworten, die in der Überwachungsliste angezeigt werden.
So arbeiten Sie mit Kommentaren in einer Überwachungsliste:
Öffnen oder bearbeiten Sie die Scorecard. Weitere Informationen finden Sie unter Scorecards öffnen oder bearbeiten.
Öffnen Sie das Objekt, in dem Sie mit Kommentaren arbeiten möchten, und navigieren Sie zum entsprechenden Bereich oder zur entsprechenden Registerkarte. Unter Scorecard-Objekte öffnen finden Sie weitere Informationen zum Öffnen eines Objekts.
Stellen Sie sicher, dass die im Point of View-Bereich angezeigten Werte den gewünschten Kontext für den Kommentar widerspiegeln. (Beispiel: Sie möchten einen KPI-Status für die Region "Ost" kommentieren.)
So fügen Sie einen neuen Kommentar hinzu:
Klicken Sie in der Überwachungsliste mit der rechten Maustaste auf die Statuszelle, der Sie den Kommentar hinzufügen möchten, und wählen Kommentar hinzufügen. Das Dialogfeld "Kommentar hinzufügen" wird angezeigt.
Füllen Sie das Dialogfeld "Kommentar hinzufügen" aus, und klicken Sie auf OK.
Um mit den Kommentaren zu arbeiten, die einem Objekt zuvor hinzugefügt wurden, zeigen Sie mit dem Mauszeiger auf das Blaue Dreieck oben rechts in der Zelle in der Statusspalte oder bei einem KPI in einer der Spalten.
Das Statusfenster wird angezeigt. In diesem Fenster können Sie Folgendes ausführen:
die zuvor hinzugefügten Kommentare lesen.
das Dialogfeld "Neuer Kommentar" anzeigen, um einen neuen Kommentar hinzuzufügen, indem Sie auf Neuer Kommentar klicken.
das Dialogfeld "Antworten" anzeigen, um einen Kommentar zu beantworten, indem Sie auf den Link Antworten klicken.
Das Fenster so pinnen, dass es geöffnet bleibt, indem Sie auf die Schaltfläche Pin klicken.
In der Registerkarte "Diagramm" einer Ansicht können Sie Kommentare für die in der Ansicht angezeigten Zielsetzungen und KPIs anzeigen, hinzufügen und beantworten.
Beispiel: Sie können in der Registerkarte "Diagramm" der Registerkarte "Strategiebaum" mit Kommentaren arbeiten.
Hinweis:
Sie können auf dieselbe Weise mit Kommentaren arbeiten, wenn eine Ansicht als Diagramm in einem Dashboard angezeigt wird.So arbeiten Sie in der Registerkarte "Diagramm" einer Ansicht mit Kommentaren:
Öffnen oder bearbeiten Sie die Scorecard. Weitere Informationen finden Sie unter Scorecards öffnen oder bearbeiten.
Öffnen Sie die Ansicht, in der Sie mit Kommentaren arbeiten möchten, und navigieren Sie zur Registerkarte "Diagramm". Unter Scorecard-Objekte öffnen finden Sie weitere Informationen zum Öffnen eines Objekts.
Stellen Sie sicher, dass die im Point of View-Bereich angezeigten Werte den gewünschten Kontext für den Kommentar widerspiegeln. (Beispiel: Sie möchten einen KPI-Status für die Region "Ost" kommentieren.)
So fügen Sie einen neuen Kommentar hinzu:
Klicken Sie rechts neben dem Knoten, dem Sie den Kommentar hinzufügen möchten, auf die Schaltfläche Optionen, und wählen Sie im Menü "Knotenoptionen" die Option Kommentar hinzufügen Das Dialogfeld "Neuer Kommentar" wird angezeigt.
Füllen Sie das Dialogfeld "Kommentar hinzufügen" aus, und klicken Sie auf OK.
Um mit den Kommentaren zu arbeiten, die einem Objekt zuvor hinzugefügt wurden, zeigen Sie mit dem Mauszeiger auf die Schaltfläche Kommentar oben rechts im Knoten.
Das Statusfenster wird mit allen Kommentaren für die Initiative, das Ziel oder den KPI angezeigt. In diesem Fenster können Sie Folgendes ausführen:
die zuvor hinzugefügten Kommentare lesen.
das Dialogfeld "Neuer Kommentar" anzeigen, um einen neuen Kommentar hinzuzufügen, indem Sie auf Neuer Kommentar klicken.
das Dialogfeld "Antworten" anzeigen, um einen Kommentar zu beantworten, indem Sie auf den Link Antworten klicken.
Das Fenster so pinnen, dass es geöffnet bleibt, indem Sie auf die Schaltfläche Pin klicken.
Mit Performancebewertungen von Initiativen oder Zielsetzungen erhalten Sie einen Gesamteindruck der Initiativen- und Zielsetzungsfamilie.
Oracle Business Intelligence bewertet die Performance einer Initiative oder eines Ziels durch Aggregation der Bewertungen der untergeordneten Elemente. Im Prozess wird Folgendes verwendet:
Die definierten Scorecard-Testzuordnungen. Weitere Informationen finden Sie unter Info zu Testzuordnungen.
Testformeln (wie Gewichtet oder Best Case), die allen Zielen und Initiativen zugewiesen werden. Die folgenden Testformeln sind verfügbar:
Worst Case: Gibt an, dass der Status des untergeordneten KPIs oder Ziels mit der schlechtesten Performance verwendet werden soll.
Best Case: Gibt an, dass der Status des untergeordneten KPIs oder Ziels mit der besten Performance verwendet werden soll.
Häufigste (Worst Case): Gibt an, dass der Status des untergeordneten KPIs oder Ziels mit der schlechtesten Performance verwendet werden soll, wenn die Hälfte der untergeordneten KPIs und Ziele eine hohe Performance und die andere Hälfte eine niedrige Performance aufweist.
Häufigste (Best Case): Gibt an, dass der Status des untergeordneten KPIs oder Ziels mit der besten Performance verwendet werden soll, wenn die Hälfte der untergeordneten KPIs und Ziele eine hohe Performance und die andere Hälfte eine niedrige Performance aufweist.
Gewichtet: Gibt an, dass ein gewichteter Durchschnitt basierend auf den Gewichtungen verwendet werden soll, die Sie den untergeordneten KPIs und Zielen zugewiesen haben. Weitere Informationen finden Sie unter Untergeordneten Zielsetzungen, Initiativen und KPIs Gewichte zuweisen.
Wenn ein untergeordneter KPI keine Daten enthält, wird er in der Aggregation nicht berücksichtigt. Stattdessen wird sein Gewicht auf die anderen KPIs und Ziele verteilt.
Sie weisen Testformeln zu, wenn Sie ein Ziel oder eine Initiative erstellen. Weitere Informationen zum Erstellen von Zielsetzungen oder Initiativen finden Sie unter Zielsetzungen erstellen oder Initiativen erstellen.
Gewichtungen, die Sie untergeordneten Initiativen, Zielen und KPIs zuweisen (allerdings nur, wenn die Testregel des übergeordneten Elements auf Gewichtet gesetzt ist), um zu identifizieren, inwieweit jedes untergeordnete Element zur Gesamtperformance des übergeordneten Elements beiträgt. Weitere Informationen finden Sie unter Untergeordneten Zielsetzungen, Initiativen und KPIs Gewichte zuweisen.
Beispiele für Performancebewertungen finden Sie unter Beispiel für die Bestimmung der Performancebewertung für ein Ziel, das auf untergeordneten Zielen basiert und Beispiel für die Bestimmung der Performancebewertung für ein Ziel, das auf einem untergeordneten KPI basiert.
Testzuordnungen sind die Bewertungsschwellenwerte und Testbereiche, mit denen Oracle Business Intelligence die Performance von Zielen und Initiativen bewertet.
Mit diesen Bewertungsschwellenwerten und Testbereichen führt Oracle Business Intelligence Folgendes aus:
Bestimmung des Status und der Bewertung eines Ziels oder einer Initiative basierend auf der Aggregation der Bewertungen der untergeordneten Elemente.
Hinweis:
Wenn die Testformel eines Ziels oder einer Initiative "Best Case", "Worst Case", "Häufigste (Worst Case)" oder "Häufigste (Best Case)" lautet, ist die Bewertung einer der definierten Bewertungsschwellenwerte (Beispiel: 0, 33 oder 66). Wenn die Testformel "Gewichtet" lautet, wird die Bewertung basierend auf den Gewichtungen berechnet, die den untergeordneten Elementen zugewiesen sind.
Zuordnung der KPI-Bewertungen von KPIs, mit denen der Fortschritt von Initiativen und Zielen gemessen wird, zu Scorecard-Bewertungen, sodass mit diesen die Performance der Ziele oder Initiativen gemessen werden kann.
In der Abbildung wird ein Beispiel für Bewertungsschwellenwerte in speziellen Bewertungsbereichen dargestellt. Die Testbereiche sind wie folgt definiert:
67 bis 100 fällt in den Testbereich OK
34 bis 66 fällt in den Testbereich Warnung
0 bis 33 fällt in den Testbereich Kritisch
Weitere Informationen zur Performancebewertung von Initiativen und Zielsetzungen finden Sie in Bewertung der Initiativen- oder Zielperformance.
In Testzuordnungen für Scorecards festlegen wird beschrieben, wie Testzuordnungen definiert werden.
Mit untergeordneten Zielen kann eine Performancebewertung berechnet werden.
Folgendes gilt für ein Ziel mit dem Namen "Finanzergebnisse verbessern":
Die Testregel lautet "Worst Case".
Die Testzuordnungen, die für die Scorecard definiert wurden, die das Ziel enthält, sind mit denen in Info zu Testzuordnungen identisch.
Die folgenden zwei untergeordneten Ziele sind vorhanden:
"Umsatz erhöhen" mit Status "Kritisch" und Punktzahl 0.
"Kosten reduzieren" mit Status "Warnung" und Punktzahl 50.
In diesem Fall wäre die Performancebewertung des Ziels "Finanzergebnisse verbessern" der Status und die Punktzahl des untergeordneten Elements mit dem schlechtesten Status und der schlechtesten Punktzahl, also "Umsatz erhöhen" mit dem Scorecard-Status "Kritisch" und der Punktzahl 0.
Mit untergeordneten KPIs können Sie die Performance testen.
Folgendes gilt für ein Ziel mit dem Namen "Zufriedenheit der Aktionäre verbessern":
Die Testformel lautet "Best Case".
Die Testzuordnungen, die für die Scorecard definiert wurden, die das Ziel enthält, sind mit denen in der Abbildung identisch.
Das Ziel hat den untergeordneten KPI "Umsatz-KPI" mit dem Scorecard-Status "OK" und der Punktzahl 66.
Beachten Sie, dass "Umsatz-KPI" den KPI-Status "4 Sterne" und die Punktzahl 80 basierend auf den folgenden KPI-Schwellenwerten und Bewertungen hat, die in der Abbildung angezeigt werden:
Beim Hinzufügen von "Umsatz-KPI" zum Ziel "Zufriedenheit der Aktionäre verbessern" ordnet Oracle Business Intelligence die KPI-Punktzahl zu einer Scorecard-Punktzahl zu, sodass damit die Performance des Ziels gemessen werden kann. Da die KPI-Punktzahl von 80 in den Scorecard-Testbereich von 66 bis 100 fällt, wird sie einer Scorecard-Punktzahl von 66 und dem Status "OK" zugeordnet.
In diesem Fall wäre die Performancebewertung des Ziels "Zufriedenheit der Aktionäre verbessern" der Status und die Punktzahl des untergeordneten Elements mit dem besten Status und der besten Punktzahl, also "Umsatz-KPI" (in diesem Fall das einzige untergeordnete Element) mit dem Scorecard-Status "OK" und der Punktzahl 66.
In der Registerkarte "Testzuordnungen" des Dialogfeldes "Einstellungen" können Sie die Testzuordnungen für eine Scorecard definieren.
Weitere Informationen zur Performancebewertung von Initiativen und Zielsetzungen finden Sie in Bewertung der Initiativen- oder Zielperformance.
Sie können den untergeordneten Zielsetzungen, Initiativen und KPIs einer Zielsetzung oder einer Initiative Gewichte zuweisen, um anzugeben, inwieweit sich diese auf die Leistung der übergeordneten Zielsetzung auswirken.
Damit Sie untergeordneten Zielsetzungen, Initiativen und KPIs Gewichte zuweisen können, muss die Beurteilungsregel für die übergeordnete Zielsetzung oder die übergeordnete Initiative auf Gewichtet gesetzt werden.
Weitere Informationen zur Performance von Initiativen und Zielsetzungen finden Sie in Bewertung der Initiativen- oder Zielperformance.
Sie können die Statusoptionen von Initiativen, Zielen oder KPIs, mit denen die Performance von Initiativen und Zielen gemessen wird, außer Kraft setzen.
Um einen Status außer Kraft zu setzen, müssen Sie der Geschäftseigentümer der Initiative, des Ziels oder des KPIs sein. Sie können eine Überschreibung auch abbrechen.
Hinweis:
Bevor Sie mit Statusüberschreibungen arbeiten können, muss der Administrator dieses Feature aktivieren. Weitere Informationen finden Sie unter Configuring the Repository for Oracle Scorecard and Strategy Management in Metadata Repository Builder's Guide for Oracle Business Intelligence Enterprise Edition.Sie können an zahlreichen Stellen in einer Scorecard mit Statusüberschreibungen arbeiten. Beispiel: Sie können eine Statusüberschreibung auf ein Ziel in der Registerkarte "Zieldetails" des Scorecard-Editors anwenden. Sie können eine Statusüberschreibung auch für eine Zielsetzung in der Registerkarte "Diagramm" einer Ansicht, einer Smart-Überwachungsliste und einer Perspektive anwenden, in der sie referenziert wird.
Eine Statusüberschreibung ist mit Folgendem verknüpft:
Einer Initiative, einem Ziel oder einem KPI, mit dem der Fortschritt einer Initiative oder eines Ziels gemessen wird.
Wenn eine Initiative, ein Ziel oder ein KPI, mit der bzw. dem eine Statusüberschreibung verknüpft ist, an einer anderen Stelle in einer Scorecard referenziert wird und der angezeigte Point of View mit dem der Statusüberschreibung übereinstimmt, wird ein Indikator für die Statusüberschreibung (ein rotes Sternchen (*)) wie folgt angezeigt:
In einer Überwachungsliste wird er rechts neben dem Statussymbol in der Zeile angezeigt, die die Initiative, die Zielsetzung oder den KPI enthält.
In einem Knoten in der Ansichtsregisterkarte "Diagramm" wird der Indikator rechts neben dem Statussymbol unten links im Knoten angezeigt.
Der Statusspalte eines Ziels, einer Initiative oder eines KPIs.
Einem speziellen Point of View.
Statusüberschreibungen werden durch die Werte im Point of View-Bereich im Scorecard-Editor gefiltert, die derzeit für das angezeigte Objekt gelten. Daher kann die Statusüberschreibung für den Umsatz der Region "Ost" anders lauten als die Statusüberschreibung für den Umsatz der Region "West". (Zusätzliche Informationen zu Point of View finden Sie unter Info zum Bereich "Point-of-View".)
Alle Dimensions-Pinnings für den KPI.
Statusüberschreibungen werden durch alle anderen geltenden Dimensions-Pinnings gefiltert (für einen KPI, eine Scorecard, ein Scorecard-Diagramm, einen Dashboard-Prompt oder eine KPI-Überwachungsliste).
Weitere Informationen zum Arbeiten mit Statusüberschreibungen finden Sie unter Mit Statusüberschreibungen arbeiten.
Sie können einen Status in bestimmten Bereich überschreiben.
Sie können an zahlreichen Stellen in einer Scorecard mit Statusüberschreibungen arbeiten, einschließlich:
Watchlists
Weitere Informationen finden Sie unter Mit Kommentaren in Überwachungslisten arbeiten
Registerkarte "Diagramm" einer Ansicht.
Weitere Informationen finden Sie unter Mit Statusüberschreibungen in der Registerkarte "Diagramm" einer Ansicht arbeiten
Denken Sie bei der Arbeit mit Statusüberschreibungen daran, dass eine Statusüberschreibung mit einem speziellen Point of View verknüpft ist. Weitere Informationen finden Sie unter Info zum Bereich "Point-of-View".
Tipp:
Bevor Sie einen Status außer Kraft setzen, müssen Sie sicherstellen, dass der Geschäftseigentümer für den KPI, die Initiative oder die Zielsetzung festgelegt wurde. Weitere Informationen zum Hinzufügen eines Geschäftseigentümers zu einem KPI finden Sie unter KPIs erstellen.Weitere Informationen zu Statusüberschreibungen finden Sie in Statusüberschreibungen.
Durch Beibehaltung von Statusüberschreibungen wird sichergestellt, dass sie ordnungsgemäß angewendet werden.
In einer Überwachungsliste können Sie Statusüberschreibungen und Abbrüche der Überschreibungen anzeigen, die vorher angewendet wurden, und neue Überschreibungen oder Abbrüche von Überschreibungen für die Initiativen oder Zielsetzungen und KPIs in der Überwachungsliste anwenden.
So arbeiten Sie mit Statusüberschreibungen in einer Überwachungsliste:
Öffnen oder bearbeiten Sie die Scorecard. Weitere Informationen finden Sie unter Scorecards öffnen oder bearbeiten.
Öffnen Sie das Objekt, in dem Sie mit Statusüberschreibungen arbeiten möchten, und navigieren Sie zum entsprechenden Bereich oder zur entsprechenden Registerkarte. Unter Scorecard-Objekte öffnen finden Sie weitere Informationen zum Öffnen eines Objekts.
Stellen Sie sicher, dass die im Point of View-Bereich angezeigten Werte den gewünschten Kontext für die Statusüberschreibung widerspiegeln. (Beispiel: Sie möchten den Status eines KPIs für die Region "Ost" außer Kraft setzen.)
So können Sie einen Status außer Kraft setzen oder eine Überschreibung abbrechen:
Klicken Sie in der Überwachungsliste mit der rechten Maustaste auf die Zelle Status, in der Sie den Status überschreiben oder eine Überschreibung abbrechen möchten, und wählen Sie Status außer kraft setzen. Das Dialogfeld "Status außer Kraft setzen" wird angezeigt.
Füllen Sie das Dialogfeld "Status außer Kraft setzen" aus, und klicken Sie auf OK.
Um zuvor auf ein Objekt angewendete Statusüberschreibungen oder Überschreibungsabbrüche anzuzeigen, zeigen Sie mit dem Mauszeiger auf das rote Sternchen rechts neben dem Statussymbol.
Das Statusfenster wird angezeigt. In diesem Fenster können Sie Folgendes ausführen:
Zuvor angewendete Statusüberschreibungen oder Überschreibungsabbrüche anzeigen.
Das Dialogfeld "Status außer Kraft setzen" anzeigen, um eine neue Überschreibung anzuwenden oder eine Überschreibung zu löschen, indem Sie auf Neue Überschreibung klicken.
Das Fenster so pinnen, dass es geöffnet bleibt, indem Sie auf die Schaltfläche Pin klicken.
Statusüberschreibungen können überlappend dargestellt werden, um sicherzustellen, dass ein Status ungeachtet des ursprünglichen Status angezeigt wird.
Sie können in der Registerkarte "Diagramm" einer Ansicht Statusüberschreibungen und Überschreibungsabbrüche anzeigen sowie neue Überschreibungen und Überschreibungsabbrüche für die in der Ansicht angezeigten Zielsetzungen und KPIs anwenden. Beispiel: Sie können in der Registerkarte "Diagramm" der Registerkarte "Strategiebaum" mit Statusüberschreibungen arbeiten.
So arbeiten Sie in der Registerkarte "Diagramm" einer Ansicht mit Statusüberschreibungen:
Öffnen oder bearbeiten Sie die Scorecard. Weitere Informationen finden Sie unter Scorecards öffnen oder bearbeiten.
Öffnen Sie die Ansicht, in der Sie mit Statusüberschreibungen arbeiten möchten, und navigieren Sie zur Registerkarte "Diagramm". Unter Scorecard-Objekte öffnen finden Sie weitere Informationen zum Öffnen eines Objekts.
Stellen Sie sicher, dass die im Point of View-Bereich angezeigten Werte den gewünschten Kontext für die Statusüberschreibung widerspiegeln. (Beispiel: Sie möchten den Status eines KPIs für die Region "Ost" außer Kraft setzen.)
So wenden Sie eine neue Statusüberschreibung an:
Klicken Sie auf die Schaltfläche Optionen rechts neben dem Knoten, dessen Status Sie außer Kraft setzen möchten, und wählen Sie Status außer Kraft setzen aus dem Menü "Knotenoptionen" aus. Das Dialogfeld "Status außer Kraft setzen" wird angezeigt.
Füllen Sie das Dialogfeld "Status außer Kraft setzen" aus, und klicken Sie auf OK.
Um zuvor auf ein Objekt angewendete Statusüberschreibungen anzuzeigen, zeigen Sie mit dem Mauszeiger auf das rote Sternchen rechts neben dem Statussymbol.
Das Statusfenster wird angezeigt. In diesem Fenster können Sie Folgendes ausführen:
Zuvor angewendete Statusüberschreibungen anzeigen.
Das Dialogfeld "Status außer Kraft setzen" anzeigen, um eine neue Überschreibung anzuwenden, indem Sie auf Neue Überschreibung klicken.
Das Fenster so pinnen, dass es geöffnet bleibt, indem Sie auf die Schaltfläche Pin klicken.
In einem Strategiebaum werden eine Zielsetzung und ihre unterstützenden untergeordneten Zielsetzungen und KPIs hierarchisch angezeigt.
Ein Strategiebaum enthält darüber hinaus zusätzliche Informationen über die Zielsetzung, wie Geschäftseigentümer und zugehörige Dokumente.
Mithilfe eines Strategiebaums können Sie in folgenden Elementen navigieren:
In der Strategie für eine ganze Scorecard (das Root-Ziel), beispielsweise für das Unternehmen ABC.
In der Strategie für eine einzelne Zielsetzung, beispielsweise "Reaktionszeit für Support reduzieren".
Es gibt zwei Arten von Diagrammen für einen Strategiebaum:
Strategiebaumdiagramm Weitere Informationen finden Sie unter Strategiebaumdiagramm.
Beitragsraddiagramm der Strategie. Weitere Informationen finden Sie unter Beitragsraddiagramme für Strategien.
Weitere Informationen zum Erstellen von Strategiebäumen finden Sie unter Strategiebäume erstellen.
Mit einem Strategiebaumdiagramm können Sie eine Zielsetzung und deren unterstützende untergeordnete Zielsetzungen und KPIs hierarchisch in einem Baumdiagramm anzeigen.
Ein Strategiebaumdiagramm enthält die folgenden Komponenten:
Das Baumdiagramm — Besteht aus Knoten, die eine Zielsetzung und die unterstützenden Zielsetzungen und KPIs darstellen. Jeder Knoten zeigt den Status der Zielsetzung oder des KPI an, indem das Symbol und die Farbe angezeigt werden, die den Testbereich darstellen. In einem KPI-Knoten werden außerdem der Ist-Wert des KPIs und die prozentuale Abweichung vom Ziel angezeigt.
Vogelperspektive — Zeigt einen Überblick des Baumdiagramms an.
Die Abbildung zeigt ein Beispiel für ein Strategiebaumdiagramm.
Sie verwenden ein Beitragsraddiagramm einer Strategie, um eine Zielsetzung und die zugehörigen untergeordneten Zielsetzungen und KPIs hierarchisch in einem kreisförmigen Diagramm anzuzeigen, das als Beitragsraddiagramm einer Strategie bezeichnet wird.
Mit dem Beitragsraddiagramm einer Strategie kann der Beitrag (oder die Auswirkung) einer bestimmten Zielsetzung oder eines bestimmten KPI auf die übergeordnete Zielsetzung auf einfache Weise dargestellt werden. Er enthält die folgenden Komponenten:
Strategiebeitragsrad – Besteht aus einem mittleren Kreis (oder Fokusknoten), der die Ausgangszielsetzung des Diagramms darstellt. Es ist von konzentrischen Kreisen umgeben, die in Sektoren unterteilt sind, Jeder Sektor ist ein Knoten, der eine untergeordnete Zielsetzung oder einen untergeordneten KPI darstellt.
Die Größe eines Sektors wird durch die Gewichtung bestimmt, die der dargestellten Zielsetzung oder dem dargestellten KPI in der gewichteten Beurteilungsregel des übergeordneten Elements zugewiesen wurde. Weitere Informationen zur Zuweisung von Gewichtungen finden Sie in Untergeordneten Zielsetzungen, Initiativen und KPIs Gewichte zuweisen. Wenn das übergeordnete Element keine gewichtete Beurteilungsregel hat, haben die untergeordneten Sektoren eines übergeordneten Elements alle dieselbe Größe.
Bereich "Information" – Zeigt die folgenden Informationen über den aktuellen Knoten an:
Das Statussymbol und entweder die Bewertung (bei einer Zielsetzung) oder die Istwerte und den Varianzprozentsatz (bei einem KPI).
Der Status der untergeordneten Objekte
Die Gewichtung, die der gewichteten Testregel des übergeordneten Objekts zugewiesen ist
Fokuspfad – Besteht aus einer Gruppe mit kleinen Kreisen, die den Knoten in der Mitte des Strategiebeitragsdiagramms und eventuelle Vorgänger darstellen, die in dem Diagramm enthalten sind. In jedem Kreis wird die Statusfarbe des entsprechenden Knotens angezeigt.
Die Abbildung zeigt ein Beispiel für ein Strategiebeitragsraddiagramm für die Zielsetzung "Improve Financial Results". Die untergeordnete Zielsetzung "Reduce Cost" ist hervorgehoben.
In einem Strategiebaum werden eine Zielsetzung und ihre unterstützenden untergeordneten Zielsetzungen und KPIs hierarchisch angezeigt.
Sie können einen Strategiebaum für eine ganze Scorecard oder für eine bestimmte Zielsetzung erstellen. Gehen Sie hierzu wie folgt vor:
Im Bearbeitungsmodus können Sie einen Strategiebaum für eine ganze Scorecard und für bestimmte Zielsetzungen erstellen und speichern.
Im Anzeigemodus können Sie einen vorübergehenden, schreibgeschützten Strategiebaum nur für bestimmte Ziele erstellen. Dieser Strategiebaum kann nicht gespeichert werden.
Weitere Informationen zu den Bearbeitungs- und Ansichtsmodi finden Sie unter Bearbeitungs- und Ansichtsmodus im Scorecard-Editor verwenden.
In einer Strategiekarte wird gezeigt, wie die für eine Scorecard definierten Ziele und die KPIs, mit denen ihr Fortschritt gemessen wird, durch Perspektiven ausgerichtet sind.
Außerdem werden in einer Strategiekarte Ursache-/Wirkungsbeziehungen zwischen Zielen und anderen Zielen oder KPIs mit Verbindungslinien angegeben. Sie erstellen Ursache-/Wirkungsbeziehungen, wenn Sie ein Ziel erstellen (oder bearbeiten) (siehe Zielsetzungen erstellen) oder wenn Sie mit KPI-Details arbeiten (siehe Mit KPI-Details arbeiten). Sie können auch Ursache-/Wirkungsbeziehungen in einer Strategiekarte erstellen.
Die Abbildung zeigt ein Beispiel für eine Strategiekarte.
Sie können mehrere Strategiekarten erstellen, um die Strategie verschiedener Bereiche der Organisation darzustellen.
Strategiekarten können nur im Bearbeitungsmodus erstellt werden. Weitere Informationen zu den Bearbeitungs- und Ansichtsmodi finden Sie unter Bearbeitungs- und Ansichtsmodus im Scorecard-Editor verwenden.
Zusätzliche Informationen zum Erstellen von Strategiekarten finden Sie unter Strategiekarten erstellen.
Hinweis:
Stellen Sie sicher, dass die zugehörigen Zielsetzungen und KPIs miteinander verknüpft sind, und identifizieren Sie Ursache-/Wirkungsbeziehungen. Prüfen Sie die Beziehungen regelmäßig, um Bereiche zu bestimmen, die möglicherweise verbessert werden müssen, um die Zusammenarbeit und Kommunikation zu stärken, und sich dadurch auf vorhandene Zielsetzungen und KPIs auswirken.In einer Strategiekarte wird gezeigt, wie die für eine Scorecard definierten Ziele und die KPIs, mit denen ihr Fortschritt gemessen wird, durch Perspektiven ausgerichtet sind.
Mit Strategiekarten können Benutzer sehen, wie sich die aktuellen Ergebnisse zu den Zielsetzungen verhalten.
Wenn das Ziel oder der KPI an einer speziellen Perspektive ausgerichtet ist, legen Sie das Element an einer beliebigen Position im Diagramm ab. Es wird automatisch im Abschnitt für die Perspektive angezeigt, mit der das Ziel oder der KPI verknüpft ist.
Sie verknüpfen ein Ziel oder einen KPI mit einer Perspektive, wenn Sie das Ziel oder den KPI erstellen (oder bearbeiten). Weitere Informationen finden Sie unter Zielsetzungen erstellen. Zusätzliche Informationen zu Perspektiven finden Sie unter Was sind Perspektiven?.
Wenn das Ziel oder der KPI nicht an einer Perspektive ausgerichtet ist, legen Sie das Element im Abschnitt für die Perspektive ab, mit der das Ziel oder der KPI verknüpft werden soll. Beachten Sie, dass die Perspektive dadurch nicht permanent diesem Ziel oder KPI zugewiesen wird.
Um eine Ursache-/Wirkungsbeziehung hinzuzufügen, klicken Sie in der Symbolleiste der Registerkarte "Strategiekarte" auf die Schaltfläche Kausale Verbindung zwischen zwei Zielen zeichnen, wählen einen der Knoten und dann den zweiten Knoten aus. Eine Verbindungslinie zwischen den Knoten wird angezeigt.
Um einen Knoten aus der Karte zu löschen, klicken Sie mit der rechten Maustaste auf den Knoten und wählen Aus Diagramm entfernen aus.
Verschieben Sie den Mauszeiger auf die Schaltfläche Kommentar in der oberen rechten eines Knotens, um das Statusfenster anzuzeigen, in dem Sie die zuvor hinzugefügten Kommentare lesen, einen weiteren Kommentar hinzufügen oder auf einen Kommentar antworten können.
Klicken Sie auf die Schaltfläche Optionen rechts neben dem Knoten, zu dem Sie einen Kommentar hinzufügen möchten, und wählen Sie die Option Kommentar hinzufügen aus dem Menü "Knotenoptionen" aus. Das Dialogfeld "Neuer Kommentar" wird anzeigt, in dem Sie einen Kommentar hinzufügen oder zuvor hinzugefügte Kommentare lesen können.
Weitere Informationen finden Sie unter Informationen zu Kommentaren und Mit Kommentaren arbeiten.
Zeigen Sie mit dem Mauszeiger auf den roten Stern (falls vorhanden) in einem Knoten, um das Statusfenster anzuzeigen, in dem Sie die zuvor angewandten Außerkraftsetzungen anzeigen oder einen weiteren Status außer Kraft setzen können.
Klicken Sie auf die Schaltfläche Optionen rechts neben dem Knoten, dessen Status Sie außer Kraft setzen möchten, und wählen Sie Status außer Kraft setzen aus dem Menü "Knotenoptionen" aus. Das Dialogfeld "Status außer Kraft setzen" wird angezeigt, in dem Sie einen weiteren Status außer Kraft setzen oder die zuvor angewandten Außerkraftsetzungen anzeigen können. Weitere Informationen finden Sie unter Statusüberschreibungen und Mit Statusüberschreibungen arbeiten.
Mit einer Ursachen-/Wirkungszuordnung können Sie die Ursachen-/Wirkungsbeziehungen eines im Bereich "Strategie" aufgeführten Ziels oder KPIs darstellen (Beachten Sie, dass es sich bei Ursachen-/Wirkungszuordnungen um Diagramme handelt, die in Scorecards verwendet werden und nicht mit den in Ansichten zur Anzeige in Dashboards hinzufügen beschriebenen Zuordnungsansichten verbunden sind).
Die Abbildung zeigt ein Beispiel für eine Ursachen-/Wirkungszuordnung für die Zielsetzung "Improve Financial Results".
Ursachen-/Wirkungszuordnungen werden für folgende Elemente erstellt:
Eine Zielsetzung, wenn Sie bei deren Erstellung und Bearbeitung Folgendes identifizieren:
Andere Zielsetzungen oder KPIs, die sich auf die Zielsetzung auswirken oder diese unterstützen (Ursachen)
Andere Zielsetzungen oder KPIs, auf die sich auf diese Zielsetzung auswirkt oder die sie unterstützt (Wirkungen)
Weitere Informationen finden Sie unter Zielsetzungen erstellen.
Einen KPI, wenn Sie mit KPI-Details arbeiten.
Andere Zielsetzungen oder KPIs, die sich auf den KPI auswirken oder diesen unterstützen (Ursachen)
Andere Zielsetzungen oder KPIs, auf die sich dieser KPI auswirkt oder die er unterstützt (Wirkungen)
(Weitere Informationen finden Sie unter Mit KPI-Details arbeiten.
Eine Ursachen-/Wirkungszuordnung gibt darüber hinaus mithilfe von Symbolen die Proportionalität von Ursachen-/Wirkungsbeziehungen an (d. h. ob Änderungen der Leistung oder des Werts in der Ursachen-/Wirkungsbeziehung direkt proportional (direkt) oder umgekehrt proportional (inverse) sind), sowie die Stärke (stark, eingeschränkt oder schwach) dieser Beziehungen.
Durch eine Ursachen-/Wirkungszuordnung können Sie die Implikationen zukünftiger strategischer Änderungen besser verstehen.
Eine Ursachen-/Wirkungszuordnung kann im Bearbeitungs- oder Anzeigemodus erstellt werden:
Im Bearbeitungsmodus können Sie eine Ursachen-/Wirkungszuordnung erstellen und speichern.
Im Ansichtsmodus können Sie temporäre, schreibgeschützte Ursachen-/Wirkungszuordnungen erstellen. Diese können jedoch nicht gespeichert werden.
Weitere Informationen zu den Bearbeitungs- und Ansichtsmodi finden Sie unter Bearbeitungs- und Ansichtsmodus im Scorecard-Editor verwenden.
Hinweis:
Erstellen Sie Ursache-/Wirkungslinks, um Betriebsmetriken und Abhängigkeiten automatisch anzuzeigen.Zusätzliche Informationen zum Erstellen von Ursachen-/Wirkungszuordnungen finden Sie unter Ursachen-/Wirkungszuordnungen erstellen.
Sie können für alle im Bereich "Strategie" aufgeführten Zielsetzungen und KPIs Ursachen-/Wirkungszuordnungen erstellen.
Zusätzliche Informationen zu Ursachen-/Wirkungszuordnungen finden Sie unter Was sind Ursachen-/Wirkungszuordnungen?.
Watchlists sind Tabellen, in denen Scorecard-Objekte (d.h. Initiativen, Zielsetzungen und KPIs) aufgeführt werden, die sich auf einen bestimmten Aspekt einer Scorecard beziehen und für einen bestimmten Zweck gruppiert sind.
Einige Überwachungslisten sind Komponenten von Scorecard-Objekten. Dies umfasst die folgenden Überwachungslisten:
Initiativen- und KPI-Überwachungslisten — Führen die untergeordneten Initiativen und KPIs auf, die zur Auswertung der Performance einer Initiative verwendet werden.
Diese Watchlist wird im Fensterbereich "Analytics" der Registerkarte "Initiativendetails" angezeigt.
Zielsetzungen- und KPI-Überwachungsliste — Führt die untergeordneten Zielsetzungen und KPIs auf, die zur Auswertung der Performance einer Zielsetzung verwendet oder in einer Ansicht angezeigt werden (d.h. Ursache-/Wirkungszuordnung, benutzerdefinierte Ansicht, Strategiebaum oder Strategiekarte).
Diese Überwachungsliste wird in folgenden Registerkarten angezeigt:
Fensterbereich "Analytics" der Registerkarte "Zielsetzungsdetails" im Scorecard-Editor
Registerkarte "Details" der Registerkarte "Ursachen-/Wirkungszuordnung"
Registerkarte "Details" der Registerkarte "Benutzerdefinierte Ansicht"
Registerkarte "Details" der Registerkarte "Strategiekarte"
Registerkarte "Details" der Registerkarte "Strategiebaum"
Zielsetzungen-, Initiativen- und KPI-Überwachungsliste — Führt die Initiativen, Zielsetzungen und KPIs auf, die mit einer Perspektive verknüpft sind.
Diese Watchlist wird in der Registerkarte "Perspektive" des Scorecard-Editors angezeigt.
Andere Überwachungslisten, die Sie für einen bestimmten Zweck erstellen. Dies umfasst die folgenden Überwachungslisten:
KPI-Überwachungsliste — Führt die KPIs auf, deren Performance Sie überwachen möchten.
Diese Watchlist wird in der Registerkarte "Performance" des KPI-Watchlisteditors angezeigt.
Weitere Informationen zu KPI-Watchlists finden Sie unter Was sind KPI-Überwachungslisten?.
Smart-Überwachungsliste — Führt die Initiativen, Zielsetzungen und KPIs innerhalb einer Scorecard auf, die die von Ihnen angegebenen Kriterien erfüllen.
Diese Watchlist wird in der Registerkarte "Smart-Watchlist" des Scorecard-Editors angezeigt.
Weitere Informationen zu Smart-Watchlists finden Sie unter Was sind Smart-Überwachungslisten?.
Aufgliederungsüberwachungsliste — Führt die untergeordneten oder Nachkommeninitiativen bzw. -zielsetzungen und KPIs auf, die zur Auswertung der Performance einer Initiative oder Zielsetzung verwendet werden.
Diese Watchlist wird in der Registerkarte "Aufgliederung" des Scorecard-Editors angezeigt.
Eine Überwachungsliste enthält Spalten, die die Scorecard-Objekte (wie Status, % Varianz usw.) und Komponenten (wie Ansicht oder Zusammenfassung) beschreiben, mit denen Sie diese Objekte anzeigen und verwalten können.
Beispiel: Sie können eine Watchlist für "Zielsetzungen und KPIs" mit zwei Zielsetzungen erstellen ("% Early Shipped" und "Fulfillment Days"), mit denen die Performance einer Zielsetzung namens "Enhance Customer Satisfaction" bewertet wird.
Mit der Registerkarte "Watchliststile" des Dialogfeldes "Scorecard-Einstellungen" können Sie Watchlists anpassen, die in Scorecards, Zielsetzungen, Initiativen, Perspektiven, Smart-Watchlists, benutzerdefinierten Ansichten, Strategiebaumansichten, Strategiekarten und Ursache-/Wirkungszuordnungen verwendet werden.
Für jede Watchlist in einer Scorecard können Sie Watchliststile anpassen, die Spaltenreihenfolge ändern, Spalten ein- oder ausblenden und die Spaltenlabels auf den folgenden Ebenen ändern:
Scorecard: Gilt für alle Watchlists für die Scorecard, die nicht über eigene individuelle Stile oder Spaltenanpassungen verfügen.
Individuelle Watchlist: Gilt für eine individuelle Watchlist. Der Stil für die individuelle Watchlist setzt den Stil auf Scorecard-Ebene außer Kraft.
Wenn keine Watchliststile festgelegt sind, wird der Standardstil verwendet.
Sie können die Watchlists mit den folgenden Formatoptionen anpassen:
Schriftartname: Sie müssen den Schriftartnamen manuell eingeben. Verwenden Sie einen Schriftartnamen, der von einem in Ihrer Umgebung verwendeten Webbrowser unterstützt wird.
Fett: Ja, Nein oder Standard
Kursiv: Ja, Nein oder Standard
Rahmenstil
Rahmenfarbe
Schriftfarbe
Hintergrundfarbe
Sie können die oben genannten Formate für einzelne Zelltypen (Zeile und Spalte) unabhängig festlegen und unterschiedliche Stile auf alternative Zeilen der Watchlist anwenden.
Sie können Stile aus einer Zelle kopieren und in eine andere einfügen und den Stil einer Zelle mit einem Klick auf die ganze Zeile anwenden. Außerdem können Sie die Stile für die Headerzeile und die markierte (angeklickte) Zeile festlegen.
So passen Sie Watchlists an:
Eine KPI-Überwachungsliste ist eine Sammlung von KPIs, deren Performance Sie überwachen möchten.
Sie können die KPI-Überwachungslisten erstellen, die Sie benötigen:
Innerhalb einer Scorecard. Sie erstellen eine KPI-Überwachungsliste in einer Scorecard, um den Fortschritt der Zielsetzungen und Initiativen zu überwachen und zu untersuchen. In einer Scorecard erstellte KPI-Überwachungslisten werden als Teil der Scorecard gespeichert. Weitere Informationen finden Sie unter Was sind Smart-Überwachungslisten?.
Außerhalb einer Scorecard. Damit können Sie eine KPI-Überwachungsliste erstellen, bevor Sie eine Scorecard erstellen oder bearbeiten. Außerhalb einer Scorecard erstellte KPI-Überwachungslisten werden als eigenständige Objekte im Oracle BI-Darstellungskatalog gespeichert.
Informationen zu KPI-Watchlists und wie diese erstellt werden, finden Sie unter KPIs und KPI-Überwachungslisten verwenden.
Wenn Sie Initiativen und Zielsetzungen erstellen, können Sie diesen KPIs zuweisen, um ihren Fortschritt und ihre Performance zu messen.
Sie können mit diesen KPIs in einer Scorecard arbeiten, indem Sie die Registerkarte "KPI-Details" des Scorecard-Editors verwenden.
Insbesondere können Sie:
Allgemeine KPI-Einstellungen und ein Diagramm anzeigen, das tatsächliche Werte und Zielwerte darstellt.
Die für den KPI definierte Beschriftung, Beschreibung und den dafür definierten Geschäftseigentümer überschreiben.
Dimensionen pinnen. Weitere Informationen zu KPI-Dimensionen und Dimensions-Pinning finden Sie in Was sind Dimensionen und gepinnte Dimensionswerte?.
Dokumente anzeigen, die zusätzliche Informationen zum KPI bereitstellen.
Aktionen ausführen, die mit dem KPI verknüpft sind.
Den KPI mit einer Perspektive verknüpfen.
Einen Indikatortyp angeben (Beispiel: "Führend"), um anzugeben, ob die Performance des KPIs andere KPIs vorantreibt, oder ob sie von der Performance anderer KPIs bzw. anderer Daten oder Prozesse beeinflusst wird.
Kommentare anzeigen, hinzufügen oder auf diese antworten.
Initiativen und KPIs (für einen im Bereich "Initiativen aufgeführten KPI) oder Zielsetzungen und KPIs (für einen im Bereich "Strategie) aufgeführten KPI identifizieren, die die Ursache für den KPI sind oder sich auf diesen auswirken.
So arbeiten Sie mit KPI-Details:
Eine Smart-Überwachungsliste ist eine Ansicht in eine bestimmte Scorecard basierend auf Kriterien, die Sie angeben.
Beispiel: Eine Smart-Überwachungsliste könnte die Top zehn KPIs in einer Scorecard basierend auf der besten Performance oder alle Zielsetzungen, Initiativen und KPIs in einer Scorecard anzeigen, die einem bestimmten Geschäftseigentümer gehören.
Die Abbildung zeigt ein Beispiel für eine Smart-Watchlist für die Zielsetzung "Improve Financial Results" und alle untergeordneten Elemente.
Eine Smart-Überwachungsliste besteht aus folgenden Komponenten:
Fensterbereich Filter - Dieser Fensterbereich wird in Form eines Steuerelementbereichs bzw. als Textzusammenfassung angezeigt oder wird ausgeblendet, je nach Einstellung der Komponente Anzeige der Filterkriterien im Dialogfeld "Smart-Watchlisteigenschaften". Bei der Anzeige als:
"Steuerelementbereich" enthält er Registerkarten, mit denen Sie die Kriterien angeben können, die zur Filterung der Smart-Überwachungsliste verwendet werden sollen: Sie können nach Objektbeziehungen, Objekttypen, Perspektivenverknüpfungen, Performance und Geschäftseigentümerzuweisungen filtern.
"Textzusammenfassung" wird eine schreibgeschützte Textzusammenfassung der aktuellen Filterkriterien angezeigt.
Smart-Überwachungsliste — Führt die Initiativen, Zielsetzungen und KPIs innerhalb einer Scorecard auf, die den Kriterien entsprechen, die Sie im Fensterbereich "Filter" angegeben haben.
Symbolleiste der Smart-Überwachungsliste — Enthält Schaltflächen, mit denen Sie die Smart-Überwachungsliste speichern und Smart-Überwachungslisteneigenschaften angeben können, beispielsweise wie der Fensterbereich "Filter" angezeigt werden soll (d.h. als Steuerelementbereich, als schreibgeschützte Textzusammenfassung oder ausgeblendet).
Sie können Smart-Überwachungslisten nur im Bearbeitungsmodus erstellen.
Im Ansichtsmodus können Sie eine Smart-Überwachungsliste anzeigen. Wenn die Smart-Überwachungsliste so gespeichert wurde, dass der Fensterbereich "Filter" als Steuerelementbereich angezeigt wird, können Sie Filterkriterien angeben, mit denen die Anzeige in der Smart-Überwachungsliste dynamisch geändert wird.
Weitere Informationen finden Sie unter Bearbeitungs- und Ansichtsmodus im Scorecard-Editor verwenden.
Hinweis:
Erstellen Sie Smart-Überwachungslisten für die richtige Ausrichtung der Performancetreiber (Zielsetzungen und Initiativen) an den entsprechenden Geschäftseigentümern und zum Unterstützen der gemeinsamen Entscheidungsfindung unter Stakeholdern, um das Vorantreiben der Zieleinstellung zu fördern, damit die aufgestellten und gewünschten Ergebnisse erreicht werden.Sie können Smart-Überwachungslisten auch zu Dashboards hinzufügen. Wenn die Smart-Überwachungsliste so gespeichert wurde, dass der Fensterbereich "Filter" als Steuerelementbereich angezeigt wird, können Endbenutzer Filterkriterien angeben, mit denen die Anzeige in der Smart-Überwachungsliste dynamisch geändert werden kann.
Weitere Informationen finden Sie unter Smart-Watchlists erstellen.
Eine Smart-Überwachungsliste ist eine Ansicht in eine bestimmte Scorecard basierend auf Kriterien, die Sie angeben.
Smart-Watchlists warnen Benutzer bei wichtigen Datenänderungen.
In einer benutzerdefinierten Ansicht können Sie eine angepasste Ansicht der Geschäfts- und Strategiedaten anzeigen.
Beispiel: Sie können Informationen zu Zielen und KPIs auf einem beliebig wählbaren Hintergrundbild, wie dem Unternehmenslogo, darstellen.
Benutzerdefinierte Ansichten können nur im Bearbeitungsmodus erstellt werden. Weitere Informationen finden Sie unter Bearbeitungs- und Ansichtsmodus im Scorecard-Editor verwenden.
Weitere Informationen finden Sie unter Benutzerdefinierte Ansichten erstellen.
Scorecards können benutzerdefinierte Ansichten enthalten, um die Präsentation von Datenanalysen zu ändern.
Sie können eine Ansicht für eine Scorecard erstellen, die für Ihre Zielgruppe angepasst ist.
Beim Öffnen von Scorecard-Objekten stehen verschiedene Optionen zur Verfügung.
So öffnen Sie ein Scorecard-Objekt:
Registerkarte "Ursache-/Wirkungszuordnung"
Registerkarte "Benutzerdefinierte Ansicht"
Registerkarte "Strategiekarte"
Registerkarte "Strategiebaum"
Registerkarte "KPI-Watchlist"
Registerkarte "Smart-Watchlist"
Registerkarte "Mission"
Registerkarte "Vision"
Bereich "Strategie" oder im Bereich "Initiativen. Die Registerkarte "KPI-Details" wird angezeigt.
Katalogbereich für Scorecard. Die Registerkarte "KPI" wird angezeigt.
Sie können Scorecard-Objekte im Scorecard-Editor bearbeiten
Scorecard-Objekte können auch auf der Seite "Katalog" bearbeitet werden Weitere Informationen finden Sie unter Objekte im Oracle BI-Darstellungskatalog verwalten.
Sie können Scorecard-Objekte im Scorecard-Editor löschen.
Scorecard-Objekte können auch auf der Seite "Katalog" gelöscht werden Weitere Informationen finden Sie unter Objekte im Oracle BI-Darstellungskatalog verwalten.
Achtung:
Bevor Sie eine Initiative löschen, stellen Sie sicher, dass diese abgeschlossen wurde oder nicht mehr zum Erreichen einer Zielsetzung benötigt wird. Überprüfen Sie vor dem Löschen einer Zielsetzung alle untergeordneten oder anderen Zielsetzungen, mit denen sie verknüpft ist, um sicherzustellen, dass das Löschen keine nachteiligen Auswirkungen auf diese Zielsetzungen hat.Bestimmte Typen von Scorecard-Objekten können zu Dashboards hinzugefügt werden.
Sie können die folgenden Scorecard-Objekte zu Dashboards hinzufügen:
Ursachen-/Wirkungszuordnungen Siehe Was sind Ursachen-/Wirkungszuordnungen?
Benutzerdefinierte Ansichten Siehe Was sind benutzerdefinierte Ansichten?
Strategiekarten Siehe Was sind Strategiekarten?
Strategiebäume Siehe Was sind Strategiebäume?
KPI-Watchlists Siehe Was sind KPI-Überwachungslisten?
Smart-Watchlists Siehe Was sind Smart-Überwachungslisten?
Hinweis:
Betten Sie Scorecard-Visualisierungen (Beispiel: Smart-Überwachungslisten oder Ursache-/Wirkungszuordnungen) zur Unterstützung der interaktiven Analyse in Dashboards ein.Weitere Informationen finden Sie unter Content zu Dashboards hinzufügen.
Informationen zur Fehlerbehebung finden Sie in verschiedenen Quellen.
Beim Beheben von Problemen mit Oracle Scorecard und Strategiemanagement sind die folgenden Informationen möglicherweise hilfreich:
Weitere Informationen zum Logging finden Sie unter Probleme in Oracle Business Intelligence diagnostizieren und lösen in System Administrator's Guide for Oracle Business Intelligence Enterprise Edition.
Wenn die Features zum Hinzufügen von Kommentaren und Überschreiben von Status nicht aktiviert sind, wird auf Configuring the Repository for Oracle Scorecard and Strategy Management in Metadata Repository Builder's Guide for Oracle Business Intelligence Enterprise Edition verwiesen.
Für Probleme beim Erstellen von Scorecard-Objekten oder beim Zugriff auf diese wird auf die Informationen zu Berechtigungen unter Objekte im Oracle BI-Darstellungskatalog verwalten und Presentation Services-Berechtigungen verwalten in Security Guide for Oracle Business Intelligence Enterprise Edition verwiesen.