10 コネクタ・ライフサイクルの管理
コネクタ・ライフサイクルの管理には、コネクタのインストール、構成およびクローニングが含まれます。コネクタのインストールと構成が正常に終了した後で、コネクタ・ライフサイクルにおいて、コネクタ・オブジェクト定義のアップグレードやエクスポートを行うことができます。
この章では、コネクタ・ライフサイクル管理(LCM)機能について説明します。この章の構成は、次のとおりです。
10.1 コネクタのライフサイクル
コネクタのライフサイクルには、デプロイメント、カスタマイズ、クローニング、アップグレード、アンインストールなどのステージがあります。
Oracle Identity Governanceには、組織内の各種のITベース・リソースとの統合を可能にする様々なソリューションが用意されています。Oracle Identity Governanceと、ユーザー・データを格納および使用するリソースとの統合に推奨されるソリューションは、Oracle Identity Governanceコネクタです。コネクタにより、Oracle Identity Governanceと特定のリソースまたはターゲット・システムとの間におけるユーザー・データの交換が可能になります。
Oracle Identity Governanceサーバーはコネクタを使用し、ターゲット・システムに対する操作を実行します。Oracleでは、一般的な企業リソース用のコネクタを用意しています。ユーザーは、独自のリソース用のカスタム・コネクタを開発できます。
コネクタは、次のアーティファクトで構成されています。
-
コネクタ・コードが格納されたバイナリ(JARおよびDLLファイル)
-
Oracle Identity Governanceで定義されているオブジェクト(ITリソース、リソース・オブジェクト、プロビジョニング・プロセスとプロセス・タスク、プロセス・フォームと子フォーム、アダプタとアダプタ・タスク、参照定義、リコンシリエーション・ルール、スケジュール済タスクなど)のデータで構成されたXMLファイル
-
アダプタがターゲット・システムに対するアクションを実行できるようにする統合ライブラリ
一部のターゲット・システムでは、ターゲット・システムとの通信またはターゲット・システムでの特定の機能を実行するためにサード・パーティ製の統合ライブラリが必要になることがあります。
関連項目:
コネクタおよびコネクタ・オブジェクトの概念は、Oracle Identity Governanceコネクタ・コンセプトを参照してください
コネクタのライフサイクルには次のステージがあります。
-
デプロイメント
コネクタは、Oracle Identity System Administrationの拡張管理セクションで「コネクタの管理」メニューをクリックすることによってインストールできます。
デプロイメント・プロシージャを完了するには、コネクタ・ファイルおよび外部コード・ファイルをOracle Identity Governanceとターゲット・システムのホスト・コンピュータ上のコピー先ディレクトリにコピーすることが必要になる場合があります。他のいくつかのコネクタ、特にアイデンティティ・コネクタには、ローカルおよびリモートのコネクタ・サーバーが必要です。
Oracle Identity Governanceは、コネクタを管理するためにコネクタLCMを備え、コネクタのインストールにコネクタ・インストーラ(CI)を使用します。
コネクタ・インストーラを使用したコネクタのインストールは、デプロイメント・マネージャを使用したインストールとは異なります。デプロイメント・マネージャには、コネクタを構成するオブジェクトの定義をインポートするための別の方法がありますが、コネクタLCMの機能はデプロイメント・マネージャよりも広範囲で充実しているため、コネクタLCMを使用してインポートした方がコネクタをより適切に管理できます。そのため、Oracle Identity Manager 11gベースのコネクタのインストールや管理については、コネクタのインストール機能を使用する方法をお薦めします。
関連項目:
-
Oracle Identity Governanceとターゲット・システムのホスト・コンピュータ上のコピー先ディレクトリへのコネクタ・ファイルおよび外部コード・ファイルのコピーの詳細は、Oracle Identity Governanceコネクタのドキュメントを参照してください。コネクタのドキュメントは、次のURLにあるOracle Webサイトから入手可能です。
https://docs.oracle.com/middleware/oig-connectors-12213/index.html
-
アイデンティティ・コネクタ・フレームワークおよびそれを使用してアイデンティティ・コネクタを作成する方法の詳細は、Oracle Identity Governanceのためのアプリケーションの開発とカスタマイズのアイデンティティ・コネクタ・フレームワークの理解に関する項を参照してください。
-
Identity Self Serviceでの新しいアプリケーション組込み機能を使用したICFのインストールの詳細は、Oracle Identity Governanceでのセルフ・サービス・タスクの実行のアプリケーションの組込みの管理に関する項に関する項を参照してください。
-
-
カスタマイズ
デプロイメントの後、コネクタのデフォルト構成で対処されていないビジネス要件を満たすようにコネクタをカスタマイズできます。たとえば、ターゲット・システムを使用したリコンシリエーションおよびプロビジョニング用の新しい属性を追加します。このタイプの機能拡張の場合は、リソース・オブジェクト、プロセス定義、プロセス・フォームなど、複数のコネクタ・オブジェクトで変更を行う必要があります。コネクタ・オブジェクトで必要となる変更の詳細は、コネクタのドキュメントを参照してください。
-
クローニング
ターゲット・システムの複数のインストールがある場合があります。複数のインスタンスが含まれるターゲット・システムがあり、データが同じか、共有されているか、またはレプリケートされている場合(Microsoft ExchangeまたはActive Directoryコネクタでの場合のように)、コネクタのクローニングは必要ありません。インスタンス用に複数のITリソースを作成する必要があります。ターゲットは単一のリソース・オブジェクトとして機能します。
ターゲット・システムに様々なインストール、スキーマまたはデータが含まれる場合(内部ユーザー用のLDAPサーバーと、外部の契約者、コンシューマ用の別のLDAPなど)、コネクタをクローニングする必要があります。コネクタは2つの別個のターゲットとして機能します。
コネクタ属性が異なるというシナリオもあり得ます。この場合、新しいコネクタを作成するかわりに、元のコネクタのXMLを使用して既存のコネクタをクローニングできます。拡張管理のコネクタのクローニング機能を使用して、一連のコネクタ・オブジェクトのコピーを自動的に生成できます。
-
アップグレード
コネクタの新しいリリースで導入された機能を利用するために、オラクル社がリリースしたパッチ・セットを適用することによって、コネクタをアップグレードできます。一般的には、コネクタの新しいリリースにアップグレードする際には、単純な変更(JARファイルのアップグレードなど)から、コネクタの一部として出荷されたアダプタ・タスクのほとんどに影響するような変更まで、様々な処理が必要になります。コネクタのアップグレード機能を使用して、コネクタをアップグレードできます。
ノート:
コネクタをアップグレードしても、コネクタでの既存のカスタマイズは保持されます。
-
アンインストール
ノート:
コネクタのアンインストールは、本番環境ではなく開発環境で実行されます。
コネクタの使用を停止すると、このアクションはシステム統合テスト、ユーザー承認テスト、ステージングなどの追加の環境にも影響し、これらの環境でもコネクタが停止されます。
不要なOracle Identity Governanceオブジェクトのないクリーンな開発環境を保つ必要があるため、使用する必要がなくなった特定のバージョンのコネクタをアンインストールします。コネクタのアンインストール・ユーティリティを使用して、コネクタおよび個々のコネクタ・オブジェクトをアンインストールできます。
ノート:
コネクタのインストール、デプロイメント・マネージャを使用したコネクタXMLファイルのインポート、コネクタのクローニング、定義、アップグレード、アンインストールなど、コネクタ・ライフサイクル管理タスクを実行するには、システム管理者ロールが必要です。
図10-1にコネクタ・ライフサイクルを示します。
10.2 変更管理の用語
コネクタの変更管理で使用される重要な用語として、オラクル社がリリースしたコネクタ、カスタム・コネクタ、ターゲット・コネクタ、構成XMLファイルおよびコネクタXMLファイルがあります。
この章では、次の用語が使用されています。
-
オラクル社がリリースしたコネクタは、オラクル社によってリリースされたコネクタを指します。
-
カスタム・リリースまたはカスタム・コネクタは、ユーザーが開発したコネクタ、およびオラクル社がリリースしたコネクタをユーザーがなんらかの方法でカスタマイズまたは再構成したものを指します。
-
ソース・リリースまたはソース・コネクタは、別(つまり、新しい)リリースにアップグレードする、既存のリリースのコネクタを指します。たとえば、SAP User Managementコネクタをリリース9.1.2からリリース9.1.2.1にアップグレードする場合は、リリース9.1.2がソース・リリースになります。
-
ターゲット・リリースまたはターゲット・コネクタは、ソース・リリースのアップグレード先となるリリースを指します。前述の例で、SAP User Managementリリース9.1.2.1がターゲット・リリースになります。
ノート:
前述の用語のいくつかを組み合せて、説明中のコネクタのタイプを短縮して表すこともあります。たとえば、カスタム・ソース・リリースとは、ユーザーが作成、カスタマイズまたは再構成したコネクタで、ターゲット・リリースにアップグレードしようとしているものを指します。
-
構成XMLファイルには、コネクタのインストール機能によるコネクタのインストール中に使用される情報が格納されています。オラクル社がリリースしたコネクタの場合、構成XMLファイルはデプロイメント・パッケージに含まれています。カスタム開発のコネクタの場合、個々のコネクタ・オブジェクトをステージング(テスト)サーバー上で開発してから、本番サーバーにコネクタをデプロイすることがあります。このようなケースで、コネクタのインストール機能を使用して本番サーバーにコネクタをインストールする場合は、コネクタの構成XMLファイルを作成できます。
関連項目:
コネクタのインストール機能の詳細は、「コネクタのインストール」を参照してください。
-
コネクタXMLファイルには、コネクタを構成する個々のオブジェクトの定義が格納されています。デプロイメント・マネージャによりOracle Identity GovernanceにXMLファイルがインポートされると、これらのオブジェクト定義を使用して、Oracle Identity Governanceデータベースにコネクタ・オブジェクトが作成されます。Oracle Identity GovernanceへのXMLファイルのインポート方法は、コネクタのタイプにより異なります。
-
オラクル社がリリースしたコネクタに、コネクタのインストール機能との互換性がある場合、コネクタのインストール機能を使用するとコネクタXMLファイルが自動的にインポートされます。この機能では、暗黙的にデプロイメント・マネージャが呼び出されて、コネクタXMLファイルがインポートされます。
-
オラクル社がリリースしたコネクタに、コネクタのインストール機能との互換性がない場合、デプロイメント・マネージャを使用してXMLファイルをインポートします。
-
カスタマ・コネクタの場合、デプロイメント・マネージャを使用して、ステージング・サーバーで作成したオブジェクトの定義を最初にエクスポートします。この処理による出力はコネクタXMLファイルです。次に、そのファイルを本番サーバーにインポートできます。または、コネクタの完全なデプロイメント・パッケージ(構成XMLファイルを含む)を作成する場合は、コネクタのインストール機能を使用してコネクタをインストールできます。この機能では、暗黙的にデプロイメント・マネージャが呼び出されて、ファイルがインポートされます。
関連項目:
デプロイメント・マネージャを使用したコネクタ・オブジェクトの定義のエクスポートの詳細は、「コネクタ・オブジェクトの定義のコネクタXML形式でのエクスポート」を参照してください
-
10.3 コネクタの詳細の表示
コネクタを検索すると、検索結果表にコネクタに関連する様々な情報が表示され、このような情報をライフサイクル管理操作で使用できます。
コネクタの詳細を表示するには:
ノート:
Oracle Identity Governanceのこのリリースでは、コネクタの定義、クローニング、アップグレード、アンインストールなどのコネクタ・ライフサイクル管理機能が導入されています。これらすべての機能について、完全なコネクタDM-XMLがデータベース内に存在する必要があり、これがすべてのコネクタ・ライフサイクル管理アクティビティのソースになります。
Oracle Identity Governanceを以前のリリースからアップグレードするとき、コネクタに対するすべてのライフサイクル管理操作が実行できるように、コネクタを定義する必要があります。コネクタを定義しないと、インストール済コネクタの検索やアップグレード、コネクタのクローニングおよびコネクタのアンインストールを行うことができません。コネクタの定義の詳細は、「Oracle Identity Governanceを使用したコネクタの定義」を参照してください。
検索結果表に、コネクタ名、リリース番号、ステータスおよびコネクタのインストール日時が表示されます。表の残りの列に表示されたアイコンを使用して、コネクタに対していずれかのライフサイクル管理操作を開始できます。
10.4 コネクタのインストール
コネクタのインストールには、コネクタ・デプロイメントの理解、ユーザー・アカウントの作成、コネクタ・インストール操作など、様々なステージが含まれます。
この項では、コネクタのデプロイメント・プロセス、インストール手順およびインストール後のステップについて説明します。
ノート:
オラクル社がリリースしたコネクタを、コネクタのインストール機能を使用してインストールできるかどうかを確認するには、コネクタ・ガイドを参照してください。
10.4.1 コネクタのデプロイメント・プロセスの理解
コネクタのデプロイメントには手動のステップと自動のステップの両方があります。コネクタのインストール操作が正常に終了すると、Oracle Identity Governanceによってコネクタ・データがサーバー・データベースに格納されます。
コネクタをインストールするには、次のタスクの一部またはすべてを実行します。
ノート:
Oracle Identity GovernanceのSYSTEM ADMINISTRATORSロールに属しているユーザーがコネクタをインストールできます。- インストール要件の確認
- ターゲット・システムの構成
- Oracle Identity Governanceサーバー上のディレクトリへのコネクタ・ファイルおよび外部コード・ファイルのコピー
- Oracle Identity Governanceの構成
- コネクタXMLファイルのインポート
- リコンシリエーションの構成。
- ポロビジョニングの構成。
- Secure Sockets Layer (SSL)の構成
これらのタスクのうち、コネクタのインストール機能で自動的に実行されるタスクは次のとおりです。
ノート:
残りのタスクは手動で実行します。手順については、コネクタのドキュメントを参照してください。
-
Oracle Identity Governanceサーバー上のディレクトリへのコネクタ・ファイルおよび外部コード・ファイルのコピー
-
コネクタXMLファイルのインポート
-
アダプタのコンパイル(プロビジョニングの構成の手順の一部)
正常なインストールの最後に、インストール済コネクタに関するデータが格納されるOracle Identity Governanceデータベース内の表に、エントリが作成されます。データベースに格納されるデータの詳細は、「Oracle Identity Governanceを使用したコネクタの定義」を参照してください。
10.4.2 コネクタのインストール
コネクタをインストールするには、コネクタ・インストール・ファイルをフェッチして格納し、すべてのコネクタ・インストール依存性が処理されていることを確認し、コネクタ・インストール操作で発生したエラーをトラブルシューティングします。
ノート:
コネクタの再インストールはサポートされていません。Oracle Identity Governanceにすでにインストールされているコネクタはインストールできません。ただし、インストール処理に失敗した場合は、コネクタを再インストールできます。
コネクタをインストールする前に、選択したディレクトリ(代替ディレクトリ)または次に示すデフォルト・コネクタ・インストール・ディレクトリにインストールするコネクタのインストール・ファイルをコピーします。
OIM_HOME/server/ConnectorDefaultDirectory
コネクタをインストールするには:
-
SYSTEM ADMINISTRATORSアカウントを使用してOracle Identity System Administrationにログインします。
-
左側のペインの「プロビジョニング構成」で、「コネクタの管理」をクリックします。「コネクタの管理」ページが表示されます。
-
「インストール」をクリックします。「コネクタのインストール」ページが表示されます。
-
「インストールするコネクタの選択」タブで、次のようにします。
-
デフォルト・ディレクトリ(
OIM_HOME/server/ConnectorDefaultDirectory)からインストールするには:-
「コネクタ・リスト」リストから、インストールするコネクタを選択します。このリストには、インストール・ファイルがデフォルト・コネクタ・インストール・ディレクトリ(
OIM_HOME/server/ConnectorDefaultDirectory)に存在するコネクタの名前およびリリース番号が表示されます。 -
「次へ」をクリックします。「履歴と依存性詳細の確認」タブが表示されます。
-
-
選択したディレクトリ(代替ディレクトリ)に保存されたインストール・ファイルからコネクタをインストールするには:
-
「代替ディレクトリ」フィールドにディレクトリのフルパスを入力します。
-
「ロード」をクリックして、「コネクタ・リスト」内のコネクタのリストを更新します。
-
「コネクタ・リスト」リストから、インストールするコネクタを選択します。
-
「次へ」をクリックします。「履歴と依存性詳細の確認」タブが表示されます。
-
-
-
「履歴と依存性詳細の確認」タブで、以前のインストール詳細と依存関係の詳細を確認できます。「インストール」をクリックします。「サマリー」タブが表示されます。
-
「サマリー」タブでは、コネクタ・インストール・タスクの進捗状況を監視できます。インストール中に次のタスクが順番に実行されます。
-
コネクタ・ライブラリの構成
-
コネクタのXMLファイルのインポート(デプロイメント・マネージャを使用)
-
アダプタのコンパイル
正常に完了したタスクには、チェックマークが表示されます。タスクが失敗すると、Xマークと失敗した理由を示すメッセージが表示されます。
失敗の理由に応じて必要な修正を行い、コネクタのインストールを再試行します。
-
コネクタのインストール手順の3つのタスクがすべて正常に終了すると、インストールの成功を示すメッセージが表示されます。また、インストール後に実行するステップのリストが表示されます。これらのステップは次のとおりです。
-
コネクタを使用するための前提条件がある場合は、それらに対処していることを確認します。
-
コネクタ用のITリソースの作成
コネクタのほとんどには、デフォルトのITリソースが付属しています。デフォルトのITリソースを使用することも、ITリソースを新規作成することもできます。ITリソースの作成の詳細は、「ITリソースの作成」を参照してください。
-
コネクタのインストール時に作成されたスケジュール済タスクの構成スケジュール済タスクの検索および構成の詳細は、「スケジューラの管理」を参照してください。
10.4.3 インストール後のステップ
コネクタのインストール操作が正常に終了したら、インストール後のステップを実行する必要があります。これらのステップには、ITリソースの追加または編集、新しいエンティティ(サンドボックス、UIフォーム、アプリケーション・インスタンスなど)の作成、およびサンドボックス公開操作が含まれます。
インストール後の構成を実行するには:
-
「コネクタのインストール」のステップ6で定義されたステップを使用して、適切な値を使用したITリソースを作成または更新します。
-
サンドボックスの作成。そのように行うには:
関連項目:
サンドボックスの詳細は、Oracle Identity Governanceのためのアプリケーションの開発とカスタマイズのサンドボックスの管理に関する項を参照してください
-
「システム管理」に移動し、右上隅で「サンドボックス」をクリックします。
-
「サンドボックスの管理」タブで「サンドボックスの作成」をクリックします。
-
「サンドボックスの作成」ダイアログ・ボックスに、サンドボックス名と説明を入力し、「保存して閉じる」をクリックします。確認ダイアログ・ボックスで「OK」をクリックします。
-
-
UIフォームの新規作成。そのように行うには:
関連項目:
フォームの詳細は、「フォームの管理」を参照してください。
-
「システム管理」ページの「プロビジョニング構成」で、「フォーム・デザイナ」をクリックします。
-
「検索結果」で「作成」をクリックします。
-
フォームを作成する必要のあるリソース・タイプを選択します。
-
フォーム名を入力して「作成」をクリックします。
-
-
アプリケーション・インスタンスの作成。そのように行うには:
関連項目:
アプリケーション・インスタンスの詳細は、「アプリケーション・インスタンスの管理」を参照してください。
-
「システム管理」ページの「プロビジョニング構成」で、「アプリケーション・インスタンス」をクリックします。
-
「検索結果」で「作成」をクリックします。
-
「属性」フォームに表示されているフィールドに適切な値を入力して、「保存」をクリックします。
-
「フォーム」ドロップダウンで、新規作成されたフォームを選択して、「適用」をクリックします。
-
アプリケーション・インスタンスを公開します。特定の組織のアプリケーション・インスタンスの公開の詳細は、「アプリケーション・インスタンスに関連付けられた組織の管理」を参照してください。
-
-
サンドボックスをエクスポートし、公開します。
サンドボックスで行った変更をすべて保管する場合は、サンドボックスをエクスポートしてください。
サンドボックスのエクスポートと公開の詳細は、Oracle Identity Governanceのためのアプリケーションの開発とカスタマイズのサンドボックスの管理に関する項を参照してください。
-
権限成果とカタログ同期化:
-
Identity System Administrationの「システム構成」で、「スケジューラ」をクリックします。
-
コネクタ参照リコンシリエーションというスケジュール済ジョブを実行します。
-
権限リストというスケジュール済ジョブを実行します。
-
カタログ同期化ジョブというスケジュール済ジョブを実行します。
-
10.5 Oracle Identity Governanceとのコネクタの定義
Oracle Identity Governanceには、インストールされたコネクタをカスタマイズまたは再構成してユーザーの要件に合せるためのオプションが提供されます。
この項では、Oracle Identity Governanceを使用してコネクタを定義するプロセスについて説明します。
10.5.1 コネクタの定義について
コネクタの定義には、オブジェクト定義を追加または編集するステップや、既存の属性名と主要なフィールドを再構成するステップが含まれます。
アップグレード、クローニング、アンインストールなどのコネクタLCM操作には、コネクタごとに、すべてのコネクタ・オブジェクトが存在するソースが必要です。コネクタのインストールにより、デプロイメント・マネージャ(DM) XMLがOracle Identity Governanceデータベースに格納されます。
通常、出荷されたコネクタをインストールしてから、次の操作のいずれかまたは両方を実行します。
-
既存のオブジェクト定義を追加または変更したり、さらにアダプタを追加するなどして、コネクタをカスタマイズします。
-
属性名およびキー・フィールドを変更するなどしてコネクタを構成または再構成します。
すべてのコネクタLCM操作の参照となるOracle Identity Governanceデータベース内のDM XMLは、カスタマイズによる変更のために更新する必要があります。Oracle Identity Governanceには、Oracle Identity Governanceデータベースに格納されているDM XMLをカスタマイズによる変更で更新するための定義機能があります。定義機能は、特定のコネクタに関連するすべてのコネクタ・オブジェクトをユーザーが追加する必要があるという点で、エクスポートに似ています。コネクタの定義による最終の結果としてXMLファイルが生成され、これがOracle Identity Governanceデータベース内で更新されます。
この時点で、カスタマイズまたは再構成したコネクタは、オラクル社がリリースしたコネクタとは異なるものになっています。オラクル社がリリースしたコネクタのコネクタXMLファイルは、カスタマイズまたは再構成したコネクタに対して無効になっている可能性があります。
Oracle Identity System Administrationの拡張管理ページで、カスタマイズまたは再構成したコネクタを定義できます。コネクタを定義することは、コネクタをOracle Identity Governanceに登録することと同じです。
ノート:
このコネクタ固有のこれらのOracle Identity Governanceアーティファクトのみを追加する必要があり、また、デフォルトのオブジェクトまたは複数のコネクタ間で共有される他のコネクタ・オブジェクトは追加しないでください。定義済XMLは、アップグレード、クローニング、アンインストールなどのライフサイクル操作のソースになります。オブジェクトが定義で使用され、複数のコネクタで共有される場合、またはデフォルトのOracle Identity Governanceオブジェクトの場合、意図しない動作になります。たとえば、Oracle Identity Governanceにデフォルトで存在する参照定義が定義の一部として追加されると、クローニング操作によりオブジェクトの不要なコピーがもう1つ作成されます。このデフォルト・オブジェクトはコネクタ固有で定義されているため、アンインストールによりOracle Identity Governanceから削除されます。このような不正な定義は、Oracle Identity Governanceの機能に影響を与えます。このため、コネクタの定義時にオブジェクトを追加する際には注意が必要です。
コネクタを定義すると、コネクタを表すレコードがOracle Identity Governanceデータベースに作成されます。このレコードがすでに存在する場合は、次の項目が更新されます。
-
コネクタの名前。たとえば、
Microsoft Active Directoryなどです。 -
コネクタのリリース番号。たとえば、
9.1.1です。 -
コネクタXML定義。
ノート:
-
コネクタXML定義は、XMLファイルの形式で定義できます。詳細は、コネクタ・ガイドで、コネクタXML形式でのコネクタ・オブジェクトの定義のエクスポートに関する説明を参照してください。このコネクタXMLファイルを使用して、別のOracle Identity Governanceインストールにコネクタをインストールするためのインストール・パッケージを構築できます。
-
コネクタの定義は、コネクタをカスタマイズするか、カスタマイズによる変更でDM XMLファイルを更新した後すぐに行うことをお薦めします。
コネクタは、コネクタのインストール機能を使用してインストールするか、またはコネクタのアップグレード機能を使用してアップグレードすると、自動的に定義されます。したがって、コネクタをインストールし、コネクタをカスタマイズすることなくクローニングする場合は、コネクタを定義する必要がありません。
コネクタは手動で定義する必要がありますが、そうしないと、新規XMLのインポートが正常に完了した場合でも、コネクタの新しいバージョン(基本的にCIH表のエントリに関連します)が反映されないことがあります。この手順は、次の場合にのみ実行してください。
-
デプロイメント・マネージャを使用してコネクタをインポートする場合
-
コネクタをカスタマイズまたは再構成する場合
ノート:
コネクタをカスタマイズまたは再構成した後、またはOracle Identity Governanceをアップグレードした後は、定義しなくても引き続き使用できます。ただし、コネクタをアップグレード、クローニングまたはアンインストールする場合は、まずコネクタを定義する必要があります。
-
Oracle Identity Governanceをアップグレードする場合。
-
カスタム・コネクタを開発している場合
10.6 Oracle Identity Governanceでのコネクタのクローニング
Oracle Identity Governanceには、既存のコネクタ定義をレプリケートするオプションがあります。レプリケートまたはクローニングされたバージョンを使用して、コネクタ定義をユーザーの要件に合うようにカスタマイズできます。コネクタをクローニングするには、コネクタXMLファイルを作成して、クローン・コネクタをインストールする操作が含まれます。
ノート:
このガイドでは、コネクタのクローニング機能という用語は、コネクタのクローニングに使用できる、Oracle Identity Self Serviceの一連のページのことを示しています。
この項では、コネクタを構成するオブジェクトのいくつかに新しい名前を設定することによって、コネクタのコピーを作成する手順について説明します。この処理により、新しいコネクタXMLファイルが生成されます。リソース・オブジェクト、プロセス定義、プロセス・フォーム、ITリソース・タイプ定義、ITリソース・インスタンス、参照定義、アダプタ、リコンシリエーション・ルールなど、新しいコネクタXMLファイル内のほとんどのコネクタ・オブジェクトの名前が新しくなります。この項では、次の項目について説明します。
10.6.1 コネクタのクローニングのガイドライン
コネクタをクローニングする際の重要なガイドラインは、コネクタがクローン機能と互換性があることを確認し、重複したオブジェクト名を使用しないことです。
ノート:
Oracle Identity Governanceには、単一のコネクタを使用して次の項目を統合するための別の機能があります。
-
特定のターゲット・システムの複数のインストールとOracle Identity Governance
-
複数のユーザー・タイプ(たとえば、従業員および契約者)に関するデータを格納し、それぞれのユーザー・タイプに異なるリソース・オブジェクトを提供するためにOracle Identity Governanceを必要とするターゲット・システム
アクセス・ポリシーを使用して特定のターゲット・システム上の様々なユーザー・タイプ用のリソース・オブジェクトを作成する方法の詳細は、コネクタ・ガイドを参照してください。
コネクタのクローニング機能を使用する際には、次のガイドラインが適用されます。
-
このユーティリティを使用してコネクタのクローンを作成するには、コネクタにコネクタのクローニング機能との互換性があることが必要です。オラクル社がリリースしたコネクタの場合、コネクタがコネクタのクローニング機能でサポートされているかどうかの詳細は、コネクタ・ガイドを参照してください。
-
コネクタ・オブジェクトの名前に対して実行される検証は、他のコネクタに属しているオブジェクトの名前には適用されません。ただし、コネクタのクローニング機能により作成されたコネクタXMLファイルをインポートする際に、オブジェクト名の重複があるとデプロイメント・マネージャによりエラーがスローされます。次に、この例を示します。
Microsoft Active Directoryコネクタに、AD USERという名前のリソース・オブジェクトが属しています。Oracle Identity Governanceデータベースに、My_ROという名前の既存のリソース・オブジェクトが定義されているとします。AD_USERリソース・オブジェクトに指定した新しい名前がMy_ROの場合、コネクタのクローニング機能では、指定した名前のリソース・オブジェクトがすでに存在することを示すエラー・メッセージは表示されません。
コネクタのクローニングでは2ステップの手順を実行します。
-
ステップ1: クローニングされるコネクタのコネクタXMLファイルの作成
ノート:
Oracle Identity Governanceでは、XMLからのコネクタのクローニングおよびインストールされたコネクタからのコネクタのクローニングという2つの異なるコネクタのクローニング方法がサポートされます。
-
ステップ2: クローン・コネクタのインストール
10.6.2 XMLファイルからのコネクタのクローニング
Oracle Identity Governanceでは、XMLファイルからコネクタをクローニングできます。
クローニングされるコネクタのコネクタXMLファイルを作成するには:
-
Oracle Identity System Administrationにログインします。
-
左側のペインの「プロビジョニング構成」で、「コネクタの管理」をクリックします。「コネクタの管理」ページが表示されます。
-
「クローン」をクリックし、「コネクタXMLからのクローン作成」を選択します。「コネクタのクローン作成」ページが表示されます。
-
「ソース・コネクタXMLの選択」タブで、クローンの作成に使用するコネクタXMLファイルの完全パスを入力します。たとえば、
/scratch/activedirectory-12.2.1.3.0/xml/ActiveDirectory-ConnectorConfig.xmlなどです。「次へ」をクリックします。「確認」タブが表示されます。
-
「確認」タブで、コネクタ・アーティファクトに新しい名前を指定できます。そのように行うには:
-
共通の接頭辞を入力し、「追加」をクリックします。
-
「リソース・オブジェクト」および「新規オブジェクト名」のリストを確認します。いずれかのオブジェクト名の接頭辞が欠落している場合は、「新規オブジェクト名」フィールドを更新できます。
ノート:
指定する接頭辞により、アダプタの完全名が80文字を超えないようにする必要があります。コネクタのクローニング機能では、この制限を超えたかどうかをチェックできません。ただし、クローンに対して作成されたコネクタXMLファイルをインポートする際に、デプロイメント・マネージャによりエラーがスローされます。クローンのデプロイメント・パッケージを構築し、コネクタのインストール機能を使用してクローンをインストールする場合にもデプロイメント・マネージャが呼び出されることに注意してください。
Design Consoleを使用して、最も長いアダプタ名の文字長を決定できます。
-
「次へ」をクリックします。オブジェクト名のサマリー・タブが表示されます。
-
-
オブジェクト名のサマリータブで、「XMLの生成」をクリックします。クローニングXMLファイルがデフォルトのダウンロード・フォルダに保存されます。
10.6.3 クローン・コネクタのインストール
コネクタXMLファイルを作成したら、新たに作成したクローン・コネクタをインストールします。これには、コネクタXMLファイルをインポートするか、クローンされるコネクタのデプロイメント・パッケージを作成してインストールします。
クローン・コネクタは、次のいずれかの方法を使用してインストールできます。
ノート:
クローン・コネクタは、同じOracle Identity Managerインストール上または別のOracle Identity Governanceインストールにインストールできます。
-
デプロイメント・マネージャを使用して、コネクタXMLファイルをインポートします。デプロイメント・マネージャのインポートを使用してコネクタをインストールする場合、クローニングされるコネクタを定義する必要があります。これにより、「コネクタ管理」の「検索」で、コネクタのリストにクローニングされるコネクタが含まれるようになります。元のコネクタが存在しない別のOracle Identity Governance環境にコネクタをインポートする場合、JarUploadユーティリティを使用してコネクタに関連するJarファイルをアップロードし、コネクタのJarファイルすべてがアップロードされた後、アダプタをコンパイルする必要があります。
-
クローニングされるコネクタのデプロイメント・パッケージを作成し、コネクタのインストール機能を使用してそれをインストールします。サンプルについては、オラクル社がリリースしたコネクタのデプロイメント・パッケージの内容を確認してください。
10.6.4 クローニング後のステップ
インストール操作が正常に終了したら、クローニング後のステップとして、新しいコネクタ定義に合うように参照定義とスケジュール済タスクを変更する必要があります。
コネクタ・オブジェクトの新しい名前を設定することによってコネクタのコピーを作成した後、一部のオブジェクトに以前のコネクタ・オブジェクトの詳細が含まれていることがあります。このため、次のOracle Identity Governanceオブジェクトを変更して、ベース・コネクタのアーティファクトまたは属性参照を、対応するクローニングされるアーティファクトまたは属性と置き換える必要があります。
-
参照定義: 参照定義に以前の参照定義の詳細が含まれる場合は、それを変更してクローニングされる参照定義の新しい名前を指定する必要があります。エンコード値およびデコード値がベース・コネクタの属性参照を参照している場合、これらを、クローニングされる新しい属性と置き換える必要があります。
-
スケジュール済タスク: スケジュール済タスク内のベース・コネクタのリソース・オブジェクト名は、クローニングされるリソース・オブジェクト名と置き換える必要があります。スケジュール済タスクのパラメータに、ベース・コネクタのアーティファクトまたは属性を参照しているデータがある場合、これらを、クローニングされるコネクタの新しいアーティファクトまたは属性と置き換える必要があります。
10.7 コネクタ・オブジェクトの定義のコネクタXML形式でのエクスポート
コネクタのクローニングが正常に終了したら、オブジェクト定義をXMLファイルにエクスポートできます。
内容は次のとおりです。
10.7.1 コネクタ・オブジェクトの定義のコネクタXML形式でのエクスポートについて
Oracle Identity Governanceデータベースには、すべてのコネクタ・オブジェクトの定義が格納されています。特定のコネクタ用のコネクタXMLファイルを作成するためにこれらの定義をエクスポートできます。デプロイメント・マネージャを使用して、別のOracle Identity Governanceインストールでコネクタ・オブジェクト定義を作成するためにコネクタXMLファイルをインポートできます。
または、コネクタ用に作成するデプロイメント・パッケージの1つのコンポーネントとしてコネクタXMLファイルを使用できます。その後、コネクタのインストール機能を使用してこのデプロイメント・パッケージをインストールできます。サンプルについては、オラクル社がリリースしたコネクタのデプロイメント・パッケージの内容を確認してください。デプロイメント・パッケージのもう1つの重要なコンポーネントは構成XMLファイルであり、コネクタのインストール機能で使用されます。構成XMLファイルは手動で作成する必要があります。
関連項目:
構成XMLファイルの内容の詳細は、コネクタ・ガイドを参照してください。
10.7.2 コネクタ・オブジェクトの定義のコネクタXML形式でのエクスポート
「コネクタの管理」ページを使用して、コネクタ・オブジェクト定義をXMLファイルにエクスポートします。
コネクタ・オブジェクト定義をコネクタXML形式でエクスポートするには:
-
Oracle Identity System Administrationにログインします。
-
左側のペインの「プロビジョニング構成」で、「コネクタの管理」をクリックします。「コネクタの管理」ページが表示されます。
-
次のいずれかのオプションを使用してコネクタXMLファイルをエクスポートできます。
-
XMLファイルに特定のコネクタ・オブジェクトの定義のみを含める場合は、「エクスポート」ボタンを使用して「デプロイメント・マネージャ」を開きます。この機能を使用してコネクタXMLファイルに定義を含めるコネクタ・オブジェクトを選択する方法の詳細は、コネクタ・ガイドのデプロイメント・マネージャの使用に関する説明を参照してください。
-
コネクタの定義時にデータベースに格納されたコネクタXMLからコネクタXMLファイルを作成する場合は、次を実行します。
「コネクタの管理」ページで、「検索」機能を使用して、コネクタXMLファイルを作成するコネクタを表示します。
コネクタを選択します。「エクスポート」をクリックし、「コネクタXMLのエクスポート」を選択します。ファイルのダウンロード・ダイアログ・ボックスでファイルの保存オプションを使用し、クローンのコネクタXMLファイルを選択した場所に保存します。
-
10.8 コネクタのアップグレード
コネクタをアップグレードするには、コネクタ・アップグレード機能でサポートされるユースケースやコネクタ・オブジェクトの変更、およびコネクタのアップグレードによる影響を理解します。コネクタ・アップグレード手順には、コネクタのアップグレード、アップグレード後のタスク、および9.xコネクタ・バージョンのICFコネクタへのアップグレードが含まれます。
この項では、コネクタをアップグレードする方法について説明します。次の項目が含まれます。
10.8.1 コネクタのアップグレードについて
コネクタのアップグレード・ユーティリティでは、Oracle Identity Governanceアーティファクトをソース・バージョンからターゲット・バージョンにアップグレードします。アップグレード操作は、ソース・コネクタに対して行われた顧客カスタマイズを保持することで行われます。
ノート:
コネクタのアップグレードでは、コネクタ・ライブラリのアップグレード/更新は処理されません。ユーザーはコネクタに関連するライブラリを手動でアップグレードする必要があります。コネクタのアップグレードが必要となるサンプルのシナリオを次に示します。
-
既存のコネクタの再構成またはカスタマイズ
コネクタをインストールした後に、要件に従ってカスタマイズまたは再構成する場合があります。たとえば、リコンシリエーションおよびプロビジョニングのために新しい属性を追加し、リコンシリエーションまたは参照フィールド同期のスケジュール済タスクを変更する場合があります。原則として、コネクタに対するこれらの変更はステージング・サーバーで行います。次に、本番サーバーにデプロイされているコネクタを、ステージング・サーバーで変更を加えて作成したバージョンにアップグレードします。
-
カスタマ開発のコネクタのアップグレード
独自のコネクタを開発している場合があります。オラクル社がリリースしたアップグレードをコネクタに使用できる場合、現在のコネクタからオラクル社がリリースしたコネクタにアップグレードすることがあります。たとえば、IBM Lotus Notes and Domino用のコネクタを開発し、使用しているとします。オラクル社がOracle Identity Governance Connector for IBM Lotus Notes and Dominoの新しいリリースを出荷した場合、その新しいリリースに含まれている一部の機能を使用することがあります。コネクタのアップグレード機能を使用して、現在のコネクタからオラクル社がリリースしたコネクタにアップグレードできます。
-
オラクル社がリリースしたコネクタのアップグレード
オラクル社がコネクタのアップグレードを出荷します。アップグレードに、必要とする機能拡張および修正が含まれていることがあります。たとえば、現在SAP User Managementリリース9.1.2を使用しており、同じコネクタのリリース9.1.2.3が使用可能になった場合、そのリリースへのアップグレードが必要になることがあります。
これらのシナリオでは、コネクタのアップグレード機能を使用して、コネクタをアップグレードできます。
コネクタのアップグレードは、次の2つの方法で実行できます。
-
サイレント・モード・アップグレード: ステージングおよび本番環境で使用されます。
-
ウィザード・モード・アップグレード: 開発環境で使用されます。
このガイドでは、Oracle Identity System Administrationの各ページを使用して実行するウィザード・アップグレードについて説明します。
10.8.2 コネクタのアップグレード機能でサポートされているアップグレード・ユースケース
コネクタ・アップグレードの一般的なユースケースには、カスタム開発ソース・コネクタ、オラクル社がリリースしたコネクタ(インストールされカスタマイズされている)、およびクローニングされたコネクタがあります。
次のタイプのソース・コネクタが、コネクタのアップグレード機能でサポートされています。
-
カスタム開発のコネクタ
-
コネクタのインストール機能でサポートされていない、オラクル社がリリースしたコネクタ
-
コネクタのインストール機能でサポートされている、オラクル社がリリースしたコネクタ
-
コネクタのインストール機能でサポートされ、カスタマイズされている、オラクル社がリリースしたコネクタ
-
クローニングされたコネクタ
このアップグレード・プロセスでは、次のオブジェクトは対象としていません。
-
電子メール定義
-
パスワード・ポリシー
-
エラー・メッセージ定義
-
ビジネス・ルール定義
-
オブジェクト・フォーム
-
アクセス・ポリシー
ノート:
-
コネクタ・ライフサイクル管理では、ソース・コネクタが信頼できるソース構成にXellerateユーザー・リソース・オブジェクトを使用している場合、信頼できるコネクタのアップグレードはサポートしません。そのため、コネクタを手動でアップグレードする必要があります。詳細は、Oracleサポートに連絡してください。
-
コネクタ・ライフサイクル管理では、ターゲット・モード(ソース・バージョン)から信頼できるモード(ターゲット・バージョン)へのコネクタのアップグレードはサポートしていません。同様に、信頼できるモードからターゲット・モードへのアップグレードもサポートされていません。
ユースケース1: カスタム開発のソース・コネクタ
カスタム開発のソース・コネクタは、コネクタのアップグレード機能と互換性を持たせるために、次の要件を満たす必要があります。
-
コネクタはOracle Identity Governanceで定義されている必要があります。コネクタを手動で定義する場合は、「Oracle Identity Governanceを使用したコネクタの定義」を参照してください。
-
コネクタには構成XMLファイルが必要です。構成XMLファイルの詳細は、コネクタ・ガイドを参照してください。
カスタム開発のソース・コネクタをアップグレードする前に発生する可能性のあるサンプル・イベントを次に示します。
-
コネクタおよびその構成XMLファイルを開発します。
-
コネクタのインストール機能と互換性のあるデプロイメント・パッケージを作成します。この機能を使用してコネクタを本番サーバーにデプロイする場合、そのコネクタはインストール・プロセスの最後に自動的に定義されます。
-
このコネクタをリコンシリエーションおよびプロビジョニングに使用します。ターゲット・システム・リソースが、(リコンシリエーションおよびプロビジョニングを介して) Oracle Identity Governanceユーザーに割り当てられます。
-
ステージング・サーバーでコネクタを変更し、再定義して、コネクタXMLファイルを再生成します。
ユースケース2: コネクタのインストール機能でサポートされていない、オラクル社がリリースしたコネクタ
コネクタのインストール機能でサポートされていないコネクタは、コネクタのアップグレード機能と互換性を持たせるために、次の要件を満たす必要があります。
-
コネクタはOracle Identity Governanceで定義されている必要があります。コネクタを手動で定義する場合は、「Oracle Identity Governanceを使用したコネクタの定義」を参照してください。
-
コネクタには構成XMLファイルが必要です。構成XMLファイルの詳細は、コネクタ・ガイドを参照してください。
このユースケースのサンプル・イベントとアップグレード手順は、ユースケース1の場合と同じです。
ユースケース3: コネクタのインストール機能を使用してインストールされた、オラクル社がリリースしたコネクタ
コネクタのインストール機能を使用してインストールされたコネクタは、ユースケース1および2で示されている要件を満たしています。
ユースケース4: インストールされ、その後カスタマイズされた、オラクル社がリリースしたコネクタ
コネクタのインストール機能でサポートされているコネクタは、ユースケース1および2で示されている要件を満たしています。ただし、カスタマイズは、アップグレード・プロセス中に上書きされます。たとえば、スケジュール済タスクに属性を追加し、リコンシリエーション対象のJARファイルも変更した場合、このカスタマイズはアップグレード後に失われます。この問題を回避するには:
-
コネクタに実装したカスタマイズのレコードを保持します。
-
コネクタのアップグレード後に、このカスタマイズを再適用します。
ユースケース5: クローニングされたコネクタ
コネクタのクローニング機能を使用してインストールされたコネクタは、ユースケース1および2で示されている要件を満たしています。
アップグレード操作の後、各クローンを使用して、アップグレード前にクローンにより収集されたリソース・データを管理できます。
10.8.3 コネクタのアップグレード機能でサポートされるコネクタ・オブジェクト変更
コネクタをアップグレードする前に、個々のコネクタ・オブジェクトに変更を加えて、コネクタを再構成またはカスタマイズしている場合があります。アップグレード・プロセス自体により、個々のコネクタ・オブジェクトが変更されます。
次の項では、コネクタのアップグレード機能でサポートされているコネクタ・オブジェクト変更を示します。これらの変更は、手動で(つまり、コネクタのアップグレード機能の使用前の任意の時点で)実行されたか、またはコネクタのアップグレード機能自体によって実行された可能性があります。
10.8.3.1 リソース・オブジェクトの変更
コネクタのアップグレード機能は、次の任意の組合せの変更が行われたリソース・オブジェクトで実行できます。また、アップグレード操作によりリソース・オブジェクトに次の任意の組合せの変更が行われることがあります。
-
ステータス定義を追加または削除できます。
-
管理者を割り当てるか、または削除できます。
-
パスワード・ポリシーを追加または削除できます。
-
ユーザー定義フィールド(UDF)を追加または削除できます。
-
他のリソース・オブジェクトとの依存性を割り当てるか、または削除できます。
-
オブジェクト認可ユーザーを割り当てるか、または削除できます。また、認可ユーザーに割り当てられた優先度番号を変更できます。
-
プロセス決定ルールを割り当てるか、または削除できます。
-
イベント・ハンドラ・アダプタを割り当てるか、または削除できます。
-
ターゲット・コネクタのコネクタXMLに存在しないリソース・オブジェクト・フィールドは、廃止としてマークされます。
-
リソース・オブジェクトで実行されたカスタマイズは保持されません。
アップグレード後、リソース・オブジェクトの新しい名前はターゲット・コネクタのコネクタXMLで指定した名前になります。
10.8.3.2 プロセス定義の変更
コネクタのアップグレード機能は、次の任意の組合せの変更が行われたプロセス定義に対して実行できます。また、アップグレード操作によりプロセス定義に次の任意の組合せの変更が行われることがあります。
-
既存のプロセス定義は、新しいプロセス定義で置き換えることができます。
-
既存のプロビジョニング定義の名前を変更できます。
-
既存のリコンシリエーション・フィールド・マッピングは、変更なしで保持するか、または修正できます。
-
新しいプロセス・タスクを追加できます。
-
カスタム・プロセス・タスクは、変更なしで保持できます。
-
デフォルトのプロセス・タスクを保持できますが、新しいバージョンにおいてデフォルトのプロセス・タスクに変更がないことを確認する必要があります。詳細は、コネクタ・ガイドを参照してください。
-
次の任意の組合せの変更を、既存のプロセス・タスクに対して実行できます。
-
タスクの名前およびプロパティを変更できます。
-
付加されたイベント・ハンドラ・アダプタを変更できます。
-
先行タスクまたは依存タスクを追加、変更または削除できます。
-
新しいレスポンス・コードを追加できます。
-
既存のレスポンス・コードを変更または削除できます。
-
新しいタスクを生成できます。
-
取消しタスクおよびリカバリ・タスクを変更できます。
-
タスクからオブジェクトへのステータス・マッピングを変更できます。
-
割当てルールを変更できます。
-
-
既存のプロセス・タスクを削除できます。
アップグレード後、プロセス定義の新しい名前は、ターゲット・コネクタのコネクタXMLで指定した名前になります。
10.8.3.3 リソース・バンドルの変更
リソース・バンドルを更新するには:
-
コネクタ・リソース・バンドルへの新しいエントリの追加など、リソース・バンドルに対してなんらかのカスタマイズを行っている場合は、コネクタ配布バンドルのリソース・フォルダに存在するリソース・バンドルに変更内容を適用する必要があります。Oracle Identity Governanceデータベースに存在する既存のリソース・バンドルは、OIM_HOME/server/binにあるDownloadResourceBundlesユーティリティを使用してダウンロードできます。
-
DownloadResourceBundlesユーティリティ(OIM_HOME/server/binにあります)を使用して、コネクタに固有のすべてのリソース・バンドルをOracle Identity Governanceデータベースから削除します。
-
UploadResourceBundlesユーティリティ(OIM_HOME/server/binにあります)を使用して、コネクタに固有のすべてのリソース・バンドルをOracle Identity Governanceデータベースにアップロードします。
10.8.3.4 プロセス・フォームの変更
コネクタのアップグレード機能は、次の任意の組合せの変更が実行されたプロセス・フォームで実行できます。また、アップグレード操作によりプロセス・フォームに次の任意の組合せの変更が行われることがあります。
ノート:
-
アップグレード操作は、プロセス・フォームのアクティブなバージョンにのみ作用します。以前のバージョンは変更されません。
-
既存のプロセス・フォームの名前は変更できません。
-
列を追加、変更または削除できます。
-
子フォームを追加、変更または削除できます。
-
事前移入アダプタを追加できます。
-
既存の事前移入アダプタの名前、マッピング、順序およびルールを変更できます。
-
既存のフォームに存在していた特定のフィールドを新しいバージョンに追加する場合、ユーザーは、アクティブなバージョンに手動でカスタマイズを追加できます。
-
フォーム属性が保持され、この属性が参照する対応コネクタ・オブジェクト(参照定義やITリソース・タイプ定義など)が削除されている場合、適切なコネクタ・オブジェクトを指すようにすることによってフォーム属性プロパティを変更する必要があります。
アップグレード後、プロセス・フォームの名前はアップグレードされたコネクタのバージョン番号になります。
10.8.3.5 参照定義の変更
コネクタのアップグレード機能は、次の任意の組合せの変更が実行された参照定義で実行できます。また、アップグレード操作により参照定義に次の任意の組合せの変更が行われることがあります。
-
参照定義を追加できます。
ノート:
アップグレード操作中に既存の参照定義が削除されることはありません。
-
既存の参照定義を保持または変更できます。アップグレード操作中、既存の参照定義内の新しいエントリが既存のエントリの後ろに追加されます。
10.8.3.6 アダプタの変更
コネクタのアップグレード機能は、次の任意の組合せの変更が実行されたアダプタで実行できます。また、アップグレード操作によりアダプタに次の任意の組合せの変更が行われることがあります。
ノート:
アップグレード操作中に既存のアダプタが削除されることはありません。
-
新しいアダプタを追加できます。
-
カスタム・アダプタは、アップグレードの一部として保持されます。デフォルト・アダプタに対してカスタマイズを行っている場合は、すべてのデフォルト・アダプタが上書きされるため、これらの変更内容をアップグレード後に適用する必要があります。
-
デフォルト・アダプタにカスタマイズ(ある場合)を適用した後に、プロセス・タスク、フォーム・フィールドおよびデータ・オブジェクト・マネージャでこれらのアダプタの対応するマッピングを検証する必要があります。
10.8.3.7 ルールの変更
コネクタのアップグレード機能は、次の任意の組合せの変更が実行されたルールで実行できます。また、アップグレード操作によりルールに次の任意の組合せの変更が行われることがあります。
-
新しいルールを追加できます。
-
デフォルト・ルールに対してカスタマイズを行っている場合は、すべてのデフォルト・ルールが上書きされるため、アップグレード後にこれらのカスタマイズを適用する必要があります。
10.8.3.8 ITリソース・タイプの変更
コネクタのアップグレード機能は、次の任意の組合せの変更が実行されたITリソース・タイプで実行できます。また、アップグレード操作によりITリソース・タイプに次の任意の組合せの変更が行われることがあります。
-
既存のITリソース・タイプを新しいITリソース・タイプに置き換えることができます。
-
既存のITリソース・タイプで、新しいパラメータを追加し、既存のパラメータのデフォルト値とタイプを変更または削除できます。
-
ITリソース・タイプ定義のマッピング時に、すべてのカスタム・パラメータが表示されます。これらのカスタム・パラメータを保持できます。
10.8.3.9 ITリソースの変更
コネクタのアップグレード機能は、次の任意の組合せの変更が実行されたITリソースで実行できます。また、アップグレード操作によりITリソースに次の任意の組合せの変更が行われることがあります。
-
ITリソース・タイプ定義用に保持されているパラメータは、このタイプのすべてのITリソース・インスタンスで使用できます。ITリソース・タイプ定義の既存のパラメータが保持されていない場合、このパラメータはこのタイプのすべてのITリソース・インスタンスで使用できません。
-
既存のITリソースで、新しいパラメータを追加し、既存のパラメータのデフォルト値とタイプを変更または削除できます。
アップグレード後、ITリソース・タイプ定義の新しい名前は、ターゲット・コネクタのコネクタXMLで指定した名前になります。
10.8.4 コネクタをアップグレードした場合の処理
コネクタをアップグレードするときはソースとターゲットのコネクタ・オブジェクトをする必要があります。
コネクタのアップグレード時に実施される可能性のある変更の詳細は、「コネクタのアップグレード機能でサポートされているアップグレード・ユースケース」を参照してください。
また、アップグレード操作の結果の一部として次のイベントが発生します。
-
アップグレード操作の実行中、新しいコネクタ・オブジェクトを既存のオブジェクトにマッピングするように要求されます。たとえば、ターゲット・コネクタ内の各リソース・オブジェクトをソース・コネクタ内のリソース・オブジェクトにマッピングするように要求されます。オブジェクト名がソースとターゲットで同じである場合は、新しいオブジェクトに関して、対応する古いオブジェクトをマッピングする必要があります。ソースとターゲットでオブジェクト名に変更がある場合は、ソースおよびターゲット・コネクタのリリース・ドキュメントを参照してオブジェクトを適切にマッピングする必要があります。ソース・オブジェクトとターゲット・オブジェクトを適切にマッピングするのはユーザーの責任です。オブジェクトが適切にマッピングされていないと、ソース・オブジェクトはアップグレード・プロセスにより破損します。したがって、ソースとターゲットのすべてのコネクタ・オブジェクトについて把握しておく必要があります。
10.8.5 アップグレード手順のサマリー
コネクタのアップグレード手順では、ソース・コネクタをステージング・サーバー上でターゲットにアップグレードし、コネクタ・アップグレード用のサイレント・デルタXMLを使用し、本番サーバー上のソース・コネクタがステージング・サーバー上のソース・コネクタと同じであることを確認し、デルタXMLファイルを本番サーバーにインポートします。
コネクタをアップグレードする手順のサマリーを次に示します。
ノート:
ここで説明する手順は、テスト開発環境で最初にアップグレードを実行する際のベスト・プラクティスに基づいています。本番サーバーでアップグレードを適用する前に、機能可能なすべてのユースケースをテストする必要があります。本番ではウィザード・モード・アップグレードは使用できないため、本番サーバーではサイレント・モードのみを使用する必要があります。
-
アップグレード手順を最後まで読みます。
これにより、コネクタおよびターゲット・システムをOracle Identity Governanceユーザーが使用できなくなる時間を見積もることができます。また、すべてのアップグレード・ステップとアップグレード後のステップを完了するために必要なOracle Identity Governanceの専門知識を自分が持っているかどうかも判断できます。
-
ソース・コネクタのオブジェクトと他のOracle Identity Governanceオブジェクトとの間のアソシエーションをノートにとります。たとえば、リソース・オブジェクトとアクセス・ポリシーとの間のアソシエーションをノートにとります。
-
必要に応じて、ソース・コネクタのクローン用のコネクタXMLファイルを作成します。
ターゲット・コネクタでのオブジェクト名がソース・コネクタでのオブジェクト名と異なる場合は、まずクローン・コネクタ用のコネクタXMLファイルを作成することをお薦めします。「XMLファイルからのコネクタのクローニング」で、この手順を説明しています。この手順の実行中、ターゲット・コネクタのオブジェクト名と同じオブジェクト名を指定します。これにより、コネクタのアップグレード後にコネクタ・オブジェクトの名前を変更する必要がなくなります。
-
ソース・コネクタをステージング・サーバー上のターゲット・コネクタにアップグレードします。
XMLファイルには、ターゲット・コネクタのコネクタ・オブジェクトに変換されるように、ソース・コネクタのオブジェクトに対して行った変更の詳細が含まれています。これらの変更内容は、アップグレード・プロセス中に自動的に適用されます。
ソース・コネクタをアップグレードするには:
-
本番サーバー上のOracle Identity Governanceデータベースをバックアップします。
-
「アップグレード前のステップ」で説明しているステップを実行します
-
「ステージングおよび本番環境でのサイレント・モード・アップグレード」で説明しているステップを実行します。これにより、変換されたXMLが生成され、本番サーバーで使用できます。
-
-
コネクタ・アップグレード用のサイレント・デルタXMLを使用します。
デルタXMLファイルを使用するには:
-
ステージング・サーバー上で本番データベースをリストアします。
-
「アップグレード前のステップ」で説明しているステップを実行します。
-
「ステージングおよび本番環境でのサイレント・モード・アップグレード」で説明しているステップを実行します。
-
「アップグレード後のステップ」で説明しているステップを実行します。
-
-
本番サーバー上のソース・コネクタが、ステージング・サーバー上のソース・コネクタと同じであることを確認します。ステージング・サーバー上と本番サーバー上のソース・コネクタが異なると、デルタXMLファイルは本番サーバーで適切にインポートされません。
-
本番サーバーでデルタXMLファイルをインポートします。
アップグレードされたターゲット・コネクタがステージング・サーバーで想定どおりに動作していることを確認した後に、次のステップを実行します。
-
「アップグレード前のステップ」で説明しているステップを実行します。
-
「ステージングおよび本番環境でのサイレント・モード・アップグレード」で説明しているステップを実行します。
-
「アップグレード後のステップ」で説明しているステップを実行します。
-
10.8.6 コネクタのアップグレード手順
コネクタのアップグレードには、アップグレード前の手順の実行と、ウィザード・モードまたはサイレント・モードのアップグレードの実行のステップが含まれます。
次の項では、コネクタをアップグレードする手順について説明します。
ノート:
アップグレード・プロセス中、SOAサーバーは実行中のままにします。10.8.6.1 アップグレード前の手順
アップグレード手順を開始する前に、次の前提条件に対処していることを確認してください。
-
この章に記載されているアップグレード手順を最後まで読みます。
-
ソース・コネクタのコネクタ・オブジェクトに加えられたカスタマイズをノートにとります。
-
進行中のワークフローを処理するために、Java APIを呼び出します。保留中のワークフローの詳細は、「ステージング環境でのウィザード・モード・アップグレード」のステップ3を参照してください。このコネクタの一部であるリソース・オブジェクトに保留状態のリクエストがないことを確認する必要があります。コネクタのアップグレードに進む前に、すべてのリクエストを完了する必要もあります。リクエストがクローズ可能な状態の場合は、リクエストをクローズできます。コネクタ・リソース・オブジェクトに関連付けられているすべてのリクエストは、アップグレード・プロセスを開始する前に次のいずれかの状態である必要があります。
-
リクエストが完了しました
-
リクエストがクローズされました
-
リクエストが取り下げられました
-
リクエストに失敗しました
-
リクエスト承認が却下されました
-
操作承認が却下されました
-
-
必要に応じて、ソース・コネクタのクローン用のコネクタXMLファイルを作成します。
-
すべてのスケジュール済タスクを無効化します。
-
コネクタのインストール後になんらかのカスタマイズが行われている場合に、コネクタが定義されていることを確認してください。コネクタの定義の詳細は、「Oracle Identity Governanceを使用したコネクタの定義」を参照してください。
コネクタのアップグレードは、次に示す2段階の手順です。
-
ステージング環境でのウィザード・モード・アップグレード
-
ステージングおよび本番環境でのサイレント・モード・アップグレード
10.8.6.2 ステージング環境でのウィザード・モード・アップグレード
ノート:
ウィザード・モード・アップグレードの実行中に、アップグレード前のステップおよびアップグレード後のステップを実行する必要があります。
ステージング・サーバーでウィザード・モード・アップグレードを実行するには:
-
Oracle Identity Governanceデータベースのバックアップを作成します。
-
Oracle Identity Governanceメタデータ(MDS)のバックアップを作成します。MDSとの間におけるOracle Identity Governanceメタデータのエクスポートおよびインポートの詳細は、Oracle Identity Governanceのためのアプリケーションの開発とカスタマイズのユーザーによる変更が可能なメタデータ・ファイルの移行に関する項を参照してください。
-
コネクタのアップグレード準備ユーティリティを実行します。
Oracle Identity Governanceには検証スクリプトが用意されています。このスクリプトでは、次の機能が実行されます。
-
アップグレードするコネクタがOracle Identity Governanceで定義されているかどうかを判断します
つまり、このスクリプトでは、コネクタがインストールまたは定義されたときにデータベースに格納されたコネクタXMLが、データベース内のコネクタ・オブジェクト定義と一致しているかどうかを確認します。コネクタXMLの一貫性の確認とは別に、コネクタXMLがOracle Identity Governanceデータベースに存在するかどうかも確認します。存在しない場合は、アップグレードを続行する前にコネクタを定義するための対応するメッセージが表示されます。コネクタを定義する手順を実行するには、「Oracle Identity Governanceを使用したコネクタの定義」を参照してください。
-
現在実行中のOracle Identity Governanceスケジュール済タスクを識別します。
アップグレード手順を続行する前に、ソース・コネクタに属しているすべてのスケジュール済タスクを無効化する必要があります。また、アップグレード手順を続行する前に、その他のすべてのスケジュール済タスクを無効化することをお薦めします。
-
コネクタのリソース・オブジェクトと関連付けられているアテステーション・タスクを識別します。
アップグレード手順を続行する前に、ソース・コネクタに属しているすべてのアテステーション・タスクを完了する必要があります。
-
コネクタのリソース・オブジェクトと関連付けられているすべての保留リクエストを識別します。
アップグレード手順を続行する前に、ソース・コネクタに属しているすべての保留リクエストをクローズまたは完了する必要があります。
検証スクリプトを実行するには:
-
Oracle Identity Governanceが稼働していることを確認します。
-
コマンド・ウィンドウで、OIM_HOME/server/binディレクトリに移動します。
-
スクリプトを次のように実行します。
ノート:
スクリプトを実行する前に、APP_SERVER、OIM_ORACLE_HOME、JAVA_HOME、MW_HOME、WL_HOMEおよびDOMAIN_HOMEを設定します。
Unixの場合:
sh ConnectorPreUpgradeUtil.sh
Windowsの場合:
ConnectorPreUpgradeUtil.bat
ノート:
Oracle Identity GovernanceがIPv6 Linuxホスト・コンピュータにインストールされている場合は、次に示すように、ConnectorPreUpgradeUtil.shスクリプトに入力引数として
ipv6を渡します:sh ConnectorPreUpgradeUtil.sh ipv6
Windows環境では、ConnectorPreUpgradeUtil.batの実行中にIPv6のパラメータを渡さないでください。
次の詳細を指定するように要求されます。
-
Oracle Identity Governance管理者のユーザー名の入力: Oracle Identity Governance管理者のユーザー名を入力します。
-
Oracle Identity Governance管理者のパスワードの入力: Oracle Identity Governance管理者のパスワードを入力します。
-
t3 Oracle Identity GovernanceサーバーのURLの入力: Oracle Identity GovernanceサーバーのURLを入力します。たとえば、t3://HOST_NAME:HOST_PORTです。
-
コンテキスト・ファクトリの入力: コンテキスト・ファクトリの名前を入力します。
-
コネクタ名の入力: アップグレード前に検証するコネクタ名を入力します。
-
コネクタのバージョンの入力: アップグレード前に検証するコネクタのバージョンを入力します。
Oracle Identity Governanceサーバーに正常に接続すると、メッセージが表示されます。
-
スクリプトにより生成された出力は、コマンド・ウィンドウに表示されるとともに、OIM_HOME/server/bin/validateUtil.logファイルにも記録されます。
実行する必要があるアクションは、スクリプトにより生成されたメッセージに応じて異なります。
-
データベース内のコネクタXMLがデータベースで定義されているコネクタ・オブジェクトと一貫性がないことがメッセージで示された場合は、コネクタ・ガイドの「Oracle Identity Governanceを使用したコネクタの定義」で示されている手順を実行します。
-
メッセージでコネクタXMLがOracle Identity Governanceデータベースに存在しないこと。したがってアップグレード前にコネクタを定義するように求められた場合は、アップグレードを続行する前に、コネクタ・ガイドの「Oracle Identity Governanceを使用したコネクタの定義」で示されている手順を実行します
-
メッセージに現在実行中のスケジュール済タスクの名前が含まれている場合は、すべてのスケジュール済タスクを無効化する必要があります。スケジュール済タスクを無効化するには、拡張管理で、「システム管理」をクリックし、スケジュール済ジョブを検索し、特定のスケジュール済ジョブをクリックしてから、「停止」をクリックします。
-
メッセージに、コネクタのリソース・オブジェクトに関連付けられているアテステーション・タスクの一部が保留中となっているアテステーション・プロセスの名前が含まれている場合は、アップグレード・プロセスを続行する前に、アップグレードするコネクタに属しているすべてのアテステーション・タスクを完了する必要があります。
-
コネクタのリソース・オブジェクトに関連付けられている保留リクエストの名前がメッセージに含まれている場合は、アップグレード・プロセスを続行する前に、アップグレードするコネクタに属しているすべての保留リクエストをクローズまたは完了する必要があります。
-
-
JARおよびリソース・バンドルを、指定したディレクトリにコピーします。
ターゲット・リリースに新しいまたは更新されたJARやリソース・バンドルも含まれている場合は、そのバージョンのjarをOracle Identity Governanceにダウンロードし、Oracle Identity Governanceに付属のjarのバージョンを確認し、これらのファイルを比較して、JARを宛先ディレクトリに手動でコピーします。オラクル社が出荷しているコネクタの場合、宛先ディレクトリの詳細はコネクタ・ガイドに示されています。詳細は、「コネクタ・コード・ファイルの変更」の項を参照してください。
-
コネクタのアップグレード機能を使用します。
-
Oracle Identity System Administrationにログインします。
-
左側のペインの「プロビジョニング構成」で、「コネクタの管理」をクリックします。「コネクタの管理」ページが表示されます。
-
「検索」をクリックします。検索結果表から、アップグレードするコネクタを選択します。
-
「アップグレード」をクリックし、「アップグレード」を選択します。「コネクタのアップグレード」ページが表示されます。
-
「選択」タブで、次のようにします。
-
「代替ディレクトリ」フィールドに、コネクタのインストール・ファイルが保存されているディレクトリのフルパスを入力します。
-
「ロード」ボタンをクリックして、「コネクタ・リスト」内のコネクタのリストを更新します。
-
「コネクタ・リスト」リストから、コネクタのアップグレード先のコネクタ・バージョンを選択します。
-
「次へ」をクリックします。「リソース・オブジェクトのマッピング」タブが表示されます。
-
-
「リソース・オブジェクトのマッピング」タブで、次のようにします。
既存のすべてのリソース・オブジェクトと新しいリソース・オブジェクトのデフォルトのマッピングを確認し、「次へ」をクリックします。「プロセス定義マッピング」タブが表示されます。
デフォルトのリソース・マッピングを変更するには:
-
「編集」をクリックします。
-
「既存のリソース・オブジェクト」リストから、リソース・オブジェクトを選択します。
-
マップされていないリソース・オブジェクトを確認するには、「プレビュー」をクリックします。対応するリソース・オブジェクトがターゲット・リリースに存在しない、ソース・リリース内のリソース・オブジェクト・マッピングのサマリーがリストされます。
-
マップされていないリソース・オブジェクトを削除する場合は、「削除」列で、そのリソース・オブジェクトに対応するチェック・ボックスを選択します。
ノート:
削除されたリソース・オブジェクトは、Oracle Identity Governanceデータベースから削除されません。このリソース・オブジェクトのOBJ_IS_SOFT_DELETEフラグは1に設定されます。このリソースは、すべてのプロビジョニングおよびリコンシリエーション目的に使用できます。
-
「次へ」をクリックします。「プロセス定義マッピング」タブが表示されます。
-
-
「プロセス定義マッピング」タブで、次のようにします。
すべての新規プロセス定義と既存のプロセス定義のデフォルトのマッピングを確認します。各プロセス定義タイプのプロセス・タスクのリストを表示するには、
をクリックします。
既存のプロセス定義からのプロセス・タスクを保持できます。既存のプロセス定義に追加したカスタム・プロセス・タスクがある場合、それらを保持できます。デフォルト・プロセス・タスクに対してカスタマイズを行っている場合は、そのようなタスクを保持する前に、コネクタ・ガイドを参照して、新しいコネクタ・リリース・バージョンにおけるこのプロセス・タスクに変更がないことを確認する必要があります。ユーザーがソース・コネクタのカスタマイズの一部として追加したタスクのみを保持することをお薦めします。
既存のプロセス定義からのプロセス・タスクを保持するには:
-
保持するプロセス・タスクに対応するチェック・ボックスを選択します。
-
「次へ」をクリックします。「フォーム・マッピングの定義」タブが表示されます。
-
-
「フォーム・マッピングの定義」タブで、次のようにします。
すべての新規フォームと既存のフォームのフォーム・マッピングを確認します。新しいプロセス・フォームでは使用できない、既存のプロセス・フォーム属性のプロセス・フォーム・フィールドのリストを表示するには、
をクリックします。
これらの属性は、カスタマイズの一部として既存のプロセスに追加される場合もあれば、既存のプロセス・フォームの一部であるデフォルト属性の場合もあります。カスタマイズ用に追加された属性を保持できます。ただし、保持する前に、デフォルト属性が必要であることを確認してください。
プロセス・フォーム属性を選択するには:
-
保持するプロセス・フォーム属性に対応するチェック・ボックスを選択します。
-
「次へ」をクリックします。「ITリソース」タブが表示されます。
-
-
「ITリソース」タブで、次のようにします。
すべての新規ITリソース定義と既存のITリソース定義とのITリソース・マッピングを確認します。既存の定義の一部であるが新規定義では使用できないITリソース定義パラメータのリストを表示するには、
をクリックします。
これらのパラメータは、カスタマイズの一部として既存の定義に追加される場合もあれば、既存の定義の一部であるデフォルト・パラメータの場合もあります。カスタマイズ用に追加されたパラメータを保持できます。ただし、保持する前に、デフォルト・パラメータが必要であることを確認してください。
ITリソース・タイプ定義属性を保持するには:
-
保持するパラメータに対応するチェック・ボックスを選択します。
-
「次へ」をクリックします。「コネクタ・サマリー表」タブが表示されます。
-
-
「コネクタ・サマリー表」タブで、次のようにします。
アップグレード用に選択されているエンティティ名とエンティティ・タイプがリストされているコネクタ・サマリーを確認します。
「アップグレード」をクリックして、アップグレード・プロセスを開始します。「サマリー」タブが表示されます。
-
「サマリー」タブで、アップグレード・プロセスのステータスを確認できます。
-
プロセス定義名および対応するプロセス・タスク名をノートにとります。これらのプロセス・タスクは、今後Oracle Identity Governanceで使用されません。このため、保留中および却下されたすべてのインスタンスを取り消す必要があります。OIM_HOME/server/binにあるcancelProcessTaskユーティリティを使用します。このユーティリティは、プロセス定義名およびプロセス・タスク名を入力として受け取ります。各プロセス・タスクに対してこのユーティリティを実行する必要があります。コネクタのアップグレード機能により、次の方法でコネクタ・オブジェクト・マッピングが処理されます。
-
新しいコネクタ・オブジェクトが「なし」にマッピングされている場合は、新しいコネクタ・オブジェクトがデータベースに挿入されます。
-
新しいリソース・オブジェクト、プロセス定義またはフォームにより、マッピングされた古いリソース・オブジェクト、プロセス定義またはフォームが置換されます。
-
プロセス・フォームの新しい名前は、古いプロセス・フォーム名に変換されます。
-
古い参照定義と新しい参照定義が同じ名前である場合は、それらの内容がマージされます。
-
コネクタのアップグレード機能で、アップグレードされたコネクタ・バージョンでは使用されないオブジェクトを削除しようとすると、そのオブジェクトのインスタンスがOracle Identity Governanceデータベースに存在する場合は例外がスローされます。そのようなオブジェクトは、Oracle Identity Governanceで使用されないように、名前を変更してソフト削除します。
-
-
-
次のステップを実行します。
-
次のオブジェクトのフォーム名およびフォーム・フィールド列名参照を変更します。
ノート:
オラクル社がリリースしたコネクタの場合は、加える変更の詳細をコネクタ・ガイドで参照してください。
-
参照定義
-
プロセス・タスク・リテラル
-
アダプタ・リテラル
-
-
すべてのデフォルト・アダプタが上書きされます。したがって、顧客がなんらかのカスタマイズを行っている場合、それらの変更をコネクタのアップグレード後に適用する必要があります。
-
アップグレード後、既存の参照定義と新しい参照定義の内容がマージされます。これらの参照定義で、不要なエントリを手動で削除する必要があります。
-
-
プロビジョニングおよびリコンシリエーションを含む、ターゲットに固有のすべてのユースケースが、正常に動作していることを確認します。
-
XMLファイルを生成します。XMLファイルには、ソース・リリースからターゲット・リリースへのオブジェクト定義変更の詳細が含まれています。
このファイルを生成するには:
-
Oracle Identity System Administrationにログインします。
-
左側のペインの「プロビジョニング構成」で、「コネクタの管理」をクリックします。「コネクタの管理」ページが表示されます。
-
「検索」をクリックします。検索結果表から、アップグレードしたコネクタを選択します。
-
「エクスポート」をクリックし、「サイレント・アップグレードXMLのエクスポート」を選択します。
-
ファイルを保存する場所を指定します。
ノート:
アップグレードが失敗した場合は、次のステップを実行します。
-
例外について調べ、適切なアクションを実行します。
-
Oracle Identity GovernanceデータベースおよびMDSをリストアします。
-
アップグレードを続行します。
-
10.8.7 アップグレード後の手順
アップグレード後の手順には、コード・ファイルの変更、ユーティリティの実行、アクセス・ポリシーの更新、ITリソース構成、およびタスク構成のスケジュール設定が含まれます。
次の項では、アップグレード操作後に実行する必要がある手順について説明します。
10.8.7.1 コネクタ・コード・ファイルの変更
アップグレード操作中、JARファイルおよびスクリプトが含まれているコネクタ・コード・ファイルを、指定したディレクトリにコピーする必要があります。そのように行うには:
- UpdateJarsユーティリティ(OIM_HOME/server/binにあります)を使用して、コネクタ配布バンドルのlibフォルダにあるすべてのコネクタ固有jar (共通ライブラリ・ファイルのCommon.jar、FAMILYCommon.jarおよびicf-Common.jarを除く)を手動でOracle Identity Governanceデータベースにアップロードします。UpdateJarsユーティリティを実行する前に、APP_SERVER、OIM_ORACLE_HOME、JAVA_HOME、MW_HOME、WL_HOMEおよびDOMAIN_HOMEを設定します。
- DownloadJarユーティリティ(OIM_HOME/server/binにあります)を使用して、共通ライブラリ(Common.jar、FAMILYCommon.jarおよびicf-Common.jar)をOracle Identity Governanceデータベースからダウンロードします。
- ダウンロードしたライブラリからMANIFEST.MFを抽出します。このバージョンのMANIFEST.MFを、ICFベース型配布バンドルの一部として使用可能な共通ライブラリのMANIFEST.MFのバージョンと比較します。配布ライブラリのバージョンが、Oracle Identity Governanceデータベースからダウンロードしたバージョンよりも上の場合は、UploadJarユーティリティ(OIM_HOME/server/binにあります)を使用して、共通ライブラリをOracle Identity Governanceデータベースにアップロードします。
10.8.7.2 PurgeCacheユーティリティの実行
アップグレードの実行時、パージが必要な失効データがキャッシュに存在する場合があります。PurgeCacheユーティリティはキャッシュをパージします。キャッシュのパージの詳細は、『パフォーマンスおよびチューニング・ガイド』のキャッシュのパージに関する項を参照してください。
ノート:
このユーティリティを実行する前に、APP_SERVER、OIM_ORACLE_HOME、JAVA_HOME、MW_HOME、WL_HOME、およびDOMAIN_HOMEを設定します。
10.8.7.3 cancelProcessTaskユーティリティの実行
このユーティリティは、OIM_HOME/server/binにあります。このユーティリティは、プロセス・タスク名および対応するプロセス定義名を入力として受け取ります。
ノート:
このユーティリティを実行する前に、APP_SERVER、OIM_ORACLE_HOME、JAVA_HOME、MW_HOME、WL_HOME、およびDOMAIN_HOMEを設定します。
10.8.7.4 アクセス・ポリシーの更新
Oracle Identity Governanceでは、アクセス・ポリシーがリソース・オブジェクトと関連付けられています。アクセス・ポリシーの作成中に、ユーザーがプロセス・フォーム属性にデータを指定している場合があります。コネクタ・アップグレードの一環としてフォーム属性に変更がある場合は、アクセス・ポリシーを編集して、既存のフィールドと新しいフィールドのデータを確認する必要があります。たとえば、コネクタ・アップグレードによって新しいプロセス・フォーム属性が追加された場合は、アクセス・ポリシーを編集して新しい属性のデータを指定できます。
バージョン9.xのコネクタからアップグレードする際に、前バージョンのコネクタの古いデータがまだ存在する場合には、次のステップを実行してデータを修正します:
-
「ユーザー・ポリシーの評価」スケジュール済ジョブを無効にします。
-
ポリシー評価が保留中または進行中のユーザーがいないことを確認します。接続ユーザーを表示するには、次の問合せを実行します:
select * from user_provisioning_attrs where policy_eval_needed=1 or policy_eval_in_progress=1;
この問合せによってユーザーが返された場合は、「ユーザー・ポリシーの評価」スケジュール済ジョブを実行してユーザーを消去します。
-
アクセス・ポリシーを開き、グループ/OUリコンシリエーション・スケジュール済ジョブでリコンサイルされた新しい組織/グループで親フォームと子フォームを更新します。Oracle Identity Governance 11g以降、グループ/権限には接頭辞
ITRESOUCE_KEY~が付きます。変更を保存します。 -
アクセス・ポリシーを更新したら、POC表およびPOF表を確認し、列POC_FIELD_VALUEおよびPOF_FIELD_VALUEに次のような値(接頭辞としてITリソース・キーが付いている)があることを確認します:
1~cn=group10,cn=Groups,dc=example,dc=com
-
アクセス・ポリシーが更新されると、ユーザーは再評価対象としてマークされます。次の問合せを実行して、ユーザーと合計数を確認します。これらのユーザー・キーのバックアップを作成します。
select * from user_provisioning_attrs where policy_eval_needed=1;
-
これらのユーザーがプロビジョニングされているために再評価したくない場合は、次の問合せを実行して、ユーザーのポリシー評価のマークを外します。
update user_provisioning_attrs set policy_eval_needed=0 where policy_eval_needed=1; commit;
これで、
policy_eval_neededフラグの値が0に変わり、ユーザーは再評価されません。 -
「ユーザー・ポリシーの評価」スケジュール済ジョブを有効にします。
-
すべての新規ユーザーに対してアクセス・ポリシー・ジョブを実行し、アカウントおよび権限のプロビジョニングが想定どおりに発生しているかどうかを確認します。
10.8.7.6 スケジュール済タスクの構成
ターゲット・リリースのスケジュール済タスクの属性に値を設定します。オラクル社がリリースしたターゲット・コネクタの場合は、スケジュール済タスク属性の詳細をコネクタ・ガイドで参照してください。
10.8.7.7 ITリソース・タイプ定義パラメータに変更がある場合のアダプタ更新
ITリソース・タイプ定義パラメータの名前に変更がある場合は、そのパラメータ変更に応じてカスタム・アダプタを更新する必要があります。そのように行うには:
-
Design Consoleにログインします。
-
アダプタ・ファクトリを使用してカスタム・アダプタを開きます。
-
図10-3に示すように、変数リストに移動し、タイプが「ITリソース」の変数があるかどうかを確認します:
-
ITリソースの変数がある場合は、タスク詳細に移動し、ITリソース・パラメータ・マッピングのマッピングを新しいターゲット・フィールドに変更します(パラメータが変更または削除されている場合)。
図10-4に、ITリソース・パラメータ・マッピングのマッピングを新しいターゲット・フィールドに変更できる「アダプタ・ファクトリ・タスク・パラメータの編集」ダイアログ・ボックスを示します:
-
アダプタがITリソース・タイプ定義パラメータにマッピングされている場合は、マッピングされているパラメータが削除されていないかどうかを確認する必要があります。パラメータが削除されている場合は、適切なパラメータに再マッピングする必要があります。
アダプタのマッピングを確認するには:
-
プロセス・タスク・アダプタのマッピングを確認します。これには、Design Consoleにログインします。「プロセス定義」に移動します。図10-5に示すように、タスクをクリックし、次に「統合」タブをクリックします:
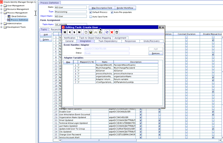
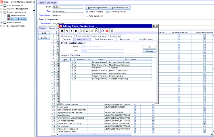
アダプタ変数が、削除または変更されたフォーム属性にマッピングされているかどうかを確認します。該当する場合は、そのような属性をアダプタ変数に再マッピングします。コネクタのすべてのプロセス定義のすべてのプロセス・タスクに対してこのステップを繰り返します。
図10-6に、フォーム属性へのアダプタ変数マッピングを表示および編集できる「変数のデータ・マッピングの編集」ダイアログ・ボックスを示します:
-
アダプタ・マッピングを事前移入し、Design Consoleにログインします。図10-7に示すように、「フォーム・デザイナ」→「事前移入アダプタ」に移動します:
「マップ」をクリックしてアダプタ変数をマッピングし、いずれかのフィールドがプロセス・データ属性にマッピングされているかどうかを確認します。マッピングされている場合は、プロセス・フォーム属性がアップグレードの一環として削除されていないことを確認します。プロセス・フォーム属性が削除されている場合は、適切なフォーム属性データに再マッピングします。
図10-8に、「アダプタ変数のマッピング」ダイアログ・ボックスを示します:
ノート:
コネクタのすべてのプロセス・フォームのすべての事前移入フィールドに対してこの手順を繰り返します。エンティティ・アダプタがある場合は、データ・オブジェクト・マネージャでこれらのアダプタのアダプタ変数マッピングを確認します。
-
10.8.8 9.xコネクタのバージョンからICFベース型コネクタへのアップグレード手順
9.xコネクタでは、コネクタを構成するオブジェクトの定義をインポートするためにデプロイメント・マネージャが使用されますが、ICFベース型コネクタでは、コネクタのインポートにコネクタ・インストーラを使用するLCMが機能として提供されています。
LCMでは、コネクタをインストールしたり管理する場合にデプロイメント・マネージャより広範囲で充実した機能が提供されているため、Oracle Identity Manager 11gコネクタのインストールや管理についてはコネクタ・インストーラのみを使用することをお薦めします。
9xコネクタのバージョンをICFベース型コネクタにアップグレードするには:
- Common.jarファイルを除き、9xコネクタに関連する既存のすべてのjarファイル(Javatasks、ScheduleTask、ThirdPartyのjarなど)を削除します。
- Common.jarをダウンロードし、そのMANIFEST.MFを抽出します。このバージョンのMANIFEST.MFを、ICFベース型コネクタ配布バンドルの一部として使用可能なCommon.jarのMANIFEST.MFのバージョンと比較します。UploadJarsユーティリティを使用して、Oracle Identity Governanceデータベース内のより高いバージョンのCommon.jarを保持またはアップロードします。
- Oracle Identity Governanceデータベース内のUploadJarsユーティリティ(OIM_HOME/server/binにあります)を使用して、ICFベース型コネクタの配布バンドルのlibフォルダにあるすべてのjarを手動でアップロードします。
- 一時フォルダ内の(org.identityconnectors.*という命名規則の)コネクタ・バンドルを展開します。同じ一時フォルダにlibという名前のフォルダを作成し、サード・パーティのすべてのライブラリをそのフォルダにコピーします。
- 展開された前述のバンドルのMANIFEST.MFを保持します。
- 同じ名前、および保持された同じMANIFEST.MFを使用して、コネクタを再パッケージします。これで、再パッケージ化されたコネクタ・バンドルにもサード・パーティのライブラリが含まれるようになります。
- Oracle Identity Governanceデータベース内の再パッケージ済コネクタをjarタイプICFBundleとしてアップロードします。
- ステップ4で作成した一時フォルダを削除します。
- アップグレード・プロセスに従って、コネクタをアップグレードします。
- キャッシュをパージするか、またはサーバーを再起動します。
10.9 コネクタのアンインストール
コネクタをアンインストールするには、アンインストール・プロセスとサポートされるユースケースを理解し、コネクタ・アンインストール・ユーティリティを構成し、コネクタをアンインストールして、コネクタ・オブジェクトを削除します。
この項では、コネクタをアンインストールする方法について説明します。内容は次のとおりです。
10.9.1 コネクタのアンインストール・ユーティリティについて
コネクタのアンインストール・ユーティリティは、アンインストール対象として選択したコネクタ関連データをOracle Identity Governanceデータベースから削除します。コネクタのリソース・オブジェクトに関連付けられているすべてのアカウント関連データを削除します。
このユーティリティで削除されないものを次に示します。
-
ターゲット・システムの実際のユーザー・アカウント
-
Oracle Identity Governanceのアイデンティティ(ただし、ユーザーは信頼できるリコンシリエーションにより信頼できるソースからOracle Identity Governanceに取り込まれる)
-
監査データ
-
アーカイブ・データ
コネクタのアンインストール・ユーティリティでは、オブジェクト依存性が存在するかどうかの検証およびユーザーへの通知は行われません。たとえば、Microsoft Active Directory (AD)コネクタのアンインストール時、依存コネクタ(Microsoft Exchangeコネクタなど)がすでに存在するかどうかは検証しません。コネクタをアンインストールする前に、そのコネクタに依存する他のコネクタが存在するかどうかを確認する必要があります。存在する場合は、コネクタをアンインストールすると、依存コネクタの機能に影響を与えるのでアンインストールしないでください。ベース・コネクタをアンインストールする前に、すべての依存コネクタをアンインストールする必要があります。
10.9.2 コネクタのアンインストール・ユーティリティでサポートされるユースケース
コネクタのアンインストール・ユーティリティでサポートされる一般的なユースケースには、ターゲット・システムの廃止、コネクタの新規インストールのためのアンインストール、およびデータベースからの個々のコネクタ・オブジェクトの削除があります。
次のユースケースがコネクタのアンインストール・ユーティリティでサポートされています。
-
ターゲット・システムが廃止され、そのターゲット・システムとOracle Identity Governanceとのリンクに使用していたコネクタをアンインストールする必要があります。
-
最新リリースのコネクタに直接アップグレードするのではなく、以前のリリースをアンインストールしてから、最新リリースのフレッシュ・インストールを実行する必要があります。
-
個々のコネクタ・オブジェクトをOracle Identity Governanceデータベースから削除する必要があります。たとえば、ターゲット・システムで定義した「インターン」ユーザー・タイプを表すリソース・オブジェクトをOracle Identity Governanceで作成したとします。このユーザー・タイプがターゲット・システムから削除されたので、このリソース・オブジェクトをOracle Identity Governanceから削除する必要があります。
コネクタのアンインストール・ユーティリティでは、次のコネクタ・アーティファクトを個別に削除できます。
-
アダプタ
-
参照定義
-
リソース・オブジェクト
-
スケジュール済タスク
-
10.9.3 コネクタのアンインストール・プロセスの概要
コネクタのアンインストール・ユーティリティは、コネクタのリソース・オブジェクトに関連付けられたアクセス・ポリシーとリクエストがないことを確認し、リソース・オブジェクトに関連付けられたアテステーション・プロセスのリストを表示してから、コネクタ・オブジェクトを削除します。
コネクタのアンインストール・ユーティリティを実行すると、このユーティリティは、コネクタのリソース・オブジェクトを削除する前に、次のステップを実行します。
-
コネクタのリソース・オブジェクトに関連付けられているアクセス・ポリシーが存在するかどうかを確認します。アクセス・ポリシーが存在する場合、このユーティリティは、リソース・オブジェクトに関連付けられているアクセス・ポリシーのリストを表示し、アクセス・ポリシーを変更するように要求し、データを削除せずに終了します。アクセス・ポリシーを変更して、リソース・オブジェクトをアクセス・ポリシーから削除する必要があります。アクセス・ポリシーが1つのリソース・オブジェクトのみに関連付けられている場合は、ダミー・リソース・オブジェクトを作成し、それをアクセス・ポリシーに割り当ててから、アクセス・ポリシーからのリソース・オブジェクトの削除に進みます。
-
このリソース・オブジェクトに関連付けられているすべてのリクエストをクローズします。
-
リソース・オブジェクトに関連付けられているアテステーション・プロセスのリストを表示します。アテステーション・プロセスは本来汎用的であるため、このユーティリティはアテステーション・プロセスをOracle Identity Governanceから削除しません。リソース・オブジェクトがOracle Identity Governanceから削除されるため、これらのプロセスを変更するように要求されます。
コネクタを構成する次のオブジェクトが、Oracle Identity Governanceデータベースから削除されます。
-
リソース・オブジェクト、およびリソース・オブジェクトに関連するオブジェクト
-
権限割当て、権限割当て履歴および権限データ。
-
リソース・オブジェクトにリンクされているプロビジョニング・プロセスに関連付けられているタスクおよびタスク履歴。
-
リソース・オブジェクトに関連付けられているプロセス・フォーム。
-
リソース・オブジェクトに関連付けられているプロセス・インスタンスおよびオブジェクト・インスタンス。
-
リソース・オブジェクトに関連付けられているリコンシリエーション・イベントおよびデータ。
-
リソース・オブジェクト用のアテステーション・イベント・データ。
-
リソース・オブジェクトに関連付けられているリクエストおよびリクエスト・データ。
-
リソース・オブジェクトの電子メール定義。
-
リソース・オブジェクトに関連付けられている権限。
-
リソース・オブジェクトに関連付けられている標準ルール。
-
リソース・オブジェクトのリコンシリエーション所有者一致ルール。
-
リソース・オブジェクトのリコンシリエーション・アクション・ルール。
-
リソース・オブジェクトに対応するステータス・コード。
-
リソース・オブジェクトのリコンシリエーション・プロセス・マッピング。
-
リソース・オブジェクトのリコンシリエーション・オブジェクト・フィールド。
-
リソース・オブジェクトのフォーム・マッピングを処理するアプリケーション・フォーム。
-
リソース・オブジェクトの親フォームと子フォーム用のオブジェクト依存性表。
-
組織のリソース・オブジェクト。
-
リソース・オブジェクトに関連付けられているプロセス決定ルール。
-
リソース・オブジェクトに関連付けられているパスワード・ポリシー・ルール。
-
プロビジョニング・プロセスにリンクされているフォームで定義されたITリソース・タイプに関連付けられているITリソース・インスタンス。デフォルトのITリソース・インスタンスがある場合、それらは削除されません。
-
プロセス・インスタンスおよびリソース・オブジェクト・インスタンス。
-
プロビジョニング・プロセスに関連付けられているタスク。
-
リソース・オブジェクトに関連付けられている実際のオブジェクトとプロセス、親表と子表。
-
-
スケジュール済タスクおよびスケジュール済ジョブ
-
アダプタ/イベント・ハンドラ
-
参照定義
10.9.4 コネクタのアンインストール・ユーティリティの設定
コネクタのアンインストール・ユーティリティを構成するファイルは、OIM_HOME/server/binディレクトリにあります。
コネクタのアンインストール・ユーティリティを構成する次のファイルが、OIM_HOME/server/binディレクトリにあることを確認します。
-
ConnectorUninstall.properties
-
uninstallConnector.bat
-
uninstallConnector.sh
10.9.5 コネクタのアンインストールおよびコネクタ・オブジェクトの削除
コネクタのアンインストール・ユーティリティを実行すると、コネクタをアンインストールし、アダプタ、参照定義、リソース・オブジェクト、スケジュール済タスクを削除できます。
要件に応じて、コネクタのアンインストール・ユーティリティを使用して次のタスクを実行できます。
10.9.5.1 コネクタのアンインストール
注意:
Oracle Identity Governanceがアイドル状態で、いずれの操作にも使用できないようにしておくことをお薦めします。次のことを確認する必要があります。
-
コネクタまたはコネクタ・オブジェクトのアンインストールの実行中、Oracle Identity Governanceでいずれの操作も行われていないこと
-
すべてのスケジュール済タスクが無効化され、処理が保留中の非同期メッセージ(監査メッセージ、オフライン・プロビジョニング・メッセージ、オフライン・タスク・メッセージ、今後のスケジュール済リクエストなど)が存在しないこと。
ConnectorUninstallスクリプトを使用して、コネクタをアンインストールできます。このスクリプトを実行すると、コネクタの一部を形成しているすべてのオブジェクト、およびコネクタにより収集されたすべてのリソース・データが、データベースから削除されます。
ノート:
アンインストール・ユーティリティを実行する前に:
-
アプリケーション組込み機能を使用して作成されたアプリケーションをIdentity Self Serviceで削除するには、./uninstallConnectorユーティリティを実行する前に、ObjectTypeとObjectValuesを持つ
ConnectorUninstall.propertiesファイルを更新する必要があります。たとえば、リソース・オブジェクト、スケジュール済タスクおよびコネクタに関連付けられたスケジュール済ジョブを削除する場合、./uninstallConnectorユーティリティを実行する前に、ObjectTypeプロパティの値としてResourceObject、ScheduleTaskおよびScheduleJobを指定し、ObjectValuesへのコネクタに対応するセミコロン区切りの値リストを指定します。
-
すでにアーカイブされているデータは削除できません。
-
アンインストール・ユーティリティが正常に完了しなかった場合のリストアに役立つため、Oracle Identity GovernanceスキーマおよびMDSバックアップが最新であることを確認する必要があります。
-
UNDO表領域が適切にサイズ指定されていることを確認する必要があります。これは、開発/テスト環境で大量のデータを削除する場合に必須です。
このガイドで前述しているように、コネクタの定義時に、Oracle Identity Governanceデータベースにコネクタのエントリが作成されます。このエントリには、コネクタXMLの内容も含まれています。コネクタのアンインストールを選択した場合、このユーティリティは、コネクタXMLの内容を解析して、削除するコネクタ・オブジェクトを識別します。
ノート:
-
コネクタのアンインストールでは、コネクタのインストール時または定義時に作成されたコネクタXMLからオブジェクト情報を収集します。このコネクタに関係しないその他のオブジェクトがコネクタの定義時に追加されている場合、アンインストールによりそのオブジェクトも削除されます。たとえば、ADコネクタの定義時、ユーザーがシステム参照または他のコネクタに関連する参照を追加した場合、アンインストールによりその参照が削除されます。
-
コネクタを定義するときは、そのコネクタに固有のオブジェクトのみを追加してください。
手順については、「コネクタおよびコネクタ・オブジェクトをアンインストールするスクリプトの実行」を参照してください。
10.9.5.2 アダプタ、参照定義、リソース・オブジェクトおよびスケジュール済タスクの削除
注意:
Oracle Identity Managerがアイドル状態で、いずれの操作にも使用できないようにしておくことをお薦めします。次のことを確認する必要があります。
-
コネクタまたはコネクタ・オブジェクトのアンインストールの実行中、Oracle Identity Managerでいずれの操作も行われていないこと。
-
すべてのスケジュール済タスクが無効化され、処理が保留中の非同期メッセージ(監査メッセージ、オフライン・プロビジョニング・メッセージ、オフライン・タスク・メッセージ、今後のスケジュール済リクエストなど)が存在しないこと。
ConnectorUninstallスクリプトを使用して、アダプタ、参照定義、リソース・オブジェクトまたはスケジュール済タスクを削除できます。指定したオブジェクトのみがOracle Identity Managerから削除されます。
10.9.6 コネクタおよびコネクタ・オブジェクトをアンインストールするスクリプトの実行
各コンポーネントを個別に削除するかわりに、スクリプトを実行してコネクタ・オブジェクトを削除できます。スクリプトの実行には、スクリプトの実行前に行うステップ、アンインストール・スクリプトの実行、アンインストール・スクリプトの実行の実行後に行うステップが含まれます。
コネクタおよびコネクタ・オブジェクトをアンインストールするスクリプトの実行には、次の手順が含まれます。
10.9.6.1 コネクタとコネクタ・オブジェクトをアンインストールする前に
ノート:
アンインストールを実行する前に、すべてのスケジュール済タスクが無効化されていることを確認する必要があります。
コネクタをアンインストールする前に、次を実行する必要があります。
- アンインストール中に問題が発生した場合にデータをリストアできるように、Oracle Identity Governanceデータベースのバックアップを作成します。データベースのバックアップ作成の詳細は、Oracle Identity Governanceデータベースのドキュメントを参照してください。
- Oracle Identity Governanceメタデータ(MDS)のバックアップを作成します。
- アンインストール・ユーティリティが完了するまで、Oracle Identity Governanceでいずれの操作も行われないようにします。Oracle Identity GovernanceおよびSOAサーバーが稼働中である必要があります。
- すべてのJMSメッセージが処理されていることを確認します。
10.9.6.2 コネクタとコネクタ・オブジェクトのアンインストール
コネクタをアンインストールするConnectorUninstallスクリプトを実行するには:
-
このスクリプトが使用するpropertiesファイルに値を設定します。
ノート:
ConnectorNameおよびReleaseとともにObjectTypeとObjectValuesを指定している場合、ObjectValuesの削除はユーティリティによって実行され、コネクタ情報はスキップされます。
ConnectorUninstall.propertiesファイルは、OIM_HOME/server/binにあります。このファイルには、コネクタ・オブジェクトを削除するスクリプトで使用される情報が含まれています。
propertiesファイルをテキスト・エディタで開き、次のプロパティの値を設定します。
-
DatabaseURL: Oracle Identity GovernanceデータベースのJDBC URLを次の形式で入力します。
jdbc:oracle:thin:@HOST_NAME:DATABASE_PORT:DATABASE_NAME/ORACLE_SID For example: jdbc:oracle:thin:@localhost:1521:orcl
-
DBUserName: Oracle Identity Governanceデータベースのユーザー名を入力します。
-
DBType: データベースのタイプを指定します。
-
LogLevel: ログ・レベルとしてDEBUG、WARN、INFOまたはERRORのいずれかを入力します。
-
Location: アンインストール・ユーティリティが生成するすべてのログ・ファイルを格納するディレクトリの場所を入力します。
アンインストール・ユーティリティが正常に完了すると、ConnectorUninstall.logファイルとともに<ResourceObject>.logファイルが生成されます。
アンインストール・ユーティリティが失敗すると、ConnectorUninstall.logファイルとともにConnectorUninstall_Error.logファイルが生成されます。
ノート:
アンインストール・ユーティリティがエラーで失敗した場合は、ConnectorUninstall.logおよびConnectorUninstall_Error.logを確認して、適切なアクションを実行してください。その後、アンインストール・ユーティリティを再度実行します。
たとえば、ActiveDirectoryコネクタのアンインストール・ユーティリティが成功すると、次のログが生成されます。
-
ConnectorUninstall.log
-
AD User.log
-
AD Group.log
-
AD Oraganization Unit.log
-
AD User Trusted.log
ActiveDirectoryコネクタのアンインストール・ユーティリティが失敗すると、次のログが生成されます。
-
ConnectorUninstall.log
-
ConnectorUninstall_Error.log
-
-
ConnectorName: このプロパティに設定する値は要件に応じて異なります。特定のコネクタを削除する場合は、そのコネクタの名前を入力します。入力した名前は、コネクタの管理機能により表示される検索結果に示される名前と同じである必要があります。たとえば、Microsoft Active Directoryコネクタを削除する場合は、
Active Directoryと入力します。 -
Release: このプロパティに設定する値は要件に応じて異なります。特定のコネクタを削除する場合は、そのコネクタのリリース番号を入力します。入力したリリース番号は、コネクタの管理機能により表示される検索結果に示されるリリース番号と同じである必要があります。たとえば、Microsoft Active Directory 9.1.0.1コネクタを削除する場合は、
9.1.0.1と入力します。 -
ObjectType: このプロパティに設定する値は要件に応じて異なります。
-
コネクタをアンインストールする場合は、ObjectTypeプロパティに値が割り当てられていないことを確認します。
-
アダプタ、参照定義、リソース・オブジェクトまたはスケジュール済タスクを削除する場合は、
Adapter、Lookup、ResourceObjectまたはScheduledTaskをそれぞれ入力します。例: ResourceObject
-
-
ObjectValues: セミコロン区切りのオブジェクト値のリストを入力します。
例: AD User; AD Group
-
-
コマンド・ウィンドウで、OIM_HOME/server/binディレクトリに移動し、スクリプト
sh uninstallConnector.sh(またはbatファイル)を実行します。ノート:
-
このユーティリティを実行する前に、APP_SERVER、OIM_ORACLE_HOME、JAVA_HOME、MW_HOME、WL_HOME、およびDOMAIN_HOMEを設定します。
-
Oracle Identity GovernanceがIPv6 Linuxホスト・コンピュータにインストールされている場合は、次に示すように、uninstallConnector.shスクリプトに入力引数として
ipv6を渡します:sh uninstallConnector.sh ipv6
入力引数として
ipv6を渡さない場合、コネクタのアンインストールは次のエラーで失敗します:Error : Error encountered while getting a connection :IO Error: The Network Adapter could not establish the connectionDB cant connect with host name in property . -
Windows環境では、uninstallConnector.batの実行中にIPv6のパラメータを渡さないでください。
スクリプトが実行されると、指定した場所にログが生成されます。
ユーティリティの実行後、次の情報を入力するように要求されます。
-
Oracle Identity Governanceデータベース・パスワード
-
Oracle Identity Governance管理者名
-
Oracle Identity Governance管理者パスワード
-
Oracle Identity Governance Server t3のURL
たとえば: t3://<HOST_NAME>:<HOST_PORT>
ノート:
クラスタ設定の場合、t3 URLをt3://<NODE1>:<PORT1>,<NODE2>:<PORT2>にします。
-
コンテキスト・ファクトリ
-
コネクタやオブジェクトの削除の確認
-
10.9.6.3 コネクタとコネクタ・オブジェクトをアンインストールした後で
コネクタのアンインストール後、次のステップを実行する必要があります。
-
DeleteJarsユーティリティを使用して、コネクタに関連付けられているjarをOracle Identity Governanceデータベースから削除します。
-
DeleteResourceBundlesユーティリティを使用して、コネクタに関連付けられているすべてのリソースをOracle Identity Governanceデータベースから削除します。
-
ログを再確認し、次の情報を探して、それぞれで説明されているステップを実行します。
-
アテステーション・プロセスのリスト: これらのアテステーション・プロセスを使用していたリソース・オブジェクトは削除されているため、これらのアテステーション・プロセスを削除または変更します。
-
リクエストを手動で変更して、アンインストール・ユーティリティによりクリーニングされたリソース・オブジェクト名を削除します。
-
コネクタのアンインストールの一環として、承認プロセス(承認ワークフロー/SOAコンポジット)は削除されません。承認プロセスが汎用的で、削除されたリソース・オブジェクトとのアソシエーションがある場合は、承認プロセスを変更する必要があります。
-
-
統計を再計算し、コネクタのアンインストール・ユーティリティにより削除された索引およびその他のデータベース・オブジェクトを再作成します。
-
Oracle Identity Governanceを再起動するか、またはPurgeCacheユーティリティを使用して、キャッシュをパージします。
キャッシュのパージの詳細は、『パフォーマンスおよびチューニング・ガイド』の「キャッシュのパージ」を参照してください。
10.10 コネクタ管理問題のトラブルシューティング
トラブルシューティング対象の一般的なコネクタ管理の問題には、アプリケーション・インスタンスのフォームが見つからないことや、アップグレード中にエラーがスローされることがあります。
問題
Oracle Identity Governanceを使用して、クローニングしたActive Directory (AD)リリース9.xコネクタをターゲットADに対して構成でき、信頼できるADソース・リコンシリエーションを実行して、ユーザーをOracle Identity Governanceで作成できます。ユーザーをOracle Identity Governanceで作成した後、ターゲット・リソース・リコンシリエーションをADに対して実行すると、ユーザー詳細は「アカウント」タブにリンクされます。ただし、詳細情報タブには空欄のページが表示されます。Oracle Identity System Administrationの「アプリケーション・インスタンス」セクションをチェックし、関連するアプリケーション・インスタンスを検索してから開くと、アプリケーション・インスタンスに関連付けられているフォームは見つかりません。
解決策
各アプリケーション・インスタンスでフォームの新規セットを作成します。
問題
コネクタのアップグレード中に、Oracle Identity Governanceで次のエラーが発生することがあります。
<Error> <XELLERATE.WEBAPP> <BEA-000000> <Class/Method:tcActionBase/execute encounter some problems: Bean has been deleted. javax.ejb.NoSuchEJBException: Bean has been deleted.
解決策
Oracle Identity Governanceサーバーを再起動して、コネクタのアップグレードを再試行します。このエラーは、Oracle Identity Governanceが長時間アイドル状態になっていると発生する可能性があります。







