2 About a Typical Enterprise Deployment
It is essential to understand the components of a typical enterprise deployment topology.
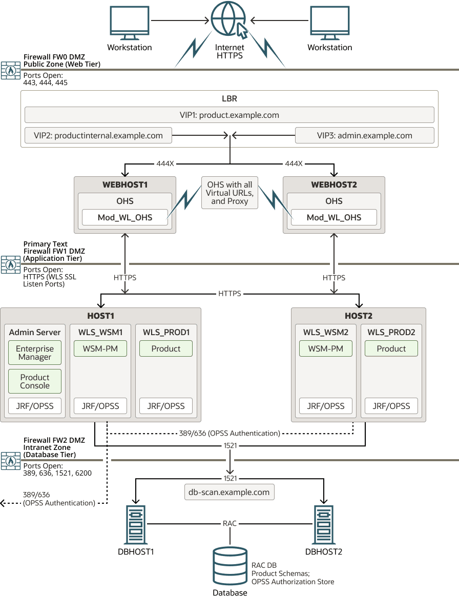
This chapter provides information on the Enterprise Deployment Topology diagram.
Diagram of a Typical Enterprise Deployment
This diagram shows all the components of a typical enterprise deployment, including the Web tier, Application tier, and Data tier. All enterprise deployments are based on these basic principles.
All Oracle Fusion Middleware enterprise deployments are designed to demonstrate the best practices for installing and configuring an Oracle Fusion Middleware production environment.
A best practices approach starts with the basic concept of a multi-tiered deployment and standard communications between the different software tiers.
This Enterprise Deployment uses secured communications using SSL all the way from the external clients to the backend WebLogic Servers. Although this eliminates numerous security vulnerabilities and increases the resiliency against different types of attacks, it has implications on the overall performance of the system. These implications vary depending on the applications deployed and the workloads in each invocation. For more information, see Configuring SSL in Administering Security for Oracle WebLogic Server. An alternative approach, is to terminate SSL at the load balancer. This approach also ensures the communication between the client and the load balancer while maximizing performance within the system components by avoiding SSL overhead in the rest of the tiers. The downside is that this may not offer sufficient security in cloud based applications.
Figure 2-1 shows a typical enterprise deployment, including the Web tier, Application tier, and Data tier. All enterprise deployments are based on these basic principles.
For a description of each tier and the standard protocols used for communications within a typical Oracle Fusion Middleware enterprise deployment, see About the typical Enterprise Deployment Topology Diagram.
Figure 2-1 Typical Enterprise Deployment Topology Diagram

Description of "Figure 2-1 Typical Enterprise Deployment Topology Diagram"
About the Typical Enterprise Deployment Topology Diagram
A typical enterprise deployment topology consists of a Hardware Load Balancer (LBR), web tier, an application tier, and data tier. This section provides detailed information on these components.
Understanding the Firewalls and Zones of a Typical Enterprise Deployment
The topology is divided into several security zones, which are separated by firewalls:
-
The web tier (or DMZ), which is used for the hardware load balancer and Web servers (in this case, Oracle HTTP Server instances ) that receive the initial requests from users. This zone is accessible only through a single virtual server name that is defined on the load balancer.
-
The application tier, which is where the business and application logic resides.
-
The data tier, which is not accessible from the Internet and reserved in this topology for the highly available database instances.
The firewalls are configured to allow data to be transferred only through specific communication ports. Those ports (or in some cases, the protocols that need open ports in the firewall) are shown on each firewall line in the diagram.
For example:
-
On the firewall protecting the web tier, only the HTTP ports are open: 443 for HTTPS.
-
On the firewall protecting an application tier, HTTP ports, and MBean proxy port are open.
Applications that require external HTTPS access can use the Oracle HTTP Server instances as a proxy. Note that this port for outbound communications only and the proxy capabilities on the Oracle HTTP Server must be enabled.
-
On the firewall protecting the data tier, the database listener port (typically, 1521) must be open.
The LDAP ports (typically, 389 and 636) are also required to be open for communication between the authorization provider and the LDAP-based identity store.
The ONS port (typically, 6200) is also required so that the application tier can receive notifications about workload and events in the Oracle RAC Database. These events are used by the Oracle WebLogic Server connection pools to adjust quickly (creating or destroying connections), depending on the availability and workload on the Oracle RAC database instances.
For a complete list of the ports that you must open for a specific Oracle Fusion Middleware enterprise deployment topology, see the chapter that describes the topology that you want to implement, or refer to the Enterprise Deployment Workbook for the topology that you want to implement. See Using the Enterprise Deployment Workbook.
Understanding the Elements of a Typical Enterprise Deployment Topology
The enterprise deployment topology consists of the following high-level elements:
-
A hardware load balancer that routes requests from the Internet to the web servers in the web tier. It also routes requests from internal clients or other components that perform internal invocations within the corporate network.
-
A web tier, consisting of a hardware load balancer and two or more physical computers that host the web server instances (for high availability).
The web server instances are configured to authenticate users (through an external identity store and a single sign-on server) and then route the HTTP requests to the Oracle Fusion Middleware products and components that are running in the Application tier.
The web server instances also host static web content that does not require the application logic to be delivered. Placing such content in the web tier reduces the overhead on the application servers and eliminates unnecessary network activity.
-
An application tier, consisting of two or more physical computers that are hosting a cluster of Oracle WebLogic Server Managed Servers, and the Administration Server for the domain. The Managed Servers are configured to run the various Oracle Fusion Middleware products, such as Oracle SOA Suite, Oracle Service Bus, Oracle WebCenter Content, and Oracle WebCenter Portal, depending on your choice of products in the enterprise deployment.
-
A data tier, consisting of two or more physical hosts that are hosting an Oracle RAC Database.
Receiving Requests Through Hardware Load Balancer
The following topics describe the hardware load balancer and its role in an enterprise deployment.
Purpose of the Hardware Load Balancer (LBR)
There are two types of load balancers, Local Load Balancers and Global Load Balancers. Load balancers can either be hardware devices such as Big IP, Cisco, Brocade, and so on—or they can be software applications. Most load balancer appliances can be configured for both local and global load balancers.
Load balancers should always be deployed in pairs to ensure that no single load balancer is a single point of failure. Most load balancers do this in an active-passive way. You should consult your load balancer documentation on how best to achieve this.
Note:
Oracle does not certify against specific load balancers. The configuration information of load balancers given in the Enterprise Deployment guide are for guidance only and you should consult with your load balancer vendor about the best practices that are associated with the configuration of the device that you are using.A local load balancer is used to distribute traffic within a site. It can distribute
both HTTP and TCP traffic and the requirements of your deployment dictates which options
you should use. Local load balancers often provide acceleration for SSL encryption and
decryption as well as the ability to terminate or off-load
SSL
requests. This SSL termination at the load balancer provides a performance gain to
applications at the cost of communications being secured in the rest of the tiers only
by subnet restrictions in corporate networks. Given the increased security requirements
applying nowadays to production deployments, this version of the Enterprise Deployment
guide is implementing end-to-end SSL communication all the way from the external clients
to the middle tier. The HTTPS protocol is used for the communication between clients and
the frontend load balancer, between the frontend load balancer and Oracle HTTP Servers,
and between Oracle HTTP Server and the WebLogic Servers. This comes at the cost of
performance overhead that is especially relevant in SSL handshakes. Depending on the
type of connections used by client requests (long lived, short lived, keep alive
settings) this may be a factor in the performance of an Enterprise Deployment. It is
considered however that security standards have increased nowadays, and this guide will
focus on the most secure deployment approach.
Note:
For the purpose of providing the most realistic working environment possible this guide uses demo certificates in the web and application tiers. Notice that demonstration digital certificates and keystores are not recommended in production mode. The sample steps provided in this book should be run or substituted with appropriate certificates signed by a formal Certificate Authority in your production environment.
Enterprise Deployment guide environments always use a local load balancer. A global load balancer is used when you have multiple sites that need to function as the same logical environment. Its purpose is to distribute requests between the sites based on a pre-determined set of rules. Global load balancers are typically used in Disaster Recovery (DR) deployments or Active/Active Multi-Data Center (MDC) deployments.
The following topics describe the types of requests that are handled by the hardware load balancer in an Enterprise Deployment:
HTTP Requests From the Internet to the Web Server Instances in the Web Tier
The hardware load balancer balances the load on the web tier by receiving requests to a single virtual host name and then routing each request to one of the web server instances, based on a load balancing algorithm. In this way, the load balancer ensures that no one web server is overloaded with HTTP requests.
For more information about the purpose of specific virtual host names on the hardware load balancer, see Summary of the Typical Load Balancer Virtual Server Names.
HTTPS or encrypted requests are routed from the load balancer to the web tier. This guide provides instructions for SSL configuration between the load balancer and the web tier and between the web tier and the application tier.
The load balancer provides high availability by ensuring that if one web server goes down, requests are routed to the remaining web servers that are up and running.
Further, in a typical highly available configuration, the hardware load balancers are configured such that a hot standby device is ready to resume service in case a failure occurs in the main load balancing appliance. This is important because for many types of services and systems, the hardware load balancer becomes the unique point of access to make invocations and, as a result, becomes a single point of failure (SPOF) for the whole system if it is not protected.
Specific Internal-Only Communications Between the Components of the Application Tier
In addition, the hardware load balancer routes specific communications between the Oracle Fusion Middleware components and applications on the application tier. The internal-only requests are also routed through the load balancer by using a unique virtual host name.
Load Balancer Considerations for Disaster Recovery and Multi-Data Center Topologies
In addition to the load-balancing features for local site traffic as described in the previous topics, many LBR also include features for configuring global load-balancing across multiple sites in DR or active/active MDC topologies.
-
Active/Passive DR: Always send requests to site 1 unless site 1 in unavailable in which case send traffic to site 2.
-
Active/Active MDC: Always send requests to both site 1 and site 2, often based on the geographic location of the source request in relation to the physical geographical location of the sites. Active/Active deployments are available only to those applications which support it.
Application entry point: app.example.com
Site 1 - Local Load Balancer Virtual Host: site1app.example.com
Site 2 - Local Load Balancer Virtual Host: site2app.example.com
app.example.com
is received, the global load balancer would:
-
If the topology is active/passive DR:
Change the IP address of
app.example.com
in DNS to resolve as the IP address of the local load balancer Virtual Host for the active site. For example:site1app.example.com
(assuming that is the active site). -
If the topology is active/active MDC:
Change the IP address of
app.example.com
in DNS to resolve as either the IP address ofsite1app.example.com
orsite2app.example.com
depending on which site is nearest to the client making the request.
For information on Disaster Recovery, see Disaster Recovery Guide.
For more information on Multi-Data Center topologies for various Fusion Middleware products, see the MAA Best Practices for Fusion Middleware page on the Oracle Technology Network website.
Summary of the Typical Load Balancer Virtual Server Names
In order to balance the load on servers and to provide high availability, the hardware load balancer is configured to recognize a set of virtual server names. By using the naming convention in Figure 2-1, the following virtual server names are recognized by the hardware load balancer in this topology:
-
product.example.com
: This virtual server name is used for all incoming traffic.Users enter this URL to access the Oracle Fusion Middleware product that you have deployed and the custom applications that are available on this server. The load balancer then routes these requests (by using a load balancing algorithm) to one of the servers in the web tier. In this way, the single virtual server name can be used to route traffic to multiple servers for load balancing and high availability of the web servers instances.
-
productinternal.example.com
: This virtual server name is for internal communications only.The load balancer uses its Network Address Translation (NAT) capabilities to route any internal communication from the application tier components that are directed to this URL. This URL is not exposed to external customers or users on the Internet. Each product has specific uses for the internal URL, so in the deployment instructions, the virtual server name is prefixed with the product name.
-
admin.example.com
: This virtual server name is for administrators who need to access the Oracle Enterprise Manager Fusion Middleware Control and Oracle WebLogic Remote Console interfaces.This URL is known only to internal administrators. It also uses the NAT capabilities of the load balancer to route administrators to the active Administration Server in the domain.
For a complete set of virtual server names that you must define for your topology, see the chapter that describes the product-specific topology.
HTTPS Versus HTTP Requests to the External Virtual Server Name
This Enterprise Deployment Guide uses SSL for all the virtual servers, hence the frontend
port 80 is no longer used. It is a best practice to assign the main external URL (for
example, https://myapplication.example.com
) to the SSL
port number 443.
Note:
If port 80 remains open in the load balancer, then it is recommended to redirect any requests to it (non-SSL protocol) to port 443 (SSL protocol). Refer to your load balancer’s specific documentation to implement this redirection. See Configuring Virtual Hosts on the Hardware Load Balancer.Understanding the Web Tier
The Web tier of the reference topology consists of the Web servers that receive requests from the load balancer. In the typical enterprise deployment, at least two Oracle HTTP Server instances are configured in the Web tier. The following topics provide more detail.
Benefits of Using Oracle HTTP Server Instances to Route Requests
A Web tier with Oracle HTTP Server is not a requirement for many of the Oracle Fusion Middleware products. You can route traffic directly from the hardware load balancer to the WLS servers in the Application Tier. However, a Web tier does provide several advantages, which is why it is recommended as part of the reference topology:
-
The Web tier provides DMZ public zone, which is a common requirement in security audits. If a load balancer routes directly to the WebLogic Server, requests move from the load balancer to the application tier in one single HTTP jump, which can cause security concerns.
-
The Web tier allows the WebLogic Server cluster membership to be reconfigured (new servers added, others removed) without having to change the Web server configuration (as long as at least some of the servers in the configured list remain alive).
-
Oracle HTTP Server delivers static content more efficiently and faster than WebLogic Server; it also provides FTP services, which are required for some enterprise deployments, as well as the ability to create virtual hosts and proxies via the Oracle HTTP Server configuration files.
-
Oracle HTTP Server provides HTTP redirection over and above what WebLogic Server provides. You can use Oracle HTTP Server as a front end against many different WebLogic Server clusters, and in some cases, control the routing via content based routing.
-
Oracle HTTP Server provides the ability to integrate single sign-on capabilities into your enterprise deployment. For example, you can later implement single sign-on for the enterprise deployment, using Oracle Access Manager, which is part of the Oracle Identity and Access Management family of products.
-
Oracle HTTP Server provides support for WebSocket connections deployed within WebLogic Server.
For more information about Oracle HTTP Server, see Introduction to Oracle HTTP Server in Administering Oracle HTTP Server.
Alternatives to Using Oracle HTTP Server in the Web Tier
Although Oracle HTTP Server provides a variety of benefits in an enterprise topology, Oracle also supports routing requests directly from the hardware load balancer to the Managed Servers in the middle tier.
This approach provide the following advantages:
-
Lower configuration and processing overhead than using a front-end Oracle HTTP Server Web tier front-end.
-
Monitoring at the application level since the LBR can be configured to monitor specific URLS for each Managed Server (something that is not possible with OHS).
Note that this enables routing to the Managed Servers only when all composites are deployed, and you must use the appropriate monitoring software.
Configuration of Oracle HTTP Server in the Web Tier
For this enterprise deployment guide, the Oracle HTTP Server instances are configured as separate standalone domains, one on each Web tier host. You can choose to configure the Oracle HTTP Server instances as part of the application tier domain, but this enterprise deployment guide does not provide specific steps to configure the Oracle HTTP Server instances in that manner.
See About Oracle HTTP Server in Installing and Configuring Oracle HTTP Server.
About Mod_WL_OHS
As shown in the diagram, the Oracle HTTP Server instances use the WebLogic Proxy Plug-In (mod_wl_ohs
) for proxying HTTP requests from Oracle HTTP Server to the Oracle WebLogic Server Managed Servers in the Application tier.
See What are Oracle WebLogic Server Proxy Plug-Ins? in Using Oracle WebLogic Server Proxy Plug-Ins.
Understanding the Application Tier
The application tier consists of two physical host computers, where Oracle WebLogic Server and the Oracle Fusion Middleware products are installed and configured. The application tier computers reside in the secured zone between firewall 1 and firewall 2.
The following topics provide more information:
Configuration of the Administration Server and Managed Servers Domain Directories
Unlike the Managed Servers in the domain, the Administration Server uses an active-passive high availability configuration. This is because only one Administration Server can be running within an Oracle WebLogic Server domain.
In the topology diagrams, the Administration Server on HOST1 is in the active state and the Administration Server on HOST2 is in the passive (inactive) state.
To support the manual fail over of the Administration Server in the event of a system failure, the typical enterprise deployment topology includes:
-
A Virtual IP Address (VIP) for the routing of Administration Server requests.
-
The configuration of the Administration Server domain directory on a shared storage device.
In the event of a system failure (for example a failure of HOST1), you can manually reassign the Administration Server VIP address to another host in the domain, mount the Administration Server domain directory on the new host, and then start the Administration Server on the new host.
However, unlike the Administration Server, there is no benefit to storing the Managed Servers on shared storage. In fact, there is a potential performance impact when Managed Server configuration data is not stored on the local disk of the host computer.
As a result, in the typical enterprise deployment, after you configure the Administration Server domain on shared storage, a copy of the domain configuration is placed on the local storage device of each host computer, and the Managed Servers are started from this copy of the domain configuration. You create this copy by using the Oracle WebLogic Server pack and unpack utilities.
The resulting configuration consists of separate domain directories on each host: one for the Administration Server (on shared storage) and one for the Managed Servers (on local storage). Depending upon the action required, you must perform configuration tasks from one domain directory or the other.
For more information about structure of the Administration Server domain directory and the Managed Server domain directory, as well as the variables used to reference these directories, see Understanding the Recommended Directory Structure for an Enterprise Deployment.
There is an additional benefit to the multiple domain directory model. It allows you to isolate the Administration Server from the Managed Servers. By default, the primary enterprise deployment topology assumes the Administration Server domain directory is on one of the application tier hosts, but if necessary, you could isolate the Administration Server further by running it from its own host, for example in cases where the Administration Server is consuming high CPU or RAM. Some administrators prefer to configure the Administration Server on a separate, dedicated host, and the multiple domain directory model makes that possible.
Using Oracle Web Services Manager in the Application Tier
Oracle Web Services Manager (Oracle WSM) provides a policy framework to manage and secure web services in the Enterprise Deployment topology.
In most enterprise deployment topologies, the Oracle Web Services Manager Policy Manager runs on Managed Servers in a separate cluster, where it can be deployed in an active-active highly available configuration.
You can choose to target Oracle Web Services Manager and Fusion Middleware products or applications to the same cluster, as long as you are aware of the implications.
The main reasons for deploying Oracle Web Services Manager on its own managed servers is to improve performance and availability isolation. Oracle Web Services Manager often provides policies to custom web services or to other products and components in the domain. In such a case, you do not want the additional Oracle Web Services Manager activity to affect the performance of any applications that are sharing the same managed server or cluster as Oracle Web Services Manager.
The eventual process of scaling out or scaling up is also better addressed when the components are isolated. You can scale out or scale up only the Fusion Middleware application Managed Servers where your products are deployed or only the Managed Servers where Oracle Web Services Manager is deployed, without affecting the other product.
Best Practices and Variations on the Configuration of the Clusters and Hosts on the Application Tier
In a typical enterprise deployment, you configure the Managed Servers in a cluster on two or more hosts in the application tier. For specific Oracle Fusion Middleware products, the enterprise deployment reference topologies demonstrate best practices for the number of Managed Servers, the number of clusters, and what services are targeted to each cluster.
These best practices take into account typical performance, maintenance, and scale-out requirements for each product. The result is the grouping of Managed Servers into an appropriate set of clusters within the domain.
Variations of the enterprise deployment topology allow the targeting of specific products or components to additional clusters or hosts for improved performance and isolation.
For example, you can consider hosting the Administration Server on a separate and smaller host computer, which allows the FMW components and products to be isolated from the Administration Server.
These variations in the topology are supported, but the enterprise deployment reference topology uses the minimum hardware resources while keeping high availability, scalability and security in mind. You should perform the appropriate resource planning and sizing, based on the system requirements for each type of server and the load that the system needs to sustain. Based on these decisions, you must adapt the steps to install and configure these variations accordingly from the instructions presented in this guide.
About the Node Manager Configuration in a Typical Enterprise Deployment
Oracle WebLogic Server can use either a per domain Node Manager or a per host Node Manager. The following sections of this topic provide more information on the impact of the Node Manager configuration on a typical enterprise deployment.
Note:
For general information about these two types of Node Managers, see Overview in Administering Node Manager for Oracle WebLogic Server.
About Using a Per Domain Node Manager Configuration
In a per domain Node Manager configuration—as opposed to a per host Node Manager configuration—you actually start two Node Manager instances on the Administration Server host: one from the Administration Server domain directory and one from the Managed Servers domain directory. In addition, a separate Node Manager instance runs on each of the other hosts in the topology.
The Node Manager that controls the Administration Server uses the listen address of the virtual host name created for the Administration Server. The Node Manager that controls the Managed Servers uses the listen address of the physical host. When the Administration Server fails over to another host, an additional instance of Node Manager is started to control the Administration Server on the failover host.
The key advantages of the per domain configuration are an easier and simpler initial setup of the Node Manager and the ability to set Node Manager properties that are unique to the Administration Server. This last feature was important in previous releases because some features, such as Crash Recovery, applied only to the Administration Server and not to the Managed servers. In the current release, the Oracle SOA Suite products can be configured for Automated Service Migration, rather than Whole Server Migration. This means the Managed Servers, as well as the Administration Server, can take advantage of Crash Recovery, so there is no need to apply different properties to the Administration Server and Managed Server domain directories.
Another advantage is that the per domain Node Manager provides a default SSL configuration for Node Manager-to-Server communication, based on the Demo Identity store created for each domain.
About Using a Per Host Node Manager Configuration
In a per host Node Manager configuration, you start a single Node Manager instance to control the Administration Server and all Managed Servers on a host, even those that reside in different domains. This reduces the footprint and resource utilization on the Administration Server host, especially in those cases where multiple domains coexist on the same computer.
A per host Node Manager configuration allows all Node Managers to use a listen address of ANY, so they listen on all addresses available on the host. This means that when the Administration Server fails over to a new host, no additional configuration is necessary.
If you want SSL for Node Manager-to-Server communication, then you must configure an additional Identity and Trust store, and it also requires using Subject Alternate Names (SAN), because the Node Manager listens on multiple addresses.
For scalability and manageability reasons, this Enterprise Deployment Guide uses Per Host Node manager configuration. The sections in the different chapters will provide the required steps for using a single Node manager in each host of the topology.
About Using Unicast for Communications within the Application Tier
Oracle recommends the unicast communication protocol for communication between the Managed Servers and hosts within the Oracle WebLogic Server clusters in an enterprise deployment. Unlike multicast communication, unicast does not require cross-network configuration and it reduces potential network errors that can occur from multicast address conflicts as well.
When you consider using the multicast or unicast protocol for your own deployment, consider the type of network, the number of members in the cluster, and the reliability requirements for cluster membership. Also consider the following features of each protocol.
Features of unicast in an enterprise deployment:
-
Uses a group leader that every server sends messages directly to. This leader is responsible for retransmitting the message to every other group member and other group leaders, if applicable.
-
Works out of the box in most network topologies
-
Requires no additional configuration, regardless of the network topology.
-
Uses a single missed heartbeat to remove a server from the cluster membership list.
Features of multicast in an enterprise deployment:
-
Multicast uses a more scalable peer-to-peer model, where a server sends each message directly to the network once and the network makes sure that each cluster member receives the message directly from the network.
-
Works out of the box in most modern environments, where the cluster members are in a single subnet.
-
Requires additional configuration in the routers and WebLogic Server (that is, Multicast TTL) if the cluster members span more than one subnet.
-
Uses three consecutive missed heartbeats to remove a server from the cluster membership list.
Depending on the number of servers in your cluster and on whether the cluster membership is critical for the underlying application (for example, in session-replication intensive applications or clusters with intensive RMI invocations across the cluster), each model may act better.
Consider whether your topology is going to be part of an active-active disaster recovery system or if the cluster is going to traverse multiple subnets. In general, unicast acts better in those cases.
For more information about multicast and unicast communication types, see the following resources:
-
Configuring Multicast Messaging for WebLogic Server Clusters in High Availability Guide
-
One-to-Many Communication Using Unicast in Administering Clusters for Oracle WebLogic Server
Understanding OPSS and Requests to the Authentication and Authorization Stores
Many of the Oracle Fusion Middleware products and components require an Oracle Platform Security Services (OPSS) security store for authentication providers (an identity store), policies, credentials, keystores, and for audit data. As a result, communications must be enabled so the application tier can send requests to and from the security providers.
For authentication, this communication is to an LDAP directory, such as Oracle Internet Directory (OID) or Oracle Unified Directory (OUD), which typically communicates over port 389 or 636. When you configure an Oracle Fusion Middleware domain, the domain is configured by default to use the WebLogic Server Authentication provider. However, for an enterprise deployment, you must use a dedicated, centralized LDAP-compliant authentication provider.
For authorization (and the policy store), the location of the security store varies, depending upon the tier:
-
For the application tier, the authorization store is database-based, so frequent connections from the Oracle WebLogic Server Managed Servers to the database are required for the purpose of retrieving the required OPSS data.
-
For the web tier, the authorization store is file-based, so connections to the database are not required.
For more information about OPSS security stores, see the following sections of Securing Applications with Oracle Platform Security Services:
About Coherence Clusters In a Typical Enterprise Deployment
The standard Oracle Fusion Middleware enterprise deployment includes a Coherence cluster that contains storage-enabled Managed Coherence Servers. Oracle FMW products add their clusters as members to this default coherence cluster during domain creation or extension.
This configuration is a good starting point for using Coherence. Depending upon your specific requirements, you can consider tuning and reconfiguring Coherence to improve performance in a production environment
Note:
Most Oracle Fusion Middleware products include Coherence GAR deployments. These deployments may have specific requirements pertaining to the default Coherence Cluster configuration (for example, local caches versus distributed). Consult the appropriate product installation and administration guides for specific limitations or processes regarding Coherence cluster configuration changes.
When reviewing port assignments, note that the Oracle Fusion Middleware products and components default to a Well Known Address (WKA) list that uses the port specified on the Coherence Clusters screen of the Configuration Wizard. The WKA list also uses the listen address of all servers that participate in the coherence cluster as the listen address for the WKA list. These settings can be customized by using the Oracle WebLogic Remote Console.
With respect to listen addresses, a Coherence cluster uses different services and protocols for network communications. The following are the out of the box services and their bind points:
-
Discovery Service - Responsible for discovering other services including the cluster, defaults to a wildcard address, that is, listens on all addresses. It is configurable via operational configuration coherence/cluster-config/unicast-listener/discovery-address (generally left unset).
-
Clustering/TCMP - Responsible for intra-cluster communication, defaults to whatever local address is routable to the WKA list, which are WCPHOST1 and WCPHOST2 ips in an enterprise deployment topology. It is configurable via operational configuration coherence/cluster-config/unicast-listener/address (generally left unset).
-
Extend Proxy - Responsible for communication with non-clustered clients, defaults to the discovery address. It is configurable via cache cache-config/caching-schemes/proxy-scheme/acceptor-config/tcp-acceptor/local-address (generally left unset).
For more information, refer to the following resources:
-
For information about Coherence clusters, see Configuring and Managing Coherence Clusters in Administering Clusters for Oracle WebLogic Server.
-
For information about tuning Coherence, see Performance Tuning in Administering Oracle Coherence.
-
For information about storing HTTP session data in Coherence, see Using Coherence*Web with WebLogic Server in Administering HTTP Session Management with Oracle Coherence*Web.
-
For more information about creating and deploying Coherence applications, see Creating Coherence Applications for WebLogic Server and Deploying Coherence Applications for WebLogic Server in Developing Oracle Coherence Applications for Oracle WebLogic Server.
-
For information about the coherence listen addresses, see Element Reference and Configuring Caches in Developing Applications with Oracle Coherence.
About the Data Tier
In the data tier, an Oracle RAC database runs on the two hosts (DBHOST1 and DBHOST2). The database contains the schemas required by the Oracle WebCenter Portal components and the Oracle Platform Security Services (OPSS) policy store.
You can define multiple services for the different products and components in an enterprise deployment to isolate and prioritize throughput and performance accordingly. In this guide, one database service is used as an example. Furthermore, you can use other high availability database solutions to protect the database:
-
Oracle Data Guard: See Introduction to Oracle Data Guard in Oracle Data Guard Concepts and Administration.
-
Oracle RAC One Node: See Overview of Oracle RAC One Node in Oracle Real Application Clusters Administration and Deployment Guide.
These solutions above provide protection for the database beyond the information provided in this guide, which focuses on using an Oracle RAC Database, given the scalability and availability requirements that typically apply to an enterprise deployment.
For more information about using Oracle Databases in a high availability environment, see Database Considerations in High Availability Guide.