Repérage et promotion des ressources
Pour surveiller les ressources à l'aide de Stack Monitoring, vous devez d'abord les repérer ou les promouvoir. La promotion préremplit les informations relatives à la ressource. Assurez-vous de valider ces informations et assurez-vous qu'elles sont correctes. Les prérequis et les paramètres d'entrée pour la promotion sont les mêmes que ceux pour le repérage initié par l'utilisateur.
Reportez-vous à Prérequis de ressource pour obtenir un accès direct aux prérequis pour un type de ressource spécifique.
Le tableau suivant répertorie les types de ressource et les liens correspondants vers les instructions de découverte/promotion.
Pour plus d'informations sur les types de ressource et les environnements pris en charge, reportez-vous à la Note MOS : 2925632.1.
| Type de ressource | Découverte/Promotion |
|---|---|
| E-Business Suite | E-Business Suite |
Hôte (Linux, Solaris et Windows)
|
|
|
Oracle Database Y compris :
|
Oracle Database |
| Base de données pluggable | Base de données pluggable |
| PeopleSoft | PeopleSoft |
| Tomcat | Apache Tomcat |
| Microsoft SQL Server | Serveur Microsoft SQL |
| Serveur WebLogic | Domaine Oracle WebLogic |
| Oracle Service-Oriented Architecture (SOA) | Domaine Oracle WebLogic SOA est repéré automatiquement dans le cadre du repérage de domaine WebLogic. Remarque
Si votre domaine WebLogic a déjà été repéré, suivez les étapes décrites dans Actualisation du domaine Weblogic pour repérer SOA. SOA et WebLogic doivent être surveillés par le même agent. Pour le repérage SOA, l'utilisateur WebLogic doit disposer de privilèges d'administrateur. |
| Oracle HTTP Server (OHS) | Oracle HTTP Server (OHS)
OHS colocalisé est repéré automatiquement dans le cadre du repérage de domaine Oracle WebLogic et doit être installé dans un répertoire de base Oracle existant, colocalisé avec un domaine de serveur WebLogic. Remarque
Si votre domaine WebLogic a déjà été repéré, suivez les étapes décrites dans Actualisation du domaine Weblogic pour repérer OHS. OHS et WebLogic doivent tous deux être surveillés par le même agent. |
| Oracle Identity Manager (OIM) | Domaine Oracle WebLogic OIM est automatiquement repéré dans le cadre du repérage de domaine WebLogic. Remarque
Si votre domaine WebLogic a déjà été repéré, suivez les étapes décrites dans Actualisation du domaine Weblogic pour repérer OIM. OIM et WebLogic doivent tous deux être surveillés par le même agent. |
| Oracle Access Manager (OAM) | Domaine Oracle WebLogic OAM est repéré automatiquement dans le cadre du repérage de domaine WebLogic. Remarque
Si votre domaine WebLogic a déjà été repéré, suivez les étapes décrites dans Actualisation du domaine Weblogic pour repérer OAM. OAM et WebLogic doivent tous deux être surveillés par le même agent. |
| Oracle Service Bus (OSB) | Domaine Oracle WebLogic OSB est automatiquement repéré dans le cadre du repérage de domaine WebLogic. Remarque
Si votre domaine WebLogic a déjà été repéré, suivez les étapes décrites dans Actualisation du domaine Weblogic pour repérer OSB. OSB et WebLogic doivent tous deux être surveillés par le même agent. |
| Gestionnaire de noeuds Oracle Weblogic | Domaine Oracle WebLogic Le gestionnaire de noeuds Oracle Weblogic est détecté automatiquement dans le cadre du repérage de domaine WebLogic. Remarque
Si votre domaine WebLogic a déjà été repéré, suivez les étapes de la section Actualisation du domaine Weblogic pour repérer le gestionnaire de noeuds Oracle Weblogic. Le gestionnaire de noeuds Oracle Weblogic et WebLogic doivent tous deux être surveillés par le même agent. |
| Oracle Managed File Transfer (Oracle MFT) | Transfert de fichiers gérés (MFT) |
| Apache HTTP Server | Serveur Apache HTTP Server |
| Oracle Unified Directory | Oracle Unified Directory |
| GoldenGate | Oracle GoldenGate |
| Exécution de la JVM Oracle | Exécution de la JVM Oracle |
| NGINX | NGINX |
Prérequis des ressources
Avant d'ajouter des ressources à la surveillance dans Stack Monitoring, vous devez vous assurer que tous les prérequis sont respectés. Les prérequis diffèrent selon le type de ressource.
Le tableau suivant répertorie les types de ressource pris en charge par Stack Monitoring, ainsi que des liens directs vers des sections détaillant les prérequis pour l'ajout de ce type de ressource à Stack Monitoring.
| Type de ressource | Prérequis |
|---|---|
| E-Business Suite | Prérequis pour le repérage d'E-Business Suite |
| Hôte (Linux, Solaris et Windows) | |
| Oracle Database / base de données pluggable | Prérequis pour Oracle Database |
| PeopleSoft | PeopleSoft |
| Tomcat | Prérequis pour le repérage de Tomcat |
| Microsoft SQL Server | Prérequis pour le repérage de Microsoft SQL Server |
| Serveur WebLogic | Prérequis pour le repérage ou la promotion du serveur WebLogic |
| Transfert de fichiers gérés (MFT) | Prérequis pour le repérage ou la promotion du transfert de fichiers gérés (MFT) |
| Oracle HTTP Server (OHS) | Prérequis pour le repérage ou la promotion d'Oracle HTTP Server (OHS) |
| Apache HTTP Server | Prérequis pour le repérage ou la promotion d'Apache HTTP Server |
| Oracle Unified Directory | Prérequis pour le repérage ou la promotion d'Oracle Unified Directory |
| GoldenGate | Prérequis pour le repérage ou la promotion de GoldenGate |
| Microsoft IIS | Prérequis pour la découverte de Microsoft IIS |
Surveillance des serveurs hôte
Prérequis
Instances OCI Compute
La promotion des instances de calcul OCI permet une surveillance plus riche de l'instance de calcul et une visibilité sur les ressources en cours d'exécution sur l'instance de calcul. Après la promotion, le type de ressource de l'instance de calcul est Hôte.
-
La promotion des instances de calcul OCI permet une surveillance plus riche de l'instance de calcul et une visibilité sur les ressources en cours d'exécution sur l'instance de calcul. Après la promotion, le type de ressource de l'instance de calcul est Hôte. Pour plus d'informations, reportez-vous à Déploiement d'agents de gestion sur des instances de calcul.
Hôtes sur site
Le repérage d'un hôte sur site permet la surveillance et offre une visibilité sur les ressources en cours d'exécution sur l'hôte.
Les hôtes exécutés au sein d'un autre fournisseur cloud sont surveillés à l'aide du même processus qu'un hôte sur site.
- L'agent de gestion sur site surveillant l'hôte doit être déployé localement sur l'hôte et les prérequis nécessaires doivent être remplis. Pour plus d'informations, reportez-vous à Exécution des prérequis pour le déploiement d'agents de gestion.
-
Pour éviter la nécessité de mettre à jour le nom d'hôte après la découverte, il est conseillé de s'assurer que le nom d'hôte, tel que détecté sur l'hôte lui-même, est un nom de domaine complet. La valeur du nom d'hôte est extraite du DNS local.
Exemple :
Pour Linux, la valeur du nom d'hôte est extraite du DNS et peut être remplacée à l'aide de
/etc/hosts. Pour vérifier le nom d'hôte, exécutez la commande suivante sur la ligne de commande de l'hôte :hostname -f
Hôtes GPU
La surveillance GPU est uniquement prise en charge sur linux.
- Créez le visualiseur et les stratégies d'administration supplémentaires suivants pour le GPU exécuté sur le calcul OCI.
Création de stratégies pour les opérations de vue
Voici la stratégie à ajouter pour les utilisateurs qui peuvent uniquement afficher les ressources. Utilisateurs appartenant au groupe
StackMonitoringViewerGrp.Stratégie Description ALLOW GROUP StackMonitoringViewerGrp TO {COMPUTE_CAPACITY_TOPOLOGY_READ,COMPUTE_BARE_METAL_HOST_INSPECT, COMPUTE_BARE_METAL_HOST_READ,COMPUTE_HPC_ISLAND_READ,COMPUTE_NETWORK_BLOCK_READ,COMPUTE_LOCAL_BLOCK_READ} IN COMPARTMENT <compartment_name>Autoriser les utilisateurs du groupe StackMonitoringViewerGrp à visualiser le statut du calcul de GPU Créer des stratégies pour les opérations d'administration
Voici la stratégie pour les utilisateurs qui peuvent effectuer des opérations d'administration. Utilisateurs appartenant au groupe
StackMonitoringAdminGrp.Stratégie Description ALLOW GROUP StackMonitoringAdminGrp TO {COMPUTE_CAPACITY_TOPOLOGY_INSPECT,COMPUTE_CAPACITY_TOPOLOGY_READ,COMPUTE_BARE_METAL_HOST_INSPECT, COMPUTE_BARE_METAL_HOST_READ,COMPUTE_HPC_ISLAND_READ,COMPUTE_NETWORK_BLOCK_READ,COMPUTE_LOCAL_BLOCK_READ} IN COMPARTMENT <compartment_name>Autoriser les utilisateurs du groupe StackMonitoringAdminGrpà extraire la topologie et les détails du calcul de GPU - Activez l'agent de gestion dans l'agent Oracle Cloud. Pour plus d'informations, reportez-vous à Etape 3 : installation des agents de gestion.
- Mettez l'outil NVIDIA-smi à la disposition de l'utilisateur
mgmt_agenten installant les pilotes propriétaires NVIDIA sur l'hôte, s'ils ne sont pas déjà préinstallés. Pour plus d'informations, reportez-vous à la section Instalation des pilotes NVIDIA. - Facultatif. Pour que les données RDMA soient affichées sur la page d'accueil de l'hôte, activez la surveillance des mesures d'instance de calcul. Pour plus d'informations, reportez-vous à Activation de la surveillance pour les instances de calcul.
A la fin de toutes les étapes et prérequis, la découverte d'une ressource hôte inclut également chaque GPU installé dans l'hôte. En outre, chaque ressource GPU sera créée et la ressource hôte aura une relation CONTAINS avec chaque ressource GPU.
Promotion
La surveillance d'hôte est activée via un travail de promotion et configurée pour être effectuée automatiquement ou manuellement dans un compartiment.
Promotion automatique
Les hôtes GPU ne peuvent pas être repérés dans le cadre de la promotion automatique de l'hôte.
Une fois qu'un agent de gestion s'est inscrit dans un compartiment pour lequel la promotion automatique a été activée, l'hôte sur lequel l'agent est installé localement est automatiquement promu vers la surveillance complète.
Une fois qu'une instance OCI Compute est créée, dans un compartiment pour lequel la promotion automatique a été activée, le module d'extension d'agent de gestion dans l'agent oracle cloud sur cette instance est activé et l'agent est automatiquement promu vers la surveillance complète.
Prérequis :
Les stratégies suivantes sont requises pour permettre la promotion automatique des agents de gestion et des instances OCI Compute vers la surveillance complète de l'hôte :
| Stratégie | Description |
|---|---|
ALLOW SERVICE appmgmt TO {STACK_MONITORING_DISCOVERY_JOB_CREATE,STACK_MONITORING_WORK_REQUEST_READ,STACK_MONITORING_CONFIG_INSPECT} IN COMPARTMENT <compartment_name> |
Autoriser Stack Monitoring à promouvoir les agents/hôtes dans le compartiment |
ALLOW SERVICE appmgmt TO {MGMT_AGENT_DEPLOY_PLUGIN_CREATE, MGMT_AGENT_INSPECT, MGMT_AGENT_READ} IN COMPARTMENT <compartment_name> |
Autoriser Stack Monitoring à gérer les agents dans le compartiment |
ALLOW resource stackmonitoringconfig 'AutoPromoteHost' TO {APPMGMT_MONITORED_INSTANCE_ACTIVATE} IN COMPARTMENT <compartment_name> |
Autoriser Stack Monitoring à activer le module d'extension d'agent de gestion dans le compartiment |
ALLOW resource stackmonitoringconfig 'AutoPromoteHost' TO {INSTANCE_UPDATE, INSTANCE_READ, INSTANCE_AGENT_PLUGIN_INSPECT} IN COMPARTMENT <compartment_name> |
Autoriser Stack Monitoring à mettre à jour la configuration d'instance de calcul dans le compartiment, afin d'activer le module d'extension d'agent de gestion |
Promotion automatique à l'aide de l'interface utilisateur :
Pour activer la promotion automatique d'hôte à l'aide de l'interface utilisateur, accédez à la page Promouvoir vers la surveillance complète, cliquez sur Activer la promotion automatique d'hôte, puis sur Confirmer.
Cela active à la fois le paramètre de configuration pour auto promote lors de l'inscription d'un agent de gestion et le paramètre de configuration pour Compute auto activate plugin lors du lancement d'une instance de calcul. Lorsque, à l'aide de l'interface de ligne de commande, une seule configuration est activée, l'interface utilisateur n'indique pas que la promotion automatique de l'hôte est activée et propose une option pour activer la configuration manquante.
La promotion automatique de l'hôte et l'activation automatique du calcul peuvent également être activées/désactivées à partir du gestionnaire de configuration, dans le tableau de bord Configuration intégrée.
Promotion à l'aide de la CLI OCI :
Exécutez les commandes OCI-CLI suivantes afin d'activer la promotion automatique pour un compartiment, où <compartment_OCID> est l'OCID du compartiment :
oci stack-monitoring config create-auto-promote-config --resource-type HOST --is-enabled true --compartment-id <compartment_OCID>oci stack-monitoring config create-compute-auto-activate-plugin-config --is-enabled true --compartment-id <compartment_OCID>Les deux configurations doivent être créées et définies sur Activé pour que la promotion automatique fonctionne pour les instances de calcul. Lorsque seul compute-auto-activate-plugin-config est activé, le module d'extension d'agent de gestion est activé, mais, à l'instar d'un agent de gestion installé manuellement, l'agent n'est pas promu vers la surveillance complète.
Promotion manuelle
Une fois l'agent de gestion installé, vous pouvez effectuer la promotion en accédant à la page Promouvoir vers la surveillance complète, en identifiant l'instance de calcul OCI ou l'hôte sur site dans la liste des ressources promouvables, puis en cliquant sur le bouton Promouvoir. Vérifiez les valeurs et cliquez sur Promouvoir une ressource pour lancer le processus de promotion.
Pour les hôtes de GPU non OCI, vous devez sélectionner manuellement la licence de GPU.
Vous pouvez également accéder à la page Repérage de ressource et cliquer sur Repérer une nouvelle ressource pour saisir manuellement les valeurs appropriées.
| Champ de saisie | Description |
|---|---|
| Nom de ressource | Nom de domaine qualifié complet de l'instance de calcul OCI |
| Agent de gestion | Agent de gestion exécuté sur l'instance de calcul OCI à promouvoir. |
Désactiver la promotion automatique
Afin de désactiver la promotion automatique pour un compartiment, exécutez les commandes CLI suivantes :
-
Recherchez la configuration
IDs <config_id>:oci stack-monitoring config list --type AUTO_PROMOTE --lifecycle-state ACTIVE --compartment-id <compartment-id>oci stack-monitoring config list --type COMPUTE_AUTO_ACTIVATE_PLUGIN --lifecycle-state ACTIVE --compartment-id <compartment-id> -
Désactiver la promotion automatique d'hôte :
oci stack-monitoring config update-auto-promote-config --config-id <config_id> --is-enabled falseoci stack-monitoring config update-compute-auto-activate-plugin-config --config-id <config_id> --is-enabled false
Vérification du statut du travail de repérage
Le statut et les journaux du travail peuvent être affichés dans Stack Monitoring, sur la page Repérage de ressources. Sur la page Repérage de ressources, recherchez le travail soumis dont le nom correspond au nom de l'hôte, le type de ressource Hôte et le type de travail Ajouter. Une fois le statut du travail défini sur Succès, cliquez sur le nom de l'hôte sous Nom de la ressource pour accéder à la page d'accueil de l'hôte.

Etapes après repérage
Une fois l'hôte promu, vérifiez que le nom d'hôte correspond au nom de domaine qualifié complet attendu. Si l'hôte ne dispose pas du nom de domaine qualifié complet attendu et qu'il est toujours répertorié comme étant disponible pour la promotion à partir de la page Promouvoir vers la surveillance complète, le nom d'hôte doit être mis à jour à l'aide des commandes CLI suivantes :
Pour afficher le nom de l'hôte, exécutez la commande CLI suivante :
oci stack-monitoring resource get --resource-id ocid1.stackmonitoringresource.<Host_Resource_OCID>Pour corriger le nom d'hôte, exécutez la commande CLI suivante :
oci stack-monitoring resource update --resource-id ocid1.stackmonitoringresource.<Host_Resource_OCID> --host-name fully.qualified.domain.nameUne fois l'hôte promu, l'étape suivante consiste à repérer les ressources en cours d'exécution sur l'hôte, telles que le serveur WebLogic ou Oracle Database.
Après avoir repéré les ressources, vous devrez créer les associations entre l'hôte et ces ressources. Pour plus d'informations, voir Associer des ressources à un hôte sous Mise à jour de la topologie d'application.
Promouvoir la surveillance complète des ressources détectées automatiquement
Certains types de ressource peuvent être repérés automatiquement si vous avez activé les fonctionnalités de repérage et de surveillance des ressources d'OS Management Hub. Après le repérage, la surveillance de base de ces ressources démarre automatiquement. Pour activer la surveillance complète de ces ressources, vous devez passer par le processus promouvoir la surveillance complète.
La promotion de la surveillance complète implique la spécification de paramètres d'identification supplémentaires et d'informations d'identification de surveillance afin de terminer la découverte et de surveiller entièrement la ressource.
La promotion vers la surveillance complète est prise en charge pour les types de ressource suivants :
- Oracle Database
- Serveur WebLogic
- hôte
La promotion vers une surveillance complète n'est actuellement pas prise en charge pour les autres types suivants :
- Processus d'écoute
- Oracle HTTP Server
- Serveur Apache
- Tomcat
Les prérequis et les paramètres d'entrée pour la promotion sont identiques au repérage initié par l'utilisateur.
Contrairement au repérage, la promotion préremplit les informations relatives à la ressource. Assurez-vous de valider ces informations et assurez-vous qu'elles sont correctes.
Repérage lancé par l'utilisateur
Vous pouvez lancer le repérage des ressources à partir de l'interface utilisateur de Stack Monitoring. Pour accéder à Stack Monitoring, connectez-vous à la console Oracle Cloud Infrastructure, puis accédez à Stack Monitoring via le menu principal de la console Oracle Cloud Infrastructure. Ouvrez le menu de navigation et cliquez sur Observation & gestion. Sous Application Performance Monitoring, cliquez sur Surveillance de pile.
- Dans le panneau de gauche, sous Ressources, cliquez sur Repérage de ressources. La page Repérage de ressources apparaît.
- Cliquez sur Repérer une nouvelle ressource. La région Repérage de ressources apparaît.
- Sélectionnez un type de ressource dans le menu déroulant Type de ressource.
Vous pouvez sélectionner les types de ressource suivants :
- Entrez les détails du repérage du type de ressource.
- Cliquez sur Repérer une nouvelle ressource. Un travail de repérage de ressources est créé et est affiché dans le tableau.
Oracle Database
Vous pouvez repérer les bases de données externes (en dehors d'OCI), les bases de données Oracle à instance unique et les instances Oracle RAC, y compris le système de base de données à l'aide du service Stack Monitoring. L'ensemble du système de base de données est repéré dans le cadre d'un repérage Oracle Database.
- Le système de base de données, y compris ses composants (processus d'écoute, ASM, etc.), est repéré dans le cadre d'un repérage Oracle Database.
- La détection et la surveillance de système de base de données sont prises en charge uniquement dans les environnements LINUX.
Prérequis
Pour repérer tout type de ressource autre que la conformité aux prérequis, un agent OMA actif est requis pour le repérage. Reportez-vous à Installation d'agents de gestion pour une installation sur site et à Déploiement d'agents de gestion sur des instances de calcul pour le déploiement d'instances OCI.
- Prérequis pour le nom d'hôte
- Prérequis relatifs aux agents
- Prérequis de stratégie
- Prérequis des informations d'identification de surveillance
- Si votre instance Oracle Database utilise TCPS (facultatif)
- Si Oracle Database utilise d'anciennes versions de mot de passe
Prérequis pour le nom d'hôte
Assurez-vous que la commande hostname -d renvoie le nom de domaine ou que la commande hostname -a renvoie le nom abrégé correct, en tant que premier alias. Le nom abrégé apparaît dans la colonne HOST_NAME de la table v$instances de la base de données à repérer. Pour ce faire, mettez à jour le fichier /etc/hosts afin de renvoyer l'alias correct comme indiqué ci-dessus comme premier alias.
Prérequis relatifs aux agents
- Chaque noeud du cluster Oracle Database doit disposer d'un agent de gestion installé localement.
-
Assurez-vous que l'utilisateur
mgmt_agentouoracle-cloud-agent, en fonction du type d'agent installé, est inclus dans le groupe Oracle Inventory (généralement,oinstall) extrait de/etc/oraInst.loc, afin de pouvoir exécuter les commandeslsnrctl,srvctletcrsctl.Utilisez l'instruction suivante pour accorder des privilèges
oinstallà l'utilisateurmgmt_agentouoracle-cloud-agent, en fonction du type d'agent installé :- Héberger avec l'agent Oracle Cloud :
usermod -aG oinstall oracle-cloud-agent - Hôte avec agent autonome :
usermod -aG oinstall mgmt_agent
- Héberger avec l'agent Oracle Cloud :
-
Le groupe doit disposer du privilège d'exécution sur le répertoire d'installation Oracle.
Exemple d'ajout d'une autorisation d'exécution de groupe au répertoire :
chmod g+x /u01/app/oracle
Après avoir accordé les privilèges du système d'exploitation, suivez les instructions suivantes pour redémarrer l'agent. Utilisez les instructions appropriées pour votre agent et votre système d'exploitation, respectivement :
- Agent Oracle Cloud :
sudo systemctl stop oracle-cloud-agentDémarrez ensuite l'agent à l'aide de la commande start.
- Agent autonome :
sudo systemctl stop mgmt_agentDémarrez ensuite l'agent à l'aide de la commande start.
Prérequis de stratégie
| Stratégie | Description |
|---|---|
ALLOW DYNAMIC-GROUP Management_Agent_Dynamic_Group TO USE METRICS IN COMPARTMENT <compartment_name> where target.metrics.namespace = 'oracle_oci_database_cluster' |
Autorisez l'agent à télécharger des mesures vers Telemetry dans l'espace de noms 'oracle_oci_database_cluster'. Ici, Management_Agent_Dynamic_Group est un groupe dynamique d'agents de gestion dans un compartiment.
|
allow group <Stack Monitoring Admin Users> to manage dbmgmt-family in tenancy |
Autorisez les utilisateurs du groupe indiqué à gérer les ressources de gestion de base de données dans une location. |
Prérequis des informations d'identification de surveillance
Avant de repérer une base de données dans Stack Monitoring, assurez-vous que vous avez accès à l'utilisateur de surveillance. Vous pouvez utiliser un utilisateur DBSNMP intégré à Oracle Database et disposant des privilèges requis pour surveiller la base de données OU créer un utilisateur personnalisé disposant uniquement des privilèges nécessaires. Les étapes de création d'un utilisateur de surveillance de base de données sont disponibles dans la note CMOS KB57458.
Pour ASM :
- Vous devez utiliser un profil utilisateur ASMSNMP ou ses privilèges.
- L'utilisateur doit disposer d'un mot de passe secret pour ASM. Pour commencer à créer une clé secrète, reportez-vous à Gestion des clés secrètes.
Prérequis pour Oracle Database compatible TCPS
Stack Monitoring prend en charge les protocoles de connectivité TCP et TCPS pour les bases de données Oracle. Le protocole TCPS permet à une application Oracle sur un client de communiquer avec des bases de données distantes via TCP/IP et SSL, ce qui offre une sécurité supérieure à celle du protocole TCP seul. Ce nouveau processus d'écoute peut être utilisé pour parler à la base de données via un canal sécurisé. Pour repérer une base de données avec TCPS, le prérequis consiste à ajouter un processus d'écoute TCPS à la base de données Oracle et à accéder à l'emplacement du portefeuille, comme indiqué dans les quatre étapes suivantes.
Stack Monitoring prend en charge l'utilisation de Java KeyStore (JKS) et de Truststore (PKCS).
Etape 1 : configuration d'Oracle Database et du processus d'écoute pour la prise en charge de TCPS. Reportez-vous à Configuration de l'authentification Transport Layer Security.
Etape 2 : importez le fichier de clés/TrustStore dans l'agent de gestion et mettez à jour ses droits d'accès.
- Identifiez et exportez l'emplacement du portefeuille Oracle Database en fonction du type KeyStore utilisé (PKCS ou JKS).
PKCS
export WALLET_LOCATION=<database_wallet_location>/dbwalletsJKS
export WALLET_LOCATION=<database_wallet_location>/jkswallets - Copiez le "wallet" dans un répertoire sécurisé et lisible sur l'hôte de l'agent.
cp -r $WALLET_LOCATION <secure_readable_dir>/ - Mettez à jour le droit d'accès au portefeuille.
Sur OCI Compute
PKCS
sudo chown -R oracle-cloud-agent:oracle-cloud-agent <secure_readable_dir>/dbwalletsJKS
sudo chown -R oracle-cloud-agent:oracle-cloud-agent <secure_readable_dir>/jkswalletsCalcul sur site :
PKCS
sudo chown -R mgmt_agent:mgmt_agent <secure_readable_dir>/dbwalletsJKS
sudo chown -R mgmt_agent:mgmt_agent <secure_readable_dir>/jkswallets
Etape 3 : création d'une clé secrète OCI.
Pour commencer à créer une clé secrète, reportez-vous à Gestion des clés secrètes.
Exemples de clés secrètes :
PKCS
{
"sslTrustStoreType": "PKCS12",
"sslTrustStoreLocation": "/<secure_readable_dir>/dbwallets/cwallets/ewallet.p12",
"sslTrustStorePassword": "<truststore_password>",
"sslKeyStoreType": "PKCS12",
"sslKeyStoreLocation": "/<secure_readable_dir>/dbwallets/swallets/ewallet.p12",
"sslKeyStorePassword": "<truststore_password>",
"sslServerCertDn": "C=US,O=MyCorp,CN=sslclient"
}
JKS
{
"sslTrustStoreType": "JKS",
"sslTrustStoreLocation": "/<secure_readable_dir>/jkswallets/truststore.jks",
"sslTrustStorePassword": "<truststore_password>",
"sslKeyStoreType": "JKS",
"sslKeyStoreLocation": "/<secure_readable_dir>/jkswallets/keystore.jks",
"sslKeyStorePassword": "<truststore_password>",
"sslServerCertDn": "C=US,O=MyCorp,CN=sslclient"
}
Etape 4 : Valider les stratégies
Outre la création d'une clé secrète, le groupe d'administrateurs Stack Monitoring doit être autorisé à lire le coffre dans lequel la clé secrète est conservée. Pour plus d'informations sur l'octroi de droits d'accès en lecture sur une famille de clés secrètes dans un compartiment spécifié, reportez-vous à Création de stratégies requises.
Si Oracle Database utilise d'anciennes versions de mot de passe
Pour les bases de données configurées pour utiliser une version de mot de passe inférieure à 12 (SQLNET.ALLOWED_LOGON_VERSION < 12 ), telles que certaines bases de données E-Business Suite, procédez comme suit pour configurer l'agent de gestion afin qu'il communique avec la base de données à l'aide d'anciennes versions de mot de passe en définissant une valeur SQLNET.ALLOWED_LOGON_VERSION appropriée dans la configuration de l'agent.
Les instructions suivantes s'appliquent à l'agent exécuté sur site :
- Modifiez le fichier
/opt/oracle/mgmt_agent/agent_inst/config/emd.propertiespour ajouter la propriété :dbaas.ALLOWED_LOGON_VERSION = 8Les valeurs peuvent être 8 / 10 / 11 /12 / 12a en fonction de la version de connexion autorisée dont vous avez besoin.
- Redémarrage de l'agent.
sudo systemctl restart mgmt_agent
Les instructions suivantes s'appliquent à l'agent exécuté sur OCI Compute :
- Modifiez le fichier
/var/lib/oracle-cloud-agent/plugins/oci-managementagent/polaris/agent_inst/config/emd.propertiespour ajouter cette propriété :dbaas.ALLOWED_LOGON_VERSION = 8Les valeurs peuvent être 8 / 10 / 11 /12 / 12a en fonction de la version de connexion autorisée dont vous avez besoin.
- Redémarrage de l'agent.
sudo systemctl restart oracle-cloud-agent
Instructions de repérage d'Oracle Database
- Le système de base de données, y compris ses composants (processus d'écoute, ASM, etc.), est repéré dans le cadre d'un repérage Oracle Database.
- La détection et la surveillance de système de base de données sont prises en charge uniquement dans les environnements LINUX.
Repérage du système de base de données si Oracle Database a déjà été repéré
- Repérage d'interface utilisateur pour le premier système de base de données du cluster :
Sur la page Repérage de ressources, complétez le repérage Oracle Database vide.
Pour plus d'informations sur les entrées de repérage d'interface utilisateur, reportez-vous au tableau Entrée de repérage d'interface utilisateur.
-
Repérage de l'interface de ligne de commande pour les ressources de système de base de données restantes :
Remarque
Pour une instance Oracle Database qui a déjà été repérée, procédez comme suit pour repérer le système de base de données associé.- Accédez à l'onglet Configuration dans la page d'accueil Oracle Database que vous venez de créer. Copiez les champs suivants de la table Propriétés OCI générales dans un bloc-notes :
Nom de propriété Nom de variable dans la CLI Remarques OCID <Database_Resource_OCID> compartmentId <Compartment_OCID> managementAgentId <Additional_Agent#_OCID> Il s'agit de l'OCID de l'agent utilisé lors du repérage de l'interface de ligne de commande. - Copiez le nom de la ressource Oracle Database en haut de la page d'accueil Stack Monitoring Oracle Database.
- Obtenez l'OCID de l'agent de gestion des autres noeuds du cluster :
-
Accédez à Observation & gestion, accédez à Agents de gestion et cliquez sur Agents.
- Pour chaque agent supplémentaire dans le cluster de système de base de données, sélectionnez le menu d'actions.
- Sélectionnez Copier l'OCID dans le presse-papiers.
OCID d'agent Nom de variable dans la CLI 1er noeud supplémentaire dans le cluster <Additional_Agent1_OCID> 2e noeud supplémentaire dans le cluster (etc) <Additional_Agent2_OCID>
-
- Mettez à jour
JSON_INPUT_FILEavec les valeurs obtenues et utilisez la syntaxe suivante pour repérer un système Oracle DB :oci stack-monitoring discovery-job create --compartment-id "<Compartment_ID>" --from-json file://<JSON_INPUT_FILE>
Pour plus d'informations sur les entrées de détection de la CLI, reportez-vous au tableau Entrée de détection de la CLI.
Voici des exemples de charge utile JSON pour repérer les ressources de système de base de données restantes :
{ "discoveryType": "REFRESH", "discoveryClient": "APPMGMT", "compartmentId": "<COMPARTMENT_OCID>", "discoveryDetails": { "agentId": "<OCID of the Management agent>", "resourceType": "ORACLE_DATABASE", "resourceName": "<Resource name to display in Stackmonitoring UI>", "properties": { "propertiesMap": { "resource_id":"<DATABASE_OCID>", "asm_host":"<ASM HOSTNAME>", "asm_service_name":"+ASM", "is_asm_discovery":"true", "asm_port":"1521", "additional_agent_1":"ADDITIONAL_AGENT1_OCID", "additional_agent_2":"ADDITIONAL_AGENT2_OCID" } }, "credentials": { "items": [ { "credentialName" : "QVNNUGFzc3dvcmRJblZhdWx0", "credentialType" : "U1NMX1NFQ1JFVF9JRA==", "properties": { "propertiesMap": { "ASMUserName": "<ASM user name in base64 encoded format>", "PasswordSecretId": "<Encoded ASM user secret ocid in BASE64 encoded format>", "ASMRole":"<ASM user role in base64 encoded format>" } } } ] } } } - Accédez à l'onglet Configuration dans la page d'accueil Oracle Database que vous venez de créer. Copiez les champs suivants de la table Propriétés OCI générales dans un bloc-notes :
Pour plus d'informations sur l'actualisation du système Oracle DB, reportez-vous à Actualisation des composants système Oracle Database.
Oracle Database
Repérez une instance Oracle Database, y compris un système de base de données, à l'aide de l'interface utilisateur : à partir de la page Repérage de ressources, complétez l'interface utilisateur vide pour repérer une instance Oracle Database, y compris le système de base de données et ses composants.
Pour inclure plusieurs agents lors du repérage d'un système de base de données pour un environnement RAC multinoeud, procédez comme suit :
Entrée de repérage
-
Entrée de repérage d'interface utilisateur
Champ de saisie Description Nom de ressource Nom de la base de données Nom d'hôte DNS ou nom SCAN Système de noms de domaine (DNS) ou nom SCAN pour la base de données Port Port utilisé par la base de données située en dehors d'Oracle Cloud Infrastructure pour les connexions de base de données Nom de service Nom du service de la base de données située en dehors d'Oracle Cloud Infrastructure que la connexion utilisera Protocole Protocole utilisé pour Oracle Database. Sélectionner un protocole TCP ou TCPS Clé secrète de mot de passe d'utilisateur de base de données dans le compartiment <compartment_name> Dans la liste déroulante, sélectionnez la clé secrète qui contient le mot de passe de l'utilisateur de base de données. Ce champ n'apparaît que si l'option TCPS est sélectionnée dans le champ Protocole. Voir ci-dessous. Agents de gestion Agents de gestion surveillant l'hôte sur lequel la base de données est installée Remarque
Pour les systèmes de base de données qui couvrent plusieurs hôtes, sélectionnez tous les agents de gestion déployés sur tous les hôtes du système de base de données.Informations d'identification de base de données pour la surveillance
. - Nom utilisateur
Nom utilisateur des informations d'identification de surveillance Oracle Database - Mot de passe
Mot de passe au format encodé en base 64 des informations d'identification de surveillance d'Oracle Database - Rôle
Rôle de base de données au format encodé 64 de base de l'utilisateur de surveillance de base de données (normal ou SYSDBA) Informations ASM Agent de gestion Agent de gestion surveillant l'hôte sur lequel la base de données est installée. Pour repérer un cluster et un agent de processus d'écoute doivent être installés sur l'hôte de base de données. Automatic Storage Manager Activer ou Désactiver. Option activée par défaut. Nom d'hôte DNS ou nom SCAN Nom dns ou SCAN par défaut de l'instance ASM. Port Port utilisé par ASM. Valeur par défaut : 1521 Nom de service Nom de service ASM Informations d'identification ASM pour la surveillance Nom utilisateur Nom utilisateur ASM au format encodé 64 de base Clé secrète du mot de passe de l'utilisateur ASM dans le compartiment en cours Clé secrète de mot de passe au format encodé 64 de base tel que défini dans le service OCI Vault Rôle Rôle au format encodé 64 de base. SYSMAN par défaut. Valeurs possibles : SYSASM, SYSDBA, SYSOPER Découvrir dans Stack Monitoring et Log Analytics (recommandé) Les résultats du repérage seront envoyés à Stack Monitoring et à Log Analytics. Stack Monitoring uniquement Les résultats du repérage seront envoyés à Stack Monitoring uniquement. Log Analytics uniquement Les résultats du repérage seront envoyés à Log Analytics uniquement. Licence Enterprise Edition Une licence Enterprise Edition sera affectée à la ressource. Standard Edition Une licence Standard Edition sera affectée à la ressource. Balises (sous Afficher les options avancées) Les balises à format libre et définies peuvent être appliquées aux ressources Stack Monitoring pendant le repérage. Pour utiliser des balises définies, créez d'abord les espaces de noms de balise, reportez-vous à . Pour plus d'informations sur la création et la gestion des espaces de noms de balise pour les balises définies, reportez-vous à Concepts relatifs aux balises et à l'espace de noms de balise. Lors du repérage d'une ressource, toute balise affectée sera appliquée à toutes les ressources repérées. Pour plus d'informations sur les prérequis de balise et la propagation de balise, reportez-vous à Gestion des balises.
Espace de noms de balise
Sélectionnez "Aucun" pour ajouter une balise à format libre. Sélectionnez un espace de noms pour ajouter une balise définie dans cet espace. Si vous êtes autorisé à créer une ressource, vous disposez également des droits d'accès nécessaires pour lui appliquer des balises à format libre. Pour appliquer une balise définie, vous devez disposer de droits d'accès permettant d'utiliser l'espace de noms de balise. Pour plus d'informations sur le balisage, reportez-vous à Balises de ressource. Si vous n'êtes pas certain d'appliquer des balises, ignorez cette option (vous pouvez les appliquer ultérieurement) ou demandez à l'administrateur.
Clé de balise
Indiquez le nom que vous utilisez pour faire référence à la balise.
Valeur de balise
Indiquez la valeur de la balise. Pour plus de détails sur la clé de balise et la valeur de balise, reportez-vous à Présentation de Tagging.
-
Entrée de repérage CLI
Variable d'entrée CLI Description <Additional_Agent1_OCID> 1er noeud supplémentaire dans le cluster <Additional_Agent2_OCID> ( etc.) 2e noeud supplémentaire dans le cluster (suite pour chaque noeud supplémentaire dans le cluster) Agent_OCID Agent de l'OCID de repérage initial Compartment_OCID OCID du compartiment dans lequel le système Oracle Database sera surveillé
Base de données pluggable
Prérequis :
-
L'agent de gestion est requis pour le repérage. Pour plus d'informations, reportez-vous à Etape 3 : installation des agents de gestion.
- Avant de repérer une base de données pluggable, vous devez repérer la base de données Conteneur.
Sur la page Repérage de ressources, complétez l'interface utilisateur vide pour repérer la base de données pluggable.
| Champ de saisie | Description |
|---|---|
| Nom de ressource | Nom de la base de données. |
| Sélectionner une base de données Conteneur | Base de données Conteneur contenant la base de données pluggable. |
| Nom d'hôte DNS ou nom SCAN | Système de noms de domaine (DNS) ou nom SCAN pour la base de données. |
| Port | Port utilisé par la base de données située en dehors d'Oracle Cloud Infrastructure pour les connexions de base de données. |
| Nom de service | Nom du service de la base de données située en dehors d'Oracle Cloud Infrastructure que la connexion utilisera. |
| Protocole | Protocole utilisé pour Oracle Database. Sélectionnez le protocole TCP ou TCPS. |
| Clé secrète de mot de passe d'utilisateur de base de données dans le compartiment <compartment_name> | Dans la liste déroulante, sélectionnez la clé secrète qui contient le mot de passe de l'utilisateur de base de données. Ce champ n'apparaît que si l'option TCPS est sélectionnée dans le champ Protocole. Voir ci-dessous. |
| Agent de gestion | Agent de gestion surveillant l'hôte sur lequel la base de données est installée. |
|
Informations d'identification de base de données pour la surveillance |
. |
|
Nom utilisateur des informations d'identification de surveillance Oracle Database. |
|
Mot de passe des informations d'identification de surveillance Oracle Database. |
|
Rôle de base de données de l'utilisateur de surveillance de base de données (normal ou SYSDBA). |
| Découvrir dans | |
| Stack Monitoring et Log Analytics (recommandé) | Les résultats du repérage seront envoyés à Stack Monitoring et à Log Analytics. |
| Stack Monitoring uniquement | Les résultats du repérage seront envoyés à Stack Monitoring uniquement. |
| Log Analytics uniquement | Les résultats du repérage seront envoyés à Log Analytics uniquement. |
| Licence | |
| Enterprise Edition | Une licence Enterprise Edition sera affectée à la ressource. |
| Standard Edition | Une licence Standard Edition sera affectée à la ressource. |
| Balises (sous Afficher les options avancées) |
Les balises à format libre et définies peuvent être appliquées aux ressources Stack Monitoring pendant le repérage. Pour utiliser des balises définies, créez d'abord les espaces de noms de balise, reportez-vous à . Pour plus d'informations sur la création et la gestion des espaces de noms de balise pour les balises définies, reportez-vous à Concepts relatifs aux balises et à l'espace de noms de balise. Lors du repérage d'une ressource, toute balise affectée sera appliquée à toutes les ressources repérées. Pour plus d'informations sur les prérequis de balise et la propagation de balise, reportez-vous à Gestion des balises. |
|
Espace de noms de balise |
Sélectionnez "Aucun" pour ajouter une balise à format libre. Sélectionnez un espace de noms pour ajouter une balise définie dans cet espace. Si vous êtes autorisé à créer une ressource, vous disposez également des droits d'accès nécessaires pour lui appliquer des balises à format libre. Pour appliquer une balise définie, vous devez disposer de droits d'accès permettant d'utiliser l'espace de noms de balise. Pour plus d'informations sur le balisage, reportez-vous à Balises de ressource. Si vous n'êtes pas certain d'appliquer des balises, ignorez cette option (vous pouvez les appliquer ultérieurement) ou demandez à l'administrateur. |
|
Clé de balise |
Indiquez le nom que vous utilisez pour faire référence à la balise. |
|
Valeur de balise |
Indiquez la valeur de la balise. Pour plus de détails sur la clé de balise et la valeur de balise, reportez-vous à Présentation de Tagging. |
Domaine Oracle WebLogic
Stack Monitoring prend en charge la détection et la surveillance des serveurs et clusters WebLogic statiques et dynamiques. Une propriété de configuration sur la page d'accueil de la ressource indique si la ressource est statique ou dynamique.
Lors du repérage de WebLogic, d'Oracle Access Manager (OAM), d'Oracle Identity Manager (OIM), d'Oracle HTTP Server (OHS), d'Oracle Service-Oriented Architecture (SOA), d'Oracle Service Bus (OSB) et du gestionnaire de noeuds Oracle Weblogic, le repérage est également automatique. Si votre domaine WebLogic a déjà été repéré, suivez les étapes de la section Actualisation du domaine Weblogic pour repérer OAM, OIM, OHS, SOA, OSB et le gestionnaire de noeuds Oracle Weblogic.
Le gestionnaire de noeuds Oracle Weblogic permet de gérer, notamment pour démarrer, le serveur WebLogic à partir de la console d'administration, accessible à distance.
Prérequis
Pour repérer tout type de ressource autre que la conformité aux prérequis, un agent OMA actif est requis pour le repérage. Reportez-vous à Installation d'agents de gestion pour une installation sur site et à Déploiement d'agents de gestion sur des instances de calcul pour le déploiement d'instances OCI.
-
Pour OSB, assurez-vous que la surveillance du bus de service est activée.
- Connectez-vous au contrôle FMW :
http:/<host>:<port>/em - Sur la page d'accueil du bus de services, accédez à l'onglet Opérations.
- Cochez la case Surveillance.
- Connectez-vous au contrôle FMW :
-
Pour le repérage SOA, l'utilisateur WebLogic doit disposer des privilèges
Administrator. - Pour le gestionnaire de noeuds Oracle WebLogic, afin de garantir le calcul de la mesure
MonitoringStatuspour la ressource de gestionnaire de noeuds Oracle WebLogic, définissezlistenAddresscomme toutes les adresses locales, une adresse IP valide ou un nom DNS pouvant être résolu. Ne définissez pas la propriétélistenAddresssurlocalhostounull. SilistenAddressdoit être défini surlocalhost, assurez-vous qu'un agent de gestion local est utilisé pour le repérage afin de calculer le statut avec précision.
Si vous n'utilisez pas SSL, les prérequis suivants ne s'appliquent pas.
Si vous avez activé Oracle WebLogic Server avec SSL, exportez le certificat à partir de son fichier de clés et importez-le dans l'agent de gestion KeyStore. Pour plus d'informations sur la configuration de SSL dans le serveur WebLogic, reportez-vous à la section Configuring SSL.
Importer TrustStore vers l'agent de gestion
-
Désignez un sous-répertoire persistant sur le système de fichiers de l'agent de gestion pour qu'il contienne les truststores et les keystores Stack Monitoring. Exportez le certificat du fichier de clés SSL JMX de l'instance WLS vers le truststore de surveillance de pile. Par exemple, sous un hôte UNIX :
keytool -exportcert -alias <alias of WLS SSL key> -file <Exported Cert Name> -keystore <path to the WLS SSL Keystore>.keystore -storepass <WLS SSL Keystore password> -rfc -
Importez le fichier de clés SSL JMX de l'instance WLS dans le truststore de surveillance de pile sur le système de fichiers de l'agent de gestion :
keytool -importcert -noprompt -alias <alias agent's truststore key> -file <Exported Cert Name>.cer -keystore AgentTrust.jks -storepass <Agent truststore password, default is "welcome"> -
Copiez le fichier de truststore Stack Monitoring et mettez à jour ses droits d'accès.
Identifiez l'emplacement sécurisé lisible par l'agent de gestion sur l'hôte de l'agent.
cp <path_to_truststore_file/AgentTrust.jks <secure_readable_dir>/Sur OCI Compute :
sudo chown oracle-cloud-agent:oracle-cloud-agent <secure_readable_dir>/AgentTrust.jksCalcul sur site :
sudo chown mgmt_agent:mgmt_agent <secure_readable_dir>/AgentTrust.jks - Utilisez le chemin complet du truststore, par exemple
<secure_readable_dir>/AgentTrust.jksdans le chemin TrustStore du repérage de ressources si le domaine WebLogic contient T3S et JKS comme type de truststore.
Configurer MBeans sur les serveurs Oracle WebLogic
Pour collecter les mesures de performances JVM à partir de la plate-forme MBeans, MBeans doit être rendu accessible via l'exécution MBeanServer. Activez MBeans en vous connectant à Oracle WebLogic Server et vérifiez l'activation en exécutant le script WLST :
- Activer MBeans sur les serveurs Oracle WebLogic
Activez MBeans en accédant à chaque serveur Oracle WebLogic Server en vous y connectant ou à partir de la console WebLogic comme suit :
- Connectez-vous à votre serveur Oracle WebLogic Server :
Suivez les actions de l'utilisateur dans la démostration de session de WebLogic Scripting Tool à l'adresse Activating Platform MBeans on WebLogic Server 9.x to 10.3.2 versions dans le Guide de gestion Middleware Enterprise Manager Cloud Control.
- Accédez à la console WebLogic :
Accédez à la page Domaine > Configuration > Général > Options Avancé. Cochez la case Plate-forme MBean - Serveur utilisé.
Si MBeans n'est pas inscrit après avoir suivi les étapes ci-dessus, démarrez les serveurs Oracle WebLogic avec la propriété système suivante :
-Djavax.management.builder.initial=weblogic.management.jmx.mbeanserver.WLSMBeanServerBuilder - Connectez-vous à votre serveur Oracle WebLogic Server :
- Vérification de l'activation de MBeans
Pour vérifier si MBeans est activé, exécutez le script WLST disponible dans Utilisation de la plate-forme MBean Server dans Fusion Middleware Developing Custom Management Utilities With JMX for Oracle WebLogic Server. Le script WLST explique comment utiliser la plate-forme MXBeans pour surveiller les ressources d'un domaine Oracle WebLogic Server en cours d'exécution.
Assurez-vous que MBeans est inscrit sous
java.lang.
Assurez la connectivité entre l'agent de gestion et tous les serveurs dans WebLogic
Pendant le repérage, l'agent de surveillance de pile communique avec AdminServer pour repérer la topologie de domaine. La surveillance post-détection s'effectue en communiquant directement avec les serveurs gérés. Pour ce faire, vérifiez les points suivants :
- L'agent de gestion peut communiquer avec tous les serveurs gérés du domaine.
- L'hôte et les ports des serveurs gérés sont accessibles à l'agent.
- Si des filtres sont configurés pour bloquer le trafic entrant sur les serveurs gérés, ajustez les filtres pour que l'agent communique avec les serveurs gérés.
WebLogic Résultats de repérage propres à un scénario
-
Le domaine WebLogic a deux serveurs et l'un d'eux est arrêté.
Résultat de repérage : le domaine WebLogic est repéré avec un seul serveur en cours d'exécution, en ignorant celui qui n'est pas en cours d'exécution.
-
Un domaine WebLogic dispose d'un cluster avec deux serveurs et l'un d'eux est arrêté.
Résultat de repérage : le cluster WebLogic est repéré avec un seul serveur en cours d'exécution.
-
Un domaine WebLogic comporte un cluster qui contient un seul serveur qui n'est pas en cours d'exécution.
Résultat de repérage : ni le cluster ni le serveur ne seront repérés.
WebLogic Entrée de repérage
| Champ de saisie | Description |
|---|---|
| Nom de ressource | Nom du domaine WebLogic. |
| Hôte du serveur d'administration | Nom d'hôte complet sur lequel le serveur d'administration WebLogic est installé. |
| Port du serveur d'administration | Port utilisé pour le serveur d'administration WebLogic (console). |
| Protocole | Protocole utilisé pour le serveur WebLogic. Les valeurs possibles sont t3 et t3s. Si vous sélectionnez t3s, les champs TrustStore Path et TrustStore Type apparaissent sous WebLogic User for Monitoring. |
| Agent de gestion | Agent de gestion installé sur l'hôte sur lequel le serveur d'administration WebLogic est installé. |
|
WebLogic Utilisateur pour la surveillance |
. |
|
WebLogic Nom utilisateur du serveur.
|
|
WebLogic Mot de passe utilisateur du serveur. |
|
Chemin qualifié complet - sur le système de fichiers de l'agent de gestion - du fichier Truststore utilisé pour stocker les certificats des serveurs sécurisés. |
|
Type de TrustStore utilisé pour la gestion des certificats d'autorité de certification lors de l'établissement d'une connexion SSL. Indiquez : JKS ou PKCS12. Si le type TrustStore n'est pas indiqué, le type TrustStore par défaut, JKS, est utilisé. |
| Découvrir dans | |
| Stack Monitoring et Log Analytics (recommandé) | Les résultats du repérage seront envoyés à Stack Monitoring et à Log Analytics. |
| Stack Monitoring uniquement | Les résultats du repérage seront envoyés à Stack Monitoring uniquement. |
| Log Analytics uniquement | Les résultats du repérage seront envoyés à Log Analytics uniquement. |
| Licence | |
| Enterprise Edition | Une licence Enterprise Edition sera affectée à la ressource. |
| Standard Edition | Une licence Standard Edition sera affectée à la ressource. |
| Balises (sous Afficher les options avancées) |
Les balises à format libre et définies peuvent être appliquées aux ressources Stack Monitoring pendant le repérage. Pour utiliser des balises définies, créez d'abord les espaces de noms de balise, reportez-vous à . Pour plus d'informations sur la création et la gestion des espaces de noms de balise pour les balises définies, reportez-vous à Concepts relatifs aux balises et à l'espace de noms de balise. Lors du repérage d'une ressource, toute balise affectée sera appliquée à toutes les ressources repérées. Pour plus d'informations sur les prérequis de balise et la propagation de balise, reportez-vous à Gestion des balises. |
|
Espace de noms de balise |
Sélectionnez "Aucun" pour ajouter une balise à format libre. Sélectionnez un espace de noms pour ajouter une balise définie dans cet espace. Si vous êtes autorisé à créer une ressource, vous disposez également des droits d'accès nécessaires pour lui appliquer des balises à format libre. Pour appliquer une balise définie, vous devez disposer de droits d'accès permettant d'utiliser l'espace de noms de balise. Pour plus d'informations sur le balisage, reportez-vous à Balises de ressource. Si vous n'êtes pas certain d'appliquer des balises, ignorez cette option (vous pouvez les appliquer ultérieurement) ou demandez à l'administrateur. |
|
Clé de balise |
Indiquez le nom que vous utilisez pour faire référence à la balise. |
|
Valeur de balise |
Indiquez la valeur de la balise. Pour plus de détails sur la clé de balise et la valeur de balise, reportez-vous à Présentation de Tagging. |
E-Business Suite
Lors du repérage de l'application E-Business Suite (EBS) version 12.2, le repérage de domaine Weblogic est facultatif.
Si Weblogic est inclus dans le repérage et qu'il échoue, le statut du travail de repérage sera Partiellement réussi et seules les ressources EBS seront surveillées. Si Weblogic n'est pas inclus dans le repérage, il peut être repéré ultérieurement via une opération d'actualisation à partir de la page d'accueil des ressources d'instance EBS.
Les options de surveillance pour la découverte flexible d'EBS 12.2 sont disponibles comme suit :

Dans les environnements EBS comportant plusieurs noeuds, seul le processus d'écoute d'application du noeud sur lequel l'agent est installé sera surveillé.
Pour plus d'informations, reportez-vous à Actualisation EBS.
Topologie EBS
Lorsqu'une instance E-Business Suite est repérée, les ressources EBS et WebLogic sont repérées. Le repérage OHS et Database doit être effectué séparément.
Pour surveiller Oracle HTTP Server colocalisé dans EBS, reportez-vous à la section "Repérage OHS". Une fois qu'OHS est repéré indépendamment, une association peut être créée entre la ressource EBS et la ressource OHS.
Pour surveiller la base de données EBS, si la base de données est repérée en premier, puis qu'EBS est repéré ultérieurement, l'association de type Utilisations est automatiquement créée entre la ressource EBS et la ressource de base de données à la fin du repérage EBS. Ici, la ressource EBS fait référence à un type de ressource Stack Monitoring ebs_instance et la ressource de base de données à un type de ressource Stack Monitoring oci_oracle_db ou oci_oracle_pdb.
Si l'EBS est repéré avant le repérage de la base de données, la topologie peut être mise à jour de deux manières.
- Créer une association entre une instance EBS et des ressources de base de données
- Actualisation de la topologie EBS
Créer des associations :
Les ressources EBS composites ne peuvent pas être associées directement à un hôte. Toutefois, les ressources enfant EBS peuvent être associées comme suit :
- Hôte Utilisations du gestionnaire de traitements simultanés EBS
- Hôte uses du noeud CP EBS
Voici la syntaxe de commande de l'interface de ligne de commande OCI permettant de créer une association entre deux ressources.
oci stack-monitoring resource associate --association-type uses --compartment-id "<Compartment_OCID>" --source-resource-id "<Resource_OCID>" --destination-resource-id "<Database_Resource_OCID>"Exemples :
oci stack-monitoring resource associate --association-type uses --<Compartment_OCID>
ocid1.compartment.oc1..unique_ID --<Source_Resource_OCID>
ocid1.stackmonitoringresource.oc1.iad.unique_ID --<Destination_Resource_OCID>
ocid1.stackmonitoringresource.oc1.iad.unique_IDDans le cas d'EBS, la commande ci-dessus peut être utilisée pour créer une association entre les ressources EBS et de base de données en indiquant <Source_Resource_OCID> comme ID de ressource EBS et <Destination_Resource_OCID> comme ID de ressource de base de données.
Un repérage EBS, associé à ses ressources sous-jacentes, est représenté dans Stack Monitoring comme indiqué dans le diagramme suivant :

Prérequis
Pour repérer tout type de ressource autre que la conformité aux prérequis, un agent OMA actif est requis pour le repérage. Reportez-vous à Installation d'agents de gestion pour une installation sur site et à Déploiement d'agents de gestion sur des instances de calcul pour le déploiement d'instances OCI.
- Configurer MBeans sur les serveurs Oracle WebLogic
- Vérifier la collecte des données des sessions Forms
- Configuration de DNS dans un environnement Oracle E-Business Suite
- Ajoutez la base de données utilisée par l'application E-Business Suite.
Si ce n'est pas déjà fait, ajoutez la base de données qui sera utilisée pour l'application E-Business Suite. Reportez-vous à Oracle Database (Repérage)
- Droits d'accès d'agent pour la surveillance du processus d'écoute d'application
- Exigences de surveillance de base de données E-Business Suite pour la surveillance de pile
Vérifier la collecte des données des sessions Forms
Vérifiez la collecte des données des sessions Forms pour les afficher ultérieurement dans les mesures de ressource Forms System en effectuant la tâche suivante. Cette opération s'ajoute aux étapes effectuées dans Domaine Oracle WebLogic (Configurer MBeans sur les serveurs Oracle WebLogic). Si cette étape n'est pas configurée, certaines mesures du système Forms ne seront pas collectées.
Lorsque vous ouvrez une session Oracle E-Business Suite, le système crée une session utilisateur dans la base de données identifiée par un ID de session unique (SID) à l'aide des informations d'identification de schéma APPS. Chaque session de base de données est associée à un utilisateur de l'application Oracle E-Business Suite. Cela permet de lier la session de base de données à l'utilisateur de l'application à des fins de dépannage. A l'aide d'une session Forms, vous pouvez déterminer comment l'utilisateur Oracle E-Business Suite a ouvert une session de base de données.
- Connectez-vous à Oracle E-Business Suite.
- Dans l'interface utilisateur, accédez à Administrateur système, cliquez sur Profil, puis sur Système.
- Assurez-vous que la valeur de Connexion : Niveau d'audit est définie sur FORMULAIRE. Définissez-le au niveau du site.
- Assurez-vous que la valeur de AuditTrail : activer est définie sur YES.
Enregistrer les modifications.
Configuration de DNS dans un environnement Oracle E-Business Suite
Les hôtes Oracle E-Business Suite doivent pouvoir se détecter mutuellement sur le réseau. Par exemple, dans l'environnement UNIX, les serveurs DNS sont configurés dans le fichier /etc/resolv.conf sur chaque hôte.
Pour vérifier que les serveurs DNS sont configurés correctement, exécutez la commande suivante :
nslookup any_publicDomain_hostnameRemplacez <any_publicDomain_hostname> par le nom d'hôte de tout autre hôte de l'environnement EBS autre que localhost.
Voici un exemple de sortie réussie validant le serveur DNS correctement configuré :
$ nslookup node02.examplehost.com
Server: 937.486.274.354
Address: 937.486.274.354
Non-authoritative answer:
Name: node02.examplehost.com
Address: 135.756.247.46Droits d'accès d'agent pour la surveillance du processus d'écoute d'application
L'agent doit être installé sur le même hôte qu'EBS pour surveiller le processus d'écoute d'application EBS. Sinon, la ressource s'affichera toujours comme DOWN.
Assurez-vous que l'utilisateur mgmt_agent ou oracle-cloud-agent, en fonction du type d'agent installé, est inclus dans le groupe Oracle Inventory (généralement, oinstall) extrait de /etc/oraInst.loc, afin de pouvoir exécuter les commandes lsnrctl, srvctl et crsctl.
Utilisez les instructions suivantes pour accorder des privilèges oinstall à l'utilisateur mgmt_agent ou oracle-cloud-agent, en fonction du type d'agent installé :
- Hôte avec l'agent Oracle Cloud :
usermod -aG oinstall oracle-cloud-agent - Hôte avec agent autonome :
usermod -aG oinstall mgmt_agent
Le groupe doit disposer de privilèges d'exécution et de lecture sur le répertoire d'installation EBS-APPS.
Exemple d'ajout de droits d'exécution de groupe au répertoire :
chmod -R g+x+r /u01/install/APPSAprès avoir accordé les privilèges du système d'exploitation, utilisez les instructions suivantes pour redémarrer l'agent. Utilisez les instructions appropriées pour votre agent et votre système d'exploitation, respectivement :
- Arrêt de l'agent
- Pour Oracle Linux 6 :
- Agent Oracle Cloud :
sudo /sbin/initctl stop oracle-cloud-agent - Agent autonome :
sudo /sbin/initctl stop mgmt_agent
- Agent Oracle Cloud :
- Pour Oracle Linux 7
- Agent Oracle Cloud :
sudo systemctl stop oracle-cloud-agent - Agent autonome :
sudo systemctl stop mgmt_agent
- Agent Oracle Cloud :
- Pour Oracle Linux 6 :
- Démarrez l'agent à l'aide de la commande de démarrage.
Exigences de surveillance de base de données E-Business Suite pour la surveillance de pile
La base de données Oracle utilisée pour surveiller la base de données E-Business Suite (EBS) doit être repérée avant le repérage de l'application EBS. Si la base de données est repérée en premier, elle sera automatiquement associée à l'application EBS une fois le repérage d'application EBS terminé. Si le repérage d'application EBS est effectué avant le repérage de la base de données, l'association doit être créée manuellement.
La surveillance d'E-Business Suite nécessite des privilèges spécifiques pour accéder au schéma EBS. La configuration varie en fonction du type de base de données (base de données non Conteneur, base de données Conteneur et base de données pluggable) utilisé comme banque de données EBS. Stack Monitoring prend en charge l'utilisation du propriétaire de schéma EBS, généralement APPS, en tant qu'informations d'identification de base de données lors du repérage d'EBS. Il est préférable de créer un utilisateur de surveillance disposant uniquement des privilèges nécessaires pour surveiller une application EBS. Vous pouvez utiliser le même utilisateur de base de données pour surveiller la base de données Oracle contenant le schéma EBS et l'application EBS. Pour plus d'informations sur la création d'un utilisateur de surveillance de base de données, reportez-vous à la section MOS Note : 2857604.1.
Autorisations de base de données
Une fois que l'utilisateur de surveillance EBS a déjà été créé avec les privilèges requis, appliquez les autorisations d'application EBS nécessaires à l'utilisateur de surveillance. Les privilèges spécifiques sont définis dans le code ci-dessous, en supposant que le nom du schéma EBS est APPS. Si le nom du schéma est différent dans votre configuration, remplacez APPSpar le nom réel du schéma dans le code suivant. Remplacez <your_monitoring_user> par l'utilisateur de surveillance de base de données créé à l'aide de la note MOS : 2857604.1.
GRANT SELECT ON APPS.FND_OAM_CONTEXT_FILES TO <your_monitoring_user>;
GRANT SELECT ON APPS.FND_PRODUCT_GROUPS TO <your_monitoring_user>;
GRANT SELECT ON APPS.FND_CONC_PROG_ONSITE_INFO TO <your_monitoring_user>;
GRANT SELECT ON APPS.FND_CONCURRENT_PROGRAMS_VL TO <your_monitoring_user>;
GRANT EXECUTE ON APPS.FND_OAM_EM TO <your_monitoring_user>;
GRANT SELECT ON APPS.FND_CONCURRENT_REQUESTS TO <your_monitoring_user>;
GRANT SELECT ON APPS.FND_APPLICATION_VL TO <your_monitoring_user>;
GRANT SELECT ON APPS.FND_CONCURRENT_QUEUES TO <your_monitoring_user>;
GRANT SELECT ON APPS.FND_LOOKUPS TO <your_monitoring_user>;
GRANT SELECT ON APPS.FND_CONCURRENT_WORKER_REQUESTS TO <your_monitoring_user>;
GRANT SELECT ON APPS.FND_CONCURRENT_QUEUES_VL TO <your_monitoring_user>;
GRANT SELECT ON APPS.FND_OAM_FNDUSER_VL TO <your_monitoring_user>;
GRANT SELECT ON APPS.FND_FORM_SESSIONS_V TO <your_monitoring_user>;
GRANT SELECT ON APPS.FND_CP_SERVICES TO <your_monitoring_user>;
GRANT SELECT ON APPS.FND_CONCURRENT_PROCESSES TO <your_monitoring_user>;
GRANT SELECT ON APPS.FND_SVC_COMPONENTS TO <your_monitoring_user>;
GRANT SELECT ON APPS.FND_LOG_MESSAGES TO <your_monitoring_user>;
GRANT SELECT ON APPS.FND_CONCURRENT_PROGRAMS TO <your_monitoring_user>;
GRANT SELECT ON APPS.FND_CONFLICTS_DOMAIN TO <your_monitoring_user>;
GRANT SELECT ON APPS.FND_ORACLE_USERID TO <your_monitoring_user>;
GRANT SELECT ON APPS.FND_APP_SERVERS TO <your_monitoring_user>;
GRANT SELECT ON APPS.FND_NODES TO <your_monitoring_user>;
GRANT SELECT ON APPS.ICX_SESSIONS TO <your_monitoring_user>;
GRANT SELECT ON APPS.FND_USER TO <your_monitoring_user>;
GRANT SELECT ON APPS.FND_RESPONSIBILITY TO <your_monitoring_user>;
GRANT EXECUTE ON APPS.FND_PROFILE TO <your_monitoring_user>;
GRANT SELECT ON APPS.WF_DEFERRED TO <your_monitoring_user>;
GRANT SELECT ON APPS.WF_NOTIFICATION_IN TO <your_monitoring_user>;
GRANT SELECT ON APPS.WF_NOTIFICATION_OUT TO <your_monitoring_user>;Ces autorisations peuvent être appliquées en exécutant ebs_apply_grants.sh (inclus dans les scripts EBS) comme suit :
- Connexion à l'hôte de base de données EBS
- Source de l'environnement EBS
- Exécutez le script en tant que :
sh ebs_apply_grants.sh <monitoring user> <SYSTEM_password> <APPS_password>
Exemple :
sh ebs_apply_grants.sh MONCS manager appsLorsqu'EBS est exécuté sur une base de données pluggableSi l'instance EBS est exécutée sur une base de données pluggable, accordez un privilège supplémentaire à l'utilisateur de surveillance EBS :
GRANT INHERIT PRIVILEGES ON USER <monitoring user> TO APPS;Vérifier les autorisations :Après avoir appliqué les autorisations, exécutez ebs_validate_grants.sql (inclus dans les scripts EBS) comme suit pour vérifier qu'elles sont en place :
- Connexion à l'hôte de base de données EBS
- Connectez-vous à la base de données EBS en tant qu'utilisateur de surveillance EBS
- Exécutez le script de validation comme suit :
@ebs_validate_grants.sql
La sortie attendue du script lorsque tous les droits sont en place est la suivante :
TABLE_NAME PRIVILE STATUS
------------------------------ ------- -------
FND_OAM_EM EXECUTE GRANTED
FND_PROFILE EXECUTE GRANTED
FND_APPLICATION_VL SELECT GRANTED
FND_APP_SERVERS SELECT GRANTED
FND_CONCURRENT_PROCESSES SELECT GRANTED
FND_CONCURRENT_PROGRAMS SELECT GRANTED
FND_CONCURRENT_PROGRAMS_VL SELECT GRANTED
FND_CONCURRENT_QUEUES SELECT GRANTED
FND_CONCURRENT_QUEUES_VL SELECT GRANTED
FND_CONCURRENT_REQUESTS SELECT GRANTED
FND_CONCURRENT_WORKER_REQUESTS SELECT GRANTED
TABLE_NAME PRIVILE STATUS
------------------------------ ------- -------
FND_CONC_PROG_ONSITE_INFO SELECT GRANTED
FND_CONFLICTS_DOMAIN SELECT GRANTED
FND_CP_SERVICES SELECT GRANTED
FND_FORM_SESSIONS_V SELECT GRANTED
FND_LOG_MESSAGES SELECT GRANTED
FND_LOOKUPS SELECT GRANTED
FND_NODES SELECT GRANTED
FND_OAM_CONTEXT_FILES SELECT GRANTED
FND_OAM_FNDUSER_VL SELECT GRANTED
FND_ORACLE_USERID SELECT GRANTED
FND_PRODUCT_GROUPS SELECT GRANTED
TABLE_NAME PRIVILE STATUS
------------------------------ ------- -------
FND_RESPONSIBILITY SELECT GRANTED
FND_SVC_COMPONENTS SELECT GRANTED
FND_USER SELECT GRANTED
ICX_SESSIONS SELECT GRANTED
WF_DEFERRED SELECT GRANTED
WF_NOTIFICATION_IN SELECT GRANTED
WF_NOTIFICATION_OUT SELECT GRANTED
INHERIT_PRIVILEGES_STATUS
--------------------------
INHERIT PRIVILEGES GRANTEDSi l'une des subventions est manquante, l'impact est décrit comme suit :
| Table/vue | privilège | Ressources impliquées | Obligatoire/Facultatif | Impact manquant |
|---|---|---|---|---|
| FND_OAM_CONTEXT_FILES | SELECT | Repérage | Obligatoire | Le repérage ne va pas continuer |
| ICX_SESSIONS | SELECT | Instance EBS | facultatif | Le repérage se poursuit mais la collecte de mesures est affectée pour les ressources impliquées. |
| FND_USER | SELECT | |||
| FND_RESPONSIBILITY | SELECT | |||
| FND_PROFILE | EXECUTE | |||
| FND_APPLICATION_VL | SELECT |
Instance EBS Système Forms EBS |
||
| FND_CONCURRENT_REQUESTS | SELECT |
Instance EBS Traitement simultané EBS Processus d'écoute d'agent de workflow EBS |
||
| FND_CONCURRENT_PROGRAMS_VL | SELECT | |||
| FND_CONCURRENT_PROGRAMS | SELECT | |||
| FND_CONCURRENT_QUEUES_VL | SELECT |
Traitement simultané EBS Traitement simultané EBS - Spécialisé Emetteur de notifications de workflow EBS |
||
| FND_NODES | SELECT |
Traitement simultané EBS Traitement simultané EBS - Spécialisé |
||
| FND_ORACLE_USERID | SELECT | Traitement simultané EBS | ||
| FND_CONFLICTS_DOMAIN | SELECT | |||
| FND_OAM_EM | EXECUTE | |||
| FND_LOOKUPS | SELECT | |||
| FND_OAM_FNDUSER_VL | SELECT | |||
| FND_CONCURRENT_WORKER_REQUESTS | SELECT |
Traitement simultané EBS Emetteur de notifications de workflow EBS |
||
| FND_FORM_SESSIONS_V | SELECT | Système Forms EBS | ||
| WF_DEFERRED | SELECT | Emetteur de notifications de workflow EBS | ||
| WF_NOTIFICATION_IN | SELECT | |||
| WF_NOTIFICATION_OUT | SELECT |
Entrée de repérage E-Business
| Champ de saisie | Description |
|---|---|
| Nom de ressource | Nom de l'instance E-Business Suite. |
| Version | Version d'E-Business Suite (12.1 ou 12.2). Si la version 12.2 est sélectionnée, les régions Serveur WebLogic E-Business Suite et Informations d'identification du serveur d'administration WebLogic sont affichées. |
| Base de données E-Business Suite | . |
|
Hôte sur lequel la base de données externe est installée |
|
Port utilisé par la base de données pour les connexions à la base de données. |
|
Nom de serveur de la base de données utilisée pour les connexions de base de données. |
|
Protocole utilisé pour Oracle Database. Sélectionnez le protocole TCP ou TCPS. |
|
Dans la liste déroulante, sélectionnez la clé secrète qui contient le mot de passe de l'utilisateur de base de données. Ce champ n'apparaît que si l'option TCPS est sélectionnée dans le champ Protocole. La configuration correcte de TCPS est disponible dans la documentation suivante. Reportez-vous à la section TCPS-enabled Oracle Database Prerequisite. |
| Informations d'identification de base de données |
. |
|
Utilisateur de base de données disposant des privilèges nécessaires sur les vues sous-jacentes (par exemple, APPS).
|
|
Mot de passe de l'utilisateur de base de données. |
|
Rôle de l'utilisateur de base de données (NORMAL ou SYSDBA) |
| Serveur E-Business Suite WebLogic (E-Business Suite 12.2) | . |
|
Nom de l'hôte sur lequel le serveur d'administration WebLogic est installé. |
|
Port utilisé pour le serveur d'administration WebLogic (console). |
|
Protocole RMI (Remote Method Invocation) : t3 ou t3s. Si vous sélectionnez t3s, les champs TrustStore Path et TrustStore Type apparaissent sous WebLogic User for Monitoring. |
| WebLogic Informations d'identification du serveur d'administration (E-Business Suite 12.2) | . |
|
WebLogic Utilisateur du serveur d'administration.
|
|
WebLogic Mot de passe utilisateur du serveur d'administration. |
|
Chemin d'accès au fichier TrustStore utilisé pour stocker les clés publiques des serveurs sécurisés. |
|
Type de TrustStore utilisé pour la gestion des certificats d'autorité de certification lors de l'établissement d'une connexion SSL. Si le type TrustStore n'est pas indiqué, le type TrustStore par défaut, JKS, est utilisé. |
| Agent de gestion | Agent de gestion surveillant l'hôte sur lequel E-Business Suite est installé. |
| Découvrir dans | |
| Stack Monitoring et Log Analytics (recommandé) | Les résultats du repérage seront envoyés à Stack Monitoring et à Log Analytics. |
| Stack Monitoring uniquement | Les résultats du repérage seront envoyés à Stack Monitoring uniquement. |
| Log Analytics uniquement | Les résultats du repérage seront envoyés à Log Analytics uniquement. |
| Licence | |
| Enterprise Edition | Une licence Enterprise Edition sera affectée à la ressource. |
| Standard Edition | Une licence Standard Edition sera affectée à la ressource. |
| Balises (sous Afficher les options avancées) |
Les balises à format libre et définies peuvent être appliquées aux ressources Stack Monitoring pendant le repérage. Pour utiliser des balises définies, créez d'abord les espaces de noms de balise, reportez-vous à . Pour plus d'informations sur la création et la gestion des espaces de noms de balise pour les balises définies, reportez-vous à Concepts relatifs aux balises et à l'espace de noms de balise. Lors du repérage d'une ressource, toute balise affectée sera appliquée à toutes les ressources repérées. Pour plus d'informations sur les prérequis de balise et la propagation de balise, reportez-vous à Gestion des balises. |
|
Espace de noms de balise |
Sélectionnez "Aucun" pour ajouter une balise à format libre. Sélectionnez un espace de noms pour ajouter une balise définie dans cet espace. Si vous êtes autorisé à créer une ressource, vous disposez également des droits d'accès nécessaires pour lui appliquer des balises à format libre. Pour appliquer une balise définie, vous devez disposer de droits d'accès permettant d'utiliser l'espace de noms de balise. Pour plus d'informations sur le balisage, reportez-vous à Balises de ressource. Si vous n'êtes pas certain d'appliquer des balises, ignorez cette option (vous pouvez les appliquer ultérieurement) ou demandez à l'administrateur. |
|
Clé de balise |
Indiquez le nom que vous utilisez pour faire référence à la balise. |
|
Valeur de balise |
Indiquez la valeur de la balise. Pour plus de détails sur la clé de balise et la valeur de balise, reportez-vous à Présentation de Tagging. |
PeopleSoft
Lors du repérage de l'application PSFT, certaines de ses sous-ressources sont obligatoires pour que le travail de repérage réussisse et d'autres sont facultatives.
Ressources obligatoires : ressources qui sont toujours incluses dans le repérage et ne peuvent pas être désélectionnées par l'utilisateur.
- Domaine de serveur d'applications
- PIA
Ressources facultatives :
- Ordonnanceur de traitements
- Surveillance des processus
- Moteur de recherche
Lors du repérage, si l'une des ressources échoue, le statut du travail de repérage est marqué comme Réussite partielle, tandis que si toutes les ressources obligatoires échouent, le statut du travail de repérage est marqué comme Echec. Si les ressources facultatives ne sont pas incluses dans le repérage, elles peuvent être repérées ultérieurement via une opération d'actualisation à partir de la page d'accueil des ressources PSFT.
Les options de surveillance pour la découverte flexible PSFT sont disponibles comme suit :

Chaque famille de ressources peut inclure des ressources telles que le domaine de serveur d'applications, le domaine Process Scheduler et l'architecture Internet (PIA) PeopleSoft avec ses domaines Weblogic sous-jacents qui peuvent s'étendre sur plusieurs serveurs.
Les ressources PeopleSoft composites ne peuvent pas être associées directement à un hôte. Toutefois, les ressources enfant PeopleSoft peuvent être associées comme suit :
- Hôte du domaine de serveur d'applications uses
- Hôte de domaine Process Scheduler uses
- Hôte PIA uses
- Hôte Process Monitor uses
Pendant le repérage PeopleSoft, les ressources seront validées dans chaque famille avec un ensemble d'informations d'identification commun pour cette famille. Cela signifie que tous les domaines du serveur d'applications seront validés à l'aide d'un seul ensemble d'informations d'identification, que tous les domaines Process Scheduler seront validés à l'aide d'un seul ensemble d'informations d'identification, etc. Les ressources validées avec succès seront repérées et les ressources dont la validation a échoué seront ignorées.
Les ressources ignorées se trouvent dans le rapport de travail avec la ligne Impossible de repérer les ressources suivantes : après avoir corrigé le problème, l'utilisateur peut exécuter le travail REFRESH pour repérer ces ressources.
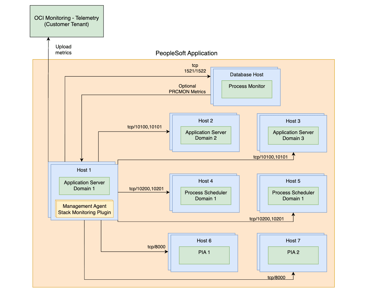
Un déploiement PeopleSoft à la fin d'un repérage réussi est représenté dans Stack Monitoring, comme indiqué dans le diagramme suivant :

L'accès au port requis de l'hôte de l'agent de surveillance aux hôtes et services faisant partie du déploiement PeopleSoft est décrit dans les diagrammes suivants. Les diagrammes présentent deux scénarios :
- L'agent de gestion se trouve sur l'un des hôtes PeopleSoft :

- L'agent de gestion se trouve sur un hôte distant :

Pour repérer tout type de ressource autre que la conformité aux prérequis, un agent OMA actif est requis pour le repérage. Reportez-vous à Installation d'agents de gestion pour une installation sur site et à Déploiement d'agents de gestion sur des instances de calcul pour le déploiement d'instances OCI.
- Repérer la base de données PeopleSoft
- Privilèges d'octroi de base de données pour la surveillance PeopleSoft
- Activer PeopleSoft Performance Monitor pour Pure Internet Architecture (PIA)
- Prérequis pour les domaines Application Server et Process Scheduler
- Identifier les domaines à repérer
- Ajout manuel de domaines
- Activer le repérage du moteur de recherche dans PeopleSoft
- Activer le repérage du moniteur de processus pour PeopleSoft
Repérer la base de données PeopleSoft
L'instance Oracle Database contenant le schéma PeopleSoft (PSFT) doit être repérée avant le repérage de l'application PeopleSoft. Si la base de données est repérée en premier, elle sera automatiquement associée à l'application PeopleSoft une fois le repérage de ressource PeopleSoft terminé
Si le repérage d'application PeopleSoft est effectué avant le repérage de la base de données, l'association doit être créée manuellement. Pour plus d'informations, reportez-vous à Topologie d'application.
Pour repérer Oracle Database, reportez-vous à Oracle Database.
Privilèges d'octroi de base de données pour la surveillance PeopleSoft
La surveillance de PeopleSoft (PSFT) nécessite des privilèges spécifiques pour accéder au schéma de base de données PSFT. La configuration varie selon le type de base de données (Base de données non Conteneur, Base de données Conteneur et Base de données pluggable) utilisé comme banque de données PSFT. Stack Monitoring prend en charge l'utilisation du propriétaire du schéma PSFT, généralement SYSADM, en tant qu'informations d'identification de base de données lors du repérage de PSFT. Il est préférable de créer un utilisateur de surveillance disposant uniquement des privilèges nécessaires pour surveiller une application PSFT. Vous pouvez utiliser le même utilisateur de base de données pour surveiller la base de données Oracle contenant le schéma PeopleSoft et l'application PeopleSoft. Pour plus d'informations sur la création d'un utilisateur de surveillance de base de données, reportez-vous à la section MOS Note : 2857604.1.
Pour vérifier que l'utilisateur de surveillance dispose des autorisations nécessaires et appliquer les autorisations manquantes :
- Assurez-vous que l'utilisateur de surveillance n'a pas expiré :
- Vérifiez le statut de l'utilisateur de surveillance en exécutant la commande suivante :
select username, account_status from dba_users where username='<your_monitoring_user>' - Si l'utilisateur de surveillance affiche EXPIRED, réinitialisez son mot de passe.
- Vérifiez le statut de l'utilisateur de surveillance en exécutant la commande suivante :
- Exécutez les scripts PeopleSoft suivants.
Pour comprendre les autorisations spécifiques à appliquer ou appliquer manuellement les autorisations, reportez-vous à la liste des commandes ci-dessous à exécuter.
Privilèges de base de données
L'exemple de code ci-dessous utilise :
- SYSADM comme nom de schéma. Si le nom du schéma est différent dans votre configuration, remplacez SYSADM par celui-ci dans le code suivant.
-
<your_monitoring_user>en tant que référence à l'utilisateur de surveillance de base de données.<your_monitoring_user>est généralement DBSNMP ou MONUSER.
-
PeopleSoft Octrois d'application
GRANT SELECT ON SYSADM.PSSTATUS TO <your_monitoring_user>; GRANT SELECT ON SYSADM.PSRELEASE TO <your_monitoring_user>; GRANT SELECT ON SYSADM.PSPMAGENT TO <your_monitoring_user>; -
PeopleSoft Synonymes d'application
CREATE OR REPLACE SYNONYM <your_monitoring_user>.PSSTATUS FOR SYSADM.PSSTATUS; CREATE OR REPLACE SYNONYM <your_monitoring_user>.PSRELEASE FOR SYSADM.PSRELEASE; CREATE OR REPLACE SYNONYM <your_monitoring_user>.PSPMAGENT FOR SYSADM.PSPMAGENT; -
Autorisations du moteur de recherche
Remarque
Le moteur de recherche prend en charge Elasticsearch et OpenSearch.GRANT SELECT ON SYSADM.PS_PTSF_SRCH_ENGN TO <your_monitoring_user>; -
Synonymes du moteur de recherche
Remarque
Le moteur de recherche prend en charge Elasticsearch et OpenSearch.CREATE OR REPLACE SYNONYM <your_monitoring_user>.PS_PTSF_SRCH_ENGN FOR SYSADM.PS_PTSF_SRCH_ENGN -
Autorisations du moniteur de traitements
GRANT SELECT ON SYSADM.PSPRCSRQST TO <your_monitoring_user>; GRANT SELECT ON SYSADM.PSXLATITEM TO <your_monitoring_user>; -
Synonymes du moniteur de traitements
CREATE OR REPLACE SYNONYM <your_monitoring_user>.PSPRCSRQST FOR SYSADM.PSPRCSRQST; CREATE OR REPLACE SYNONYM <your_monitoring_user>.PSXLATITEM FOR SYSADM.PSXLATITEM;
Activer PeopleSoft Performance Monitor pour Pure Internet Architecture (PIA)
L'activation de l'agent PPM (Activer l'agent PPM = 1) est facultative et n'est requise que pour le repérage et l'actualisation PSFT. Toutefois, pour une surveillance régulière et une collecte de mesures, l'agent PPM n'est pas nécessaire.
Si l'utilisateur choisit NON d'activer l'agent PPM pour une raison quelconque, veuillez suivre l'une des alternatives répertoriées ci-dessous
1. Activez l'agent PPM jusqu'à ce que la détection ou l'actualisation soit terminée, puis désactivez-le et redémarrez les domaines.
2. Insérer/supprimer manuellement toutes les informations de domaine PSFT . Cela éliminera la nécessité d'activer "Activer l'agent PPM".
Pour ajouter les domaines, passez à Ajout manuel de domaines et pour supprimer les domaines obsolètes, suivez les étapes de la section Identify Domains to be Discovered.
- Accédez à PeopleTools, accédez à Profil Web, cliquez sur Configuration de profil Web et recherchez le profil en cours d'utilisation, par exemple, PROD.
- Si cette case n'est pas déjà cochée, cochez la case Activer l'agent PPM.
- Redémarrez tous les domaines PIA.
Tous les prérequis ci-dessous doivent être exécutés pour chaque domaine Application Server et Process Scheduler.
Le repérage PeopleSoft suppose que l'accès à Remote Administration UserId/pwd pour JMX est le même pour tous les domaines de serveur d'applications, ainsi que pour tous les domaines de l'ordonnanceur de traitements.
Prérequis pour les domaines Application Server et Process Scheduler
Activer l'agent Performance Monitor PeopleSoft
- A l'aide de l'interface de ligne de commande
PSADMIN, sélectionnez Application Server (option 1) ou Process Scheduler (option 2) > Administer a domain (option 1) > select domain > Edit configuration/log files menu (option 6) > Edit domain configuration file (option 1) , cela ouvrira les fichiers de configuration de domaine en mode édition -
sous la section PSTOOLS, vérifiez la valeur de EnablePPM Agent. Pour activer les agents PPM, définissez la valeur sur 1 et enregistrez le fichier.
Activer les agents JMX
Ce prérequis permet à Stack Monitoring de collecter des données de disponibilité et de performances pour une application PeopleSoft.
-
A l'aide de l'interface de ligne de commande
PSADMIN, sélectionnez Application Server (option 1) ou Process Scheduler (option 2) > Administer a domain (option 1) > select domain > Edit configuration/log files menu (option 6) > Edit domain configuration file (option 1) , cela ouvrira les fichiers de configuration de domaine en mode édition -
Localisez la section Paramètres pour PSTOOLS et définissez les valeurs ci-dessous
-
Assurez-vous que le port d'administration à distance que vous prévoyez d'utiliser n'est utilisé par aucun autre processus sur l'hôte.
UserID-
UserIddoit être au format texte. -
Le même
UserIdet le même mot de passe doivent être utilisés pour tous les domaines de serveur d'applications et de planificateur de processus.
-
- Servez-vous de l'utilitaire PSCipher pour chiffrer le mot de passe.
- Redémarrez le serveur d'applications et les domaines Process Scheduler après avoir configuré la modification de la propriété Performance Collator ci-dessous.
-
-
-
Pour PSFT version 8.59 et antérieure, seul le port d'administration à distance doit être défini. La valeur du port RMI sera automatiquement définie en fonction de la valeur du port d'administration à distance incrémentée de
1. Par exemple, si le port d'administration à distance est10100, le port10101sera utilisé pour le serveur RMI du PHC. Lorsque vous planifiez l'utilisation du port, cela doit être pris en compte. Comme 10101 est sélectionné automatiquement dans l'exemple ci-dessus, si ce port n'est pas libre, PSFT sélectionne automatiquement tout autre port libre aléatoire. Vérifiez le fichier de configuration du domaine une fois la configuration enregistrée et utilisez ces ports pour vous connecter lors du repérage.Exemple :
Enable Remote Administration=1 Remote Administration Port=10100 Remote Administration UserId=<the userid you have defined in step 2b> Remote Administration Password={V2.1}<encrypted password> -
A partir de la version 8.60 de PSFT, le port RMI est contrôlé par un paramètre supplémentaire dans le fichier de configuration. Assurez-vous que la valeur est définie explicitement. Redémarrez le serveur d'applications et les domaines Process Scheduler après avoir configuré la propriété Performance Collator.
Exemple :
Enable Remote Administration=1 Remote Administration Port=10100 Remote Administration RMI Server Port=10101 Remote Administration UserId=<the userid you have defined in step 2b> Remote Administration Password={V2.1}<encrypted password>
Remarque
Assurez-vous que le paramètre enregistré ci-dessus s'affiche correctement dans le fichier de configuration une fois les modifications enregistrées. -
Activer la propriété Collecteur de performances
Vous pouvez vérifier la valeur en cours de Perf Collator dans les fichiers de modèle de domaine psprcsrv.ubx (Ordonnanceur de traitements) et psappsrv.ubx (Serveur d'applications) situés sous $PS_CFG_HOME
Si le Collateur de performances est activé, vous verrez l'entrée comme ci-dessous.
{PPM} Do you want Performance Collators configured (PSPPMSRV) (y/n)? [y]:Si le Collateur de performances est désactivé, vous verrez l'entrée comme ci-dessous.
{PPM} Do you want Performance Collators configured (PSPPMSRV) (y/n)? [n]:Si le collecteur de performances est déjà activé et que les modifications ont été implémentées sur les valeurs d'agent ou JMX EnablePPM, redémarrez tous les domaines.
Si le collecteur de performances n'est pas déjà activé, procédez comme suit :
- A l'aide de l'interface de ligne de commande
PSADMIN, sélectionnez Application Server (option 1) ou Process Scheduler (option 2) > Administer a domain (option 1) > select domain > Configure this domain (option 4) - Saisissez
ypour la question :Do you want to continue (y/n). Cette option va arrêter le domaine -
Vérifiez la valeur de la propriété Collecteur de performances.
- Si la valeur est définie sur
Yes, Collator est déjà activé, aucune action n'est requise. Sélectionnez ensuite Charger la configuration comme indiqué (option 14 pour le serveur d'applications ou option 7 pour Process Scheduler). -
Si la valeur est définie sur
No, entrez10pour le serveur d'applications ou Option 3 pour que l'ordonnanceur de traitements bascule la valeur surYes. -
Après avoir confirmé que le Collateur de performances est défini sur
Yes, sélectionnez Charger la configuration comme indiqué (Option 14 pour le planificateur d'application ou Option 7 pour l'ordonnanceur de processus). -
Enfin, sélectionnez Initialiser ce domaine Option 1 pour démarrer le domaine
Identifier les domaines à repérer
Stack Monitoring tire parti des informations stockées dans Oracle Database pour identifier les domaines à repérer ou à actualiser. Pour valider la liste des domaines en cours, exécutez la requête suivante.
SELECT * FROM PSPMAGENT;Tous les domaines renvoyés par la requête qui n'existent plus doivent être supprimés avant le repérage/l'actualisation de l'application PeopleSoft.
Pour ajouter un domaine qui n'est pas répertorié, reportez-vous à Ajout manuel de domaines.
Pour supprimer les domaines obsolètes, exécutez le code SQL suivant en tant qu'utilisateur SYSADM ou équivalent. Répétez les étapes jusqu'à ce que tous les domaines obsolètes soient supprimés.
- Sauvegardez la table PSPMAGENT avant d'apporter des modifications. Veillez à remplacer <DATE> par l'horodatage en cours.
create table PSPMAGENT_BKP_<DATE> as select * from PSPMAGENT; - Vérifiez que la table de sauvegarde créée a le même contenu que la table parent.
select * from PSPMAGENT MINUS select * from PSPMAGENT_BKP_<DATE>;
Si le nombre de lignes de PSPMAGENT correspond à PSPMAGENT_BKP_<DATE>, procédez à la suppression des domaines obsolètes.
delete from PSPMAGENT WHERE PM_AGENTID='&enter_agent_id_of_stale_domain';
Commit;Ajout manuel de domaines
Enfin, vérifiez si tous les domaines valides sont visibles à partir de la table PSPMAGENT. Si des domaines valides ne s'affichent pas pour une raison quelconque, suivez les instructions ci-dessous :
L'hôte de l'agent doit pouvoir atteindre les autres hôtes à l'aide du nom d'hôte stocké dans la table PSPMAGENT (généralement, le nom d'hôte court). Pour ce faire, corrigez les paramètres DNS ou ajoutez une entrée pour chaque hôte dans le fichier /etc/hosts.
Il est recommandé d'effectuer une sauvegarde de la table PSPMAGENT avant de continuer. Les étapes de création de la sauvegarde sont fournies.
Créer une sauvegarde :
-
En tant qu'administrateur système ou utilisateur équivalent, effectuez une sauvegarde de la table avant d'apporter des modifications. Veillez à remplacer
<DATE>par l'horodatage en cours :create table PSPMAGENT_BKP_<DATE> as select * from PSPMAGENT; -
Vérifiez que la table de sauvegarde créée a le même contenu que la table parent. Le nombre de lignes de
PSPMAGENTdoit correspondre au nombre de lignes dePSPMAGENT_BKP_<DATE>:select * from PSPMAGENT MINUS select * from PSPMAGENT_BKP_<DATE>;
Ajouter un domaine Process Scheduler
INSERT INTO PSPMAGENT values
('&AGENT_ID','&PM_JMX_RMI_PORT','PSMONITORSRV','&DOMAIN_NAME','04','&DOMAIN_DIR','Y','&HOST_PORT:','1','1','N');Exemple :
SQL> INSERT INTO PSPMAGENT values
('&AGENT_ID','&PM_JMX_RMI_PORT','PSMONITORSRV','&DOMAIN_NAME','04','&DOMAIN_DIR','Y','&HOST_PORT:','1','1','N'); 2
Enter value for unique_agent_id: 1000
Enter value for pm_jmx_rmi_port: 10500
Enter value for domain_name: PRCSDOM02
Enter value for domain_dir: /u01/app/oracle/product/psfthcm-midtierlinux-2/ps_cfg_home/appserv/prcs/PRCSDOM02
Enter value for host_name: psfthcm-midtierlinux-2
old 2: ('&unique_agent_id','&PM_JMX_RMI_PORT','PSMONITORSRV','&DOMAIN_NAME','04','&domain_dir','Y','&host_name:','1','1','N')
new 2: ('1000','10500','PSMONITORSRV','PRCSDOM02','04','/u01/app/oracle/product/psfthcm-midtierlinux-2/ps_cfg_home/appserv/prcs/PRCSDOM02','Y','psfthcm-midtierlinux-2:','1','1','N')
1 row created.Ajouter un domaine de serveur d'applications
INSERT INTO PSPMAGENT values
('&unique_agent_id','&JMX_RMI_PORT','PSMONITORSRV','&DOMAIN_NAME','01','&DOMAIN_DIR','Y','&host_name:&jolt_port','1','1','N');Exemple :
SQL> INSERT INTO PSPMAGENT values
('&unique_agent_id','&JMX_RMI_PORT','PSMONITORSRV','&DOMAIN_NAME','01','&DOMAIN_DIR','Y','&host_name:&jolt_port','1','1','N'); 2
Enter value for unique_agent_id: 1003
Enter value for jmx_rmi_port: 10500
Enter value for domain_name: APPDOM4
Enter value for domain_dir: /u01/app/oracle/product/psfthcm-midtierlinux-3/ps_cfg_home/appserv/APPDOM04
Enter value for host_name: psfthcm-midtierlinux-3
Enter value for jolt_port: 9033
old 2: ('&unique_agent_id','&JMX_RMI_PORT','PSMONITORSRV','&DOMAIN_NAME','01','&DOMAIN_DIR','Y','&host_name:&jolt_port','1','1','N')
new 2: ('1003','10500','PSMONITORSRV','APPDOM4','01','/u01/app/oracle/product/psfthcm-midtierlinux-3/ps_cfg_home/appserv/APPDOM04','Y','psfthcm-midtierlinux-3:9033','1','1','N')Ajouter un serveur PIA
INSERT INTO PSPMAGENT values
('&unique_agent_id','-1','WEBRESOURCE','&DOMAIN_NAME','02','&DOMAIN_DIR','Y','&host_name:&http_port:&https_port','1','1','N');Exemple :
INSERT INTO PSPMAGENT values
('&unique_agent_id','-1','WEBRESOURCE','&DOMAIN_NAME','02','&DOMAIN_DIR','Y','&host_name:&http_port:&https_port','1','1','N');
Enter value for unique_agent_id: 19
Enter value for domain_name: peoplesoft03
Enter value for domain_dir: /u01/app/oracle/product/psfthcm-midtierlinux-3/ps_cfg_home/webserv/WEBSERVER/peoplesoft03
Enter value for host_name: psfthcm-midtierlinux-3
Enter value for http_port: 9000
Enter value for https_port: 9001
old 2: ('&unique_agent_id','-1','WEBRESOURCE','&DOMAIN_NAME','02','&DOMAIN_DIR','Y','&host_name:&http_port:&https_port','1','1','N')
new 2: ('19','-1','WEBRESOURCE','peoplesoft03','02','/u01/app/oracle/product/psfthcm-midtierlinux-3/ps_cfg_home/webserv/WEBSERVER/peoplesoft03','Y','psfthcm-midtierlinux-3:9000:9001','1','1','N')
1 row created.Activer le repérage du moteur de recherche dans PeopleSoft
Le repérage du moteur de recherche est facultatif et prend en charge Elasticsearch et OpenSearch. Si le moteur de recherche est déjà intégré, vous pouvez l'inclure dans le repérage initial. Pour intégrer le moteur de recherche ultérieurement, utilisez la commande refresh de l'interface de ligne de commande PeopleSoft et ajoutez les autorisations de base de données du moteur de recherche à l'utilisateur de surveillance. Pour plus d'informations sur les autorisations, reportez-vous à Privilèges d'octroi de base de données pour la surveillance PeopleSoft. Pour plus d'informations sur les commandes d'actualisation de l'interface de ligne de commande, reportez-vous à PeopleSoft Refresh.
Quel que soit l'emplacement de l'agent (local/distant), le truststore doit être créé à l'aide de la version Java utilisée par l'agent. La version/chemin Java de l'agent est disponible à l'adresse suivante : agent_inst/config/emd.properties.
Exemple :
grep JAVA_HOME emd.properties
JAVA_HOME=/var/lib/oracle-cloud-agent/plugins/oci-managementagent/polaris/jdk1.8.0_371-b11Les prérequis suivants activent l'intégration du moteur de recherche dans PeopleSoft :
- Stack Monitoring prend uniquement en charge la surveillance du moteur de recherche configuré avec SSL. Son point de terminaison doit être HTTPS. Pour plus d'informations sur la configuration, reportez-vous respectivement à Configuration de SSL pour Elasticsearch ou à Configuration de SSL pour OpenSearch.
-
Avant de repérer le moteur de recherche, créez un truststore JKS, car il est le seul type de truststore pris en charge, sur l'hôte de l'agent de surveillance pour stocker le certificat du moteur de recherche. L'emplacement et le mot de passe de ce truststore sont des paramètres requis dans l'interface utilisateur de repérage ou dans le fichier JSON de repérage lors du repérage via l'interface de ligne de commande, tandis que l'emplacement du truststore doit être accessible sur l'hôte de l'agent.
Exemple :
keytool -keystore truststore.jks -alias <ALIAS> -import -file <SEARCH ENGINE CERTIFICATE>
Activer le repérage du moniteur de processus pour PeopleSoft
- La surveillance de processus est repérée avec PeopleSoft et est activée par défaut lors du repérage d'une application PeopleSoft. Si vous sélectionnez Non dans la section Repérer la surveillance de processus, la surveillance de processus ne sera pas incluse dans le repérage PeopleSoft.
- Le repérage du moniteur de processus est facultatif. Si la Console de traitements est déjà activée, vous pouvez l'inclure dans le repérage initial. Pour intégrer Process Monitor à l'avenir, utilisez la commande
refreshde l'interface de ligne de commande PeopleSoft et ajoutez les autorisations de base de données Process Monitor à l'utilisateur de surveillance. Pour plus d'informations sur les autorisations, reportez-vous à Privilèges d'octroi de base de données pour la surveillance PeopleSoft. Pour plus d'informations sur les commandes d'actualisation de l'interface de ligne de commande, reportez-vous à PeopleSoft Refresh. -
Aucune propriété n'est requise pour le repérage de la surveillance de processus
-
Interface utilisateur
- Le repérage de la Console de traitements est inclus par défaut. Pour vous désabonner, sélectionnez Non sous Repérer la surveillance de processus dans le panneau Repérage de ressources.
PeopleSoft Entrée de repérage
| Champ de saisie | Description |
|---|---|
| Nom de ressource | Nom de l'application PeopleSoft |
| Agent de gestion | Agent de gestion qui surveillera l'application PeopleSoft |
| Surveillance des processus | |
|
Oui / Non |
| PeopleSoft Base de données | . |
|
Hôte (FQDN) sur lequel la base de données est installée |
|
Port utilisé par la base de données pour les connexions à la base de données |
|
Nom de service de la base de données utilisée pour les connexions à la base de données |
|
Protocole utilisé pour Oracle Database. Sélectionnez le protocole TCP ou TCPS. |
|
Dans la liste déroulante, sélectionnez la clé secrète qui contient le mot de passe de l'utilisateur de base de données. Ce champ n'apparaît que si l'option TCPS est sélectionnée dans le champ Protocole. |
| Informations d'identification de base de données | . |
|
Utilisateur de base de données disposant des privilèges nécessaires sur les vues PeopleSoft sous-jacentes (par exemple SYSADM, EMDBO) |
|
Mot de passe de l'utilisateur de base de données |
|
Rôle de l'utilisateur de base de données (NORMAL ou SYSDBA) |
| Informations d'identification du domaine de serveur d'applications | . |
|
Administration à distance userID |
|
Mot de passe d'administration à distance (non crypté) |
| Informations d'identification de domaine Process Scheduler | . |
|
Administration à distance userID |
|
Mot de passe d'administration à distance (non crypté) |
| Informations d'identification PIA / WebLogic | . |
|
PIA/Nom de l'utilisateur de surveillance WebLogic. Par exemple, le nom utilisateur que vous utilisez pour vous connecter à la console WebLogic. |
|
PIA/Mot de passe de l'utilisateur de surveillance WebLogic' |
| PeopleSoft Moteur de recherche | . |
|
Utilisateur permettant d'accéder à l'adresse du moteur de recherche |
|
Mot de passe de l'adresse du moteur de recherche |
|
Emplacement du truststore contenant le certificat |
|
Fichier de stockage contenant le mot de passe du certificat |
| Découvrir dans | |
| Stack Monitoring et Log Analytics (recommandé) | Les résultats du repérage seront envoyés à Stack Monitoring et à Log Analytics. |
| Stack Monitoring uniquement | Les résultats du repérage seront envoyés à Stack Monitoring uniquement. |
| Log Analytics uniquement | Les résultats du repérage seront envoyés à Log Analytics uniquement. |
| Licence | |
| Enterprise Edition | Une licence Enterprise Edition sera affectée à la ressource. |
| Standard Edition | Une licence Standard Edition sera affectée à la ressource. |
| Balises (sous Afficher les options avancées) |
Les balises à format libre et définies peuvent être appliquées aux ressources Stack Monitoring pendant le repérage. Pour utiliser des balises définies, créez d'abord les espaces de noms de balise, reportez-vous à . Pour plus d'informations sur la création et la gestion des espaces de noms de balise pour les balises définies, reportez-vous à Concepts relatifs aux balises et à l'espace de noms de balise. Lors du repérage d'une ressource, toute balise affectée sera appliquée à toutes les ressources repérées. Pour plus d'informations sur les prérequis de balise et la propagation de balise, reportez-vous à Gestion des balises. |
|
Espace de noms de balise |
Sélectionnez "Aucun" pour ajouter une balise à format libre. Sélectionnez un espace de noms pour ajouter une balise définie dans cet espace. Si vous êtes autorisé à créer une ressource, vous disposez également des droits d'accès nécessaires pour lui appliquer des balises à format libre. Pour appliquer une balise définie, vous devez disposer de droits d'accès permettant d'utiliser l'espace de noms de balise. Pour plus d'informations sur le balisage, reportez-vous à Balises de ressource. Si vous n'êtes pas certain d'appliquer des balises, ignorez cette option (vous pouvez les appliquer ultérieurement) ou demandez à l'administrateur. |
|
Clé de balise |
Indiquez le nom que vous utilisez pour faire référence à la balise. |
|
Valeur de balise |
Indiquez la valeur de la balise. Pour plus de détails sur la clé de balise et la valeur de balise, reportez-vous à Présentation de Tagging. |
Apache Tomcat
Prérequis
Pour repérer tout type de ressource autre que la conformité aux prérequis, un agent OMA actif est requis pour le repérage. Reportez-vous à Installation d'agents de gestion pour une installation sur site et à Déploiement d'agents de gestion sur des instances de calcul pour le déploiement d'instances OCI.
- Activez la surveillance JMX. Reportez-vous à la section Enabling JMX Remote.
Remarque
La surveillance Tomcat ne prend pas en charge SSL. SSL sera désactivé par défaut lorsque vous suivrez la documentation Tomcat.
Entrée de découverte Apache Tomcat
| Champ de saisie | Description |
|---|---|
| Nom de ressource | Nom de la ressource Apache Tomcat. |
| Hôte du serveur | Hôte sur lequel Apache Tomcat est installé. |
| Port JMX | Port utilisé pour la surveillance JMX. |
| Agent de gestion | Agent de gestion surveillant l'hôte sur lequel Apache Tomcat est installé. |
| autorisation | Mode d'autorisation pour la surveillance JMX (Activé ou Désactivé). Si l'option Activé est sélectionnée, les champs Nom utilisateur et Mot de passe sont requis. |
| Nom utilisateur | Nom utilisateur pour la surveillance JMX. |
| Mot de passe | Mot de passe pour la surveillance JMX. |
| Découvrir dans | |
| Stack Monitoring et Log Analytics (recommandé) | Les résultats du repérage seront envoyés à Stack Monitoring et à Log Analytics. |
| Stack Monitoring uniquement | Les résultats du repérage seront envoyés à Stack Monitoring uniquement. |
| Log Analytics uniquement | Les résultats du repérage seront envoyés à Log Analytics uniquement. |
| Licence | |
| Enterprise Edition | Une licence Enterprise Edition sera affectée à la ressource. |
| Standard Edition | Une licence Standard Edition sera affectée à la ressource. |
| Balises (sous Afficher les options avancées) |
Les balises à format libre et définies peuvent être appliquées aux ressources Stack Monitoring pendant le repérage. Pour utiliser des balises définies, créez d'abord les espaces de noms de balise, reportez-vous à . Pour plus d'informations sur la création et la gestion des espaces de noms de balise pour les balises définies, reportez-vous à Concepts relatifs aux balises et à l'espace de noms de balise. Lors du repérage d'une ressource, toute balise affectée sera appliquée à toutes les ressources repérées. Pour plus d'informations sur les prérequis de balise et la propagation de balise, reportez-vous à Gestion des balises. |
|
Espace de noms de balise |
Sélectionnez "Aucun" pour ajouter une balise à format libre. Sélectionnez un espace de noms pour ajouter une balise définie dans cet espace. Si vous êtes autorisé à créer une ressource, vous disposez également des droits d'accès nécessaires pour lui appliquer des balises à format libre. Pour appliquer une balise définie, vous devez disposer de droits d'accès permettant d'utiliser l'espace de noms de balise. Pour plus d'informations sur le balisage, reportez-vous à Balises de ressource. Si vous n'êtes pas certain d'appliquer des balises, ignorez cette option (vous pouvez les appliquer ultérieurement) ou demandez à l'administrateur. |
|
Clé de balise |
Indiquez le nom que vous utilisez pour faire référence à la balise. |
|
Valeur de balise |
Indiquez la valeur de la balise. Pour plus de détails sur la clé de balise et la valeur de balise, reportez-vous à Présentation de Tagging. |
Pour plus d'informations sur les paramètres d'entrée, reportez-vous à Paramètres d'entrée JSON.
Microsoft SQL Server
Prérequis
Pour repérer tout type de ressource autre que la conformité aux prérequis, un agent OMA actif est requis pour le repérage. Reportez-vous à Installation d'agents de gestion pour une installation sur site et à Déploiement d'agents de gestion sur des instances de calcul pour le déploiement d'instances OCI.
La connexion à la base de données à l'aide du cryptage SSL n'est pas prise en charge.
Créer un utilisateur de base de données personnalisé
Pour activer la surveillance d'une base de données Microsoft SQL Server, vous pouvez créer un utilisateur de base de données spécial comme suit.
Créez un utilisateur (par exemple, monstk) et mettez en correspondance le nouvel utilisateur avec les bases de données maître et msdb. Accordez ensuite à cet utilisateur les privilèges minimaux suivants.
CREATE LOGIN monstk
WITH PASSWORD = 'monstk1;123';
GO
CREATE USER monstk FOR LOGIN monstk;
GO
Mettez en correspondance l'utilisateur avec toutes les bases de données système et utilisateur :
USE master;
CREATE USER monstk FOR LOGIN monstk;
GRANT VIEW ANY DATABASE TO monstk;
GRANT VIEW ANY definition TO monstk;
GRANT VIEW server STATE TO monstk;
GRANT EXECUTE ON sp_helplogins TO monstk;
GRANT EXECUTE ON sp_readErrorLog TO monstk;
GRANT EXECUTE ON dbo.xp_regread TO monstk;
GRANT CREATE FUNCTION TO [monstk];
GRANT CONTROL TO [monstk];
GRANT CREATE TABLE TO [monstk];
GRANT SELECT ON [sys].[sysaltfiles] TO [monstk];
USE msdb;
GRANT SELECT ON dbo.sysjobsteps TO monstk;
GRANT SELECT ON dbo.sysjobs TO monstk;
GRANT SELECT ON dbo.sysjobhistory TO monstk;
Entrée de repérage MS SQL Server
| Champ de saisie | Description |
|---|---|
| Nom de ressource | Nom de la ressource MS SQL Server. |
| Nom DNS SQL Server | DNS pour la base de données. |
| Port réseau SQL Server | Le port de base de données utilisé pour les connexions client. |
| Agent de gestion | Agent de gestion responsable de la surveillance de SQL Server. |
| Nom utilisateur | Nom de l'utilisateur de surveillance de base de données. |
| Mot de passe | Mot de passe de l'utilisateur de surveillance de base de données. |
| Découvrir dans | |
| Stack Monitoring et Log Analytics (recommandé) | Les résultats du repérage seront envoyés à Stack Monitoring et à Log Analytics. |
| Stack Monitoring uniquement | Les résultats du repérage seront envoyés à Stack Monitoring uniquement. |
| Log Analytics uniquement | Les résultats du repérage seront envoyés à Log Analytics uniquement. |
| Licence | |
| Enterprise Edition | Une licence Enterprise Edition sera affectée à la ressource. |
| Standard Edition | Une licence Standard Edition sera affectée à la ressource. |
| Balises (sous Afficher les options avancées) |
Les balises à format libre et définies peuvent être appliquées aux ressources Stack Monitoring pendant le repérage. Pour utiliser des balises définies, créez d'abord les espaces de noms de balise, reportez-vous à . Pour plus d'informations sur la création et la gestion des espaces de noms de balise pour les balises définies, reportez-vous à Concepts relatifs aux balises et à l'espace de noms de balise. Lors du repérage d'une ressource, toute balise affectée sera appliquée à toutes les ressources repérées. Pour plus d'informations sur les prérequis de balise et la propagation de balise, reportez-vous à Gestion des balises. |
|
Espace de noms de balise |
Sélectionnez "Aucun" pour ajouter une balise à format libre. Sélectionnez un espace de noms pour ajouter une balise définie dans cet espace. Si vous êtes autorisé à créer une ressource, vous disposez également des droits d'accès nécessaires pour lui appliquer des balises à format libre. Pour appliquer une balise définie, vous devez disposer de droits d'accès permettant d'utiliser l'espace de noms de balise. Pour plus d'informations sur le balisage, reportez-vous à Balises de ressource. Si vous n'êtes pas certain d'appliquer des balises, ignorez cette option (vous pouvez les appliquer ultérieurement) ou demandez à l'administrateur. |
|
Clé de balise |
Indiquez le nom que vous utilisez pour faire référence à la balise. |
|
Valeur de balise |
Indiquez la valeur de la balise. Pour plus de détails sur la clé de balise et la valeur de balise, reportez-vous à Présentation de Tagging. |
Transfert de fichiers gérés (MFT)
Prérequis
Pour repérer tout type de ressource autre que la conformité aux prérequis, un agent OMA actif est requis pour le repérage. Reportez-vous à Installation d'agents de gestion pour une installation sur site et à Déploiement d'agents de gestion sur des instances de calcul pour le déploiement d'instances OCI.
WebLogic doit être repéré avant le repérage du transfert de fichiers gérés (MFT). Lors du repérage de MFT, dans l'interface utilisateur de repérage, sélectionnez l'élément WebLogic correspondant dans la liste déroulante.
Exigences de surveillance de base de données pour Stack Monitoring
La base de données Oracle doit être repérée avant de repérer l'application MFT. Si la base de données est repérée en premier, elle sera automatiquement associée à l'application MFT une fois le repérage d'application MFT terminé. Si le repérage d'application MFT est effectué avant que la base de données ait été repérée, l'association devra être créée manuellement. Pour plus d'informations, reportez-vous à Mise à jour de la topologie d'application.
La surveillance d'une application Managed File Transfer nécessite des privilèges spécifiques pour accéder au schéma MFT. Stack Monitoring prend en charge l'utilisation du propriétaire de schéma MFT, généralement DEV_MFT, en tant qu'informations d'identification de base de données lors du repérage de MFT. Il est préférable de créer un utilisateur de surveillance disposant uniquement des privilèges nécessaires pour surveiller une application MFT. Vous pouvez utiliser le même utilisateur de base de données pour surveiller la base de données Oracle contenant le schéma MFT et l'application MFT. Pour plus d'informations sur la création d'un utilisateur de surveillance de base de données, reportez-vous à la section MOS Note : 2857604.1.
Les privilèges spécifiques sont définis dans le code ci-dessous. Il prend le nom de schéma MFT DEV_MFT. Si le nom de schéma est différent dans votre configuration, remplacez DEV_MFT par le nom de schéma réel dans le code suivant. Remplacez <user> par l'utilisateur de surveillance de base de données créé à l'aide du script. Assurez-vous que les autorisations sont appliquées à l'utilisateur de surveillance créé à l'emplacement du schéma DEV_MFT.
Droits d'accès de base de données :
GRANT SELECT ON DEV_MFT.MV_MFT_SOURCE_MESSAGE TO <your_monitoring_user>;
GRANT SELECT ON DEV_MFT.MV_MFT_TARGET_INFO TO <your_monitoring_user>;
GRANT SELECT ON DEV_MFT.MV_MFT_TRANSFER_COUNT_INFO TO <your_monitoring_user>;
GRANT SELECT ON DEV_MFT.MV_MFT_SOURCE_INFO TO <your_monitoring_user>;
GRANT SELECT ON DEV_MFT.MV_MFT_TRANSFER TO <your_monitoring_user>;Entrée de repérage
| Champ de saisie | Description |
|---|---|
| Nom de ressource | Nom de la ressource MFT. |
|
WebLogic Informations d'identification |
. |
|
Sélectionnez le domaine WebLogic |
|
Protocole utilisé pour le serveur WebLogic. Les valeurs possibles sont t3 et t3s. Si vous sélectionnez t3s, les champs TrustStore Path et TrustStore Type apparaissent sous WebLogic User for Monitoring. |
|
WebLogic Nom utilisateur du serveur.
|
|
WebLogic Mot de passe utilisateur du serveur. |
| Informations d'identification de base de données | |
|
Nom de l'hôte sur lequel le serveur d'administration WebLogic est installé. |
|
Port utilisé pour le serveur d'administration WebLogic (console). |
|
Nom de serveur de la base de données utilisée pour les connexions de base de données. |
|
Nom utilisateur des informations d'identification de surveillance Oracle Database |
|
Mot de passe des informations d'identification de surveillance Oracle Database |
|
Rôle de l'utilisateur de base de données (NORMAL ou SYSDBA) |
| Découvrir dans | |
| Stack Monitoring et Log Analytics (recommandé) | Les résultats du repérage seront envoyés à Stack Monitoring et à Log Analytics. |
| Stack Monitoring uniquement | Les résultats du repérage seront envoyés à Stack Monitoring uniquement. |
| Log Analytics uniquement | Les résultats du repérage seront envoyés à Log Analytics uniquement. |
| Licence | |
| Enterprise Edition | Une licence Enterprise Edition sera affectée à la ressource. |
| Standard Edition | Une licence Standard Edition sera affectée à la ressource. |
| Balises (sous Afficher les options avancées) |
Les balises à format libre et définies peuvent être appliquées aux ressources Stack Monitoring pendant le repérage. Pour utiliser des balises définies, créez d'abord les espaces de noms de balise, reportez-vous à . Pour plus d'informations sur la création et la gestion des espaces de noms de balise pour les balises définies, reportez-vous à Concepts relatifs aux balises et à l'espace de noms de balise. Lors du repérage d'une ressource, toute balise affectée sera appliquée à toutes les ressources repérées. Pour plus d'informations sur les prérequis de balise et la propagation de balise, reportez-vous à Gestion des balises. |
|
Espace de noms de balise |
Sélectionnez "Aucun" pour ajouter une balise à format libre. Sélectionnez un espace de noms pour ajouter une balise définie dans cet espace. Si vous êtes autorisé à créer une ressource, vous disposez également des droits d'accès nécessaires pour lui appliquer des balises à format libre. Pour appliquer une balise définie, vous devez disposer de droits d'accès permettant d'utiliser l'espace de noms de balise. Pour plus d'informations sur le balisage, reportez-vous à Balises de ressource. Si vous n'êtes pas certain d'appliquer des balises, ignorez cette option (vous pouvez les appliquer ultérieurement) ou demandez à l'administrateur. |
|
Clé de balise |
Indiquez le nom que vous utilisez pour faire référence à la balise. |
|
Valeur de balise |
Indiquez la valeur de la balise. Pour plus de détails sur la clé de balise et la valeur de balise, reportez-vous à Présentation de Tagging. |
Oracle HTTP Server (OHS)
Pour repérer tout type de ressource autre que la conformité aux prérequis, un agent OMA actif est requis pour le repérage. Reportez-vous à Installation d'agents de gestion pour une installation sur site et à Déploiement d'agents de gestion sur des instances de calcul pour le déploiement d'instances OCI.
OHS colocalisé
La découverte OHS colocalisée fait partie de la découverte de domaine Weblogic et tous ses prérequis s'appliquent.
Oracle HTTP Server doit être installé dans un répertoire de base Oracle existant, colocalisé avec un domaine de serveur WebLogic.
Pour plus d'informations sur l'installation d'OHS colocalisé, reportez-vous à A propos de l'installation d'Oracle HTTP Server.
OHS autonome
Versions prises en charge :
-
version 11.x - surveillance locale uniquement, hôte Linux, outil OPMN utilisé pour la collecte de mesures.
-
version 12.x : surveillance locale uniquement, hôte Linux, outil WLST utilisé pour la collecte de mesures
Conditions préalables :
-
L'agent OMA doit être installé sur le même hôte que le serveur Oracle HTTP Server autonome.
-
Le fichier de configuration OHS (httpd.conf) doit être accessible et lisible par l'utilisateur d'installation de l'agent de gestion (
mgmt_agentpour l'agent autonome etoracle-cloud-agentpour l'agent Oracle Cloud).
OHS version 11.x :
La version 11.x d'OHS collecte les mesures à l'aide de l'outil OPMN.
-
Si l'utilisateur de l'agent et l'utilisateur de l'installation sont le même utilisateur :
L'outil OPMN doit être exécutable et lisible par l'utilisateur d'installation de l'agent de gestion (
mgmt_agentpour l'agent autonome etoracle-cloud-agentpour l'agent Oracle Cloud). -
Si l'utilisateur de l'agent est différent de l'utilisateur de l'installation :
Les informations d'identification facultatives de l'utilisateur d'installation (utilisateur propriétaire) doivent être fournies lors du repérage. L'utilisateur de l'installation doit pouvoir lire et exécuter l'outil OPMN. L'utilisateur root ne peut pas être utilisé.
OHS version 12.x :
- Droits d'accès en lecture pour l'utilisateur de l'agent sur le fichier
httpd.confà l'adresse :<PATH>/user_projects/domains/<domain_name>/config/fmwconfig/components/OHS/<COMP_NAME>/httpd.confExemple :
<PATH>/user_projects/domains/ohs_domain/config/fmwconfig/components/OHS/ohs1Exécutez la commande suivante pour fournir un accès en lecture :
sudo chmod 640 <PATH>/user_projects/domains/<domain_name>/config/fmwconfig/components/OHS/<COMP_NAME>/httpd.conf - Droits d'accès en lecture pour l'utilisateur de l'agent sur le fichier de clés Java OHS à l'adresse :
<ORACLE HOME DIRECTORY>/wlserver/server/lib/DemoTrust.jks(fichier jks personnalisé en cas d'utilisation de certificats personnalisés)Exemple :
sudo chmod 640 <absolute path to <Oracle Home directory>/wlserver/server/lib/DemoTrust.jks - Droits d'accès en lecture et exécution sur
<ORACLE HOME DIRECTORY>/oracle_common/common/bin/wlst.sh
Entrée de repérage OHS version 11.x
| Champ de saisie | Description |
|---|---|
| Chemin absolu du fichier de configuration (httpd.conf) | Chemin absolu du fichier de configuration httpd.conf pour Oracle HTTP Server |
| Chemin absolu du répertoire de base d'instance | Chemin absolu du répertoire de base d'instance |
| Nom de composant | nom de composant d'Oracle HTTP Server |
| Nom d'hôte | nom d'hôte utilisé pour la connexion à Oracle HTTP Server |
| Port d'écoute | port utilisé pour la connexion à Oracle HTTP Server |
| Agent de gestion | Agent de gestion surveillant l'hôte sur lequel Oracle HTTP Server est installé |
| Version | Version d'Oracle HTTP Server |
| *Vous pouvez éventuellement indiquer les informations d'identification du propriétaire de l'installation si le propriétaire de l'installation est un utilisateur différent de celui de l'agent de gestion. | |
| Nom utilisateur du propriétaire de l'installation | Nom d'utilisateur d'un utilisateur propriétaire de l'installation d'Oracle HTTP Server. |
| Mot de passe du propriétaire de l'installation | Mot de passe d'un utilisateur propriétaire de l'installation d'Oracle HTTP Server. |
Entrée de repérage OHS version 12.x
| Champ de saisie | Description |
|---|---|
| Nom d'hôte | nom d'hôte utilisé pour la connexion à Oracle HTTP Server |
| Port d'écoute | port utilisé pour la connexion à Oracle HTTP Server |
| Chemin absolu du fichier de configuration (httpd.conf) | Chemin absolu du fichier de configuration httpd.conf pour Oracle HTTP Server |
| Chemin absolu vers le répertoire de base oracle | Chemin absolu du répertoire de base oracle |
| Nom de composant | nom de composant d'Oracle HTTP Server |
| Agent de gestion | Agent de gestion surveillant l'hôte sur lequel Oracle HTTP Server est installé |
| Version | Version d'Oracle HTTP Server |
| Nom utilisateur du gestionnaire de noeud | Nom utilisateur du gestionnaire de noeuds configuré avec ce serveur Oracle HTTP Server |
| Mot de passe du gestionnaire de noeud | Mot de passe du gestionnaire de noeuds configuré avec ce serveur Oracle HTTP Server |
Apache HTTP Server
Prérequis
Pour repérer tout type de ressource autre que la conformité aux prérequis, un agent OMA actif est requis pour le repérage. Reportez-vous à Installation d'agents de gestion pour une installation sur site et à Déploiement d'agents de gestion sur des instances de calcul pour le déploiement d'instances OCI.
- L'agent de gestion doit être installé sur le même hôte qu'Apache HTTP Server.
- Activez le module Apache
mod_status(https://httpd.apache.org/docs/2.4/mod/mod_status.html). Configurez la directive d'emplacement/server-statuspour le nom d'hôte et le port spécifiés.Exemple :
http(s)://<hostname>:<port>/server-status - Tournez ON sur la directive ExtendedStatus (https://httpd.apache.org/docs/2.4/mod/core.html#extendedstatus).
- Le cas échéant, fournissez un contrôle d'accès à la directive d'emplacement
/server-statusconfigurée afin que les demandes HTTP/HTTPS puissent être effectuées à partir de l'hôte sur lequel l'agent est installé. L'agent prend uniquement en charge l'authentification de base avec une connexion HTTPS si nécessaire. Pour plus d'informations sur la configuration d'un contrôle d'accès supplémentaire, reportez-vous à la section Apache Documentation, Authentication and Authorization. -
Les fichiers binaires Apache doivent être accessibles et exécutables par l'utilisateur d'installation de l'agent de gestion :
- Les fichiers
*.confApache, y compris le fichierhttpd.conf, doivent être accessibles et lisibles par l'utilisateur d'installation de l'agent de gestion (mgmt_agentpour l'agent autonome etoracle-cloud-agentpour l'agent Oracle Cloud). - Le fichier binaire Apache (
httpd) doit être accessible et exécutable par l'utilisateur d'installation de l'agent de gestion (mgmt_agentpour l'agent autonome etoracle-cloud-agentpour l'agent Oracle Cloud). - Le fichier
pidApache (httpd.pid) doit être accessible et lisible par l'utilisateur d'installation de l'agent de gestion (mgmt_agentpour l'agent autonome etoracle-cloud-agentpour l'agent Oracle Cloud).
- Les fichiers
Voici un exemple d'ajout de toutes les autorisations requises pour l'utilisateur de l'agent de gestion en créant un groupe d'administrateurs apache dédié et en y ajoutant l'utilisateur de l'agent de gestion :
#Create a user group for apache administration
groupadd apache_admin_grp
#Add management agent user to the apache admin group
#for user installed management agent
usermod -G apache_admin_grp mgmt_agent
#for oracle cloud agent plugin
usermod -G apache_admin_grp oracle-cloud-agent
#Change ownership for apache server root directory and binary file. Example:
chown -R root:apache_admin_grp /etc/httpd
chmod -R 770 /etc/httpd
chown -R root:apache_admin_grp /usr/sbin/httpd
chmod -R 770 /usr/sbin/httpd
#Grant access to httpd.pid file. Example:
chown -R root:apache_admin_grp /run/httpd
#Restart the Agent for the user group assignment to take effect.
#for user installed management agent
systemctl restart mgmt_agent
#for oracle cloud agent plugin
systemctl restart oracle-cloud-agentEntrée de repérage Apache HTTP Server
| Champ de saisie | Description |
|---|---|
| Nom de ressource | Nom de la ressource Apache HTTP Server. |
| Hôte du serveur | Hôte sur lequel Apache HTTP Server est installé. |
| Port d'écoute | Port d'écoute d'Apache HTTP Server. |
| Chemin absolu de httpd.conf | Chemin absolu du fichier httpd.conf Apache. |
| Chemin absolu du fichier binaire httpd | Chemin absolu du fichier binaire httpd. |
| Agent de gestion | Agent de gestion qui surveille l'hôte sur lequel Apache HTTP Server est installé. |
| Protocole | Protocole utilisé pour la connexion au serveur Apache HTTP. |
| Nom du paramètre de repérage | *L'utilisateur peut éventuellement spécifier des informations d'identification d'authentification de base lors de la configuration de la connexion HTTPS |
| Nom utilisateur | Nom d'utilisateur permettant d'accéder aux mesures de statut du serveur avec l'authentification de base. |
| mot de passe | Mot de passe permettant d'accéder aux mesures de statut du serveur avec l'authentification de base. |
| Nom du paramètre de repérage | *Obligatoire lors de l'utilisation de HTTPS |
| Chemin du truststore | Chemin absolu du truststore JKS contenant le certificat. |
| Mot de passe du truststore | Mot de passe du truststore. |
| Découvrir dans | |
| Stack Monitoring et Log Analytics (recommandé) | Les résultats du repérage seront envoyés à Stack Monitoring et à Log Analytics. |
| Stack Monitoring uniquement | Les résultats du repérage seront envoyés à Stack Monitoring uniquement. |
| Log Analytics uniquement | Les résultats du repérage seront envoyés à Log Analytics uniquement. |
| Licence | |
| Enterprise Edition | Une licence Enterprise Edition sera affectée à la ressource. |
| Standard Edition | Une licence Standard Edition sera affectée à la ressource. |
| Balises (sous Afficher les options avancées) |
Les balises à format libre et définies peuvent être appliquées aux ressources Stack Monitoring pendant le repérage. Pour utiliser des balises définies, créez d'abord les espaces de noms de balise, reportez-vous à . Pour plus d'informations sur la création et la gestion des espaces de noms de balise pour les balises définies, reportez-vous à Concepts relatifs aux balises et à l'espace de noms de balise. Lors du repérage d'une ressource, toute balise affectée sera appliquée à toutes les ressources repérées. Pour plus d'informations sur les prérequis de balise et la propagation de balise, reportez-vous à Gestion des balises. |
|
Espace de noms de balise |
Sélectionnez "Aucun" pour ajouter une balise à format libre. Sélectionnez un espace de noms pour ajouter une balise définie dans cet espace. Si vous êtes autorisé à créer une ressource, vous disposez également des droits d'accès nécessaires pour lui appliquer des balises à format libre. Pour appliquer une balise définie, vous devez disposer de droits d'accès permettant d'utiliser l'espace de noms de balise. Pour plus d'informations sur le balisage, reportez-vous à Balises de ressource. Si vous n'êtes pas certain d'appliquer des balises, ignorez cette option (vous pouvez les appliquer ultérieurement) ou demandez à l'administrateur. |
|
Clé de balise |
Indiquez le nom que vous utilisez pour faire référence à la balise. |
|
Valeur de balise |
Indiquez la valeur de la balise. Pour plus de détails sur la clé de balise et la valeur de balise, reportez-vous à Présentation de Tagging. |
Oracle Unified Directory
Pour repérer tout type de ressource autre que la conformité aux prérequis, un agent OMA actif est requis pour le repérage. Reportez-vous à Installation d'agents de gestion pour une installation sur site et à Déploiement d'agents de gestion sur des instances de calcul pour le déploiement d'instances OCI.
Surveillance des prérequis et du workflow des ressources OUD :
-
Déployer l'agent de gestion sur l'hôte sur lequel OUD est exécuté/configuré
-
Étapes préalables pour copier les fichiers nécessaires
-
Configurer l'exportateur OUD pour collecter les mesures au format Prometheus
-
Attendez 20 minutes que les mesures commencent à être collectées
-
Importer OUD en tant que ressource dans la surveillance de pile
-
Surveiller OUD à l'aide de Stack Monitoring
L'exportateur OUD ne prend pas en charge l'agent Oracle Cloud.
OUD peut fonctionner dans l'un des trois modes suivants :
-
En tant qu'instance de serveur d'annuaire LDAP, utilisée pour contenir des données
-
En tant qu'instance de serveur proxy LDAP, où le serveur sert d'interface entre le client et le ou les serveurs d'annuaire contenant les données
-
En tant qu'instance de passerelle de réplication entre OUD et Oracle Directory Server Enterprise Edition (ODSEE)
La solution de surveillance Stack Monitoring pour OUD comprend trois types de ressource, un pour chacun des modes ou types d'installation ci-dessus.
Configurer l'exportateur
L'exportateur collectera les mesures à partir d'OUD et créera un point de terminaison pour exposer les mesures au format Prometheus. Ces mesures seront ensuite téléchargées par l'agent de gestion vers le magasin de données de télémétrie vers <specified name space>.
L'exportateur doit être configuré pour chaque instance de chaque mode d'installation. Par exemple, s'il y a 3 répertoires et 2 proxies, l'exportateur devra être configuré 5 fois.
Présentation des étapes de configuration :
- Assurez-vous que Python est installé et installez également python-ldap
- Ajouter le groupe d'exécution de l'utilisateur OUD à l'utilisateur
mgmt_agent - Copier le script d'export vers un emplacement personnalisé
- Créer des fichiers de mots de passe temporaires pour l'exportateur OUD
- Créer un utilisateur de surveillance pour l'instance OUD
- Octroi d'autorisations de système de fichiers à la base de données OUD pour surveiller les tailles de base de données
- Configurer l'exportateur OUD
- Activer le démarrage de l'exportateur OUD après un redémarrage du système d'exploitation
- Confirmer le flux des mesures
Etapes de configuration:
-
Assurez-vous que Python est installé et installez également python-ldap :
- Sur RedHat/Oracle Linux 8 et 9 :
sudo -n yum install -y libnsl python3-ldap httpd-tools - Sur RedHat/Oracle Linux 7 :
sudo -n yum install -y libnsl python-ldap httpd-tools
- Sur RedHat/Oracle Linux 8 et 9 :
-
Assurez-vous que
mgmt_agentdispose des droits d'accès appropriés :- Ajoutez le groupe d'exécution de l'utilisateur OUD à l'utilisateur mgmt_agent :
sudo usermod -G <OUD_USER_GROUP> mgmt_agent - Assurez-vous que le répertoire
<ORACLE_HOME>et ses répertoires parent disposent des droits d'exécution suivants :sudo chmod -R 0750 <ORACLE_HOME_PATH>
- Ajoutez le groupe d'exécution de l'utilisateur OUD à l'utilisateur mgmt_agent :
-
Copiez le script d'export vers un emplacement personnalisé :
- Créez un répertoire personnalisé à partir duquel l'exportateur OUD sera exécuté.
- Modifiez le propriétaire du nouveau répertoire, et accordez à l'utilisateur
mgmt_agentl'accès en lecture et en exécution à ce nouveau répertoire et à tout son contenu :sudo chown -R mgmt_agent:mgmt_agent <CUSTOM_EXPORTER_DIRECTORY_PATH>Exemple :
sudo chown -R mgmt_agent:mgmt_agent /scratch/exporter/oud_exporter - En tant qu'utilisateur de l'agent de gestion, copiez le script
manage_exporter.shde$AGENT_INST/config/destinations/OCI/services/appmgmt/<Latest_Version>/scripts/oudvers le répertoire personnalisé.
-
Créez des fichiers de mots de passe temporaires pour l'exportateur OUD :
- Pour l'utilisateur du répertoire racine, tel que
cn=Directory Manager:echo <PASSWORD> | sudo -u mgmt_agent tee <FULL_PATH_OF_THE_DIRECTORY_MANAGER_USER_PASSWORD_FILE>/.pwExemple :
echo <password> | sudo -u mgmt_agent tee /scratch/exporter/oud_exporter/.pw - Pour l'utilisateur de surveillance :
echo <PASSWORD> | sudo -u mgmt_agent tee <FULL_PATH_OF_THE_MONITORING_USER_PASSWORD_FILE>/.mpwExemple :
echo <password> | sudo -u mgmt_agent tee /scratch/exporter/oud_exporter/.mpw
- Pour l'utilisateur du répertoire racine, tel que
-
Créez un utilisateur de surveillance pour l'instance OUD :
- En tant qu'utilisateur
mgmt_agent, exécutez la commande suivante :./manage_exporter.sh adduser --port <ADMINISTRATION_PORT_OF_THE_OUD_INSTANCE> --utype admin --dstype oud -j <FULL_PATH_OF_THE_DIRECTORY_MANAGER_USER_PASSWORD_FILE> --mpw <FULL_PATH_OF_THE_MONITORING_USER_PASSWORD_FILE> --javaHome <JAVA_HOME_PATH>Exemple :
./manage_exporter.sh adduser --port 4444 --utype admin --dstype oud -j /scratch/exporter/oud_exporter/.pw --mpw /scratch/exporter/oud_exporter/.mpw --javaHome /scratch/install/jdk1.8.0_381/ - Par défaut, le nom de l'utilisateur de surveillance est
muser. Il peut être modifié avec--muser <name>
- En tant qu'utilisateur
-
Attribuez des autorisations de système de fichiers à la base de données OUD pour surveiller les tailles de base de données :
sudo getfacl "<OUD_HOME_DIRECTORY_PATH>/OUD/db"Exemple :
sudo getfacl "/scratch/oud12c/oud_instance/OUD/db"sudo setfacl -R -m "u:mgmt_agent:rx" "<OUD_HOME_DIRECTORY_PATH>/OUD/db"Exemple :
sudo setfacl -R -m "u:mgmt_agent:rx" "/scratch/oud12c/oud_instance/OUD/db"
-
Configurer l'exportateur OUD :
- En tant qu'utilisateur mgmt_agent, exécutez la commande de configuration :
./manage_exporter.sh setup --type <PRODUCT_TYPE> --compartment <COMPARTMENT_ID> --name <RESOURCE_NAME> --instName <RESOURCE_NAME> --ldap <LDAP_PORT> --ldaps <LDAPS_PORT> --oracleHome <ORACLE_HOME_PATH> --adminPort <ADMINISTRATION_PORT_OF_THE_OUD_INSTANCE> --metricPort <METRICS_MONITORING_ENDPOINT_PORT> --javaHome <JAVA_HOME_PATH> -D <NAME_OF_THE_MONITORING USER> -j <FULL_PATH_OF_THE_DIRECTORY_MANAGER_USER_PASSWORD_FILE>Exemple :
./manage_exporter.sh setup --type oud --compartment ocid.compartment1.abcdef1234 --name oud_one --instName oud_one --ldap 0 --ldaps 0 --oracleHome /scratch/oud12c --adminPort 4444 --metricPort 1888 --javaHome /scratch/install/jdk1.8.0_381/ -D muser -j /scratch/exporter/oud_exporter/.pw - Redémarrez l'agent de gestion :
sudo systemctl restart mgmt_agent - Pour plus d'options lors de la configuration, exécutez la commande help :
./manage_exporter.sh help
Les mesures OUD seront collectées au format Prometheus à l'adresse Promethus, et l'agent de gestion téléchargera également les mesures à la télémétrie.
- En tant qu'utilisateur mgmt_agent, exécutez la commande de configuration :
-
Permettre à l'exportateur OUD de démarrer après un redémarrage du système d'exploitation. Cela permet également à l'utilisateur
mgmt_agentde redémarrer l'agent de gestion et les services d'export :sudo ./manage_exporter.sh enable -
Vérifiez que les mesures circulent :
-
Pour vous assurer que l'exportateur collecte correctement les mesures OUD, appelez le point de terminaison de mesure sur l'hôte sur lequel l'exportateur s'exécute. Il doit y avoir au moins 40 mesures :
- Sur un navigateur : les informations d'identification
https://localhost:<METRICS_MONITORING_ENDPOINT_PORT>/metrics - node_exporterdoivent être fournies.Exemple :
https://localhost:1888/metrics - Sur le terminal :
curl -u "<NODE_EXPORTER_USER>:<NODE_EXPORTER_PASSWORD>" -sk https://127.0.0.1:1888/metrics
- Sur un navigateur : les informations d'identification
- Pour vous assurer que l'agent de gestion télécharge des mesures vers la télémétrie, au bout de 5 minutes depuis le démarrage de l'exportateur, ouvrez l'explorateur de mesures dans OCI. Sélectionnez votre compartiment, l'espace de noms de mesure
oracle_appmgmtet l'un des groupes de ressources oud. Sélectionnez n'importe quelle mesure et vérifiez qu'elle génère un rapport correct.
-
Configurer les options de commande d'export :
| Option | Description |
|---|---|
| type | Type d'OUD en cours de configuration : OUD, proxy ou replgw. |
| compartiment | ID de compartiment. |
| nom | Nom qui sera attribué à la ressource surveillée |
| instName | Nom qui sera attribué à l'instance OUD (obligatoire si vous surveillez la taille de la base de données) |
| LDAP | Port LDAP non crypté. La valeur par défaut est 1389. Peut être défini sur 0 pour ne pas surveiller ce port. |
| LDAPS | Port LDAP chiffré. Valeur par défaut : 1888. Peut être défini sur 0 pour ne pas surveiller ce port. |
| oracleHome | Répertoire de base Oracle de l'application OUD. |
| adminPort | Port d'administration de l'instance OUD. |
| metricPort | Nouveau port à utiliser pour afficher les mesures au format Prometheus. Ce port doit être disponible avant la configuration. |
| D | Surveillance de l'utilisateur sans préfixe "cn=". |
| g | Chemin d'accès au fichier de mots de passe de l'utilisateur Monitoring |
| proxiuri | Si vous êtes derrière un proxy, indiquez l'URI du proxy incluant le port, tel que http://localhost:80 |
| Option Ajouter une commande utilisateur de surveillance | Description |
|---|---|
| port | Port d'administration des instances OUD |
| g | Chemin d'accès au fichier de mots de passe utilisateur Directoy Manager |
| mpw | Chemin d'accès au fichier de mots de passe utilisateur Monitoring |
| muser | Nom de l'utilisateur de surveillance. La valeur par défaut est muser |
Statuts OUD
OUD prend en charge 4 statuts différents en fonction de plusieurs facteurs, qui sont décrits ci-dessous :
- Haut
OUD est démarré lorsque tous les systèmes et mesures circulent normalement.
- Arrêté
OUD est arrêté lorsque BindDN est manquant, qu'il y a un problème de connexion avec le serveur LDAP ou que le serveur LDAP est arrêté.
- Maintenance
Les utilisateurs peuvent placer OUD sous Maintenance à tout moment pour effectuer une maintenance sur les instances ou à toute autre fin.
- Avertissement
L'instance OUD a échoué à au moins un test de service et doit donc être examinée.
Gérer le statut OUD
Pour configurer une instance OUD en maintenance ou en fonctionnement, exécutez la commande suivante :
./manage_exporter.sh modstate <STATUS> --port <ADMINISTRATION_PORT_OF_THE_OUD_INSTANCE> --dstype oud -j <FULL_PATH_OF_THE_DIRECTORY_MANAGER_USER_PASSWORD_FILE>| Option de commande | Description |
|---|---|
| Statut | UP ou MAINT. UP configure l'instance OUD en mode normal et MAINT place l'instance OUD en mode de maintenance.
|
Pour afficher l'état en cours d'OUD, exécutez la commande suivante :
./manage_exporter.sh showstate --port <ADMINISTRATION_PORT_OF_THE_OUD_INSTANCE> --dstype oud -j <FULL_PATH_OF_THE_DIRECTORY_MANAGER_USER_PASSWORD_FILE>| Option de commande | Description |
|---|---|
| port | Port d'administration des instances OUD |
| g | Chemin d'accès au fichier de mots de passe utilisateur du gestionnaire d'annuaire |
Importer OUD
OUD peut être importé et surveillé indépendamment sous l'un des types de ressource suivants :
- Serveur d'annuaire OUD
- Serveur proxy OUD
- Passerelle de réplication OUD OUD
Pour importer OUD vers Stack Monitoring, assurez-vous que l'agent de gestion a téléchargé des mesures OUD vers la télémétrie pendant au moins 20 minutes.
Importez les types de ressource OUD à l'aide de la commande suivante :
oci stack-monitoring resource-task import-telemetry-resources --compartment-id <compartment id> --namespace oracle_appmgmt --source OCI_TELEMETRY_PROMETHEUS --resource-group <resource group>Importez chaque type de ressource, pas chaque instance. Par exemple, s'il y a 3 répertoires et 2 proxies, exécutez la commande import 2 fois, une fois pour chaque type.
Une fois les ressources importées, si une nouvelle instance OUD est ajoutée, exécutez à nouveau la commande d'import pour le type de ressource nouvellement ajouté.
| Option | Description |
|---|---|
| compartiment-id | ID de compartiment |
| espace de noms | Espace de noms dans lequel les mesures sont stockées : oracle_appmgmt |
| source | Source pour publier les mesures : OCI_TELEMETRY_PROMETHEUS |
| resource-group | Type de ressource OUD à importer : oud_directory, oud_proxy ou oud_gateway |
Pour plus d'informations sur la suppression de ressources Stack Monitoring, reportez-vous à Suppression de ressources.
Pour plus d'informations sur les autres opérations OUD, reportez-vous à Opérations Oracle Unified Directory dans le chapitre Topologie d'application.
Pour plus d'informations sur le dépannage d'OUD, reportez-vous à Dépannage d'OUD.
Oracle GoldenGate
Prérequis
Pour repérer tout type de ressource autre que la conformité aux prérequis, un agent OMA actif est requis pour le repérage. Reportez-vous à Installation d'agents de gestion pour une installation sur site et à Déploiement d'agents de gestion sur des instances de calcul pour le déploiement d'instances OCI.
Les API REST Oracle GoldenGate doivent être accessibles à partir de l'agent de gestion qui surveillera l'instance GoldenGate.
Seul le protocole https est pris en charge. L'instance GoldenGate doit donc être configurée avec les certificats requis.
L'agent de gestion doit avoir accès au fichier JKS du truststore qui contient le certificat pour valider la connexion TLS.
GoldenGate Entrée de repérage
| Champ de saisie | Description |
|---|---|
| Nom de ressource | Nom de la ressource Oracle GoldenGate |
| Nom d'hôte | Nom de domaine qualifié complet de l'hôte sur lequel Oracle GoldenGate est installé. |
| Port du gestionnaire de service | Port d'écoute d'Oracle GoldenGate Service Manager. |
| Agent de gestion | Agent de gestion qui surveille Oracle GoldenGate |
| Nom utilisateur | Nom utilisateur permettant d'accéder aux URL REST Oracle GoldenGate avec l'authentification de base |
| mot de passe | Mot de passe permettant d'accéder aux URL REST Oracle GoldenGate avec une authentification de base. |
| Chemin du truststore | Chemin absolu du truststore JKS contenant le certificat |
| Mot de passe du truststore | Mot de passe du truststore |
| Découvrir dans | |
| Stack Monitoring et Log Analytics (recommandé) | Les résultats du repérage seront envoyés à Stack Monitoring et à Log Analytics. |
| Stack Monitoring uniquement | Les résultats du repérage seront envoyés à Stack Monitoring uniquement. |
| Log Analytics uniquement | Les résultats du repérage seront envoyés à Log Analytics uniquement. |
| Licence | |
| Enterprise Edition | Une licence Enterprise Edition sera affectée à la ressource. |
| Standard Edition | Une licence Standard Edition sera affectée à la ressource. |
| Balises (sous Afficher les options avancées) |
Les balises à format libre et définies peuvent être appliquées aux ressources Stack Monitoring pendant le repérage. Pour utiliser des balises définies, créez d'abord les espaces de noms de balise, reportez-vous à . Pour plus d'informations sur la création et la gestion des espaces de noms de balise pour les balises définies, reportez-vous à Concepts relatifs aux balises et à l'espace de noms de balise. Lors du repérage d'une ressource, toute balise affectée sera appliquée à toutes les ressources repérées. Pour plus d'informations sur les prérequis de balise et la propagation de balise, reportez-vous à Gestion des balises. |
|
Espace de noms de balise |
Sélectionnez "Aucun" pour ajouter une balise à format libre. Sélectionnez un espace de noms pour ajouter une balise définie dans cet espace. Si vous êtes autorisé à créer une ressource, vous disposez également des droits d'accès nécessaires pour lui appliquer des balises à format libre. Pour appliquer une balise définie, vous devez disposer de droits d'accès permettant d'utiliser l'espace de noms de balise. Pour plus d'informations sur le balisage, reportez-vous à Balises de ressource. Si vous n'êtes pas certain d'appliquer des balises, ignorez cette option (vous pouvez les appliquer ultérieurement) ou demandez à l'administrateur. |
|
Clé de balise |
Indiquez le nom que vous utilisez pour faire référence à la balise. |
|
Valeur de balise |
Indiquez la valeur de la balise. Pour plus de détails sur la clé de balise et la valeur de balise, reportez-vous à Présentation de Tagging. |
Microsoft Internet Information Services (IIS)
La découverte réussie d'une ressource IIS Microsoft permettra de découvrir la ressource nommée lors de la découverte et tous ses sites enfants. Le nom de la ressource parent sera indiqué comme préfixe pour les sites enfant.
Prérequis
Pour repérer tout type de ressource autre que la conformité aux prérequis, un agent OMA actif est requis pour le repérage. Reportez-vous à Installation d'agents de gestion pour une installation sur site et à Déploiement d'agents de gestion sur des instances de calcul pour le déploiement d'instances OCI.
L'IIS de surveillance de l'agent de gestion doit être déployé localement sur l'hôte sur lequel IIS est en cours d'exécution et les prérequis nécessaires doivent être remplis. Pour plus d'informations, reportez-vous à Exécution des prérequis pour le déploiement d'agents de gestion.
Microsoft IIS et l'agent local sont en cours d'exécution pendant le repérage.
Entrée de découverte IIS Microsoft
| Type de ressource | Microsoft Internet Information Services |
| Nom de ressource | Nom de la ressource Il doit être unique. |
| Agent de gestion | Agent local en cours d'exécution sur l'hôte supérieur |
| Licence | Sélectionner l'option |
| Nom d'hôte | Nom de l'hôte sur lequel MS-IIS est exécuté |
| Découvrir dans | |
| Stack Monitoring et Log Analytics (recommandé) | Les résultats du repérage seront envoyés à Stack Monitoring et à Log Analytics. |
| Stack Monitoring uniquement | Les résultats du repérage seront envoyés à Stack Monitoring uniquement. |
| Log Analytics uniquement | Les résultats du repérage seront envoyés à Log Analytics uniquement. |
| Licence | |
| Enterprise Edition | Une licence Enterprise Edition sera affectée à la ressource. |
| Standard Edition | Une licence Standard Edition sera affectée à la ressource. |
| Balises (sous Afficher les options avancées) |
Les balises à format libre et définies peuvent être appliquées aux ressources Stack Monitoring pendant le repérage. Pour utiliser des balises définies, créez d'abord les espaces de noms de balise, reportez-vous à . Pour plus d'informations sur la création et la gestion des espaces de noms de balise pour les balises définies, reportez-vous à Concepts relatifs aux balises et à l'espace de noms de balise. Lors du repérage d'une ressource, toute balise affectée sera appliquée à toutes les ressources repérées. Pour plus d'informations sur les prérequis de balise et la propagation de balise, reportez-vous à Gestion des balises. |
|
Espace de noms de balise |
Sélectionnez "Aucun" pour ajouter une balise à format libre. Sélectionnez un espace de noms pour ajouter une balise définie dans cet espace. Si vous êtes autorisé à créer une ressource, vous disposez également des droits d'accès nécessaires pour lui appliquer des balises à format libre. Pour appliquer une balise définie, vous devez disposer de droits d'accès permettant d'utiliser l'espace de noms de balise. Pour plus d'informations sur le balisage, reportez-vous à Balises de ressource. Si vous n'êtes pas certain d'appliquer des balises, ignorez cette option (vous pouvez les appliquer ultérieurement) ou demandez à l'administrateur. |
|
Clé de balise |
Indiquez le nom que vous utilisez pour faire référence à la balise. |
|
Valeur de balise |
Indiquez la valeur de la balise. Pour plus de détails sur la clé de balise et la valeur de balise, reportez-vous à Présentation de Tagging. |
Exécution de la JVM Oracle
Prérequis
Pour repérer tout type de ressource autre que la conformité aux prérequis, un agent OMA actif est requis pour le repérage. Reportez-vous à Installation d'agents de gestion pour une installation sur site et à Déploiement d'agents de gestion sur des instances de calcul pour le déploiement d'instances OCI.
- La surveillance JMX doit être activée. Pour activer la surveillance JMX, reportez-vous à Activation de JMX distant.
Il est recommandé d'installer l'agent de gestion localement là où la JVM est en cours d'exécution.
Entrée de repérage d'exécution JVM Oracle
| Champ d'entrée | Description |
|---|---|
| Type de ressource | Exécution de la JVM Oracle |
| Nom de ressource | Nom de la ressource JVM. |
| Nom d'hôte | Hôte sur lequel la JVM est exécutée |
| Port de gestion Java | Port utilisé pour la surveillance JMX. |
| Agent de gestion | Agent de gestion à partir duquel la connexion JMX peut être établie avec JVM |
| Autorisation | Mode d'autorisation pour la surveillance JMX (Activé ou Désactivé). Si l'option Activé est sélectionnée, le nom utilisateur et le mot de passe sont affichés. |
| Nom utilisateur | Nom utilisateur pour la surveillance JMX. |
| mot de passe | Mot de passe pour la surveillance JMX. |
| Repérer dans | |
| Stack Monitoring et Log Analytics (recommandé) | Les résultats du repérage seront envoyés à Stack Monitoring et à Log Analytics. |
| Stack Monitoring uniquement | Les résultats du repérage seront envoyés à Stack Monitoring uniquement. |
| Log Analytics uniquement | Les résultats du repérage seront envoyés à Log Analytics uniquement. |
| Licence | |
| Enterprise Edition | Une licence Enterprise Edition sera affectée à la ressource. |
| Standard Edition | Une licence Standard Edition sera affectée à la ressource. |
| Tags |
Les balises définies et à format libre peuvent être appliquées aux ressources Stack Monitoring lors du repérage. Pour utiliser les balises définies, créez d'abord les espaces de noms de balise, reportez-vous à . Pour plus d'informations sur la création et la gestion des espaces de noms de balise pour les balises définies, reportez-vous à Concepts relatifs aux balises et à l'espace de noms de balise. Lors du repérage d'une ressource, toute balise affectée sera appliquée à toutes les ressources repérées. Pour plus d'informations sur les prérequis de balise et la propagation de balise, reportez-vous à Gestion des balises. |
|
Espace de noms de balise |
Sélectionnez "Aucun" pour ajouter une balise à format libre. Sélectionnez un espace de noms pour ajouter une balise définie dans l'espace de noms. Si vous êtes autorisé à créer une ressource, vous disposez également des droits d'accès nécessaires pour lui appliquer des balises à format libre. Pour appliquer une balise définie, vous devez disposer de droits d'accès permettant d'utiliser l'espace de noms de balise. Pour plus d'informations sur le balisage, reportez-vous à Balises de ressource. Si vous n'êtes pas certain d'appliquer des balises, ignorez cette option (vous pouvez les appliquer ultérieurement) ou demandez à l'administrateur. |
|
Clé de balise |
Indiquez le nom que vous utilisez pour faire référence à la balise. |
|
Valeur de balise |
Indiquez la valeur de balise. Pour plus de détails sur la clé de balise et la valeur de balise, reportez-vous à Présentation du balisage. |
NGINX
Pour repérer tout type de ressource autre que la conformité aux prérequis, un agent OMA actif est requis pour le repérage. Reportez-vous à Installation d'agents de gestion pour une installation sur site et à Déploiement d'agents de gestion sur des instances de calcul pour le déploiement d'instances OCI.
Non-SSL n'est pas pris en charge.
Entrée de repérage NGINX
| Champ d'entrée | Description |
|---|---|
| Nom de ressource | Nom de la ressource |
| Hôte NGINX | Hôte sur lequel NGINX est en cours d'exécution |
| Port d'écoute | Port sur lequel NGINX écoute |
| URL permettant de vérifier le statut NGINX | URL qui sera utilisée pour vérifier le statut NGINX |
| Agent de gestion | Agent de gestion surveillant l'hôte sur lequel NGINX est installé. |
| Informations d'identification NGINX | |
| Nom utilisateur | Nom utilisateur de surveillance NGINX |
| mot de passe | Mot de passe de surveillance NGINX |
| Chemin du truststore | Chemin absolu du truststore JKS contenant le certificat. |
| Mot de passe du truststore | Mot de passe du truststore. |
| Repérer dans | |
| Stack Monitoring et Log Analytics (recommandé) | Les résultats du repérage seront envoyés à Stack Monitoring et à Log Analytics. RemarquePour plus d'informations sur Log Analytics, reportez-vous à Démarrage rapide. |
| Stack Monitoring uniquement | Les résultats du repérage seront envoyés à Stack Monitoring uniquement. |
| Log Analytics uniquement | Les résultats du repérage seront envoyés à Log Analytics uniquement. |
| Licence | |
| Enterprise Edition | Une licence Enterprise Edition sera affectée à la ressource. |
| Standard Edition | Une licence Standard Edition sera affectée à la ressource. |
| Tags |
Les balises définies et à format libre peuvent être appliquées aux ressources Stack Monitoring lors du repérage. Pour utiliser les balises définies, créez d'abord les espaces de noms de balise, reportez-vous à . Pour plus d'informations sur la création et la gestion des espaces de noms de balise pour les balises définies, reportez-vous à Concepts relatifs aux balises et à l'espace de noms de balise. Lors du repérage d'une ressource, toute balise affectée sera appliquée à toutes les ressources repérées. Pour plus d'informations sur les prérequis de balise et la propagation de balise, reportez-vous à Gestion des balises. |
|
Espace de noms de balise |
Sélectionnez "Aucun" pour ajouter une balise à format libre. Sélectionnez un espace de noms pour ajouter une balise définie dans l'espace de noms. Si vous êtes autorisé à créer une ressource, vous disposez également des droits d'accès nécessaires pour lui appliquer des balises à format libre. Pour appliquer une balise définie, vous devez disposer de droits d'accès permettant d'utiliser l'espace de noms de balise. Pour plus d'informations sur le balisage, reportez-vous à Balises de ressource. Si vous n'êtes pas certain d'appliquer des balises, ignorez cette option (vous pouvez les appliquer ultérieurement) ou demandez à l'administrateur. |
|
Clé de balise |
Indiquez le nom que vous utilisez pour faire référence à la balise. |
|
Valeur de balise |
Indiquez la valeur de balise. Pour plus de détails sur la clé de balise et la valeur de balise, reportez-vous à Présentation du balisage. |