ヘッダーをスキップ

Oracle Database 2日でJava開発者ガイド
11g リリース1(11.1)

E05692-02
目次
目次
索引
索引

戻る 次へ

3 Oracle Databaseへの接続

この章は、この後に続く5つの章の最初の章です。これらの章では、Oracle Databaseにアクセスし、そのデータを表示、変更、削除および更新するJavaアプリケーションの各部分を作成する方法について説明します。Javaアプリケーションからデータベースにアクセスするには、java.sql.Connectionオブジェクトを使用してデータベースに接続する必要があります。

この章は次の項で構成されています。

JDeveloperからのOracle Databaseへの接続

JDeveloperでデータベース接続を設定および管理して、アプリケーションをOracle Databaseやオフライン・データベース・オブジェクトなどの外部データソースと通信可能にすることができます。これは、接続ナビゲータを使用して行います。アプリケーション・サーバーへの接続など、アプリケーションが必要とする他の接続の管理にも同じナビゲータを使用します。次の項目では、接続ナビゲータを使用してデータベースとそのオブジェクトを表示し、データベースへの接続を作成する方法について説明します。

JDeveloper接続ナビゲータ

接続ナビゲータには、現在定義されている接続がすべて表示されます。接続ナビゲータを表示するには、JDeveloperの画面左上にあるナビゲータ・パネルで「接続」タブ(表示されている場合)を選択するか、「表示」メニューを使用します。JDeveloper IDEのデフォルトのレイアウトは、図1-1を参照してください。

接続ナビゲータを使用して、表示されている接続を参照できます。特に、データベース・スキーマについては、データベース・オブジェクト、表、ビューおよびそれらの内容を表示することもできます。

データベース接続は、「データベース」ノードの下に表示されます。データベース内のオブジェクトを表示するには、接続を開きます。スキーマを開くと、そのスキーマ内のオブジェクト・タイプのノードが表示されます。オブジェクト・タイプのノードを開くと、個々のオブジェクトが表示されます。表のノードを開くと、表の構造および表内のデータを表示できます。

データベース接続の作成

接続の詳細がわかっている任意のデータベースに接続できます。データベース接続を作成するときは、ユーザー名とパスワードを指定する必要があります。デフォルトでは、接続で指定したユーザーのスキーマのみを表示できます。

接続を作成するには、次の手順を実行します。

  1. JDeveloperを起動します。

  2. 「表示」メニューで、「接続ナビゲータ」を選択します。接続ナビゲータが表示され、選択可能な接続のリストが表示されます。

  3. 「データベース」を右クリックし、ショートカット・メニューで「データベース接続の作成」を選択します。「データベース接続の作成」ウィザードが表示されます。「ようこそ」画面で「次へ」をクリックします。ウィザードの「タイプ」画面が表示されます。

  4. 「タイプ」画面では、接続名およびタイプのデフォルト値(DBConnection1およびOracle (JDBC))を変更しないでください。「次へ」をクリックします。ウィザードの「認証」画面が表示されます。

  5. 「認証」画面で、「ユーザー名」フィールドと「パスワード」フィールドの両方にHRと入力します。「ロール」の値は入力せず、「パスワードを配布」を選択します。「次へ」をクリックします。ウィザードの「接続」画面が表示されます。

  6. 「接続」画面では、データベースが配置されているコンピュータに関する情報を入力する必要があります。この情報は、データベース管理者から入手します。

    次の情報を入力します。

    • ドライバ: thin

    • ホスト名: Oracle Databaseがインストールされているコンピュータのホスト名

      データベースが同じコンピュータ上にある場合は、「ホスト名」パラメータにはlocalhostと入力します。

    • JDBCポート: 1521

    • SID: ORCL

      図3-1に、これらの詳細を入力する「接続」画面を示します。

      図3-1    接続の詳細の指定


      画像の説明

  7. 「テスト」画面で、データベースに正常に接続できるかどうかをテストできます。「接続のテスト」をクリックします。接続が成功すると、「ステータス」フィールドに「成功」と表示されます。

  8. 「終了」をクリックして接続を作成し、ウィザードを閉じます。

JDeveloperでのOracle Databaseからの切断と再接続

JDeveloperでデータベースから切断するには、接続ナビゲータで、接続名を右クリックして「切断」を選択します。接続ナビゲータの表示には接続名のみが表示され、ノードを開くためのプラス(+)記号は表示されなくなります。データベースに再接続するには、接続名を右クリックして「接続」を選択します。

接続ナビゲータを使用したデータの表示

データベースへの接続を正常に確立した後で、その内容を接続ナビゲータで表示できます。接続ナビゲータには、データベース、そのオブジェクト、それらのインスタンスおよびそれぞれの内容について、ナビゲーション可能な階層ツリー構造が表示されます。作成したデータベース接続の階層の各レベルで内容を表示するには、次の手順を実行します。

  1. 接続ナビゲータの「データベース」ノードには、接続名が付いたノードが表示されています。接続名の左にあるプラス記号(+)をクリックして、ナビゲーション・ツリーを開きます。接続したスキーマの名前(この場合はHR)が表示されます。

  2. HRスキーマ内のすべてのオブジェクトのリストを表示するには、「HR」ナビゲーション・ツリーを開きます。あるオブジェクト・タイプ(たとえば表)についてインスタンスのリストを表示するには、「表」ナビゲーション・ツリーを開きます。

    図3-2    接続ナビゲータでのデータベース・オブジェクトへのアクセス


    画像の説明

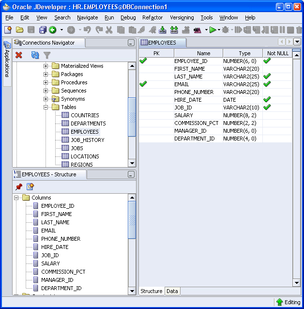
  3. ナビゲータの下の構造ウィンドウには、ナビゲータで選択したオブジェクトの詳細な構造が表示されます。ナビゲータで表(Employeesなど)を選択して、構造ウィンドウにその表の列を表示します。

    図3-3    表の構造およびデータの表示


    画像の説明

  4. ナビゲータで表をダブルクリックすると、その表の構造がウィンドウのメインの編集領域に表示されます。すべての列(名前、タイプ、サイズなど)の詳細が含まれているため、表の定義を調べることができます。

    表のデータを表示するには、表の構造の下にある「データ」タブを選択します。表のデータを表示して参照できます。

  5. 接続ナビゲータでオブジェクトを編集することもできます。表を編集するには、表を右クリックし、ショートカット・メニューで「編集」を選択します。選択した表をダイアログ・ボックスで変更できます。

JDeveloperでのアプリケーションおよびプロジェクトの設定

JDeveloperでは、アプリケーション内で作業を行い、アプリケーション内で、多数のプロジェクトに編成できます。JDeveloperには多数のアプリケーション・テンプレートがあり、標準的なタイプのアプリケーションに合うプロジェクト構造を、比較的迅速かつ簡単に作成するために役立ちます。JDeveloperでアプリケーションを作成する際は、構築するアプリケーションのタイプに合ったアプリケーション・テンプレートを選択します。

選択したアプリケーション・テンプレートによって、初期のプロジェクト構造(アプリケーション内で指定したプロジェクト・フォルダ)および含まれるアプリケーション・テクノロジが決まります。その後に、個々のアプリケーションに必要な特別なライブラリやテクノロジを追加できます。必要に応じて、追加のプロジェクトを作成することもできます。

JDeveloperアプリケーション・ナビゲータの使用

アプリケーション・ナビゲータには、アプリケーションとプロジェクトがすべて表示されます。JDeveloperを初めて起動すると、JDeveloper IDEの左側にデフォルトでアプリケーション・ナビゲータが表示されます。

アプリケーション・ナビゲータを表示するには(表示されていない場合)、JDeveloper画面の左上にあるナビゲータ・パネルで「アプリケーション」タブをクリックするか、「表示」メニューで「アプリケーション・ナビゲータ」を選択します。

アプリケーション・ナビゲータには、プロジェクト内の項目の論理的なグループが表示されます。個々の項目の構造を表示するには、項目を選択して、その構造を構造ウィンドウに表示できます。

アプリケーション・ナビゲータから、適切なデフォルトのエディタに項目を表示できます。たとえば、Javaファイルをダブルクリックすると、ファイルはJavaソース・エディタに開きます。JavaServer Pages(JSP)ファイルをダブルクリックすると、JSP/HTMLビジュアル・エディタに開きます。

アプリケーションおよびプロジェクトの作成

JDeveloperの使用を開始するには、アプリケーションを作成する必要があります。また、作業を格納するためのプロジェクトを少なくとも1つ作成する必要があります。手順は次のとおりです。

  1. アプリケーション・ナビゲータで、「アプリケーション」を右クリックし、ショートカット・メニューで「新規アプリケーション」を選択します。図3-4に示す「アプリケーション・ワークスペースの作成」ダイアログ・ボックスが表示されます。

  2. 「アプリケーション名」フィールドにHRAppと入力し、「アプリケーション・テンプレート」リストで「テンプレートなし[すべてのテクノロジ]」を選択します。「OK」をクリックします。「プロジェクトの作成」ダイアログ・ボックスが表示されます。

    図3-4    アプリケーションの作成


    画像の説明

  3. 「プロジェクトの作成」ダイアログ・ボックスで、プロジェクトの名前としてviewと入力します。

  4. 新しいHRAppアプリケーションがアプリケーション・ナビゲータに表示されます。

  5. アプリケーションを保存します。このことを行うには、「ファイル」メニューで、「すべて保存」を選択します。

プロジェクトの範囲で利用可能なJavadocおよびソース・コードの表示

プロジェクトのテクノロジ範囲内で利用可能なクラスのJavadocまたはコードをJDeveloperで表示できます。また、それらのクラスに対して利用可能なすべてのメソッドの詳細を表示できます。

たとえば、ConnectionクラスのコードまたはJavadocを表示するには、次の手順を実行します。

  1. アプリケーション・ナビゲータでプロジェクトが選択されている状態で、「ナビゲート」メニューで「Javaクラスに移動」を選択します。この操作は、プロジェクト内の特定のファイルに対して行うこともできます。

  2. 「Javaクラスに移動」ダイアログ・ボックスで、「ソース」または「Javadoc」を選択します。

  3. 表示するクラスの名前を「名前」フィールドに入力するか、「参照」をクリックしてクラスを検索します。Connectionクラスの場合、まずConnectionと入力し、表示されるリストで「Connection (java.sql)」を選択します。

    図3-5    JDeveloperでJavadocを表示するクラスの選択


    画像の説明

  4. 「OK」をクリックします。

    図3-6    JDeveloperでのJavadocの表示


    画像の説明

JavaアプリケーションからのOracle Databaseへの接続

ここまでは、JDeveloperからデータベースに接続する方法を見てきました。Javaアプリケーションから接続を起動するには、JDBC Application Program Interface(API)のConnectionオブジェクトを使用します。

この項では、Javaアプリケーションからのデータベースへの接続について、次の項目で説明します。

Oracle Databaseへの接続の概要

Javaでは、DataSourceオブジェクトのインスタンスを使用してデータベースへの接続を取得します。DataSourceインタフェースは、以前のJDBC DriverManagerクラスに完全に置き換わるものです。oracle.jdbc.poolパッケージのOracleDataSourceクラスにより、javax.sql.DataSourceインタフェースが実装されました。オーバーロードされたgetConnectionメソッドによって、データベースへの物理接続が返されます。


注意:

データベースへの接続を確立するためのDriverManagerクラスの使用は、廃止される予定です。 


そのDataSourceオブジェクトに適したsetxxxメソッドを使用してプロパティを設定することも、これらのプロパティを入力パラメータとして受け入れるgetConnectionメソッドを使用することもできます。

表3-1に、DataSourceの主要なプロパティを示します。

表3-1    標準的なデータソース・プロパティ 
名前    説明 

databaseName 

String 

サーバー上の特定のデータベースの名前。Oracleの用語では、サービス名(またはSID)とも呼ばれます。Oracle Databaseのデフォルトは、ORCLです。 

dataSourceName 

String 

基礎となるデータソース・クラスの名前。 

description 

String 

データソースの説明。 

networkProtocol 

String 

サーバーとの通信のためのネットワーク・プロトコル。Oracleでは、JDBC Oracle Call Interface(OCI)ドライバにのみ該当し、デフォルトはtcpです。 

password 

String 

接続するユーザーのパスワード。 

portNumber 

int 

サーバーがリクエストをリスニングするポートの番号。 

serverName 

String 

データベース・サーバーの名前。 

user 

String 

ログインに使用されるユーザー名 

driverType 

String 

Oracle JDBCドライバのタイプ。ociまたはthinです。

これは、Oracle固有のプロパティです。 

url  

String 

データベース接続文字列のURLを指定します。標準のportNumbernetworkProtocolserverNameおよびdatabaseNameプロパティのかわりに、このプロパティを使用できます。

これは、Oracle固有のプロパティです。 

DataSourceオブジェクトのurlプロパティを必要なすべてのパラメータとともに設定すると、他のプロパティを設定したり、getDBConnectionメソッドに追加パラメータを指定しなくても、データベースに接続できます。データベースURLの設定の詳細は、「データベースURLの指定」の項を参照してください。


注意:

getConnectionメソッドで指定したパラメータは、それまでにアプリケーションで指定されたすべてのプロパティおよびurlパラメータの設定よりも優先されます。 


関連項目:

『Oracle Database JDBC開発者ガイドおよびリファレンス』 

データベースURLの指定

データベースURLは、DataSourceオブジェクトのurlプロパティの値に指定する文字列です。完全なURLの構文は次のとおりです。

jdbc:oracle:driver_type:[username/password]@database_specifier

URLの最初の部分には、使用するJDBCドライバを指定します。クライアント側アプリケーションでサポートされているdriver_typeの値は、thinおよびociです。大カッコは、ユーザー名とパスワードの組合せがオプションであることを示します。database_specifierの値は、アプリケーションが接続されるデータベースを示します。

次に示すのは、ThinドライバによってサポートされるThinスタイルのサービス名の構文です。

jdbc:oracle:driver_type:[username/password]@//host_name:port_number:SID

例3-1に、このマニュアルで作成するサンプル・アプリケーションで、ユーザー名とパスワードを指定し、さらにデータベースがローカルに格納されている場合のデータベース接続URLを示します。

例3-1    DataSourceオブジェクトのurlプロパティの指定

jdbc:oracle:thin:hr/hr@localhost:1521:UORCL

Oracle Databaseクライアントのデフォルト・サービス機能の使用

Oracle Databaseに、新しい接続機能があります。Oracle Databaseクライアントをインストールすると、接続URLのデータベース識別子部分に詳細を指定する必要はありません。一定の条件では、Oracle Database接続アダプタに必要な指定は、データベースがインストールされているコンピュータのホスト名のみです。

Oracle Databaseに導入されたこの機能により、JDBC接続URLの構文の一部はオプションになります。

jdbc:oracle:driver_type:[username/password]@[//]host_name[:port][:ORCL]

このURLでは、次のようになります。

例3-2に、listener.oraファイルの基本構成を示します。ここでは、デフォルトのサービスが定義されています。

例3-2    listener.oraのデフォルトのサービス構成

MYLISTENER = (ADDRESS_LIST= 
 (ADDRESS=(PROTOCOL=tcp)(HOST=test555)(PORT=1521)) 
) 
DEFAULT_SERVICE_MYLISTENER=dbjf.regress.rdbms.dev.testserver.com
 
SID_LIST_MYLISTENER = (SID_LIST=
(SID_DESC=(SID_NAME=dbjf)(GLOBAL_DBNAME=dbjf.regress.rdbms.dev.testserver.com)(ORACLE_
HOME=/test/oracle)) 
)

listener.oraファイルを変更した後で、次のコマンドを使用してリスナーを再起動する必要があります。

> lsnrctl start mylistener

この構成では、次のURLになります。

jdbc:oracle:thin:@//test555.testserver.com
jdbc:oracle:thin:@//test555.testserver.com:1521
jdbc:oracle:thin:@test555.testserver.com
jdbc:oracle:thin:@test555.testserver.com:1521
jdbc:oracle:thin:@(DESCRIPTION=(ADDRESS=(PROTOCOL=TCP)(HOST=test555.testserver.com)(POR
T=1521)))
jdbc:oracle:thin:@(DESCRIPTION=(ADDRESS=(PROTOCOL=TCP)(HOST=test555.testserver.com)))
jdbc:oracle:thin:@(DESCRIPTION=(ADDRESS=(PROTOCOL=TCP)(HOST=test555.testserver.com)(POR
T=1521))(CONNECT_DATA=(SERVICE_NAME=)))


注意:

デフォルト・サービスは、Oracle Database 11g リリース1の新機能です。他のバージョンのOracle Databaseクライアントを使用してデータベースに接続する場合は、SIDおよびポート番号を指定する必要があります。 


JDeveloperでのJavaクラスの作成

Javaアプリケーションの作成では、最初にJavaクラスを作成します。次の手順では、DataHandlerという名前のクラスを作成する方法について説明します。このクラスには、データベースを問い合せてそのデータを変更するメソッドが含まれます。

  1. アプリケーション・ナビゲータで、Viewプロジェクトを右クリックし、ショートカット・メニューで「新規」を選択します。

  2. 「新規ギャラリ」で、「一般」カテゴリを選択します。「項目」リストで、「Javaクラス」を選択し、「OK」をクリックします。「Javaクラスの作成」ダイアログ・ボックスが表示されます。

  3. 「Javaクラスの作成」ダイアログ・ボックスで、クラスの「名前」としてDataHandlerと入力し、「パッケージ」としてhrと入力します。「オプション属性」のデフォルト値は変更せず、「OK」をクリックします。図3-7に、適切な値が指定された「Javaクラスの作成」ダイアログ・ボックスを示します。

    図3-7    Javaクラスの作成


    画像の説明

  4. DataHandlerスケルトン・クラスが作成され、Javaソース・エディタに表示されます。パッケージ宣言、クラス宣言およびデフォルトのコンストラクタがデフォルトで作成されます。図3-8に、Javaソース・エディタに表示されたクラスを示します。独自のJavaコードを追加できます。

    図3-8    Javaソース・エディタ


    画像の説明

Javaライブラリ

Oracle JDeveloperには、Javaアプリケーション・プログラミングに役立つ標準ライブラリがあります。これらのライブラリには、Application Development Framework(ADF)、JDBC用のOracleライブラリ、JSPなどのAPIサポートが含まれています。

プロジェクトでJDBCを使用するには、Oracle JDBCライブラリをプロジェクトにインポートします。同様に、JSPテクノロジを使用するには、JSPランタイム・ライブラリをインポートします。

Oracle JDBCライブラリの概要

Oracle JDBCライブラリの主要なパッケージは、次のとおりです。

JSPランタイム・ライブラリの概要

このライブラリには、JDeveloperに付属のOC4JサーバーでJSPファイルを解析して実行するために必要なクラスおよびタグ・ライブラリが含まれています。

JDBCおよびJSPライブラリの追加

プロジェクトにライブラリを含めるには、次の手順を実行します。

  1. アプリケーション・ナビゲータでViewプロジェクトをダブルクリックして、「プロジェクト・プロパティ」ダイアログ・ボックスを表示します。

  2. 「ライブラリ」をクリックし、「ライブラリの追加」をクリックします。「ライブラリの追加」ダイアログ・ボックスが表示され、Java 2 Platform, Standard Edition(J2SE)バージョンの選択可能なライブラリのリストが表示されます。

  3. 「ライブラリの追加」ダイアログ・ボックスで、Extensionフォルダ内のライブラリのリストをスクロールします。「JSP Runtime」ライブラリを選択し、「OK」をクリックして、プロジェクトの選択されたライブラリのリストに追加します。同様に、Oracle JDBCライブラリを追加します。図3-9に、viewプロジェクトに追加されたOracle JDBCライブラリを示します。

    図3-9    ライブラリのインポート


    画像の説明

  4. 「OK」をクリックします。

JDBCパッケージのインポート

JavaアプリケーションでJDBCを使用するには、次のJDBCパッケージをインポートします。

  1. DataHandler.javaクラスがJavaソース・エディタで開かれていない場合は、アプリケーション・ナビゲータで、Viewプロジェクト、「アプリケーション・ソース」および自分のパッケージ(「hr」)を開き、「DataHandler.java」をダブルクリックします。

  2. 生成されたパッケージ宣言の最後で、新しい行に、例3-3に示すとおりimport文を入力します。

    例3-3    Javaアプリケーションでのパッケージのインポート

    package hr;
    import java.sql.Connection;
    import oracle.jdbc.pool.OracleDataSource;
    

接続関連の変数の宣言

接続情報は、接続変数(接続URL、ユーザー名および対応するパスワード)を使用して接続メソッドに渡されます。

JDeveloperのJavaソース・エディタを使用して、DataHandler.javaクラスを次のように編集します。

  1. DataHandlerコンストラクタの後に行を追加し、3つの接続変数を次のように宣言します。

    String jdbcUrl = null;
    String userid = null;
    String password = null; 
    
    

    これらの変数は、ユーザーがログイン時に入力した値をアプリケーションで保持し、ユーザーを認証してデータベースへの接続を作成するために使用されます。jdbcUrl変数は、接続するデータベースのURLを保持するために使用されます。useridおよびpassword変数は、ユーザーを認証し、セッションで使用されるスキーマを識別するために使用されます。


    注意:

    ログイン変数は、アプリケーションを保護するためにnullに設定されています。この時点では、アプリケーション・ログイン機能はまだアプリケーションに組み込まれていません。そのため、ログイン機能が組み込まれるまでの間にアプリケーションをテストするため、ログイン変数の値を次のように設定できます。

    データベースの接続文字列に、jdbcUrl変数を設定します。

    String jdbcUrl = "jdbc:oracle:thin:@localhost:1521:ORCL";

    変数useridおよびpasswordを次のようにhrに設定します。

    String userid = "hr";
    String password = "hr";

    テストが終了したらすぐに、これらをnullにリセットします。

    セキュリティ機能およびプラクティスの詳細は、『Oracle Databaseセキュリティ・ガイド』および使用する開発環境についてベンダが提供するドキュメントを参照してください。 


  2. 新しい行で、次のように接続インスタンスを宣言します。

    Connection conn;
    
    

    これで、Javaクラスには例3-4のコードが含まれます。

    例3-4    接続変数および接続オブジェクトの宣言

    package hr;
    import java.sql.Connection;
    import oracle.jdbc.pool.OracleDataSource;
     
    public class DataHandler {
        public DataHandler() {
        }
        String jdbcUrl = null;
        String userid = null;
        String password = null; 
        Connection conn;
    }
    

接続メソッドの作成

データベースに接続するには、次のようにメソッドを作成します。

  1. 接続宣言の後に次のメソッド宣言を追加します。

    public void getDBConnection() throws SQLException
    
    

    Javaコード・インサイト機能によって、SQLExceptionエラー処理パッケージのインポートを促すメッセージが表示されます。[Alt]キーを押しながら[Enter]キーを押してインポートします。import java.sql.SQLException文がインポート・パッケージのリストに追加されます。

  2. 同じ行の最後で、開きカッコ({)を追加し、[Enter]キーを押します。JDeveloperによって自動的に閉じカッコが作成され、カッコの間の新しい空の行にカーソルが置かれます。

  3. 新しい行で、次のようにOracleDataSourceインスタンスを宣言します。

    OracleDataSource ds;
    
    
  4. 次のように入力して、新しいOracleDataSourceオブジェクトを追加します。

    ds = new OracleDataSource();
    
    
  5. 次のように入力を開始して、DataSourceオブジェクトのURLを設定します。

    ds.setURL(jdbcUrl);
    
    

    Javaコード・インサイトによって、選択可能なOracleDataSourceメソッドのリストが表示されます。リストをスクロールしてsetURL(String)メソッドを選択し、[Enter]キーを押してコードに挿入します。このファンクションのカッコ内に、jdbcUrlと入力します。

    図3-10に、JDeveloperのJavaコード・インサイト機能がコードの挿入にどのように役立つかを示します。

    図3-10    Javaコード・インサイト


    画像の説明

  6. 次の行で、次のように入力します。

    conn = ds.getConnection(userid,password); 
    
    

    通常、Javaコード・インサイトによってdsのメソッドのリストが表示されます。今回は、getConnection(String,String)を選択します。カッコ内に、userid,passwordと入力します。行の最後にセミコロン(;)を付けます。

    コードは、例3-5のコードのようになります。

    例3-5    データベースに接続するメソッドの追加

    package hr;
    import java.sql.Connection;
    import java.sql.SQLException;
     
    import oracle.jdbc.pool.OracleDataSource;
     
    public class DataHandler {
        public DataHandler() {
        }
        String jdbcUrl = null;
        String userid = null;
        String password = null; 
        Connection conn;
        public void getDBConnection() throws SQLException{
            OracleDataSource ds;
            ds = new OracleDataSource();
            ds.setURL(jdbcUrl);
            conn=ds.getConnection(userid,password);
            
        }
    }
    
    
  7. クラスをコンパイルして、構文エラーがないことを確認します。このことを行うには、Javaソース・エディタで右クリックし、ショートカット・メニューで「メイク」を選択します。Javaソース・エディタ・ウィンドウの下のログ・ウィンドウに、コンパイルが成功したことを示すメッセージが表示されます。


戻る 次へ
Oracle
Copyright © 2007 Oracle Corporation.

All Rights Reserved.
目次
目次
索引
索引