この章では、Oracle BPEL Process Manager(BPEL PM)およびOracle Mediator(メディエータ)で動作する、Oracle JCA Adapter for Files/FTP(Oracleファイル・アダプタおよびOracle FTPアダプタ)の使用方法について説明します。Oracleファイル/FTPアダプタの使用例も参照できます。
この章には、次の項が含まれます。
|
注意: Oracle JCA Adapter for Files/FTPという語は、機能が非常に似た別々のアダプタである、Oracleファイル・アダプタおよびOracle FTPアダプタに対して使用されます。 |
BPEL PMとメディエータには、Oracleファイル/FTPアダプタが組み込まれています。Oracleファイル/FTPアダプタを使用すると、ローカル・ファイルシステムやリモート・ファイルシステムのファイルを(ファイル転送プロトコル(FTP)を使用して)BPELプロセスまたはメディエータで交換(読取りおよび書込み)できるようになります。ファイルは、XMLとXML以外のデータ形式のどちらでもかまいません。
この項には、次の項目が含まれます。
Oracleファイル/FTPアダプタはJCA 1.5アーキテクチャに基づいています。JCAでは、異機種間のエンタープライズ情報システム(EIS)の統合に標準アーキテクチャを提供します。 Oracleファイル/FTPアダプタのJCAバインディング・コンポーネントでは、基盤となるJCA相互作用がBPEL PM統合のサービス(JCAバインディングを使用したWSDL)として公開されています。 Oracle JCAアダプタのアーキテクチャの詳細は、第1章「Oracle JCAアダプタの概要」を参照してください。
Oracleファイル/FTPアダプタはBPEL PMと自動的に統合されます。 JDeveloper BPELデザイナの「コンポーネント・パレット」から「ファイル・アダプタ」または「FTPアダプタ」をドラッグ・アンド・ドロップすると、図4-1に示すように、アダプタ構成ウィザードが起動して「ようこそ」ページが表示されます。
このウィザードでOracleファイル/FTPアダプタを選択して構成できます。 アダプタ構成ウィザードでは、図3-9に示すように、サービス名の入力を求められます。 構成が完了すると、Oracle JDeveloperの「アプリケーション・ナビゲータ」セクションにWSDLとJCAのファイルのペアが作成されます。 このJCAファイルには、アダプタ構成ウィザードで指定する構成情報が含まれます。
アダプタ構成ウィザードの「操作タイプ」ページで、実行する操作の選択を求められます。 選択内容に応じて、アダプタ構成ウィザードの別のページが表示され、構成情報の入力を求められます。表4-1に実行可能な操作をリスト表示し、指定する必要のある構成情報が説明されている項を示します。
表4-1 Oracle BPEL Process Managerについてサポートされている操作
| 操作 | 参照先 |
|---|---|
|
Oracleファイル・アダプタ |
- |
|
|
|
|
|
|
|
Oracleファイル・アダプタのファイル・リスティングの説明 |
|
Oracle FTPアダプタ |
- |
|
|
|
|
|
|
|
|
Oracle JCAアダプタとBPEL PMの統合の詳細は、第1章「Oracle JCAアダプタの概要」を参照してください。
Oracleファイル/FTPアダプタはメディエータと自動的に統合されます。 JDeveloperデザイナでOracleファイル/FTPアダプタ・サービスを作成すると、アダプタ構成ウィザードが起動します。
このウィザードでOracleファイル/FTPアダプタを選択して構成できます。 構成が完了すると、Oracle JDeveloperの「アプリケーション・ナビゲータ」セクションにWSDLとJCAのファイルのペアが作成されます。 このJCAファイルには、アダプタ構成ウィザードで指定する構成情報が含まれます。
アダプタ構成ウィザードの「操作タイプ」ページで、実行する操作の選択を求められます。 選択内容に応じて、アダプタ構成ウィザードの別のページが表示され、構成情報の入力を求められます。表4-2に実行可能な操作をリスト表示し、指定する必要のある構成情報が説明されている項を示します。
表4-2 Oracle Mediatorについてサポートされている操作
| 操作 | 参照先 |
|---|---|
|
Oracleファイル・アダプタ |
- |
|
|
|
|
|
|
|
Oracleファイル・アダプタのファイル・リスティングの説明 |
|
Oracle FTPアダプタ |
- |
|
|
|
|
|
|
|
|
Oracle JCAアダプタとメディエータの統合の詳細は、第1章「Oracle JCAアダプタの概要」を参照してください。
コンポジットは、まとめて設計されて単一アプリケーションにデプロイされるサービス、サービス・コンポーネント(BPEL PMおよびメディエータ)、ワイヤおよび参照のアセンブリです。 コンポジットにより、メッセージに記述された情報が処理されます。 コンポジットの詳細は、composite.xmlファイルに格納されます。 Oracleファイル/FTPアダプタとSOAコンポジットの統合の詳細は、「Oracle SOAコンポジットとアダプタの統合」を参照してください。
Oracleファイル/FTPアダプタを使用すると、ローカルやリモートのファイルシステムのディレクトリを操作するようにBPELプロセスまたはメディエータを構成できます。この項では、Oracleファイル/FTPアダプタの次の機能について説明します。
|
注意: 大量の同時メッセージを使用するように設計されたOracleファイル/FTPアダプタを使用するコンポジットの場合は、オペレーティング・システムのオープン・ファイル数パラメータを大きい値に設定する必要があります。 たとえば、Linuxのオープン・ファイル数パラメータを8192に設定するには、ulimit -n 8192コマンドを使用します。 |
Oracleファイル/FTPアダプタでは、次のファイル形式の読取りおよび書込みが可能で、設計時と実行時の両方でアダプタ・トランスレータ・コンポーネントが使用されます。
Oracleファイル/FTPアダプタでは、ファイル・コンテンツを不透明(Opaque)オブジェクトとして処理し、コンテンツを(変換を実行せずに)元の形式で渡すこともできます。 不透明(Opaque)オプションでは、構造をXSDで取得できないJPGやGIFなどのバイナリ・データや、変換の不要なデータが処理されます。
トランスレータにより、様々なフォーマットのネイティブ・データからXMLへの変換を、Oracleファイル/FTPアダプタで実行できるようになります。ネイティブ・データは単純な形式(フラット構造)または複雑な形式(親子関係)のいずれかです。 トランスレータでは、XMLフォーマットのデータと非XML(ネイティブ)フォーマットのデータの両方を処理できます。
Oracle FTPアダプタは、すべてのプラットフォームでRFC 959準拠のほとんどのFTPサーバーをサポートしています。Oracle FTPアダプタでは、その他のFTPサーバーをサポート可能にするプラッガブル・メカニズムも利用できます。さらに、Oracle FTPアダプタは、SolarisおよびLinuxでSSLによるFTP(FTPS)をサポートしています。 Oracle FTPアダプタはまた、SSHトランスポートを使用したSFTP(セキュアFTP)もサポートしています。
|
注意: Oracle FTPアダプタは、バージョン4以降のSFTPサーバーをサポートしています。 |
Oracleファイル/FTPアダプタでは、インバウンド方向およびアウトバウンド方向でファイルの交換が行われます。 交換の方向により、Oracleファイル/FTPアダプタで実行されるタスクの内容は異なります。
BPEL PMまたはメディエータに送信されるインバウンド・ファイルの場合、Oracleファイル/FTPアダプタでは次の操作が実行されます。
ファイルシステムのポーリングによる一致ファイルの検索
設計時に定義されたネイティブ・スキーマ(NXSD)に基づくファイル・コンテンツの読取りおよび変換
変換済コンテンツのXMLメッセージとしてのパブリッシュ
Oracleファイル/FTPアダプタのこの機能はファイル読取り操作と呼ばれ、この機能を提供するコンポーネントはファイル・リーダーです。この操作は、J2EE Connector Architecture(JCA)のインバウンド・アクティブ化と呼ばれます。
BPEL PMまたはメディエータから送信されるアウトバウンド・ファイルの場合、Oracleファイル/FTPアダプタでは次の操作が実行されます。
BPELまたはメディエータからのメッセージの受信。
設計時に指定されたXMLコンテンツの書式設定。
出力ファイルの生成。 出力ファイルは、基準(経過時間、ファイル・サイズおよびメッセージ数)に基づいて作成されます。これらの基準の組合せを出力ファイル用に指定することもできます。
Oracleファイル/FTPアダプタのこの機能はファイル書込み操作と呼ばれます。この操作は、JCAアウトバウンド相互作用と呼ばれます。
インバウンドおよびアウトバウンドの方向ごとに、Oracleファイル/FTPアダプタでは一連の構成パラメータが使用されます。次に例を示します。
インバウンドのOracleファイル/FTPアダプタでは、入力ファイルが配置されるインバウンド・ディレクトリ用のパラメータと、ディレクトリをポーリングする頻度が設定されます。
アウトバウンドのOracleファイル/FTPアダプタでは、ファイルを書き込むアウトバウンド・ディレクトリ用のパラメータと、使用するファイル・ネーミング規則が設定されます。
|
注意: パブリッシュ・サイズ、メッセージ数およびポーリング頻度などの構成パラメータを変更するには、アダプタ構成ウィザードを使用する必要があります。これらのパラメータの値をJCAファイル内で手動で変更することはできません。 |
ファイル・リーダーではポーリング規則がサポートされており、いくつかの後処理オプションが用意されています。処理後にファイルを削除するか、移動するか、またはそのまま保持するかを指定できます。ファイル・リーダーでは、単一のメッセージとしてではなく、ファイル・コンテンツを分割してバッチで公開できます。この機能は、Oracleファイル/FTPアダプタのパフォーマンス・チューニングに使用できます。ファイル・リーダーでは、ファイルが何度も配信されることはありません。
Oracleファイル/FTPアダプタの読取りと書込みの機能の詳細は、次の項を参照してください。
ファイルに複数のメッセージがある場合には、特定数のバッチでメッセージをパブリッシュすることを選択できます。これはデバッチと呼ばれます。 デバッチ中、再開と同時にファイル・リーダーは、前回の実行時に中断した場所から処理するため、メッセージが重複することはありません。 XMLフォーマットとネイティブ・フォーマットのファイルでは、ファイルのデバッチ処理がサポートされています。
|
注意: パブリッシュ・サイズ・パラメータの値をJCAファイル内で手動で変更することはできません。 このパラメータを変更するにはアダプタ構成ウィザードを使用する必要があります。 |
これは、whileループ内でinvokeアクティビティを使用してターゲット・ファイルを処理するOracleファイル/FTPアダプタの機能です。 この機能を使用すると、大きいファイルを適宜処理できます。
無効なペイロードが提供された場合、ChunkedReadのシナリオでは例外がスローされません。 変換例外(NXSD仕様に違反する不正レコード)が発生すると、エラーが発生した行や列などの詳細を含む変換例外メッセージがリターン・ヘッダーに移入されます。 すべての変換エラーがフォルトになるわけではありません。 このようなエラーは、リターン・ヘッダーに値としてマニフェスト化されます。 jca.file.IsMessageRejectedおよびjca.file.RejectionReasonヘッダーの値をチェックして、例外が発生したかどうかを確認する必要があります。 さらに、jca.file.NoDataFoundヘッダーの値をチェックすることもできます。
Oracleファイル/FTPアダプタでファイルを特定の順序で処理する場合は、ソート・パラメータを構成する必要があります。 たとえば、Oracleファイル/FTPアダプタのソート・パラメータは、ファイルをタイムスタンプの昇順または降順で処理するように構成できます。
Oracleファイル/FTPアダプタのソート・シナリオの場合、次の前提条件を満たす必要があります。
同期操作の使用
インバウンドJCAファイルへの次のプロパティの追加
<property name="ListSorter" value="oracle.tip.adapter.file.inbound.listing.TimestampSorterAscending"/> <property name="SingleThreadModel" value="true"/>
Oracleファイル/FTPアダプタでは、アウトバウンド・ファイルやアウトバウンド・ディレクトリの論理名または物理名を動的に指定できます。 動的なアウトバウンド・ディレクトリを指定する方法は、「アウトバウンド・ファイル・ディレクトリの作成」を参照してください。
Oracle FTPアダプタはSSLによるFTP(FTPS)とセキュアFTP(SFTP)をサポートしており、ネットワークを介したセキュアなファイル転送が可能です。
詳細は、「Oracle FTPアダプタでのセキュアFTPの使用」および「Oracle FTPアダプタでのSFTPの使用」を参照してください。
Oracleファイル・アダプタはインバウンド・ディレクトリからファイルを取得して処理し、処理したファイルを出力ディレクトリに送信します。 ただし、Oracleファイル・アダプタには非トランザクションの性質があるため、このプロセス中にOracle RACバックエンドまたはSOA管理サーバーでフェイルオーバーが発生すると、ファイルが2回処理されます。 その結果、出力ディレクトリに重複ファイルが生じる可能性があります。
Oracle FTPアダプタのプロキシ・サポート機能を使用すると、ファイアウォール外部のFTPサーバーやプロキシ・サーバーを介してのみアクセス可能なFTPサーバーとの間でデータを転送および取得できます。プロキシ・サーバーにより、イントラネット上のホストからインターネット上のホストに間接的に接続できます。 図4-2に、プロキシ・サーバーが接続を作成してクライアントとリモートFTPサーバーとの直接接続をシミュレートする様子を示します。
HTTPプロキシ機能を使用するには、プロキシ・サーバーでHTTP接続を介したFTP通信量をサポートしている必要があります。また、この機能でサポートされるのはパッシブ・データ接続のみです。 Oracle FTPアダプタの構成方法は、「HTTPプロキシ用のOracle FTPアダプタの構成」を参照してください。
BPEL PMおよびメディエータの場合、Oracleファイル/FTPアダプタは、BPELプロセスやメディエータに対するファイル名、ディレクトリ、ファイル・サイズ、最終変更時間などのファイル・メタデータのみのパブリッシュをサポートしており、ペイロードは除外されます。BPELプロセスでは、このメタデータを以降の処理に使用できます。たとえば、BPELプロセスで別の参照をコールし、以降の処理のためにファイル名とディレクトリ名を渡すことができます。そのため、Oracleファイル/FTPアダプタを通知サービスとして使用し、インバウンド・ディレクトリに新規ファイルが出現するたびにプロセスに通知できます。 この機能を使用するには、読取り操作の構成時にJDeveloperウィザードで「ファイルの内容を読み取らない」チェック・ボックスを選択します。
BPEL PMおよびメディエータの場合、Oracleファイル・アダプタは大きいファイルを添付として転送する機能をサポートしています。 この機能を使用するには、読取り操作の構成時にJDeveloperウィザードで「ファイルを添付ファイルとして読取り」チェック・ボックスを選択します。 このオプションを選択すると、ある場所から別の場所へ大量のデータが添付として不透明に転送されます。たとえば、大量のMS Word文書、イメージおよびPDFをコンポジット・アプリケーション内でコンテンツを処理せずに転送できます。 大きなペイロードを添付として渡す方法については、「添付ファイルとしてのOracleファイル・アダプタのRead File」を参照してください。
|
注意: 大きなペイロードを不透明スキーマとして渡すことはできません。 |
Oracleファイル/FTPアダプタは、インバウンド・アダプタのエンドポイントのアクティブ化の制御に使用可能なファイルベースのトリガーをサポートしています。 ファイルベースのトリガーの使用方法は、「ファイル・ポーリング」を参照してください。
Oracleファイル・アダプタとOracle FTPアダプタには、uniqueMessageSeparatorプロパティなどのインバウンド・エラー処理機能が用意されています。
デバッチ処理(1つのファイルに複数のメッセージがある場合)では、不正メッセージの開始部分からファイルの終わりまでが拒否されます。 各メッセージに一意のセパレータがあり、いずれのデータの一部でもない場合、拒否される部分はより細かくなります。 その場合、ネイティブ・スキーマのスキーマ要素にuniqueMessageSeparatorプロパティを定義し、この一意のメッセージ・セパレータの値を取得できます。1つのファイル内の複数レコードの解析(デバッチ処理)中、このプロパティがアダプタ・トランスレータの動作を制御します。このプロパティを使用することにより、大きなバッチ・ファイルに不正メッセージが検出された場合でもリカバリが可能になります。不正レコードが検出されると、アダプタ・トランスレータは次の一意のメッセージ・セパレータ境界にスキップし、そこから続行します。 このプロパティを設定しないと、不正レコード以降のすべてのレコードが拒否されます。
次のスキーマ・ファイルにuniqueMessageSeparatorプロパティの使用例を示します。
<?xml version="1.0" ?>
<xsd:schema xmlns:xsd="http://www.w3.org/2001/XMLSchema"
xmlns:nxsd="http://xmlns.oracle.com/pcbpel/nxsd"
targetNamespace="http://TargetNamespace.com/Reader"
xmlns:tns="http://TargetNamespace.com/Reader"
elementFormDefault="qualified" attributeFormDefault="unqualified"
nxsd:encoding="US-ASCII" nxsd:stream="chars"
nxsd:version="NXSD" nxsd:uniqueMessageSeparator="${eol}">
<xsd:element name="emp-listing">
<xsd:complexType>
<xsd:sequence>
<xsd:element name="emp" minOccurs="1" maxOccurs="unbounded">
<xsd:complexType>
<xsd:sequence>
<xsd:element name="GUID" type="xsd:string" nxsd:style="terminated"
nxsd:terminatedBy="," nxsd:quotedBy=""">
</xsd:element>
<xsd:element name="Designation" type="xsd:string"
nxsd:style="terminated" nxsd:terminatedBy=","
nxsd:quotedBy=""">
</xsd:element>
<xsd:element name="Car" type="xsd:string" nxsd:style="terminated"
nxsd:terminatedBy="," nxsd:quotedBy=""">
</xsd:element>
<xsd:element name="Labtop" type="xsd:string"
nxsd:style="terminated" nxsd:terminatedBy=","
nxsd:quotedBy=""">
</xsd:element>
<xsd:element name="Location" type="xsd:string"
nxsd:style="terminated" nxsd:terminatedBy=","
nxsd:quotedBy=""">
</xsd:element>
</xsd:sequence>
</xsd:complexType>
</xsd:element>
</xsd:sequence>
</xsd:complexType>
</xsd:element>
</xsd:schema>
<!--NXSDWIZ:D:\work\jDevProjects\Temp_BPEL_process\Sample2\note.txt:-->
<!--USE-HEADER:false:-->
拒否されたメッセージ、接続エラーおよびメッセージ・エラーの処理については、「エラー処理」を参照してください。
この項では、Oracleファイル/FTPアダプタがサポートするスレッド・モデルについて説明します。Oracleファイル/FTPアダプタを抑制または抑制解除するには、スレッド・モデルの知識が必要です。Oracleファイル/FTPアダプタでは、次のスレッド・モデルを使用します。
デフォルトのスレッド・モデルでは、インバウンドのOracleファイル/FTPアダプタの各エンドポイントに対してポーラーが作成されます。 ポーラーは、ファイル・メタデータをメモリー内キューにエンキューします。このファイル・メタデータはプロセッサ・スレッドのグローバル・プールによって処理されます。 図4-3はデフォルトのスレッド・モデルを示しています。
次の手順で、デフォルトのスレッド・モデルの機能を明確に示します。
ポーラーは、入力ディレクトリ内のファイルを定期的に検索します。 ポーラーがファイルを検索する間隔は、インバウンドJCAファイルのPollingFrequencyパラメータで指定されます。
ポーラーは、構成済のインバウンド・ディレクトリで検出した新規ファイルごとに、ファイル名、ファイル・ディレクトリ、変更時間、ファイル・サイズなどの情報を内部のメモリー内キューにエンキューします。
|
注意: 新規ファイルとはまだ処理されていないファイルです。 |
プロセッサ・ワーカー・スレッドのグローバル・プールは、メモリー内キューのファイルの処理を待機します。
プロセッサ・ワーカー・スレッドは内部キューからファイルを取得し、次のアクションを実行します。
適切なトランスレータ(テキスト、バイナリ、XMLまたは不透明データを読み取るトランスレータなど)にファイルの内容をストリームします。
トランスレータによるXMLの結果をSCAインフラストラクチャにパブリッシュします。
ファイル処理後の削除やアーカイブなど、必要な後処理を実行します。
Oracleファイル/FTPアダプタのデフォルトのスレッド動作を変更できます。スレッド・モデルを変更すると、Oracleファイル/FTPアダプタの抑制動作が変更されます。以降の各項では、Oracleファイル/FTPアダプタの変更されたスレッド動作について説明します。
シングル・スレッド・モデル
シングル・スレッド・モデルは、ポーラーがプロセッサの役割を果たせるようにする、変更されたスレッド・モデルです。ポーラー・スレッドは、同じスレッド内のファイルを処理します。このモデルでは、プロセッサ・スレッドのグローバル・プールは使用されません。シングル・スレッド・モデルのプロパティは、インバウンドJCAファイルで次のように定義できます。
<activation-spec className="oracle.tip.adapter.file.inbound.FileActivationSpec"> <property../> <property name="SingleThreadModel" value="true"/> <property../> </activation-spec>
パーティション化スレッド・モデル
パーティション化スレッド・モデルは、メモリー内キューがパーティション化され、各コンポジット・アプリケーションがそれぞれのメモリー内キューを取得する、変更されたスレッド・モデルです。 Oracleファイル/FTPアダプタは、プロセッサ・ワーカー・スレッドのグローバル・プールに依存しないで独自のプロセッサ・スレッドを作成し、エンキューされたファイルを処理できます。パーティション・モデルのプロパティは、インバウンドJCAファイルで次のように定義できます。
<activation-spec className="oracle.tip.adapter.file.inbound.FileActivationSpec"> <property../> <property name="ThreadCount" value="4"/> <property../> </activation-spec>
この例で、パーティション・モデルのプロパティ定義は次のようになります。
ThreadCountプロパティが0に設定されている場合、スレッド動作はシングル・スレッド・モデルと同様になります。
ThreadCountプロパティが-1に設定されている場合、グローバル・スレッド・プールが使用され、動作はデフォルトのスレッド・モデルと同じになります。
ThreadCountプロパティの最大値は40です。
Oracleファイル/FTPアダプタでは、インバウンド操作とアウトバウンド操作を抑制するためのノブを提供することでパフォーマンス・チューニング機能をサポートしています。Oracleファイル/FTPアダプタでは、アウトバウンド操作のパフォーマンス・チューニングに使用できるノブも提供されます。
パフォーマンス・チューニングの詳細は、『Oracle Fusion Middleware Performance Guide』の「Oracleアダプタのパフォーマンス・チューニング」を参照してください。
Oracleファイル/FTPアダプタは、Oracle BPEL Process ManagerおよびOracle Mediatorサービス・エンジンでのアクティブ/アクティブ・トポロジに対する高可用性機能をサポートしています。この機能は、インバウンド操作とアウトバウンド操作の両方でサポートされています。
Oracleファイル/FTPアダプタは、1つのアクティブ化における複数ディレクトリのポーリングをサポートしています。JDeveloperで単一ディレクトリではなく複数のディレクトリを指定できます。 これは、物理ディレクトリと論理ディレクトリの両方に適用可能です。
|
注意: インバウンドのOracleファイル・アダプタが着信ファイルを複数のディレクトリでポーリングするように構成されている場合は、ファイル・リーダーがこれらのディレクトリのポーリングを開始する前に、すべての最上位ディレクトリ(入力ファイルが表示されるインバウンド・ディレクトリ)が存在している必要があります。 |
1つ以上のインバウンド・ディレクトリを選択した後、サブディレクトリの再帰的な処理が必要かどうかも指定できます。 「ファイルを再帰的に処理します」オプションを選択した場合は、ディレクトリが再帰的に処理されます。 図4-4に示すように、デフォルトでは、このオプションが「ファイル・ディレクトリ」ページで選択されます。
複数のディレクトリを選択した場合、生成されるJCAファイルではディレクトリのセパレータとしてセミコロン(;)が使用されます。 ただし、必要な場合は他のセパレータに変更できます。 その場合は、生成されたJCAファイルに手動でDirectorySeparator="選択したセパレータ"を追加します。 たとえば、セパレータとしてカンマ(,)を使用する場合は、まず物理ディレクトリ内でセパレータを「,」に変更してから、JCAファイルに<property name="DirectorySeparator" value=","/>を追加します。
さらに、ディレクトリを再帰的に処理し、1つ以上のサブディレクトリに適切な権限がない場合、インバウンド・アダプタは処理時に例外をスローします。 この例外を無視する場合は、次の例に示すようにcomposite.xmlでignoreListingErrorsの名前を持つバインディング・プロパティを定義する必要があります。
<service name="FlatStructureIn">
<interface.wsdl interface="http://xmlns.oracle.com/pcbpel/adapter/file/FlatStructureIn/#wsdl.interface(Read_ptt)"/>
<binding.jca config="FlatStructureIn_file.jca">
<property name="ignoreListingErrors" type="xs:string" many="false">true</property>
</binding.jca>
</service>
Oracleファイル/FTPアダプタを使用すると、既存のファイルに追加するアウトバウンド相互作用を構成できます。「既存のファイルに追加します」オプションを使用すると、アウトバウンド起動で同じファイルに書き込むことができます。ファイル名に追加するには、2つの方法があります。
静的: アウトバウンドのOracleファイル・アダプタのJCAファイルに追加します。
動的: ヘッダー・メカニズムを使用します。
|
注意: SFTPシナリオの場合、追加モードはサポートされておらず、既存のファイルに追加されるかわりにファイルが上書きされます。 |
「ファイル構成」ページで「既存のファイルに追加します」オプションを選択すると、「メッセージ数の到達」、「経過時間の超過」、「ファイル・サイズの超過」などのバッチ処理オプションが無効化されます。 図4-5に、「既存のファイルに追加します」オプションを示します。
ウィザードで「追加」を選択すると、バッチ処理オプションが無効化されます。 また、静的ファイル・ネーミング規則ではなく動的ファイル・ネーミング規則を指定すると、次のエラー・メッセージが表示されます。
ファイルの追加と同時に動的ファイル・ネーミング規則の使用は選択できません。
Oracle FTPアダプタで追加機能を使用する場合は、FTPサーバーがAPPEコマンドをサポートしていることを確認してください。
Oracle SOA Suiteの以前のバージョンでは、インバウンドのOracle FTPアダプタはNLST(名前リスト)FTPコマンドを使用してFTPサーバーから取得したファイル名のリストを読み取っていました。 ただし、NLSTコマンドはディレクトリ名を返さないため、ディレクトリ内での再帰的処理はできませんでした。 11gリリースでは、Oracle FTPアダプタはかわりにLISTコマンドを使用します。
ただし、LISTコマンドによるレスポンスはFTPサーバーによって異なります。 LISTコマンドに起因する微妙な差異を標準の方法に取り入れるために、次のパラメータがOracle FTPアダプタのデプロイメント・ディスクリプタに追加されています。
defaultDateFormat: このパラメータでは、デフォルトの日付書式の値を指定します。FTPサーバー上では、これは古いファイルの値です。 このパラメータのデフォルト値はMMM d yyyyです。これは、UNIX型のほとんどのFTPサーバーが古いファイルの最終変更時のタイムスタンプをMMM d yyyyの書式で返すためです。 たとえば、Jan 31 2006に変更します。
FTPコマンドライン・クライアントでls -lコマンドを使用すると、FTPサーバーのデフォルトの日付書式を確認できます。 たとえば、Linuxで稼動しているvsftpdサーバーの場合、ls -lは次の結果を返します。
-rw-r--r-- 1 500 500 377 Jan 22 2005 test.txt
Microsoft Windows NT FTPサーバーの場合、defaultDateFormatはMM-dd-yy hh:mmaです。たとえば、03-24-09 08:06AM <DIR> oracleのようになります。
recentDateFormat: このパラメータでは、最新の日付書式の値を指定します。FTPサーバー上では、これは最近作成されたファイルの値です。
このパラメータのデフォルト値はMMM d HH:mmです。これは、UNIX型のほとんどのFTPサーバーが最近作成されたファイルの最終変更日付をMMM d HH:mmの書式で返すためです。たとえば、Jan 31 21:32のようになります。
FTPコマンドライン・クライアントでls -lコマンドを使用すると、FTPサーバーのデフォルトの日付書式を確認できます。 たとえば、Linuxで稼動しているvsftpdサーバーの場合、ls -lは次の結果を返します。
150 Here comes the directory listing. -rw-r--r-- 1 500 500 377 Jan 30 21:32 address.txt -rw-r--r-- 1 500 500 580 Jan 3121:32 container.txt .....................................................................................
Microsoft Windows NT FTPサーバーの場合、recentDateFormatパラメータはMM-dd-yy hh:mmaです。たとえば、03-24-09 08:06AM <DIR> oracleのようになります。
serverTimeZone: サーバーのタイムゾーン(America/Los_Angelesなど)です。 このパラメータを空白に設定すると、Oracle FTPアダプタを実行しているサーバーのデフォルト・タイムゾーンが使用されます。
listParserKey: LISTコマンドによるレスポンスをどのように解析するかをOracle FTPアダプタに指示します。 デフォルト値はUNIXです。この場合、Oracle FTPアダプタは、UNIX型FTPサーバーの一般的なパーサーを使用します。 UNIX以外にサポートされている値には、Microsoft Windows NT FTPサーバーに固有のWINおよびWINDOWSがあります。
|
注意: ロケール言語がFTPサーバーとオペレーティング・システムで異なる場合があります。FTPサーバーと稼動元のオペレーティング・システムのロケールが同じだと仮定しないでください。 ロケールが異なる場合は、serverLocaleLanguage、serverLocaleCountryおよびserverLocaleVariantパラメータを設定する必要があります。 |
serverLocaleLanguage: このパラメータでは、言語の ロケール・コンストラクトを指定します。
serverLocaleCountry: このパラメータでは、国のロケール・コンストラクトを指定します。
serverLocaleVariant: このパラメータでは、バリアントのロケール・コンストラクトを指定します。
デプロイメント・ディスクリプタのパラメータの構成
通常、FTPサーバーの標準の日付書式は、FTPサーバーのインストール時に構成されます。FTPサーバーでdefaultDateFormatにMMM d yyyyの書式を、recentDateFormatにMMM d HH:mmの書式を使用する場合、Oracle FTPアダプタは、その対応するデプロイメント・ディスクリプタで同じ書式を使用する必要があります。
コマンドラインFTPでls -lを入力すると、次の内容を確認できます。
200 PORT command successful. Consider using PASV. 150 Here comes the directory listing. -rw-r--r-- 1 500 500 377 Jan 22 21:32 1.txt -rw-r--r-- 1 500 500 580 Jan 22 21:32 2.txt .................................................................................
これは、FTPサーバーのrecentDateFormatパラメータです。たとえば、MMM d HH:mm(Jan 22 21:32)のように表示されます。同様に、サーバーに古いファイルがある場合、そのサーバーでは時と分の部分が表示されません。その場合は次のように表示されます。
-rw-r--r-- 1 500 500 377 Jan 22 2005 test.txt
これはデフォルトの日付書式です。たとえば、MMM d yyyy(Jan 22 2005)のように表示されます。
さらに、特定のタイムゾーンで実行しているFTPサーバーのタイムスタンプを解析するために、Oracle FTPアダプタでserverTimeZoneパラメータが使用されます。 その値には、PSTのような略称かAmerica/Los_Angelesのような完全名のいずれかが指定されます。
さらに、FTPサーバーを異なるロケールで実行している場合もあります。 言語、国、バリアントによるロケールを構成するために、serverLocaleLanguage、serverLocaleCountryおよびserverLocaleVariantの各パラメータを使用します。その際、次の条件が適用されます。
言語は小文字2文字のISO-639コードで指定(例: en)
国は大文字2文字のISO-3166コードで指定(例: US)
バリアントはベンダーおよびブラウザ固有のコードで指定
これらのロケール・パラメータが指定されていない場合、Oracle FTPアダプタはシステム・ロケールを使用してタイムスタンプを解析します。
さらに、FTPサーバーをOracle SOA Suiteとは異なるシステムで実行している場合は、マシン間のタイムゾーンの差異を処理する必要があります。 Oracle FTPアダプタを実行しているシステムとFTPサーバーの時差をミリ秒に換算し、その値をcomposite.xmlファイルのバインディング・プロパティtimestampOffsetとして追加します。
たとえば、FTPサーバーがローカル時間よりも6時間進んでいる場合は、次のエンドポイント・プロパティをサービスまたは参照に追加する必要があります。
<service name="FTPDebatchingIn">
<interface.wsdl
interface="http://xmlns.oracle.com/pcbpel/adapter/ftp/FTPDebatchingIn/#wsdl.interface(Get_ptt)"/>
<binding.jca config="DebatchingIn_ftp.jca">
<property name=" timestampOffset" type="xs:string" many="false" source="" override="may"> 21600000</property>
</binding.jca>
</service>.
LISTコマンドを適切に処理できないFTPサーバーもあります。 その場合は、リスト表示にNLSTコマンドを使用します。ただし、NLSTではディレクトリを再帰的に処理できません。
NLSTコマンドを使用する場合は、次のプロパティをJCAファイルに追加する必要があります。次に例を示します。
<?xml version="1.0" encoding="UTF-8"?>
<adapter-config name="FTPDebatchingIn" adapter="Ftp Adapter"
xmlns="http://platform.integration.oracle/blocks/adapter/fw/metadata">
<connection-factory location="eis/Ftp/FtpAdapter" UIincludeWildcard="*.txt"
adapterRef=""/>
<activation-spec className="oracle.tip.adapter.ftp.inbound.FTPActivationSpec">
…………………………………………..
…………………………………………..
<property name="UseNlst" value="true"/>
</activation-spec>
</endpoint-activation>
</adapter-config>
リソース・アダプタは、エンタープライズ情報システム(EIS)とのアウトバウンド接続を確立する際に、有効なセキュリティ資格証明を使用してサインオンする必要があります。 J2CA 1.5仕様に従って、Oracle WebLogic Serverではアウトバウンド接続についてコンテナ管理のサインオンとアプリケーション管理のサインオンの両方がサポートされています。 実行時に、Oracle WebLogic Serverは、起動するクライアント・コンポーネントのデプロイメント・ディスクリプタまたはリソース・アダプタのデプロイメント・ディスクリプタのres-auth要素で指定された情報に基づいて、選択されたサインオン・メカニズムを判別します。 この項では、Oracle WebLogic Serverのコンテナ管理のサインオンを使用して、Oracle JCAアダプタのユーザー名とパスワードを保護する手順について説明します。
Oracle WebLogic ServerとEISの両方で、独立したセキュリティ・レルムが保守されます。 コンテナ管理のサインオンを使用すると、Oracle WebLogic Serverにサインオンできるのみでなく、EISに別途サインオンしなくてもリソース・アダプタを介してEISにアクセスするアプリケーションを使用できます。 Oracle WebLogic Serverでは、コンテナ管理のサインオンに資格証明マッピングが使用されます。 Oracle WebLogicセキュリティ・プリンシパル(認証済の個別ユーザーまたはクライアント・アプリケーション)の資格証明(ユーザー名/パスワードのペアまたはセキュリティ・トークン)が、EISへのアクセスに必要な対応する資格証明にマップされます。 デプロイ済の任意のリソース・アダプタに適用可能なセキュリティ・プリンシパルについて、資格証明マッピングを構成できます。
資格証明マッピングを構成するには、対応するアダプタのweblogic-ra.xmlファイルでユーザー名とパスワードを指定する方法と、Oracle WebLogic Serverコンソールにアクセスして次の手順を実行する方法があります。
Oracle WebLogic Serverコンソールにログインします。
「ドメイン構造」ペインで「デプロイメント」をクリックします。 図4-6に示すように、デプロイ済のアプリケーションとアダプタが表示されます。
図4-6 Oracle WebLogic Serverコンソール: 「デプロイメントの概要」ページ

セキュリティ資格証明を作成する必要のあるアダプタをクリックします。 たとえば、FtpAdapterをクリックします。 図4-7に示すように、「FtpAdapterの設定」ページが表示されます。
図4-7 Oracle WebLogic Serverコンソール: 「FtpAdapterの設定」ページ

「セキュリティ」タブをクリックします。 図4-8に示すように、「FtpAdapterの設定」ページの「スタンドアロン・リソース・アダプタ・ロール」ペインが表示されます。
図4-8 Oracle WebLogic Serverコンソール: 「FtpAdapterの設定」ページ

「資格証明マッピング」タブをクリックします。
「資格証明マッピング」ペインで「新規作成」をクリックします。 図4-9に示すように、「新しいセキュリティ資格証明マッピングの作成」ページが表示されます。
図4-9 Oracle WebLogic Serverコンソール - 「新しいセキュリティ資格証明マッピングの作成」ページ

図4-10に示すように、「eis/Ftp/FtpAdapter」(Oracle FTPアダプタのJNDI)を選択し、Oracle FTPアダプタのセキュリティ資格証明マップ・エントリを作成します。
図4-10 Oracle WebLogic Serverコンソール - 「新しいセキュリティ資格証明マッピングの作成」ページ

「次へ」をクリックします。 図4-11に示すように、「新しいセキュリティ資格証明マッピングの作成 - WebLogic Serverユーザー」ページが表示されます。
図4-11 Oracle WebLogic Serverコンソール - 「新しいセキュリティ資格証明マッピングの作成」ページ

|
注意: 「初期接続作成用ユーザー」および「未認証WLSユーザー」オプションの場合、資格証明マッピングはサポートされていません。 |
図4-12に示すように、「構成済みユーザー名」を選択し、「WebLogic Serverユーザー名」フィールドにOracle WebLogic Serverユーザー名を入力します。 たとえば、weblogicと入力します。これはデフォルト・ユーザー名です。
図4-12 Oracle WebLogic Serverコンソール - 「新しいセキュリティ資格証明マッピングの作成」ページ

「次へ」をクリックします。 「新しいセキュリティ資格証明マッピングの作成 - EISユーザー名およびパスワード」ページが表示されます。
図4-13に示すように、「EISユーザー名」フィールドにEISユーザー名を入力し、「EISパスワード」フィールドにEISパスワードを入力し、「パスワードの確認」フィールドにEISパスワードを再入力してパスワードを確認します。
図4-13 Oracle WebLogic Serverコンソール - 「新しいセキュリティ資格証明マッピングの作成」ページ

「終了」をクリックします。 図4-14に示すように、新しいセキュリティ資格証明マッピングが作成されます。
図4-14 Oracle WebLogic Serverコンソール - 「FtpAdapterの設定」ページ

次の各項では、Oracleファイル/FTPアダプタについて説明します。
インバウンド方向では、Oracleファイル・アダプタにより、ファイルシステムからのファイルのポーリングおよび読取りが行われて処理されます。 この項では、Oracleファイル・アダプタのインバウンド・ファイル読取り機能の概要を説明します。 BPELプロセスまたはメディエータでOracleファイル・アダプタを使用するように構成するには、アダプタ構成ウィザードを使用します。 Oracleファイル・アダプタを構成すると、インバウンドのWSDLおよびJCAファイルのペアが作成されます。
次の各項では、Oracleファイル・アダプタのRead Fileの概念について説明します。
Oracleファイル・アダプタを使用したインバウンド操作では、図4-15に示すように「Read File」操作を選択します。
図4-16に示すアダプタ構成ウィザードの「ファイル・ディレクトリ」ページでは、インバウンド・ファイルの読取りに使用するディレクトリや、正常に処理されたファイルを配置するディレクトリの情報を指定できます。ディレクトリ内のファイルを再帰的に処理することも選択できます。さらに、複数のディレクトリも指定できます。
次の項では、指定するファイル・ディレクトリ情報について説明します。
BPEL PMとメディエータが関係するコンポジットでは、インバウンドのディレクトリ名を物理パスまたは論理パスとして指定できます。物理パスはc:\inputDirのような値です。
|
注意: インバウンドのOracleファイル・アダプタが着信ファイルを複数のディレクトリでポーリングするように構成されている場合は、ファイル・リーダーがこれらのディレクトリのポーリングを開始する前に、すべての最上位ディレクトリ(入力ファイルが表示されるインバウンド・ディレクトリ)が存在している必要があります。 |
コンポジットでは、論理プロパティはインバウンドJCAファイルで指定され、その論理/物理マッピングはバインディング・プロパティを使用して解決されます。設計時に一度論理パラメータを指定し、必要に応じて後から物理ディレクトリ名を変更できます。
たとえば、論理入力ディレクトリ名がInputFileDirの場合、生成されるインバウンドJCAファイルは次のようになります。
<?xml version="1.0" encoding="UTF-8"?>
<adapter-config name="FlatStructureIn" adapter="File Adapter" xmlns="http://platform.integration.oracle/blocks/adapter/fw/metadata">
<connection-factory location="eis/FileAdapter" UIincludeWildcard="*.txt" adapterRef=""/>
<endpoint-activation operation="Read">
<activation-spec className="oracle.tip.adapter.file.inbound.FileActivationSpec">
<property name="UseHeaders" value="false"/>
<property name="LogicalDirectory" value="InputFileDir"/>
<property name="Recursive" value="true"/>
<property name="DeleteFile" value="true"/>
<property name="IncludeFiles" value=".*\.txt"/>
<property name="PollingFrequency" value="10"/>
<property name="MinimumAge" value="0"/>
<property name="OpaqueSchema" value="false"/>
</activation-spec>
</endpoint-activation>
</adapter-config>
composite.xmlファイルで、対応する論理ActivationSpecまたはInteractionSpecの物理パラメータ値(この場合はディレクトリ・パス)を指定します。これにより、論理ディレクトリ名と実際の物理ディレクトリ名のマッピングが解決されます。
<service name="FlatStructureIn">
<interface.wsdl interface="http://xmlns.oracle.com/pcbpel/adapter/file/FlatStructureIn/#wsdl.interface(Read_ptt)"/>
<binding.jca config="FlatStructureIn_file.jca">
<property name=" InputFileDir" type="xs:string" many="false" source="" override="may"> /home/user/inputDir</property>
</binding.jca>
</service>
このオプションでは、正常に処理されたファイルを配置するディレクトリを指定できます。また、アーカイブ・ディレクトリを論理名として指定できます。 この場合は、「SOAコンポジットでのインバウンドの物理または論理ディレクトリ・パスの指定」で説明されている論理ディレクトリから物理ディレクトリへのマッピングを行う必要があります。
図4-17に示すアダプタ構成ウィザードの「ファイルのフィルタ処理」ページでは、取得または無視するファイルの詳細を指定できます。
Oracleファイル・アダプタは、インバウンド方向のファイル・リスナーとして機能します。 Oracleファイル・アダプタにより、ローカルまたはリモートのファイルシステム上の指定したディレクトリがポーリングされ、指定したネーミング基準に一致するファイルが検索されます。
次の項では、指定するファイル・フィルタ処理情報について説明します。
Oracleファイル・アダプタがインバウンド・ファイルのポーリングに使用するネーミング規則を指定します。また、処理対象外にするファイルのネーミング規則も指定できます。2つのネーミング規則を選択できます。 Oracleファイル・アダプタにより、インバウンド・ディレクトリに配置されるファイルが検索されます。
ファイル・ワイルドカード(po*.txt)
poで始まり.txtで終わるすべてのファイルが取得されます。この規則はWindowsオペレーティング・システムの標準に準拠しています。
正規表現(po.*\\.txt)
poで始まり.txtで終わるすべてのファイルが取得されます。この規則は、Java Development Kit(JDK)の正規表現(regex)構文に準拠しています。
|
注意:
|
正規表現を使用する場合、「インクルード・ファイルの名前パターン」および「処理対象外ファイルの名前パターン」フィールドで指定する値は、JDKの正規表現(regex)構文に準拠している必要があります。どちらのフィールドにも、異なるregexパターンを別々に指定する必要があります。「インクルード・ファイルの名前パターン」および「処理対象外ファイルの名前パターン」フィールドは、インバウンドWSDLファイルのIncludeFilesおよびExcludeFilesパラメータにそれぞれ対応しています。
|
注意: regexパターンはJDK regexパターンに準拠しています。JDK regexパターンに準じると、任意の文字列が任意の回数発生するパターンの正しいコノテーションはピリオドとプラス記号です(.+)。JDK regexでは、アスタリスク(*)は任意の文字が任意の回数発生する文字列のプレースホルダではありません。 |
拡張子がtxtでpoで始まるすべてのファイル名を取得するインバウンドのOracleファイル・アダプタが必要で、名前パターンが正規表現の場合には、「インクルード・ファイルの名前パターン」フィールドにpo.*\.txtと指定する必要があります。次にこのregexパターンの例で使用された記号の意味を示します。
ピリオド(.)は任意の文字を表します。
アスタリスク(*)は任意の発生数を表します。
ピリオドが続くバックスラッシュ(\.)は、エスケープ文字のバックスラッシュで示されているように、文字としてのピリオド(.)を表します。
「処理対象外ファイルの名前パターン」フィールドも同様に構成されています。
「インクルード・ファイルの名前パターン」および「処理対象外ファイルの名前パターン」フィールドに部分的に重複する正規表現を入力した場合、処理対象外ファイルの正規表現が優先されます。 たとえば、「インクルード・ファイルの名前パターン」がabc*.txtで、「処理対象外ファイルの名前パターン」がabcd*.txtに設定されている場合、abcd*.txtファイルは取得されません。
|
注意: 「インクルード・ファイルの名前パターン」フィールドには、必ず名前パターンを入力する必要があります。空白のままにすることはできません。 入力しなければ、インバウンドのアダプタ・サービスはインバウンド・ディレクトリに存在するファイルをすべて読み取るため、正確な結果が得られません。 |
表4-3にJava regex構文の詳細を示します。
|
注意: JDK regexのパターン名を、プラス記号(+)、疑問符(?)またはアスタリスク(*)で始めることはできません。 |
| 一致対象 | 構文 |
|---|---|
|
文字 |
- |
|
文字 |
|
|
バックスラッシュ文字 |
|
|
8進数値 |
|
|
8進数値 |
|
|
8進数値 |
|
|
16進数値 |
|
|
16進数値 |
|
|
タブ文字 |
|
|
改行文字 |
|
|
キャリッジ・リターン文字 |
|
|
用紙送り文字 |
|
|
警告(ベル)文字 |
|
|
エスケープ文字 |
|
|
|
|
|
- |
- |
|
文字クラス |
- |
|
|
|
|
|
|
|
|
|
|
|
|
|
|
|
|
|
|
|
|
|
|
- |
- |
|
定義済の文字クラス |
- |
|
任意の文字(行の終了文字と一致する場合もある) |
- |
|
数字: |
|
|
数字以外: |
|
|
空白文字: |
|
|
空白文字以外: |
|
|
単語文字: |
|
|
単語以外の文字: |
|
|
最長一致数量子 |
- |
|
|
|
|
|
|
|
|
|
|
|
|
|
|
|
|
|
|
Java regex構文の詳細は、次のサイトを参照してください。
図4-18に示すアダプタ構成ウィザードの「ファイル・ポーリング」ページでは、次に示すインバウンド・ポーリング・パラメータを指定できます。
新しいファイルを取得するためにインバウンド・ディレクトリをポーリングする頻度。
取得するファイルの最短経過時間。 たとえば、このポーリング・パラメータにより、大きなファイルが処理用に取得される前に、ディレクトリに完全にコピーできるようになります。経過時間は最終更新時のタイムスタンプで決定されます。たとえば、ファイルの書込みに3分から4分かかることがわかっている場合は、最短経過時間を5分に設定します。入力ディレクトリでファイルが検出されても、更新時間から5分経過していない場合、まだ書込みが行われている可能性があるためファイルは取得されません。
|
注意: ポーリング・パラメータの値をJCAファイル内で手動で変更することはできません。 このパラメータを変更するにはアダプタ構成ウィザードを使用する必要があります。 |
トリガー・ファイルの使用
デフォルトでは、エンドポイントがアクティブ化されると、インバウンドのOracleファイル/FTPアダプタによるポーリングが開始されます。ただし、より厳密にポーリングを制御する場合は、ファイルベースのトリガーを使用できます。 Oracleファイル/FTPアダプタでは、指定のトリガー・ファイルがローカル・ディレクトリまたはリモート・ディレクトリで検出されると、そのファイルのポーリングがインバウンド・ディレクトリ内で開始されます。
たとえば、あるBPELプロセスがファイルをディレクトリに書き込んでおり、第2のBPELプロセスが同じディレクトリでファイルをポーリングしているとします。第1のプロセスによる全ファイルの書込みが完了した後でのみ、第2のプロセスによるディレクトリのポーリングを開始する場合は、トリガー・ファイルを使用できます。第1のプロセスを、最後にトリガー・ファイルを作成するように構成できます。 第2のプロセスは、トリガー・ファイルを検出するとインバウンド・ディレクトリのポーリングを開始します。
トリガー・ファイル・ディレクトリは、インバウンドのポーリング・ディレクトリと同一でなくてもかまいません。 ただし、トリガー・ファイル・ディレクトリとインバウンドのポーリング・ディレクトリが同一の場合は、図4-17に示したアダプタ構成ウィザード・ページで指定したファイル・フィルタとは異なるトリガー・ファイル名を指定する必要があります。
トリガー・ファイルの内容が読み取られることはないため、インバウンドのreceiveアクティビティのペイロードとして使用しないでください。
表4-4に、インバウンド・サービスのJCAファイルに指定する必要があるパラメータを示します。
表4-4 トリガー・ファイルのパラメータ
| パラメータ | 説明 | 例 |
|---|---|---|
|
または
|
Oracleファイル/FTPアダプタがトリガー・ファイルを検索するディレクトリの物理名または論理名。
|
|
|
|
トリガー・ファイル名。 |
|
|
|
トリガー・メカニズムとして使用される計画。次のいずれかの値を使用できます。 EndpointActivation: アダプタは、コンポジットがアクティブ化されるたびにトリガー・ファイルを検索します。 注意: コンテナの起動、アプリケーションの再デプロイ、Oracle Enterprise Managerによるコンポジット・アプリケーションのリタイアまたはアクティブ化を行うたびに、コンポジットがアクティブ化されます。 コンテナを再起動するたびに、指定されたディレクトリでトリガー・ファイルが検出されるまでコンポジット・アプリケーションはトリガーされません。 OnceOnly: アダプタは、その存続期間で1回のみトリガー・ファイルを検索します。 トリガー・ファイルを検出したアダプタは、再起動後および再デプロイ後もこれを記憶します。 EveryTime: アダプタは、各ポーリング・サイクルでトリガー・ファイルを検索します。 |
|
インバウンド・サービスにおけるJCAファイルのサンプルを次に示します。
<?xml version="1.0" encoding="UTF-8"?> <adapter-config name="FlatStructureIn" adapter="File Adapter" xmlns="http://platform.integration.oracle/blocks/adapter/fw/metadata"> <connection-factory location="eis/FileAdapter" UIincludeWildcard="*.txt" adapterRef=""/> <endpoint-activation operation="Read"> <activation-spec className="oracle.tip.adapter.file.inbound.FileActivationSpec"> <property.../> <property name="TriggerFilePhysicalDirectory" value="/tmp/flat/ArchiveDir"/> </activation-spec> </endpoint-activation> </adapter-config>
Oracleファイル・アダプタではいくつかの後処理オプションをサポートしています。 ファイルの処理後、図4-18の「ファイル・ポーリング」ページで指定した場合はファイルが削除されます。 また、図4-16の「ファイル・ディレクトリ」ページで指定した場合は、完了(アーカイブ)ディレクトリにファイルを移動することもできます。
次に表示されるアダプタ構成ウィザードのページは、図4-19の「メッセージ」ページです。 このページでは、変換用のXSDスキーマ・ファイルを選択できます。
ネイティブ・フォーマット・トランスレーションが不要な場合(JPGまたはGIF画像を処理中の場合など)は、「ネイティブ・フォーマット変換は不要(スキーマを不透明(Opaque)にする)」チェック・ボックスを選択します。ファイルはBase64エンコーディングで渡されます。
トランスレーションにはXSDファイルが必要です。新しいスキーマの定義、または既存のデータ型定義(DTD)やCOBOLコピーブックの変換を行う場合は、「ネイティブ・フォーマットのスキーマの定義」を選択します。これにより、ネイティブ・フォーマット・ビルダー・ウィザードが起動されます。このウィザードは、カンマ区切り値(CSV)、固定長、DTDおよびCOBOLコピーブックなどのファイル形式を使用したネイティブ・スキーマ・ファイルの作成を支援します。 ネイティブ・スキーマ・ファイルの作成後、「スキーマ・ファイルのURL」および「スキーマ要素」フィールドが入力された「メッセージ」ページが表示されます。詳細は、「ネイティブ・フォーマット・ビルダー・ウィザードを使用したネイティブ・スキーマ・ファイルの作成」を参照してください。
Oracleファイル・アダプタの構成が終了すると、インバウンド・サービスのJCAファイルが生成されます。 ファイル名は、図3-8に示すアダプタ構成ウィザードの「サービス名」ページで指定したサービス名と同じです。 後からウィザードを再起動して、操作定義を変更できます。
ActivationSpecパラメータには、インバウンド構成情報が含まれています。 ActivationSpecと一連のインバウンドOracleファイル・アダプタ・プロパティは、インバウンドJCAファイルの一部です。
表4-5に、インバウンドJCAファイルのサンプルのプロパティを示します。
表4-5 インバウンド・サービスのサンプルのJCAプロパティ
| プロパティ | サンプル値 |
|---|---|
|
|
|
|
|
|
|
|
|
|
|
|
|
|
|
|
|
|
|
|
|
ActivationSpecプロパティの値は、設計時にアダプタ構成ウィザードで指定されます(表4-5を参照)。 インバウンドOracleファイル・アダプタでは、次の構成プロパティが使用されます。
PollingFrequency
MinimumAge
PhysicalDirectory
LogicalDirectory
PublishSize
PhysicalArchiveDirectory
LogicalArchiveDirectory
IncludeFiles
ExcludeFiles
UseHeaders
ListSorter
ThreadCount
Recursive
MaxRaiseSize
これらの構成プロパティについては、「Oracleファイル/FTPアダプタのプロパティ」を参照してください。
図4-20に示すように、ペイロードを除いて、Oracleファイル・アダプタは次のヘッダー・メタデータをインバウンド・サービスからパブリッシュします。
jca.file.FileName: ファイル名
jca.file.Directory: ディレクトリ名
jca.file.Batch: デバッチ処理におけるバッチの一意の名前
jca.file.BatchIndex: デバッチ処理におけるバッチ内の各メッセージのバッチ索引
jca.file.Size: ファイル・サイズ
jca.file.LastModifiedTime: ファイルの最終変更時間
アウトバウンド方向では、Oracleファイル・アダプタはサービス・エンジンからのメッセージを受信し、ファイルシステムのファイルに書き込みます。 この項では、Oracleファイル・アダプタのアウトバウンド・ファイル書込み機能の概要を説明します。 BPELプロセスまたはメディエータ・サービスでOracleファイル・アダプタを使用するように構成するには、アダプタ構成ウィザードを使用します。これにより、アウトバウンドのWSDLとJCAのファイルのペアが作成されます。
この項には、次の項目が含まれます。
Oracleファイル・アダプタを使用したアウトバウンド操作では、図4-21に示すように「Write File」操作を選択します。
アウトバウンド操作では、アウトバウンド・ディレクトリ、使用するアウトバウンド・ファイル・ネーミング規則、および必要な場合は使用するバッチ・ファイル規則も指定できます。
図4-22に示すアダプタ構成ウィザードの「ファイル構成」ページでは、発信ファイルのディレクトリやアウトバウンド・ファイル・ネーミング規則を指定できます。
次の項では、指定するファイル構成情報について説明します。
アウトバウンド・ディレクトリ名を物理または論理パスとして指定できます。物理パスはc:\outputDirのような値です。
論理アウトバウンド・ディレクトリ名がOutputFileDirの場合、論理パラメータを指定すると、生成されるJCAファイルは次のようになります。
<?xml version="1.0" encoding="UTF-8"?>
<adapter-config name="FlatStructureOut" adapter="File Adapter" xmlns="http://platform.integration.oracle/blocks/adapter/fw/metadata">
<connection-factory location="eis/FileAdapter" adapterRef=""/>
<endpoint-interaction operation="Write">
<interaction-spec className="oracle.tip.adapter.file.outbound.FileInteractionSpec">
<property name="LogicalDirectory" value="OutputFileDir"/>
<property name="FileNamingConvention" value="%yyMMddHHmmssSS%_%SEQ%_%yyyyMMdd%_%SEQ%.out.%SEQ%"/>
<property name="Append" value="false"/>
<property name="NumberMessages" value="1"/>
<property name="OpaqueSchema" value="false"/>
</interaction-spec>
</endpoint-interaction>
</adapter-config>
JDeveloperウィザードの「外部参照」スイムレーンでアウトバウンド・アダプタを選択します(composite.xmlのタブに表示されます)。 アウトバウンド・アダプタの「プロパティ・インスペクタ」でバインディング・プロパティを作成します(下方向にスクロールして表示する必要があります)。 「プロパティの作成」ボックスが表示されてから、「名前」フィールドにOutputFileDirと入力し、「値」フィールドに実際の出力ディレクトリ(例: C:\outputDir)を入力します。 composite.xmlファイルは次のようになります。
<reference name="FlatStructureOut">
<interface.wsdl interface="http://xmlns.oracle.com/pcbpel/adapter/file/FlatStructureOut/#wsdl.interface(Write_ptt)"/>
<binding.jca config="FlatStructureOut_file.jca">
<property name="OutputFileDir" type="xs:string" many="false"
override="may">C:\outputDir</property>
</binding.jca>
</reference>
メディエータでは、アウトバウンド・ディレクトリ名を物理または論理パスとして指定できます。物理パスはc:\inputDirのような値です。
図4-16に示すように、「ファイル・ディレクトリ」ページで設計時に論理名を指定し、「エンドポイント・プロパティ」で論理/物理マッピングを指定できます。たとえば、WriteFileはアウトバウンド・アダプタ・サービスです。設計時には、論理ディレクトリ名としてOutDirを指定しています。
アウトバウンド操作の場合は、動的なアウトバウンド・ディレクトリ名を指定できます。変数を設定すると、動的なアウトバウンド・ディレクトリ名を指定できます。
<?xml version="1.0" encoding="UTF-8"?>
<adapter-config name="ReadAddressChunk" adapter="File Adapter" xmlns="http://platform.integration.oracle/blocks/adapter/fw/metadata">
<connection-factory location="eis/FileAdapter" adapterRef=""/>
<endpoint-interaction operation="ChunkedRead">
<interaction-spec className="oracle.tip.adapter.file.outbound.ChunkedInteractionSpec">
<property name="PhysicalDirectory" value="C:\foo"/>
<property name="FileName" value="dummy.txt"/>
<property name="ChunkSize" value="1"/>
</interaction-spec>
</endpoint-interaction>
</adapter-config>
この例では、JCAファイルで物理ディレクトリが"C:\foo"に設定されていますが、実行時、このディレクトリ名は割り当てられた値に動的に変更されます。この例では、物理ディレクトリは動的に"C:\out"に変更されます。動的なアウトバウンド・ディレクトリ名を指定するには、次の手順を実行します。
invokeアクティビティをダブルクリックします。
「変数の参照」アイコンをクリックします。
「変数チューザ」ダイアログで「オブジェクトの作成」アイコンをクリックします。
図4-23に示すように、タイプがxsd:stringの変数MyDirを作成します。
「コンポーネント・パレット」から、assignアクティビティを設計領域のreceiveアクティビティとinvokeアクティビティの間にドラッグ・アンド・ドロップします。
assignアクティビティをダブルクリックし、「コピー操作」タブをクリックします。
「作成」と「コピー操作」を順番にクリックします。 「コピー操作の作成」ダイアログが表示されます。
図4-24に示すように、「コピー操作の作成」ダイアログで「タイプ」から「式」を選択してディレクトリ名とパスを指定します。このディレクトリに出力ファイルが書き込まれます。
「コピー操作の作成」ダイアログで「OK」をクリックし、「Assign」ダイアログで「OK」をクリックします。 「.bpel」ページが表示されます。
invokeアクティビティをダブルクリックします。 「Invoke」ダイアログが表示されます。
「プロパティ」タブをクリックします。
「プロパティ」列からjca.file.Directoryプロパティを選択し、「値」をMyDir(手順4で作成したディレクトリ)に設定します。 図4-25に示すように、「タイプ」列がinputに設定されていることを確認してください。
|
注意: 動的ディレクトリを使用する場合は、NumberMessages、ElapsedTime、FileSizeなどのパラメータがアウトバウンド・アダプタ・サービスのWSDLファイルで定義されていないことを確認してください。これらのパラメータは、動的ディレクトリではサポートされていません。 |
発信ファイルに使用するネーミング規則を指定します。po.txtなどの完全に静的な名前は入力できません。 これは発信ファイル名の一意性を保つためで、ファイルが意図せず上書きされるのを防ぎます。そのかわり、発信ファイル名は静的部分と動的部分で構成されている必要があります。
図4-22に示したファイルの例では、接頭辞と接尾辞の部分は静的です(例: po_および.xml)。名前の%SEQ%変数は動的部分で、順序番号やタイムスタンプ(タイムスタンプのファイルを作成する場合の変数はpo_%yyMMddHHmmss%.xml)になります。
発信ファイルのネーミング規則として、po_で始まり順序番号と拡張子txtが続く名前を選択する場合には、po_%SEQ%.txtと指定する必要があります。
発信ファイルのネーミング規則として、po_で始まりyyyy.MM.ddというパターンのタイムスタンプと拡張子txtが続く名前を選択する場合には、po_%yyyy.MM.dd%.txtと指定する必要があります。たとえば、発信ファイル名はpo_2004.11.29.txtになります。
さらに、ファイル・ネーミング規則を組み合せることもできます。たとえば、po_%SEQ%_%yyyy.MM.dd%_%SEQ%.txtのようにファイル・ネーミング規則を指定できます。
|
注意: タイムスタンプ・パターンの使用時に、後続のコールで同じタイムスタンプが生成されてメッセージが失われることがあります。 その解決策は、タイムスタンプ・パターンを順序パターンと組み合せることです。 または、ミリ秒に最も近いタイムスタンプ・パターンを使用することもできます。その場合、アダプタはファイル名の一意性に対処します。 |
アウトバウンドの同期的読取りには正規表現を使用できません。そのような場合には、正確なファイル名がわかっている必要があります。
タイムスタンプは日付と時間のパターンの文字列で指定します。日付と時間のパターン文字列では、引用符で囲まれていないAからZおよびaからzの文字は、日付または時間の文字列のコンポーネントを表すパターン文字と認識されます。 テキストは、解釈されないように一重引用符(')で囲むことができます。 文字''は一重引用符を表します。その他すべての文字は解釈されません。
表4-6にJavaのパターン文字の定義を示します。
表4-6 Javaのパターン文字
| 文字 | 日付または時間コンポーネント | 表示内容 | 例 |
|---|---|---|---|
|
|
紀元 |
テキスト |
|
|
|
年 |
年 |
|
|
|
年における月 |
月 |
|
|
|
年における週 |
数値 |
|
|
|
月における週 |
数値 |
|
|
|
年における日 |
数値 |
|
|
|
月における日 |
数値 |
|
|
|
月における曜日 |
数値 |
|
|
|
週における日 |
テキスト |
|
|
|
午前/午後 |
テキスト |
|
|
|
1日における時間(0-23) |
数値 |
|
|
|
1日における時間(1-24) |
数値 |
|
|
|
午前/午後における時間(0-11) |
数値 |
|
|
|
午前/午後における時間(1-12) |
数値 |
|
|
|
1時間における分 |
数値 |
|
|
|
1分における秒 |
数値 |
|
|
|
ミリ秒 |
数値 |
|
|
|
タイムゾーン |
一般的なタイムゾーン |
|
|
|
タイムゾーン |
RFC 822タイムゾーン |
|
次にパターンの異なる表示内容を示します。
テキスト
書式設定において、パターン文字が4文字以上の場合は、完全な表記が使用されます。それ以外の場合、可能であれば、省略表記が使用されます。解析では、パターン文字の数にかかわらず、どちらの表記も使用できます。
数値
書式設定において、パターン文字の数は最小桁数になり、これに満たない場合は最小桁数まで0が表示されます。解析において、2つの隣接したフィールドを区別する必要がない場合、パターン文字の数は無視されます。
年
書式設定において、パターン文字が2文字の場合は、年は2桁に切り捨てられます。それ以外の場合は数値として解釈されます。
解析において、パターン文字が3文字以上の場合は、桁数にかかわらず、年は文字どおりに解釈されます。パターンMM/dd/yyyyを使用すると、01/11/12はJan 11, 12 A.D.と解析されます。
年のパターンが省略されている(yまたはyy)解析において、省略された年は複数の世紀に対して解釈されます。日付は、時間インスタンス作成の80年前から20年後までの間の日付に調整されます。たとえば、パターンMM/dd/yyを使用してJan 1, 1997を作成した場合、文字列05/04/64がMay 4, 1964と解釈される一方で、文字列01/11/12はJan 11, 2012と解釈されます。解析中、数字が2つ含まれる文字列のみがデフォルトの世紀に解析されます。1桁の文字列、3桁以上の文字列またはすべてが数字ではない2桁の文字列(たとえば-1)など、それ以外の数値文字列は文字どおりに解釈されます。 そのため、01/02/3または01/02/003は、同じパターンを使用してJan 2, 3 ADと解析されます。また、01/02/-3はJan 2, 4 BCと解析されます。
月
パターン文字が3桁以上の場合、月はテキストとして解釈されます。それ以外の場合は数値として解釈されます。
一般的なタイムゾーン
タイムゾーンに名前がある場合はテキストとして解釈されます。GMTオフセット値を表すタイムゾーンの場合、次の構文が使用されます。
GMTOffsetTimeZone:
GMT Sign Hours : Minutes
Sign: one of
+ -
Hours:
Digit
Digit Digit
Minutes:
Digit Digit
Digit: one of
0 1 2 3 4 5 6 7 8 9
Hoursは0から23の間で、Minutesは00から59の間です。書式設定はロケールに依存せず、数字はUnicode標準のBasic Latinブロックから取得する必要があります。
解析では、RFC 822タイムゾーンも使用できます。
書式設定では、RFC 822の4桁のタイムゾーンが使用されます。
RFC822TimeZone:
Sign TwoDigitHours Minutes
TwoDigitHours:
Digit Digit
TwoDigitHoursは00から23の間である必要があります。その他の定義は、一般的なタイムゾーンと同じです。
解析では、一般的なタイムゾーンも使用できます。
アウトバウンド操作の場合は、動的なアウトバウンド・ファイル名を指定できます。変数を設定すると、動的なアウトバウンド・ファイル名を指定できます。
<?xml version="1.0" encoding="UTF-8"?>
<adapter-config name="ReadAddressChunk" adapter="File Adapter" xmlns="http://platform.integration.oracle/blocks/adapter/fw/metadata">
<connection-factory location="eis/FileAdapter" adapterRef=""/>
<endpoint-interaction operation="ChunkedRead">
<interaction-spec className="oracle.tip.adapter.file.outbound.ChunkedInteractionSpec">
<property name="PhysicalDirectory" value="C:\foo"/>
<property name="FileName" value="dummy.txt"/>
<property name="ChunkSize" value="1"/>
</interaction-spec>
</endpoint-interaction>
</adapter-config>
この例では、JCAファイルで物理ディレクトリが"C:\foo"に設定されていますが、実行時、このディレクトリ名は割り当てられた値に動的に変更されます。この例では、物理ディレクトリは動的に"C:\out"に変更されます。動的なアウトバウンド・ディレクトリ名を指定するには、次の手順を実行します。
invokeアクティビティをダブルクリックします。
「変数の参照」アイコンをクリックします。
「変数チューザ」ダイアログでオブジェクトの作成アイコンをクリックします。
図4-23に示すように、タイプがxsd:stringの変数fileを作成します。
「コンポーネント・パレット」から、assignアクティビティを設計領域のreceiveアクティビティとinvokeアクティビティの間にドラッグ・アンド・ドロップします。
assignアクティビティをダブルクリックし、「コピー操作」タブをクリックします。
「作成」と「コピー操作」を順番にクリックします。 「コピー操作の作成」ダイアログが表示されます。
図4-24に示すように、「コピー操作の作成」ダイアログで「タイプ」から「式」を選択してファイル名を指定します。このファイルに出力ファイルが書き込まれます。
「OK」を数回クリックしてassignアクティビティのダイアログを終了します。
invokeアクティビティをダブルクリックします。 「Invoke」ダイアログが表示されます。
「プロパティ」タブをクリックします。
「プロパティ」列からjca.file.FileNameプロパティを選択し、「値」をfile(手順4で作成したファイル)に設定します。 図4-26に示すように、「タイプ」列がinputに設定されていることを確認してください。
|
注意: 動的ファイルを使用する場合は、NumberMessages、ElapsedTime、FileSizeなどのパラメータがアウトバウンド・アダプタ・サービスのWSDLファイルで定義されていないことを確認してください。これらのパラメータは、動的ファイルではサポートされていません。 |
最も簡単なシナリオの場合、1つのメッセージに1つのファイルの書込みを指定します。また、バッチ・ファイル書込みに関するアウトバウンドの規則も指定できます。 これにより、1つのバッチ・ファイルでパブリッシュするメッセージ数を指定できます。 次に示すバッチ・ファイルの設定は、図4-22の「ファイル構成」ページで指定されています。
メッセージ数の到達
到達した際に新しい発信ファイルを作成する値を指定します。
経過時間の超過
超過した際に新しい発信ファイルを作成する値を指定します。
|
注意: 「経過時間の超過」バッチ処理基準が評価されて新しい発信ファイルが作成されるのは、起動の発生時のみです。 |
たとえば、「経過時間の超過」を15秒に指定した場合、最初に受信したメッセージは、バッチ処理条件が有効でないため15秒が経過しても書き込まれません。 第2のメッセージを受信すると、第1のメッセージに対してバッチ処理条件が有効になり、経過時間が15秒を超過した時点で出力ファイルが作成されます。
ファイル・サイズの超過
到達した際に発信ファイルを作成するファイル・サイズを指定します。 たとえば、受信したメッセージ数に3を、ファイル・サイズに1MBという値を指定したとします。合計すると1MB以上になる2つのメッセージや、1MBに満たない3つのメッセージを受信した場合に、出力ファイルが作成されます。
|
注意: 前述のリストで指定したファイル構成は、JCAファイル内では手動で変更できません。 これらの構成を変更するにはアダプタ構成ウィザードを使用する必要があります。 |
バッチ処理中にOracleファイル・アダプタになんらかの問題が発生した場合、リカバリでは中断した場所からバッチ処理が開始されます。
次に表示されるアダプタ構成ウィザードのページは、図4-27の「メッセージ」ページです。 このページでは、変換用のXSDスキーマ・ファイルを選択できます。
インバウンド方向のスキーマの指定と同様に、このページでは次のタスクを実行できます。
ネイティブ・フォーマット変換の要不要の指定
変換用のXSDスキーマ・ファイルの選択
CSV、固定長、DTDおよびCOBOLコピーブックなどのファイル形式からXSDファイルの作成が可能なネイティブ・フォーマット・ビルダー・ウィザードの起動
「メッセージ」ページの詳細は、「ネイティブ・データ変換」を参照してください。
アダプタ構成ウィザードを使用したOracleファイル・アダプタの構成が完了すると、アウトバウンド操作用のWSDLとJCAのファイルのペアが生成されます。 ファイル名は、図3-7に示すアダプタ構成ウィザードの「サービス名」ページで指定したサービス名と同じです。 後からウィザードを再起動して、操作定義を変更できます。
サンプルのアウトバウンドJCAファイルには、表4-7に記載されている情報が格納されます。
表4-7 アウトバウンド・サービスのサンプルのJCAプロパティ
| プロパティ | サンプル値 |
|---|---|
|
|
|
|
|
|
|
|
|
|
|
|
|
|
|
|
|
|
アウトバウンドOracleファイル・アダプタでは、次の構成パラメータが使用されます。
PhysicalDirectory
LogicalDirectory
NumberMessages
ElapsedTime
FileSize
FileNamingConvention
Append
これらの構成プロパティについては、表A-1を参照してください。
アウトバウンド方向では、Oracleファイル・アダプタはファイルの現在のコンテンツをポーリングして読み取ります。 この項では、Oracleファイル・アダプタのアウトバウンドの同期ファイル読取り機能の概要について説明します。 ファイルを同期的に読み取るには、図4-28に示すように「同期Read File」操作を選択します。
アダプタ構成ウィザードの各ページは「Read File」操作の場合と同様ですが、「ファイル名」ページは異なります。 図4-29に示すように、「ファイル名」フィールドでは読み取るファイルの名前を指定できます。
Oracleファイル・アダプタのこの機能では、BPELアクティビティを使用してターゲット・ディレクトリからファイルのリストを取得します。このファイルのリストはXML文書として返され、ファイル名、ディレクトリ名、ファイル・サイズ、最終変更時間などの情報が記載されています。 この項では、Oracleファイル・アダプタのファイル・リスティング機能の概要について説明します。 BPELプロセスまたはメディエータ・サービスでOracleファイル・アダプタを使用するように構成するには、アダプタ構成ウィザードを使用します。 これにより、アウトバウンドのWSDLとJCAのファイルのペアが作成されます。
|
注意: 標準Java APIには作成時間を取得するためのメカニズムがないため、ファイル作成時間プロパティcreationTimeはサポートされていません。 creationTimeプロパティの値は常に0として表示されます。
次に例を示します。 <creationTime xmlns="http://xmlns.oracle.com/pcbpel/adapter/file/FAListFiles/FAListFilesTest/ReadS/">0</creationTime> |
この項には、次の項目が含まれます。
ファイルのリストを表示するには、図4-30に示すように「List Files」操作を選択する必要があります。
図4-31に示すアダプタ構成ウィザードの「ファイル・ディレクトリ」ページでは、リスト表示操作のファイル名の読取りに使用するディレクトリの情報を指定できます。ディレクトリ内のファイルを再帰的にリスト表示することもできます。
次の項では、指定するファイル・ディレクトリ情報について説明します。
BPEL PMとメディエータが関係するコンポジットでは、ディレクトリ名を物理パスまたは論理パスとして指定できます。物理パスはC:\inputDirのような値です。
コンポジットでは、論理プロパティはJCAファイルで指定され、その論理/物理マッピングはバインディング・プロパティを使用して解決されます。設計時に論理ディレクトリを指定し、必要に応じて後からディレクトリ名を変更できます。
たとえば、論理入力ディレクトリ名がC:\inputDirの場合、生成されるJCAファイルは次のようになります。
<adapter-config name="ListFiles" adapter="File Adapter" xmlns="http://platform.integration.oracle/blocks/adapter/fw/metadata">
<connection-factory location="eis/FileAdapter" UIincludeWildcard="*.txt" adapterRef=""/>
<endpoint-interaction portType="FileListing_ptt" operation="FileListing">
<interaction-spec className="oracle.tip.adapter.file.outbound.FileListInteractionSpec">
<property name="PhysicalDirectory" value="C:\inputDir"/>
<property name="Recursive" value="true"/>
<property name="IncludeFiles" value=".*\.txt"/>
</interaction-spec>
</endpoint-interaction>
</adapter-config>
図4-32に示すアダプタ構成ウィザードの「ファイルのフィルタ処理」ページでは、取得または無視するファイルの詳細を指定できます。
Oracleファイル・アダプタはファイル・リスナーとして機能し、ローカルまたはリモートのファイルシステムの指定されたディレクトリをポーリングして、指定されたネーミング基準に一致するファイルを検索します。
次の項では、指定するファイル・フィルタ処理情報について説明します。
Oracleファイル・アダプタがインバウンド・ファイルのポーリングに使用するネーミング規則を指定します。また、処理対象外にするファイルのネーミング規則も指定できます。2つのネーミング規則を選択できます。 Oracleファイル・アダプタにより、インバウンド・ディレクトリに配置されるファイルが検索されます。
ファイル・ワイルドカード(po*.txt)
poで始まり.txtで終わるすべてのファイルが取得されます。この規則はオペレーティング・システムの標準に準拠しています。
正規表現(po.*\\.txt)
poで始まり.txtで終わるすべてのファイルが取得されます。この規則は、Java Development Kit(JDK)の正規表現(regex)構文に準拠しています。
|
注意:
|
正規表現を使用する場合、「インクルード・ファイルの名前パターン」および「処理対象外ファイルの名前パターン」フィールドで指定する値は、JDKの正規表現(regex)構文に準拠している必要があります。どちらのフィールドにも、異なるregexパターンを別々に指定する必要があります。「インクルード・ファイルの名前パターン」および「処理対象外ファイルの名前パターン」フィールドは、インバウンドWSDLファイルのIncludeFilesおよびExcludeFilesパラメータにそれぞれ対応しています。
|
注意: regexパターンはJDK regexパターンに準拠しています。JDK regexパターンに準じると、任意の文字列が任意の回数発生するパターンの正しいコノテーションはピリオドとプラス記号です(.+)。JDK regexでは、アスタリスク(*)は任意の文字が任意の回数発生する文字列のプレースホルダではありません。 |
拡張子がtxtでpoで始まるすべてのファイル名を取得するインバウンドのOracleファイル・アダプタが必要で、名前パターンが正規表現の場合には、「インクルード・ファイルの名前パターン」フィールドにpo.*\.txtと指定する必要があります。次にこのregexパターンの例で使用された記号の意味を示します。
ピリオド(.)は任意の文字を表します。
アスタリスク(*)は任意の発生数を表します。
ピリオドが続くバックスラッシュ(\.)は、エスケープ文字のバックスラッシュで示されているように、文字としてのピリオド(.)を表します。
「処理対象外ファイルの名前パターン」フィールドも同様に構成されています。
「インクルード・ファイルの名前パターン」および「処理対象外ファイルの名前パターン」フィールドに部分的に重複する正規表現を入力した場合、処理対象外ファイルの正規表現が優先されます。たとえば、「インクルード・ファイルの名前パターン」がabc*.txtで、「処理対象外ファイルの名前パターン」がabcd*.txtに設定されている場合、abcd*で始まる任意のファイルが取得されます。
|
注意: JDK regexのパターン名を、プラス記号(+)、疑問符(?)またはアスタリスク(*)で始めることはできません。 |
Java regex構文の詳細は、次のサイトを参照してください。
http://java.sun.com/j2se/1.5.0/docs/api
|
注意: ファイルは読み取られないため、ネイティブ・データ変換は行われません。 |
インバウンド方向では、Oracle FTPアダプタはOracleファイル・アダプタのRead File操作と同様に機能し、処理のためにファイルシステムのファイルをポーリングして取得します。主な違いは、Oracle FTPアダプタがリモートでのファイル交換に使用されることです。 FTPアダプタをリモートでのファイル交換用に構成するために、図4-33に示すように、アダプタ構成ウィザードでは後で使用するFTPサーバーへの接続情報が求められます。
デフォルトのアダプタ・インスタンスのJNDI名はeis/Ftp/FtpAdapterです。または、カスタム名を使用します。 実行時にこの名前でFTPサーバーに接続されます。
ログイン後、Get File(読取り)操作と配信するファイル・タイプを選択します。 図4-34にこの選択内容を示します。
デプロイメント・ディスクリプタのserverTypeプロパティは、データ転送時に行セパレータを判別するために使用されます。プロパティ値としてunix、winまたはmacを指定できます。これらの値は、FTPサーバーが稼働しているオペレーティング・システムを表します。デフォルトでは、serverTypeプロパティの値はunixです。
値macを指定すると、行セパレータとして\rが使用されます。unixを指定すると\nが使用され、winを指定すると\r\nが使用されます。 アウトバウンド操作時に行セパレータを書き込むために、NXSDトランスレータ・コンポーネントによってこのプロパティが使用されることに注意してください。
これ以降のGet File操作のアダプタ構成ウィザードのページは、ファイルのRead File操作のページと同じです。 表4-8は、表示されるページと各機能の説明が記載されている項を示しています。
表4-8 Get File操作のアダプタ構成ウィザードのページ
| ページ | 参照先 |
|---|---|
|
ファイル・ディレクトリ(図4-16) |
|
|
ファイルのフィルタ処理(図4-17) |
|
|
ファイル・ポーリング(図4-18) |
|
|
メッセージ(図4-19) |
|
上級ユーザーは、その他のアダプタ構成ウィザードのページを使用することもできます。 それが図4-35のページで、図4-18の「ファイル・ポーリング」ページで次のいずれかまたは両方の選択を行った後にのみ表示されます。
「正常な取得後にファイルを削除」チェック・ボックスの選択を解除
「ファイルの最小経過時間」フィールドの値を0より大きな値に設定
このページでは、リモートFTPサーバー上のファイルの変更時間を取得する方法を指定できます。
|
注意: Oracle FTPアダプタでは、タイムスタンプのリスト表示と取得にNLSTではなくLISTコマンドが使用されます。これは、時間の書式の指定が不要であるためです。 ただし、次のいずれかの場合は、時間の書式を次のように指定する必要があります。
これらのカテゴリに該当しない場合、この注意事項は適用されません。 |
ファイルシステム
このオプションを使用すると、ファイルシステムのリスト・コマンドを使用してファイルの変更時間を日付/時間の書式で取得できます。ただし、このオプションはあまり使用されず、サポートしていないFTPサーバーもあります。使用しているサーバーでファイルシステムのリスト・コマンドがサポートされているかどうか、どのコマンドライン構文を使用するか、およびどのように出力を解析するかは、FTPサーバーのドキュメントを参照してください。
たとえば、ファイルシステムのリスト・コマンドquote mdtm filenameがサポートされており、次の情報が返ってきたとします。
213 20050602102633
開始索引、終了索引およびファイル変更時間の日付/時間の書式を、カンマ区切りの単一の値(4,18,yyyyMMddHHmmssなど)として「日付書式/時間書式」フィールドに指定します。
ここで
4はファイル変更時間の開始索引です。
18はファイル変更時間の終了索引です。
yyyyMMddHHmmssは、quote mdtm filenameコマンドで取得されたファイル変更時間の日付/時間の書式です。
結果のJCAファイルには、次のパラメータと値が含まれます。
<property name=" FileModificationTime " value=" FileSystem "/> <property name=" ModificationTimeFormat" value=" 4,18,yyyyMMddHHmmss "/>
タイムゾーンの問題を処理するには、タイムスタンプの違いを理解している必要があります。FTPサーバーのタイムゾーンは、Windowsの「日付と時刻のプロパティ」(たとえば、Windowsのタスク・バーに表示されている時刻をダブルクリック)を使用して決定されます。Oracle FTPアダプタを実行しているシステムとFTPサーバーの時差をミリ秒に換算し、その値をcomposite.xmlファイルのバインディング・プロパティとして追加します。
<binding.jca config="FlatStructureIn_file.jca"> <property name="timestampOffset" source="" type="xs:string" many="false" override="may">238488888</property--> </binding.jca>
ディレクトリ・リスティング
このオプションを使用すると、FTPディレクトリ・リスティング・コマンドを使用してファイル変更時間から日付/時間書式を取得できます。たとえば、ディレクトリ・リスティング・コマンド(ls -l)で次の情報が返ってきたとします。
12-27-04 07:44AM 2829 NativeData2.txt
開始索引、終了索引およびファイル変更時間の日付/時間の書式を、カンマ区切りの単一の値(0,17, MM-dd-yy hh:mmaなど)として、「旧ファイルの日付書式/時刻書式」フィールドまたは「最新ファイルの日付書式/時刻書式」フィールドに指定します。
ここで
0はファイル変更時間の開始索引です。
17はファイル変更時間の終了索引です。
MM-dd-yy hh:mmaは、ls -lコマンドで取得されたファイル変更時間の日付/時間のフォーマットです。 この例では、「最新ファイルの日付書式/時刻書式」フィールドに値が入力されています。 このフィールドはネーミング規則に準拠しており、書式が最新のファイルから取得されたことを意味します。一方、「旧ファイルの日付書式/時刻書式」フィールドでは最も古いファイルから書式が取得されます。
結果のJCAファイルには、次のパラメータと値が含まれます。
<property name=" FileModificationTime " value=" DirListing"/> <property name=" ModificationTimeFormat" value="0,17, MM-dd-yy hh:mma "/>
タイムゾーンの問題を処理するには、タイムスタンプの違いを理解している必要があります。FTPサーバーのタイムゾーンは、Windowsの「日付と時刻のプロパティ」(たとえば、Windowsのタスク・バーに表示されている時刻をダブルクリック)を使用して決定されます。Oracle FTPアダプタを実行しているシステムとFTPサーバーの時差をミリ秒に換算し、その値をcomposite.xmlファイルのバインディング・プロパティとして追加します。
<binding.jca config="FlatStructureIn_file.jca"> <property name="timestampOffset" source="" type="xs:string" many="false" override="may">238488888</property--> </binding.jca>
ファイル名サブストリング
このオプションを使用すると、ファイル名から変更時間を取得できます。たとえば、ファイル名がfixedLength_20050324.txtの場合、次の値を指定できます。
「サブストリング開始索引」フィールドの開始索引(12など)
「終了索引」フィールドの終了索引(20など)
ファイル名でファイル変更時間を表すためにJavaのSimpleDateFormatに準拠している「日付書式/時間書式」フィールドの日付と時間の書式(yyyyMMddなど)
結果のJCAファイルには、次のパラメータと値が含まれます。
<property name=" FileModificationTime " value=" Filename"/> <property name=" FileNameSubstringBegin " value="12 "/> <property name=" FileNameSubstringEnd " value="20"/> <property name=" ModificationTimeFormat " value=" yyyyMMdd "/>
「アダプタ構成ウィザード」を完了すると、Oracle JDeveloperの「アプリケーション」セクションに構成ファイルが作成されます。
エラー処理の詳細は、「エラー処理」を参照してください。
アウトバウンド方向では、Oracle FTPアダプタはOracleファイル・アダプタのWrite File操作と同様に機能します。BPELプロセスまたはメディエータ・サービスからメッセージを受信し、ファイル内のメッセージをファイルシステム(この場合はリモート)に書き込みます。 メッセージをリモート・システムに書き込む必要があるため、図4-33に示すように、アダプタ構成ウィザードではアダプタ・インスタンスのJNDI名でFTPサーバーに接続するように求められます。
ログイン後、Put File(書込み)操作と配信するファイル・タイプを選択します。 図4-36にこの選択内容を示します。
これ以降のPut File操作のアダプタ構成ウィザードのページは、Oracleファイル・アダプタのWrite File操作のページと同じです。 表4-9に、表示されるページとその機能の説明が記載されている項を示します。
「アダプタ構成ウィザード」を完了すると、Oracle JDeveloperの「アプリケーション」セクションに構成ファイルが作成されます。
アウトバウンド方向では、Oracle FTPアダプタはOracleファイル・アダプタの同期Read File操作と同様に機能し、ファイルシステムのファイルをポーリングして取得し、ファイルの現在のコンテンツを読み取ります。主な違いは、Oracle FTPアダプタがリモートでのファイル交換に使用されることです。このため、アダプタ構成ウィザードでは後で使用するFTPサーバーへの接続情報が求められます。 ファイルを同期的に読み取るには、図4-37に示すように「同期Get File」操作を選択します。
Oracle FTPアダプタのファイル・リスティングの概要は、「Oracleファイル・アダプタのファイル・リスティングの説明」に記載されているOracleファイル・アダプタのファイル・リスティングの概要と似ています。Oracle FTPアダプタはターゲット・ディレクトリのファイルをポーリングし、ファイルのリストを指定されたFTPの場所に表示します。ファイルのコンテンツは読み取られませんOracle FTPアダプタのこの機能では、invokeアクティビティを使用してターゲット・ディレクトリからファイルのリストを取得します。このファイルのリストはXML文書として返され、ファイル名、ディレクトリ名、ファイル・サイズ、最終変更時間などの情報が記載されています。
|
注意: 標準Java APIには作成時間を取得するためのメカニズムがないため、FTPの場合、ファイル作成時間プロパティcreationTimeはサポートされていません。 creationTimeプロパティの値は常に0として表示されます。
|
BPELプロセスまたはメディエータ・サービスでOracle FTPアダプタを使用するように構成するには、アダプタ構成ウィザードを使用します。 これにより、アウトバウンドのWSDLとJCAのファイルのペアが作成されます。
ファイルのリストを表示するには、アダプタ構成ウィザードの「操作タイプ」ページで「List Files」操作を選択します。 アダプタ構成ウィザードの「ファイル・ディレクトリ」ページでは、リスト表示操作のファイル名の読取りに使用するディレクトリの情報を指定する必要があります。ディレクトリ内のファイルを再帰的にリスト表示することもできます。 アダプタ構成ウィザードの「ファイルのフィルタ処理」ページでは、取得または無視するファイルの詳細を指定できます。
Oracle FTPアダプタはリスナーとして機能し、ローカルまたはリモートのファイルシステムの指定されたディレクトリをポーリングして、指定されたネーミング基準に一致するファイルを検索します。
次の各項では、Oracleファイル/FTPアダプタの各種構成タスクについて説明します。
次の各項では、アクティブ/アクティブ・トポロジに対する高可用性のためにOracleファイル/FTPアダプタを構成する際の要件と手順について説明します。
高可用性を実現するようにOracleファイル/FTPアダプタを構成するには、次の前提条件が満たされていることを確認する必要があります。
クラスタリングされた複数のプロセスで、同じ物理ディレクトリが使用されている必要があります。
connection-factoryでコントロール・ディレクトリと同じ共有ディレクトリが指定され、その名前が一致している必要があります。 たとえば、一方のconnection-factoryのデプロイメント・ディスクリプタでcontrolDirの値として/shared/control_dirが指定されている場合は、もう一方のデプロイメント・ディスクリプタでも同じ値が指定されている必要があります。
アダプタを正常に機能させるために、リモート・フォルトに対するフォルト・ポリシーとフォルト・バインディングが作成されている必要があります。 フォルト・ポリシーとフォルト・バインディングの詳細は、「エラー処理」を参照してください。
インバウンドJCAファイル内でMaxRaiseSizeプロパティが設定されている必要があります。 MaxRaiseSizeプロパティの詳細は、表A-1「Oracleファイル/FTPアダプタのプロパティ」を参照してください。
|
注意: 大きなペイロードについては、次の設定を追加してSOADataSourceのトランザクション・タイムアウトを増やす必要があります。
<xa-set-transaction-timeout>true</xa-set-transaction-timeout> <xa-transaction-timeout>1000</xa-transaction-timeout> |
|
注意: Windowsプラットフォームの場合は、入力ディレクトリと出力ディレクトリが正規化されていることを確認する必要があります。 たとえば、c:\bpel\inputのかわりにC:\bpel\inputを使用する必要があります。 c:のかわりに大文字のドライブ名C:を使用することに注意してください。 |
Oracleファイル/FTPアダプタでは、1つのノードのみが分散トポロジで特定のファイルを処理する必要があります。 データベース表をコーディネータとして使用すると、インバウンド操作でのOracleファイル/FTPアダプタの可用性が向上します。
コーディネータとしてのデータベース表の使用
データベース表をコーディネータとして使用して、インバウンドのOracleファイル/FTPアダプタサービスの可用性を高めるには、次の手順を使用します。
|
注意: データベースをコーディネータとして使用する場合は、グローバル・トランザクション・タイムアウトを増やす必要があります。 |
データベース表の作成
データベース・スキーマはsoainfraの一部として事前作成されているため、この手順を実行する必要はありません。
Oracleファイル・アダプタのデプロイメント・ディスクリプタの変更
Oracle WebLogic Serverコンソールで、eis/HAFileAdapterに対応するconnection-instanceのOracleファイル・アダプタのデプロイメント・ディスクリプタを変更します。
Oracle WebLogic Serverコンソールにログインします。 コンソールにアクセスするには、http://servername:portnumber/consoleにナビゲートします。
「ドメイン構造」の左ペインで「デプロイメント」をクリックします。
右ペインの「デプロイメントの概要」の下にあるFileAdapterをクリックします。
「構成」タブをクリックします。
「アウトバウンド接続プール」タブをクリックし、javax.resource.cci.ConnectionFactoryを開いて図4-38に示すように構成済のコネクション・ファクトリを表示します。
図4-38 Oracle WebLogic Serverコンソール: 「FileAdapterの設定」ページ

「eis/HAFileAdapter」をクリックします。高可用性に対応するコネクション・ファクトリのアウトバウンド接続プロパティが表示されます。
図4-39に示すようにコネクション・ファクトリのプロパティを更新します。
図4-39 Oracle WebLogic Serverコンソール - 「javax.resource.cci.ConnectionFactoryの設定」ページ

Oracleファイル/FTPアダプタに関するコネクション・ファクトリ内の新規パラメータは、次のとおりです。
controlDir: 制御ファイルを格納するディレクトリ構造に設定します。 1つのクラスタ内で複数のWebLogic Serverインスタンスを実行する場合は、共有の場所に設定する必要があります。
inboundDataSource: 値をjdbc/SOADataSourceに設定します。これは、高可用性に対応するスキーマが事前作成されるデータソースです。事前作成されたスキーマ・ファイルは、$BEA_HOME/AS11gR1SOA/rcu/integration/soainfra/sql/adapter/createschema_adapter_oracle.sqlで参照できます。 他の場所にスキーマを作成する場合は、このスクリプトを使用してください。別のスキーマを選択した場合は、それに応じてinboundDataSourceプロパティを設定する必要があります。
次の例に示すように、コネクション・ファクトリを使用するためにBPELプロセスまたはメディエータのシナリオを構成します。
<adapter-config name="FlatStructureIn" adapter="File Adapter" xmlns="http://platform.integration.oracle/blocks/adapter/fw/metadata"> <connection-factory location="eis/HAFileAdapter" UIincludeWildcard="*.txt" adapterRef=""/> <endpoint-activation portType="Read_ptt" operation="Read"> <activation-spec className="oracle.tip.adapter.file.inbound.FileActivationSpec"../> <property../> <property../> </activation-spec> </endpoint-activation> </adapter-config>
|
注意: コネクション・ファクトリでは、ロケーション属性がeis/HAFileAdapterに設定されます。 |
Oracleファイル/FTPアダプタでは、複数の参照が同じディレクトリに書き込まれた場合に相互にオーバーライドされないようにする必要があります。次のロック機能を使用すると、アウトバウンド操作でのOracleファイル/FTPアダプタの可用性が向上します。
データベースmutex
ユーザー定義mutex
データベースMutexの使用
データベース表をコーディネータとして使用して、アウトバウンドのOracleファイル/FTPアダプタサービスの可用性を高めるには、次の手順を使用します。
|
注意: データベースをコーディネータとして使用する場合は、グローバル・トランザクション・タイムアウトを増やす必要があります。 |
データベース表の作成
データベース・スキーマはsoainfraの一部として事前作成されているため、この手順を実行する必要はありません。
Oracleファイル・アダプタのデプロイメント・ディスクリプタの変更
Oracle WebLogic Serverコンソールで、eis/HAFileAdapterに対応するconnection-instanceのOracleファイル・アダプタのデプロイメント・ディスクリプタを変更します。
Oracle WebLogic Serverコンソールにログインします。 コンソールにアクセスするには、http://servername:portnumber/consoleにナビゲートします。
「ドメイン構造」の左ペインで「デプロイメント」をクリックします。
右ペインの「デプロイメントの概要」の下にあるFileAdapterをクリックします。
「構成」タブをクリックします。
「アウトバウンド接続プール」タブをクリックし、javax.resource.cci.ConnectionFactoryを開いて図4-38に示すように構成済のコネクション・ファクトリを表示します。
「eis/HAFileAdapter」をクリックします。 高可用性に対応するコネクション・ファクトリの「アウトバウンド接続のプロパティ」ページが表示されます。
図4-40に示すようにコネクション・ファクトリのプロパティを更新します。
図4-40 Oracle WebLogic Serverコンソール - 「javax.resource.cci.ConnectionFactoryの設定」ページ

Oracleファイル/FTPアダプタに関するコネクション・ファクトリ内の新規パラメータは、次のとおりです。
controlDir: 制御ファイルを格納するディレクトリ構造に設定します。 1つのクラスタ内で複数のWebLogic Serverインスタンスを実行する場合は、共有の場所に設定する必要があります。
inboundDataSource: 値をjdbc/SOADataSourceに設定します。 これは、高可用性に対応するスキーマが事前作成されるデータソースです。 事前作成されたスキーマは、$BEA_HOME/AS11gR1SOA/rcu/integration/soainfra/sql/adapter/createschema_adapter_oracle.sqlで参照できます。 他の場所にスキーマを作成する場合は、このスクリプトを使用してください。別のスキーマを選択した場合は、それに応じてinboundDataSourceプロパティを設定する必要があります。
outboundDataSource: 値をjdbc/SOADataSourceに設定します。 これは、高可用性に対応するスキーマが事前作成されるデータソースです。 事前作成されたスキーマは、$BEA_HOME/AS11gR1SOA/rcu/integration/soainfra/sql/adapter/createschema_adapter_oracle.sqlで参照できます。他の場所にスキーマを作成する場合は、このスクリプトを使用してください。その場合は、outboundDataSourceプロパティを設定する必要があります。
outboundLockTypeForWrite: Oracle Databaseを使用する場合は値をoracleに設定します。デフォルトでは、Oracleファイル/FTPアダプタは、メモリー内mutexを使用してアウトバウンドの書込み操作をロックします。 書込み操作の同期化のために、次の値のいずれかを選択する必要があります。
memory: Oracleファイル/FTPアダプタは、メモリー内mutexを使用してファイルシステムへのアクセスを同期化します。
oracle: アダプタはOracle Databaseの順序を使用します。
db: アダプタは、事前作成されたデータベース表(FILEADAPTER_MUTEX)をロック・メカニズムとして使用します。このオプションは、Oracle Databaseスキーマ以外のスキーマを使用している場合にのみ使用します。
user-defined: アダプタはユーザー定義mutexを使用します。 ユーザー定義mutexを構成するには、mutexインタフェース"oracle.tip.adapter.file.Mutex"を実装し、名前が"oracle.tip.adapter.file.mutex"で、アウトバウンド参照のmutexの完全修飾クラス名の値を指定した新規バインディング・プロパティを構成する必要があります。
次の例に示すように、コネクション・ファクトリを使用するためにBPELプロセスまたはメディエータのシナリオを構成します。
<adapter-config name="FlatStructureOut" adapter="File Adapter" xmlns="http://platform.integration.oracle/blocks/adapter/fw/metadata"> <connection-factory location="eis/HAFileAdapter" adapterRef=""/> <endpoint-interaction portType="Write_ptt" operation="Write"> <interaction-spec className="oracle.tip.adapter.file.outbound.FileInteractionSpec"> <property../> <property../> </interaction-spec> </endpoint-interaction> </adapter-config>
|
注意: コネクション・ファクトリでは、ロケーション属性がeis/HAFileAdapterに設定されます。 |
Oracle FTPアダプタでは、SolarisおよびLinuxでセキュアFTP機能を使用できます。この項では、セキュアFTP機能の概要と、この機能のインストールおよび構成方法を説明します。
この項には、次の項目が含まれます。
|
注意: Oracle FTPアダプタは、SolarisおよびLinuxでセキュアFTP機能をサポートしています。 |
機密データがリモート・サーバーへ転送される環境(クレジット・カード情報のHTTPサーバーへの送信など)では、セキュリティの問題は非常に重要です。このような場合、セキュリティには主に次の2つの要件があります。
データ交換をしているリモート・サーバーの信頼性
データの傍受を試みる第三者からの保護
Secure Socket Layer(SSL)の証明書と暗号化は、この2つのセキュリティ要件を満たすことに重点が置かれています。 FTPでSSLが使用される場合、そのセキュリティ・メカニズムはFTPS(またはFTP over SSL)と呼ばれます。
SSL環境でクライアントの信頼を得るために、サーバーは認識済の認証局から証明書(X.509証明書など)を取得します。 「vsftpdのインストールおよび構成」でFTPサーバーのvsftpdを設定する際には、OpenSSLを使用してサーバーの証明書を作成します。 どのクライアントも、初めは少数のパーティしか信頼しません。 サーバーが信頼されているパーティの1つである場合、またはサーバーの証明書がそれらのパーティのいずれかで発行されたものである場合、間接的であるにしても信頼を得たことになります。たとえば、サーバーの証明書が、認証局Bから発行された証明書を持つ認証局Aから発行されたもので、クライアントがBを信頼していればそれで問題ありません。 図4-41に示す設定では、サーバーの証明書は信頼できる証明書として、直接クライアントの証明書ストア(またはOracleウォレット)にインポートされています。
送信前に暗号化し、受信後に復号することで、転送するデータは盗用されなくなります。データが大量な場合、(データの暗号化と復号に同じ鍵を使用する)対称型暗号化は公開鍵と秘密鍵を使用する方法よりもはるかに高速です。対称型暗号化はFTPSで使用される方法です。ただし、クライアントとサーバーがデータの暗号化や復号に同じ鍵を使用するには、共通の鍵について合意する必要があります。通常、クライアントが次のタスクを実行することで合意が成立します。
セッション鍵の生成(データの暗号化と復号に使用)
サーバーの証明書の一部であるサーバーの公開鍵を使用したセッション鍵の暗号化
サーバーへの鍵の送信
サーバーは秘密鍵を使用してこのセッション鍵を複合化し、クライアントに送信する前にそのセッション鍵を使用してファイル・データを暗号化します。
これ以降では、セキュアFTPのインストールおよび構成方法を説明します。
OpenSSLは、SSLプロトコルのオープン・ソースの実装です。OpenSSLは基本的な暗号機能を実装し、ユーティリティ関数を提供します。FTPサーバーとして使用するSolarisまたはLinuxのホストにOpenSSLをインストールして構成します。
次のURLに移動します。
http://www.openssl.org/source
使用可能なファイルのリストでopenssl-0.9.7g.tar.gzを検索します。次に例を示します。
3132217 Apr 11 17:21:51 2005 openssl-0.9.7g.tar.gz (MD5) (PGP sign)
次のファイルをダウンロードします。
openssl-0.9.7g.tar.gz
openssl-0.9.7g.tar.gz.md5(MD5リンクの先)
openssl-0.9.7g.tar.gz.asc(PGP signリンクの先)
gunzipを使用して次のファイルを解凍します。
gunzip openssl-0.9.7g.tar.gz
次のtarファイルを解凍します。
tar xvf openssl-0.9.7g.tar
次の場所にディレクトリを変更します。
cd openssl-0.9.7g
次のコマンドを実行します。
./config --prefix=/usr --openssldir=/usr/local/openssl
Bourneシェルに変更します(使用していない場合)。
sh
PATH変数を構成およびエクスポートします。
PATH=${PATH}:/usr/ccs/bin; export PATH
次のコマンドを実行します。
make
Bourneシェルを終了します。
exit
次のコマンドを実行します。
make test
スーパーユーザーとしてログインします。
msu
必要な場合にはパスワードを入力します。
次のコマンドを実行します。
make install
vsftpdサーバーは、UNIXシステム用のセキュアで高速なFTPサーバーです。FTPサーバーとして使用するSolarisまたはLinuxのホストにvsftpdをインストールして構成します。
次の場所に移動します。
ftp://vsftpd.beasts.org/users/cevans/
vsftpd-2.0.5をダウンロードします(tarファイルおよび署名ファイル(.ascファイル)が必要です)。次に例を示します。
[BINARY] vsftpd-2.0.5.tar.gz. . . . . . . . . . . [Mar 19 21:26] 149K [FILE] vsftpd-2.0.5.tar.gz.asc. . . . . . . . . [Mar 19 21:26] 189B
gunzipを使用して次のファイルを解凍します。
gunzip vsftpd-2.0.5.tar.gz
tarファイルを解凍します。
tar xvf vsftpd-2.0.5.tar
次の場所にディレクトリを変更します。
cd vsftpd-2.0.5
builddefs.hファイルを次のように変更します。
#undef VSF_BUILD_SSL
変更後
#define VSF_BUILD_SSL
スーパーユーザーとしてログインします。
msu
必要な場合にはパスワードを入力します。
/etcディレクトリに、vsftpd.confという名前のファイルを次の設定で作成します。
# Standalone mode listen=YES max_clients=200 max_per_ip=4 # Access rights anonymous_enable=YES #chroot_local_user=YES #userlist_enable=YES ftp_username=ftp local_enable=YES write_enable=YES anon_upload_enable=YES anon_mkdir_write_enable=YES anon_other_write_enable=YES chown_uploads=YES chown_username=ftp # Security anon_world_readable_only=NO allow_anon_ssl=YES ssl_enable=YES connect_from_port_20=YES hide_ids=YES pasv_min_port=50000 pasv_max_port=60000 # Features ftpd_banner="Welcome to the FTP Service" xferlog_enable=YES ls_recurse_enable=NO ascii_download_enable=NO async_abor_enable=YES # Performance one_process_model=NO idle_session_timeout=120 data_connection_timeout=300 accept_timeout=60 connect_timeout=60 anon_max_rate=50000
|
注意: vsftpd.confファイルのコピーが、vsftpd-2.0.5ディレクトリ構造のいくつかの場所に表示されます。それらのファイルの1つを使用して/etcディレクトリにvsftpd.confファイルを作成する場合は、手順9で説明されているパラメータと設定のみが含まれていることを確認してください。 |
次のコマンドを実行します。
mkdir /var/ftp useradd -d /var/ftp ftp chown root /var/ftp chmod og-w /var/ftp mkdir /usr/share/empty mkdir /usr/share/ssl mkdir /usr/share/ssl/certs
次のコマンドを実行します。
openssl req -x509 -nodes -newkey rsa:1024 -keyout /usr/share/ssl/certs/vsftpd.pem -out /usr/share/ssl/certs/vsftpd.pem
vsftpd-2.0.5ディレクトリからvsftpdデーモンを実行します。
./vsftpd
Oracle Wallet Managerは、Oracleウォレット内のセキュリティ証明書を管理および編集するためのアプリケーションです。ウォレットはパスワードで保護されたコンテナで、秘密鍵、証明書、信頼できる証明書など、SSLで強力な認証に使用される認証や署名された資格証明が格納されます。
Oracle Wallet Managerで新しいウォレットを作成します。
「vsftpdのインストールおよび構成」の手順11で、vsftpd.pemをこのウォレットの信頼できる証明書としてインポートします。
このウォレットをPKCS # 12(.p12)形式で保存します。
Oracle Wallet Managerの使用方法の詳細は、Oracle Fusion Middlewareの管理者ガイドを参照してください。
次のタスクを実行してOracle FTPアダプタを設定します。
SolarisまたはLinuxのホストで次のコマンドを実行します。
mkdir /var/ftp/inDir mkdir /var/ftp/outDir chmod 777 /var/ftp/inDir /var/ftp/outDir
Oracle WebLogic Serverコンソールを使用して、Oracle FTPアダプタのデプロイメント・ディスクリプタでFTP接続パラメータを指定します。
| パラメータ | 説明 |
|---|---|
useFtps |
Trueに設定します。この設定は、FTP over SSLを使用する場合に必要です。デフォルト値はFalseです。 |
walletLocation |
「Oracleウォレットの作成」で作成したウォレットの場所。 |
walletPassword |
ウォレットのパスワード。 |
channelMask |
チャネルのタイプ。制御チャネルまたはデータ・チャネル。可能な値はboth、control、dataまたはnoneです。デフォルト値はbothです。 |
securePort |
FTP over SSLのポート。デフォルトは990です。 |
keyStoreProviderName |
キーストア・プロバイダのクラス。デフォルトはoracle.security.pki.OraclePKIProviderです。 |
keystoreType |
キーストア・タイプ。デフォルトはPKCS12です。 |
keystoreAlgorithm |
キーストア・アルゴリズム。デフォルトはOracleX509です。 |
enableCipherSuits |
カンマ区切りの暗号スイートのリスト。 デフォルトは空白で、暗号スイートのデフォルト・リストが使用されます。ほとんどの場合、デフォルトを変更する必要はありません。 |
pkiProvider |
PKIプロバイダの名前。デフォルトはOraclePKIです。 |
jsseProvider |
JSSEプロバイダの名前。デフォルトはOracleJSSEです。 |
これでセキュアFTPのインストールおよび構成が完了し、Oracle FTPアダプタでこの機能を使用する準備ができました。
SSHファイル転送プロトコル(SFTP)は、ネットワークを介したセキュアなファイル転送を可能にするネットワーク・プロトコルです。Oracle FTPアダプタでは、WindowsおよびLinuxでSFTP機能を使用できます。 この項では、SFTP機能の概要と、この機能のインストールおよび構成方法を説明します。
この項には、次の項目が含まれます。
FTPは、クライアントが基礎となるSSHトランスポートを介してファイルを安全に転送できるようにするネットワーク・プロトコルです。SFTPはFTP over SSHともファイル転送プロトコル(FTP)とも異なります。 図4-42に、SSHクライアントとSSHサーバーの間の通信プロセスを示します。SFTPはWindowsとLinuxでサポートされています。
SFTPの機能は、次のとおりです。
SSHプロトコルでは、暗号化に公開鍵暗号を使用します。 ここでは、データがどのように暗号化されるかについて説明します。
SSHサブシステムにより、Data Encryption Standard(DES)やBlowfishなどの対称鍵暗号を使用してセッション鍵が生成されます。現在、SSHプロトコルではDiffie-Hellman鍵交換アルゴリズムを使用してセッションの対称鍵が導出されています。
セッション鍵を使用してデータが暗号化されます。
受信者の公開鍵を使用してセッション鍵が暗号化されます。 受信者はすでに秘密鍵を持っているため、Rivest-Shamir-Adleman(RSA)やDigital Signature Algorithm(DSA)など、必要なPKIアルゴリズムを使用してメッセージを復号化できます。
本来、SSHプロトコルでは、パスワードまたはセッション鍵をネットワークでの転送時に暗号化することでパスワード認証をサポートしています。 また、SSHプロトコルでは「既知のホスト」というメカニズムを使用して、IPスプーフィングなどの脅威を防止します。 クライアントとサーバーの両方でこのメカニズムが使用されている場合、あらゆる種類の通信を行う前に相互にアイデンティティを証明する必要があります。
SSHプロトコルは、Message Digest Algorithm 5(MD5)やSecure Hash Algorithm(SHA-1)など、広範囲に信頼されているバルク・ハッシュ・アルゴリズムを使用することで、挿入攻撃を防止します。 「暗号化」で説明したアルゴリズムを使用してデータ整合性チェックサムを実装することで、送信中のデータが故意に改ざんされるのを防止できます。
SSHプロトコルは、オープン・ソースのプラットフォーム間データ圧縮アルゴリズムであるzlibをサポートしています。 SSHでは、ネットワーク帯域幅を低減するためにzlibを使用して通信中のデータが圧縮されます。
OpenSSH for Windowsは、WindowsでのSSHプロトコルの無償実装です。Windows XPでOpenSSHをインストールおよび構成するには、次の手順を実行します。
Administrator権限を持つユーザーとしてログインします。
次のサイトからsetup.exeをダウンロードします。
http://www.cygwin.com
setup.exeを実行します。「Cygwin Net Release Setup」ウィンドウが表示されます。
「Next」をクリックします。「Choose Installation type」ウィンドウが表示されます。
ダウンロード・ソースとして「Install from Internet」を選択し、「Next」をクリックします。「Choose Installation Directory」ウィンドウが表示されます。
「root directory」はC:\cygwinのままにしておきます。「Install For」および「Default Text File Type」フィールドも、デフォルト・オプションのままにしておきます。
「Next」をクリックします。「Select Local Package Directory」ウィンドウが表示されます。
「Browse」をクリックし、ローカル・パッケージ・ディレクトリとして「C:\cygwin」を選択します。
「Next」をクリックします。「Select Connection Type」ウィンドウが表示されます。
インターネット接続の設定を選択して「Next」をクリックします。「Choose Download Site(s)」ウィンドウが表示されます。
「Available Download Sites」リストからサイトを選択して「Next」をクリックします。「Select Packages」ウィンドウが表示されます。
「View」をクリックして、インストール可能な全パッケージのリストを表示します。
デフォルト値でない場合は「openssh」を選択します。
opensshの「Binaries」ボックスを選択します。
「Next」をクリックしてインストールを開始します。
Windows XPデスクトップで、「マイ コンピュータ」を右クリックして「プロパティ」を選択します。
「詳細設定」タブをクリックし、「環境変数」をクリックします。
「新規」をクリックし、「変数名」フィールドにCYGWIN、「変数値」フィールドにntsecと入力します。
システム・パスにC:\cygwin\binを追加します。
「cygwin」ウィンドウを開きます。
ssh-host-configと入力します。
次のプロンプトが表示されます。
Shall privilege separation be used?(yes/no)
yesと入力します。
Shall this script create a local user 'sshd' on this machine?
yesと入力します。
Do you want to install sshd as service?
(Say "no" if it's already installed as service) (yes/no)
yesと入力します。
Which value should the environment variable CYGWIN have when sshd starts?It's recommended to set at least "ntsec" to be able to change user context without password.Default is "binmode ntsec tty".
ntsecと入力します。
net start sshdと入力してsshdサービスを開始します。
「cygwin」ウィンドウで次のコマンドを実行して、Windowsのローカル・ユーザー・アカウントをcygwinにレプリケートします。
mkpasswd --local > /etc/passwd mkgroup --local > /etc/group
設定をテストするために、「cygwin」ウィンドウにssh localhostと入力します。
SFTP機能を使用するには、Oracle FTPアダプタのデプロイメント・ディスクリプタを変更する必要があります。
表4-10に、デプロイメント・ディスクリプタで値を指定する必要があるプロパティを示します。これらのプロパティの値は、認証のタイプとOpenSSHの場所に応じて異なります。
表4-10 SFTPのプロパティ
| プロパティ | 説明 |
|---|---|
|
|
必須: Yes デフォルト値: |
|
|
パスワードベース認証の場合は パスワードベース認証の場合は、 公開鍵認証の場合は、 必須: Yes |
|
|
これはオプション・パラメータであり、ユーザーはメッセージ暗号化に使用するセッション鍵を交換する際にデフォルトの鍵交換プロトコルを選択できます。 必須: No デフォルト値: |
|
|
このパラメータにより、通信中のデータを圧縮するかどうかを選択できます。 必須: No |
|
|
このパラメータにより、データ整合性チェックに使用するバルク・ハッシュ・アルゴリズムを選択できます。 必須: No デフォルト値: |
|
|
このパラメータにより、通信に使用する非対称型暗号を構成できます。 必須: No デフォルト値: |
|
|
秘密鍵ファイルへのパスを指定します。 必須: No |
|
|
次のリストから暗号を1つ指定します。
必須: No デフォルト値: blowfish-cbc |
|
|
SSHサーバーがファイアウォールの内側にある場合は HTTPを選択した場合は、次のパラメータの値を指定する必要があります。
必須: Yes |
Oracle FTPアダプタでパスワード認証を使用するように設定するには、表4-10に示したプロパティの値をOracle FTPアダプタのデプロイメント・ディスクリプタで指定する必要があります。authenticationTypeプロパティがpasswordに設定されていることを確認してください。
表4-11のプロパティと値を指定します。
表4-11 サンプルのSFTPのプロパティとその値
| プロパティ | 値 |
|---|---|
|
|
|
|
|
|
|
|
|
|
|
|
|
|
|
|
|
|
|
|
- |
|
|
|
|
|
|
公開鍵認証の場合は、最初にOpenSSHを構成してからOracle FTPアダプタを設定する必要があります。 Oracle FTPアダプタの設定は、OpenSSHがファイアウォールの内側で実行されるかどうかに応じて異なります。 OpenSSHがファイアウォールの内側で実行される場合は、次の項を参照してください。
OpenSSHがファイアウォールの外側で実行される場合は、次の項を参照してください。
次の手順を実行します。
C:\cygwin\etcディレクトリに移動します。 必要な場合は、公開鍵認証を強制するようにsshd_configファイルを構成します。 詳細は、opensshのヘルプまたはマニュアルを参照してください。
C:\cygwin\binディレクトリに移動します。
次のコマンドを実行して鍵のペアを生成します。
ssh-keygen -t rsa
鍵の保存先ファイルを求めるプロンプトに対して/etc/id_rsaと入力します。
パスフレーズを入力します。
パスフレーズを再入力します。
/etcディレクトリに移動し、公開鍵ファイル(id_rsa.pub)と秘密鍵ファイル(id_rsa)の両方が生成されたことを確認します。
次のコマンドを実行して公開鍵ファイルのコピーを作成します。
cp id_rsa.pub authorized_keys
秘密鍵ファイルのコピーを安全な場所(C:\my-secured-folder\など)に作成します。Oracle FTPアダプタ構成では、この秘密鍵ファイルが参照されます。
次のコマンドを実行してOpenSSHサーバーを再起動します。
net stop sshd net start sshd
Oracle FTPアダプタで公開鍵認証を使用するように設定するには、表4-10に示したパラメータの値をデプロイメント・ディスクリプタで指定する必要があります。authenticationTypeパラメータがpublickeyに、transportProviderパラメータがsocketに設定されていることを確認します。privateKeyFileパラメータには、秘密鍵ファイルの場所が含まれている必要があります。
表4-12に、公開鍵認証プロパティとその値のサンプル・リストを示します。
表4-12 サンプルのSFTPのプロパティとその値
| プロパティ | 値 |
|---|---|
|
|
|
|
|
|
|
|
|
|
|
|
|
|
|
|
|
|
|
|
C:\my-secured-folder\id_rsa |
|
|
blowfish-cbc |
|
|
|
OpenSSHがファイアウォールの外側で実行されている場合に、Oracle FTPアダプタを公開鍵認証用に設定するには、次の手順を実行します。
表4-10に示したプロパティの値をOracle FTPアダプタのデプロイメント・ディスクリプタで指定する必要があります。authenticationTypeプロパティがpublickeyに、transportProviderプロパティがHTTPに設定されていることを確認します。privateKeyFileプロパティでは、秘密鍵ファイルの場所が指定されています。
Oracle FTPアダプタのデプロイメント・ディスクリプタで、次のプロキシ関連プロパティも指定します。
proxyHost: プロキシ・ホスト名
proxyPort: プロキシのポート番号
proxyUsername: プロキシのユーザー名
proxyPassword: プロキシのパスワード
useProxy: プロキシを使用する場合はtrue
表4-13に、公開鍵認証プロパティおよびプロキシ・プロパティのサンプル・リストを示します。
表4-13 サンプルのSFTPのプロパティとその値
| プロパティ | 値 |
|---|---|
|
|
|
|
|
|
|
|
|
|
|
|
|
|
|
|
|
|
|
|
|
|
|
|
|
|
|
|
|
|
|
|
|
|
|
C:\my-secured-folder\id_rsa |
|
|
blowfish-cbc |
|
|
|
Oracle FTPアダプタがサポートしているプロキシはHTTPプロキシのみです。 HTTPプロキシ・サポートは、プレーンFTPモードおよびSFTPモードという2つのモードで使用できます。この項では、プレーンFTPモードとSFTPモードで実行するようにOracle FTPアダプタを構成する方法について説明します。 この項には、次の項目が含まれます。
Oracle FTPアダプタをプレーンFTPモードで実行する場合は、Oracle FTPアダプタのデプロイメント・ディスクリプタで特定のパラメータの値を指定する必要があります。 表4-14に変更が必要なプロパティを示します。
表4-14 プレーンFTPモードのプロパティ
| プロパティ | 説明 |
|---|---|
|
|
リモートFTPサーバー名。 |
|
|
FTP制御ポート番号。 |
|
|
FTPユーザー名。 |
|
|
FTPパスワード。 |
|
|
プロキシ・ホスト名。 |
|
|
プロキシ・ポート番号。 |
|
|
プロキシ・ユーザー名。 |
|
|
プロキシ・パスワード。 |
|
|
プロキシ・タイプ。サポートされるのはHTTPプロキシ・タイプのみです。 |
|
|
プロキシ定義ファイルの絶対パス。 このパラメータはオプションです。 詳細は、「プロキシ定義ファイル」を参照してください。 |
|
|
プロキシを使用する場合は |
表4-15に、Oracle FTPアダプタのデプロイメント・ディスクリプタのプロパティとその値のサンプル・リストを示します。
表4-15 サンプルのプレーンFTPモードのプロパティとその値
| プロパティ | 値 |
|---|---|
|
|
|
|
|
|
|
|
|
|
|
|
|
|
|
|
|
|
|
|
|
|
|
|
|
|
|
|
|
|
|
|
|
すべてのプロキシ固有情報をプロキシ定義ファイルで指定し、このファイルを使用するようにOracle FTPアダプタのデプロイメント・ディスクリプタのproxyDefinitionFileプロパティでアダプタを構成できます。プロキシ定義ファイルはXMLフォーマットで記述され、XMLスキーマに基づきます。 例4-1に、プロキシ定義ファイルのXMLスキーマを示します。プロキシ定義ファイルは、このXMLスキーマに基づく必要があります。
例4-1 プロキシ定義ファイルのXMLスキーマ
<?xml version = \"1.0\" encoding = \"UTF-8\"?>
<schema targetNamespace = "http://ns.oracle.com/ip/af/ftp/proxy" xmlns = "http://www.w3.org/2001/XMLSchema" xmlns:proxy="http://ns.oracle.com/ip/af/ftp/proxy">
<element name="ProxyDefinitions" type="proxy:ProxyDefinitionsType"/>
<complexType name="ProxyDefinitionsType">
<sequence>
<element name="Proxy" type="proxy:ProxyDefinition"
minOccurs="0" maxOccurs="unbounded"/>
</sequence>
</complexType>
<complexType name="ProxyDefinition">
<sequence>
<element name="Step" type="proxy:StepType"
minOccurs="1" maxOccurs="unbounded"/>
</sequence>
<attribute name="key" type="ID" use="required"/>
<attribute name="description" type="string"
use="required"/>
<attribute name="type" type="proxy:Protocol"
use="optional"/>
</complexType>
<complexType name="StepType">
<simpleContent>
<extension base="string">
<attribute name="command" type="string" use="required"/>
<attribute name="args" type="string" use="required"/>
</extension>
</simpleContent>
</complexType>
<simpleType name="Protocol">
<restriction base="string">
<enumeration value="ftp" />
<enumeration value="http" />
</restriction>
</simpleType>
</schema>
例4-1に示したXMLスキーマに基づくサンプル・プロキシ定義ファイルは、例4-2のようになります。
例4-2 プロキシ定義ファイル
<?xml version = '1.0' standalone = 'yes'?> <proxy:ProxyDefinitions xmlns:proxy="http://ns.oracle.com/ip/af/ftp/proxy"> <Proxy key="http" description="http" type="http"> <Step command="USER" args="remote_username" /> <Step command="PASS" args="remote_password" /> </Proxy> </proxy:ProxyDefinitions>
例4-2のファイルを使用すると、Oracle FTPアダプタから次の一連のログイン・コマンドが送信されます。
USER remote_username
PASS remote_password
プロキシ定義ファイルで、Oracle FTPアダプタのデプロイメント・ディスクリプタの値を取得するように指定することもできます。その場合は次の式を使用できます。
$proxy.user: Oracle FTPアダプタのデプロイメント・ディスクリプタのproxyUsernameパラメータの値に対応します。
$proxy.pass: Oracle FTPアダプタのデプロイメント・ディスクリプタのproxyPasswordパラメータの値に対応します。
$remote.user: Oracle FTPアダプタのデプロイメント・ディスクリプタのusernameパラメータの値に対応します。
$remote.pass: Oracle FTPアダプタのデプロイメント・ディスクリプタのpasswordパラメータの値に対応します。
$remote.host: Oracle FTPアダプタのデプロイメント・ディスクリプタのhostパラメータの値に対応します。
$remote.port: Oracle FTPアダプタのデプロイメント・ディスクリプタのportパラメータの値に対応します。
例4-3に、例4-2のXMLスキーマに基づき、weblogic-ra.xmlファイルから値を取得するサンプルのプロキシ定義ファイルを示します。
例4-3 デプロイメント・ディスクリプタから値を取得するプロキシ定義ファイル
<?xml version = '1.0' standalone = 'yes'?> <proxy:ProxyDefinitions xmlns:proxy="http://ns.oracle.com/ip/af/ftp/proxy"> <Proxy key="http" description="http" type="http"> <Step command="USER" args="$remote.user" /> <Step command="PASS" args="$remote.pass" /> </Proxy> </proxy:ProxyDefinitions>
Oracle FTPアダプタをSFTPモードで実行する場合は、Oracle FTPアダプタのデプロイメント・ディスクリプタで特定のプロパティの値を指定する必要があります。 表4-16に変更が必要なプロパティを示します。
表4-16 SFTPモードのプロパティ
| プロパティ | 説明 |
|---|---|
|
|
リモートFTPサーバー名。 |
|
|
FTP制御ポート番号。 |
|
|
SFTPユーザー名。 |
|
|
SFTPパスワード。 |
|
|
プロキシ・サーバーのホスト名。 |
|
|
プロキシ・ポート番号。 |
|
|
プロキシ・ユーザー名。 |
|
|
プロキシ・パスワード。 |
|
|
SFTPモードの場合は |
|
|
「Oracle FTPアダプタでのSFTPの設定」を参照してください。 |
|
|
値 |
表4-17に、デプロイメント・ディスクリプタのプロパティのサンプル・リストを示します。
この項は、次のOracleファイル/FTPアダプタの使用例で構成されています。
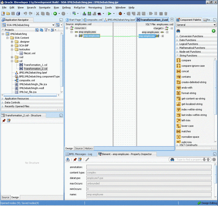
これは、大きいXML文書を小さい個別のXMLフラグメントにデバッチするOracleファイル・アダプタ機能です。
この使用例では、XMLのデバッチ・プロセスでOracleファイル・アダプタを使用し、繰返しノードとしてXMLファイルで発生する従業員のバッチを含むXMLファイルをデバッチします。これらのノードが処理され、個々の各ノードが個別の出力ファイルに書き込まれます。
この使用例には、次の項目が含まれます。
デバッチ処理を実行するには、emps.xmlファイルが必要です。このファイルは、次のディレクトリからコピーできます。
http://www.oracle.com/technology/sample_code/products/adapters
SOAコンポジットを含んだJDeveloperアプリケーションを作成する必要があります。使用例のアプリケーションとプロジェクトを作成する手順は、次のとおりです。
Oracle JDeveloperの「アプリケーション・ナビゲータ」で、「新規アプリケーション」をクリックします。「汎用アプリケーションの作成 - アプリケーションの名前付け」ページが表示されます。
図4-43に示すように、「アプリケーション名」フィールドにSOA-XMLDebatchingと入力して「次へ」をクリックします。「汎用アプリケーションの作成 - プロジェクトの名前付け」ページが表示されます。
「プロジェクト名」フィールドにXMLDebatchingと入力します。
図4-44に示すように、「プロジェクト・テクノロジ」タブの「選択可能」リストで「SOA」をダブルクリックし、「選択済」リストに移動します。
「次へ」をクリックします。 「SOA設定の設定」ダイアログが表示されます。
図4-45に示すように、「コンポジット・テンプレート」ボックスで「BPELを使用するコンポジット」を選択して「終了」をクリックします。「BPELプロセスの作成 - BPELプロセス」ページが表示されます。
図4-46に示すように、「名前」フィールドにBPELXMLDebatchingと入力し、「テンプレート」ボックスから「サービスを後で定義」を選択します。
「OK」をクリックします。 図4-47に示すように、SOA-XMLDebatchingアプリケーションとXMLDebatchingプロジェクトが設計領域に表示されます。
(http://www.oracle.com/technology/sample_code/products/adapters)から、employees.xsdファイルをプロジェクトのxsdディレクトリにコピーします。
ローカル・ディレクトリからファイルを読み取るインバウンドのOracleファイル・アダプタ・サービスを作成するには、次の手順を実行します。
「コンポーネント・パレット」から「公開されたサービス」スイムレーンにOracleファイル・アダプタをドラッグ・アンド・ドロップします。アダプタ構成ウィザードの「ようこそ」ページが表示されます。
「次へ」をクリックします。「サービス名」ページが表示されます。
図4-48に示すように、「サービス名」フィールドにXMLDebatchingInと入力します。
「次へ」をクリックします。「アダプタ・インタフェース」ページが表示されます。
「操作およびスキーマから定義(後で指定)」を選択して「次へ」をクリックします。「操作」ページが表示されます。
図4-49に示すように、「Read File」を選択して「次へ」をクリックします。「ファイル・ディレクトリ」ページが表示されます。
図4-50に示すように、入力ディレクトリの物理パスを入力します。「ファイルのフィルタ処理」ページが表示されます。
図4-51に示すように、「インクルード・ファイルの名前パターン」フィールドに*.xmlと入力し、「ファイルが複数のメッセージを含む」チェック・ボックスを選択し、「バッチでメッセージをパブリッシュする数」ボックスの値として1を指定します。
「次へ」をクリックします。「ファイル・ポーリング」ページが表示されます。
「次へ」をクリックします。「メッセージ」ページが表示されます。
「URL」フィールドの端に表示される「スキーマ・ファイルを参照」をクリックします。 「タイプ・チューザ」ダイアログが表示されます。
図4-52に示すように、「プロジェクトのスキーマ・ファイル」、「employees.xsd」および「employees」を順番にクリックします。
「OK」をクリックします。 図4-53に示すように、「メッセージ」ページの「URL」フィールドにemployees.xsdファイルが移入されます。
「次へ」をクリックします。「終了」ページが表示されます。
「終了」をクリックします。 図4-54に示すように、インバウンドOracleファイル・アダプタが構成され、composite.xmlが表示されます。
ローカル・ディレクトリからFTPサーバーにファイルを書き込むアウトバウンド・ファイル・アダプタ・サービスを作成するには、次の手順を実行します。
「コンポーネント・パレット」から、「ファイル・アダプタ」を「外部参照」スイムレーンにドラッグ・アンド・ドロップします。アダプタ構成ウィザードの「ようこそ」ページが表示されます。
「次へ」をクリックします。「サービス名」ページが表示されます。
「サービス名」フィールドにXMLOutと入力します。
「次へ」をクリックします。「アダプタ・インタフェース」ページが表示されます。
「操作およびスキーマから定義(後で指定)」を選択して「次へ」をクリックします。「操作」ページが表示されます。
「Write File」を選択して「次へ」をクリックします。「ファイル構成」ページが表示されます。
図4-55に示すように、出力ディレクトリの物理パスを入力し、「ファイル・ネーミング規則(po_%SEQ%.txt)」フィールドにemp_%SEQ%.xmlと入力します。
選択されていない場合は、「メッセージ数の到達」オプションを選択します。デフォルト値は1です。
「次へ」をクリックします。「メッセージ」ページが表示されます。
「URL」フィールドの端に表示される「スキーマ・ファイルを参照」をクリックします。 「タイプ・チューザ」ダイアログが表示されます。
図4-56に示すように、「プロジェクトのスキーマ・ファイル」、「employees.xsd」および「employee」を順番にクリックします。
「OK」をクリックします。 図4-53に示すように、「メッセージ」ページの「URL」フィールドにemployees.xsdファイルが移入されます。
「次へ」をクリックします。「終了」ページが表示されます。
「終了」をクリックします。 図4-57に示すように、アウトバウンドのOracleファイル・アダプタが構成され、composite.xmlが表示されます。
作成した3つのコンポーネント(インバウンド・アダプタ・サービス、BPELプロセス、アウトバウンド・アダプタ参照)をアセンブルまたは接続する必要があります。 コンポーネントを接続する手順は、次のとおりです。
「公開されたサービス」領域にあるXMLDebatchingIn内の小さい三角形を、「コンポーネント」領域のBPELプロセス内に緑の三角形として表示されるドロップ・ゾーンにドラッグします。
「コンポーネント」領域にあるBPELプロセス内の小さい三角形を、「外部参照」領域のXMLOut内に緑の三角形として表示されるドロップ・ゾーンにドラッグします。
Oracle JDeveloperのcomposite.xmlが図4-58のように表示されます。
「ファイル」、「すべて保存」を順番にクリックします。
receiveアクティビティの追加
「BPELXMLDebatching」をダブルクリックします。「BPELXMLDebatching.bpel」ページが表示されます。
「コンポーネント・パレット」から設計領域にreceiveアクティビティをドラッグ・アンド・ドロップします。
receiveアクティビティをダブルクリックします。 「Receive」ダイアログが表示されます。
図4-59に示すように、「名前」フィールドにReceiveEmployeeと入力します。
図4-59 Oracle JDeveloper: BPELXMLDebatching.bpel

「パートナ・リンク」フィールドの端にある「パートナ・リンクの参照」をクリックします。 「パートナ・リンク・チューザ」ダイアログが表示されます。
図4-60に示すように、「XMLDebatchingIn」を選択して「OK」をクリックします。
図4-61に示すように、「Receive」ダイアログで「変数」フィールドの右にある「変数の自動作成」アイコンをクリックします。 「変数の作成」ダイアログが表示されます。
デフォルトの変数名を選択して「OK」をクリックします。「変数」フィールドにデフォルトの変数名が移入されます。
「インスタンスの作成」を選択して「OK」をクリックします。 図4-62に示すように、Oracle JDeveloperの「BPELXMLDebatching.bpel」ページが表示されます。
図4-62 Oracle JDeveloper: BPELXMLDebatching.bpel

invokeアクティビティの追加
「コンポーネント・パレット」から設計領域にinvokeアクティビティをドラッグ・アンド・ドロップします。
invokeアクティビティをダブルクリックします。 「Invoke」ダイアログが表示されます。
図4-63に示すように、「名前」フィールドにWriteEmployeeと入力します。
「パートナ・リンク」フィールドの端にある「パートナ・リンクの参照」をクリックします。 「パートナ・リンク・チューザ」ダイアログが表示されます。
図4-64に示すように、「XMLOut」を選択して「OK」をクリックします。
「Invoke」ダイアログで、「入力変数」フィールドの右にある「入力変数の自動作成」アイコンをクリックします。 「変数の作成」ダイアログが表示されます。
デフォルトの変数名を選択して「OK」をクリックします。「変数」フィールドにデフォルトの変数名が移入されます。 図4-65に示すように、「Invoke」ダイアログが表示されます。
「OK」をクリックします。 図4-66に示すように、Oracle JDeveloperの「BPELXMLDebatching.bpel」ページが表示されます。
図4-66 Oracle JDeveloper: BPELXMLDebatching.bpel

transformアクティビティの追加
「コンポーネント・パレット」から、transformアクティビティを設計領域のreceiveアクティビティとinvokeアクティビティの間にドラッグ・アンド・ドロップします。
transformアクティビティをダブルクリックします。「Transform」ダイアログが表示されます。
図4-67に示すように、「名前」フィールドにTransformPayloadと入力します。
「トランスフォーメーション」タブをクリックします。 図4-68に示すように、「Transform」ダイアログが表示されます。
「作成」アイコンをクリックします。 「ソース変数」ダイアログが表示されます。
「ソース変数」ボックスで「ReceiveEmployee_Read_InputVariable」を選択し、「ソース・パート」ボックスで「employees」を選択して「OK」をクリックします。 ソースとパートが選択された状態で「Transform」ダイアログが表示されます。
図4-69に示すように、「ターゲット変数」リストで「WriteEmployee_Write_InputVariable」を選択し、「ターゲット・パート」で「employee」を選択します。
「マッピングの作成」アイコンをクリックします。「XSLエディタ」ページが表示されます。
図4-70に示すように、ソースからemployeesをターゲットのemployeeにドラッグします。 「自動マップ・プリファレンス」ダイアログが表示されます。
「OK」をクリックします。
「ファイル」、「すべて保存」を順番にクリックします。
「XSLエディタ」ページを閉じます。 図4-71に示すように、「BPELXMLDebatching.bpel」ページが表示されます。
前述の手順で作成したSOAプロジェクトおよびアプリケーションについて、アプリケーション・プロファイルをデプロイする必要があります。 Oracle JDeveloperを使用してアプリケーション・プロファイルをデプロイするには、次の手順に従います。
アプリケーション・サーバー接続を作成します。 詳細は、「Oracle JCAアダプタ用のアプリケーション・サーバー接続の作成」を参照してください。
アプリケーションをデプロイします。 詳細は、「Oracle JDeveloperからのOracle JCAアダプタ・アプリケーションのデプロイ」を参照してください。
Enterprise Managerコンソールを使用して、デプロイ済のSOAコンポジットを監視できます。次の手順を実行します。
http://servername:portnumber/emにナビゲートします。 デプロイしたコンポジットがアプリケーション・ナビゲータ・ツリーに表示されます。
emps.xmlファイルを入力ディレクトリにコピーし、処理済であることを確認します。出力ディレクトリを調べて、出力ファイルが作成されていることを確認します。
デプロイしたSOAコンポジットをクリックします。 「ダッシュボード」が表示されます。
「最新のインスタンス」領域で「インスタンスID」の値をメモします。
「インスタンス」タブをクリックします。 SOAコンポジットのインスタンスIDがリスト表示されます。
手順3でメモしたインスタンスIDをクリックします。 「フローのトレース」ページが表示されます。
BPELプロセス・インスタンスをクリックします。 BPELプロセス・インスタンスの「監査証跡」が表示されます。
ペイロード・ノードを開いてペイロード詳細を確認します。
プロセス・フローを表示するには、「フロー」タブをクリックします。
アクティビティをクリックしてアクティビティ詳細を表示します。
この使用例では、フラット構造のビジネス・プロセスでOracleファイル・アダプタを使用して、カンマ区切り値(CSV)ファイルのアドレス帳エントリを処理する方法について説明します。これらのエントリは、その後変換されて固定長フォーマットで別のファイルに書き込まれます。
この使用例には、次の項目が含まれます。
フラット構造のビジネス・プロセスを実行するには、address-csv.txtファイルが必要です。このファイルは、次のディレクトリからコピーできます。
http://www.oracle.com/technology/sample_code/products/adapters
SOAコンポジットを含んだJDeveloperアプリケーションを作成する必要があります。使用例のアプリケーションとプロジェクトを作成する手順は、次のとおりです。
Oracle JDeveloperの「アプリケーション・ナビゲータ」で、「新規アプリケーション」をクリックします。「汎用アプリケーションの作成 - アプリケーションの名前付け」ページが表示されます。
「アプリケーション名」フィールドにSOA-FlatStructureと入力して「OK」をクリックします。「汎用アプリケーションの作成 - プロジェクトの名前付け」ページが表示されます。
「プロジェクト名」にFlatStructureと入力します。
「プロジェクト・テクノロジ」タブの「選択可能」リストで「SOA」をダブルクリックし、「選択済」リストに移動します。
「次へ」をクリックします。 「SOA設定の設定」ダイアログが表示されます。
「コンポジット・テンプレート」ボックスで「BPELを使用するコンポジット」を選択して「終了」をクリックします。「BPELプロセスの作成 - BPELプロセス」ページが表示されます。
「名前」フィールドにBPELFlatStructureと入力し、「テンプレート」ボックスから「サービスを後で定義」を選択します。
「OK」をクリックします。 図4-72に示すように、SOA-FlatStructureアプリケーションとFlatStructureプロジェクトが設計領域に表示されます。
(http://www.oracle.com/technology/sample_code/products/adapters)から、address-csv.xsdおよびaddress-fixedLength.xsdファイルをプロジェクトのschemaディレクトリにコピーします。
(http://www.oracle.com/technology/sample_code/products/adapters)から、addr1Toaddr2.xslをプロジェクトのxslディレクトリにコピーします。
ローカル・ディレクトリからファイルを読み取るインバウンドのOracleファイル・アダプタ・サービスを作成するには、次の手順を実行します。
「コンポーネント・パレット」から、「ファイル・アダプタ」を「公開されたサービス」スイムレーンにドラッグ・アンド・ドロップします。アダプタ構成ウィザードの「ようこそ」ページが表示されます。
「次へ」をクリックします。「サービス名」ページが表示されます。
「サービス名」フィールドにFlatStructureInと入力します。
「次へ」をクリックします。「アダプタ・インタフェース」ページが表示されます。
「次へ」をクリックします。「操作」ページが表示されます。
「Read File」を選択して「次へ」をクリックします。「ファイル・ディレクトリ」ページが表示されます。
入力ディレクトリの物理パスを入力します。「処理済ファイルをアーカイブ」を選択します。
処理済ファイルのアーカイブ・ディレクトリの物理パスを入力します。
「次へ」をクリックします。「ファイルのフィルタ処理」ページが表示されます。
「インクルード・ファイルの名前パターン」フィールドに*.txtと入力して「次へ」をクリックします。「ファイル・ポーリング」ページが表示されます。
「次へ」をクリックします。「メッセージ」ページが表示されます。
「URL」フィールドの端に表示される「スキーマ・ファイルを参照」をクリックします。 「タイプ・チューザ」ダイアログが表示されます。
「プロジェクトのスキーマ・ファイル」、「address-csv.xsd」および「Root-Element」を順番にクリックします。
「OK」をクリックします。「メッセージ」ページの「URL」フィールドにaddress-csv.xsdファイルが移入されます。
「次へ」をクリックします。「終了」ページが表示されます。
「終了」をクリックします。 図4-73に示すように、インバウンドOracleファイル・アダプタが構成され、composite.xmlが表示されます。
ローカル・ディレクトリからFTPサーバーにファイルを書き込むアウトバウンドのOracleファイル・アダプタ・サービスを作成するには、次の手順を実行します。
「コンポーネント・パレット」から、「ファイル・アダプタ」を「外部参照」スイムレーンにドラッグ・アンド・ドロップします。アダプタ構成ウィザードの「ようこそ」ページが表示されます。
「次へ」をクリックします。「サービス名」ページが表示されます。
「サービス名」フィールドにFlatStructureOutと入力します。
「次へ」をクリックします。「アダプタ・インタフェース」ページが表示されます。
「操作およびスキーマから定義(後で指定)」を選択して「次へ」をクリックします。「操作」ページが表示されます。
「Write File」を選択して「次へ」をクリックします。「ファイル構成」ページが表示されます。
出力ディレクトリの物理パスを入力し、「ファイル・ネーミング規則(po_%SEQ%.txt)」フィールドにaddress_%SEQ%.dataと入力します。
「次へ」をクリックします。「メッセージ」ページが表示されます。
「URL」フィールドの端に表示される「スキーマ・ファイルを参照」をクリックします。 「タイプ・チューザ」ダイアログが表示されます。
「プロジェクトのスキーマ・ファイル」、「address-fixedLength.xsd」および「Root-Element」を順番にクリックします。
「OK」をクリックします。「メッセージ」ページの「URL」フィールドにaddress-fixedLength.xsdファイルが移入されます。
「次へ」をクリックします。「終了」ページが表示されます。
「終了」をクリックします。 図4-74に示すように、アウトバウンドのOracleファイル・アダプタが構成され、composite.xmlが表示されます。
作成した3つのコンポーネント(インバウンド・アダプタ・サービス、BPELプロセス、アウトバウンド・アダプタ参照)をアセンブルまたは接続する必要があります。 コンポーネントを接続する手順は、次のとおりです。
「公開されたサービス」領域にあるFlatStructureIn内の小さい三角形を、「コンポーネント」領域のBPELプロセス内に緑の三角形として表示されるドロップ・ゾーンにドラッグします。
「コンポーネント」領域にあるBPELプロセス内の小さい三角形を、「外部参照」領域のFlatStructureOut内に緑の三角形として表示されるドロップ・ゾーンにドラッグします。
Oracle JDeveloperのcomposite.xmlが図4-75のように表示されます。
「ファイル」、「すべて保存」を順番にクリックします。
receiveアクティビティの追加
「BPELFlatStructure」をダブルクリックします。「BPELFlatStructure.bpel」ページが表示されます。
「コンポーネント・パレット」から設計領域にreceiveアクティビティをドラッグ・アンド・ドロップします。
receiveアクティビティをダブルクリックします。 「Receive」ダイアログが表示されます。
「名前」フィールドにReceiveCSVと入力します。
「パートナ・リンク」フィールドの端にある「パートナ・リンクの参照」をクリックします。 「パートナ・リンク・チューザ」ダイアログが表示されます。
「FlatStructureIn」を選択して「OK」をクリックします。
「Receive」ダイアログで、「変数」フィールドの右にある「変数の自動作成」アイコンをクリックします。 「変数の作成」ダイアログが表示されます。
デフォルトの変数名を選択して「OK」をクリックします。「変数」フィールドにデフォルトの変数名が移入されます。
「インスタンスの作成」を選択して「OK」をクリックします。 図4-76に示すように、Oracle JDeveloperの「BPELFlatStructure.bpel」ページが表示されます。
図4-76 Oracle JDeveloper: BPELFlatStructure.bpel

invokeアクティビティの追加
「コンポーネント・パレット」から設計領域にinvokeアクティビティをドラッグ・アンド・ドロップします。
invokeアクティビティをダブルクリックします。 「Invoke」ダイアログが表示されます。
「名前」フィールドにInvokeWriteと入力します。
「パートナ・リンク」フィールドの端にある「パートナ・リンクの参照」をクリックします。 「パートナ・リンク・チューザ」ダイアログが表示されます。
「FlatStructureOut」を選択して「OK」をクリックします。
「Invoke」ダイアログで、「入力変数」フィールドの右にある「入力変数の自動作成」アイコンをクリックします。 「変数の作成」ダイアログが表示されます。
デフォルトの変数名を選択して「OK」をクリックします。「変数」フィールドにデフォルトの変数名が移入されます。
「OK」をクリックします。 図4-77に示すように、Oracle JDeveloperの「BPELFlatStructure.bpel」ページが表示されます。
図4-77 Oracle JDeveloper: BPELFlatStructure.bpel

transformアクティビティの追加
「コンポーネント・パレット」から、transformアクティビティを設計領域のreceiveアクティビティとinvokeアクティビティの間にドラッグ・アンド・ドロップします。
transformアクティビティをダブルクリックします。「Transform」ダイアログが表示されます。
「名前」フィールドにTransformPayloadと入力します。
「トランスフォーメーション」タブをクリックします。「Transform」ダイアログが表示されます。
「作成」アイコンをクリックします。 「ソース変数」ダイアログが表示されます。
「ソース変数」ボックスで「ReceiveCSV_Read_InputVariable」を選択し、「ソース・パート」ボックスで「body」を選択して「OK」をクリックします。 ソースとパートが選択された状態で「Transform」ダイアログが表示されます。
「ターゲット変数」リストで「InvokeWrite_Write_InputVariable」を選択し、「ターゲット・パート」で「body」を選択します。
「マッパー・ファイル」フィールドの端にある「参照」ボタンをクリックし、プロジェクトのxslディレクトリからaddr1Toaddr2.xslファイルを選択します。
「OK」をクリックします。
「ファイル」、「すべて保存」を順番にクリックします。 図4-78に示すように、「BPELFlatStructure.bpel」ページが表示されます。
図4-78 Oracle JDeveloper: BPELFlatStructure.bpel

前述の手順で作成したSOAプロジェクトおよびアプリケーションについて、アプリケーション・プロファイルをデプロイする必要があります。 Oracle JDeveloperを使用してアプリケーション・プロファイルをデプロイするには、次の手順に従います。
アプリケーション・サーバー接続を作成します。 詳細は、「Oracle JCAアダプタ用のアプリケーション・サーバー接続の作成」を参照してください。
アプリケーションをデプロイします。 詳細は、「Oracle JDeveloperからのOracle JCAアダプタ・アプリケーションのデプロイ」を参照してください。
Enterprise Managerコンソールを使用して、デプロイ済のSOAコンポジットを監視できます。次の手順を実行します。
http://servername:portnumber/emにナビゲートします。 デプロイしたコンポジットがアプリケーション・ナビゲータ・ツリーに表示されます。
address-csv.txtファイルを入力ディレクトリにコピーし、処理済であることを確認します。出力ディレクトリを調べて、出力ファイルが作成されていることを確認します。
デプロイしたSOAコンポジットをクリックします。 「ダッシュボード」が表示されます。
「最新のインスタンス」領域で「インスタンスID」の値をメモします。
「インスタンス」タブをクリックします。 SOAコンポジットのインスタンスIDがリスト表示されます。
手順3でメモしたインスタンスIDをクリックします。 「フローのトレース」ページが表示されます。
BPELプロセス・インスタンスをクリックします。 BPELプロセス・インスタンスの「監査証跡」が表示されます。
ペイロード・ノードを開いてペイロード詳細を確認します。
プロセス・フローを表示するには、「フロー」タブをクリックします。 また、アクティビティ(invoke、receiveなど)をクリックしてアクティビティ詳細を表示します。
「ReceiveCSV」をクリックしてアクティビティ詳細を表示します。
この使用例では、メディエータがReadFileというインバウンドOracleファイル・アダプタ・サービスを介して、ファイルシステムから顧客データをテキスト・ファイルとして受信します。ReadFileアダプタ・サービスから、ReadFile_RSというルーティング・サービスにメッセージが送信されます。ReadFile_RSからアウトバウンド・アダプタ・サービスWriteFTPにメッセージが送信されます。WriteFTPサービスにより、メッセージが関連外部アプリケーションに配信されます。
この使用例には、次の項目が含まれます。
この例は、基本的なメディエータ・コンストラクト(サービスやルーティング・サービスなど)と、メディエータ・サービスを作成およびデプロイするOracle JDeveloper環境を十分に理解していることを前提としています。
メッセージのスキーマを定義するには、address-csv.xsdファイルが必要です。このファイルは、次のディレクトリからコピーできます。
http://www.oracle.com/technology/sample_code/products/adapters
使用例のアプリケーションとプロジェクトを作成するには、次の手順を実行します。
Oracle JDeveloperの「アプリケーション・ナビゲータ」で、「新規アプリケーション」をクリックします。「汎用アプリケーションの作成 - アプリケーションの名前付け」ページが表示されます。
「アプリケーション名」フィールドにFileFTP_RWと入力して「次へ」をクリックします。「汎用アプリケーションの作成 - プロジェクトの名前付け」ページが表示されます。
「プロジェクト名」フィールドにFileRead_FTPWriteと入力します。
「プロジェクト・テクノロジ」タブの「選択可能」リストで「SOA」をダブルクリックし、「選択済」リストに移動します。
「次へ」をクリックします。「汎用アプリケーションの作成 - SOA設定の設定」ページが表示されます。
「コンポジット・テンプレート」ボックスで「メディエータを使用するコンポジット」を選択します。
「終了」をクリックします。「メディエータの作成 - メディエータ・コンポーネント」ページが表示されます。
「名前」フィールドにFileRead_RSと入力します。
「テンプレート」リストで「インタフェースを後で定義」を選択し、「OK」をクリックします。FileFTP_RWアプリケーションとFileRead_FTPWriteプロジェクトが設計領域に表示されます。
メッセージの構造を定義するXSDファイルをインポートするには、次の手順を実行します。
Schemaディレクトリを作成し、このディレクトリにaddress-csv.xsdファイルをコピーします。
「アプリケーション・ナビゲータ」で「FileRead_FTPWrite」を選択します。
「ファイル」メニューから「インポート」を選択します。 「インポート」ダイアログが表示されます。
「インポートするものを選択」リストから「Webソース」を選択して「OK」をクリックします。 「Webソース」ダイアログが表示されます。
「コピー元」フィールドの右側にある「参照」をクリックします。 「ディレクトリの選択」ダイアログが表示されます。
「スキーマ」ディレクトリにナビゲートして「選択」をクリックします。 ディレクトリが選択された状態で「Webソース」ダイアログが表示されます。
「OK」をクリックします。
ローカル・ディレクトリからファイルを読み取るインバウンドのOracleファイル・アダプタ・サービスを作成するには、次の手順を実行します。
「コンポーネント・パレット」から設計領域へ「ファイル・アダプタ」サービスをドラッグします。アダプタ構成ウィザードの「ようこそ」ページが表示されます。
「次へ」をクリックします。「サービス名」ページが表示されます。
「サービス名」フィールドにReadFileと入力します。
「次へ」をクリックします。「アダプタ・インタフェース」ページが表示されます。
「次へ」をクリックします。「操作」ページが表示されます。
「Read File」を選択して「次へ」をクリックします。「ファイル・ディレクトリ」ページが表示されます。
「物理パス」オプションを選択し、「参照」をクリックしてポーリング・ディレクトリを選択します。
「次へ」をクリックします。「ファイルのフィルタ処理」ページが表示されます。
「インクルード・ファイルの名前パターン」フィールドに*.txtと入力して「次へ」をクリックします。「ファイル・ポーリング」ページが表示されます。
「次へ」をクリックします。「メッセージ」ページが表示されます。
「URL」フィールドの端にある「スキーマ・ファイルを参照」ボタンをクリックします。 「タイプ・チューザ」ダイアログが表示されます。
「プロジェクトのスキーマ・ファイル」、「address-csv.xsd」および「Root-Element」を順番に選択します。
「OK」をクリックします。
「メッセージ」ページで「次へ」をクリックします。「終了」ページが表示されます。
「終了」をクリックします。 ReadFileアダプタ・サービスが作成されます。
ファイルをFTPサーバーに書き込むアウトバウンドのOracle FTPアダプタ・サービスを作成するには、次の手順を実行します。
「コンポーネント・パレット」から設計領域へ「FTPアダプタ」サービスをドラッグします。アダプタ構成ウィザードの「ようこそ」ページが表示されます。
「次へ」をクリックします。「サービス名」ページが表示されます。
「サービス名」フィールドにWriteFTPと入力します。
「次へ」をクリックします。「アダプタ・インタフェース」ページが表示されます。
「操作およびスキーマから定義(後で指定)」を選択して「次へ」をクリックします。「FTPサーバー接続」ページが表示されます。
「FTPサーバーのJNDI名」フィールドでFTPサーバーのJNDI名を指定して「次へ」をクリックします。「操作」ページが表示されます。
ファイル・タイプとして「ASCII」オプションを選択します。
操作タイプとして「Put File」オプションを選択して「次へ」をクリックします。「ファイル構成」ページが表示されます。
「発信ファイルのディレクトリ(物理パス)」フィールドで、ファイルの書込み先ディレクトリを指定します。
「ファイル・ネーミング規則(po_%SEQ%.txt)」フィールドで、出力ファイル名のネーミング規則を指定します。たとえば、po_%SEQ%.txtを指定します。
「次へ」をクリックします。「メッセージ」ページが表示されます。
「URL」フィールドの端にある「スキーマ・ファイルを参照」ボタンをクリックします。 「タイプ・チューザ」ダイアログが表示されます。
「プロジェクトのスキーマ・ファイル」、「address-csv.xsd」および「Root-Element」を順番に選択します。
「OK」をクリックします。
「メッセージ」ページで「次へ」をクリックします。「終了」ページが表示されます。
「終了」をクリックします。 WriteFTPアダプタ・サービスが作成されます。
作成した3つのコンポーネント(インバウンドOracleファイル・アダプタ・サービス、メディエータ・コンポーネント、アウトバウンドOracle FTPアダプタ参照)をアセンブルまたは接続する必要があります。 コンポーネントを接続する手順は、次のとおりです。
「公開されたサービス」領域にあるReadFile内の小さい三角形を、「コンポーネント」領域のメディエータ・コンポーネント内に緑の三角形として表示されるドロップ・ゾーンにドラッグします。
「コンポーネント」領域にあるメディエータ・コンポーネント内の小さい三角形を、「外部参照」領域のWriteFTP内に緑の三角形として表示されるドロップ・ゾーンにドラッグします。 Oracle JDeveloperのcomposite.xmlが図4-79のように表示されます。
ルーティング・サービスを作成するには、次の手順を実行します。
「ReadFile_RS」ルーティング・サービスをダブルクリックします。 図4-80に示すように、「操作」ペインに「Read」操作が表示されます。
図4-80 Oracle JDeveloper - ReadFile_RSルーティング・サービスのページ

「<<フィルタ式>>」の左にある「+」記号をクリックし、ルーティング・ルールを開きます。
「次を使用して変換」フィールドの端に表示されるアイコンをクリックします。 図4-81に示すように、「リクエスト・トランスフォーメーション・マップ」ダイアログが表示されます。
「新規マッパー・ファイルの作成」を選択して「OK」をクリックします。
Oracle JDeveloperに「Root-Element_To_Root-Element.xsl」タブが追加されます。このタブを使用すると、ファイル・データ構造を正規のデータ構造に変換するためのドキュメント・トランスフォーメーション・ファイルをグラフィカルに作成できます。
「imp1:Address」ソース要素を「imp1:Address」ターゲット要素にドラッグ・アンド・ドロップします。 「自動マップ・プリファレンス」ダイアログが表示されます。
「自動マップ中」オプションで、「祖先名を考慮した要素の一致」の選択を解除します。
「OK」をクリックします。
「ファイル」メニューから「保存」を選択します。
前述の手順で作成したSOAプロジェクトおよびアプリケーションについて、アプリケーション・プロファイルをデプロイする必要があります。 Oracle JDeveloperを使用してアプリケーション・プロファイルをデプロイするには、次の手順に従います。
アプリケーション・サーバー接続を作成します。 詳細は、「Oracle JCAアダプタ用のアプリケーション・サーバー接続の作成」を参照してください。
アプリケーションをデプロイします。 詳細は、「Oracle JDeveloperからのOracle JCAアダプタ・アプリケーションのデプロイ」を参照してください。
実行時に、テキスト・ファイルをポーリング・ディレクトリにコピーします。 Oracleファイル・アダプタによりファイルが取得されると、設計時に指定したディレクトリに書き込まれます。
この使用例では、スケーラブルなDOMプロセスでストリーミング機能を使用して、大型ファイルをディレクトリ間でコピーまたは移動する方法を説明します。
この使用例には、次の項目が含まれます。
大きいペイロードのストリーミング・プロセスを実行するには、address-csv.xsdファイルが必要です。このファイルは、次のディレクトリからコピーできます。
http://www.oracle.com/technology/sample_code/products/adapters
SOAコンポジットを含んだJDeveloperアプリケーションを作成する必要があります。使用例のアプリケーションとプロジェクトを作成する手順は、次のとおりです。
Oracle JDeveloperの「アプリケーション・ナビゲータ」で、「新規アプリケーション」をクリックします。「汎用アプリケーションの作成 - アプリケーションの名前付け」ページが表示されます。
「アプリケーション名」フィールドにSOA-ScalableDOMと入力して「次へ」をクリックします。「汎用アプリケーションの作成 - プロジェクトの名前付け」ページが表示されます。
「プロジェクト名」フィールドにScalableDOMと入力します。
「プロジェクト・テクノロジ」タブの「選択可能」リストで「SOA」をダブルクリックし、「選択済」リストに移動します。
「次へ」をクリックします。 「SOA設定の設定」ダイアログが表示されます。
「コンポジット・テンプレート」ボックスで「BPELを使用するコンポジット」を選択して「終了」をクリックします。SOA-ScalableDOMアプリケーションとScalableDOMプロジェクトが「アプリケーション・ナビゲータ」に表示され、「BPELプロセスの作成 - BPELプロセス」ページが表示されます。
「名前」フィールドにBPELScalableDOMと入力し、「テンプレート」ボックスから「サービスを後で定義」を選択します。
「OK」をクリックします。SOA-ScalableDOMアプリケーションとScalableDOMプロジェクトが設計領域に表示されます。
(http://www.oracle.com/technology/sample_code/products/adapters)から、address-csv.xsdファイルをプロジェクトのxsdディレクトリにコピーします。
ローカル・ディレクトリからファイルを読み取るインバウンドのOracleファイル・アダプタ・サービスを作成するには、次の手順を実行します。
「コンポーネント・パレット」から、「ファイル・アダプタ」を「公開されたサービス」スイムレーンにドラッグ・アンド・ドロップします。アダプタ構成ウィザードの「ようこそ」ページが表示されます。
「次へ」をクリックします。「サービス名」ページが表示されます。
「サービス名」フィールドにScalableDOMInと入力します。
「次へ」をクリックします。「アダプタ・インタフェース」ページが表示されます。
「操作およびスキーマから定義(後で指定)」を選択して「次へ」をクリックします。「操作」ページが表示されます。
「Read File」を選択し、「ファイル・ストリーミングを使用します」を選択して「次へ」をクリックします。「ファイル・ディレクトリ」ページが表示されます。
入力ディレクトリの物理パスを入力します。「ファイルのフィルタ処理」ページが表示されます。
「インクルード・ファイルの名前パターン」フィールドに*.txtと入力して「次へ」をクリックします。「ファイル・ポーリング」ページが表示されます。
「次へ」をクリックします。「メッセージ」ページが表示されます。
「URL」フィールドの端に表示される「スキーマ・ファイルを参照」をクリックします。 「タイプ・チューザ」ダイアログが表示されます。
図4-82に示すように、「プロジェクトのスキーマ・ファイル」、「address-csv.xsd」および「Root-Element」を順番にクリックします。
「OK」をクリックします。「メッセージ」ページの「URL」フィールドにaddress-csv.xsdファイルが移入されます。
「次へ」をクリックします。「終了」ページが表示されます。
「終了」をクリックします。 図4-83に示すように、インバウンドOracleファイル・アダプタが構成され、composite.xmlが表示されます。
ローカル・ディレクトリからFTPサーバーにファイルを書き込むアウトバウンドのOracleファイル・アダプタ・サービスを作成するには、次の手順を実行します。
「コンポーネント・パレット」から、「ファイル・アダプタ」を「外部参照」スイムレーンにドラッグ・アンド・ドロップします。アダプタ構成ウィザードの「ようこそ」ページが表示されます。
「次へ」をクリックします。「サービス名」ページが表示されます。
「サービス名」フィールドにScalableDOMOutと入力します。
「次へ」をクリックします。「アダプタ・インタフェース」ページが表示されます。
「操作およびスキーマから定義(後で指定)」を選択して「次へ」をクリックします。「操作」ページが表示されます。
「Write File」を選択して「次へ」をクリックします。「ファイル構成」ページが表示されます。
出力ディレクトリの物理パスを入力し、「ファイル・ネーミング規則(po_%SEQ%.txt)」フィールドにaddress-csv_%SEQ%.xmlと入力します。
「次へ」をクリックします。「メッセージ」ページが表示されます。
「URL」フィールドの端に表示される「スキーマ・ファイルを参照」をクリックします。 「タイプ・チューザ」ダイアログが表示されます。
「プロジェクトのスキーマ・ファイル」、「address-csv.xsd」および「Root-Element」を順番にクリックします。
「OK」をクリックします。「メッセージ」ページの「URL」フィールドにaddress-csv.xsdファイルが移入されます。
「次へ」をクリックします。「終了」ページが表示されます。
「終了」をクリックします。 図4-84に示すように、アウトバウンドのOracleファイル・アダプタが構成され、composite.xmlが表示されます。
作成した3つのコンポーネント(インバウンド・アダプタ・サービス、BPELプロセス、アウトバウンド・アダプタ参照)をアセンブルまたは接続する必要があります。 コンポーネントを接続する手順は、次のとおりです。
「公開されたサービス」領域にあるScalableDOMIn内の小さい三角形を、「コンポーネント」領域のBPELプロセス内に緑の三角形として表示されるドロップ・ゾーンにドラッグします。
「コンポーネント」領域にあるBPELプロセス内の小さい三角形を、「外部参照」領域のScalableDOMOut内に緑の三角形として表示されるドロップ・ゾーンにドラッグします。
Oracle JDeveloperのcomposite.xmlが図4-85のように表示されます。
「ファイル」、「すべて保存」を順番にクリックします。
receiveアクティビティの追加
「BPELScalableDOM」をダブルクリックします。「BPELScalableDOM.bpel」ページが表示されます。
「コンポーネント・パレット」から設計領域にreceiveアクティビティをドラッグ・アンド・ドロップします。
receiveアクティビティをダブルクリックします。 「Receive」ダイアログが表示されます。
「名前」フィールドにReceiveFileと入力します。
「パートナ・リンク」フィールドの端にある「パートナ・リンクの参照」をクリックします。 「パートナ・リンク・チューザ」ダイアログが表示されます。
図4-86に示すように、「ScalableDOMIn」を選択して「OK」をクリックします。
「Receive」ダイアログで、「変数」フィールドの右にある「変数の自動作成」アイコンをクリックします。 「変数の作成」ダイアログが表示されます。
デフォルトの変数名を選択して「OK」をクリックします。「変数」フィールドにデフォルトの変数名が移入されます。
「インスタンスの作成」を選択して「OK」をクリックします。 Oracle JDeveloperの「composite.xml」ページが図4-87のように表示されます。
invokeアクティビティの追加
「コンポーネント・パレット」から設計領域にinvokeアクティビティをドラッグ・アンド・ドロップします。
invokeアクティビティをダブルクリックします。 「Invoke」ダイアログが表示されます。
「名前」フィールドにWriteFileと入力します。
「パートナ・リンク」フィールドの端にある「パートナ・リンクの参照」をクリックします。 「パートナ・リンク・チューザ」ダイアログが表示されます。
「ScalableDOMOut」を選択して「OK」をクリックします。
「Invoke」ダイアログで、「入力変数」フィールドの右にある「入力変数の自動作成」アイコンをクリックします。 「変数の作成」ダイアログが表示されます。
デフォルトの変数名を選択して「OK」をクリックします。 「入力変数」フィールドにデフォルトの変数名が移入されます。 「Invoke」ダイアログが表示されます。
「OK」をクリックします。 図4-88に示すように、Oracle JDeveloperの「BPELScalableDOM.bpel」ページが表示されます。
図4-88 Oracle JDeveloper: 「BPELScalableDOM.bpel」ページ

assignアクティビティの追加
「コンポーネント・パレット」から、assignアクティビティを設計領域のreceiveアクティビティとinvokeアクティビティの間にドラッグ・アンド・ドロップします。
assignアクティビティをダブルクリックします。 「Assign」ダイアログが表示されます。
「名前」フィールドにAssignPayloadと入力します。
「コピー操作」タブをクリックします。 図4-89に示すように、「Assign」ダイアログが表示されます。
「コピー操作」を選択します。 「コピー操作の作成」ダイアログが表示されます。
図4-90に示すように、「From」および「To」ペインで「変数」を開きます。
「OK」をクリックします。 図4-91に示すように、「Assign」ダイアログが表示されます。
「OK」をクリックします。図4-92に示すように、Oracle JDeveloperの「BPELScalableDOM.bpel」ページが表示されます。
「ファイル」、「すべて保存」を順番にクリックします。
前述の手順で作成したSOAプロジェクトおよびアプリケーションについて、アプリケーション・プロファイルをデプロイする必要があります。 Oracle JDeveloperを使用してアプリケーション・プロファイルをデプロイするには、次の手順に従います。
アプリケーション・サーバー接続を作成します。 詳細は、「Oracle JCAアダプタ用のアプリケーション・サーバー接続の作成」を参照してください。
アプリケーションをデプロイします。 詳細は、「Oracle JDeveloperからのOracle JCAアダプタ・アプリケーションのデプロイ」を参照してください。
Enterprise Managerコンソールを使用して、デプロイ済のSOAコンポジットを監視できます。次の手順を実行します。
http://servername:portnumber/emにナビゲートします。 デプロイしたコンポジットがアプリケーション・ナビゲータ・ツリーに表示されます。
address-csv-large.txtファイルを入力ディレクトリにコピーし、処理済であることを確認します。出力ディレクトリを調べて、出力ファイルが作成されていることを確認します。
デプロイしたSOAコンポジットをクリックします。 「ダッシュボード」が表示されます。
「最新のインスタンス」領域で「インスタンスID」の値をメモします。
「インスタンス」タブをクリックします。 SOAコンポジットのインスタンスIDがリスト表示されます。
手順3でメモしたインスタンスIDをクリックします。 「フローのトレース」ページが表示されます。
BPELプロセス・インスタンスをクリックします。 BPELプロセス・インスタンスの「監査証跡」が表示されます。
ペイロード・ノードを開いてペイロード詳細を確認します。
プロセス・フローを表示するには、「フロー」タブをクリックします。 また、アクティビティをクリックしてアクティビティ詳細を表示します。
これは、whileループ内でinvokeアクティビティを使用してターゲット・ファイルを処理するOracleファイル・アダプタ機能です。 この機能を使用すると、大きいファイルを適宜処理できます。
この使用例には、次の項目が含まれます。
Oracleファイル・アダプタのChunkReadを実行するには、address-csv.txtファイルが必要です。このファイルは、次のディレクトリからコピーできます。
http://www.oracle.com/technology/sample_code/products/adapters
SOAコンポジットを含んだJDeveloperアプリケーションを作成する必要があります。使用例のアプリケーションとプロジェクトを作成する手順は、次のとおりです。
Oracle JDeveloperの「アプリケーション・ナビゲータ」で、「新規アプリケーション」をクリックします。「汎用アプリケーションの作成 - アプリケーションの名前付け」ページが表示されます。
「アプリケーション名」フィールドにSOA-ChunkedReadと入力して「次へ」をクリックします。「汎用アプリケーションの作成 - プロジェクトの名前付け」ページが表示されます。
「プロジェクト名」フィールドにChunkedReadと入力します。
「プロジェクト・テクノロジ」タブの「選択可能」リストで「SOA」をダブルクリックし、「選択済」リストに移動します。
「次へ」をクリックします。 「SOA設定の設定」ダイアログが表示されます。
「コンポジット・テンプレート」ボックスで「BPELを使用するコンポジット」を選択して「終了」をクリックします。「BPELプロセスの作成 - BPELプロセス」ページが表示されます。
「名前」フィールドにBPELChunkedReadと入力し、「テンプレート」ボックスから「サービスを後で定義」を選択します。
「OK」をクリックします。 図4-93に示すように、SOA-ChunkedReadアプリケーションとChunkedReadプロジェクトが設計領域に表示されます。
(http://www.oracle.com/technology/sample_code/products/adapters)から、address-csv.xsdおよびaddress-fixedLength.xsdファイルをプロジェクトのxsdディレクトリにコピーします。
(http://www.oracle.com/technology/sample_code/products/adapters)から、addr1Toaddr2.xslをプロジェクトのxslディレクトリにコピーします。
ローカル・ディレクトリからファイルを読み取るインバウンドのOracleファイル・アダプタ・サービスを作成するには、次の手順を実行します。
「コンポーネント・パレット」から、「ファイル・アダプタ」を「公開されたサービス」スイムレーンにドラッグ・アンド・ドロップします。アダプタ構成ウィザードの「ようこそ」ページが表示されます。
「次へ」をクリックします。「サービス名」ページが表示されます。
「サービス名」フィールドにFileInNoPayloadInと入力します。
「次へ」をクリックします。「アダプタ・インタフェース」ページが表示されます。
「操作およびスキーマから定義(後で指定)」を選択して「次へ」をクリックします。「操作」ページが表示されます。
「Read File」を選択し、「ファイルの内容を読み取らない」ボックスを選択して「次へ」をクリックします。「ファイル・ディレクトリ」ページが表示されます。
入力ディレクトリの物理パスを入力します。「ファイルを再帰的に処理します」を選択します。
「次へ」をクリックします。「ファイルのフィルタ処理」ページが表示されます。
「インクルード・ファイルの名前パターン」フィールドに*.txtと入力して「次へ」をクリックします。「ファイル・ポーリング」ページが表示されます。
「次へ」をクリックします。「終了」ページが表示されます。
「終了」をクリックします。 図4-94に示すように、インバウンドOracleファイル・アダプタが構成され、composite.xmlが表示されます。
ローカル・ディレクトリからFTPサーバーにファイルを書き込むアウトバウンドのOracleファイル・アダプタ・サービスを作成するには、次の手順を実行します。
「コンポーネント・パレット」から、「ファイル・アダプタ」を「外部参照」スイムレーンにドラッグ・アンド・ドロップします。アダプタ構成ウィザードの「ようこそ」ページが表示されます。
「次へ」をクリックします。「サービス名」ページが表示されます。
「サービス名」フィールドにReadAddressChunkと入力します。
「次へ」をクリックします。「アダプタ・インタフェース」ページが表示されます。
「操作およびスキーマから定義(後で指定)」を選択して「次へ」をクリックします。「操作」ページが表示されます。
「同期Read File」を選択し、「操作名」フィールドにChunkedReadと入力して「次へ」をクリックします。「ファイル・ディレクトリ」ページが表示されます。
出力ディレクトリの物理パスを入力し、「正常な取得後にファイルを削除」を選択します。
「次へ」をクリックします。「ファイル名」ページが表示されます。
「ファイル名」フィールドにdummy.txtと入力します。
「次へ」をクリックします。「メッセージ」ページが表示されます。
「URL」フィールドの端に表示される「スキーマ・ファイルを参照」をクリックします。 「タイプ・チューザ」ダイアログが表示されます。
「プロジェクトのスキーマ・ファイル」、「address-csv.xsd」および「Root-Element」を順番にクリックします。
「OK」をクリックします。「メッセージ」ページの「URL」フィールドにaddress-csv.xsdファイルが移入されます。
「次へ」をクリックします。「終了」ページが表示されます。
「終了」をクリックします。 図4-95に示すように、アウトバウンドのOracleファイル・アダプタが構成され、composite.xmlが表示されます。
メタデータを手動で編集して、チャンク読取り機能を組み込みます。ReadAddressChunk_file.jcaファイルを開き、メタデータを次のように変更します。
<?xml version="1.0" encoding="UTF-8"?>
<adapter-config name="ReadAddressChunk" adapter="File Adapter" xmlns="http://platform.integration.oracle/blocks/adapter/fw/metadata">
<connection-factory location="eis/FileAdapter" adapterRef=""/>
<endpoint-interaction portType="ChunkedRead_ptt" operation="ChunkedRead">
<interaction-spec className="oracle.tip.adapter.file.outbound.ChunkedInteractionSpec">
<property name="PhysicalDirectory" value="/tmp/chunked/in"/>
<property name="FileName" value="dummy.txt"/>
<property name="ChunkSize" value="1"/>
</interaction-spec>
</endpoint-interaction>
</adapter-config>
「ファイル」、「すべて保存」を順番にクリックします。
別のアウトバウンドOracleファイル・アダプタ・サービスの追加
「コンポーネント・パレット」から、「ファイル・アダプタ」を「外部参照」スイムレーンにドラッグ・アンド・ドロップします。アダプタ構成ウィザードの「ようこそ」ページが表示されます。
「次へ」をクリックします。「サービス名」ページが表示されます。
「サービス名」フィールドにAppendChunkと入力します。
「次へ」をクリックします。「アダプタ・インタフェース」ページが表示されます。
「操作およびスキーマから定義(後で指定)」を選択して「次へ」をクリックします。「操作」ページが表示されます。
「Write File」を選択し、「操作名」フィールドにWriteと入力して「次へ」をクリックします。「ファイル構成」ページが表示されます。
出力ディレクトリの物理パスを入力し、「ファイル・ネーミング規則(po_%SEQ%.txt)」フィールドにdummy.txtと入力し、「既存のファイルに追加します」を選択します。
「次へ」をクリックします。「メッセージ」ページが表示されます。
「URL」フィールドの端に表示される「スキーマ・ファイルを参照」をクリックします。 「タイプ・チューザ」ダイアログが表示されます。
「プロジェクトのスキーマ・ファイル」、「address-fixedLength.xsd」および「Root-Element」を順番にクリックします。
「OK」をクリックします。「メッセージ」ページの「URL」フィールドにaddress-fixedLength.xsdファイルが移入されます。
「次へ」をクリックします。「終了」ページが表示されます。
「終了」をクリックします。 図4-96に示すように、アウトバウンドのOracleファイル・アダプタが構成され、composite.xmlが表示されます。
作成した4つのコンポーネント(インバウンド・アダプタ・サービス、BPELプロセス、2つのアウトバウンド・アダプタ参照)をアセンブルまたは接続する必要があります。 コンポーネントを接続する手順は、次のとおりです。
「公開されたサービス」領域にあるFileInNoPayloadIn内の小さい三角形を、「コンポーネント」領域のBPELプロセス内に緑の三角形として表示されるドロップ・ゾーンにドラッグします。
「コンポーネント」領域にあるBPELプロセス内の小さい三角形を、「外部参照」領域のReadAddressChunk内に緑の三角形として表示されるドロップ・ゾーンにドラッグします。また、「外部参照」領域のAppendChunk内の緑の三角形にもドラッグします。
Oracle JDeveloperのcomposite.xmlが図4-97のように表示されます。
「ファイル」、「すべて保存」を順番にクリックします。
receiveアクティビティの追加
「BPELChunkedRead」をダブルクリックします。「BPELChunkedRead.bpel」ページが表示されます。
(x)で表された「変数」アイコンをクリックします。 「変数」ダイアログが表示されます。
「作成」アイコンをクリックします。 「変数の作成」ダイアログが表示されます。
図4-98に示すように、次の変数を作成します。これらの変数は後で使用します。
<variable name="dir" type="xsd:string"/>
<variable name="file" type="xsd:string"/>
<variable name="outIsEOF" type="xsd:string"/>
<variable name="outLineNumber" type="xsd:string"/>
<variable name="outColumnNumber" type="xsd:string"/>
<variable name="returnIsEOF" type="xsd:string"/>
<variable name="returnLineNumber" type="xsd:string"/>
<variable name="returnColumnNumber" type="xsd:string"/>
<variable name="returnIsMessageRejected" type="xsd:string"/>
<variable name="returnRejectionReason" type="xsd:string"/>
<variable name="returnNoDataFound" type="xsd:string"/>
|
注意: すべての変数は、タイプxsd:stringの単純型です。 |
「コンポーネント・パレット」から設計領域にreceiveアクティビティをドラッグ・アンド・ドロップします。
receiveアクティビティをダブルクリックします。 「Receive」ダイアログが表示されます。
「名前」フィールドにReceiveFileDetailsと入力します。
「パートナ・リンク」フィールドの端にある「パートナ・リンクの参照」をクリックします。 「パートナ・リンク・チューザ」ダイアログが表示されます。
「FileInNoPayloadIn」を選択して「OK」をクリックします。
「Receive」ダイアログで、「変数」フィールドの右にある「変数の自動作成」アイコンをクリックします。 「変数の作成」ダイアログが表示されます。
デフォルトの変数名を選択して「OK」をクリックします。「変数」フィールドにデフォルトの変数名が移入されます。
「インスタンスの作成」を選択します。
「プロパティ」タブをクリックします。プロパティおよび対応する値の列が表示されます。
jca.file.Directoryプロパティを選択します。対応する値の列をダブルクリックします。 「アダプタ・プロパティ値」ダイアログが表示されます。
「変数の参照」アイコンをクリックします。 「変数XPathビルダー」ダイアログが表示されます。
「変数」を開いて「dir」を選択し、「OK」をクリックします。jca.file.Directoryの値がdirに設定されます。
jca.file.FileNameプロパティに対して同じ手順を繰り返し、値をfileに設定します。 図4-99に示すように、「Receive」ダイアログが表示されます。
「OK」をクリックします。 図4-100に示すように、Oracle JDeveloperの「BPELChunkedRead.bpel」ページが表示されます。
assignアクティビティの追加
「コンポーネント・パレット」から、assignアクティビティを設計領域のreceiveアクティビティの後にドラッグ・アンド・ドロップします。
assignアクティビティをダブルクリックします。 「Assign」ダイアログが表示されます。
「名前」フィールドにAssignChunkedReadと入力します。
「コピー操作」タブをクリックします。 図4-89に示すように、「Assign」ダイアログが表示されます。
「コピー操作」を選択します。 「コピー操作の作成」ダイアログが表示されます。
図4-101に示すように、ヘッダーのデフォルト値を設定します。
「OK」をクリックします。図4-102に示すように、Oracle JDeveloperの「BPELChunkedRead.bpel」ページが表示されます。
「ファイル」、「すべて保存」を順番にクリックします。
invokeアクティビティの追加
「コンポーネント・パレット」から設計領域のassignアクティビティの下にinvokeアクティビティをドラッグ・アンド・ドロップします。
invokeアクティビティをダブルクリックします。 「Invoke」ダイアログが表示されます。
「名前」フィールドにInvokeReadAddressと入力します。
「パートナ・リンク」フィールドの端にある「パートナ・リンクの参照」をクリックします。 「パートナ・リンク・チューザ」ダイアログが表示されます。
「ReadAddressChunk」を選択して「OK」をクリックします。
「Invoke」ダイアログで、「入力変数」フィールドの右にある「入力変数の自動作成」アイコンをクリックします。 「変数の作成」ダイアログが表示されます。
デフォルトの変数名を選択して「OK」をクリックします。「変数」フィールドにデフォルトの変数名が移入されます。 入力変数が移入された状態で「Invoke」ダイアログが表示されます。
同じ手順を繰り返して出力変数を選択します。 図4-103に示すように、「Invoke」ダイアログが表示されます。
「OK」をクリックします。 図4-104に示すように、Oracle JDeveloperの「BPELChunkedRead.bpel」ページが表示されます。
「BPELChunkedRead.bpel」ページの「ソース」タブをクリックし、作成したinvokeアクティビティの次のプロパティを追加します。
<bpelx:inputProperty name="jca.file.Directory" variable="dir"/> <bpelx:inputProperty name="jca.file.FileName" variable="file"/> <bpelx:inputProperty name="jca.file.LineNumber" ="outLineNumber"/> <bpelx:inputProperty name="jca.file.ColumnNumber" variable="outColumnNumber"/> <bpelx:inputProperty name="jca.file.IsEOF" variable="outIsEOF"/> <bpelx:outputProperty name="jca.file.LineNumber" variable="returnLineNumber"/> <bpelx:outputProperty name="jca.file.ColumnNumber" variable="returnColumnNumber"/> <bpelx:outputProperty name="jca.file.IsEOF" variable="returnIsEOF"/> <bpelx:outputProperty name="jca.file.IsMessageRejected" variable="returnIsMessageRejected"/> <bpelx:outputProperty name="jca.file.RejectionReason" variable="returnRejectionReason"/> <bpelx:outputProperty name="jca.file.NoDataFound" variable="returnNoDataFound"/>
invokeアクティビティは次のようになります。
<invoke name="InvokeReadAddress" inputVariable="InvokeReadAddress_SynchRead_InputVariable" outputVariable="InvokeReadAddress_SynchRead_OutputVariable" partnerLink="ReadAddressChunk" portType="ns3:SynchRead_ptt" operation="SynchRead"> <bpelx:inputProperty name="jca.file.Directory" variable="dir"/> <bpelx:inputProperty name="jca.file.FileName" variable="file"/> <bpelx:inputProperty name="jca.file.LineNumber" variable="outLineNumber"/> <bpelx:inputProperty name="jca.file.ColumnNumber" variable="outColumnNumber"/> <bpelx:inputProperty name="jca.file.IsEOF" variable="outIsEOF"/> <bpelx:outputProperty name="jca.file.LineNumber" variable="returnLineNumber"/> <bpelx:outputProperty name="jca.file.ColumnNumber" variable="returnColumnNumber"/> <bpelx:outputProperty name="jca.file.IsEOF" variable="returnIsEOF"/> <bpelx:outputProperty name="jca.file.IsMessageRejected" variable="returnIsMessageRejected"/> <bpelx:outputProperty name="jca.file.RejectionReason" variable="returnRejectionReason"/> <bpelx:outputProperty name="jca.file.NoDataFound" variable="returnNoDataFound"/> </invoke>
「assignアクティビティの追加」に示したように、CopyHeadersというassignアクティビティを追加し、invokeアクティビティからreturnパラメータをコピーします。 図4-105に示すように、「Assign」ダイアログが表示されます。
「OK」をクリックします。 図4-106に示すように、JDeveloperの「BPELChunkedRead.bpel」ページが表示されます。
switchアクティビティの追加
switchアクティビティを「CopyHeaders」assignアクティビティの下にドラッグ・アンド・ドロップします。
switchアクティビティ内の「<case>」をダブルクリックします。 「Switch Case」ダイアログが表示されます。
「名前」フィールドにDATA FOUNDと入力し、「式」ボックスで「returnNoDataFound」式を選択します。 図4-107に示すように、「Switch Case」ダイアログが表示されます。
invokeアクティビティをswitchアクティビティの「<Case DATA FOUND>」にドラッグ・アンド・ドロップします。
invokeアクティビティをダブルクリックします。 「Invoke」ダイアログが表示されます。
「名前」フィールドにInvokeAppendと入力します。
「パートナ・リンク」フィールドで「AppendChunk」を選択します。
「Invoke」ダイアログで、「入力変数」フィールドの右にある「入力変数の自動作成」アイコンをクリックします。 「変数の作成」ダイアログが表示されます。
デフォルトの変数名を選択して「OK」をクリックします。「変数」フィールドにデフォルトの変数名が移入されます。 入力変数が移入された状態で「Invoke」ダイアログが表示されます。
図4-108に示すように、「プロパティ」タブをクリックしてファイル変数を選択します。
「OK」をクリックします。
transformアクティビティの追加
transformアクティビティを、「<case DATA FOUND>」セクション内のInvokeAppendアクティビティの直前にドラッグ・アンド・ドロップします。
transformアクティビティをダブルクリックします。
「名前」フィールドにTransformPayloadと入力します。
「トランスフォーメーション」タブをクリックします。
「作成」アイコンをクリックします。 「ソース変数」ダイアログが表示されます。
「InvokeReadAddress_SyncRead_InputVariable」を選択して「OK」をクリックします。
「ターゲット変数」リストで「InvokeAppend_Write_InputVariable」を選択します。
「マッパー・ファイル」フィールドの端にある「参照」をクリックし、addr1Toaddr2.xslファイルを選択します。
「OK」をクリックします。
emptyアクティビティをswitchアクティビティの「<otherwise>」セクションにドラッグ・アンド・ドロップします。 図4-109に示すように、「BPELChunkedRead.bpel」ページが表示されます。
「ファイル」、「すべて保存」を順番にクリックします。
前述の手順で作成したSOAプロジェクトおよびアプリケーションについて、アプリケーション・プロファイルをデプロイする必要があります。 Oracle JDeveloperを使用してアプリケーション・プロファイルをデプロイするには、次の手順に従います。
アプリケーション・サーバー接続を作成します。 詳細は、「Oracle JCAアダプタ用のアプリケーション・サーバー接続の作成」を参照してください。
アプリケーションをデプロイします。 詳細は、「Oracle JDeveloperからのOracle JCAアダプタ・アプリケーションのデプロイ」を参照してください。
Enterprise Managerコンソールを使用して、デプロイ済のSOAコンポジットを監視できます。次の手順を実行します。
http://servername:portnumber/emにナビゲートします。 デプロイしたコンポジットがアプリケーション・ナビゲータ・ツリーに表示されます。
address-csv.txtファイルを入力ディレクトリにコピーし、処理済であることを確認します。出力ディレクトリを調べて、出力ファイルが作成されていることを確認します。
デプロイしたSOAコンポジットをクリックします。 「ダッシュボード」が表示されます。
「最新のインスタンス」領域で「インスタンスID」の値をメモします。
「インスタンス」タブをクリックします。 SOAコンポジットのインスタンスIDがリスト表示されます。
手順3でメモしたインスタンスIDをクリックします。 「フローのトレース」ページが表示されます。
BPELプロセス・インスタンスをクリックします。 BPELプロセス・インスタンスの「監査証跡」が表示されます。
ペイロード・ノードを開いてペイロード詳細を確認します。
プロセス・フローを表示するには、「フロー」タブをクリックします。 また、アクティビティをクリックしてアクティビティ詳細を表示します。
これは、ファイルシステムのソース・ディレクトリから宛先ディレクトリに大量のデータを添付ファイルとして不透明にコピーまたは移動するOracleファイル・アダプタ機能です。たとえば、大量のMS Word文書、イメージおよびPDFをコンポジット・アプリケーション内でコンテンツを処理せずに転送できます。添付ファイルとしてのファイル読取り機能は、「Read File」オプションが選択されている場合にのみ使用できます。
この使用例では、大きい*.docファイルを添付ファイルとして処理するOracleファイル・アダプタの機能について説明します。添付ファイルとしてファイルを読み取るこの機能は、Opaque変換によく似ています。ただし、GB規模の添付ファイルが可能であるかどうかはデータベースの制限によって異なります。
添付ファイルとしてのOracleファイル・アダプタのファイル読取りを実行するには、大きいMS Word文書(*.docファイル)が必要です。
SOAコンポジットを含んだJDeveloperアプリケーションを作成する必要があります。使用例のアプリケーションとプロジェクトを作成する手順は、次のとおりです。
Oracle JDeveloperの「アプリケーション・ナビゲータ」で、「新規アプリケーション」をクリックします。「汎用アプリケーションの作成 - アプリケーションの名前付け」ページが表示されます。
「アプリケーション名」フィールドにAttachmentAppと入力して「次へ」をクリックします。「汎用アプリケーションの作成 - プロジェクトの名前付け」ページが表示されます。
「プロジェクト名」フィールドにAttachmentと入力します。
「プロジェクト・テクノロジ」タブの「選択可能」リストで「SOA」をダブルクリックし、「選択済」リストに移動します。
「次へ」をクリックします。 「SOA設定の設定」ダイアログが表示されます。
「コンポジット・テンプレート」ボックスで「BPELを使用するコンポジット」を選択して「終了」をクリックします。「BPELプロセスの作成 - BPELプロセス」ページが表示されます。
「名前」フィールドにBPELAttachmentと入力し、「テンプレート」リストから「サービスを後で定義」を選択します。
「OK」をクリックします。 図4-110に示すように、AttachmentAppアプリケーションとAttachmentプロジェクトが設計領域に表示されます。
ローカル・ディレクトリから大きいファイルを読み取るインバウンドのOracleファイル・アダプタ・サービスを作成するには、次の手順を実行します。
「コンポーネント・パレット」から、「ファイル・アダプタ」を「公開されたサービス」スイムレーンにドラッグ・アンド・ドロップします。アダプタ構成ウィザードの「ようこそ」ページが表示されます。
「次へ」をクリックします。「サービス名」ページが表示されます。
「サービス名」フィールドにAttachmentInと入力します。
「次へ」をクリックします。「アダプタ・インタフェース」ページが表示されます。
「操作およびスキーマから定義(後で指定)」を選択して「次へ」をクリックします。「操作」ページが表示されます。
図4-111に示すように、「操作タイプ」に「Read File」を選択し、「ファイルを添付ファイルとして読取り」を選択して「次へ」をクリックします。「ファイル・ディレクトリ」ページが表示されます。
|
注意: 「キャラクタ・セット」、「エンコーディング」および「コンテンツ・タイプ」の各フィールドは無視してください。 この添付ファイルの読取りを必要とするサード・パーティのアプリケーションを使用している場合にのみ、これらのフィールドに値を移入します。 この使用例の添付ファイルは、最終的にアウトバウンドOracleファイル・アダプタによって使用されるため、これらの値は必要としません。 |
図4-50に示すように、入力ディレクトリの物理パスを入力して「次へ」をクリックします。「ファイルのフィルタ処理」ページが表示されます。
図4-51に示すように、「インクルード・ファイルの名前パターン」フィールドに*.docと入力します。
「次へ」をクリックします。「ファイル・ポーリング」ページが表示されます。
「次へ」をクリックします。「終了」ページが表示されます。
「終了」をクリックします。 図4-112に示すように、インバウンドOracleファイル・アダプタが構成され、composite.xmlが表示されます。
ローカル・ディレクトリからFTPサーバーにファイルを書き込むアウトバウンドのOracleファイル・アダプタ・サービスを作成するには、次の手順を実行します。
「コンポーネント・パレット」から、「ファイル・アダプタ」を「外部参照」スイムレーンにドラッグ・アンド・ドロップします。アダプタ構成ウィザードの「ようこそ」ページが表示されます。
「次へ」をクリックします。「サービス名」ページが表示されます。
「サービス名」フィールドにAttachmentOutと入力します。
「次へ」をクリックします。「アダプタ・インタフェース」ページが表示されます。
「操作およびスキーマから定義(後で指定)」を選択して「次へ」をクリックします。「操作」ページが表示されます。
「Write File」を選択して「次へ」をクリックします。「ファイル構成」ページが表示されます。
図4-55に示すように、出力ディレクトリの物理パスを入力し、「ファイル・ネーミング規則(po_%SEQ%.txt)」フィールドにattachment_%SEQ%.docと入力します。
「次へ」をクリックします。「メッセージ」ページが表示されます。
「URL」フィールドの端に表示される「スキーマ・ファイルを参照」をクリックします。 「タイプ・チューザ」ダイアログが表示されます。
図4-113に示すように、「プロジェクトのWSDLファイル」、「AttachmentIn.wsdl」、「インライン・スキーマ」および「attachmentElement」の順にクリックします。
「OK」をクリックします。 「メッセージ」ページの「URL」フィールドにAttachmentIn.wsdlが移入されます。
「次へ」をクリックします。「終了」ページが表示されます。
「終了」をクリックします。 図4-114に示すように、アウトバウンドのOracleファイル・アダプタが構成され、composite.xmlが表示されます。
作成した3つのコンポーネント(インバウンド・アダプタ・サービス、BPELプロセス、アウトバウンド・アダプタ参照)をアセンブルまたは接続する必要があります。 コンポーネントを接続する手順は、次のとおりです。
「公開されたサービス」領域にあるAttachmentIn内の小さい三角形を、「コンポーネント」領域のBPELプロセス内に緑の三角形として表示されるドロップ・ゾーンにドラッグします。
「コンポーネント」領域にあるBPELプロセス内の小さい三角形を、「外部参照」領域のAttachmentOut内に緑の三角形として表示されるドロップ・ゾーンにドラッグします。
Oracle JDeveloperのcomposite.xmlが図4-115のように表示されます。
「ファイル」、「すべて保存」を順番にクリックします。
receiveアクティビティの追加
「BPELAttachment」をダブルクリックします。「BPELAttachment.bpel」ページが表示されます。
「コンポーネント・パレット」から設計領域にreceiveアクティビティをドラッグ・アンド・ドロップします。
receiveアクティビティをダブルクリックします。 「Receive」ダイアログが表示されます。
「名前」フィールドにReceiveInputと入力します。
「パートナ・リンク」フィールドの端にある「パートナ・リンクの参照」をクリックします。 「パートナ・リンク・チューザ」ダイアログが表示されます。
図4-116に示すように、「AttachmentIn」を選択して「OK」をクリックします。
図4-117に示すように、「Receive」ダイアログで「変数」フィールドの右にある「変数の自動作成」アイコンをクリックします。 「変数の作成」ダイアログが表示されます。
デフォルトの変数名を選択して「OK」をクリックします。「変数」フィールドにデフォルトの変数名が移入されます。
「インスタンスの作成」を選択して「OK」をクリックします。 図4-118に示すように、Oracle JDeveloperの「BPELAttachment.bpel」ページが表示されます。
図4-118 Oracle JDeveloper: BPELXMLDebatching.bpel

invokeアクティビティの追加
「コンポーネント・パレット」から設計領域にinvokeアクティビティをドラッグ・アンド・ドロップします。
invokeアクティビティをダブルクリックします。 「Invoke」ダイアログが表示されます。
「名前」フィールドにWrite_Attachmentと入力します。
「パートナ・リンク」フィールドの端にある「パートナ・リンクの参照」をクリックします。 「パートナ・リンク・チューザ」ダイアログが表示されます。
図4-119に示すように、「AttachmentOut」を選択して「OK」をクリックします。
「Invoke」ダイアログで、「入力変数」フィールドの右にある「入力変数の自動作成」アイコンをクリックします。 「変数の作成」ダイアログが表示されます。
デフォルトの変数名を選択して「OK」をクリックします。「変数」フィールドにデフォルトの変数名が移入されます。 図4-120に示すように、「Invoke」ダイアログが表示されます。
「OK」をクリックします。 図4-121に示すように、Oracle JDeveloperの「BPELAttachment.bpel」ページが表示されます。
図4-121 Oracle JDeveloper: BPELXMLDebatching.bpel

assignアクティビティの追加
「コンポーネント・パレット」から、assignアクティビティを設計領域のreceiveアクティビティとinvokeアクティビティの間にドラッグ・アンド・ドロップします。
assignアクティビティをダブルクリックします。 「Assign」ダイアログが表示されます。
「名前」フィールドにAssignReferenceと入力します。
「コピー操作」タブをクリックします。 図4-122に示すように、「Assign」ダイアログが表示されます。
「コピー操作」を選択します。 「コピー操作の作成」ダイアログが表示されます。
図4-123に示すように、「From」および「To」ペインで「変数」を開きます。
|
注意: 要素への参照によって定義された変数の場合は、ソースとターゲットの両方が同じ要素であることが必要です。 |
「OK」をクリックします。 図4-124に示すように、「Assign」ダイアログが表示されます。
「OK」をクリックします。図4-125に示すように、Oracle JDeveloperの「BPELAttachment.bpel」ページが表示されます。
「ファイル」、「すべて保存」を順番にクリックします。
前述の手順で作成したSOAプロジェクトおよびアプリケーションについて、アプリケーション・プロファイルをデプロイする必要があります。 Oracle JDeveloperを使用してアプリケーション・プロファイルをデプロイするには、次の手順に従います。
アプリケーション・サーバー接続を作成します。 詳細は、「Oracle JCAアダプタ用のアプリケーション・サーバー接続の作成」を参照してください。
アプリケーションをデプロイします。 詳細は、「Oracle JDeveloperからのOracle JCAアダプタ・アプリケーションのデプロイ」を参照してください。
Enterprise Managerコンソールを使用して、デプロイ済のSOAコンポジットを監視できます。次の手順を実行します。
http://servername:portnumber/emにナビゲートします。 デプロイしたコンポジットがアプリケーション・ナビゲータ・ツリーに表示されます。
attachment.docファイルを入力ディレクトリにコピーし、処理済であることを確認します。出力ディレクトリを調べて、出力ファイルが作成されていることを確認します。
デプロイしたSOAコンポジットをクリックします。 「ダッシュボード」が表示されます。
「最新のインスタンス」領域で「インスタンスID」の値をメモします。
「インスタンス」タブをクリックします。 SOAコンポジットのインスタンスIDがリスト表示されます。
手順3でメモしたインスタンスIDをクリックします。 「フローのトレース」ページが表示されます。
BPELプロセス・インスタンスをクリックします。 BPELプロセス・インスタンスの「監査証跡」が表示されます。
ペイロード・ノードを開いてペイロード詳細を確認します。
プロセス・フローを表示するには、「フロー」タブをクリックします。 また、アクティビティをクリックしてアクティビティ詳細を表示します。
これは、invokeアクティビティを使用してターゲット・ディレクトリからファイルのリストを取得するOracleファイル・アダプタ機能です。このファイルのリストはXML文書として返され、ファイル名、ディレクトリ名、ファイル・サイズ、最終変更時間などの情報が記載されています。
この使用例には、次の項目が含まれます。
Oracleファイル・アダプタによるリスト表示を実行するには、*.txtファイルが必要です。 *.txtファイルの作成および保存は、ターゲット・ディレクトリで行う必要があります。
SOAコンポジットを含んだJDeveloperアプリケーションを作成する必要があります。使用例のアプリケーションとプロジェクトを作成する手順は、次のとおりです。
Oracle JDeveloperの「アプリケーション・ナビゲータ」で、「新規アプリケーション」をクリックします。「汎用アプリケーションの作成 - アプリケーションの名前付け」ページが表示されます。
「アプリケーション名」フィールドにFileListingAppと入力して「次へ」をクリックします。「汎用アプリケーションの作成 - プロジェクトの名前付け」ページが表示されます。
「プロジェクト名」フィールドにFileListingと入力します。
「プロジェクト・テクノロジ」タブの「選択可能」リストで「SOA」をダブルクリックし、「選択済」リストに移動します。
「次へ」をクリックします。 「SOA設定の設定」ダイアログが表示されます。
「コンポジット・テンプレート」ボックスで「BPELを使用するコンポジット」を選択して「終了」をクリックします。「BPELプロセスの作成 - BPELプロセス」ページが表示されます。
「名前」フィールドにBPELFileListingと入力し、「テンプレート」ボックスから「一方向BPELプロセス」を選択します。
「OK」をクリックします。 図4-126に示すように、FileListingAppアプリケーションとFileListingプロジェクトが設計領域に表示されます。
ターゲット・ディレクトリのファイルのリストを表示するアウトバウンドOracleファイル・アダプタ・サービスを作成するには、次の手順を実行します。
「コンポーネント・パレット」から、「ファイル・アダプタ」を「外部参照」スイムレーンにドラッグ・アンド・ドロップします。アダプタ構成ウィザードの「ようこそ」ページが表示されます。
「次へ」をクリックします。「サービス名」ページが表示されます。
「サービス名」フィールドにListFilesと入力します。
「次へ」をクリックします。「アダプタ・インタフェース」ページが表示されます。
「操作およびスキーマから定義(後で指定)」を選択して「次へ」をクリックします。「操作」ページが表示されます。
「List Files」を選択し、「操作名」フィールドにFileListingと入力して「次へ」をクリックします。「ファイル・ディレクトリ」ページが表示されます。
図4-50に示すように、入力ディレクトリの物理パスを入力します。
「次へ」をクリックします。「ファイルのフィルタ処理」ページが表示されます。
「インクルード・ファイルの名前パターン」フィールドに*.txtと入力します。
「次へ」をクリックします。「終了」ページが表示されます。
「終了」をクリックします。 図4-127に示すように、アウトバウンドのOracleファイル・アダプタが構成され、composite.xmlが表示されます。
「ファイル」、「すべて保存」を順番にクリックします。
作成した2つのコンポーネント(BPELプロセスおよびアウトバウンド・アダプタ参照)をアセンブルまたは接続する必要があります。 コンポーネントを接続する手順は、次のとおりです。
「コンポーネント」領域にあるBPELプロセス内の小さい三角形を、「外部参照」領域のListFiles内に緑の三角形として表示されるドロップ・ゾーンにドラッグします。
Oracle JDeveloperのcomposite.xmlが図4-128のように表示されます。
「ファイル」、「すべて保存」を順番にクリックします。
文字列変数の作成
「BPELFileListing」をダブルクリックします。「BPELFileListing.bpel」ページが表示されます。
(x)で表された「変数」アイコンをクリックします。 「変数」ダイアログが表示されます。
「作成」アイコンをクリックします。 「変数の作成」ダイアログが表示されます。
図4-129に示すように、タイプがxsd:stringの変数MyDirを作成します。 これらの変数は後で使用します。
「OK」をクリックします。 図4-130に示すように、Oracle JDeveloperの「BPELFileListing.bpel」ページが表示されます。
invokeアクティビティの追加
「コンポーネント・パレット」から設計領域のreceiveアクティビティの下にinvokeアクティビティをドラッグ・アンド・ドロップします。
invokeアクティビティをダブルクリックします。 「Invoke」ダイアログが表示されます。
「名前」フィールドにInvokeListFilesと入力します。
「パートナ・リンク」フィールドの端にある「パートナ・リンクの参照」をクリックします。 「パートナ・リンク・チューザ」ダイアログが表示されます。
「ListFiles」を選択して「OK」をクリックします。
「Invoke」ダイアログで、「入力変数」フィールドの右にある「入力変数の自動作成」アイコンをクリックします。 「変数の作成」ダイアログが表示されます。
デフォルトの変数名を選択して「OK」をクリックします。「変数」フィールドにデフォルトの変数名が移入されます。 入力変数が移入された状態で「Invoke」ダイアログが表示されます。
同じ手順を繰り返して出力変数を選択します。 図4-131に示すように、「Invoke」ダイアログが表示されます。
「プロパティ」タブをクリックします。プロパティおよび対応する値の列が表示されます。
jca.file.Directoryプロパティを選択します。対応する値の列をダブルクリックします。 「アダプタ・プロパティ値」ダイアログが表示されます。
「変数の参照」アイコンをクリックします。 「変数XPathビルダー」ダイアログが表示されます。
「変数」を開いて「MyDir」を選択し、「OK」をクリックします。jca.file.Directoryの値がMydirに設定されます。
「OK」をクリックします。 図4-132に示すように、Oracle JDeveloperの「BPELFileListing.bpel」ページが表示されます。
assignアクティビティの追加
「コンポーネント・パレット」から、assignアクティビティを設計領域のreceiveアクティビティとinvokeアクティビティの間にドラッグ・アンド・ドロップします。
assignアクティビティをダブルクリックします。 「Assign」ダイアログが表示されます。
「名前」フィールドにAssignDirNameと入力します。
「コピー操作」タブをクリックします。 「Assign」ダイアログが表示されます。
「コピー操作」を選択します。 「コピー操作の作成」ダイアログが表示されます。
図4-133に示すように、ヘッダーの値を設定します。
「OK」をクリックします。図4-134に示すように、Oracle JDeveloperの「BPELFileListing.bpel」ページが表示されます。
「ファイル」、「すべて保存」を順番にクリックします。
前述の手順で作成したSOAプロジェクトおよびアプリケーションについて、アプリケーション・プロファイルをデプロイする必要があります。 Oracle JDeveloperを使用してアプリケーション・プロファイルをデプロイするには、次の手順に従います。
アプリケーション・サーバー接続を作成します。 詳細は、「Oracle JCAアダプタ用のアプリケーション・サーバー接続の作成」を参照してください。
アプリケーションをデプロイします。 詳細は、「Oracle JDeveloperからのOracle JCAアダプタ・アプリケーションのデプロイ」を参照してください。
Enterprise Managerコンソールを使用して、デプロイ済のSOAコンポジットを監視できます。次の手順を実行します。
http://servername:portnumber/emにナビゲートします。 デプロイしたコンポジットがアプリケーション・ナビゲータ・ツリーに表示されます。
*.txtファイルを入力ディレクトリにコピーし、処理済であることを確認します。出力ディレクトリを調べて、出力ファイルが作成されていることを確認します。
デプロイしたSOAコンポジットをクリックします。 「ダッシュボード」が表示されます。
「最新のインスタンス」領域で「インスタンスID」の値をメモします。
「インスタンス」タブをクリックします。 SOAコンポジットのインスタンスIDがリスト表示されます。
手順3でメモしたインスタンスIDをクリックします。 「フローのトレース」ページが表示されます。
BPELプロセス・インスタンスをクリックします。 BPELプロセス・インスタンスの「監査証跡」が表示されます。
ペイロード・ノードを開いてペイロード詳細を確認します。
プロセス・フローを表示するには、「フロー」タブをクリックします。 また、アクティビティをクリックしてアクティビティ詳細を表示します。
この使用例では、カスタム・フォーマットで定義されたネイティブ・データを処理するOracleファイル・アダプタ機能について説明します。 このサンプルでは、カスタム・フォーマットはinvoice-nxsd.xsdに定義されている請求書を表します。Oracleファイル・アダプタは、invoice.txtファイルを処理してComplexStructure BPELプロセスにパブリッシュします。その後、PurchaseOrderに変換されてxmlファイルとして書き出されます。
この使用例には、次の項目が含まれます。
複雑な構造のビジネス・プロセスを実行するには、invoice.txtファイルが必要です。このファイルは、次のディレクトリからコピーできます。
http://www.oracle.com/technology/sample_code/products/adapters
SOAコンポジットを含んだJDeveloperアプリケーションを作成する必要があります。使用例のアプリケーションとプロジェクトを作成する手順は、次のとおりです。
Oracle JDeveloperの「アプリケーション・ナビゲータ」で、「新規アプリケーション」をクリックします。「汎用アプリケーションの作成 - アプリケーションの名前付け」ページが表示されます。
「アプリケーション名」フィールドにSOA-ComplexStructureと入力して「次へ」をクリックします。「汎用アプリケーションの作成 - プロジェクトの名前付け」ページが表示されます。
「プロジェクト名」フィールドにComplexStructureと入力します。
「プロジェクト・テクノロジ」タブの「選択可能」リストで「SOA」をダブルクリックし、「選択済」リストに移動します。
「次へ」をクリックします。 「SOA設定の設定」ダイアログが表示されます。
「コンポジット・テンプレート」ボックスで「BPELを使用するコンポジット」を選択して「終了」をクリックします。「BPELプロセスの作成 - BPELプロセス」ページが表示されます。
「名前」フィールドにBPEComplexStructureと入力し、「テンプレート」ボックスから「サービスを後で定義」を選択します。
「OK」をクリックします。 図4-135に示すように、SOA-ComplexStructureアプリケーションとComplexStructureプロジェクトが設計領域に表示されます。
(http://www.oracle.com/technology/sample_code/products/adapters)から、invoice-nxsd.xsdおよびpo.xsdファイルをプロジェクトのschemaディレクトリにコピーします。
(http://www.oracle.com/technology/sample_code/products/adapters)から、InvToPo.xslをプロジェクトのxslディレクトリにコピーします。
ローカル・ディレクトリからファイルを読み取るインバウンドのOracleファイル・アダプタ・サービスを作成するには、次の手順を実行します。
「コンポーネント・パレット」から、「ファイル・アダプタ」を「公開されたサービス」スイムレーンにドラッグ・アンド・ドロップします。アダプタ構成ウィザードの「ようこそ」ページが表示されます。
「次へ」をクリックします。「サービス名」ページが表示されます。
「サービス名」フィールドにComplexStructureInと入力します。
「次へ」をクリックします。「アダプタ・インタフェース」ページが表示されます。
「操作およびスキーマから定義(後で指定)」を選択して「次へ」をクリックします。「操作」ページが表示されます。
「Read File」を選択して「次へ」をクリックします。「ファイル・ディレクトリ」ページが表示されます。
入力ディレクトリの物理パスを入力して「次へ」をクリックします。「ファイルのフィルタ処理」ページが表示されます。
「インクルード・ファイルの名前パターン」フィールドに*.txtと入力して「次へ」をクリックします。「ファイル・ポーリング」ページが表示されます。
「次へ」をクリックします。「メッセージ」ページが表示されます。
「URL」フィールドの端に表示される「スキーマ・ファイルを参照」をクリックします。 「タイプ・チューザ」ダイアログが表示されます。
「プロジェクトのスキーマ・ファイル」、「invoice-nxsd.xsd」および「invoice」を順番にクリックします。
「OK」をクリックします。「メッセージ」ページの「URL」フィールドにinvoice-nxsd.xsdファイルが移入されます。
「次へ」をクリックします。「終了」ページが表示されます。
「終了」をクリックします。 図4-136に示すように、インバウンドOracleファイル・アダプタが構成され、composite.xmlが表示されます。
ローカル・ディレクトリからFTPサーバーにファイルを書き込むアウトバウンドのOracleファイル・アダプタ・サービスを作成するには、次の手順を実行します。
「コンポーネント・パレット」から、「ファイル・アダプタ」を「外部参照」スイムレーンにドラッグ・アンド・ドロップします。アダプタ構成ウィザードの「ようこそ」ページが表示されます。
「次へ」をクリックします。「サービス名」ページが表示されます。
「サービス名」フィールドにComplexStructureOutと入力します。
「次へ」をクリックします。「アダプタ・インタフェース」ページが表示されます。
「操作およびスキーマから定義(後で指定)」を選択して「次へ」をクリックします。「操作」ページが表示されます。
「Write File」を選択して「次へ」をクリックします。「ファイル構成」ページが表示されます。
出力ディレクトリの物理パスを入力し、「ファイル・ネーミング規則(po_%SEQ%.txt)」フィールドにinvoice_%SEQ%.txtと入力します。
「次へ」をクリックします。「メッセージ」ページが表示されます。
「URL」フィールドの端に表示される「スキーマ・ファイルを参照」をクリックします。 「タイプ・チューザ」ダイアログが表示されます。
「プロジェクトのスキーマ・ファイル」、「po.xsd」および「po」を順番にクリックします。
「OK」をクリックします。「メッセージ」ページの「URL」フィールドにpo.xsdファイルが移入されます。
「次へ」をクリックします。「終了」ページが表示されます。
「終了」をクリックします。 図4-137に示すように、アウトバウンドのOracleファイル・アダプタが構成され、composite.xmlが表示されます。
作成した3つのコンポーネント(インバウンド・アダプタ・サービス、BPELプロセス、アウトバウンド・アダプタ参照)をアセンブルまたは接続する必要があります。 コンポーネントを接続する手順は、次のとおりです。
「公開されたサービス」領域にあるComplexStructureInサービス内の小さい三角形を、「コンポーネント」領域のBPELプロセス内に緑の三角形として表示されるドロップ・ゾーンにドラッグします。
「コンポーネント」領域にあるBPELプロセス内の小さい三角形を、「外部参照」領域のComplexStructureOut参照内に緑の三角形として表示されるドロップ・ゾーンにドラッグします。
Oracle JDeveloperのcomposite.xmlが図4-138のように表示されます。
「ファイル」、「すべて保存」を順番にクリックします。
receiveアクティビティの追加
「BPELComplexStructure」をダブルクリックします。「BPELComplexStructure.bpel」ページが表示されます。
「コンポーネント・パレット」から設計領域にreceiveアクティビティをドラッグ・アンド・ドロップします。
receiveアクティビティをダブルクリックします。 「Receive」ダイアログが表示されます。
「名前」フィールドにReceiveInvoiceと入力します。
「パートナ・リンク」フィールドの端にある「パートナ・リンクの参照」をクリックします。 「パートナ・リンク・チューザ」ダイアログが表示されます。
「ComplexStructureIn」を選択して「OK」をクリックします。
「Receive」ダイアログで、「変数」フィールドの右にある「変数の自動作成」アイコンをクリックします。 「変数の作成」ダイアログが表示されます。
デフォルトの変数名を選択して「OK」をクリックします。「変数」フィールドにデフォルトの変数名が移入されます。
「インスタンスの作成」を選択して「OK」をクリックします。Oracle JDeveloperの「BPELComplexStructure.bpel」ページが表示されます。
invokeアクティビティの追加
「コンポーネント・パレット」から設計領域にinvokeアクティビティをドラッグ・アンド・ドロップします。
invokeアクティビティをダブルクリックします。 「Invoke」ダイアログが表示されます。
「名前」フィールドにInvokeWriteと入力します。
「パートナ・リンク」フィールドの端にある「パートナ・リンクの参照」をクリックします。 「パートナ・リンク・チューザ」ダイアログが表示されます。
「ComplexStructureOut」を選択して「OK」をクリックします。
「Invoke」ダイアログで、「入力変数」フィールドの右にある「入力変数の自動作成」アイコンをクリックします。 「変数の作成」ダイアログが表示されます。
「変数名」フィールドにInvokeWrite_Write_OutputVariableと入力し、「OK」をクリックします。 「Invoke」ダイアログが表示されます。
「OK」をクリックします。Oracle JDeveloperの「BPELComplexStructure.bpel」ページが表示されます。
transformアクティビティの追加
「コンポーネント・パレット」から、transformアクティビティを設計領域のreceiveアクティビティとinvokeアクティビティの間にドラッグ・アンド・ドロップします。
transformアクティビティをダブルクリックします。「Transform」ダイアログが表示されます。
「名前」フィールドにTransformPayloadと入力します。
「トランスフォーメーション」タブをクリックします。「Transform」ダイアログが表示されます。
「作成」アイコンをクリックします。 「ソース変数」ダイアログが表示されます。
「ソース変数」ボックスで「ReceiveInvoice_Read_InputVariable」を選択し、「ソース・パート」ボックスで「body」を選択して「OK」をクリックします。 ソースとパートが選択された状態で「Transform」ダイアログが表示されます。
「ターゲット変数」リストで「InvokeWrite_Write_OutputVariable」を選択し、「ターゲット・パート」で「body」を選択します。
「マッパー・ファイル」フィールドの端にある「マッピングの参照」アイコンをクリックし、プロジェクトのxslディレクトリからInvToPo.xslファイルを選択します。
「OK」をクリックします。
「ファイル」、「すべて保存」を順番にクリックします。 図4-139に示すように、「BPELComplexStructure.bpel」ページが表示されます。
図4-139 Oracle JDeveloper: BPELComplexStructure.bpel

前述の手順で作成したSOAプロジェクトおよびアプリケーションについて、アプリケーション・プロファイルをデプロイする必要があります。 Oracle JDeveloperを使用してアプリケーション・プロファイルをデプロイするには、次の手順に従います。
アプリケーション・サーバー接続を作成します。 詳細は、「Oracle JCAアダプタ用のアプリケーション・サーバー接続の作成」を参照してください。
アプリケーションをデプロイします。 詳細は、「Oracle JDeveloperからのOracle JCAアダプタ・アプリケーションのデプロイ」を参照してください。
Enterprise Managerコンソールを使用して、デプロイ済のSOAコンポジットを監視できます。次の手順を実行します。
http://servername:portnumber/emにナビゲートします。 デプロイしたコンポジットがアプリケーション・ナビゲータ・ツリーに表示されます。
invoice.txtファイルを入力ディレクトリにコピーし、処理済であることを確認します。出力ディレクトリを調べて、出力ファイルが作成されていることを確認します。
デプロイしたSOAコンポジットをクリックします。 「ダッシュボード」が表示されます。
「最新のインスタンス」領域で「インスタンスID」の値をメモします。
「インスタンス」タブをクリックします。 SOAコンポジットのインスタンスIDがリスト表示されます。
手順3でメモしたインスタンスIDをクリックします。 「フローのトレース」ページが表示されます。
BPELプロセス・インスタンスをクリックします。 BPELプロセス・インスタンスの「監査証跡」が表示されます。
ペイロード・ノードを開いてペイロード詳細を確認します。
プロセス・フローを表示するには、「フロー」タブをクリックします。
「ReceiveInvoice」をクリックしてアクティビティ詳細を表示します。
これは、大きいXML文書を小さい個別のXMLフラグメントにデバッチするOracle FTPアダプタの機能です。この使用例では、ビジネス・プロセス・サンプルのデバッチ処理でOracle FTPアダプタを使用して、1つ以上の請求書や発注などのビジネス・レコードのバッチを含むファイルを処理する方法について説明します。これにより、発注(PO)がデバッチされて個別の出力ファイルに書き込まれます。
この使用例には、次の項目が含まれます。
Oracle FTPアダプタのデバッチ処理を実行するには、container.txtファイルが必要です。このファイルは、次のディレクトリからコピーできます。
http://www.oracle.com/technology/sample_code/products/adapters
SOAコンポジットを含んだJDeveloperアプリケーションを作成する必要があります。使用例のアプリケーションとプロジェクトを作成する手順は、次のとおりです。
Oracle JDeveloperの「アプリケーション・ナビゲータ」で、「新規アプリケーション」をクリックします。「汎用アプリケーションの作成 - アプリケーションの名前付け」ページが表示されます。
「アプリケーション名」フィールドにSOA-FTPDebatchingと入力して「OK」をクリックします。「汎用アプリケーションの作成 - プロジェクトの名前付け」ページが表示されます。
「プロジェクト名」にFTPDebatchingと入力します。
「プロジェクト・テクノロジ」タブの「選択可能」リストで「SOA」をダブルクリックし、「選択済」リストに移動します。
「次へ」をクリックします。 「SOA設定の設定」ダイアログが表示されます。
「コンポジット・テンプレート」ボックスで「BPELを使用するコンポジット」を選択して「終了」をクリックします。「BPELプロセスの作成 - BPELプロセス」ページが表示されます。
「名前」フィールドにBPELFTPDebatchingと入力し、「テンプレート」ボックスから「サービスを後で定義」を選択します。
「OK」をクリックします。 図4-140に示すように、SOA-FTPDebatchingアプリケーションとFTPDebatchingプロジェクトが設計領域に表示されます。
(http://www.oracle.com/technology/sample_code/products/adapters)から、container.xsdおよびpo.xsdファイルをプロジェクトのxsdディレクトリにコピーします。
(http://www.oracle.com/technology/sample_code/products/adapters)から、InvToPo.xslおよびPoToPo.xslファイルをプロジェクトのxslディレクトリにコピーします。
ローカル・ディレクトリからファイルを読み取るインバウンドのOracle FTPアダプタ・サービスを作成するには、次の手順を実行します。
「コンポーネント・パレット」から「公開されたサービス」スイムレーンにOracle FTPアダプタをドラッグ・アンド・ドロップします。アダプタ構成ウィザードの「ようこそ」ページが表示されます。
「次へ」をクリックします。「サービス名」ページが表示されます。
「サービス名」フィールドにFTPDebatchingInと入力します。
「次へ」をクリックします。「アダプタ・インタフェース」ページが表示されます。
「操作およびスキーマから定義(後で指定)」を選択して「次へ」をクリックします。 図4-141に示すように、「FTPサーバー接続」ページが表示されます。
|
注意: このアプリケーションをデプロイする前に、Oracle FTPアダプタのデプロイメント・ディスクリプタでjndi-nameが構成済であることを確認してください。 |
「次へ」をクリックします。「操作」ページが表示されます。
図4-142に示すように、「Get File」を選択して「次へ」をクリックします。「ファイル・ディレクトリ」ページが表示されます。
入力ディレクトリの物理パスを入力して「次へ」をクリックします。「ファイルのフィルタ処理」ページが表示されます。
「インクルード・ファイルの名前パターン」フィールドに*.txtと入力し、「ファイルが複数のメッセージを含む」チェック・ボックスを選択し、「バッチでメッセージをパブリッシュする数」ボックスの値として1を指定します。
「次へ」をクリックします。「ファイル・ポーリング」ページが表示されます。
「次へ」をクリックします。「メッセージ」ページが表示されます。
「URL」フィールドの端に表示される「スキーマ・ファイルを参照」をクリックします。 「タイプ・チューザ」ダイアログが表示されます。
「プロジェクトのスキーマ・ファイル」、「container.xsd」および「container」を順番にクリックします。
「OK」をクリックします。「メッセージ」ページの「URL」フィールドにcontainer.xsdファイルが移入されます。
「次へ」をクリックします。「終了」ページが表示されます。
「終了」をクリックします。 図4-143に示すように、インバウンドOracleファイル・アダプタが構成され、composite.xmlが表示されます。
ローカル・ディレクトリからFTPサーバーにファイルを書き込むアウトバウンドのOracle FTPアダプタ・サービスを作成するには、次の手順を実行します。
「コンポーネント・パレット」から、「FTPアダプタ」を「外部参照」スイムレーンにドラッグ・アンド・ドロップします。アダプタ構成ウィザードの「ようこそ」ページが表示されます。
「次へ」をクリックします。「サービス名」ページが表示されます。
「サービス名」フィールドにPurchaseOrderOutと入力します。
「次へ」をクリックします。「アダプタ・インタフェース」ページが表示されます。
「操作およびスキーマから定義(後で指定)」を選択して「次へ」をクリックします。「FTPサーバー接続」ページが表示されます。
「次へ」をクリックします。「操作」ページが表示されます。
「Put File」を選択して「次へ」をクリックします。「ファイル構成」ページが表示されます。
出力ディレクトリの物理パスを入力し、「ファイル・ネーミング規則(po_%SEQ%.txt)」フィールドにpo_%SEQ%.txtと入力します。
選択されていない場合は、「メッセージ数の到達」オプションを選択します。デフォルト値は1です。
「次へ」をクリックします。「メッセージ」ページが表示されます。
「URL」フィールドの端に表示される「スキーマ・ファイルを参照」をクリックします。 「タイプ・チューザ」ダイアログが表示されます。
「プロジェクトのスキーマ・ファイル」、「po.xsd」および「po」を順番にクリックします。
「OK」をクリックします。「メッセージ」ページの「URL」フィールドにpo.xsdファイルが移入されます。
「次へ」をクリックします。「終了」ページが表示されます。
「終了」をクリックします。 図4-144に示すように、アウトバウンドのOracleファイル・アダプタが構成され、composite.xmlが表示されます。
作成した3つのコンポーネント(インバウンド・アダプタ・サービス、BPELプロセス、アウトバウンド・アダプタ参照)をアセンブルまたは接続する必要があります。 コンポーネントを接続する手順は、次のとおりです。
「公開されたサービス」領域にあるFTPDebatchingInサービス内の小さい三角形を、「コンポーネント」領域のBPELプロセス内に緑の三角形として表示されるドロップ・ゾーンにドラッグします。
「コンポーネント」領域にあるBPELプロセス内の小さい三角形を、「外部参照」領域のPurchaseOrderOut参照内に緑の三角形として表示されるドロップ・ゾーンにドラッグします。
Oracle JDeveloperのcomposite.xmlが図4-145のように表示されます。
「ファイル」、「すべて保存」を順番にクリックします。
receiveアクティビティの追加
「BPELFTPDebatching」をダブルクリックします。「BPELFTPDebatching.bpel」ページが表示されます。
「コンポーネント・パレット」から設計領域にreceiveアクティビティをドラッグ・アンド・ドロップします。
receiveアクティビティをダブルクリックします。 「Receive」ダイアログが表示されます。
「名前」フィールドにReceiveと入力します。
「パートナ・リンク」フィールドの端にある「パートナ・リンクの参照」をクリックします。 「パートナ・リンク・チューザ」ダイアログが表示されます。
「FTPDebatchingIn」を選択して「OK」をクリックします。
「Receive」ダイアログで、「変数」フィールドの右にある「変数の自動作成」アイコンをクリックします。 「変数の作成」ダイアログが表示されます。
デフォルトの変数名を選択して「OK」をクリックします。「変数」フィールドにデフォルトの変数名が移入されます。
「インスタンスの作成」を選択して「OK」をクリックします。 Oracle JDeveloperの「BPELFTPDebatching.bpel」ページが表示されており、receiveアクティビティが追加されています。
invokeアクティビティの追加
「コンポーネント・パレット」から設計領域にinvokeアクティビティをドラッグ・アンド・ドロップします。
invokeアクティビティをダブルクリックします。 「Invoke」ダイアログが表示されます。
「名前」フィールドにWriteと入力します。
「パートナ・リンク」フィールドの端にある「パートナ・リンクの参照」をクリックします。 「パートナ・リンク・チューザ」ダイアログが表示されます。
「PurchaseOrderOut」を選択して「OK」をクリックします。
「Receive」ダイアログで、「入力変数」フィールドの右にある「入力変数の自動作成」アイコンをクリックします。 「変数の作成」ダイアログが表示されます。
「変数」フィールドにWrite_Put_OutputVariableと入力し、「OK」をクリックします。 「Invoke」ダイアログが表示されます。
「OK」をクリックします。 Oracle JDeveloperの「BPELFTPDebatching.bpel」ページが表示されており、invokeアクティビティが追加されています。
switchアクティビティの追加
「コンポーネント・パレット」から、switchアクティビティを設計領域のreceiveアクティビティとinvokeアクティビティの間にドラッグ・アンド・ドロップします。
switchアクティビティを開きます。これにより、<case>および<otherwise>の値を入力するための画面が表示されます。
図4-146に示すように、「<case>」セクションで「条件式の表示」アイコンをクリックします。「条件式」ポップアップ・ウィンドウが表示されます。
ポップアップ・ウィンドウ内で「XPath式ビルダー」アイコンをクリックします。 「式ビルダー」ダイアログが表示されます。
図4-147に示すように、式としてstarts-with(local-name(ora:getNodes('receive_Get_InputVariable','body','/ns3:container/child::*[position()=1]')),'invoice')を入力し、「OK」をクリックします。画面が「条件式」ポップアップ・ウィンドウに戻ります。
「<case>」セクションと「<otherwise>」セクションに1つずつ、2つのトランスフォーメーション・アクティビティを追加します。
transformアクティビティを「<case>」セクションにドラッグ・アンド・ドロップします。
transformアクティビティをダブルクリックします。
「名前」フィールドにInvToPoと入力します。
「トランスフォーメーション」タブをクリックします。
「作成」アイコンをクリックします。 「ソース変数」ダイアログが表示されます。
デフォルトを受け入れて「OK」をクリックします。
「ターゲット変数」リスト「Write_Put_OutputVariable」を選択します。
「マッパー・ファイル」フィールドの端にある「マッピングの参照」アイコンをクリックし、「InvToPo.xsl」ファイルを選択します。
「OK」をクリックします。
同じプロセスを第2のトランスフォーメーションについて繰り返します。 このtransformアクティビティの場合は、マッパー・ファイルとしてPoToPo.xslを選択します。
図4-148に示すように、「BPELFTPDebatching.bpel」ページが表示されます。
「ファイル」、「すべて保存」を順番にクリックします。
前述の手順で作成したSOAプロジェクトおよびアプリケーションについて、アプリケーション・プロファイルをデプロイする必要があります。 Oracle JDeveloperを使用してアプリケーション・プロファイルをデプロイするには、次の手順に従います。
アプリケーション・サーバー接続を作成します。 詳細は、「Oracle JCAアダプタ用のアプリケーション・サーバー接続の作成」を参照してください。
アプリケーションをデプロイします。 詳細は、「Oracle JDeveloperからのOracle JCAアダプタ・アプリケーションのデプロイ」を参照してください。
Enterprise Managerコンソールを使用して、デプロイ済のSOAコンポジットを監視できます。次の手順を実行します。
http://servername:portnumber/emにナビゲートします。 デプロイしたコンポジットがアプリケーション・ナビゲータ・ツリーに表示されます。
container.txtファイルを入力ディレクトリにコピーし、処理済であることを確認します。出力ディレクトリを調べて、出力ファイルが作成されていることを確認します。
デプロイしたSOAコンポジットをクリックします。 「ダッシュボード」が表示されます。
「最新のインスタンス」領域で「インスタンスID」の値をメモします。
「インスタンス」タブをクリックします。 SOAコンポジットのインスタンスIDがリスト表示されます。
手順3でメモしたインスタンスIDをクリックします。 「フローのトレース」ページが表示されます。
BPELプロセス・インスタンスをクリックします。 BPELプロセス・インスタンスの「監査証跡」が表示されます。
ペイロード・ノードを開いてペイロード詳細を確認します。
プロセス・フローを表示するには、「フロー」タブをクリックします。 また、アクティビティ(invoke、receiveなど)をクリックしてアクティビティ詳細を表示します。
この使用例では、invokeアクティビティを使用してプロセス途中の同期読取り操作を実行するOracle FTPアダプタの機能について説明します。この使用例で説明するアダプタ機能は、次のとおりです。
Oracleファイル・アダプタ(読取り操作)
Oracle FTPアダプタ(同期読取り操作)
実行時に読取り対象のファイル名を指定する機能
Oracleファイル・アダプタ(書込み操作)
このプロセスは、インバウンドOracleファイル・アダプタによる監視対象のローカル・ディレクトリにトリガー・ファイルが存在することで開始されます。トリガー・ファイルには、同期読取り操作で読み取られるファイルの名前が含まれています。このファイル名は、ヘッダーを介してアダプタに渡されます。 ファイル名は、invokeアクティビティの「プロパティ」タブを使用して渡すことができます。この同期読取り操作は、FTPサーバー上のリモート・ディレクトリに対して実行されます。 読取り結果は変換され、アウトバウンドOracleファイル・アダプタを介してローカル・ディレクトリに書き出されます。この項には、次の項目が含まれます。
FTPの動的同期読取りを実行するには、address-csv.txtファイルが必要です。このファイルは、次のディレクトリからコピーできます。
http://www.oracle.com/technology/sample_code/products/adapters
また、trigger.trgファイルも必要です。このファイルは、次のディレクトリからコピーできます。
http://www.oracle.com/technology/sample_code/products/adapters
SOAコンポジットを含んだJDeveloperアプリケーションを作成する必要があります。使用例のアプリケーションとプロジェクトを作成する手順は、次のとおりです。
Oracle JDeveloperの「アプリケーション・ナビゲータ」で、「新規アプリケーション」をクリックします。「汎用アプリケーションの作成 - アプリケーションの名前付け」ページが表示されます。
「アプリケーション名」フィールドにSOA-FTPDynamicSynchronousReadと入力して「OK」をクリックします。「汎用アプリケーションの作成 - プロジェクトの名前付け」ページが表示されます。
「プロジェクト名」にFTPDynamicSynchronousReadと入力します。
「プロジェクト・テクノロジ」タブの「選択可能」リストで「SOA」をダブルクリックし、「選択済」リストに移動します。
「次へ」をクリックします。 「SOA設定の設定」ダイアログが表示されます。
「コンポジット・テンプレート」ボックスで「BPELを使用するコンポジット」を選択して「終了」をクリックします。「BPELプロセスの作成 - BPELプロセス」ページが表示されます。
「名前」フィールドにBPELDynamicSynchronousReadと入力し、「テンプレート」ボックスから「サービスを後で定義」を選択します。
「OK」をクリックします。 図4-149に示すように、SOA-FTPDynamicSynchronousReadアプリケーションとFTPDynamicSynchronousReadプロジェクトが設計領域に表示されます。
(http://www.oracle.com/technology/sample_code/products/adapters)から、address-csv.xsd、address-fixedLength.xsdおよびtrigger.xsdファイルをプロジェクトのxsdディレクトリにコピーします。
(http://www.oracle.com/technology/sample_code/products/adapters)から、addr1Toaddr2.xslファイルをプロジェクトのxslディレクトリにコピーします。
ローカル・ディレクトリからファイルを読み取るインバウンドのOracleファイル・アダプタ・サービスを作成するには、次の手順を実行します。
「コンポーネント・パレット」から、「ファイル・アダプタ」を「公開されたサービス」スイムレーンにドラッグ・アンド・ドロップします。アダプタ構成ウィザードの「ようこそ」ページが表示されます。
「次へ」をクリックします。「サービス名」ページが表示されます。
「サービス名」フィールドにReadTriggerと入力します。
「次へ」をクリックします。「アダプタ・インタフェース」ページが表示されます。
「操作およびスキーマから定義(後で指定)」を選択して「次へ」をクリックします。「操作」ページが表示されます。
「Read File」を選択して「次へ」をクリックします。「ファイル・ディレクトリ」ページが表示されます。
入力ディレクトリの物理パスを入力して「次へ」をクリックします。「ファイルのフィルタ処理」ページが表示されます。
「インクルード・ファイルの名前パターン」フィールドに*.trgと入力して「次へ」をクリックします。「ファイル・ポーリング」ページが表示されます。
「次へ」をクリックします。「メッセージ」ページが表示されます。
「URL」フィールドの端に表示される「スキーマ・ファイルを参照」をクリックします。 「タイプ・チューザ」ダイアログが表示されます。
「プロジェクトのスキーマ・ファイル」、「trigger.xsd」および「trigger」を順番にクリックします。
「OK」をクリックします。「メッセージ」ページの「URL」フィールドにtrigger.xsdファイルが移入されます。
「次へ」をクリックします。「終了」ページが表示されます。
「終了」をクリックします。 図4-150に示すように、インバウンドOracleファイル・アダプタが構成され、composite.xmlが表示されます。
ローカル・ディレクトリからFTPサーバーにファイルを書き込むアウトバウンドのOracle FTPアダプタ・サービスを作成するには、次の手順を実行します。
「コンポーネント・パレット」から、「FTPアダプタ」を「外部参照」スイムレーンにドラッグ・アンド・ドロップします。アダプタ構成ウィザードの「ようこそ」ページが表示されます。
「次へ」をクリックします。「サービス名」ページが表示されます。
「サービス名」フィールドにSyncReadと入力します。
「次へ」をクリックします。「アダプタ・インタフェース」ページが表示されます。
「操作およびスキーマから定義(後で指定)」を選択して「次へ」をクリックします。「FTPサーバー接続」ページが表示されます。
「次へ」をクリックします。「操作」ページが表示されます。
「同期Get File」を選択して「次へ」をクリックします。「ファイル・ディレクトリ」ページが表示されます。
出力ディレクトリの物理パスを入力します。
「次へ」をクリックします。「ファイル名」ページが表示されます。
「ファイル名」フィールドにdummy.txtと入力して「次へ」をクリックします。「メッセージ」ページが表示されます。
「URL」フィールドの端に表示される「スキーマ・ファイルを参照」をクリックします。 「タイプ・チューザ」ダイアログが表示されます。
「プロジェクトのスキーマ・ファイル」、「address-csv.xsd」および「Root-Element」を順番にクリックします。
「OK」をクリックします。「メッセージ」ページの「URL」フィールドにaddress-csv.xsdファイルが移入されます。
「次へ」をクリックします。「終了」ページが表示されます。
「終了」をクリックします。 図4-151に示すように、アウトバウンドのOracle FTPアダプタが構成され、composite.xmlが表示されます。
アウトバウンドOracleファイル・アダプタ・サービスの追加
「コンポーネント・パレット」から、「ファイル・アダプタ」を「外部参照」スイムレーンにドラッグ・アンド・ドロップします。アダプタ構成ウィザードの「ようこそ」ページが表示されます。
「次へ」をクリックします。「サービス名」ページが表示されます。
「サービス名」フィールドにWriteFileと入力します。
「次へ」をクリックします。「アダプタ・インタフェース」ページが表示されます。
「操作およびスキーマから定義(後で指定)」を選択して「次へ」をクリックします。「操作」ページが表示されます。
「Write File」を選択し、「操作名」フィールドにWriteと入力して「次へ」をクリックします。「ファイル構成」ページが表示されます。
出力ディレクトリの物理パスを入力し、「ファイル・ネーミング規則(po_%SEQ%.txt)」フィールドにaddress_%SEQ%.txtと入力します。
「次へ」をクリックします。「メッセージ」ページが表示されます。
「URL」フィールドの端に表示される「スキーマ・ファイルを参照」をクリックします。 「タイプ・チューザ」ダイアログが表示されます。
「プロジェクトのスキーマ・ファイル」、「address-fixedLength.xsd」および「Root-Element」を順番にクリックします。
「OK」をクリックします。「メッセージ」ページの「URL」フィールドにaddress-fixedLength.xsdファイルが移入されます。
「次へ」をクリックします。「終了」ページが表示されます。
「終了」をクリックします。 図4-152に示すように、アウトバウンドのOracleファイル・アダプタが構成され、composite.xmlが表示されます。
作成した4つのコンポーネント(インバウンド・アダプタ・サービス、BPELプロセス、2つのアウトバウンド・アダプタ参照)をアセンブルまたは接続する必要があります。 コンポーネントを接続する手順は、次のとおりです。
「公開されたサービス」領域にあるReadTrigger内の小さい三角形を、「コンポーネント」領域のBPELプロセス内に緑の三角形として表示されるドロップ・ゾーンにドラッグします。
「コンポーネント」領域にあるBPELプロセス内の小さい三角形を、「外部参照」領域のSyncRead内に緑の三角形として表示されるドロップ・ゾーンとWriteFile内に緑の三角形として表示されるドロップ・ゾーンにドラッグします。
Oracle JDeveloperのcomposite.xmlが図4-153のように表示されます。
「ファイル」、「すべて保存」を順番にクリックします。
receiveアクティビティの追加
「BPELDynamicSynchronousRead」をダブルクリックします。「BPELDynamicSynchronousRead.bpel」ページが表示されます。
「コンポーネント・パレット」から設計領域にreceiveアクティビティをドラッグ・アンド・ドロップします。
receiveアクティビティをダブルクリックします。 「Receive」ダイアログが表示されます。
「名前」フィールドにReceiveTriggerと入力します。
「パートナ・リンク」フィールドの端にある「パートナ・リンクの参照」をクリックします。 「パートナ・リンク・チューザ」ダイアログが表示されます。
「ReadTrigger」を選択して「OK」をクリックします。
「Receive」ダイアログで、「変数」フィールドの右にある「変数の自動作成」アイコンをクリックします。 「変数の作成」ダイアログが表示されます。
デフォルトの変数名を選択して「OK」をクリックします。「変数」フィールドにデフォルトの変数名が移入されます。
「インスタンスの作成」を選択して「OK」をクリックします。Oracle JDeveloperの「BPELDynamicSynchronousRead.bpel」ページが表示されます。
変数の作成とinvokeアクティビティの追加
(x)で表された「変数」アイコンをクリックします。 「変数」ダイアログが表示されます。
「作成」アイコンをクリックします。 「変数の作成」ダイアログが表示されます。
図4-154に示すように、xsd:stringタイプのfileという変数を作成します。
「OK」をクリックして「BPELDynamicSynchronousRead.bpel」ページに戻ります。
「コンポーネント・パレット」から設計領域にinvokeアクティビティをドラッグ・アンド・ドロップします。
invokeアクティビティをダブルクリックします。 「Invoke」ダイアログが表示されます。
「名前」フィールドにInvoke_SyncReadと入力します。
「パートナ・リンク」フィールドの端にある「パートナ・リンクの参照」をクリックします。 「パートナ・リンク・チューザ」ダイアログが表示されます。
「SyncRead」を選択して「OK」をクリックします。
「Invoke」ダイアログで、「入力変数」フィールドの右にある「入力変数の自動作成」アイコンをクリックします。 「変数の作成」ダイアログが表示されます。
デフォルトの変数名を選択して「OK」をクリックします。 「入力変数」フィールドにデフォルトの変数名が移入されます。
同じ手順を「出力変数」フィールドに対して繰り返します。
「プロパティ」タブをクリックします。プロパティおよび対応する値の列が表示されます。
jca.ftp.FileNameプロパティを選択します。対応する値の列をダブルクリックします。 「アダプタ・プロパティ値」ダイアログが表示されます。
「変数の参照」アイコンをクリックします。 「変数XPathビルダー」ダイアログが表示されます。
「変数」を開いて「file」を選択し、「OK」をクリックします。jca.ftp.FileNameの値がfileに設定されます。
「OK」をクリックします。Oracle JDeveloperの「BPELDynamicSynchronousRead.bpel」ページが表示されます。
別のinvokeアクティビティの追加
「コンポーネント・パレット」から設計領域にinvokeアクティビティをドラッグ・アンド・ドロップします。
invokeアクティビティをダブルクリックします。 「Invoke」ダイアログが表示されます。
「名前」フィールドにInvokeWriteと入力します。
「パートナ・リンク」フィールドの端にある「パートナ・リンクの参照」をクリックします。 「パートナ・リンク・チューザ」ダイアログが表示されます。
「WriteFile」を選択して「OK」をクリックします。
「Receive」ダイアログで、「入力変数」フィールドの右にある「入力変数の自動作成」アイコンをクリックします。 「変数の作成」ダイアログが表示されます。
デフォルトの変数名を選択して「OK」をクリックします。「変数」フィールドにデフォルトの変数名が移入されます。
「OK」をクリックします。次の図に示すように、Oracle JDeveloperの「BPELDynamicSynchronousRead.bpel」ページが表示されます。
図4-155 Oracle JDeveloper: 「BPELDynamicSynchronousRead.bpel」ページ

assignアクティビティの追加
「コンポーネント・パレット」から、assignアクティビティを設計領域のReceiveTriggerアクティビティとInvoke_SyncReadアクティビティの間にドラッグ・アンド・ドロップします。
assignアクティビティをダブルクリックします。 「Assign」ダイアログが表示されます。
「名前」フィールドにAssignFileNameと入力します。
「コピー操作」タブをクリックします。 「Assign」ダイアログが表示されます。
「コピー操作」を選択します。 「コピー操作の作成」ダイアログが表示されます。
図4-156に示すように、トリガーfileNameとfile変数の間にコピー操作を作成します。
「コピー操作の作成」ダイアログで「OK」をクリックします。
図4-157に示すように、「OK」をクリックしてOracle JDeveloperの「BPELDynamicSynchronousRead.bpel」ページに戻ります。
図4-157 Oracle JDeveloper: 「BPELDynamicSynchronousRead.bpel」

「ファイル」、「すべて保存」を順番にクリックします。
transformアクティビティの追加
「コンポーネント・パレット」から、transformアクティビティを設計領域のInvoke_SyncReadアクティビティとInvokeWriteアクティビティの間にドラッグ・アンド・ドロップします。
transformアクティビティをダブルクリックします。「Transform」ダイアログが表示されます。
「名前」フィールドにTransformPayloadと入力します。
「トランスフォーメーション」タブをクリックします。「Transform」ダイアログが表示されます。
「作成」アイコンをクリックします。 「ソース変数」ダイアログが表示されます。
「ソース変数」ボックスで「InvokeSyncRead_SyncRead_OutputVariable」を選択し、「ソース・パート」ボックスで「body」を選択して「OK」をクリックします。 ソースとパートが選択された状態で「Transform」ダイアログが表示されます。
「ターゲット変数」リストで「InvokeWrite_Write_InputVariable」を選択し、「ターゲット・パート」で「body」を選択します。
「マッパー・ファイル」フィールドの端にある「マッピングの参照」アイコンをクリックし、プロジェクトのxslディレクトリからaddr1Toaddr2.xslファイルを選択します。
「OK」をクリックします。
「ファイル」、「すべて保存」を順番にクリックします。 図4-158に示すように、「BPELDynamicSynchronousRead.bpel」ページが表示されます。
図4-158 Oracle JDeveloper: 「BPELDynamicSynchronousRead.bpel」

前述の手順で作成したSOAプロジェクトおよびアプリケーションについて、アプリケーション・プロファイルをデプロイする必要があります。 Oracle JDeveloperを使用してアプリケーション・プロファイルをデプロイするには、次の手順に従います。
アプリケーション・サーバー接続を作成します。 詳細は、「Oracle JCAアダプタ用のアプリケーション・サーバー接続の作成」を参照してください。
アプリケーションをデプロイします。 詳細は、「Oracle JDeveloperからのOracle JCAアダプタ・アプリケーションのデプロイ」を参照してください。
Enterprise Managerコンソールを使用して、デプロイ済のSOAコンポジットを監視できます。次の手順を実行します。
http://servername:portnumber/emにナビゲートします。 デプロイしたコンポジットがアプリケーション・ナビゲータ・ツリーに表示されます。
address-csv.txtファイルを入力ディレクトリにコピーし、処理済であることを確認します。出力ディレクトリを調べて、出力ファイルが作成されていることを確認します。
デプロイしたSOAコンポジットをクリックします。 「ダッシュボード」が表示されます。
「最新のインスタンス」領域で「インスタンスID」の値をメモします。
「インスタンス」タブをクリックします。 SOAコンポジットのインスタンスIDがリスト表示されます。
手順3でメモしたインスタンスIDをクリックします。 「フローのトレース」ページが表示されます。
BPELプロセス・インスタンスをクリックします。 BPELプロセス・インスタンスの「監査証跡」が表示されます。
ペイロード・ノードを開いてペイロード詳細を確認します。
プロセス・フローを表示するには、「フロー」タブをクリックします。
「ReceiveTrigger」をクリックしてアクティビティ詳細を表示します。
Oracleファイル/FTPアダプタを使用すると、ある場所から別の場所にファイルをコピーまたは移動したり、ターゲット・ディレクトリからファイルを削除できます。さらに、Oracle FTPアダプタでは、ローカル・ファイルシステムとリモート・ファイルシステムの間でファイルをコピーまたは移動できます。この機能は、アウトバウンド・サービスの相互作用仕様として実装されます。そのため、BPELのinvokeアクティビティまたはメディエータのルーティング・ルールを使用してこの機能にアクセスできます。
高レベルでは、アウトバウンド・サービスを作成して、ソース・ディレクトリおよびターゲット・ディレクトリとファイル名を使用してこのサービスを構成する必要があります。
次の使用例では、アウトバウンド・サービスを使用してファイルをコピー、移動および削除できる、Oracleファイル/FTPアダプタがサポートする新機能について説明します。
ウィザードで実行できるのはこの手順の一部のみです。これは、該当するアダプタ構成ウィザードが使用可能でないためです。生成したJCAファイルを手動で構成することにより、残りの手順を完了してください。
ファイルシステムのローカル・ディレクトリから別のローカル・ディレクトリにファイルを移動するには、次の手順を実行します。
空のBPELプロセスを作成します。
「コンポーネント・パレット」から、「ファイル・アダプタ」を「外部参照」スイムレーンにドラッグ・アンド・ドロップします。アダプタ構成ウィザードの「ようこそ」ページが表示されます。
「次へ」をクリックします。「サービス名」ページが表示されます。
「サービス名」フィールドにサービス名を入力します。
「次へ」をクリックします。「アダプタ・インタフェース」ページが表示されます。
「操作およびスキーマから定義(後で指定)」を選択して「次へ」をクリックします。「操作」ページが表示されます。
「同期Read File」を選択し、「操作名」フィールドにFileMoveと入力して「次へ」をクリックします。「ファイル・ディレクトリ」ページが表示されます。
|
注意: 操作として「同期Read File」を選択しました。これは、この操作の結果として生成されるWSDLファイルがファイルI/O操作に必要なWSDLファイルと類似しているためです。 |
着信ファイル用のディレクトリのダミー物理パスを入力し、「次へ」をクリックします。「ファイル名」ページが表示されます。
|
注意: このダミー・ディレクトリは使用されません。以降の手順でこのディレクトリを手動で変更する必要があります。 |
ダミー・ファイル名を入力し、「次へ」をクリックします。「メッセージ」ページが表示されます。
|
注意: 入力したダミー・ファイル名は使用されません。以降の手順でこのファイル名を手動で変更する必要があります。 |
「ネイティブ・フォーマット変換は不要(スキーマを不透明(Opaque)にする)」を選択し、「次へ」をクリックします。「終了」ページが表示されます。
「終了」をクリックします。 これで、アウトバウンドOracleファイル・アダプタが構成されます。
「コンポーネント」領域にあるBPELプロセス内の小さい三角形を、「外部参照」領域のFileMove内に緑の三角形として表示されるドロップ・ゾーンにドラッグします。 BPELコンポーネントがOracleファイル・アダプタのアウトバウンド・サービスに接続されます。
デフォルト設定を選択して、先ほど作成したFileMoveサービスのinvokeアクティビティを作成します。
次の手順では、生成したWSDLファイルをMoveFileServiceサービス用に変更し、移動操作の新規の相互作用仕様で構成します。
次の例に示すように、FileMove_file.jcaファイルを開いてエンドポイント相互作用を変更します。
JCAファイルは、ソース・ディレクトリおよびターゲット・ディレクトリとファイルの詳細を使用して構成する必要があります。ソース・ディレクトリおよびターゲット・ディレクトリとファイルの詳細は、JCAファイルでハードコードすることも、ヘッダー変数を使用して移入することもできます。 この例では、ヘッダー変数が使用されています。
<adapter-config name="FileMove" adapter="File Adapter" xmlns="http://platform.integration.oracle/blocks/adapter/fw/metadata">
<connection-factory location="eis/FileAdapter" adapterRef=""/>
<endpoint-interaction portType="FileMove_ptt" operation="FileMove">
<interaction-spec className="oracle.tip.adapter.file.outbound.FileIoInteractionSpec">
<property name="SourcePhysicalDirectory" value="foo1"/>
<property name="SourceFileName" value="bar1"/>
<property name="TargetPhysicalDirectory" value="foo2"/>
<property name="TargetFileName" value="bar2"/>
<property name="Type" value="MOVE"/>
</interaction-spec>
</endpoint-interaction>
</adapter-config>
|
注意: className属性が変更され、SourcePhysicalDirectory、SourceFileName、TargetPhysicalDirectory、TargetFileNameおよびTypeが追加されました。現在、ソースおよびターゲットの詳細の値はダミーです。 これらは実行時に移入する必要があります。これらの値を特定のディレクトリまたはファイル名にハードコードすることもできます。
|
次の手順を実行して、実際のディレクトリ名とファイル名をソース・ファイルとターゲット・ファイルのパラメータにマッピングします。
適切な名前を付けた4つの文字列変数を作成します。 ソース・ディレクトリおよびターゲット・ディレクトリの詳細にこれらの変数を移入する必要があります。 BPELソース・ビューに次のように表示されます。
<variables>
<variable name="InvokeMoveOperation_FileMove_InputVariable" messageType="ns1:Empty_msg"/>
<variable name="InvokeMoveOperation_FileMove_OutputVariable" messageType="ns1:FileMove_msg"/>
<variable name="sourceDirectory" type="xsd:string"/>
<variable name="sourceFileName" type="xsd:string"/>
<variable name="targetDirectory" type="xsd:string"/>
<variable name="targetFileName" type="xsd:string"/>
</variables>
assignアクティビティを作成し、sourceDirectory、sourceFileName、targetDirectoryおよびtargetFileName変数に値を割り当てます。この割当て操作は、BPELソース・ビューに次の例のように表示されます。
<assign name="AssignFileDetails">
<copy>
<from expression="'/home/alex'"/>
<to variable="sourceDirectory"/>
</copy>
<copy>
<from expression="'input.txt'"/>
<to variable="sourceFileName"/>
</copy>
<copy>
<from expression="'/home/alex'"/>
<to variable="targetDirectory"/>
</copy>
<copy>
<from expression="'output.txt'"/>
<to variable="targetFileName"/>
</copy>
</assign>
この例では、/home/alexから/home/alex内のoutput.txtにinput.txtが移動されます。
|
注意: この例では、ソースおよびターゲットの詳細がハードコードされています。これらの詳細は、ランタイム・パラメータとして指定することもできます。 |
これらのパラメータをヘッダーとして起動操作に渡します。 これらの変数値によってJCAファイルのパラメータがオーバーライドされます。
<invoke name="InvokeMoveOperation"
inputVariable="InvokeMoveOperation_FileMove_InputVariable"
outputVariable="InvokeMoveOperation_FileMove_OutputVariable"
partnerLink="FileMove" portType="ns1:FileMove_ptt"
operation="FileMove">
<bpelx:inputProperty name="jca.file.SourceDirectory" variable="sourceDirectory"/>
<bpelx:inputProperty name="jca.file.SourceFileName" variable="sourceFileName"/>
<bpelx:inputProperty name="jca.file.TargetDirectory" variable="targetDirectory"/>
<bpelx:inputProperty name="jca.file.TargetFileName" variable="targetFileName"/>
</invoke>
最後に、最初のreceiveまたはpickアクティビティを追加します。
ファイルシステムのローカル・ディレクトリから別のローカル・ディレクトリへのファイルの移動が完了しました。
ファイルシステムのローカル・ディレクトリから別のローカル・ディレクトリにファイルをコピーするには、次の手順を実行します。
「ファイルシステムのローカル・ディレクトリから別のローカル・ディレクトリへのファイルの移動」の手順1〜12に従います。
次の例に示すように、「ファイルシステムのローカル・ディレクトリから別のローカル・ディレクトリへのファイルの移動」の手順14で、エンドポイント相互作用のTYPE属性の値をMOVEからCOPYに変更します。
<adapter-config ...>
<connection-factory .../>
<endpoint-interaction ...>
<interaction-spec className="oracle.tip.adapter.file.outbound.FileIoInteractionSpec">
<property .../>
<property name="Type" value="COPY"/>
</interaction-spec>
</endpoint-interaction>
</adapter-config>
ファイルを削除するには、TargetPhysicalDirectoryおよびTargetFileNameパラメータが必要です。
|
注意: ローカル・ファイルシステム・ディレクトリからファイルを削除する場合、SourcePhysicalDirectoryおよびSourceFileNameは必要ありません。 |
ファイルdelete_me.txtを/home/alexディレクトリから削除するには、次の手順を実行します。
「ファイルシステムのローカル・ディレクトリから別のローカル・ディレクトリへのファイルの移動」の手順1〜12に従います。
次の例に示すように、「ファイルシステムのローカル・ディレクトリから別のローカル・ディレクトリへのファイルの移動」の手順14で、エンドポイント相互作用のTYPE属性の値をDELETEに変更します。
<adapter-config name="FileDelete" adapter="File Adapter" xmlns="http://platform.integration.oracle/blocks/adapter/fw/metadata">
<connection-factory location="eis/FileAdapter" adapterRef=""/>
<endpoint-interaction portType="FileDelete_ptt" operation="FileDelete">
<interaction-spec className="oracle.tip.adapter.file.outbound.FileIoInteractionSpec">
<property name="TargetPhysicalDirectory" value="/home/alex"/>
<property name="TargetFileName" value="delete_me.txt"/>
<property name="Type" value="DELETE"/>
</interaction-spec>
</endpoint-interaction>
</adapter-config>
サイズが1GBの大きいCSVファイルをソース・ディレクトリで使用するシナリオを想定します。その場合は、次の手順を実行する必要があります。
CSVをXMLに変換します。
結果として生じたXMLをXSLを使用して変換します。
変換操作で生じたファイルを固定長ファイルに変換します。
この使用例は、BPELサンプル・ディレクトリのFlatStructureサンプルと似ています。 相違点は、1つのファイルI/O相互作用で3つの手順が発生することです。
|
注意: 3つの手順はすべて、1つのファイルI/O相互作用で発生します。 これは、データ・ファイル内のすべてのレコードが同じタイプに属している場合にのみ該当します。 |
大きいCSVファイルを使用して前述のシナリオに記載された操作を実行するには、次の手順を実行します。
address-csv.xsdファイルとaddress-fixedLength.xsdファイルをFlatStructureサンプルからプロジェクトのxsdディレクトリにコピーします。
FlatStructureサンプルからプロジェクトのxslディレクトリにaddr1Toaddr2.xslをコピーします。
次の例に示すように、ファイルI/O相互作用を構成します。 高レベルでは、次の例に示すように、ソース・ディレクトリとターゲット・ディレクトリまたはファイルの詳細とともにソース・スキーマ、ターゲット・スキーマおよびXSLを相互作用仕様で指定する必要があります。
<adapter-config name="FileMove" adapter="File Adapter" xmlns="http://platform.integration.oracle/blocks/adapter/fw/metadata">
<connection-factory location="eis/FileAdapter" adapterRef=""/>
<endpoint-interaction portType="FileMove_ptt" operation="FileMove">
<interaction-spec className="oracle.tip.adapter.file.outbound.FileIoInteractionSpec">
<property name="SourcePhysicalDirectory" value="foo1"/>
<property name="SourceFileName" value="bar1"/>
<property name="SourceSchema" value="xsd/address-csv.xsd"/>
<property name="SourceSchemaRoot value="Root-Element"/>
<property name="SourceType" value="native"/>
<property name="TargetPhysicalDirectory" value="foo2"/>
<property name="TargetFileName" value="bar2"/>
<property name="TargetSchema" value="xsd/address-fixedLength.xsd"/>
<property name="TargetSchemaRoot value="Root-Element"/>
<property name="TargetType" value="native"/>
<property name="Xsl value="xsl/addr1Toaddr2.xsl"/>
<property name="Type" value="MOVE"/>
</interaction-spec>
</endpoint-interaction>
</adapter-config>
次の追加のパラメータが指定されました。
SourceSchema: ソース・スキーマの相対パス。
SourceSchemaRoot: ソース・スキーマのルート要素。
SourceType: データのタイプ。使用可能な他の値はXMLです。
TargetSchema: ターゲット・スキーマの相対パス。
TargetSchemaRoot: ターゲット・スキーマのルート要素。
TargetType: データのタイプ。使用可能な他の値はXMLです。
Xsl: XSLファイルの相対パス。
Oracle FTPアダプタのI/Oの使用例は、Oracleファイル・アダプタの使用例とよく似ています。ただし、注意が必要な微妙な相違点がいくつかあります。
この使用例では、同じディレクトリ内にファイルを移動します。これは、同じサーバー上での名前の変更操作に似ています。ほとんどのFTPサーバーは、FTPサーバーでのファイルの名前変更を行うRNFR/RNTOのFTPコマンドをサポートしています。
ただし、RNFR/RNTOコマンドをサポートしていない場合でも、バインディング・プロパティUseNativeRenameOperationを使用すれば同じディレクトリ内にファイルを移動できます。デフォルトでは、このプロパティはTRUEに設定されています。その場合は、Oracle FTPアダプタでネイティブのRNFR/RNTOコマンドが使用されます。ただし、このプロパティをFALSEに設定すると、移動操作をエミュレートするためにGetコマンドとPutコマンド、さらにDeleteコマンドがOracle FTPアダプタで使用されます。
ウィザードで実行できるのはこの手順の一部のみです。これは、該当するアダプタ構成ウィザードが使用可能でないためです。生成したJCAファイルを手動で構成することにより、残りの手順を完了してください。
リモート・ディレクトリから同じFTPサーバーの別のリモート・ディレクトリにファイルを移動するには、次の手順を実行します。
空のBPELプロセスを作成します。
「コンポーネント・パレット」から、「FTPアダプタ」を「外部参照」スイムレーンにドラッグ・アンド・ドロップします。アダプタ構成ウィザードの「ようこそ」ページが表示されます。
「次へ」をクリックします。「サービス名」ページが表示されます。
「サービス名」フィールドにサービス名を入力します。
「次へ」をクリックします。「アダプタ・インタフェース」ページが表示されます。
「次へ」をクリックします。「FTPサーバー接続」ページが表示されます。
FTPサーバーのJNDI名を入力して「次へ」をクリックします。「操作」ページが表示されます。
「同期Get File」を選択し、「操作名」フィールドにFTPMoveと入力して「次へ」をクリックします。「ファイル・ディレクトリ」ページが表示されます。
|
注意: 操作として「同期Get File」を選択しました。これは、この操作の結果として生成されるWSDLファイルがファイルI/O操作に必要なWSDLファイルと類似しているためです。 |
着信ファイル用のディレクトリのダミー物理パスを入力し、「次へ」をクリックします。「ファイル名」ページが表示されます。
|
注意: このダミー・ディレクトリは使用されません。以降の手順でこのディレクトリを手動で変更する必要があります。 |
ダミー・ファイル名を入力し、「次へ」をクリックします。「ファイル名」ページが表示されます。
|
注意: 入力したダミー・ファイル名は使用されません。以降の手順でこのファイル名を手動で変更する必要があります。 |
「次へ」をクリックします。「メッセージ」ページが表示されます。
「ネイティブ・フォーマット変換は不要(スキーマを不透明(Opaque)にする)」を選択し、「次へ」をクリックします。「終了」ページが表示されます。
「終了」をクリックします。 これで、アウトバウンドOracleファイル・アダプタが構成されます。
「コンポーネント」領域にあるBPELプロセス内の小さい三角形を、「外部参照」領域のFTPMove内に緑の三角形として表示されるドロップ・ゾーンにドラッグします。BPELコンポーネントがOracle FTPアダプタのアウトバウンド・サービスに接続されます。
「ファイル」、「すべて保存」を順番にクリックします。
先ほど作成したFTPMoveサービスのinvokeアクティビティを作成します。
次の手順では、生成したWSDLファイルをFTPMoveサービス用に変更し、移動操作の新規の相互作用仕様で構成します。
次の例に示すように、FTPMove_ftp.jcaファイルを開いてinteraction-specを変更します。
JCAファイルは、ソース・ディレクトリおよびターゲット・ディレクトリとファイルの詳細を使用して構成する必要があります。ソース・ディレクトリおよびターゲット・ディレクトリとファイルの詳細は、JCAファイルでハードコードすることも、ヘッダー変数を使用して移入することもできます。 この例では、ヘッダー変数が使用されています。
<adapter-config name="FTPMove" adapter="Ftp Adapter" xmlns="http://platform.integration.oracle/blocks/adapter/fw/metadata">
<connection-factory location="eis/Ftp/FtpAdapter" adapterRef=""/>
<endpoint-interaction portType="FTPMove_ptt" operation="FTPMove">
<interaction-spec className="oracle.tip.adapter.ftp.outbound.FTPIoInteractionSpec">
<property name="SourcePhysicalDirectory" value="foo1"/>
<property name="SourceFileName" value="bar1"/>
<property name="TargetPhysicalDirectory" value="foo2"/>
<property name="TargetFileName" value="bar2"/>
<property name="Type" value="MOVE"/>
</interaction-spec>
</endpoint-interaction>
</adapter-config>
|
注意: className属性が変更され、SourcePhysicalDirectory、SourceFileName、TargetPhysicalDirectory、TargetFileNameおよびTypeが追加されました。現在、ソースおよびターゲットの詳細の値はダミーです。 これらは実行時に移入する必要があります。これらの値を特定のディレクトリまたはファイル名にハードコードすることもできます。
|
次の手順を実行して、実際のディレクトリ名とファイル名をソース・ファイルとターゲット・ファイルのパラメータにマッピングします。
適切な名前を付けた4つの文字列変数を作成します。 ソース・ディレクトリおよびターゲット・ディレクトリの詳細にこれらの変数を移入する必要があります。 BPELソース・ビューに次のように表示されます。
<variables>
<variable name="InvokeMoveOperation_FileMove_InputVariable" messageType="ns1:Empty_msg"/>
<variable name="InvokeMoveOperation_FileMove_OutputVariable" messageType="ns1:FileMove_msg"/>
<variable name="sourceDirectory" type="xsd:string"/>
<variable name="sourceFileName" type="xsd:string"/>
<variable name="targetDirectory" type="xsd:string"/>
<variable name="targetFileName" type="xsd:string"/>
</variables>
assignアクティビティを作成し、sourceDirectory、sourceFileName、targetDirectoryおよびtargetFileName変数に値を割り当てます。この割当て操作は、BPELソース・ビューに次の例のように表示されます。
<assign name="AssignFTPFileDetails">
<copy>
<from expression="'/home/ftp'"/>
<to variable="sourceDirectory"/>
</copy>
<copy>
<from expression="'input.txt'"/>
<to variable="sourceFileName"/>
</copy>
<copy>
<from expression="'/home/ftp/out'"/>
<to variable="targetDirectory"/>
</copy>
<copy>
<from expression="'output.txt'"/>
<to variable="targetFileName"/>
</copy>
</assign>
この例では、input.txtが/home/ftpから/home/ftp/out内のoutput.txtに移動または名前変更されます。
|
注意: この例では、ソースおよびターゲットの詳細がハードコードされています。これらの詳細は、ランタイム・パラメータとして指定することもできます。 |
これらのパラメータをヘッダーとして起動操作に渡します。 これらの変数値によってJCAファイルのパラメータがオーバーライドされます。
<invoke name="InvokeRenameService" inputVariable="InvokeRenameService_RenameFile_InputVariable" partnerLink="RenameFTPFile" portType="ns2:RenameFile_ptt" operation="RenameFile"> <bpelx:inputProperty name="jca.file.SourceDirectory" variable="returnDirectory"/> <bpelx:inputProperty name="jca.file.SourceFileName" variable="returnFile"/> <bpelx:inputProperty name="jca.file.TargetDirectory" variable="returnDirectory"/> <bpelx:inputProperty name="jca.file.TargetFileName" variable="targetFile"/> </invoke>
最後に、最初のreceiveまたはpickアクティビティを追加します。
リモート・ディレクトリから同じFTPサーバーの別のリモート・ディレクトリへのファイルの移動または名前変更が完了しました。
|
注意: FTPサーバーがRNFR/RNTOのFTPコマンドをサポートしていない場合は、次の例に示すように、UseNativeRenameOperationをFALSEに設定し、composite.xmlでプロパティを定義する必要があります。
<reference name="FTPMove" ui:wsdlLocation="FTPMove.wsdl">
<interface.wsdl interface="http://xmlns.oracle.com/pcbpel/adapter/ftp/SOAFtpIO/SOAFtpIO/FTPMove/#wsdl.interface(FTPMove_ptt)"/>
<binding.jca config="FTPMove_ftp.jca">
<property name="UseNativeRenameOperation" type="xs:string" many="false" override="may">false</property>
</binding.jca>
</reference>
|
この使用例の手順は「あるリモート・ディレクトリから同じFTPサーバーの別のリモート・ディレクトリへのファイルの移動」の使用例と同じです。ただし、ソース・ディレクトリをローカルとして、ターゲット・ディレクトリをリモートとして構成する必要があります。
次の例に示すように、SourceIsRemoteおよびTargetIsRemoteプロパティを使用して、ソース・ファイルおよびターゲット・ファイルをローカル・ファイルシステムまたはリモート・ファイルシステムのいずれに置くかを指定します。
<adapter-config name="FTPMove" adapter="Ftp Adapter" xmlns="http://platform.integration.oracle/blocks/adapter/fw/metadata">
<connection-factory location="eis/Ftp/FtpAdapter" adapterRef=""/>
<endpoint-interaction portType="FTPMove_ptt" operation="FTPMove">
<interaction-spec className="oracle.tip.adapter.ftp.outbound.FTPIoInteractionSpec">
<property name="SourcePhysicalDirectory" value="foo1"/>
<property name="SourceFileName" value="bar1"/>
<property name="SourceIsRemote" value="false"/>
<property name="TargetPhysicalDirectory" value="foo2"/>
<property name="TargetFileName" value="bar2"/>
<property name="Type" value="MOVE"/>
</interaction-spec>
</endpoint-interaction>
</adapter-config>
|
注意: この例では、SourceIsRemoteがfalseとして構成されています。この場合、FTPの入出力操作では、ソース・ファイルをローカル・ファイルシステムから取得するものと仮定します。また、ターゲットに対するパラメータは指定しませんでした。これは、デフォルトでTargetIsRemoteがtrueに設定されているためです。 |
この使用例の手順は「ファイルシステムのローカル・ディレクトリからFTPサーバーのリモート・ディレクトリへのファイルの移動」の使用例と同じです。ただし、次の例に示すように、ソース・ディレクトリをリモートとして、ターゲット・ディレクトリをローカルとして構成する必要があります。
<adapter-config name="FTPMove" adapter="Ftp Adapter" xmlns="http://platform.integration.oracle/blocks/adapter/fw/metadata">
<connection-factory location="eis/Ftp/FtpAdapter" adapterRef=""/>
<endpoint-interaction portType="FTPMove_ptt" operation="FTPMove">
<interaction-spec className="oracle.tip.adapter.ftp.outbound.FTPIoInteractionSpec">
<property name="SourcePhysicalDirectory" value="foo1"/>
<property name="SourceFileName" value="bar1"/>
<property name="TargetPhysicalDirectory" value="foo2"/>
<property name="TargetFileName" value="bar2"/>
<property name="TargetIsRemote" value="false"/>
<property name="Type" value="MOVE"/>
</interaction-spec>
</endpoint-interaction>
</adapter-config>
|
注意: この例では、TargetIsRemoteがfalseとして構成されています。 この場合、FTPのI/Oでは、ソース・ファイルはリモート・ファイルシステムから取得するが、ターゲット・ファイルはローカル・ファイルシステム上にあると仮定します。また、ソースに対するパラメータは指定しませんでした。これは、デフォルトでSourceIsRemoteがtrueに設定されているためです。 |
あるFTPサーバーから別のFTPサーバーにファイルを移動するには、次の項に記載されている使用例を順に実行する必要があります。
「FTPサーバーのリモート・ディレクトリからファイルシステムのローカル・ディレクトリへのファイルの移動」: ローカル・ディレクトリから別のFTPサーバーにファイルをアップロード
「ファイルシステムのローカル・ディレクトリからFTPサーバーのリモート・ディレクトリへのファイルの移動」: FTPサーバーからローカル・ディレクトリにファイルをダウンロード