Detección y ascenso de recursos
Para supervisar los recursos mediante Stack Monitoring, primero se deben detectar o promocionar. La promoción rellena previamente la información relacionada con el recurso. Asegúrese de validar esta información y de que sea correcta. Los requisitos y los parámetros de entrada para la promoción son los mismos que los de la detección iniciada por el usuario.
Consulte Requisitos de recursos para obtener acceso directo a los requisitos para un tipo de recurso específico.
En la siguiente tabla, se muestran los tipos de recursos y los enlaces correspondientes a las instrucciones de detección/promoción.
Para obtener información detallada sobre los entornos y tipos de recursos soportados, consulte Nota del MOS: 2925632.1.
| Tipo de recurso | Detección/promoción |
|---|---|
| E-Business Suite | E-Business Suite |
Host (Linux, Solaris, Windows)
|
|
|
Oracle Database Incluye:
|
Oracle Database |
| Base de Datos de Conexión | Base de Datos de Conexión |
| PeopleSoft | PeopleSoft |
| Tomcat | Apache Tomcat |
| Microsoft SQL Server | Microsoft SQL Server |
| Servidor WebLogic | Dominio de Oracle WebLogic |
| Arquitectura orientada a Oracle Service (SOA) | Dominio de Oracle WebLogic SOA se detecta automáticamente como parte de la detección de dominio WebLogic. Nota
Si el dominio WebLogic ya se ha detectado, utilice los pasos de Refrescamiento de Dominio de Weblogic para detectar SOA. Tanto SOA como WebLogic deben ser supervisados por el mismo agente. Para la detección de SOA, el usuario WebLogic debe tener privilegios de administrador. |
| Oracle HTTP Server (OHS) | Oracle HTTP Server (OHS)
El OHS combinado se detecta automáticamente como parte de la detección del dominio de Oracle WebLogic y se debe instalar en un directorio raíz de Oracle existente, junto con un dominio de servidor WebLogic. Nota
Si ya se ha detectado el dominio WebLogic, siga los pasos de Refrescamiento de dominio de Weblogic para detectar OHS. OHS y WebLogic deben ser supervisados por el mismo agente. |
| Oracle Identity Manager (OIM) | Dominio de Oracle WebLogic OIM se detecta automáticamente como parte de la detección de dominio WebLogic. Nota
Si ya se ha detectado el dominio WebLogic, siga los pasos de Refrescamiento de Dominio de Weblogic para detectar OIM. OIM y WebLogic deben ser supervisados por el mismo agente. |
| Oracle Access Manager (OAM) | Dominio de Oracle WebLogic OAM se detecta automáticamente como parte de la detección de dominio WebLogic. Nota
Si ya se ha detectado el dominio WebLogic, siga los pasos de Refrescamiento de dominio de Weblogic para detectar OAM. OAM y WebLogic deben ser supervisados por el mismo agente. |
| Oracle Service Bus (OSB) | Dominio de Oracle WebLogic OSB se detecta automáticamente como parte de la detección de dominio WebLogic. Nota
Si ya se ha detectado el dominio WebLogic, siga los pasos de Refrescamiento de dominio de Weblogic para detectar OSB. Tanto OSB como WebLogic deben ser supervisados por el mismo agente. |
| Gestor de Nodos de Oracle Weblogic | Dominio de Oracle WebLogic El gestor de nodos de Oracle Weblogic se detecta automáticamente como parte de la detección de dominios WebLogic. Nota
Si el dominio WebLogic ya se ha detectado, utilice los pasos de Refrescamiento de Dominio de Weblogic para detectar el gestor de nodos de Oracle Weblogic. El mismo agente debe supervisar tanto el gestor de nodos de Oracle Weblogic como WebLogic. |
| Oracle Managed File Transfer (Oracle MFT) | Transferencia de archivos gestionados (MFT) |
| Apache HTTP Server | Apache HTTP Server |
| Oracle Unified Directory | Oracle Unified Directory |
| GoldenGate | Oracle GoldenGate |
| Tiempo de ejecución de Oracle JVM | Tiempo de ejecución de Oracle JVM |
| NGINX | NGINX |
Requisitos previos de recursos
Antes de agregar recursos a la supervisión en Stack Monitoring, deberá asegurarse de que se cumplen los requisitos. Los requisitos previos difieren según el tipo de recurso.
En la siguiente tabla se muestran los tipos de recursos soportados por Stack Monitoring junto con enlaces directos a secciones que detallan los requisitos para agregar ese tipo de recurso a Stack Monitoring.
| Tipo de recurso | Requisitos |
|---|---|
| E-Business Suite | Requisitos para detectar E-Business Suite |
| Host (Linux, Solaris, Windows) | |
| Oracle Database/base de datos de conexión | Requisitos de Oracle Database |
| PeopleSoft | PeopleSoft |
| Tomcat | Requisitos para detectar Tomcat |
| Microsoft SQL Server | Requisitos para descubrir Microsoft SQL Server |
| Servidor WebLogic | Requisitos para detectar o promocionar el servidor WebLogic |
| Transferencia de archivos gestionados (MFT) | Requisitos para detectar o promocionar Managed File Transfer (MFT) |
| Oracle HTTP Server (OHS) | Requisitos para detectar o promocionar Oracle HTTP Server (OHS) |
| Apache HTTP Server | Requisitos para la detección o promoción de Apache HTTP Server |
| Oracle Unified Directory | Requisitos para Detectar o Promocionar Oracle Unified Directory |
| GoldenGate | Requisitos para detectar o promocionar GoldenGate |
| IIS de Microsoft | Requisitos para detectar IIS de Microsoft |
Supervisión de Servidores Host
- Requisitos
- Promoción
- Comprobación del estado del trabajo de detección
- Pasos posteriores a la detección
Requisitos
Instancias informáticas de OCI
La promoción de instancias informáticas de OCI permite una supervisión más completa de la instancia informática y visibilidad de los recursos que se ejecutan en la instancia informática. Después de la promoción, el tipo de recurso de la instancia informática es un host.
-
La promoción de instancias informáticas de OCI permite una supervisión más completa de la instancia informática y visibilidad de los recursos que se ejecutan en la instancia informática. Después de la promoción, el tipo de recurso de la instancia informática es un host. Para obtener más información, consulte Despliegue de agentes de gestión en instancias de Compute.
Hosts locales
La detección de un host local permite la supervisión y proporciona visibilidad de los recursos que se ejecutan en el host.
Los hosts que se ejecutan en otro proveedor de nube se supervisan mediante el mismo proceso que un host local.
- El agente de gestión local que supervisa el host se debe desplegar localmente en el host y se deben cumplir los requisitos necesarios. Para obtener más información, consulte Realización de requisitos para desplegar instancias de Management Agent.
-
Para evitar la necesidad de actualizar el nombre de host después de la detección, se recomienda asegurarse de que el nombre de host, tal como se detecta en el propio host, sea un nombre de dominio completo. El valor del nombre de host se obtiene del DNS local.
Ejemplo:
Para Linux, el valor del nombre de host se extrae de DNS y se puede sustituir mediante
/etc/hosts. Para comprobar el nombre de host, utilice el siguiente comando en la línea de comandos del host:hostname -f
Hosts de GPU
La supervisión de GPU solo está soportada en linux.
- Cree las siguientes políticas adicionales de visor y administrador para la GPU que se ejecuta en OCI Compute.
Crear pólizas para ver operaciones
A continuación, se muestra la política que se debe agregar para los usuarios que solo pueden ver los recursos. Usuarios que pertenecen al grupo
StackMonitoringViewerGrp.Política Descripción ALLOW GROUP StackMonitoringViewerGrp TO {COMPUTE_CAPACITY_TOPOLOGY_READ,COMPUTE_BARE_METAL_HOST_INSPECT, COMPUTE_BARE_METAL_HOST_READ,COMPUTE_HPC_ISLAND_READ,COMPUTE_NETWORK_BLOCK_READ,COMPUTE_LOCAL_BLOCK_READ} IN COMPARTMENT <compartment_name>Permitir a los usuarios del grupo StackMonitoringViewerGrp ver el estado de los recursos informáticos de GPU Creación de políticas para operaciones administrativas
A continuación, se muestra la política para los usuarios que pueden realizar operaciones de administración. Usuarios que pertenecen al grupo
StackMonitoringAdminGrp.Política Descripción ALLOW GROUP StackMonitoringAdminGrp TO {COMPUTE_CAPACITY_TOPOLOGY_INSPECT,COMPUTE_CAPACITY_TOPOLOGY_READ,COMPUTE_BARE_METAL_HOST_INSPECT, COMPUTE_BARE_METAL_HOST_READ,COMPUTE_HPC_ISLAND_READ,COMPUTE_NETWORK_BLOCK_READ,COMPUTE_LOCAL_BLOCK_READ} IN COMPARTMENT <compartment_name>Permitir a los usuarios del grupo StackMonitoringAdminGrprecuperar la topología y los detalles de los recursos informáticos de GPU - Active Management Agent en Oracle Cloud Agent. Para obtener más información, consulte el Step 3: Install Management Agents.
- Ponga la herramienta NVIDIA-smi a disposición del usuario
mgmt_agentinstalando los controladores propietarios de NVIDIA en el host, si aún no están preinstalados. Para obtener más información, consulte Instalación de controladores de NVIDIA. - Opcional, para que los datos de RDMA se muestren en la página inicial del host, active la supervisión de las métricas de instancia informática. Para obtener más información, consulte Activación de la supervisión para instancias informáticas.
Una vez completados todos los pasos y requisitos previos, la detección de un recurso de host también incluirá cada GPU instalada en el host. Además, se creará cada recurso de GPU y el recurso de host tendrá una relación CONTAINS con cada recurso de GPU.
Promoción
La supervisión del host se activa a través de un trabajo de promoción y se configura para que se realice de forma automática o manual dentro de un compartimento.
Promoción automática
Los hosts de GPU no se pueden detectar como parte de la promoción automática del host.
Una vez que un agente de gestión se registra, en un compartimento para el que se ha activado la promoción automática, el host en el que se instala localmente el agente se promociona automáticamente a una supervisión completa.
Una vez creada una instancia de OCI Compute, en un compartimento para el que se ha activado la promoción automática, se activará el plugin del agente de gestión dentro de oracle cloud agent en esa instancia y el agente se promocionará automáticamente a la supervisión completa.
Requisitos:
Se necesitan las siguientes políticas para permitir la promoción automática de instancias de Management Agent y OCI Compute a la supervisión completa del host:
| Política | Descripción |
|---|---|
ALLOW SERVICE appmgmt TO {STACK_MONITORING_DISCOVERY_JOB_CREATE,STACK_MONITORING_WORK_REQUEST_READ,STACK_MONITORING_CONFIG_INSPECT} IN COMPARTMENT <compartment_name> |
Permitir que Stack Monitoring promocione agentes/hosts en el compartimento |
ALLOW SERVICE appmgmt TO {MGMT_AGENT_DEPLOY_PLUGIN_CREATE, MGMT_AGENT_INSPECT, MGMT_AGENT_READ} IN COMPARTMENT <compartment_name> |
Permitir que Stack Monitoring gestione agentes en el compartimento |
ALLOW resource stackmonitoringconfig 'AutoPromoteHost' TO {APPMGMT_MONITORED_INSTANCE_ACTIVATE} IN COMPARTMENT <compartment_name> |
Permitir a Stack Monitoring activar el plugin del agente de gestión en el compartimento |
ALLOW resource stackmonitoringconfig 'AutoPromoteHost' TO {INSTANCE_UPDATE, INSTANCE_READ, INSTANCE_AGENT_PLUGIN_INSPECT} IN COMPARTMENT <compartment_name> |
Permitir a Stack Monitoring actualizar la configuración de la instancia informática en el compartimento para activar el plugin del agente de gestión |
Promoción automática mediante la interfaz de usuario:
Para activar la promoción automática de host mediante la interfaz de usuario, vaya a la página Ascender a supervisión completa, haga clic en Activar promoción automática de host y, a continuación, haga clic en Confirmar.
Esto activará tanto el valor de configuración para auto promote cuando se registre un agente de gestión, como el valor de configuración para Compute auto activate plugin cuando se inicie una instancia informática. Cuando, mediante la CLI, solo se activa una configuración, la interfaz de usuario no indicará la promoción automática del host como activada y ofrecerá una opción para activar la configuración que falta.
La promoción automática del host y la activación automática de recursos informáticos también se pueden activar/desactivar desde Gestor de configuración, en el panel de control Configuración de vinculación.
Promoción mediante OCI-CLI:
Ejecute los siguientes comandos de OCI-CLI para activar la promoción automática de un compartimento, donde <compartment_OCID> es el OCID del compartimento:
oci stack-monitoring config create-auto-promote-config --resource-type HOST --is-enabled true --compartment-id <compartment_OCID>oci stack-monitoring config create-compute-auto-activate-plugin-config --is-enabled true --compartment-id <compartment_OCID>Ambas configuraciones deben crearse y definirse como activadas para que la promoción automática funcione para instancias informáticas. Cuando solo está activado compute-auto-activate-plugin-config, se activará el plugin del agente de gestión, pero, al igual que ocurre con un agente de gestión instalado manualmente, el agente no se promocionará a la supervisión completa.
Promoción manual
Una vez instalado Management Agent, la promoción se puede realizar accediendo a la página Ascender a supervisión completa, identificando la instancia informática de OCI o el host local en la lista de recursos promocionables y haciendo clic en el botón Ascender. Revise los valores y haga clic en Ascender recurso para iniciar el proceso de promoción.
Para los hosts de GPU que no sean de OCI, deberá seleccionar manualmente la licencia de GPU.
También puede ir a la página Detección de recursos y hacer clic en Detectar nuevo recurso para introducir los valores adecuados manualmente.
| Campo de Entrada | Descripción |
|---|---|
| Nombre del Recurso | FQDN de la instancia informática de OCI |
| Agente de gestión | Agente de gestión que se ejecuta en la instancia informática de OCI que desea promocionar. |
Desactivar promoción automática
Para desactivar la promoción automática de un compartimento, ejecute los siguientes comandos de la CLI:
-
Busque la configuración
IDs <config_id>:oci stack-monitoring config list --type AUTO_PROMOTE --lifecycle-state ACTIVE --compartment-id <compartment-id>oci stack-monitoring config list --type COMPUTE_AUTO_ACTIVATE_PLUGIN --lifecycle-state ACTIVE --compartment-id <compartment-id> -
Desactivar promoción automática de host:
oci stack-monitoring config update-auto-promote-config --config-id <config_id> --is-enabled falseoci stack-monitoring config update-compute-auto-activate-plugin-config --config-id <config_id> --is-enabled false
Comprobación del estado del trabajo de detección
El estado y los logs del trabajo se pueden ver en Stack Monitoring en la página Resource Discovery. En la página Detección de recursos, busque el trabajo ejecutado con un nombre de recurso que coincida con el nombre del host, un tipo de recurso de "Host" y un tipo de trabajo de "Agregar". Una vez que el estado del trabajo sea "Correcto", haga clic en el nombre del host en Nombre de recurso para navegar a la página inicial del host.

Pasos posteriores a la detección
Una vez que se haya promocionado el host, verifique que el nombre de host sea el FQDN esperado. Si el host no tiene el FQDN esperado y sigue apareciendo como disponible para ascender desde la página Ascender a supervisión completa, el nombre de host se debe actualizar mediante los siguientes comandos de la CLI:
Para ver el nombre del host, ejecute el siguiente comando de la CLI:
oci stack-monitoring resource get --resource-id ocid1.stackmonitoringresource.<Host_Resource_OCID>Para corregir el nombre de host, ejecute el siguiente comando de la CLI:
oci stack-monitoring resource update --resource-id ocid1.stackmonitoringresource.<Host_Resource_OCID> --host-name fully.qualified.domain.nameUna vez que se ha ascendido el host, el siguiente paso es detectar los recursos que se ejecutan en el host, como el servidor WebLogic u Oracle Database.
Después de detectar los recursos, deberá crear las asociaciones entre el host y estos recursos. Consulte Asociación de recursos a un host en Actualización de la topología de aplicación para obtener más información.
Ascenso al control completo de los recursos detectados automáticamente
Algunos tipos de recursos se pueden detectar automáticamente si ha activado las funciones de Detección y supervisión de recursos de OS Management Hub. Después de la detección, se inicia automáticamente la supervisión básica de estos recursos. Para activar la supervisión completa de estos recursos, debe realizar el proceso promover a la supervisión completa.
La promoción a la supervisión completa implica especificar parámetros de identificación adicionales y credenciales de supervisión para completar la detección y supervisar completamente el recurso.
La promoción a la supervisión completa está soportada para los siguientes tipos de recursos:
- Oracle Database
- Servidor WebLogic
- Host
La promoción a la supervisión completa no está soportada actualmente para estos otros tipos:
- Listener
- Oracle HTTP Server
- Servidor de Apache
- Tomcat
Los requisitos y los parámetros de entrada para la promoción son los mismos que la detección iniciada por el usuario.
La promoción, a diferencia de la detección, rellena previamente la información relacionada con el recurso. Asegúrese de validar esta información y de que sea correcta.
Detección iniciada por el usuario
Puede iniciar la detección de recursos desde la interfaz de usuario de Stack Monitoring. Para acceder a Stack Monitoring, conéctese a la consola de Oracle Cloud Infrastructure y, a continuación, acceda a Stack Monitoring mediante el menú principal de la consola de Oracle Cloud Infrastructure. Abra el menú de navegación, haga clic en Observación y gestión. En Application Performance Monitoring, haga clic en Stack Monitoring.
- En el panel de la izquierda, en Recursos, haga clic en Detección de recursos. Se muestra la página Detección de recursos.
- Haga clic en Detectar nuevo recurso. Se muestra la región Detección de recursos.
- Seleccione un tipo de recurso en el menú desplegable Tipo de Recurso.
Puede seleccionar uno de los siguientes tipos de recursos:
- Introduzca los detalles de detección del tipo de recurso.
- Haga clic en Detectar nuevo recurso. Se crea un nuevo trabajo de detección de recursos que se muestra en la tabla.
Oracle Database
Puede detectar bases de datos externas (fuera de OCI), tanto bases de datos Oracle de instancia única como instancias de Oracle RAC, incluido el sistema de base de datos mediante el servicio Stack Monitoring. Todo el sistema de base de datos se detecta como parte de una detección de Oracle Database.
- El sistema de base de datos, incluidos sus componentes (listener, ASM, etc.), se detecta como parte de una detección de Oracle Database.
- La detección y supervisión del sistema de base de datos solo está soportada en entornos LINUX.
Requisitos
Para detectar cualquier tipo de recurso que no sea el cumplimiento de los requisitos previos, se necesita un agente de gestión activo para la detección. Consulte Instalación de instancias de gestión para la instalación local y Despliegue de instancias de gestión en instancias de Compute para el despliegue de instancias de OCI.
- Requisitos de nombre de host
- Requisitos del Agente
- Requisitos de política
- Requisitos de Credenciales de Supervisión
- Si Oracle Database utiliza TCPS (opcional)
- Si Oracle Database utiliza versiones de contraseña anteriores
Requisitos de nombre de host
Asegúrese de que el comando hostname -d devuelve el nombre de dominio o que el comando hostname -a devuelve el nombre abreviado correcto como primer alias. El nombre abreviado aparece en la columna HOST_NAME de la tabla v$instances de la base de datos que se va a detectar. Para ello, se puede actualizar el archivo /etc/hosts para devolver el alias correcto como el anterior para que sea el primer alias.
Requisitos del Agente
- Cada nodo del cluster de Oracle Database debe tener un agente de gestión instalado localmente.
-
Asegúrese de que el usuario
mgmt_agentooracle-cloud-agent, según el tipo de agente instalado, se incluya en el grupo de Oracle Inventory (normalmente,oinstall) tomado de/etc/oraInst.loc, para poder ejecutar los comandoslsnrctl,srvctlycrsctl.Utilice la siguiente instrucción para otorgar privilegios
oinstallal usuariomgmt_agentooracle-cloud-agent, según el tipo de agente instalado:- Host con Oracle Cloud Agent:
usermod -aG oinstall oracle-cloud-agent - Host con agente autónomo:
usermod -aG oinstall mgmt_agent
- Host con Oracle Cloud Agent:
-
El grupo debe tener privilegios de ejecución en el directorio de instalación de Oracle.
Ejemplo de adición de permisos de ejecución de grupo al directorio:
chmod g+x /u01/app/oracle
Después de otorgar los privilegios del sistema operativo, utilice las siguientes instrucciones para reiniciar el agente. Utilice las instrucciones adecuadas para el agente y el sistema operativo, respectivamente:
- Oracle Cloud Agent:
sudo systemctl stop oracle-cloud-agentA continuación, inicie el agente con el comando start.
- Agente Autónomo:
sudo systemctl stop mgmt_agentA continuación, inicie el agente con el comando start.
Requisitos de la política
| Política | Descripción |
|---|---|
ALLOW DYNAMIC-GROUP Management_Agent_Dynamic_Group TO USE METRICS IN COMPARTMENT <compartment_name> where target.metrics.namespace = 'oracle_oci_database_cluster' |
Permita al agente cargar métricas en Telemetry en el espacio de nombres 'oracle_oci_database_cluster'. Aquí, Management_Agent_Dynamic_Group es un grupo dinámico de Management Agent en un compartimento.
|
allow group <Stack Monitoring Admin Users> to manage dbmgmt-family in tenancy |
Permitir a los usuarios del grupo especificado gestionar recursos de gestión de base de datos en un arrendamiento. |
Requisitos de Credenciales de Supervisión
Antes de detectar una base de datos en Stack Monitoring, asegúrese de que tiene acceso al usuario de supervisión. Puede utilizar un usuario DBSNMP integrado con Oracle Database y que tenga los privilegios necesarios para supervisar la base de datos O bien crear un usuario personalizado con solo los privilegios necesarios. Los pasos para crear un usuario de supervisión de base de datos se pueden encontrar en la nota de CMOS KB57458.
Para ASM:
- Debe usar un perfil de usuario de ASMSNMP o sus privilegios.
- El usuario debe tener una contraseña secreta para ASM Para empezar a crear un secreto, consulte Gestión de secretos.
Requisitos de Oracle Database con TCPS activado
Stack Monitoring soporta protocolos de conectividad TCP y TCPS para bases de datos Oracle. El protocolo TCPS permite a una aplicación de Oracle en un cliente comunicarse con bases de datos remotas mediante TCP/IP y SSL, lo que proporciona mayor seguridad que TCP solo. Este nuevo listener se puede utilizar para hablar con la base de datos a través de un canal seguro. Para detectar una base de datos con TCPS, el requisito sería agregar un listener TCPS a la base de datos Oracle y acceder a la ubicación de la cartera como se muestra en los siguientes cuatro pasos.
Stack Monitoring soporta tanto el uso de Java KeyStore (JKS) como el almacén de confianza (PKCS).
Paso 1: Configuración de Oracle Database y el listener para soportar TCPS, consulte Configuración de la autenticación de seguridad de capa de transporte.
Paso 2: Importe el almacén de claves/TrustStore en Management Agent y actualice sus permisos.
- Identifique y exporte la ubicación de la cartera de Oracle Database según el tipo de KeyStore utilizado (PKCS o JKS).
PKCS
export WALLET_LOCATION=<database_wallet_location>/dbwalletsJKS
export WALLET_LOCATION=<database_wallet_location>/jkswallets - Copie la cartera en un directorio seguro y legible en el host del agente.
cp -r $WALLET_LOCATION <secure_readable_dir>/ - Actualice el permiso de cartera.
En OCI Compute
PKCS
sudo chown -R oracle-cloud-agent:oracle-cloud-agent <secure_readable_dir>/dbwalletsJKS
sudo chown -R oracle-cloud-agent:oracle-cloud-agent <secure_readable_dir>/jkswalletsRecursos informáticos locales:
PKCS
sudo chown -R mgmt_agent:mgmt_agent <secure_readable_dir>/dbwalletsJKS
sudo chown -R mgmt_agent:mgmt_agent <secure_readable_dir>/jkswallets
Paso 3: Crear un secreto de OCI.
Para empezar a crear un secreto, consulte Gestión de secretos.
Ejemplos de secretos:
PKCS
{
"sslTrustStoreType": "PKCS12",
"sslTrustStoreLocation": "/<secure_readable_dir>/dbwallets/cwallets/ewallet.p12",
"sslTrustStorePassword": "<truststore_password>",
"sslKeyStoreType": "PKCS12",
"sslKeyStoreLocation": "/<secure_readable_dir>/dbwallets/swallets/ewallet.p12",
"sslKeyStorePassword": "<truststore_password>",
"sslServerCertDn": "C=US,O=MyCorp,CN=sslclient"
}
JKS
{
"sslTrustStoreType": "JKS",
"sslTrustStoreLocation": "/<secure_readable_dir>/jkswallets/truststore.jks",
"sslTrustStorePassword": "<truststore_password>",
"sslKeyStoreType": "JKS",
"sslKeyStoreLocation": "/<secure_readable_dir>/jkswallets/keystore.jks",
"sslKeyStorePassword": "<truststore_password>",
"sslServerCertDn": "C=US,O=MyCorp,CN=sslclient"
}
Paso 4: Validar políticas
Además de la creación de un secreto, se debe otorgar al grupo de administradores de Stack Monitoring la capacidad de leer el almacén donde se mantiene el secreto. Consulte Creación de políticas necesarias para obtener más información sobre cómo otorgar permisos de lectura en una familia secreta dentro de un compartimento especificado.
Si Oracle Database utiliza versiones de contraseña anteriores
Para las bases de datos configuradas para utilizar una versión de contraseña de menos de 12 (SQLNET.ALLOWED_LOGON_VERSION < 12), como determinadas bases de datos de E-Business Suite, siga estos pasos adicionales para configurar Management Agent para que se comunique con la base de datos mediante versiones de contraseña anteriores definiendo un valor SQLNET.ALLOWED_LOGON_VERSION adecuado en la configuración del agente.
Estas instrucciones se aplican al agente que se ejecuta localmente:
- Modifique este archivo
/opt/oracle/mgmt_agent/agent_inst/config/emd.propertiespara agregar la propiedad:dbaas.ALLOWED_LOGON_VERSION = 8Los valores pueden ser 8 / 10 / 11 /12 / 12a dependiendo de la versión de inicio de sesión permitida que requiera.
- Reinicio del agente.
sudo systemctl restart mgmt_agent
Estas instrucciones se aplican al agente que se ejecuta en OCI Compute:
- Modifique el archivo
/var/lib/oracle-cloud-agent/plugins/oci-managementagent/polaris/agent_inst/config/emd.propertiespara agregar esta propiedad:dbaas.ALLOWED_LOGON_VERSION = 8Los valores pueden ser 8 / 10 / 11 /12 / 12a dependiendo de la versión de inicio de sesión permitida que requiera.
- Reinicio del agente.
sudo systemctl restart oracle-cloud-agent
Instrucciones de detección de Oracle Database
- El sistema de base de datos, incluidos sus componentes (listener, ASM, etc.), se detecta como parte de una detección de Oracle Database.
- La detección y supervisión del sistema de base de datos solo está soportada en entornos LINUX.
Detección del sistema de base de datos si ya se ha detectado Oracle Database
- Detección de IU para el primer sistema de base de datos del cluster:
En la página Detección de recursos, complete la detección de Oracle Database en blanco.
Para obtener más información sobre las entradas de detección de interfaz de usuario, consulte la tabla Entrada de detección de interfaz de usuario.
-
Detección de CLI para los recursos restantes del sistema de base de datos:
Nota
Para una instancia de Oracle Database que ya se ha detectado, realice los siguientes pasos para detectar el sistema de base de datos relacionado.- Vaya al separador Configuración de la página inicial de Oracle Database recién creada. Copie los siguientes campos de la tabla Propiedades generales de OCI en un bloc de notas:
Nombre de la Propiedad Nombre de variable de la CLI Notas: OCID <Database_Resource_OCID> compartmentId <Compartment_OCID> managementAgentId <Additional_Agent#_OCID> Este es el OCID del agente utilizado durante la detección de la CLI. - Copie el nombre del recurso de Oracle Database desde la parte superior de la página inicial de Stack Monitoring Oracle Database.
- Obtenga el OCID de Management Agent de los otros nodos del cluster:
-
Vaya a Observación y gestión, vaya a Agentes de gestión y haga clic en Agentes.
- Para cada agente adicional en el cluster del sistema de base de datos, seleccione el menú de acción.
- Seleccione Copiar OCID al portapapeles.
OCID de agente Nombre de variable de la CLI 1er nodo adicional en cluster <Additional_Agent1_OCID> 2o nodo adicional en cluster (etc) <Additional_Agent2_OCID>
-
- Actualice
JSON_INPUT_FILEcon los valores obtenidos y utilice la siguiente sintaxis para detectar un sistema de Oracle DB:oci stack-monitoring discovery-job create --compartment-id "<Compartment_ID>" --from-json file://<JSON_INPUT_FILE>
Para obtener más información sobre las entradas de detección de la CLI, consulte la tabla Entrada de detección de la CLI.
A continuación, se muestran ejemplos de carga útil de JSON para detectar los recursos del sistema de base de datos restantes:
{ "discoveryType": "REFRESH", "discoveryClient": "APPMGMT", "compartmentId": "<COMPARTMENT_OCID>", "discoveryDetails": { "agentId": "<OCID of the Management agent>", "resourceType": "ORACLE_DATABASE", "resourceName": "<Resource name to display in Stackmonitoring UI>", "properties": { "propertiesMap": { "resource_id":"<DATABASE_OCID>", "asm_host":"<ASM HOSTNAME>", "asm_service_name":"+ASM", "is_asm_discovery":"true", "asm_port":"1521", "additional_agent_1":"ADDITIONAL_AGENT1_OCID", "additional_agent_2":"ADDITIONAL_AGENT2_OCID" } }, "credentials": { "items": [ { "credentialName" : "QVNNUGFzc3dvcmRJblZhdWx0", "credentialType" : "U1NMX1NFQ1JFVF9JRA==", "properties": { "propertiesMap": { "ASMUserName": "<ASM user name in base64 encoded format>", "PasswordSecretId": "<Encoded ASM user secret ocid in BASE64 encoded format>", "ASMRole":"<ASM user role in base64 encoded format>" } } } ] } } } - Vaya al separador Configuración de la página inicial de Oracle Database recién creada. Copie los siguientes campos de la tabla Propiedades generales de OCI en un bloc de notas:
Para obtener más información sobre el refrescamiento del sistema de Oracle DB, consulte Refrescamiento de componentes del sistema de Oracle Database.
Oracle Database
Detectar una instancia de Oracle Database, incluido el sistema de base de datos mediante la interfaz de usuario: en la página Detección de recursos, complete la interfaz de usuario de relleno en blanco para detectar una instancia de Oracle Database, incluido el sistema de base de datos y sus componentes.
Para incluir varios agentes al detectar un sistema de base de datos para RAC de varios nodos, realice los siguientes pasos:
Entrada de detección
-
Entrada de Detección de Interfaz de Usuario
Campo de Entrada Descripción Nombre del Recurso Nombre de la base de datos Nombre de host de DNS o nombre de SCAN Sistema de nombres de dominio (DNS) o nombre único de acceso de cliente (SCAN) para la base de datos Puerto Puerto utilizado por la base de datos fuera de Oracle Cloud Infrastructure para las conexiones de base de datos Nombre del Servicio Nombre del servicio para la base de datos fuera de Oracle Cloud Infrastructure que utilizará la conexión Protocolo Protocolo utilizado para Oracle Database. Seleccione el protocolo TCP o TCPS Secreto de contraseña de usuario de base de datos en el compartimento <compartment_name> Seleccione el secreto que contiene la contraseña de usuario de base de datos en la lista desplegable. Este campo solo se muestra si se selecciona TCPS en el campo Protocolo. Consulte a continuación. Management Agent Agentes de gestión que supervisan el host en el que está instalada la base de datos Nota
Para sistemas de base de datos que abarquen varios hosts, seleccione todos los agentes de gestión desplegados en todos los hosts del sistema de base de datos.Credenciales de base de datos para la supervisión
. - Usuario
Nombre de usuario de las credenciales de control de Oracle Database - Contraseña
Contraseña en formato codificado base 64, de las credenciales de supervisión de Oracle Database - Rol
Rol en la base de datos en formato codificado 64, del usuario de monitorización de la base de datos (Normal o SYSDBA) Información de ASM Agente de gestión Agente de gestión que supervisa el host en el que está instalada la base de datos. Para detectar el cluster y el agente de listener se deben instalar en el host de la base de datos. Automatic Storage Manager Activar o Desactivar. Activado por defecto. Nombre de host de DNS o nombre de SCAN Nombre de SCAN o dns por defecto donde reside la instancia de ASM. Puerto El puerto utilizado por ASM. Valor por defecto: 1521 Nombre del Servicio El nombre de servicio de ASM Credenciales de ASM para la Supervisión Usuario Nombre de usuario de ASM en formato codificado base 64 Secreto de contraseña de usuario de ASM en el compartimento actual Secreto de contraseña en formato codificado base 64 según se define en el servicio OCI Vault Rol Rol en formato codificado base 64. SYSMAN por defecto. Valores posibles: SYSASM, SYSDBA, SYSOPER Descubrir en Supervisión de pila y Log Analytics (recomendado) Los resultados de la detección se enviarán a Stack Monitoring y Log Analytics. Solo supervisión de pila Los resultados de la detección se enviarán solo a Stack Monitoring. Solo Log Analytics Los resultados de detección se enviarán solo a Log Analytics. Licencia Enterprise Edition Se asignará al recurso una licencia de Enterprise Edition. Standard Edition Al recurso se le asignará una licencia Standard Edition. Etiquetas (en Mostrar opciones avanzadas) Las etiquetas definidas y de formato libre se pueden aplicar a los recursos de Stack Monitoring durante la detección. Para utilizar etiquetas definidas primero, cree los espacios de nombres de etiquetas, consulte . Consulte Tags and Tag Namespace Concepts para obtener más información sobre la creación y la gestión de los espacios de nombres de etiquetas para etiquetas definidas. Al detectar un recurso, cualquier etiqueta asignada se aplicará a todos los recursos detectados. Para obtener más información sobre los requisitos previos de las etiquetas y la propagación de etiquetas, consulte Gestión de etiquetas.
Espacio de nombres de etiqueta
Seleccione "Ninguna" para agregar una etiqueta de formato libre. Seleccione un espacio de nombres para agregar una etiqueta definida en el espacio de nombres. Si tiene permisos para crear un recurso, también los tiene para aplicar etiquetas de formato libre a ese recurso. Para aplicar una etiqueta definida, debe tener permisos para utilizar el espacio de nombres de la etiqueta. Para obtener más información sobre el etiquetado, consulte Etiquetas de recursos. Si no está seguro de si deben aplicar etiquetas, omita esta opción (puede aplicar las etiquetas posteriormente) o pregunte al administrador.
Clave de etiqueta
Especifique el nombre que utiliza para hacer referencia a la etiqueta.
Valor de la Etiqueta
Especifique el valor de la etiqueta. Para obtener más información sobre la clave de etiqueta y el valor de etiqueta, consulte Visión general del etiquetado.
-
Entrada de Detección de CLI
Variable de entrada de la CLI Descripción <Additional_Agent1_OCID> 1er nodo adicional en cluster <Additional_Agent2_OCID> (etc.) 2o nodo adicional del cluster (continuar para cada nodo adicional del cluster) Agent_OCID Agente del OCID de detección inicial Compartment_OCID OCID de compartimento en el que se supervisará el sistema de Oracle Database
Base de Datos de Conexión
Requisitos:
-
El agente de gestión es necesario para la detección. Para obtener más información, consulte el Step 3: Install Management Agents.
- Antes de detectar una PDB, primero debe detectar la CDB.
En la página Detección de recursos, complete la interfaz de usuario en blanco para detectar la PDB.
| Campo de Entrada | Descripción |
|---|---|
| Nombre del Recurso | Nombre de la base de datos. |
| Seleccionar base de datos de contenedor | Base de datos de contenedor que contiene la base de datos conectable. |
| Nombre de host de DNS o nombre de SCAN | Sistema de nombres de dominio (DNS) o nombre único de acceso de cliente (SCAN) para la base de datos. |
| Puerto | Puerto utilizado por la base de datos fuera de Oracle Cloud Infrastructure para las conexiones de base de datos. |
| Nombre del Servicio | Nombre del servicio para la base de datos fuera de Oracle Cloud Infrastructure que utilizará la conexión. |
| Protocolo | Protocolo utilizado para Oracle Database. Seleccione el protocolo TCP o TCPS. |
| Secreto de contraseña de usuario de base de datos en el compartimento <compartment_name> | Seleccione el secreto que contiene la contraseña de usuario de base de datos en la lista desplegable. Este campo solo se muestra si se selecciona TCPS en el campo Protocolo. Consulte a continuación. |
| Agente de gestión | Agente de gestión que supervisa el host en el que está instalada la base de datos. |
|
Credenciales de base de datos para la supervisión |
. |
|
Nombre de usuario de las credenciales de control de Oracle Database. |
|
Contraseña de las credenciales de control de Oracle Database. |
|
Rol en la base de datos del usuario de monitorización de la base de datos (Normal o SYSDBA). |
| Descubrir en | |
| Supervisión de pila y Log Analytics (recomendado) | Los resultados de la detección se enviarán a Stack Monitoring y Log Analytics. |
| Solo supervisión de pila | Los resultados de la detección se enviarán solo a Stack Monitoring. |
| Solo Log Analytics | Los resultados de detección se enviarán solo a Log Analytics. |
| Licencia | |
| Enterprise Edition | Se asignará al recurso una licencia de Enterprise Edition. |
| Standard Edition | Al recurso se le asignará una licencia Standard Edition. |
| Etiquetas (en Mostrar opciones avanzadas) |
Las etiquetas definidas y de formato libre se pueden aplicar a los recursos de Stack Monitoring durante la detección. Para utilizar etiquetas definidas primero, cree los espacios de nombres de etiquetas, consulte . Consulte Tags and Tag Namespace Concepts para obtener más información sobre la creación y la gestión de los espacios de nombres de etiquetas para etiquetas definidas. Al detectar un recurso, cualquier etiqueta asignada se aplicará a todos los recursos detectados. Para obtener más información sobre los requisitos previos de las etiquetas y la propagación de etiquetas, consulte Gestión de etiquetas. |
|
Espacio de nombres de etiqueta |
Seleccione "Ninguna" para agregar una etiqueta de formato libre. Seleccione un espacio de nombres para agregar una etiqueta definida en el espacio de nombres. Si tiene permisos para crear un recurso, también los tiene para aplicar etiquetas de formato libre a ese recurso. Para aplicar una etiqueta definida, debe tener permisos para utilizar el espacio de nombres de la etiqueta. Para obtener más información sobre el etiquetado, consulte Etiquetas de recursos. Si no está seguro de si deben aplicar etiquetas, omita esta opción (puede aplicar las etiquetas posteriormente) o pregunte al administrador. |
|
Clave de etiqueta |
Especifique el nombre que utiliza para hacer referencia a la etiqueta. |
|
Valor de la Etiqueta |
Especifique el valor de la etiqueta. Para obtener más información sobre la clave de etiqueta y el valor de etiqueta, consulte Visión general del etiquetado. |
Dominio de Oracle WebLogic
Stack Monitoring soporta la detección y supervisión de servidores y clusters WebLogic estáticos y dinámicos. Una propiedad de configuración en la página de inicio del recurso indica si el recurso es estático o dinámico.
Al detectar WebLogic, Oracle Access Manager (OAM), Oracle Identity Manager (OIM), Oracle HTTP Server (OHS), la arquitectura orientada a Oracle Service (SOA), Oracle Service Bus (OSB) y el gestor de nodos de Oracle Weblogic también se detectan automáticamente. Si el dominio WebLogic ya se ha detectado, utilice los pasos de Refrescamiento de Dominio de Weblogic para detectar OAM, OIM, OHS, SOA, OSB y el gestor de nodos de Oracle Weblogic.
El gestor de nodos de Oracle Weblogic se utiliza para gestionar, especialmente para iniciar, el servidor WebLogic desde la consola de administración, a la que se puede acceder de forma remota.
Requisitos
Para detectar cualquier tipo de recurso que no sea el cumplimiento de los requisitos previos, se necesita un agente de gestión activo para la detección. Consulte Instalación de instancias de gestión para la instalación local y Despliegue de instancias de gestión en instancias de Compute para el despliegue de instancias de OCI.
-
Para OSB, asegúrese de que la supervisión sea de bus de servicio activada.
- Inicie sesión en el control de FMW:
http:/<host>:<port>/em - En la página de inicio del bus de servicio, vaya al separador Operaciones.
- Marque la casilla de control Supervisión.
- Inicie sesión en el control de FMW:
-
Para la detección de SOA, el usuario WebLogic debe tener privilegios
Administrator. - Para el gestor de nodos de Oracle WebLogic, para garantizar el cálculo de la métrica
MonitoringStatuspara el recurso del gestor de nodos de Oracle WebLogic, definalistenAddresscomo Todas las direcciones locales, una dirección IP válida o un nombre DNS que se pueda resolver. No defina la propiedadlistenAddressenlocalhostonull. SilistenAddressse debe definir enlocalhost, asegúrese de que se utiliza un agente de gestión local para la detección a fin de calcular el estado con precisión.
Si no utiliza SSL, no se aplican los siguientes requisitos previos.
Si ha activado Oracle WebLogic Server con SSL, exporte el certificado de su almacén de claves e impórtelo en Management Agent KeyStore. Para obtener más información sobre la configuración de SSL en el servidor WebLogic, consulte Configuración de SSL.
Importación de TrustStore al agente de gestión
-
Designe un subdirectorio persistente en el sistema de archivos del agente de gestión para que contenga los almacenes de claves y los almacenes de confianza de Stack Monitoring. Exporte el certificado del almacén de claves SSL JMX de la instancia de WLS al almacén de confianza de Stack Monitoring. Por ejemplo, en un host UNIX:
keytool -exportcert -alias <alias of WLS SSL key> -file <Exported Cert Name> -keystore <path to the WLS SSL Keystore>.keystore -storepass <WLS SSL Keystore password> -rfc -
Importe el almacén de claves SSL JMX de la instancia de WLS al almacén protegido de Stack Monitoring en el sistema de archivos del agente de gestión:
keytool -importcert -noprompt -alias <alias agent's truststore key> -file <Exported Cert Name>.cer -keystore AgentTrust.jks -storepass <Agent truststore password, default is "welcome"> -
Copie el archivo del almacén de confianza de Stack Monitoring y actualice sus permisos.
Identifique la ubicación segura legible de Management Agent en el host del agente.
cp <path_to_truststore_file/AgentTrust.jks <secure_readable_dir>/En OCI Compute:
sudo chown oracle-cloud-agent:oracle-cloud-agent <secure_readable_dir>/AgentTrust.jksRecursos informáticos locales:
sudo chown mgmt_agent:mgmt_agent <secure_readable_dir>/AgentTrust.jks - Utilice la ruta completa del almacén de confianza, por ejemplo,
<secure_readable_dir>/AgentTrust.jksen la "ruta TrustStore" de la detección de recursos si el dominio WebLogic tiene T3S y "JKS" como el "tipo de almacén de confianza".
Configurar MBeans en servidores Oracle WebLogic
Para recopilar las métricas de rendimiento de JVM de la plataforma MBeans, se debe poder acceder a MBeans a través del tiempo de ejecución MBeanServer. Active MBeans conectándose a Oracle WebLogic Server y verifique la activación ejecutando el script WLST:
- Activar MBeans en servidores Oracle WebLogic
Active MBeans accediendo a cada Oracle WebLogic Server conectándose a él o desde la consola WebLogic de la siguiente forma:
- Conéctese a Oracle WebLogic Server:
Siga las acciones del usuario en el demostración de la sesión de la herramienta de scripts WebLogic en Activating Platform MBeans on WebLogic Server 9.x to 10.3.2 version en Enterprise Manager Cloud Control Middleware Management Guide.
- Acceda a la consola WebLogic:
Vaya a Dominio > Configuración > página General > opciones Avanzadas. Seleccione la casilla de control Platform MBean Server Used.
Si MBeans no está registrado después de seguir los pasos anteriores, inicie los servidores de Oracle WebLogic con la siguiente propiedad del sistema:
-Djavax.management.builder.initial=weblogic.management.jmx.mbeanserver.WLSMBeanServerBuilder - Conéctese a Oracle WebLogic Server:
- Verifique la activación de MBeans
Para verificar si MBeans se ha activado correctamente, ejecute el script de WLST disponible en Using the Platform MBean Server en Fusion Middleware Developing Custom Management Utilities With JMX for Oracle WebLogic Server. El script WLST muestra cómo utilizar la plataforma MXBeans para supervisar los recursos de un dominio de Oracle WebLogic Server en ejecución.
Asegúrese de que MBeans está registrado en
java.lang.
Garantizar la conectividad entre el agente de gestión y todos los servidores en WebLogic
Durante la detección, el agente de supervisión de pila se comunica con AdminServer para detectar la topología de dominio. La supervisión posterior a la detección se realiza comunicándose directamente con los servidores gestionados. Para que esto ocurra, verifique lo siguiente:
- Management Agent puede comunicarse con todos los servidores gestionados del dominio.
- El agente puede acceder al host y los puertos de los servidores gestionados.
- Si los filtros están configurados para bloquear el tráfico entrante en servidores gestionados, ajuste los filtros para que el agente se comunique con los servidores gestionados.
WebLogic Resultados de detección específicos del escenario
-
El dominio WebLogic tiene dos servidores y uno de ellos está caído.
Resultado de detección: el dominio WebLogic se detectará solo con el servidor que está en estado de ejecución, ignorando el que no está en estado de ejecución.
-
Un dominio WebLogic tiene un cluster con dos servidores y uno de ellos está caído.
Resultado de detección: el cluster WebLogic se detectará solo con el servidor que está en estado de ejecución.
-
Un dominio WebLogic tiene un cluster que contiene solo un servidor que no está en estado de ejecución.
Resultado de detección: no se detectará ni el cluster ni el servidor
WebLogic Entrada de Detección
| Campo de Entrada | Descripción |
|---|---|
| Nombre del Recurso | Nombre del dominio WebLogic. |
| Host del Servidor de Administración | Nombre de host completo en el que está instalado el servidor de administración WebLogic. |
| Puerto del servidor de administración | Puerto utilizado para el servidor de administración (consola) WebLogic. |
| Protocolo | Protocolo utilizado para el servidor WebLogic. Los valores posibles son t3 y t3s. Si selecciona t3s, los campos TrustStore Ruta y Tipo TrustStore aparecen en WebLogic Usuario para supervisión. |
| Agente de gestión | Agente de gestión instalado en el host donde está instalado el servidor de administración WebLogic. |
|
WebLogic Usuario para la supervisión |
. |
|
WebLogic Nombre de usuario del servidor.
|
|
WebLogic Contraseña de usuario del servidor. |
|
Ruta de acceso completa, en el sistema de archivos del agente de gestión, del archivo de almacén de confianza utilizado para almacenar los certificados de los servidores de confianza. |
|
Tipo de TrustStore utilizado para la gestión de certificados de CA al establecer una conexión SSL. Especifique: JKS o PKCS12. Si no se especifica el tipo TrustStore, se utiliza el tipo TrustStore por defecto, JKS. |
| Descubrir en | |
| Supervisión de pila y Log Analytics (recomendado) | Los resultados de la detección se enviarán a Stack Monitoring y Log Analytics. |
| Solo supervisión de pila | Los resultados de la detección se enviarán solo a Stack Monitoring. |
| Solo Log Analytics | Los resultados de detección se enviarán solo a Log Analytics. |
| Licencia | |
| Enterprise Edition | Se asignará al recurso una licencia de Enterprise Edition. |
| Standard Edition | Al recurso se le asignará una licencia Standard Edition. |
| Etiquetas (en Mostrar opciones avanzadas) |
Las etiquetas definidas y de formato libre se pueden aplicar a los recursos de Stack Monitoring durante la detección. Para utilizar etiquetas definidas primero, cree los espacios de nombres de etiquetas, consulte . Consulte Tags and Tag Namespace Concepts para obtener más información sobre la creación y la gestión de los espacios de nombres de etiquetas para etiquetas definidas. Al detectar un recurso, cualquier etiqueta asignada se aplicará a todos los recursos detectados. Para obtener más información sobre los requisitos previos de las etiquetas y la propagación de etiquetas, consulte Gestión de etiquetas. |
|
Espacio de nombres de etiqueta |
Seleccione "Ninguna" para agregar una etiqueta de formato libre. Seleccione un espacio de nombres para agregar una etiqueta definida en el espacio de nombres. Si tiene permisos para crear un recurso, también los tiene para aplicar etiquetas de formato libre a ese recurso. Para aplicar una etiqueta definida, debe tener permisos para utilizar el espacio de nombres de la etiqueta. Para obtener más información sobre el etiquetado, consulte Etiquetas de recursos. Si no está seguro de si deben aplicar etiquetas, omita esta opción (puede aplicar las etiquetas posteriormente) o pregunte al administrador. |
|
Clave de etiqueta |
Especifique el nombre que utiliza para hacer referencia a la etiqueta. |
|
Valor de la Etiqueta |
Especifique el valor de la etiqueta. Para obtener más información sobre la clave de etiqueta y el valor de etiqueta, consulte Visión general del etiquetado. |
E-Business Suite
Al detectar la aplicación E-Business Suite (EBS) versión 12.2, la detección de dominios de Weblogic es opcional.
Si Weblogic se incluye en la detección y falla, el estado del trabajo de detección será Parcialmente Correcto y solo se supervisarán los recursos de EBS. Si Weblogic no se incluye en la detección, se puede detectar más adelante mediante la operación de refrescamiento desde la página inicial del recurso de instancia de EBS.
Las opciones de supervisión para la detección flexible de EBS 12.2 están disponibles de la siguiente manera:

En entornos de EBS con más de un nodo, solo se supervisará el listener de aplicación del nodo en el que está instalado el agente.
Para obtener más información, consulte Refrescamiento de EBS.
Topología de EBS
Cuando se detecta una instancia de E-Business Suite, se detectan tanto los recursos EBS como WebLogic. La detección de OHS y de base de datos se debe realizar por separado.
Para supervisar Oracle HTTP Server ubicado en EBS, consulte "Detección de OHS". Una vez que se detecta OHS de forma independiente, se puede crear una asociación entre el recurso de EBS y el recurso de OHS.
Para supervisar la base de datos de EBS, si la base de datos se detecta primero y, a continuación, EBS se detecta más tarde, la asociación de tipo usos se creará automáticamente entre el recurso de EBS y el recurso de base de datos al final de la detección de EBS. Aquí, el recurso de EBS hace referencia a un tipo de recurso de supervisión de pila ebs_instance y el recurso de base de datos hace referencia al tipo de recurso de supervisión de pila oci_oracle_db o oci_oracle_pdb.
Si se detecta EBS antes de la detección de la base de datos, la topología se puede actualizar de dos formas.
- Crear asociación entre instancia de EBS y recursos de base de datos
- Refrescando topología de EBS
Crear Asociaciones:
Los recursos de EBS compuestos no se pueden asociar directamente a un host. Sin embargo, los recursos secundarios de EBS se pueden asociar de la siguiente manera:
- Host de EBS Concurrent Manager usos
- Host de nodo de CP de EBS usos
A continuación, se muestra la sintaxis del comando de la CLI de OCI para crear una asociación entre dos recursos.
oci stack-monitoring resource associate --association-type uses --compartment-id "<Compartment_OCID>" --source-resource-id "<Resource_OCID>" --destination-resource-id "<Database_Resource_OCID>"Por ejemplo:
oci stack-monitoring resource associate --association-type uses --<Compartment_OCID>
ocid1.compartment.oc1..unique_ID --<Source_Resource_OCID>
ocid1.stackmonitoringresource.oc1.iad.unique_ID --<Destination_Resource_OCID>
ocid1.stackmonitoringresource.oc1.iad.unique_IDEn el caso de EBS, el comando anterior se puede utilizar para crear una asociación entre EBS y los recursos de base de datos especificando <Source_Resource_OCID> como ID de recurso de EBS y <Destination_Resource_OCID> como ID de recurso de base de datos.
Una detección de EBS, asociada a sus recursos subyacentes, se representa en Stack Monitoring como se ve en el siguiente diagrama:

Requisitos
Para detectar cualquier tipo de recurso que no sea el cumplimiento de los requisitos previos, se necesita un agente de gestión activo para la detección. Consulte Instalación de instancias de gestión para la instalación local y Despliegue de instancias de gestión en instancias de Compute para el despliegue de instancias de OCI.
- Configurar MBeans en servidores Oracle WebLogic
- Verificación de la Recopilación de Datos de Sesiones de Forms
- Configuración de DNS en un Entorno de Oracle E-Business Suite
- Agregue la base de datos que utiliza la aplicación E-Business Suite.
Si aún no lo ha hecho, agregue la base de datos que se utilizará para la aplicación E-Business Suite. Consulte Oracle Database (Detección)
- Permisos de agente para la supervisión del listener de aplicación
- Requisitos de supervisión de bases de datos de E-Business Suite para Stack Monitoring
Verificación de la Recopilación de Datos de Sesiones de Forms
Verifique la recopilación de datos de sesiones de formularios para verlos más adelante en las métricas de recursos de Forms System realizando la siguiente tarea. Esto se suma a los pasos realizados en el dominio de Oracle WebLogic (Configurar MBeans en servidores Oracle WebLogic). Si este paso no está configurado, no se recopilarán algunas de las métricas de Forms System.
Al conectarse a Oracle E-Business Suite, el sistema crea una sesión de usuario en la base de datos identificada por un identificador de sesión único (SID) mediante la credencial de esquema APPS. Cada sesión de base de datos está asociada a un usuario de aplicación de Oracle E-Business Suite. Esto permite enlazar la sesión de base de datos con el usuario de la aplicación para solucionar problemas. Mediante una sesión de Forms, puede determinar cómo ha abierto el usuario de Oracle E-Business Suite una sesión de base de datos.
- Conéctese a Oracle E-Business Suite.
- En la interfaz de usuario, vaya a Administrador del sistema, haga clic en Perfil y, a continuación, en Sistema.
- Asegúrese de que el valor de Conexión: nivel de auditoría esté definido en FORM. Establézcalo en el nivel del sitio.
- Asegúrese de que el valor de AuditTrail: Activate esté definido en YES.
Guarde los cambios.
Configuración de DNS en un Entorno de Oracle E-Business Suite
Los hosts de Oracle E-Business Suite deben poder detectarse entre sí en la red. Por ejemplo, en el entorno UNIX, los servidores DNS se configuran en el archivo /etc/resolv.conf en cada host.
Para verificar que los servidores DNS estén configurados correctamente, ejecute el comando:
nslookup any_publicDomain_hostnameSustituya <any_publicDomain_hostname> por el nombre de host de cualquier otro host del entorno de EBS que no sea el host local.
A continuación, se muestra un ejemplo de una salida correcta que valida que el servidor DNS está configurado correctamente:
$ nslookup node02.examplehost.com
Server: 937.486.274.354
Address: 937.486.274.354
Non-authoritative answer:
Name: node02.examplehost.com
Address: 135.756.247.46Permisos de agente para la supervisión del listener de aplicación
El agente se debe instalar en el mismo host que EBS para supervisar el listener de aplicación de EBS. De lo contrario, el recurso siempre se mostrará como ABAJO.
Asegúrese de que el usuario mgmt_agent u oracle-cloud-agent, según el tipo de agente instalado, se incluya en el grupo de Oracle Inventory (normalmente, oinstall) tomado de /etc/oraInst.loc, para poder ejecutar los comandos lsnrctl, srvctl y crsctl.
Utilice la siguiente instrucción para otorgar privilegios oinstall al usuario mgmt_agent u oracle-cloud-agent, según el tipo de agente instalado:
- Host con Oracle Cloud Agent:
usermod -aG oinstall oracle-cloud-agent - Host con agente autónomo:
usermod -aG oinstall mgmt_agent
El grupo debe tener privilegios de ejecución y lectura en el directorio de instalación de EBS-APPS.
Ejemplo de adición de permisos de ejecución de grupo al directorio:
chmod -R g+x+r /u01/install/APPSDespués de otorgar los privilegios del sistema operativo, utilice las siguientes instrucciones para reiniciar el agente. Utilice las instrucciones adecuadas para el agente y el sistema operativo, respectivamente:
- Parada del agente
- Para Oracle Linux 6:
- Agente de Oracle Cloud:
sudo /sbin/initctl stop oracle-cloud-agent - Agente autónomo:
sudo /sbin/initctl stop mgmt_agent
- Agente de Oracle Cloud:
- Para Oracle Linux 7
- Agente de Oracle Cloud:
sudo systemctl stop oracle-cloud-agent - Agente autónomo:
sudo systemctl stop mgmt_agent
- Agente de Oracle Cloud:
- Para Oracle Linux 6:
- Inicie el agente con el comando start.
Requisitos de supervisión de bases de datos de E-Business Suite para Stack Monitoring
La base de datos Oracle utilizada para supervisar la base de datos de E-Business Suite (EBS) se debe detectar antes de detectar la aplicación de EBS. Si la base de datos se detecta primero, se asociará automáticamente a la aplicación de EBS una vez que finalice la detección de la aplicación de EBS. Si la detección de aplicaciones de EBS se realiza antes de que se detecte la base de datos, la asociación deberá crearse manualmente.
La supervisión de E-Business Suite necesita privilegios específicos para acceder al esquema de EBS. La configuración varía en función del tipo de base de datos (base de datos sin contenedor frente a base de datos de contenedor y base de datos conectable) utilizada como almacén de datos de EBS. Stack Monitoring soporta el uso del propietario del esquema de EBS, normalmente APPS, como credenciales de base de datos al detectar EBS. Se prefiere crear un usuario de supervisión solo con los privilegios necesarios para supervisar una aplicación de EBS. Puede utilizar el mismo usuario de base de datos para supervisar tanto la base de datos Oracle que contiene el esquema de EBS como la aplicación de EBS. Los pasos para crear un usuario de supervisión de base de datos se pueden encontrar en Nota de MOS: 2857604.1.
Otorgamientos de base de datos
Una vez que el usuario de supervisión de EBS ya se haya creado con los privilegios necesarios, aplique los permisos de aplicación de EBS necesarios al usuario de supervisión. Los privilegios específicos se definen en el siguiente código, suponiendo que el nombre del esquema de EBS es APPS. Si el nombre del esquema es diferente en la configuración, sustituya APPSpor el nombre del esquema real en el siguiente código. Sustituya <your_monitoring_user> por el usuario de supervisión de base de datos creado mediante Nota de MOS: 2857604.1.
GRANT SELECT ON APPS.FND_OAM_CONTEXT_FILES TO <your_monitoring_user>;
GRANT SELECT ON APPS.FND_PRODUCT_GROUPS TO <your_monitoring_user>;
GRANT SELECT ON APPS.FND_CONC_PROG_ONSITE_INFO TO <your_monitoring_user>;
GRANT SELECT ON APPS.FND_CONCURRENT_PROGRAMS_VL TO <your_monitoring_user>;
GRANT EXECUTE ON APPS.FND_OAM_EM TO <your_monitoring_user>;
GRANT SELECT ON APPS.FND_CONCURRENT_REQUESTS TO <your_monitoring_user>;
GRANT SELECT ON APPS.FND_APPLICATION_VL TO <your_monitoring_user>;
GRANT SELECT ON APPS.FND_CONCURRENT_QUEUES TO <your_monitoring_user>;
GRANT SELECT ON APPS.FND_LOOKUPS TO <your_monitoring_user>;
GRANT SELECT ON APPS.FND_CONCURRENT_WORKER_REQUESTS TO <your_monitoring_user>;
GRANT SELECT ON APPS.FND_CONCURRENT_QUEUES_VL TO <your_monitoring_user>;
GRANT SELECT ON APPS.FND_OAM_FNDUSER_VL TO <your_monitoring_user>;
GRANT SELECT ON APPS.FND_FORM_SESSIONS_V TO <your_monitoring_user>;
GRANT SELECT ON APPS.FND_CP_SERVICES TO <your_monitoring_user>;
GRANT SELECT ON APPS.FND_CONCURRENT_PROCESSES TO <your_monitoring_user>;
GRANT SELECT ON APPS.FND_SVC_COMPONENTS TO <your_monitoring_user>;
GRANT SELECT ON APPS.FND_LOG_MESSAGES TO <your_monitoring_user>;
GRANT SELECT ON APPS.FND_CONCURRENT_PROGRAMS TO <your_monitoring_user>;
GRANT SELECT ON APPS.FND_CONFLICTS_DOMAIN TO <your_monitoring_user>;
GRANT SELECT ON APPS.FND_ORACLE_USERID TO <your_monitoring_user>;
GRANT SELECT ON APPS.FND_APP_SERVERS TO <your_monitoring_user>;
GRANT SELECT ON APPS.FND_NODES TO <your_monitoring_user>;
GRANT SELECT ON APPS.ICX_SESSIONS TO <your_monitoring_user>;
GRANT SELECT ON APPS.FND_USER TO <your_monitoring_user>;
GRANT SELECT ON APPS.FND_RESPONSIBILITY TO <your_monitoring_user>;
GRANT EXECUTE ON APPS.FND_PROFILE TO <your_monitoring_user>;
GRANT SELECT ON APPS.WF_DEFERRED TO <your_monitoring_user>;
GRANT SELECT ON APPS.WF_NOTIFICATION_IN TO <your_monitoring_user>;
GRANT SELECT ON APPS.WF_NOTIFICATION_OUT TO <your_monitoring_user>;Estos permisos se pueden aplicar ejecutando ebs_apply_grants.sh (incluido en Scripts de EBS) de la siguiente manera:
- Conexión al host de la base de datos de EBS
- Origen del entorno de EBS
- Ejecute el script como:
sh ebs_apply_grants.sh <monitoring user> <SYSTEM_password> <APPS_password>
Por ejemplo:
sh ebs_apply_grants.sh MONCS manager appsCuando EBS se ejecuta en una PDBSi la instancia de EBS se está ejecutando en una base de datos de conexión (PDB), otorgue un privilegio adicional al usuario de supervisión de EBS:
GRANT INHERIT PRIVILEGES ON USER <monitoring user> TO APPS;Verificar concesiones:Después de aplicar los permisos, ejecute ebs_validate_grants.sql (incluido en Scripts de EBS) de la siguiente manera para verificar que estén en su lugar:
- Conexión al host de la base de datos de EBS
- Conéctese a la base de datos de EBS como usuario de supervisión de EBS
- Ejecute el script de validación como:
@ebs_validate_grants.sql
La salida esperada del script cuando todos los permisos están en su lugar es la siguiente:
TABLE_NAME PRIVILE STATUS
------------------------------ ------- -------
FND_OAM_EM EXECUTE GRANTED
FND_PROFILE EXECUTE GRANTED
FND_APPLICATION_VL SELECT GRANTED
FND_APP_SERVERS SELECT GRANTED
FND_CONCURRENT_PROCESSES SELECT GRANTED
FND_CONCURRENT_PROGRAMS SELECT GRANTED
FND_CONCURRENT_PROGRAMS_VL SELECT GRANTED
FND_CONCURRENT_QUEUES SELECT GRANTED
FND_CONCURRENT_QUEUES_VL SELECT GRANTED
FND_CONCURRENT_REQUESTS SELECT GRANTED
FND_CONCURRENT_WORKER_REQUESTS SELECT GRANTED
TABLE_NAME PRIVILE STATUS
------------------------------ ------- -------
FND_CONC_PROG_ONSITE_INFO SELECT GRANTED
FND_CONFLICTS_DOMAIN SELECT GRANTED
FND_CP_SERVICES SELECT GRANTED
FND_FORM_SESSIONS_V SELECT GRANTED
FND_LOG_MESSAGES SELECT GRANTED
FND_LOOKUPS SELECT GRANTED
FND_NODES SELECT GRANTED
FND_OAM_CONTEXT_FILES SELECT GRANTED
FND_OAM_FNDUSER_VL SELECT GRANTED
FND_ORACLE_USERID SELECT GRANTED
FND_PRODUCT_GROUPS SELECT GRANTED
TABLE_NAME PRIVILE STATUS
------------------------------ ------- -------
FND_RESPONSIBILITY SELECT GRANTED
FND_SVC_COMPONENTS SELECT GRANTED
FND_USER SELECT GRANTED
ICX_SESSIONS SELECT GRANTED
WF_DEFERRED SELECT GRANTED
WF_NOTIFICATION_IN SELECT GRANTED
WF_NOTIFICATION_OUT SELECT GRANTED
INHERIT_PRIVILEGES_STATUS
--------------------------
INHERIT PRIVILEGES GRANTEDSi falta alguna de las subvenciones, el impacto se describe de la siguiente manera:
| Tabla/Vista | Privilegio | Recursos implicados | Obligatorio/Opcional | Impacto si falta |
|---|---|---|---|---|
| FND_OAM_CONTEXT_FILES | SELECT | Detección | obligatorio | La detección no continuará |
| ICX_SESSIONS | SELECT | Instancia de EBS | Opcional | La detección continúa, pero la recopilación de métricas se ve afectada por los recursos implicados. |
| FND_USER | SELECT | |||
| FND_RESPONSIBILITY | SELECT | |||
| FND_PROFILE | EXECUTE | |||
| FND_APPLICATION_VL | SELECT |
Instancia de EBS Sistema de pantallas de EBS |
||
| FND_CONCURRENT_REQUESTS | SELECT |
Instancia de EBS Procesamiento simultáneo de EBS Listener de agente del flujo de trabajo de EBS |
||
| FND_CONCURRENT_PROGRAMS_VL | SELECT | |||
| FND_CONCURRENT_PROGRAMS | SELECT | |||
| FND_CONCURRENT_QUEUES_VL | SELECT |
Procesamiento simultáneo de EBS Procesamiento simultáneo de EBS - Especializado EBS Workflow Notification Mailer |
||
| FND_NODES | SELECT |
Procesamiento simultáneo de EBS Procesamiento simultáneo de EBS - Especializado |
||
| FND_ORACLE_USERID | SELECT | Procesamiento simultáneo de EBS | ||
| FND_CONFLICTS_DOMAIN | SELECT | |||
| FND_OAM_EM | EXECUTE | |||
| FND_LOOKUPS | SELECT | |||
| FND_OAM_FNDUSER_VL | SELECT | |||
| FND_CONCURRENT_WORKER_REQUESTS | SELECT |
Procesamiento simultáneo de EBS EBS Workflow Notification Mailer |
||
| FND_FORM_SESSIONS_V | SELECT | Sistema de pantallas de EBS | ||
| WF_DEFERRED | SELECT | EBS Workflow Notification Mailer | ||
| WF_NOTIFICATION_IN | SELECT | |||
| WF_NOTIFICATION_OUT | SELECT |
Entrada de detección de E-Business
| Campo de Entrada | Descripción |
|---|---|
| Nombre del Recurso | Nombre de la instancia de E-Business Suite. |
| Versión | Versión de E-Business Suite (12.1 o 12.2). Si se selecciona 12.2, se muestran las regiones Servidor WebLogic de E-Business Suite y WebLogic Credenciales del servidor de administración. |
| Base de datos de E-Business Suite | . |
|
Host en el que está instalada la base de datos externa |
|
Puerto utilizado por la base de datos para las conexiones a la base de datos. |
|
Nombre de servidor de la base de datos utilizada para las conexiones a la base de datos. |
|
Protocolo utilizado para Oracle Database. Seleccione el protocolo TCP o TCPS. |
|
Seleccione el secreto que contiene la contraseña de usuario de base de datos en la lista desplegable. Este campo solo se muestra si se selecciona TCPS en el campo Protocolo. Puede encontrar la configuración correcta para TCPS en la siguiente documentación. Consulte Requisito previo de Oracle Database activado para TCPS. |
| Credenciales de base de datos |
. |
|
Usuario de la base de datos que tiene los privilegios necesarios en las vistas subyacentes (por ejemplo, APPS).
|
|
Contraseña de usuario de base de datos. |
|
Rol del usuario de la base de datos (NORMAL o SYSDBA) |
| Servidor WebLogic de E-Business Suite (E-Business Suite 12.2) | . |
|
Nombre del host en el que está instalado el servidor de administración WebLogic. |
|
Puerto utilizado para el servidor de administración (consola) WebLogic. |
|
Protocolo de invocación de método remoto (RMI): t3 o t3s. Si selecciona t3s, los campos TrustStore Ruta y Tipo TrustStore aparecen en WebLogic Usuario para supervisión. |
| WebLogic Credenciales del servidor de administración (E-Business Suite 12.2) | . |
|
WebLogic Usuario del servidor de administración.
|
|
WebLogic Contraseña de usuario del servidor de administración. |
|
Ruta de acceso al archivo TrustStore utilizado para almacenar claves públicas de servidores de confianza. |
|
Tipo de TrustStore utilizado para la gestión de certificados de CA al establecer una conexión SSL. Si no se especifica el tipo TrustStore, se utiliza el tipo TrustStore por defecto, JKS. |
| Agente de gestión | Agente de gestión que supervisa el host donde está instalado E-Business Suite. |
| Descubrir en | |
| Supervisión de pila y Log Analytics (recomendado) | Los resultados de la detección se enviarán a Stack Monitoring y Log Analytics. |
| Solo supervisión de pila | Los resultados de la detección se enviarán solo a Stack Monitoring. |
| Solo Log Analytics | Los resultados de detección se enviarán solo a Log Analytics. |
| Licencia | |
| Enterprise Edition | Se asignará al recurso una licencia de Enterprise Edition. |
| Standard Edition | Al recurso se le asignará una licencia Standard Edition. |
| Etiquetas (en Mostrar opciones avanzadas) |
Las etiquetas definidas y de formato libre se pueden aplicar a los recursos de Stack Monitoring durante la detección. Para utilizar etiquetas definidas primero, cree los espacios de nombres de etiquetas, consulte . Consulte Tags and Tag Namespace Concepts para obtener más información sobre la creación y la gestión de los espacios de nombres de etiquetas para etiquetas definidas. Al detectar un recurso, cualquier etiqueta asignada se aplicará a todos los recursos detectados. Para obtener más información sobre los requisitos previos de las etiquetas y la propagación de etiquetas, consulte Gestión de etiquetas. |
|
Espacio de nombres de etiqueta |
Seleccione "Ninguna" para agregar una etiqueta de formato libre. Seleccione un espacio de nombres para agregar una etiqueta definida en el espacio de nombres. Si tiene permisos para crear un recurso, también los tiene para aplicar etiquetas de formato libre a ese recurso. Para aplicar una etiqueta definida, debe tener permisos para utilizar el espacio de nombres de la etiqueta. Para obtener más información sobre el etiquetado, consulte Etiquetas de recursos. Si no está seguro de si deben aplicar etiquetas, omita esta opción (puede aplicar las etiquetas posteriormente) o pregunte al administrador. |
|
Clave de etiqueta |
Especifique el nombre que utiliza para hacer referencia a la etiqueta. |
|
Valor de la Etiqueta |
Especifique el valor de la etiqueta. Para obtener más información sobre la clave de etiqueta y el valor de etiqueta, consulte Visión general del etiquetado. |
PeopleSoft
Al detectar la aplicación PSFT, algunos de sus subrecursos son obligatorios para que el trabajo de detección se realice correctamente y otros son opcionales.
Recursos obligatorios: recursos que siempre están incluidos en la detección y que el usuario no puede anular su selección.
- Dominio del servidor de aplicaciones
- PIA
Recursos opcionales:
- Gestor de Procesos
- Supervisión de Procesos
- Motor de búsqueda
Durante la detección, si falla alguno de los recursos, el estado del trabajo de detección se marcará como Correcto parcial, mientras que si fallan todos los recursos obligatorios, el estado del trabajo de detección se marcará como Con fallos. Si no se incluyen recursos opcionales en la detección, se pueden detectar más adelante mediante la operación de refrescamiento desde la página inicial de recursos de PSFT.
Las opciones de supervisión para la detección flexible de PSFT están disponibles de la siguiente manera:

Cada familia de recursos puede incluir uno o más recursos, como dominio de servidor de aplicaciones, dominio de programador de procesos y arquitectura de Internet (PIA) PeopleSoft con sus dominios de Weblogic subyacentes que pueden abarcar varios servidores.
Los recursos PeopleSoft compuestos no se pueden asociar directamente a un host. Sin embargo, los recursos secundarios PeopleSoft se pueden asociar de la siguiente manera:
- Host del Dominio de Servidor de Aplicaciones usos
- Host usos del dominio del gestor de procesos
- Host uses de PIA
- Host usos del supervisor de procesos
Durante PeopleSoft, los recursos de detección se validarán en cada familia con un juego de credenciales común para esa familia. Esto significa que todos los dominios de Application Server se validarán mediante un único juego de credenciales, todos los dominios del Gestor de Procesos se validarán mediante un único juego de credenciales, etc. Se detectarán los recursos validados correctamente y se ignorarán los recursos con errores de validación.
Los recursos ignorados se pueden encontrar en el informe Job con la línea No se han podido detectar los siguientes recursos: después de rectificar el problema, el usuario puede ejecutar el trabajo REFRESH para detectar esos recursos.
Un despliegue PeopleSoft al final de una detección correcta se representa en Stack Monitoring como se muestra en el siguiente diagrama:

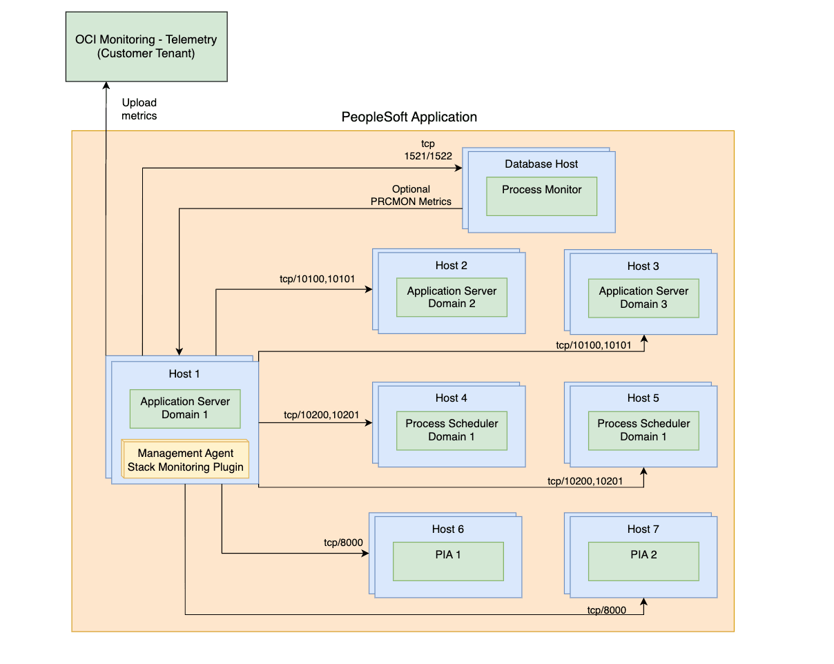
El acceso al puerto que se necesita desde el host del agente de supervisión a los hosts y servicios que forman parte del despliegue PeopleSoft se describe en los siguientes diagramas. Los diagramas indican dos escenarios:
- Management Agent se encuentra en uno de los hosts PeopleSoft:

- Management Agent se encuentra en un host remoto:

Para detectar cualquier tipo de recurso que no sea el cumplimiento de los requisitos previos, se necesita un agente de gestión activo para la detección. Consulte Instalación de instancias de gestión para la instalación local y Despliegue de instancias de gestión en instancias de Compute para el despliegue de instancias de OCI.
- Detectar base de datos PeopleSoft
- Privilegios de otorgamiento de base de datos para la supervisión de PeopleSoft
- Activar PeopleSoft Performance Monitor para arquitectura de Internet pura (PIA)
- Requisitos para dominios del servidor de aplicaciones y del gestor de procesos
- Identificar los dominios que se van a detectar
- Adición de dominios manualmente
- Activar la detección del motor de búsqueda en PeopleSoft
- Activar detección de supervisión de procesos para PeopleSoft
Detectar base de datos PeopleSoft
La instancia de Oracle Database que contiene el esquema PeopleSoft (PSFT) se debe detectar antes de detectar la aplicación PeopleSoft. Si la base de datos se detecta primero, la base de datos se asociará automáticamente a la aplicación PeopleSoft una vez que finalice la detección de recursos PeopleSoft
Si la detección de aplicaciones PeopleSoft se realiza antes de que se detecte la base de datos, la asociación se tendrá que crear manualmente. Consulte Topología de aplicaciones para obtener más información.
Para detectar Oracle Database, consulte Oracle Database.
Privilegios de otorgamiento de base de datos para la supervisión de PeopleSoft
La supervisión de PeopleSoft (PSFT) necesita privilegios específicos para acceder al esquema de base de datos de PSFT. La configuración varía en función del tipo de base de datos (Base de datos sin contenedor frente a Base de datos de contenedor y Base de datos conectable) utilizada como almacén de datos de PSFT. Stack Monitoring soporta el uso del propietario del esquema de PSFT, normalmente SYSADM, como credenciales de base de datos al detectar PSFT. Se prefiere crear un usuario de supervisión con solo los privilegios necesarios para supervisar una aplicación PSFT. Puede utilizar el mismo usuario de base de datos para supervisar tanto la base de datos Oracle que contiene el esquema PeopleSoft como la aplicación PeopleSoft. Los pasos para crear un usuario de supervisión de base de datos se pueden encontrar en Nota de MOS: 2857604.1.
Para verificar que el usuario de supervisión tiene los permisos necesarios y aplicar los permisos que falten:
- Asegúrese de que el usuario de supervisión no ha caducado:
- Compruebe el estado del usuario de supervisión ejecutando lo siguiente:
select username, account_status from dba_users where username='<your_monitoring_user>' - Si el usuario de supervisión muestra EXPIRED, restablezca la contraseña.
- Compruebe el estado del usuario de supervisión ejecutando lo siguiente:
- Ejecute los siguientes scripts PeopleSoft.
Para comprender los permisos específicos que se van a aplicar o para aplicarlos manualmente, consulte la lista de comandos que se va a ejecutar a continuación.
Privilegios de Base de Datos
El siguiente código de ejemplo utiliza:
- SYSADM como nombre de esquema. Si el nombre del esquema es diferente en la configuración, sustituya SYSADM por él según corresponda en el siguiente código.
-
<your_monitoring_user>como referencia al usuario de supervisión de la base de datos.<your_monitoring_user>es normalmente DBSNMP o MONUSER.
-
PeopleSoft Otorgamientos de aplicaciones
GRANT SELECT ON SYSADM.PSSTATUS TO <your_monitoring_user>; GRANT SELECT ON SYSADM.PSRELEASE TO <your_monitoring_user>; GRANT SELECT ON SYSADM.PSPMAGENT TO <your_monitoring_user>; -
PeopleSoft Sinónimos de la aplicación
CREATE OR REPLACE SYNONYM <your_monitoring_user>.PSSTATUS FOR SYSADM.PSSTATUS; CREATE OR REPLACE SYNONYM <your_monitoring_user>.PSRELEASE FOR SYSADM.PSRELEASE; CREATE OR REPLACE SYNONYM <your_monitoring_user>.PSPMAGENT FOR SYSADM.PSPMAGENT; -
Permisos de motor de búsqueda
Nota
El motor de búsqueda soporta tanto Elasticsearch como OpenSearch.GRANT SELECT ON SYSADM.PS_PTSF_SRCH_ENGN TO <your_monitoring_user>; -
Sinónimos de motor de búsqueda
Nota
El motor de búsqueda soporta tanto Elasticsearch como OpenSearch.CREATE OR REPLACE SYNONYM <your_monitoring_user>.PS_PTSF_SRCH_ENGN FOR SYSADM.PS_PTSF_SRCH_ENGN -
Permisos de supervisión de procesos
GRANT SELECT ON SYSADM.PSPRCSRQST TO <your_monitoring_user>; GRANT SELECT ON SYSADM.PSXLATITEM TO <your_monitoring_user>; -
Sinónimos de supervisión de procesos
CREATE OR REPLACE SYNONYM <your_monitoring_user>.PSPRCSRQST FOR SYSADM.PSPRCSRQST; CREATE OR REPLACE SYNONYM <your_monitoring_user>.PSXLATITEM FOR SYSADM.PSXLATITEM;
Activar PeopleSoft Performance Monitor para arquitectura de Internet pura (PIA)
La activación del agente PPM (Activar agente PPM =1) es opcional y solo es necesaria para la detección y refrescamiento de PSFT. Sin embargo, para la supervisión regular y la recopilación de métricas, no es necesario el agente PPM.
Si el usuario opta por NO activar el agente de PPM por cualquier motivo, siga cualquiera de las alternativas enumeradas a continuación
1. Active el agente PPM hasta que finalice la detección o el refrescamiento, desactívelo y reinicie los dominios.
2. INSERTAR/ELIMINAR manualmente toda la información de dominio de PSFT . Esto eliminará la necesidad de activar "Activar agente de PPM".
Para agregar los dominios, vaya a Adición manual de dominios y, para eliminar dominios obsoletos, siga los pasos de Identificación de dominios que se van a detectar.
- Vaya a PeopleTools, vaya a Perfil web, haga clic en Configuración de perfil web y busque el perfil en uso, por ejemplo, PROD.
- Si aún no se ha activado, active la casilla de control Activar agente de PPM.
- Reinicie todos los dominios de PIA.
Se deben realizar todos los requisitos siguientes para cada dominio de Application Server y del Gestor de Procesos.
La detección PeopleSoft asume que la administración remota UserId/pwd para el acceso a JMX es la misma para todos los dominios del servidor de aplicaciones y también para todos los dominios del programador de procesos.
Requisitos para dominios del servidor de aplicaciones y del gestor de procesos
Activación del agente de Performance Monitor PeopleSoft
- Mediante la interfaz de línea de comandos
PSADMIN, seleccione Application Server (opción 1) o Process Scheduler (opción 2) > Administer a domain (opción 1) > select domain > Edit configuration/log files menu (opción 6) > Edit domain configuration file (opción 1), esto abrirá los archivos de configuración de dominio en modo de edición -
En la sección PSTOOLS, compruebe el valor del agente EnablePPM. Para Activar agentes de PPM, defina el valor en 1 y guarde el archivo.
Activar Agentes JMX
Este requisito permite a Stack Monitoring recopilar datos de disponibilidad y rendimiento para una aplicación PeopleSoft.
-
Mediante la interfaz de línea de comandos
PSADMIN, seleccione Application Server (opción 1) o Process Scheduler (opción 2) > Administer a domain (opción 1) > select domain > Edit configuration/log files menu (opción 6) > Edit domain configuration file (opción 1), esto abrirá los archivos de configuración de dominio en modo de edición -
Localice la sección settings for PSTOOLS y establezca los valores siguientes
-
Asegúrese de que el puerto de administración remota que desea utilizar no esté siendo utilizado por ningún otro proceso en el host.
UserID-
UserIddebe estar en formato de texto. -
Se deben utilizar el mismo
UserIdy la misma contraseña para todos los dominios del servidor de aplicaciones y los dominios del planificador de procesos.
-
- Use la utilidad PSCipher para cifrar la contraseña.
- Reinicie los dominios del servidor de aplicaciones y del Gestor de Procesos después de configurar el cambio de propiedad del Gestor de Rendimiento a continuación.
-
-
-
Para PSFT versión 8.59 y anteriores, solo se debe configurar el puerto de administración remoto. El valor del puerto RMI se definirá automáticamente en función del valor del puerto de administración remota incrementado en
1. Por ejemplo, si el puerto de administración remota es10100, el puerto10101se utilizará para el servidor RMI de PHC. Al planificar el uso del puerto, esto debe tenerse en cuenta. Dado que 10101 se selecciona automáticamente en el ejemplo anterior, si ese puerto no es libre, PSFT selecciona automáticamente cualquier otro puerto libre aleatorio. Asegúrese de revisar el archivo de configuración de dominio después de que la configuración se haya guardado correctamente y utilice estos puertos para conectarse en la detección.Por ejemplo:
Enable Remote Administration=1 Remote Administration Port=10100 Remote Administration UserId=<the userid you have defined in step 2b> Remote Administration Password={V2.1}<encrypted password> -
Para PSFT versión 8.60 en adelante, el puerto RMI está controlado por un parámetro adicional en el archivo de configuración. Asegúrese de que el valor está definido explícitamente. Reinicie los dominios del servidor de aplicaciones y del Gestor de Procesos después de configurar la propiedad Colocador de Rendimiento.
Ejemplo:
Enable Remote Administration=1 Remote Administration Port=10100 Remote Administration RMI Server Port=10101 Remote Administration UserId=<the userid you have defined in step 2b> Remote Administration Password={V2.1}<encrypted password>
Nota
Asegúrese de que la configuración guardada anterior se muestra correctamente en el archivo de configuración después de guardar los cambios. -
Activar la propiedad del recopilador de rendimiento
Puede comprobar el valor actual de Perf Collator en los archivos de plantilla de dominio psprcsrv.ubx (Programador de procesos) y psappsrv.ubx (Servidor de aplicaciones) situados en $PS_CFG_HOME
Si el recopilador de perfiles está activado, verá la entrada como se muestra a continuación.
{PPM} Do you want Performance Collators configured (PSPPMSRV) (y/n)? [y]:Si el recopilador de perfiles está desactivado, verá la entrada como se muestra a continuación.
{PPM} Do you want Performance Collators configured (PSPPMSRV) (y/n)? [n]:Si el recopilador de rendimiento ya está activado y los cambios se han implantado en los valores de agente EnablePPM o JMX: reinicie todos los dominios.
Si el recopilador de rendimiento no ya está activado, continúe con los siguientes pasos:
- Mediante la interfaz de línea de comandos
PSADMIN, seleccione Application Server (Opción 1) o Process Scheduler (Opción 2) > Administrar un dominio (Opción 1) > seleccionar dominio > Configurar este dominio (Opción 4) - Introduzca
ypara la pregunta:Do you want to continue (y/n). Esta opción cerrará el dominio -
Compruebe el valor de la propiedad Perf Collator.
- Si el valor está definido en
Yes, Collator ya está activado, no es necesario realizar ninguna acción. A continuación, seleccione la configuración de carga como se muestra (Opción 14 para Application Server u Opción 7 para Process Scheduler) -
Si el valor está definido en
No, introduzca10para el servidor de aplicaciones o Opción 3 para que el programador de procesos cambie el valor aYes -
Después de confirmar el recopilador de perfiles definido en
Yes, seleccione Cargar configuración como se muestra (Opción 14 para el programador de aplicaciones o Opción 7 para el programador de procesos) -
Por último, seleccione Iniciar este dominio Opción 1 para iniciar el dominio
Identificar los dominios que se van a detectar
Stack Monitoring aprovecha la información almacenada en Oracle Database para identificar los dominios que se van a detectar o refrescar. Para validar la lista de dominios actuales, ejecute la siguiente consulta.
SELECT * FROM PSPMAGENT;Los dominios devueltos por la consulta que ya no existan se deben eliminar antes de detectar/refrescar la aplicación PeopleSoft.
Para agregar un dominio que no aparece en la lista, consulte Adición manual de dominios.
Para eliminar los dominios desactualizados, ejecute el siguiente SQL como SYSADM o usuario equivalente. Repita los pasos hasta que se eliminen todos los dominios desactualizados.
- Realice una copia de seguridad de la tabla PSPMAGENT antes de realizar cambios. Asegúrese de sustituir <DATE> por el registro de hora actual.
create table PSPMAGENT_BKP_<DATE> as select * from PSPMAGENT; - Verifique que la tabla de copia de seguridad creada tiene el mismo contenido que la tabla principal.
select * from PSPMAGENT MINUS select * from PSPMAGENT_BKP_<DATE>;
Si el recuento de filas de PSPMAGENT coincide con PSPMAGENT_BKP_<DATE>, continúe con la eliminación de dominios obsoletos.
delete from PSPMAGENT WHERE PM_AGENTID='&enter_agent_id_of_stale_domain';
Commit;Adición de dominios manualmente
Por último, compruebe si todos los dominios válidos están visibles en la tabla PSPMAGENT. Si por algún motivo no aparecen dominios válidos, siga las siguientes instrucciones:
El host del agente debe poder acceder a los otros hosts mediante el nombre de host almacenado en la tabla PSPMAGENT (normalmente el nombre de host corto). Esto se puede lograr corrigiendo la configuración de DNS o agregando una entrada para cada host en el archivo /etc/hosts
Se recomienda realizar una copia de seguridad de la tabla PSPMAGENT antes de continuar. Se proporcionan los pasos para crear la copia de seguridad.
Crear una copia de seguridad:
-
Como administrador del sistema o usuario equivalente, realice una copia de seguridad de la tabla antes de realizar cambios. Asegúrese de sustituir
<DATE>por el registro de hora actual:create table PSPMAGENT_BKP_<DATE> as select * from PSPMAGENT; -
Verifique que la tabla de copia de seguridad creada tiene el mismo contenido que la tabla principal. El recuento de filas de
PSPMAGENTdebe coincidir con el recuento de filas dePSPMAGENT_BKP_<DATE>:select * from PSPMAGENT MINUS select * from PSPMAGENT_BKP_<DATE>;
Adición de un dominio del Gestor de Procesos
INSERT INTO PSPMAGENT values
('&AGENT_ID','&PM_JMX_RMI_PORT','PSMONITORSRV','&DOMAIN_NAME','04','&DOMAIN_DIR','Y','&HOST_PORT:','1','1','N');Ejemplo:
SQL> INSERT INTO PSPMAGENT values
('&AGENT_ID','&PM_JMX_RMI_PORT','PSMONITORSRV','&DOMAIN_NAME','04','&DOMAIN_DIR','Y','&HOST_PORT:','1','1','N'); 2
Enter value for unique_agent_id: 1000
Enter value for pm_jmx_rmi_port: 10500
Enter value for domain_name: PRCSDOM02
Enter value for domain_dir: /u01/app/oracle/product/psfthcm-midtierlinux-2/ps_cfg_home/appserv/prcs/PRCSDOM02
Enter value for host_name: psfthcm-midtierlinux-2
old 2: ('&unique_agent_id','&PM_JMX_RMI_PORT','PSMONITORSRV','&DOMAIN_NAME','04','&domain_dir','Y','&host_name:','1','1','N')
new 2: ('1000','10500','PSMONITORSRV','PRCSDOM02','04','/u01/app/oracle/product/psfthcm-midtierlinux-2/ps_cfg_home/appserv/prcs/PRCSDOM02','Y','psfthcm-midtierlinux-2:','1','1','N')
1 row created.Adición de un Dominio de Servidor de Aplicaciones
INSERT INTO PSPMAGENT values
('&unique_agent_id','&JMX_RMI_PORT','PSMONITORSRV','&DOMAIN_NAME','01','&DOMAIN_DIR','Y','&host_name:&jolt_port','1','1','N');Ejemplo:
SQL> INSERT INTO PSPMAGENT values
('&unique_agent_id','&JMX_RMI_PORT','PSMONITORSRV','&DOMAIN_NAME','01','&DOMAIN_DIR','Y','&host_name:&jolt_port','1','1','N'); 2
Enter value for unique_agent_id: 1003
Enter value for jmx_rmi_port: 10500
Enter value for domain_name: APPDOM4
Enter value for domain_dir: /u01/app/oracle/product/psfthcm-midtierlinux-3/ps_cfg_home/appserv/APPDOM04
Enter value for host_name: psfthcm-midtierlinux-3
Enter value for jolt_port: 9033
old 2: ('&unique_agent_id','&JMX_RMI_PORT','PSMONITORSRV','&DOMAIN_NAME','01','&DOMAIN_DIR','Y','&host_name:&jolt_port','1','1','N')
new 2: ('1003','10500','PSMONITORSRV','APPDOM4','01','/u01/app/oracle/product/psfthcm-midtierlinux-3/ps_cfg_home/appserv/APPDOM04','Y','psfthcm-midtierlinux-3:9033','1','1','N')Agregar un servidor de PIA
INSERT INTO PSPMAGENT values
('&unique_agent_id','-1','WEBRESOURCE','&DOMAIN_NAME','02','&DOMAIN_DIR','Y','&host_name:&http_port:&https_port','1','1','N');Ejemplo:
INSERT INTO PSPMAGENT values
('&unique_agent_id','-1','WEBRESOURCE','&DOMAIN_NAME','02','&DOMAIN_DIR','Y','&host_name:&http_port:&https_port','1','1','N');
Enter value for unique_agent_id: 19
Enter value for domain_name: peoplesoft03
Enter value for domain_dir: /u01/app/oracle/product/psfthcm-midtierlinux-3/ps_cfg_home/webserv/WEBSERVER/peoplesoft03
Enter value for host_name: psfthcm-midtierlinux-3
Enter value for http_port: 9000
Enter value for https_port: 9001
old 2: ('&unique_agent_id','-1','WEBRESOURCE','&DOMAIN_NAME','02','&DOMAIN_DIR','Y','&host_name:&http_port:&https_port','1','1','N')
new 2: ('19','-1','WEBRESOURCE','peoplesoft03','02','/u01/app/oracle/product/psfthcm-midtierlinux-3/ps_cfg_home/webserv/WEBSERVER/peoplesoft03','Y','psfthcm-midtierlinux-3:9000:9001','1','1','N')
1 row created.Activar la detección del motor de búsqueda en PeopleSoft
La detección del motor de búsqueda es opcional y soporta tanto Elasticsearch como OpenSearch. Si el motor de búsqueda ya está integrado, puede incluirlo en la detección inicial. Para integrar Search Engine en el futuro, utilice el comando refresh de la CLI PeopleSoft y agregue los permisos de base de datos de Search Engine al usuario de supervisión. Para obtener más información sobre los permisos, consulte DB Grant Privileges for PeopleSoft Monitoring y, para obtener más información sobre los comandos de refrescamiento de la CLI, consulte PeopleSoft Refresh.
Independientemente de dónde esté presente el agente (local o remoto), el almacén de confianza se debe crear con la versión de Java utilizada por el agente. La versión/ruta de acceso de Java del agente se puede encontrar en agent_inst/config/emd.properties.
Ejemplo:
grep JAVA_HOME emd.properties
JAVA_HOME=/var/lib/oracle-cloud-agent/plugins/oci-managementagent/polaris/jdk1.8.0_371-b11Estos requisitos activan la integración del motor de búsqueda en PeopleSoft:
- Stack Monitoring solo soporta la supervisión del motor de búsqueda configurado con SSL. Su punto final debe ser HTTPS. Para obtener más información sobre la configuración, consulte Configuring SSL for Elasticsearch o Configuring SSL for OpenSearch, respectivamente.
-
Antes de detectar el motor de búsqueda, cree un almacén de confianza JKS, ya que JKS es el único tipo soportado de almacenes de confianza, en el host del agente de supervisión para almacenar el certificado del motor de búsqueda. La ubicación y la contraseña de este almacén de confianza son parámetros necesarios en la interfaz de usuario de detección o en el JSON de detección al realizar la detección mediante la CLI, mientras que la ubicación del almacén de confianza debe ser accesible en el host del agente.
Ejemplo:
keytool -keystore truststore.jks -alias <ALIAS> -import -file <SEARCH ENGINE CERTIFICATE>
Activar detección de supervisión de procesos para PeopleSoft
- El supervisor de procesos se detecta junto con PeopleSoft y se activa por defecto al detectar una aplicación PeopleSoft. La selección de No en la sección Detectar supervisor de procesos no incluirá el supervisor de procesos en la detección PeopleSoft.
- La detección del supervisor de procesos es opcional. Si el supervisor de procesos ya está activado, puede incluirlo en la detección inicial. Para integrar Process Monitor en el futuro, utilice el comando
refreshde la CLI PeopleSoft y agregue los permisos de base de datos de Process Monitor al usuario de supervisión. Para obtener más información sobre los permisos, consulte DB Grant Privileges for PeopleSoft Monitoring y, para obtener más información sobre los comandos de refrescamiento de la CLI, consulte PeopleSoft Refresh. -
No se necesitan propiedades para la detección del supervisor de procesos
-
Interfaz de usuario
- La detección del supervisor de procesos se incluye por defecto. Para excluirse, seleccione No en Detectar supervisor de procesos en el panel Detección de recursos.
PeopleSoft Entrada de Detección
| Campo de Entrada | Descripción |
|---|---|
| Nombre del Recurso | Nombre de la aplicación PeopleSoft |
| Agente de gestión | Agente de gestión que supervisará la aplicación PeopleSoft |
| Supervisión de Procesos | |
|
Yes / No |
| Base de Datos PeopleSoft | . |
|
Host (FQDN) en el que está instalada la base de datos |
|
Puerto utilizado por la base de datos para las conexiones a la base de datos |
|
Nombre de servicio de la base de datos utilizada para las conexiones a la base de datos |
|
Protocolo utilizado para Oracle Database. Seleccione el protocolo TCP o TCPS. |
|
Seleccione el secreto que contiene la contraseña de usuario de base de datos en la lista desplegable. Este campo solo se muestra si se selecciona TCPS en el campo Protocolo. |
| credenciales de base de datos | . |
|
Usuario de la base de datos que tiene los privilegios necesarios en las vistas PeopleSoft subyacentes (por ejemplo, SYSADM, EMDBO) |
|
Contraseña de usuario de base de datos |
|
Rol del usuario de la base de datos (NORMAL o SYSDBA) |
| Credenciales del dominio del servidor de aplicaciones | . |
|
Administración remota userID |
|
Contraseña de administración remota (no cifrada) |
| Credenciales del dominio del Gestor de Procesos | . |
|
Administración remota userID |
|
Contraseña de administración remota (no cifrada) |
| Credenciales de PIA/WebLogic | . |
|
PIA/Nombre de usuario del usuario de supervisión WebLogic. Por ejemplo, el nombre de usuario que debe utilizar para conectarse a la consola WebLogic. |
|
PIA/Contraseña del usuario de supervisión WebLogic" |
| Motor de búsqueda PeopleSoft | . |
|
Usuario para acceder al punto final del motor de búsqueda |
|
Contraseña de punto final de motor de búsqueda |
|
Ubicación del almacén de confianza que contiene el certificado |
|
Almacén de confianza que contiene la contraseña del certificado |
| Descubrir en | |
| Supervisión de pila y Log Analytics (recomendado) | Los resultados de la detección se enviarán a Stack Monitoring y Log Analytics. |
| Solo supervisión de pila | Los resultados de la detección se enviarán solo a Stack Monitoring. |
| Solo Log Analytics | Los resultados de detección se enviarán solo a Log Analytics. |
| Licencia | |
| Enterprise Edition | Se asignará al recurso una licencia de Enterprise Edition. |
| Standard Edition | Al recurso se le asignará una licencia Standard Edition. |
| Etiquetas (en Mostrar opciones avanzadas) |
Las etiquetas definidas y de formato libre se pueden aplicar a los recursos de Stack Monitoring durante la detección. Para utilizar etiquetas definidas primero, cree los espacios de nombres de etiquetas, consulte . Consulte Tags and Tag Namespace Concepts para obtener más información sobre la creación y la gestión de los espacios de nombres de etiquetas para etiquetas definidas. Al detectar un recurso, cualquier etiqueta asignada se aplicará a todos los recursos detectados. Para obtener más información sobre los requisitos previos de las etiquetas y la propagación de etiquetas, consulte Gestión de etiquetas. |
|
Espacio de nombres de etiqueta |
Seleccione "Ninguna" para agregar una etiqueta de formato libre. Seleccione un espacio de nombres para agregar una etiqueta definida en el espacio de nombres. Si tiene permisos para crear un recurso, también los tiene para aplicar etiquetas de formato libre a ese recurso. Para aplicar una etiqueta definida, debe tener permisos para utilizar el espacio de nombres de la etiqueta. Para obtener más información sobre el etiquetado, consulte Etiquetas de recursos. Si no está seguro de si deben aplicar etiquetas, omita esta opción (puede aplicar las etiquetas posteriormente) o pregunte al administrador. |
|
Clave de etiqueta |
Especifique el nombre que utiliza para hacer referencia a la etiqueta. |
|
Valor de la Etiqueta |
Especifique el valor de la etiqueta. Para obtener más información sobre la clave de etiqueta y el valor de etiqueta, consulte Visión general del etiquetado. |
Apache Tomcat
Requisitos
Para detectar cualquier tipo de recurso que no sea el cumplimiento de los requisitos previos, se necesita un agente de gestión activo para la detección. Consulte Instalación de instancias de gestión para la instalación local y Despliegue de instancias de gestión en instancias de Compute para el despliegue de instancias de OCI.
- Active la supervisión de JMX. Consulte Activación de JMX Remoto.
Nota
La supervisión de Tomcat no soporta SSL. SSL se desactivará de forma predeterminada al seguir la documentación de Tomcat.
Entrada de detección de Apache Tomcat
| Campo de Entrada | Descripción |
|---|---|
| Nombre del Recurso | Nombre del recurso de Apache Tomcat. |
| Host de Servidor | Host en el que está instalado Apache Tomcat. |
| Puerto JMX | Puerto utilizado para la supervisión de JMX. |
| Agente de gestión | Agente de gestión que supervisa el host donde está instalado Apache Tomcat. |
| autorización | Modo de autorización para la supervisión de JMX (activada o desactivada). Si se selecciona Activado, se necesitan Nombre de usuario y Contraseña. |
| Usuario | Nombre de usuario de supervisión JMX. |
| Contraseña | Contraseña de supervisión JMX. |
| Descubrir en | |
| Supervisión de pila y Log Analytics (recomendado) | Los resultados de la detección se enviarán a Stack Monitoring y Log Analytics. |
| Solo supervisión de pila | Los resultados de la detección se enviarán solo a Stack Monitoring. |
| Solo Log Analytics | Los resultados de detección se enviarán solo a Log Analytics. |
| Licencia | |
| Enterprise Edition | Se asignará al recurso una licencia de Enterprise Edition. |
| Standard Edition | Al recurso se le asignará una licencia Standard Edition. |
| Etiquetas (en Mostrar opciones avanzadas) |
Las etiquetas definidas y de formato libre se pueden aplicar a los recursos de Stack Monitoring durante la detección. Para utilizar etiquetas definidas primero, cree los espacios de nombres de etiquetas, consulte . Consulte Tags and Tag Namespace Concepts para obtener más información sobre la creación y la gestión de los espacios de nombres de etiquetas para etiquetas definidas. Al detectar un recurso, cualquier etiqueta asignada se aplicará a todos los recursos detectados. Para obtener más información sobre los requisitos previos de las etiquetas y la propagación de etiquetas, consulte Gestión de etiquetas. |
|
Espacio de nombres de etiqueta |
Seleccione "Ninguna" para agregar una etiqueta de formato libre. Seleccione un espacio de nombres para agregar una etiqueta definida en el espacio de nombres. Si tiene permisos para crear un recurso, también los tiene para aplicar etiquetas de formato libre a ese recurso. Para aplicar una etiqueta definida, debe tener permisos para utilizar el espacio de nombres de la etiqueta. Para obtener más información sobre el etiquetado, consulte Etiquetas de recursos. Si no está seguro de si deben aplicar etiquetas, omita esta opción (puede aplicar las etiquetas posteriormente) o pregunte al administrador. |
|
Clave de etiqueta |
Especifique el nombre que utiliza para hacer referencia a la etiqueta. |
|
Valor de la Etiqueta |
Especifique el valor de la etiqueta. Para obtener más información sobre la clave de etiqueta y el valor de etiqueta, consulte Visión general del etiquetado. |
Para obtener más información sobre los parámetros de entrada, consulte Parámetros de entrada de JSON.
Microsoft SQL Server
Requisitos
Para detectar cualquier tipo de recurso que no sea el cumplimiento de los requisitos previos, se necesita un agente de gestión activo para la detección. Consulte Instalación de instancias de gestión para la instalación local y Despliegue de instancias de gestión en instancias de Compute para el despliegue de instancias de OCI.
La conexión de base de datos con cifrado SSL no está soportada.
Creación de un Usuario de Base de Datos Personalizado
Para activar la supervisión de una base de datos de Microsoft SQL Server, puede crear un usuario de base de datos especial de la siguiente manera.
Cree un usuario (por ejemplo, monstk) y asigne el nuevo usuario a las bases de datos maestra y msdb. A continuación, otorgue a este usuario los siguientes privilegios mínimos.
CREATE LOGIN monstk
WITH PASSWORD = 'monstk1;123';
GO
CREATE USER monstk FOR LOGIN monstk;
GO
Asigne el usuario a todas las bases de datos del sistema y del usuario:
USE master;
CREATE USER monstk FOR LOGIN monstk;
GRANT VIEW ANY DATABASE TO monstk;
GRANT VIEW ANY definition TO monstk;
GRANT VIEW server STATE TO monstk;
GRANT EXECUTE ON sp_helplogins TO monstk;
GRANT EXECUTE ON sp_readErrorLog TO monstk;
GRANT EXECUTE ON dbo.xp_regread TO monstk;
GRANT CREATE FUNCTION TO [monstk];
GRANT CONTROL TO [monstk];
GRANT CREATE TABLE TO [monstk];
GRANT SELECT ON [sys].[sysaltfiles] TO [monstk];
USE msdb;
GRANT SELECT ON dbo.sysjobsteps TO monstk;
GRANT SELECT ON dbo.sysjobs TO monstk;
GRANT SELECT ON dbo.sysjobhistory TO monstk;
Entrada de detección de MS SQL Server
| Campo de Entrada | Descripción |
|---|---|
| Nombre del Recurso | Nombre del recurso de MS SQL Server. |
| Nombre de DNS del servidor SQL | Sistema de nombres de dominio (DNS) para la base de datos. |
| Puerto de red del servidor SQL | El puerto de base de datos que se utiliza para las conexiones de cliente. |
| Agente de gestión | Agente de gestión responsable de supervisar el servidor SQL. |
| Usuario | Nombre de usuario del usuario de supervisión de la base de datos. |
| Contraseña | Contraseña del usuario de supervisión de la base de datos. |
| Descubrir en | |
| Supervisión de pila y Log Analytics (recomendado) | Los resultados de la detección se enviarán a Stack Monitoring y Log Analytics. |
| Solo supervisión de pila | Los resultados de la detección se enviarán solo a Stack Monitoring. |
| Solo Log Analytics | Los resultados de detección se enviarán solo a Log Analytics. |
| Licencia | |
| Enterprise Edition | Se asignará al recurso una licencia de Enterprise Edition. |
| Standard Edition | Al recurso se le asignará una licencia Standard Edition. |
| Etiquetas (en Mostrar opciones avanzadas) |
Las etiquetas definidas y de formato libre se pueden aplicar a los recursos de Stack Monitoring durante la detección. Para utilizar etiquetas definidas primero, cree los espacios de nombres de etiquetas, consulte . Consulte Tags and Tag Namespace Concepts para obtener más información sobre la creación y la gestión de los espacios de nombres de etiquetas para etiquetas definidas. Al detectar un recurso, cualquier etiqueta asignada se aplicará a todos los recursos detectados. Para obtener más información sobre los requisitos previos de las etiquetas y la propagación de etiquetas, consulte Gestión de etiquetas. |
|
Espacio de nombres de etiqueta |
Seleccione "Ninguna" para agregar una etiqueta de formato libre. Seleccione un espacio de nombres para agregar una etiqueta definida en el espacio de nombres. Si tiene permisos para crear un recurso, también los tiene para aplicar etiquetas de formato libre a ese recurso. Para aplicar una etiqueta definida, debe tener permisos para utilizar el espacio de nombres de la etiqueta. Para obtener más información sobre el etiquetado, consulte Etiquetas de recursos. Si no está seguro de si deben aplicar etiquetas, omita esta opción (puede aplicar las etiquetas posteriormente) o pregunte al administrador. |
|
Clave de etiqueta |
Especifique el nombre que utiliza para hacer referencia a la etiqueta. |
|
Valor de la Etiqueta |
Especifique el valor de la etiqueta. Para obtener más información sobre la clave de etiqueta y el valor de etiqueta, consulte Visión general del etiquetado. |
Transferencia de archivos gestionados (MFT)
Requisitos
Para detectar cualquier tipo de recurso que no sea el cumplimiento de los requisitos previos, se necesita un agente de gestión activo para la detección. Consulte Instalación de instancias de gestión para la instalación local y Despliegue de instancias de gestión en instancias de Compute para el despliegue de instancias de OCI.
WebLogic se debe detectar antes de detectar Managed File Transfer (MFT). Al detectar MFT, en la interfaz de usuario de detección, seleccione el valor WebLogic correspondiente de la lista desplegable.
Requisitos de supervisión de bases de datos para Stack Monitoring
La base de datos Oracle se debe detectar antes de detectar la aplicación MFT. Si la base de datos se detecta primero, se asociará automáticamente a la aplicación MFT una vez que finalice la detección de la aplicación MFT. Si la detección de la aplicación MFT se realiza antes de que se detecte la base de datos, la asociación deberá crearse manualmente. Consulte Actualización de topología de aplicación para obtener más información.
La supervisión de una aplicación de Managed File Transfer necesita privilegios específicos para acceder al esquema de MFT. Stack Monitoring soporta el uso del propietario del esquema de MFT, normalmente DEV_MFT, como credenciales de base de datos al detectar MFT. Se prefiere crear un usuario de supervisión con solo los privilegios necesarios para supervisar una aplicación MFT. Puede utilizar el mismo usuario de base de datos para supervisar tanto la base de datos Oracle que contiene el esquema de MFT como la aplicación de MFT. Los pasos para crear un usuario de supervisión de base de datos se pueden encontrar en Nota de MOS: 2857604.1.
Los privilegios específicos se definen en el siguiente código. Asume el nombre de esquema de MFT DEV_MFT. Si el nombre del esquema es diferente en la configuración, sustituya DEV_MFT por el nombre del esquema real en el siguiente código. Sustituya <user> por el usuario de supervisión de base de datos creado mediante el script. Asegúrese de que los permisos se aplican al usuario de supervisión creado donde reside el esquema DEV_MFT.
Permisos de base de datos:
GRANT SELECT ON DEV_MFT.MV_MFT_SOURCE_MESSAGE TO <your_monitoring_user>;
GRANT SELECT ON DEV_MFT.MV_MFT_TARGET_INFO TO <your_monitoring_user>;
GRANT SELECT ON DEV_MFT.MV_MFT_TRANSFER_COUNT_INFO TO <your_monitoring_user>;
GRANT SELECT ON DEV_MFT.MV_MFT_SOURCE_INFO TO <your_monitoring_user>;
GRANT SELECT ON DEV_MFT.MV_MFT_TRANSFER TO <your_monitoring_user>;Entrada de detección
| Campo de Entrada | Descripción |
|---|---|
| Nombre del Recurso | Nombre del recurso de MFT. |
|
Credenciales WebLogic |
. |
|
Seleccione el dominio WebLogic |
|
Protocolo utilizado para el servidor WebLogic. Los valores posibles son t3 y t3s. Si selecciona t3s, los campos TrustStore Ruta y Tipo TrustStore aparecen en WebLogic Usuario para supervisión. |
|
WebLogic Nombre de usuario del servidor.
|
|
WebLogic Contraseña de usuario del servidor. |
| Credencial de base de datos | |
|
Nombre del host en el que está instalado el servidor de administración WebLogic. |
|
Puerto utilizado para el servidor de administración (consola) WebLogic. |
|
Nombre de servidor de la base de datos utilizada para las conexiones a la base de datos. |
|
Nombre de usuario de las credenciales de control de Oracle Database |
|
Contraseña de las credenciales de supervisión de Oracle Database |
|
Rol del usuario de la base de datos (NORMAL o SYSDBA) |
| Descubrir en | |
| Supervisión de pila y Log Analytics (recomendado) | Los resultados de la detección se enviarán a Stack Monitoring y Log Analytics. |
| Solo supervisión de pila | Los resultados de la detección se enviarán solo a Stack Monitoring. |
| Solo Log Analytics | Los resultados de detección se enviarán solo a Log Analytics. |
| Licencia | |
| Enterprise Edition | Se asignará al recurso una licencia de Enterprise Edition. |
| Standard Edition | Al recurso se le asignará una licencia Standard Edition. |
| Etiquetas (en Mostrar opciones avanzadas) |
Las etiquetas definidas y de formato libre se pueden aplicar a los recursos de Stack Monitoring durante la detección. Para utilizar etiquetas definidas primero, cree los espacios de nombres de etiquetas, consulte . Consulte Tags and Tag Namespace Concepts para obtener más información sobre la creación y la gestión de los espacios de nombres de etiquetas para etiquetas definidas. Al detectar un recurso, cualquier etiqueta asignada se aplicará a todos los recursos detectados. Para obtener más información sobre los requisitos previos de las etiquetas y la propagación de etiquetas, consulte Gestión de etiquetas. |
|
Espacio de nombres de etiqueta |
Seleccione "Ninguna" para agregar una etiqueta de formato libre. Seleccione un espacio de nombres para agregar una etiqueta definida en el espacio de nombres. Si tiene permisos para crear un recurso, también los tiene para aplicar etiquetas de formato libre a ese recurso. Para aplicar una etiqueta definida, debe tener permisos para utilizar el espacio de nombres de la etiqueta. Para obtener más información sobre el etiquetado, consulte Etiquetas de recursos. Si no está seguro de si deben aplicar etiquetas, omita esta opción (puede aplicar las etiquetas posteriormente) o pregunte al administrador. |
|
Clave de etiqueta |
Especifique el nombre que utiliza para hacer referencia a la etiqueta. |
|
Valor de la Etiqueta |
Especifique el valor de la etiqueta. Para obtener más información sobre la clave de etiqueta y el valor de etiqueta, consulte Visión general del etiquetado. |
Oracle HTTP Server (OHS)
Para detectar cualquier tipo de recurso que no sea el cumplimiento de los requisitos previos, se necesita un agente de gestión activo para la detección. Consulte Instalación de instancias de gestión para la instalación local y Despliegue de instancias de gestión en instancias de Compute para el despliegue de instancias de OCI.
OHS: Colocación
La detección de OHS colosal forma parte de la detección de dominios de Weblogic y se aplican todos sus requisitos.
Oracle HTTP Server se debe instalar en un directorio raíz de Oracle existente, junto con un dominio de servidor WebLogic.
Para obtener más información sobre la instalación de OHS en la misma ubicación, consulte Acerca de la Instalación de Oracle HTTP Server.
OHS autónomo
Versiones soportadas:
-
versión 11.x: solo supervisión local, host de Linux, herramienta OPMN utilizada para la recopilación de métricas.
-
versión 12.x: solo supervisión local, host de Linux, herramienta WLST utilizada para la recopilación de métricas
Requisitos:
-
Management Agent se debe instalar en el mismo host que Oracle HTTP Server autónomo.
-
El usuario de instalación de Management Agent debe poder acceder al archivo de configuración de OHS (httpd.conf) y leerlo (
mgmt_agentpara el agente autónomo yoracle-cloud-agentpara el agente de Oracle Cloud).
Versión 11.x de OHS:
OHS versión 11.x recopila métricas mediante la herramienta OPMN.
-
Si el usuario del agente y el usuario de instalación son el mismo usuario:
El usuario de instalación del agente de gestión debe poder ejecutar y leer la herramienta OPMN (
mgmt_agentpara el agente autónomo yoracle-cloud-agentpara el agente de Oracle Cloud). -
Si el usuario del agente es diferente del usuario de instalación:
Durante la detección, se deben proporcionar credenciales opcionales para el usuario de instalación (usuario propietario). El usuario de instalación debe tener acceso para leer y ejecutar la herramienta OPMN. No se puede utilizar el usuario raíz.
Versión 12.x de OHS:
- Permisos de lectura para el usuario del agente en el archivo
httpd.confen:<PATH>/user_projects/domains/<domain_name>/config/fmwconfig/components/OHS/<COMP_NAME>/httpd.confEjemplo:
<PATH>/user_projects/domains/ohs_domain/config/fmwconfig/components/OHS/ohs1Ejecute el siguiente comando para proporcionar acceso de lectura:
sudo chmod 640 <PATH>/user_projects/domains/<domain_name>/config/fmwconfig/components/OHS/<COMP_NAME>/httpd.conf - Permisos de lectura para el usuario del agente en el archivo del almacén de claves Java de OHS en:
<ORACLE HOME DIRECTORY>/wlserver/server/lib/DemoTrust.jks(archivo jks personalizado en caso de uso de certificados personalizados)Por ejemplo:
sudo chmod 640 <absolute path to <Oracle Home directory>/wlserver/server/lib/DemoTrust.jks - Permisos de lectura y ejecución en
<ORACLE HOME DIRECTORY>/oracle_common/common/bin/wlst.sh
Entrada de detección de OHS versión 11.x
| Campo de Entrada | Descripción |
|---|---|
| Ruta de acceso absoluta al archivo de configuración (httpd.conf) | Ruta de acceso absoluta al archivo de configuración httpd.conf para Oracle HTTP Server |
| Ruta de acceso absoluta al directorio raíz de la instancia | Ruta de acceso absoluta al directorio raíz de la instancia |
| Nombre del Componente | nombre de componente de Oracle HTTP Server |
| Nombre del Host | nombre de host utilizado para conectarse a Oracle HTTP Server |
| Puerto de Recepción | puerto utilizado para conectarse a Oracle HTTP Server |
| Agente de Gestión | Agente de gestión que supervisa el host donde se ha instalado Oracle HTTP Server |
| Versión | Versión de Oracle HTTP Server |
| *Opcionalmente, el usuario puede especificar las credenciales de usuario del propietario de la instalación si el propietario de la instalación es un usuario diferente al usuario del agente de gestión. | |
| Nombre del propietario de la instalación | Nombre de usuario de un usuario propietario de la instalación de Oracle HTTP Server. |
| Contraseña del Propietario de la Instalación | Contraseña de un usuario propietario de la instalación de Oracle HTTP Server. |
Entrada de detección de OHS versión 12.x
| Campo de Entrada | Descripción |
|---|---|
| Nombre del Host | nombre de host utilizado para conectarse a Oracle HTTP Server |
| Puerto de Recepción | puerto utilizado para conectarse a Oracle HTTP Server |
| Ruta de acceso absoluta al archivo de configuración (httpd.conf) | Ruta de acceso absoluta al archivo de configuración httpd.conf para Oracle HTTP Server |
| Ruta de acceso absoluta al directorio raíz de oracle | Ruta de acceso absoluta al directorio raíz de oracle |
| Nombre del Componente | nombre de componente de Oracle HTTP Server |
| Agente de Gestión | Agente de gestión que supervisa el host donde se ha instalado Oracle HTTP Server |
| Versión | Versión de Oracle HTTP Server |
| Nombre de usuario de gestor de nodos | Nombre de usuario del gestor de nodos configurado con este Oracle HTTP Server |
| Contraseña del gestor de nodos | Contraseña del gestor de nodos configurado con este Oracle HTTP Server |
Apache HTTP Server
Requisitos
Para detectar cualquier tipo de recurso que no sea el cumplimiento de los requisitos previos, se necesita un agente de gestión activo para la detección. Consulte Instalación de instancias de gestión para la instalación local y Despliegue de instancias de gestión en instancias de Compute para el despliegue de instancias de OCI.
- Management Agent se debe instalar en el mismo host que Apache HTTP Server.
- Active el módulo Apache
mod_status(https://httpd.apache.org/docs/2.4/mod/mod_status.html). Configure la directiva de ubicación/server-statuspara el nombre de host y el puerto especificados.Por ejemplo:
http(s)://<hostname>:<port>/server-status - Active ON la directiva ExtendedStatus (https://httpd.apache.org/docs/2.4/mod/core.html#extendedstatus).
- Si corresponde, proporcione control de acceso a la directiva de ubicación
/server-statusconfigurada para que las solicitudes HTTP/HTTPS se puedan realizar correctamente desde el host en el que está instalado el agente. El agente solo soporta la autenticación básica con una conexión HTTPS si es necesario. Para obtener más información sobre la configuración de control de acceso adicional, consulte Documentación, autenticación y autorización de Apache. -
El usuario de instalación del agente de gestión debe poder acceder a los archivos binarios de Apache y ejecutarlos:
- El usuario de instalación del agente de gestión debe poder acceder a los archivos
*.confde Apache, incluido el archivohttpd.conf(mgmt_agentpara el agente autónomo yoracle-cloud-agentpara el agente de Oracle Cloud). - El usuario de instalación de Management Agent debe poder acceder al archivo binario de Apache (
httpd) y ejecutarlo (mgmt_agentpara el agente independiente yoracle-cloud-agentpara Oracle Cloud Agent). - El usuario de instalación del agente de gestión debe poder acceder al archivo
pidde Apache (httpd.pid) y leerlo (mgmt_agentpara el agente autónomo yoracle-cloud-agentpara el agente de Oracle Cloud).
- El usuario de instalación del agente de gestión debe poder acceder a los archivos
A continuación, se muestra un ejemplo de cómo agregar todos los permisos necesarios para el usuario del agente de gestión mediante la creación de un grupo de usuarios de administrador de apache dedicado y la adición del usuario del agente de gestión:
#Create a user group for apache administration
groupadd apache_admin_grp
#Add management agent user to the apache admin group
#for user installed management agent
usermod -G apache_admin_grp mgmt_agent
#for oracle cloud agent plugin
usermod -G apache_admin_grp oracle-cloud-agent
#Change ownership for apache server root directory and binary file. Example:
chown -R root:apache_admin_grp /etc/httpd
chmod -R 770 /etc/httpd
chown -R root:apache_admin_grp /usr/sbin/httpd
chmod -R 770 /usr/sbin/httpd
#Grant access to httpd.pid file. Example:
chown -R root:apache_admin_grp /run/httpd
#Restart the Agent for the user group assignment to take effect.
#for user installed management agent
systemctl restart mgmt_agent
#for oracle cloud agent plugin
systemctl restart oracle-cloud-agentEntrada de detección de Apache HTTP Server
| Campo de Entrada | Descripción |
|---|---|
| Nombre del Recurso | Nombre del recurso de Apache HTTP Server. |
| Host de Servidor | Host en el que está instalado Apache HTTP Server. |
| Puerto de Recepción | Puerto de recepción de Apache HTTP Server. |
| Ruta de acceso absoluta de httpd.conf | Ruta de acceso absoluta al archivo httpd.conf de Apache. |
| Ruta de acceso absoluta de binario httpd | Ruta de acceso absoluta al archivo binario httpd. |
| Management Agent | Agente de gestión que supervisa el host en el que está instalado Apache HTTP Server. |
| Protocolo | Protocolo utilizado para conectarse al servidor Apache HTTP. |
| Nombre de parámetro de detección | *Opcionalmente, el usuario puede especificar credenciales de autenticación básicas al configurar la conexión HTTPS |
| Usuario | Nombre de usuario para acceder a las métricas de estado del servidor con autenticación básica. |
| Contraseña | Contraseña para acceder a las métricas de estado del servidor con autenticación básica. |
| Nombre de parámetro de detección | *Necesario cuando se utiliza HTTPS |
| Ruta del almacén de confianza | Ruta de acceso absoluta del almacén de confianza de JKS que contiene el certificado. |
| Contraseña de almacén confianza | Contraseña de almacenamiento de confianza. |
| Descubrir en | |
| Supervisión de pila y Log Analytics (recomendado) | Los resultados de la detección se enviarán a Stack Monitoring y Log Analytics. |
| Solo supervisión de pila | Los resultados de la detección se enviarán solo a Stack Monitoring. |
| Solo Log Analytics | Los resultados de detección se enviarán solo a Log Analytics. |
| Licencia | |
| Enterprise Edition | Se asignará al recurso una licencia de Enterprise Edition. |
| Standard Edition | Al recurso se le asignará una licencia Standard Edition. |
| Etiquetas (en Mostrar opciones avanzadas) |
Las etiquetas definidas y de formato libre se pueden aplicar a los recursos de Stack Monitoring durante la detección. Para utilizar etiquetas definidas primero, cree los espacios de nombres de etiquetas, consulte . Consulte Tags and Tag Namespace Concepts para obtener más información sobre la creación y la gestión de los espacios de nombres de etiquetas para etiquetas definidas. Al detectar un recurso, cualquier etiqueta asignada se aplicará a todos los recursos detectados. Para obtener más información sobre los requisitos previos de las etiquetas y la propagación de etiquetas, consulte Gestión de etiquetas. |
|
Espacio de nombres de etiqueta |
Seleccione "Ninguna" para agregar una etiqueta de formato libre. Seleccione un espacio de nombres para agregar una etiqueta definida en el espacio de nombres. Si tiene permisos para crear un recurso, también los tiene para aplicar etiquetas de formato libre a ese recurso. Para aplicar una etiqueta definida, debe tener permisos para utilizar el espacio de nombres de la etiqueta. Para obtener más información sobre el etiquetado, consulte Etiquetas de recursos. Si no está seguro de si deben aplicar etiquetas, omita esta opción (puede aplicar las etiquetas posteriormente) o pregunte al administrador. |
|
Clave de etiqueta |
Especifique el nombre que utiliza para hacer referencia a la etiqueta. |
|
Valor de la Etiqueta |
Especifique el valor de la etiqueta. Para obtener más información sobre la clave de etiqueta y el valor de etiqueta, consulte Visión general del etiquetado. |
Oracle Unified Directory
Para detectar cualquier tipo de recurso que no sea el cumplimiento de los requisitos previos, se necesita un agente de gestión activo para la detección. Consulte Instalación de instancias de gestión para la instalación local y Despliegue de instancias de gestión en instancias de Compute para el despliegue de instancias de OCI.
Supervisión de los requisitos y el flujo de trabajo de los recursos de OUD:
-
Desplegar el agente de gestión en el host en el que se ejecuta o configura OUD
-
Pasos necesarios para copiar los archivos necesarios
-
Configurar exportador de OUD para recopilar métricas en formato Prometheus
-
Espere 20 minutos para que las métricas comiencen a recopilarse
-
Importar OUD como recurso en supervisión de pila
-
Supervisión de OUD mediante Stack Monitoring
El exportador de OUD no soporta el agente de Oracle Cloud.
OUD puede funcionar en uno de los tres modos siguientes:
-
Como instancia del servidor de directorios LDAP, utilizada para contener datos
-
Como instancia de servidor proxy LDAP, donde el servidor actúa como interfaz entre el cliente y el servidor del directorio o los servidores que contienen los datos
-
Como instancia de gateway de replicación entre OUD y Oracle Directory Server Enterprise Edition (ODSEE)
La solución de supervisión de Stack Monitoring para OUD incluye tres tipos de recursos, uno para cada uno de los modos o tipos de instalación anteriores.
Configurar exportador
El exportador recopilará métricas de OUD y creará un punto final para exponer las métricas en formato Prometheus. El agente de gestión cargará estas métricas en el almacén de datos de telemetría en <specified name space>.
Se debe configurar el exportador para cada instancia de cada modo de instalación. Por ejemplo, si hay 3 directorios y 2 proxies, el exportador tendrá que configurarse 5 veces.
Descripción general de los pasos de configuración:
- Asegúrese de que Python está instalado y de que también instala python-ldap
- Agregar el grupo de tiempo de ejecución del usuario de OUD al usuario
mgmt_agent - Copiar el script del exportador a una ubicación personalizada
- Crear archivos de contraseñas temporales para el exportador de OUD
- Crear un usuario de supervisión para la instancia de OUD
- Otorgar permisos del sistema de archivos a la base de datos OUD para supervisar los tamaños de la base de datos
- Configurar exportador de OUD
- Activar el exportador de OUD para que se inicie después de un reinicio del sistema operativo
- Confirmar flujo de métricas
Pasos de configuración:
-
Asegúrese de que Python está instalado y de que también instale python-ldap:
- En RedHat/Oracle Linux 8 y 9:
sudo -n yum install -y libnsl python3-ldap httpd-tools - En RedHat/Oracle Linux 7:
sudo -n yum install -y libnsl python-ldap httpd-tools
- En RedHat/Oracle Linux 8 y 9:
-
Asegúrese de que
mgmt_agenttiene los permisos adecuados:- Agregue el grupo de tiempo de ejecución del usuario de OUD al usuario mgmt_agent:
sudo usermod -G <OUD_USER_GROUP> mgmt_agent - Asegúrese de que el directorio
<ORACLE_HOME>y sus directorios principales tienen permisos de ejecución:sudo chmod -R 0750 <ORACLE_HOME_PATH>
- Agregue el grupo de tiempo de ejecución del usuario de OUD al usuario mgmt_agent:
-
Copie el script del exportador en una ubicación personalizada:
- Cree un directorio personalizado desde el que se ejecutará el exportador de OUD.
- Cambie la propiedad del nuevo directorio y otorgue acceso de lectura y ejecución al usuario
mgmt_agenta este nuevo directorio y a todo el contenido del mismo:sudo chown -R mgmt_agent:mgmt_agent <CUSTOM_EXPORTER_DIRECTORY_PATH>Por ejemplo:
sudo chown -R mgmt_agent:mgmt_agent /scratch/exporter/oud_exporter - Como usuario del agente de gestión, copie el script
manage_exporter.shde$AGENT_INST/config/destinations/OCI/services/appmgmt/<Latest_Version>/scripts/ouden el directorio personalizado.
-
Cree archivos de contraseñas temporales para el exportador de OUD:
- Para el usuario del directorio raíz, como
cn=Directory Manager:echo <PASSWORD> | sudo -u mgmt_agent tee <FULL_PATH_OF_THE_DIRECTORY_MANAGER_USER_PASSWORD_FILE>/.pwPor ejemplo:
echo <password> | sudo -u mgmt_agent tee /scratch/exporter/oud_exporter/.pw - Para el usuario de supervisión:
echo <PASSWORD> | sudo -u mgmt_agent tee <FULL_PATH_OF_THE_MONITORING_USER_PASSWORD_FILE>/.mpwPor ejemplo:
echo <password> | sudo -u mgmt_agent tee /scratch/exporter/oud_exporter/.mpw
- Para el usuario del directorio raíz, como
-
Cree un usuario de supervisión para la instancia de OUD:
- Como usuario
mgmt_agent, ejecute:./manage_exporter.sh adduser --port <ADMINISTRATION_PORT_OF_THE_OUD_INSTANCE> --utype admin --dstype oud -j <FULL_PATH_OF_THE_DIRECTORY_MANAGER_USER_PASSWORD_FILE> --mpw <FULL_PATH_OF_THE_MONITORING_USER_PASSWORD_FILE> --javaHome <JAVA_HOME_PATH>Por ejemplo:
./manage_exporter.sh adduser --port 4444 --utype admin --dstype oud -j /scratch/exporter/oud_exporter/.pw --mpw /scratch/exporter/oud_exporter/.mpw --javaHome /scratch/install/jdk1.8.0_381/ - Por defecto, el nombre del usuario de supervisión es
muser. Se puede cambiar con--muser <name>
- Como usuario
-
Otorgue permisos del sistema de archivos a la base de datos OUD para supervisar los tamaños de la base de datos:
sudo getfacl "<OUD_HOME_DIRECTORY_PATH>/OUD/db"Por ejemplo:
sudo getfacl "/scratch/oud12c/oud_instance/OUD/db"sudo setfacl -R -m "u:mgmt_agent:rx" "<OUD_HOME_DIRECTORY_PATH>/OUD/db"Por ejemplo:
sudo setfacl -R -m "u:mgmt_agent:rx" "/scratch/oud12c/oud_instance/OUD/db"
-
Configurar exportador de OUD:
- Como usuario mgmt_agent, ejecute el comando de configuración:
./manage_exporter.sh setup --type <PRODUCT_TYPE> --compartment <COMPARTMENT_ID> --name <RESOURCE_NAME> --instName <RESOURCE_NAME> --ldap <LDAP_PORT> --ldaps <LDAPS_PORT> --oracleHome <ORACLE_HOME_PATH> --adminPort <ADMINISTRATION_PORT_OF_THE_OUD_INSTANCE> --metricPort <METRICS_MONITORING_ENDPOINT_PORT> --javaHome <JAVA_HOME_PATH> -D <NAME_OF_THE_MONITORING USER> -j <FULL_PATH_OF_THE_DIRECTORY_MANAGER_USER_PASSWORD_FILE>Ejemplo:
./manage_exporter.sh setup --type oud --compartment ocid.compartment1.abcdef1234 --name oud_one --instName oud_one --ldap 0 --ldaps 0 --oracleHome /scratch/oud12c --adminPort 4444 --metricPort 1888 --javaHome /scratch/install/jdk1.8.0_381/ -D muser -j /scratch/exporter/oud_exporter/.pw - Reinicie el agente de gestión:
sudo systemctl restart mgmt_agent - Para obtener más opciones durante la configuración, ejecute el comando help:
./manage_exporter.sh help
Las métricas de OUD se recopilarán en formato Prometheus en el punto final de Promethus, y el agente de gestión también cargará las métricas en telemetría.
- Como usuario mgmt_agent, ejecute el comando de configuración:
-
Active el exportador de OUD para que se inicie después de reiniciar el sistema operativo. Esto también permitirá al usuario
mgmt_agentreiniciar los servicios Management Agent y Exporter:sudo ./manage_exporter.sh enable -
Confirme que las métricas están fluyendo:
-
Para asegurarse de que el exportador está recopilando métricas de OUD correctamente, llame al punto final de métrica en el host en el que se está ejecutando el exportador. Debe haber al menos 40 métricas:
- En un explorador: se deben proporcionar las credenciales
https://localhost:<METRICS_MONITORING_ENDPOINT_PORT>/metrics - node_exporter.Ejemplo:
https://localhost:1888/metrics - En terminal:
curl -u "<NODE_EXPORTER_USER>:<NODE_EXPORTER_PASSWORD>" -sk https://127.0.0.1:1888/metrics
- En un explorador: se deben proporcionar las credenciales
- Para asegurarse de que Management Agent está cargando métricas en Telemetry, después de 5 minutos desde que se inició el exportador, abra el Explorador de métricas en OCI. Seleccione el compartimento, el espacio de nombres de métrica
oracle_appmgmty cualquiera de los grupos de recursos oud. Seleccione cualquier métrica y verifique que está generando informes correctamente.
-
Opciones del comando Setup export:
| Opción | Descripción |
|---|---|
| tipo | Tipo de OUD que se está configurando: OUD, proxy o replgw. |
| compartimento | ID de compartimento. |
| nombre | Nombre que se proporcionará al recurso supervisado |
| instName | Nombre que se proporcionará a la instancia de OUD (necesario si se supervisa el tamaño de la base de datos) |
| LDAP | Puerto LDAP no cifrado. Valor por Defecto: 1389. Se puede establecer en 0, no supervisar ese puerto. |
| ldaps | Puerto LDAP cifrado. Valor por Defecto: 1888. Se puede establecer en 0, no supervisar ese puerto. |
| oracleHome | Directorio raíz de Oracle de la aplicación OUD. |
| adminPort | Puerto de administración de la instancia de OUD. |
| metricPort | Nuevo puerto que se utilizará para exponer métricas en formato Prometheus. Este puerto debe estar disponible antes de la configuración. |
| D | Supervisión del usuario sin el prefijo "cn=". |
| d | Ruta al archivo de contraseñas de usuario de Monitoring |
| proxiuri | Si está detrás de un proxy, proporcione el URI de proxy, incluido el puerto, como http://localhost:80 |
| Agregar opción de comando de usuario de supervisión | Descripción |
|---|---|
| Puerto | Puerto de administración de las instancias de OUD |
| d | Ruta al archivo de contraseñas de usuario de Directoy Manager |
| mpw | Ruta al archivo de contraseñas de usuario de Monitoring |
| muser | Nombre del usuario de supervisión. El valor por defecto es muser |
Estados de OUD
OUD soporta 4 estados diferentes dependiendo de varios factores, que se describen a continuación:
- Disponible
OUD está activo cuando todo el sistema y las métricas fluyen normalmente.
- Inactivo
OUD está inactivo cuando falta BindDN, hay un problema de conexión con el servidor LDAP o el servidor LDAP está inactivo.
- Mantenimiento
Los usuarios pueden poner OUD en Mantenimiento en cualquier momento para realizar el mantenimiento de las instancias o cualquier otro propósito.
- Advertencia
La instancia de OUD ha fallado al menos una prueba de servicio y, por lo tanto, se debe investigar.
Gestión del Estado de OUD
Para configurar una instancia de OUD en Mantenimiento o Activo, ejecute:
./manage_exporter.sh modstate <STATUS> --port <ADMINISTRATION_PORT_OF_THE_OUD_INSTANCE> --dstype oud -j <FULL_PATH_OF_THE_DIRECTORY_MANAGER_USER_PASSWORD_FILE>| Opción de Comando | Descripción |
|---|---|
| ESTADO | UP o MAINT. UP configurará la instancia de OUD en modo normal y MAINT pondrá la instancia de OUD en modo de mantenimiento.
|
Para ver el estado actual de OUD, ejecute:
./manage_exporter.sh showstate --port <ADMINISTRATION_PORT_OF_THE_OUD_INSTANCE> --dstype oud -j <FULL_PATH_OF_THE_DIRECTORY_MANAGER_USER_PASSWORD_FILE>| Opción de Comando | Descripción |
|---|---|
| Puerto | Puerto de administración de las instancias de OUD |
| d | Ruta al archivo de contraseñas de usuario del gestor de directorios |
Importar OUD
OUD se puede importar y supervisar de forma independiente como uno de los siguientes tipos de recursos:
- Servidor de directorios de OUD
- Servidor proxy de OUD
- Gateway de replicación de OUD
Para importar OUD a Stack Monitoring, asegúrese de que Management Agent ha estado cargando métricas de OUD en telemetría durante al menos 20 minutos.
Importe los tipos de recursos de OUD con el siguiente comando:
oci stack-monitoring resource-task import-telemetry-resources --compartment-id <compartment id> --namespace oracle_appmgmt --source OCI_TELEMETRY_PROMETHEUS --resource-group <resource group>Importe cada tipo de recurso, no cada instancia. Por ejemplo, si hay 3 directorios y 2 proxies, ejecute el comando import 2 veces, una vez para cada tipo.
Después de importar los recursos, si se agrega una nueva instancia de OUD, vuelva a ejecutar el comando de importación para el tipo de recurso recién agregado.
| Opción | Descripción |
|---|---|
| ID de compartimento | ID de compartimento |
| Espacio de Nombre | Espacio de nombres donde se almacenan las métricas: oracle_appmgmt |
| origen | Origen para publicar métricas: OCI_TELEMETRY_PROMETHEUS |
| resource-group | Tipo de recurso de OUD que se va a importar: oud_directory, oud_proxy o oud_gateway |
Para obtener más información sobre la supresión de recursos de Stack Monitoring, consulte Supresión de recursos.
Para obtener más información sobre otras operaciones de OUD, consulte Oracle Unified Directory Operations en el capítulo Topología de aplicaciones.
Para obtener más información sobre la resolución de problemas de OUD, consulte Solución de problemas de OUD.
Oracle GoldenGate
Requisitos
Para detectar cualquier tipo de recurso que no sea el cumplimiento de los requisitos previos, se necesita un agente de gestión activo para la detección. Consulte Instalación de instancias de gestión para la instalación local y Despliegue de instancias de gestión en instancias de Compute para el despliegue de instancias de OCI.
Se debe poder acceder a las API de REST de Oracle GoldenGate desde el agente de gestión que supervisará la instancia GoldenGate.
Solo está soportado el protocolo https, por lo que la instancia GoldenGate se debe configurar con los certificados necesarios.
El agente de gestión debe tener acceso al archivo JKS del almacén de confianza que contiene el certificado para validar la conexión TLS.
GoldenGate Entrada de Detección
| Campo de Entrada | Descripción |
|---|---|
| Nombre del Recurso | Nombre del recurso de Oracle GoldenGate |
| Nombre del Host | FQDN del host en el que está instalado Oracle GoldenGate. |
| Puerto de gestor de servicios | Puerto de recepción de Oracle GoldenGate Service Manager. |
| Management Agent | Agente de gestión que supervisa Oracle GoldenGate |
| Usuario | Nombre de usuario para acceder a las URL de REST de Oracle GoldenGate con autenticación básica |
| Contraseña | Contraseña para acceder a las URL de REST de Oracle GoldenGate con autenticación básica. |
| Ruta del almacén de confianza | Ruta de acceso absoluta del almacén de confianza de JKS que contiene el certificado |
| Contraseña de almacén confianza | Contraseña de almacenamiento de confianza |
| Descubrir en | |
| Supervisión de pila y Log Analytics (recomendado) | Los resultados de la detección se enviarán a Stack Monitoring y Log Analytics. |
| Solo supervisión de pila | Los resultados de la detección se enviarán solo a Stack Monitoring. |
| Solo Log Analytics | Los resultados de detección se enviarán solo a Log Analytics. |
| Licencia | |
| Enterprise Edition | Se asignará al recurso una licencia de Enterprise Edition. |
| Standard Edition | Al recurso se le asignará una licencia Standard Edition. |
| Etiquetas (en Mostrar opciones avanzadas) |
Las etiquetas definidas y de formato libre se pueden aplicar a los recursos de Stack Monitoring durante la detección. Para utilizar etiquetas definidas primero, cree los espacios de nombres de etiquetas, consulte . Consulte Tags and Tag Namespace Concepts para obtener más información sobre la creación y la gestión de los espacios de nombres de etiquetas para etiquetas definidas. Al detectar un recurso, cualquier etiqueta asignada se aplicará a todos los recursos detectados. Para obtener más información sobre los requisitos previos de las etiquetas y la propagación de etiquetas, consulte Gestión de etiquetas. |
|
Espacio de nombres de etiqueta |
Seleccione "Ninguna" para agregar una etiqueta de formato libre. Seleccione un espacio de nombres para agregar una etiqueta definida en el espacio de nombres. Si tiene permisos para crear un recurso, también los tiene para aplicar etiquetas de formato libre a ese recurso. Para aplicar una etiqueta definida, debe tener permisos para utilizar el espacio de nombres de la etiqueta. Para obtener más información sobre el etiquetado, consulte Etiquetas de recursos. Si no está seguro de si deben aplicar etiquetas, omita esta opción (puede aplicar las etiquetas posteriormente) o pregunte al administrador. |
|
Clave de etiqueta |
Especifique el nombre que utiliza para hacer referencia a la etiqueta. |
|
Valor de etiqueta |
Especifique el valor de la etiqueta. Para obtener más información sobre la clave de etiqueta y el valor de etiqueta, consulte Visión general del etiquetado. |
Microsoft Internet Information Services (IIS)
El descubrimiento exitoso de un recurso de Microsoft IIS descubrirá el recurso nombrado durante el descubrimiento y todos sus sitios secundarios. Los sitios secundarios tendrán como prefijo el nombre del recurso principal.
Requisitos
Para detectar cualquier tipo de recurso que no sea el cumplimiento de los requisitos previos, se necesita un agente de gestión activo para la detección. Consulte Instalación de instancias de gestión para la instalación local y Despliegue de instancias de gestión en instancias de Compute para el despliegue de instancias de OCI.
El IIS de supervisión del agente de gestión se debe desplegar localmente en el host en el que se ejecuta IIS y se deben completar los requisitos necesarios. Para obtener más información, consulte Realización de requisitos para desplegar instancias de Management Agent.
Microsoft IIS y Local Agent se están ejecutando durante la detección.
Entrada de detección de IIS de Microsoft
| Tipo de recurso | Microsoft Internet Information Services |
| Nombre del Recurso | Nombre del recurso. Debe ser único. |
| Management Agent | Agente local que se ejecuta en el host anterior |
| Licencia | Seleccione la opción |
| Nombre del Host | Nombre del host en el que se ejecuta MS-IIS |
| Descubrir en | |
| Supervisión de pila y Log Analytics (recomendado) | Los resultados de la detección se enviarán a Stack Monitoring y Log Analytics. |
| Solo supervisión de pila | Los resultados de la detección se enviarán solo a Stack Monitoring. |
| Solo Log Analytics | Los resultados de detección se enviarán solo a Log Analytics. |
| Licencia | |
| Enterprise Edition | Se asignará al recurso una licencia de Enterprise Edition. |
| Standard Edition | Al recurso se le asignará una licencia Standard Edition. |
| Etiquetas (en Mostrar opciones avanzadas) |
Las etiquetas definidas y de formato libre se pueden aplicar a los recursos de Stack Monitoring durante la detección. Para utilizar etiquetas definidas primero, cree los espacios de nombres de etiquetas, consulte . Consulte Tags and Tag Namespace Concepts para obtener más información sobre la creación y la gestión de los espacios de nombres de etiquetas para etiquetas definidas. Al detectar un recurso, cualquier etiqueta asignada se aplicará a todos los recursos detectados. Para obtener más información sobre los requisitos previos de las etiquetas y la propagación de etiquetas, consulte Gestión de etiquetas. |
|
Espacio de nombres de etiqueta |
Seleccione "Ninguna" para agregar una etiqueta de formato libre. Seleccione un espacio de nombres para agregar una etiqueta definida en el espacio de nombres. Si tiene permisos para crear un recurso, también los tiene para aplicar etiquetas de formato libre a ese recurso. Para aplicar una etiqueta definida, debe tener permisos para utilizar el espacio de nombres de la etiqueta. Para obtener más información sobre el etiquetado, consulte Etiquetas de recursos. Si no está seguro de si deben aplicar etiquetas, omita esta opción (puede aplicar las etiquetas posteriormente) o pregunte al administrador. |
|
Clave de etiqueta |
Especifique el nombre que utiliza para hacer referencia a la etiqueta. |
|
Valor de la Etiqueta |
Especifique el valor de la etiqueta. Para obtener más información sobre la clave de etiqueta y el valor de etiqueta, consulte Visión general del etiquetado. |
Tiempo de ejecución de Oracle JVM
Requisitos
Para detectar cualquier tipo de recurso que no sea el cumplimiento de los requisitos previos, se necesita un agente de gestión activo para la detección. Consulte Instalación de instancias de gestión para la instalación local y Despliegue de instancias de gestión en instancias de Compute para el despliegue de instancias de OCI.
- Se debe activar la supervisión de JMX. Para activar la supervisión de JMX, consulte Activación de JMX Remoto.
Se recomienda que Management Agent se instale localmente donde se esté ejecutando JVM.
Entrada de Detección de Tiempo de Ejecución de JVM de Oracle
| Campo de Entrada | Descripción |
|---|---|
| Tipo de recurso | Tiempo de ejecución de Oracle JVM |
| Nombre del recurso | Nombre del recurso de JVM. |
| Nombre de Host | Host en el que se ejecuta JVM. |
| Puerto de Java Management | Puerto utilizado para la supervisión de JMX. |
| Agente de Gestión | Agente de Gestión desde el que se puede realizar la conexión JMX a JVM |
| Autorización | Modo de autorización para la supervisión de JMX (Activado o Desactivado). Si se selecciona Activado, se muestran Nombre de usuario y Contraseña. |
| Usuario | Nombre de usuario de supervisión JMX. |
| Contraseña | Contraseña de supervisión JMX. |
| Detectar en | |
| Supervisión de pila y Log Analytics (recomendado) | Los resultados de la detección se enviarán a Stack Monitoring y Log Analytics. |
| Solo supervisión de pila | Los resultados de la detección se enviarán solo a Stack Monitoring. |
| Solo Log Analytics | Los resultados de detección se enviarán solo a Log Analytics. |
| Licencia de licencia | |
| Enterprise Edition | Al recurso se le asignará una licencia de Enterprise Edition. |
| Standard Edition | Al recurso se le asignará una licencia de Standard Edition. |
| Etiquetas |
Las etiquetas definidas y de formato libre se pueden aplicar a los recursos de Stack Monitoring durante la detección. Para utilizar las etiquetas definidas, cree primero los espacios de nombres de etiquetas, consulte . Consulte Conceptos de espacios de nombres de etiquetas y etiquetas para obtener más información sobre la creación y gestión de espacios de nombres de etiquetas para etiquetas definidas. Al detectar un recurso, cualquier etiqueta asignada se aplicará a todos los recursos detectados. Para obtener más información sobre los requisitos previos y la propagación de etiquetas, consulte Gestión de etiquetas. |
|
Espacio de nombres de etiqueta |
Seleccione "Ninguno" para agregar una etiqueta de formato libre. Seleccione un espacio de nombres para agregar una etiqueta definida en el espacio de nombres. Si tiene permisos para crear un recurso, también los tiene para aplicar etiquetas de formato libre a ese recurso. Para aplicar una etiqueta definida, debe tener permisos para utilizar el espacio de nombres de la etiqueta. Para obtener más información sobre el etiquetado, consulte Etiquetas de recursos. Si no está seguro de si deben aplicar etiquetas, omita esta opción (puede aplicar las etiquetas posteriormente) o pregunte al administrador. |
|
Clave etiqueta |
Especifique el nombre que utiliza para hacer referencia a la etiqueta. |
|
Valor de la Etiqueta |
Especifique el valor de etiqueta. Para obtener más información sobre la clave y el valor de etiqueta, consulte Visión general de Tagging. |
NGINX
Para detectar cualquier tipo de recurso que no sea el cumplimiento de los requisitos previos, se necesita un agente de gestión activo para la detección. Consulte Instalación de instancias de gestión para la instalación local y Despliegue de instancias de gestión en instancias de Compute para el despliegue de instancias de OCI.
No se admite SSL.
Entrada de detección NGINX
| Campo de Entrada | Descripción |
|---|---|
| Nombre del recurso | Nombre del recurso. |
| Host NGINX | Host en el que se ejecuta NGINX |
| Puerto de Recepción | Puerto en el que escucha NGINX |
| URL para comprobar el estado de NGINX | URL que se utilizará para comprobar el estado de NGINX |
| Agente de Gestión | Agente de gestión que supervisa el host donde está instalado NGINX. |
| Credenciales de NGINX | |
| Usuario | Nombre de usuario de supervisión de NGINX |
| Contraseña | Contraseña de supervisión de NGINX |
| Ruta de almacén de confianza | Ruta absoluta del almacén de confianza de JKS que contiene el certificado. |
| Contraseña TrustStore | Contraseña del almacén de confianza. |
| Detectar en | |
| Supervisión de pila y Log Analytics (recomendado) | Los resultados de la detección se enviarán a Stack Monitoring y Log Analytics. NotaPara obtener información sobre Log Analytics, consulte Inicio rápido. |
| Solo supervisión de pila | Los resultados de la detección se enviarán solo a Stack Monitoring. |
| Solo Log Analytics | Los resultados de detección se enviarán solo a Log Analytics. |
| Licencia de licencia | |
| Enterprise Edition | Al recurso se le asignará una licencia de Enterprise Edition. |
| Standard Edition | Al recurso se le asignará una licencia de Standard Edition. |
| Etiquetas |
Las etiquetas definidas y de formato libre se pueden aplicar a los recursos de Stack Monitoring durante la detección. Para utilizar las etiquetas definidas, cree primero los espacios de nombres de etiquetas, consulte . Consulte Conceptos de espacios de nombres de etiquetas y etiquetas para obtener más información sobre la creación y gestión de espacios de nombres de etiquetas para etiquetas definidas. Al detectar un recurso, cualquier etiqueta asignada se aplicará a todos los recursos detectados. Para obtener más información sobre los requisitos previos y la propagación de etiquetas, consulte Gestión de etiquetas. |
|
Espacio de nombres de etiqueta |
Seleccione "Ninguno" para agregar una etiqueta de formato libre. Seleccione un espacio de nombres para agregar una etiqueta definida en el espacio de nombres. Si tiene permisos para crear un recurso, también los tiene para aplicar etiquetas de formato libre a ese recurso. Para aplicar una etiqueta definida, debe tener permisos para utilizar el espacio de nombres de la etiqueta. Para obtener más información sobre el etiquetado, consulte Etiquetas de recursos. Si no está seguro de si deben aplicar etiquetas, omita esta opción (puede aplicar las etiquetas posteriormente) o pregunte al administrador. |
|
Clave etiqueta |
Especifique el nombre que utiliza para hacer referencia a la etiqueta. |
|
Valor de la Etiqueta |
Especifique el valor de etiqueta. Para obtener más información sobre la clave y el valor de etiqueta, consulte Visión general de Tagging. |