Ricerca automatica e promozione delle risorse
Per monitorare le risorse mediante Monitoraggio dello stack, è necessario prima scoperte o avviate. La promozione precompila le informazioni relative alla risorsa. Assicurarsi di convalidare queste informazioni e assicurarsi che siano corrette. I prerequisiti e i parametri di input per la promozione sono uguali a quelli per la ricerca automatica avviata dall'utente.
Per l'accesso diretto ai prerequisiti per un tipo di risorsa specifico, vedere Prerequisiti risorsa.
Nella tabella seguente sono elencati i tipi di risorsa e i collegamenti corrispondenti alle istruzioni di ricerca automatica/promozione.
Per informazioni dettagliate sui tipi di risorsa e gli ambienti supportati, vedere Nota MOS: 2925632.1.
| Tipo di risorsa | Ricerca automatica/promozione |
|---|---|
| E-Business Suite | E-Business Suite |
Host (Linux, Solaris, Windows)
|
|
|
Oracle Database tra cui:
|
Oracle Database |
| Pluggable database | Pluggable database |
| PeopleSoft | PeopleSoft |
| Tomcat | Apache Tomcat |
| Microsoft SQL Server | Microsoft SQL Server |
| Server WebLogic | Dominio Oracle WebLogic |
| Architettura SOA (Oracle Service-Oriented Architecture) | Dominio Oracle WebLogic SOA viene rilevato automaticamente nell'ambito della ricerca automatica del dominio WebLogic. Nota
Se il dominio WebLogic è già stato trovato, utilizzare i passi di Aggiornamento del dominio Weblogic per trovare SOA. SOA e WebLogic devono essere monitorati dallo stesso agente. Per la ricerca automatica SOA, l'utente WebLogic deve disporre dei privilegi di amministratore. |
| Oracle HTTP Server (OH) | Oracle HTTP Server (OH)
Collocated OHS viene automaticamente rilevato come parte della ricerca automatica del dominio Oracle WebLogic e deve essere installato in una Oracle home esistente, collocata con un dominio server WebLogic. Nota
Se il dominio WebLogic è già stato trovato, utilizzare i passi di Aggiornamento del dominio Weblogic per trovare OHS. OHS e WebLogic devono essere monitorati dallo stesso agente. |
| Oracle Identity Manager (OIM) | Dominio Oracle WebLogic OIM viene rilevato automaticamente nell'ambito della ricerca automatica del dominio WebLogic. Nota
Se il dominio WebLogic è già stato trovato, utilizzare i passi descritti nella sezione Aggiornamento del dominio Weblogic per trovare OIM. OIM e WebLogic devono essere monitorati dallo stesso agente. |
| Oracle Access Manager (OAM) | Dominio Oracle WebLogic OAM viene rilevato automaticamente nell'ambito della ricerca automatica del dominio WebLogic. Nota
Se il dominio WebLogic è già stato trovato, utilizzare i passi descritti nella sezione Aggiornamento del dominio Weblogic per trovare OAM. OAM e WebLogic devono essere monitorati dallo stesso agente. |
| Oracle Service Bus (OSB) | Dominio Oracle WebLogic OSB viene rilevato automaticamente come parte della ricerca automatica del dominio WebLogic. Nota
Se il dominio WebLogic è già stato trovato, utilizzare i passi descritti nella sezione Aggiornamento del dominio Weblogic per trovare OSB. OSB e WebLogic devono essere monitorati dallo stesso agente. |
| Node Manager Oracle Weblogic | Dominio Oracle WebLogic Oracle Weblogic Node Manager viene rilevato automaticamente nell'ambito della ricerca automatica del dominio WebLogic. Nota
Se il dominio WebLogic è già stato trovato, attenersi alla procedura descritta in Aggiornamento dominio Weblogic per trovare Node Manager di Oracle Weblogic. Oracle Weblogic Node Manager e WebLogic devono essere monitorati dallo stesso agente. |
| Oracle Managed File Transfer (Oracle MFT) | Managed File Transfer (MFT) |
| Apache HTTP Server: | Apache HTTP Server: |
| Oracle Unified Directory | Oracle Unified Directory |
| GoldenGate | Oracle GoldenGate |
| Oracle JVM Runtime | Oracle JVM Runtime |
| NGINX | NGINX |
Prerequisiti risorsa
Prima di aggiungere risorse al monitoraggio in Monitoraggio dello stack, è necessario assicurarsi che tutti i prerequisiti vengano soddisfatti. I prerequisiti variano in base al tipo di risorsa.
La tabella riportata di seguito elenca i tipi di risorsa supportati da Monitoraggio dello stack insieme ai collegamenti diretti alle sezioni che descrivono in dettaglio i prerequisiti per l'aggiunta di tale tipo di risorsa a Monitoraggio dello stack.
Monitoraggio dei server degli host
- Prerequisiti
- Promozione
- Controllo dello stato del job di ricerca automatica
- Passi successivi alla ricerca automatica
Prerequisiti
Istanze di OCI Compute
La promozione delle istanze di computazione OCI consente un monitoraggio più approfondito dell'istanza di computazione e una visibilità delle risorse in esecuzione nell'istanza di computazione. Dopo la promozione, il tipo di risorsa dell'istanza di computazione è un host.
-
La promozione delle istanze di computazione OCI consente un monitoraggio più approfondito dell'istanza di computazione e una visibilità delle risorse in esecuzione nell'istanza di computazione. Dopo la promozione, il tipo di risorsa dell'istanza di computazione è un host. Per ulteriori informazioni, vedere Distribuire i Management Agent nelle istanze di computazione.
Host in locale
La scoperta di un host on-premise consente il monitoraggio e offre visibilità sulle risorse in esecuzione sull'host.
Gli host in esecuzione all'interno di un altro provider cloud vengono monitorati utilizzando lo stesso processo di un host in locale.
- Il Management Agent in locale che monitora l'host deve essere distribuito localmente sull'host e i prerequisiti necessari sono stati completati. Per ulteriori informazioni, vedere Esecuzione dei prerequisiti per la distribuzione dei Management Agent.
-
Per evitare la necessità di aggiornare il nome host dopo la ricerca, si consiglia di assicurarsi che il nome host, come rilevato sull'host stesso, sia un nome di dominio completamente qualificato. Il valore del nome host viene estratto dal DNS locale.
Ad esempio:
Per Linux, il valore del nome host viene estratto dal DNS e può essere sostituito utilizzando
/etc/hosts. Per controllare il nome host, utilizzare il seguente comando nella riga di comando dell'host:hostname -f
Host GPU
Il monitoraggio GPU è supportato solo su linux.
- Creare i seguenti criteri di visualizzatore e amministrazione aggiuntivi per la GPU in esecuzione su OCI Compute.
Crea criteri per operazioni di visualizzazione
Di seguito è riportato il criterio da aggiungere per gli utenti che possono solo visualizzare le risorse. Gli utenti che appartengono al gruppo
StackMonitoringViewerGrp.Criteri descrizione; ALLOW GROUP StackMonitoringViewerGrp TO {COMPUTE_CAPACITY_TOPOLOGY_READ,COMPUTE_BARE_METAL_HOST_INSPECT, COMPUTE_BARE_METAL_HOST_READ,COMPUTE_HPC_ISLAND_READ,COMPUTE_NETWORK_BLOCK_READ,COMPUTE_LOCAL_BLOCK_READ} IN COMPARTMENT <compartment_name>Consenti agli utenti nel gruppo StackMonitoringViewerGrp di visualizzare lo stato della computazione GPU Crea criteri per operazioni amministrative
Di seguito è riportato il criterio per gli utenti che possono eseguire operazioni di amministrazione. Gli utenti che appartengono al gruppo
StackMonitoringAdminGrp.Criteri descrizione; ALLOW GROUP StackMonitoringAdminGrp TO {COMPUTE_CAPACITY_TOPOLOGY_INSPECT,COMPUTE_CAPACITY_TOPOLOGY_READ,COMPUTE_BARE_METAL_HOST_INSPECT, COMPUTE_BARE_METAL_HOST_READ,COMPUTE_HPC_ISLAND_READ,COMPUTE_NETWORK_BLOCK_READ,COMPUTE_LOCAL_BLOCK_READ} IN COMPARTMENT <compartment_name>Consenti agli utenti del gruppo StackMonitoringAdminGrpdi recuperare la topologia e i dettagli della computazione GPU - Abilitare Management Agent nell'agente Oracle Cloud. Per ulteriori informazioni, vedere il Passo 3: Installare i Management Agent
- Rendere disponibile lo strumento NVIDIA-smi per l'utente
mgmt_agentinstallando i driver proprietari NVIDIA sull'host, se non già preinstallati. Per ulteriori informazioni, vedere Installazione dei driver NVIDIA. - Facoltativo: per visualizzare i dati RDMA nella home page host, abilitare il monitoraggio per le metriche delle istanze di computazione. Per ulteriori informazioni, vedere Abilitazione del monitoraggio per le istanze di computazione.
Al termine di tutti i passi e prerequisiti, la ricerca automatica di una risorsa host includerà anche ogni GPU installata nell'host. Inoltre, ogni risorsa GPU verrà creata e la risorsa host avrà una relazione CONTAINS con ogni risorsa GPU.
Promozione
Il monitoraggio dell'host viene abilitato tramite un job di promozione e configurato per essere eseguito automaticamente o manualmente all'interno di un compartimento.
Promozione automatica
Impossibile trovare gli host GPU nell'ambito della promozione automatica dell'host.
Dopo la registrazione di un Management Agent in un compartimento per il quale è stata abilitata la promozione automatica, l'host in cui l'agente è installato localmente verrà automaticamente promosso al monitoraggio completo.
Una volta creata un'istanza di OCI Compute, in un compartimento per il quale è stata abilitata la promozione automatica, il plugin Management Agent all'interno dell'agente oracle cloud su tale istanza verrà attivato e l'agente verrà automaticamente promosso al monitoraggio completo.
Prerequisiti:
Per consentire la promozione automatica dei Management Agent e delle istanze di computazione OCI al monitoraggio completo dell'host, sono necessari i criteri riportati di seguito.
| Criteri | descrizione; |
|---|---|
ALLOW SERVICE appmgmt TO {STACK_MONITORING_DISCOVERY_JOB_CREATE,STACK_MONITORING_WORK_REQUEST_READ,STACK_MONITORING_CONFIG_INSPECT} IN COMPARTMENT <compartment_name> |
Consenti a Monitoraggio dello stack di promuovere agenti/host nel compartimento |
ALLOW SERVICE appmgmt TO {MGMT_AGENT_DEPLOY_PLUGIN_CREATE, MGMT_AGENT_INSPECT, MGMT_AGENT_READ} IN COMPARTMENT <compartment_name> |
Consenti al monitoraggio dello stack di gestire gli agenti nel compartimento |
ALLOW resource stackmonitoringconfig 'AutoPromoteHost' TO {APPMGMT_MONITORED_INSTANCE_ACTIVATE} IN COMPARTMENT <compartment_name> |
Consenti a Monitoraggio stack di attivare il plugin Management Agent nel compartimento |
ALLOW resource stackmonitoringconfig 'AutoPromoteHost' TO {INSTANCE_UPDATE, INSTANCE_READ, INSTANCE_AGENT_PLUGIN_INSPECT} IN COMPARTMENT <compartment_name> |
Consenti a Monitoraggio dello stack di aggiornare la configurazione dell'istanza di computazione nel compartimento, al fine di attivare il plugin Management Agent |
Promozione automatica mediante l'interfaccia utente:
Per abilitare la promozione automatica dell'host mediante l'interfaccia utente, passare alla pagina Promuovi a monitoraggio completo, fare clic su Abilita promozione automatica dell'host, quindi fare clic su Conferma.
In questo modo verranno abilitate sia l'impostazione di configurazione per auto promote quando viene registrato un Management Agent, sia l'impostazione di configurazione per Compute auto activate plugin quando viene avviata un'istanza di computazione. Quando, utilizzando l'interfaccia CLI, è abilitata una sola configurazione, l'interfaccia utente non indicherà la promozione automatica dell'host come abilitata e offrirà un'opzione per abilitare la configurazione mancante.
Anche la promozione automatica dell'host e l'attivazione automatica di calcolo possono essere abilitate/disabilitate dal dashboard Config Manager nel dashboard Configurazione su scheda.
Promozione mediante OCI-CLI:
Eseguire i seguenti comandi OCI-CLI per abilitare la promozione automatica per un compartimento; dove <compartment_OCID> è l'OCID del compartimento:
oci stack-monitoring config create-auto-promote-config --resource-type HOST --is-enabled true --compartment-id <compartment_OCID>oci stack-monitoring config create-compute-auto-activate-plugin-config --is-enabled true --compartment-id <compartment_OCID>Affinché la promozione automatica funzioni per le istanze di computazione, è necessario creare e impostare entrambe le configurazioni su Abilitato. Quando è abilitato solo compute-auto-activate-plugin-config, il plugin del Management Agent verrà abilitato, ma, come per un Management Agent installato manualmente, l'agente non verrà promosso al monitoraggio completo.
Promozione manuale
Una volta installato il Management Agent, è possibile eseguire la promozione andando alla pagina Promuovi al monitoraggio completo, identificando l'istanza di computazione OCI o l'host on premise nella lista delle risorse promuovibili e facendo clic sul pulsante Promuovi. Rivedere i valori e fare clic su Promuovi risorsa per avviare il processo di promozione.
Per gli host GPU non OCI, sarà necessario selezionare manualmente la licenza GPU.
In alternativa, è possibile andare alla pagina Ricerca automatica delle risorse e fare clic su Trova nuova risorsa per immettere manualmente i valori appropriati.
| Campo di input | descrizione; |
|---|---|
| Nome risorsa | FQDN dell'istanza di OCI Compute |
| Management Agent | Il Management Agent in esecuzione nell'istanza di computazione OCI che si desidera promuovere. |
Disabilita promozione automatica
Per disabilitare la promozione automatica per un compartimento, eseguire i comandi dell'interfaccia CLI riportati di seguito.
-
Cercare la configurazione
IDs <config_id>:oci stack-monitoring config list --type AUTO_PROMOTE --lifecycle-state ACTIVE --compartment-id <compartment-id>oci stack-monitoring config list --type COMPUTE_AUTO_ACTIVATE_PLUGIN --lifecycle-state ACTIVE --compartment-id <compartment-id> -
Disabilita promozione automatica host:
oci stack-monitoring config update-auto-promote-config --config-id <config_id> --is-enabled falseoci stack-monitoring config update-compute-auto-activate-plugin-config --config-id <config_id> --is-enabled false
Controllo dello stato del job di ricerca automatica
Lo stato e i log del job possono essere visualizzati in Monitoraggio dello stack nella pagina Ricerca automatica risorse. Nella pagina Ricerca automatica risorse cercare il job sottomesso con un nome risorsa corrispondente al nome dell'host, un tipo di risorsa "Host" e un tipo di job "Aggiungi". Una volta che lo stato del job è "Riuscito", fare clic sul nome dell'host in Nome risorsa per accedere alla home page dell'host.

Passi successivi alla ricerca
Dopo aver promosso l'host, verificare che il nome host sia il nome FQDN previsto. Se l'host non dispone del nome FQDN previsto ed è ancora elencato come disponibile per la promozione dalla pagina Promuovi a monitoraggio completo, è necessario aggiornare il nome host utilizzando i comandi CLI riportati di seguito.
Per visualizzare il nome dell'host, eseguire il comando CLI riportato di seguito.
oci stack-monitoring resource get --resource-id ocid1.stackmonitoringresource.<Host_Resource_OCID>Per correggere il nome host, eseguire il comando CLI riportato di seguito.
oci stack-monitoring resource update --resource-id ocid1.stackmonitoringresource.<Host_Resource_OCID> --host-name fully.qualified.domain.nameUna volta promosso l'host, il passo successivo consiste nel trovare le risorse in esecuzione sull'host, ad esempio WebLogic Server o Oracle Database.
Dopo aver individuato le risorse, sarà necessario creare le associazioni tra l'host e queste risorse. Per informazioni dettagliate, vedere Association Resources with a Host in Updating Application Topology.
Promuovi al monitoraggio completo delle risorse scoperte automaticamente
Alcuni tipi di risorse possono essere trovati automaticamente se sono state abilitate le funzioni di individuazione e monitoraggio delle risorse dell'hub di gestione del sistema operativo. Dopo la ricerca automatica, viene avviato automaticamente il monitoraggio di base per queste risorse. Per abilitare il monitoraggio completo di queste risorse, è necessario eseguirlo attraverso il processo Promuovi al monitoraggio completo.
La promozione del monitoraggio completo implica la specifica di parametri di identificazione aggiuntivi e credenziali di monitoraggio per completare la ricerca automatica e monitorare completamente la risorsa.
La promozione al monitoraggio completo è supportata per i seguenti tipi di risorse:
- Oracle Database
- Server WebLogic
- Host
La promozione al monitoraggio completo non è attualmente supportata per questi altri tipi:
- Listener
- Oracle HTTP Server
- Server Apache
- Tomcat
I prerequisiti e i parametri di input per la promozione sono gli stessi della ricerca automatica avviata dall'utente.
La promozione, a differenza della ricerca automatica, preinserisce i dati relativi alla risorsa. Assicurarsi di convalidare queste informazioni e assicurarsi che siano corrette.
Ricerca automatica avviata dall'utente
È possibile avviare la ricerca automatica delle risorse dall'interfaccia utente di monitoraggio dello stack. Per accedere a Monitoraggio dello stack, collegarsi alla console di Oracle Cloud Infrastructure, quindi accedere a Monitoraggio dello stack tramite il menu principale della console di Oracle Cloud Infrastructure. Aprire il menu di navigazione e fare clic su Osservabilità e gestione. In Application Performance Monitoring fare clic su Monitoraggio dello stack.
- Nel riquadro sinistro, in Risorse, fare clic su Ricerca automatica delle risorse. Viene visualizzata la pagina Ricerca automatica risorse.
- Fare clic su Trova nuova risorsa. Viene visualizzata l'area Ricerca automatica risorse.
- Selezionare un tipo di risorsa dal menu a discesa Tipo di risorsa.
È possibile selezionare uno dei seguenti tipi di risorsa:
- Immettere i dettagli di ricerca automatica del tipo di risorsa.
- Fare clic su Trova nuova risorsa. Viene creato un nuovo job di ricerca automatica delle risorse che viene visualizzato nella tabella.
Oracle Database
Puoi trovare database esterni (al di fuori di OCI), sia database Oracle a istanza singola che istanze Oracle RAC, incluso il sistema DB che utilizza il servizio di monitoraggio dello stack. L'intero sistema db viene rilevato come parte di una ricerca automatica di Oracle Database.
- Il sistema DB, inclusi i relativi componenti (Listener, ASM e così via), viene trovato nell'ambito di una ricerca automatica di Oracle Database.
- La ricerca automatica e il monitoraggio del sistema DB sono supportati solo negli ambienti LINUX.
Prerequisiti
Per trovare qualsiasi tipo di risorsa, oltre a soddisfare i prerequisiti, è necessario un Management Agent attivo per la ricerca automatica. Per informazioni sull'installazione on-premise e su Distribuisci Management Agent sulle istanze di computazione per la distribuzione delle istanze OCI, vedere Install Management Agent.
- Prerequisiti del nome host
- Prerequisiti agente
- Prerequisiti per i criteri
- Prerequisito credenziali di monitoraggio
- Se Oracle Database utilizza TCPS (facoltativo)
- Se Oracle Database utilizza versioni di password precedenti
Prerequisiti del nome host
Assicurarsi che il comando hostname -d restituisca il nome di dominio oppure che il comando hostname -a restituisca l'abbreviazione corretta come primo alias. Il nome breve viene visualizzato nella colonna HOST_NAME della tabella v$instances del database da individuare. Questo può essere fatto aggiornando il file /etc/hosts per restituire l'alias corretto come sopra per essere il primo alias.
Prerequisiti agente
- Ogni nodo del cluster Oracle Database deve disporre di un Management Agent installato localmente.
-
Assicurarsi che l'utente
mgmt_agentooracle-cloud-agent, in base al tipo di agente installato, sia incluso nel gruppo Oracle Inventory (in genere,oinstall) derivato da/etc/oraInst.loc, per poter eseguire i comandilsnrctl,srvctlecrsctl.Utilizzare le istruzioni riportate di seguito per concedere i privilegi
oinstallall'utentemgmt_agentooracle-cloud-agentin base al tipo di agente installato.- Host con agente Oracle Cloud:
usermod -aG oinstall oracle-cloud-agent - Host con agente standalone:
usermod -aG oinstall mgmt_agent
- Host con agente Oracle Cloud:
-
Il gruppo deve disporre del privilegio di esecuzione sulla directory di installazione Oracle.
Esempio di aggiunta dell'autorizzazione di esecuzione del gruppo alla directory:
chmod g+x /u01/app/oracle
Dopo aver concesso i privilegi del sistema operativo, seguire le istruzioni riportate di seguito per riavviare l'agente. Utilizzare le istruzioni appropriate per l'agente e il sistema operativo, rispettivamente:
- Agente Oracle Cloud:
sudo systemctl stop oracle-cloud-agentQuindi avviare l'agente utilizzando il comando di avvio.
- Agente standalone:
sudo systemctl stop mgmt_agentQuindi avviare l'agente utilizzando il comando di avvio.
Prerequisiti per i criteri
| Criteri | descrizione; |
|---|---|
ALLOW DYNAMIC-GROUP Management_Agent_Dynamic_Group TO USE METRICS IN COMPARTMENT <compartment_name> where target.metrics.namespace = 'oracle_oci_database_cluster' |
Consente all'agente di caricare le metriche nella telemetria nello spazio di nomi 'oracle_oci_database_cluster'. In questo caso, Management_Agent_Dynamic_Group è un gruppo dinamico di Management Agent in un compartimento.
|
allow group <Stack Monitoring Admin Users> to manage dbmgmt-family in tenancy |
Consente agli utenti del gruppo specificato di gestire le risorse di gestione del database in una tenancy. |
Prerequisito credenziali di monitoraggio
Prima di trovare un database all'interno di Monitoraggio dello stack, assicurarsi di avere accesso all'utente di monitoraggio. È possibile utilizzare l'utente DBSNMP incorporato in Oracle Database e che dispone dei privilegi necessari per monitorare il database OPPURE creare un utente personalizzato con solo i privilegi necessari. I passi per creare un utente di monitoraggio del database sono disponibili nella nota CMOS KB57458.
Per ASM:
- È necessario utilizzare un profilo utente ASMSNMP o i relativi privilegi.
- L'utente deve disporre della password segreta per ASM. Per iniziare a creare un segreto, vedere Gestione dei segreti.
Prerequisiti Oracle Database abilitati per TCPS
Monitoraggio dello stack supporta entrambi i protocolli di connettività TCP e TCPS per i database Oracle. Il protocollo TCPS consente a un'applicazione Oracle su un client di comunicare con i database remoti tramite TCP/IP e SSL, garantendo una sicurezza superiore rispetto al protocollo TCP. Questo nuovo listener può essere utilizzato per comunicare con il database tramite un canale sicuro. Per trovare un database con TCPS, il prerequisito è l'aggiunta di un listener TCPS al database Oracle e l'accesso alla posizione del wallet, come illustrato nei quattro passi riportati di seguito.
Monitoraggio dello stack supporta sia l'uso di JKS (Java KeyStore) che PKCS (Truststore).
Passo 1: configurazione di Oracle Database e del listener per il supporto di TCPS. Vedere Configurazione dell'autenticazione di sicurezza del layer di trasporto.
Passo 2: importare KeyStore/TrustStore in Management Agent e aggiornarne le autorizzazioni.
- Identificare ed esportare la posizione del wallet di Oracle Database in base al tipo KeyStore utilizzato (PKCS o JKS).
PKCS
export WALLET_LOCATION=<database_wallet_location>/dbwalletsJKS
export WALLET_LOCATION=<database_wallet_location>/jkswallets - Copiare il wallet in una directory sicura e leggibile sull'host agente.
cp -r $WALLET_LOCATION <secure_readable_dir>/ - Aggiornare l'autorizzazione del wallet.
Su OCI Compute
PKCS
sudo chown -R oracle-cloud-agent:oracle-cloud-agent <secure_readable_dir>/dbwalletsJKS
sudo chown -R oracle-cloud-agent:oracle-cloud-agent <secure_readable_dir>/jkswalletsComputazione in locale:
PKCS
sudo chown -R mgmt_agent:mgmt_agent <secure_readable_dir>/dbwalletsJKS
sudo chown -R mgmt_agent:mgmt_agent <secure_readable_dir>/jkswallets
Passo 3: creare un segreto OCI.
Per iniziare a creare un segreto, vedere Gestione dei segreti.
Esempi segreti:
PKCS
{
"sslTrustStoreType": "PKCS12",
"sslTrustStoreLocation": "/<secure_readable_dir>/dbwallets/cwallets/ewallet.p12",
"sslTrustStorePassword": "<truststore_password>",
"sslKeyStoreType": "PKCS12",
"sslKeyStoreLocation": "/<secure_readable_dir>/dbwallets/swallets/ewallet.p12",
"sslKeyStorePassword": "<truststore_password>",
"sslServerCertDn": "C=US,O=MyCorp,CN=sslclient"
}
JKS
{
"sslTrustStoreType": "JKS",
"sslTrustStoreLocation": "/<secure_readable_dir>/jkswallets/truststore.jks",
"sslTrustStorePassword": "<truststore_password>",
"sslKeyStoreType": "JKS",
"sslKeyStoreLocation": "/<secure_readable_dir>/jkswallets/keystore.jks",
"sslKeyStorePassword": "<truststore_password>",
"sslServerCertDn": "C=US,O=MyCorp,CN=sslclient"
}
Passo 4: Convalida dei criteri
Oltre alla creazione di un segreto, al gruppo di amministratori di Monitoraggio dello stack deve essere concessa la possibilità di leggere il vault in cui viene mantenuto il segreto. Per ulteriori informazioni sulla concessione dell'autorizzazione di lettura per una famiglia di segreti all'interno di un compartimento specificato, vedere Crea criteri obbligatori.
Se Oracle Database utilizza versioni di password precedenti
Per i database configurati per l'utilizzo di una versione di password inferiore a 12 (SQLNET.ALLOWED_LOGON_VERSION < 12), ad esempio alcuni database di E-Business Suite, attenersi ai passi aggiuntivi riportati di seguito per configurare il Management Agent in modo che comunichi con il database utilizzando versioni di password precedenti impostando un valore SQLNET.ALLOWED_LOGON_VERSION appropriato nella configurazione dell'agente.
Le istruzioni riportate di seguito si applicano all'agente in esecuzione on premise.
- Modificare questo file
/opt/oracle/mgmt_agent/agent_inst/config/emd.propertiesper aggiungere la proprietà:dbaas.ALLOWED_LOGON_VERSION = 8I valori possono essere 8 / 10 / 11 /12 / 12a a seconda della versione di login consentita richiesta.
- Riavviare l'agente.
sudo systemctl restart mgmt_agent
Queste istruzioni si applicano all'agente in esecuzione su OCI Compute:
- Modificare il file
/var/lib/oracle-cloud-agent/plugins/oci-managementagent/polaris/agent_inst/config/emd.propertiesper aggiungere questa proprietà:dbaas.ALLOWED_LOGON_VERSION = 8I valori possono essere 8 / 10 / 11 /12 / 12a a seconda della versione di login consentita richiesta.
- Riavviare l'agente.
sudo systemctl restart oracle-cloud-agent
Istruzioni per la ricerca automatica di Oracle Database
- Ricerca automatica del sistema DB se Oracle Database è già stato trovato
- Input di ricerca automatica
- Il sistema DB, inclusi i relativi componenti (Listener, ASM e così via), viene trovato nell'ambito di una ricerca automatica di Oracle Database.
- La ricerca automatica e il monitoraggio del sistema DB sono supportati solo negli ambienti LINUX.
Ricerca automatica del sistema DB se Oracle Database è già stato trovato
- Ricerca automatica dell'interfaccia utente per il primo sistema DB del cluster:
Dalla pagina Ricerca automatica delle risorse, completare la ricerca automatica completa di Oracle Database.
Per ulteriori informazioni sugli input di ricerca automatica dell'interfaccia utente, vedere la tabella Input ricerca automatica interfaccia utente.
-
Ricerca automatica CLI per le risorse del sistema DB rimanenti:
Nota
Per un Oracle Database già trovato, attenersi alla procedura riportata di seguito per trovare il sistema DB correlato.- Passare alla scheda Configurazione all'interno della home page di Oracle Database appena creata. Copiare i seguenti campi dalla tabella Proprietà OCI generali in un blocco note:
Nome proprietà Nome variabile CLI Note OCID <Database_Resource_OCID> compartmentId <Compartment_OCID> managementAgentId <Additional_Agent#_OCID> Si tratta dell'OCID dell'agente utilizzato durante la ricerca automatica CLI. - Copiare il nome della risorsa Oracle Database dalla parte superiore della home page Monitoraggio dello stack Oracle Database.
- Ottenere l'OCID Management Agent degli altri nodi del cluster:
-
Passare a Osservabilità e gestione, andare a Management Agent e fare clic su Agenti.
- Per ogni agente aggiuntivo nel cluster del sistema DB, selezionare il menu delle azioni.
- Selezionare Copia OCID negli Appunti.
OCID agente Nome variabile CLI 1° nodo aggiuntivo nel cluster <Additional_Agent1_OCID> 2° nodo aggiuntivo nel cluster (ecc.) <Additional_Agent2_OCID>
-
- Aggiornare
JSON_INPUT_FILEcon i valori ottenuti e utilizzare la sintassi riportata di seguito per trovare un sistema Oracle DB.oci stack-monitoring discovery-job create --compartment-id "<Compartment_ID>" --from-json file://<JSON_INPUT_FILE>
Per ulteriori informazioni sugli input di ricerca automatica CLI, vedere la tabella Input di ricerca automatica CLI.
Di seguito sono riportati alcuni esempi di payload JSON per trovare le risorse del sistema DB rimanenti.
{ "discoveryType": "REFRESH", "discoveryClient": "APPMGMT", "compartmentId": "<COMPARTMENT_OCID>", "discoveryDetails": { "agentId": "<OCID of the Management agent>", "resourceType": "ORACLE_DATABASE", "resourceName": "<Resource name to display in Stackmonitoring UI>", "properties": { "propertiesMap": { "resource_id":"<DATABASE_OCID>", "asm_host":"<ASM HOSTNAME>", "asm_service_name":"+ASM", "is_asm_discovery":"true", "asm_port":"1521", "additional_agent_1":"ADDITIONAL_AGENT1_OCID", "additional_agent_2":"ADDITIONAL_AGENT2_OCID" } }, "credentials": { "items": [ { "credentialName" : "QVNNUGFzc3dvcmRJblZhdWx0", "credentialType" : "U1NMX1NFQ1JFVF9JRA==", "properties": { "propertiesMap": { "ASMUserName": "<ASM user name in base64 encoded format>", "PasswordSecretId": "<Encoded ASM user secret ocid in BASE64 encoded format>", "ASMRole":"<ASM user role in base64 encoded format>" } } } ] } } } - Passare alla scheda Configurazione all'interno della home page di Oracle Database appena creata. Copiare i seguenti campi dalla tabella Proprietà OCI generali in un blocco note:
Per ulteriori informazioni sull'aggiornamento del sistema Oracle DB, vedere Aggiornamento dei componenti di sistema di Oracle Database.
Oracle Database
Scopri un Oracle Database che include un sistema di database utilizzando l'interfaccia utente: dalla pagina Ricerca automatica delle risorse, completa l'interfaccia utente completa per scoprire un Oracle Database che include il sistema di database e i relativi componenti.
Per includere più agenti durante la ricerca automatica di un sistema di database per RAC a più nodi, attenersi alla procedura riportata di seguito.
Input di ricerca automatica
-
Input di ricerca automatica UI
Campo di input descrizione; Nome risorsa Nome del database Nome host DNS o nome SCAN DNS (Domain Name System) oSCAN (Single Client Access Name) per il database Porta Porta utilizzata dal database esterno a Oracle Cloud Infrastructure per le connessioni al database Nome servizio Nome del servizio per il database esterno a Oracle Cloud Infrastructure che verrà utilizzato dalla connessione Protocollo Protocollo utilizzato per Oracle Database. Selezionare il protocollo TCP o TCPS Segreto password utente del database nel compartimento <compartment_name> Selezionare il segreto che contiene la password utente del database dall'elenco a discesa. Questo campo viene visualizzato solo se TCPS è selezionato nel campo Protocollo. Vedere quanto riportato di seguito. Management Agent I Management Agent che monitorano l'host sul quale è installato il database Nota
Per i sistemi di database che si estendono su più host, selezionare tutti i Management Agent distribuiti su tutti gli host del sistema di database.Credenziali del database per il monitoraggio
. - Nome utente
Nome utente delle credenziali di monitoraggio di Oracle Database - Password
Password in formato con codifica base 64 delle credenziali di monitoraggio di Oracle Database - Ruolo
Ruolo del database nel formato con codifica base 64 dell'utente di monitoraggio del database (Normale o SYSDBA) Informazioni ASM Management Agent Management Agent che effettua il monitoraggio dell'host sul quale è installato il database. Per la ricerca automatica dell'agente cluster e listener, è necessario installarlo sull'host del database. Automatic Storage Manager Abilita o disabilita. Opzione abilitata per impostazione predefinita. Nome host DNS o nome Scan Nome dns o SCAN predefinito in cui risiede l'istanza ASM. Porta La porta utilizzata da ASM. Valore predefinito: 1521 Nome servizio Il nome del servizio ASM Credenziali ASM per il monitoraggio Nome utente Nome utente ASM in formato con codifica base 64 Segreto password utente ASM nel compartimento corrente Segreto password in formato con codifica base 64, come definito nel servizio Vault OCI Ruolo Ruolo nel formato codificato base 64. SYSMAN per impostazione predefinita. Valori possibili: SYSASM, SYSDBA, SYSOPER Scopri in Monitoraggio dello stack e Log Analytics (consigliato) I risultati della ricerca automatica verranno inviati a Monitoraggio dello stack e Log Analytics. Solo Monitoraggio dello stack I risultati della ricerca automatica verranno inviati solo a Monitoraggio dello stack. Solo Log Analytics I risultati della ricerca automatica verranno inviati solo a Log Analytics. Licenza Enterprise Edition Alla risorsa verrà assegnata una licenza Enterprise Edition. Standard Edition Alla risorsa verrà assegnata una licenza Standard Edition. Tag (in Mostra opzioni avanzate) Le tag in formato libero e definite possono essere applicate alle risorse di monitoraggio dello stack durante la ricerca automatica. Per utilizzare le tag definite, creare prima gli spazi di nomi delle tag, fare riferimento a . Per informazioni dettagliate sulla creazione e la gestione degli spazi di nomi tag per le tag definite, vedere Concetti di spazi di nomi tag e tag. Quando si trova una risorsa, qualsiasi tag assegnata verrà applicata a tutte le risorse trovate. Per ulteriori informazioni sui prerequisiti delle tag e sulla propagazione delle tag, vedere Gestione delle tag.
Spazio di nomi tag
Selezionare "Nessuno" per aggiungere una tag in formato libero. Selezionare uno spazio di nomi per aggiungere una tag definita nello spazio di nomi. Se si dispone delle autorizzazioni per creare una risorsa, si dispone anche delle autorizzazioni per applicare tag in formato libero a tale risorsa. Per applicare una tag definita, è necessario disporre delle autorizzazioni per utilizzare lo spazio di nomi tag. Per ulteriori informazioni sull'applicazione di tag, vedere Tag delle risorse. Se non si è certi di applicare le tag, saltare questa opzione (è possibile applicare le tag in un secondo momento) o chiedere all'amministratore.
Chiave tag
Specificare il nome utilizzato per fare riferimento alla tag.
Valore tag
Specificare il valore della tag. Per ulteriori dettagli su Chiave tag e Valore tag, vedere Panoramica dell'applicazione di tag.
-
Input di ricerca automatica CLI
Variabile di input CLI descrizione; <Additional_Agent1_OCID> 1° nodo aggiuntivo nel cluster <Additional_Agent2_OCID> (e così via) 2° nodo aggiuntivo nel cluster (continua per ogni nodo aggiuntivo nel cluster) Agent_OCID Agente dell'OCID ricerca automatica iniziale Compartment_OCID OCID compartimento in cui verrà monitorato il sistema Oracle Database
Pluggable database
Requisiti indispensabili:
-
Management Agent obbligatorio per la ricerca automatica. Per ulteriori informazioni, vedere Passo 3: installazione dei Management Agent.
- Prima di trovare un PDB, è necessario individuare il CDB.
Nella pagina Ricerca automatica delle risorse, completare l'interfaccia utente vuota per individuare il PDB.
| Campo di input | descrizione; |
|---|---|
| Nome risorsa | Nome del database. |
| Seleziona CDB | Container DB che contiene il pluggable DB. |
| Nome host DNS o nome SCAN | DNS (DNS) oSCAN (Single Client Access Name) per il database. |
| Porta | Porta utilizzata dal database esterno a Oracle Cloud Infrastructure per le connessioni al database. |
| Nome servizio | Nome del servizio per il database esterno a Oracle Cloud Infrastructure che verrà utilizzato dalla connessione. |
| Protocollo | Protocollo utilizzato per Oracle Database. Selezionare il protocollo TCP o TCPS. |
| Segreto password utente del database nel compartimento <compartment_name> | Selezionare il segreto che contiene la password utente del database dall'elenco a discesa. Questo campo viene visualizzato solo se TCPS è selezionato nel campo Protocollo. Vedere quanto riportato di seguito. |
| Management Agent | Management Agent che effettua il monitoraggio dell'host sul quale è installato il database. |
|
Credenziali del database per il monitoraggio |
. |
|
Nome utente delle credenziali di monitoraggio di Oracle Database. |
|
Password delle credenziali di monitoraggio di Oracle Database. |
|
Ruolo del database dell'utente di monitoraggio del database (Normale o SYSDBA). |
| Scopri in | |
| Monitoraggio dello stack e Log Analytics (consigliato) | I risultati della ricerca automatica verranno inviati a Monitoraggio dello stack e Log Analytics. |
| Solo Monitoraggio dello stack | I risultati della ricerca automatica verranno inviati solo a Monitoraggio dello stack. |
| Solo Log Analytics | I risultati della ricerca automatica verranno inviati solo a Log Analytics. |
| Licenza | |
| Enterprise Edition | Alla risorsa verrà assegnata una licenza Enterprise Edition. |
| Standard Edition | Alla risorsa verrà assegnata una licenza Standard Edition. |
| Tag (in Mostra opzioni avanzate) |
Le tag in formato libero e definite possono essere applicate alle risorse di monitoraggio dello stack durante la ricerca automatica. Per utilizzare le tag definite, creare prima gli spazi di nomi delle tag, fare riferimento a . Per informazioni dettagliate sulla creazione e la gestione degli spazi di nomi tag per le tag definite, vedere Concetti di spazi di nomi tag e tag. Quando si trova una risorsa, qualsiasi tag assegnata verrà applicata a tutte le risorse trovate. Per ulteriori informazioni sui prerequisiti delle tag e sulla propagazione delle tag, vedere Gestione delle tag. |
|
Spazio di nomi tag |
Selezionare "Nessuno" per aggiungere una tag in formato libero. Selezionare uno spazio di nomi per aggiungere una tag definita nello spazio di nomi. Se si dispone delle autorizzazioni per creare una risorsa, si dispone anche delle autorizzazioni per applicare tag in formato libero a tale risorsa. Per applicare una tag definita, è necessario disporre delle autorizzazioni per utilizzare lo spazio di nomi tag. Per ulteriori informazioni sull'applicazione di tag, vedere Tag delle risorse. Se non si è certi di applicare le tag, saltare questa opzione (è possibile applicare le tag in un secondo momento) o chiedere all'amministratore. |
|
Chiave tag |
Specificare il nome utilizzato per fare riferimento alla tag. |
|
Valore tag |
Specificare il valore della tag. Per ulteriori dettagli su Chiave tag e Valore tag, vedere Panoramica dell'applicazione di tag. |
Dominio Oracle WebLogic
Monitoraggio dello stack supporta la ricerca automatica e il monitoraggio di server e cluster WebLogic statici e dinamici. Una proprietà di configurazione nella home page delle risorse indica se la risorsa è statica o dinamica.
Durante la ricerca automatica di WebLogic, Oracle Access Manager (OAM), Oracle Identity Manager (OIM), Oracle HTTP Server (OHS), Oracle Service-Oriented Architecture (SOA), Oracle Service Bus (OSB) e Oracle Weblogic Node Manager vengono trovati automaticamente. Se il dominio WebLogic è già stato rilevato, attenersi alla procedura descritta in Aggiornamento dominio Weblogic per trovare OAM, OIM, OHS, SOA, OSB e Node Manager Oracle Weblogic.
Oracle Weblogic Node Manager viene utilizzato per gestire, in particolare per avviare, il server WebLogic dalla console di amministrazione, a cui è possibile accedere in remoto.
Prerequisiti
Per trovare qualsiasi tipo di risorsa, oltre a soddisfare i prerequisiti, è necessario un Management Agent attivo per la ricerca automatica. Per informazioni sull'installazione on-premise e su Distribuisci Management Agent sulle istanze di computazione per la distribuzione delle istanze OCI, vedere Install Management Agent.
-
Per OSB, assicurarsi che il monitoraggio sia abilitato per il bus di servizio.
- Accedi al controllo FMW:
http:/<host>:<port>/em - Nella home page Service-bus, andare alla scheda Operazioni.
- Selezionare la casella di controllo Monitoraggio.
- Accedi al controllo FMW:
-
Per la ricerca automatica SOA, l'utente WebLogic deve disporre dei privilegi
Administrator. - Per Node Manager di Oracle WebLogic, per garantire il calcolo della metrica
MonitoringStatusper la risorsa Node Manager di Oracle WebLogic, impostarelistenAddresssu Tutti gli indirizzi locali, un indirizzo IP valido o un nome DNS risolvibile. Non impostare la proprietàlistenAddresssulocalhostonull. SelistenAddressdeve essere impostato sulocalhost, assicurarsi che venga utilizzato un Management Agent locale per la ricerca automatica per calcolare lo stato in modo accurato.
Se non si utilizza SSL, non si applicano i prerequisiti riportati di seguito.
Se Oracle WebLogic Server è stato abilitato con SSL, esportare il certificato dal relativo keystore e importarlo nel Management Agent KeyStore. Per ulteriori informazioni sulla configurazione di SSL nel server WebLogic, vedere Configurazione di SSL.
Importare TrustStore nel Management Agent
-
Designare una sottodirectory persistente nel file system del Management Agent per contenere i truststore e i keystore di Monitoraggio dello stack. Esportare il certificato dal keystore SSL JMX dell'istanza WLS nel truststore di monitoraggio dello stack. Ad esempio, in un host UNIX:
keytool -exportcert -alias <alias of WLS SSL key> -file <Exported Cert Name> -keystore <path to the WLS SSL Keystore>.keystore -storepass <WLS SSL Keystore password> -rfc -
Importare il keystore SSL JMX dell'istanza WLS nel truststore di monitoraggio dello stack nel file system del Management Agent:
keytool -importcert -noprompt -alias <alias agent's truststore key> -file <Exported Cert Name>.cer -keystore AgentTrust.jks -storepass <Agent truststore password, default is "welcome"> -
Copiare il file Truststore di monitoraggio dello stack e aggiornarne le autorizzazioni.
Identificare la posizione sicura leggibile da Management Agent nell'host dell'agente.
cp <path_to_truststore_file/AgentTrust.jks <secure_readable_dir>/In OCI Compute:
sudo chown oracle-cloud-agent:oracle-cloud-agent <secure_readable_dir>/AgentTrust.jksComputazione in locale:
sudo chown mgmt_agent:mgmt_agent <secure_readable_dir>/AgentTrust.jks - Utilizzare il percorso completo del truststore, ad esempio
<secure_readable_dir>/AgentTrust.jksnel "percorso TrustStore" della ricerca automatica delle risorse se il dominio WebLogic contiene T3S e "JKS" come "tipo di truststore".
Configura MBeans sui server Oracle WebLogic
Per raccogliere le metriche delle prestazioni JVM dalla piattaforma MBeans, è necessario rendere accessibile MBeans tramite il runtime MBeanServer. Attivare MBeans eseguendo il login a Oracle WebLogic Server e verificare l'attivazione eseguendo lo script WLST:
- Attiva MBeans sui server Oracle WebLogic
Attivare MBeans accedendo a ogni Oracle WebLogic Server eseguendo il login a tale server o dalla console WebLogic come indicato di seguito.
- Eseguire il login a Oracle WebLogic Server:
Seguire le azioni dell'utente nella demo della sessione di WebLogic Scripting Tool all'indirizzo Activating Platform MBeans on WebLogic Server 9.x to 10.3.2 versions nel manuale Enterprise Manager Cloud Control Middleware Management Guide.
- Accedere alla console WebLogic:
Passare a Dominio > Configurazione > Generale, pagina > opzioni Avanzate. Selezionare la casella di controllo Server MBean piattaforma utilizzato.
Se MBeans non è registrato dopo aver seguito i passi precedenti, avviare i server Oracle WebLogic con la seguente proprietà di sistema:
-Djavax.management.builder.initial=weblogic.management.jmx.mbeanserver.WLSMBeanServerBuilder - Eseguire il login a Oracle WebLogic Server:
- Verificare l'attivazione di MBeans
Per verificare se l'attivazione di MBeans è riuscita, eseguire lo script WLST disponibile in Using the Platform MBean Server in Fusion Middleware Developing Custom Management Utilities With JMX for Oracle WebLogic Server. Lo script WLST illustra come utilizzare la piattaforma MXBeans per monitorare le risorse di un dominio Oracle WebLogic Server in esecuzione.
Assicurarsi che MBeans sia registrato in
java.lang.
Garantire la connettività tra il Management Agent e tutti i server in WebLogic
Durante la ricerca automatica, l'agente di monitoraggio dello stack comunica con AdminServer per la ricerca automatica della topologia del dominio. Il monitoraggio successivo alla ricerca automatica viene eseguito mediante la comunicazione diretta con i server gestiti. Affinché ciò si verifichi, verificare quanto segue:
- Management Agent è in grado di comunicare con tutti i server gestiti nel dominio.
- L'host e le porte dei server gestiti sono accessibili all'agente.
- Se i filtri sono configurati per bloccare il traffico in entrata sui server gestiti, regolare i filtri affinché l'agente comunichi con i server gestiti.
WebLogic Risultati della ricerca automatica specifici dello scenario
-
Il dominio WebLogic dispone di due server e uno di essi è inattivo.
Risultato ricerca automatica: il dominio WebLogic verrà trovato solo con un server in esecuzione, ignorando quello non in esecuzione.
-
Un dominio WebLogic dispone di un cluster con due server e uno di essi è inattivo.
Risultato ricerca automatica: il cluster WebLogic verrà trovato solo con un server in esecuzione.
-
Un dominio WebLogic dispone di un cluster che contiene un solo server non in esecuzione.
Risultato ricerca automatica: il cluster e il server non verranno trovati
WebLogic Input di ricerca automatica
| Campo di input | descrizione; |
|---|---|
| Nome risorsa | Nome del dominio WebLogic. |
| Host del server di amministrazione | Il nome host completamente qualificato in cui è installato il server di amministrazione WebLogic. |
| Porta server di amministrazione | La porta utilizzata per il server di amministrazione WebLogic (console). |
| Protocollo | Protocollo utilizzato per il server WebLogic. I valori possibili sono t3 e t3s. Se si seleziona t3s, nei campi TrustStore Percorso e TrustStore Tipo vengono visualizzati i campi WebLogic Utente per il monitoraggio. |
| Management Agent | Management Agent installato nell'host in cui è installato il server di amministrazione WebLogic. |
|
WebLogic Utente per il monitoraggio |
. |
|
WebLogic Nome utente server.
|
|
WebLogic Password utente del server. |
|
Percorso completamente qualificato, nel file system del Management Agent, del file Truststore utilizzato per memorizzare i certificati dei server sicuri. |
|
Tipo di TrustStore utilizzato per la gestione dei certificati CA quando si stabilisce una connessione SSL. Specificare: JKS o PKCS12. Se il tipo TrustStore non viene specificato, viene utilizzato il tipo TrustStore predefinito, JKS. |
| Scopri in | |
| Monitoraggio dello stack e Log Analytics (consigliato) | I risultati della ricerca automatica verranno inviati a Monitoraggio dello stack e Log Analytics. |
| Solo Monitoraggio dello stack | I risultati della ricerca automatica verranno inviati solo a Monitoraggio dello stack. |
| Solo Log Analytics | I risultati della ricerca automatica verranno inviati solo a Log Analytics. |
| Licenza | |
| Enterprise Edition | Alla risorsa verrà assegnata una licenza Enterprise Edition. |
| Standard Edition | Alla risorsa verrà assegnata una licenza Standard Edition. |
| Tag (in Mostra opzioni avanzate) |
Le tag in formato libero e definite possono essere applicate alle risorse di monitoraggio dello stack durante la ricerca automatica. Per utilizzare le tag definite, creare prima gli spazi di nomi delle tag, fare riferimento a . Per informazioni dettagliate sulla creazione e la gestione degli spazi di nomi tag per le tag definite, vedere Concetti di spazi di nomi tag e tag. Quando si trova una risorsa, qualsiasi tag assegnata verrà applicata a tutte le risorse trovate. Per ulteriori informazioni sui prerequisiti delle tag e sulla propagazione delle tag, vedere Gestione delle tag. |
|
Spazio di nomi tag |
Selezionare "Nessuno" per aggiungere una tag in formato libero. Selezionare uno spazio di nomi per aggiungere una tag definita nello spazio di nomi. Se si dispone delle autorizzazioni per creare una risorsa, si dispone anche delle autorizzazioni per applicare tag in formato libero a tale risorsa. Per applicare una tag definita, è necessario disporre delle autorizzazioni per utilizzare lo spazio di nomi tag. Per ulteriori informazioni sull'applicazione di tag, vedere Tag delle risorse. Se non si è certi di applicare le tag, saltare questa opzione (è possibile applicare le tag in un secondo momento) o chiedere all'amministratore. |
|
Chiave tag |
Specificare il nome utilizzato per fare riferimento alla tag. |
|
Valore tag |
Specificare il valore della tag. Per ulteriori dettagli su Chiave tag e Valore tag, vedere Panoramica dell'applicazione di tag. |
E-Business Suite
Quando si rileva l'applicazione E-Business Suite (EBS) versione 12.2, la ricerca automatica del dominio Weblogic è facoltativa.
Se Weblogic è incluso nella ricerca automatica e non riesce, lo stato del job di ricerca automatica sarà Parzialmente riuscito e verranno monitorate solo le risorse EBS. Se Weblogic non è incluso nella ricerca automatica, può essere trovato in un secondo momento tramite un'operazione di aggiornamento dalla home page delle risorse dell'istanza di EBS.
Le opzioni di monitoraggio per la scoperta flessibile di EBS 12.2 sono disponibili come segue:

Negli ambienti EBS con più nodi, verrà monitorato solo il listener applicazioni nel nodo in cui è installato l'agente.
Per ulteriori informazioni, vedere Aggiornamento EBS.
Topologia EBS
Quando viene trovata un'istanza di E-Business Suite, vengono trovate sia le risorse EBS che WebLogic. La ricerca automatica di OHS e database deve essere eseguita separatamente.
Per monitorare Oracle HTTP Server collocato in EBS, fare riferimento a "OHS Discovery". Una volta che OHS viene scoperto in modo indipendente, è possibile creare un'associazione tra la risorsa EBS e la risorsa OHS.
Per monitorare il database EBS, se il database viene individuato per primo e poi viene rilevato in seguito, l'associazione di tipo utili verrà creata automaticamente tra la risorsa EBS e la risorsa di database al termine della ricerca automatica EBS. La risorsa EBS fa riferimento a un tipo di risorsa di monitoraggio dello stack ebs_instance e la risorsa di database fa riferimento al tipo di risorsa di monitoraggio dello stack oci_oracle_db o oci_oracle_pdb.
Se l'EBS viene rilevato prima della ricerca automatica del database, la topologia può essere aggiornata in due modi.
- Crea associazione tra l'istanza EBS e le risorse del database
- Aggiornamento della topologia EBS
Crea associazioni:
Le risorse EBS composte non possono essere associate direttamente a un host. Tuttavia, le risorse figlio EBS possono essere associate come indicato di seguito.
- Host del manager concorrente EBS utili
- Host nodo CP EBS utili
Di seguito è riportata la sintassi del comando CLI OCI per creare un'associazione tra due risorse.
oci stack-monitoring resource associate --association-type uses --compartment-id "<Compartment_OCID>" --source-resource-id "<Resource_OCID>" --destination-resource-id "<Database_Resource_OCID>"Ad esempio:
oci stack-monitoring resource associate --association-type uses --<Compartment_OCID>
ocid1.compartment.oc1..unique_ID --<Source_Resource_OCID>
ocid1.stackmonitoringresource.oc1.iad.unique_ID --<Destination_Resource_OCID>
ocid1.stackmonitoringresource.oc1.iad.unique_IDNel caso di EBS, il comando precedente può essere utilizzato per creare un'associazione tra EBS e risorse di database specificando <Source_Resource_OCID> come ID risorsa EBS e <Destination_Resource_OCID> come ID risorsa di database.
Una ricerca automatica EBS, associata alle relative risorse di base, è rappresentata nel monitoraggio dello stack, come illustrato nel seguente diagramma:

Prerequisiti
Per trovare qualsiasi tipo di risorsa, oltre a soddisfare i prerequisiti, è necessario un Management Agent attivo per la ricerca automatica. Per informazioni sull'installazione on-premise e su Distribuisci Management Agent sulle istanze di computazione per la distribuzione delle istanze OCI, vedere Install Management Agent.
- Configurare MBeans sui server Oracle WebLogic
- Verifica raccolta dati sessioni form
- Imposta DNS in un ambiente Oracle E-Business Suite
- Aggiungere il database utilizzato dall'applicazione E-Business Suite.
Se non è già stato fatto, aggiungere il database che verrà utilizzato per l'applicazione E-Business Suite. Consulta Oracle Database (Discovery)
- Autorizzazioni agente per il monitoraggio del listener dell'applicazione
- Requisiti per il monitoraggio del database E-Business Suite per il monitoraggio dello stack
Verifica raccolta dati sessioni form
Verificare la raccolta dei dati delle sessioni form per visualizzarli in un secondo momento nelle metriche delle risorse del sistema Forms eseguendo il task riportato di seguito. Questo si aggiunge ai passi eseguiti nel dominio Oracle WebLogic (Configurare MBeans sui server Oracle WebLogic). Se questo passo non è configurato, alcune delle metriche del sistema Forms non verranno raccolte.
Quando si esegue il login a Oracle E-Business Suite, il sistema crea una sessione utente nel database identificato da un ID sessione univoco (SID) utilizzando la credenziale dello schema APPS. Ogni sessione di database è associata a un utente dell'applicazione Oracle E-Business Suite. Ciò consente di collegare la sessione del database all'utente dell'applicazione per la risoluzione dei problemi. Utilizzando una sessione Forms, è possibile determinare come l'utente di Oracle E-Business Suite ha aperto una sessione del database.
- Eseguire il login a Oracle E-Business Suite.
- Dall'interfaccia utente, passare a System Administrator, fare clic su Profile, quindi su System.
- Assicurarsi che il valore di Sign-On: Audit Level sia impostato su FORM. Impostarlo a livello di sito.
- Assicurarsi che il valore di AuditTrail: Activate sia impostato su YES.
Salvare le modifiche.
Imposta DNS in un ambiente Oracle E-Business Suite
Gli host Oracle E-Business Suite devono essere in grado di rilevarsi reciprocamente sulla rete. Nell'ambiente UNIX, ad esempio, i server DNS sono configurati nel file /etc/resolv.conf su ciascun host.
Per verificare che i server DNS siano configurati correttamente, eseguire il comando:
nslookup any_publicDomain_hostnameSostituire <any_publicDomain_hostname> con il nome host di qualsiasi altro host dell'ambiente EBS diverso da localhost.
Ecco un esempio di output riuscito che convalida il server DNS correttamente configurato:
$ nslookup node02.examplehost.com
Server: 937.486.274.354
Address: 937.486.274.354
Non-authoritative answer:
Name: node02.examplehost.com
Address: 135.756.247.46Autorizzazioni agente per il monitoraggio del listener dell'applicazione
L'agente deve essere installato nello stesso host di EBS per monitorare il listener dell'applicazione EBS. In caso contrario, la risorsa verrà sempre visualizzata come GIÙ.
Assicurarsi che l'utente mgmt_agent o oracle-cloud-agent, in base al tipo di agente installato, sia incluso nel gruppo Oracle Inventory (in genere, oinstall) estratto da /etc/oraInst.loc, per poter eseguire i comandi lsnrctl, srvctl e crsctl.
Utilizzare le istruzioni riportate di seguito per concedere privilegi oinstall all'utente mgmt_agent o oracle-cloud-agent in base al tipo di agente installato.
- Host con agente Oracle Cloud:
usermod -aG oinstall oracle-cloud-agent - Host con agente standalone:
usermod -aG oinstall mgmt_agent
Il gruppo deve disporre dei privilegi di esecuzione e lettura sulla directory di installazione di EBS-APPS.
Esempio di aggiunta dell'autorizzazione di esecuzione del gruppo alla directory:
chmod -R g+x+r /u01/install/APPSDopo aver concesso i privilegi del sistema operativo, seguire le istruzioni riportate di seguito per riavviare l'agente. Utilizzare le istruzioni appropriate per l'agente e il sistema operativo, rispettivamente:
- Arresta l'agente
- Per Oracle Linux 6:
- Agente Oracle Cloud:
sudo /sbin/initctl stop oracle-cloud-agent - Agente standalone:
sudo /sbin/initctl stop mgmt_agent
- Agente Oracle Cloud:
- Per Oracle Linux 7
- Agente Oracle Cloud:
sudo systemctl stop oracle-cloud-agent - Agente standalone:
sudo systemctl stop mgmt_agent
- Agente Oracle Cloud:
- Per Oracle Linux 6:
- Avviare l'agente utilizzando il comando di avvio.
Requisiti per il monitoraggio del database E-Business Suite per il monitoraggio dello stack
Il database Oracle utilizzato per monitorare il database EBS (E-Business Suite) deve essere trovato prima di trovare l'applicazione EBS. Se il database viene individuato per primo, verrà automaticamente associato all'applicazione EBS una volta completata la ricerca automatica dell'applicazione EBS. Se la ricerca automatica dell'applicazione EBS viene eseguita prima che il database venga trovato, l'associazione dovrà essere creata manualmente.
Il monitoraggio di E-Business Suite richiede privilegi specifici per accedere allo schema EBS. L'impostazione varia a seconda del tipo di database (DDB non di tipo container rispetto a DB container e DB collegabile) utilizzato come data store EBS. Monitoraggio dello stack supporta l'uso del proprietario dello schema EBS, in genere APPS, come credenziali del database durante la ricerca automatica di EBS. È preferibile creare un utente di monitoraggio con solo i privilegi necessari per monitorare un'applicazione EBS. È possibile utilizzare lo stesso utente del database per monitorare sia il database Oracle contenente lo schema EBS che l'applicazione EBS. I passi per creare un utente di monitoraggio del database sono disponibili nella Nota MOS: 2857604.1.
Contributi al database
Una volta che l'utente di monitoraggio EBS è già stato creato con i privilegi richiesti, applicare le necessarie autorizzazioni dell'applicazione EBS all'utente di monitoraggio. I privilegi specifici sono definiti nel codice seguente, supponendo che il nome dello schema EBS sia APPS. Se il nome dello schema è diverso nell'impostazione, sostituire APPS con il nome effettivo dello schema nel codice seguente. Sostituire <your_monitoring_user> con l'utente di monitoraggio del database creato utilizzando la Nota MOS: 2857604.1.
GRANT SELECT ON APPS.FND_OAM_CONTEXT_FILES TO <your_monitoring_user>;
GRANT SELECT ON APPS.FND_PRODUCT_GROUPS TO <your_monitoring_user>;
GRANT SELECT ON APPS.FND_CONC_PROG_ONSITE_INFO TO <your_monitoring_user>;
GRANT SELECT ON APPS.FND_CONCURRENT_PROGRAMS_VL TO <your_monitoring_user>;
GRANT EXECUTE ON APPS.FND_OAM_EM TO <your_monitoring_user>;
GRANT SELECT ON APPS.FND_CONCURRENT_REQUESTS TO <your_monitoring_user>;
GRANT SELECT ON APPS.FND_APPLICATION_VL TO <your_monitoring_user>;
GRANT SELECT ON APPS.FND_CONCURRENT_QUEUES TO <your_monitoring_user>;
GRANT SELECT ON APPS.FND_LOOKUPS TO <your_monitoring_user>;
GRANT SELECT ON APPS.FND_CONCURRENT_WORKER_REQUESTS TO <your_monitoring_user>;
GRANT SELECT ON APPS.FND_CONCURRENT_QUEUES_VL TO <your_monitoring_user>;
GRANT SELECT ON APPS.FND_OAM_FNDUSER_VL TO <your_monitoring_user>;
GRANT SELECT ON APPS.FND_FORM_SESSIONS_V TO <your_monitoring_user>;
GRANT SELECT ON APPS.FND_CP_SERVICES TO <your_monitoring_user>;
GRANT SELECT ON APPS.FND_CONCURRENT_PROCESSES TO <your_monitoring_user>;
GRANT SELECT ON APPS.FND_SVC_COMPONENTS TO <your_monitoring_user>;
GRANT SELECT ON APPS.FND_LOG_MESSAGES TO <your_monitoring_user>;
GRANT SELECT ON APPS.FND_CONCURRENT_PROGRAMS TO <your_monitoring_user>;
GRANT SELECT ON APPS.FND_CONFLICTS_DOMAIN TO <your_monitoring_user>;
GRANT SELECT ON APPS.FND_ORACLE_USERID TO <your_monitoring_user>;
GRANT SELECT ON APPS.FND_APP_SERVERS TO <your_monitoring_user>;
GRANT SELECT ON APPS.FND_NODES TO <your_monitoring_user>;
GRANT SELECT ON APPS.ICX_SESSIONS TO <your_monitoring_user>;
GRANT SELECT ON APPS.FND_USER TO <your_monitoring_user>;
GRANT SELECT ON APPS.FND_RESPONSIBILITY TO <your_monitoring_user>;
GRANT EXECUTE ON APPS.FND_PROFILE TO <your_monitoring_user>;
GRANT SELECT ON APPS.WF_DEFERRED TO <your_monitoring_user>;
GRANT SELECT ON APPS.WF_NOTIFICATION_IN TO <your_monitoring_user>;
GRANT SELECT ON APPS.WF_NOTIFICATION_OUT TO <your_monitoring_user>;Queste autorizzazioni possono essere applicate eseguendo ebs_apply_grants.sh (incluso in Script EBS):
- Login all'host del database EBS
- Fonte dell'ambiente EBS
- Esegui script come indicato di seguito.
sh ebs_apply_grants.sh <monitoring user> <SYSTEM_password> <APPS_password>
Ad esempio:
sh ebs_apply_grants.sh MONCS manager appsQuando EBS è in esecuzione su un PDBSe l'istanza EBS è in esecuzione su un pluggable database (PDB), concedere un privilegio aggiuntivo all'utente di monitoraggio EBS:
GRANT INHERIT PRIVILEGES ON USER <monitoring user> TO APPS;Verifica autorizzazioni:Dopo aver applicato i privilegi, eseguire ebs_validate_grants.sql (incluso in Script EBS) come indicato di seguito per verificare che siano in vigore.
- Login all'host del database EBS
- Eseguire il login al database EBS come utente di monitoraggio EBS
- Eseguire lo script di convalida come indicato di seguito.
@ebs_validate_grants.sql
L'output previsto dello script quando sono presenti tutte le concessioni è il seguente:
TABLE_NAME PRIVILE STATUS
------------------------------ ------- -------
FND_OAM_EM EXECUTE GRANTED
FND_PROFILE EXECUTE GRANTED
FND_APPLICATION_VL SELECT GRANTED
FND_APP_SERVERS SELECT GRANTED
FND_CONCURRENT_PROCESSES SELECT GRANTED
FND_CONCURRENT_PROGRAMS SELECT GRANTED
FND_CONCURRENT_PROGRAMS_VL SELECT GRANTED
FND_CONCURRENT_QUEUES SELECT GRANTED
FND_CONCURRENT_QUEUES_VL SELECT GRANTED
FND_CONCURRENT_REQUESTS SELECT GRANTED
FND_CONCURRENT_WORKER_REQUESTS SELECT GRANTED
TABLE_NAME PRIVILE STATUS
------------------------------ ------- -------
FND_CONC_PROG_ONSITE_INFO SELECT GRANTED
FND_CONFLICTS_DOMAIN SELECT GRANTED
FND_CP_SERVICES SELECT GRANTED
FND_FORM_SESSIONS_V SELECT GRANTED
FND_LOG_MESSAGES SELECT GRANTED
FND_LOOKUPS SELECT GRANTED
FND_NODES SELECT GRANTED
FND_OAM_CONTEXT_FILES SELECT GRANTED
FND_OAM_FNDUSER_VL SELECT GRANTED
FND_ORACLE_USERID SELECT GRANTED
FND_PRODUCT_GROUPS SELECT GRANTED
TABLE_NAME PRIVILE STATUS
------------------------------ ------- -------
FND_RESPONSIBILITY SELECT GRANTED
FND_SVC_COMPONENTS SELECT GRANTED
FND_USER SELECT GRANTED
ICX_SESSIONS SELECT GRANTED
WF_DEFERRED SELECT GRANTED
WF_NOTIFICATION_IN SELECT GRANTED
WF_NOTIFICATION_OUT SELECT GRANTED
INHERIT_PRIVILEGES_STATUS
--------------------------
INHERIT PRIVILEGES GRANTEDSe manca uno dei privilegi, l'impatto viene descritto come segue:
| Tabella/vista | Privilegio | Risorse coinvolte | Obbligatorio/Facoltativo | Impatto se mancante |
|---|---|---|---|---|
| FND_OAM_CONTEXT_FILES | SELEZIONA | Ricerca automatica | obbligatorio | La ricerca automatica non verrà eseguita |
| ICX_SESSIONS | SELEZIONA | Istanza EBS | Facoltativo | La ricerca automatica procede, ma la raccolta delle metriche è interessata per le risorse coinvolte. |
| FND_USER | SELEZIONA | |||
| FND_RESPONSIBILITY | SELEZIONA | |||
| FND_PROFILE | EXECUTE | |||
| FND_APPLICATION_VL | SELEZIONA |
Istanza EBS Sistema Forms EBS |
||
| FND_CONCURRENT_REQUESTS | SELEZIONA |
Istanza EBS Elaborazione concorrente EBS Listener agente workflow EBS |
||
| FND_CONCURRENT_PROGRAMS_VL | SELEZIONA | |||
| FND_CONCURRENT_PROGRAMS | SELEZIONA | |||
| FND_CONCURRENT_QUEUES_VL | SELEZIONA |
Elaborazione concorrente EBS Elaborazione concorrente EBS - Specializzata Mailer notifiche workflow EBS |
||
| FND_NODES | SELEZIONA |
Elaborazione concorrente EBS Elaborazione concorrente EBS - Specializzata |
||
| FND_ORACLE_USERID | SELEZIONA | Elaborazione concorrente EBS | ||
| FND_CONFLICTS_DOMAIN | SELEZIONA | |||
| FND_OAM_EM | EXECUTE | |||
| FND_LOOKUPS | SELEZIONA | |||
| FND_OAM_FNDUSER_VL | SELEZIONA | |||
| FND_CONCURRENT_WORKER_REQUESTS | SELEZIONA |
Elaborazione concorrente EBS Mailer notifiche workflow EBS |
||
| FND_FORM_SESSIONS_V | SELEZIONA | Sistema Forms EBS | ||
| WF_DEFERRED | SELEZIONA | Mailer notifiche workflow EBS | ||
| WF_NOTIFICATION_IN | SELEZIONA | |||
| WF_NOTIFICATION_OUT | SELEZIONA |
Input ricerca automatica E-Business
| Campo di input | descrizione; |
|---|---|
| Nome risorsa | Nome dell'istanza di E-Business Suite. |
| Versione | Versione di E-Business Suite (12.1 o 12.2). Se è selezionata la versione 12.2, vengono visualizzate le aree E-Business Suite WebLogic Server e WebLogic Credenziali server di amministrazione. |
| Database E-Business Suite | . |
|
Host sul quale è installato il database esterno |
|
Porta utilizzata dal database per le connessioni al database. |
|
Nome del server del database utilizzato per le connessioni al database. |
|
Protocollo utilizzato per Oracle Database. Selezionare il protocollo TCP o TCPS. |
|
Selezionare il segreto che contiene la password utente del database dall'elenco a discesa. Questo campo viene visualizzato solo se TCPS è selezionato nel campo Protocollo. La configurazione corretta per TCPS è disponibile nella seguente documentazione. Vedere Prerequisito di Oracle Database abilitato per TCPS. |
| Credenziali database |
. |
|
Utente database che dispone dei privilegi necessari per le viste di base (ad esempio, APPS).
|
|
Password utente database. |
|
Ruolo dell'utente del database (NORMAL o SYSDBA) |
| Server WebLogic E-Business Suite (E-Business Suite 12.2) | . |
|
Nome dell'host in cui WebLogic Administration Server è installato. |
|
Porta utilizzata per il server di amministrazione WebLogic (console). |
|
Protocollo RMI (Remote Method Invocation): t3 o t3s. Se si seleziona t3s, i campi TrustStore Percorso e TrustStore Tipo vengono visualizzati in WebLogic Utente per il monitoraggio. |
| WebLogic Credenziali server di amministrazione (E-Business Suite 12.2) | . |
|
WebLogic Utente del server di amministrazione.
|
|
WebLogic Password utente del server di amministrazione. |
|
Percorso del file TrustStore utilizzato per memorizzare le chiavi pubbliche dei server sicuri. |
|
Tipo di TrustStore utilizzato per la gestione dei certificati CA quando si stabilisce una connessione SSL. Se il tipo TrustStore non viene specificato, viene utilizzato il tipo TrustStore predefinito, JKS. |
| Management Agent | Management Agent che effettua il monitoraggio dell'host sul quale è installato E-Business Suite. |
| Scopri in | |
| Monitoraggio dello stack e Log Analytics (consigliato) | I risultati della ricerca automatica verranno inviati a Monitoraggio dello stack e Log Analytics. |
| Solo Monitoraggio dello stack | I risultati della ricerca automatica verranno inviati solo a Monitoraggio dello stack. |
| Solo Log Analytics | I risultati della ricerca automatica verranno inviati solo a Log Analytics. |
| Licenza | |
| Enterprise Edition | Alla risorsa verrà assegnata una licenza Enterprise Edition. |
| Standard Edition | Alla risorsa verrà assegnata una licenza Standard Edition. |
| Tag (in Mostra opzioni avanzate) |
Le tag in formato libero e definite possono essere applicate alle risorse di monitoraggio dello stack durante la ricerca automatica. Per utilizzare le tag definite, creare prima gli spazi di nomi delle tag, fare riferimento a . Per informazioni dettagliate sulla creazione e la gestione degli spazi di nomi tag per le tag definite, vedere Concetti di spazi di nomi tag e tag. Quando si trova una risorsa, qualsiasi tag assegnata verrà applicata a tutte le risorse trovate. Per ulteriori informazioni sui prerequisiti delle tag e sulla propagazione delle tag, vedere Gestione delle tag. |
|
Spazio di nomi tag |
Selezionare "Nessuno" per aggiungere una tag in formato libero. Selezionare uno spazio di nomi per aggiungere una tag definita nello spazio di nomi. Se si dispone delle autorizzazioni per creare una risorsa, si dispone anche delle autorizzazioni per applicare tag in formato libero a tale risorsa. Per applicare una tag definita, è necessario disporre delle autorizzazioni per utilizzare lo spazio di nomi tag. Per ulteriori informazioni sull'applicazione di tag, vedere Tag delle risorse. Se non si è certi di applicare le tag, saltare questa opzione (è possibile applicare le tag in un secondo momento) o chiedere all'amministratore. |
|
Chiave tag |
Specificare il nome utilizzato per fare riferimento alla tag. |
|
Valore tag |
Specificare il valore della tag. Per ulteriori dettagli su Chiave tag e Valore tag, vedere Panoramica dell'applicazione di tag. |
PeopleSoft
Quando si trova l'applicazione PSFT, alcune delle risorse secondarie sono obbligatorie per la riuscita del job di ricerca automatica e altre sono facoltative.
Risorse obbligatorie: risorse sempre incluse nella ricerca automatica e che non possono essere deselezionate dall'utente.
- Dominio Application Server
- PIA
Risorse facoltative:
- Process Scheduler
- Monitor processi
- Motore di ricerca
Durante la ricerca automatica, se una qualsiasi delle risorse non riesce, lo stato del job di ricerca automatica verrà contrassegnato come Operazione parzialmente riuscita, mentre se tutte le risorse obbligatorie non riescono, lo stato del job di ricerca automatica verrà contrassegnato come Non riuscita. Se le risorse facoltative non sono incluse nella ricerca automatica, possono essere trovate in un secondo momento tramite l'operazione di aggiornamento dalla home page delle risorse PSFT.
Le opzioni di monitoraggio per la ricerca automatica flessibile PSFT sono disponibili come segue:

Ogni famiglia di risorse può includere una o più risorse, ad esempio il dominio Application Server, il dominio Process Scheduler e l'architettura Internet (PIA) PeopleSoft con il dominio o i domini Weblogic di base che possono estendersi su più server.
Le risorse PeopleSoft composte non possono essere associate direttamente a un host. Tuttavia, le risorse figlio PeopleSoft possono essere associate come indicato di seguito.
- Host del dominio utili di Application Server
- Host del dominio utili Process Scheduler
- Host PIA utilizzi
- Host Process Monitor utili
Durante la ricerca automatica PeopleSoft le risorse verranno convalidate in ogni famiglia con un set di credenziali comuni per tale famiglia. Ciò significa che tutti i domini di Application Server verranno convalidati utilizzando un unico set di credenziali, tutti i domini di Process Scheduler verranno convalidati utilizzando un unico set di credenziali e così via. Le risorse convalidate correttamente verranno trovate e le risorse che non hanno superato la convalida verranno ignorate.
Le risorse ignorate sono disponibili nel report Job con la riga Impossibile trovare le seguenti risorse: dopo aver corretto il problema, l'utente può eseguire il job REFRESH per trovare tali risorse.
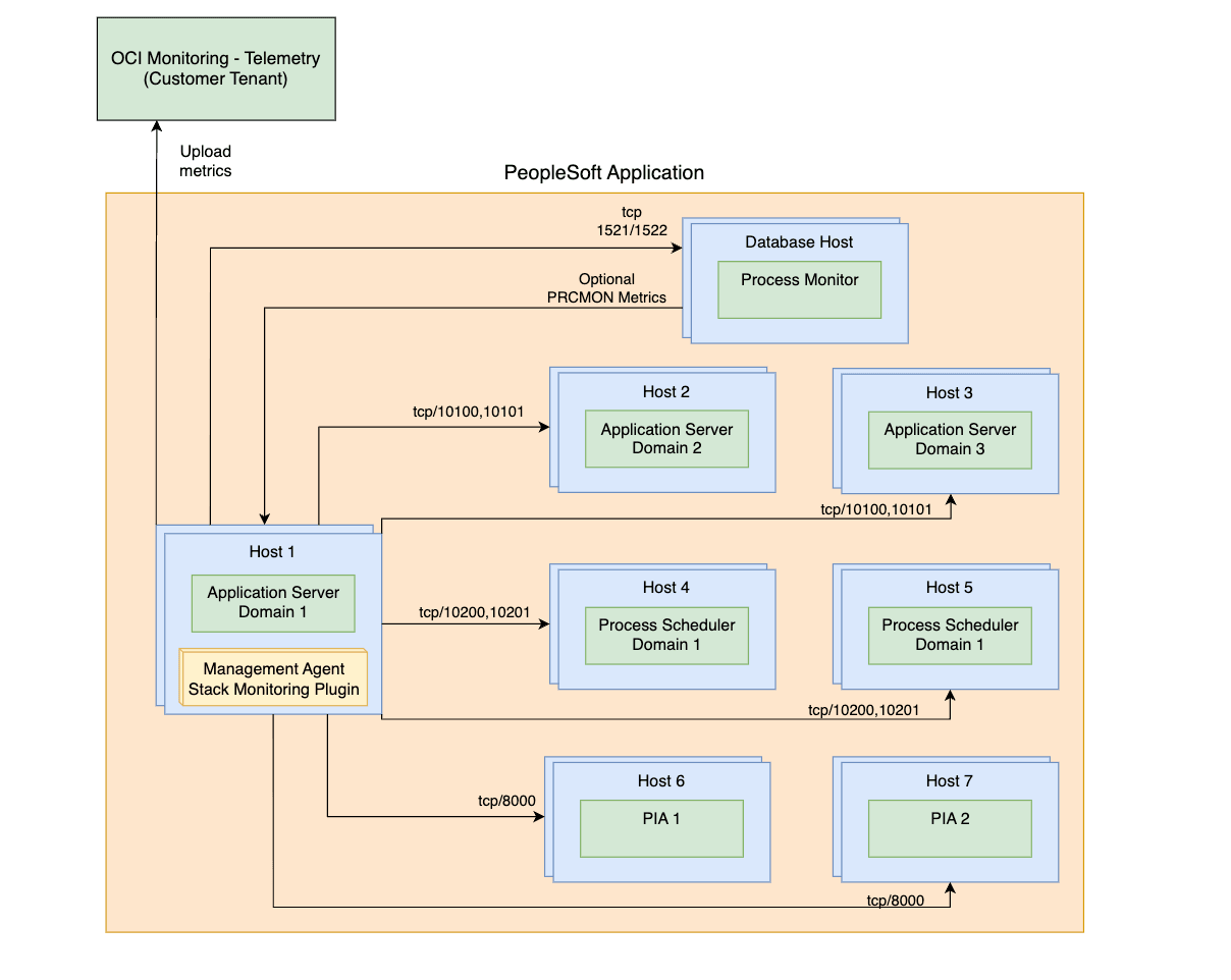
Una distribuzione PeopleSoft alla fine di una ricerca automatica riuscita viene rappresentata nel monitoraggio dello stack, come illustrato nel diagramma riportato di seguito.

Nei diagrammi riportati di seguito viene descritto l'accesso alla porta necessario dall'host dell'agente di monitoraggio agli host e ai servizi che fanno parte della distribuzione PeopleSoft. I diagrammi indicano due scenari:
- Il Management Agent si trova su uno degli host PeopleSoft stessi:

- Management Agent si trova su un host remoto:

Per trovare qualsiasi tipo di risorsa, oltre a soddisfare i prerequisiti, è necessario un Management Agent attivo per la ricerca automatica. Per informazioni sull'installazione on-premise e su Distribuisci Management Agent sulle istanze di computazione per la distribuzione delle istanze OCI, vedere Install Management Agent.
- Trova database PeopleSoft
- Privilegi di concessione DB per il monitoraggio PeopleSoft
- Abilita PeopleSoft Performance Monitor per PIA (Pure Internet Architecture)
- Prerequisiti per i domini Application Server e Process Scheduler
- Identifica domini da trovare
- Aggiunta manuale dei domini
- Abilita ricerca automatica motore di ricerca in PeopleSoft
- Abilita ricerca automatica Process Monitor per PeopleSoft
Trova database PeopleSoft
Prima di trovare l'applicazione PeopleSoft, è necessario trovare l'Oracle Database contenente lo schema PeopleSoft (PSFT). Se il database viene individuato per primo, verrà associato automaticamente all'applicazione PeopleSoft una volta completata la ricerca automatica delle risorse PeopleSoft
Se la ricerca automatica dell'applicazione PeopleSoft viene eseguita prima che il database sia stato trovato, l'associazione dovrà essere creata manualmente. Per ulteriori informazioni, vedere Topologia applicazione.
Per scoprire Oracle Database, consulta Oracle Database.
Privilegi di concessione DB per il monitoraggio PeopleSoft
Il monitoraggio di PeopleSoft (PSFT) richiede privilegi specifici per accedere allo schema di database PSFT. L'impostazione varia a seconda del tipo di database (Non-Container DB rispetto a Container DB e Pluggable DB) utilizzato come data store PSFT. Monitoraggio dello stack supporta l'uso del proprietario dello schema PSFT, in genere SYSADM, come credenziali del database durante la ricerca di PSFT. È preferibile creare un utente di monitoraggio con solo i privilegi necessari per monitorare un'applicazione PSFT. È possibile utilizzare lo stesso utente del database per monitorare sia il database Oracle contenente lo schema PeopleSoft che l'applicazione PeopleSoft. I passi per creare un utente di monitoraggio del database sono disponibili nella Nota MOS: 2857604.1.
Per verificare che l'utente di monitoraggio disponga dei privilegi necessari e applicare i privilegi mancanti:
- Assicurarsi che l'utente di monitoraggio non sia scaduto:
- Controllare lo stato dell'utente di monitoraggio eseguendo quanto riportato di seguito.
select username, account_status from dba_users where username='<your_monitoring_user>' - Se l'utente di monitoraggio mostra ESPIRATO, reimpostare la password.
- Controllare lo stato dell'utente di monitoraggio eseguendo quanto riportato di seguito.
- Eseguire i seguenti PeopleSoft script.
Per comprendere i privilegi specifici da applicare o per applicare manualmente i privilegi, vedere l'elenco dei comandi riportati di seguito da eseguire.
Privilegi del database
Il codice di esempio riportato di seguito utilizza:
- SYSADM come nome dello schema. Se il nome dello schema è diverso nell'impostazione, sostituire SYSADM con esso di conseguenza nel codice seguente.
-
<your_monitoring_user>come riferimento all'utente di monitoraggio del database.<your_monitoring_user>è in genere DBSNMP o MONUSER.
-
PeopleSoft Concessioni applicazioni
GRANT SELECT ON SYSADM.PSSTATUS TO <your_monitoring_user>; GRANT SELECT ON SYSADM.PSRELEASE TO <your_monitoring_user>; GRANT SELECT ON SYSADM.PSPMAGENT TO <your_monitoring_user>; -
PeopleSoft Sinonimi applicazione
CREATE OR REPLACE SYNONYM <your_monitoring_user>.PSSTATUS FOR SYSADM.PSSTATUS; CREATE OR REPLACE SYNONYM <your_monitoring_user>.PSRELEASE FOR SYSADM.PSRELEASE; CREATE OR REPLACE SYNONYM <your_monitoring_user>.PSPMAGENT FOR SYSADM.PSPMAGENT; -
Concessioni motore di ricerca
Nota
Il motore di ricerca supporta sia Elasticsearch che OpenSearch.GRANT SELECT ON SYSADM.PS_PTSF_SRCH_ENGN TO <your_monitoring_user>; -
Sinonimi motore di ricerca
Nota
Il motore di ricerca supporta sia Elasticsearch che OpenSearch.CREATE OR REPLACE SYNONYM <your_monitoring_user>.PS_PTSF_SRCH_ENGN FOR SYSADM.PS_PTSF_SRCH_ENGN -
Monitor processi - Concessioni
GRANT SELECT ON SYSADM.PSPRCSRQST TO <your_monitoring_user>; GRANT SELECT ON SYSADM.PSXLATITEM TO <your_monitoring_user>; -
Sinonimi monitoraggio processi
CREATE OR REPLACE SYNONYM <your_monitoring_user>.PSPRCSRQST FOR SYSADM.PSPRCSRQST; CREATE OR REPLACE SYNONYM <your_monitoring_user>.PSXLATITEM FOR SYSADM.PSXLATITEM;
Abilita PeopleSoft Performance Monitor per PIA (Pure Internet Architecture)
L'abilitazione dell'agente PPM (Abilita agente PPM =1) è facoltativa ed è obbligatoria solo per la ricerca automatica e l'aggiornamento PSFT. Tuttavia, per il monitoraggio regolare e la raccolta delle metriche, l'agente PPM non è necessario.
Se l'utente sceglie di NON abilitare l'agente PPM per qualsiasi motivo, seguire una delle alternative elencate di seguito
1. Abilitare l'agente PPM fino al termine della ricerca automatica o dell'aggiornamento, quindi disabilitarlo e riavviare i domini.
2. INSERT/DELETE manualmente tutte le informazioni sul dominio PSFT. Ciò eliminerà la necessità di abilitare "Abilita agente PPM".
Per aggiungere i domini, passare all'aggiunta manuale dei domini e rimuovere i domini non più validi, attenersi alla procedura descritta in Identifica domini da trovare.
- Passare a PeopleTools, andare a Profilo Web, fare clic su Configurazione profilo Web e cercare il profilo in uso, ad esempio PROD.
- Se non è già selezionata, selezionare la casella di controllo Abilita agente PPM.
- Riavviare tutti i domini PIA.
Tutti i prerequisiti riportati di seguito devono essere eseguiti per ogni dominio Application Server e Process Scheduler.
La ricerca automatica PeopleSoft presuppone che l'amministrazione remota UserId/pwd per l'accesso JMX sia la stessa per tutti i domini Application Server e anche per tutti i domini Process Scheduler.
Prerequisiti per i domini Application Server e Process Scheduler
Abilitare l'agente Performance Monitor PeopleSoft
- Utilizzando l'interfaccia della riga di comando
PSADMIN, selezionare Application Server (opzione 1) o Process Scheduler (opzione 2) > Amministra un dominio (opzione 1) > seleziona dominio > Modifica menu file di configurazione/log (opzione 6) > Modifica file di configurazione del dominio (opzione 1) , i file di configurazione del dominio verranno aperti in modalità di modifica -
Nella sezione PSTOOLS, selezionare il valore per Agente EnablePPM. Per Abilita agenti PPM, impostare il valore su 1 e salvare il file.
Abilita agenti JMX
Questo prerequisito consente a Monitoraggio dello stack di raccogliere i dati di disponibilità e prestazioni per un'applicazione PeopleSoft.
-
Utilizzando l'interfaccia della riga di comando
PSADMIN, selezionare Application Server (opzione 1) o Process Scheduler (opzione 2) > Amministra un dominio (opzione 1) > seleziona dominio > Modifica menu file di configurazione/log (opzione 6) > Modifica file di configurazione del dominio (opzione 1) , i file di configurazione del dominio verranno aperti in modalità di modifica -
Individuare la sezione impostazioni per PSTOOLS e impostare i valori riportati di seguito.
-
Assicurarsi che la porta di amministrazione remota che si desidera utilizzare non sia utilizzata da altri processi nell'host.
UserID-
UserIddeve essere in formato testo. -
È necessario utilizzare lo stesso
UserIde la stessa password per tutti i domini di Application Server e i domini di Process Scheduler.
-
- Per cifrare la password, utilizzare la utility PSCipher.
- Riavviare i domini Application Server e Process Scheduler dopo aver configurato la modifica della proprietà Collator prestazioni riportata di seguito.
-
-
-
Per PSFT versione 8.59 e versioni precedenti è necessario impostare solo la porta di amministrazione remota. Il valore della porta RMI verrà impostato automaticamente in base al valore della porta di amministrazione remota incrementato di
1. Ad esempio, se la porta di amministrazione remota è10100, per il server RMI di PHC verrà utilizzata la porta10101. Quando si pianifica l'uso della porta, è necessario tenerne conto. Poiché 10101 viene selezionato automaticamente nell'esempio precedente, se la porta non è libera, PSFT sceglie automaticamente qualsiasi altra porta libera casuale. Assicurarsi di esaminare il file di configurazione del dominio dopo che la configurazione è stata salvata correttamente e utilizzare queste porte per connettersi durante la ricerca automatica.Ad esempio:
Enable Remote Administration=1 Remote Administration Port=10100 Remote Administration UserId=<the userid you have defined in step 2b> Remote Administration Password={V2.1}<encrypted password> -
Per PSFT versione 8.60 in poi, la porta RMI è controllata da un parametro aggiuntivo nel file di configurazione. Assicurarsi che il valore sia impostato in modo esplicito. Riavviare i domini Application Server e Process Scheduler dopo aver configurato la proprietà Performance Collator.
Ad esempio:
Enable Remote Administration=1 Remote Administration Port=10100 Remote Administration RMI Server Port=10101 Remote Administration UserId=<the userid you have defined in step 2b> Remote Administration Password={V2.1}<encrypted password>
Nota
Accertarsi che l'impostazione salvata sopra riportata venga visualizzata correttamente nel file di configurazione dopo il salvataggio delle modifiche. -
Abilita proprietà garante prestazioni
È possibile controllare il valore corrente di Perf Collator nei file dei modelli di dominio psprcsrv.ubx (Process scheduler) e psappsrv.ubx (Application Server) in $PS_CFG_HOME
Se l'opzione Collettore prestazioni è abilitata, la voce verrà visualizzata come riportato di seguito.
{PPM} Do you want Performance Collators configured (PSPPMSRV) (y/n)? [y]:Se l'opzione Collator prestazioni è disabilitata, la voce verrà visualizzata come riportato di seguito.
{PPM} Do you want Performance Collators configured (PSPPMSRV) (y/n)? [n]:Se l'agente di raccolta prestazioni è già abilitato e le modifiche sono state implementate nei valori dell'agente EnablePPM o JMX: riavviare tutti i domini.
Se l'elemento di raccolta prestazioni non è già abilitato, procedere come segue:
- Utilizzando l'interfaccia della riga di comando
PSADMIN, selezionare Application Server (opzione 1) o Process Scheduler (opzione 2) > Amministra un dominio (opzione 1) > seleziona dominio > Configura questo dominio (opzione 4) - Immettere
yper la domanda:Do you want to continue (y/n). Questa opzione chiuderà il dominio -
Valore di controllo della proprietà Perf Collator.
- Se il valore impostato su
Yesè già abilitato, non è richiesta alcuna azione. Quindi selezionare Carica configurazione come mostrato (opzione 14 per Application Server o opzione 7 per Process Scheduler) -
Se il valore è impostato su
No, immettere10per Application Server o Opzione 3 per Process Scheduler per attivare o disattivare il valore suYes -
Dopo aver confermato l'impostazione di Perf Collator su
Yes, selezionare Carica configurazione come mostrato (Opzione 14 per Application Scheduler o Opzione 7 per Process Scheduler) -
Infine, selezionare Boot questo dominio Opzione 1 per avviare il dominio
Identifica domini da trovare
Monitoraggio dello stack utilizza le informazioni memorizzate all'interno di Oracle Database per identificare i domini da trovare o aggiornare. Per convalidare l'elenco dei domini correnti, eseguire la query seguente.
SELECT * FROM PSPMAGENT;Tutti i domini restituiti dalla query che non esistono più devono essere rimossi prima di individuare/aggiornare l'applicazione PeopleSoft.
Per aggiungere un dominio non elencato, vedere Aggiunta manuale di domini.
Per rimuovere i domini non più validi, eseguire la seguente istruzione SQL come SYSADM o utente equivalente. Ripetere i passi finché non vengono rimossi tutti i domini obsoleti.
- Eseguire il backup della tabella PSPMAGENT prima di apportare modifiche. Assicurarsi di sostituire <DATE> con l'indicatore orario corrente.
create table PSPMAGENT_BKP_<DATE> as select * from PSPMAGENT; - Verificare che la tabella di backup creata abbia lo stesso contenuto della tabella padre.
select * from PSPMAGENT MINUS select * from PSPMAGENT_BKP_<DATE>;
Se il conteggio delle righe da PSPMAGENT corrisponde a PSPMAGENT_BKP_<DATE>, procedere con la rimozione dei domini non più validi.
delete from PSPMAGENT WHERE PM_AGENTID='&enter_agent_id_of_stale_domain';
Commit;Aggiunta manuale dei domini
Infine, verificare se tutti i domini validi sono visibili dalla tabella PSPMAGENT. Se per qualsiasi motivo non vengono visualizzati domini validi, seguire le istruzioni riportate di seguito.
L'host agente deve essere in grado di raggiungere gli altri host utilizzando il nome host memorizzato nella tabella PSPMAGENT (in genere il nome host breve). Questo può essere ottenuto correggendo le impostazioni DNS o aggiungendo una voce per ogni host nel file /etc/hosts
Si consiglia di eseguire un backup della tabella PSPMAGENT prima di procedere. Vengono forniti i passi per creare il backup.
Creare un backup:
-
Prima di apportare modifiche, l'amministratore di sistema o un utente equivalente eseguono un backup della tabella. Assicurarsi di sostituire
<DATE>con l'indicatore orario corrente:create table PSPMAGENT_BKP_<DATE> as select * from PSPMAGENT; -
Verificare che la tabella di backup creata abbia lo stesso contenuto della tabella padre. Il conteggio delle righe da
PSPMAGENTdeve corrispondere al conteggio delle righe daPSPMAGENT_BKP_<DATE>:select * from PSPMAGENT MINUS select * from PSPMAGENT_BKP_<DATE>;
Aggiungi un dominio Process Scheduler
INSERT INTO PSPMAGENT values
('&AGENT_ID','&PM_JMX_RMI_PORT','PSMONITORSRV','&DOMAIN_NAME','04','&DOMAIN_DIR','Y','&HOST_PORT:','1','1','N');Ad esempio:
SQL> INSERT INTO PSPMAGENT values
('&AGENT_ID','&PM_JMX_RMI_PORT','PSMONITORSRV','&DOMAIN_NAME','04','&DOMAIN_DIR','Y','&HOST_PORT:','1','1','N'); 2
Enter value for unique_agent_id: 1000
Enter value for pm_jmx_rmi_port: 10500
Enter value for domain_name: PRCSDOM02
Enter value for domain_dir: /u01/app/oracle/product/psfthcm-midtierlinux-2/ps_cfg_home/appserv/prcs/PRCSDOM02
Enter value for host_name: psfthcm-midtierlinux-2
old 2: ('&unique_agent_id','&PM_JMX_RMI_PORT','PSMONITORSRV','&DOMAIN_NAME','04','&domain_dir','Y','&host_name:','1','1','N')
new 2: ('1000','10500','PSMONITORSRV','PRCSDOM02','04','/u01/app/oracle/product/psfthcm-midtierlinux-2/ps_cfg_home/appserv/prcs/PRCSDOM02','Y','psfthcm-midtierlinux-2:','1','1','N')
1 row created.Aggiungere un dominio di Application Server
INSERT INTO PSPMAGENT values
('&unique_agent_id','&JMX_RMI_PORT','PSMONITORSRV','&DOMAIN_NAME','01','&DOMAIN_DIR','Y','&host_name:&jolt_port','1','1','N');Ad esempio:
SQL> INSERT INTO PSPMAGENT values
('&unique_agent_id','&JMX_RMI_PORT','PSMONITORSRV','&DOMAIN_NAME','01','&DOMAIN_DIR','Y','&host_name:&jolt_port','1','1','N'); 2
Enter value for unique_agent_id: 1003
Enter value for jmx_rmi_port: 10500
Enter value for domain_name: APPDOM4
Enter value for domain_dir: /u01/app/oracle/product/psfthcm-midtierlinux-3/ps_cfg_home/appserv/APPDOM04
Enter value for host_name: psfthcm-midtierlinux-3
Enter value for jolt_port: 9033
old 2: ('&unique_agent_id','&JMX_RMI_PORT','PSMONITORSRV','&DOMAIN_NAME','01','&DOMAIN_DIR','Y','&host_name:&jolt_port','1','1','N')
new 2: ('1003','10500','PSMONITORSRV','APPDOM4','01','/u01/app/oracle/product/psfthcm-midtierlinux-3/ps_cfg_home/appserv/APPDOM04','Y','psfthcm-midtierlinux-3:9033','1','1','N')Aggiungi un server PIA
INSERT INTO PSPMAGENT values
('&unique_agent_id','-1','WEBRESOURCE','&DOMAIN_NAME','02','&DOMAIN_DIR','Y','&host_name:&http_port:&https_port','1','1','N');Ad esempio:
INSERT INTO PSPMAGENT values
('&unique_agent_id','-1','WEBRESOURCE','&DOMAIN_NAME','02','&DOMAIN_DIR','Y','&host_name:&http_port:&https_port','1','1','N');
Enter value for unique_agent_id: 19
Enter value for domain_name: peoplesoft03
Enter value for domain_dir: /u01/app/oracle/product/psfthcm-midtierlinux-3/ps_cfg_home/webserv/WEBSERVER/peoplesoft03
Enter value for host_name: psfthcm-midtierlinux-3
Enter value for http_port: 9000
Enter value for https_port: 9001
old 2: ('&unique_agent_id','-1','WEBRESOURCE','&DOMAIN_NAME','02','&DOMAIN_DIR','Y','&host_name:&http_port:&https_port','1','1','N')
new 2: ('19','-1','WEBRESOURCE','peoplesoft03','02','/u01/app/oracle/product/psfthcm-midtierlinux-3/ps_cfg_home/webserv/WEBSERVER/peoplesoft03','Y','psfthcm-midtierlinux-3:9000:9001','1','1','N')
1 row created.Abilita ricerca automatica motore di ricerca in PeopleSoft
La ricerca automatica del motore di ricerca è facoltativa e supporta sia Elasticsearch che OpenSearch. Se il motore di ricerca è già integrato, è possibile includerlo nella ricerca automatica iniziale. Per integrare il motore di ricerca in futuro, utilizzare il comando refresh dell'interfaccia CLI PeopleSoft e aggiungere le autorizzazioni DB del motore di ricerca all'utente di monitoraggio. Per ulteriori informazioni sui privilegi, vedere DB Grant Privileges for PeopleSoft Monitoring. Per ulteriori informazioni sui comandi di aggiornamento dell'interfaccia CLI, vedere PeopleSoft Refresh.
Indipendentemente dalla posizione dell'agente (locale/remoto), è necessario creare un truststore utilizzando la versione Java utilizzata dall'agente. La versione/percorso Java dell'agente è disponibile in agent_inst/config/emd.properties.
Ad esempio:
grep JAVA_HOME emd.properties
JAVA_HOME=/var/lib/oracle-cloud-agent/plugins/oci-managementagent/polaris/jdk1.8.0_371-b11Questi prerequisiti consentono l'integrazione del motore di ricerca in PeopleSoft:
- Monitoraggio dello stack supporta solo il monitoraggio del motore di ricerca configurato con SSL. L'endpoint deve essere HTTPS. Per ulteriori informazioni sull'impostazione, vedere Configurazione di SSL per Elasticsearch o Configurazione di SSL per OpenSearch, rispettivamente.
-
Prima di individuare Search Engine, creare un truststore JKS, poiché JKS è l'unico tipo di truststore supportato, nell'host dell'agente di monitoraggio per memorizzare il certificato da Search Engine. La posizione e la password di questo truststore sono parametri obbligatori nell'interfaccia utente di ricerca automatica o nel file JSON di ricerca automatica durante l'esecuzione della ricerca automatica tramite CLI, mentre la posizione del truststore deve essere accessibile nell'host agente.
Ad esempio:
keytool -keystore truststore.jks -alias <ALIAS> -import -file <SEARCH ENGINE CERTIFICATE>
Abilita ricerca automatica Process Monitor per PeopleSoft
- Process Monitor viene rilevato insieme a PeopleSoft ed è abilitato per impostazione predefinita durante la ricerca automatica di un'applicazione PeopleSoft. Se si seleziona No nella sezione Trova monitoraggio processo, Process Monitor non verrà incluso nella ricerca automatica PeopleSoft.
- La ricerca automatica di Process Monitor è facoltativa. Se Process Monitor è già abilitato, è possibile includerlo nella ricerca automatica iniziale. Per integrare Process Monitor in futuro, utilizzare il comando
refreshdell'interfaccia CLI PeopleSoft e aggiungere le autorizzazioni del database Process Monitor all'utente di monitoraggio. Per ulteriori informazioni sui privilegi, vedere DB Grant Privileges for PeopleSoft Monitoring. Per ulteriori informazioni sui comandi di aggiornamento dell'interfaccia CLI, vedere PeopleSoft Refresh. -
Nessuna proprietà richiesta per la ricerca automatica di Process Monitor
-
Interfaccia utente
- La ricerca automatica di Process Monitor è inclusa per impostazione predefinita. Per eseguire l'opt-out, selezionare No in Scopri Process Monitor nel pannello Ricerca automatica delle risorse.
PeopleSoft Input di ricerca automatica
| Campo di input | descrizione; |
|---|---|
| Nome risorsa | Nome dell'applicazione PeopleSoft |
| Management Agent | Management Agent che monitorerà l'applicazione PeopleSoft |
| Monitor processi | |
|
Yes / No |
| Database PeopleSoft | . |
|
Host (FQDN) su cui è installato il database |
|
Porta utilizzata dal database per le connessioni al database |
|
Nome del servizio del database utilizzato per le connessioni al database |
|
Protocollo utilizzato per Oracle Database. Selezionare il protocollo TCP o TCPS. |
|
Selezionare il segreto che contiene la password utente del database dall'elenco a discesa. Questo campo viene visualizzato solo se TCPS è selezionato nel campo Protocollo. |
| Credenziali database | . |
|
Utente database che dispone dei privilegi necessari per le viste PeopleSoft di base (ad esempio SYSADM, EMDBO) |
|
Password utente database |
|
Ruolo dell'utente del database (NORMAL o SYSDBA) |
| Credenziali dominio Application Server | . |
|
Amministrazione remota userID |
|
Password di amministrazione remota ( non cifrata) |
| Credenziali dominio Process Scheduler | . |
|
Amministrazione remota userID |
|
Password di amministrazione remota ( non cifrata) |
| Credenziali PIA/WebLogic | . |
|
PIA/nome utente dell'utente di monitoraggio WebLogic. Ad esempio, il nome utente utilizzato per eseguire il login alla console WebLogic. |
|
PIA/Password dell'utente di monitoraggio WebLogic" |
| PeopleSoft Motore di ricerca | . |
|
Utente per accedere all'endpoint del motore di ricerca |
|
Password endpoint motore di ricerca |
|
Posizione del truststore contenente il certificato |
|
Truststore contenente la password del certificato |
| Scopri in | |
| Monitoraggio dello stack e Log Analytics (consigliato) | I risultati della ricerca automatica verranno inviati a Monitoraggio dello stack e Log Analytics. |
| Solo Monitoraggio dello stack | I risultati della ricerca automatica verranno inviati solo a Monitoraggio dello stack. |
| Solo Log Analytics | I risultati della ricerca automatica verranno inviati solo a Log Analytics. |
| Licenza | |
| Enterprise Edition | Alla risorsa verrà assegnata una licenza Enterprise Edition. |
| Standard Edition | Alla risorsa verrà assegnata una licenza Standard Edition. |
| Tag (in Mostra opzioni avanzate) |
Le tag in formato libero e definite possono essere applicate alle risorse di monitoraggio dello stack durante la ricerca automatica. Per utilizzare le tag definite, creare prima gli spazi di nomi delle tag, fare riferimento a . Per informazioni dettagliate sulla creazione e la gestione degli spazi di nomi tag per le tag definite, vedere Concetti di spazi di nomi tag e tag. Quando si trova una risorsa, qualsiasi tag assegnata verrà applicata a tutte le risorse trovate. Per ulteriori informazioni sui prerequisiti delle tag e sulla propagazione delle tag, vedere Gestione delle tag. |
|
Spazio di nomi tag |
Selezionare "Nessuno" per aggiungere una tag in formato libero. Selezionare uno spazio di nomi per aggiungere una tag definita nello spazio di nomi. Se si dispone delle autorizzazioni per creare una risorsa, si dispone anche delle autorizzazioni per applicare tag in formato libero a tale risorsa. Per applicare una tag definita, è necessario disporre delle autorizzazioni per utilizzare lo spazio di nomi tag. Per ulteriori informazioni sull'applicazione di tag, vedere Tag delle risorse. Se non si è certi di applicare le tag, saltare questa opzione (è possibile applicare le tag in un secondo momento) o chiedere all'amministratore. |
|
Chiave tag |
Specificare il nome utilizzato per fare riferimento alla tag. |
|
Valore tag |
Specificare il valore della tag. Per ulteriori dettagli su Chiave tag e Valore tag, vedere Panoramica dell'applicazione di tag. |
Apache Tomcat
Prerequisiti
Per trovare qualsiasi tipo di risorsa, oltre a soddisfare i prerequisiti, è necessario un Management Agent attivo per la ricerca automatica. Per informazioni sull'installazione on-premise e su Distribuisci Management Agent sulle istanze di computazione per la distribuzione delle istanze OCI, vedere Install Management Agent.
- Abilita il monitoraggio JMX. Vedere Abilitazione di JMX Remote.
Nota
Il monitoraggio Tomcat non supporta SSL. SSL verrà disabilitato per impostazione predefinita quando si segue la documentazione di Tomcat.
Input di ricerca automatica Apache Tomcat
| Campo di input | descrizione; |
|---|---|
| Nome risorsa | Nome della risorsa Apache Tomcat. |
| Host server | Host su cui è installato Apache Tomcat. |
| Porta JMX | La porta utilizzata per il monitoraggio JMX. |
| Management Agent | Management Agent che effettua il monitoraggio dell'host sul quale è installato Apache Tomcat. |
| autorizzazione | Modalità di autorizzazione per il monitoraggio JMX (abilitato o disabilitato). Se è selezionata l'opzione Abilitato, sono obbligatori Nome utente e Password. |
| Nome utente | Nome utente di monitoraggio JMX. |
| Password | Password di monitoraggio JMX. |
| Scopri in | |
| Monitoraggio dello stack e Log Analytics (consigliato) | I risultati della ricerca automatica verranno inviati a Monitoraggio dello stack e Log Analytics. |
| Solo Monitoraggio dello stack | I risultati della ricerca automatica verranno inviati solo a Monitoraggio dello stack. |
| Solo Log Analytics | I risultati della ricerca automatica verranno inviati solo a Log Analytics. |
| Licenza | |
| Enterprise Edition | Alla risorsa verrà assegnata una licenza Enterprise Edition. |
| Standard Edition | Alla risorsa verrà assegnata una licenza Standard Edition. |
| Tag (in Mostra opzioni avanzate) |
Le tag in formato libero e definite possono essere applicate alle risorse di monitoraggio dello stack durante la ricerca automatica. Per utilizzare le tag definite, creare prima gli spazi di nomi delle tag, fare riferimento a . Per informazioni dettagliate sulla creazione e la gestione degli spazi di nomi tag per le tag definite, vedere Concetti di spazi di nomi tag e tag. Quando si trova una risorsa, qualsiasi tag assegnata verrà applicata a tutte le risorse trovate. Per ulteriori informazioni sui prerequisiti delle tag e sulla propagazione delle tag, vedere Gestione delle tag. |
|
Spazio di nomi tag |
Selezionare "Nessuno" per aggiungere una tag in formato libero. Selezionare uno spazio di nomi per aggiungere una tag definita nello spazio di nomi. Se si dispone delle autorizzazioni per creare una risorsa, si dispone anche delle autorizzazioni per applicare tag in formato libero a tale risorsa. Per applicare una tag definita, è necessario disporre delle autorizzazioni per utilizzare lo spazio di nomi tag. Per ulteriori informazioni sull'applicazione di tag, vedere Tag delle risorse. Se non si è certi di applicare le tag, saltare questa opzione (è possibile applicare le tag in un secondo momento) o chiedere all'amministratore. |
|
Chiave tag |
Specificare il nome utilizzato per fare riferimento alla tag. |
|
Valore tag |
Specificare il valore della tag. Per ulteriori dettagli su Chiave tag e Valore tag, vedere Panoramica dell'applicazione di tag. |
Per ulteriori informazioni sui parametri di input, vedere Parametri di input JSON
Microsoft SQL Server
Prerequisiti
Per trovare qualsiasi tipo di risorsa, oltre a soddisfare i prerequisiti, è necessario un Management Agent attivo per la ricerca automatica. Per informazioni sull'installazione on-premise e su Distribuisci Management Agent sulle istanze di computazione per la distribuzione delle istanze OCI, vedere Install Management Agent.
La connessione al database che utilizza la cifratura SSL non è supportata.
Crea un utente del database personalizzato
Per abilitare il monitoraggio per un database Microsoft SQL Server, è possibile creare un utente di database speciale come indicato di seguito.
Creare un utente (ad esempio, monstk) e mappare il nuovo utente ai database master e msdb. Assegnare quindi a questo utente i seguenti privilegi minimi.
CREATE LOGIN monstk
WITH PASSWORD = 'monstk1;123';
GO
CREATE USER monstk FOR LOGIN monstk;
GO
Mappare l'utente a tutti i database di sistema e utente:
USE master;
CREATE USER monstk FOR LOGIN monstk;
GRANT VIEW ANY DATABASE TO monstk;
GRANT VIEW ANY definition TO monstk;
GRANT VIEW server STATE TO monstk;
GRANT EXECUTE ON sp_helplogins TO monstk;
GRANT EXECUTE ON sp_readErrorLog TO monstk;
GRANT EXECUTE ON dbo.xp_regread TO monstk;
GRANT CREATE FUNCTION TO [monstk];
GRANT CONTROL TO [monstk];
GRANT CREATE TABLE TO [monstk];
GRANT SELECT ON [sys].[sysaltfiles] TO [monstk];
USE msdb;
GRANT SELECT ON dbo.sysjobsteps TO monstk;
GRANT SELECT ON dbo.sysjobs TO monstk;
GRANT SELECT ON dbo.sysjobhistory TO monstk;
Input di ricerca automatica MS SQL Server
| Campo di input | descrizione; |
|---|---|
| Nome risorsa | Nome della risorsa MS SQL Server. |
| Nome DNS SQL Server | DNS ( Domain Name System) per il database. |
| Porta di rete SQL Server | Porta del database utilizzata per le connessioni client. |
| Management Agent | Management Agent responsabile del monitoraggio di SQL Server. |
| Nome utente | Nome utente dell'utente di monitoraggio del database. |
| Password | Password dell'utente di monitoraggio del database. |
| Scopri in | |
| Monitoraggio dello stack e Log Analytics (consigliato) | I risultati della ricerca automatica verranno inviati a Monitoraggio dello stack e Log Analytics. |
| Solo Monitoraggio dello stack | I risultati della ricerca automatica verranno inviati solo a Monitoraggio dello stack. |
| Solo Log Analytics | I risultati della ricerca automatica verranno inviati solo a Log Analytics. |
| Licenza | |
| Enterprise Edition | Alla risorsa verrà assegnata una licenza Enterprise Edition. |
| Standard Edition | Alla risorsa verrà assegnata una licenza Standard Edition. |
| Tag (in Mostra opzioni avanzate) |
Le tag in formato libero e definite possono essere applicate alle risorse di monitoraggio dello stack durante la ricerca automatica. Per utilizzare le tag definite, creare prima gli spazi di nomi delle tag, fare riferimento a . Per informazioni dettagliate sulla creazione e la gestione degli spazi di nomi tag per le tag definite, vedere Concetti di spazi di nomi tag e tag. Quando si trova una risorsa, qualsiasi tag assegnata verrà applicata a tutte le risorse trovate. Per ulteriori informazioni sui prerequisiti delle tag e sulla propagazione delle tag, vedere Gestione delle tag. |
|
Spazio di nomi tag |
Selezionare "Nessuno" per aggiungere una tag in formato libero. Selezionare uno spazio di nomi per aggiungere una tag definita nello spazio di nomi. Se si dispone delle autorizzazioni per creare una risorsa, si dispone anche delle autorizzazioni per applicare tag in formato libero a tale risorsa. Per applicare una tag definita, è necessario disporre delle autorizzazioni per utilizzare lo spazio di nomi tag. Per ulteriori informazioni sull'applicazione di tag, vedere Tag delle risorse. Se non si è certi di applicare le tag, saltare questa opzione (è possibile applicare le tag in un secondo momento) o chiedere all'amministratore. |
|
Chiave tag |
Specificare il nome utilizzato per fare riferimento alla tag. |
|
Valore tag |
Specificare il valore della tag. Per ulteriori dettagli su Chiave tag e Valore tag, vedere Panoramica dell'applicazione di tag. |
Managed File Transfer (MFT)
Prerequisiti
Per trovare qualsiasi tipo di risorsa, oltre a soddisfare i prerequisiti, è necessario un Management Agent attivo per la ricerca automatica. Per informazioni sull'installazione on-premise e su Distribuisci Management Agent sulle istanze di computazione per la distribuzione delle istanze OCI, vedere Install Management Agent.
È necessario trovare WebLogic prima di individuare Managed File Transfer (MFT). Durante la ricerca automatica di MFT, nell'interfaccia utente di ricerca automatica selezionare il valore WebLogic corrispondente dall'elenco a discesa.
Requisiti di monitoraggio del database per il monitoraggio dello stack
Prima di trovare l'applicazione MFT, è necessario trovare il database Oracle. Se il database viene individuato per primo, verrà automaticamente associato all'applicazione MFT una volta completata la ricerca automatica dell'applicazione MFT. Se la ricerca automatica dell'applicazione MFT viene eseguita prima che il database venga trovato, l'associazione dovrà essere creata manualmente. Per ulteriori informazioni, vedere Aggiornamento della topologia dell'applicazione.
Il monitoraggio di un'applicazione Managed File Transfer richiede privilegi specifici per accedere allo schema MFT. Monitoraggio dello stack supporta l'uso del proprietario dello schema MFT, in genere DEV_MFT, come credenziali del database durante la ricerca automatica di MFT. È preferibile creare un utente di monitoraggio con solo i privilegi necessari per monitorare un'applicazione MFT. È possibile utilizzare lo stesso utente del database per monitorare sia il database Oracle contenente lo schema MFT che l'applicazione MFT. I passi per creare un utente di monitoraggio del database sono disponibili nella Nota MOS: 2857604.1.
I privilegi specifici sono definiti nel codice riportato di seguito. Presume il nome dello schema MFT DEV_MFT. Se il nome dello schema è diverso nell'impostazione, sostituire DEV_MFT con il nome dello schema effettivo nel codice seguente. Sostituire <user> con l'utente di monitoraggio del database creato utilizzando lo script. Assicurarsi che i privilegi vengano applicati all'utente di monitoraggio creato dove si trova lo schema DEV_MFT.
Autorizzazioni database:
GRANT SELECT ON DEV_MFT.MV_MFT_SOURCE_MESSAGE TO <your_monitoring_user>;
GRANT SELECT ON DEV_MFT.MV_MFT_TARGET_INFO TO <your_monitoring_user>;
GRANT SELECT ON DEV_MFT.MV_MFT_TRANSFER_COUNT_INFO TO <your_monitoring_user>;
GRANT SELECT ON DEV_MFT.MV_MFT_SOURCE_INFO TO <your_monitoring_user>;
GRANT SELECT ON DEV_MFT.MV_MFT_TRANSFER TO <your_monitoring_user>;Input di ricerca automatica
| Campo di input | descrizione; |
|---|---|
| Nome risorsa | Nome della risorsa MFT. |
|
Credenziali WebLogic |
. |
|
Selezionare il dominio WebLogic |
|
Protocollo utilizzato per il server WebLogic. I valori possibili sono t3 e t3s. Se si seleziona t3s, nei campi TrustStore Percorso e TrustStore Tipo vengono visualizzati i campi WebLogic Utente per il monitoraggio. |
|
WebLogic Nome utente server.
|
|
WebLogic Password utente del server. |
| Credenziale database | |
|
Nome dell'host in cui WebLogic Administration Server è installato. |
|
Porta utilizzata per il server di amministrazione WebLogic (console). |
|
Nome del server del database utilizzato per le connessioni al database. |
|
Nome utente delle credenziali di monitoraggio di Oracle Database |
|
Password delle credenziali di monitoraggio di Oracle Database |
|
Ruolo dell'utente del database (NORMAL o SYSDBA) |
| Scopri in | |
| Monitoraggio dello stack e Log Analytics (consigliato) | I risultati della ricerca automatica verranno inviati a Monitoraggio dello stack e Log Analytics. |
| Solo Monitoraggio dello stack | I risultati della ricerca automatica verranno inviati solo a Monitoraggio dello stack. |
| Solo Log Analytics | I risultati della ricerca automatica verranno inviati solo a Log Analytics. |
| Licenza | |
| Enterprise Edition | Alla risorsa verrà assegnata una licenza Enterprise Edition. |
| Standard Edition | Alla risorsa verrà assegnata una licenza Standard Edition. |
| Tag (in Mostra opzioni avanzate) |
Le tag in formato libero e definite possono essere applicate alle risorse di monitoraggio dello stack durante la ricerca automatica. Per utilizzare le tag definite, creare prima gli spazi di nomi delle tag, fare riferimento a . Per informazioni dettagliate sulla creazione e la gestione degli spazi di nomi tag per le tag definite, vedere Concetti di spazi di nomi tag e tag. Quando si trova una risorsa, qualsiasi tag assegnata verrà applicata a tutte le risorse trovate. Per ulteriori informazioni sui prerequisiti delle tag e sulla propagazione delle tag, vedere Gestione delle tag. |
|
Spazio di nomi tag |
Selezionare "Nessuno" per aggiungere una tag in formato libero. Selezionare uno spazio di nomi per aggiungere una tag definita nello spazio di nomi. Se si dispone delle autorizzazioni per creare una risorsa, si dispone anche delle autorizzazioni per applicare tag in formato libero a tale risorsa. Per applicare una tag definita, è necessario disporre delle autorizzazioni per utilizzare lo spazio di nomi tag. Per ulteriori informazioni sull'applicazione di tag, vedere Tag delle risorse. Se non si è certi di applicare le tag, saltare questa opzione (è possibile applicare le tag in un secondo momento) o chiedere all'amministratore. |
|
Chiave tag |
Specificare il nome utilizzato per fare riferimento alla tag. |
|
Valore tag |
Specificare il valore della tag. Per ulteriori dettagli su Chiave tag e Valore tag, vedere Panoramica dell'applicazione di tag. |
Oracle HTTP Server (OH)
Per trovare qualsiasi tipo di risorsa, oltre a soddisfare i prerequisiti, è necessario un Management Agent attivo per la ricerca automatica. Per informazioni sull'installazione on-premise e su Distribuisci Management Agent sulle istanze di computazione per la distribuzione delle istanze OCI, vedere Install Management Agent.
OHS con collocamento
La ricerca automatica OHS localizzata fa parte della ricerca automatica dei domini Weblogic e vengono applicati tutti i relativi prerequisiti.
Oracle HTTP Server deve essere installato in una Oracle home esistente e collocato con un dominio WebLogic Server.
Per ulteriori informazioni sull'installazione di OHS con collocazione, vedere Informazioni sull'installazione di Oracle HTTP Server.
OHS standalone
Versioni supportate:
-
versione 11.x - solo monitoraggio locale, host Linux, strumento OPMN utilizzato per la raccolta delle metriche.
-
versione 12.x - solo monitoraggio locale, host Linux, strumento WLST utilizzato per la raccolta delle metriche
Requisiti indispensabili:
-
Il Management Agent deve essere installato sullo stesso host di Oracle HTTP Server standalone.
-
Il file di configurazione OHS (httpd.conf) deve essere accessibile e leggibile dall'utente di installazione di Management Agent (
mgmt_agentper l'agente standalone eoracle-cloud-agentper l'agente Oracle Cloud).
OHS versione 11.x:
La versione 11.x OHS raccoglie le metriche utilizzando lo strumento OPMN.
-
Se l'utente dell'agente e l'utente di installazione sono gli stessi utenti:
Lo strumento OPMN deve essere eseguibile e leggibile dall'utente di installazione di Management Agent (
mgmt_agentper l'agente standalone eoracle-cloud-agentper Oracle Cloud Agent). -
Se l'utente dell'agente è diverso dall'utente di installazione:
Durante la ricerca automatica è necessario fornire le credenziali facoltative per l'utente di installazione (utente proprietario). L'utente dell'installazione deve disporre dell'accesso per leggere ed eseguire lo strumento OPMN. Impossibile utilizzare l'utente root.
OHS versione 12.x:
- Autorizzazioni di lettura per l'utente agente nel file
httpd.confall'indirizzo:<PATH>/user_projects/domains/<domain_name>/config/fmwconfig/components/OHS/<COMP_NAME>/httpd.confEsempio:
<PATH>/user_projects/domains/ohs_domain/config/fmwconfig/components/OHS/ohs1Eseguire il comando seguente per fornire l'accesso in lettura:
sudo chmod 640 <PATH>/user_projects/domains/<domain_name>/config/fmwconfig/components/OHS/<COMP_NAME>/httpd.conf - Autorizzazioni di lettura per l'utente agente sul file keystore Java OHS in:
<ORACLE HOME DIRECTORY>/wlserver/server/lib/DemoTrust.jks(file jks personalizzato in caso di utilizzo di certificati personalizzati)Ad esempio:
sudo chmod 640 <absolute path to <Oracle Home directory>/wlserver/server/lib/DemoTrust.jks - Autorizzazioni di lettura ed esecuzione su
<ORACLE HOME DIRECTORY>/oracle_common/common/bin/wlst.sh
Input di ricerca automatica OHS versione 11.x
| Campo di input | descrizione; |
|---|---|
| Percorso assoluto del file di configurazione (httpd.conf) | Percorso assoluto del file di configurazione httpd.conf per Oracle HTTP Server |
| Percorso assoluto della home dell'istanza | Percorso assoluto della directory home istanza |
| Nome componente | nome componente di Oracle HTTP Server |
| Nome host | nome host utilizzato per connettersi a Oracle HTTP Server |
| Porta di ascolto | porta utilizzata per la connessione a Oracle HTTP Server |
| Management Agent | Management Agent che effettua il monitoraggio dell'host sul quale è installato Oracle HTTP Server |
| Versione | Versione di Oracle HTTP Server |
| *Se lo si desidera, è possibile specificare le credenziali utente del proprietario dell'installazione se il proprietario dell'installazione è un utente diverso da quello del Management Agent. | |
| Nome utente proprietario installazione | Nome utente di un utente proprietario dell'installazione di Oracle HTTP Server. |
| Password del proprietario dell'installazione | Password di un utente proprietario dell'installazione di Oracle HTTP Server. |
Input di ricerca automatica OHS versione 12.x
| Campo di input | descrizione; |
|---|---|
| Nome host | nome host utilizzato per connettersi a Oracle HTTP Server |
| Porta di ascolto | porta utilizzata per la connessione a Oracle HTTP Server |
| Percorso assoluto del file di configurazione (httpd.conf) | Percorso assoluto del file di configurazione httpd.conf per Oracle HTTP Server |
| Percorso assoluto della home oracle | Percorso assoluto della directory home oracle |
| Nome componente | nome componente di Oracle HTTP Server |
| Management Agent | Management Agent che effettua il monitoraggio dell'host sul quale è installato Oracle HTTP Server |
| Versione | Versione di Oracle HTTP Server |
| Nome utente Node manager | Nome utente per Node Manager configurato con questo Oracle HTTP Server |
| Password Node Manager | Password per Node Manager configurato con questo Oracle HTTP Server |
Apache HTTP Server:
Prerequisiti
Per trovare qualsiasi tipo di risorsa, oltre a soddisfare i prerequisiti, è necessario un Management Agent attivo per la ricerca automatica. Per informazioni sull'installazione on-premise e su Distribuisci Management Agent sulle istanze di computazione per la distribuzione delle istanze OCI, vedere Install Management Agent.
- Il Management Agent deve essere installato sullo stesso host di Apache HTTP Server.
- Abilitare il modulo Apache
mod_status(https://httpd.apache.org/docs/2.4/mod/mod_status.html). Configurare la direttiva sulla posizione/server-statusper il nome host e la porta specificati.Ad esempio:
http(s)://<hostname>:<port>/server-status - Ruotare ON la direttiva ExtendedStatus (https://httpd.apache.org/docs/2.4/mod/core.html#extendedstatus).
- Se applicabile, fornire il controllo dell'accesso alla direttiva di posizione
/server-statusconfigurata in modo che le richieste HTTP/HTTPS possano essere effettuate correttamente dall'host su cui è installato l'agente. L'agente supporta solo l'autenticazione Basic con una connessione HTTPS, se necessario. Per ulteriori informazioni sulla configurazione di un controllo dell'accesso aggiuntivo, vedere Documentazione, autenticazione e autorizzazione Apache. -
I file binari Apache devono essere accessibili ed eseguibili dall'utente di installazione di Management Agent:
- Il file o i file
*.confApache, incluso il filehttpd.conf, devono essere accessibili e leggibili dall'utente di installazione di Management Agent (mgmt_agentper l'agente standalone eoracle-cloud-agentper l'agente Oracle Cloud). - Il file binario Apache (
httpd) deve essere accessibile ed eseguibile dall'utente di installazione del Management Agent (mgmt_agentper l'agente standalone eoracle-cloud-agentper l'agente Oracle Cloud). - Il file
pidApache (httpd.pid) deve essere accessibile e leggibile dall'utente di installazione di Management Agent (mgmt_agentper l'agente standalone eoracle-cloud-agentper Oracle Cloud Agent).
- Il file o i file
Ecco un esempio di come aggiungere tutte le autorizzazioni necessarie per l'utente del Management Agent creando un gruppo di utenti amministratore apache dedicato e aggiungendovi l'utente del Management Agent:
#Create a user group for apache administration
groupadd apache_admin_grp
#Add management agent user to the apache admin group
#for user installed management agent
usermod -G apache_admin_grp mgmt_agent
#for oracle cloud agent plugin
usermod -G apache_admin_grp oracle-cloud-agent
#Change ownership for apache server root directory and binary file. Example:
chown -R root:apache_admin_grp /etc/httpd
chmod -R 770 /etc/httpd
chown -R root:apache_admin_grp /usr/sbin/httpd
chmod -R 770 /usr/sbin/httpd
#Grant access to httpd.pid file. Example:
chown -R root:apache_admin_grp /run/httpd
#Restart the Agent for the user group assignment to take effect.
#for user installed management agent
systemctl restart mgmt_agent
#for oracle cloud agent plugin
systemctl restart oracle-cloud-agentInput di ricerca automatica Apache HTTP Server
| Campo di input | descrizione; |
|---|---|
| Nome risorsa | Nome della risorsa Apache HTTP Server. |
| Host server | Host in cui è installato Apache HTTP Server. |
| Porta di ascolto | Porta di ascolto di Apache HTTP Server. |
| Percorso assoluto di httpd.conf | Il percorso assoluto del file httpd.conf di Apache. |
| Percorso assoluto del binario httpd | Il percorso assoluto del file binario httpd. |
| Management Agent | Management Agent che esegue il monitoraggio dell'host sul quale è installato Apache HTTP Server. |
| Protocollo | Protocollo utilizzato per connettersi al server Apache HTTP. |
| Nome parametro ricerca automatica | *Facoltativamente, l'utente può specificare le credenziali di autenticazione di base durante la configurazione della connessione HTTPS |
| Nome utente | Nome utente per accedere alle metriche dello stato del server con autenticazione di base. |
| Password | Password per accedere alle metriche dello stato del server con autenticazione di base. |
| Nome parametro ricerca automatica | *Obbligatorio quando si utilizza HTTPS |
| Percorso truststore | Percorso assoluto del truststore JKS contenente il certificato. |
| Password truststore | Password truststore. |
| Scopri in | |
| Monitoraggio dello stack e Log Analytics (consigliato) | I risultati della ricerca automatica verranno inviati a Monitoraggio dello stack e Log Analytics. |
| Solo Monitoraggio dello stack | I risultati della ricerca automatica verranno inviati solo a Monitoraggio dello stack. |
| Solo Log Analytics | I risultati della ricerca automatica verranno inviati solo a Log Analytics. |
| Licenza | |
| Enterprise Edition | Alla risorsa verrà assegnata una licenza Enterprise Edition. |
| Standard Edition | Alla risorsa verrà assegnata una licenza Standard Edition. |
| Tag (in Mostra opzioni avanzate) |
Le tag in formato libero e definite possono essere applicate alle risorse di monitoraggio dello stack durante la ricerca automatica. Per utilizzare le tag definite, creare prima gli spazi di nomi delle tag, fare riferimento a . Per informazioni dettagliate sulla creazione e la gestione degli spazi di nomi tag per le tag definite, vedere Concetti di spazi di nomi tag e tag. Quando si trova una risorsa, qualsiasi tag assegnata verrà applicata a tutte le risorse trovate. Per ulteriori informazioni sui prerequisiti delle tag e sulla propagazione delle tag, vedere Gestione delle tag. |
|
Spazio di nomi tag |
Selezionare "Nessuno" per aggiungere una tag in formato libero. Selezionare uno spazio di nomi per aggiungere una tag definita nello spazio di nomi. Se si dispone delle autorizzazioni per creare una risorsa, si dispone anche delle autorizzazioni per applicare tag in formato libero a tale risorsa. Per applicare una tag definita, è necessario disporre delle autorizzazioni per utilizzare lo spazio di nomi tag. Per ulteriori informazioni sull'applicazione di tag, vedere Tag delle risorse. Se non si è certi di applicare le tag, saltare questa opzione (è possibile applicare le tag in un secondo momento) o chiedere all'amministratore. |
|
Chiave tag |
Specificare il nome utilizzato per fare riferimento alla tag. |
|
Valore tag |
Specificare il valore della tag. Per ulteriori dettagli su Chiave tag e Valore tag, vedere Panoramica dell'applicazione di tag. |
Oracle Unified Directory
Per trovare qualsiasi tipo di risorsa, oltre a soddisfare i prerequisiti, è necessario un Management Agent attivo per la ricerca automatica. Per informazioni sull'installazione on-premise e su Distribuisci Management Agent sulle istanze di computazione per la distribuzione delle istanze OCI, vedere Install Management Agent.
Monitoraggio dei prerequisiti e del flusso di lavoro delle risorse OUD:
-
Distribuisci Management Agent nell'host in cui è in esecuzione/configurato OUD
-
Passi prerequisiti per copiare i file necessari
-
Imposta l'esportatore OUD per raccogliere le metriche in formato Prometheus
-
Attendere 20 minuti per l'avvio della raccolta delle metriche
-
Importa OUD come risorsa nel monitoraggio dello stack
-
Monitora OUD utilizzando Monitoraggio dello stack
L'esportatore OUD non supporta l'agente Oracle Cloud.
OUD può funzionare in una delle tre modalità seguenti:
-
Come istanza LDAP, utilizzata per contenere i dati
-
Come istanza del server proxy LDAP, dove il server funge da interfaccia tra il client e il server o i server delle directory che contengono i dati
-
Come istanza del gateway di replica tra OUD e Oracle Directory Server Enterprise Edition (ODSEE)
La soluzione di monitoraggio dello stack per OUD include tre tipi di risorse, una per ciascuna delle modalità o dei tipi di installazione sopra indicati.
Imposta esportatore
L'esportatore raccoglierà le metriche da OUD e creerà un endpoint per esporre le metriche in formato Prometheus. Queste metriche verranno quindi caricate dal Management Agent nel data store di telemetria in <specified name space>.
L'esportatore deve essere configurato per ogni istanza di ciascuna modalità di installazione. Ad esempio, se ci sono 3 directory e 2 proxy, l'esportatore dovrà essere configurato 5 volte.
Panoramica dei passi di impostazione:
- Assicurarsi che Python sia installato e installare anche python-ldap
- Aggiungere il gruppo di runtime dell'utente OUD all'utente
mgmt_agent - Copiare lo script dell'esportatore in un'ubicazione personalizzata
- Crea password file temporanei per l'esportatore OUD
- Creare un utente di monitoraggio per l'istanza OUD
- Assegnare le autorizzazioni al file system al database OUD per monitorare le dimensioni del database
- Imposta esportatore OUD
- Abilitare l'esportatore OUD per l'avvio dopo un riavvio del sistema operativo
- Conferma flusso metriche
Passaggi di impostazione:
-
Assicurarsi che Python sia installato e installare anche python-ldap:
- Su RedHat/Oracle Linux 8 e 9:
sudo -n yum install -y libnsl python3-ldap httpd-tools - Su RedHat/Oracle Linux 7:
sudo -n yum install -y libnsl python-ldap httpd-tools
- Su RedHat/Oracle Linux 8 e 9:
-
Assicurarsi che
mgmt_agentdisponga delle autorizzazioni appropriate:- Aggiungere il gruppo di runtime dell'utente OUD all'utente mgmt_agent:
sudo usermod -G <OUD_USER_GROUP> mgmt_agent - Assicurarsi che la directory
<ORACLE_HOME>e le relative directory padre dispongano delle autorizzazioni di esecuzione:sudo chmod -R 0750 <ORACLE_HOME_PATH>
- Aggiungere il gruppo di runtime dell'utente OUD all'utente mgmt_agent:
-
Copiare lo script dell'esportatore in una posizione personalizzata:
- Creare una directory personalizzata da cui verrà eseguito l'esportatore OUD.
- Modificare il proprietario della nuova directory e concedere l'accesso in lettura ed esecuzione all'utente
mgmt_agenta questa nuova directory e a tutti i contenuti in essa contenuti:sudo chown -R mgmt_agent:mgmt_agent <CUSTOM_EXPORTER_DIRECTORY_PATH>Ad esempio:
sudo chown -R mgmt_agent:mgmt_agent /scratch/exporter/oud_exporter - Come utente del Management Agent, copiare lo script
manage_exporter.shda$AGENT_INST/config/destinations/OCI/services/appmgmt/<Latest_Version>/scripts/oudnella directory personalizzata.
-
Creare password file temporanei per l'esportatore OUD:
- Per l'utente della directory root, ad esempio
cn=Directory Manager:echo <PASSWORD> | sudo -u mgmt_agent tee <FULL_PATH_OF_THE_DIRECTORY_MANAGER_USER_PASSWORD_FILE>/.pwAd esempio:
echo <password> | sudo -u mgmt_agent tee /scratch/exporter/oud_exporter/.pw - Per l'utente di monitoraggio:
echo <PASSWORD> | sudo -u mgmt_agent tee <FULL_PATH_OF_THE_MONITORING_USER_PASSWORD_FILE>/.mpwAd esempio:
echo <password> | sudo -u mgmt_agent tee /scratch/exporter/oud_exporter/.mpw
- Per l'utente della directory root, ad esempio
-
Creare un utente di monitoraggio per l'istanza OUD:
- Come utente
mgmt_agent, eseguire:./manage_exporter.sh adduser --port <ADMINISTRATION_PORT_OF_THE_OUD_INSTANCE> --utype admin --dstype oud -j <FULL_PATH_OF_THE_DIRECTORY_MANAGER_USER_PASSWORD_FILE> --mpw <FULL_PATH_OF_THE_MONITORING_USER_PASSWORD_FILE> --javaHome <JAVA_HOME_PATH>Ad esempio:
./manage_exporter.sh adduser --port 4444 --utype admin --dstype oud -j /scratch/exporter/oud_exporter/.pw --mpw /scratch/exporter/oud_exporter/.mpw --javaHome /scratch/install/jdk1.8.0_381/ - Per impostazione predefinita, il nome dell'utente di monitoraggio è
muser. Può essere modificato con--muser <name>
- Come utente
-
Assegnare le autorizzazioni al file system al database OUD per monitorare le dimensioni del database:
sudo getfacl "<OUD_HOME_DIRECTORY_PATH>/OUD/db"Ad esempio:
sudo getfacl "/scratch/oud12c/oud_instance/OUD/db"sudo setfacl -R -m "u:mgmt_agent:rx" "<OUD_HOME_DIRECTORY_PATH>/OUD/db"Ad esempio:
sudo setfacl -R -m "u:mgmt_agent:rx" "/scratch/oud12c/oud_instance/OUD/db"
-
Imposta esportatore OUD:
- Come utente mgmt_agent, eseguire il comando setup:
./manage_exporter.sh setup --type <PRODUCT_TYPE> --compartment <COMPARTMENT_ID> --name <RESOURCE_NAME> --instName <RESOURCE_NAME> --ldap <LDAP_PORT> --ldaps <LDAPS_PORT> --oracleHome <ORACLE_HOME_PATH> --adminPort <ADMINISTRATION_PORT_OF_THE_OUD_INSTANCE> --metricPort <METRICS_MONITORING_ENDPOINT_PORT> --javaHome <JAVA_HOME_PATH> -D <NAME_OF_THE_MONITORING USER> -j <FULL_PATH_OF_THE_DIRECTORY_MANAGER_USER_PASSWORD_FILE>Esempio:
./manage_exporter.sh setup --type oud --compartment ocid.compartment1.abcdef1234 --name oud_one --instName oud_one --ldap 0 --ldaps 0 --oracleHome /scratch/oud12c --adminPort 4444 --metricPort 1888 --javaHome /scratch/install/jdk1.8.0_381/ -D muser -j /scratch/exporter/oud_exporter/.pw - Riavvia Management Agent:
sudo systemctl restart mgmt_agent - Per ulteriori opzioni durante l'impostazione, eseguire il comando della Guida:
./manage_exporter.sh help
Le metriche OUD verranno raccolte in formato Prometheus all'endpoint Promethus e anche il Management Agent caricherà le metriche in telemetria.
- Come utente mgmt_agent, eseguire il comando setup:
-
Abilitare l'esportatore OUD per l'avvio dopo un riavvio del sistema operativo. Ciò consentirà inoltre all'utente
mgmt_agentdi riavviare il Management Agent e i servizi dell'esportatore:sudo ./manage_exporter.sh enable -
Conferma flusso metriche:
-
Per assicurarsi che l'esportatore raccolga correttamente le metriche OUD, chiamare l'endpoint della metrica nell'host in cui è in esecuzione l'esportatore. Devono esserci almeno 40 metriche:
- In un browser è necessario fornire le credenziali
https://localhost:<METRICS_MONITORING_ENDPOINT_PORT>/metrics - node_exporter.Esempio:
https://localhost:1888/metrics - Sul terminale:
curl -u "<NODE_EXPORTER_USER>:<NODE_EXPORTER_PASSWORD>" -sk https://127.0.0.1:1888/metrics
- In un browser è necessario fornire le credenziali
- Per assicurarsi che il Management Agent stia caricando le metriche in telemetria, dopo 5 minuti dall'avvio dell'esportatore, aprire Metrics Explorer in OCI. Selezionare il compartimento, lo spazio di nomi delle metriche
oracle_appmgmte uno qualsiasi dei gruppi di risorse oud. Selezionare qualsiasi metrica e verificarne la corretta generazione di report.
-
Opzioni del comando di impostazione dell'esportatore:
| Opzione | descrizione; |
|---|---|
| Tipo | Tipo di OUD in fase di configurazione: OUD, proxy o replgw. |
| Compartimento | ID compartimento. |
| nome | Nome che verrà assegnato alla risorsa monitorata |
| instName | Nome che verrà assegnato all'istanza OUD (obbligatorio se si monitora la dimensione del database) |
| LDAP | Porta LDAP non cifrata. Valore predefinito: 1389. È possibile impostare su 0 e non monitorare tale porta. |
| ldaps | Porta LDAP cifrata. Valore predefinito: 1888. È possibile impostare su 0 e non monitorare tale porta. |
| oracleHome | Oracle home dell'applicazione OUD. |
| adminPort | Porta di amministrazione dell'istanza OUD. |
| metricPort | Nuova porta da utilizzare per esporre le metriche in formato Prometheus. Questa porta deve essere disponibile prima dell'impostazione. |
| G | Utente di monitoraggio senza prefisso "cn=". |
| j | Percorso del password file dell'utente di monitoraggio |
| proxiuri | Se dietro un proxy, fornire l'URI proxy inclusa la porta, ad esempio http://localhost:80 |
| Aggiungi opzione comando utente di monitoraggio | descrizione; |
|---|---|
| porta | Porta di amministrazione delle istanze OUD |
| j | Percorso del password file utente di Directoy Manager |
| mpw | Percorso del password file dell'utente di monitoraggio |
| museruola | Nome dell'utente di monitoraggio. Il valore predefinito è muser |
Stati OUD
OUD supporta 4 stati diversi a seconda di diversi fattori, descritti di seguito:
- Attiva
OUD è attivo quando tutti i sistemi e le metriche scorrono normalmente.
- Non disponibile
OUD è inattivo quando manca BindDN, si è verificato un problema di connessione con il server LDAP o il server LDAP è inattivo.
- Gestione
Gli utenti possono mettere OUD in Manutenzione in qualsiasi momento per eseguire la manutenzione sulle istanze o qualsiasi altro scopo.
- Avvertenza
L'istanza OUD non ha superato almeno un test del servizio e pertanto deve essere esaminata.
Gestione dello stato OUD
Per configurare un'istanza OUD in manutenzione o attiva, eseguire le operazioni riportate di seguito.
./manage_exporter.sh modstate <STATUS> --port <ADMINISTRATION_PORT_OF_THE_OUD_INSTANCE> --dstype oud -j <FULL_PATH_OF_THE_DIRECTORY_MANAGER_USER_PASSWORD_FILE>| Opzione di comando | descrizione; |
|---|---|
| STATO | UP o MAINT. UP configurerà l'istanza OUD in modalità normale e MAINT imposterà l'istanza OUD in modalità manutenzione.
|
Per visualizzare lo stato corrente di OUD, eseguire le operazioni riportate di seguito.
./manage_exporter.sh showstate --port <ADMINISTRATION_PORT_OF_THE_OUD_INSTANCE> --dstype oud -j <FULL_PATH_OF_THE_DIRECTORY_MANAGER_USER_PASSWORD_FILE>| Opzione di comando | descrizione; |
|---|---|
| porta | Porta di amministrazione delle istanze OUD |
| j | Percorso del password file utente di Directory Manager |
Importa OUD
OUD può essere importato e monitorato in modo indipendente come uno dei seguenti tipi di risorsa:
- Server directory OUD
- Server proxy OUD
- Gateway di replica OUD
Per importare OUD in Monitoraggio stack, assicurarsi che il Management Agent stia caricando le metriche OUD in telemetria per almeno 20 minuti.
Importare i tipi di risorsa OUD con il comando seguente:
oci stack-monitoring resource-task import-telemetry-resources --compartment-id <compartment id> --namespace oracle_appmgmt --source OCI_TELEMETRY_PROMETHEUS --resource-group <resource group>Importare ogni tipo di risorsa, non ogni istanza. Ad esempio, se sono presenti 3 directory e 2 proxy, eseguire il comando di importazione 2 volte, una volta per ogni tipo.
Dopo l'importazione delle risorse, se viene aggiunta una nuova istanza OUD, eseguire di nuovo il comando di importazione per il nuovo tipo di risorsa aggiunto.
| Opzione | descrizione; |
|---|---|
| compartment-id | ID compartimento |
| spazio di nomi | Spazio di nomi in cui sono memorizzate le metriche: oracle_appmgmt |
| origine | Metriche da pubblicare origine: OCI_TELEMETRY_PROMETHEUS |
| resource-group | Tipo di risorsa OUD da importare: oud_directory, oud_proxy o oud_gateway |
Per ulteriori informazioni sull'eliminazione delle risorse di monitoraggio dello stack, vedere Eliminazione delle risorse.
Per ulteriori informazioni su altre operazioni OUD, vedere Oracle Unified Directory Operations nel capitolo Topologia applicazione.
Per ulteriori informazioni sulla risoluzione dei problemi OUD, vedere Risoluzione dei problemi OUD.
Oracle GoldenGate
Prerequisiti
Per trovare qualsiasi tipo di risorsa, oltre a soddisfare i prerequisiti, è necessario un Management Agent attivo per la ricerca automatica. Per informazioni sull'installazione on-premise e su Distribuisci Management Agent sulle istanze di computazione per la distribuzione delle istanze OCI, vedere Install Management Agent.
Le API REST di Oracle GoldenGate devono essere accessibili dal Management Agent che monitorerà l'istanza GoldenGate.
Poiché è supportato solo il protocollo https, è necessario configurare l'istanza GoldenGate con i certificati richiesti.
Il Management Agent deve avere accesso al file JKS del truststore che contiene il certificato per convalidare la connessione TLS.
GoldenGate Input di ricerca automatica
| Campo di input | descrizione; |
|---|---|
| Nome risorsa | Nome della risorsa Oracle GoldenGate |
| Nome host | FQDN dell'host in cui è installato Oracle GoldenGate. |
| Porta Service Manager | Porta di ascolto di Oracle GoldenGate Service Manager. |
| Management Agent | Management Agent che monitora Oracle GoldenGate |
| Nome utente | Nome utente per accedere agli URL REST di Oracle GoldenGate con autenticazione di base |
| Password | Password per accedere agli URL REST di Oracle GoldenGate con autenticazione di base. |
| Percorso truststore | Percorso assoluto del truststore JKS contenente il certificato |
| Password truststore | Password truststore |
| Scopri in | |
| Monitoraggio dello stack e Log Analytics (consigliato) | I risultati della ricerca automatica verranno inviati a Monitoraggio dello stack e Log Analytics. |
| Solo Monitoraggio dello stack | I risultati della ricerca automatica verranno inviati solo a Monitoraggio dello stack. |
| Solo Log Analytics | I risultati della ricerca automatica verranno inviati solo a Log Analytics. |
| Licenza | |
| Enterprise Edition | Alla risorsa verrà assegnata una licenza Enterprise Edition. |
| Standard Edition | Alla risorsa verrà assegnata una licenza Standard Edition. |
| Tag (in Mostra opzioni avanzate) |
Le tag in formato libero e definite possono essere applicate alle risorse di monitoraggio dello stack durante la ricerca automatica. Per utilizzare le tag definite, creare prima gli spazi di nomi delle tag, fare riferimento a . Per informazioni dettagliate sulla creazione e la gestione degli spazi di nomi tag per le tag definite, vedere Concetti di spazi di nomi tag e tag. Quando si trova una risorsa, qualsiasi tag assegnata verrà applicata a tutte le risorse trovate. Per ulteriori informazioni sui prerequisiti delle tag e sulla propagazione delle tag, vedere Gestione delle tag. |
|
Spazio di nomi tag |
Selezionare "Nessuno" per aggiungere una tag in formato libero. Selezionare uno spazio di nomi per aggiungere una tag definita nello spazio di nomi. Se si dispone delle autorizzazioni per creare una risorsa, si dispone anche delle autorizzazioni per applicare tag in formato libero a tale risorsa. Per applicare una tag definita, è necessario disporre delle autorizzazioni per utilizzare lo spazio di nomi tag. Per ulteriori informazioni sull'applicazione di tag, vedere Tag delle risorse. Se non si è certi di applicare le tag, saltare questa opzione (è possibile applicare le tag in un secondo momento) o chiedere all'amministratore. |
|
Chiave tag |
Specificare il nome utilizzato per fare riferimento alla tag. |
|
Valore tag |
Specificare il valore della tag. Per ulteriori dettagli su Chiave tag e Valore tag, vedere Panoramica dell'applicazione di tag. |
Microsoft Internet Information Services (IIS)
La scoperta riuscita di una risorsa Microsoft IIS consentirà di scoprire la risorsa denominata durante la ricerca automatica e tutti i siti figlio. I siti figlio avranno come prefisso il nome specificato della risorsa padre.
Prerequisiti
Per trovare qualsiasi tipo di risorsa, oltre a soddisfare i prerequisiti, è necessario un Management Agent attivo per la ricerca automatica. Per informazioni sull'installazione on-premise e su Distribuisci Management Agent sulle istanze di computazione per la distribuzione delle istanze OCI, vedere Install Management Agent.
Il Management Agent Monitoring IIS deve essere distribuito localmente sull'host in cui è in esecuzione IIS e i prerequisiti necessari devono essere completati. Per ulteriori informazioni, vedere Eseguire i prerequisiti per la distribuzione dei Management Agent.
Microsoft IIS e l'agente locale sono in esecuzione durante la ricerca automatica.
Input di ricerca automatica Microsoft IIS
| Tipo di risorsa | Servizi informativi Microsoft Internet |
| Nome risorsa | Il nome della risorsa. Il campo deve essere univoco. |
| Management Agent | Agente locale in esecuzione sull'host precedente |
| Licenza | Selezionare l'opzione |
| Nome host | Nome dell'host su cui è in esecuzione MS-IIS |
| Scopri in | |
| Monitoraggio dello stack e Log Analytics (consigliato) | I risultati della ricerca automatica verranno inviati a Monitoraggio dello stack e Log Analytics. |
| Solo Monitoraggio dello stack | I risultati della ricerca automatica verranno inviati solo a Monitoraggio dello stack. |
| Solo Log Analytics | I risultati della ricerca automatica verranno inviati solo a Log Analytics. |
| Licenza | |
| Enterprise Edition | Alla risorsa verrà assegnata una licenza Enterprise Edition. |
| Standard Edition | Alla risorsa verrà assegnata una licenza Standard Edition. |
| Tag (in Mostra opzioni avanzate) |
Le tag in formato libero e definite possono essere applicate alle risorse di monitoraggio dello stack durante la ricerca automatica. Per utilizzare le tag definite, creare prima gli spazi di nomi delle tag, fare riferimento a . Per informazioni dettagliate sulla creazione e la gestione degli spazi di nomi tag per le tag definite, vedere Concetti di spazi di nomi tag e tag. Quando si trova una risorsa, qualsiasi tag assegnata verrà applicata a tutte le risorse trovate. Per ulteriori informazioni sui prerequisiti delle tag e sulla propagazione delle tag, vedere Gestione delle tag. |
|
Spazio di nomi tag |
Selezionare "Nessuno" per aggiungere una tag in formato libero. Selezionare uno spazio di nomi per aggiungere una tag definita nello spazio di nomi. Se si dispone delle autorizzazioni per creare una risorsa, si dispone anche delle autorizzazioni per applicare tag in formato libero a tale risorsa. Per applicare una tag definita, è necessario disporre delle autorizzazioni per utilizzare lo spazio di nomi tag. Per ulteriori informazioni sull'applicazione di tag, vedere Tag delle risorse. Se non si è certi di applicare le tag, saltare questa opzione (è possibile applicare le tag in un secondo momento) o chiedere all'amministratore. |
|
Chiave tag |
Specificare il nome utilizzato per fare riferimento alla tag. |
|
Valore tag |
Specificare il valore della tag. Per ulteriori dettagli su Chiave tag e Valore tag, vedere Panoramica dell'applicazione di tag. |
Oracle JVM Runtime
Prerequisiti
Per trovare qualsiasi tipo di risorsa, oltre a soddisfare i prerequisiti, è necessario un Management Agent attivo per la ricerca automatica. Per informazioni sull'installazione on-premise e su Distribuisci Management Agent sulle istanze di computazione per la distribuzione delle istanze OCI, vedere Install Management Agent.
- Il monitoraggio JMX deve essere abilitato. Per abilitare il monitoraggio JMX, vedere Abilitazione di JMX Remote.
Si consiglia di installare localmente il Management Agent dove è in esecuzione JVM.
Input di ricerca automatica runtime JVM Oracle
| Campo di input | Descrizione |
|---|---|
| Tipo di risorsa | Oracle JVM Runtime |
| Nome risorsa | Nome della risorsa JVM. |
| Nome host | Host su cui è in esecuzione la JVM |
| Porta Java Management | La porta utilizzata per il monitoraggio JMX. |
| Management Agent | Management Agent da cui è possibile effettuare la connessione JMX a JVM |
| Autorizzazione | Modalità di autorizzazione per il monitoraggio JMX (abilitato o disabilitato). Se è selezionata l'opzione Abilitato, vengono visualizzati Nome utente e Password. |
| Nome utente | Nome utente di monitoraggio JMX. |
| Password | Password di monitoraggio JMX. |
| Ricerca in | |
| Monitoraggio dello stack e Log Analytics (consigliato) | I risultati della ricerca automatica verranno inviati a Monitoraggio dello stack e Log Analytics. |
| Solo Monitoraggio dello stack | I risultati della ricerca automatica verranno inviati solo a Monitoraggio dello stack. |
| Solo Log Analytics | I risultati della ricerca automatica verranno inviati solo a Log Analytics. |
| Licenza | |
| Enterprise Edition | Alla risorsa verrà assegnata una licenza Enterprise Edition. |
| Standard Edition | Alla risorsa verrà assegnata una licenza Standard Edition. |
| Tag |
Le tag in formato libero e definite possono essere applicate alle risorse di monitoraggio dello stack durante la ricerca automatica. Per utilizzare le tag definite, creare prima gli spazi di nomi delle tag, fare riferimento a . Per informazioni dettagliate sulla creazione e la gestione degli spazi di nomi tag per le tag definite, vedere Concetti di spazi di nomi tag e tag. Quando si trova una risorsa, qualsiasi tag assegnata verrà applicata a tutte le risorse trovate. Per ulteriori informazioni sui prerequisiti delle tag e sulla propagazione delle tag, vedere Gestione delle tag. |
|
Spazio di nomi tag |
Selezionare "Nessuno" per aggiungere un tag in formato libero. Selezionare uno spazio di nomi per aggiungere una tag definita nello spazio di nomi. Se si dispone delle autorizzazioni per creare una risorsa, si dispone anche delle autorizzazioni per applicare tag in formato libero a tale risorsa. Per applicare una tag definita, è necessario disporre delle autorizzazioni per utilizzare lo spazio di nomi tag. Per ulteriori informazioni sull'applicazione di tag, vedere Tag risorsa. Se non si è certi di applicare le tag, saltare questa opzione (è possibile applicare le tag in un secondo momento) o chiedere all'amministratore. |
|
Chiave tag |
Specificare il nome utilizzato per fare riferimento alla tag. |
|
Valore tag |
Specificare il valore della tag. Per ulteriori dettagli su Chiave tag e Valore tag, vedere Panoramica dell'applicazione di tag. |
NGINX
Per trovare qualsiasi tipo di risorsa, oltre a soddisfare i prerequisiti, è necessario un Management Agent attivo per la ricerca automatica. Per informazioni sull'installazione on-premise e su Distribuisci Management Agent sulle istanze di computazione per la distribuzione delle istanze OCI, vedere Install Management Agent.
Non SSL non supportato.
Input di ricerca automatica NGINX
| Campo di input | descrizione; |
|---|---|
| Nome risorsa | Il nome della risorsa. |
| Host NGINX | Host su cui è in esecuzione NGINX |
| Porta di ascolto | Porta di ascolto di NGINX |
| URL per controllare lo stato NGINX | URL che verrà utilizzato per controllare lo stato NGINX |
| Management Agent | Management Agent che effettua il monitoraggio dell'host sul quale è installato NGINX. |
| Credenziali NGINX | |
| Nome utente | Nome utente monitoraggio NGINX |
| Password | Password di monitoraggio NGINX |
| Percorso TrustStore | Percorso assoluto del truststore JKS contenente il certificato. |
| Password TrustStore | Password truststore. |
| Ricerca in | |
| Monitoraggio dello stack e Log Analytics (consigliato) | I risultati della ricerca automatica verranno inviati a Monitoraggio dello stack e Log Analytics. NotaPer informazioni su Log Analytics, vedere Avvio rapido. |
| Solo Monitoraggio dello stack | I risultati della ricerca automatica verranno inviati solo a Monitoraggio dello stack. |
| Solo Log Analytics | I risultati della ricerca automatica verranno inviati solo a Log Analytics. |
| Licenza | |
| Enterprise Edition | Alla risorsa verrà assegnata una licenza Enterprise Edition. |
| Standard Edition | Alla risorsa verrà assegnata una licenza Standard Edition. |
| Tag |
Le tag in formato libero e definite possono essere applicate alle risorse di monitoraggio dello stack durante la ricerca automatica. Per utilizzare le tag definite, creare prima gli spazi di nomi delle tag, fare riferimento a . Per informazioni dettagliate sulla creazione e la gestione degli spazi di nomi tag per le tag definite, vedere Concetti di spazi di nomi tag e tag. Quando si trova una risorsa, qualsiasi tag assegnata verrà applicata a tutte le risorse trovate. Per ulteriori informazioni sui prerequisiti delle tag e sulla propagazione delle tag, vedere Gestione delle tag. |
|
Spazio di nomi tag |
Selezionare "Nessuno" per aggiungere un tag in formato libero. Selezionare uno spazio di nomi per aggiungere una tag definita nello spazio di nomi. Se si dispone delle autorizzazioni per creare una risorsa, si dispone anche delle autorizzazioni per applicare tag in formato libero a tale risorsa. Per applicare una tag definita, è necessario disporre delle autorizzazioni per utilizzare lo spazio di nomi tag. Per ulteriori informazioni sull'applicazione di tag, vedere Tag risorsa. Se non si è certi di applicare le tag, saltare questa opzione (è possibile applicare le tag in un secondo momento) o chiedere all'amministratore. |
|
Chiave tag |
Specificare il nome utilizzato per fare riferimento alla tag. |
|
Valore tag |
Specificare il valore della tag. Per ulteriori dettagli su Chiave tag e Valore tag, vedere Panoramica dell'applicazione di tag. |