Descoberta e Promoção de Recursos
Para monitorar recursos usando o Stack Monitoring, eles devem primeiro ser descobertos ou promovidos. A promoção preenche previamente informações relacionadas ao recurso. Certifique-se de validar essas informações e certifique-se de que estejam corretas. Os pré-requisitos e parâmetros de entrada para promoção são iguais aos da descoberta iniciada pelo usuário.
Consulte Pré-requisitos do Recurso para obter acesso direto aos pré-requisitos para um tipo de recurso específico.
A tabela a seguir lista tipos de recursos e links correspondentes para instruções de descoberta/promoção.
Para obter informações detalhadas sobre ambientes e tipos de recursos suportados, consulte Observação do MOS: 2925632.1.
| Tipo de Recurso | Descoberta/Promoção |
|---|---|
| E-Business Suite | E-Business Suite |
Host (Linux, Solaris, Windows)
|
|
|
Oracle Database Incluindo:
|
Oracle Database |
| Banco de Dados Plugável | Banco de Dados Plugável |
| PeopleSoft | PeopleSoft |
| Tomcat | Apache Tomcat |
| Microsoft SQL Server | Microsoft SQL Server |
| Servidor WebLogic | Domínio do Oracle WebLogic |
| Oracle Service-Oriented Architecture (SOA) | Domínio do Oracle WebLogic O SOA é descoberto automaticamente como parte da descoberta do Domínio WebLogic. Observação
Se seu domínio WebLogic já tiver sido descoberto, use as etapas em Atualização de Domínio do Weblogic para descobrir SOA. SOA e WebLogic devem ser monitorados pelo mesmo agente. Para descoberta de SOA, o usuário WebLogic precisa ter privilégios de Administrador. |
| Oracle HTTP Server (OHS) | Oracle HTTP Server (OHS)
O OHS colocado é descoberto automaticamente como parte da descoberta do Domínio do Oracle WebLogic e deve ser instalado em um Oracle home existente, colocado com um domínio do Servidor WebLogic. Observação
Se seu domínio WebLogic já tiver sido descoberto, use as etapas em Atualização de Domínio do Weblogic para descobrir o OHS. OHS e WebLogic devem ser monitorados pelo mesmo agente. |
| OIM (Oracle Identity Manager) | Domínio do Oracle WebLogic O OIM é descoberto automaticamente como parte da descoberta do Domínio WebLogic. Observação
Se seu domínio WebLogic já tiver sido descoberto, use as etapas em Atualização de Domínio do Weblogic para descobrir o OIM. O OIM e o WebLogic devem ser monitorados pelo mesmo agente. |
| OAM (Oracle Access Manager) | Domínio do Oracle WebLogic O OAM é descoberto automaticamente como parte da descoberta do Domínio WebLogic. Observação
Se seu domínio WebLogic já tiver sido descoberto, use as etapas em Atualização de Domínio do Weblogic para descobrir o OAM. O OAM e o WebLogic devem ser monitorados pelo mesmo agente. |
| OSS (Oracle Service Bus) | Domínio do Oracle WebLogic O OSB é descoberto automaticamente como parte da descoberta do Domínio WebLogic. Observação
Se seu domínio WebLogic já tiver sido descoberto, use as etapas em Atualização de Domínio do Weblogic para descobrir o OSB. O OSB e o WebLogic devem ser monitorados pelo mesmo agente. |
| Gerenciador de Nós do Oracle Weblogic | Domínio do Oracle WebLogic O Gerenciador de Nós do Oracle Weblogic é descoberto automaticamente como parte da descoberta do Domínio WebLogic. Observação
Se o seu domínio WebLogic já tiver sido descoberto, use as etapas em Atualização do Domínio do Weblogic para descobrir o Gerenciador de Nós do Oracle Weblogic. O Gerenciador de Nós do Oracle Weblogic e o WebLogic devem ser monitorados pelo mesmo agente. |
| Oracle Managed File Transfer (Oracle MFT) | MFT (Managed File Transfer) |
| Apache HTTP Server | Apache HTTP Server |
| Oracle Unified Directory | Oracle Unified Directory |
| GoldenGate | Oracle GoldenGate |
| Runtime do Oracle JVM | Runtime do Oracle JVM |
| O nas | O nas |
Pré-requisitos do Recurso
Antes de adicionar recursos ao monitoramento no Stack Monitoring, você precisará garantir que todos os pré-requisitos sejam atendidos. Os pré-requisitos diferem de acordo com o tipo de recurso.
A tabela a seguir lista os tipos de recursos suportados pelo Stack Monitoring, juntamente com links diretos para seções que detalham quaisquer pré-requisitos para adicionar esse tipo de recurso ao Stack Monitoring.
| Tipo de Recurso | Pré-requisitos |
|---|---|
| E-Business Suite | Pré-requisitos para descoberta do E-Business Suite |
| Host (Linux, Solaris, Windows) | |
| Oracle Database / Banco de Dados Plugável | Pré-requisitos do Oracle Database |
| PeopleSoft | PeopleSoft |
| Tomcat | Pré-requisitos para descobrir o Tomcat |
| Microsoft SQL Server | Pré-requisitos para descobrir o Microsoft SQL Server |
| Servidor WebLogic | Pré-requisitos para descobrir ou promover o Servidor WebLogic |
| MFT (Managed File Transfer) | Pré-requisitos para descobrir ou promover o Managed File Transfer (MFT) |
| Oracle HTTP Server (OHS) | Pré-requisitos para descobrir ou promover o Oracle HTTP Server (OHS) |
| Apache HTTP Server | Pré-requisitos para descobrir ou promover o Apache HTTP Server |
| Oracle Unified Directory | Pré-requisitos para descobrir ou promover o Oracle Unified Directory |
| GoldenGate | Pré-requisitos para descobrir ou promover GoldenGate |
| IIS da Microsoft | Pré-requisitos para descobrir o Microsoft IIS |
Monitorando Servidores do Host
Pré-requisitos
Instâncias de Computação do OCI
A promoção de instâncias de computação do OCI permite um monitoramento mais rico da instância de computação e visibilidade dos recursos que estão em execução na instância de computação. Após a promoção, o tipo de recurso da instância de computação é um host.
-
A promoção de instâncias de computação do OCI permite um monitoramento mais rico da instância de computação e visibilidade dos recursos que estão em execução na instância de computação. Após a promoção, o tipo de recurso da instância de computação é um host. Para obter mais informações, consulte Implementar Agentes de Gerenciamento em Instâncias do Serviço Compute.
Hosts locais
A descoberta de um host local permite o monitoramento e fornece visibilidade dos recursos que estão em execução no host.
Os hosts em execução em outro provedor de nuvem são monitorados usando o mesmo processo de um host local.
- O Agente de Gerenciamento local que monitora o host deve ser implantado localmente no host e os pré-requisitos necessários concluídos. Para obter mais informações, consulte Executar Pré-requisitos para a Implantação de Management Agents.
-
Para evitar a necessidade de atualizar o nome do host pós-descoberta, é aconselhável certificar-se de que o nome do host, conforme detectado no próprio host, seja um nome de domínio totalmente qualificado. O valor do nome do host é extraído do DNS local.
Por exemplo:
Para o Linux, o valor do nome do host é extraído do DNS e pode ser substituído usando
/etc/hosts. Para verificar o nome do host, use o seguinte comando na linha de comando do host:hostname -f
Hosts de GPU
O monitoramento da GPU só é suportado no linux.
- Crie as seguintes políticas adicionais de visualizador e administrador para GPU em execução no OCI Compute.
Criar Políticas para Operações de Exibição
Veja a seguir a política a ser adicionada para os usuários que só podem exibir os recursos. Os usuários que pertencem ao grupo
StackMonitoringViewerGrp.Política Descrição ALLOW GROUP StackMonitoringViewerGrp TO {COMPUTE_CAPACITY_TOPOLOGY_READ,COMPUTE_BARE_METAL_HOST_INSPECT, COMPUTE_BARE_METAL_HOST_READ,COMPUTE_HPC_ISLAND_READ,COMPUTE_NETWORK_BLOCK_READ,COMPUTE_LOCAL_BLOCK_READ} IN COMPARTMENT <compartment_name>Permitir que os usuários do grupo StackMonitoringViewerGrp exibam o status da computação GPU Criar Políticas para Operações Administrativas
Veja a seguir a política para usuários que podem executar operações de administração. Os usuários que pertencem ao grupo
StackMonitoringAdminGrp.Política Descrição ALLOW GROUP StackMonitoringAdminGrp TO {COMPUTE_CAPACITY_TOPOLOGY_INSPECT,COMPUTE_CAPACITY_TOPOLOGY_READ,COMPUTE_BARE_METAL_HOST_INSPECT, COMPUTE_BARE_METAL_HOST_READ,COMPUTE_HPC_ISLAND_READ,COMPUTE_NETWORK_BLOCK_READ,COMPUTE_LOCAL_BLOCK_READ} IN COMPARTMENT <compartment_name>Permitir que os usuários do grupo StackMonitoringAdminGrprecuperem a topologia e os detalhes da computação GPU - Ative o Management Agent no Oracle Cloud Agent. Para obter mais informações, consulte a Etapa 3: Instalar Management Agents
- Disponibilize a ferramenta NVIDIA-smi para o usuário
mgmt_agentinstalando os drivers proprietários NVIDIA no host, se ainda não tiverem sido pré-instalados. Para obter mais informações, consulte Instalação de drivers NVIDIA. - Opcional, para que os dados RDMA sejam exibidos na home page do host, ative o monitoramento para métricas da instância de computação. Para obter mais informações, consulte Ativando o Monitoramento de Instâncias do Serviço Compute.
Após a conclusão de todas as etapas e pré-requisitos, a descoberta de um recurso de host também incluirá cada GPU instalada no host. Além disso, cada recurso de GPU será criado, e o recurso host terá uma relação CONTAINS com cada recurso de GPU.
Promoção
O monitoramento do host é ativado por meio de um job de promoção e configurado para ser executado automática ou manualmente em um compartimento.
Promoção Automática
Os hosts de GPU não podem ser descobertos como parte da promoção automática do host.
Depois que um Management Agent for registrado, em um compartimento para o qual a promoção automática foi ativada, o host no qual o agente está instalado localmente será promovido automaticamente para monitoramento completo.
Depois que uma instância do OCI Compute for criada, em um compartimento para o qual a promoção automática foi ativada, o plug-in do agente de gerenciamento dentro do oracle cloud agent nessa instância será ativado e o agente será promovido automaticamente para monitoramento completo.
Pré-requisitos:
As seguintes políticas são necessárias para permitir a promoção automática de Management Agents e Instâncias do OCI Compute para monitoramento completo do host:
| Política | Descrição |
|---|---|
ALLOW SERVICE appmgmt TO {STACK_MONITORING_DISCOVERY_JOB_CREATE,STACK_MONITORING_WORK_REQUEST_READ,STACK_MONITORING_CONFIG_INSPECT} IN COMPARTMENT <compartment_name> |
Permitir que o Stack Monitoring promova agentes/hosts no compartimento |
ALLOW SERVICE appmgmt TO {MGMT_AGENT_DEPLOY_PLUGIN_CREATE, MGMT_AGENT_INSPECT, MGMT_AGENT_READ} IN COMPARTMENT <compartment_name> |
Permitir que o Stack Monitoring gerencie agentes no compartimento |
ALLOW resource stackmonitoringconfig 'AutoPromoteHost' TO {APPMGMT_MONITORED_INSTANCE_ACTIVATE} IN COMPARTMENT <compartment_name> |
Permitir que o Stack Monitoring ative o plug-in do agente de gerenciamento no compartimento |
ALLOW resource stackmonitoringconfig 'AutoPromoteHost' TO {INSTANCE_UPDATE, INSTANCE_READ, INSTANCE_AGENT_PLUGIN_INSPECT} IN COMPARTMENT <compartment_name> |
Permitir que o Stack Monitoring atualize a configuração da instância de computação no compartimento para ativar o plug-in do agente de gerenciamento |
Promoção Automática usando a IU:
Para ativar a promoção automática do host usando a interface do usuário, navegue até a página Promover para Monitoramento Completo, clique em Ativar promoção automática do host e, em seguida, clique em Confirmar.
Isso ativará a definição de configuração para auto promote quando um agente de gerenciamento for registrado, bem como a definição de configuração para Compute auto activate plugin quando uma instância de computação for iniciada. Quando, usando a CLI, apenas uma configuração for ativada, a IU não indicará a promoção automática do host como ativada e oferecerá uma opção para ativar a configuração ausente.
A Promoção Automática do Host e a Ativação Automática de Computação também podem ser ativadas/desativadas no Gerenciador de Configuração, no painel de controle Configuração integrada.
Promoção usando o OCI-CLI:
Execute os seguintes comandos da OCI-CLI para ativar a promoção automática de um compartimento; em que <compartment_OCID> é o OCID do compartimento:
oci stack-monitoring config create-auto-promote-config --resource-type HOST --is-enabled true --compartment-id <compartment_OCID>oci stack-monitoring config create-compute-auto-activate-plugin-config --is-enabled true --compartment-id <compartment_OCID>Ambas as configurações precisam ser criadas e definidas como ativadas, para que a promoção automática funcione para instâncias de computação. Quando apenas compute-auto-activate-plugin-config for ativado, o plug-in do agente de gerenciamento será ativado, mas, semelhante a um agente de gerenciamento instalado manualmente, o agente não será promovido ao monitoramento completo.
Promoção Manual
Depois que o Management Agent tiver sido instalado, a promoção poderá ser executada indo para a página Promover o monitoramento completo, identificando a instância de computação do OCI ou o host local na lista de recursos promotáveis e clicando no botão Promover. Revise os valores e clique em Promover Recurso para iniciar o processo de promoção.
Para hosts de GPU não OCI, você precisará selecionar manualmente a licença de GPU.
Como alternativa, você pode ir para a página Descoberta de recursos e clicar em Descobrir Novo Recurso para informar os valores apropriados manualmente.
| Campo de Entrada | Descrição |
|---|---|
| Nome do Recurso | FQDN da instância de computação do OCI |
| Management Agent | O agente de gerenciamento em execução na instância de computação do OCI que você deseja promover. |
Desativar promoção automática
Para desativar a promoção automática de um compartimento, execute os seguintes comandos da CLI:
-
Procure a configuração
IDs <config_id>:oci stack-monitoring config list --type AUTO_PROMOTE --lifecycle-state ACTIVE --compartment-id <compartment-id>oci stack-monitoring config list --type COMPUTE_AUTO_ACTIVATE_PLUGIN --lifecycle-state ACTIVE --compartment-id <compartment-id> -
Desativar promoção automática de host:
oci stack-monitoring config update-auto-promote-config --config-id <config_id> --is-enabled falseoci stack-monitoring config update-compute-auto-activate-plugin-config --config-id <config_id> --is-enabled false
Verificando o Status do Job de Descoberta
O status e os logs do job podem ser exibidos no Stack Monitoring na página Resource Discovery. Na página Descoberta de Recursos, procure o job submetido com um Nome de Recurso correspondente ao nome do host, um Tipo de Recurso de "Host" e um tipo de job de "Adicionar". Quando o Status do Job for "Bem-sucedido", clique no nome do host em Nome do Recurso para navegar até a página inicial do host.

Etapas Pós-Descoberta
Depois que o host for promovido, verifique se o nome do host é o FQDN esperado. Se o host não tiver o FQDN esperado e ainda estiver listado como disponível para promoção na página Promover para Monitoramento Completo, o nome do host deverá ser atualizado usando os seguintes comandos da CLI:
Para exibir o nome do host, execute o seguinte comando da CLI:
oci stack-monitoring resource get --resource-id ocid1.stackmonitoringresource.<Host_Resource_OCID>Para corrigir o nome do host, execute o seguinte comando da CLI:
oci stack-monitoring resource update --resource-id ocid1.stackmonitoringresource.<Host_Resource_OCID> --host-name fully.qualified.domain.nameDepois que o host for promovido, a próxima etapa será descobrir os recursos em execução no host, como o Servidor WebLogic ou o Oracle Database.
Depois de descobrir os recursos, você precisará criar as associações entre o host e esses recursos. Consulte Associando Recursos a um Host em Atualizando a Topologia do Aplicativo para obter detalhes.
Promover o Monitoramento Completo de Recursos Descobertos Automaticamente
Alguns tipos de recursos poderão ser descobertos automaticamente se você tiver ativado OS recursos de Descoberta e Monitoramento de Recursos do OS Management Hub. Após a descoberta, o monitoramento básico desses recursos é iniciado automaticamente. Para permitir o monitoramento completo desses recursos, você precisa conduzi-lo ao processo de promoção até o monitoramento total.
A promoção para o monitoramento completo envolve a especificação de parâmetros de identificação adicionais e credenciais de monitoramento para concluir a descoberta e monitorar totalmente o recurso.
A promoção para monitoramento completo é suportada para os seguintes tipos de recursos:
- Oracle Database
- Servidor WebLogic
- Host
No momento, a promoção para monitoramento completo não é suportada para esses outros tipos:
- Listener
- Oracle HTTP Server
- Servidor Apache
- Tomcat
Os pré-requisitos e parâmetros de entrada para promoção são os mesmos que a descoberta iniciada pelo usuário.
A promoção, diferentemente da descoberta, preenche previamente informações relacionadas ao recurso. Certifique-se de validar essas informações e certifique-se de que estejam corretas.
Descoberta iniciada pelo usuário
Você pode iniciar a descoberta de recursos na IU do Stack Monitoring. Para acessar o Stack Monitoring, acesse a Console do Oracle Cloud Infrastructure e acesse o Stack Monitoring por meio do menu principal da Console do Oracle Cloud Infrastructure. Abra o menu de navegação, clique em Observabilidade e Gerenciamento. Em Application Performance Monitoring, clique em Stack Monitoring.
- No painel esquerdo, em Recursos, clique em Descoberta de Recursos. A página Descoberta de Recursos é exibida.
- Clique em Descobrir Novo Recurso. A região Descoberta de Recurso é exibida.
- Selecione um tipo de recurso no menu suspenso Tipo de Recurso.
Você pode selecionar entre os seguintes tipos de recursos:
- Informe os detalhes da descoberta do tipo de recurso.
- Clique em Descobrir Novo Recurso. Um novo job de descoberta de recursos é criado e mostrado na tabela.
Oracle Database
Você pode descobrir bancos de dados externos (fora do OCI), bancos de dados Oracle de instância única e instâncias do Oracle RAC, incluindo o Sistema de BD usando o serviço Stack Monitoring. Todo o sistema de banco de dados é descoberto como parte de uma descoberta do Oracle Database.
- O Sistema de BD, incluindo seus componentes (Listener, ASM etc.) é descoberto como parte de uma descoberta do Oracle Database.
- A descoberta e o monitoramento do Sistema de BD só são suportados em ambientes LINUX.
Pré-requisitos
Para descobrir qualquer tipo de recurso, além de atender aos pré-requisitos, é necessário um Agente de Gerenciamento ativo para descoberta. Consulte Instalar Management Agents para instalação on-premises e Implantar Management Agents em Instâncias do Serviço Compute para implantação de instâncias do OCI.
- Pré-requisitos de Nome de Host
- Pré-requisitos do Agente
- Pré-requisitos da Política
- Pré-requisito de Monitoramento de Credenciais
- Se o seu Oracle Database estiver usando TCPS (Opcional)
- Se o seu Oracle Database estiver usando versões de senha mais antigas
Pré-requisitos de Nome de Host
Certifique-se de que o comando hostname -d retorne o nome do domínio ou o comando hostname -a retorne o nome abreviado correto, como primeiro alias. O nome abreviado aparece na coluna HOST_NAME da tabela v$instances do banco de dados a ser descoberto. Isso pode ser feito atualizando o arquivo /etc/hosts para retornar o alias correto como acima para ser o primeiro alias.
Pré-requisitos do Agente
- Cada nó do cluster do Oracle Database deve ter um Management Agent instalado localmente.
-
Certifique-se de que o usuário
mgmt_agentouoracle-cloud-agent, com base no tipo de agente instalado, esteja incluído no Grupo do Oracle Inventory (geralmente,oinstall) obtido de/etc/oraInst.loc, para poder executar os comandoslsnrctl,srvctlecrsctl.Use a seguinte instrução para conceder privilégios
oinstallao usuáriomgmt_agentouoracle-cloud-agent, com base no tipo de agente instalado:- Host com o Oracle Cloud Agent:
usermod -aG oinstall oracle-cloud-agent - Host com agente stand-alone:
usermod -aG oinstall mgmt_agent
- Host com o Oracle Cloud Agent:
-
O grupo deve ter privilégio de execução no diretório de instalação da Oracle.
Exemplo de adição de permissão de execução de grupo ao diretório:
chmod g+x /u01/app/oracle
Depois de conceder OS privilégios do Sistema Operacional, use as instruções a seguir para reiniciar o agente. Use as instruções apropriadas para seu agente e SO, respectivamente:
- Oracle Cloud Agent:
sudo systemctl stop oracle-cloud-agentEm seguida, inicie o agente usando o comando start.
- Agente stand-alone:
sudo systemctl stop mgmt_agentEm seguida, inicie o agente usando o comando start.
Pré-requisitos da Política
| Política | Descrição |
|---|---|
ALLOW DYNAMIC-GROUP Management_Agent_Dynamic_Group TO USE METRICS IN COMPARTMENT <compartment_name> where target.metrics.namespace = 'oracle_oci_database_cluster' |
Permita que o agente faça upload de métricas para a Telemetria no namespace 'oracle_oci_database_cluster'. Aqui, Management_Agent_Dynamic_Group é um grupo dinâmico de agentes de gerenciamento em um compartimento.
|
allow group <Stack Monitoring Admin Users> to manage dbmgmt-family in tenancy |
Permita que os usuários do grupo especificado gerenciem recursos de gerenciamento de banco de dados em uma tenancy. |
Pré-requisito de Monitoramento de Credenciais
Antes de descobrir um banco de dados no Stack Monitoring, certifique-se de ter acesso ao usuário de monitoramento. Você pode usar o usuário DBSNMP integrado ao Oracle Database e que tenha os privilégios necessários para monitorar o banco de dados OU criar um usuário personalizado com apenas os privilégios necessários. As etapas para criar um usuário de monitoramento de banco de dados podem ser encontradas na nota do CMOS KB57458.
Para o ASM:
- Você precisa usar um perfil de usuário ASMSNMP ou seus privilégios.
- O usuário deve ter uma senha de segredo para o ASM. Para começar a criar um segredo, consulte Gerenciando Segredos.
Pré-requisito do Oracle Database ativado para TCPS
O Stack Monitoring suporta protocolos de conectividade TCP e TCPS para bancos de dados Oracle. O protocolo TCPS permite que um aplicativo Oracle em um cliente se comunique com bancos de dados remotos por meio de TCP/IP e SSL, o que fornece maior segurança que o TCP sozinho. Esse novo listener pode ser usado para falar com o banco de dados por meio de um canal seguro. Para descobrir um banco de dados com TCPS, o pré-requisito seria adicionar um listener TCPS ao banco de dados Oracle e acessar o local da wallet, conforme mostrado nas quatro etapas a seguir.
O Stack Monitoring suporta o uso de Java KeyStore (JKS) e Truststore (PKCS).
Etapa 1: Configurando o Oracle Database e o listener para suportar TCPS. Consulte Configurando a Autenticação de Segurança da Camada de Transporte.
Etapa 2: Importar KeyStore/TrustStore para o Management Agent e atualizar suas permissões.
- Identifique e exporte o local da wallet do Oracle Database de acordo com o tipo KeyStore usado (PKCS ou JKS)..
PKCS
export WALLET_LOCATION=<database_wallet_location>/dbwalletsJKS
export WALLET_LOCATION=<database_wallet_location>/jkswallets - Copie a wallet para um diretório seguro e legível no host do agente.
cp -r $WALLET_LOCATION <secure_readable_dir>/ - Atualize a permissão da wallet.
No OCI Compute
PKCS
sudo chown -R oracle-cloud-agent:oracle-cloud-agent <secure_readable_dir>/dbwalletsJKS
sudo chown -R oracle-cloud-agent:oracle-cloud-agent <secure_readable_dir>/jkswalletsComputação On-premises:
PKCS
sudo chown -R mgmt_agent:mgmt_agent <secure_readable_dir>/dbwalletsJKS
sudo chown -R mgmt_agent:mgmt_agent <secure_readable_dir>/jkswallets
Etapa 3: Criar um Segredo do OCI.
Para começar a criar um segredo, consulte Gerenciando Segredos.
Exemplos de Segredo:
PKCS
{
"sslTrustStoreType": "PKCS12",
"sslTrustStoreLocation": "/<secure_readable_dir>/dbwallets/cwallets/ewallet.p12",
"sslTrustStorePassword": "<truststore_password>",
"sslKeyStoreType": "PKCS12",
"sslKeyStoreLocation": "/<secure_readable_dir>/dbwallets/swallets/ewallet.p12",
"sslKeyStorePassword": "<truststore_password>",
"sslServerCertDn": "C=US,O=MyCorp,CN=sslclient"
}
JKS
{
"sslTrustStoreType": "JKS",
"sslTrustStoreLocation": "/<secure_readable_dir>/jkswallets/truststore.jks",
"sslTrustStorePassword": "<truststore_password>",
"sslKeyStoreType": "JKS",
"sslKeyStoreLocation": "/<secure_readable_dir>/jkswallets/keystore.jks",
"sslKeyStorePassword": "<truststore_password>",
"sslServerCertDn": "C=US,O=MyCorp,CN=sslclient"
}
Etapa 4: Validar Políticas
Além da criação de um segredo, o grupo de administradores do Stack Monitoring deve ter a capacidade de ler o vault no qual o segredo é mantido. Consulte Criar políticas obrigatórias para obter mais informações sobre como conceder permissão de leitura em uma família de segredos dentro de um compartimento especificado.
Se o seu Oracle Database estiver usando versões de senha mais antigas
Para bancos de dados configurados para usar a versão de senha inferior a 12 (SQLNET.ALLOWED_LOGON_VERSION < 12 ), como determinados bancos de dados do E-Business Suite, siga estas etapas adicionais para configurar o Management Agent para se comunicar com o banco de dados usando versões de senha mais antigas, definindo um valor SQLNET.ALLOWED_LOGON_VERSION apropriado na configuração do agente.
Estas instruções se aplicam ao agente em execução no local:
- Modifique este arquivo
/opt/oracle/mgmt_agent/agent_inst/config/emd.propertiespara adicionar a propriedade:dbaas.ALLOWED_LOGON_VERSION = 8Os valores podem ser 8 / 10 / 11 /12 / 12a, dependendo da versão de login permitida que você precisar.
- Reiniciar o agente.
sudo systemctl restart mgmt_agent
Estas instruções se aplicam ao agente em execução no OCI Compute:
- Modifique o arquivo
/var/lib/oracle-cloud-agent/plugins/oci-managementagent/polaris/agent_inst/config/emd.propertiespara adicionar esta propriedade:dbaas.ALLOWED_LOGON_VERSION = 8Os valores podem ser 8 / 10 / 11 /12 / 12a, dependendo da versão de login permitida que você precisar.
- Reiniciar o agente.
sudo systemctl restart oracle-cloud-agent
Instruções de Descoberta do Oracle Database
- O Sistema de BD, incluindo seus componentes (Listener, ASM etc.) é descoberto como parte de uma descoberta do Oracle Database.
- A descoberta e o monitoramento do Sistema de BD só são suportados em ambientes LINUX.
Descobrindo o Sistema de BD se o Oracle Database já tiver sido descoberto
- Descoberta da Interface do Usuário para o primeiro Sistema de BD do cluster:
Na página Descoberta de Recursos, conclua a descoberta do Oracle Database em branco.
Para obter mais informações sobre entradas de descoberta da IU, consulte a tabela Entrada de Descoberta da IU.
-
Descoberta da CLI para os recursos restantes do Sistema de BD:
Observação
Para um Oracle Database que já tenha sido descoberto, conclua as etapas a seguir para descobrir o Sistema de BD relacionado.- Navegue até a guia Configuração na home page recém-criada do Oracle Database. Copie os seguintes campos da tabela Propriedades Gerais do OCI para um bloco de notas:
Nome da Propriedade Nome da Variável CLI Observações OCID <Database_Resource_OCID> compartmentId <Compartment_OCID> managementAgentId <Additional_Agent#_OCID> Este é o OCID do agente usado durante a descoberta da CLI. - Copie o nome do recurso do Oracle Database na parte superior da home page do Stack Monitoring Oracle Database.
- Obtenha o OCID do Management Agent dos outros nós do cluster:
-
Navegue até Observabilidade e Gerenciamento, vá para Management Agents e clique em Agentes.
- Para cada agente adicional no cluster do Sistema de BD, selecione o menu de ação.
- Selecione Copiar OCID para a área de transferência.
OCID do Agente Nome da Variável CLI 1o nó adicional no cluster <Additional_Agent1_OCID> 2o nó adicional no cluster (etc) <Additional_Agent2_OCID>
-
- Atualize o
JSON_INPUT_FILEcom os valores obtidos e use a seguinte sintaxe para descobrir um Sistema Oracle DB:oci stack-monitoring discovery-job create --compartment-id "<Compartment_ID>" --from-json file://<JSON_INPUT_FILE>
Para obter mais informações sobre entradas de descoberta da CLI, consulte a tabela Entrada de Descoberta da CLI.
Veja a seguir exemplos de payload JSON para descobrir os recursos restantes do Sistema de BD:
{ "discoveryType": "REFRESH", "discoveryClient": "APPMGMT", "compartmentId": "<COMPARTMENT_OCID>", "discoveryDetails": { "agentId": "<OCID of the Management agent>", "resourceType": "ORACLE_DATABASE", "resourceName": "<Resource name to display in Stackmonitoring UI>", "properties": { "propertiesMap": { "resource_id":"<DATABASE_OCID>", "asm_host":"<ASM HOSTNAME>", "asm_service_name":"+ASM", "is_asm_discovery":"true", "asm_port":"1521", "additional_agent_1":"ADDITIONAL_AGENT1_OCID", "additional_agent_2":"ADDITIONAL_AGENT2_OCID" } }, "credentials": { "items": [ { "credentialName" : "QVNNUGFzc3dvcmRJblZhdWx0", "credentialType" : "U1NMX1NFQ1JFVF9JRA==", "properties": { "propertiesMap": { "ASMUserName": "<ASM user name in base64 encoded format>", "PasswordSecretId": "<Encoded ASM user secret ocid in BASE64 encoded format>", "ASMRole":"<ASM user role in base64 encoded format>" } } } ] } } } - Navegue até a guia Configuração na home page recém-criada do Oracle Database. Copie os seguintes campos da tabela Propriedades Gerais do OCI para um bloco de notas:
Para obter mais informações sobre a atualização do Sistema do Oracle DB, consulte Atualização de Componentes do Sistema do Oracle Database.
Oracle Database
Descubra um Oracle Database incluindo o sistema de banco de dados usando a interface do usuário: Na página Descoberta de Recursos, preencha a interface do usuário preenchida em branco para descobrir um Oracle Database, incluindo o sistema de banco de dados e seus componentes.
Para incluir vários agentes ao descobrir um sistema de banco de dados para RAC com vários nós, execute as seguintes etapas:
Entrada da Descoberta
-
Entrada da Descoberta da UI
Campo de entrada Descrição Nome do Recurso Nome do banco de dados Nome do host ou Nome de SCAN do DNS Sistema de Nomes de Domínio (DNS) ou Nome de Acesso de Cliente Único (SCAN) do banco de dados Porta Porta usada pelo banco de dados fora do Oracle Cloud Infrastructure para conexões de banco de dados Nome do Serviço Nome do serviço do banco de dados fora do Oracle Cloud Infrastructure que será usado pela conexão Protocolo Protocolo usado para o Oracle Database. Selecione o protocolo TCP ou TCPS Segredo da senha do usuário do banco de dados no compartimento <compartment_name> Selecione na lista drop-down o segredo que contém a senha do usuário do banco de dados. Esse campo só será exibido se a opção TCPS estiver selecionada no campo Protocolo. Veja abaixo. Agentes de Gerenciamento Management Agents que monitoram o host no qual o banco de dados está instalado Observação
Para sistemas de banco de dados que abrangem vários hosts, selecione todos os Management Agents implantados em todos os hosts do sistema de banco de dados.Credenciais do Banco de Dados para Monitoramento
. - Nome Usuário
Nome de usuário das credenciais de monitoramento do Oracle Database - Senha
Senha no formato codificado da base 64 das credenciais de monitoramento do Oracle Database - Atribuição
Atribuição de banco de dados no formato codificado de base 64 do usuário de monitoramento de banco de dados (Normal ou SYSDBA) Informações do ASM Agente de Gerenciamento Agente de Gerenciamento monitorando o host no qual o banco de dados está instalado. Para descobrir o cluster e o agente do listener devem ser instalados no host do banco de dados. Gerenciador de Armazenamento Automático Ativar ou Desativar. Ativado por default. Nome do host ou nome de Scan do DNS O nome padrão de dns ou SCAN no qual a instância ASM reside. Porta A porta usada pelo ASM. Valor padrão: 1521 Nome do Serviço O nome do serviço ASM Credenciais do ASM para Monitoramento Nome Usuário Nome de usuário do ASM no formato codificado de base 64 Segredo da senha do usuário do ASM no compartimento atual Segredo da senha no formato codificado de base 64 conforme definido no serviço OCI Vault Atribuição Função no formato codificado de base 64. SYSMAN por padrão. Valores possíveis: SYSASM, SYSDBA, SYSOPER Descobrir em Stack Monitoring e Log Analytics (recomendado) Os resultados da descoberta serão enviados ao Stack Monitoring e ao Log Analytics. Stack Monitoring apenas Os resultados da descoberta serão enviados somente para o Stack Monitoring. Somente Log Analytics Os resultados da descoberta serão enviados somente para o Log Analytics. Licença Enterprise Edition O recurso receberá uma licença do Enterprise Edition. Standard Edition O recurso receberá uma licença da Standard Edition. Tags (em Mostrar opções avançadas) Tags de Formato Livre e Definidas podem ser aplicadas aos recursos do Stack Monitoring durante a descoberta. Para usar Tags Definidas, primeiro crie os namespaces de Tag, consulte . Consulte Conceitos de Tags e Namespace de Tag para obter detalhes sobre como criar e gerenciar os namespaces de Tag para Tags Definidas. Ao descobrir um recurso, qualquer tag designada será aplicada a todos os recursos descobertos. Para obter mais informações sobre pré-requisitos de Tag e propagação de Tag, consulte Gerenciando Tags.
Namespace de Tag
Selecione "Nenhum" para adicionar uma tag de formato livre. Selecione um namespace para adicionar uma tag definida no namespace. Se você tiver permissões para criar um recurso, também terá permissões para aplicar tags de formato livre a esse recurso. Para aplicar uma tag definida, você deverá ter permissões para usar o namespace de tag. Para obter mais informações sobre tags, consulte Tags de Recurso. Se você não tiver certeza se deve aplicar tags, ignore essa opção (você poderá aplicar tags posteriormente) ou pergunte ao administrador.
Chave de Tag
Especifique o nome que você usa para fazer referência à tag.
Valor da Tag
Especifique o valor da tag. Para obter mais detalhes sobre Chave de Tag e Valor de Tag, consulte Visão Geral do Serviço Tagging.
-
Entrada da Descoberta da CLI
Variável de Entrada da CLI Descrição <Additional_Agent1_OCID> 1o nó adicional no cluster <Additional_Agent2_OCID> (etc) 2o nó adicional no cluster (continuar para cada nó adicional no cluster) Agent_OCID Agente do OCID de descoberta inicial Compartment_OCID O OCID do compartimento no qual o Sistema Oracle Database será monitorado
Banco de Dados Plugável
Pré-requisitos:
-
O Management Agent é obrigatório para descoberta. Para obter mais informações, consulte a Etapa 3: Instalar Agentes de Gerenciamento.
- Antes de descobrir um PDB, primeiro você deve descobrir o CDB.
Na página Descoberta de Recursos, preencha a UI de preenchimento em branco para descobrir o PDB.
| Campo de entrada | Descrição |
|---|---|
| Nome do Recurso | Nome do banco de dados. |
| Selecionar CDB | Banco de Dados Contêiner que contém o Banco de Dados Plugável. |
| Nome do host ou Nome de SCAN do DNS | Sistema de Nomes de Domínio (DNS) ou Nome de Acesso de Cliente Único (SCAN) do banco de dados. |
| Porta | Porta usada pelo banco de dados fora do Oracle Cloud Infrastructure para conexões de banco de dados. |
| Nome do Serviço | Nome do serviço do banco de dados fora do Oracle Cloud Infrastructure que será usado pela conexão. |
| Protocolo | Protocolo usado para o Oracle Database. Selecione o protocolo TCP ou TCPS. |
| Segredo da senha do usuário do banco de dados no compartimento <compartment_name> | Selecione na lista drop-down o segredo que contém a senha do usuário do banco de dados. Esse campo só será exibido se a opção TCPS estiver selecionada no campo Protocolo. Veja abaixo. |
| Agente de Gerenciamento | Agente de Gerenciamento monitorando o host no qual o banco de dados está instalado. |
|
Credenciais do Banco de Dados para Monitoramento |
. |
|
Nome de usuário das credenciais de monitoramento do Oracle Database. |
|
Senha das credenciais de monitoramento do Oracle Database. |
|
Atribuição de banco de dados do usuário de monitoramento de banco de dados (Normal ou SYSDBA). |
| Descobrir em | |
| Stack Monitoring e Log Analytics (recomendado) | Os resultados da descoberta serão enviados ao Stack Monitoring e ao Log Analytics. |
| Stack Monitoring apenas | Os resultados da descoberta serão enviados somente para o Stack Monitoring. |
| Somente Log Analytics | Os resultados da descoberta serão enviados somente para o Log Analytics. |
| Licença | |
| Enterprise Edition | O recurso receberá uma licença do Enterprise Edition. |
| Standard Edition | O recurso receberá uma licença da Standard Edition. |
| Tags (em Mostrar opções avançadas) |
Tags de Formato Livre e Definidas podem ser aplicadas aos recursos do Stack Monitoring durante a descoberta. Para usar Tags Definidas, primeiro crie os namespaces de Tag, consulte . Consulte Conceitos de Tags e Namespace de Tag para obter detalhes sobre como criar e gerenciar os namespaces de Tag para Tags Definidas. Ao descobrir um recurso, qualquer tag designada será aplicada a todos os recursos descobertos. Para obter mais informações sobre pré-requisitos de Tag e propagação de Tag, consulte Gerenciando Tags. |
|
Namespace de Tag |
Selecione "Nenhum" para adicionar uma tag de formato livre. Selecione um namespace para adicionar uma tag definida no namespace. Se você tiver permissões para criar um recurso, também terá permissões para aplicar tags de formato livre a esse recurso. Para aplicar uma tag definida, você deverá ter permissões para usar o namespace de tag. Para obter mais informações sobre tags, consulte Tags de Recurso. Se você não tiver certeza se deve aplicar tags, ignore essa opção (você poderá aplicar tags posteriormente) ou pergunte ao administrador. |
|
Chave de Tag |
Especifique o nome que você usa para fazer referência à tag. |
|
Valor da Tag |
Especifique o valor da tag. Para obter mais detalhes sobre Chave de Tag e Valor de Tag, consulte Visão Geral do Serviço Tagging. |
Domínio do Oracle WebLogic
O Stack Monitoring suporta a descoberta e o monitoramento de Servidores e Clusters WebLogic estáticos e dinâmicos. Uma propriedade de configuração na home page do recurso indica se o recurso é estático ou dinâmico.
Ao descobrir WebLogic, o Oracle Access Manager (OAM), o Oracle Identity Manager (OIM), o Oracle HTTP Server (OHS), o Oracle Service-Oriented Architecture (SOA), o Oracle Service Bus (OSB) e o Oracle Weblogic Node Manager também são descobertos automaticamente. Se seu domínio WebLogic já tiver sido descoberto, use as etapas em Atualização de Domínio do Weblogic para descobrir OAM, OIM, OHS, SOA, OSB e Gerenciador de Nós do Oracle Weblogic.
O Oracle Weblogic Node Manager é usado para gerenciar, especialmente para iniciar, o servidor WebLogic na Console de Administração, que pode ser acessado remotamente.
Pré-requisitos
Para descobrir qualquer tipo de recurso, além de atender aos pré-requisitos, é necessário um Agente de Gerenciamento ativo para descoberta. Consulte Instalar Management Agents para instalação on-premises e Implantar Management Agents em Instâncias do Serviço Compute para implantação de instâncias do OCI.
-
Para OSB, certifique-se de que o monitoramento seja o monitoramento do barramento de serviço ativado.
- Faça login no controle FMW:
http:/<host>:<port>/em - Na home page do serviço de ônibus, vá para a guia Operações.
- Marque a caixa de seleção Monitoramento.
- Faça login no controle FMW:
-
Para descoberta de SOA, o usuário WebLogic precisa ter privilégios
Administrator. - Para o Gerenciador de Nós do Oracle WebLogic, para garantir o cálculo da métrica
MonitoringStatuspara o recurso do Gerenciador de Nós do Oracle WebLogic, definalistenAddresscomo Todos os Endereços Locais, um endereço IP válido ou um nome DNS resolvível. Não defina a propriedadelistenAddresscomolocalhostounull. SelistenAddresstiver que ser definido comolocalhost, certifique-se de que um agente de gerenciamento local seja usado para descoberta para calcular o status com precisão.
Se você não estiver usando SSL, os pré-requisitos a seguir não se aplicarão.
Se você tiver ativado o Oracle WebLogic Server com SSL, exporte o certificado de seu armazenamento de chaves e importe-o no Management Agent KeyStore. Para obter mais informações sobre como configurar o SSL no Servidor WebLogic, consulte Configurando o SSL.
Importar TrustStore para o Management Agent
-
Designe um subdiretório persistente no sistema de arquivos do agente de gerenciamento para armazenar os armazenamentos de confiança e os armazenamentos de chaves do Stack Monitoring. Exporte o certificado da área de armazenamento de chaves SSL JMX da instância WLS para a Área de Armazenamento Confiável do Stack Monitoring. Por exemplo, em um host do UNIX:
keytool -exportcert -alias <alias of WLS SSL key> -file <Exported Cert Name> -keystore <path to the WLS SSL Keystore>.keystore -storepass <WLS SSL Keystore password> -rfc -
Importe o armazenamento de chaves SSL JMX da instância WLS para o Armazenamento Confiável do Stack Monitoring no sistema de arquivos do agente de gerenciamento:
keytool -importcert -noprompt -alias <alias agent's truststore key> -file <Exported Cert Name>.cer -keystore AgentTrust.jks -storepass <Agent truststore password, default is "welcome"> -
Copie o arquivo de Armazenamento Confiável do Stack Monitoring e atualize suas permissões.
Identifique o local seguro legível do Management Agent no host do agente.
cp <path_to_truststore_file/AgentTrust.jks <secure_readable_dir>/No OCI Compute:
sudo chown oracle-cloud-agent:oracle-cloud-agent <secure_readable_dir>/AgentTrust.jksComputação on-premises:
sudo chown mgmt_agent:mgmt_agent <secure_readable_dir>/AgentTrust.jks - Use o caminho completo do Armazenamento Confiável, por exemplo,
<secure_readable_dir>/AgentTrust.jksno "Caminho TrustStore" da Descoberta de Recursos se o Domínio WebLogic tiver T3S e "JKS" como o "Tipo de Armazenamento Confiável".
Configurar MBeans em Oracle WebLogic Servers
Para coletar as métricas de desempenho da JVM da plataforma MBeans, o MBeans deve ficar acessível por meio do runtime MBeanServer. Ative MBeans fazendo log-in no Oracle WebLogic Server e verifique a ativação executando o script WLST:
- Ativar MBeans em Oracle WebLogic Servers
Ative MBeans acessando cada Oracle WebLogic Server fazendo log-in nele ou na console WebLogic da seguinte forma:
- Faça log-in no Oracle WebLogic Server:
Siga as ações do usuário na demonstração da sessão da Ferramenta de Script WebLogic em Activating Platform MBeans no WebLogic Server 9.x to 10.3.2 versions no Enterprise Manager Cloud Control Middleware Management Guide.
- Acesse a console WebLogic:
Navegue até Domínio > Configuração > página Geral > opções Avançadas. Marque a caixa de seleção Servidor de Plataforma MBean Usado.
Se MBeans não for registrado depois que você tiver seguido as etapas acima, inicie os Servidores Oracle WebLogic com a seguinte propriedade do sistema:
-Djavax.management.builder.initial=weblogic.management.jmx.mbeanserver.WLSMBeanServerBuilder - Faça log-in no Oracle WebLogic Server:
- Verifique a Ativação de MBeans
Para verificar se o MBeans foi ativado com sucesso, execute o script WLST disponível em Using the Platform MBean Server no Fusion Middleware Developing Custom Management Utilities With JMX for Oracle WebLogic Server. O script WLST demonstra como usar a Plataforma MXBeans para monitorar os recursos de um domínio do Oracle WebLogic Server em execução.
Certifique-se de que MBeans esteja registrado em
java.lang.
Garanta a conectividade entre o agente de gerenciamento e todos os servidores em WebLogic
Durante a descoberta, o Agente de Monitoramento de Pilha se comunica com AdminServer para descobrir a topologia de domínio. O monitoramento pós-descoberta é feito comunicando-se diretamente com servidores gerenciados. Para que isso aconteça, verifique o seguinte:
- O Management Agent pode se comunicar com todos os servidores gerenciados no domínio.
- O host e as portas dos servidores gerenciados são acessíveis ao agente.
- Se os filtros estiverem configurados para bloquear o tráfego de entrada em servidores gerenciados, ajuste os filtros para que o agente se comunique com os servidores gerenciados.
WebLogic Resultados de Descoberta Específicos do Cenário
-
O domínio WebLogic tem dois Servidores e um deles está inativo.
Resultado da Descoberta: O domínio WebLogic será descoberto com apenas um Servidor que está em execução, ignorando o que não está em execução.
-
Um domínio WebLogic tem um Cluster com dois Servidores e um deles está inativo.
Resultado da Descoberta: O cluster WebLogic será descoberto apenas com um Servidor que esteja em um estado de execução.
-
Um domínio WebLogic tem um Cluster que contém apenas um Servidor que não está no estado de execução.
Resultado da Descoberta: Nem o Cluster nem o Servidor serão descobertos
WebLogic Entrada da Descoberta
| Campo de entrada | Descrição |
|---|---|
| Nome do Recurso | Nome do Domínio WebLogic. |
| Host do Servidor de Administração | O nome de host totalmente qualificado no qual o Servidor de Administração WebLogic está instalado. |
| Porta do Servidor de Administração | A porta usada para o Servidor de Administração (Console) WebLogic. |
| Protocolo | Protocolo usado para o Servidor WebLogic. Os valores possíveis são t3 e t3s. Se você selecionar os campos t3s, Caminho TrustStore e Tipo TrustStore aparecerão em WebLogic Usuário do Serviço Monitoring. |
| Agente de Gerenciamento | Management Agent instalado no host no qual o Servidor de Administração WebLogic está instalado. |
|
WebLogic Usuário do Serviço Monitoring |
. |
|
WebLogic Nome do usuário do servidor.
|
|
WebLogic Senha do usuário do servidor. |
|
Caminho totalmente qualificado - no sistema de arquivos do agente de gerenciamento - do arquivo Truststore usado para armazenar os certificados dos servidores confiáveis. |
|
Tipo de TrustStore usado para gerenciamento de certificado da CA ao estabelecer uma conexão SSL. Especifique: JKS ou PKCS12. Se o tipo TrustStore não for especificado, o tipo TrustStore padrão, JKS, será usado. |
| Descobrir em | |
| Stack Monitoring e Log Analytics (recomendado) | Os resultados da descoberta serão enviados ao Stack Monitoring e ao Log Analytics. |
| Stack Monitoring apenas | Os resultados da descoberta serão enviados somente para o Stack Monitoring. |
| Somente Log Analytics | Os resultados da descoberta serão enviados somente para o Log Analytics. |
| Licença | |
| Enterprise Edition | O recurso receberá uma licença do Enterprise Edition. |
| Standard Edition | O recurso receberá uma licença da Standard Edition. |
| Tags (em Mostrar opções avançadas) |
Tags de Formato Livre e Definidas podem ser aplicadas aos recursos do Stack Monitoring durante a descoberta. Para usar Tags Definidas, primeiro crie os namespaces de Tag, consulte . Consulte Conceitos de Tags e Namespace de Tag para obter detalhes sobre como criar e gerenciar os namespaces de Tag para Tags Definidas. Ao descobrir um recurso, qualquer tag designada será aplicada a todos os recursos descobertos. Para obter mais informações sobre pré-requisitos de Tag e propagação de Tag, consulte Gerenciando Tags. |
|
Namespace de Tag |
Selecione "Nenhum" para adicionar uma tag de formato livre. Selecione um namespace para adicionar uma tag definida no namespace. Se você tiver permissões para criar um recurso, também terá permissões para aplicar tags de formato livre a esse recurso. Para aplicar uma tag definida, você deverá ter permissões para usar o namespace de tag. Para obter mais informações sobre tags, consulte Tags de Recurso. Se você não tiver certeza se deve aplicar tags, ignore essa opção (você poderá aplicar tags posteriormente) ou pergunte ao administrador. |
|
Chave de Tag |
Especifique o nome que você usa para fazer referência à tag. |
|
Valor da Tag |
Especifique o valor da tag. Para obter mais detalhes sobre Chave de Tag e Valor de Tag, consulte Visão Geral do Serviço Tagging. |
E-Business Suite
Ao descobrir o aplicativo E-Business Suite (EBS) versão 12.2, a descoberta do Domínio do Weblogic é opcional.
Se o Weblogic estiver incluído na descoberta e ela falhar, o status do job de descoberta será Parcialmente Bem-sucedido e somente os recursos do EBS serão monitorados. Se o Weblogic não estiver incluído na descoberta, ele poderá ser descoberto posteriormente por meio da operação de atualização na home page do recurso da instância do EBS.
As opções de monitoramento para a descoberta flexível do EBS 12.2 estão disponíveis da seguinte forma:

Em ambientes EBS com mais de um nó, somente o Application Listener no nó em que o agente está instalado será monitorado.
Para obter mais informações, consulte Atualização do EBS.
Topologia do EBS
Quando uma instância do E-Business Suite é descoberta, os recursos EBS e WebLogic são descobertos. A descoberta de OHS e Banco de Dados deve ser feita separadamente.
Para monitorar o Oracle HTTP Server colocado no EBS, consulte "Descoberta do OHS". Depois que o OHS for descoberto de forma independente, uma associação pode ser criada entre o recurso EBS e o recurso OHS.
Para monitorar o banco de dados do EBS, se o banco de dados for descoberto primeiro e, em seguida, o EBS for descoberto posteriormente, a associação do tipo usas será criada automaticamente entre o recurso do EBS e o recurso do banco de dados no final da descoberta do EBS. Aqui, o recurso EBS se refere a um tipo de recurso do Stack Monitoring ebs_instance e o recurso de banco de dados se refere ao tipo de recurso do Stack Monitoring oci_oracle_db ou oci_oracle_pdb.
Se o EBS for descoberto antes da descoberta do banco de dados, a topologia poderá ser atualizada de duas maneiras.
- Criar Associação entre Instância do EBS e Recursos do Banco de Dados
- Atualizando a topologia do EBS
Criar Associações:
Os recursos EBS compostos não podem ser associados diretamente a um host. No entanto, os recursos filhos do EBS podem ser associados da seguinte forma:
- Host do EBS Concurrent Manager uses
- Host do Nó CP do EBS uses
Veja a seguir a sintaxe do comando da CLI do OCI para criar uma associação entre dois recursos.
oci stack-monitoring resource associate --association-type uses --compartment-id "<Compartment_OCID>" --source-resource-id "<Resource_OCID>" --destination-resource-id "<Database_Resource_OCID>"Por exemplo:
oci stack-monitoring resource associate --association-type uses --<Compartment_OCID>
ocid1.compartment.oc1..unique_ID --<Source_Resource_OCID>
ocid1.stackmonitoringresource.oc1.iad.unique_ID --<Destination_Resource_OCID>
ocid1.stackmonitoringresource.oc1.iad.unique_IDNo caso do EBS, o comando acima pode ser usado para criar uma associação entre o EBS e os recursos do banco de dados especificando <Source_Resource_OCID> como ID de recurso do EBS e <Destination_Resource_OCID> como ID de recurso do banco de dados.
Uma descoberta do EBS, associada a seus recursos subjacentes, é representada no Stack Monitoring, conforme visto no seguinte diagrama:

Pré-requisitos
Para descobrir qualquer tipo de recurso, além de atender aos pré-requisitos, é necessário um Agente de Gerenciamento ativo para descoberta. Consulte Instalar Management Agents para instalação on-premises e Implantar Management Agents em Instâncias do Serviço Compute para implantação de instâncias do OCI.
- Configurar MBeans em Oracle WebLogic Servers
- Verificar Coleta de Dados de Sessões de Formulários
- Configurar o DNS em um Ambiente do Oracle E-Business Suite
- Adicione o Banco de Dados usado pelo aplicativo E-Business Suite.
Se ainda não tiver feito isso, adicione o banco de dados que será usado para o aplicativo E-Business Suite. Consulte Oracle Database (Descoberta)
- Permissões do agente para monitoramento do Listener do Aplicativo
- Requisitos do E-Business Suite Database Monitoring para Stack Monitoring
Verificar Coleta de Dados de Sessões de Formulários
Verifique o conjunto de dados de sessões de formulários para exibi-lo posteriormente nas métricas de recursos do Sistema de Formulários executando a tarefa a seguir. Além das etapas executadas no Oracle WebLogic Domain (Configure MBeans on Oracle WebLogic Servers). Se esta etapa não estiver configurada, algumas das métricas do Sistema de Formulários não serão coletadas.
Quando você faz log-in no Oracle E-Business Suite, o sistema cria uma sessão de usuário no banco de dados identificado por um ID de sessão exclusivo (SID) usando a credencial de esquema do APPS. Cada sessão do banco de dados é associada a um usuário do aplicativo Oracle E-Business Suite. Isso permite vincular a sessão do banco de dados ao usuário do aplicativo para fins de solução de problemas. Usando uma sessão do Forms, você pode determinar como o usuário do Oracle E-Business Suite abriu uma sessão do banco de dados.
- Faça log-in no Oracle E-Business Suite.
- Na interface do usuário, navegue até Administrador do Sistema, clique em Perfil e, em seguida, em Sistema.
- Certifique-se de que o valor de Sign-On: Nível de Auditoria esteja definido como FORM. Defina isso no nível do local.
- Certifique-se de que o valor de AuditTrail: Activate esteja definido como YES.
Salve as alterações.
Configurar o DNS em um Ambiente do Oracle E-Business Suite
Os hosts do Oracle E-Business Suite devem ser capazes de detectar um ao outro na rede. Por exemplo, no ambiente UNIX, os servidores DNS são configurados no arquivo /etc/resolv.conf em cada host.
Para verificar se os servidores DNS estão configurados corretamente, execute o comando:
nslookup any_publicDomain_hostnameSubstitua <any_publicDomain_hostname> pelo nome do host de qualquer outro host do ambiente EBS que não seja o host local.
Aqui está um exemplo de uma saída bem-sucedida que valida o servidor DNS está configurada corretamente:
$ nslookup node02.examplehost.com
Server: 937.486.274.354
Address: 937.486.274.354
Non-authoritative answer:
Name: node02.examplehost.com
Address: 135.756.247.46Permissões do agente para monitoramento do Listener do Aplicativo
O agente deve ser instalado no mesmo host do EBS para monitorar o Listener do Aplicativo EBS. Caso contrário, o recurso sempre será mostrado como DOWN.
Certifique-se de que o usuário mgmt_agent ou oracle-cloud-agent, com base no tipo de agente instalado, esteja incluído no Grupo do Oracle Inventory (normalmente, oinstall) obtido de /etc/oraInst.loc, para poder executar os comandos lsnrctl, srvctl e crsctl.
Use a seguinte instrução para conceder privilégios oinstall ao usuário mgmt_agent ou oracle-cloud-agent, com base no tipo de agente instalado:
- Host com o Oracle Cloud Agent:
usermod -aG oinstall oracle-cloud-agent - Host com agente stand-alone:
usermod -aG oinstall mgmt_agent
O grupo deve ter privilégios de execução e leitura no diretório de instalação do EBS-APPS.
Exemplo de adição de permissão de execução de grupo ao diretório:
chmod -R g+x+r /u01/install/APPSApós conceder OS privilégios do SO, use as seguintes instruções para reiniciar o agente. Use as instruções apropriadas para seu agente e sistema operacional, respectivamente:
- Interromper o Agente
- Para o Oracle Linux 6:
- Agente do Oracle Cloud:
sudo /sbin/initctl stop oracle-cloud-agent - Agente independente:
sudo /sbin/initctl stop mgmt_agent
- Agente do Oracle Cloud:
- Para o Oracle Linux 7
- Agente do Oracle Cloud:
sudo systemctl stop oracle-cloud-agent - Agente independente:
sudo systemctl stop mgmt_agent
- Agente do Oracle Cloud:
- Para o Oracle Linux 6:
- Inicie o agente usando o comando start.
Requisitos do E-Business Suite Database Monitoring para Stack Monitoring
O banco de dados Oracle usado para monitorar o banco de dados E-Business Suite (EBS) deve ser descoberto antes de descobrir o aplicativo EBS. Se o banco de dados for descoberto primeiro, ele será associado automaticamente ao aplicativo EBS assim que a descoberta do aplicativo EBS for concluída. Se a descoberta do aplicativo EBS for executada antes que o banco de dados seja descoberto, a associação precisará ser criada manualmente.
O monitoramento do E-Business Suite requer privilégios específicos para acessar o esquema do EBS. A configuração difere dependendo do tipo de banco de dados (DB Não Contêiner versus BD Contêiner e BD Plugável) usado como seu armazenamento de dados EBS. O Stack Monitoring suporta o uso do proprietário do esquema EBS, geralmente APPS, como as credenciais do banco de dados ao descobrir o EBS. É preferível criar um usuário de monitoramento com apenas os privilégios necessários para monitorar um aplicativo EBS. Você pode usar o mesmo usuário do banco de dados para monitorar o banco de dados Oracle que contém o esquema EBS e o aplicativo EBS. As etapas para criar um usuário de monitoramento de banco de dados podem ser encontradas na Observação do MOS: 2857604.1.
Concessões de Banco de Dados
Assim que o usuário de monitoramento do EBS já tiver sido criado com os privilégios necessários, aplique as concessões de aplicativo do EBS necessárias ao usuário de monitoramento. Os privilégios específicos são definidos no código abaixo, supondo que o nome do esquema do EBS seja APPS. Se o nome do esquema for diferente na sua configuração, substitua APPSpelo nome real do esquema no código a seguir. Substitua <your_monitoring_user> pelo usuário de monitoramento do banco de dados criado usando Observação do MOS: 2857604.1.
GRANT SELECT ON APPS.FND_OAM_CONTEXT_FILES TO <your_monitoring_user>;
GRANT SELECT ON APPS.FND_PRODUCT_GROUPS TO <your_monitoring_user>;
GRANT SELECT ON APPS.FND_CONC_PROG_ONSITE_INFO TO <your_monitoring_user>;
GRANT SELECT ON APPS.FND_CONCURRENT_PROGRAMS_VL TO <your_monitoring_user>;
GRANT EXECUTE ON APPS.FND_OAM_EM TO <your_monitoring_user>;
GRANT SELECT ON APPS.FND_CONCURRENT_REQUESTS TO <your_monitoring_user>;
GRANT SELECT ON APPS.FND_APPLICATION_VL TO <your_monitoring_user>;
GRANT SELECT ON APPS.FND_CONCURRENT_QUEUES TO <your_monitoring_user>;
GRANT SELECT ON APPS.FND_LOOKUPS TO <your_monitoring_user>;
GRANT SELECT ON APPS.FND_CONCURRENT_WORKER_REQUESTS TO <your_monitoring_user>;
GRANT SELECT ON APPS.FND_CONCURRENT_QUEUES_VL TO <your_monitoring_user>;
GRANT SELECT ON APPS.FND_OAM_FNDUSER_VL TO <your_monitoring_user>;
GRANT SELECT ON APPS.FND_FORM_SESSIONS_V TO <your_monitoring_user>;
GRANT SELECT ON APPS.FND_CP_SERVICES TO <your_monitoring_user>;
GRANT SELECT ON APPS.FND_CONCURRENT_PROCESSES TO <your_monitoring_user>;
GRANT SELECT ON APPS.FND_SVC_COMPONENTS TO <your_monitoring_user>;
GRANT SELECT ON APPS.FND_LOG_MESSAGES TO <your_monitoring_user>;
GRANT SELECT ON APPS.FND_CONCURRENT_PROGRAMS TO <your_monitoring_user>;
GRANT SELECT ON APPS.FND_CONFLICTS_DOMAIN TO <your_monitoring_user>;
GRANT SELECT ON APPS.FND_ORACLE_USERID TO <your_monitoring_user>;
GRANT SELECT ON APPS.FND_APP_SERVERS TO <your_monitoring_user>;
GRANT SELECT ON APPS.FND_NODES TO <your_monitoring_user>;
GRANT SELECT ON APPS.ICX_SESSIONS TO <your_monitoring_user>;
GRANT SELECT ON APPS.FND_USER TO <your_monitoring_user>;
GRANT SELECT ON APPS.FND_RESPONSIBILITY TO <your_monitoring_user>;
GRANT EXECUTE ON APPS.FND_PROFILE TO <your_monitoring_user>;
GRANT SELECT ON APPS.WF_DEFERRED TO <your_monitoring_user>;
GRANT SELECT ON APPS.WF_NOTIFICATION_IN TO <your_monitoring_user>;
GRANT SELECT ON APPS.WF_NOTIFICATION_OUT TO <your_monitoring_user>;Essas concessões podem ser aplicadas executando ebs_apply_grants.sh (incluído em Scripts EBS) da seguinte forma:
- Fazer log-in no host do banco de dados EBS
- Origem do ambiente EBS
- Execute o script como:
sh ebs_apply_grants.sh <monitoring user> <SYSTEM_password> <APPS_password>
Por exemplo:
sh ebs_apply_grants.sh MONCS manager appsQuando o EBS está em execução em um PDBSe a instância do EBS estiver em execução em um PDB (Banco de Dados Plugável), conceda um privilégio adicional ao usuário de monitoramento do EBS:
GRANT INHERIT PRIVILEGES ON USER <monitoring user> TO APPS;Verificar Concessões:Depois de aplicar as concessões, execute ebs_validate_grants.sql (incluído em Scripts EBS) da seguinte forma para verificar se elas estão em vigor:
- Fazer log-in no host do banco de dados EBS
- Faça login no banco de dados do EBS como o usuário de monitoramento do EBS
- Execute o script de validação como:
@ebs_validate_grants.sql
A saída esperada do script quando todas as concessões estão em vigor é assim:
TABLE_NAME PRIVILE STATUS
------------------------------ ------- -------
FND_OAM_EM EXECUTE GRANTED
FND_PROFILE EXECUTE GRANTED
FND_APPLICATION_VL SELECT GRANTED
FND_APP_SERVERS SELECT GRANTED
FND_CONCURRENT_PROCESSES SELECT GRANTED
FND_CONCURRENT_PROGRAMS SELECT GRANTED
FND_CONCURRENT_PROGRAMS_VL SELECT GRANTED
FND_CONCURRENT_QUEUES SELECT GRANTED
FND_CONCURRENT_QUEUES_VL SELECT GRANTED
FND_CONCURRENT_REQUESTS SELECT GRANTED
FND_CONCURRENT_WORKER_REQUESTS SELECT GRANTED
TABLE_NAME PRIVILE STATUS
------------------------------ ------- -------
FND_CONC_PROG_ONSITE_INFO SELECT GRANTED
FND_CONFLICTS_DOMAIN SELECT GRANTED
FND_CP_SERVICES SELECT GRANTED
FND_FORM_SESSIONS_V SELECT GRANTED
FND_LOG_MESSAGES SELECT GRANTED
FND_LOOKUPS SELECT GRANTED
FND_NODES SELECT GRANTED
FND_OAM_CONTEXT_FILES SELECT GRANTED
FND_OAM_FNDUSER_VL SELECT GRANTED
FND_ORACLE_USERID SELECT GRANTED
FND_PRODUCT_GROUPS SELECT GRANTED
TABLE_NAME PRIVILE STATUS
------------------------------ ------- -------
FND_RESPONSIBILITY SELECT GRANTED
FND_SVC_COMPONENTS SELECT GRANTED
FND_USER SELECT GRANTED
ICX_SESSIONS SELECT GRANTED
WF_DEFERRED SELECT GRANTED
WF_NOTIFICATION_IN SELECT GRANTED
WF_NOTIFICATION_OUT SELECT GRANTED
INHERIT_PRIVILEGES_STATUS
--------------------------
INHERIT PRIVILEGES GRANTEDSe alguma das subvenções estiver ausente, o impacto é descrito da seguinte forma:
| Tabela/View | Privilégio | Recursos envolvidos | Obrigatório/Opcional | Impacto se ausente |
|---|---|---|---|---|
| FND_OAM_CONTEXT_FILES | SELECIONAR | Descoberta | Obrigatório | A descoberta não prosseguirá |
| ICX_SESSIONS | SELECIONAR | Instância do EBS | Opcional | A descoberta continua, mas a coleta de métricas é impactada pelos recursos envolvidos. |
| FND_USER | SELECIONAR | |||
| FND_RESPONSIBILITY | SELECIONAR | |||
| FND_PROFILE | EXECUTE | |||
| FND_APPLICATION_VL | SELECIONAR |
Instância do EBS EBS Forms System |
||
| FND_CONCURRENT_REQUESTS | SELECIONAR |
Instância do EBS EBS Concurrent Processing EBS Workflow Agent Listener |
||
| FND_CONCURRENT_PROGRAMS_VL | SELECIONAR | |||
| FND_CONCURRENT_PROGRAMS | SELECIONAR | |||
| FND_CONCURRENT_QUEUES_VL | SELECIONAR |
EBS Concurrent Processing EBS Concurrent Processing - Especializado EBS Workflow Notification Mailer |
||
| FND_NODES | SELECIONAR |
EBS Concurrent Processing EBS Concurrent Processing - Especializado |
||
| FND_ORACLE_USERID | SELECIONAR | EBS Concurrent Processing | ||
| FND_CONFLICTS_DOMAIN | SELECIONAR | |||
| FND_OAM_EM | EXECUTE | |||
| FND_LOOKUPS | SELECIONAR | |||
| FND_OAM_FNDUSER_VL | SELECIONAR | |||
| FND_CONCURRENT_WORKER_REQUESTS | SELECIONAR |
EBS Concurrent Processing EBS Workflow Notification Mailer |
||
| FND_FORM_SESSIONS_V | SELECIONAR | EBS Forms System | ||
| WF_DEFERRED | SELECIONAR | EBS Workflow Notification Mailer | ||
| WF_NOTIFICATION_IN | SELECIONAR | |||
| WF_NOTIFICATION_OUT | SELECIONAR |
Entrada de Descoberta do E-Business
| Campo de entrada | Descrição |
|---|---|
| Nome do Recurso | Nome da instância do E-Business Suite. |
| Versão | Versão do E-Business Suite (12.1 ou 12.2). Se a opção 12.2 estiver selecionada, as regiões Servidor WebLogic do E-Business Suite e WebLogic Credenciais do Servidor de Administração serão exibidas. |
| Banco de Dados E-Business Suite | . |
|
Host no qual o banco de dados externo está instalado |
|
Porta usada pelo banco de dados para conexões do banco de dados. |
|
Nome do servidor do banco de dados usado para conexões de banco de dados. |
|
Protocolo usado para o Oracle Database. Selecione o protocolo TCP ou TCPS. |
|
Selecione na lista drop-down o segredo que contém a senha do usuário do banco de dados. Esse campo só será exibido se a opção TCPS estiver selecionada no campo Protocolo. A configuração correta do TCPS pode ser encontrada na documentação a seguir. Consulte Pré-requisito do Oracle Database ativado para TCPS. |
| Credenciais do Banco de Dados |
. |
|
Usuário de banco de dados que tem os privilégios necessários nas views subjacentes (por exemplo, APPS).
|
|
Senha do usuário do banco de dados. |
|
Atribuição do usuário do banco de dados (NORMAL ou SYSDBA) |
| Servidor WebLogic do E-Business Suite (E-Business Suite 12.2) | . |
|
Nome do host no qual o Servidor de Administração WebLogic está instalado. |
|
Porta usada para o Servidor de Administração WebLogic (Console). |
|
Protocolo RMI (Remote Method Invocation): t3 ou t3s. Se você selecionar t3s, os campos TrustStore Path e TrustStore Type aparecerão em WebLogic User for Monitoring. |
| WebLogic Credenciais do Servidor de Administração (E-Business Suite 12.2) | . |
|
WebLogic Usuário do Servidor de Administração.
|
|
WebLogic Senha do usuário do Servidor de Administração. |
|
Caminho para o arquivo TrustStore usado para armazenar chaves públicas de servidores confiáveis. |
|
Tipo de TrustStore usado para gerenciamento de certificado da CA ao estabelecer uma conexão SSL. Se o tipo TrustStore não for especificado, o tipo TrustStore padrão, JKS, será usado. |
| Management Agent | Management Agent monitorando o host no qual o E-Business Suite está instalado. |
| Descobrir em | |
| Stack Monitoring e Log Analytics (recomendado) | Os resultados da descoberta serão enviados ao Stack Monitoring e ao Log Analytics. |
| Stack Monitoring apenas | Os resultados da descoberta serão enviados somente para o Stack Monitoring. |
| Somente Log Analytics | Os resultados da descoberta serão enviados somente para o Log Analytics. |
| Licença | |
| Enterprise Edition | O recurso receberá uma licença do Enterprise Edition. |
| Standard Edition | O recurso receberá uma licença da Standard Edition. |
| Tags (em Mostrar opções avançadas) |
Tags de Formato Livre e Definidas podem ser aplicadas aos recursos do Stack Monitoring durante a descoberta. Para usar Tags Definidas, primeiro crie os namespaces de Tag, consulte . Consulte Conceitos de Tags e Namespace de Tag para obter detalhes sobre como criar e gerenciar os namespaces de Tag para Tags Definidas. Ao descobrir um recurso, qualquer tag designada será aplicada a todos os recursos descobertos. Para obter mais informações sobre pré-requisitos de Tag e propagação de Tag, consulte Gerenciando Tags. |
|
Namespace de Tag |
Selecione "Nenhum" para adicionar uma tag de formato livre. Selecione um namespace para adicionar uma tag definida no namespace. Se você tiver permissões para criar um recurso, também terá permissões para aplicar tags de formato livre a esse recurso. Para aplicar uma tag definida, você deverá ter permissões para usar o namespace de tag. Para obter mais informações sobre tags, consulte Tags de Recurso. Se você não tiver certeza se deve aplicar tags, ignore essa opção (você poderá aplicar tags posteriormente) ou pergunte ao administrador. |
|
Chave de Tag |
Especifique o nome que você usa para fazer referência à tag. |
|
Valor da Tag |
Especifique o valor da tag. Para obter mais detalhes sobre Chave de Tag e Valor de Tag, consulte Visão Geral do Serviço Tagging. |
PeopleSoft
Ao descobrir o Aplicativo PSFT, alguns de seus sub-recursos são obrigatórios para que o job de descoberta seja bem-sucedido e alguns outros são opcionais.
Recursos obrigatórios: recursos que estão sempre incluídos na descoberta e não podem ser desmarcados pelo usuário.
- Domínio do Servidor de Aplicativos
- PIA
Recursos opcionais:
- Process Scheduler
- Monitoramento de Processos
- Mecanismo de Pesquisa
Durante a descoberta, se algum dos recursos falhar, o status do job de descoberta será marcado como Sucesso Parcial, enquanto se todos os recursos obrigatórios falharem, o status do job de descoberta será marcado como Falha. Se os recursos opcionais não forem incluídos na descoberta, eles poderão ser descobertos posteriormente por meio da operação de atualização na home page do recurso PSFT.
As opções de monitoramento para descoberta flexível do PSFT estão disponíveis da seguinte forma:

Cada família de recursos pode incluir um ou mais recursos, como Domínio do Servidor de Aplicativos, Domínio do Process Scheduler e Arquitetura da Internet (PIA) PeopleSoft com seus domínios do Weblogic subjacentes que podem se estender por vários servidores.
Os recursos compostos PeopleSoft não podem ser associados diretamente a um host. No entanto, os recursos filhos PeopleSoft podem ser associados da seguinte forma:
- Host uses do Domínio do Servidor de Aplicações
- Host do Domínio do Process Scheduler uses
- Host usos do PIA
- Host uses do Process Monitor
Durante a descoberta de PeopleSoft, os recursos serão validados em cada família com um conjunto de credenciais comum para essa família. Isso significa que todos os Domínios do Servidor de Aplicativos serão validados usando um único conjunto de credenciais, todos os Domínios do Process Scheduler serão validados usando um único conjunto de credenciais e assim por diante. Os recursos validados com sucesso serão descobertos e os recursos que falharem na validação serão ignorados.
Os recursos ignorados podem ser encontrados no relatório de Job com a linha Não foi possível descobrir os seguintes recursos: Depois de corrigir o problema, o usuário pode executar o job REFRESH para descobrir esses recursos.
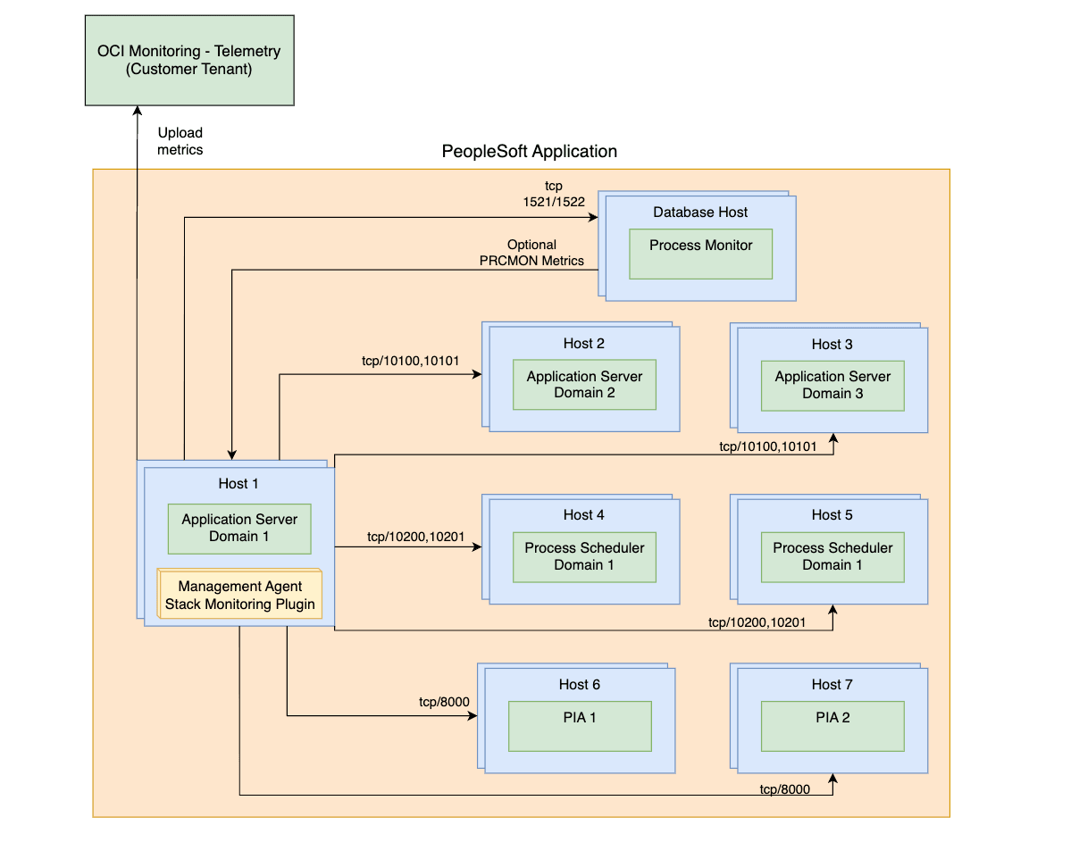
Uma implantação PeopleSoft no final de uma descoberta bem-sucedida é representada no Stack Monitoring, conforme visto no seguinte diagrama:

O acesso à porta necessário do host do agente de monitoramento para os hosts e serviços que fazem parte da implantação PeopleSoft é descrito nos diagramas a seguir. Os diagramas indicam dois cenários:
- O Management Agent está localizado em um dos próprios hosts PeopleSoft:

- O Management Agent está localizado em um host remoto:

Para descobrir qualquer tipo de recurso, além de atender aos pré-requisitos, é necessário um Agente de Gerenciamento ativo para descoberta. Consulte Instalar Management Agents para instalação on-premises e Implantar Management Agents em Instâncias do Serviço Compute para implantação de instâncias do OCI.
- Banco de Dados PeopleSoft Discover
- Privilégios de Concessão do BD para Monitoramento PeopleSoft
- Ativar o PeopleSoft Performance Monitor para PIA (Pure Internet Architecture)
- Pré-requisitos para o Servidor de Aplicativos e Domínios do Process Scheduler
- Identificar Domínios a Serem Descobertos
- Adicionando domínios manualmente
- Ativar descoberta do Mecanismo de Pesquisa em PeopleSoft
- Ativar descoberta do Process Monitor para PeopleSoft
Descobrir Banco de Dados PeopleSoft
O Oracle Database que contém o esquema PeopleSoft (PSFT) deve ser descoberto antes de descobrir o aplicativo PeopleSoft. Se o banco de dados for descoberto primeiro, ele será associado automaticamente ao aplicativo PeopleSoft depois que a descoberta do recurso PeopleSoft for concluída
Se a descoberta do aplicativo PeopleSoft for executada antes de o banco de dados ter sido descoberto, a associação precisará ser criada manualmente. Consulte Topologia do Aplicativo para obter mais informações.
Para Descobrir o Oracle Database, consulte Oracle Database.
Privilégios de Concessão do BD para Monitoramento PeopleSoft
O monitoramento do PeopleSoft (PSFT) requer privilégios específicos para acessar o esquema do banco de dados do PSFT. A configuração difere dependendo do tipo de banco de dados (Banco de Dados Não Contêiner versus Banco de Dados Contêiner e Banco de Dados Plugável) usado como seu armazenamento de dados PSFT. O Stack Monitoring suporta o uso do proprietário do esquema PSFT, geralmente SYSADM, como as credenciais do banco de dados ao descobrir o PSFT. É preferível criar um usuário de monitoramento com apenas os privilégios necessários para monitorar um aplicativo PSFT. Você pode usar o mesmo usuário do banco de dados para monitorar o banco de dados Oracle que contém o esquema PeopleSoft e o aplicativo PeopleSoft. As etapas para criar um usuário de monitoramento de banco de dados podem ser encontradas na Observação do MOS: 2857604.1.
Para verificar se o usuário de monitoramento tem as concessões necessárias e aplicar as concessões ausentes:
- Certifique-se de que o usuário de monitoramento não tenha expirado:
- Verifique o status do usuário de monitoramento executando o seguinte:
select username, account_status from dba_users where username='<your_monitoring_user>' - Se o usuário de monitoramento mostrar EXPIRADO, redefina sua senha.
- Verifique o status do usuário de monitoramento executando o seguinte:
- Execute os seguintes PeopleSoft Scripts.
Para entender as concessões específicas a serem aplicadas ou aplicar manualmente as concessões, consulte a lista de comandos abaixo a serem executados.
Privilégios de Banco de Dados
O código de exemplo abaixo usa:
- SYSADM como o nome do esquema. Se o nome do esquema for diferente na sua configuração, substitua SYSADM por ele de acordo no código a seguir.
-
<your_monitoring_user>como referência ao usuário de monitoramento do banco de dados.<your_monitoring_user>geralmente é DBSNMP ou MONUSER.
-
PeopleSoft Concessões de Aplicativo
GRANT SELECT ON SYSADM.PSSTATUS TO <your_monitoring_user>; GRANT SELECT ON SYSADM.PSRELEASE TO <your_monitoring_user>; GRANT SELECT ON SYSADM.PSPMAGENT TO <your_monitoring_user>; -
PeopleSoft Sinônimos do Aplicativo
CREATE OR REPLACE SYNONYM <your_monitoring_user>.PSSTATUS FOR SYSADM.PSSTATUS; CREATE OR REPLACE SYNONYM <your_monitoring_user>.PSRELEASE FOR SYSADM.PSRELEASE; CREATE OR REPLACE SYNONYM <your_monitoring_user>.PSPMAGENT FOR SYSADM.PSPMAGENT; -
Concessões do mecanismo de pesquisa
Observação
O Mecanismo de Pesquisa suporta Elasticsearch e OpenSearch.GRANT SELECT ON SYSADM.PS_PTSF_SRCH_ENGN TO <your_monitoring_user>; -
Sinônimos do mecanismo de pesquisa
Observação
O Mecanismo de Pesquisa suporta Elasticsearch e OpenSearch.CREATE OR REPLACE SYNONYM <your_monitoring_user>.PS_PTSF_SRCH_ENGN FOR SYSADM.PS_PTSF_SRCH_ENGN -
Concessões do Monitor de Processo
GRANT SELECT ON SYSADM.PSPRCSRQST TO <your_monitoring_user>; GRANT SELECT ON SYSADM.PSXLATITEM TO <your_monitoring_user>; -
Sinônimos do Monitor de Processo
CREATE OR REPLACE SYNONYM <your_monitoring_user>.PSPRCSRQST FOR SYSADM.PSPRCSRQST; CREATE OR REPLACE SYNONYM <your_monitoring_user>.PSXLATITEM FOR SYSADM.PSXLATITEM;
Ativar o PeopleSoft Performance Monitor para PIA (Pure Internet Architecture)
A ativação do agente PPM (Ativar agente PPM =1) é opcional e só é necessária para descoberta e Atualização do PSFT. No entanto, para monitoramento regular e coleta de métricas, o agente PPM não é necessário.
Se o usuário optar por NÃO ativar o agente PPM por qualquer motivo, siga qualquer uma das alternativas listadas abaixo
1. Ative o agente do PPM até que a descoberta ou atualização seja concluída, desative-o e reinicie os domínios.
2. INSERIR/EXCLUIR manualmente todas as informações de domínio do PSFT. Isso eliminará a necessidade de ativar "Ativar agente PPM".
Para adicionar os domínios, vá para Adicionando domínios manualmente e, para remover domínios desatualizados, siga as etapas em Identificar Domínios a Serem Descobertos.
- Navegue até PeopleTools, vá para Perfil da Web, clique em Configuração do Perfil da Web e procure o perfil em uso, por exemplo, PROD.
- Se ainda não estiver marcada, marque a caixa de seleção Ativar Agente PPM.
- Reinicie todos os domínios PIA.
Todos os Pré-requisitos abaixo precisam ser executados para cada domínio do Servidor de Aplicativos e do Process Scheduler.
A descoberta de PeopleSoft pressupõe que a Administração Remota UserId/pwd para acesso JMX seja a mesma para todos os domínios do servidor de aplicativos e também para todos os domínios do programador de processos.
Pré-requisitos para o Servidor de Aplicativos e Domínios do Process Scheduler
Ativar o PeopleSoft Performance Monitor Agent
- Usando a interface de linha de comando
PSADMIN, selecione Servidor de Aplicativos (Opção 1) ou Process Scheduler (Opção 2) > Administrar um domínio (Opção 1) > selecionar domínio > Editar menu de arquivos de configuração/log (opção 6) > Editar arquivo de configuração de domínio (Opção 1), isso abrirá os arquivos de configuração de domínio no modo de edição -
na seção PSTOOLS, verifique o valor do EnablePPM Agent. Para Ativar Agentes PPM, defina o valor como 1 e salve o arquivo.
Ativar Agentes JMX
Esse pré-requisito permite que o Stack Monitoring colete dados de disponibilidade e desempenho para um aplicativo PeopleSoft.
-
Usando a interface de linha de comando
PSADMIN, selecione Servidor de Aplicativos (Opção 1) ou Process Scheduler (Opção 2) > Administrar um domínio (Opção 1) > selecionar domínio > Editar menu de arquivos de configuração/log (opção 6) > Editar arquivo de configuração de domínio (Opção 1), isso abrirá os arquivos de configuração de domínio no modo de edição -
Localize a seção configurações para PSTOOLS e defina os valores abaixo
-
Certifique-se de que a Porta de Administração Remota que você pretende usar não esteja sendo utilizada por nenhum outro processo no host.
UserID-
UserIddeve estar no formato de texto. -
O mesmo
UserIde a mesma senha devem ser usados para todos os domínios do servidor de aplicativos e domínios do Process Scheduler.
-
- Use o utilitário PSCipher para criptografar a senha.
- Reinicie o servidor de Aplicativos e os domínios do Process Scheduler depois de configurar a alteração de propriedade do Performance Collator abaixo.
-
-
-
Para o PSFT versão 8.59 e anterior, somente a Porta de Administração Remota precisa ser definida. O valor da porta RMI será definido automaticamente com base no valor da Porta de Administração Remota incrementado em
1. Por exemplo, se a Porta de Administração Remota for10100, a porta10101será usada para o servidor RMI da PHC. Quando você planeja o uso da porta, isso precisa ser levado em consideração. Uma vez que 10101 é escolhido automaticamente no exemplo acima, se essa porta não é livre PSFT automaticamente escolhe qualquer outra porta livre aleatória. Certifique-se de revisar o arquivo de configuração do domínio depois que a configuração tiver sido salva com sucesso e use essas portas para se conectar na descoberta.Por exemplo:
Enable Remote Administration=1 Remote Administration Port=10100 Remote Administration UserId=<the userid you have defined in step 2b> Remote Administration Password={V2.1}<encrypted password> -
Para o PSFT versão 8.60 em diante, a porta RMI é controlada por um parâmetro adicional no arquivo de configuração. Certifique-se de que o valor esteja definido explicitamente. Reinicie o servidor de Aplicativos e os domínios do Process Scheduler depois de configurar a propriedade Performance Collator.
Por exemplo:
Enable Remote Administration=1 Remote Administration Port=10100 Remote Administration RMI Server Port=10101 Remote Administration UserId=<the userid you have defined in step 2b> Remote Administration Password={V2.1}<encrypted password>
Observação
Certifique-se de que a definição salva acima seja mostrada corretamente no arquivo de configuração após as alterações serem salvas. -
Ativar a Propriedade do Colador de Desempenho
Você pode verificar o valor atual do Comparador de desempenho nos arquivos de modelo de domínio psprcsrv.ubx (Process scheduler) e psappsrv.ubx (Application Server) localizados em $PS_CFG_HOME
Se o Comparador de Desempenho estiver ativado, você verá a entrada como abaixo.
{PPM} Do you want Performance Collators configured (PSPPMSRV) (y/n)? [y]:Se o Comparador de desempenho estiver desativado, você verá a entrada como abaixo.
{PPM} Do you want Performance Collators configured (PSPPMSRV) (y/n)? [n]:Se o Performance Collator já estiver ativado, e as alterações tiverem sido implementadas nos valores de Agente ou JMX EnablePPM: Reinicie todos os domínios.
Se o Agrupador de Desempenho não já estiver ativado, prossiga com as seguintes etapas:
- Usando a interface de linha de comando
PSADMIN, selecione Servidor de Aplicativos (Opção 1) ou Process Scheduler (Opção 2) > Administrar um domínio (Opção 1) > selecionar domínio > Configurar este domínio (Opção 4) - Digite
ypara a pergunta:Do you want to continue (y/n). Esta opção encerrará o domínio -
Verifique o valor da propriedade Perf Collator.
- Se o valor definido como
Yes, o Collator já estiver ativado, nenhuma ação será necessária. Em seguida, selecione Carregar configuração conforme mostrado (Opção 14 para Servidor de Aplicativos ou Opção 7 para Process Scheduler) -
Se o valor for definido como
No, digite10para o servidor de Aplicativos ou Opção 3 para que o Process Scheduler alterne o valor paraYes -
Depois de confirmar o Conjunto de Garantias de Desempenho como
Yes, selecione Carregar configuração, conforme mostrado (Opção 14 para o Programador de Aplicativos ou Opção 7 para o Process Scheduler ) -
Por fim, selecione Inicializar este domínio Opção 1 para iniciar o domínio
Identificar Domínios a Serem Descobertos
O Stack Monitoring aproveita as informações armazenadas no Oracle Database para identificar domínios a serem descobertos ou atualizados. Para validar a lista de domínios atuais, execute a consulta a seguir.
SELECT * FROM PSPMAGENT;Todos os domínios retornados pela consulta que não existem mais devem ser removidos antes de descobrir/atualizar o Aplicativo PeopleSoft.
Para adicionar um domínio que não esteja listado, consulte Adicionando domínios manualmente.
Para remover os domínios desatualizados, execute o SQL a seguir como SYSADM ou usuário equivalente. Repita as etapas até que todos os domínios desatualizados sejam removidos.
- Faça backup da tabela PSPMAGENT antes de fazer alterações. Certifique-se de substituir <DATE> pelo timestamp atual.
create table PSPMAGENT_BKP_<DATE> as select * from PSPMAGENT; - Verifique se a tabela de backup criada tem o mesmo conteúdo da tabela pai.
select * from PSPMAGENT MINUS select * from PSPMAGENT_BKP_<DATE>;
Se a contagem de linhas de PSPMAGENT corresponder a PSPMAGENT_BKP_<DATE>, prossiga com a remoção de domínios desatualizados.
delete from PSPMAGENT WHERE PM_AGENTID='&enter_agent_id_of_stale_domain';
Commit;Adicionando domínios manualmente
Por fim, verifique se todos os domínios válidos estão visíveis na tabela PSPMAGENT. Se algum domínio válido não aparecer por qualquer motivo, siga as instruções abaixo:
O host do agente deve ser capaz de acessar os outros hosts usando o nome do host armazenado na tabela PSPMAGENT (geralmente o nome curto do host). Isso pode ser conseguido corrigindo as configurações de DNS ou adicionando uma entrada para cada host no arquivo /etc/hosts
É recomendável executar um backup da tabela PSPMAGENT antes de continuar. As etapas para criar o backup são fornecidas.
Criar um backup:
-
Como administrador do sistema ou usuário equivalente, faça um backup da tabela antes de fazer alterações. Certifique-se de substituir
<DATE>pelo carimbo de data/hora atual:create table PSPMAGENT_BKP_<DATE> as select * from PSPMAGENT; -
Verifique se a tabela de backup criada tem o mesmo conteúdo da tabela pai. A contagem de linhas de
PSPMAGENTdeve corresponder à contagem de linhas dePSPMAGENT_BKP_<DATE>:select * from PSPMAGENT MINUS select * from PSPMAGENT_BKP_<DATE>;
Adicionar um Domínio do Process Scheduler
INSERT INTO PSPMAGENT values
('&AGENT_ID','&PM_JMX_RMI_PORT','PSMONITORSRV','&DOMAIN_NAME','04','&DOMAIN_DIR','Y','&HOST_PORT:','1','1','N');Por exemplo:
SQL> INSERT INTO PSPMAGENT values
('&AGENT_ID','&PM_JMX_RMI_PORT','PSMONITORSRV','&DOMAIN_NAME','04','&DOMAIN_DIR','Y','&HOST_PORT:','1','1','N'); 2
Enter value for unique_agent_id: 1000
Enter value for pm_jmx_rmi_port: 10500
Enter value for domain_name: PRCSDOM02
Enter value for domain_dir: /u01/app/oracle/product/psfthcm-midtierlinux-2/ps_cfg_home/appserv/prcs/PRCSDOM02
Enter value for host_name: psfthcm-midtierlinux-2
old 2: ('&unique_agent_id','&PM_JMX_RMI_PORT','PSMONITORSRV','&DOMAIN_NAME','04','&domain_dir','Y','&host_name:','1','1','N')
new 2: ('1000','10500','PSMONITORSRV','PRCSDOM02','04','/u01/app/oracle/product/psfthcm-midtierlinux-2/ps_cfg_home/appserv/prcs/PRCSDOM02','Y','psfthcm-midtierlinux-2:','1','1','N')
1 row created.Adicionar um Domínio do Servidor de Aplicativos
INSERT INTO PSPMAGENT values
('&unique_agent_id','&JMX_RMI_PORT','PSMONITORSRV','&DOMAIN_NAME','01','&DOMAIN_DIR','Y','&host_name:&jolt_port','1','1','N');Por exemplo:
SQL> INSERT INTO PSPMAGENT values
('&unique_agent_id','&JMX_RMI_PORT','PSMONITORSRV','&DOMAIN_NAME','01','&DOMAIN_DIR','Y','&host_name:&jolt_port','1','1','N'); 2
Enter value for unique_agent_id: 1003
Enter value for jmx_rmi_port: 10500
Enter value for domain_name: APPDOM4
Enter value for domain_dir: /u01/app/oracle/product/psfthcm-midtierlinux-3/ps_cfg_home/appserv/APPDOM04
Enter value for host_name: psfthcm-midtierlinux-3
Enter value for jolt_port: 9033
old 2: ('&unique_agent_id','&JMX_RMI_PORT','PSMONITORSRV','&DOMAIN_NAME','01','&DOMAIN_DIR','Y','&host_name:&jolt_port','1','1','N')
new 2: ('1003','10500','PSMONITORSRV','APPDOM4','01','/u01/app/oracle/product/psfthcm-midtierlinux-3/ps_cfg_home/appserv/APPDOM04','Y','psfthcm-midtierlinux-3:9033','1','1','N')Adicionar um Servidor PIA
INSERT INTO PSPMAGENT values
('&unique_agent_id','-1','WEBRESOURCE','&DOMAIN_NAME','02','&DOMAIN_DIR','Y','&host_name:&http_port:&https_port','1','1','N');Por exemplo:
INSERT INTO PSPMAGENT values
('&unique_agent_id','-1','WEBRESOURCE','&DOMAIN_NAME','02','&DOMAIN_DIR','Y','&host_name:&http_port:&https_port','1','1','N');
Enter value for unique_agent_id: 19
Enter value for domain_name: peoplesoft03
Enter value for domain_dir: /u01/app/oracle/product/psfthcm-midtierlinux-3/ps_cfg_home/webserv/WEBSERVER/peoplesoft03
Enter value for host_name: psfthcm-midtierlinux-3
Enter value for http_port: 9000
Enter value for https_port: 9001
old 2: ('&unique_agent_id','-1','WEBRESOURCE','&DOMAIN_NAME','02','&DOMAIN_DIR','Y','&host_name:&http_port:&https_port','1','1','N')
new 2: ('19','-1','WEBRESOURCE','peoplesoft03','02','/u01/app/oracle/product/psfthcm-midtierlinux-3/ps_cfg_home/webserv/WEBSERVER/peoplesoft03','Y','psfthcm-midtierlinux-3:9000:9001','1','1','N')
1 row created.Ativar descoberta do Mecanismo de Pesquisa em PeopleSoft
A descoberta do Mecanismo de Pesquisa é opcional e suporta Elasticsearch e OpenSearch. Se o Mecanismo de Pesquisa já estiver integrado, você poderá incluí-lo na descoberta inicial. Para integrar o Mecanismo de Pesquisa no futuro, use o comando refresh da CLI PeopleSoft e adicione as concessões do BD do Mecanismo de Pesquisa ao usuário de monitoramento. Para obter mais informações sobre concessões, consulte Privilégios de Concessão de BD para Monitoramento de PeopleSoft e para obter mais informações sobre comandos de atualização da CLI, consulte PeopleSoft Atualizar.
Independentemente de onde o agente esteja presente (local/remoto), o armazenamento confiável precisa ser criado usando a versão Java usada pelo agente. A versão/caminho Java do agente pode ser encontrada em agent_inst/config/emd.properties.
Por exemplo:
grep JAVA_HOME emd.properties
JAVA_HOME=/var/lib/oracle-cloud-agent/plugins/oci-managementagent/polaris/jdk1.8.0_371-b11Esses pré-requisitos ativam a Integração do Mecanismo de Pesquisa em PeopleSoft:
- O Stack Monitoring só suporta o mecanismo de pesquisa de monitoramento configurado com SSL. Seu ponto final deve ser HTTPS. Para obter mais informações sobre a configuração, consulte Configurando SSL para Elasticsearch ou Configurando SSL para OpenSearch, respectivamente.
-
Antes de descobrir o Mecanismo de Pesquisa, crie um armazenamento confiável JKS, pois o JKS é o único tipo suportado de armazenamento confiável no host do agente de monitoramento para armazenar o certificado do Mecanismo de Pesquisa. A localização e a senha desse armazenamento confiável são parâmetros obrigatórios na IU de descoberta ou no JSON de descoberta ao executar a descoberta por meio da CLI, enquanto o local do armazenamento confiável deve estar acessível no host do agente.
Por exemplo:
keytool -keystore truststore.jks -alias <ALIAS> -import -file <SEARCH ENGINE CERTIFICATE>
Ativar descoberta do Process Monitor para PeopleSoft
- O Process Monitor é descoberto ao lado de PeopleSoft e ativado por padrão ao descobrir um Aplicativo PeopleSoft. A seleção de Não na seção Descobrir Monitor de Processo não incluirá o Process Monitor na descoberta PeopleSoft.
- A descoberta do Process Monitor é opcional. Se o Process Monitor já estiver ativado, você poderá incluí-lo na descoberta inicial. Para integrar o Process Monitor no futuro, use o comando PeopleSoft CLI
refreshe adicione as concessões do Banco de Dados do Process Monitor ao usuário de monitoramento. Para obter mais informações sobre concessões, consulte Privilégios de Concessão de BD para Monitoramento de PeopleSoft e para obter mais informações sobre comandos de atualização da CLI, consulte PeopleSoft Atualizar. -
Não há propriedades necessárias para a descoberta do Process Monitor
-
Interface do Usuário
- A descoberta do Process Monitor é incluída por padrão. Para recusar, selecione Não em Descobrir Monitor de Processo no painel Descoberta de recursos.
PeopleSoft Entrada da Descoberta
| Campo de entrada | Descrição |
|---|---|
| Nome do Recurso | Nome do aplicativo PeopleSoft |
| Management Agent | O Agente de Gerenciamento que monitorará o Aplicativo PeopleSoft |
| Monitoramento de Processos | |
|
Sim / Não |
| PeopleSoft Banco de Dados | . |
|
Host (FQDN) no qual o banco de dados está instalado |
|
Porta usada pelo banco de dados para conexões do banco de dados |
|
Nome do serviço do banco de dados usado para conexões de banco de dados |
|
Protocolo usado para o Oracle Database. Selecione o protocolo TCP ou TCPS. |
|
Selecione na lista drop-down o segredo que contém a senha do usuário do banco de dados. Esse campo só será exibido se a opção TCPS estiver selecionada no campo Protocolo. |
| Credenciais do Banco de Dados | . |
|
Usuário de banco de dados que tem os privilégios necessários nas views PeopleSoft subjacentes (por exemplo, SYSADM, EMDBO) |
|
Senha do usuário do banco de dados |
|
Atribuição do usuário do banco de dados (NORMAL ou SYSDBA) |
| Credenciais do Domínio do Servidor de Aplicativos | . |
|
Administração remota userID |
|
Senha de Administração Remota (Não criptografada) |
| Credenciais do Domínio do Process Scheduler | . |
|
Administração remota userID |
|
Senha de Administração Remota (Não criptografada) |
| Credenciais do PIA/WebLogic | . |
|
PIA/Nome do usuário de monitoramento WebLogic. Por exemplo, o nome de usuário que você usaria para fazer log-in na Console WebLogic. |
|
PIA/Senha do usuário de monitoramento WebLogic' |
| PeopleSoft Mecanismo de Pesquisa | . |
|
Usuário para acessar o ponto final do Mecanismo de Pesquisa |
|
Senha do ponto final do mecanismo de pesquisa |
|
Local do armazenamento confiável que contém o certificado |
|
Armazenamento confiável que contém a senha do certificado |
| Descobrir em | |
| Stack Monitoring e Log Analytics (recomendado) | Os resultados da descoberta serão enviados ao Stack Monitoring e ao Log Analytics. |
| Stack Monitoring apenas | Os resultados da descoberta serão enviados somente para o Stack Monitoring. |
| Somente Log Analytics | Os resultados da descoberta serão enviados somente para o Log Analytics. |
| Licença | |
| Enterprise Edition | O recurso receberá uma licença do Enterprise Edition. |
| Standard Edition | O recurso receberá uma licença da Standard Edition. |
| Tags (em Mostrar opções avançadas) |
Tags de Formato Livre e Definidas podem ser aplicadas aos recursos do Stack Monitoring durante a descoberta. Para usar Tags Definidas, primeiro crie os namespaces de Tag, consulte . Consulte Conceitos de Tags e Namespace de Tag para obter detalhes sobre como criar e gerenciar os namespaces de Tag para Tags Definidas. Ao descobrir um recurso, qualquer tag designada será aplicada a todos os recursos descobertos. Para obter mais informações sobre pré-requisitos de Tag e propagação de Tag, consulte Gerenciando Tags. |
|
Namespace de Tag |
Selecione "Nenhum" para adicionar uma tag de formato livre. Selecione um namespace para adicionar uma tag definida no namespace. Se você tiver permissões para criar um recurso, também terá permissões para aplicar tags de formato livre a esse recurso. Para aplicar uma tag definida, você deverá ter permissões para usar o namespace de tag. Para obter mais informações sobre tags, consulte Tags de Recurso. Se você não tiver certeza se deve aplicar tags, ignore essa opção (você poderá aplicar tags posteriormente) ou pergunte ao administrador. |
|
Chave de Tag |
Especifique o nome que você usa para fazer referência à tag. |
|
Valor da Tag |
Especifique o valor da tag. Para obter mais detalhes sobre Chave de Tag e Valor de Tag, consulte Visão Geral do Serviço Tagging. |
Apache Tomcat
Pré-requisitos
Para descobrir qualquer tipo de recurso, além de atender aos pré-requisitos, é necessário um Agente de Gerenciamento ativo para descoberta. Consulte Instalar Management Agents para instalação on-premises e Implantar Management Agents em Instâncias do Serviço Compute para implantação de instâncias do OCI.
- Ative o monitoramento de JMX. Consulte Ativando Remoto de JMX.
Observação
O monitoramento do Tomcat não suporta SSL. O SSL será desativado por padrão ao seguir a documentação do Tomcat.
Entrada de Descoberta do Apache Tomcat
| Campo de Entrada | Descrição |
|---|---|
| Nome do Recurso | Nome do recurso Apache Tomcat. |
| Host do Servidor | Host no qual o Apache Tomcat está instalado. |
| Porta JMX | A porta usada para monitoramento de JMX. |
| Management Agent | Management Agent monitorando o host no qual o Apache Tomcat está instalado. |
| Autorização | Modo de autorização para monitoramento de JMX (Ativado ou Desativado). Se Ativado estiver selecionado, Nome do Usuário e Senha serão obrigatórios. |
| Nome Usuário | Nome de usuário de monitoramento JMX. |
| Senha | Senha de monitoramento de JMX |
| Descobrir em | |
| Stack Monitoring e Log Analytics (recomendado) | Os resultados da descoberta serão enviados ao Stack Monitoring e ao Log Analytics. |
| Stack Monitoring apenas | Os resultados da descoberta serão enviados somente para o Stack Monitoring. |
| Somente Log Analytics | Os resultados da descoberta serão enviados somente para o Log Analytics. |
| Licença | |
| Enterprise Edition | O recurso receberá uma licença do Enterprise Edition. |
| Standard Edition | O recurso receberá uma licença da Standard Edition. |
| Tags (em Mostrar opções avançadas) |
Tags de Formato Livre e Definidas podem ser aplicadas aos recursos do Stack Monitoring durante a descoberta. Para usar Tags Definidas, primeiro crie os namespaces de Tag, consulte . Consulte Conceitos de Tags e Namespace de Tag para obter detalhes sobre como criar e gerenciar os namespaces de Tag para Tags Definidas. Ao descobrir um recurso, qualquer tag designada será aplicada a todos os recursos descobertos. Para obter mais informações sobre pré-requisitos de Tag e propagação de Tag, consulte Gerenciando Tags. |
|
Namespace de Tag |
Selecione "Nenhum" para adicionar uma tag de formato livre. Selecione um namespace para adicionar uma tag definida no namespace. Se você tiver permissões para criar um recurso, também terá permissões para aplicar tags de formato livre a esse recurso. Para aplicar uma tag definida, você deverá ter permissões para usar o namespace de tag. Para obter mais informações sobre tags, consulte Tags de Recurso. Se você não tiver certeza se deve aplicar tags, ignore essa opção (você poderá aplicar tags posteriormente) ou pergunte ao administrador. |
|
Chave de Tag |
Especifique o nome que você usa para fazer referência à tag. |
|
Valor da Tag |
Especifique o valor da tag. Para obter mais detalhes sobre Chave de Tag e Valor de Tag, consulte Visão Geral do Serviço Tagging. |
Para obter mais informações sobre parâmetros de entrada, consulte Parâmetros de Entrada JSON
Microsoft SQL Server
Pré-requisitos
Para descobrir qualquer tipo de recurso, além de atender aos pré-requisitos, é necessário um Agente de Gerenciamento ativo para descoberta. Consulte Instalar Management Agents para instalação on-premises e Implantar Management Agents em Instâncias do Serviço Compute para implantação de instâncias do OCI.
A conexão do banco de dados usando criptografia SSL não é suportada.
Criar um Usuário de Banco de Dados Personalizado
Para ativar o monitoramento de um Banco de Dados do Microsoft SQL Server, você pode criar um usuário de banco de dados especial da seguinte forma:
Crie um usuário (por exemplo, monstk) e mapeie o novo usuário para os bancos de dados mestre e msdb. Em seguida, conceda a este usuário os privilégios mínimos a seguir.
CREATE LOGIN monstk
WITH PASSWORD = 'monstk1;123';
GO
CREATE USER monstk FOR LOGIN monstk;
GO
Mapeie o usuário para todos os bancos de dados do sistema e do usuário:
USE master;
CREATE USER monstk FOR LOGIN monstk;
GRANT VIEW ANY DATABASE TO monstk;
GRANT VIEW ANY definition TO monstk;
GRANT VIEW server STATE TO monstk;
GRANT EXECUTE ON sp_helplogins TO monstk;
GRANT EXECUTE ON sp_readErrorLog TO monstk;
GRANT EXECUTE ON dbo.xp_regread TO monstk;
GRANT CREATE FUNCTION TO [monstk];
GRANT CONTROL TO [monstk];
GRANT CREATE TABLE TO [monstk];
GRANT SELECT ON [sys].[sysaltfiles] TO [monstk];
USE msdb;
GRANT SELECT ON dbo.sysjobsteps TO monstk;
GRANT SELECT ON dbo.sysjobs TO monstk;
GRANT SELECT ON dbo.sysjobhistory TO monstk;
Entrada de Descoberta do MS SQL Server
| Campo de Entrada | Descrição |
|---|---|
| Nome do Recurso | Nome do recurso do MS SQL Server. |
| Nome do DNS do Servidor SQL | Sistema de Nomes de Domínio (DNS) para o banco de dados. |
| Porta de Rede do Servidor SQL | A porta do banco de dados usada para conexões do cliente. |
| Management Agent | O Management Agent responsável pelo monitoramento do Servidor SQL. |
| Nome Usuário | Nome do usuário de monitoramento do banco de dados. |
| Senha | Senha do usuário de monitoramento do banco de dados. |
| Descobrir em | |
| Stack Monitoring e Log Analytics (recomendado) | Os resultados da descoberta serão enviados ao Stack Monitoring e ao Log Analytics. |
| Stack Monitoring apenas | Os resultados da descoberta serão enviados somente para o Stack Monitoring. |
| Somente Log Analytics | Os resultados da descoberta serão enviados somente para o Log Analytics. |
| Licença | |
| Enterprise Edition | O recurso receberá uma licença do Enterprise Edition. |
| Standard Edition | O recurso receberá uma licença da Standard Edition. |
| Tags (em Mostrar opções avançadas) |
Tags de Formato Livre e Definidas podem ser aplicadas aos recursos do Stack Monitoring durante a descoberta. Para usar Tags Definidas, primeiro crie os namespaces de Tag, consulte . Consulte Conceitos de Tags e Namespace de Tag para obter detalhes sobre como criar e gerenciar os namespaces de Tag para Tags Definidas. Ao descobrir um recurso, qualquer tag designada será aplicada a todos os recursos descobertos. Para obter mais informações sobre pré-requisitos de Tag e propagação de Tag, consulte Gerenciando Tags. |
|
Namespace de Tag |
Selecione "Nenhum" para adicionar uma tag de formato livre. Selecione um namespace para adicionar uma tag definida no namespace. Se você tiver permissões para criar um recurso, também terá permissões para aplicar tags de formato livre a esse recurso. Para aplicar uma tag definida, você deverá ter permissões para usar o namespace de tag. Para obter mais informações sobre tags, consulte Tags de Recurso. Se você não tiver certeza se deve aplicar tags, ignore essa opção (você poderá aplicar tags posteriormente) ou pergunte ao administrador. |
|
Chave de Tag |
Especifique o nome que você usa para fazer referência à tag. |
|
Valor da Tag |
Especifique o valor da tag. Para obter mais detalhes sobre Chave de Tag e Valor de Tag, consulte Visão Geral do Serviço Tagging. |
MFT (Managed File Transfer)
Pré-requisitos
Para descobrir qualquer tipo de recurso, além de atender aos pré-requisitos, é necessário um Agente de Gerenciamento ativo para descoberta. Consulte Instalar Management Agents para instalação on-premises e Implantar Management Agents em Instâncias do Serviço Compute para implantação de instâncias do OCI.
WebLogic precisa ser descoberto antes da descoberta do MFT (Managed File Transfer). Ao descobrir o MFT, na IU de descoberta, selecione o WebLogic correspondente na lista drop-down.
Requisitos do Serviço Database Monitoring para o Stack Monitoring
O banco de dados Oracle deve ser descoberto antes de descobrir o aplicativo MFT. Se o banco de dados for descoberto primeiro, ele será associado automaticamente ao aplicativo MFT depois que a descoberta do aplicativo MFT for concluída. Se a descoberta do aplicativo MFT for executada antes da descoberta do banco de dados, a associação precisará ser criada manualmente. Consulte Atualizando Topologia do Aplicativo para obter mais informações.
O monitoramento de um aplicativo Managed File Transfer requer privilégios específicos para acessar o esquema MFT. O Stack Monitoring suporta o uso do proprietário do esquema MFT, geralmente DEV_MFT, como as credenciais do banco de dados ao descobrir o MFT. É preferível criar um usuário de monitoramento com apenas os privilégios necessários para monitorar um aplicativo MFT. Você pode usar o mesmo usuário do banco de dados para monitorar o banco de dados Oracle que contém o esquema MFT e o aplicativo MFT. As etapas para criar um usuário de monitoramento de banco de dados podem ser encontradas na Observação do MOS: 2857604.1.
Os privilégios específicos são definidos no código abaixo. Ele assume o nome do esquema MFT de DEV_MFT. Se o nome do esquema for diferente em sua configuração, substitua DEV_MFT pelo nome do esquema real no código a seguir. Substitua <user> pelo usuário de monitoramento do banco de dados criado usando o script. Certifique-se de que as concessões sejam aplicadas ao usuário de monitoramento criado no local em que o esquema DEV_MFT reside.
Permissões do Banco de Dados:
GRANT SELECT ON DEV_MFT.MV_MFT_SOURCE_MESSAGE TO <your_monitoring_user>;
GRANT SELECT ON DEV_MFT.MV_MFT_TARGET_INFO TO <your_monitoring_user>;
GRANT SELECT ON DEV_MFT.MV_MFT_TRANSFER_COUNT_INFO TO <your_monitoring_user>;
GRANT SELECT ON DEV_MFT.MV_MFT_SOURCE_INFO TO <your_monitoring_user>;
GRANT SELECT ON DEV_MFT.MV_MFT_TRANSFER TO <your_monitoring_user>;Entrada da Descoberta
| Campo de entrada | Descrição |
|---|---|
| Nome do Recurso | Nome do recurso MFT. |
|
WebLogic Credenciais |
. |
|
Selecione o Domínio WebLogic |
|
Protocolo usado para o Servidor WebLogic. Os valores possíveis são t3 e t3s. Se você selecionar os campos t3s, Caminho TrustStore e Tipo TrustStore aparecerão em WebLogic Usuário do Serviço Monitoring. |
|
WebLogic Nome do usuário do servidor.
|
|
WebLogic Senha do usuário do servidor. |
| Credencial do Banco de Dados | |
|
Nome do host no qual o Servidor de Administração WebLogic está instalado. |
|
Porta usada para o Servidor de Administração WebLogic (Console). |
|
Nome do servidor do banco de dados usado para conexões de banco de dados. |
|
Nome de usuário das credenciais de monitoramento do Oracle Database |
|
Senha das credenciais de monitoramento do Oracle Database |
|
Atribuição do usuário do banco de dados (NORMAL ou SYSDBA) |
| Descobrir em | |
| Stack Monitoring e Log Analytics (recomendado) | Os resultados da descoberta serão enviados ao Stack Monitoring e ao Log Analytics. |
| Stack Monitoring apenas | Os resultados da descoberta serão enviados somente para o Stack Monitoring. |
| Somente Log Analytics | Os resultados da descoberta serão enviados somente para o Log Analytics. |
| Licença | |
| Enterprise Edition | O recurso receberá uma licença do Enterprise Edition. |
| Standard Edition | O recurso receberá uma licença da Standard Edition. |
| Tags (em Mostrar opções avançadas) |
Tags de Formato Livre e Definidas podem ser aplicadas aos recursos do Stack Monitoring durante a descoberta. Para usar Tags Definidas, primeiro crie os namespaces de Tag, consulte . Consulte Conceitos de Tags e Namespace de Tag para obter detalhes sobre como criar e gerenciar os namespaces de Tag para Tags Definidas. Ao descobrir um recurso, qualquer tag designada será aplicada a todos os recursos descobertos. Para obter mais informações sobre pré-requisitos de Tag e propagação de Tag, consulte Gerenciando Tags. |
|
Namespace de Tag |
Selecione "Nenhum" para adicionar uma tag de formato livre. Selecione um namespace para adicionar uma tag definida no namespace. Se você tiver permissões para criar um recurso, também terá permissões para aplicar tags de formato livre a esse recurso. Para aplicar uma tag definida, você deverá ter permissões para usar o namespace de tag. Para obter mais informações sobre tags, consulte Tags de Recurso. Se você não tiver certeza se deve aplicar tags, ignore essa opção (você poderá aplicar tags posteriormente) ou pergunte ao administrador. |
|
Chave de Tag |
Especifique o nome que você usa para fazer referência à tag. |
|
Valor da Tag |
Especifique o valor da tag. Para obter mais detalhes sobre Chave de Tag e Valor de Tag, consulte Visão Geral do Serviço Tagging. |
Oracle HTTP Server (OHS)
Para descobrir qualquer tipo de recurso, além de atender aos pré-requisitos, é necessário um Agente de Gerenciamento ativo para descoberta. Consulte Instalar Management Agents para instalação on-premises e Implantar Management Agents em Instâncias do Serviço Compute para implantação de instâncias do OCI.
OHS Colocado
A Descoberta OHS Collocalizada faz parte da Descoberta do Domínio do Weblogic e todos os seus pré-requisitos se aplicam.
O Oracle HTTP Server deve ser instalado em um Oracle home existente, colocado com um domínio do Servidor WebLogic.
Para obter mais informações sobre a instalação do OHS colocado, consulte Sobre a Instalação do Oracle HTTP Server.
OHS Independente
Versões suportadas:
-
versão 11.x - somente monitoramento local, host Linux, ferramenta OPMN usada para coleta de métricas.
-
versão 12.x - somente monitoramento local, host Linux, ferramenta WLST usada para coleta de métricas
Pré-requisitos:
-
O Management Agent deve ser instalado no mesmo host que o Oracle HTTP Server stand-alone.
-
O arquivo de configuração do OHS (httpd.conf) deve estar acessível e legível pelo usuário de instalação do Management Agent (
mgmt_agentpara agente stand-alone eoracle-cloud-agentpara o Oracle Cloud Agent).
OHS versão 11.x:
A versão 11.x OHS coleta métricas usando a ferramenta OPMN.
-
Se o usuário agente e o usuário de instalação forem o mesmo usuário:
A ferramenta OPMN deve ser executável e legível pelo usuário de instalação do Management Agent (
mgmt_agentpara o agente stand-alone eoracle-cloud-agentpara o Oracle Cloud Agent). -
Se o usuário agente for diferente do usuário de instalação:
Credenciais opcionais para o usuário de instalação (usuário proprietário) devem ser fornecidas durante a descoberta. O usuário de instalação deve ter acesso para ler e executar a ferramenta OPMN. O usuário raiz não pode ser usado.
OHS versão 12.x:
- Permissões de leitura para o usuário Agente no arquivo
httpd.confem:<PATH>/user_projects/domains/<domain_name>/config/fmwconfig/components/OHS/<COMP_NAME>/httpd.confExemplo :
<PATH>/user_projects/domains/ohs_domain/config/fmwconfig/components/OHS/ohs1Execute o seguinte comando para fornecer acesso de leitura:
sudo chmod 640 <PATH>/user_projects/domains/<domain_name>/config/fmwconfig/components/OHS/<COMP_NAME>/httpd.conf - Permissões de leitura para o usuário Agente no arquivo de armazenamento de chaves Java do OHS em:
<ORACLE HOME DIRECTORY>/wlserver/server/lib/DemoTrust.jks(Arquivo jks personalizado caso o uso de certificados personalizados)Por exemplo:
sudo chmod 640 <absolute path to <Oracle Home directory>/wlserver/server/lib/DemoTrust.jks - Permissões de Leitura e Execução em
<ORACLE HOME DIRECTORY>/oracle_common/common/bin/wlst.sh
Entrada de Descoberta do OHS versão 11.x
| Campo de Entrada | Descrição |
|---|---|
| Caminho absoluto para o arquivo de configuração (httpd.conf) | Caminho absoluto para o arquivo de configuração httpd.conf do Oracle HTTP Server |
| Caminho absoluto para o home da instância | Caminho absoluto para o diretório do início da instância |
| Nome do componente | nome do componente do Oracle HTTP Server |
| Nome do host | nome do host usado para estabelecer conexão com o Oracle HTTP Server |
| Porta do listener | porta usada para estabelecer conexão com o Oracle HTTP Server |
| Management Agent | Management Agent monitorando o host no qual o Oracle HTTP Server está instalado |
| Versão | Versão do Oracle HTTP Server |
| *Opcionalmente, o usuário poderá especificar as credenciais do usuário proprietário da instalação se o proprietário da instalação for um usuário diferente do usuário do agente de gerenciamento. | |
| Nome de usuário do proprietário da instalação | Nome de usuário do proprietário da instalação do Oracle HTTP Server. |
| Senha do proprietário da instalação | Senha de um usuário que é o proprietário da instalação do Oracle HTTP Server. |
Entrada de Descoberta do OHS versão 12.x
| Campo de Entrada | Descrição |
|---|---|
| Nome do host | nome do host usado para estabelecer conexão com o Oracle HTTP Server |
| Porta do listener | porta usada para estabelecer conexão com o Oracle HTTP Server |
| Caminho absoluto para o arquivo de configuração (httpd.conf) | Caminho absoluto para o arquivo de configuração httpd.conf do Oracle HTTP Server |
| Caminho absoluto para o oracle home | Caminho absoluto para o diretório oracle home |
| Nome do componente | nome do componente do Oracle HTTP Server |
| Management Agent | Management Agent monitorando o host no qual o Oracle HTTP Server está instalado |
| Versão | Versão do Oracle HTTP Server |
| Nome de usuário do gerenciador de nós | Nome de usuário do gerenciador de nós configurado com este Oracle HTTP Server |
| Senha do gerenciador de nós | Senha do gerenciador de nós configurada com este Oracle HTTP Server |
Apache HTTP Server
Pré-requisitos
Para descobrir qualquer tipo de recurso, além de atender aos pré-requisitos, é necessário um Agente de Gerenciamento ativo para descoberta. Consulte Instalar Management Agents para instalação on-premises e Implantar Management Agents em Instâncias do Serviço Compute para implantação de instâncias do OCI.
- O Management Agent deve ser instalado no mesmo host que o Apache HTTP Server.
- Ative o módulo
mod_statusApache (https://httpd.apache.org/docs/2.4/mod/mod_status.html). Configure a diretiva de local/server-statuspara o Nome do Host e a Porta especificados.Por exemplo:
http(s)://<hostname>:<port>/server-status - Ative ON a diretiva ExtendedStatus (https://httpd.apache.org/docs/2.4/mod/core.html#extendedstatus).
- Se aplicável, forneça controle de acesso à diretiva de local
/server-statusconfigurada para que as solicitações HTTP/HTTPS possam ser feitas com sucesso no host no qual o Agente está instalado. O Agente só suporta a Autenticação Básica com uma conexão HTTPS se necessário. Para obter mais informações sobre como configurar o controle de acesso adicional, consulte Documentação, Autenticação e Autorização do Apache. -
Os arquivos binários do Apache devem estar acessíveis e ser executáveis pelo usuário de instalação do Management Agent:
- O(s) arquivo(s)
*.confdo Apache, incluindo o arquivohttpd.conf, devem estar acessíveis e legíveis pelo usuário de instalação do Management Agent (mgmt_agentpara agente stand-alone eoracle-cloud-agentpara o Oracle Cloud Agent). - O arquivo binário do Apache (
httpd) deve estar acessível e ser executável pelo usuário de instalação do Management Agent (mgmt_agentpara agente stand-alone eoracle-cloud-agentpara o Oracle Cloud Agent). - O arquivo
piddo Apache (httpd.pid) deve estar acessível e legível pelo usuário de instalação do Management Agent (mgmt_agentpara agente stand-alone eoracle-cloud-agentpara o Oracle Cloud Agent)..
- O(s) arquivo(s)
Veja um exemplo de como adicionar todas as permissões necessárias para o usuário do agente de gerenciamento criando um grupo de usuários administrador de apache dedicado e adicionando o usuário do agente de gerenciamento a ele:
#Create a user group for apache administration
groupadd apache_admin_grp
#Add management agent user to the apache admin group
#for user installed management agent
usermod -G apache_admin_grp mgmt_agent
#for oracle cloud agent plugin
usermod -G apache_admin_grp oracle-cloud-agent
#Change ownership for apache server root directory and binary file. Example:
chown -R root:apache_admin_grp /etc/httpd
chmod -R 770 /etc/httpd
chown -R root:apache_admin_grp /usr/sbin/httpd
chmod -R 770 /usr/sbin/httpd
#Grant access to httpd.pid file. Example:
chown -R root:apache_admin_grp /run/httpd
#Restart the Agent for the user group assignment to take effect.
#for user installed management agent
systemctl restart mgmt_agent
#for oracle cloud agent plugin
systemctl restart oracle-cloud-agentEntrada de Descoberta do Apache HTTP Server
| Campo de Entrada | Descrição |
|---|---|
| Nome do Recurso | Nome do recurso Apache HTTP Server. |
| Host do Servidor | Host no qual o Apache HTTP Server está instalado. |
| Porta de Listening | Porta do listener do Apache HTTP Server. |
| Caminho Absoluto de httpd.conf | O caminho absoluto para o arquivo httpd.conf do Apache. |
| Caminho Absoluto do arquivo binário httpd | O caminho absoluto para o arquivo binário httpd. |
| Management Agent | O Management Agent que monitora o host no qual o Apache HTTP Server está instalado. |
| Protocolo | Protocolo usado para estabelecer conexão com o servidor Apache HTTP. |
| Nome do parâmetro de descoberta | *Opcionalmente, o usuário pode especificar credenciais de autenticação básicas ao configurar a conexão HTTPS |
| Nome Usuário | Nome de usuário para acessar métricas de status do servidor com autenticação básica. |
| Senha | Senha para acessar métricas de status do servidor com autenticação básica. |
| Nome do parâmetro de descoberta | *Obrigatório ao usar HTTPS |
| Caminho do armazenamento confiável | Caminho absoluto do armazenamento confiável JKS que contém o certificado. |
| Senha do armazenamento confiável | Senha do armazenamento confiável. |
| Descobrir em | |
| Stack Monitoring e Log Analytics (recomendado) | Os resultados da descoberta serão enviados ao Stack Monitoring e ao Log Analytics. |
| Stack Monitoring apenas | Os resultados da descoberta serão enviados somente para o Stack Monitoring. |
| Somente Log Analytics | Os resultados da descoberta serão enviados somente para o Log Analytics. |
| Licença | |
| Enterprise Edition | O recurso receberá uma licença do Enterprise Edition. |
| Standard Edition | O recurso receberá uma licença da Standard Edition. |
| Tags (em Mostrar opções avançadas) |
Tags de Formato Livre e Definidas podem ser aplicadas aos recursos do Stack Monitoring durante a descoberta. Para usar Tags Definidas, primeiro crie os namespaces de Tag, consulte . Consulte Conceitos de Tags e Namespace de Tag para obter detalhes sobre como criar e gerenciar os namespaces de Tag para Tags Definidas. Ao descobrir um recurso, qualquer tag designada será aplicada a todos os recursos descobertos. Para obter mais informações sobre pré-requisitos de Tag e propagação de Tag, consulte Gerenciando Tags. |
|
Namespace de Tag |
Selecione "Nenhum" para adicionar uma tag de formato livre. Selecione um namespace para adicionar uma tag definida no namespace. Se você tiver permissões para criar um recurso, também terá permissões para aplicar tags de formato livre a esse recurso. Para aplicar uma tag definida, você deverá ter permissões para usar o namespace de tag. Para obter mais informações sobre tags, consulte Tags de Recurso. Se você não tiver certeza se deve aplicar tags, ignore essa opção (você poderá aplicar tags posteriormente) ou pergunte ao administrador. |
|
Chave de Tag |
Especifique o nome que você usa para fazer referência à tag. |
|
Valor da Tag |
Especifique o valor da tag. Para obter mais detalhes sobre Chave de Tag e Valor de Tag, consulte Visão Geral do Serviço Tagging. |
Oracle Unified Directory
Para descobrir qualquer tipo de recurso, além de atender aos pré-requisitos, é necessário um Agente de Gerenciamento ativo para descoberta. Consulte Instalar Management Agents para instalação on-premises e Implantar Management Agents em Instâncias do Serviço Compute para implantação de instâncias do OCI.
Monitorando pré-requisitos e workflow de recursos do OUD:
-
Implante o agente de gerenciamento no host no qual o OUD está sendo executado/configurado
-
Etapas de pré-requisito para copiar os arquivos necessários
-
Configurar exportador do OUD para coletar métricas no formato Prometheus
-
Aguarde 20 minutos para que as métricas comecem a ser coletadas
-
Importar OUD como recurso para monitoramento de pilha
-
Monitorar o OUD usando o Stack Monitoring
O exportador de OUD não suporta o Oracle Cloud Agent.
O OUD pode funcionar em um dos três modos a seguir:
-
Como instância do servidor de diretórios LDAP, usada para conter dados
-
Como instância do servidor proxy LDAP, em que o servidor atua como interface entre o cliente e o servidor de diretórios ou servidores que contêm os dados
-
Como uma instância de gateway de replicação entre o OUD e o Oracle Directory Server Enterprise Edition (ODSEE)
A solução de monitoramento do Stack Monitoring para OUD inclui três tipos de recursos, um para cada um dos modos ou tipos de instalação acima.
Configurar Exportador
O exportador coletará métricas do OUD e criará um ponto final para expor as métricas no formato Prometheus. Essas métricas serão submetidas a upload pelo agente de gerenciamento para o armazenamento de dados de telemetria para o <specified name space>.
O exportador precisa ser configurado para cada instância de cada modo de instalação. Por exemplo, se houver 3 diretórios e 2 proxies, o exportador terá que ser configurado 5 vezes.
Visão geral das etapas de configuração:
- Certifique-se de que o Python esteja instalado e também instale o python-ldap
- Adicionar o grupo de runtime do usuário do OUD ao usuário
mgmt_agent - Copiar o script do exportador para um local personalizado
- Criar arquivos de senha temporários para o exportador do OUD
- Criar um usuário de monitoramento para a instância do OUD
- Conceda concessões do sistema de arquivos ao banco de dados OUD para monitorar os tamanhos do banco de dados
- Configurar exportador OUD
- Ativar exportador do OUD para iniciar após uma reinicialização do SO
- Confirmar se as métricas estão fluindo
Etapas de configuração:
-
Certifique-se de que o Python esteja instalado e também instale o python-ldap:
- No RedHat/Oracle Linux 8 e 9:
sudo -n yum install -y libnsl python3-ldap httpd-tools - No RedHat/Oracle Linux 7:
sudo -n yum install -y libnsl python-ldap httpd-tools
- No RedHat/Oracle Linux 8 e 9:
-
Certifique-se de que
mgmt_agenttenha as permissões certas:- Adicione o grupo de runtime do usuário do OUD ao usuário mgmt_agent:
sudo usermod -G <OUD_USER_GROUP> mgmt_agent - Certifique-se de que o diretório
<ORACLE_HOME>e seus diretórios pai tenham permissões de execução:sudo chmod -R 0750 <ORACLE_HOME_PATH>
- Adicione o grupo de runtime do usuário do OUD ao usuário mgmt_agent:
-
Copie o script do exportador para um local personalizado:
- Crie um diretório personalizado no qual o exportador do OUD será executado.
- Altere a propriedade do novo diretório e conceda acesso de leitura e execução ao usuário
mgmt_agentpara esse novo diretório e todo o conteúdo nele:sudo chown -R mgmt_agent:mgmt_agent <CUSTOM_EXPORTER_DIRECTORY_PATH>Por exemplo:
sudo chown -R mgmt_agent:mgmt_agent /scratch/exporter/oud_exporter - Como usuário do agente de gerenciamento, copie o script
manage_exporter.shde$AGENT_INST/config/destinations/OCI/services/appmgmt/<Latest_Version>/scripts/oudpara o diretório personalizado.
-
Crie arquivos de senha temporários para o exportador do OUD:
- Para o usuário do diretório raiz, como
cn=Directory Manager:echo <PASSWORD> | sudo -u mgmt_agent tee <FULL_PATH_OF_THE_DIRECTORY_MANAGER_USER_PASSWORD_FILE>/.pwPor exemplo:
echo <password> | sudo -u mgmt_agent tee /scratch/exporter/oud_exporter/.pw - Para o usuário de monitoramento:
echo <PASSWORD> | sudo -u mgmt_agent tee <FULL_PATH_OF_THE_MONITORING_USER_PASSWORD_FILE>/.mpwPor exemplo:
echo <password> | sudo -u mgmt_agent tee /scratch/exporter/oud_exporter/.mpw
- Para o usuário do diretório raiz, como
-
Crie um usuário de monitoramento para a instância do OUD:
- Como usuário
mgmt_agent, execute:./manage_exporter.sh adduser --port <ADMINISTRATION_PORT_OF_THE_OUD_INSTANCE> --utype admin --dstype oud -j <FULL_PATH_OF_THE_DIRECTORY_MANAGER_USER_PASSWORD_FILE> --mpw <FULL_PATH_OF_THE_MONITORING_USER_PASSWORD_FILE> --javaHome <JAVA_HOME_PATH>Por exemplo:
./manage_exporter.sh adduser --port 4444 --utype admin --dstype oud -j /scratch/exporter/oud_exporter/.pw --mpw /scratch/exporter/oud_exporter/.mpw --javaHome /scratch/install/jdk1.8.0_381/ - Por padrão, o nome do Usuário de Monitoramento é
muser. Ele pode ser alterado com--muser <name>
- Como usuário
-
Conceda concessões do sistema de arquivos ao banco de dados OUD para monitorar os tamanhos do banco de dados:
sudo getfacl "<OUD_HOME_DIRECTORY_PATH>/OUD/db"Por exemplo:
sudo getfacl "/scratch/oud12c/oud_instance/OUD/db"sudo setfacl -R -m "u:mgmt_agent:rx" "<OUD_HOME_DIRECTORY_PATH>/OUD/db"Por exemplo:
sudo setfacl -R -m "u:mgmt_agent:rx" "/scratch/oud12c/oud_instance/OUD/db"
-
Configurar exportador OUD:
- Como usuário mgmt_agent, execute o comando de configuração:
./manage_exporter.sh setup --type <PRODUCT_TYPE> --compartment <COMPARTMENT_ID> --name <RESOURCE_NAME> --instName <RESOURCE_NAME> --ldap <LDAP_PORT> --ldaps <LDAPS_PORT> --oracleHome <ORACLE_HOME_PATH> --adminPort <ADMINISTRATION_PORT_OF_THE_OUD_INSTANCE> --metricPort <METRICS_MONITORING_ENDPOINT_PORT> --javaHome <JAVA_HOME_PATH> -D <NAME_OF_THE_MONITORING USER> -j <FULL_PATH_OF_THE_DIRECTORY_MANAGER_USER_PASSWORD_FILE>Exemplo:
./manage_exporter.sh setup --type oud --compartment ocid.compartment1.abcdef1234 --name oud_one --instName oud_one --ldap 0 --ldaps 0 --oracleHome /scratch/oud12c --adminPort 4444 --metricPort 1888 --javaHome /scratch/install/jdk1.8.0_381/ -D muser -j /scratch/exporter/oud_exporter/.pw - Reiniciar agente de gerenciamento:
sudo systemctl restart mgmt_agent - Para obter mais opções durante a configuração, execute o comando de ajuda:
./manage_exporter.sh help
As métricas do OUD serão coletadas no formato Prometheus no ponto final do Promethus, e o agente de gerenciamento também fará upload das métricas para telemetria.
- Como usuário mgmt_agent, execute o comando de configuração:
-
Ative o exportador do OUD para iniciar após uma reinicialização do SO. Isso também permitirá que o usuário
mgmt_agentreinicie o Management Agent e os serviços do Exportador:sudo ./manage_exporter.sh enable -
Confirme se as métricas estão fluindo:
-
Para garantir que o exportador esteja coletando as métricas do OUD corretamente, chame o ponto final da métrica no host em que o exportador está sendo executado. É preciso haver pelo menos 40 métricas:
- Em um browser: as credenciais
https://localhost:<METRICS_MONITORING_ENDPOINT_PORT>/metrics - node_exporterdevem ser fornecidas.Exemplo:
https://localhost:1888/metrics - No terminal:
curl -u "<NODE_EXPORTER_USER>:<NODE_EXPORTER_PASSWORD>" -sk https://127.0.0.1:1888/metrics
- Em um browser: as credenciais
- Para garantir que o Management Agent esteja fazendo upload de métricas para a Telemetria, após 5 minutos desde o início do Exportador, abra o Explorador de Métricas no OCI. Selecione seu compartimento, namespace de métricas
oracle_appmgmte qualquer um dos grupos de recursos oud. Selecione qualquer métrica e verifique se ela está reportando corretamente.
-
Configurar opções de comando do exportador:
| Opção | Descrição |
|---|---|
| tipo | Tipo de OUD que está sendo configurado: OUD, proxy ou replgw. |
| compartimento | Id do Compartimento. |
| nome | Nome que será fornecido ao recurso monitorado |
| instName | Nome que será fornecido à instância do OUD (Obrigatório se estiver monitorando o tamanho do banco de dados) |
| ldap | Porta LDAP não criptografada. Padrão: 1389. Pode ser definido como 0 e não monitorar essa porta. |
| ldaps | Porta LDAP criptografada. Padrão: 1888. Pode ser definido como 0 e não monitorar essa porta. |
| oracleHome | Oracle Home do aplicativo OUD. |
| adminPort | Porta de administração da instância do OUD. |
| metricPort | Nova porta a ser usada para expor métricas no formato Prometheus. Esta porta deve estar disponível antes da configuração. |
| D | Monitorando o usuário sem o prefixo "cn=". |
| j | Caminho para o arquivo de senha do usuário do Monitoring |
| proxiuri | Se estiver atrás de um proxy, forneça o URI do proxy, incluindo a porta, como http://localhost:80 |
| Adicionar opção de comando do usuário de monitoramento | Descrição: |
|---|---|
| porta | Porta de administração das instâncias do OUD |
| j | Caminho para o arquivo de senha do usuário do Directoy Manager |
| mpw | Caminho para o arquivo de senha do usuário do Monitoring |
| musa | Nome do usuário de monitoramento. O valor padrão é muser |
Status OUD
O OUD suporta 4 status diferentes, dependendo de vários fatores, que são descritos abaixo:
- Ativo
O OUD está Ativo quando todo o sistema e as métricas estão fluindo normalmente.
- Desativado
O OUD está Inativo quando BindDN está ausente, há um problema de conexão com o servidor LDAP ou o servidor LDAP está inativo.
- Manutenção
Os usuários podem colocar o OUD em Manutenção a qualquer momento para executar a manutenção nas instâncias ou em qualquer outra finalidade.
- Advertência
A instância do OUD falhou em pelo menos um teste de serviço e, portanto, deve ser investigada.
Gerenciando o status do OUD
Para configurar uma instância do OUD para estar em Manutenção ou Ativo, execute:
./manage_exporter.sh modstate <STATUS> --port <ADMINISTRATION_PORT_OF_THE_OUD_INSTANCE> --dstype oud -j <FULL_PATH_OF_THE_DIRECTORY_MANAGER_USER_PASSWORD_FILE>| Opção de comando | Descrição: |
|---|---|
| STATUS | UP ou MAINT. UP configurará a instância do OUD no modo normal e MAINT colocará a instância do OUD no modo Manutenção.
|
Para ver o estado atual do OUD, execute:
./manage_exporter.sh showstate --port <ADMINISTRATION_PORT_OF_THE_OUD_INSTANCE> --dstype oud -j <FULL_PATH_OF_THE_DIRECTORY_MANAGER_USER_PASSWORD_FILE>| Opção de comando | Descrição: |
|---|---|
| porta | Porta de administração das instâncias do OUD |
| j | Caminho para o arquivo de senha do usuário do Gerenciador de Diretórios |
Importar OUD
O OUD pode ser importado e monitorado de forma independente como um dos seguintes tipos de recursos:
- Servidor de Diretórios do OUD
- Servidor Proxy do OUD
- Gateway de Replicação do OUD
Para importar o OUD para o Stack Monitoring, certifique-se de que o Management Agent esteja fazendo upload das métricas do OUD para a telemetria por pelo menos 20 minutos.
Importe tipos de recursos do OUD com o seguinte comando:
oci stack-monitoring resource-task import-telemetry-resources --compartment-id <compartment id> --namespace oracle_appmgmt --source OCI_TELEMETRY_PROMETHEUS --resource-group <resource group>Importe cada tipo de recurso, não cada instância. Por exemplo, se houver 3 diretórios e 2 proxies, execute o comando import 2 vezes, uma vez para cada tipo.
Depois que os recursos forem importados, se uma nova instância do OUD for adicionada, execute o comando de importação novamente para o tipo de recurso recém-adicionado.
| Opção | Descrição: |
|---|---|
| compartment-id | Id do Compartimento |
| namespace | Namespace no qual as métricas são armazenadas: oracle_appmgmt |
| origem | Origem para publicar métricas: OCI_TELEMETRY_PROMETHEUS |
| resource-group | Tipo de recurso OUD a ser importado: oud_directory, oud_proxy ou oud_gateway |
Para obter mais informações sobre como excluir recursos do Stack Monitoring, consulte Excluindo Recursos.
Para obter mais informações sobre outras operações do OUD, consulte Operações do Oracle Unified Directory no capítulo Topologia do Aplicativo.
Para obter mais informações sobre a solução de problemas do OUD, consulte Diagnosticar e Solucionar Problemas do OUD.
Oracle GoldenGate
Pré-requisitos
Para descobrir qualquer tipo de recurso, além de atender aos pré-requisitos, é necessário um Agente de Gerenciamento ativo para descoberta. Consulte Instalar Management Agents para instalação on-premises e Implantar Management Agents em Instâncias do Serviço Compute para implantação de instâncias do OCI.
As APIs REST do Oracle GoldenGate devem estar acessíveis no Management Agent, que monitorará a instância GoldenGate.
Somente o protocolo https é suportado; portanto, a instância GoldenGate deve ser configurada com os certificados necessários.
O Management Agent deve ter acesso ao arquivo JKS do Armazenamento Confiável que contém o certificado para validar a conexão TLS.
GoldenGate Entrada da Descoberta
| Campo de Entrada | Descrição: |
|---|---|
| Nome do Recurso | Nome do recurso do Oracle GoldenGate |
| Nome do Host | FQDN do host no qual o Oracle GoldenGate está instalado. |
| Porta do Service Manager | Porta do listener do Oracle GoldenGate Service Manager. |
| Management Agent | Agente de Gerenciamento que monitora o Oracle GoldenGate |
| Nome Usuário | Nome de usuário para acessar URLs REST do Oracle GoldenGate com autenticação básica |
| Senha | Senha para acessar URLs REST do Oracle GoldenGate com autenticação básica. |
| Caminho do armazenamento confiável | Caminho absoluto do armazenamento confiável JKS que contém o certificado |
| Senha do armazenamento confiável | Senha de armazenamento confiável |
| Descobrir em | |
| Stack Monitoring e Log Analytics (recomendado) | Os resultados da descoberta serão enviados ao Stack Monitoring e ao Log Analytics. |
| Stack Monitoring apenas | Os resultados da descoberta serão enviados somente para o Stack Monitoring. |
| Somente Log Analytics | Os resultados da descoberta serão enviados somente para o Log Analytics. |
| Licença | |
| Enterprise Edition | O recurso receberá uma licença do Enterprise Edition. |
| Standard Edition | O recurso receberá uma licença da Standard Edition. |
| Tags (em Mostrar opções avançadas) |
Tags de Formato Livre e Definidas podem ser aplicadas aos recursos do Stack Monitoring durante a descoberta. Para usar Tags Definidas, primeiro crie os namespaces de Tag, consulte . Consulte Conceitos de Tags e Namespace de Tag para obter detalhes sobre como criar e gerenciar os namespaces de Tag para Tags Definidas. Ao descobrir um recurso, qualquer tag designada será aplicada a todos os recursos descobertos. Para obter mais informações sobre pré-requisitos de Tag e propagação de Tag, consulte Gerenciando Tags. |
|
Namespace de Tag |
Selecione "Nenhum" para adicionar uma tag de formato livre. Selecione um namespace para adicionar uma tag definida no namespace. Se você tiver permissões para criar um recurso, também terá permissões para aplicar tags de formato livre a esse recurso. Para aplicar uma tag definida, você deverá ter permissões para usar o namespace de tag. Para obter mais informações sobre tags, consulte Tags de Recurso. Se você não tiver certeza se deve aplicar tags, ignore essa opção (você poderá aplicar tags posteriormente) ou pergunte ao administrador. |
|
Chave de Tag |
Especifique o nome que você usa para fazer referência à tag. |
|
Valor da Tag |
Especifique o valor da tag. Para obter mais detalhes sobre Chave de Tag e Valor de Tag, consulte Visão Geral do Serviço Tagging. |
Microsoft Internet Information Services (IIS)
A descoberta bem-sucedida de recursos do Microsoft IIS descobrirá o recurso nomeado durante a descoberta e todos os seus sites filhos. Os locais filhos terão o nome dado ao recurso pai como prefixo.
Pré-requisitos
Para descobrir qualquer tipo de recurso, além de atender aos pré-requisitos, é necessário um Agente de Gerenciamento ativo para descoberta. Consulte Instalar Management Agents para instalação on-premises e Implantar Management Agents em Instâncias do Serviço Compute para implantação de instâncias do OCI.
O IIS de monitoramento do Management Agent deve ser implantado localmente no host em que o IIS está sendo executado e os pré-requisitos necessários concluídos. Para obter mais informações, consulte Executar Pré-requisitos para a Implantação de Management Agents.
O Microsoft IIS e o Agente Local estão em execução durante a descoberta.
Entrada de Descoberta do Microsoft IIS
| Tipo de Recurso | Microsoft Internet Information Services |
| Nome do Recurso | Nome do Recurso. Ele deve ser Exclusivo. |
| Agente de Gerenciamento | Agente Local em execução no host acima |
| Licença | Selecione a opção |
| Nome do Host | Nome do host no qual o MS-IIS está sendo executado |
| Descobrir em | |
| Stack Monitoring e Log Analytics (recomendado) | Os resultados da descoberta serão enviados ao Stack Monitoring e ao Log Analytics. |
| Stack Monitoring apenas | Os resultados da descoberta serão enviados somente para o Stack Monitoring. |
| Somente Log Analytics | Os resultados da descoberta serão enviados somente para o Log Analytics. |
| Licença | |
| Enterprise Edition | O recurso receberá uma licença do Enterprise Edition. |
| Standard Edition | O recurso receberá uma licença da Standard Edition. |
| Tags (em Mostrar opções avançadas) |
Tags de Formato Livre e Definidas podem ser aplicadas aos recursos do Stack Monitoring durante a descoberta. Para usar Tags Definidas, primeiro crie os namespaces de Tag, consulte . Consulte Conceitos de Tags e Namespace de Tag para obter detalhes sobre como criar e gerenciar os namespaces de Tag para Tags Definidas. Ao descobrir um recurso, qualquer tag designada será aplicada a todos os recursos descobertos. Para obter mais informações sobre pré-requisitos de Tag e propagação de Tag, consulte Gerenciando Tags. |
|
Namespace de Tag |
Selecione "Nenhum" para adicionar uma tag de formato livre. Selecione um namespace para adicionar uma tag definida no namespace. Se você tiver permissões para criar um recurso, também terá permissões para aplicar tags de formato livre a esse recurso. Para aplicar uma tag definida, você deverá ter permissões para usar o namespace de tag. Para obter mais informações sobre tags, consulte Tags de Recurso. Se você não tiver certeza se deve aplicar tags, ignore essa opção (você poderá aplicar tags posteriormente) ou pergunte ao administrador. |
|
Chave de Tag |
Especifique o nome que você usa para fazer referência à tag. |
|
Valor da Tag |
Especifique o valor da tag. Para obter mais detalhes sobre Chave de Tag e Valor de Tag, consulte Visão Geral do Serviço Tagging. |
Runtime do Oracle JVM
Pré-requisitos
Para descobrir qualquer tipo de recurso, além de atender aos pré-requisitos, é necessário um Agente de Gerenciamento ativo para descoberta. Consulte Instalar Management Agents para instalação on-premises e Implantar Management Agents em Instâncias do Serviço Compute para implantação de instâncias do OCI.
- O monitoramento JMX deve ser ativado. Para ativar o monitoramento JMX, consulte Ativando o JMX Remote.
Recomenda-se que o Management Agent seja instalado localmente onde a JVM está sendo executada.
Entrada de Descoberta de Runtime do Oracle JVM
| Campo de Entrada | Descrição |
|---|---|
| Tipo de Recurso | Runtime do Oracle JVM |
| Nome do Recurso | Nome do recurso JVM. |
| Nome do Host | Host no qual o JVM está sendo executado |
| Porta de Gerenciamento do Java | A porta usada para monitoramento JMX. |
| Management Agent | Management Agent do qual a Conexão JMX pode ser feita para JVM |
| Autorização | Modo de autorização para monitoramento JMX (Ativado ou Desativado). Se Ativado estiver selecionado, Nome do Usuário e Senha serão exibidos. |
| Nome Usuário | Nome de usuário de monitoramento JMX. |
| Senha | Senha de monitoramento de JMX. |
| Descobrir no | |
| Stack Monitoring e Log Analytics (recomendado) | Os resultados da descoberta serão enviados ao Stack Monitoring e ao Log Analytics. |
| Stack Monitoring apenas | Os resultados da descoberta serão enviados apenas para o Stack Monitoring. |
| Somente Log Analytics | Os resultados da descoberta serão enviados somente para o Log Analytics. |
| Licença | |
| Enterprise Edition | O recurso receberá uma licença do Enterprise Edition. |
| Standard Edition | O recurso receberá uma licença Standard Edition. |
| Tags |
As Tags de Formato Livre e Definidas podem ser aplicadas aos recursos do Stack Monitoring durante a descoberta. Para usar Tags Definidas, primeiro crie os namespaces de Tag, consulte . Consulte Tags e Conceitos de Namespace de Tag para obter detalhes sobre como criar e gerenciar os namespaces de Tag para Tags Definidas. Ao descobrir um recurso, qualquer tag designada será aplicada a todos os recursos descobertos. Para obter mais informações sobre pré-requisitos de Tag e propagação de Tag, consulte Gerenciando Tags. |
|
Namespace de Tag |
Selecione "Nenhum" para adicionar uma tag de formato livre. Selecione um namespace para adicionar uma tag definida no namespace. Se você tiver permissões para criar um recurso, também terá permissões para aplicar tags de formato livre a esse recurso. Para aplicar uma tag definida, você deverá ter permissões para usar o namespace de tag. Para obter mais informações sobre tags, consulte Tags de Recurso. Se você não tiver certeza se deve aplicar tags, ignore essa opção (você poderá aplicar tags posteriormente) ou pergunte ao administrador. |
|
Chave de Tag |
Especifique o nome que você usa para fazer referência à tag. |
|
Valor da Tag |
Especifique o valor da tag. Para obter mais detalhes sobre Chave de Tag e Valor de Tag, consulte Visão Geral do Serviço Tagging. |
O nas
Para descobrir qualquer tipo de recurso, além de atender aos pré-requisitos, é necessário um Agente de Gerenciamento ativo para descoberta. Consulte Instalar Management Agents para instalação on-premises e Implantar Management Agents em Instâncias do Serviço Compute para implantação de instâncias do OCI.
Não há suporte para não SSL.
Entrada de Descoberta NGINX
| Campo de Entrada | Descrição: |
|---|---|
| Nome do Recurso | Nome do recurso. |
| Host NGINX | Host no qual o NGINX está sendo executado |
| Porta de Listener | Porta na qual o NGINX está ouvindo |
| URL para verificar o status NGINX | URL que será usado para verificar o status do NGINX |
| Management Agent | Management Agent que monitora o host no qual o NGINX está instalado. |
| Credenciais NGINX | |
| Nome Usuário | Nome de usuário de monitoramento NGINX |
| Senha | Senha de monitoramento NGINX |
| Caminho de Armazenamento Confiável | Caminho absoluto do armazenamento confiável JKS que contém o certificado. |
| Senha do Armazenamento Confiável | Senha do armazenamento confiável. |
| Descobrir no | |
| Stack Monitoring e Log Analytics (recomendado) | Os resultados da descoberta serão enviados ao Stack Monitoring e ao Log Analytics. ObservaçãoPara obter informações sobre o Log Analytics, consulte Início Rápido. |
| Stack Monitoring apenas | Os resultados da descoberta serão enviados apenas para o Stack Monitoring. |
| Somente Log Analytics | Os resultados da descoberta serão enviados somente para o Log Analytics. |
| Licença | |
| Enterprise Edition | O recurso receberá uma licença do Enterprise Edition. |
| Standard Edition | O recurso receberá uma licença Standard Edition. |
| Tags |
As Tags de Formato Livre e Definidas podem ser aplicadas aos recursos do Stack Monitoring durante a descoberta. Para usar Tags Definidas, primeiro crie os namespaces de Tag, consulte . Consulte Tags e Conceitos de Namespace de Tag para obter detalhes sobre como criar e gerenciar os namespaces de Tag para Tags Definidas. Ao descobrir um recurso, qualquer tag designada será aplicada a todos os recursos descobertos. Para obter mais informações sobre pré-requisitos de Tag e propagação de Tag, consulte Gerenciando Tags. |
|
Namespace de Tag |
Selecione "Nenhum" para adicionar uma tag de formato livre. Selecione um namespace para adicionar uma tag definida no namespace. Se você tiver permissões para criar um recurso, também terá permissões para aplicar tags de formato livre a esse recurso. Para aplicar uma tag definida, você deverá ter permissões para usar o namespace de tag. Para obter mais informações sobre tags, consulte Tags de Recurso. Se você não tiver certeza se deve aplicar tags, ignore essa opção (você poderá aplicar tags posteriormente) ou pergunte ao administrador. |
|
Chave de Tag |
Especifique o nome que você usa para fazer referência à tag. |
|
Valor da Tag |
Especifique o valor da tag. Para obter mais detalhes sobre Chave de Tag e Valor de Tag, consulte Visão Geral do Serviço Tagging. |