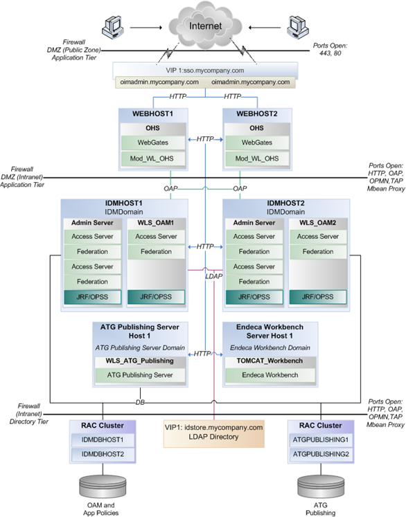
The following diagram displays the recommended deployment for OAM SSO integration.
For detailed information on OAM deployment methodologies, refer to the Oracle Fusion Middleware Enterprise Deployment Guide for Oracle Identity Management.

Copyright © 1997, 2019 Oracle and/or its affiliates. All rights reserved. Legal Notices

