| |
| Sun™ Identity Manager 8.0 管理ガイド | |
第 10 章
監査ログこの章では、監査システムでのイベントの記録方法について説明します。
この章は、次の節で構成されています。
概要Identity Manager 監査の目的は、誰が何をいつどの Identity Manager オブジェクトに対して行なったかを記録することです。
監査イベントは、1 つ以上のパブリッシャーによって処理されます。デフォルトでは、Identity Manager はリポジトリパブリッシャーを使用してリポジトリに監査イベントを記録します。管理者は、監査グループを使用してフィルタすることにより、記録する監査イベントのサブセットを選択できます。各パブリッシャーには、最初に有効にされた 1 つ以上の監査グループを割り当てることができます。
注
ユーザーの違反の監視および管理の詳細については、第 13 章「アイデンティティー監査: 基本概念」を参照してください。
Identity Manager 監査の機能ほとんどのデフォルトの監査は、内部 Identity Manager コンポーネントにより実行されます。ただし、ワークフローまたは Java コードからイベントを生成できるようにしているインタフェースもあります。
デフォルトの Identity Manager 監査インストゥルメンテーションでは、次の 4 つの主要領域に焦点が当てられます。
- プロビジョニングツール − プロビジョニングツールと呼ばれる内部コンポーネントは監査イベントを生成します。
- ビューハンドラ − ビューアーキテクチャーでは、ビューハンドラが監査レコードを生成します。ビューハンドラは常に、オブジェクトの作成または変更時に監査を行います。
- セッション − セッションメソッド (checkinObject、createObject、runTask、login、logout など) は、監査処理の終了後に監査レコードを作成します。ほとんどのインストゥルメンテーションはビューハンドラにプッシュされます。
- ワークフロー − デフォルトでは、承認ワークフローだけが監査レコードを生成するように設定されています。これらは、リクエストが承認または拒否されたときに、監査イベントを生成します。ワークフロー機能は、com.waveset.session.WorkflowServices アプリケーションを介して、監査ロガーとやり取りします。詳細については、次の節を参照してください。
ワークフローからの監査イベントの作成デフォルトでは、承認ワークフローだけが監査レコードを生成するように設定されています。この節では、com.waveset.session.WorkflowServices アプリケーションを使用して、任意のワークフロープロセスから追加の監査イベントを生成する方法について説明します。
追加の監査イベントは、カスタムワークフローのレポートで必要になる場合があります。ワークフローへの監査イベントの追加の詳細については、「標準監査イベントをログするためのワークフローの変更」を参照してください。
ワークフローレポートのサポートとして、特別監査イベントをワークフローに追加することもできます (こちら)。ワークフローレポートでは、ワークフローが完了するまでの時間をレポートします。特別監査イベントは、時間計算で使用するデータの格納に必要です。ワークフローへのタイミング監査イベントの追加の詳細については、「タイミング監査イベントをログするためのワークフローの変更」を参照してください。
com.waveset.session.WorkflowServices アプリケーション
com.waveset.session.WorkflowServices アプリケーションは、任意のワークフロープロセスから監査イベントを生成します。表 10-1 では、このアプリケーションで利用できる引数について説明しています。
表 10-1 com.waveset.session.WorkflowServices の引数
引数
種類
説明
op
String
WorkflowServices の操作。audit または auditWorkflow に設定します。標準ワークフロー監査には audit を使用します。時間計算に必要なタイミング監査イベントの格納には auditWorkflow を使用します。必須。
type
String
監査対象のオブジェクトタイプの名前。監査可能なオブジェクトタイプについては、表 B-5 を参照してください。標準監査イベントのログに必須。
action
String
実行されるアクションの名前。監査可能なアクションについては、表 B-6 を参照してください。必須。
status
String
指定されたアクションの状態名。状態については、表 B-7 の「結果」列を参照してください。標準監査イベントのログに必須。
name
String
指定されたアクションの影響を受けるオブジェクトの名前。標準監査イベントのログに必須。
resource
String
(オプション) 変更されるオブジェクトが置かれているリソースの名前。
accountId
String
(オプション) 変更されるアカウント ID。
これはネイティブなリソースアカウント名にします。error
String
(オプション) 障害の発生時に付けられるローカライズされたエラー文字列。
reason
String
(オプション) ReasonDenied オブジェクトの名前。これは一般的な障害の原因を説明する、国際化されたメッセージにマップされています。
attributes
Map
(オプション) 追加または変更された属性の名前および値のマップ。
parameters
Map
(オプション) イベントに関連する追加の名前または値を最高 5 つまでマップします。
organizations
List
(オプション) このイベントが配置される組織の名前または ID のリスト。これは、組織での監査ログの範囲設定に使用されます。このリストが存在しない場合、ハンドラは、種類と名前に基づいて組織を解決しようと試みます。組織を解決できない場合、イベントは最上位 (組織階層の最高レベル) に置かれます。
originalAttributes
Map
(オプション) 古い属性値のマップ。この名前は、attributes 引数でリストされた名前に一致している必要があります。値は、監査ログに保存したいと考える任意の以前の値になります。
標準監査イベントをログするためのワークフローの変更
ワークフロー内に標準監査イベントを作成するには、ワークフローに次の <Activity> 要素を追加します。
次に、<Activity> 要素の入れ子として、com.waveset.session.WorkflowServices アプリケーションを参照する <Action> 要素を記述します。
<Action> 要素の入れ子として、必須およびオプションの <Argument> 要素を記述します。引数の一覧については、表 10-1 を参照してください。
標準監査イベントをログするには、op 引数を audit に設定します。
コード例 10-1 は、標準監査イベントの作成に必要な最小限のコードです。
例
コード例 10-1 は単純なワークフローアクティビティーを示します。ここでは、ResourceAdministrator が実行した ADSIResource1 という名前のリソース削除アクティビティーのログを記録するイベントが生成されます。
コード例 10-2 では、承認プロセスで各ユーザーが適用した変更を詳細なレベルまで追跡するワークフローに、特定の属性を追加する方法を示しています。この追加は通常、ユーザーからの入力をリクエストする ManualAction のあとに行われます。
ACTUAL_APPROVER は、実際に承認を実行した人物に基づいて、フォームおよびワークフロー (承認テーブルから承認する場合) で設定されます。APPROVER は、それが割り当てられた人物を識別します。
コード例 10-2 承認プロセスでの変更追跡への属性の追加
<Action name='Audit the Approval' application='com.waveset.session.WorkflowServices'>
<Argument name='op' value='audit'/>
<Argument name='type' value='User'/>
<Argument name='name' value='$(CUSTOM_DESCRIPTION)'/>
<Argument name='action' value='approve'/>
<Argument name='accountId' value='$(accountId)'/>
<Argument name='status' value='success'/>
<Argument name='resource' value='$(RESOURCE_IF_APPLICABLE)'/>
<Argument name='loginApplication' value='$(loginApplication)'/>
<Argument name='attributes'>
<map>
<s>fullname</s><ref>user.accounts[Lighthouse].fullname</ref>
<s>jobTitle</s><ref>user.accounts[Lighthouse].jobTitle</ref>
<s>location</s><ref>user.accounts[Lighthouse].location</ref>
<s>team</s><ref>user.waveset.organization</ref>
<s>agency</s><ref>user.accounts[Lighthouse].agency</ref>
</map>
</Argument>
<Argument name='originalAttributes'>
<map>
<s>fullname</s>
<s>User's previous fullname</s>
<s>jobTitle</s>
<s>User's previous job title</s>
<s>location</s>
<s>User's previous location</s>
<s>team</s>
<s>User's previous team</s>
<s>agency</s>
<s>User's previous agency</s>
</map>
</Argument>
<Argument name='attributes'>
<map>
<s>firstname</s>
<s>Joe</s>
<s>lastname</s>
<s>New</s>
</map>
</Argument>
<Argument name='subject'>
<or>
<ref>ACTUAL_APPROVER</ref>
<ref>APPROVER</ref>
</or>
</Argument>
<Argument name='approver' value='$(APPROVER)'/>
</Action>
タイミング監査イベントをログするためのワークフローの変更
ワークフローレポートのサポートとして、計時イベントをログに記録するようにワークフローを変更できます (こちら)。標準監査イベントではイベントが発生したことのみをログしますが、タイミング監査イベントではイベントの開始時刻と停止時刻を記録して、時間計算の実行を可能にします。計時イベントデータに加えて、標準監査イベントでログに記録される情報の大部分が格納されます。詳細については、「タイミング監査イベントで格納される情報」を参照してください。
注
タイミング監査イベントをログするには、まず、監査を行う予定のワークフロータイプごとにワークフローの監査を有効にします。
- タスクテンプレートを使用して管理者インタフェースで設定できるワークフローの場合は、最初に、監査するワークフローに対応するタスクテンプレートを有効にします。手順については、「タスクテンプレートの有効化」を参照してください。
次に、「ワークフロー全体の監査」チェックボックスを選択して、ワークフローの監査を有効にします。手順については、「「監査」タブの設定」を参照してください。- タスクテンプレートのないワークフローの場合は、そうする代わりに、auditWorkflow という名前の変数を定義してその値を true に設定します。
ワークフローの監査を行なうとパフォーマンスは低下します。
コード例 10-3 は、タイミング監査イベントの作成に必要なコードです。タイミング監査イベントをログするには、op 引数を auditWorkflow に設定します。
action 引数も必須で、次のいずれかの値に設定します。
auditconfig.xml にそのほかの action 引数も定義できます。
例
コード例 10-3 では、ワークフローでタイミング監査イベントを有効にしています。ワークフローを設定するには、ワークフロー、プロセス、アクティビティーの最初と最後に auditWorkflow イベントを追加してください。
auditWorkflow の処理は com.waveset.session.WorkflowServices で定義されています。詳細については、こちらを参照してください。
コード例 10-3 ワークフローでのタイミング監査イベントの開始
<Action application='com.waveset.session.WorkflowServices'>
<Argument name='op' value='auditWorkflow'/>
<Argument name='action' value='StartWorkflow'/>
</Action>
ワークフローでのタイミング監査イベントのログを停止するには、ワークフローの終わりのほうで pre-end アクティビティーにコード例 10-4 のコードを追加します。ワークフローまたはプロセスの設定時には、end アクティビティーには何も追加できません。最後の auditWorkflow イベントの実行後、無条件に end イベントに移行する pre-end アクティビティーを作成してください。
コード例 10-4 ワークフローでのタイミング監査イベントの停止
<Action application='com.waveset.session.WorkflowServices'>
<Argument name='op' value='auditWorkflow'/>
<Argument name='action' value='EndWorkflow'/>
</Action>
タイミング監査イベントで格納される情報
デフォルトでは、タイミング監査イベントは、次に示す属性など通常の監査イベントで保存されるほとんどの情報をログに記録します。
属性
説明
WORKFLOW
実行中のワークフローの名前
PROCESS
実行中の現在のプロセスの名前
INSTANCEID
実行中のワークフローの一意のインスタンス ID
ACTIVITY
イベントがログされているアクティビティー
MATCH
ワークフローインスタンス内での一意の識別子
これらの属性は auditableAttributesList にあり、logattr テーブルに格納されます。workflowAuditAttrConds 属性が定義されているかどうかも Identity Manager でチェックされます。
プロセスまたはワークフローの 1 つのインスタンス内でアクティビティーを複数回呼び出すことができます。監査イベントを特定のアクティビティーインスタンスと対応させるため、Identity Manager により、ワークフローインスタンス内で一意の識別子が logattr テーブルに格納されます。
ワークフローの logattr テーブルに追加の属性を格納するには、workflowAuditAttrConds リストを定義します。これは GenericObjects のリストと見なされます。workflowAuditAttrConds リスト内に attrName 属性を定義すると、Identity Manager はコード内のオブジェクトから attrName を引き出します。その際、まず attrName をキーとして使用し、それから attrName 値を格納します。すべてのキーと値は大文字の値として格納されます。
監査設定監査設定は、1 つ以上のパブリッシャーと定義済みの複数のグループから構成されます。
監査グループは、オブジェクトタイプ、アクション、アクションの結果に基づいて、すべての監査イベントのサブセットを定義します。各パブリッシャーには 1 つ以上の監査グループが割り当てられます。デフォルトで、すべての監査グループにリポジトリパブリッシャーが割り当てられます。
監査パブリッシャーは、特定の監査出力先に監査イベントを配信します。デフォルトのリポジトリパブリッシャーは、監査レコードをリポジトリに書き込みます。それぞれの監査パブリッシャーには、実装専用のオプションを指定できます。監査パブリッシャーには、テキストフォーマッタを割り当てることができます。(テキストフォーマッタは監査イベントのテキスト表現を提供します。)
監査設定 (#ID#Configuration:AuditConfiguration) オブジェクトは、sample/auditconfig.xml ファイルで定義されます。この設定オブジェクトには、汎用オブジェクトである拡張機能があります。その最上位には次の属性があります。
filterConfiguration
filterConfiguration 属性は、1 つ以上のイベントがイベントフィルタを通過できるようにするために使用されるイベントグループをリストします。filterConfiguration 属性にリストされたそれぞれのグループには、表 10-2 にリストした属性が含まれます。
表 10-2 filterConfiguration 属性
属性
種類
説明
groupName
String
イベントグループ名
displayName
String
グループ名を示すメッセージカタログキー
enabled
String
グループ全体が有効か無効かを示すブール型のフラグ。この属性は、フィルタリングを行うオブジェクトを最適化します。
enabledEvents
List
グループがどのイベントを有効にするかを示す汎用オブジェクトのリスト。ログを有効にするには、イベントをリストする必要があります。リストされた各オブジェクトには次の属性が必要になります。
コード例 10-5 に、デフォルトのリソース管理グループを示します。
コード例 10-5 デフォルトのリソース管理グループ
<Object name='Resource Management'>
<Attribute name='enabled' value='true'/>
<Attribute name='displayName'
value='UI_RESOURCE_MGMT_GROUP_DISPLAYNAME'/>
<Attribute name='enabledEvents'>
<List>
<Object>
<Attribute name='objectType' value='Resource'/>
<Attribute name='actions' value='ALL'/>
<Attribute name='results' value='ALL'/>
</Object>
<Object>
<Attribute name='objectType' value='ResourceObject'/>
<Attribute name='actions' value='ALL'/>
<Attribute name='results' value='ALL'/>
</Object>
</List>
</Attribute>
</Object>
Identity Manager には、次のデフォルトの監査イベントグループが用意されています。
Identity Manager 管理者インタフェースの「監査設定」ページから各グループを設定できます (「設定」>「監査」)。「監査グループおよび監査イベントの設定」を参照してください。
「監査設定」ページでは、成功のイベントや失敗のイベントをグループごとに設定できます。グループで有効にされたイベントの追加や変更はこのインタフェースではサポートされていませんが、Identity Manager デバッグページ (こちら) を使用して行うことができます。
デフォルトのイベントグループと、それによって有効にされるイベントについては、以降の節で説明します。
アカウント管理
このグループはデフォルトで有効になっています。
表 10-3 デフォルトのアカウント管理イベントグループ
種類
アクション
Encryption Key
すべてのアクション
Identity System Account
すべてのアクション
Resource Account
承認、パスワードの変更、作成、削除、無効化、有効化、変更、拒否、名前の変更、パスワードのリセット、ロック解除
Workflow Case
アクティビティーの終了、プロセスの終了、ワークフローの終了、アクティビティーの開始、プロセスの開始、ワークフローの開始
User
承認、作成、資格失効、削除、無効化、有効化、ロック、ログイン、ログアウト、変更、拒否、名前の変更、ロック解除、ユーザー名の復元
アイデンティティーシステム外部での変更
このグループはデフォルトで無効になっています。
コンプライアンス管理
このグループはデフォルトで有効になっています。
表 10-5 デフォルトのコンプライアンス管理イベントグループ
種類
アクション
AuditPolicy
すべてのアクション
AccessScan
すべてのアクション
ComplianceViolation
すべてのアクション
Data Exporter
すべてのアクション
UserEntitlement
アテスターによる承認、アテスターによる拒否、リクエストされた是正、リクエストされた再スキャン、終了
Access Review Workflow
すべてのアクション
Remediation Workflow
すべてのアクション
設定管理
このグループはデフォルトで有効になっています。
表 10-6 デフォルトの設定管理イベントグループ
種類
アクション
Configuration
すべてのアクション
UserForm
すべてのアクション
Rule
すべてのアクション
EmailTemplate
すべてのアクション
LoginConfig
すべてのアクション
Policy
すべてのアクション
XmlData
インポート
Log
すべてのアクション
イベント管理
このグループはデフォルトで有効になっています。
ログイン/ログオフ
このグループはデフォルトで有効になっています。
パスワード管理
このグループはデフォルトで有効になっています。
リソース管理
このグループはデフォルトで有効になっています。
表 10-10 デフォルトのリソース管理イベントグループとイベント
種類
アクション
Resource
すべてのアクション
Resource Object
すべてのアクション
ResourceForm
すべてのアクション
ResourceAction
すべてのアクション
AttrParse
すべてのアクション
Workflow Case
アクティビティーの終了、プロセスの終了、ワークフローの終了、アクティビティーの開始、プロセスの開始、ワークフローの開始
ロール管理
このグループはデフォルトで無効になっています。
セキュリティー管理
このグループはデフォルトで有効になっています。
表 10-12 デフォルトのセキュリティー管理イベントグループとイベント
種類
アクション
Capability
すべてのアクション
EncryptionKey
すべてのアクション
Organization
すべてのアクション
Admin Role
すべてのアクション
Service Provider Edition
このグループはデフォルトで有効になっています。
表 10-13 サービスプロバイダイベントグループとイベント
種類
アクション
Directory User
チャレンジ応答、作成、削除、変更、操作後コールアウト、操作前コールアウト、秘密の質問の回答の更新、ユーザー名の復元
タスク管理
このグループはデフォルトで無効になっています。
表 10-14 タスク管理イベントグループとイベント
種類
アクション
TaskInstance
すべてのアクション
TaskDefinition
すべてのアクション
TaskSchedule
すべてのアクション
TaskResult
すべてのアクション
ProvisioningTask
すべてのアクション
extendedTypes
com.waveset.object.Type クラスに追加する新しいタイプをそれぞれ監査できます。新しいタイプには一意の 2 文字のデータベースキーが割り当てられ、このキーはデータベースに格納されます。新しいタイプはすべて、さまざまな監査レポートインタフェースに追加されます。フィルタされずにデータベースにログされる新しいタイプは、監査イベントグループの enabledEvents 属性にそれぞれ追加する必要があります (enabledEvents 属性の説明を参照)。
関連付けられた com.waveset.object.Type を持たない対象を監査したり、既存のタイプをさらに細かく表したりする必要が生じる場合があります。
たとえば、WSUser オブジェクトは、ユーザーのアカウント情報をすべてリポジトリに格納します。監査プロセスは、各イベントを USER タイプとしてマークを付けるのではなく、WSUser オブジェクトを 2 つの異なる監査タイプ (Resource Account および Identity Manager Account) に分割します。このようにオブジェクトを分割することにより、監査ログでの特定のアカウント情報が検索しやすくなります。
extendedObjects 属性に追加することによって、拡張された監査タイプを追加します。それぞれの拡張されたオブジェクトには、次の表にリストした属性が必要になります。
表 10-15 拡張されたオブジェクトの属性
引数
種類
説明
name
String
タイプの名前。これは AuditEvents の作成時とイベントフィルタリング中に使用されます。
displayName
String
タイプの名前を表すメッセージカタログキー。
logDbKey
String
ログテーブルにこのオブジェクトを格納するときに使用する 2 文字のデータベースキー。予約済みの値については、「監査ログデータベースマッピング」を参照してください。
supportedActions
List
オブジェクトタイプがサポートするアクション。この属性は、ユーザーインタフェースから監査クエリーを作成するときに使用されます。この値が NULL である場合、すべてのアクションが、このオブジェクトタイプのクエリーで取り得る値として表示されます。
mapsToType
String
(オプション) 該当する場合、このタイプにマップされる com.waveset.object.Type の名前。この属性は、イベントでまだ指定されていない場合、オブジェクトの組織のメンバーシップを解決しようとするときに使用されます。
organizationalMembership
List
(オプション) このタイプのイベントにまだ組織のメンバーシップが割り当てられていない場合、このイベントを配置する組織 ID のデフォルトのリスト。
すべての顧客固有のキーには # の記号を先頭に付け、新しい内部キーが追加されたときにキーが重複するのを防止します。
コード例 10-6 に、拡張タイプの Identity Manager アカウントを示します。
コード例 10-6 拡張タイプの Identity Manager アカウント
<Object name='LighthouseAccount'>
<Attribute name='displayName' value='LG_LIGHTHOUSE_ACCOUNT'/>
<Attribute name='logDbKey' value='LA'/>
<Attribute name='mapsToType' value='User'/>
<Attribute name='supportedActions'>
<List>
<String>Disable</String>
<String>Enable</String>
<String>Create</String>
<String>Modify</String>
<String>Delete</String>
<String>Rename</String>
</List>
</Attribute>
</Object>
extendedActions
監査アクションは通常、com.waveset.security.Right オブジェクトにマップします。新しい Right オブジェクトを追加するときに、一意の 2 文字の logDbKey を指定する必要があります。これはデータベースに格納されます。監査する必要のある特定のアクションに対応する権利がない状況に遭遇することがあります。extendedActions 属性のオブジェクトのリストに追加することにより、アクションを拡張できます。
それぞれの extendedActions オブジェクトは、表 10-16 で示した属性を含んでいる必要があります。
表 10-16 extendedAction の属性
属性
種類
説明
name
String
アクションの名前。これは AuditEvents の作成時とイベントのフィルタ中に使用されます。
displayName
String
アクションの名前を表すメッセージカタログキー。
logDbKey
String
ログテーブルにこのアクションを格納するときに使用する 2 文字のデータベースキー。
予約済みの値については、「監査ログデータベースマッピング」を参照してください。
すべての顧客固有のキーには # の記号を先頭に付け、新しい内部キーが追加されたときにキーが重複するのを防止します。
コード例 10-7 に、ログアウトのアクションを追加する例を示します。
コード例 10-7 ログアウトのアクションの追加
<Object name='Logout'>
<Attribute name='displayName' value='LG_LOGOUT'/>
<Attribute name='logDbKey' value='LO'/>
</Object>
extendedResults
監査のタイプおよびアクションを拡張する以外に、結果を追加できます。デフォルトで、成功と失敗の 2 つの結果があります。extendedResults 属性のオブジェクトのリストに追加することにより、結果を拡張できます。
それぞれの extendedResults オブジェクトは、表 10-17 で示した属性を含んでいる必要があります。
表 10-17 extendedResults の属性
属性
種類
説明
name
String
結果の名前。これは AuditEvents での状態の設定時とイベントのフィルタ中に使用されます。
displayName
String
結果の名前を表すメッセージカタログキー。
logDbKey
String
ログテーブルにこの結果を格納するときに使用する 1 文字のデータベースキー。予約済みの値については、「データベースキー」のタイトルの節を参照してください。
すべての顧客固有のキーには 0 〜 9 の範囲を使用して、新しい内部キーを追加するときにキーの重複を防止します。
publishers
パブリッシャーリストの各項目は汎用オブジェクトです。各パブリッシャーには次の属性があります。
表 10-18 Publishers の属性
属性
種類
説明
class
String
パブリッシャークラスの名前。
displayName
String
パブリッシャーの名前を表すメッセージカタログキー。
description
String
パブリッシャーの説明。
filters
List
このパブリッシャーに割り当てられた監査グループのリスト。
formatter
String
テキストフォーマッタの名前 (存在する場合)。
options
List
パブリッシャーオプションのリスト。これらのオプションはパブリッシャーに固有のものです。このリストの各項目は、PublisherOption のマップ表現です。例については、sample/auditconfig.xml を参照してください。
データベーススキーマ監査データの格納に使用する Identity Manager リポジトリには次の 2 つのテーブルがあります。
これらのテーブルについてはこの節で説明します。
監査ログデータがこれらのテーブルに指定された列の長さの制限を超えると、制限内になるよう Identity Manager でデータが切り捨てられます。監査ログの切り捨ての詳細については、こちらを参照してください。
監査ログには、列の長さ制限を変更できる列がいくつかあります。これらの列およびその長さ制限を変更する方法については、「監査ログ設定」を参照してください。
waveset.log
ここでは、waveset.log テーブルで使用されるさまざまな列名とデータ型をリストします。データ型は、Oracle データベース定義から取得され、データベースごとに若干異なります。サポートされるすべてのデータベースのデータスキーマ値のリストについては、付録 B 「監査ログデータベーススキーマ」を参照してください。
いくつかの列値は、領域を最適化するために、キーとしてデータベースに格納されます。キー定義については、「監査ログデータベースマッピング」の節を参照してください。
- objectType CHAR(2) − 監査されているオブジェクトタイプを表す 2 文字のキー。
- action CHAR(2) − 実行されたアクションを表す 2 文字のキー。
- actionStatus CHAR(1) − 実行されたアクションの結果を表す 1 文字のキー。
- reason CHAR(2) − 障害が発生した場合に、ReasonDenied オブジェクトを記述するための 2 文字のデータベースキー。ReasonDenied は、メッセージカタログエントリをラップするクラスで、無効な資格や不十分な特権などの一般的なエラーに使用されます。
- actionDateTime VARCHAR(21) − 上記のアクションが行われた日時。この値はグリニッジ標準時で格納されます。
- objectName VARCHAR(128) − 操作中に影響を受けたオブジェクトの名前。
- resourceName VARCHAR(128) − 該当する場合、操作中に使用されたリソース名。リソースを参照しないイベントもありますが、多くの場合、操作の実行で使用したリソースをログすると、より詳しい詳細が得られます。
- accountName VARCHAR(255) − 該当する場合、影響を受けているアカウント ID。
- server VARCHAR(128) − アクションが実行されるサーバー (イベントロガーにより自動的に割り当て)。
- message VARCHAR(255*) または CLOB − エラーメッセージなど、アクションに関連するローカライズされたメッセージ。テキストはローカライズして格納されます。したがって国際化されません。この列の長さ制限は設定可能です。デフォルトのデータ型は VARCHAR、デフォルトのサイズ制限は 255 です。サイズ制限を調整する方法については、「監査ログ設定」を参照してください。
- interface VARCHAR(50) − 操作が実行された Identity Manager インタフェース (管理者、ユーザー、IVR、SOAP インタフェースなど)。
- acctAttrChanges VARCHAR(4000) − 作成および更新中に変更されたアカウント属性を格納します。属性変更フィールドは常に、リソースアカウントまたは Identity Manager アカウントオブジェクトの作成または更新中に設定されます。アクション中に変更されたすべての属性は、文字列としてこのフィールドに格納されます。データは NAME=VALUE NAME2=VALUE2 の形式です。このフィールドは、名前または値に対して "contains" SQL 文を実行して問い合わせることができます。
コード例 10-8 に acctAttrChanges 列の値を示します。
コード例 10-8 acctAttrChanges 列の値
COMPANY="COMPANY" DEPARTMENT="DEPT" DESCRIPTION="DSMITH
DESCRIPTION" FAX NUMBER="5122222222" HOME ADDRESS="12282
MOCKINGBIRD LANE" HOME CITY="AUSTIN" HOME PHONE="5122495555"
HOME STATE="TX" HOME ZIP="78729" JOB TITLE="DEVELOPER"
MOBILE PHONE="5125551212" WORK PHONE="5126855555"
EMAIL="someone@somecompany.COM" EXPIREPASSWORD="TRUE"
FIRSTNAME="DANIEL" FULLNAME="DANIEL SMITH" LASTNAME="SMITH"
- acctAttr01label-acctAttr05label VARCHAR(50) − これらの 5 つの追加 NAME スロットは、最高 5 つの属性名を、大きな塊 (ブロブ) ではなく独立した列に格納されるように格上げできる列です。属性の格上げを行うには、「リソーススキーマ設定」ページの「監査」列のチェックを有効にします。これにより、属性がデータマイニングに使用できるようになります。
- acctAttr01value-acctAttr05value VARCHAR(128) − ブロブ列ではなく、個別の列に格納されるように最高 5 つの属性値を格上げできる 5 つの追加 VALUE スロット。
- parm01label-parm05label VARCHAR(50) − イベントに関連するパラメータの格納に使用される 5 つのスロット。例として、Client IP 名と Session ID 名があります。
- parm01value-parm05value VARCHAR(128*) または CLOB − イベントに関連するパラメータの格納に使用される 5 つのスロット。例として、Client IP 値と Session ID 値があります。これらの列の長さ制限は設定可能です。デフォルトのデータ型は VARCHAR、デフォルトのサイズ制限は 128 です。サイズ制限を調整する方法については、「監査ログ設定」を参照してください。
- id VARCHAR(50) − waveset.logattr テーブルで参照されるリポジトリによって各レコードに割り当てられた一意の ID。
- name VARCHAR(128) − 各レコードに割り当てられた生成名。
- xmlBLOB − Identity Manager 内部で使用。
waveset.logattr
waveset.logattr テーブルは、イベントごとに組織のメンバーシップの ID を格納するために使用されます。このテーブルを使用して、組織別に監査ログの範囲が設定されます。
監査ログの切り捨て
監査ログデータの 1 つ以上の列が、指定された列の長さの制限を超えると、その列データは制限内になるように切り捨てられます。具体的には、切り捨て後のデータは指定された制限値より 3 文字短くなります。次に列データに省略記号 (...) が付加され、データが切り捨てられたことを示します。
さらに、切り捨てられたレコードを見つけやすいように、その監査レコードの NAME 列の先頭に #TRUNCATED# という文字列が付加されます。
注
Identity Manager では、UTF8 エンコーディングを想定して、メッセージを切り捨てる位置を計算します。UTF8 以外のエンコーディングを使用する設定では、切り捨て後のデータがデータベース内の実際の列サイズをまだ超過する可能性があります。こうした状態が発生すると、切り捨て後のメッセージは監査ログに表示されず、エラーがシステムログに出力されます。
監査ログ設定監査ログには、リポジトリに大容量のデータを格納するように設定できる列があります。
列の長さ制限の変更
監査ログのいくつかの列では、列の長さの制限を変更できます。長さの制限を変更できる列は次のとおりです。
- message 列
- parmNNvalue の各列 (NN = 01、02、03、04、または 05)
- xml 列
注
監査ログの列の詳細については、「データベーススキーマ」を参照してください。
列の長さ制限は、RepositoryConfiguration オブジェクトを編集することで変更できます。RepositoryConfiguration オブジェクトの編集の手順については、「Identity Manager 設定オブジェクトの編集」を参照してください。
新しい値を有効にするには、サーバーの再起動が必要です。
RepositoryConfiguration オブジェクト内の列の長さ制限の設定値によって、列に格納できるデータの最大量が決まります。格納されるデータがこれらの設定値を超える場合は、Identity Manager でデータが切り捨てられます。詳細については、「監査ログの切り捨て」を参照してください。
RepositoryConfiguration オブジェクト内の列の長さの設定値を大きくする場合は、データベースの列サイズの設定値が RepositoryConfiguration オブジェクトで設定されるサイズ以上であることも確認してください。
監査ログからのレコードの削除監査ログは、サイズが大きくなりすぎないよう定期的に切り捨てるようにしてください。監査ログ保守タスクを使用して、監査ログから古いレコードを削除します。
監査ログから古いレコードを削除するタスクをスケジュールするには、次の手順に従います。
監査ログの改ざんの防止Identity Manager を設定して、次の形式の監査ログの改ざんを防止できます。
すべての Identity Manager 監査ログレコードには、サーバー単位の一意のシーケンス番号と、レコードおよびシーケンス番号の暗号化ハッシュが記録されています。改ざん検出レポートを作成するときに、サーバーごとに監査ログが走査され、次の点が調べられます。
改ざん防止ログの設定
改ざん防止ログを設定するには、次の手順に従います。
- 「レポート」>「新規」>「監査ログの改ざんレポート」を選択して、改ざんレポートを作成します。
- 改ざんレポート用の定義ページが表示されたら (図 10-1 参照)、レポートのタイトルを入力し、「保存」をクリックします。
図 10-1 監査ログの改ざんレポートの設定
次のオプションパラメータも指定できます。
- 「レポートの概要」 − レポートの概要をわかりやすく記述します。
- 「サーバー「<server_name>」の開始シーケンス」 − サーバーの開始シーケンス番号を入力します。
- このオプションを使用すると、改ざんのフラグを付けることなく古いログエントリを削除でき、パフォーマンスが低下しないようにレポートの範囲を制限できます。
- 「レポート結果を送信」 − 指定した電子メールアドレスへレポート結果を電子メールで送信できるようにします。
- このオプションを選択すると、ページが更新され、電子メールアドレスを指定するようにリクエストされます。ただし、電子メールはテキストコンテンツにとって安全ではないことに留意してください。機密情報 (アカウント ID やアカウント履歴など) が漏洩する可能性があります。
- 「デフォルトの PDF オプションを上書き」 − このレポートのデフォルトの PDF オプションに優先して適用します。
- 「組織」 − このレポートにアクセスできる組織を選択します。
- 次に、「設定」>「監査」を選択して、「監査設定」ページを開きます (図 10-2 参照)。
図 10-2 改ざん防止監査ログ設定
- 「カスタムパブリッシャーの使用」を選択し、「リポジトリ」パブリッシャーリンクをクリックします。
- 「改ざん防止監査ログ」のチェックボックスを選択し、「OK」をクリックします。
- 「保存」をクリックして、設定を保存します。
このオプションをもう一度選択解除できますが、解除したエントリには、監査ログの改ざんレポートで、解除されていることを示すフラグが付けられます。これらのエントリを無視するようにレポートを再設定する必要があります。
カスタム監査パブリッシャーの使用Identity Manager では、カスタム監査パブリッシャーへ監査イベントを送信できます。次のカスタムパブリッシャーが提供されています。
独自のパブリッシャーを作成する場合は、「カスタム監査パブリッシャーの開発」を参照してください。
カスタム監査パブリッシャーの有効化
カスタム監査パブリッシャーは「監査設定」ページから有効にします。
カスタム監査パブリッシャーを有効にするには、次の手順に従います。
コンソール、ファイル、JDBC、およびスクリプトのパブリッシャータイプ
コンソール、ファイル、JDBC、またはスクリプトの監査パブリッシャーを有効にするには、「カスタム監査パブリッシャーの有効化」の手順に従います。「新規パブリッシャー」ドロップダウンメニューから適切なパブリッシャータイプを選択します。
「新規監査パブリッシャーの設定」フォームに入力します。このフォームの詳細については、i-Helps およびオンラインヘルプを参照してください。
JMS パブリッシャータイプ
JMS 監査ログカスタムパブリッシャーでは、JMS (Java Message Service) キューまたはトピックに監査イベントレコードをパブリッシュできます。
JMS の利点
JMS にパブリッシュすると、Identity Manager サーバーが複数ある環境でより柔軟な相関を実現できます。加えて、JMS はファイル監査ログパブリッシャーの使用が制限される状況でも使用できます。たとえば、Windows 環境では、サーバーの稼動中にクライアントのレポートツールからログにアクセスできない場合があります。
複数サーバー環境での JMS の利点は次のとおりです。
ポイントツーポイントとパブリッシュ/サブスクライブ
Java Message System は 2 つのメッセージングモデルを提供します。ポイントツーポイントのキューイングモデルと、パブリッシュ/サブスクライブのトピックモデルです。Identity Manager は両方のモデルをサポートします。
ポイントツーポイントモデルでは、「プロデューサ」が特定のキューにメッセージを送信し、「コンシューマ」がキューからメッセージを読み取ります。この場合、プロデューサはメッセージの宛先を知っており、メッセージをコンシューマのキューに直接送信します。
ポイントツーポイントモデルの特性は次のとおりです。
これに対し、パブリッシュ/サブスクライブモデルでは、特定のメッセージ「トピック」へのメッセージのパブリッシュをサポートします。0 個以上のサブスクライバが、特定のメッセージトピックのメッセージを受信対象とするための登録を行えます。このモデルでは、パブリッシャーもサブスクライバも互いを認識しません。このモデルの例として、匿名の掲示板があります。
パブリッシュ/サブスクライブモデルの特性は次のとおりです。
- 複数のコンシューマがメッセージを受信できる。
- パブリッシャーとサブスクライバの間に時間的な依存関係が存在する。クライアントがサブスクライブする前に、パブリッシャーでサブスクリプションを作成する必要があります。一度サブスクライブすると、永続サブスクリプションが確立されないかぎり、サブスクライバはメッセージを受信するためにアクティブであり続けます。永続サブスクリプションの場合は、サブスクライバが未接続の間にパブリッシュされたメッセージが、サブスクライバの再接続時に再配信されます。
注
JMS の詳細については、 http://www.sun.com/software/products/message_queue/index.xml を参照してください。
JMS パブリッシャータイプの設定
JMS パブリッシャーでは、監査イベントが JMS テキストメッセージにフォーマットされます。次にこれらのテキストメッセージが、設定に応じてキューまたはトピックに送信されます。テキストメッセージは、設定に応じて XML または ULF (Universal Logging Format) としてフォーマットできます。
JMS パブリッシャータイプを有効にするには、「カスタム監査パブリッシャーの有効化」の手順に従い、「新規パブリッシャー」ドロップダウンメニューから「JMS」を選択します。
JMS パブリッシャータイプを設定するには、「新規監査パブリッシャーの設定」フォームに入力します。このフォームの詳細については、i-Helps およびオンラインヘルプを参照してください。
JMX パブリッシャータイプ
JMX 監査ログパブリッシャーは、JMX (Java Management Extensions) クライアントで Identity Manager の監査ログアクティビティーを監視できるように、監査イベントをパブリッシュします。
JMX の説明
JMX (Java Management Extensions) は、アプリケーション、システムオブジェクト、デバイス、およびサービス指向ネットワークの管理や監視を可能にする Java テクノロジです。管理/監視対象のエンティティーは、MBean (Managed Bean) と呼ばれるオブジェクトによって表されます。
Identity Manager の JMX パブリッシャー実装
Identity Manager の JMX 監査ログパブリッシャーでは、イベントの監査ログを監視します。イベントが検出されると、監査イベントレコードが JMX パブリッシャーによって MBean でラップされ、メモリーに保持されている一時履歴も更新されます。JMX クライアントには、イベントごとに個別の短い通知が送信されます。そのイベントが処理対象の場合、JMX クライアントから監査イベントをラップしている MBean に問い合わせを行なって詳細な情報を取得できます。
注
監査イベントレコードの詳細については、com.waveset.object.AuditEvent Javadoc を参照してください。Javadoc は REF キットから入手できます。このキットについては、「カスタム監査パブリッシャーの開発」を参照してください。
適切な MBean から情報を取得するには、履歴シーケンス番号が必要です。この番号はイベント通知に含まれています。
各イベント通知に含まれる情報は次のとおりです。
JMX パブリッシャータイプの設定
JMX パブリッシャータイプを設定するには、次の手順に従います。
- JMX パブリッシャータイプを有効にするには、「カスタム監査パブリッシャーの有効化」の手順に従い、「新規パブリッシャー」ドロップダウンメニューから「JMX」を選択します。
- JMX パブリッシャータイプを設定するには、「新規監査パブリッシャーの設定」フォームに入力します。このフォームの詳細については、i-Helps およびオンラインヘルプを参照してください。
「パブリッシャー名」 − JMX 監査イベントパブリッシャーの一意の名前を入力します。
「履歴制限」 − パブリッシャーがメモリーに保持するイベント項目の数です。デフォルトは 100 です。この制限を変更するには、別の値を入力します。
- 「テスト」をクリックして、「パブリッシャー名」が使用可能であることを確認します。
- 「OK」をクリックします。「新規監査パブリッシャーの設定」フォームが閉じます。
- 重要 !「保存」をクリックします。
JMX クライアントを使用した監査イベントの表示
JMX パブリッシャーの表示には JMX クライアントを使用します。次のスクリーンショットは、JDK 1.5 に含まれている JConsole を使用して作成されました。
JConsole を使用する場合は、IDM:type=AuditLog MBean を表示するプロセスへの接続を指定します。JConsole を JMX クライアントとして使用する設定の詳細については、「JMX データの表示」を参照してください。
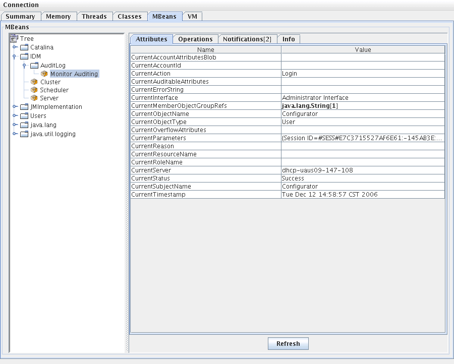
JConsole の「通知」タブをクリックして監査イベントを表示します。通知のシーケンス番号に注意してください。シーケンス番号は、MBean に詳細な情報を問い合わせる際に必要です。
図 10-3 JConsole による JMX 監査イベント通知の表示
MBean への詳細情報の問い合わせ
JConsole の「Operations」タブをクリックします。通知のシーケンス番号を使用して、イベントの詳細を MBean に照会します。各操作の先頭に 'get' が付き、「シーケンス」番号が唯一のパラメータになります。
図 10-4 JConsole による MBean への詳細情報の問い合わせ
MBean は実質的には com.waveset.object.AuditEvent クラスへの 1 対 1 マッピングです。表 10-19 に MBean が提供する属性と操作ごとの説明を示します。
表 10-19 MBeanInfo 属性/操作の説明
属性/操作
説明
AccountAttributesBlob
変更された属性のリスト
AccountId
イベントと関連する AccountId
Action
イベント中に実行されたアクション
AuditableAttributes
監査可能な属性
ErrorString
エラー文字列
Interface
監査インタフェース
MemberObjectGroupRefs
メンバーオブジェクトグループ参照
ObjectName
オブジェクト名
ObjectType
オブジェクトタイプ
OverflowAttributes
すべてのオーバーフロー属性
Parameters
すべてのパラメータ
Reason
イベントの理由
ResourceName
イベントと関連するリソース
RoleName
イベントと関連するロール
SubjectName
イベントと関連するユーザーまたはサービス
Server
イベントの発生元サーバーの名前
Status
監査イベントのステータス
Timestamp
監査イベントの日付と時刻
JConsole の「属性」タブをクリックします。属性の先頭に Current が付加され、システムに送信された最新の監査イベントがその属性に含まれていることを示します。
図 10-5 JConsole による MBean 属性の表示
カスタム監査パブリッシャーの開発この節では、新しいカスタム監査パブリッシャーを Java で作成する方法を説明します。
Identity Manager が提供するコンソール、ファイル、および JDBC のカスタムパブリッシャーは、AuditLogPublisher インタフェースを実装します。これらのパブリッシャーのソースコードは REF キットにあります。REF キットでは、Javadoc 形式で記されたインタフェースのマニュアルも用意されています。(インタフェースの詳細については、Javadoc を参照してください。)
開発者には、AbstractAuditLogPublisher クラスを拡張するようにお勧めします。このクラスは設定を解析し、すべての必要なオプションがパブリッシャーに用意されていることを確認します。(REF キットのパブリッシャーの例を参照してください。)
パブリッシャーには引数なしコンストラクタが必要になります。
ライフサイクル
パブリッシャーのライフサイクルを、次の手順で説明します。
手順 1 〜 3 は、Identity Manager の起動時と監査設定の更新ごとに実行されます。シャットダウンが呼び出される前に監査イベントが生成されていない場合には、手順 4 は行われません。
configure(Map) は、同一のパブリッシャーオブジェクトでは 1 度だけ呼び出されます。パブリッシャーは、実行時の設定変更に備える必要はありません。監査設定が更新されると、まず現在のパブリッシャーが停止され、新しいパブリッシャーが作成されます。
手順 3 の configure() メソッドは WavesetException をスローする場合があります。この場合、パブリッシャーは無視され、パブリッシャーに対してほかの呼び出しは行われません。
設定
パブリッシャーにはオプションを付けないことも、1 つ以上のオプションを付けることもできます。getConfigurationOptions() メソッドは、パブリッシャーがサポートするオプションのリストを返します。オプションは、PublisherOption クラス (このクラスの詳細については Javadoc を参照) を使用してカプセル化されます。監査設定ビューアは、パブリッシャー用の設定インタフェースを構築するときに、このメソッドを呼び出します。
Identity Manager は、サーバーの起動時および監査設定の変更後に、configure(Map) メソッドを使用してパブリッシャーを設定します。
フォーマッタの開発
REF キットには、次のフォーマッタのソースコードが収められています。
フォーマッタは、AuditRecordFormatter インタフェースを実装する必要があります。さらに、フォーマッタには引数なしコンストラクタが必要になります。詳細については、REF キットに収録された Javadoc を参照してください。
パブリッシャー/フォーマッタの登録
#ID#Configuration:SystemConfiguration オブジェクトの監査属性は、登録済みのパブリッシャーとフォーマッタをすべて一覧表示します。これらのパブリッシャーとフォーマッタだけが、監査設定ユーザーインタフェースで使用できます。