Sécurisation du réseau dans Oracle® Solaris 11.2

Quitter la vue de l'impression

Mis à jour : Septembre 2014
 
 

Flux de paquets IPsec

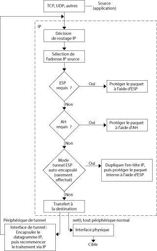
La Figure 6–1 montre le parcours d'un paquet IP lorsqu'IPsec est appelé sur un paquet sortant. Le diagramme du flux indique l'endroit auquel les en-têtes d'authentification AH et les associations de sécurité ESP sont susceptibles d'être appliqués au paquet. Les sections suivantes expliquent les méthodes d'application de ces entités et de sélection des algorithmes.

La Figure 6–2 illustre le processus entrant IPsec.

Figure 6-1  Application d'IPsec au processus de paquet sortant

image:Le diagramme du flux indique que le paquet sortant est protégé d'abord par ESP, puis par AH. Le paquet se dirige ensuite vers un tunnel ou une interface physique.

Figure 6-2  Application d'IPsec au processus de paquet entrant

image:Le diagramme du flux indique qu'IPsec traite d'abord l'en-tête AH, puis l'en-tête ESP sur les paquets entrants. Tout paquet dont la protection est insuffisante est abandonné.