معلومات حول إعادة معالجة القياس
تمثل مشكلة تركيب الأجهزة بمضاعف استهلاك غير صحيح إحدى المشكلات الرئيسية التي تواجهها المرافق. وعندما يحدث ذلك، تكون قيم استهلاك الفوترة والفواتير غير صحيحة بأثر رجعي.
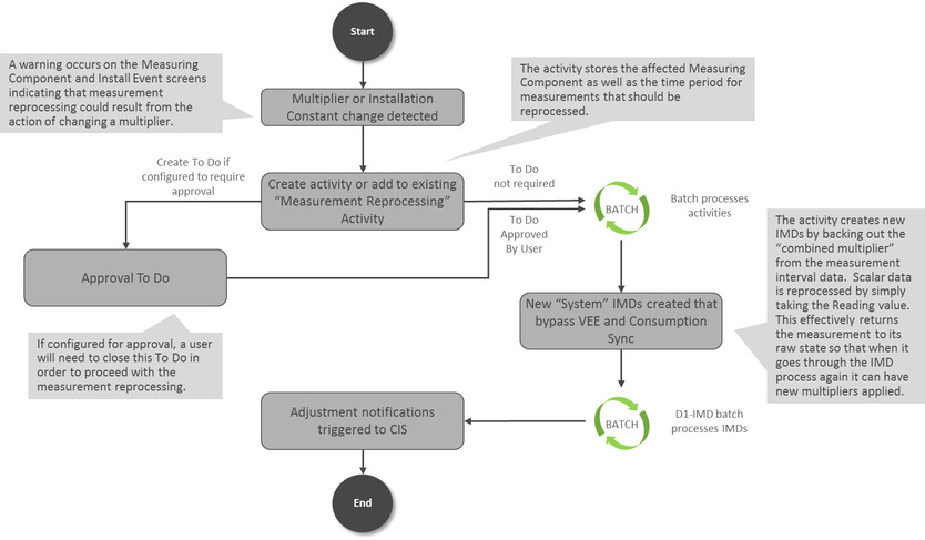
تقوم وحدة "إعادة معالجة القياس" بتصحيح الاستهلاك التاريخي آليًا عند اكتشاف تغيير في مضاعف مكون القياس (مضاعف السجل لمكونات قياس السجل أو مضاعف القناة لمكونات قياس سجل القراءة الآلية والفترة الزمنية) أو ثابت التركيب أو تاريخ/وقت التركيب لإجراء التركيب. يراقب النظام تلك التغييرات ويقوم بإعادة معالجة القياسات السابقة آليًا إذا تغيرت إحدى القيم. عندما يتم تحفيز مكون قياس من أجل إعادة معالجة القياس، يتم تسجيل رسالة جديدة إلى علامة التبويب السجل لمكون القياس. تكون الرسالة مشابهة لهذا المثال: "تم تحديث مضاعف مكون القياس من 1.000000 إلى 2.000000". سيتم فحص القياسات لإعادة المعالجة. أيضًا، سيتم عرض رابط نشاط تم إنشاؤه لتنفيذ إعادة المعالجة في عمود الكائن المرتبط.
يتم تحسين نشاطين مختلفين لتنفيذ إعادة المعالجة هذه:
- نشاط إعادة معالجة القياس - الفترة الزمنية: يقوم هذا النشاط بإعادة معالجة بيانات الفترة الزمنية من خلال تقسيم القياسات الموجودة على المضاعف المركب المُخزن في كل سجل قياس ويقوم بإنشاء بيانات قياس أولية جديدة للنظام.
- نشاط إعادة معالجة القياس - الاستهلاك: يقوم هذا النشاط بإعادة معالجة بيانات الاستهلاك من خلال إنشاء بيانات قياس أولية جديدة للنظام من قيمة القراءة المُخزنة في كل قياس.
ستقوم بيانات القياس الأولية الجديدة للنظام التي تم إنشاؤها بتجاوز كل من مزامنة الاستهلاك والمراجعة وتحرير البيانات والتقدير ولكن ستقوم بتطبيق ثابت التركيب والمضاعف الجديد. وبمجرد إتمام النشاط، يتم عرض قائمة ببيانات القياس الأولية الناتجة في شاشة "النشاط".
تعمل هذه العملية بالتزامن مع عملية إخطار التعديل لتحفيز إرسال إخطارات تعديل الفوترة إلى خدمة معلومات العملاء (CIS). إذا تم استيفاء معاملات الاستهلاك بالفعل بمجرد إعادة معالجة القياسات، يتم إرسال كل فترة متأثرة إلى خدمة معلومات العملاء للإشارة إلى ضرورة إجراء تعديل.
عند الحاجة، يمكن تعيين خطوة موافقة على الحالة "مطلوب" في نوع النشاط المرتبط. إذا تم التعيين، يتم إنشاء مهمة للمراجعة. تتم تغطية خطوات المراجعة لهذه المهمة في قسم مراجعة القياسات لإعادة معالجتها.
يساعد المخطط أدناه على توفير نظرة عامة على إعادة معالجة القياس:
للحصول على معلومات حول التكوين، ارجع إلى القسم ذي الصلة في تكوين إعادة معالجة القياس في دليل المستخدم الإداري (Administrative User Guide).
