Chargement des données
Vous pouvez charger des données à partir de fichiers sur votre appareil local, à partir de bases de données distantes ou à partir de seaux de stockage en nuage à partir de répertoires et de fournisseurs de partage. Les formats de fichiers que vous pouvez charger sont CSV, XLS, XLSX, TSV, TXT, XML, JSON, GEOJSON, AVRO, PARQUET, GZ, GZIP, ZIP, PDF, PNG, JPG, JPEG et TIFF.
L'outil Data Load prend en charge le chargement de fichiers sources au format booléen. Le type de données booléen contient les valeurs de vérité TRUE et FALSE. S'il n'y a pas de contrainte NOT NULL, le type de données booléen prend également en charge la valeur de vérité UNKNOWN comme valeur nulle. Vous pouvez utiliser le type de données booléen partout où le type de données apparaît dans la syntaxe SQL Oracle.
Il prend également en charge le type de données VECTOR, qui vous permet de stocker des intégrations vectorielles directement dans les tables Oracle Database.
- Utiliser les capacités du service de langue pour OCI dans Data Studio
Vous pouvez utiliser les capacités du service de langue pour OCI telles que l'analyse de sentiments, l'extraction de phrases clés et la détection des langues pour analyser des données sans expertise en apprentissage automatique ou en intelligence artificielle. - Utiliser le service de compréhension de documents pour OCI pour extraire des tables d'images
Vous pouvez utiliser les fonctions du service de compréhension de documents pour Oracle Cloud Infrastructure (OCI), telles que l'extraction de table, pour détecter les tables à partir des données que vous chargez. - Utiliser GeoJSON dans le chargement de données
Un objet GeoJSON contient des informations sur la géométrie spécifique (par exemple, Point, Ligne, Polygone, etc.) ainsi que des métadonnées facultatives (par exemple, ID, etc.). - Chargement de données à partir de fichiers locaux
Pour charger des données à partir de fichiers locaux dans votre base de données Oracle Autonomous AI Database, dans la page Chargement de données, sélectionnez LOAD DATA et LOCAL FILE. - Chargement de données à partir d'autres bases de données
Pour charger des données à partir de tables d'une autre base de données dans votre base de données Oracle Autonomous AI Database, dans la page Chargement de données, sélectionnez LOAD DATA et DATABASE. Sélectionnez un lien de base de données dans la liste déroulante. Faites glisser une ou plusieurs tables de la liste des tables de base de données et déposez-les dans le chariot de chargement de données. - Chargement de données à partir du stockage en nuage
Vous pouvez charger des données à partir d'un magasin en nuage vers une table de votre base de données d'IA autonome. - Charger les tables Apache Iceberg
Data Studio prend en charge le chargement et la liaison des tables Iceberg à partir du magasin d'objets. - Chargement de données à partir d'un système de fichiers
Vous pouvez charger des fichiers à partir de répertoires de système de fichiers vers votre base de données Autonomous Database. - Chargement de données à partir d'une source d'IA
Vous pouvez utiliser les outils Data Studio pour charger des données à partir d'une source d'IA. - Chargement de données à partir d'un partage
Vous pouvez sélectionner des tables à partir d'un partage. Vous devez vous abonner et accéder au partage de données fourni. - Créer un flux dynamique à partir du chargement de données
L'outil de chargement de données charge les données des dossiers des magasins d'objets en nuage et lui permet de programmer des chargements de données répétés en temps réel. Il s'agit de la création d'un flux dynamique à partir d'un travail de chargement de données.
Rubrique parent : Page Chargement de données
Utiliser les capacités du service de langue pour OCI dans Data Studio
Vous pouvez utiliser les capacités du service de langue pour OCI telles que l'analyse de sentiments, l'extraction des phrases clés et la détection des langues pour analyser des données sans avoir recours à l'apprentissage automatique ou à l'intelligence artificielle.
Par exemple, vous pouvez l'utiliser pour obtenir une rétroaction sur un produit. Un fabricant de téléphones a lancé un nouveau modèle de téléphone et veut savoir quel est le sentiment du client sur son produit. Si un grand pourcentage de sentiment est négatif, cela pourrait signaler une défaillance potentielle de la caméra qui n'a pas été détectée dans le contrôle de la qualité (QC).
- Aperçu de l'analyse de sentiments, de l'extraction de phrases clés et de la détection de la langue
L'analyse de sentiments, l'extraction de phrases clés, la détection de la langue et la traduction de texte sont actuellement prises en charge lors du chargement de données à partir de fichiers locaux et du chargement de données à partir du stockage en nuage. - Paramètres pour analyser les données
Lorsque vous appelez une expression Add à partir de l'onglet Paramètres, vous devez configurer le modèle à l'aide de paramètres. - Effectuer une analyse de sentiments
Pour déterminer les sentiments des données d'entrée : - Effectuer l'extraction des phrases clés
Pour extraire les informations des phrases clés des données d'entrée : - Exécuter la détection du langage
Data Studio prend en charge la détection de plusieurs langues. - Effectuer une traduction de texte
Data Studio prend en charge la traduction de plusieurs langues prises en charge par le service de langue pour OCI.
Rubrique parent : Chargement des données
Aperçu de l'analyse du sentiment, de l'extraction des phrases clés et de la détection du langage
L'analyse de sentiments, l'extraction de phrases clés, la détection de la langue et la traduction de texte sont actuellement prises en charge lors du chargement de données à partir de fichiers locaux et du chargement de données à partir du stockage en nuage.
Analyse de sentiment
Sentiment Analysis analyse le texte pour définir votre sentiment sur un sujet ou un produit. L'analyse de sentiments du service de langue utilise le traitement du langage naturel. L'outil Data Studio utilise le service de langue pour Oracle Cloud Infrastructure (OCI) pour analyser et comprendre les données d'entrée. L'outil Data Studio ajoute dynamiquement de nouvelles colonnes au chargement de données qui contient la sortie du service de langue pour OCI. Vous pouvez détecter les sentiments de n'importe quelle colonne des données sources. Par exemple, lorsque vous effectuez une recherche dans une colonne contenant des évaluations pour une demande, supposons que vous souhaitiez obtenir une opinion générale sur la demande. L'outil Data Studio effectue une analyse de sentiments sur les données d'entrée et crée une nouvelle colonne d'expression définie dans la table cible qui se compose du sentiment.
Pour plus de détails, consultez Analyse de sentiments dans OCI.
Extraction d'expression clé
L'extraction des expressions clés identifie les principaux concepts d'un texte. L'extraction d'expressions clés désigne le processus automatisé d'extraction des mots les plus pertinents et des expressions du texte d'entrée. Cette opération permet de synthétiser le contenu et d'identifier les principaux sujets. Un nuage de mots peut être généré avec des expressions clés pour aider à visualiser les concepts clés dans des commentaires texte ou des commentaires. Par exemple, une revue de film pourrait générer un nuage de mots basé sur des phrases clés identifiées dans leurs commentaires et pourrait voir que les gens commentent le plus souvent sur la direction, le comédien et le personnel cinématographique.
Pour plus de détails, voir Extraction de phrases clés dans OCI.
Détection de la langue
Vous pouvez utiliser les capacités du service de langue pour OCI, telles que la détection du langage, pour détecter la langue du texte d'entrée. Il renvoie le langage naturel dans lequel se trouve le texte. Vous pouvez l'utiliser pour surmonter les barrières linguistiques, améliorant ainsi la communication avec les gens d'autres pays. Vous pouvez déterminer la langue du texte d'entrée et traduire le contenu dans différentes langues. Pour plus de détails, voir Extraction de langue dans OCI.
Traduction de texte
La traduction de texte traduit le texte d'entrée dans l'une des langues cibles prises en charge par le service de langue pour OCI. L'outil Data Studio utilise le service de langue pour Oracle Cloud Infrastructure (OCI) pour analyser et comprendre les données d'entrée. L'outil Data Studio ajoute dynamiquement une nouvelle colonne au chargement de données qui contient la colonne source d'entrée traduite. Par exemple, lorsque vous avez besoin de savoir ce que les clients disent de votre produit dans la langue du marché local – le français. L'outil Data Studio effectue la traduction linguistique des données d'entrée et crée une nouvelle colonne d'expression définie dans la table cible qui se compose de la langue source traduite dans la colonne.
- Charger des données à partir de fichiers locaux ou du stockage en nuage : Chargez les données à analyser dans votre base de données Oracle Autonomous Database à partir de fichiers locaux ou du stockage en nuage. Assurez-vous que les données sont chargées dans le chariot de chargement sans erreur. Vous pouvez voir et corriger les erreurs de mappage à partir du filtre rapide Erreurs dans Charger les données à partir de l'emplacement du magasin en nuage. Après avoir chargé des données dans l'outil de chargement de données,
- Cliquez sur l'icône Paramètres du panier de chargement de données pour vérifier les paramètres.
- Dans le volet Paramètres de l'Assistant Charger les données à partir de l'emplacement du magasin en nuage, en cas d'erreur de mappage, la cellule de grille de mappage est mise en surbrillance en rouge pour indiquer une valeur non valide qui doit être corrigée.
- Cliquez sur le filtre rapide Erreurs, qui affiche uniquement les colonnes comportant des erreurs.
- Les outils effectuent l'analyse des sentiments, l'extraction des phrases clés et la détection du langage pendant que vous spécifiez les paramètres de la tâche de chargement de données.
Rubrique parent : Utiliser les capacités du service de langue pour OCI dans Data Studio
Paramètres d'analyse des données
Lorsque vous appelez une expression Add à partir de l'onglet Settings (Paramètres), vous devez configurer le modèle à l'aide de paramètres.
Tableau 3-3 Paramètres pour l'analyse du sentiment, l'extraction des phases clés et la détection du langage
| Paramètre | Description |
|---|---|
| Type d'expression |
Sélectionnez l'une des opérations suivantes à effectuer sur le texte d'entrée : Analyse de sentiments, Extraction de phrases clés et Détection de la langue. |
| Colonne d'entrée |
Sélectionnez la colonne que vous souhaitez analyser. La liste déroulante des colonnes d'entrée contient uniquement les colonnes prises en charge par Sentiment Analysis, Key Phrase Extraction et Language Detection. Pour l'analyse de sentiments, seules les colonnes cibles VARCHAR2, NVARCHAR2, CLOB ou NCLOB seront affichées dans la liste déroulante d'entrée. |
| Colonne cible |
|
Rubrique parent : Utiliser les capacités du service de langue pour OCI dans Data Studio
Effectuer une analyse de sentiments
Pour déterminer les sentiments des données d'entrée :
- Après avoir chargé des données dans le chariot de chargement de données à partir de fichiers locaux ou du stockage en nuage, vous pouvez afficher le fichier dans le chariot. Cliquez sur l'icône paramètres.
- Lorsque vous cliquez sur l'icône Paramètre, un assistant Charger les données à partir d'un fichier local s'affiche. Dans cet exemple, nous avons chargé des données à partir d'un fichier local.
- Dans l'onglet Paramètres de l'assistant, cliquez sur Ajouter une expression dans la section Mappage.
La boîte de dialogue Ajouter une expression s'ouvre.
- Dans la boîte de dialogue Ajouter une expression, spécifiez les champs suivants :
- Type d'expression : Dans la liste déroulante Type d'expression, sélectionnez Analyse de sentiments.
- Colonne d'entrée : Sélectionnez la colonne dans la liste déroulante que vous souhaitez analyser. Par exemple, CONTENT (Contenu).
- Colonne cible : Entrez le nom de la colonne d'expression nouvellement créée. Par exemple, CONTENT_SENTIMENT.
Pour plus de détails, voir Paramètres pour analyser les données.
- Cliquez sur OK. Vous verrez une nouvelle rangée ajoutée à la grille de mappage. Cette rangée détermine la colonne d'expression de sortie générée par le service de langue pour OCI.
- Cliquez sur Fermer.
- Cliquez sur Démarrer dans le panier du menu Chargement de données pour charger des données à partir de fichiers locaux. Vous verrez un message de confirmation vous demandant si vous souhaitez démarrer le chargement à partir de fichiers locaux.
- Cliquez sur Exécuter pour confirmer.
Une fois la tâche de chargement de données terminée, les charges de table et de vue de la page Chargement de données affichent les détails de la table source chargée dans l'outil. Il affiche le nombre de rangées et de colonnes et la date à laquelle le chargement a été terminé.
- Données de sortie générées à partir de l'analyse de sentiments pour OCI
Lorsque vous analysez des colonnes à l'aide du modèle du service de langue pour OCI, Data Studio génère une nouvelle colonne d'expression et enregistre le résultat dans la table mise à jour.
Rubrique parent : Utiliser les capacités du service de langue pour OCI dans Data Studio
Données de sortie générées à partir de l'analyse de sentiments OCI
Lorsque vous analysez des colonnes à l'aide du modèle du service de langue pour OCI, Data Studio génère une nouvelle colonne d'expression et enregistre le résultat dans la table mise à jour.
Pour localiser la colonne d'expression générée, dans le panneau de lancement de Database Actions, naviguez jusqu'à Chargement de données. Sélectionnez la table que vous chargez dans la section Chargements de table et de vue.
Cliquez sur les trois points verticaux à côté du nom du chargement, puis cliquez sur Table, puis sélectionnez Voir les détails.
L'onglet Preview (Prévisualisation) du chargement de données affiche le fichier source mis à jour. Par exemple, voici un jeu de données de sortie à partir de l'analyse des sentiments de l'application Instagram. Ici, CONTENT est la colonne cible et CONTENT_SENTIMENT est l'analyse des sentiments de la colonne d'entrée. Cette colonne affiche l'une des valeurs suivantes telles que positive, neutre, mixte ou négative. Elle affiche Nul lorsque l'outil ne peut pas déterminer le sentiment.
Description de l'illustration content-analysis.png
Rubrique parent : Effectuer une analyse de sentiments
Effectuer l'extraction de phrases clés
Pour extraire les informations de phrase clé des données d'entrée :
- Après avoir chargé des données dans le chariot de chargement de données à partir de fichiers locaux ou du stockage en nuage, vous pouvez afficher le fichier dans le chariot. Cliquez sur l'icône paramètres.
- Lorsque vous cliquez sur l'icône Paramètre, un assistant Charger les données à partir d'un fichier local s'affiche. Dans cet exemple, nous avons chargé des données à partir d'un fichier local.
- Dans l'onglet Paramètres de l'assistant, cliquez sur Ajouter une expression dans la section Mappage.
La boîte de dialogue Add Expression apparaît.
- Dans la boîte de dialogue Add Expression, spécifiez les champs suivants :
- Type d'expression : Dans la liste déroulante Type d'expression, sélectionnez Extraction de phrases clés.
- Colonne d'entrée : Sélectionnez la colonne dans la liste déroulante que vous souhaitez analyser. Par exemple, CONTENT (Contenu).
- Colonne cible : Entrez le nom de la colonne d'expression nouvellement créée. Par exemple, CONTENT_KEY_PHRASE_EXTRACTION.
Pour plus de détails, voir Paramètres pour analyser les données.
- Cliquez sur OK. Vous verrez une nouvelle ligne ajoutée à la grille de mappage . Cette rangée détermine la colonne d'expression de sortie générée par le service de langue pour OCI.
- Cliquez sur Fermer.
- Cliquez sur Démarrer dans le panier du menu Chargement de données pour charger des données à partir de fichiers locaux. Vous verrez un message de confirmation vous demandant si vous souhaitez démarrer le chargement à partir de fichiers locaux.
- Cliquez sur Exécuter pour confirmer.
Une fois la tâche de chargement de données terminée, les charges de table et de vue de la page Chargement de données affichent les détails de la table source chargée dans l'outil. Il affiche le nombre de rangées et de colonnes et la date à laquelle le chargement a été terminé.
- Données de sortie générées à partir de l'extraction de phrases clés OCI
Lorsque vous analysez des colonnes à l'aide du modèle du service de langue pour OCI, Data Studio génère une nouvelle colonne d'expression et enregistre le résultat dans la table mise à jour.
Rubrique parent : Utiliser les capacités du service de langue pour OCI dans Data Studio
Données de sortie générées à partir de l'extraction de phrases clés OCI
Lorsque vous analysez des colonnes à l'aide du modèle du service de langue pour OCI, Data Studio génère une nouvelle colonne d'expression et enregistre le résultat dans la table mise à jour.
Pour localiser la colonne d'expression générée, dans le panneau de lancement de Database Actions, naviguez jusqu'à Chargement de données. Sélectionnez la table que vous chargez dans la section Chargements de table et de vue.
Cliquez sur les trois points verticaux à côté du nom du chargement, puis cliquez sur Table, puis sélectionnez Voir les détails.
Par exemple, voici un jeu de données de sortie de l'analyse des sentiments de l'application Instagram. Ici, CONTENT est la colonne cible et la colonne CONTENT_KEY_PHRASE_EXTRACTION affiche les expressions de clé extraites de la colonne d'entrée.
Description de l'illustration key-output.png
Rubrique parent : Effectuer l'extraction de phrases clés
Effectuer la détection des langues
Data Studio prend en charge la détection de plusieurs langues.
- Après avoir chargé des données dans le chariot de chargement de données à partir du stockage en nuage, vous pouvez afficher le fichier dans le chariot. Cliquez sur l'icône Paramètres.
- Cliquez sur l'icône Setting pour ouvrir un assistant Load Data from Cloud Store Location.
- Dans l'onglet Paramètres de l'assistant, cliquez sur Ajouter une expression dans la section Mappage.
La boîte de dialogue Ajouter une expression s'ouvre. Sélectionnez Expressions de l'IA.

Description de l'illustration add-expn-lang.bmp - Dans la boîte de dialogue Add Expression, spécifiez les champs suivants :
- Type d'expression : Dans la liste déroulante Type d'expression, sélectionnez Détection du langage.
- Colonne d'entrée : Sélectionnez la colonne dans la liste déroulante que vous souhaitez analyser. Dans ce cas, nous devons détecter la langue de la colonne Review. Par exemple, REVIEW.
- Colonne cible : Entrez le nom de la colonne d'expression nouvellement créée. Par exemple, REVIEW_LANGUAGE_DETECTION.
Pour plus de détails, voir Paramètres pour analyser les données.
- Cliquez sur OK. Vous verrez une nouvelle ligne ajoutée à la grille de mappage . Cette rangée détermine la colonne d'expression de sortie générée par le service de langue pour OCI.
- Cliquez sur Fermer.
- Cliquez sur Démarrer dans le panier du menu Chargement de données pour charger des données à partir de fichiers locaux. Vous verrez un message de confirmation vous demandant si vous souhaitez démarrer le chargement à partir de fichiers locaux.
- Cliquez sur Exécuter pour confirmer.
Une fois la tâche de chargement de données terminée, les charges de table et de vue de la page Chargement de données affichent les détails de la table source chargée dans l'outil. Il affiche le nombre de rangées et de colonnes et la date à laquelle le chargement a été terminé.
- Données de sortie générées à partir de la détection du service de langue pour OCI
Lorsque vous analysez des colonnes à l'aide du modèle du service de langue pour OCI, Data Studio génère une nouvelle colonne d'expression et enregistre le résultat dans la table mise à jour.
Rubrique parent : Utiliser les capacités du service de langue pour OCI dans Data Studio
Données de sortie générées à partir de la détection du langage OCI
Lorsque vous analysez des colonnes à l'aide du modèle du service de langue pour OCI, Data Studio génère une nouvelle colonne d'expression et enregistre le résultat dans la table mise à jour.
Pour localiser la colonne d'expression générée, dans le panneau de lancement de Database Actions, naviguez jusqu'à Chargement de données. Sélectionnez la table que vous chargez dans la section Chargements de table et de vue.
Cliquez sur les trois points verticaux à côté du nom du chargement, puis cliquez sur Table, puis sélectionnez Voir les détails.
Par exemple, voici un jeu de données de sortie à partir de la détection de langue de la colonne Vérifier. Ici, REVIEW est la colonne cible et la colonne REVIEW_LANGUAGE_DETECTION affiche la langue détectée à partir de la colonne d'entrée.
Description de l'illustration output-language.bmp
Rubrique parent : Exécuter la détection du langage
Effectuer une traduction de texte
Data Studio prend en charge la traduction de plusieurs langues prises en charge par le service de langue pour OCI.
Pour déterminer le texte d'entrée traduit :
- Après avoir chargé des données dans le chariot de chargement de données à partir de fichiers locaux, vous pouvez afficher le fichier dans le chariot. Cliquez sur l'icône paramètres.
- Cliquez sur l'icône Paramètres pour ouvrir un assistant Charger les données à partir d'un fichier local.
- Dans l'onglet Paramètres de l'assistant, cliquez sur Ajouter une expression dans la section Mappage.
La boîte de dialogue Ajouter une expression s'ouvre. Sélectionnez Expressions IA.
- Dans la boîte de dialogue Ajouter une expression, spécifiez les champs suivants :
- Type d'expression : Dans la liste déroulante Type d'expression, sélectionnez Traduction de texte.
- Colonne d'entrée : Sélectionnez la colonne dans la liste déroulante que vous souhaitez analyser. Dans ce cas, nous devons traduire le texte de la colonne SOURCE_INPUT.
- Colonne cible : Entrez le nom de la colonne d'expression nouvellement créée. Par exemple, SOURCE_INPUT_TRANSLATION.
- Langue cible : Sélectionnez la langue du texte traduit par l'outil dans la liste déroulante. Par exemple, Anglais.
Pour plus de détails, voir Paramètres pour analyser les données.
- Cliquez sur OK. Vous verrez une nouvelle ligne ajoutée à la grille de mappage . Cette rangée détermine la colonne d'expression de sortie générée par le service de langue pour OCI.
- Cliquez sur Fermer.
- Cliquez sur Démarrer dans le panier du menu Chargement de données pour charger des données à partir de fichiers locaux. Vous verrez un message de confirmation vous demandant si vous souhaitez démarrer le chargement à partir de fichiers locaux.
- Cliquez sur Exécuter pour confirmer.
Une fois la tâche de chargement de données terminée, les charges de table et de vue de la page Chargement de données affichent les détails de la table source chargée dans l'outil. Il affiche le nombre de rangées et de colonnes et la date à laquelle le chargement a été terminé.
- Données de sortie générées à partir de la traduction de texte OCI
Lorsque vous analysez des colonnes à l'aide du modèle du service de langue pour OCI, Data Studio génère une nouvelle colonne d'expression et enregistre le résultat dans la table mise à jour.
Rubrique parent : Utiliser les capacités du service de langue pour OCI dans Data Studio
Données de sortie générées à partir de la traduction de texte OCI
Lorsque vous analysez des colonnes à l'aide du modèle du service de langue pour OCI, Data Studio génère une nouvelle colonne d'expression et enregistre le résultat dans la table mise à jour.
Pour localiser la colonne d'expression générée, dans le panneau de lancement de Database Actions, naviguez jusqu'à Chargement de données. Sélectionnez la table que vous chargez dans la section Chargements de table et de vue.
Cliquez sur les trois points verticaux à côté du nom du chargement, puis cliquez sur Table, puis sélectionnez Voir les détails.
Rubrique parent : Effectuer une traduction de texte
Utiliser le service de compréhension de documents pour OCI pour extraire des tables d'images
Vous pouvez utiliser les fonctions du service de compréhension de documents pour Oracle Cloud Infrastructure (OCI), telles que l'extraction de table, pour détecter les tables à partir des données que vous chargez.
Les formats de fichier pris en charge pour utiliser cette fonctionnalité sont les formats PDF, JPEG, JPG, PNG et Tag Image File Format (TIFF).
Par exemple, si un document PDF comprend tous les détails de l'employé, y compris sa date d'embauche et son salaire, la compréhension des documents identifiera la table et extraira la structure de la table. Il extrait le contenu de la table tout en conservant la relation ligne-colonne des cellules.
- Aperçu de l'extraction de table
L'outil Charger les données prend en charge l'extraction de table lors du chargement de données à partir de fichiers locaux et du chargement de données à partir du stockage en nuage. - Exécuter l'extraction de table à partir de l'image
Exécutons l'extraction de table à l'aide d'un exemple de PDF.
Rubrique parent : Chargement des données
Aperçu de l'extraction de table
L'outil Load Data prend en charge l'extraction de table lors du chargement de données à partir de fichiers locaux et du chargement de données à partir du stockage en nuage.
Extraction de tableau
Le service de compréhension de documents pour OCI permet aux clients de découvrir des informations sur des documents non structurés optimisés par des modèles d'apprentissage profond. Il vous permet d'extraire du texte, des tables et d'identifier les types de document, entre autres fonctionnalités. L'extraction de table identifie toutes les tables d'un document et extrait le contenu sous forme de tableau en maintenant la relation rangée/colonne.
Ce service est disponible pour les données sources en anglais seulement.
Pour plus de détails, voir Extraction de table.
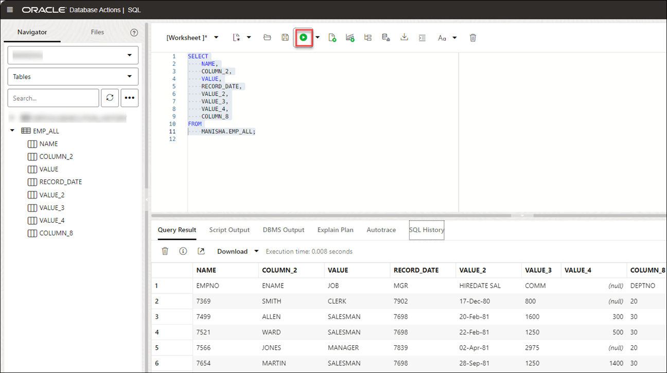
Effectuer l'extraction de table à partir de l'image
Effectuons l'extraction de table avec un exemple de PDF.
Vous pouvez voir un tableau dans le PDF ci-dessous.
- Chargez le fichier PDF dans le chariot de chargement de données à partir du stockage en nuage. Vous pouvez glisser-déposer le fichier du navigateur vers le panier.
- Cliquez sur Démarrer pour charger les données. Vous recevrez un avis confirmant si vous souhaitez commencer à charger les données. Cliquez sur Exécuter pour continuer.
- Une fois le chargement terminé, vous pouvez voir le fichier chargé sous Table et View Loads dans le tableau de bord Data Load.
- Extraire la table du fichier PDF chargé dans la base de données autonome :
- Cliquez sur Database Actions dans le chemin de navigation.
- Sélectionnez Development (Développement), puis cliquez sur SQL.
- Sélectionnez Tables, dans le navigateur de gauche, dans la liste déroulante des objets. Dans la liste des tables disponibles, glissez-déposez la table
EMP_ALLdans la feuille de calcul.Une boîte de dialogue présente les types d'insertions disponibles.
Cliquez sur Sélectionner, puis sur Appliquer.
- Cliquez sur Exécuter (icône de flèche en haut de la feuille de calcul). L'outil affiche la table extraite sous l'onglet Résultats de l'interrogation.
Utiliser GeoJSON dans le chargement de données
Un objet GeoJSON contient des informations sur la géométrie spécifique (par exemple Point, Ligne, Polygone, etc.) ainsi que des métadonnées facultatives (par exemple ID, etc.).
L'extension pour un fichier GeoJSON est *.geojson. Vous pouvez charger les données GeoJSON dans la base de données Autonomous Database à l'aide du chargement de données dans Data Studio. Si la table contient des données GeoJSON, les données sont chargées dans une colonne qui projette les données GeoJSON à partir du jeu de documents de type de données SQL SDO_GEOMETRY.
Charger une table avec les données GeoJSON
Lorsque vous chargez une table dans Data Studio avec des données GeoJSON et vérifiez ses paramètres, vous verrez qu'elle crée la table Brazil_Geo, qui contient une colonne geometry de données GeoJSON.
Après avoir chargé BRAZIL_GEO, vous verrez que l'outil charge l'objet GeoJSON dans une nouvelle colonne geometry avec le type de données SDO_GEOMETRY.
Description de l'illustration edittable-geo.png
Vous pouvez également voir la même chose dans l'onglet Data Definition (Définition de données) lorsque vous View Details (Voir les détails) du chargement de la table après son exécution.
Description de l'illustration datadefinition-geo.png
- Ajouter une expression spatiale pour les colonnes GeoJSON
Oracle Spatial est conçu pour rendre la gestion des données spatiales plus facile et plus naturelle pour les utilisateurs d'applications basées sur l'emplacement et d'applications de système d'information géographique (SIG). - Paramètres pour l'analyse des données spatiales
Lorsque vous appelez une expression Add et que vous sélectionnez Expressions spatiales dans l'assistant Ajouter une expression, vous devez configurer le modèle à l'aide de paramètres. - Effectuer une analyse spatiale
Vous pouvez charger des données spatiales à l'aide de l'outil de chargement de données à partir de fichiers locaux ou du stockage en nuage. - Données de sortie générées à partir d'une analyse spatiale
Lorsque vous analysez des colonnes à l'aide d'expressions spatiales, Data Studio génère une nouvelle colonne d'expression et enregistre le résultat dans la table mise à jour.
Rubrique parent : Chargement des données
Ajouter une expression spatiale pour les colonnes GeoJSON
Oracle Spatial est conçu pour rendre la gestion des données spatiales plus facile et plus naturelle pour les utilisateurs d'applications géolocalisées et d'applications de systèmes d'information géographique (SIG).
Une fois les données spatiales stockées dans une base de données Oracle, elles peuvent être facilement manipulées, extraites et liées à toutes les autres données stockées dans la base.
Le modèle de données spatiales d'Oracle Spatial est une structure hiérarchique composée d'éléments, de géométries et de couches. Les couches sont composées de géométries, qui à leur tour sont composées d'éléments.
La tolérance est utilisée pour associer un niveau de précision aux données spatiales. Tolérance reflète la distance à laquelle deux points peuvent être séparés et sont toujours considérés comme identiques (par exemple, pour tenir compte des erreurs d'arrondissement). La valeur de tolérance doit être un nombre positif supérieur à zéro. Pour plus d'informations, voir Tolérance dans les données spatiales.
Rubrique parent : Utiliser GeoJSON dans le chargement de données
Paramètres pour l'analyse des données spatiales
Lorsque vous appelez une expression Add et que vous sélectionnez Spatial Expressions dans l'assistant Add Expression (Ajouter une expression), vous devez configurer le modèle à l'aide de paramètres.
Tableau 3-4 Paramètres pour l'analyse des données spatiales
| Paramètre | Description |
|---|---|
| Type d'expression |
Sélectionnez l'un des attributs spatiaux suivants, tels que Longueur ou Zone :
|
| Colonne d'entrée |
Sélectionnez la colonne que vous souhaitez analyser pour les données spatiales : Vous verrez par défaut une colonne |
| Colonne cible |
Il s'agit de la colonne d'expression nouvellement créée définie dans la table cible qui stocke le résultat de l'expression spatiale et dépend de la valeur de type d'expression sélectionnée :
|
Rubrique parent : Utiliser GeoJSON dans le chargement de données
Effectuer une analyse spatiale
Vous pouvez charger des données spatiales à l'aide de l'outil de chargement de données à partir de fichiers locaux ou du stockage en nuage.
- Après avoir chargé des données dans le chariot de chargement de données à partir de fichiers locaux ou du stockage en nuage, vous pouvez afficher le fichier dans le chariot. Cliquez sur l'icône Paramètres.
- Dans l'onglet Paramètres de l'assistant, sélectionnez Rectifier la géométrie pour corriger les géométries non valides. Cette icône corrige les erreurs les plus courantes telles que les points en double, les erreurs d'orientation des polygones, les erreurs de construction des polygones, etc. S'il détecte une erreur non corrigable, il échoue avec une exception
ORA-13199: the given geometry cannot be rectified.Note
Vous ne pouvez pas corriger les géométries dont l'orientation est incorrecte. Icône Rectifier la géométrie. - Spécifiez la valeur Tolérance. Dans l'exemple ci-dessus, nous spécifions 0,005 comme tolérance, c'est-à-dire 5 mm.
- Cliquez sur Add Expression (Ajouter une expression) dans la section Mapping (Mappage) et sélectionnez Spatial Expressions (Expressions spatiales).Dans la boîte de dialogue Ajouter une expression, spécifiez les champs suivants :
- Type d'expression : Dans la liste déroulante Type d'expression, sélectionnez Zone pour afficher la zone d'un polygone bidimensionnel. Vous pouvez également sélectionner Longueur pour afficher le périmètre d'un polygone bidimensionnel.
- Colonne d'entrée : Vous verrez une colonne
GEOMETRYpar défaut. Cette colonne source stocke la zone de la géométrie. Si vous sélectionnez Longueur comme type d'expression, cette colonne source stocke la longueur de la géométrie. - Colonne cible : Spécifie le nom de la colonne d'expression spéciale nouvellement créée. Par exemple,
GEOMETRY_AREApour le paramètre d'expression de type Area etGEOMETRY_LENGTHpour le paramètre d'expression de type Length.
Dans la section Advanced Options, indiquez les valeurs de champ suivantes :- Tolérance : Entrez la valeur de tolérance. Par exemple,
0.005. - Unité : Sélectionnez une unité de mesure de la tolérance dans la liste déroulante. Par exemple,
Square meter.
Note
Si le fichier que vous chargez ne contient pas de données spatiales, vous verrez l'erreur suivante dans l'Assistant Ajouter une expression "No input columns have the SDO_GEOMETRY data type for the currently selected expression type of Area".Pour plus de détails, voir Paramètres pour l'analyse des données spatiales.
- Cliquez sur OK. Vous verrez une nouvelle rangée ajoutée à la grille de mappage. Cette rangée détermine la colonne d'expression spatiale de sortie générée par le service de langue pour OCI. Dans cet exemple, vous pouvez voir un nouveau fichier
GEOMETRY_AREAqui sera créé dans la table cible après le chargement de la table.
Pour plus d'informations sur Oracle Spatial, consultez Oracle Spatial Developer's Guide.
Une fois la tâche de chargement de données terminée, les charges de table et de vue de la page Chargement de données affichent les détails de la table source chargée dans l'outil. Il affiche le nombre de rangées et de colonnes et la date à laquelle le chargement a été terminé.
Rubrique parent : Utiliser GeoJSON dans le chargement de données
Données de sortie générées à partir de l'analyse spatiale
Lorsque vous analysez des colonnes à l'aide d'expressions spatiales, Data Studio génère une nouvelle colonne d'expression et enregistre le résultat dans la table mise à jour.
Pour localiser la colonne d'expression générée, dans le panneau de lancement de Database Actions, naviguez jusqu'à Chargement de données. Sélectionnez la table que vous chargez dans la section Chargements de table et de vue.
Cliquez sur les trois points verticaux à côté du nom du chargement, puis cliquez sur Table, puis sélectionnez Voir les détails.
L'onglet Preview (Prévisualisation) du chargement de données affiche le fichier source mis à jour. Par exemple, voici un jeu de données de sortie à partir de l'analyse spatiale du fichier COUNTRIESGEO.GeoJSON. Ici, GEOMETRY_AREA est l'analyse spatiale de la colonne d'entrée. Cette colonne affiche la zone des polygones bidimensionnels.
Description de l'illustration space-output.bmp
Rubrique parent : Utiliser GeoJSON dans le chargement de données
Charger les tables Apache Iceberg
Data Studio prend en charge le chargement et la liaison des tables Iceberg à partir du magasin d'objets.
L'outil peut charger plusieurs versions d'un même fichier.
- Sélectionnez l'emplacement du magasin en nuage pour lequel des tables d'iceberg sont définies. Dans cet exemple, nous allons sélectionner
ICEBERGBUCKETstocké dans OCI.Vous pouvez détecter les fichiers Iceberg avec le symbole Iceberg

Description de l'illustration symbol.png
en plus de son nom. - Faites glisser le dossier vers le navigateur de fichiers à gauche et déposez-le dans le panier à droite. Le dossier se compose également du fichier JSON de métadonnées qui assure le suivi des instantanés de table, du modèle de partitionnement et des informations de schéma.
Lorsque vous ajoutez le dossier au panier, un avertissement concernant le nombre de fichiers constitués d'une invite d'informations personnelles identifiables (PII) s'affiche.
Note
: Si vous chargez plusieurs fichiers au lieu d'un dossier, l'outil vous demande si vous voulez charger tous les objets des fichiers sources multiples dans une seule table cible. Cliquez sur OK pour continuer ou sur Échapper pour annuler. - Cliquez sur Démarrer dans la barre de menu du panier du lien de données. Vous verrez une notification indiquant si vous souhaitez démarrer le chargement à partir du magasin en nuage. Sélectionnez Exécuter pour continuer.
- Vous verrez la progression du chargement sous Table et View Loads. Après le chargement, vous verrez les icônes Report et Reload sur le chargement de la table.
- Interrogez les tables Iceberg que vous avez chargées dans Autonomous Database :
- Cliquez sur Database Actions dans le chemin de navigation.
- Sélectionnez Development (Développement), puis cliquez sur SQL.
- Sélectionnez Tables, dans le navigateur de gauche, dans la liste déroulante des objets. Dans la liste des vues disponibles, glissez-déposez la table CALL_CENTER_PARQUET vers la feuille de calcul.
- Une boîte de dialogue présente les types d'insertions disponibles.
Cliquez sur Sélectionner, puis sur Appliquer.
- Cliquez sur Exécuter (icône de flèche en haut de la feuille de calcul). L'outil affiche les données de l'iceberg sous Résultats de la requête.
Rubrique parent : Chargement des données
Chargement des données à partir du système de fichiers
Vous pouvez charger des fichiers à partir de répertoires de système de fichiers vers votre base de données Autonomous Database.
Vous pouvez définir des filtres sur les données d'une table pour charger uniquement les données spécifiées. Par exemple, pour limiter les fichiers à ceux qui sont des fichiers CSV, entrez *.CSV dans le filtre d'extension de fichier.
- Dans l'onglet Data Studio, sélectionnez Data Load (Chargement de données). Vous verrez le tableau de bord de chargement des données.
- Cliquez sur LOAD DATA (DONNÉES DE CHARGEMENT) et sélectionnez l'option File System (Système de fichiers).
En haut de la page, vous devez sélectionner le répertoire à partir duquel vous devez charger les fichiers. Sur le côté gauche de la page se trouve un volet de navigation, dans lequel vous sélectionnez les fichiers du répertoire contenant les données. À droite de la page se trouve le chariot de chargement de données, dans lequel vous stockez les fichiers et les dossiers de la tâche de chargement de données. Vous pouvez définir des options pour la tâche de chargement de données avant de l'exécuter. Autonomous Database est livré avec des partages d'UC/E/S prédéfinis affectés à différents groupes de consommateurs. Vous pouvez régler le groupe de consommateurs de ressources à Faible, Moyen ou Élevé lors de l'exécution d'une tâche de chargement de données en fonction de votre charge de travail. Pour charger des fichiers à partir d'un répertoire dans votre base de données, procédez comme suit :
- Préparer la tâche de chargement de données : Reportez-vous à la section Préparer la tâche de chargement de données pour plus de détails.
- Ajouter des fichiers ou des dossiers pour la tâche de chargement de données : Pour plus de détails, reportez-vous à la section Ajouter des fichiers ou des dossiers pour la tâche de chargement de données.
- Entrez les détails de la tâche de chargement de données : Reportez-vous à Entrer les détails de la tâche de chargement de données pour plus de détails.
- Exécutez la tâche de chargement de données : Reportez-vous à la section Exécuter la tâche de chargement de données pour plus de détails.
- Voir les détails de la tâche de chargement de données après son exécution : Reportez-vous à la section Voir les détails de la tâche de chargement de données après son exécution pour plus de détails.
- Voir la table résultant de la tâche de chargement de données : Reportez-vous à la section Voir la table résultant de la tâche de chargement de données pour plus de détails.
- Créer des répertoires dans Database Actions
Dans la base de données Autonomous Database, il existe un fichierdata_pump_dirpréconfiguré dans lequel vous pouvez stocker des fichiers. Vous pouvez également créer des répertoires, supprimer des répertoires et attacher des systèmes de fichiers réseau.
Rubrique parent : Chargement des données
Créer des répertoires dans Database Actions
Dans la base de données Autonomous Database, il existe un fichier data_pump_dir préconfiguré dans lequel vous pouvez stocker des fichiers. Vous pouvez également créer des répertoires, supprimer des répertoires et attacher des systèmes de fichiers réseau.
Par exemple, vous pouvez utiliser la commande CREATE DIRECTORY pour créer des répertoires supplémentaires. Utilisez la commande DROP DIRECTORY de la base de données pour supprimer des répertoires et utilisez DBMS_CLOUD.LIST_FILES pour lister le contenu d'un répertoire.
Créer un répertoire
Pour ajouter un répertoire, vous devez avoir le privilège système CREATE ANY DIRECTORY. L'utilisateur ADMIN dispose du privilège système CREATE ANY DIRECTORY. L'utilisateur ADMIN peut accorder les privilèges système CREATE ANY DIRECTORY à d'autres utilisateurs.
Voir CREATE DIRECTORY pour plus d'informations.
CREATE DIRECTORYcrée l'objet de répertoire de base de données dans la base de données, ainsi que le répertoire du système de fichiers. Par exemple, le chemin d'accès au répertoire peut être :/u03/dbfs/7C149E35BB1000A45FD/data/stage-
Vous pouvez créer un répertoire dans le système de fichiers racine pour voir tous les fichiers à l'aide des commandes suivantes :
CREATE OR REPLACE DIRECTORY ROOT_DIR AS '';Après avoir créé le répertoire
ROOT_DIR, utilisez la commande suivante pour lister tous les fichiers :SELECT * FROM DBMS_CLOUD.list_files('ROOT_DIR'); -
Pour exécuter
DBMS_CLOUD.LIST_FILESavec un utilisateur autre qu'ADMIN, vous devez accorder à cet utilisateur les droits de lecture sur le répertoire.
Voyons comment créer un répertoire et y accéder à partir de Data Studio :
- Créez un répertoire dans Database Actions :
Connectez-vous à votre instance Database Actions et sélectionnez la carte SQL sous Development (Développement). Vous pouvez consulter la feuille de calcul SQL. Maintenant, créez un répertoire et joignez un nom de système de fichiers de votre choix au répertoire que vous créez. Dans l'exemple ci-dessous,
FSS_DIRest le nom du répertoire.
Description de l'illustration create-directory.pngExécutez la commande ci-dessus. La commande ci-dessus fournit la sortie suivante :
Procédure PL/SQL terminée.
- Joindre le système de fichiersJoignez votre système de fichiers avec le nom de votre choix au répertoire
FSS_DIRau moyen de la procédure DBMS_CLOUD_ADMIN.ATTACH_FILE_SYSTEM.BEGIN DBMS_CLOUD_ADMIN.ATTACH_FILE_SYSTEM( file_system_name => '********', file_system_location => '*******.sub1********1.********.oraclevcn.com:/********', directory_name => 'FSS_DIR', description => 'attach OCI file system' ); END; /Exécutez la commande ci-dessus pour voir la sortie suivante :
PL/SQL procedure successfully completed. - Pour voir le système de fichiers attaché, exécutez la commande suivante :
SELECT file_system_name, file_system_location, directory_path FROM dba_cloud_file_systems;Vous verrez le nom du système de fichiers, l'emplacement du système de fichiers et le chemin d'accès au répertoire.
- Vous pouvez afficher le nouveau répertoire ainsi que les fichiers qui lui sont joints en naviguant jusqu'à Load Cloud Object dans le menu Data Load de l'outil Data Studio. Cliquez sur la liste déroulante Sélectionner l'emplacement du magasin en nuage.

Description de l'illustration new-dir.png
Vous pouvez voir le nouveau répertoire FSS_DIR. Vous pouvez charger des données à partir des répertoires du système de fichiers vers la base de données autonome à l'aide de l'outil de chargement de données. Voir Chargement de données à partir d'un système de fichiers.
Rubrique parent : Chargement de données à partir d'un système de fichiers
Chargement de données à partir d'une source d'intelligence artificielle
Vous pouvez utiliser les outils Data Studio pour charger des données à partir d'une source d'IA.
Dans le tableau de bord de chargement de données, cliquez sur la carte Charger les données et sélectionnez Source de l'IA.
Vous devez effectuer une condition préalable à la configuration de votre profil d'intelligence artificielle avant d'utiliser cette fonction. Voir Configurer l'ensemble DBMS_CLOUD_AI pour plus de détails sur la configuration de cette fonction.
- Un compte OpenAI, un compte Cohere ou un service Azure OpenAI
- Accès à l'ensemble
DBMS_CLOUD_AI.
Suivez les étapes de la section Utiliser DBMS_CLOUD_AI pour configurer les profils d'intelligence artificielle pour créer et configurer votre profil d'intelligence artificielle et utiliser cette fonction.
Rubrique parent : Chargement des données
Chargement des données à partir du partage
Vous pouvez sélectionner des tables à partir d'un partage. Vous devez vous abonner et accéder au partage de données fourni.
Pour charger des tables à partir d'un partage, cliquez sur Load Data (Charger les données) dans le tableau de bord de chargement des données. Cliquez sur Partager dans la page Charger les données. Cliquez sur + Subscribe to Share Provider (S'abonner à un fournisseur de partage) pour s'abonner à un fournisseur de partage.
S'abonner au fournisseur de partage de données
- Dans S'abonner au fournisseur de partage de données, entrez le nom du fournisseur.

Description de l'illustration subscribe_1.png - Sélectionnez Ajouter un nouveau fournisseur JSON et cliquez sur le JSON de profil de partage Delta pour glisser-déposer le profil JSON.
- Cliquez sur Suivant pour passer à l'onglet Ajouter des partages.
- Sélectionnez le niveau d'accès réseau que vous souhaitez autoriser de votre base de données à l'hôte avec le point d'extrémité REST de partage, puis cliquez sur Exécuter. Dans cet exemple, Autoriser l'accès à l'hôte uniquement est sélectionné.

Description de l'illustration network_acl_script.png - Pour enregistrer les partages disponibles, déplacez les partages de Partages disponibles vers Partages sélectionnés et cliquez sur S'abonner.
La capture d'écran ci-dessous montre le partage REVIEWS passé de Partages disponibles à Partages sélectionnés avant de cliquer sur S'abonner.

Description de l'illustration subscribe_2.png - Créer des tables externes dérivées des tables sélectionnées à partir du partage de données.
- Effectuez un glisser-déposer des tables à partir du partage sélectionné. Vous pouvez éventuellement cliquer sur settings (Paramètres) pour voir les détails de la table.
Dans cet exemple, la seule table sélectionnée est HOTEL_REVIEWS.

Description de l'illustration sel_tbls.png - Vous pouvez éventuellement modifier le nom de votre table et cliquer sur Fermer.
Dans cet exemple, le nom passe de HOTEL_REVIEWS à HOTEL_REVIEWS_SHARE.

Description de l'illustration name_change.png - Créez la table externe en cliquant sur Start (Démarrer), dans la page Select Share (Sélectionner un partage), puis en cliquant sur Run (Exécuter) dans la boîte de dialogue Run Data Load Job (Exécuter la tâche de chargement des données).

Description de l'illustration start_run.png - Lorsque les tables externes sont créées, le message Terminer s'affiche.

Description de l'illustration xt_complete.png - Cliquez sur le nom de la table externe pour voir les détails de la table.

Description de l'illustration xt_details.png
- Effectuez un glisser-déposer des tables à partir du partage sélectionné. Vous pouvez éventuellement cliquer sur settings (Paramètres) pour voir les détails de la table.
- Affichez les tables créées à partir de Database Actions.
- Cliquez sur Database Actions, dans le chemin de navigation, pour retourner au panneau de lancement de Database Actions.
- Cliquez sur la vignette SQL.
- Sélectionnez la table externe, glissez-déposez-la dans la feuille de calcul.
L'instruction SQL Select associée à la table s'affiche. Cette instruction SQL peut être exécutée pour consommer les données partagées.

Description de l'illustration xt_sql.png
- Glisser-déposer des tables à partir du partage sélectionné
Rubrique parent : Chargement des données
Créer un flux dynamique à partir du chargement de données
L'outil de chargement de données charge les données des dossiers des magasins d'objets en nuage et lui permet de programmer des chargements de données répétés en temps réel. Il s'agit de la création d'un flux dynamique à partir d'un travail de chargement de données.
Une fois le chargement des données terminé, vous pouvez créer un flux dynamique à partir d'un article du panier qui a chargé un dossier de magasin d'objets à l'aide des options Créer une table ou Supprimer une table et Créer une nouvelle table.
- Cliquez sur Sélecteur pour afficher le menu de navigation. Sous Data Studio, sélectionnez Data Load (Chargement de données).
- Sélectionnez la vignette Charger les données pour charger des données provenant de diverses sources telles que des fichiers locaux, des bases de données, un magasin en nuage, des répertoires et des partages.
- Cliquez sur Magasins en nuage pour charger des objets à partir d'URL ou de liens de magasin en nuage.
- Sélectionnez l'emplacement du magasin en nuage dans la liste déroulante. Si vous ne pouvez pas voir l'emplacement du magasin en nuage, sélectionnez Créer un emplacement de magasin en nuage pour créer un nouvel emplacement de magasin en nuage. Suivez les étapes décrites dans Créer des données d'identification natives Oracle Cloud Infrastructure si vous n'avez pas d'emplacement en nuage disponible.
- Après avoir sélectionné l'emplacement du magasin en nuage, vous pouvez voir la liste des dossiers et des fichiers présents dans le stockage en nuage. Ajoutez des fichiers du magasin en nuage au chariot de chargement de données, où vous pouvez modifier les détails de la tâche de chargement.
Note
L'outil de chargement de données ne prend pas en charge la création d'un flux dynamique à partir d'un article de panier chargé qui se compose d'un seul fichier au format CSV, XLS, XLSX, TSV, TXT, XML, JSON et AVRO ou d'un dossier contenant un fichier au format XLSX. - Pour ajouter les dossiers, faites glisser un dossier à partir du navigateur de fichiers à gauche et déposez-les dans le panier à droite. Lorsque vous ajoutez le dossier au panier, une invite s'affiche et vous demande si vous souhaitez charger tous les objets des fichiers sources multiples dans une seule table cible. Cliquez sur Oui pour continuer ou sur Non pour annuler. Vous pouvez ajouter plusieurs dossiers au panier, les données représentées par chaque carte seront chargées dans une table distincte, mais tous les articles du panier seront traités dans le cadre de la même tâche de chargement de données.
- Sélectionnez Paramètres (icône en forme de crayon) dans le chariot de chargement de données pour entrer les détails de la tâche de chargement de données.
- Dans l'onglet Paramètres de l'emplacement de chargement des données du magasin en nuage, vous pouvez sélectionner Créer une table ou Supprimer la table et créer une nouvelle table dans la liste déroulante Option.
Note
L'outil de flux dynamique ne fonctionne avec la tâche de chargement de données que si vous créez une table et insérez les données dans une nouvelle table ou déposez la table existante et insérez les données dans une nouvelle table. - Entrez les autres détails de la tâche de chargement de données. Pour plus d'informations sur l'entrée des détails, consultez la rubrique Entrer les détails de la tâche de chargement de données.
- Une fois que vous avez ajouté des sources de données au panier de chargement de données et entré des détails sur la tâche de chargement de données, sélectionnez Démarrer pour exécuter la tâche.
- Une fois la tâche de chargement de données exécutée, le chariot de chargement de données affiche une coche verte
qui indique que la tâche de chargement de données est terminée. - Cliquez sur Créer un flux de table dynamique dans le chariot de chargement de données pour créer un flux de table dynamique à partir du travail de chargement de données. Vous verrez un message indiquant que la création du flux Live Table a réussi et si vous souhaitez modifier le flux Live Table. Cliquez sur Oui pour continuer et sur Non pour annuler. La sélection de Oui ouvre un assistant de modification du flux de table en direct.
- Dans l'Assistant Modifier le flux de table dynamique, vous pouvez voir l'emplacement du magasin en nuage du dossier source et le filtre d'objets appliqué aux données.
Sélectionnez les fichiers dont vous voulez prévisualiser les données dans la liste déroulante Aperçu de l'onglet Source de données : Le champ affiche le nombre total de fichiers présents dans le dossier du magasin en nuage que vous avez chargé. Un aperçu des données s'affiche.
- Cliquez sur Suivant pour passer à l'onglet Paramètres de table.Vous pouvez voir les détails des propriétés et du mappage de la tâche de chargement de données dans l'onglet Paramètres de table.Note
Vous ne pouvez pas sélectionner ni modifier les détails de cet onglet. - Cliquez sur Suivant pour passer à l'onglet Aperçu de l'assistant.
Sélectionnez n'importe quel fichier dans la liste déroulante Preview pour afficher le fichier. L'aperçu de la table affiche l'aperçu du fichier que vous sélectionnez dans la liste déroulante.
- Cliquez sur Suivant pour voir l'onglet Paramètres du flux de données en direct de l'assistant. Dans l'onglet Live Feed Settings, indiquez les valeurs suivantes dans le champ :
-
Activer pour l'avis : Sélectionnez cette option pour que les données nouvelles ou modifiées dans la source de données soient chargées en fonction d'un avis Oracle Cloud Infrastructure. Lorsque vous sélectionnez cette option, vous pouvez éviter les retards qui peuvent survenir lorsque la scrutation est lancée selon un programme (c'est-à-dire si vous avez sélectionné l'option Programmée d'alimentation de table en direct).
Lorsque vous sélectionnez l'option Activer pour les avis, vous devez également configurer votre seau de magasin d'objets pour qu'il émette des avis
- Activer pour la programmation : Sélectionnez cette option pour configurer une programmation pour le flux de données. Dans les champs d'intervalle de temps, entrez un nombre, puis sélectionnez un type d'heure et les jours de scrutation du seau pour les fichiers nouveaux ou modifiés. For example, to poll every two hours on Monday, Wednesday, and Friday, enter 2, select Hours, and then select Monday, Wednesday, and Friday in the appropriate fields. Vous pouvez sélectionner Tous les jours, du lundi au vendredi, du dimanche au jeudi ou Personnalisé dans la liste déroulante Jours de la semaine. Le champ personnalisé vous permet de sélectionner Lundi,Mardi, Mercredi, Jeudi et Vendredi.
Sélectionnez des dates de début et de fin. Si vous ne sélectionnez pas de date de début, l'heure et la date courantes seront utilisées comme date de début. La date de fin est facultative. Cependant, sans date de fin, l'alimentation continuera à sonder.
Les autres champs affichés dans l'assistant, tels que Live Table Feed Name (Nom du flux de table en direct), Target Table Name (Nom de la table cible) et Consumer Group (Groupe de consommateurs), sont grisés et désactivés pour la sélection ou la modification.
-
Cliquez sur Enregistrer pour enregistrer et créer un flux de table dynamique à partir d'un chariot de chargement de données.
Rubrique parent : Chargement des données





































