Nástroj Oracle Scorecard and Strategy Management poskytuje celou řadu objektů, pomocí kterých můžete výsledkové listiny sestavovat, a tak máte jako vodítko k dispozici celkový tok procesu a popisy.
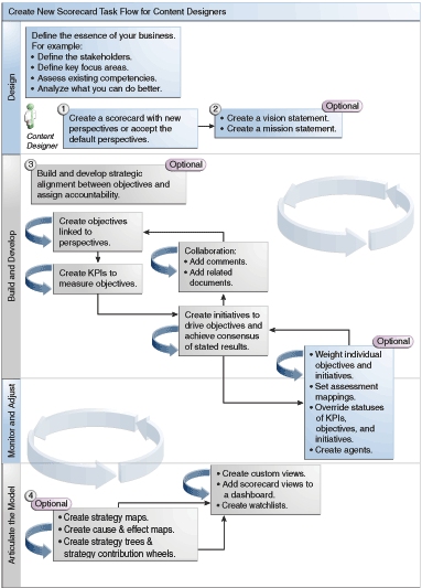
Doporučuje se provádět jednotlivé úlohy toku procesu v daném pořadí. Obrázek zobrazuje celkový postup procesu sestavení výsledkové listiny v grafické podobě.

Chcete-li vytvořit výsledkovou listinu, proveďte následující úkoly.
Vytvořte novou výsledkovou listinu obsahující objekty výsledkové listiny, které zvolíte k představení, vyhodnocení, prezentování a analýze podnikové strategie, například cíle, iniciativy, perspektivy atd. Další informace viz Vytváření výsledkových listin.
Při vytváření výsledkové listiny můžete použít čtyři výchozí perspektivy (viz část Co je vyvážená výsledková listina?) nebo můžete vytvořit své vlastní perspektivy. Perspektivy reprezentují vaše klíčové podnikové kompetence (například výzkum a vývoj nebo finance), které můžete využít ke koordinaci iniciativ a cílů. Další informace najdete v částech Co jsou to perspektivy? a Vytváření vlastních perspektiv.
Definujte úkoly a vize, které interpretují vaše podnikové směřování na překlenovací strategická témata a díly, které později podporujete vytvářením cílů . Další informace najdete v částech Co jsou to popisy vizí?, Definování vizí, Co jsou úkoly? a Definování úkolů.
Vytvořte a uspořádejte cíle (cíle nebo požadované výstupy) pro celou svoji organizaci nebo pro oddělení, abyste zajistili strategickou koordinaci nebo kauzalitu mezi svými cíli. Sem patří přidělování klíčových ukazatelů výkonu, které měří postup a výkon cílů. Pamatujte, že cíl nejvyšší úrovně (tj. kořenový cíl) v panelu Strategie reprezentuje entitu (vaši celou organizaci nebo oddělení) pro kterou zpracováváte výsledkovou listinu. Další informace najdete v částech Co jsou cíle? a Vytváření cílů.
Vytvořte klíčové ukazatele výkonu, které sbírají základní obchodní data (například prodeje produktů) a zadejte cíle klíčových ukazatelů výkonu, rozsahy cílů a akce. Další informace najdete v částech Co jsou klíčové ukazatele výkonu (KPI)? a Vytváření klíčových ukazatelů výkonu.
Vytvořte seznam klíčových ukazatelů výkonu, který chcete použít ke sledování klíčových ukazatelů výkonu. Další informace viz Co jsou seznamy klíčových ukazatelů výkonu?.
Vytvořte a uspořádejte iniciativy nutné ke splnění cílů. Iniciativám lze také přidělit klíčové ukazatele výkonu. Další informace najdete v částech Co jsou iniciativy? a Vytváření iniciativ.
Používejte komentáře (známé také jako anotace) pro přičlenění vysvětlujícího textu k hodnotám klíčových ukazatelů výkonu, cílům nebo iniciativám pro konkrétní sadu hodnot dimenzí. Další informace viz O komentářích.
Upřesněte a zopakujte cíle a iniciativy:
Zvažte jednotlivé cíle a iniciativy a určete, jaký vliv mají na celkový výkon entity, pro kterou zpracováváte výsledkovou listinu. Další informace najdete v částech Popis hodnocení výkonu iniciativ a cílů a Přiřazování váhy k podřízeným cílům, iniciativám a klíčovým ukazatelům výkonu.
Nastavte mapování hodnocení. Další informace viz Definování mapování hodnocení pro výsledkové listiny.
Je-li to vhodné, přepište status klíčových ukazatelů výkonu, iniciativ a cílů. Další informace viz Používání přepisů statusů.
Vytvořte agenty z klíčových ukazatelů výkonu. (Agenty umožňují automatizaci obchodních procesů.) Další informace viz Vytváření agentů z klíčových ukazatelů výkonu.
Vykreslete vztahy mezi cíli a vyjádřete modely pomocí map strategií, map příčin a účinků, kol příspěvků klíčových ukazatelů výkonu a stromů strategií.
Další informace najdete v částech Co jsou mapy strategie?, Vytváření map strategií, Co jsou mapy příčin a následků?, Vytvoření map příčin a účinků, Diagramy kol příspěvků klíčových ukazatelů výkonu, Co jsou stromy strategie? a Vytváření stromů strategie.
Vytvořte vlastní zobrazení k upřesnění vaší strategie a lepšímu zachycení podstaty vašeho podnikání. Další informace najdete v částech Co jsou uživatelská zobrazení? a Vytváření vlastních zobrazení.
Vytvářejte zobrazení výsledkové listiny na základě kritérií zadaných vytvořením inteligentních seznamů. Další informace najdete v částech Co jsou to inteligentní seznamy? a Vytváření inteligentních seznamů.
Přidejte zobrazení výsledkových listin na panely. Další informace viz Přidání objektů výsledkové listiny k panelu.