Guía del servicio de datos de Oracle® para Oracle Real Application Clusters

Salir de la Vista de impresión

Actualización: Julio de 2014, E52255–01
 
 

Ejemplos de configuraciones de este servicio de datos

En las secciones siguientes se ilustra la configuración de los recursos y grupos de recursos para combinaciones típicas de esquemas de gestión de almacenamiento en la plataforma SPARC para el cluster global y un cluster de zona.

Configuraciones de Soporte para Oracle RAC de ejemplo en el cluster global

Figura A-1  Configuración de Soporte para Oracle RAC con Solaris Volume Manager para Sun Cluster

image:Diagrama que muestra la configuración de Soporte para Oracle RAC con un administrador de volúmenes

Figura A-2  Configuración de Soporte para Oracle RAC con Solaris Volume Manager para Sun Cluster y sistema de archivos compartido Sun QFS

image:Diagrama que muestra la configuración de Soporte para Oracle RAC con un sistema de archivos y un administrador de volúmenes

Figura A-3  Configuración de Soporte para Oracle RAC con Sistema de archivos compartido Sun QFS y RAID de hardware

image:Diagrama que muestra la configuración de Soporte para Oracle RAC con un sistema de archivos

Figura A-4  Configuración de Soporte para Oracle RAC con un dispositivo NAS

image:Diagrama que muestra un dispositivo NAS en un cluster global

Figura A-5  Configuración de Soporte para Oracle RAC con Oracle ASM y Solaris Volume Manager para Sun Cluster

image:Diagrama que muestra la configuración de Soporte para Oracle RAC con un administrador de volúmenes y gestión del almacenamiento

Figura A-6  Configuración de Soporte para Oracle RAC con Oracle ASM y RAID de hardware

image:Diagrama que muestra la configuración de Soporte para Oracle RAC con gestión del almacenamiento

Configuraciones de Soporte para Oracle RAC de ejemplo en un cluster de zona

Figura A-7  Configuración de Soporte para Oracle RAC con en un cluster de zona

image:Diagrama que muestra la configuración de Soporte para Oracle RAC con un administrador de volúmenes en un cluster de zona

Figura A-8  Configuración de Soporte para Oracle RAC con Solaris Volume Manager para Sun Cluster y sistema de archivos compartido Sun QFS en un cluster de zona

image:Diagrama que muestra la configuración de Soporte para Oracle RAC con un sistema de archivos y un administrador de volúmenes en un cluster de zona

Figura A-9  Configuración de Soporte para Oracle RAC con Sistema de archivos compartido Sun QFS y RAID de hardware en un cluster de zona

image:Diagrama que muestra la configuración de Soporte para Oracle RAC con un sistema de archivos en un cluster de zona

Figura A-10  Configuración de Soporte para Oracle RAC con un dispositivo NAS en un cluster de zona

image:Diagrama que muestra la configuración de Soporte para Oracle RAC con un dispositivo NAS en un cluster de zona

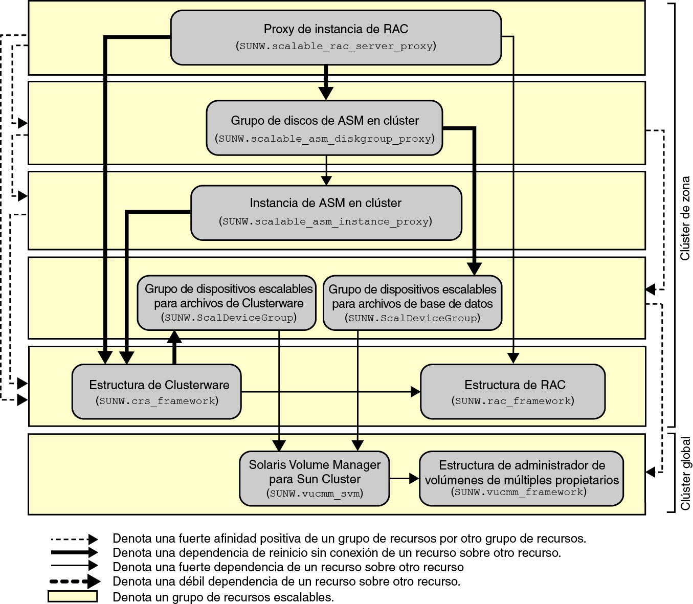
Figura A-11  Configuración de Soporte para Oracle RAC con Oracle ASM y Solaris Volume Manager para Sun Cluster en un cluster de zona

image:Diagrama que muestra la configuración de Soporte para Oracle RAC con un administrador de volúmenes y gestión del almacenamiento en un cluster de zona

Figura A-12  Configuración de Soporte para Oracle RAC con Oracle ASM y RAID de hardware en un cluster de zona

image:Diagrama que muestra la configuración de Soporte para Oracle RAC con gestión del almacenamiento en un cluster de zona