Instalación y configuración de OpenStack en Oracle® Solaris 11.2

Salir de la Vista de impresión

Actualización: Abril de 2015
 
 

Descripción general de la arquitectura de tres nodos

Por lo general, se instala y se configura OpenStack en varios sistemas o nodos. Las configuraciones en un solo nodo son útiles para probar OpenStack como producto y para familiarizarse con sus funciones. Sin embargo, la configuración en un solo nodo no es adecuada en un entorno de producción.

Cada nube necesita solamente una instancia del panel de control, un almacén de imágenes y un servicio de identidad. Cada nube puede tener cualquier cantidad de instancias de almacenamiento y cálculo. En un entorno de producción, estos servicios se configuran en varios nodos. Evalúe cada componente en relación con sus necesidades de una implementación de nube específica para determinar si se deberá instalar ese componente en un nodo separado y cuántos nodos de ese tipo necesitará.

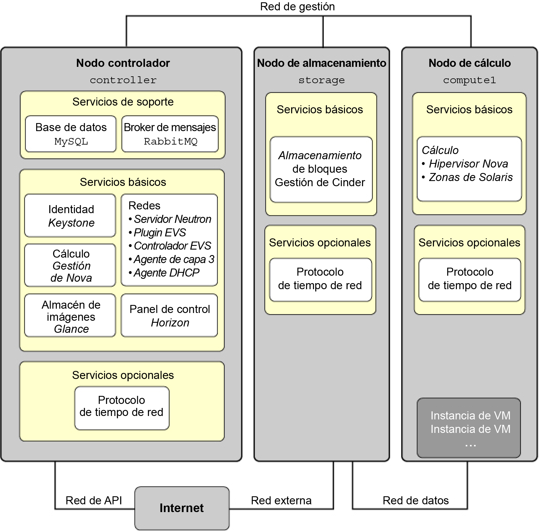
  • Nodo de controlador: nodo donde se ejecuta la mayoría de los servicios de OpenStack compartidos y otras herramientas. El nodo de controlador suministra API, programación y otros servicios compartidos para la nube. El nodo de controlador tiene el panel de control, el almacén de imágenes y el servicio de identidad. Además, también se configuran en este nodo el servicio de gestión de cálculo Nova y el servidor Neutron

  • Nodo de cálculo: nodo donde se instalan instancias de VM, también conocidas como instancias de cálculo de Nova. El nodo ejecuta el daemon de cálculo que gestiona estas instancias de VM.

  • Nodo de almacenamiento: nodo que aloja los datos.

La arquitectura que se describe en este capítulo se implementa en los siguientes tres sistemas:


Notas -  En esta documentación, se describe una arquitectura que se implementa en un sistema físico separado. Para realizar la partición de un solo servidor de Oracle SPARC y configurar OpenStack de varios nodos en el servidor que ejecuta OVM Server for SPARC (LDoms), consulte Multi-node Solaris 11.2 OpenStack on SPARC Servers. El artículo hace referencia específicamente a la versión Havana de OpenStack. Sin embargo, los pasos generales también se aplican a la versión actual.

La siguiente figura muestra una vista de alto nivel de la arquitectura que se describe en este capítulo.

Figura 4-1  Arquitectura de referencia de configuración de tres nodos

image:Muestra cuáles servicios están instalados en cada uno de los tres nodos

Esta arquitectura de ejemplo no muestra el servicio de almacenamiento del objeto de Swift. Para obtener información general acerca de cómo configurar Swift, consulte la información del sitio de la comunidad de OpenStack, como OpenStack Configuration Reference. Para obtener información sobre cómo configurar los servicios Swift en sistemas Oracle Solaris y para obtener otra información sobre OpenStack en Oracle Solaris, consulte OpenStack para Oracle Solaris 11.

En Oracle Solaris, el conmutador virtual elástico (EVS) forma el backend de la red de OpenStack. EVS facilita la comunicación entre instancias de VM que están en redes VLAN o VXLAN. Las instancias de VM pueden estar en el mismo nodo de cálculo o en varios nodos de cálculo. Para obtener más información acerca de EVS, consulte Capítulo 5, Acerca de los conmutadores virtuales elásticos de Gestión de virtualización de red y recursos de red en Oracle Solaris 11.2 .

Para que los diferentes nodos puedan comunicarse entre sí, las claves públicas SSH de evsuser, neutron y root en el nodo de controlador deben estar en cada archivo authorized_keys de evsuser en todos los nodos de cálculo configurados. Consulte la imagen a continuación que muestra la distribución de las claves SSH públicas. En la imagen, se asume que se configuraron varios nodos de cálculo.

Para obtener una lista de los parámetros de configuración de OpenStack que son útiles para las implementaciones de OpenStack en sistemas Oracle Solaris, consulte "Parámetros de configuración comunes para OpenStack" en http://www.oracle.com/technetwork/articles/servers-storage-admin/getting-started-openstack-os11-2-2195380.html.

Figura 4-2  Distribución de claves SSH en controlador EVS

image:Esta imagen muestra la distribución de las claves SSH de EVS.