Go to main content

Oracle® Developer Studio 12.6 リリースの新機能

印刷ビューの終了

更新: 2017 年 7 月
 
 

Docker との対話

このセクションでは、Oracle Developer Studio IDE を使用して Docker と対話するステップについて説明します。

Oracle Developer Studio IDE を使用して Docker と対話する方法。

ユーザーは、ローカルマシンまたはリモートマシンで実行されている Docker デーモンに対して次のタスクを実行できます。ただし、リモートマシンで実行されている Docker デーモンと対話すると、クラウド環境で Oracle Developer Studio IDE を使用する機会も得られます。

  1. http を使用して Docker デーモンに接続します。
    image:IDE を使用した Docker への接続

    名前」および「URL」フィールドに Docker の名前と URL をそれぞれ指定して、「完了」をクリックします。

  2. 「サービス」ビューで、Docker Hub からのイメージの検索とダウンロードに使用できるものを使って、新しいノードが表示されます。
    image:Docker Hub からのイメージのダウンロード
  3. 「プロジェクト」ビューで、Dockerfile を右クリックし、「ビルド」をクリックして、イメージをビルドします。「イメージのビルド」ウィンドウで、「ビルド用コンテキスト」を選択して詳細を入力します。
    image:イメージのビルド
  4. Docker コンテナを実行します。IDE ターミナルを使用して、コンテナと対話します。
    image:Docker コンテナの実行
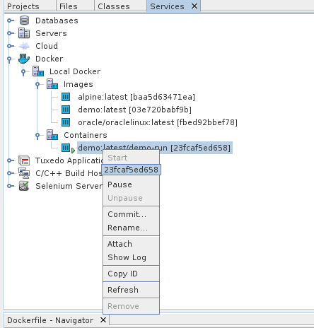
  5. 「サービス」ビューで、コンテナを右クリックしてコンテナを管理します。
    image:コンテナの管理