Oracle WebLogic Integration の概要

     前  次    新しいウィンドウで目次を開く     
ここから内容

はじめに

Oracle WebLogic Integration (WLI) は、企業内のビジネス システムを統合するための統合ソリューションです。ビジネス統合のすべてのコンポーネントを柔軟性のある使いやすい環境に結合するための開発および実行時フレームワークが提供されます。コンポーネントには、ビジネス プロセス管理、データ トランスフォーメーション、トレーディング パートナの統合、接続性、メッセージ ブローカ機能、アプリケーションのモニタ、およびユーザによる操作が含まれます。信頼性、安定性、拡張性の高いソリューションを提供することで、管理および運用コストを削減します。

生産や管理を簡素化して迅速なビジネス統合に対応するための開発環境が提供され、ERP、CRM、レガシー アプリケーション、ビジネス ユーザ、サプライ チェーン、トレーディング パートナなど、ビジネス統合のさまざまな要素が結合されます。WLI は、堅牢な Web サービスおよびコントロールを使用したカスタムアプリケーション開発や、アプリケーションとデータを総合的にとらえた、従業員、パートナ、顧客向けポータルの開発を行うための単一の環境を提供します。

 


エンタープライズ統合の統合アプローチ

現代の企業は多様な環境で事業を展開しています。社内と社外のさまざまなクライアントとやり取りし、異なるシステムとプロセスに依存してビジネス アクティビティを遂行しています。企業では、リソースを最大限に活用し、経営効率を高め、収益を向上させるために、内部のシステムとプロセスを統合する必要があります。しかし、企業の統合に対するニーズと、これらの要件に応じるためのツールとの間にはギャップがあります。

こうした環境において、統合が課題となっているのです。

WLI では、ビジネス プロセスの統合、堅牢な Web サービスとコントロールを使用したカスタム アプリケーションの開発、従業員、パートナ、顧客にアプリケーションとデータの包括的なビューを提供するためのポータルの開発など、どのような目的でも、統一された環境で統合アプリケーションを構築することができます。

Oracle WebLogic Server は、セキュリティ、トランザクション管理、フォールト トレランス、永続性、クラスタ化など、統合ソリューションの開発に不可欠なインフラストラクチャを提供します。WLI では WLS を活用し、Web サービスを利用して、組織内外の分散されたシステムを統合します。

WLI では Oracle WorkSpace Studio を使用した迅速な統合が可能です。Oracle WorkSpace Studio を使用して、統合開発環境 (IDE) によるアプリケーションの開発を簡素化しています。WLI は、Oracle WorkSpace Studio とシームレスに連携することで、統合アプリケーションを開発し拡張するための堅牢なツール セットを提供しています。

図 2 Oracle WorkSpace Studio による迅速な統合
Oracle WorkSpace Studio での WLI ビジネス プロセス

WLI は、デプロイメント環境の専門知識がなくても、ビジネス プロセスをすばやく実装して IT リソースにバインドする手段を IT スタッフに提供します。メッセージングや、ビジネス プロセス モデリング、人間の対話のワークフロー モデリング、データ トランスフォーメーションなどと連動した統合コントロールなどの、エンタープライズ リソースを利用することができます。

Oracle WorkSpace Studio フレームワーク内では、ビジネス プロセスの抽象化レイヤと、要件の収集、実装の検証、および実行時のモニタを行うための共通言語をサポートしています。WLI は、開発環境と統合環境のギャップを埋めることで、企業が独自の統合技術の積み重ねを回避し、より簡単に統合を実現して、コストを削減できるようにします。

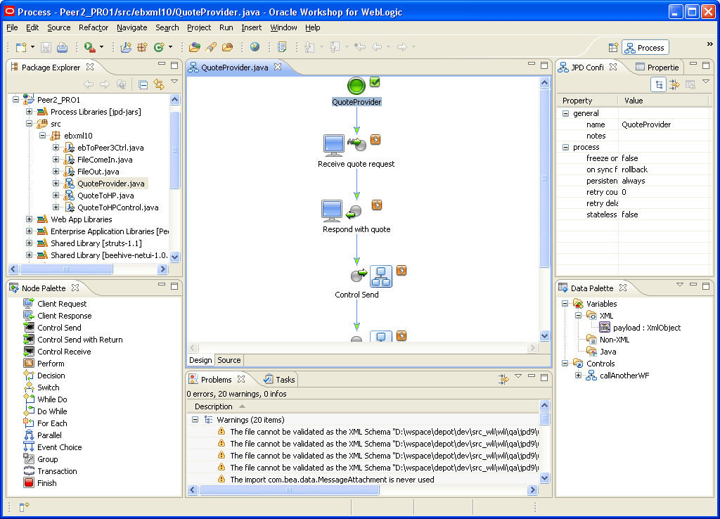
図 3 に示すように、ビジネス プロセスやユーザ対話のタスク プランを作成、変更するためのグラフィカル ツールが用意されています。

図 3 Oracle WorkSpace Studio での WLI ビジネス プロセス

Oracle WorkSpace Studio での WLI ビジネス プロセス

WLI では、次のような設計上の原則を認識し、反映させることにより、エンタープライズ統合を最適化します。

アプリケーションには通信するための統合が必要であることを認識した共通の環境において、WLI は、アプリケーションの構築、統合、デプロイメントのライフサイクル全体にわたって、技術的スキルを再利用できるようにしています。

 


共通のアプリケーション フレームワークの利点

WLI では、一般的な用途の堅牢なツールが提供されていますが、統合ソリューションには、カスタム動作がいくつか必要となります。たとえば、次のような機能が必要になる場合があります。

Oracle WorkSpace Studio の共通のアプリケーション フレームワークでは、これらのコンポーネントをすべて 1 つの環境で開発することができます。同じ IDE で、以下のことが可能です。

統合アプリケーションを構築したら、IDE 内でユーザ インタフェースを作成できます。JSP エディタを使用してデータ入力用のフォームを作成したり、ページ グループを使用して複数の Web ページ間で情報のフローを調整したりできます。ポータル上に UI をホストして、ユーザ環境をカスタマイズできます。

表 1 に、共通のアプリケーション フレームワークの利点を示します。

表 1 共通のアプリケーション フレームワークの利点
機能
利点
業界標準の IDE
  • 広範囲な Eclipse コミュニティのスキル、提案、ディスカッション グループ、およびプラグインを活用。
  • プロジェクト内外で開発者のコラボレーションを向上。
  • Eclipse は広く使用されているので、Eclipse になじみのある新しいチーム メンバーをすぐに見つけることが可能。
統合プログラミング モデル
  • プロシージャ型のロジック開発に基づいたイベント駆動型のプログラミング モデルをサポート。
  • プロセスを定義しリソースを抽象化するための、コントロール ベースの環境を提供。
  • J2EE API やバックエンド リソースの、低レベルの技術的詳細を抽象化。
共通のルック アンド フィール
  • さまざまな Oracle WebLogic 製品 (WorkSpace Studio、WebLogic Integration、WebLogic Portal) の間で、開発者に一貫性のある環境を提供。
アノテーション付きの Java コード モデル
  • 複雑なコードを記述する代わりに、動作を指定して、イベントの処理やメソッドの呼び出しに集中できる。
  • メタ データ駆動型のアプリケーション開発を提供。
  • JSR 175 標準に基づいたアノテーションをサポート。
Web サービス
  • エンタープライズ レベルでネイティブに構築、拡張、統合された Web サービスをサポート。
  • プロセスを Web サービスとしてエクスポーズし、内部およびサード パーティの Web サービスを IDE コンポーネントから呼び出す。
  • 実装したプロセスは自動的に Web サービスとしてアクセス可能になる。
  • SOAP (Simple Object Access Protocol)、WSDL (Web Services Description Language) などの Web サービス標準に準拠。
  • XML メッセージを介したアクセスをサポート。
共通のプロジェクトおよびデプロイメント モデル
  • WAR ファイルや EAR ファイルなどの J2EE メカニズムを使用したアプリケーションのカプセル化を提供。
コントロール
単純な視覚的コンポーネント
  • 使いやすいインタフェースを提供。
  • メソッド、イベント、プロパティを使用してビジネス プロセスの動作を定義可能。
拡張可能なアーキテクチャ
  • WorkSpace Studio で作成されたアプリケーション アーティファクトがコントロールとなり、環境内のどこでも再利用可能。
  • 開発者および ISV はカスタム コントロールを開発可能。
リソースを表示するための一貫したメカニズム
  • リソース固有の詳細を抽象化し、すべてのリソースを同様に表示する。
  • 開発者の学習期間が短縮される。
構造
  • 他のコントロールからのコントロールの呼び出しをサポート。
Java メソッドを使用する Java コンポーネント
  • J2EE リソースへ簡単にアクセス可能。
J2EE API への完全アクセス
  • J2EE 開発者は J2EE レイヤでロジックを構築し、コントロールとしてパッケージ化して、アプリケーション開発者や統合スペシャリストに提供できる。

 


WLI の機能

表 2 は、WLI の機能を示しています。

表 2 WLI の機能
機能
説明
WLI ではビジネス プロセスをモデル化して統合できる。
XQuery や XSLT を使用した、任意の組み合わせのデータ フォーマット (構造化された XML、非 XML、Java データ) のデータ トランスフォーメーションをサポートする。トランスフォーメーションは、受信データ、発信データ、およびプロセス内のデータでサポートされる。
データ トランスフォーメーションはグラフィカルな設計ビューで実装できる。開発者はソース ビューで基底のコードを表示したり、変更したりできる。テスト ビューではトランスフォーメーションのテストが可能。
結合、和集合、typeswitch、if、FLWOR (For、Let、Where、Order by、Return) 式などの複雑なトランスフォーメーションを、簡単なドラッグ アンド ドロップのマッピングですばやく設計できる。
外部システムとの対話
WLI では、外部システムと効率的に対話できるアプリケーションの設計を支援するために、以下の機能を提供している。
  • メッセージ ブローカ : メッセージ ブローカ機能は、チャネルベースのパブリッシュおよびサブスクライブ ブローカを使用して、緩やかな結合の方式でイベントを転送することにより、ルールベースのメッセージ ルーティングを実現する。アプリケーション間の、高パフォーマンス、低レイテンシのメッセージ ルーティングが可能。
  • イベント ジェネレータ : イベント ジェネレータは、システム イベントに応答して、メッセージ ブローカ チャネルにメッセージをパブリッシュする。
  • コントロール : 統合するリソースを表す簡潔なコンポーネント インタフェースをドラッグ アンド ドロップすることにより、専門家でなくても統合を迅速に実現できる。データベース、ファイル、HTTP、メッセージング、サービス ブローカ リソースへのアクセスや、人間による操作のために、すぐに使えるビルド済みのコントロールが多数用意されている。コントロール コンテナは、Apache Beehive に基づく。
WLI は、プロセスの例外、承認、ステータス追跡などのエンドユーザの操作を管理するために、多機能なワークリスト システムを備えている。
ドラッグ アンド ドロップで操作する設計インタフェースやすぐに使えるポートレットを使用して、1 つまたは複数のビジネス プロセスでエンドユーザが使用する、再利用可能な一連のステップを作成できる。自動化されたフォームも生成可能。ワークリスト機能には、ユーザおよびグループの中央管理、プロセス内の参加をセキュリティ保護するためのユーザ ルールおよび認可も含まれる。
WLI では、RosettaNet や ebXML など最先端の標準を使用して、サプライヤや顧客との高速でセキュリティ保護されたオンライン接続が可能。
これらのプロトコルは以下の機能を提供する。
  • セキュリティ保護されたメッセージング、デジタル署名、および暗号化。
  • 回復および追跡可能なメッセージ。
  • 動的なコンフィグレーション更新。
WLI は、完全なハブからハブへの対話から、ポータル、ブラウザ、FTP アクセスなどを使用したゼロ ウェイト クライアント アクセスまで、あらゆる範囲のパートナに対応する。
コンフィグレーションの合理的なインポートおよびエクスポートを使用して、トレーディング パートナのプロファイルを管理できる。
WLI にはポートレット ベースの管理コンソールがある。実行中のビジネス プロセス、デプロイされたアプリケーション、メッセージ ブローカのトラフィック、トレーディング パートナのアクティビティとパラメータ、ワークリストなどを、統合に焦点を置いてライフサイクル管理できる。管理者は分散された統合環境を完全かつセキュアに監視可能。ユーザ インタフェースは使いやすく、コンソール内のモジュール間をすばやく移動できる。
WLI では、BPEL 1.0 および 2.0 プロセスのインポートおよびエクスポートをサポートしている。
Oracle WorkSpace Studio には、Eclipse 3.2.2 のベスト プラクティスに従い、Eclipse のプラグインが機能するオープン ソースの IDE フレームワークが含まれている。WLI では、ワークスペース、ワークベンチ、エディタ、ビュー、リソース、プロジェクト、パースペクティブ、ファセットなどの Eclipse の概念を使用している。
WLI と Oracle Service Bus を統合すると、WLI の機能と柔軟性が Oracle Service Bus の高性能でステートレスな仲介機能と結合されるため、統合されたプロセス駆動型のサービスを企業の内外で構築、接続、管理するための、コスト効果の高いソリューションが実現する。
この統合には以下の利点がある。
  • WLI と Oracle Service Bus を同じ BEA_Home にインストールできる。WLI アプリケーションと Oracle Service Bus アプリケーションを (統合された実行時環境で) 1 つのドメインにデプロイしたり、別々のドメインにデプロイしたりできる。
  • 開発者は Oracle Service Bus と WLI の設計パースペクティブ間を簡単に移動できる。
  • セキュリティおよびトランザクションのコンテキストは Oracle Service Bus と WLI の間でシームレスに伝播される。

注意 : Oracle Service Bus はエンタープライズ システムにおいてメッセージのルーティングとトランスフォーメーションを管理する。詳細については、Oracle Service Bus のドキュメントを参照。

WLI にはリポジトリ ブラウザがある。リポジトリ ブラウザを使用すると、Oracle Enterprise Repository に接続し、Oracle Enterprise Repository に格納されているサービスを検索して WLI で利用することができる。Oracle Enterprise Repository には、WLI アーティファクトのメタデータも格納できる。

注意 : Oracle Enterprise Repository は、プロセスやサービスから、パターン、フレームワーク、アプリケーション、コンポーネント、データ サービスまで、あらゆるタイプのソフトウェア資産のメタデータを管理および制御するツールを備えた SOA リポジトリである。詳細については、『Oracle Enterprise Repository と WLI アプリケーションの統合』を参照。

WLI と Oracle Enterprise Security を統合すると、ポリシー駆動型のセキュリティを実装できるため、アプリケーション レベルやシステム レベルでリソースのセキュリティを強化できる。

注意 : Oracle Enterprise Security は、集中的なポリシー管理と分散型のポリシー決定および実施機能を組み合わせた、きめ細かい資格管理ソリューションである。パフォーマンスと信頼性を妥協することなく、重要なアプリケーションやリソースを管理、制御できるため、ビジネス要件の変化に迅速かつ容易に対応できる。詳細については、Oracle Enterprise Security のドキュメントを参照。


  ページの先頭       前  次