Ressourcen-Discovery und Promotion
Um Ressourcen mit Stackmonitoring zu überwachen, müssen sie zuerst entdeckt oder hochgestuft werden. Bei der Beförderung werden Informationen zur Ressource vorab aufgefüllt. Überprüfen Sie diese Informationen und stellen Sie sicher, dass sie korrekt sind. Die Voraussetzungen und Eingabeparameter für die Promotion sind mit denen für die vom Benutzer initiierte Discovery identisch.
Informationen zum direkten Zugriff auf Voraussetzungen für einen bestimmten Ressourcentyp finden Sie unter Ressourcenvoraussetzungen.
In der folgenden Tabelle sind Ressourcentypen und entsprechende Links zu Discovery-/Promotionanweisungen aufgeführt.
Ausführliche Informationen zu unterstützten Ressourcentypen und Umgebungen finden Sie im MOS-Hinweis: 2925632.1.
| Ressourcenart | Discovery/Promotion |
|---|---|
| E-Business Suite | E-Business Suite |
Host (Linux, Solaris, Windows)
|
|
|
Oracle Database einschließlich:
|
Oracle Database |
| Integrierbare Datenbank | Integrierbare Datenbank |
| PeopleSoft | PeopleSoft |
| Tomcat | Apache Tomcat |
| Microsoft SQL Server | Microsoft SQL Server |
| WebLogic Server | Oracle WebLogic-Domain |
| Oracle Service-orientierte Architektur (SOA) | Oracle WebLogic-Domain SOA wird automatisch als Teil der Domain-Discovery WebLogic erkannt. Hinweis
Wenn Ihre WebLogic-Domain bereits erkannt wurde, führen Sie die Schritte unter Weblogic-Domainaktualisierung aus, um SOA zu ermitteln. SOA und WebLogic müssen von demselben Agent überwacht werden. Für die SOA-Discovery benötigt der Benutzer WebLogic Administratorberechtigungen. |
| Oracle HTTP Server (OHS) | Oracle HTTP Server (OHS)
Collocated OHS wird automatisch als Teil der Oracle WebLogic-Domain-Discovery erkannt und muss in einem vorhandenen Oracle Home installiert werden, das sich in einer WebLogic Server-Domain befindet. Hinweis
Wenn Ihre WebLogic-Domain bereits erkannt wurde, führen Sie die Schritte unter Weblogic-Domainaktualisierung aus, um OHS zu ermitteln. Sowohl OHS als auch WebLogic müssen von demselben Agent überwacht werden. |
| Oracle Identity Manager (OIM) | Oracle WebLogic-Domain OIM wird automatisch als Teil der Domain-Discovery WebLogic erkannt. Hinweis
Wenn Ihre WebLogic-Domain bereits erkannt wurde, führen Sie die Schritte unter Weblogic-Domainaktualisierung aus, um OIM zu ermitteln. Sowohl OIM als auch WebLogic müssen von demselben Agent überwacht werden. |
| Oracle Access Manager (OAM) | Oracle WebLogic-Domain OAM wird automatisch als Teil der Domain-Discovery WebLogic erkannt. Hinweis
Wenn Ihre WebLogic-Domain bereits erkannt wurde, führen Sie die Schritte unter Weblogic-Domainaktualisierung aus, um OAM zu ermitteln. OAM und WebLogic müssen von demselben Agent überwacht werden. |
| Oracle Service Bus (OSB) | Oracle WebLogic-Domain OSB wird automatisch als Teil der Domain-Discovery WebLogic erkannt. Hinweis
Wenn Ihre WebLogic-Domain bereits erkannt wurde, führen Sie die Schritte unter Weblogic-Domainaktualisierung aus, um OSB zu ermitteln. OSB und WebLogic müssen von demselben Agent überwacht werden. |
| Oracle Weblogic Node Manager | Oracle WebLogic-Domain Oracle Weblogic Node Manager wird automatisch als Teil der Domain-Discovery WebLogic erkannt. Hinweis
Wenn Ihre WebLogic-Domain bereits erkannt wurde, verwenden Sie die Schritte unter Weblogic-Domainaktualisierung, um Oracle Weblogic Node Manager zu ermitteln. Sowohl Oracle Weblogic Node Manager als auch WebLogic müssen von demselben Agent überwacht werden. |
| Oracle Managed File Transfer (Oracle MFT) | Verwaltete Dateiübertragung (MFT) |
| Apache HTTP Server | Apache HTTP Server |
| Oracle Unified Directory | Oracle Unified Directory |
| GoldenGate | Oracle GoldenGate |
| Oracle JVM Runtime | Oracle JVM Runtime |
| NGINX | NGINX |
Ressourcenvoraussetzungen
Bevor Sie Ressourcen zum Monitoring in Stackmonitoring hinzufügen, müssen Sie sicherstellen, dass alle Voraussetzungen erfüllt sind. Die Voraussetzungen variieren je nach Ressourcentyp.
In der folgenden Tabelle sind die vom Stackmonitoring unterstützten Ressourcentypen sowie direkte Links zu Abschnitten aufgeführt, in denen die Voraussetzungen für das Hinzufügen dieses Ressourcentyps zu Stackmonitoring aufgeführt werden.
Hostserver überwachen
Voraussetzungen
OCI-Compute-Instanzen
Das Hochstufen von OCI-Compute-Instanzen ermöglicht eine umfassendere Überwachung der Compute-Instanz und einen besseren Einblick in Ressourcen, die auf der Compute-Instanz ausgeführt werden. Nach der Hochstufung ist der Ressourcentyp der Compute-Instanz ein Host.
-
Das Hochstufen von OCI-Compute-Instanzen ermöglicht eine umfassendere Überwachung der Compute-Instanz und einen besseren Einblick in Ressourcen, die auf der Compute-Instanz ausgeführt werden. Nach der Hochstufung ist der Ressourcentyp der Compute-Instanz ein Host. Weitere Informationen finden Sie unter Management-Agents auf Compute-Instanzen bereitstellen.
On-Premise-Hosts
Die Discovery eines On-Premise-Hosts ermöglicht die Überwachung und bietet Einblick in Ressourcen, die auf dem Host ausgeführt werden.
Hosts, die in einem anderen Cloud-Provider ausgeführt werden, werden mit demselben Prozess wie ein On-Premise-Host überwacht.
- Der On-Premise-Management Agent, der den Host überwacht, muss lokal auf dem Host bereitgestellt und die erforderlichen Voraussetzungen erfüllt sein. Weitere Informationen finden Sie unter Voraussetzungen für das Deployment von Management-Agents ausführen.
-
Um zu verhindern, dass der Hostname nach der Erkennung aktualisiert werden muss, wird empfohlen, dass der Hostname, wie er auf dem Host selbst erkannt wird, ein vollqualifizierter Domainname ist. Der Wert des Hostnamens wird aus dem lokalen DNS abgerufen.
Beispiel:
Bei Linux wird der Wert des Hostnamens aus DNS abgerufen und kann mit
/etc/hostsaußer Kraft gesetzt werden. Um den Hostnamen zu prüfen, führen Sie den folgenden Befehl in der Befehlszeile des Hosts aus:hostname -f
GPU-Hosts
GPU-Überwachung wird nur auf linux unterstützt.
- Erstellen Sie die folgenden zusätzlichen Viewer- und Admin-Policys für GPUs, die auf OCI Compute ausgeführt werden.
Policys für Anzeigevorgänge erstellen
Im Folgenden finden Sie die Policy, die für die Benutzer hinzugefügt werden soll, die nur die Ressourcen anzeigen können. Die Benutzer, die zur Gruppe
StackMonitoringViewerGrpgehören.Policy Beschreibung ALLOW GROUP StackMonitoringViewerGrp TO {COMPUTE_CAPACITY_TOPOLOGY_READ,COMPUTE_BARE_METAL_HOST_INSPECT, COMPUTE_BARE_METAL_HOST_READ,COMPUTE_HPC_ISLAND_READ,COMPUTE_NETWORK_BLOCK_READ,COMPUTE_LOCAL_BLOCK_READ} IN COMPARTMENT <compartment_name>Benutzern in der Gruppe StackMonitoringViewerGrp das Anzeigen des Status der GPU-Compute erlauben Policys für administrative Vorgänge erstellen
Im Folgenden finden Sie die Policy für Benutzer, die Administrationsvorgänge ausführen können. Die Benutzer, die zur Gruppe
StackMonitoringAdminGrpgehören.Policy Beschreibung ALLOW GROUP StackMonitoringAdminGrp TO {COMPUTE_CAPACITY_TOPOLOGY_INSPECT,COMPUTE_CAPACITY_TOPOLOGY_READ,COMPUTE_BARE_METAL_HOST_INSPECT, COMPUTE_BARE_METAL_HOST_READ,COMPUTE_HPC_ISLAND_READ,COMPUTE_NETWORK_BLOCK_READ,COMPUTE_LOCAL_BLOCK_READ} IN COMPARTMENT <compartment_name>Benutzern in der Gruppe StackMonitoringAdminGrpdas Abrufen der Topologie und der Details der GPU-Compute erlauben - Aktivieren Sie den Management Agent in Oracle Cloud Agent. Weitere Informationen finden Sie in Schritt 3: Management-Agents installieren
- Stellen Sie das NVIDIA-smi-Tool für den Benutzer
mgmt_agentzur Verfügung, indem Sie die proprietären NVIDIA-Treiber auf dem Host installieren, sofern sie noch nicht vorinstalliert sind. Weitere Informationen finden Sie unter NVIDIA-Treiberinstallation. - Aktivieren Sie optional das Monitoring für Compute-Instanzmetriken, damit RDMA-Daten auf der Hosthomepage angezeigt werden. Weitere Informationen finden Sie unter Monitoring für Compute-Instanzen aktivieren.
Nach Abschluss aller Schritte und Voraussetzungen umfasst die Discovery einer Hostressource auch jede im Host installierte GPU. Außerdem wird jede GPU-Ressource erstellt, und die Hostressource hat eine CONTAINS-Beziehung mit jeder GPU-Ressource.
Hochstufung
Die Hostüberwachung wird über einen Promotionjob aktiviert und so konfiguriert, dass sie entweder automatisch oder manuell in einem Compartment ausgeführt wird.
Automatische Hochstufung
GPU-Hosts können nicht als Teil der automatischen Hostpromotion erkannt werden.
Sobald sich ein Management Agent registriert hat, wird der Host, auf dem der Agent lokal installiert ist, in einem Compartment, für das die automatische Hochstufung aktiviert wurde, automatisch zur vollständigen Überwachung hochgestuft.
Nachdem eine OCI Compute-Instanz erstellt wurde, wird in einem Compartment, für das die automatische Promotion aktiviert wurde, das Management Agent-Plug-in in oracle cloud agent auf dieser Instanz aktiviert, und der Agent wird automatisch zur vollständigen Überwachung hochgestuft.
Voraussetzungen:
Die folgenden Policys sind erforderlich, um die automatische Hochstufung von Management-Agents und OCI Compute-Instanzen zur vollständigen Hostüberwachung zu ermöglichen:
| Policy | Beschreibung |
|---|---|
ALLOW SERVICE appmgmt TO {STACK_MONITORING_DISCOVERY_JOB_CREATE,STACK_MONITORING_WORK_REQUEST_READ,STACK_MONITORING_CONFIG_INSPECT} IN COMPARTMENT <compartment_name> |
Stackmonitoring darf Agents/Hosts im Compartment hochstufen |
ALLOW SERVICE appmgmt TO {MGMT_AGENT_DEPLOY_PLUGIN_CREATE, MGMT_AGENT_INSPECT, MGMT_AGENT_READ} IN COMPARTMENT <compartment_name> |
Verwalten von Agents im Compartment durch Stackmonitoring zulassen |
ALLOW resource stackmonitoringconfig 'AutoPromoteHost' TO {APPMGMT_MONITORED_INSTANCE_ACTIVATE} IN COMPARTMENT <compartment_name> |
Stackmonitoring die Aktivierung des Management-Agent-Plug-ins im Compartment zulassen |
ALLOW resource stackmonitoringconfig 'AutoPromoteHost' TO {INSTANCE_UPDATE, INSTANCE_READ, INSTANCE_AGENT_PLUGIN_INSPECT} IN COMPARTMENT <compartment_name> |
Aktualisieren der Compute-Instanzkonfiguration im Compartment durch Stack Monitoring zulassen, um das Management Agent-Plug-in zu aktivieren |
Automatische Promotion über die UI:
Um die automatische Hostpromotion mit der Benutzeroberfläche zu aktivieren, navigieren Sie zur Seite Auf vollständiges Monitoring hochstufen, klicken Sie auf Automatische Hostpromotion aktivieren und dann auf Bestätigen.
Dadurch werden sowohl die Konfigurationseinstellung für auto promote aktiviert, wenn ein Management-Agent registriert wird, als auch die Konfigurationseinstellung für Compute auto activate plugin, wenn eine Compute-Instanz gestartet wird. Wenn mit der CLI nur eine Konfiguration aktiviert ist, gibt die UI die automatische Hochstufung des Hosts nicht als aktiviert an und bietet eine Option zum Aktivieren der fehlenden Konfiguration.
Die automatische Hochstufung des Hosts und die automatische Compute-Aktivierung können auch im Dashboard Config Manager im Dashboard Onboardingkonfiguration aktiviert/deaktiviert werden.
Promotion mit der OCI-CLI:
Führen Sie die folgenden OCI-CLI-Befehle aus, um die automatische Hochstufung für ein Compartment zu aktivieren. Dabei ist <compartment_OCID> die OCID des Compartments:
oci stack-monitoring config create-auto-promote-config --resource-type HOST --is-enabled true --compartment-id <compartment_OCID>oci stack-monitoring config create-compute-auto-activate-plugin-config --is-enabled true --compartment-id <compartment_OCID>Beide Konfigurationen müssen erstellt und auf "Aktiviert" gesetzt werden, damit die automatische Hochstufung für Compute-Instanzen funktioniert. Wenn nur "compute-auto-activate-plugin-config" aktiviert ist, wird das Management Agent-Plug-in aktiviert. Ähnlich wie bei einem manuell installierten Management Agent wird der Agent jedoch nicht zur vollständigen Überwachung hochgestuft.
Manuelle Promotion
Nachdem der Management Agent installiert wurde, kann das Hochstufen durchgeführt werden, indem Sie auf die Seite Zum vollständigen Monitoring hochstufen gehen, die OCI-Compute-Instanz oder den On-Premise-Host in der Liste der hochstufbaren Ressourcen angeben und auf die Schaltfläche Hochstufen klicken. Prüfen Sie die Werte, und klicken Sie auf Ressource hochstufen, um den Hochstufungsprozess zu starten.
Bei Nicht-OCI-GPU-Hosts müssen Sie die GPU-Lizenz manuell auswählen.
Alternativ können Sie zur Seite Ressourcen-Discovery gehen und auf Neue Ressource ermitteln klicken, um die entsprechenden Werte manuell einzugeben.
| Eingabefeld | Beschreibung |
|---|---|
| Ressourcenname | FQDN der OCI-Compute-Instanz |
| Management Agent | Der Management Agent, der auf der OCI-Compute-Instanz ausgeführt wird, die Sie hochstufen möchten. |
Automatische Promotion deaktivieren
Um die automatische Hochstufung für ein Compartment zu deaktivieren, führen Sie die folgenden CLI-Befehle aus:
-
Suchen Sie nach der Konfiguration
IDs <config_id>:oci stack-monitoring config list --type AUTO_PROMOTE --lifecycle-state ACTIVE --compartment-id <compartment-id>oci stack-monitoring config list --type COMPUTE_AUTO_ACTIVATE_PLUGIN --lifecycle-state ACTIVE --compartment-id <compartment-id> -
Host automatisch hochstufen deaktivieren:
oci stack-monitoring config update-auto-promote-config --config-id <config_id> --is-enabled falseoci stack-monitoring config update-compute-auto-activate-plugin-config --config-id <config_id> --is-enabled false
Status des Discovery-Jobs prüfen
Der Status und die Logs des Jobs können in Stackmonitoring auf der Seite "Ressourcen-Discovery" angezeigt werden. Suchen Sie auf der Seite "Ressourcen-Discovery" nach dem weitergeleiteten Job mit einem Ressourcennamen, der mit dem Namen des Hosts, dem Ressourcentyp "Host" und dem Jobtyp "Hinzufügen" übereinstimmt. Wenn der Jobstatus "Erfolgreich" lautet, klicken Sie unter Ressourcenname auf den Namen des Hosts, um zur Homepage des Hosts zu navigieren.

Schritte nach der Erkennung
Nachdem der Host hochgestuft wurde, prüfen Sie, ob der Hostname der erwartete FQDN ist. Wenn der Host nicht über den erwarteten FQDN verfügt und weiterhin als verfügbar für das Hochstufen von der Seite Auf vollständiges Monitoring hochstufen aufgeführt ist, muss der Hostname mit den folgenden CLI-Befehlen aktualisiert werden:
Um den Namen des Hosts anzuzeigen, führen Sie den folgenden CLI-Befehl aus:
oci stack-monitoring resource get --resource-id ocid1.stackmonitoringresource.<Host_Resource_OCID>Um den Hostnamen zu korrigieren, führen Sie den folgenden CLI-Befehl aus:
oci stack-monitoring resource update --resource-id ocid1.stackmonitoringresource.<Host_Resource_OCID> --host-name fully.qualified.domain.nameNachdem der Host hochgestuft wurde, müssen Sie im nächsten Schritt die Ressourcen ermitteln, die auf dem Host ausgeführt werden, wie WebLogic Server oder Oracle Database.
Nachdem Sie die Ressourcen ermittelt haben, müssen Sie die Verknüpfungen zwischen dem Host und diesen Ressourcen erstellen. Weitere Informationen finden Sie unter Ressourcen mit einem Host verknüpfen unter Anwendungstopologie aktualisieren.
Zur vollständigen Überwachung von automatisch erkannten Ressourcen befördern
Einige Ressourcentypen können automatisch erkannt werden, wenn Sie die Ressourcen-Discovery- und -monitoringfeatures von OS Management Hub aktiviert haben. Nach der Discovery wird das grundlegende Monitoring für diese Ressourcen automatisch gestartet. Um eine vollständige Überwachung dieser Ressourcen zu ermöglichen, müssen Sie den Prozess zur vollständigen Überwachung hochstufen durchlaufen.
Bei der Hochstufung zur vollständigen Überwachung müssen zusätzliche identifizierende Parameter und Monitoringzugangsdaten angegeben werden, um die Discovery abzuschließen und die Ressource vollständig zu überwachen.
Das Hochstufen zur vollständigen Überwachung wird für die folgenden Ressourcentypen unterstützt:
- Oracle Database
- WebLogic Server
- Host
Die Beförderung zur vollständigen Überwachung wird derzeit für diese anderen Typen nicht unterstützt:
- Listener
- Oracle HTTP Server
- Der Apache Server
- Tomcat
Die Voraussetzungen und Eingabeparameter für die Promotion sind mit den vom Benutzer initiierten Discovery identisch.
Im Gegensatz zu Discovery füllt die Promotion Informationen zur Ressource vorab auf. Überprüfen Sie diese Informationen und stellen Sie sicher, dass sie korrekt sind.
Vom Benutzer initiierte Discovery
Sie können die Ressourcen-Discovery über die Stackmonitoring-UI initiieren. Um auf Stackmonitoring zuzugreifen, melden Sie sich bei der Oracle Cloud Infrastructure-Konsole an, und greifen Sie über das Hauptmenü der Oracle Cloud Infrastructure-Konsole auf Stackmonitoring zu. Öffnen Sie das Navigationsmenü, und klicken Sie auf Observability and Management. Klicken Sie unter Application Performance Monitoring auf Stackmonitoring.
- Klicken Sie im linken Fensterbereich unter "Ressourcen" auf Ressourcen-Discovery. Die Seite "Ressourcen-Discovery" wird angezeigt.
- Klicken Sie auf Neue Ressource erkennen. Der Bereich "Ressourcen-Discovery" wird angezeigt.
- Wählen Sie im Dropdown-Menü Ressourcestyp einen Ressourcentyp aus.
Sie können folgende Ressourcentypen auswählen:
- Geben Sie die Ressourcentyp-Discovery-Details ein.
- Klicken Sie auf Neue Ressource erkennen. Ein neuer Ressourcen-Discovery-Job wird erstellt und in der Tabelle angezeigt.
Oracle Database
Sie können externe Datenbanken (außerhalb von OCI) erkennen, sowohl Oracle-Einzelinstanzdatenbanken als auch Oracle RAC-Instanzen, einschließlich des DB-Systems mit dem Stackmonitoring-Service. Das gesamte DB-System wird im Rahmen einer Oracle Database-Discovery ermittelt.
- Das DB-System einschließlich der zugehörigen Komponenten (Listener, ASM usw.) wird im Rahmen einer Oracle Database-Discovery ermittelt.
- DB-Systemerkennung und -überwachung werden nur in LINUX-Umgebungen unterstützt.
Voraussetzungen
Um einen beliebigen Ressourcentyp zu ermitteln, außer der Erfüllung der Voraussetzungen, ist ein aktiver Management Agent für die Discovery erforderlich. Refer to Install Management Agents for on premise installation and to Deploy Management Agents on Compute Instances for OCI instances deployment.
- Voraussetzungen für Hostname
- Agent-Anforderungen
- Policy-Anforderungen
- Voraussetzung für Monitoringzugangsdaten
- Bei Verwendung von TCPS in Oracle Database (optional)
- Wenn Oracle Database ältere Kennwortversionen verwendet
Voraussetzungen für Hostname
Stellen Sie sicher, dass der Befehl hostname -d den Domainnamen zurückgibt, oder dass der Befehl hostname -a den richtigen Kurznamen als ersten Alias zurückgibt. Der Kurzname wird in der Spalte HOST_NAME der Tabelle v$instances der Datenbank angezeigt, die erkannt werden soll. Dazu aktualisieren Sie die Datei /etc/hosts so, dass der richtige Alias wie oben als erster Alias zurückgegeben wird.
Agent-Anforderungen
- Jeder Knoten des Oracle Database-Clusters muss über einen lokal installierten Management Agent verfügen.
-
Stellen Sie sicher, dass der Benutzer
mgmt_agentoderoracle-cloud-agentbasierend auf dem installierten Agent-Typ in der Oracle Inventory-Gruppe (in der Regeloinstall) aus/etc/oraInst.locenthalten ist, um die Befehlelsnrctl,srvctlundcrsctlausführen zu können.Verwenden Sie die folgende Anweisung, um dem Benutzer
mgmt_agentoderoracle-cloud-agentje nach installiertem Agentoinstall-Berechtigungen zu erteilen:- Host mit Oracle Cloud Agent:
usermod -aG oinstall oracle-cloud-agent - Host mit Standalone Agent:
usermod -aG oinstall mgmt_agent
- Host mit Oracle Cloud Agent:
-
Die Gruppe muss über Ausführungsberechtigungen für das Oracle-Installationsverzeichnis verfügen.
Beispiel für das Hinzufügen von Gruppenausführungsberechtigungen zum Verzeichnis:
chmod g+x /u01/app/oracle
Nachdem Sie die BS-Berechtigungen erteilt haben, starten Sie den Agent mit den folgenden Anweisungen neu. Verwenden Sie die entsprechenden Anweisungen für den Agent bzw. das Betriebssystem:
- Oracle Cloud Agent:
sudo systemctl stop oracle-cloud-agentStarten Sie dann den Agent mit dem Startbefehl.
- Standalone Agent:
sudo systemctl stop mgmt_agentStarten Sie dann den Agent mit dem Startbefehl.
Policy-Anforderungen
| Policy | Beschreibung |
|---|---|
ALLOW DYNAMIC-GROUP Management_Agent_Dynamic_Group TO USE METRICS IN COMPARTMENT <compartment_name> where target.metrics.namespace = 'oracle_oci_database_cluster' |
Ermöglichen Sie dem Agent, Metriken in Telemetrie in den Namespace 'oracle_oci_database_cluster' hochzuladen. Hier ist Management_Agent_Dynamic_Group eine dynamische Gruppe von Management-Agents in einem Compartment.
|
allow group <Stack Monitoring Admin Users> to manage dbmgmt-family in tenancy |
Lassen Sie zu, dass die Benutzer in der angegebenen Gruppe Datenbankverwaltungsressourcen in einem Mandanten verwalten. |
Voraussetzung für Monitoringzugangsdaten
Bevor Sie eine Datenbank in Stack Monitoring ermitteln, stellen Sie sicher, dass Sie Zugriff auf den Monitoringbenutzer haben. Sie können entweder einen in Oracle Database integrierten DBSNMP-Benutzer verwenden, der über die erforderlichen Berechtigungen zum Überwachen der Datenbank verfügt, oder einen benutzerdefinierten Benutzer mit nur den erforderlichen Berechtigungen erstellen. Schritte zum Erstellen eines Datenbanküberwachungsbenutzers finden Sie unter CMOS-Hinweis KB57458.
Für ASM:
- Sie müssen ein ASMSNMP-Benutzerprofil oder die zugehörigen Berechtigungen verwenden.
- Der Benutzer muss über ein Secret-Kennwort für ASM verfügen. Informationen zu den ersten Schritten beim Erstellen eines Secrets finden Sie unter Secrets verwalten.
Voraussetzung für TCPS-fähige Oracle Database
Stack Monitoring unterstützt TCP- und TCPS-Konnektivitätsprotokolle für Oracle-Datenbanken. Mit dem TCPS-Protokoll kann eine Oracle-Anwendung auf einem Client über TCP/IP und SSL mit Remotedatenbanken kommunizieren, was eine höhere Sicherheit als TCP allein bietet. Dieser neue Listener kann verwendet werden, um über einen sicheren Kanal mit der Datenbank zu kommunizieren. Um eine Datenbank mit TCPS zu erkennen, müssen Sie der Oracle-Datenbank einen TCPS-Listener hinzufügen und auf den Wallet-Speicherort zugreifen, wie in den folgenden vier Schritten dargestellt.
Stackmonitoring unterstützt sowohl die Verwendung von Java KeyStore (JKS) als auch Truststore (PKCS).
Schritt 1: Oracle Database und Listener zur Unterstützung von TCPS konfigurieren, siehe Transport Layer Security-Authentifizierung konfigurieren.
Schritt 2: Keystore/TrustStore in Management Agent importieren und seine Berechtigungen aktualisieren.
- Identifizieren und exportieren Sie das Oracle Database-Wallet-Verzeichnis entsprechend dem verwendeten KeyStore-Typ (PKCS oder JKS).
PKCS
export WALLET_LOCATION=<database_wallet_location>/dbwalletsJKS
export WALLET_LOCATION=<database_wallet_location>/jkswallets - Kopieren Sie das Wallet in ein sicheres, lesbares Verzeichnis auf dem Agent-Host.
cp -r $WALLET_LOCATION <secure_readable_dir>/ - Aktualisieren Sie die Wallet-Berechtigung.
Auf OCI Compute
PKCS
sudo chown -R oracle-cloud-agent:oracle-cloud-agent <secure_readable_dir>/dbwalletsJKS
sudo chown -R oracle-cloud-agent:oracle-cloud-agent <secure_readable_dir>/jkswalletsOn-Premise-Compute:
PKCS
sudo chown -R mgmt_agent:mgmt_agent <secure_readable_dir>/dbwalletsJKS
sudo chown -R mgmt_agent:mgmt_agent <secure_readable_dir>/jkswallets
Schritt 3: OCI Secret erstellen.
Informationen zu den ersten Schritten beim Erstellen eines Secrets finden Sie unter Secrets verwalten.
Secret-Beispiele:
PKCS
{
"sslTrustStoreType": "PKCS12",
"sslTrustStoreLocation": "/<secure_readable_dir>/dbwallets/cwallets/ewallet.p12",
"sslTrustStorePassword": "<truststore_password>",
"sslKeyStoreType": "PKCS12",
"sslKeyStoreLocation": "/<secure_readable_dir>/dbwallets/swallets/ewallet.p12",
"sslKeyStorePassword": "<truststore_password>",
"sslServerCertDn": "C=US,O=MyCorp,CN=sslclient"
}
JKS
{
"sslTrustStoreType": "JKS",
"sslTrustStoreLocation": "/<secure_readable_dir>/jkswallets/truststore.jks",
"sslTrustStorePassword": "<truststore_password>",
"sslKeyStoreType": "JKS",
"sslKeyStoreLocation": "/<secure_readable_dir>/jkswallets/keystore.jks",
"sslKeyStorePassword": "<truststore_password>",
"sslServerCertDn": "C=US,O=MyCorp,CN=sslclient"
}
Schritt 4: Policys validieren
Neben der Erstellung eines Secrets muss der Admin-Gruppe "Stackmonitoring" die Berechtigung zum Lesen des Vaults erteilt werden, in dem das Secret gespeichert ist. Weitere Informationen zum Erteilen von Leseberechtigungen für eine Secret-Familie in einem angegebenen Compartment finden Sie unter Erforderliche Policys erstellen.
Wenn Oracle Database ältere Kennwortversionen verwendet
Führen Sie für Datenbanken, die für die Verwendung der Kennwortversion kleiner als 12 (SQLNET.ALLOWED_LOGON_VERSION < 12) konfiguriert sind, wie bestimmte E-Business Suite-Datenbanken, die folgenden zusätzlichen Schritte aus, um den Management Agent für die Kommunikation mit der Datenbank mit älteren Kennwortversionen zu konfigurieren, indem Sie einen entsprechenden SQLNET.ALLOWED_LOGON_VERSION-Wert in der Agent-Konfiguration festlegen.
Die folgenden Anweisungen gelten für den Agent, der On Premise ausgeführt wird:
- Ändern Sie diese Datei
/opt/oracle/mgmt_agent/agent_inst/config/emd.properties, um die Eigenschaft hinzuzufügen:dbaas.ALLOWED_LOGON_VERSION = 8Die Werte können 8 / 10 / 11 /12 / 12a sein, abhängig von der zulässigen Anmeldeversion, die Sie benötigen.
- Agent neu starten.
sudo systemctl restart mgmt_agent
Diese Anweisungen gelten für den Agent, der auf OCI Compute ausgeführt wird:
- Ändern Sie die Datei
/var/lib/oracle-cloud-agent/plugins/oci-managementagent/polaris/agent_inst/config/emd.properties, um diese Eigenschaft hinzuzufügen:dbaas.ALLOWED_LOGON_VERSION = 8Die Werte können 8 / 10 / 11 /12 / 12a sein, abhängig von der zulässigen Anmeldeversion, die Sie benötigen.
- Agent neu starten.
sudo systemctl restart oracle-cloud-agent
Anweisungen für das Oracle Database Discovery
- Das DB-System einschließlich der zugehörigen Komponenten (Listener, ASM usw.) wird im Rahmen einer Oracle Database-Discovery ermittelt.
- DB-Systemerkennung und -überwachung werden nur in LINUX-Umgebungen unterstützt.
DB-System ermitteln, wenn Oracle Database bereits erkannt wurde
- UI-Discovery für das erste DB-System des Clusters:
Füllen Sie auf der Seite Ressourcen-Discovery die leere Oracle Database-Discovery aus.
Weitere Informationen zu UI-Discovery-Eingaben finden Sie in der Tabelle UI-Discovery-Eingabe.
-
CLI-Discovery für die restlichen DB-Systemressourcen:
Hinweis
Führen Sie für eine bereits erkannte Oracle Database die folgenden Schritte aus, um das zugehörige DB-System zu ermitteln.- Navigieren Sie in der neu erstellten Oracle Database-Homepage zur Registerkarte Konfiguration. Kopieren Sie die folgenden Felder aus der Tabelle Allgemeine OCI-Eigenschaften in ein Notizbuch:
Attributname CLI-Variablenname Hinweise OCID <Database_Resource_OCID> compartmentId <Compartment_OCID> managementAgentId <Additional_Agent#_OCID> Dies ist die OCID des Agent, der während der CLI-Discovery verwendet wird. - Kopieren Sie den Namen der Oracle Database-Ressource oben auf der Homepage für Stackmonitoring von Oracle Database.
- Rufen Sie die Management Agent-OCID der anderen Knoten im Cluster ab:
-
Navigieren Sie zu Observability and Management, gehen Sie zu Management-Agents, und klicken Sie auf Agents.
- Wählen Sie für jeden zusätzlichen Agent im DB-Systemcluster das Aktionsmenü aus.
- Wählen Sie OCID in Zwischenablage kopieren aus.
Agent-OCID CLI-Variablenname 1. zusätzlicher Knoten im Cluster <Additional_Agent1_OCID> 2. zusätzlicher Knoten im Cluster (etc) <Additional_Agent2_OCID>
-
- Aktualisieren Sie
JSON_INPUT_FILEmit den abgerufenen Werten, und ermitteln Sie ein Oracle DB-System mit der folgenden Syntax:oci stack-monitoring discovery-job create --compartment-id "<Compartment_ID>" --from-json file://<JSON_INPUT_FILE>
Weitere Informationen zu CLI-Discovery-Eingaben finden Sie in der Tabelle CLI-Discovery-Eingabe.
Im Folgenden finden Sie Beispiele für JSON-Payloads, mit denen Sie die restlichen DB-Systemressourcen ermitteln können:
{ "discoveryType": "REFRESH", "discoveryClient": "APPMGMT", "compartmentId": "<COMPARTMENT_OCID>", "discoveryDetails": { "agentId": "<OCID of the Management agent>", "resourceType": "ORACLE_DATABASE", "resourceName": "<Resource name to display in Stackmonitoring UI>", "properties": { "propertiesMap": { "resource_id":"<DATABASE_OCID>", "asm_host":"<ASM HOSTNAME>", "asm_service_name":"+ASM", "is_asm_discovery":"true", "asm_port":"1521", "additional_agent_1":"ADDITIONAL_AGENT1_OCID", "additional_agent_2":"ADDITIONAL_AGENT2_OCID" } }, "credentials": { "items": [ { "credentialName" : "QVNNUGFzc3dvcmRJblZhdWx0", "credentialType" : "U1NMX1NFQ1JFVF9JRA==", "properties": { "propertiesMap": { "ASMUserName": "<ASM user name in base64 encoded format>", "PasswordSecretId": "<Encoded ASM user secret ocid in BASE64 encoded format>", "ASMRole":"<ASM user role in base64 encoded format>" } } } ] } } } - Navigieren Sie in der neu erstellten Oracle Database-Homepage zur Registerkarte Konfiguration. Kopieren Sie die folgenden Felder aus der Tabelle Allgemeine OCI-Eigenschaften in ein Notizbuch:
Weitere Informationen zum Aktualisieren des Oracle DB-Systems finden Sie unter Aktualisierung der Oracle Database-Systemkomponenten.
Oracle Database
Oracle Database einschließlich Datenbanksystem mit der Benutzeroberfläche ermitteln: Füllen Sie auf der Seite Ressourcen-Discovery die leere Benutzeroberfläche aus, um eine Oracle Database einschließlich Datenbanksystem und deren Komponenten zu ermitteln.
Gehen Sie folgendermaßen vor, um mehrere Agents beim Erkennen eines Datenbanksystems für RAC mit mehreren Knoten einzuschließen:
Discovery-Eingabe
-
UI-Discovery-Eingabe
Eingabefeld Beschreibung Ressourcenname Name der Datenbank DNS-Hostname oder SCAN-Name Domain Name System (DNS) oder Single Client Access Name (SCAN) für die Datenbank Port Port, der von der Datenbank außerhalb von Oracle Cloud Infrastructure für Datenbankverbindungen verwendet wird Dienstname Servicename für die Datenbank außerhalb von Oracle Cloud Infrastructure, der von der Verbindung verwendet wird Protokoll Protokoll für die Oracle Database. Wählen Sie entweder das TCP- oder das TCPS-Protokoll aus Secret für Kennwort des Datenbankbenutzers in Compartment <compartment_name> Wählen Sie das Secret mit dem Datenbankbenutzerkennwort in der Dropdown-Liste aus. Dieses Feld wird nur angezeigt, wenn im Feld Protokoll die Option TCPS ausgewählt ist. Siehe unten. Management Agents Management Agents, die den Host überwachen, auf dem die Datenbank installiert ist Hinweis
Wählen Sie für Datenbanksysteme, die mehrere Hosts umfassen, alle Management Agents aus, die auf allen Hosts des Datenbanksystems bereitgestellt sind.Datenbankzugangsdaten für Monitoring
. - Benutzername
Benutzername der Oracle Database-Überwachungszugangsdaten - Kennwort
Kennwort im 64-codierten Basisformat der Oracle Database-Überwachungszugangsdaten - Rolle
Datenbankrolle im 64-codierten Basisformat des Datenbank-Monitoringbenutzers (Normal oder SYSDBA) ASM-Informationen Management Agent Management Agent, der den Host überwacht, auf dem die Datenbank installiert ist. Zum Erkennen von Cluster- und Listener-Agent muss auf dem Datenbankhost installiert werden. Automatic Storage Manager Aktivieren oder Deaktivieren. Standardmäßig aktiviert: DNS-Hostname oder Scanname Der Standard-DNS- oder SCAN-Name, in dem sich die ASM-Instanz befindet. Port Der von ASM verwendete Port. Standardwert: 1521 Service-Name Der ASM Service-Name ASM-Zugangsdaten für Monitoring Benutzername ASM-Benutzername im Basis-64-codierten Format Secret für ASM-Kennwort im aktuellen Compartment Kennwort-Secret im codierten Basisformat 64 gemäß Definition im OCI Vault-Service Rolle Rolle im Basis-64-codierten Format. SYSMAN standardmäßig. Mögliche Werte: SYSASM, SYSDBA, SYSOPER Suchen in Stack Monitoring and Log Analytics (empfohlen) Discovery-Ergebnisse werden an Stack Monitoring und Log Analytics gesendet. Nur Stack Monitoring Discovery-Ergebnisse werden nur an Stackmonitoring gesendet. Nur Log Analytics Discovery-Ergebnisse werden nur an Log Analytics gesendet. License Enterprise Edition Der Ressource wird eine Enterprise Edition-Lizenz zugewiesen. Standardedition Der Ressource wird eine Standard Edition-Lizenz zugewiesen. Tags (unter Erweiterte Optionen anzeigen) Freiformtags und definierte Tags können während der Discovery auf Stackmonitoringressourcen angewendet werden. Um definierte Tags zu verwenden, erstellen Sie zuerst die Tag-Namespaces. Siehe . Weitere Informationen zum Erstellen und Verwalten der Tag-Namespaces für definierte Tags finden Sie unter Tags und Tag-Namespace-Konzepte. Beim Erkennen einer Ressource werden alle zugewiesenen Tags auf alle erkannten Ressourcen angewendet. Weitere Informationen zu Tagvoraussetzungen und Tagpropagierung finden Sie unter Tags verwalten.
Tag-Namespace
Wählen Sie "None" aus, um ein Freiformtag hinzuzufügen. Wählen Sie einen Namespace aus, um ein definiertes Tag im Namespace hinzuzufügen. Wenn Sie über Berechtigungen zum Erstellen einer Ressource verfügen, sind Sie auch berechtigt, Freiformtags auf diese Ressource anzuwenden. Um ein definiertes Tag zuzuweisen, benötigen Sie die Berechtigungen zum Verwenden des Tag-Namespace. Weitere Informationen zum Tagging finden Sie unter Ressourcentags. Wenn Sie nicht sicher sind, ob Sie Tags anwenden sollten, überspringen Sie diese Option, oder fragen Sie Ihren Administrator. Sie können die Tags auch später noch anwenden.
Tagschlüssel
Geben Sie den Namen an, mit dem Sie das Tag referenzieren.
Tagwert
Geben Sie den Tagwert an. Weitere Details zu Tagschlüssel und Tagwert finden Sie unter Überblick über Tagging.
-
CLI-Discovery-Eingabe
CLI-Eingabevariable Beschreibung <Additional_Agent1_OCID> 1. zusätzlicher Knoten im Cluster <Additional_Agent2_OCID> (etc) 2. zusätzlicher Knoten im Cluster (für jeden zusätzlichen Knoten im Cluster fortsetzen) Agent_OCID Agent der anfänglichen Discovery-OCID Compartment_OCID Die Compartment-OCID, in der das Oracle Database-System überwacht wird
Integrierbare Datenbank
Voraussetzungen:
-
Management Agent ist für Discovery erforderlich. Weitere Informationen finden Sie in Schritt 3: Management Agents installieren.
- Bevor Sie eine PDB ermitteln, müssen Sie zunächst die CDB ermitteln.
Füllen Sie auf der Seite Ressourcen-Discovery die leere UI aus, um die PDB zu ermitteln.
| Eingabefeld | Beschreibung |
|---|---|
| Ressourcenname | Name der Datenbank. |
| CDB auswählen | Container-DB mit der integrierbaren DB. |
| DNS-Hostname oder SCAN-Name | Domain Name System (DNS) oder Single Client Access Name (SCAN) für die Datenbank. |
| Port | Port, der von der Datenbank außerhalb von Oracle Cloud Infrastructure für Datenbankverbindungen verwendet wird. |
| Dienstname | Servicename für die Datenbank außerhalb von Oracle Cloud Infrastructure, der von der Verbindung verwendet wird. |
| Protokoll | Protokoll für die Oracle Database. Wählen Sie entweder TCP- oder TCPS-Protokoll aus. |
| Secret für Kennwort des Datenbankbenutzers in Compartment <compartment_name> | Wählen Sie das Secret mit dem Datenbankbenutzerkennwort in der Dropdown-Liste aus. Dieses Feld wird nur angezeigt, wenn im Feld Protokoll die Option TCPS ausgewählt ist. Siehe unten. |
| Management Agent | Management Agent, der den Host überwacht, auf dem die Datenbank installiert ist. |
|
Datenbankzugangsdaten für Monitoring |
. |
|
Benutzername der Oracle Database-Überwachungszugangsdaten. |
|
Kennwort der Oracle Database-Überwachungszugangsdaten. |
|
Datenbankrolle des Datenbank-Monitoringbenutzers (Normal oder SYSDBA). |
| Suchen in | |
| Stack Monitoring and Log Analytics (empfohlen) | Discovery-Ergebnisse werden an Stack Monitoring und Log Analytics gesendet. |
| Nur Stack Monitoring | Discovery-Ergebnisse werden nur an Stackmonitoring gesendet. |
| Nur Log Analytics | Discovery-Ergebnisse werden nur an Log Analytics gesendet. |
| Lizenz | |
| Enterprise Edition | Der Ressource wird eine Enterprise Edition-Lizenz zugewiesen. |
| Standardedition | Der Ressource wird eine Standard Edition-Lizenz zugewiesen. |
| Tags (unter Erweiterte Optionen anzeigen) |
Freiformtags und definierte Tags können während der Discovery auf Stackmonitoringressourcen angewendet werden. Um definierte Tags zu verwenden, erstellen Sie zuerst die Tag-Namespaces. Siehe . Weitere Informationen zum Erstellen und Verwalten der Tag-Namespaces für definierte Tags finden Sie unter Tags und Tag-Namespace-Konzepte. Beim Erkennen einer Ressource werden alle zugewiesenen Tags auf alle erkannten Ressourcen angewendet. Weitere Informationen zu Tagvoraussetzungen und Tagpropagierung finden Sie unter Tags verwalten. |
|
Tag-Namespace |
Wählen Sie "None" aus, um ein Freiformtag hinzuzufügen. Wählen Sie einen Namespace aus, um ein definiertes Tag im Namespace hinzuzufügen. Wenn Sie über Berechtigungen zum Erstellen einer Ressource verfügen, sind Sie auch berechtigt, Freiformtags auf diese Ressource anzuwenden. Um ein definiertes Tag zuzuweisen, benötigen Sie die Berechtigungen zum Verwenden des Tag-Namespace. Weitere Informationen zum Tagging finden Sie unter Ressourcentags. Wenn Sie nicht sicher sind, ob Sie Tags anwenden sollten, überspringen Sie diese Option, oder fragen Sie Ihren Administrator. Sie können die Tags auch später noch anwenden. |
|
Tagschlüssel |
Geben Sie den Namen an, mit dem Sie das Tag referenzieren. |
|
Tagwert |
Geben Sie den Tagwert an. Weitere Details zu Tagschlüssel und Tagwert finden Sie unter Überblick über Tagging. |
Oracle WebLogic-Domain
Stack Monitoring unterstützt das Discovery und Monitoring sowohl statischer als auch dynamischer WebLogic-Server und -Cluster. Eine Konfigurationseigenschaft auf der Ressourcen-Homepage gibt an, ob die Ressource statisch oder dynamisch ist.
Beim Erkennen von WebLogic werden auch Oracle Access Manager (OAM), Oracle Identity Manager (OIM), Oracle HTTP Server (OHS), Oracle Service-Oriented Architecture (SOA), Oracle Service Bus (OSB) und Oracle Weblogic Node Manager automatisch erkannt. Wenn Ihre WebLogic-Domain bereits erkannt wurde, verwenden Sie die Schritte unter Weblogic-Domainaktualisierung, um OAM, OIM, OHS, SOA, OSB und Oracle Weblogic Node Manager zu ermitteln.
Mit Oracle Weblogic Node Manager wird der WebLogic-Server über die Admin-Konsole verwaltet, auf den remote zugegriffen werden kann.
Voraussetzungen
Um einen beliebigen Ressourcentyp zu ermitteln, außer der Erfüllung der Voraussetzungen, ist ein aktiver Management Agent für die Discovery erforderlich. Refer to Install Management Agents for on premise installation and to Deploy Management Agents on Compute Instances for OCI instances deployment.
-
Stellen Sie für OSB sicher, dass das Monitoring für den Servicebus aktiviert ist.
- Anmeldung bei FMW-Steuerung:
http:/<host>:<port>/em - Gehen Sie auf der Servicebus-Homepage zur Registerkarte Vorgänge.
- Aktivieren Sie das Kontrollkästchen Monitoring.
- Anmeldung bei FMW-Steuerung:
-
Für SOA-Discovery muss der Benutzer WebLogic über
Administrator-Berechtigungen verfügen. - Um bei Oracle WebLogic Node Manager die Berechnung der Metrik
MonitoringStatusfür die Oracle WebLogic Node Manager-Ressource sicherzustellen, legen Sie fürlistenAddressden Wert Alle lokalen Adressen, eine gültige IP-Adresse oder einen auflösbaren DNS-Namen fest. Setzen Sie die EigenschaftlistenAddressnicht auflocalhostodernull. WennlistenAddressauflocalhostgesetzt werden muss, stellen Sie sicher, dass ein lokaler Management-Agent für die Discovery verwendet wird, um den Status korrekt zu berechnen.
Wenn Sie SSL nicht verwenden, gelten die folgenden Voraussetzungen nicht.
Wenn Sie Oracle WebLogic Server mit SSL aktiviert haben, exportieren Sie das Zertifikat aus seinem Keystore, und importieren Sie es in den Management Agent KeyStore. Weitere Informationen zum Konfigurieren von SSL in WebLogic Server finden Sie unter SSL konfigurieren.
Importieren Sie TrustStore in den Management Agent
-
Legen Sie im Dateisystem des Management Agent ein persistentes Unterverzeichnis für die Truststores und Keystores von Stack Monitoring fest. Exportieren Sie das Zertifikat aus dem JMX-SSL-Keystore der WLS-Instanz in den Stack Monitoring Truststore. Beispiel für einen UNIX-Host:
keytool -exportcert -alias <alias of WLS SSL key> -file <Exported Cert Name> -keystore <path to the WLS SSL Keystore>.keystore -storepass <WLS SSL Keystore password> -rfc -
Importieren Sie den JMX-SSL-Keystore der WLS-Instanz in den Stack Monitoring Truststore im Dateisystem des Management Agent:
keytool -importcert -noprompt -alias <alias agent's truststore key> -file <Exported Cert Name>.cer -keystore AgentTrust.jks -storepass <Agent truststore password, default is "welcome"> -
Kopieren Sie die Truststore-Datei für Stack Monitoring, und aktualisieren Sie ihre Berechtigungen.
Identifizieren Sie den lesbaren sicheren Speicherort des Management Agent auf dem Agent-Host.
cp <path_to_truststore_file/AgentTrust.jks <secure_readable_dir>/Auf OCI Compute:
sudo chown oracle-cloud-agent:oracle-cloud-agent <secure_readable_dir>/AgentTrust.jksOn-Premise-Compute:
sudo chown mgmt_agent:mgmt_agent <secure_readable_dir>/AgentTrust.jks - Verwenden Sie den vollständigen Truststore-Pfad, z.B.
<secure_readable_dir>/AgentTrust.jksim "TrustStore-Pfad" der Ressourcen-Discovery, wenn die WebLogic-Domain T3S und "JKS" als "Truststore-Typ" aufweist.
MBeans auf Oracle WebLogic-Servern konfigurieren
Um die JVM-Performancemetriken von der Plattform MBeans zu erfassen, muss die MBeans über die Laufzeit MBeanServer zugänglich gemacht werden. Aktivieren Sie MBeans, indem Sie sich bei Oracle WebLogic Server anmelden und die Aktivierung prüfen, indem Sie das WLST-Skript ausführen:
- Aktivieren Sie MBeans auf Oracle WebLogic-Servern
Aktivieren Sie MBeans, indem Sie auf jeden Oracle WebLogic Server zugreifen, indem Sie sich wie folgt bei ihm oder über die WebLogic-Konsole anmelden:
- Melden Sie sich bei Oracle WebLogic Server an:
Befolgen Sie die Benutzeraktionen in der Demostrierung der WebLogic Scripting Tool-Session unter Activating Platform MBeans on WebLogic Server 9.x to 10.3.2 versions in Enterprise Manager Cloud Control Middleware Management Guide.
- Greifen Sie auf die WebLogic-Konsole zu:
Navigieren Sie zu Domain > Konfiguration > Seite Allgemein > Erweiterte Optionen. Aktivieren Sie das Kontrollkästchen Plattform MBean Server verwendet.
Wenn MBeans nach den obigen Schritten nicht registriert ist, starten Sie die Oracle WebLogic-Server mit der folgenden Systemeigenschaft:
-Djavax.management.builder.initial=weblogic.management.jmx.mbeanserver.WLSMBeanServerBuilder - Melden Sie sich bei Oracle WebLogic Server an:
- Prüfen Sie die Aktivierung von MBeans.
Um zu prüfen, ob MBeans erfolgreich aktiviert wurde, führen Sie das WLST-Skript aus, das unter Using the Platform MBean Server in Fusion Middleware Developing Custom Management Utilities With JMX for Oracle WebLogic Server verfügbar ist. Das WLST-Skript zeigt, wie Sie mit der Plattform MXBeans die Ressourcen einer ausgeführten Oracle WebLogic Server-Domain überwachen.
Stellen Sie sicher, dass MBeans unter
java.langregistriert ist.
Stellen Sie die Konnektivität zwischen Management Agent und allen Servern in WebLogic sicher
Während der Discovery kommuniziert der Stackmonitoring-Agent mit AdminServer, um die Domaintopologie zu ermitteln. Die Überwachung nach der Discovery erfolgt durch direkte Kommunikation mit Managed Servern. Prüfen Sie dazu Folgendes:
- Management Agent kann mit allen Managed Servern in der Domain kommunizieren.
- Der Agent kann auf den Host und die Ports der Managed Server zugreifen.
- Wenn Filter so konfiguriert sind, dass eingehender Traffic auf Managed Servern blockiert wird, passen Sie die Filter an, damit der Agent mit den Managed Servern kommuniziert.
WebLogic Szenariospezifische Discovery-Ergebnisse
-
Die WebLogic-Domain hat zwei Server, von denen einer heruntergefahren ist.
Discovery-Ergebnis: Die Domain WebLogic wird nur mit dem Server erkannt, der sich im Status "Wird ausgeführt" befindet. Dabei wird der Server ignoriert, der sich nicht im Status "Wird ausgeführt" befindet.
-
Eine WebLogic-Domain verfügt über ein Cluster mit zwei Servern, von denen einer heruntergefahren ist.
Discovery-Ergebnis: WebLogic Cluster wird nur mit dem Server erkannt, der sich in einem aktiven Status befindet.
-
Eine WebLogic-Domain hat ein Cluster, das nur einen Server enthält, der sich nicht im Ausführungsstatus befindet.
Discovery-Ergebnis: Weder Cluster noch Server werden erkannt
WebLogic Discovery-Eingabe
| Eingabefeld | Beschreibung |
|---|---|
| Ressourcenname | Name der WebLogic-Domain. |
| Administrationsserverhost | Der vollqualifizierte Hostname, auf dem der WebLogic Administration Server installiert ist. |
| Administrationsserverport | Der Port für den WebLogic-Administrationsserver (Konsole). |
| Protokoll | Protokoll für WebLogic Server. Die möglichen Werte sind t3 und t3s. Wenn Sie t3s, TrustStore-Pfad und TrustStore-Typ auswählen, werden die Felder unter WebLogic-Benutzer für Monitoring angezeigt. |
| Management Agent | Management Agent, der auf dem Host installiert ist, auf dem der WebLogic-Administrationsserver installiert ist. |
|
WebLogic Benutzer für das Monitoring |
. |
|
WebLogic Server-Benutzer.
|
|
Kennwort des WebLogic Server-Benutzers. |
|
Vollqualifizierter Pfad - im Dateisystem des Management Agent - der Truststore-Datei, die zum Speichern der Zertifikate der vertrauenswürdigen Server verwendet wird. |
|
Typ der TrustStore, die für die CA-Zertifikatsverwaltung beim Aufbau einer SSL-Verbindung verwendet wird. Geben Sie entweder JKS oder PKCS12 an. Wenn der Typ TrustStore nicht angegeben ist, wird der Standardtyp TrustStore, JKS, verwendet. |
| Suchen in | |
| Stack Monitoring and Log Analytics (empfohlen) | Discovery-Ergebnisse werden an Stack Monitoring und Log Analytics gesendet. |
| Nur Stack Monitoring | Discovery-Ergebnisse werden nur an Stackmonitoring gesendet. |
| Nur Log Analytics | Discovery-Ergebnisse werden nur an Log Analytics gesendet. |
| Lizenz | |
| Enterprise Edition | Der Ressource wird eine Enterprise Edition-Lizenz zugewiesen. |
| Standardedition | Der Ressource wird eine Standard Edition-Lizenz zugewiesen. |
| Tags (unter Erweiterte Optionen anzeigen) |
Freiformtags und definierte Tags können während der Discovery auf Stackmonitoringressourcen angewendet werden. Um definierte Tags zu verwenden, erstellen Sie zuerst die Tag-Namespaces. Siehe . Weitere Informationen zum Erstellen und Verwalten der Tag-Namespaces für definierte Tags finden Sie unter Tags und Tag-Namespace-Konzepte. Beim Erkennen einer Ressource werden alle zugewiesenen Tags auf alle erkannten Ressourcen angewendet. Weitere Informationen zu Tagvoraussetzungen und Tagpropagierung finden Sie unter Tags verwalten. |
|
Tag-Namespace |
Wählen Sie "None" aus, um ein Freiformtag hinzuzufügen. Wählen Sie einen Namespace aus, um ein definiertes Tag im Namespace hinzuzufügen. Wenn Sie über Berechtigungen zum Erstellen einer Ressource verfügen, sind Sie auch berechtigt, Freiformtags auf diese Ressource anzuwenden. Um ein definiertes Tag zuzuweisen, benötigen Sie die Berechtigungen zum Verwenden des Tag-Namespace. Weitere Informationen zum Tagging finden Sie unter Ressourcentags. Wenn Sie nicht sicher sind, ob Sie Tags anwenden sollten, überspringen Sie diese Option, oder fragen Sie Ihren Administrator. Sie können die Tags auch später noch anwenden. |
|
Tagschlüssel |
Geben Sie den Namen an, mit dem Sie das Tag referenzieren. |
|
Tagwert |
Geben Sie den Tagwert an. Weitere Details zu Tagschlüssel und Tagwert finden Sie unter Überblick über Tagging. |
E-Business Suite
Bei der Erkennung der E-Business Suite-Anwendung (EBS) Version 12.2 ist die Erkennung der Weblogic-Domain optional.
Wenn Weblogic in der Discovery enthalten ist und nicht erfolgreich ist, lautet der Status des Discovery-Jobs "Teilweise erfolgreich", und nur EBS-Ressourcen werden überwacht. Wenn Weblogic nicht in der Discovery enthalten ist, kann es später über den Aktualisierungsvorgang von der Homepage der EBS-Instanzressource erkannt werden.
Die Überwachungsoptionen für die flexible Erkennung von EBS 12.2 sind wie folgt verfügbar:

In EBS-Umgebungen mit mehr als einem einzelnen Knoten wird nur der Anwendungs-Listener auf dem Knoten überwacht, auf dem der Agent installiert ist.
Weitere Informationen finden Sie unter EBS-Aktualisierung.
EBS-Topologie
Wenn eine E-Business Suite-Instanz erkannt wird, werden sowohl EBS- als auch WebLogic-Ressourcen erkannt. OHS- und Datenbank-Discovery müssen separat ausgeführt werden.
Informationen zum Überwachen von in EBS untergebrachtem Oracle HTTP Server finden Sie unter "OHS Discovery". Nachdem OHS unabhängig erkannt wurde, kann eine Verknüpfung zwischen der EBS-Ressource und der OHS-Ressource erstellt werden.
Um die EBS-Datenbank zu überwachen, wird die Verknüpfung des Typs verwendet zwischen der EBS-Ressource und der Datenbankressource am Ende der EBS-Discovery automatisch erstellt, wenn die Datenbank zuerst erkannt und dann später erkannt wird. Hier bezieht sich die EBS-Ressource auf den Ressourcentyp ebs_instance für Stackmonitoring, und die Datenbankressource bezieht sich auf den Ressourcentyp oci_oracle_db oder oci_oracle_pdb für Stackmonitoring.
Wenn EBS vor der Datenbank-Discovery erkannt wird, kann die Topologie auf zwei Arten aktualisiert werden.
- Verknüpfung zwischen EBS-Instanz und Datenbankressourcen erstellen
- EBS-Topologie wird aktualisiert
Verknüpfungen erstellen:
Composite-EBS-Ressourcen können nicht direkt mit einem Host verknüpft werden. Untergeordnete EBS-Ressourcen können jedoch wie folgt verknüpft werden:
- EBS Concurrent Manager verwendet Host
- EBS CP-Knoten verwendet Host
Im Folgenden finden Sie die OCI-CLI-Befehlssyntax zum Erstellen einer Verknüpfung zwischen zwei Ressourcen.
oci stack-monitoring resource associate --association-type uses --compartment-id "<Compartment_OCID>" --source-resource-id "<Resource_OCID>" --destination-resource-id "<Database_Resource_OCID>"Beispiele:
oci stack-monitoring resource associate --association-type uses --<Compartment_OCID>
ocid1.compartment.oc1..unique_ID --<Source_Resource_OCID>
ocid1.stackmonitoringresource.oc1.iad.unique_ID --<Destination_Resource_OCID>
ocid1.stackmonitoringresource.oc1.iad.unique_IDBei EBS kann der oben genannte Befehl verwendet werden, um eine Verknüpfung zwischen EBS und Datenbankressourcen zu erstellen, indem <Source_Resource_OCID> als EBS-Ressourcen-ID und <Destination_Resource_OCID> als Datenbankressourcen-ID angegeben wird.
Eine EBS-Discovery, die mit den zugrunde liegenden Ressourcen verknüpft ist, wird in Stack Monitoring dargestellt, wie im folgenden Diagramm dargestellt:

Voraussetzungen
Um einen beliebigen Ressourcentyp zu ermitteln, außer der Erfüllung der Voraussetzungen, ist ein aktiver Management Agent für die Discovery erforderlich. Refer to Install Management Agents for on premise installation and to Deploy Management Agents on Compute Instances for OCI instances deployment.
- MBeans auf Oracle WebLogic-Servern konfigurieren
- Erfassung von Forms-Sessions-Daten prüfen
- DNS in einer Oracle E-Business Suite-Umgebung einrichten
- Fügen Sie die von der E-Business Suite-Anwendung verwendete Datenbank hinzu.
Falls noch nicht geschehen, fügen Sie die Datenbank hinzu, die für die E-Business Suite-Anwendung verwendet wird. Siehe Oracle Database (Discovery)
- Agent-Berechtigungen für Application Listener-Überwachung
- E-Business Suite-Datenbanküberwachungsanforderungen für Stackmonitoring
Erfassung von Forms-Sessions-Daten prüfen
Prüfen Sie die Zusammenstellung der Forms-Sitzungsdaten, um sie später in den Forms-System-Ressourcenmetriken anzuzeigen, indem Sie die folgende Aufgabe ausführen. Dies gilt zusätzlich zu den Schritten, die in der Oracle WebLogic-Domain ausgeführt werden (MBeans auf Oracle WebLogic-Servern konfigurieren). Wenn dieser Schritt nicht konfiguriert ist, werden einige der Forms-Systemmetriken nicht erfasst.
Wenn Sie sich bei Oracle E-Business Suite anmelden, erstellt das System eine Benutzersession in der Datenbank, die durch eine eindeutige Session-ID (SID) mit den Zugangsdaten des APPS-Schemas identifiziert wird. Jede Datenbank-Session ist mit einem Oracle E-Business Suite-Anwendungsbenutzer verknüpft. Dies ermöglicht die Verknüpfung der Datenbanksession mit dem Anwendungsbenutzer zu Fehlerbehebungszwecken. Mit einer Forms-Session können Sie bestimmen, wie der Oracle E-Business Suite-Benutzer eine Datenbank-Session geöffnet hat.
- Melden Sie sich bei Oracle E-Business Suite an.
- Navigieren Sie in der Benutzeroberfläche zu Systemadministrator, und klicken Sie auf Profil, System.
- Stellen Sie sicher, dass der Wert von Anmeldung: Auditebene auf FORM gesetzt ist. Legen Sie dies auf Standortebene fest.
- Stellen Sie sicher, dass der Wert von AuditTrail: Activate auf YES gesetzt ist.
Speichern Sie die Änderungen.
DNS in einer Oracle E-Business Suite-Umgebung einrichten
Die Oracle E-Business Suite-Hosts müssen in der Lage sein, einander im Netzwerk zu erkennen. Beispiel: In der UNIX-Umgebung werden die DNS-Server in der Datei /etc/resolv.conf auf jedem Host konfiguriert.
Um zu prüfen, ob die DNS-Server korrekt konfiguriert sind, führen Sie den folgenden Befehl aus:
nslookup any_publicDomain_hostnameErsetzen Sie <any_publicDomain_hostname> durch den Hostnamen eines anderen Hosts der EBS-Umgebung außer dem localhost.
Im Folgenden finden Sie ein Beispiel für eine erfolgreiche Ausgabe, die bestätigt, dass der DNS-Server korrekt konfiguriert ist:
$ nslookup node02.examplehost.com
Server: 937.486.274.354
Address: 937.486.274.354
Non-authoritative answer:
Name: node02.examplehost.com
Address: 135.756.247.46Agent-Berechtigungen für Application Listener-Überwachung
Agent muss auf demselben Host wie EBS installiert sein, um den EBS Application Listener zu überwachen. Andernfalls wird die Ressource immer als DOWN angezeigt.
Stellen Sie sicher, dass der Benutzer mgmt_agent oder oracle-cloud-agent basierend auf dem installierten Agent-Typ in der Oracle Inventory-Gruppe (in der Regel oinstall) von /etc/oraInst.loc enthalten ist, um die Befehle lsnrctl, srvctl und crsctl ausführen zu können.
Verwenden Sie die folgende Anweisung, um dem Benutzer mgmt_agent oder oracle-cloud-agent oinstall-Berechtigungen basierend auf dem installierten Agent-Typ zu erteilen:
- Host mit Oracle Cloud Agent:
usermod -aG oinstall oracle-cloud-agent - Host mit Standalone-Agent:
usermod -aG oinstall mgmt_agent
Die Gruppe muss über Ausführungs- und Leseberechtigungen für das EBS-APPS-Installationsverzeichnis verfügen.
Beispiel für das Hinzufügen der Gruppenausführungsberechtigung zum Verzeichnis:
chmod -R g+x+r /u01/install/APPSVerwenden Sie nach Erteilen der BS-Berechtigungen die folgenden Anweisungen, um den Agent neu zu starten. Verwenden Sie die entsprechenden Anweisungen für Ihren Agent bzw. Ihr Betriebssystem:
- Agent stoppen
- Oracle Linux 6:
- Oracle Cloud-Agent:
sudo /sbin/initctl stop oracle-cloud-agent - Standalone-Agent:
sudo /sbin/initctl stop mgmt_agent
- Oracle Cloud-Agent:
- Oracle Linux 7
- Oracle Cloud-Agent:
sudo systemctl stop oracle-cloud-agent - Standalone-Agent:
sudo systemctl stop mgmt_agent
- Oracle Cloud-Agent:
- Oracle Linux 6:
- Starten Sie den Agent mit dem Startbefehl.
E-Business Suite-Datenbanküberwachungsanforderungen für Stackmonitoring
Die Oracle-Datenbank, mit der die E-Business Suite-(EBS-)Datenbank überwacht wird, muss erkannt werden, bevor die EBS-Anwendung erkannt wird. Wenn die Datenbank zuerst erkannt wird, wird sie automatisch mit der EBS-Anwendung verknüpft, sobald die EBS-Anwendungserkennung abgeschlossen ist. Wenn die EBS-Anwendungs-Discovery ausgeführt wird, bevor die Datenbank erkannt wurde, muss die Verknüpfung manuell erstellt werden.
Die Überwachung der E-Business Suite erfordert bestimmte Berechtigungen für den Zugriff auf das EBS-Schema. Das Setup unterscheidet sich je nach Datenbanktyp (Nicht-Container-DB im Vergleich zu Container-DB und integrierbarer DB), der als EBS-Datenspeicher verwendet wird. Stackmonitoring unterstützt die Verwendung des EBS-Schemaeigentümers, in der Regel APPS, als Datenbankzugangsdaten beim Erkennen von EBS. Es wird bevorzugt, einen Überwachungsbenutzer mit nur den Berechtigungen zu erstellen, die zum Überwachen einer EBS-Anwendung erforderlich sind. Sie können denselben Datenbankbenutzer verwenden, um sowohl die Oracle-Datenbank mit dem EBS-Schema als auch die EBS-Anwendung zu überwachen. Schritte zum Erstellen eines Datenbanküberwachungsbenutzers finden Sie im MOS-Hinweis: 2857604.1.
Datenbankzugriffsberechtigungen
Nachdem der EBS-Monitoringbenutzer bereits mit den erforderlichen Berechtigungen erstellt wurde, wenden Sie die erforderlichen EBS-Anwendungsberechtigungen an den Monitoringbenutzer an. Die spezifischen Berechtigungen werden im folgenden Code definiert, vorausgesetzt, der EBS-Schemaname ist APPS. Wenn sich der Schemaname in Ihrem Setup unterscheidet, ersetzen Sie APPS im folgenden Code durch den tatsächlichen Schemanamen. Ersetzen Sie <your_monitoring_user> durch den Datenbankmonitoringbenutzer, der mit MOS-Hinweis: 2857604.1 erstellt wurde.
GRANT SELECT ON APPS.FND_OAM_CONTEXT_FILES TO <your_monitoring_user>;
GRANT SELECT ON APPS.FND_PRODUCT_GROUPS TO <your_monitoring_user>;
GRANT SELECT ON APPS.FND_CONC_PROG_ONSITE_INFO TO <your_monitoring_user>;
GRANT SELECT ON APPS.FND_CONCURRENT_PROGRAMS_VL TO <your_monitoring_user>;
GRANT EXECUTE ON APPS.FND_OAM_EM TO <your_monitoring_user>;
GRANT SELECT ON APPS.FND_CONCURRENT_REQUESTS TO <your_monitoring_user>;
GRANT SELECT ON APPS.FND_APPLICATION_VL TO <your_monitoring_user>;
GRANT SELECT ON APPS.FND_CONCURRENT_QUEUES TO <your_monitoring_user>;
GRANT SELECT ON APPS.FND_LOOKUPS TO <your_monitoring_user>;
GRANT SELECT ON APPS.FND_CONCURRENT_WORKER_REQUESTS TO <your_monitoring_user>;
GRANT SELECT ON APPS.FND_CONCURRENT_QUEUES_VL TO <your_monitoring_user>;
GRANT SELECT ON APPS.FND_OAM_FNDUSER_VL TO <your_monitoring_user>;
GRANT SELECT ON APPS.FND_FORM_SESSIONS_V TO <your_monitoring_user>;
GRANT SELECT ON APPS.FND_CP_SERVICES TO <your_monitoring_user>;
GRANT SELECT ON APPS.FND_CONCURRENT_PROCESSES TO <your_monitoring_user>;
GRANT SELECT ON APPS.FND_SVC_COMPONENTS TO <your_monitoring_user>;
GRANT SELECT ON APPS.FND_LOG_MESSAGES TO <your_monitoring_user>;
GRANT SELECT ON APPS.FND_CONCURRENT_PROGRAMS TO <your_monitoring_user>;
GRANT SELECT ON APPS.FND_CONFLICTS_DOMAIN TO <your_monitoring_user>;
GRANT SELECT ON APPS.FND_ORACLE_USERID TO <your_monitoring_user>;
GRANT SELECT ON APPS.FND_APP_SERVERS TO <your_monitoring_user>;
GRANT SELECT ON APPS.FND_NODES TO <your_monitoring_user>;
GRANT SELECT ON APPS.ICX_SESSIONS TO <your_monitoring_user>;
GRANT SELECT ON APPS.FND_USER TO <your_monitoring_user>;
GRANT SELECT ON APPS.FND_RESPONSIBILITY TO <your_monitoring_user>;
GRANT EXECUTE ON APPS.FND_PROFILE TO <your_monitoring_user>;
GRANT SELECT ON APPS.WF_DEFERRED TO <your_monitoring_user>;
GRANT SELECT ON APPS.WF_NOTIFICATION_IN TO <your_monitoring_user>;
GRANT SELECT ON APPS.WF_NOTIFICATION_OUT TO <your_monitoring_user>;Diese Berechtigungen können wie folgt angewendet werden, indem ebs_apply_grants.sh (in EBS-Skripten enthalten) ausgeführt wird:
- Beim EBS-Datenbankhost anmelden
- Quelle der EBS-Umgebung
- Skript ausführen als
sh ebs_apply_grants.sh <monitoring user> <SYSTEM_password> <APPS_password>
Beispiel:
sh ebs_apply_grants.sh MONCS manager appsWenn EBS für eine PDB ausgeführt wirdWenn die EBS-Instanz für eine integrierbare Datenbank (PDB) ausgeführt wird, erteilen Sie dem EBS-Monitoringbenutzer eine zusätzliche Berechtigung:
GRANT INHERIT PRIVILEGES ON USER <monitoring user> TO APPS;Berechtigungen prüfen:Führen Sie nach dem Anwenden der Berechtigungen ebs_validate_grants.sql (in EBS-Skripten enthalten) wie folgt aus, um zu prüfen, ob die Berechtigungen vorhanden sind:
- Beim EBS-Datenbankhost anmelden
- Melden Sie sich als EBS-Monitoringbenutzer bei der EBS-Datenbank an
- Führen Sie das Validierungsskript folgendermaßen aus:
@ebs_validate_grants.sql
Die erwartete Ausgabe des Skripts, wenn alle Berechtigungen vorhanden sind, sieht folgendermaßen aus:
TABLE_NAME PRIVILE STATUS
------------------------------ ------- -------
FND_OAM_EM EXECUTE GRANTED
FND_PROFILE EXECUTE GRANTED
FND_APPLICATION_VL SELECT GRANTED
FND_APP_SERVERS SELECT GRANTED
FND_CONCURRENT_PROCESSES SELECT GRANTED
FND_CONCURRENT_PROGRAMS SELECT GRANTED
FND_CONCURRENT_PROGRAMS_VL SELECT GRANTED
FND_CONCURRENT_QUEUES SELECT GRANTED
FND_CONCURRENT_QUEUES_VL SELECT GRANTED
FND_CONCURRENT_REQUESTS SELECT GRANTED
FND_CONCURRENT_WORKER_REQUESTS SELECT GRANTED
TABLE_NAME PRIVILE STATUS
------------------------------ ------- -------
FND_CONC_PROG_ONSITE_INFO SELECT GRANTED
FND_CONFLICTS_DOMAIN SELECT GRANTED
FND_CP_SERVICES SELECT GRANTED
FND_FORM_SESSIONS_V SELECT GRANTED
FND_LOG_MESSAGES SELECT GRANTED
FND_LOOKUPS SELECT GRANTED
FND_NODES SELECT GRANTED
FND_OAM_CONTEXT_FILES SELECT GRANTED
FND_OAM_FNDUSER_VL SELECT GRANTED
FND_ORACLE_USERID SELECT GRANTED
FND_PRODUCT_GROUPS SELECT GRANTED
TABLE_NAME PRIVILE STATUS
------------------------------ ------- -------
FND_RESPONSIBILITY SELECT GRANTED
FND_SVC_COMPONENTS SELECT GRANTED
FND_USER SELECT GRANTED
ICX_SESSIONS SELECT GRANTED
WF_DEFERRED SELECT GRANTED
WF_NOTIFICATION_IN SELECT GRANTED
WF_NOTIFICATION_OUT SELECT GRANTED
INHERIT_PRIVILEGES_STATUS
--------------------------
INHERIT PRIVILEGES GRANTEDWenn eine der Berechtigungen fehlt, wird die Auswirkung wie folgt beschrieben:
| Tabelle/View | Berechtigung | Beteiligte Ressourcen | Obligatorisch/optional | Auswirkung bei Fehlen |
|---|---|---|---|---|
| FND_OAM_CONTEXT_FILES | SELECT | Discovery | Erforderlich | Discovery wird nicht fortgesetzt |
| ICX_SESSIONS | SELECT | EBS-Instanz | Optional | Discovery wird fortgesetzt, aber die Metrikerfassung ist für die beteiligten Ressourcen betroffen. |
| FND_USER | SELECT | |||
| FND_RESPONSIBILITY | SELECT | |||
| FND_PROFILE | EXECUTE | |||
| FND_APPLICATION_VL | SELECT |
EBS-Instanz EBS - Forms-System |
||
| FND_CONCURRENT_REQUESTS | SELECT |
EBS-Instanz EBS - Nebenläufige Verarbeitung EBS - Workflow-Agent-Listener |
||
| FND_CONCURRENT_PROGRAMS_VL | SELECT | |||
| FND_CONCURRENT_PROGRAMS | SELECT | |||
| FND_CONCURRENT_QUEUES_VL | SELECT |
EBS - Nebenläufige Verarbeitung EBS-Hintergrundverarbeitung - Spezialisiert EBS-Workflowbenachrichtigungs-Mailer |
||
| FND_NODES | SELECT |
EBS - Nebenläufige Verarbeitung EBS-Hintergrundverarbeitung - Spezialisiert |
||
| FND_ORACLE_USERID | SELECT | EBS - Nebenläufige Verarbeitung | ||
| FND_CONFLICTS_DOMAIN | SELECT | |||
| FND_OAM_EM | EXECUTE | |||
| FND_LOOKUPS | SELECT | |||
| FND_OAM_FNDUSER_VL | SELECT | |||
| FND_CONCURRENT_WORKER_REQUESTS | SELECT |
EBS - Nebenläufige Verarbeitung EBS-Workflowbenachrichtigungs-Mailer |
||
| FND_FORM_SESSIONS_V | SELECT | EBS - Forms-System | ||
| WF_DEFERRED | SELECT | EBS-Workflowbenachrichtigungs-Mailer | ||
| WF_NOTIFICATION_IN | SELECT | |||
| WF_NOTIFICATION_OUT | SELECT |
E-Business Discovery-Eingabe
| Eingabefeld | Beschreibung |
|---|---|
| Ressourcenname | Name der E-Business Suite-Instanz. |
| Versionierung | Version von E-Business Suite (12.1 oder 12.2). Wenn 12.2 ausgewählt ist, werden die Bereiche E-Business Suite WebLogic Server und WebLogic Administrationsserverzugangsdaten angezeigt. |
| E-Business Suite-Datenbank | . |
|
Host, auf dem die externe Datenbank installiert ist |
|
Port, der von der Datenbank für Datenbankverbindungen verwendet wird. |
|
Servername der Datenbank, die für Datenbankverbindungen verwendet wird. |
|
Protokoll für die Oracle Database. Wählen Sie entweder TCP- oder TCPS-Protokoll aus. |
|
Wählen Sie das Secret mit dem Datenbankbenutzerkennwort in der Dropdown-Liste aus. Dieses Feld wird nur angezeigt, wenn im Feld Protokoll die Option TCPS ausgewählt ist. Die korrekte Konfiguration für TCPS finden Sie in der folgenden Dokumentation. Informationen hierzu finden Sie unter Voraussetzung für TCPS-fähige Oracle Database. |
| Datenbankzugangsdaten |
. |
|
Datenbankbenutzer mit den erforderlichen Berechtigungen für die zugrunde liegenden Ansichten (z.B. APPS).
|
|
Kennwort des Datenbankbenutzers. |
|
Rolle des Datenbankbenutzers (NORMAL oder SYSDBA) |
| E-Business Suite WebLogic Server (E-Business Suite 12.2) | . |
|
Name des Hosts, auf dem der WebLogic-Administrationsserver installiert ist. |
|
Port für WebLogic Administration Server (Konsole). |
|
RMI-(Remote Method Invocation-)Protokoll: t3 oder t3s. Wenn Sie t3s auswählen, werden die Felder TrustStore-Pfad und TrustStore-Typ unter WebLogic-Benutzer für Monitoring angezeigt. |
| WebLogic Administration Server-Zugangsdaten (E-Business Suite 12.2) | . |
|
WebLogic Administration Server-Benutzer.
|
|
WebLogic Benutzerkennwort für den Administrationsserver. |
|
Pfad zur Datei TrustStore, die zum Speichern von Public Keys von vertrauenswürdigen Servern verwendet wird. |
|
Typ der TrustStore, die für die CA-Zertifikatsverwaltung beim Aufbau einer SSL-Verbindung verwendet wird. Wenn der Typ TrustStore nicht angegeben ist, wird der Standardtyp TrustStore, JKS, verwendet. |
| Management Agent | Management Agent, der den Host überwacht, auf dem E-Business Suite installiert ist. |
| Suchen in | |
| Stack Monitoring and Log Analytics (empfohlen) | Discovery-Ergebnisse werden an Stack Monitoring und Log Analytics gesendet. |
| Nur Stack Monitoring | Discovery-Ergebnisse werden nur an Stackmonitoring gesendet. |
| Nur Log Analytics | Discovery-Ergebnisse werden nur an Log Analytics gesendet. |
| Lizenz | |
| Enterprise Edition | Der Ressource wird eine Enterprise Edition-Lizenz zugewiesen. |
| Standardedition | Der Ressource wird eine Standard Edition-Lizenz zugewiesen. |
| Tags (unter Erweiterte Optionen anzeigen) |
Freiformtags und definierte Tags können während der Discovery auf Stackmonitoringressourcen angewendet werden. Um definierte Tags zu verwenden, erstellen Sie zuerst die Tag-Namespaces. Siehe . Weitere Informationen zum Erstellen und Verwalten der Tag-Namespaces für definierte Tags finden Sie unter Tags und Tag-Namespace-Konzepte. Beim Erkennen einer Ressource werden alle zugewiesenen Tags auf alle erkannten Ressourcen angewendet. Weitere Informationen zu Tagvoraussetzungen und Tagpropagierung finden Sie unter Tags verwalten. |
|
Tag-Namespace |
Wählen Sie "None" aus, um ein Freiformtag hinzuzufügen. Wählen Sie einen Namespace aus, um ein definiertes Tag im Namespace hinzuzufügen. Wenn Sie über Berechtigungen zum Erstellen einer Ressource verfügen, sind Sie auch berechtigt, Freiformtags auf diese Ressource anzuwenden. Um ein definiertes Tag zuzuweisen, benötigen Sie die Berechtigungen zum Verwenden des Tag-Namespace. Weitere Informationen zum Tagging finden Sie unter Ressourcentags. Wenn Sie nicht sicher sind, ob Sie Tags anwenden sollten, überspringen Sie diese Option, oder fragen Sie Ihren Administrator. Sie können die Tags auch später noch anwenden. |
|
Tagschlüssel |
Geben Sie den Namen an, mit dem Sie das Tag referenzieren. |
|
Tagwert |
Geben Sie den Tagwert an. Weitere Details zu Tagschlüssel und Tagwert finden Sie unter Überblick über Tagging. |
PeopleSoft
Wenn Sie die PSFT-Anwendung ermitteln, sind einige ihrer Unterressourcen obligatorisch, damit der Discovery-Job erfolgreich ist, und einige andere optional.
Obligatorische Ressourcen: Ressourcen, die immer in der Discovery enthalten sind und vom Benutzer nicht deaktiviert werden können.
- Anwendungsserverdomain
- PIA
Optionale Ressourcen:
- Process Scheduler
- Prozessüberwachung
- Such-Engine
Wenn während der Discovery eine der Ressourcen nicht erfolgreich ist, wird der Status des Discovery-Jobs als "Teilweise erfolgreich" markiert. Wenn alle erforderlichen Ressourcen nicht erfolgreich sind, wird der Status des Discovery-Jobs als "Nicht erfolgreich" markiert. Wenn optionale Ressourcen nicht in der Discovery enthalten sind, können sie später über den Aktualisierungsvorgang von der PSFT-Ressourcenhomepage erkannt werden.
Die Überwachungsoptionen für die flexible PSFT-Erkennung sind wie folgt verfügbar:

Jede Ressourcenfamilie kann eine oder mehrere Ressourcen wie Anwendungsserverdomain, Process Scheduler-Domain und PeopleSoft Internet Architecture (PIA) mit den zugrunde liegenden Weblogic-Domains enthalten, die sich über mehrere Server erstrecken können.
Composite-PeopleSoft-Ressourcen können nicht direkt mit einem Host verknüpft werden. Untergeordnete PeopleSoft-Ressourcen können jedoch wie folgt verknüpft werden:
- Application Server-Domain verwendet Host
- Process Scheduler-Domain verwendet Host
- PIA verwendet-Host
- Process Monitor-Host verwendet
Während der Discovery von PeopleSoft werden Ressourcen in jeder Familie mit einem gemeinsamen Zugangsdatenset für diese Familie validiert. Das bedeutet, dass alle Application Server-Domains mit einem einzigen Zugangsdatenset validiert werden, alle Process Scheduler-Domains mit einem einzigen Zugangsdatenset validiert werden usw. Die erfolgreich validierten Ressourcen werden erkannt, und die nicht validierten Ressourcen werden ignoriert.
Die ignorierten Ressourcen finden Sie im Jobbericht mit der Zeile Die folgenden Ressourcen konnten nicht erkannt werden: Nachdem das Problem behoben wurde, kann der Benutzer den Job REFRESH ausführen, um diese Ressourcen zu ermitteln.
Ein PeopleSoft-Deployment am Ende einer erfolgreichen Discovery wird im Stackmonitoring wie im folgenden Diagramm dargestellt:

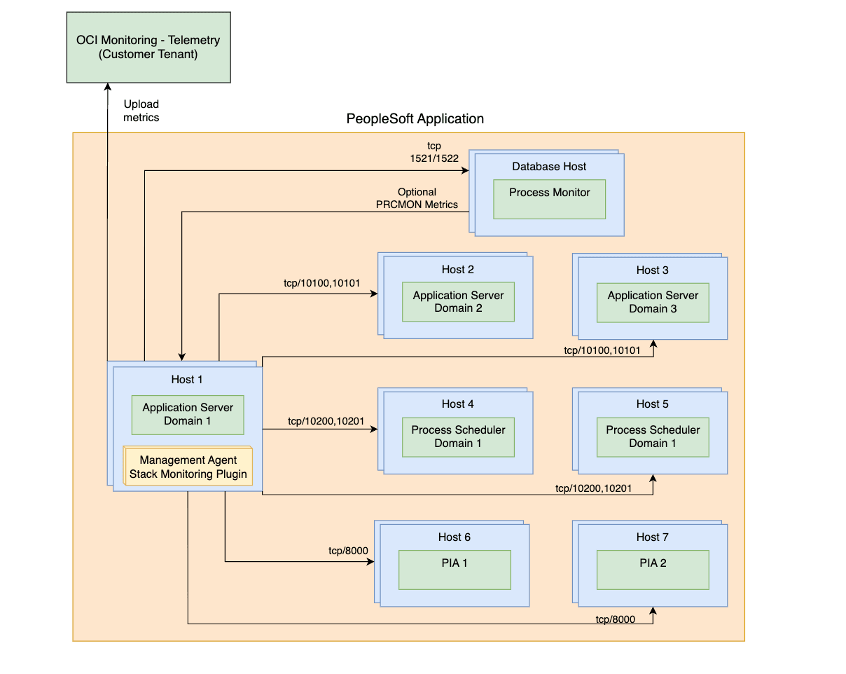
Der Portzugriff, der vom Überwachungs-Agent-Host zu den Hosts und Services benötigt wird, die Teil des Deployments PeopleSoft sind, wird in den folgenden Diagrammen beschrieben. Die Diagramme zeigen zwei Szenarios:
- Management Agent befindet sich auf einem der PeopleSoft-Hosts selbst:

- Management Agent befindet sich auf einem Remotehost:

Um einen beliebigen Ressourcentyp zu ermitteln, außer der Erfüllung der Voraussetzungen, ist ein aktiver Management Agent für die Discovery erforderlich. Refer to Install Management Agents for on premise installation and to Deploy Management Agents on Compute Instances for OCI instances deployment.
- PeopleSoft-Datenbank erkennen
- DB-Berechtigungen für Monitoring von PeopleSoft
- PeopleSoft Performance Monitor for Pure Internet Architecture (PIA) aktivieren
- Voraussetzungen für Application Server- und Process Scheduler-Domains
- Zu ermittelnde Domains identifizieren
- Domains manuell hinzufügen
- Suchmaschinen-Discovery in PeopleSoft aktivieren
- Process Monitor-Discovery für PeopleSoft aktivieren
PeopleSoft-Datenbank erkennen
Das Oracle Database-Schema mit dem PeopleSoft-(PSFT-)Schema muss erkannt werden, bevor die Anwendung PeopleSoft erkannt wird. Wenn die Datenbank zuerst erkannt wird, wird sie automatisch mit der Anwendung PeopleSoft verknüpft, sobald die Ressourcen-Discovery PeopleSoft abgeschlossen ist.
Wenn die Anwendungs-Discovery PeopleSoft ausgeführt wird, bevor die Datenbank erkannt wurde, muss die Verknüpfung manuell erstellt werden. Weitere Informationen finden Sie unter Anwendungstopologie.
Informationen zum Erkennen von Oracle Database finden Sie unter Oracle Database.
DB-Berechtigungen für Monitoring von PeopleSoft
Die Überwachung von PeopleSoft (PSFT) erfordert bestimmte Berechtigungen für den Zugriff auf das PSFT-Datenbankschema. Das Setup unterscheidet sich je nach Datenbanktyp (Nicht-Container-DB im Vergleich zu Container-DB und Integrierbare DB), der als PSFT-Datenspeicher verwendet wird. Stackmonitoring unterstützt die Verwendung des PSFT-Schemaeigentümers, in der Regel SYSADM, als Datenbankzugangsdaten beim Ermitteln von PSFT. Es wird bevorzugt, einen Überwachungsbenutzer mit nur den Berechtigungen zu erstellen, die zum Überwachen einer PSFT-Anwendung erforderlich sind. Sie können denselben Datenbankbenutzer verwenden, um sowohl die Oracle-Datenbank mit dem Schema PeopleSoft als auch die Anwendung PeopleSoft zu überwachen. Schritte zum Erstellen eines Datenbanküberwachungsbenutzers finden Sie im MOS-Hinweis: 2857604.1.
So prüfen Sie, ob der Monitoringbenutzer über die erforderlichen Berechtigungen verfügt, und wenden fehlende Berechtigungen an:
- Stellen Sie sicher, dass der Monitoringbenutzer nicht abgelaufen ist:
- Prüfen Sie den Monitoringbenutzerstatus, indem Sie Folgendes ausführen:
select username, account_status from dba_users where username='<your_monitoring_user>' - Wenn der Monitoringbenutzer EXPIRED anzeigt, setzen Sie das Kennwort zurück.
- Prüfen Sie den Monitoringbenutzerstatus, indem Sie Folgendes ausführen:
- Führen Sie die folgenden PeopleSoft-Skripte aus.
Informationen zu den spezifischen Berechtigungen, die angewendet werden sollen, oder zum manuellen Anwenden der Berechtigungen finden Sie in der folgenden Liste der auszuführenden Befehle.
Datenbankberechtigungen
Der folgende Beispielcode verwendet:
- SYSADM als Schemaname. Wenn der Schemaname in Ihrem Setup anders ist, ersetzen Sie SYSADM entsprechend im folgenden Code.
-
<your_monitoring_user>als Referenz auf den Datenbanküberwachungsbenutzer.<your_monitoring_user>ist in der Regel DBSNMP oder MONUSER.
-
PeopleSoft Anwendungsberechtigungen
GRANT SELECT ON SYSADM.PSSTATUS TO <your_monitoring_user>; GRANT SELECT ON SYSADM.PSRELEASE TO <your_monitoring_user>; GRANT SELECT ON SYSADM.PSPMAGENT TO <your_monitoring_user>; -
PeopleSoft Anwendungssynonyme
CREATE OR REPLACE SYNONYM <your_monitoring_user>.PSSTATUS FOR SYSADM.PSSTATUS; CREATE OR REPLACE SYNONYM <your_monitoring_user>.PSRELEASE FOR SYSADM.PSRELEASE; CREATE OR REPLACE SYNONYM <your_monitoring_user>.PSPMAGENT FOR SYSADM.PSPMAGENT; -
Suchmaschinenberechtigungen
Hinweis
Die Suchmaschine unterstützt sowohl Elasticsearch als auch OpenSearch.GRANT SELECT ON SYSADM.PS_PTSF_SRCH_ENGN TO <your_monitoring_user>; -
Suchmaschinen-Synonyme
Hinweis
Die Suchmaschine unterstützt sowohl Elasticsearch als auch OpenSearch.CREATE OR REPLACE SYNONYM <your_monitoring_user>.PS_PTSF_SRCH_ENGN FOR SYSADM.PS_PTSF_SRCH_ENGN -
Berechtigungen für Prozessüberwachung
GRANT SELECT ON SYSADM.PSPRCSRQST TO <your_monitoring_user>; GRANT SELECT ON SYSADM.PSXLATITEM TO <your_monitoring_user>; -
Synonyme für Prozessüberwachung
CREATE OR REPLACE SYNONYM <your_monitoring_user>.PSPRCSRQST FOR SYSADM.PSPRCSRQST; CREATE OR REPLACE SYNONYM <your_monitoring_user>.PSXLATITEM FOR SYSADM.PSXLATITEM;
PeopleSoft Performance Monitor for Pure Internet Architecture (PIA) aktivieren
Die Aktivierung von PPM-Agent (PPM-Agent aktivieren =1 ) ist optional und nur für PSFT-Discovery und -Aktualisierung erforderlich. Für die regelmäßige Überwachung und Metriksammlung ist jedoch kein PPM-Agent erforderlich.
Wenn der Benutzer den PPM-Agent aus irgendeinem Grund NICHT aktiviert, folgen Sie einer der unten aufgeführten Alternativen
1. Aktivieren Sie den PPM-Agent, bis die Discovery oder Aktualisierung abgeschlossen ist. Deaktivieren Sie ihn dann, und starten Sie Domains neu.
2. Fügen Sie alle PSFT-Domaininformationen manuell ein bzw. löschen Sie sie. Dadurch entfällt die Notwendigkeit, "PPM-Agent aktivieren" zu aktivieren.
Um die Domains hinzuzufügen, fahren Sie mit Domains manuell hinzufügen fort. Um veraltete Domains zu entfernen, führen Sie die Schritte unter Zu ermittelnde Domains identifizieren aus.
- Navigieren Sie zu PeopleTools, gehen Sie zu Webprofil, klicken Sie auf Webprofilkonfiguration, und suchen Sie nach dem verwendeten Profil, z.B. PROD.
- Wenn dies noch nicht aktiviert ist, aktivieren Sie das Kontrollkästchen PPM-Agent aktivieren.
- Starten Sie alle PIA-Domains neu.
Alle folgenden Voraussetzungen müssen für jede Application Server- und Process Scheduler-Domäne erfüllt sein.
Bei der PeopleSoft-Discovery wird davon ausgegangen, dass die Remoteadministration UserId/pwd für den JMX-Zugriff für alle Anwendungsserverdomains und auch für alle Prozessplanerdomains identisch ist.
Voraussetzungen für Application Server- und Process Scheduler-Domains
PeopleSoft Performance Monitor Agent aktivieren
- Wählen Sie in der Befehlszeilenschnittstelle
PSADMIN"Application Server" (Option 1) oder "Process Scheduler" (Option 2) > Domain verwalten (Option 1) > "domain" > Menü "Konfiguration bearbeiten/Logdateien" (Option 6) > "Domainkonfigurationsdatei bearbeiten" (Option 1) aus. Dadurch werden die Domainkonfigurationsdateien im Bearbeitungsmodus geöffnet -
Prüfen Sie im Abschnitt PSTOOLS den Wert für EnablePPM Agent. Legen Sie unter PPM-Agents aktivieren den Wert auf 1 fest, und speichern Sie die Datei.
JMX-Agents aktivieren
Mit dieser Voraussetzung kann Stack Monitoring Verfügbarkeits- und Performancedaten für eine PeopleSoft-Anwendung erfassen.
-
Wählen Sie in der Befehlszeilenschnittstelle
PSADMIN"Application Server" (Option 1) oder "Process Scheduler" (Option 2) > Domain verwalten (Option 1) > "domain" > Menü "Konfiguration bearbeiten/Logdateien" (Option 6) > "Domainkonfigurationsdatei bearbeiten" (Option 1) aus. Dadurch werden die Domainkonfigurationsdateien im Bearbeitungsmodus geöffnet -
Suchen Sie den Abschnitt Einstellungen für PSTOOLS, und legen Sie unter Werte fest
-
Stellen Sie sicher, dass der Remote-Administrationsport, den Sie verwenden möchten, von keinem anderen Prozess auf dem Host verwendet wird.
UserID-
UserIdmuss im Textformat sein. -
Dieselbe
UserIdund dasselbe Kennwort müssen für alle Anwendungsserverdomains und Prozessplanerdomains verwendet werden.
-
- Verwenden Sie das Utility PSCipher, um das Kennwort zu verschlüsseln.
- Starten Sie die Application Server- und Process Scheduler-Domains neu, nachdem Sie unten die Änderung der Performance Collator-Eigenschaft konfiguriert haben.
-
-
-
Für PSFT Version 8.59 und frühere Versionen muss nur der Remote-Administrationsport festgelegt werden. Der RMI-Portwert wird automatisch basierend auf dem Wert des Remote-Administrationsportes festgelegt, der um
1erhöht wird. Beispiel: Wenn der Remote-Administrationsport10100ist, wird Port10101für den RMI-Server von PHC verwendet. Wenn Sie die Portnutzung planen, muss dies berücksichtigt werden. Da 10101 automatisch im obigen Beispiel ausgewählt wird, wenn dieser Port nicht kostenlos ist, wählt PSFT automatisch einen anderen beliebigen freien Port aus. Prüfen Sie die Domainkonfigurationsdatei, nachdem die Konfiguration erfolgreich gespeichert wurde, und verwenden Sie diese Ports, um eine Verbindung bei der Discovery herzustellen.Beispiel:
Enable Remote Administration=1 Remote Administration Port=10100 Remote Administration UserId=<the userid you have defined in step 2b> Remote Administration Password={V2.1}<encrypted password> -
Ab PSFT Version 8.60 wird der RMI-Port durch einen zusätzlichen Parameter in der Konfigurationsdatei gesteuert. Stellen Sie sicher, dass der Wert explizit festgelegt ist. Starten Sie die Application Server- und Process Scheduler-Domains neu, nachdem Sie die Performance Collator-Eigenschaft konfiguriert haben.
Beispiel:
Enable Remote Administration=1 Remote Administration Port=10100 Remote Administration RMI Server Port=10101 Remote Administration UserId=<the userid you have defined in step 2b> Remote Administration Password={V2.1}<encrypted password>
Hinweis
Stellen Sie sicher, dass die oben gespeicherte Einstellung nach dem Speichern der Änderungen korrekt in der Konfigurationsdatei angezeigt wird. -
Performance Collator-Eigenschaft aktivieren
Sie können den aktuellen Wert von "Perf Collator" in den Domainvorlagendateien psprcsrv.ubx (Process Scheduler) und psappsrv.ubx (Application Server) unter $PS_CFG_HOME prüfen.
Wenn der Perf Collator aktiviert ist, wird der Eintrag wie folgt angezeigt.
{PPM} Do you want Performance Collators configured (PSPPMSRV) (y/n)? [y]:Wenn der Perf Collator deaktiviert ist, wird der Eintrag wie folgt angezeigt.
{PPM} Do you want Performance Collators configured (PSPPMSRV) (y/n)? [n]:Wenn der Performance Collator bereits aktiviert ist und Änderungen an den EnablePPM Agent- oder JMX-Werten implementiert wurden: Starten Sie alle Domains neu.
Wenn der Performance Collator nicht bereits aktiviert ist, gehen Sie wie folgt vor:
- Wählen Sie in der Befehlszeilenschnittstelle
PSADMINden Anwendungsserver (Option 1) oder Process Scheduler (Option 2) > Domain verwalten (Option 1) > Domain auswählen > Diese Domain konfigurieren (Option 4) - Geben Sie
yfür die Frage ein:Do you want to continue (y/n). Mit dieser Option wird die Domain heruntergefahren -
Prüfen Sie den Wert der Eigenschaft Perf Collator.
- Wenn der Wert auf
Yesgesetzt ist, ist Collator bereits aktiviert, ist keine Aktion erforderlich. Wählen Sie dann "Konfiguration laden" (Option 14 für Application Server oder Option 7 für Process Scheduler) -
Wenn der Wert auf
Nogesetzt ist, geben Sie10für den Anwendungsserver ein, oder Option 3, damit der Prozess-Scheduler den Wert inYesumschalten kann -
Nachdem Sie bestätigt haben, dass der Perf Collator auf
Yesgesetzt ist, wählen Sie Konfiguration laden aus (Option 14 für den Anwendungsplaner oder Option 7 für den Prozessplaner). -
Wählen Sie schließlich "Diese Domain booten" Option 1, um die Domain zu starten
Zu ermittelnde Domains identifizieren
Stackmonitoring verwendet die in Oracle Database gespeicherten Informationen, um Domains zu identifizieren, die erkannt oder aktualisiert werden sollen. Um die Liste der aktuellen Domains zu validieren, führen Sie die folgende Abfrage aus.
SELECT * FROM PSPMAGENT;Alle von der Abfrage zurückgegebenen Domains, die nicht mehr vorhanden sind, müssen entfernt werden, bevor die Anwendung PeopleSoft erkannt/aktualisiert wird.
Informationen zum Hinzufügen einer nicht aufgeführten Domain finden Sie unter Manuelles Hinzufügen von Domains.
Um die veralteten Domains zu entfernen, führen Sie die folgende SQL-Anweisung als SYSADM oder gleichwertiger Benutzer aus. Wiederholen Sie die Schritte, bis alle veralteten Domains entfernt wurden.
- Sichern Sie die Tabelle PSPMAGENT, bevor Sie Änderungen vornehmen. Stellen Sie sicher, dass Sie <DATE> durch den aktuellen Zeitstempel ersetzen.
create table PSPMAGENT_BKP_<DATE> as select * from PSPMAGENT; - Stellen Sie sicher, dass die erstellte Backup-Tabelle denselben Inhalt wie die übergeordnete Tabelle aufweist.
select * from PSPMAGENT MINUS select * from PSPMAGENT_BKP_<DATE>;
Wenn die Anzahl der Zeilen aus PSPMAGENT mit PSPMAGENT_BKP_<DATE> übereinstimmt, fahren Sie mit dem Entfernen veralteter Domains fort.
delete from PSPMAGENT WHERE PM_AGENTID='&enter_agent_id_of_stale_domain';
Commit;Domains manuell hinzufügen
Prüfen Sie schließlich, ob alle gültigen Domains in der Tabelle PSPMAGENT sichtbar sind. Wenn aus irgendeinem Grund keine gültigen Domains angezeigt werden, befolgen Sie die folgenden Anweisungen:
Der Agent-Host sollte in der Lage sein, die anderen Hosts mit dem Hostnamen zu erreichen, der in der Tabelle PSPMAGENT gespeichert ist (in der Regel der kurze Hostname). Dies kann durch Korrektur der DNS-Einstellungen oder durch Hinzufügen eines Eintrags für jeden Host in der Datei /etc/hosts erreicht werden.
Es wird empfohlen, vor dem Fortfahren ein Backup der Tabelle PSPMAGENT durchzuführen. Schritte zum Erstellen des Backups werden bereitgestellt.
Backup erstellen:
-
Führen Sie als Systemadministrator oder gleichwertiger Benutzer ein Backup der Tabelle durch, bevor Sie Änderungen vornehmen. Stellen Sie sicher, dass
<DATE>durch den aktuellen Zeitstempel ersetzt wird:create table PSPMAGENT_BKP_<DATE> as select * from PSPMAGENT; -
Stellen Sie sicher, dass die erstellte Backup-Tabelle denselben Inhalt wie die übergeordnete Tabelle aufweist. Die Zeilenanzahl aus
PSPMAGENTmuss mit der Zeilenanzahl ausPSPMAGENT_BKP_<DATE>übereinstimmen:select * from PSPMAGENT MINUS select * from PSPMAGENT_BKP_<DATE>;
Process Scheduler-Domain hinzufügen
INSERT INTO PSPMAGENT values
('&AGENT_ID','&PM_JMX_RMI_PORT','PSMONITORSRV','&DOMAIN_NAME','04','&DOMAIN_DIR','Y','&HOST_PORT:','1','1','N');Beispiel:
SQL> INSERT INTO PSPMAGENT values
('&AGENT_ID','&PM_JMX_RMI_PORT','PSMONITORSRV','&DOMAIN_NAME','04','&DOMAIN_DIR','Y','&HOST_PORT:','1','1','N'); 2
Enter value for unique_agent_id: 1000
Enter value for pm_jmx_rmi_port: 10500
Enter value for domain_name: PRCSDOM02
Enter value for domain_dir: /u01/app/oracle/product/psfthcm-midtierlinux-2/ps_cfg_home/appserv/prcs/PRCSDOM02
Enter value for host_name: psfthcm-midtierlinux-2
old 2: ('&unique_agent_id','&PM_JMX_RMI_PORT','PSMONITORSRV','&DOMAIN_NAME','04','&domain_dir','Y','&host_name:','1','1','N')
new 2: ('1000','10500','PSMONITORSRV','PRCSDOM02','04','/u01/app/oracle/product/psfthcm-midtierlinux-2/ps_cfg_home/appserv/prcs/PRCSDOM02','Y','psfthcm-midtierlinux-2:','1','1','N')
1 row created.Anwendungsserverdomain hinzufügen
INSERT INTO PSPMAGENT values
('&unique_agent_id','&JMX_RMI_PORT','PSMONITORSRV','&DOMAIN_NAME','01','&DOMAIN_DIR','Y','&host_name:&jolt_port','1','1','N');Beispiel:
SQL> INSERT INTO PSPMAGENT values
('&unique_agent_id','&JMX_RMI_PORT','PSMONITORSRV','&DOMAIN_NAME','01','&DOMAIN_DIR','Y','&host_name:&jolt_port','1','1','N'); 2
Enter value for unique_agent_id: 1003
Enter value for jmx_rmi_port: 10500
Enter value for domain_name: APPDOM4
Enter value for domain_dir: /u01/app/oracle/product/psfthcm-midtierlinux-3/ps_cfg_home/appserv/APPDOM04
Enter value for host_name: psfthcm-midtierlinux-3
Enter value for jolt_port: 9033
old 2: ('&unique_agent_id','&JMX_RMI_PORT','PSMONITORSRV','&DOMAIN_NAME','01','&DOMAIN_DIR','Y','&host_name:&jolt_port','1','1','N')
new 2: ('1003','10500','PSMONITORSRV','APPDOM4','01','/u01/app/oracle/product/psfthcm-midtierlinux-3/ps_cfg_home/appserv/APPDOM04','Y','psfthcm-midtierlinux-3:9033','1','1','N')PIA-Server hinzufügen
INSERT INTO PSPMAGENT values
('&unique_agent_id','-1','WEBRESOURCE','&DOMAIN_NAME','02','&DOMAIN_DIR','Y','&host_name:&http_port:&https_port','1','1','N');Beispiel:
INSERT INTO PSPMAGENT values
('&unique_agent_id','-1','WEBRESOURCE','&DOMAIN_NAME','02','&DOMAIN_DIR','Y','&host_name:&http_port:&https_port','1','1','N');
Enter value for unique_agent_id: 19
Enter value for domain_name: peoplesoft03
Enter value for domain_dir: /u01/app/oracle/product/psfthcm-midtierlinux-3/ps_cfg_home/webserv/WEBSERVER/peoplesoft03
Enter value for host_name: psfthcm-midtierlinux-3
Enter value for http_port: 9000
Enter value for https_port: 9001
old 2: ('&unique_agent_id','-1','WEBRESOURCE','&DOMAIN_NAME','02','&DOMAIN_DIR','Y','&host_name:&http_port:&https_port','1','1','N')
new 2: ('19','-1','WEBRESOURCE','peoplesoft03','02','/u01/app/oracle/product/psfthcm-midtierlinux-3/ps_cfg_home/webserv/WEBSERVER/peoplesoft03','Y','psfthcm-midtierlinux-3:9000:9001','1','1','N')
1 row created.Suchmaschinen-Discovery in PeopleSoft aktivieren
Die Suchmaschinenerkennung ist optional und unterstützt sowohl Elasticsearch als auch OpenSearch. Wenn die Suchmaschine bereits integriert ist, können Sie sie in die erste Entdeckung aufnehmen. Um die Suchmaschine in Zukunft zu integrieren, verwenden Sie den PeopleSoft-CLI-Befehl refresh, und fügen Sie dem Überwachungsbenutzer die Berechtigungen für die Suchmaschinen-DB hinzu. Weitere Informationen zu Berechtigungen finden Sie unter DB Grant-Berechtigungen für PeopleSoft Monitoring. Weitere Informationen zu CLI-Aktualisierungsbefehlen finden Sie unter PeopleSoft Refresh.
Unabhängig davon, wo der Agent vorhanden ist (lokal/fern), muss Truststore mit der vom Agent verwendeten Java-Version erstellt werden. Agent-Java-Version/-Pfad finden Sie unter agent_inst/config/emd.properties.
Beispiel:
grep JAVA_HOME emd.properties
JAVA_HOME=/var/lib/oracle-cloud-agent/plugins/oci-managementagent/polaris/jdk1.8.0_371-b11Diese Voraussetzungen ermöglichen die Integration der Suchmaschine in PeopleSoft:
- Stack Monitoring unterstützt nur die Überwachung der mit SSL konfigurierten Suchmaschine. Der Endpunkt muss HTTPS sein. Weitere Informationen zum Setup finden Sie unter SSL für Elasticsearch konfigurieren bzw. SSL für OpenSearch konfigurieren.
-
Erstellen Sie vor der Erkennung der Suchmaschine einen JKS-Truststore, da JKS der einzige unterstützte Typ von Trust Stores ist, auf dem Host des Überwachungsagenten, um das Zertifikat von der Suchmaschine zu speichern. Der Speicherort und das Kennwort dieses Truststore sind erforderliche Parameter in der Discovery-UI oder in der Discovery-JSON bei der Discovery über die CLI, während der Truststore-Speicherort auf dem Agent-Host zugänglich sein muss.
Beispiel:
keytool -keystore truststore.jks -alias <ALIAS> -import -file <SEARCH ENGINE CERTIFICATE>
Process Monitor-Discovery für PeopleSoft aktivieren
- Process Monitor wird neben PeopleSoft erkannt und ist standardmäßig beim Erkennen einer PeopleSoft-Anwendung aktiviert. Wenn Sie im Abschnitt Prozessmonitor ermitteln die Option Nein auswählen, wird Process Monitor nicht in die Discovery PeopleSoft aufgenommen.
- Process Monitor-Discovery ist optional. Wenn Process Monitor bereits aktiviert ist, können Sie es in die erste Discovery aufnehmen. Um Process Monitor zukünftig zu integrieren, verwenden Sie den PeopleSoft-CLI-Befehl
refresh, und fügen Sie dem Monitoringbenutzer die Prozessmonitor-DB-Berechtigungen hinzu. Weitere Informationen zu Berechtigungen finden Sie unter DB Grant-Berechtigungen für PeopleSoft Monitoring. Weitere Informationen zu CLI-Aktualisierungsbefehlen finden Sie unter PeopleSoft Refresh. -
Für die Process Monitor-Erkennung sind keine Eigenschaften erforderlich
-
Benutzeroberfläche
- Process Monitor-Discovery ist standardmäßig enthalten. Um ein Opt-out vorzunehmen, wählen Sie im Bereich Ressourcen-Discovery unter Prozessmonitor ermitteln die Option Nein aus.
PeopleSoft Discovery-Eingabe
| Eingabefeld | Beschreibung |
|---|---|
| Ressourcenname | Name der PeopleSoft-Anwendung |
| Management Agent | Der Management Agent, der die PeopleSoft-Anwendung überwacht |
| Prozessüberwachung | |
|
Ja/Nein |
| PeopleSoft-Datenbank | . |
|
Host (FQDN), auf dem die Datenbank installiert ist |
|
Port, der von der Datenbank für Datenbankverbindungen verwendet wird |
|
Servicename der Datenbank, die für Datenbankverbindungen verwendet wird |
|
Protokoll für die Oracle Database. Wählen Sie entweder TCP- oder TCPS-Protokoll aus. |
|
Wählen Sie das Secret mit dem Datenbankbenutzerkennwort in der Dropdown-Liste aus. Dieses Feld wird nur angezeigt, wenn im Feld Protokoll die Option TCPS ausgewählt ist. |
| Datenbankzugangsdaten | . |
|
Datenbankbenutzer mit den erforderlichen Berechtigungen für die zugrunde liegenden PeopleSoft-Views (z.B. SYSADM, EMDBO) |
|
Kennwort des Datenbankbenutzers |
|
Rolle des Datenbankbenutzers (NORMAL oder SYSDBA) |
| Domainzugangsdaten für Anwendungsserver | . |
|
Remoteverwaltung userID |
|
Kennwort für Remoteadministration (nicht verschlüsselt) |
| Domainzugangsdaten für Process Scheduler | . |
|
Remoteverwaltung userID |
|
Kennwort für Remoteadministration (nicht verschlüsselt) |
| PIA-/WebLogic-Zugangsdaten | . |
|
PIA/Benutzername des Monitoringbenutzers WebLogic. Beispiel: Der Benutzername, mit dem Sie sich bei der WebLogic-Konsole anmelden würden. |
|
PIA/Kennwort des Überwachungsbenutzers WebLogic" |
| PeopleSoft Suchmaschine | . |
|
Benutzer für den Zugriff auf den Suchmaschinenendpunkt |
|
Suchmaschinen-Endpunktkennwort |
|
Speicherort des Truststore mit dem Zertifikat |
|
Truststore mit dem Zertifikatskennwort |
| Suchen in | |
| Stack Monitoring and Log Analytics (empfohlen) | Discovery-Ergebnisse werden an Stack Monitoring und Log Analytics gesendet. |
| Nur Stack Monitoring | Discovery-Ergebnisse werden nur an Stackmonitoring gesendet. |
| Nur Log Analytics | Discovery-Ergebnisse werden nur an Log Analytics gesendet. |
| Lizenz | |
| Enterprise Edition | Der Ressource wird eine Enterprise Edition-Lizenz zugewiesen. |
| Standardedition | Der Ressource wird eine Standard Edition-Lizenz zugewiesen. |
| Tags (unter Erweiterte Optionen anzeigen) |
Freiformtags und definierte Tags können während der Discovery auf Stackmonitoringressourcen angewendet werden. Um definierte Tags zu verwenden, erstellen Sie zuerst die Tag-Namespaces. Siehe . Weitere Informationen zum Erstellen und Verwalten der Tag-Namespaces für definierte Tags finden Sie unter Tags und Tag-Namespace-Konzepte. Beim Erkennen einer Ressource werden alle zugewiesenen Tags auf alle erkannten Ressourcen angewendet. Weitere Informationen zu Tagvoraussetzungen und Tagpropagierung finden Sie unter Tags verwalten. |
|
Tag-Namespace |
Wählen Sie "None" aus, um ein Freiformtag hinzuzufügen. Wählen Sie einen Namespace aus, um ein definiertes Tag im Namespace hinzuzufügen. Wenn Sie über Berechtigungen zum Erstellen einer Ressource verfügen, sind Sie auch berechtigt, Freiformtags auf diese Ressource anzuwenden. Um ein definiertes Tag zuzuweisen, benötigen Sie die Berechtigungen zum Verwenden des Tag-Namespace. Weitere Informationen zum Tagging finden Sie unter Ressourcentags. Wenn Sie nicht sicher sind, ob Sie Tags anwenden sollten, überspringen Sie diese Option, oder fragen Sie Ihren Administrator. Sie können die Tags auch später noch anwenden. |
|
Tagschlüssel |
Geben Sie den Namen an, mit dem Sie das Tag referenzieren. |
|
Tagwert |
Geben Sie den Tagwert an. Weitere Details zu Tagschlüssel und Tagwert finden Sie unter Überblick über Tagging. |
Apache Tomcat
Voraussetzungen
Um einen beliebigen Ressourcentyp zu ermitteln, außer der Erfüllung der Voraussetzungen, ist ein aktiver Management Agent für die Discovery erforderlich. Refer to Install Management Agents for on premise installation and to Deploy Management Agents on Compute Instances for OCI instances deployment.
- JMX-Überwachung aktivieren. Siehe JMX-Remote aktivieren.
Hinweis
Das Tomcat-Monitoring unterstützt SSL nicht. SSL wird standardmäßig deaktiviert, wenn Sie der Tomcat-Dokumentation folgen.
Eingabe für Apache Tomcat Discovery
| Eingabefeld | Beschreibung |
|---|---|
| Ressourcenname | Name der Apache Tomcat-Ressource. |
| Serverhost | Host, auf dem Apache Tomcat installiert ist. |
| JMX-Port | Der Port, der für JMX-Monitoring verwendet wird. |
| Management Agent | Management Agent, der den Host überwacht, auf dem Apache Tomcat installiert ist. |
| Autorisierung | Autorisierungsmodus für JMX-Überwachung (aktiviert oder deaktiviert). Wenn "Aktiviert" ausgewählt ist, sind Benutzername und Kennwort erforderlich. |
| Benutzername | Benutzername für das JMX-Monitoring. |
| Kennwort | Kennwort für JMX-Monitoring. |
| Suchen in | |
| Stack Monitoring and Log Analytics (empfohlen) | Discovery-Ergebnisse werden an Stack Monitoring und Log Analytics gesendet. |
| Nur Stack Monitoring | Discovery-Ergebnisse werden nur an Stackmonitoring gesendet. |
| Nur Log Analytics | Discovery-Ergebnisse werden nur an Log Analytics gesendet. |
| Lizenz | |
| Enterprise Edition | Der Ressource wird eine Enterprise Edition-Lizenz zugewiesen. |
| Standardedition | Der Ressource wird eine Standard Edition-Lizenz zugewiesen. |
| Tags (unter Erweiterte Optionen anzeigen) |
Freiformtags und definierte Tags können während der Discovery auf Stackmonitoringressourcen angewendet werden. Um definierte Tags zu verwenden, erstellen Sie zuerst die Tag-Namespaces. Siehe . Weitere Informationen zum Erstellen und Verwalten der Tag-Namespaces für definierte Tags finden Sie unter Tags und Tag-Namespace-Konzepte. Beim Erkennen einer Ressource werden alle zugewiesenen Tags auf alle erkannten Ressourcen angewendet. Weitere Informationen zu Tagvoraussetzungen und Tagpropagierung finden Sie unter Tags verwalten. |
|
Tag-Namespace |
Wählen Sie "None" aus, um ein Freiformtag hinzuzufügen. Wählen Sie einen Namespace aus, um ein definiertes Tag im Namespace hinzuzufügen. Wenn Sie über Berechtigungen zum Erstellen einer Ressource verfügen, sind Sie auch berechtigt, Freiformtags auf diese Ressource anzuwenden. Um ein definiertes Tag zuzuweisen, benötigen Sie die Berechtigungen zum Verwenden des Tag-Namespace. Weitere Informationen zum Tagging finden Sie unter Ressourcentags. Wenn Sie nicht sicher sind, ob Sie Tags anwenden sollten, überspringen Sie diese Option, oder fragen Sie Ihren Administrator. Sie können die Tags auch später noch anwenden. |
|
Tagschlüssel |
Geben Sie den Namen an, mit dem Sie das Tag referenzieren. |
|
Tagwert |
Geben Sie den Tagwert an. Weitere Details zu Tagschlüssel und Tagwert finden Sie unter Überblick über Tagging. |
Weitere Informationen zu Eingabeparametern finden Sie unter JSON-Eingabeparameter
Microsoft SQL Server
Voraussetzungen
Um einen beliebigen Ressourcentyp zu ermitteln, außer der Erfüllung der Voraussetzungen, ist ein aktiver Management Agent für die Discovery erforderlich. Refer to Install Management Agents for on premise installation and to Deploy Management Agents on Compute Instances for OCI instances deployment.
Die Datenbankverbindung mit SSL-Verschlüsselung wird nicht unterstützt.
Benutzerdefinierten Datenbankbenutzer erstellen
Um die Überwachung für eine Microsoft SQL Server-Datenbank zu aktivieren, können Sie wie folgt einen speziellen Datenbankbenutzer erstellen.
Erstellen Sie einen Benutzer (z.B. monstk), und ordnen Sie den neuen Benutzer den Master- und msdb-Datenbanken zu. Erteilen Sie diesem Benutzer dann die folgenden Mindestberechtigungen.
CREATE LOGIN monstk
WITH PASSWORD = 'monstk1;123';
GO
CREATE USER monstk FOR LOGIN monstk;
GO
Ordnen Sie den Benutzer allen System- und Benutzerdatenbanken zu:
USE master;
CREATE USER monstk FOR LOGIN monstk;
GRANT VIEW ANY DATABASE TO monstk;
GRANT VIEW ANY definition TO monstk;
GRANT VIEW server STATE TO monstk;
GRANT EXECUTE ON sp_helplogins TO monstk;
GRANT EXECUTE ON sp_readErrorLog TO monstk;
GRANT EXECUTE ON dbo.xp_regread TO monstk;
GRANT CREATE FUNCTION TO [monstk];
GRANT CONTROL TO [monstk];
GRANT CREATE TABLE TO [monstk];
GRANT SELECT ON [sys].[sysaltfiles] TO [monstk];
USE msdb;
GRANT SELECT ON dbo.sysjobsteps TO monstk;
GRANT SELECT ON dbo.sysjobs TO monstk;
GRANT SELECT ON dbo.sysjobhistory TO monstk;
Eingabe für MS SQL Server Discovery
| Eingabefeld | Beschreibung |
|---|---|
| Ressourcenname | Name der MS SQL Server-Ressource. |
| DNS-Name von SQL-Server | Domain Name System (DNS) für die Datenbank. |
| Netzwerkport | Der Datenbankport, der für Clientverbindungen verwendet wird. |
| Management Agent | Der für die Überwachung des SQL-Servers zuständige Management Agent. |
| Benutzername | Benutzername des Benutzers für die Datenbanküberwachung. |
| Kennwort | Kennwort des Benutzers der Datenbanküberwachung. |
| Suchen in | |
| Stack Monitoring and Log Analytics (empfohlen) | Discovery-Ergebnisse werden an Stack Monitoring und Log Analytics gesendet. |
| Nur Stack Monitoring | Discovery-Ergebnisse werden nur an Stackmonitoring gesendet. |
| Nur Log Analytics | Discovery-Ergebnisse werden nur an Log Analytics gesendet. |
| Lizenz | |
| Enterprise Edition | Der Ressource wird eine Enterprise Edition-Lizenz zugewiesen. |
| Standardedition | Der Ressource wird eine Standard Edition-Lizenz zugewiesen. |
| Tags (unter Erweiterte Optionen anzeigen) |
Freiformtags und definierte Tags können während der Discovery auf Stackmonitoringressourcen angewendet werden. Um definierte Tags zu verwenden, erstellen Sie zuerst die Tag-Namespaces. Siehe . Weitere Informationen zum Erstellen und Verwalten der Tag-Namespaces für definierte Tags finden Sie unter Tags und Tag-Namespace-Konzepte. Beim Erkennen einer Ressource werden alle zugewiesenen Tags auf alle erkannten Ressourcen angewendet. Weitere Informationen zu Tagvoraussetzungen und Tagpropagierung finden Sie unter Tags verwalten. |
|
Tag-Namespace |
Wählen Sie "None" aus, um ein Freiformtag hinzuzufügen. Wählen Sie einen Namespace aus, um ein definiertes Tag im Namespace hinzuzufügen. Wenn Sie über Berechtigungen zum Erstellen einer Ressource verfügen, sind Sie auch berechtigt, Freiformtags auf diese Ressource anzuwenden. Um ein definiertes Tag zuzuweisen, benötigen Sie die Berechtigungen zum Verwenden des Tag-Namespace. Weitere Informationen zum Tagging finden Sie unter Ressourcentags. Wenn Sie nicht sicher sind, ob Sie Tags anwenden sollten, überspringen Sie diese Option, oder fragen Sie Ihren Administrator. Sie können die Tags auch später noch anwenden. |
|
Tagschlüssel |
Geben Sie den Namen an, mit dem Sie das Tag referenzieren. |
|
Tagwert |
Geben Sie den Tagwert an. Weitere Details zu Tagschlüssel und Tagwert finden Sie unter Überblick über Tagging. |
Verwaltete Dateiübertragung (MFT)
Voraussetzungen
Um einen beliebigen Ressourcentyp zu ermitteln, außer der Erfüllung der Voraussetzungen, ist ein aktiver Management Agent für die Discovery erforderlich. Refer to Install Management Agents for on premise installation and to Deploy Management Agents on Compute Instances for OCI instances deployment.
WebLogic muss erkannt werden, bevor Managed File Transfer (MFT) erkannt wird. Wenn Sie MFT ermitteln, wählen Sie in der Discovery-UI die entsprechende WebLogic aus der Dropdown-Liste aus.
Datenbankmonitoringanforderungen für Stackmonitoring
Die Oracle-Datenbank muss erkannt werden, bevor die MFT-Anwendung erkannt wird. Wenn die Datenbank zuerst erkannt wird, wird sie automatisch mit der MFT-Anwendung verknüpft, sobald das Discovery der MFT-Anwendung abgeschlossen ist. Wenn das Discovery der MFT-Anwendung ausgeführt wird, bevor die Datenbank erkannt wurde, muss die Verknüpfung manuell erstellt werden. Weitere Informationen finden Sie unter "Anwendungstopologie aktualisieren".
Die Überwachung einer Managed File Transfer-Anwendung erfordert bestimmte Berechtigungen für den Zugriff auf das MFT-Schema. Stackmonitoring unterstützt die Verwendung des MFT-Schemaeigentümers, in der Regel DEV_MFT, als Datenbankzugangsdaten beim Erkennen von MFT. Es wird bevorzugt, einen Überwachungsbenutzer mit nur den Berechtigungen zu erstellen, die zum Überwachen einer MFT-Anwendung erforderlich sind. Sie können denselben Datenbankbenutzer verwenden, um sowohl die Oracle-Datenbank mit dem MFT-Schema als auch die MFT-Anwendung zu überwachen. Schritte zum Erstellen eines Datenbanküberwachungsbenutzers finden Sie im MOS-Hinweis: 2857604.1.
Die spezifischen Berechtigungen werden im folgenden Code definiert. Es wird der MFT-Schemaname DEV_MFT vorausgesetzt. Wenn der Schemaname in Ihrem Setup nicht identisch ist, ersetzen Sie DEV_MFT durch den tatsächlichen Schemanamen im folgenden Code. Ersetzen Sie <user> durch den Datenbanküberwachungsbenutzer, der mit dem Skript erstellt wurde. Stellen Sie sicher, dass die Berechtigungen auf den Überwachungsbenutzer angewendet werden, der in dem Schema DEV_MFT erstellt wurde.
Datenbankberechtigungen:
GRANT SELECT ON DEV_MFT.MV_MFT_SOURCE_MESSAGE TO <your_monitoring_user>;
GRANT SELECT ON DEV_MFT.MV_MFT_TARGET_INFO TO <your_monitoring_user>;
GRANT SELECT ON DEV_MFT.MV_MFT_TRANSFER_COUNT_INFO TO <your_monitoring_user>;
GRANT SELECT ON DEV_MFT.MV_MFT_SOURCE_INFO TO <your_monitoring_user>;
GRANT SELECT ON DEV_MFT.MV_MFT_TRANSFER TO <your_monitoring_user>;Discovery-Eingabe
| Eingabefeld | Beschreibung |
|---|---|
| Ressourcenname | Name der MFT-Ressource. |
|
WebLogic-Zugangsdaten |
. |
|
Wählen Sie die WebLogic-Domain aus |
|
Protokoll für WebLogic Server. Die möglichen Werte sind t3 und t3s. Wenn Sie t3s, TrustStore-Pfad und TrustStore-Typ auswählen, werden die Felder unter WebLogic-Benutzer für Monitoring angezeigt. |
|
WebLogic Server-Benutzer.
|
|
Kennwort des WebLogic Server-Benutzers. |
| Datenbankzugangsdaten | |
|
Name des Hosts, auf dem der WebLogic-Administrationsserver installiert ist. |
|
Port für WebLogic Administration Server (Konsole). |
|
Servername der Datenbank, die für Datenbankverbindungen verwendet wird. |
|
Benutzername der Oracle Database-Überwachungszugangsdaten |
|
Kennwort der Oracle Database-Überwachungszugangsdaten |
|
Rolle des Datenbankbenutzers (NORMAL oder SYSDBA) |
| Suchen in | |
| Stack Monitoring and Log Analytics (empfohlen) | Discovery-Ergebnisse werden an Stack Monitoring und Log Analytics gesendet. |
| Nur Stack Monitoring | Discovery-Ergebnisse werden nur an Stackmonitoring gesendet. |
| Nur Log Analytics | Discovery-Ergebnisse werden nur an Log Analytics gesendet. |
| Lizenz | |
| Enterprise Edition | Der Ressource wird eine Enterprise Edition-Lizenz zugewiesen. |
| Standardedition | Der Ressource wird eine Standard Edition-Lizenz zugewiesen. |
| Tags (unter Erweiterte Optionen anzeigen) |
Freiformtags und definierte Tags können während der Discovery auf Stackmonitoringressourcen angewendet werden. Um definierte Tags zu verwenden, erstellen Sie zuerst die Tag-Namespaces. Siehe . Weitere Informationen zum Erstellen und Verwalten der Tag-Namespaces für definierte Tags finden Sie unter Tags und Tag-Namespace-Konzepte. Beim Erkennen einer Ressource werden alle zugewiesenen Tags auf alle erkannten Ressourcen angewendet. Weitere Informationen zu Tagvoraussetzungen und Tagpropagierung finden Sie unter Tags verwalten. |
|
Tag-Namespace |
Wählen Sie "None" aus, um ein Freiformtag hinzuzufügen. Wählen Sie einen Namespace aus, um ein definiertes Tag im Namespace hinzuzufügen. Wenn Sie über Berechtigungen zum Erstellen einer Ressource verfügen, sind Sie auch berechtigt, Freiformtags auf diese Ressource anzuwenden. Um ein definiertes Tag zuzuweisen, benötigen Sie die Berechtigungen zum Verwenden des Tag-Namespace. Weitere Informationen zum Tagging finden Sie unter Ressourcentags. Wenn Sie nicht sicher sind, ob Sie Tags anwenden sollten, überspringen Sie diese Option, oder fragen Sie Ihren Administrator. Sie können die Tags auch später noch anwenden. |
|
Tagschlüssel |
Geben Sie den Namen an, mit dem Sie das Tag referenzieren. |
|
Tagwert |
Geben Sie den Tagwert an. Weitere Details zu Tagschlüssel und Tagwert finden Sie unter Überblick über Tagging. |
Oracle HTTP Server (OHS)
Um einen beliebigen Ressourcentyp zu ermitteln, außer der Erfüllung der Voraussetzungen, ist ein aktiver Management Agent für die Discovery erforderlich. Refer to Install Management Agents for on premise installation and to Deploy Management Agents on Compute Instances for OCI instances deployment.
Zusammengefasstes OHS
Collocated OHS Discovery ist Teil der Weblogic-Domain-Discovery, und alle zugehörigen Voraussetzungen gelten.
Oracle HTTP Server muss in einem vorhandenen Oracle Home mit einer WebLogic Server-Domain installiert sein.
Weitere Informationen zur Installation von OHS mit Colocation finden Sie im Abschnitt Informationen zur Oracle HTTP Server-Installation.
Eigenständiges OHS
Unterstützte Versionen:
-
Version 11.x - nur lokales Monitoring, Linux-Host, OPMN-Tool für die Metriksammlung.
-
Version 12.x - nur lokales Monitoring, Linux-Host, WLST-Tool für die Metriksammlung
Voraussetzungen:
-
Der Management Agent muss auf demselben Host wie der eigenständige Oracle HTTP Server installiert sein.
-
Die OHS-Konfigurationsdatei (httpd.conf) muss für den Management Agent-Installationsbenutzer zugänglich und lesbar sein (
mgmt_agentfür Standalone Agent undoracle-cloud-agentfür Oracle Cloud Agent).
OHS-Version 11.x:
Version 11.x OHS erfasst Metriken mit dem OPMN-Tool.
-
Wenn der Agent-Benutzer und der Installationsbenutzer identisch sind:
Das OPMN-Tool muss vom Management Agent-Installationsbenutzer ausführbar und lesbar sein (
mgmt_agentfür Standalone Agent undoracle-cloud-agentfür Oracle Cloud Agent). -
Wenn sich der Agent-Benutzer vom Installationsbenutzer unterscheidet:
Optionale Zugangsdaten für den Installationsbenutzer (Eigentümerbenutzer) müssen während der Discovery angegeben werden. Der Installationsbenutzer muss Zugriff zum Lesen und Ausführen des OPMN-Tools haben. Root-Benutzer kann nicht verwendet werden.
OHS-Version 12.x:
- Leseberechtigungen für den Agent-Benutzer in der Datei
httpd.confunter:<PATH>/user_projects/domains/<domain_name>/config/fmwconfig/components/OHS/<COMP_NAME>/httpd.confBeispiel:
<PATH>/user_projects/domains/ohs_domain/config/fmwconfig/components/OHS/ohs1Führen Sie den folgenden Befehl aus, um Lesezugriff zu erteilen:
sudo chmod 640 <PATH>/user_projects/domains/<domain_name>/config/fmwconfig/components/OHS/<COMP_NAME>/httpd.conf - Leseberechtigungen für den Agent-Benutzer in der OHS-Java-Keystore-Datei unter:
<ORACLE HOME DIRECTORY>/wlserver/server/lib/DemoTrust.jks(Benutzerdefinierte jks-Datei, falls benutzerdefinierte Zertifikate verwendet werden)Beispiel:
sudo chmod 640 <absolute path to <Oracle Home directory>/wlserver/server/lib/DemoTrust.jks - Lese- und Ausführungsberechtigungen auf
<ORACLE HOME DIRECTORY>/oracle_common/common/bin/wlst.sh
OHS-Version 11.x-Discovery-Eingang
| Eingabefeld | Beschreibung |
|---|---|
| Absoluter Pfad zur Konfigurationsdatei (httpd.conf) | Absoluter Pfad zur httpd.conf-Konfigurationsdatei für Oracle HTTP Server |
| Absoluter Pfad zum Instanz-Home | Absoluter Pfad zum Home-Verzeichnis der Instanz |
| Komponentenname | Komponentenname von Oracle HTTP Server |
| Hostname | Hostname für die Verbindung mit Oracle HTTP Server |
| Listening-Port | Port für die Verbindung mit Oracle HTTP Server |
| Management Agent | Management Agent, der den Host überwacht, auf dem Oracle HTTP Server installiert ist |
| Versionierung | Version von Oracle HTTP Server |
| *Optional kann der Benutzer die Benutzerzugangsdaten des Installationseigentümers angeben, wenn der Installationseigentümer ein anderer Benutzer als der Management Agent-Benutzer ist. | |
| Benutzername des Installationseigentümers | Benutzername eines Benutzers, der Eigentümer der Oracle HTTP Server-Installation ist. |
| Kennwort des Installationseigentümers | Kennwort eines Benutzers, der Eigentümer der Oracle HTTP Server-Installation ist. |
OHS-Version 12.x-Discovery-Eingang
| Eingabefeld | Beschreibung |
|---|---|
| Hostname | Hostname für die Verbindung mit Oracle HTTP Server |
| Listening-Port | Port für die Verbindung mit Oracle HTTP Server |
| Absoluter Pfad zur Konfigurationsdatei (httpd.conf) | Absoluter Pfad zur httpd.conf-Konfigurationsdatei für Oracle HTTP Server |
| Absoluter Pfad zu oracle home | Absoluter Pfad zu oracle home-Verzeichnis |
| Komponentenname | Komponentenname von Oracle HTTP Server |
| Management Agent | Management Agent, der den Host überwacht, auf dem Oracle HTTP Server installiert ist |
| Versionierung | Version von Oracle HTTP Server |
| Knotenmanagerbenutzername | Benutzername für Node Manager, der mit diesem Oracle HTTP Server konfiguriert ist |
| Node Manager-Kennwort | Kennwort für Node Manager, das mit diesem Oracle HTTP Server konfiguriert ist |
Apache HTTP Server
Voraussetzungen
Um einen beliebigen Ressourcentyp zu ermitteln, außer der Erfüllung der Voraussetzungen, ist ein aktiver Management Agent für die Discovery erforderlich. Refer to Install Management Agents for on premise installation and to Deploy Management Agents on Compute Instances for OCI instances deployment.
- Der Management Agent muss auf demselben Host wie Apache HTTP Server installiert sein.
- Aktivieren Sie das Apache-Modul
mod_status(https://httpd.apache.org/docs/2.4/mod/mod_status.html). Konfigurieren Sie die/server-status-Speicherortanweisung für den angegebenen Hostnamen und Port.Beispiel:
http(s)://<hostname>:<port>/server-status - Aktivieren Sie die Anweisung ExtendedStatus (ExtendedStatus) (https://httpd.apache.org/docs/2.4/mod/core.html#extendedstatus).
- Geben Sie gegebenenfalls Zugriffskontrolle für die konfigurierte
/server-status-Speicherortanweisung an, damit HTTP/HTTPS-Anforderungen erfolgreich von dem Host ausgeführt werden können, auf dem der Agent installiert ist. Der Agent unterstützt die Basisauthentifizierung nur bei Bedarf mit einer HTTPS-Verbindung. Weitere Informationen zum Konfigurieren der zusätzlichen Zugriffskontrolle finden Sie in der Apache-Dokumentation, -Authentifizierung und -Autorisierung. -
Der Management Agent-Installationsbenutzer muss auf die Apache-Binärdateien zugreifen und diese ausführen können:
- Die Apache-Datei(en)
*.conf, einschließlich der Dateihttpd.conf, muss für den Management Agent-Installationsbenutzer zugänglich und lesbar sein (mgmt_agentfür Standalone Agent undoracle-cloud-agentfür Oracle Cloud Agent). - Der Management Agent-Installationsbenutzer muss auf die Apache-Binärdatei (
httpd) zugreifen und diese ausführen können (mgmt_agentfür Standalone Agent undoracle-cloud-agentfür Oracle Cloud Agent). - Die Apache-Datei
pid(httpd.pid) muss für den Management Agent-Installationsbenutzer zugänglich und lesbar sein (mgmt_agentfür Standalone Agent undoracle-cloud-agentfür Oracle Cloud Agent).
- Die Apache-Datei(en)
Im Folgenden finden Sie ein Beispiel dafür, wie Sie alle erforderlichen Berechtigungen für den Management Agent-Benutzer hinzufügen, indem Sie eine dedizierte Apache-Administratorbenutzergruppe erstellen und den Management Agent-Benutzer hinzufügen:
#Create a user group for apache administration
groupadd apache_admin_grp
#Add management agent user to the apache admin group
#for user installed management agent
usermod -G apache_admin_grp mgmt_agent
#for oracle cloud agent plugin
usermod -G apache_admin_grp oracle-cloud-agent
#Change ownership for apache server root directory and binary file. Example:
chown -R root:apache_admin_grp /etc/httpd
chmod -R 770 /etc/httpd
chown -R root:apache_admin_grp /usr/sbin/httpd
chmod -R 770 /usr/sbin/httpd
#Grant access to httpd.pid file. Example:
chown -R root:apache_admin_grp /run/httpd
#Restart the Agent for the user group assignment to take effect.
#for user installed management agent
systemctl restart mgmt_agent
#for oracle cloud agent plugin
systemctl restart oracle-cloud-agentApache HTTP Server-Discovery-Eingabe
| Eingabefeld | Beschreibung |
|---|---|
| Ressourcenname | Name der Apache HTTP Server-Ressource. |
| Serverhost | Host, auf dem der Apache HTTP Server installiert ist. |
| Listening Port | Listening-Port von Apache HTTP Server. |
| Absoluter Pfad von httpd.conf | Der absolute Pfad zur Apache-Datei httpd.conf. |
| Absoluter Pfad der HTTPD-Binärdatei | Der absolute Pfad zur HTTPD-Binärdatei. |
| Management Agent | Management Agent, der den Host überwacht, auf dem Apache HTTP Server installiert ist. |
| Protokoll | Protokoll für die Verbindung zum Apache HTTP-Server. |
| Name des Discovery-Parameters | *Optional kann der Benutzer bei der Konfiguration der HTTPS-Verbindung grundlegende Authentifizierungszugangsdaten angeben |
| Benutzername | Benutzername für den Zugriff auf Serverstatusmetriken mit Basisauthentifizierung. |
| Kennwort | Kennwort für den Zugriff auf Serverstatusmetriken mit Basisauthentifizierung. |
| Name des Discovery-Parameters | *Erforderlich bei Verwendung von HTTPS |
| Truststore-Pfad | Absoluter Pfad des JKS-Trustspeichers, der das Zertifikat enthält. |
| Truststore-Kennwort | Truststore-Kennwort. |
| Suchen in | |
| Stack Monitoring and Log Analytics (empfohlen) | Discovery-Ergebnisse werden an Stack Monitoring und Log Analytics gesendet. |
| Nur Stack Monitoring | Discovery-Ergebnisse werden nur an Stackmonitoring gesendet. |
| Nur Log Analytics | Discovery-Ergebnisse werden nur an Log Analytics gesendet. |
| Lizenz | |
| Enterprise Edition | Der Ressource wird eine Enterprise Edition-Lizenz zugewiesen. |
| Standardedition | Der Ressource wird eine Standard Edition-Lizenz zugewiesen. |
| Tags (unter Erweiterte Optionen anzeigen) |
Freiformtags und definierte Tags können während der Discovery auf Stackmonitoringressourcen angewendet werden. Um definierte Tags zu verwenden, erstellen Sie zuerst die Tag-Namespaces. Siehe . Weitere Informationen zum Erstellen und Verwalten der Tag-Namespaces für definierte Tags finden Sie unter Tags und Tag-Namespace-Konzepte. Beim Erkennen einer Ressource werden alle zugewiesenen Tags auf alle erkannten Ressourcen angewendet. Weitere Informationen zu Tagvoraussetzungen und Tagpropagierung finden Sie unter Tags verwalten. |
|
Tag-Namespace |
Wählen Sie "None" aus, um ein Freiformtag hinzuzufügen. Wählen Sie einen Namespace aus, um ein definiertes Tag im Namespace hinzuzufügen. Wenn Sie über Berechtigungen zum Erstellen einer Ressource verfügen, sind Sie auch berechtigt, Freiformtags auf diese Ressource anzuwenden. Um ein definiertes Tag zuzuweisen, benötigen Sie die Berechtigungen zum Verwenden des Tag-Namespace. Weitere Informationen zum Tagging finden Sie unter Ressourcentags. Wenn Sie nicht sicher sind, ob Sie Tags anwenden sollten, überspringen Sie diese Option, oder fragen Sie Ihren Administrator. Sie können die Tags auch später noch anwenden. |
|
Tagschlüssel |
Geben Sie den Namen an, mit dem Sie das Tag referenzieren. |
|
Tagwert |
Geben Sie den Tagwert an. Weitere Details zu Tagschlüssel und Tagwert finden Sie unter Überblick über Tagging. |
Oracle Unified Directory
Um einen beliebigen Ressourcentyp zu ermitteln, außer der Erfüllung der Voraussetzungen, ist ein aktiver Management Agent für die Discovery erforderlich. Refer to Install Management Agents for on premise installation and to Deploy Management Agents on Compute Instances for OCI instances deployment.
Voraussetzungen und Workflow für OUD-Ressourcen überwachen:
-
Management Agent auf dem Host bereitstellen, auf dem OUD ausgeführt/konfiguriert wird
-
Erforderliche Schritte zum Kopieren der erforderlichen Dateien
-
OUD-Exporteur zum Erfassen von Metriken im Prometheus-Format einrichten
-
Warten Sie 20 Minuten, bis Metriken erfasst werden
-
OUD als Ressource in Stackmonitoring importieren
-
OUD mit Stackmonitoring überwachen
OUD-Exporteur unterstützt den Oracle Cloud Agent nicht.
OUD kann in einem der folgenden drei Modi funktionieren:
-
Als LDAP-Verzeichnis-Serverinstanz zur Aufnahme von Daten
-
Als LDAP-Proxyserverinstanz, wobei der Server als Schnittstelle zwischen dem Client und dem oder den Directory-Servern fungiert, welche die Daten enthalten
-
Als Replikationsgatewayinstanz zwischen OUD und Oracle Directory Server Enterprise Edition (ODSEE)
Die Stack Monitoring-Überwachungslösung für OUD umfasst drei Ressourcentypen, einen für jeden der oben genannten Installationsmodi oder -typen.
Exporteur einrichten
Der Exporteur erfasst Metriken aus OUD und erstellt einen Endpunkt, um die Metriken im Prometheus-Format bereitzustellen. Diese Metriken werden dann vom Management-Agent in den Telemetriedatenspeicher in <specified name space> hochgeladen.
Der Exporteur muss für jede Instanz jedes Installationsmodus eingerichtet werden. Beispiel: Wenn 3 Verzeichnisse und 2 Proxys vorhanden sind, muss der Exporteur 5 Mal eingerichtet werden.
Einrichtungsschritte – Überblick:
- Stellen Sie sicher, dass Python installiert ist, und installieren Sie auch python-ldap
- Laufzeitgruppe des OUD-Benutzers zum Benutzer
mgmt_agenthinzufügen - Exportskript an einen benutzerdefinierten Speicherort kopieren
- Temporäre Kennwortdateien für den OUD-Exporteur erstellen
- Monitoringbenutzer für die OUD-Instanz erstellen
- Erteilen Sie der OUD-Datenbank Dateisystemberechtigungen, um die Datenbankgrößen zu überwachen
- OUD-Exporteur einrichten
- OUD-Exporteur nach Neustart des Betriebssystems starten
- Bestätigen, dass Metriken fließen
Setupschritte:
-
Stellen Sie sicher, dass Python installiert ist, und installieren Sie auch python-ldap:
- Auf RedHat/Oracle Linux 8 und 9:
sudo -n yum install -y libnsl python3-ldap httpd-tools - Auf RedHat/Oracle Linux 7:
sudo -n yum install -y libnsl python-ldap httpd-tools
- Auf RedHat/Oracle Linux 8 und 9:
-
Stellen Sie sicher, dass
mgmt_agentüber die richtigen Berechtigungen verfügt:- Fügen Sie die Laufzeitgruppe des OUD-Benutzers zum Benutzer mgmt_agent hinzu:
sudo usermod -G <OUD_USER_GROUP> mgmt_agent - Stellen Sie sicher, dass das Verzeichnis
<ORACLE_HOME>und die übergeordneten Verzeichnisse Ausführungsberechtigungen haben:sudo chmod -R 0750 <ORACLE_HOME_PATH>
- Fügen Sie die Laufzeitgruppe des OUD-Benutzers zum Benutzer mgmt_agent hinzu:
-
Kopieren Sie das Exporteurskript an einen benutzerdefinierten Speicherort:
- Erstellen Sie ein benutzerdefiniertes Verzeichnis, aus dem der OUD-Exporteur ausgeführt wird.
- Ändern Sie den Eigentümer des neuen Verzeichnisses, und erteilen Sie dem Benutzer
mgmt_agentLese- und Ausführungszugriff auf dieses neue Verzeichnis und den gesamten darin enthaltenen Inhalt:sudo chown -R mgmt_agent:mgmt_agent <CUSTOM_EXPORTER_DIRECTORY_PATH>Beispiel:
sudo chown -R mgmt_agent:mgmt_agent /scratch/exporter/oud_exporter - Kopieren Sie als Management Agent-Benutzer das Skript
manage_exporter.shaus$AGENT_INST/config/destinations/OCI/services/appmgmt/<Latest_Version>/scripts/oudin das benutzerdefinierte Verzeichnis.
-
Erstellen Sie temporäre Kennwortdateien für den OUD-Exporteur:
- Für den Root-Verzeichnisbenutzer, z.B.
cn=Directory Manager:echo <PASSWORD> | sudo -u mgmt_agent tee <FULL_PATH_OF_THE_DIRECTORY_MANAGER_USER_PASSWORD_FILE>/.pwBeispiel:
echo <password> | sudo -u mgmt_agent tee /scratch/exporter/oud_exporter/.pw - Für den Überwachungsbenutzer:
echo <PASSWORD> | sudo -u mgmt_agent tee <FULL_PATH_OF_THE_MONITORING_USER_PASSWORD_FILE>/.mpwBeispiel:
echo <password> | sudo -u mgmt_agent tee /scratch/exporter/oud_exporter/.mpw
- Für den Root-Verzeichnisbenutzer, z.B.
-
Erstellen Sie einen Überwachungsbenutzer für die OUD-Instanz:
- Führen Sie als Benutzer
mgmt_agentFolgendes aus:./manage_exporter.sh adduser --port <ADMINISTRATION_PORT_OF_THE_OUD_INSTANCE> --utype admin --dstype oud -j <FULL_PATH_OF_THE_DIRECTORY_MANAGER_USER_PASSWORD_FILE> --mpw <FULL_PATH_OF_THE_MONITORING_USER_PASSWORD_FILE> --javaHome <JAVA_HOME_PATH>Beispiel:
./manage_exporter.sh adduser --port 4444 --utype admin --dstype oud -j /scratch/exporter/oud_exporter/.pw --mpw /scratch/exporter/oud_exporter/.mpw --javaHome /scratch/install/jdk1.8.0_381/ - Standardmäßig lautet der Name des Überwachungsbenutzers
muser. Er kann mit--muser <name>geändert werden
- Führen Sie als Benutzer
-
Erteilen Sie der OUD-Datenbank Dateisystemberechtigungen, um die Datenbankgrößen zu überwachen:
sudo getfacl "<OUD_HOME_DIRECTORY_PATH>/OUD/db"Beispiel:
sudo getfacl "/scratch/oud12c/oud_instance/OUD/db"sudo setfacl -R -m "u:mgmt_agent:rx" "<OUD_HOME_DIRECTORY_PATH>/OUD/db"Beispiel:
sudo setfacl -R -m "u:mgmt_agent:rx" "/scratch/oud12c/oud_instance/OUD/db"
-
OUD-Exporteur einrichten:
- Führen Sie als Benutzer mgmt_agent den Setupbefehl aus:
./manage_exporter.sh setup --type <PRODUCT_TYPE> --compartment <COMPARTMENT_ID> --name <RESOURCE_NAME> --instName <RESOURCE_NAME> --ldap <LDAP_PORT> --ldaps <LDAPS_PORT> --oracleHome <ORACLE_HOME_PATH> --adminPort <ADMINISTRATION_PORT_OF_THE_OUD_INSTANCE> --metricPort <METRICS_MONITORING_ENDPOINT_PORT> --javaHome <JAVA_HOME_PATH> -D <NAME_OF_THE_MONITORING USER> -j <FULL_PATH_OF_THE_DIRECTORY_MANAGER_USER_PASSWORD_FILE>Beispiel:
./manage_exporter.sh setup --type oud --compartment ocid.compartment1.abcdef1234 --name oud_one --instName oud_one --ldap 0 --ldaps 0 --oracleHome /scratch/oud12c --adminPort 4444 --metricPort 1888 --javaHome /scratch/install/jdk1.8.0_381/ -D muser -j /scratch/exporter/oud_exporter/.pw - Starten Sie den Management Agent neu:
sudo systemctl restart mgmt_agent - Für weitere Optionen während des Setups führen Sie den Hilfebefehl aus:
./manage_exporter.sh help
OUD-Metriken werden im Prometheus-Format am Promethus-Endpunkt erfasst, und der Management-Agent lädt die Metriken auch in die Telemetrie hoch.
- Führen Sie als Benutzer mgmt_agent den Setupbefehl aus:
-
Aktivieren Sie den Start des OUD-Exporteurs nach einem Neustart des Betriebssystems. Dadurch kann der Benutzer
mgmt_agentauch den Management Agent und die Exporter-Services neu starten:sudo ./manage_exporter.sh enable -
Prüfen Sie, ob Metriken fließen:
-
Um sicherzustellen, dass der Exporteur OUD-Metriken ordnungsgemäß erfasst, rufen Sie den Metrikendpunkt auf dem Host auf, auf dem der Exporteur ausgeführt wird. Es müssen mindestens 40 Metriken vorhanden sein:
- In einem Browser müssen
https://localhost:<METRICS_MONITORING_ENDPOINT_PORT>/metrics - node_exporter-Zugangsdaten angegeben werden.Beispiel:
https://localhost:1888/metrics - Auf Terminal:
curl -u "<NODE_EXPORTER_USER>:<NODE_EXPORTER_PASSWORD>" -sk https://127.0.0.1:1888/metrics
- In einem Browser müssen
- Um sicherzustellen, dass der Management Agent nach 5 Minuten seit dem Start des Exporteurs Metriken in die Telemetrie hochlädt, öffnen Sie den Metrik-Explorer in OCI. Wählen Sie das Compartment, den Metrik-Namespace
oracle_appmgmtund eine der OUD-Ressourcengruppen aus. Wählen Sie eine beliebige Metrik aus, und prüfen Sie, ob sie korrekt gemeldet wird.
-
Setup-Befehlsoptionen für Exporteur:
| Option | Beschreibung |
|---|---|
| Typ | OUD-Typ, der konfiguriert wird: OUD, proxy oder replgw. |
| Compartment | Compartment Id. |
| Name | Name, der der überwachten Ressource zugewiesen wird |
| instName | Name, der der OUD-Instanz übergeben wird (erforderlich, wenn die Datenbankgröße überwacht wird) |
| LDAP | Unverschlüsselter LDAP-Port. Standardwert: 1389. Kann auf 0 gesetzt werden, ohne diesen Port zu überwachen. |
| ldaps | Verschlüsselter LDAP-Port. Standardwert: 1888. Kann auf 0 gesetzt werden, ohne diesen Port zu überwachen. |
| oracleHome | Oracle Home der OUD-Anwendung. |
| adminPort | Administrationsport der OUD-Instanz. |
| metricPort | Neuer Port zur Angabe von Metriken im Prometheus-Format. Dieser Port muss vor dem Setup verfügbar sein. |
| D | Benutzer ohne Präfix "cn=" überwachen. |
| v | Pfad zur Kennwortdatei des Monitoringbenutzers |
| Proxiuri | Wenn hinter einem Proxy, geben Sie die Proxy-URI einschließlich des Ports an, wie http://localhost:80 |
| Option "Monitoringbenutzerbefehl hinzufügen" | Beschreibung |
|---|---|
| port | Administrationsport der OUD-Instanzen |
| v | Pfad zur Benutzerkennwortdatei von Directoy Manager |
| mpw | Pfad zur Kennwortdatei des Monitoringbenutzers |
| Muschel | Name des Überwachungsbenutzers. Der Standardwert ist muser |
OUD-Status
OUD unterstützt je nach mehreren Faktoren 4 verschiedene Statusarten, die im Folgenden beschrieben werden:
- Aktiviert
OUD ist hochgefahren, wenn alle Systeme und Metriken normal fließen.
- Unten
OUD ist heruntergefahren, wenn BindDN fehlt. Es liegt ein Verbindungsproblem mit dem LDAP-Server vor, oder der LDAP-Server ist heruntergefahren.
- Wartung
Benutzer können OUD jederzeit unter Wartung stellen, um die Instanzen oder andere Zwecke zu warten.
- Warnung
Die OUD-Instanz hat mindestens einen Servicetest nicht bestanden und sollte daher untersucht werden.
OUD-Status verwalten
So konfigurieren Sie eine OUD-Instanz für "Wartung" oder "Hochgefahren":
./manage_exporter.sh modstate <STATUS> --port <ADMINISTRATION_PORT_OF_THE_OUD_INSTANCE> --dstype oud -j <FULL_PATH_OF_THE_DIRECTORY_MANAGER_USER_PASSWORD_FILE>| Befehlsoption | Beschreibung |
|---|---|
| STATUS | UP oder MAINT. UP konfiguriert die OUD-Instanz im normalen Modus, und MAINT setzt die OUD-Instanz in den Wartungsmodus.
|
Führen Sie den folgenden Befehl aus, um den aktuellen Status von OUD anzuzeigen:
./manage_exporter.sh showstate --port <ADMINISTRATION_PORT_OF_THE_OUD_INSTANCE> --dstype oud -j <FULL_PATH_OF_THE_DIRECTORY_MANAGER_USER_PASSWORD_FILE>| Befehlsoption | Beschreibung |
|---|---|
| port | Administrationsport der OUD-Instanzen |
| v | Pfad zur Directory Manager-Benutzerkennwortdatei |
OUD importieren
OUD kann unabhängig als einer der folgenden Ressourcentypen importiert und überwacht werden:
- OUD Directory-Server
- OUD- Proxy-Server
- OUD-Replication Gateway
Um OUD in Stackmonitoring zu importieren, stellen Sie sicher, dass der Management Agent OUD-Metriken mindestens 20 Minuten lang in Telemetrie hochgeladen hat.
Importieren Sie OUD-Ressourcentypen mit dem folgenden Befehl:
oci stack-monitoring resource-task import-telemetry-resources --compartment-id <compartment id> --namespace oracle_appmgmt --source OCI_TELEMETRY_PROMETHEUS --resource-group <resource group>Importieren Sie jeden Ressourcentyp, nicht jede Instanz. Beispiel: Wenn 3 Verzeichnisse und 2 Proxys vorhanden sind, führen Sie den Importbefehl 2 Mal aus, einmal für jeden Typ.
Nachdem die Ressourcen importiert wurden und eine neue OUD-Instanz hinzugefügt wurde, führen Sie den Importbefehl für den neu hinzugefügten Ressourcentyp erneut aus.
| Option | Beschreibung |
|---|---|
| compartment-id | Compartment ID |
| Namespace | Namespace, in dem die Metriken gespeichert werden: oracle_appmgmt |
| Quelle | Quelle zum Posten von Metriken: OCI_TELEMETRY_PROMETHEUS |
| resource-group | Zu importierender OUD-Ressourcentyp: oud_directory, oud_proxy oder oud_gateway |
Weitere Informationen zum Löschen von Stackmonitoringressourcen finden Sie unter Ressourcen löschen.
Weitere Informationen zu anderen OUD-Vorgängen finden Sie unter Oracle Unified Directory-Vorgänge im Kapitel "Anwendungstopologie".
Weitere Informationen zur Fehlerbehebung bei OUD finden Sie unter Fehlerbehebung bei OUD.
Oracle GoldenGate
Voraussetzungen
Um einen beliebigen Ressourcentyp zu ermitteln, außer der Erfüllung der Voraussetzungen, ist ein aktiver Management Agent für die Discovery erforderlich. Refer to Install Management Agents for on premise installation and to Deploy Management Agents on Compute Instances for OCI instances deployment.
Der Management Agent, der die GoldenGate-Instanz überwacht, muss auf die Oracle GoldenGate-REST-APIs zugreifen können.
Nur das https-Protokoll wird unterstützt. Daher muss die GoldenGate-Instanz mit den erforderlichen Zertifikaten konfiguriert werden.
Management Agent muss Zugriff auf die Truststore-JKS-Datei haben, die das Zertifikat enthält, um die TLS-Verbindung zu validieren.
GoldenGate Discovery-Eingabe
| Eingabefeld | Beschreibung |
|---|---|
| Ressourcenname | Name der Oracle GoldenGate-Ressource |
| Hostname | FQDN des Hosts, auf dem Oracle GoldenGate installiert ist. |
| Service Manager-Port | Listening-Port von Oracle GoldenGate Service Manager. |
| Management Agent | Management Agent, der Oracle GoldenGate überwacht |
| Benutzername | Benutzername für den Zugriff auf Oracle GoldenGate-REST-URLs mit Basisauthentifizierung |
| Kennwort | Kennwort für den Zugriff auf Oracle GoldenGate-REST-URLs mit Basisauthentifizierung. |
| Truststore-Pfad | Absoluter Pfad des JKS-Trustspeichers, der das Zertifikat enthält |
| Truststore-Kennwort | Truststore-Kennwort |
| Suchen in | |
| Stack Monitoring and Log Analytics (empfohlen) | Discovery-Ergebnisse werden an Stack Monitoring und Log Analytics gesendet. |
| Nur Stack Monitoring | Discovery-Ergebnisse werden nur an Stackmonitoring gesendet. |
| Nur Log Analytics | Discovery-Ergebnisse werden nur an Log Analytics gesendet. |
| Lizenz | |
| Enterprise Edition | Der Ressource wird eine Enterprise Edition-Lizenz zugewiesen. |
| Standardedition | Der Ressource wird eine Standard Edition-Lizenz zugewiesen. |
| Tags (unter Erweiterte Optionen anzeigen) |
Freiformtags und definierte Tags können während der Discovery auf Stackmonitoringressourcen angewendet werden. Um definierte Tags zu verwenden, erstellen Sie zuerst die Tag-Namespaces. Siehe . Weitere Informationen zum Erstellen und Verwalten der Tag-Namespaces für definierte Tags finden Sie unter Tags und Tag-Namespace-Konzepte. Beim Erkennen einer Ressource werden alle zugewiesenen Tags auf alle erkannten Ressourcen angewendet. Weitere Informationen zu Tagvoraussetzungen und Tagpropagierung finden Sie unter Tags verwalten. |
|
Tag-Namespace |
Wählen Sie "None" aus, um ein Freiformtag hinzuzufügen. Wählen Sie einen Namespace aus, um ein definiertes Tag im Namespace hinzuzufügen. Wenn Sie über Berechtigungen zum Erstellen einer Ressource verfügen, sind Sie auch berechtigt, Freiformtags auf diese Ressource anzuwenden. Um ein definiertes Tag zuzuweisen, benötigen Sie die Berechtigungen zum Verwenden des Tag-Namespace. Weitere Informationen zum Tagging finden Sie unter Ressourcentags. Wenn Sie nicht sicher sind, ob Sie Tags anwenden sollten, überspringen Sie diese Option, oder fragen Sie Ihren Administrator. Sie können die Tags auch später noch anwenden. |
|
Tagschlüssel |
Geben Sie den Namen an, mit dem Sie das Tag referenzieren. |
|
Tagwert |
Geben Sie den Tagwert an. Weitere Details zu Tagschlüssel und Tagwert finden Sie unter Überblick über Tagging. |
Microsoft Internetinformationsdienste (IIS)
Bei der erfolgreichen Entdeckung einer Microsoft IIS-Ressource wird die bei der Entdeckung benannte Ressource und alle untergeordneten Sites ermittelt. Die untergeordneten Sites haben den Namen der übergeordneten Ressource als Präfix.
Voraussetzungen
Um einen beliebigen Ressourcentyp zu ermitteln, außer der Erfüllung der Voraussetzungen, ist ein aktiver Management Agent für die Discovery erforderlich. Refer to Install Management Agents for on premise installation and to Deploy Management Agents on Compute Instances for OCI instances deployment.
Das Management Agent-Überwachungs-IIS muss lokal auf dem Host bereitgestellt werden, auf dem IIS ausgeführt wird, und die erforderlichen Voraussetzungen sind erfüllt. Weitere Informationen finden Sie unter Voraussetzungen für das Deployment von Management-Agents ausführen.
Microsoft IIS und Local Agent werden während der Discovery ausgeführt.
Microsoft IIS-Discovery-Eingabe
| Resource Type | Microsoft Internet Information Services |
| Ressourcenname | Name der Ressource. Er muss eindeutig sein. |
| Management Agent | Lokaler Agent, der auf dem obigen Host ausgeführt wird |
| Lizenz | Wählen Sie die Option |
| Hostname | Name des Hosts, auf dem MS-IIS ausgeführt wird |
| Suchen in | |
| Stack Monitoring and Log Analytics (empfohlen) | Discovery-Ergebnisse werden an Stack Monitoring und Log Analytics gesendet. |
| Nur Stack Monitoring | Discovery-Ergebnisse werden nur an Stackmonitoring gesendet. |
| Nur Log Analytics | Discovery-Ergebnisse werden nur an Log Analytics gesendet. |
| Lizenz | |
| Enterprise Edition | Der Ressource wird eine Enterprise Edition-Lizenz zugewiesen. |
| Standardedition | Der Ressource wird eine Standard Edition-Lizenz zugewiesen. |
| Tags (unter Erweiterte Optionen anzeigen) |
Freiformtags und definierte Tags können während der Discovery auf Stackmonitoringressourcen angewendet werden. Um definierte Tags zu verwenden, erstellen Sie zuerst die Tag-Namespaces. Siehe . Weitere Informationen zum Erstellen und Verwalten der Tag-Namespaces für definierte Tags finden Sie unter Tags und Tag-Namespace-Konzepte. Beim Erkennen einer Ressource werden alle zugewiesenen Tags auf alle erkannten Ressourcen angewendet. Weitere Informationen zu Tagvoraussetzungen und Tagpropagierung finden Sie unter Tags verwalten. |
|
Tag-Namespace |
Wählen Sie "None" aus, um ein Freiformtag hinzuzufügen. Wählen Sie einen Namespace aus, um ein definiertes Tag im Namespace hinzuzufügen. Wenn Sie über Berechtigungen zum Erstellen einer Ressource verfügen, sind Sie auch berechtigt, Freiformtags auf diese Ressource anzuwenden. Um ein definiertes Tag zuzuweisen, benötigen Sie die Berechtigungen zum Verwenden des Tag-Namespace. Weitere Informationen zum Tagging finden Sie unter Ressourcentags. Wenn Sie nicht sicher sind, ob Sie Tags anwenden sollten, überspringen Sie diese Option, oder fragen Sie Ihren Administrator. Sie können die Tags auch später noch anwenden. |
|
Tagschlüssel |
Geben Sie den Namen an, mit dem Sie das Tag referenzieren. |
|
Tagwert |
Geben Sie den Tagwert an. Weitere Details zu Tagschlüssel und Tagwert finden Sie unter Überblick über Tagging. |
Oracle JVM Runtime
Voraussetzungen
Um einen beliebigen Ressourcentyp zu ermitteln, außer der Erfüllung der Voraussetzungen, ist ein aktiver Management Agent für die Discovery erforderlich. Refer to Install Management Agents for on premise installation and to Deploy Management Agents on Compute Instances for OCI instances deployment.
- JMX-Überwachung muss aktiviert sein. Informationen zum Aktivieren der JMX-Überwachung finden Sie unter JMX-Remote aktivieren.
Es wird empfohlen, dass der Management Agent lokal installiert wird, wenn die JVM ausgeführt wird.
Oracle JVM Runtime Discovery-Eingabe
| Eingabefeld | Beschreibung |
|---|---|
| Ressourcenart | Oracle JVM Runtime |
| Ressourcenname | Name der JVM-Ressource. |
| Hostname | Host, auf dem die JVM ausgeführt wird |
| Java-Managementport | Der Port, der für die JMX-Überwachung verwendet wird. |
| Management Agent | Management Agent, von dem aus eine JMX-Verbindung zur JVM hergestellt werden kann |
| Autorisierung | Autorisierungsmodus für JMX-Überwachung (aktiviert oder deaktiviert). Wenn "Aktiviert" ausgewählt ist, werden Benutzername und Kennwort angezeigt. |
| Benutzername | Benutzername für das JMX-Monitoring. |
| Kennwort | Kennwort für JMX-Monitoring. |
| Erkennen in | |
| Stack Monitoring and Log Analytics (empfohlen) | Discovery-Ergebnisse werden an Stack Monitoring und Log Analytics gesendet. |
| Nur Stack Monitoring | Discovery-Ergebnisse werden nur an Stackmonitoring gesendet. |
| Nur Log Analytics | Discovery-Ergebnisse werden nur an Log Analytics gesendet. |
| Lizenz | |
| Enterprise Edition | Der Ressource wird eine Enterprise Edition-Lizenz zugewiesen. |
| Standard Edition | Der Ressource wird eine Standard Edition-Lizenz zugewiesen. |
| Tags |
Freiformtags und definierte Tags können während der Discovery auf Stackmonitoringressourcen angewendet werden. Um definierte Tags zu verwenden, erstellen Sie zuerst die Tag-Namespaces, siehe . Einzelheiten zum Erstellen und Verwalten der Tag-Namespaces für definierte Tags finden Sie unter Tags und Tag-Namespace-Konzepte. Beim Erkennen einer Ressource wird jedes zugewiesene Tag auf alle erkannten Ressourcen angewendet. Weitere Informationen zu Tagvoraussetzungen und Tagpropagierung finden Sie unter Tags verwalten. |
|
Tag-Namespace |
Wählen Sie "Keine", um ein Freiformtag hinzuzufügen. Wählen Sie einen Namespace aus, um ein definiertes Tag im Namespace hinzuzufügen. Wenn Sie über Berechtigungen zum Erstellen einer Ressource verfügen, sind Sie auch berechtigt, Freiformtags auf diese Ressource anzuwenden. Um ein definiertes Tag zuzuweisen, benötigen Sie die Berechtigungen zum Verwenden des Tag-Namespace. Weitere Informationen zum Tagging finden Sie unter Ressourcentags. Wenn Sie nicht sicher sind, ob Sie Tags anwenden sollten, überspringen Sie diese Option, oder fragen Sie Ihren Administrator. Sie können die Tags auch später noch anwenden. |
|
Tagschlüssel |
Geben Sie den Namen an, mit dem Sie auf das Tag verweisen. |
|
Tagwert |
Geben Sie den Tagwert an. Weitere Informationen zu Tagschlüssel und Tagwert finden Sie unter Überblick über Tagging. |
NGINX
Um einen beliebigen Ressourcentyp zu ermitteln, außer der Erfüllung der Voraussetzungen, ist ein aktiver Management Agent für die Discovery erforderlich. Refer to Install Management Agents for on premise installation and to Deploy Management Agents on Compute Instances for OCI instances deployment.
Nicht-SSL wird nicht unterstützt.
NGINX Discovery-Eingabe
| Eingabefeld | Beschreibung |
|---|---|
| Ressourcenname | Name der Ressource. |
| NGINX-Host | Host, auf dem NGINX ausgeführt wird |
| Listening Port | Port, auf dem NGINX horcht |
| URL zum Prüfen des NGINX-Status | URL zur Prüfung des NGINX-Status |
| Management Agent | Management Agent, der den Host überwacht, auf dem NGINX installiert ist. |
| NGINX-Zugangsdaten | |
| Benutzername | NGINX-Überwachung Benutzername |
| Kennwort | NGINX-Überwachungskennwort |
| TrustStore-Pfad | Absoluter Pfad des JKS-Trust Stores mit dem Zertifikat. |
| TrustStore-Kennwort | Truststore-Kennwort. |
| Erkennen in | |
| Stack Monitoring and Log Analytics (empfohlen) | Discovery-Ergebnisse werden an Stack Monitoring und Log Analytics gesendet. HinweisInformationen zu Log Analytics finden Sie unter Schnellstart. |
| Nur Stack Monitoring | Discovery-Ergebnisse werden nur an Stackmonitoring gesendet. |
| Nur Log Analytics | Discovery-Ergebnisse werden nur an Log Analytics gesendet. |
| Lizenz | |
| Enterprise Edition | Der Ressource wird eine Enterprise Edition-Lizenz zugewiesen. |
| Standard Edition | Der Ressource wird eine Standard Edition-Lizenz zugewiesen. |
| Tags |
Freiformtags und definierte Tags können während der Discovery auf Stackmonitoringressourcen angewendet werden. Um definierte Tags zu verwenden, erstellen Sie zuerst die Tag-Namespaces, siehe . Einzelheiten zum Erstellen und Verwalten der Tag-Namespaces für definierte Tags finden Sie unter Tags und Tag-Namespace-Konzepte. Beim Erkennen einer Ressource wird jedes zugewiesene Tag auf alle erkannten Ressourcen angewendet. Weitere Informationen zu Tagvoraussetzungen und Tagpropagierung finden Sie unter Tags verwalten. |
|
Tag-Namespace |
Wählen Sie "Keine", um ein Freiformtag hinzuzufügen. Wählen Sie einen Namespace aus, um ein definiertes Tag im Namespace hinzuzufügen. Wenn Sie über Berechtigungen zum Erstellen einer Ressource verfügen, sind Sie auch berechtigt, Freiformtags auf diese Ressource anzuwenden. Um ein definiertes Tag zuzuweisen, benötigen Sie die Berechtigungen zum Verwenden des Tag-Namespace. Weitere Informationen zum Tagging finden Sie unter Ressourcentags. Wenn Sie nicht sicher sind, ob Sie Tags anwenden sollten, überspringen Sie diese Option, oder fragen Sie Ihren Administrator. Sie können die Tags auch später noch anwenden. |
|
Tagschlüssel |
Geben Sie den Namen an, mit dem Sie auf das Tag verweisen. |
|
Tagwert |
Geben Sie den Tagwert an. Weitere Informationen zu Tagschlüssel und Tagwert finden Sie unter Überblick über Tagging. |