7 Allowed Affected Destination Field (DESTFLD) Screen Configuration
Chapter 7, Allowed Affected Destination Field (DESTFLD) Screen Configuration, contains the procedures necessary to configure allowed affected destination field screens.
Introduction
The Affected Destination Field screen identifies the point code in the affected destination field, the concerned signaling point code of incoming MTP network management messages from another network that are allowed into the EAGLE. The gray shaded areas in Figure 7-4 shows the fields of the SS7 message that are checked by the Affected Destination Field screening function.
Network management messages contain the entry 0 in the
service indicator field of the SIO. This is the last screen in the MTP portion
of the gateway screening process. This
nsfi for this screen has only one value,
stop.
Note:
Screening of the affected destination field can also be performed without configuring an allowed affected destination field screen by specifying thedestfld=yes parameter
when configuring a screen set. For more information on the screen setdestfld=yes parameter, see the sectionAutomatic Destination Field Screening.
Gateway Screening Actions
The Gateway Screening process stops with this screen. The nsfi parameter value can only be stop.
If a match is not found, the message is discarded.
actname parameter value, the message is processed according to the gateway screening stop actions that are assigned to the gateway screening stop action set.
- If the
rdct(redirect) gateway screening stop action is specified, the message is diverted from the original destination and sent to another destination with the Database Transport Access feature, specified by global title translation, for further processing. - If the
cncfgateway screening stop action is specified, the PIP parameter in the incoming ISUP IAM message is converted to the GN parameter. The GN parameter in the incoming ISUP IAM message is converted to the PIP parameter. The message is then sent to the node specified by the DPC in the routing label in the message. For more information on the Calling Name Conversion Facility feature, see Calling Name Conversion Facility (CNCF) Configuration. - If the
tlnpgateway screening stop action is specified, ISUP IAMs that pass gateway screening are processed either by the ISUP NP with EPAP feature (if the ISUP NP with EPAP feature is enabled and turned on) or by the Triggerless LNP feature (if the Triggerless LNP feature is turned on). The ISUP NP with EPAP feature is discussed in more detail in G-Port User's Guide. The Triggerless LNP feature is discussed in more detail in ELAP Administration and LNP Feature Activation Guide. - If the
tinpgateway screening stop action is specified, ISUP IAMs that pass gateway screening are intercepted by the Triggerless ISUP based Number Portability (TINP) feature and converted to include the routing number (RN) if the call is to a ported number. The TINP feature is discussed in more detail in G-Port User's Guide. - If the
tif,tif2, ortif3gateway screening stop actions are specified, TIF processing is applied to the message. - If the
sccpgateway screening stop action is specified, MTP routed SCCP UDT/XUDT are forwarded to the service modules for further processing.
Allowed Affected Destination Screening Actions
These network management messages are screened by the Allowed Affected Destination Field: TFP, TFA, TFR, TFC, UPU, and SRST (RSP, RSR). Any MSU that is not one of these network management message types, or does not contain a service indicator of 0 in the SIO field and reaches this screen in the gateway screening process automatically passes gateway screening and is allowed into the EAGLE.
Figure 7-1 through Figure 7-3 show the screening actions of the allowed affected destination field screen.
Figure 7-1 Allowed Affected Destination Screening Actions - Sheet 1 of 3

Figure 7-2 Allowed Affected Destination Screening Actions - Sheet 2 of 3

Figure 7-3 Allowed Affected Destination Screening Actions - Sheet 3 of 3

Figure 7-4 Allowed Affected Destination Field Screening Function

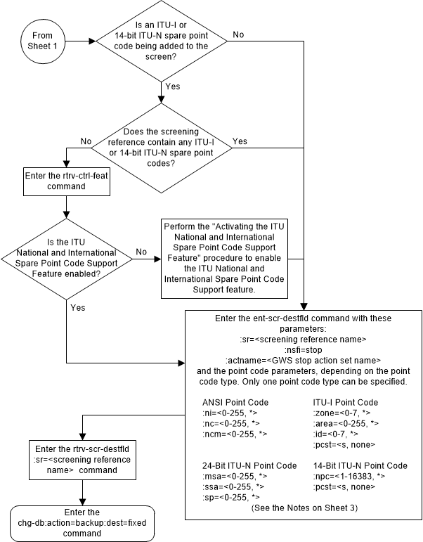
Adding an Allowed Affected Destination Field Screen
This procedure is used to add an allowed affected
destination field (DESTFLD) screen to the database using the
ent-scr-destfld command. The
parameters used by the
ent-scr-destfld command are shown in
the
Gateway Screening Attributes
section. The general rules that apply to configuring gateway screening entities
are shown in the
Gateway Screening Configuration
section.
The examples in this procedure are used to add the allowed DESTFLD screen data shown in Table 7-1 and based on the example configuration shown in Figure 2-7.
Table 7-1 Example Gateway Screening Allowed DESTFLD Configuration Table
| Screening Reference | NI | NC | NCM | NSFI | ACTNAME |
|---|---|---|---|---|---|
| fld5 | 100 | 100 | 100 | stop | CR |
Note:
If you using multiple-part ITU national point codes with gateway screening, see the 14-Bit ITU National Point Code Formats section.Specifying a Range of Values
A range of values can be specified for the point code
parameters
ni,
nc, or
ncm.
If a range of values is specified for any of these parameters, and the value of the other parameters match existing values for the screening reference name, the range of values for the point code parameter cannot include any values for that parameter that are currently provisioned for the screening reference name.
For example, screening reference name
scr1 contains these entries:
SR NI NC NCM NSFI NSR/ACT
SCR1 240 001 010 STOP ------
SCR1 241 010 020 STOP ------
Another entry for screening reference
scr1 with the
ni value of 240 and the
nc value of 001 cannot be specified if
the range of values for the
ncm parameter includes the value 010.
The ANSI point code parameter values can be specified as
a single value, a range of values, or with an asterisk (*). The asterisk
specifies all possible values for the
ni,
nc, and
ncm parameters.
Table 7-2
shows the valid combinations of these parameter values.
Table 7-2 Valid Value Combinations for ANSI Point Code Parameters
| NI | NC | NCM |
|---|---|---|
| Single Value | Single Value | Single Value |
| Single Value | Single Value | Range of Values |
| Single Value | Single Value | Asterisk |
| Single Value | Range of Values | Asterisk |
| Single Value | Asterisk | Asterisk |
| Range of Values | Asterisk | Asterisk |
| Asterisk | Asterisk | Asterisk |
A range of values can also be specified for an ITU-I or 24-bit ITU-N point code parameter using a combination of asterisks (*) and single values for the point code parameters. Table 7-3 shows the valid combinations of the ITU-I parameter values. Table 7-4 shows the valid combinations of the 24-bit ITU-N parameter values.
Table 7-3 Valid Value Combinations for ITU-I Point Code Parameters
| ZONE | AREA | ID |
|---|---|---|
| Single Value | Single Value | Single Value |
| Single Value | Single Value | Asterisk |
| Single Value | Asterisk | Asterisk |
| Asterisk | Asterisk | Asterisk |
Table 7-4 Valid Value Combinations for 24-Bit ITU-N Point Code Parameters
| MSA | SSA | SP |
|---|---|---|
| Single Value | Single Value | Single Value |
| Single Value | Single Value | Asterisk |
| Single Value | Asterisk | Asterisk |
| Asterisk | Asterisk | Asterisk |
Figure 7-5 Add an Allowed Affected Destination Field Screen - Sheet 1 of 3

Figure 7-6 Add an Allowed Affected Destination Field Screen - Sheet 2 of 3

Figure 7-7 Add an Allowed Affected Destination Field Screen - Sheet 3 of 3

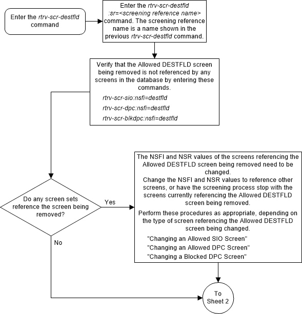
Removing an Allowed Affected Destination Field Screen
This procedure is used to remove an allowed affected
destination field (DESTFLD) screen from the database using the
dlt-scr-destfld command. The
parameters used by the
dlt-scr-destfld command are shown in
the
Gateway Screening Attributes
section. The general rules that apply to configuring gateway screening entities
are shown in the
Gateway Screening Configuration
section.
The example in this procedure removes the allowed
DESTFLD screen
fld5 from the database.
Note:
If you using multiple-part ITU national point codes with gateway screening, see the 14-Bit ITU National Point Code Formats section.The allowed DESTFLD screen can be referenced by one of the following screens.
- Allowed SIO
- Allowed DPC
- Blocked DPC
Verifying the Gateway Screening Configuration
Enter the following commands to verify that none of these screens reference the allowed CGPA screen being removed from the database.
-
rtrv-scr-sio:nsfi=destfld -
rtrv-scr-dpc:nsfi=destfld -
rtrv-scr-blkdpc:nsfi=destfld
Gateway Screening Configuration Procedures
To change the NSFI of any of these screens, perform one of these procedures.
Figure 7-8 Remove an Allowed Affected Destination Field Screen - Sheet 1 of 2

Figure 7-9 Remove an Allowed Affected Destination Field Screen - Sheet 2 of 2

Changing an Allowed Affected Destination Field Screen
This procedure is used to change the attributes of an
allowed affected destination field (DESTFLD) screen in the database using the
chg-scr-destfld command. The
parameters used by the
chg-scr-destfld command are shown in
the
Gateway Screening Attributes
section. The general rules that apply to configuring gateway screening entities
are shown in the
Gateway Screening Configuration
section.
The example in this procedure is used to change the
point code 100-100-100 for the allowed DESTFLD screen
fld5 to 030-030-030 and to redirect
the MSU for the DTA feature.
Note:
If you using multiple-part ITU national point codes with gateway screening, see the 14-Bit ITU National Point Code Formats section.Specifying a Range of Values
A range of values can be specified for the point code
parameters
ni,
nc, or
ncm.
If a range of values is specified for any of these parameters, and the value of the other parameters match existing values for the screening reference name, the range of values for the point code parameter cannot include any values for that parameter that are currently provisioned for the screening reference name.
For example, screening reference name
scr1 contains these entries:
SR NI NC NCM NSFI NSR/ACT
SCR1 240 001 010 STOP ------
SCR1 241 010 020 STOP ------
Another entry for screening reference
scr1 with the
ni value of 240 and the
nc value of 001 cannot be specified if
the range of values for the
ncm parameter includes the value 010.
The ANSI point code parameter values can be specified as
a single value, a range of values, or with an asterisk (*). The asterisk
specifies all possible values for the
ni,
nc, and
ncm parameters.
Table 7-5
shows the valid combinations of these parameter values.
Table 7-5 Valid Value Combinations for ANSI Point Code Parameters
| NI | NC | NCM |
|---|---|---|
| Single Value | Single Value | Single Value |
| Single Value | Single Value | Range of Values |
| Single Value | Single Value | Asterisk |
| Single Value | Range of Values | Asterisk |
| Single Value | Asterisk | Asterisk |
| Range of Values | Asterisk | Asterisk |
| Asterisk | Asterisk | Asterisk |
A range of values can also be specified for an ITU-I or 24-bit ITU-N point code parameter using a combination of asterisks (*) and single values for the point code parameters. Table 7-6 shows the valid combinations of the ITU-I parameter values. Table 7-7 shows the valid combinations of the 24-bit ITU-N parameter values.
Table 7-6 Valid Value Combinations for ITU-I Point Code Parameters
| ZONE | AREA | ID |
|---|---|---|
| Single Value | Single Value | Single Value |
| Single Value | Single Value | Asterisk |
| Single Value | Asterisk | Asterisk |
| Asterisk | Asterisk | Asterisk |
Table 7-7 Valid Value Combinations for 24-Bit ITU-N Point Code Parameters
| MSA | SSA | SP |
|---|---|---|
| Single Value | Single Value | Single Value |
| Single Value | Single Value | Asterisk |
| Single Value | Asterisk | Asterisk |
| Asterisk | Asterisk | Asterisk |
Figure 7-10 Change an Allowed Affected Destination Field Screen - Sheet 1 of 4

Figure 7-11 Change an Allowed Affected Destination Field Screen - Sheet 2 of 4

Figure 7-12 Change an Allowed Affected Destination Field Screen - Sheet 3 of 4

Figure 7-13 Change an Allowed Affected Destination Field Screen - Sheet 4 of 4
