8 Blocked Destination Point Code (BLKDPC) Screen Configuration
Chapter 8, Blocked Destination Point Code (BLKDPC) Screen Configuration, contains the procedures necessary to configure blocked destination point code screens.
Introduction
The blocked DPC screen identifies DPC's that are not allowed to receive SS7 messages from another network. The gray shaded areas in Figure 8-4 shows the fields of the SS7 message that are checked by the blocked DPC screening function.
Gateway Screening Actions
If a match is found, the nsfi is equal to fail, the message is discarded and no further screening takes place.
If a match is not found, the nsfi is examined to determine the next step in the screening process. If the nsfi value is any value other than stop, the next screening reference (nsr) is identified and the screening process continues to the next screen identified by the nsfi and nsr parameter values.
nsfi is equal to stop, the screening process stops and the message is processed. If a gateway screening stop action set is specified with the screen, shown by the actname parameter value, the message is processed according to the gateway screening stop actions that are assigned to the gateway screening stop action set.
- If the
rdct(redirect) gateway screening stop action is specified,the message is diverted from the original destination and sent to another destination with the Database Transport Access feature, specified by global title translation, for further processing. - If the
cncfgateway screening stop action is specified, the PIP parameter in the incoming ISUP IAM message is converted to the GN parameter. The GN parameter in the incoming ISUP IAM message is converted to the PIP parameter. The message is then sent to the node specified by the DPC in the routing label in the message. For more information on the Calling Name Conversion Facility feature, see Calling Name Conversion Facility (CNCF) Configuration. - If the
tlnpgateway screening stop action is specified, ISUP IAMs that pass gateway screening are processed either by the ISUP NP with EPAP feature (if the ISUP NP with EPAP feature is enabled and turned on) or by the Triggerless LNP feature (if the Triggerless LNP feature is turned on). The ISUP NP with EPAP feature is discussed in more detail in the Feature Manual - G-Port. The Triggerless LNP feature is discussed in more detail in the ELAP Administration and LNP Feature Activation manual. - If the
tinpgateway screening stop action is specified, ISUP IAMs that pass gateway screening are intercepted by the Triggerless ISUP based Number Portability (TINP) feature and converted to include the routing number (RN) if the call is to a ported number. The TINP feature is discussed in more detail in the Feature Manual - G-Port. - If the
tif,tif2, ortif3gateway screening stop actions are specified, TIF processing is applied to the message. - If the
sccpgateway screening stop action is specified, MTP routed SCCP UDT/XUDT are forwarded to the service modules for further processing.
Blocked DPC Screening Actions
Figure 8-1 through Figure 8-3 show the screening actions of the blocked DPC screen.
Figure 8-1 Blocked DPC Screening Actions - Sheet 1 of 3

Figure 8-2 Blocked DPC Screening Actions - Sheet 2 of 3

Figure 8-3 Blocked DPC Screening Actions - Sheet 3 of 3

Figure 8-4 Blocked DPC Screening Functions

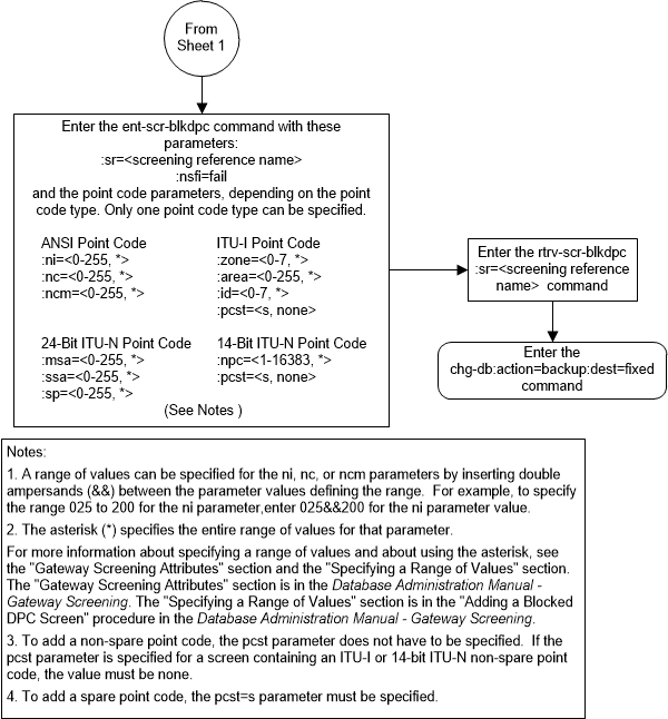
Adding a Blocked DPC Screen
This procedure is used to add a blocked destination
point code (DPC) screen to the database using the
ent-scr-blkdpc command. The parameters
used by the
ent-scr-blkdpc command are shown in
the
Gateway Screening Attributes
section. The general rules that apply to configuring gateway screening entities
are shown in the
Gateway Screening Configuration
section.
The examples in this procedure are used to add the blocked DPC screen data shown in Table 8-1 and based on the example configurations shown in Figure 2-3 and Figure 2-5.
Table 8-1 Example Gateway Screening Blocked DPC Configuration Table
| Screening Reference | NI | NC | NCM | NSFI | NSR |
|---|---|---|---|---|---|
| gws9 | C | C | C | cgpa | gw13 |
| gws9 | 005 | 005 | 005 | fail | ---- |
| gw12 | C | C | C | cgpa | gw14 |
| gw12 | 004 | 004 | 004 | fail | ---- |
Note:
If you using multiple-part ITU national point codes with gateway screening, see the 14-Bit ITU National Point Code Formats section.The blocked DPC screen can reference one of the following screens.
- Allowed Affected Destination Field
- Allowed CGPA
- Allowed ISUP
Verifying Gateway Screening Configuration
Enter the following commands to verify that these screens are in the database.
rtrv-scr-destfld:all=yesrtrv-scr-cgpa:all=yesrtrv-scr-isup:all=yes
Gateway Screening Configuration Procedures
If the desired screen is not in the database, perform one of the following procedures to add the desired screen to the database or change an existing screen in the database.
- Adding an Allowed Affected Destination Field Screen
- Adding an Allowed Calling Party Address Screen
- Adding an Allowed ISUP Message Type Screen
- Changing an Allowed Affected Destination Field Screen
- Changing an Allowed Calling Party Address Screen
- Changing an Allowed ISUP Message Type Screen
For the first entry for a specific screening reference,
the value for the point code must be
c, and the NSFI must be either
stop or
cgpa. If the NSFI is
stop, the screening of the message
will stop at the specified blocked DPC screen. If the NSFI is
cgpa, then any message containing a
point code that is not listed in the blocked DPC screen with a NSFI equal to
fail, will continue to be screened
with the allowed CGPA screen. All subsequent entries for that screening
reference must contain a numeric point code value, the NSFI must be equal to
fail, and the
nsr parameter cannot be specified. Any
message that contains a DPC in the blocked DPC screen with the NSFI equal to
fail will be rejected from the network
and the screening process is stopped.
The
pcst parameter, specifying whether or
not the ITU-I or 14-bit ITU-N point code is a spare point code, cannot be used
with the
zone=c or
npc=c parameters.
Specifying a Range of Values
A range of values can be specified for the point code
parameters
ni,
nc, or
ncm.
If a range of values is specified for any of these parameters, and the value of the other parameters match existing values for the screening reference name, the range of values for the point code parameter cannot include any values for that parameter that are currently provisioned for the screening reference name.
For example, screening reference name
scr1 contains these entries:
SR NI NC NCM NSFI NSR/ACT
SCR1 C C C CGPA cg01
SCR1 240 001 010 FAIL ------
SCR1 241 010 020 FAIL ------
Another entry for screening reference
scr1 with the
ni value of 240 and the
nc value of 001 cannot be specified if
the range of values for the
ncm parameter includes the value 010.
The ANSI point code parameter values can be specified as
a single value, a range of values, or with an asterisk (*). The asterisk
specifies all possible values for the
ni,
nc, and
ncm parameters.
Table 8-2
shows the valid combinations of these parameter values.
Table 8-2 Valid Value Combinations for ANSI Point Code Parameters
| NI | NC | NCM |
|---|---|---|
| Single Value | Single Value | Single Value |
| Single Value | Single Value | Range of Values |
| Single Value | Single Value | Asterisk |
| Single Value | Range of Values | Asterisk |
| Single Value | Asterisk | Asterisk |
| Range of Values | Asterisk | Asterisk |
| Asterisk | Asterisk | Asterisk |
A range of values can also be specified for an ITU-I or 24-bit ITU-N point code parameter using a combination of asterisks (*) and single values for the point code parameters. Table 8-3 shows the valid combinations of the ITU-I parameter values. Table 8-4 shows the valid combinations of the 24-bit ITU-N parameter values.
Table 8-3 Valid Value Combinations for ITU-I Point Code Parameters
| ZONE | AREA | ID |
|---|---|---|
| Single Value | Single Value | Single Value |
| Single Value | Single Value | Asterisk |
| Single Value | Asterisk | Asterisk |
| Asterisk | Asterisk | Asterisk |
Table 8-4 Valid Value Combinations for 24-Bit ITU-N Point Code Parameters
| MSA | SSA | SP |
|---|---|---|
| Single Value | Single Value | Single Value |
| Single Value | Single Value | Asterisk |
| Single Value | Asterisk | Asterisk |
| Asterisk | Asterisk | Asterisk |
Figure 8-5 Add a Blocked DPC Screen - Screen 1 of 5

Figure 8-6 Add a Blocked DPC Screen - Screen 2 of 5

Figure 8-7 Add a Blocked DPC Screen - Screen 3 of 5

Figure 8-8 Add a Blocked DPC Screen - Screen 4 of 5

Figure 8-9 Add a Blocked DPC Screen - Screen 5 of 5

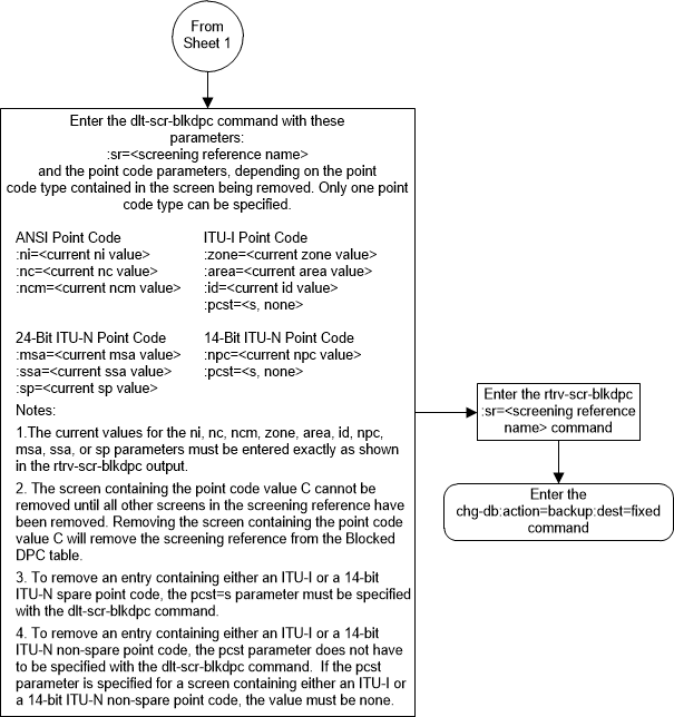
Removing a Blocked DPC Screen
This procedure is used to remove a blocked destination
point code (DPC) screen from the database using the
dlt-scr-blkdpc command. The parameters
used by the
dlt-scr-blkdpc command are shown in
the
Gateway Screening Attributes
section. The general rules that apply to configuring gateway screening entities
are shown in the
Gateway Screening Configuration
section.
The example in this procedure removes the blocked DPC
screen
iec with the point code 240-001-010
from the database.
Note:
If you using multiple-part ITU national point codes with gateway screening, see the 14-Bit ITU National Point Code Formats section.The
c-c-c entry cannot be
removed from the blocked DPC screen unless all other entries in the blocked DPC
screen have been removed. The
c-c-c entry cannot be
removed from the blocked DPC screen if other screens reference the blocked DPC
screen. If the last entry (c-c-c) in the blocked
DPC screen is removed, the blocked DPC screen is removed. The blocked DPC
screen can be referenced by one of the following screens.
- Screen Set
- Allowed OPC
- Blocked OPC
- Allowed SIO
- Allowed DPC
Verifying the Gateway Screening Configuration
Enter the following commands to verify that none of these screens reference the blocked DPC screen being removed from the database.
-
rtrv-scrset:nsfi=blkdpc -
rtrv-scr-opc:nsfi=blkdpc -
rtrv-scr-blkopc:nsfi=blkdpc -
rtrv-scr-sio:nsfi=blkdpc -
rtrv-scr-dpc:nsfi=blkdpc
Gateway Screening Configuration Procedures
To change the NSFI of any of these screens, perform one of these procedures.
Figure 8-10 Remove a Blocked DPC Screen - Sheet 1 of 2

Figure 8-11 Remove a Blocked DPC Screen - Sheet 2 of 2

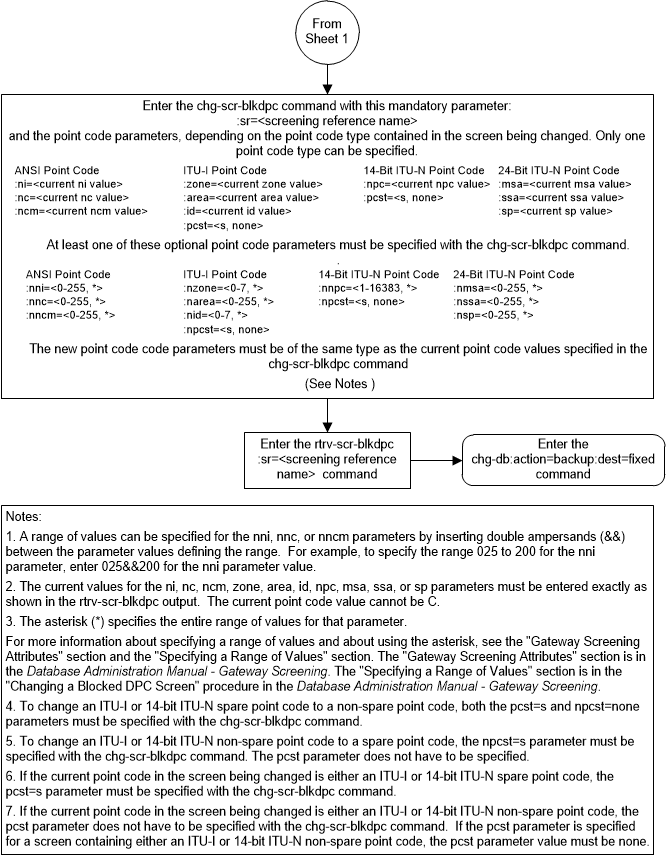
Changing a Blocked DPC Screen
This procedure is used to change the attributes of a
blocked destination point code (DPC) screen in the database using the
chg-scr-blkdpc command. The parameters
used by the
chg-scr-blkdpc command are shown in
the
Gateway Screening Attributes
section. The general rules that apply to configuring gateway screening entities
are shown in the
Gateway Screening Configuration
section.
The example in this procedure is used to change the
point code 003-003-003 for the blocked DPC screen
gw12 to 230-230-230.
Note:
If you using multiple-part ITU national point codes with gateway screening, see the 14-Bit ITU National Point Code Formats section.If the current
ni,
nc, and
ncm are equal to the character
“c”, only the next
screening function identifier and next screening reference can be changed. The
next screening function identifier cannot be equal to
fail. If the next screening function
identifier is not equal to
stop, the next screening reference
must be specified. Otherwise, only the blocked DPC can be changed.
The blocked DPC screen can reference one of the following screens.
- Allowed Affected Destination Field
- Allowed CGPA
- Allowed ISUP
Verifying the Gateway Screening Configuration
Enter the following commands to verify that these screens are in the database.
-
rtrv-scr-destfld:all=yes -
rtrv-scr-cgpa:all=yes -
rtrv-scr-isup:all=yes
Gateway Screening Configuration Procedures
If the desired screen is not in the database, perform one of these procedures to add the desired screen to the database or change an existing screen in the database.
- Adding an Allowed Affected Destination Field Screen
- Adding an Allowed Calling Party Address Screen
- Adding an Allowed ISUP Message Type Screen
- Changing an Allowed Affected Destination Field Screen
- Changing an Allowed Calling Party Address Screen
- Changing an Allowed ISUP Message Type Screen
If the NSFI is
stop, the screening of the message
will stop at the specified blocked DPC screen. If the NSFI is either
cgpa,
destfld, or
isup, then any message containing a
point code that is not listed in the blocked DPC screen with a NSFI equal to
fail, will continue to be screened
with either the allowed CGPA, allowed DESTFLD, or allowed ISUP screen. All
subsequent entries for that screening reference must contain a numeric point
code value, the NSFI must be equal to
fail, and the
nsr parameter cannot be specified. Any
message that contains a DPC in the blocked DPC screen with the NSFI equal to
fail will be rejected from the network
and the screening process is stopped.
The
pcst or
npcst parameters, specifying whether
or not the ITU-I or 14-bit ITU-N point code is a spare point code, cannot be
used with the
zone=c or
npc=c parameters.
Specifying a Range of Values
A range of values can be specified for the point code
parameters
ni,
nc, or
ncm.
If a range of values is specified for any of these parameters, and the value of the other parameters match existing values for the screening reference name, the range of values for the point code parameter cannot include any values for that parameter that are currently provisioned for the screening reference name.
For example, screening reference name
scr1 contains these entries:
SR NI NC NCM NSFI NSR/ACT
SCR1 C C C CGPA cg01
SCR1 240 001 010 FAIL ------
SCR1 241 010 020 FAIL ------
Another entry for screening reference
scr1 with the
ni value of 240 and the
nc value of 001 cannot be specified if
the range of values for the
ncm parameter includes the value 010.
The ANSI point code parameter values can be specified as
a single value, a range of values, or with an asterisk (*). The asterisk
specifies all possible values for the
ni,
nc, and
ncm parameters.
Table 8-5
shows the valid combinations of these parameter values.
Table 8-5 Valid Value Combinations for ANSI Point Code Parameters
| NI | NC | NCM |
|---|---|---|
| Single Value | Single Value | Single Value |
| Single Value | Single Value | Range of Values |
| Single Value | Single Value | Asterisk |
| Single Value | Range of Values | Asterisk |
| Single Value | Asterisk | Asterisk |
| Range of Values | Asterisk | Asterisk |
| Asterisk | Asterisk | Asterisk |
A range of values can also be specified for an ITU-I or 24-bit ITU-N point code parameter using a combination of asterisks (*) and single values for the point code parameters. Table 8-6 shows the valid combinations of the ITU-I parameter values. Table 8-7 shows the valid combinations of the 24-bit ITU-N parameter values.
Table 8-6 Valid Value Combinations for ITU-I Point Code Parameters
| ZONE | AREA | ID |
|---|---|---|
| Single Value | Single Value | Single Value |
| Single Value | Single Value | Asterisk |
| Single Value | Asterisk | Asterisk |
| Asterisk | Asterisk | Asterisk |
Table 8-7 Valid Value Combinations for 24-Bit ITU-N Point Code Parameters
| MSA | SSA | SP |
|---|---|---|
| Single Value | Single Value | Single Value |
| Single Value | Single Value | Asterisk |
| Single Value | Asterisk | Asterisk |
| Asterisk | Asterisk | Asterisk |
Figure 8-12 Change a Blocked DPC Screen - Sheet 1 of 5

Figure 8-13 Change a Blocked DPC Screen - Sheet 2 of 5

Figure 8-14 Change a Blocked DPC Screen - Sheet 3 of 5

Figure 8-15 Change a Blocked DPC Screen - Sheet 4 of 5

Figure 8-16 Change a Blocked DPC Screen - Sheet 5 of 5
