Met Oracle Scorecard and Strategy Management beschikt u over een breed scala aan scorecardobjecten om een scorecard op te bouwen. Ter ondersteuning kunt u gebruik maken van een algemene processtroom en beschrijving.
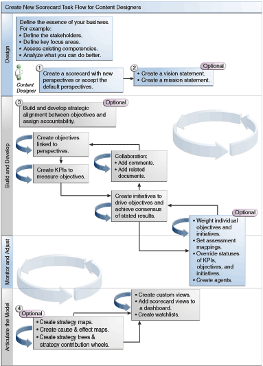
Het wordt aanbevolen elke taak binnen de processtroom in de aangewezen volgorde uit te voeren. In de afbeelding ziet u een grafische voorstelling van de algehele processtroom om een scorecard te maken.

Voer de volgende taken uit als u een scorecard wilt maken.
Maak een nieuwe scorecard met daarin de scorecardobjecten die u wilt representeren, evalueren en presenteren, en analyseer vervolgens uw bedrijfsstrategie, zoals doelen, initiatieven, perspectieven enzovoort. Zie Scorecards maken voor aanvullende informatie.
Wanneer u een scorecard maakt, kunt u de vier standaardperspectieven accepteren (zie Wat is een balanced scorecard?) of uw eigen perspectieven maken. Perspectieven weerspiegelen uw belangrijkste bedrijfscompetenties (bijvoorbeeld financieel of onderzoek en ontwikkeling). Daarop kunt u initiatieven en doelstellingen afstemmen. Zie Wat zijn perspectieven? en Aangepaste perspectieven maken voor aanvullende informatie.
Definieer de missies en visies die de richting van uw bedrijf vertalen in overkoepelende strategische thema's en speerpunten die u later onderbouwt door doelstellingen te maken. ZieWat zijn visies? Visies definiëren Wat zijn missies? en Missies definiëren voor aanvullende informatie.
Maak en schik de doelstellingen (doelen of gewenste resultaten) voor uw hele organisatie of voor een afdeling om tot een strategische afstemming of oorzakelijk verband te komen tussen doelstellingen. U moet onder andere de prestatiekengetallen toewijzen die de voortgang en de prestaties van de doelstellingen meten. De doelstelling op het hoogste niveau (oftewel de basisdoelstelling) in het paneel Strategie staat voor de entiteit (uw hele organisatie of een afdeling) waarvoor u de scorecard gebruikt. Zie Wat zijn doelstellingen? en Doelstellingen maken voor aanvullende informatie.
Maak de prestatiekengetallen waarmee de belangrijkste bedrijfsgegevens worden verzameld (zoals de productverkoop) en geef doelen, doelbereikwaarden en acties op voor de prestatiekengetallen. Zie Wat zijn prestatiekengetallen? en Prestatiekengetallen maken voor aanvullende informatie.
Maak de watchlijsten met prestatiekengetallen die u wilt gebruiken om de prestatiekengetallen te controleren. Zie Wat zijn watchlijsten met prestatiekengetallen? voor aanvullende informatie.
Maak en schik de vereiste initiatieven voor het realiseren van de doelstellingen. U kunt ook prestatiekengetallen aan initiatieven toewijzen. Zie Wat zijn initiatieven? en Initiatieven maken voor aanvullende informatie.
Gebruik toelichtingen (ook wel aantekeningen genoemd) om een uitleg aan de waarden van de prestatiekengetallen, doelstellingen of initiatieven voor een bepaalde set dimensiewaarden te koppelen. Zie Toelichtingen voor aanvullende informatie.
Doelstellingen en initiatieven verfijnen en herhalen:
Weeg de afzonderlijke doelstellingen en initiatieven om op te geven wat hun impact is op de algehele prestaties van de entiteit waarvoor u de scorecard gebruikt. Zie Prestaties van initiatieven of doelstellingen beoordelen en Gewichten toewijzen aan onderliggende doelstellingen, initiatieven en prestatiekengetallen voor aanvullende informatie.
Stel beoordelingstoewijzingen in. Zie Beoordelingstoewijzingen voor scorecards definiëren voor aanvullende informatie.
Indien nodig overschrijft u de status van de prestatiekengetallen, initiatieven en doelstellingen. Zie Werken met statusoverschrijvingen voor aanvullende informatie.
Maak agenten van prestatiekengetallen. (Met agenten kunt u uw bedrijfsprocessen automatiseren.) Zie Agenten maken op basis van prestatiekengetallen voor aanvullende informatie.
Beschrijf de relaties tussen doelstellingen en maak modellen met strategiekaarten, oorzaak-en-gevolgkaarten, strategiestructuren en wielen met prestatiekengetalbijdragen.
Zie Wat zijn strategiekaarten? Strategiekaarten maken Wat zijn oorzaak-en-gevolgkaarten? Oorzaak-en-gevolgkaarten maken Informatie over wieldiagrammen met prestatiekengetalbijdragen Wat zijn strategiestructuren? en Strategiestructuren maken voor aanvullende informatie.
Maak aangepaste weergaven om uw strategie verder te verfijnen en de essentie van uw bedrijfsactiviteiten vast te leggen. Zie Wat zijn aangepaste weergaven? en Aangepaste weergaven maken voor aanvullende informatie.
Maak weergaven in een scorecard op basis van criteria die u opgeeft door het maken van slimme watchlijsten. Zie Wat zijn slimme watchlijsten? en Slimme watchlijsten maken voor aanvullende informatie.
Voeg scorecardweergaven aan dashboards toe. Zie Scorecardobjecten toevoegen aan dashboards voor aanvullende informatie.