Installation et configuration d'OpenStack dans Oracle® Solaris 11.2

Quitter la vue de l'impression

Mis à jour : Avril 2015
 
 

Présentation de l'architecture à trois noeuds

En général, vous installez et configurez OpenStack sur plusieurs systèmes ou noeuds. Les configurations mononoeud permettent de tester OpenStack comme produit et de vous familiariser avec ses fonctionnalités. Toutefois, une configuration mononoeud n'est pas adaptée à un environnement de production.

Chaque Cloud n'a besoin que d'une instance de tableau de bord, d'un magasin d'images et d'un service d'identité. Chaque Cloud peut avoir n'importe quel nombre d'instances de stockage et de calcul. Dans un environnement de production, ces services sont configurés sur plusieurs noeuds. Evaluez chaque composant par rapport à vos besoins pour un déploiement Cloud particulier afin de déterminer si ce composant doit être installé sur un noeud distinct, ainsi que le nombre de noeuds de chaque type dont vous avez besoin.

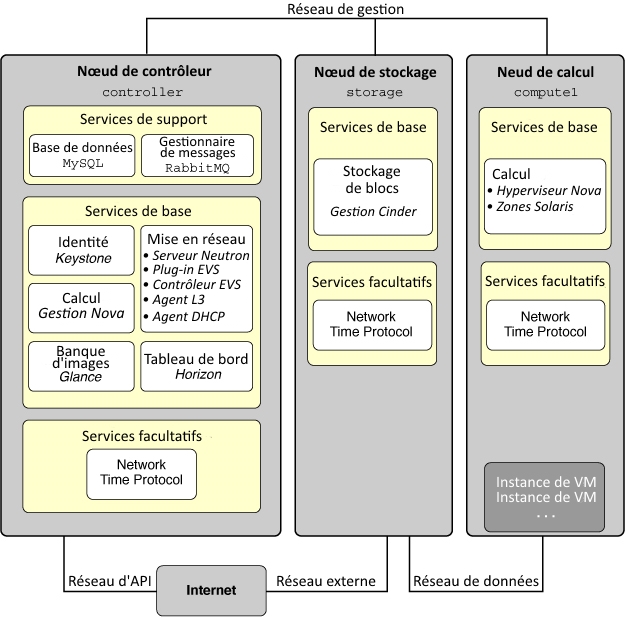
  • Noeud de contrôleur – noeud où la plus grande partie des services partagés OpenStack et d'autres outils sont exécutés. Le noeud de contrôleur fournit les API, la planification et d'autres services partagés pour le Cloud. Le noeud de contrôleur contient le tableau de bord, le magasin d'images et le service d'identité. En outre, le service de gestion des calculs Nova ainsi que le serveur Neutron sont également configurés dans ce noeud.

  • Noeud de calcul - noeud où les instances de machine virtuelle (instances de calcul Nova) sont installées. Le noeud exécute le démon de calcul qui gère ces instances de machine virtuelle.

  • Noeud de stockage – noeud qui héberge les données.

L'architecture décrite dans ce chapitre est déployée sur les trois systèmes suivants :


Remarque -  Cette documentation décrit une architecture déployée sur des systèmes physiques distincts. Pour partitionner un serveur Oracle SPARC unique et configurer OpenStack en multinoeud sur le serveur exécutant OVM Server for SPARC (LDoms), reportez-vous à Multi-node Solaris 11.2 OpenStack on SPARC Servers. L'article traite particulièrement de la version Havana d'OpenStack. Toutefois, les étapes générales s'appliquent également à la version actuelle.

La figure suivante illustre une vue de haut niveau de l'architecture décrite dans ce chapitre.

Figure 4-1  Architecture de référence de la configuration à trois noeuds

image:Affiche les services installés sur chacun des trois noeuds

Cet exemple d'architecture ne présente pas le service de stockage d'objets Swift. Pour obtenir des informations générales sur la configuration de Swift, voir les informations sur le site de la communauté OpenStack telles que la Référence de configuration OpenStack . Pour plus d'informations sur la procédure de configuration des services SWIFT sur les systèmes Oracle Solaris, et pour des informations supplémentaires sur OpenStack sur Oracle Solaris, reportez vous à OpenStack for Oracle Solaris 11.

Dans Oracle Solaris, le commutateur virtuel élastique (EVS) forme le back-end des réseaux OpenStack. EVS facilite la communication entre les instances de machine virtuelle qui sont sur des réseaux locaux virtuels ou des réseaux locaux virtuels extensibles. Les instances VM peuvent se trouver sur le même noeud de calcul ou sur plusieurs noeuds de calcul. Pour plus d'informations sur EVS, reportez-vous au Chapitre 5, A propos des commutateurs virtuels élastiques du manuel Gestion de la virtualisation réseau et des ressources réseau dans Oracle Solaris 11.2 .

Pour permettre aux différents noeuds de communiquer les uns avec les autres, les clés publiques SSH de evsuser, neutron et root dans le noeud de contrôleur doivent se trouver dans chaque fichier authorized_keys de l'utilisateur evsuser dans tous les noeuds de calcul configurés. Reportez-vous à l'image suivante qui illustre la répartition des clés publiques SSH. L'image suppose que plusieurs noeuds de calcul ont été configurés.

Pour une liste des paramètres de configuration utiles pour les déploiements de {ENT OST} sur les systèmes Oracle Solaris, reportez-vous à « Paramètres communs de configuration pour OpenStack » dans la rubrique http://www.oracle.com/technetwork/articles/servers-storage-admin/getting-started-openstack-os11-2-2195380.html.

Figure 4-2  Répartition des clés SSH du contrôleur EVS

image:Cette image illustre la répartition des clés ssh EVS.