Introducción a zonas de Oracle® Solaris

Salir de la Vista de impresión

Actualización: Diciembre de 2014
 
 

Cuándo se utilizan las zonas

Las zonas son idóneas para entornos que consolidan varias aplicaciones en un único servidor. Debido al coste y la complejidad de administrar varios equipos, se recomienda consolidar varias aplicaciones en servidores más grandes y escalables.

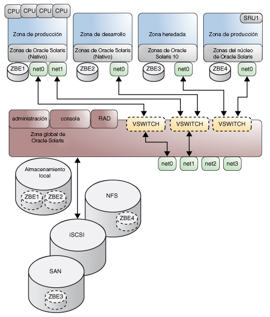
Figura 1-1  Ejemplo de consolidación de servidor de zonas

image:Figura que se está actualizando en este momento: muestra que se pueden ejecutar distintas versiones de la misma aplicación en distintas zonas sin consecuencias negativas.

Las zonas permiten un uso más eficaz de los recursos en el sistema. La reasignación dinámica de recursos permite mover los recursos no utilizados a otras zonas, según sea necesario. El aislamiento de seguridad y fallos significa que las aplicaciones con un comportamiento anómalo no requieren un sistema dedicado e infrautilizado. Con el uso de las zonas, estas aplicaciones pueden consolidarse con otras aplicaciones.

Las zonas permiten delegar algunas funciones administrativas a la vez que se mantiene la seguridad global del sistema.