Estrategias de administración de redes en Oracle® Solaris 11.2

Salir de la Vista de impresión

Actualización: Septiembre de 2014
 
 

Administración de la red por área funcional

Las funciones de administración de redes de Oracle Solaris están diseñadas para satisfacer necesidades de red específicas mediante la compatibilidad en las siguientes áreas funcionales: alta disponibilidad, virtualización de redes, rendimiento, gestión de recursos, seguridad y almacenamiento. Saber cuál es el área funcional que admite una función en particular es útil para evaluar la(s) estrategia(s) de red que se implementará(n) en el sitio.

En la siguiente tabla, se describen las diversas funciones de administración de redes que se admiten en Oracle Solaris según el área funcional. También se proporciona información sobre la interfaz administrativa que se utiliza para administrar la función y sobre la capa de pila del protocolo de red donde se administra la función.

Tabla 1-2  Funciones de red por área funcional
Función
Área funcional
Interfaz administrativa
Capa de pila del protocolo de red
Agregaciones (DLMP y troncos)
Alta disponibilidad
dladm (create-aggr, delete-aggr, modify-aggr, add-aggr, remove-aggr)
L2

    Protocolos de puente:

  • STP

  • TRILL

Alta disponibilidad, virtualización de redes
dladm (create-bridge, delete-bridge, modify-bridge, add-bridge, remove-bridge, show-bridge)
L2
DCB
Almacenamiento de red, rendimiento
lldpadm, dladm
L2
Etherstubs
Virtualización de redes
dladm (create-etherstub, delete-etherstub, show-etherstub)
L2
EVB
Virtualización de redes
dladm
L2
EVS
Virtualización de redes
evsadm, evsstat, dladm
L2, L3
Firewalls
Seguridad
Filtrado de paquetes con ipf e ipnat
L3, L4
Flujos
Observación, seguridad, gestión de recursos
flowadm, flowstat
L2, L3, L4
ILB
Rendimiento
ilbadm (create-servergroup, add-server, delete-servergroup, enable-server, disable-server, show-server, show-servergroup, remove-server)
L3
IPMP
Alta disponibilidad
ipadm (create-ipmp interface, delete-ipmp interface, add-ipmp interface, remove-ipmp interface
L3
Túneles IP
Conectividad IP
dladm (create-iptun, modify-iptun, delete-iptun, show-iptun); ipadm (para crear la dirección IP sobre el túnel)
L2, L3
LLDP
Observación, almacenamiento de red, virtualización de redes
lldpadm
L2
Control de congestión conectable
Rendimiento
ipadm set-prop property
L4
Enrutamiento
Conectividad IP
route (route -p display; netstat); routeadm
L3
Filtrado de socket
Seguridad
soconfig (–F)
L4
VLAN
Virtualización de redes
dladm (create-vlan, modify-vlan, delete-vlan, show-vlan)
L2
VNI
Conectividad IP
ipadm (create-vni, delete-vni)
L3
VNIC
Virtualización de redes
dladm (create-vnic, modify-vnic delete-vnic, show-vnic)
L2
VRRP
Alta disponibilidad
dladm, vrrpadm
L3
VXLAN
Virtualización de redes
dladm (create-vxlan, show-vxlan, delete-vxlan)
L2, L3

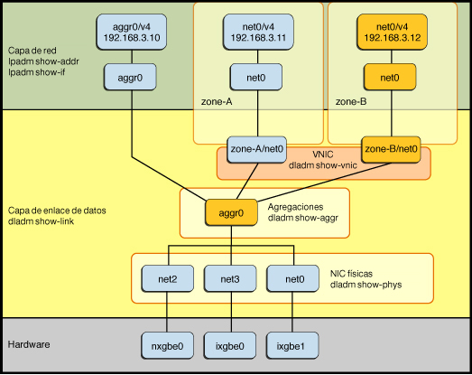
En muchos casos, se pueden obtener resultados óptimos si se combinan funciones de red. Por ejemplo, en la siguiente figura se muestra cómo se pueden combinar varias funciones de red de alta disponibilidad.

Figura 1-2  Combinación del uso de agregaciones con VNIC

image:Figura que muestra cómo una agregación se combina con VNIC y se configura dentro de una pila del protocolo de red de Oracle Solaris.

En la figura, se combinan varios enlaces de datos físicos (net0, net2 y net3) en una sola agregación de enlaces (aggr0). A continuación, el enlace de datos de agregación se configura directamente en el IP de la zona global mediante la interfaz IP y la dirección IP aggr0 y aggr0, respectivamente. Para ver otro ejemplo, consulte Combinación de agregaciones con VNIC para alta disponibilidad.

También se puede virtualizar el enlace de datos de agregación si se lo utiliza como enlace subyacente de las VNIC. En esta figura, se configuran dos VNIC y, a continuación, se asignan a dos zonas no globales. Esta configuración en particular hace que las VNIC sean de alta disponibilidad porque la capa de agregación de enlaces maneja automáticamente los fallos que se produzcan en las NIC físicas subyacentes, además de ser transparentes para las zonas.