由於 Oracle Scorecard and Strategy Management 富含大量的計分卡物件供您用來建立計分卡,並提供一般處理流程及描述作為指引。
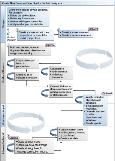
建議您依序執行處理流程內的每個工作。此圖顯示以圖形方式呈現之建立計分卡的整體作業流程。

您可以執行下列工作來建立計分卡。
建立新計分卡以包含您選擇要描述、評估、呈現及分析公司策略的計分卡物件,例如目標、初步計畫、內容等等。請參閱建立計分卡以瞭解其他資訊。
定義願景聲明和任務說明,將公司的方向轉譯成您稍後將透過建立目標來提供支援的整體策略主題和重點。如需詳細資訊,請參閱何謂願景聲明?、定義願景聲明、何謂任務說明?和定義任務說明。
建立並安排整個組織或部門的目標 (目標或期望的結果),以展開目標之間的策略校準或因果關係。這包括指派測量目標之進度與績效的 KPI。請注意,「策略」窗格中的最上層目標 (亦即根目標) 代表您要進行計分卡作業的實體 (您的整個組織或某個部門)。如需詳細資訊,請參閱何謂目標?和建立目標。
建立收集核心業務資料的 KPI (例如,產品銷售),以及指定 KPI 目標、目標範圍及動作。如需詳細資訊,請參閱何謂關鍵績效指標 (KPI)?和建立 KPI。
建立您要用來監督 KPI 的 KPI 監看清單。請參閱何謂 KPI 監看清單?以瞭解其他資訊。
使用註解 (又稱為註解),針對一組特定的維度值建立說明文字與 KPI 值、目標或的初步計畫的關聯。請參閱關於註解以瞭解其他資訊。
調整並重新逐一處理目標與初步計畫:
將個別目標與初步計畫進行加權來指定它們如何影響您進行計分卡作業之實體的整體績效。如需詳細資訊,請參閱瞭解初步計畫或目標績效評定和指派加權給子項目標、初步計畫和 KPI。
設定評定對應。請參閱定義計分卡的評定對應以瞭解其他資訊。
如果適當,請覆寫 KPI、初步計畫和目標的狀態。請參閱使用覆寫狀態以瞭解其他資訊。
從 KPI 建立代理程式。(代理程式可讓您將商業流程自動化。)請參閱從 KPI 建立代理程式以瞭解其他資訊。
使用策略地圖、因果關係圖、KPI 貢獻輪狀結構和策略樹,描述目標與說明模型之間的關係。
如需詳細資訊,請參閱何謂策略地圖?、建立策略地圖、何謂因果關係圖?、建立因果關係圖、關於 KPI 貢獻輪狀結構圖、何謂策略樹?和建立策略樹。
根據您藉由建立智慧型監看清單所指定的準則建立計分卡的檢視。如需詳細資訊,請參閱何謂智慧型監看清單?和建立智慧型監看清單。
新增計分卡檢視至儀表板。請參閱新增計分卡物件至儀表板以瞭解其他資訊。